A Case Study on Vestibular Sensations in Driving Simulators
Abstract
1. Introduction
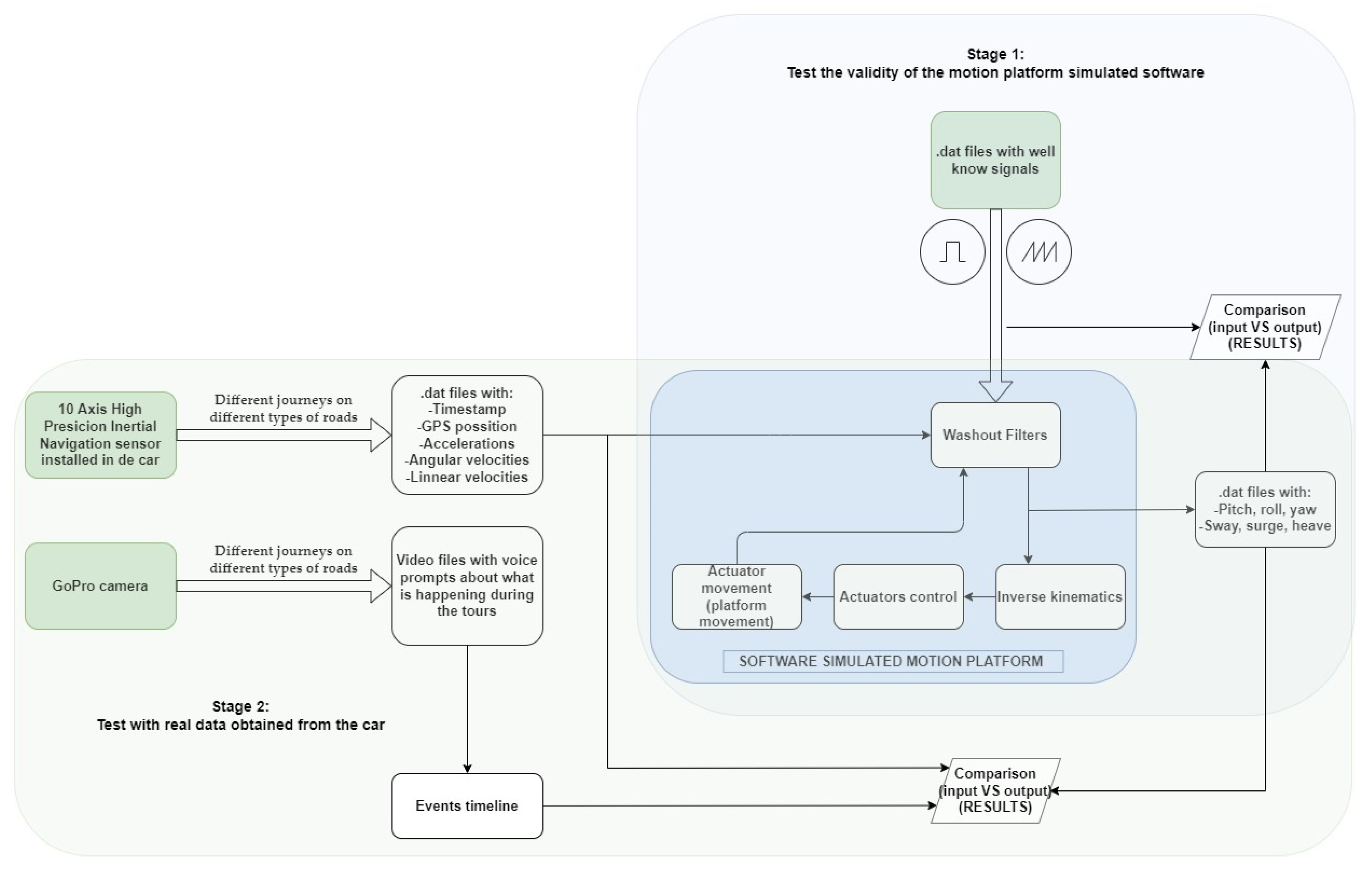
2. Materials and Methods
2.1. Real Data Collection
2.2. DOF Motion Platform Simulation
3. Results
3.1. Event 1
3.2. Event 2
3.3. Event 3
4. Discussion
5. Conclusions
Author Contributions
Funding
Institutional Review Board Statement
Informed Consent Statement
Data Availability Statement
Acknowledgments
Conflicts of Interest
References
- Azami-Aghdash, S.; Aghaei, M.H.; Sadeghi-Bazarghani, H. Epidemiology of road traffic injuries among elderly people; A systematic review and meta-analysis. Bull. Emerg. Trauma 2018, 6, 279. [Google Scholar] [CrossRef] [PubMed]
- McIlroy, R.C.; Plant, K.A.; Hoque, M.S.; Wu, J.; Kokwaro, G.O.; Nam, V.H.; Stanton, N.A. Who is responsible for global road safety? A cross-cultural comparison of Actor Maps. Accid. Anal. Prev. 2019, 122, 8–18. [Google Scholar] [CrossRef] [PubMed]
- Cociu, S. Environmental risk factors related to road traffic crashes. Arta Med. 2020, 77, 93–96. [Google Scholar] [CrossRef]
- Allerton, D. Principles of Flight Simulation, 1st ed.; Wiley: Chichester, UK, 2009. [Google Scholar]
- Rolfe, J.M.; Staples, K.J. Flight Simulation; Cambridge University Press: Cambridge, UK, 1986. [Google Scholar]
- Chou, C.T.; Fu, L.C. Ships on Real-time Rendering Dynamic Ocean Applied in 6DOF Platform Motion Simulator. In Proceedings of the CACS International Conference 2007, Taichun, Taiwan, 17–20 December 2007. [Google Scholar]
- Casas, S.; Rueda, S.; Riera, J.V.; Fernández, M. On the Real-Time Physics Simulation of a Speed-Boat Motion. In Proceedings of the International Conference on Computer Graphics Theory and Applications (GRAPP 2012), Rome, Italy, 24–26 February 2012. [Google Scholar]
- Slob, J.J. State-of-the-Art Driving Simulators: A Literature Survey; Eindhoven University of Technology: Eindhoven, The Netherlands, 2008. [Google Scholar]
- Thöndel, E. Design and Optimisation of a Motion Cueing Algorithm for a Truck Simulator. In Proceedings of the European Simulation and Modelling Conference 2012 EUROSIS, Essen, Germany, 22–24 October 2012. [Google Scholar]
- Xu, Z.; Han, S.H. Submarine Behavior Simulation based on 4-DOF Motion Platform and Stereoscopic Multi-Channel Visualization. Trans. Soc. CAD/CAM Eng. Soc. Comput. Des. Eng. 2012, 17, 333–341. [Google Scholar]
- Romoser, M.R.; Fisher, D.L. The effect of active versus passive training strategies on improving older drivers’ scanning in intersections. Hum. Factors 2009, 51, 652–668. [Google Scholar] [CrossRef] [PubMed]
- Casutt, G.; Theill, N.; Martin, M.; Keller, M.; Jäncke, L. The drive-wise project: Driving simulator training increases real driving performance in healthy older drivers. Front. Aging Neurosci. 2014, 6, 85. [Google Scholar] [CrossRef]
- Schreier, D.R.; Banks, C.; Mathis, J. Driving simulators in the clinical assessment of fitness to drive in sleepy individuals: A systematic review. Sleep Med. Rev. 2018, 38, 86–100. [Google Scholar] [CrossRef]
- Ekanayake, H.B.; Backlund, P.; Ziemke, T.; Ramberg, R.; Hewagamage, K.P.; Lebram, M. Comparing Expert Driving Behavior in Real World and Simulator Contexts. Int. J. Comput. Games Technol. 2013, 2013, 891431. [Google Scholar] [CrossRef]
- De Winter, J.C.F.; van Leeuwen, P.M.; Happee, R. Advantages and Disadvantages of Driving Simulators: A Discussion. In Proceedings of the Measuring Behavior 2012, Utrecht, The Netherlands, 28–31 August 2012. [Google Scholar]
- Käppler, W.D. Views on the role of simulation in driver training. In Proceedings of the 12th European Annual Conference on Human Decision Making and Manual Control, Kassel, Germany, 22–24 June 1993; pp. 5.12–5.17. [Google Scholar]
- Lee, J.D. Simulator fidelity: How low can you go? Proceedings of Measuring Behavior 2012, Utrecht, The Netherlands, 28–31 August 2012. [Google Scholar]
- Reed, M.P.; Green, P.A. Comparison of driving performance on-road and in a low-cost simulator using a concurrent telephone dialling task. Ergonomics 1999, 42, 1015–1037. [Google Scholar] [CrossRef]
- Vlakveld, W.P. The Use of Simulators in Basic Driver Training; SWOV, Institute for Road Safety Research: Leidschendam, The Netherlands; Available online: https://www.researchgate.net/publication/228996846_The_use_of_simulators_in_basic_driver_training (accessed on 1 July 2022).
- Berg, U.; Wojke, P.; Zöbel, D. Driver training simulator for backing up commercial vehicles with trailers. J. Mech. Syst. Transp. Logist. 2008, 1, 181–191. [Google Scholar] [CrossRef]
- Zeeb, E. Daimler’s new full-scale, high-dynamic driving simulator—A technical overview. In Trends in Driving Simulation Design and Experiments; Actes INRETS: Sindelfingen, Germany, 2010; pp. 157–165. Available online: http://dsc2015.tuebingen.mpg.de/Docs/DSC_Proceedings/2010/DSC10_15_Zeeb.pdf (accessed on 1 July 2022).
- Dongsu, W.; Hongbin, G. Adaptive Sliding Control of 6DOF Flight Simulator Motion Platform. Chin. J. Aeronaut. 2007, 20, 425–433. [Google Scholar] [CrossRef][Green Version]
- Carsten, O.; Jamson, A.H. Driving simulators as research tools in traffic psychology. In Handbook of Traffic Psychology; Academic Press: Cambridge, MA, USA, 2011; pp. 87–96. [Google Scholar] [CrossRef]
- Beghi, A.; Bruschetta, M.; Maran, F. A real time implementation of MPC based Motion Cueing strategy for driving simulators. In Proceedings of the 2012 IEEE 51st IEEE Conference on Decision and Control (CDC), Maui, HI, USA, 10–13 December 2012; IEEE: Piscataway, NJ, USA, 2012; pp. 6340–6345. [Google Scholar] [CrossRef]
- Miermeister, P.; Lächele, M.; Boss, R.; Masone, C.; Schenk, C.; Tesch, J.; Bülthoff, H.H. The cablerobot simulator large scale motion platform based on cable robot technology. In Proceedings of the 2016 IEEE/RSJ International Conference on Intelligent Robots and Systems (IROS), Daejeon, Korea, 9–14 October 2016; IEEE: Piscataway, NJ, USA, 2016; pp. 3024–3029. [Google Scholar] [CrossRef]
- Casas, S.; Coma, I.; Riera, J.V.; Fernández, M. On the Characterization of a Speed-boat Motion for Real-time Motion Cueing. In Proceedings of the International Conference on Computer Graphics Theory and Applications (GRAPP 2013), Barcelona, Spain, 21–24 February 2013. [Google Scholar]
- Langåker, A.; Ngo, S. Investigating Motion Sickness in Racing Simulators using Virtual Reality and a Motion Platform. Master’s Thesis, University of Agder, Kristiansand, Norway, 2021. [Google Scholar]
- Stewart, D. A Platform with 6 Degrees of Freedom. Proc. UK Inst. Mech. Eng. 1965, 180, 371–386. [Google Scholar] [CrossRef]
- Hummel, S.R.; Chassapis, C. Configuration design and optimization of universal joints. Mech. Mach. Theory 1998, 33, 479–490. [Google Scholar] [CrossRef]
- Gosselin, C. Determination of the Workspace of 6-DOF Parallel Manipulators. J. Mech. Des. 1990, 112, 331–336. [Google Scholar] [CrossRef]
- Majid, M.; Huang, Z.; Yao, Y. Workspace Analysis of a Six-Degrees of Freedom, Three-Prismatic- Prismatic-Spheric-Revolute Parallel Manipulator. Int. J. Adv. Manuf. Technol. 2000, 16, 441–449. [Google Scholar] [CrossRef]
- Liu, K.; Fitzgerald, J.M.; Lewis, F.L. Kinematic analysis of a Stewart platform manipulator. IEEE Trans. Ind. Electron. 1993, 40, 282–293. [Google Scholar] [CrossRef]
- Reid, D.L.; Nahon, M.A. Flight Simulation Motion-Base Drive Algorithms: Part 1—Developing and Testing the Equations; Institute for Aerospace Studies, University of Toronto: Toronto, ON, Canada, 1985; ISSN 0082-5255. [Google Scholar]
- Schmidt, F.S.; Conrad, B. The Calculation of Motion Drive Signals for Piloted Flight Simulators; NASA: Palo Alto, CA, USA, 1969. [Google Scholar]
- Casas, S.; Alcaraz, J.M.; Olanda, R.; Coma, I.; Fernández, M. Towards an extensible simulator of real motion platforms. Simul. Model. Pract. Theory 2014, 45, 50–61. [Google Scholar] [CrossRef]
- Asadi, H.; Lim, C.P.; Mohamed, S.; Nahavandi, D.; Nahavandi, S. Increasing motion fidelity in driving simulators using a fuzzy-based washout filter. IEEE Trans. Intell. Veh. 2019, 4, 298–308. [Google Scholar] [CrossRef]
- Konstantopoulos, P.; Chapman, P.; Crundall, D. Driver’s visual attention as a function of driving experience and visibility. Using a driving simulator to explore drivers’ eye movements in day, night and rain driving. Accid. Anal. Prev. 2010, 42, 827–834. [Google Scholar] [CrossRef]
- Olstam, J.J.; Lundgren, J.; Adlers, M.; Matstoms, P. A framework for simulation of surrounding vehicles in driving simulators. ACM Trans. Modeling Comput. Simul. TOMACS 2008, 18, 1–24. [Google Scholar] [CrossRef]
- Fisher, D.L.; Pollatsek, A.; Horrey, W.J. Eye behaviors: How Driving Simulators Can Expand Their Role in Science and Engineering; CRC Press: Boca Raton, FL, USA, 2011. [Google Scholar]
- Wynne, R.A.; Beanland, V.; Salmon, P.M. Systematic review of driving simulator validation studies. Saf. Sci. 2019, 117, 138–151. [Google Scholar] [CrossRef]
- Van Leeuwen, T.D.; Cleij, D.; Pool, D.M.; Mulder, M.; Bülthoff, H.H. Time-varying perceived motion mismatch due to motion scaling in curve driving simulation. Transp. Res. Part F Traffic Psychol. Behav. 2019, 61, 84–92. [Google Scholar] [CrossRef]
- Chen, S.H.; Fu, L.C. An optimal washout filter design for a motion platform with senseless and angular scaling maneuvers. In Proceedings of the 2010 American Control Conference, Baltimore, MD, USA, 30 June–2 July 2010; IEEE: Piscataway, NJ, USA, 2010; pp. 4295–4300. [Google Scholar] [CrossRef]
- Asadi, H.; Mohammadi, A.; Mohamed, S.; Qazani, M.R.C.; Lim, C.P.; Khosravi, A.; Nahavandi, S. A model predictive control-based motion cueing algorithm using an optimized nonlinear scaling for driving simulators. In Proceedings of the 2019 IEEE International Conference on Systems, Man and Cybernetics (SMC), Bari, Italy, 6–9 October 2019; IEEE: Piscataway, NJ, USA, 2019; pp. 1245–1250. [Google Scholar] [CrossRef]
- Berthoz, A.; Bles, W.; Bülthoff, H.H.; Grácio, B.C.; Feenstra, P.; Filliard, N.; Wentink, M. Motion scaling for high-performance driving simulators. IEEE Trans. Hum. Mach. Syst. 2013, 43, 265–276. [Google Scholar] [CrossRef]
- Zöller, I.; Abendroth, B.; Bruder, R. Driver behaviour validity in driving simulators–Analysis of the moment of initiation of braking at urban intersections. Transp. Res. Part F Traffic Psychol. Behav. 2019, 61, 120–130. [Google Scholar] [CrossRef]
- Li, Y.; Zheng, Y.; Wang, J.; Kodaka, K.; Li, K. Crash probability estimation via quantifying driver hazard perception. Accid. Anal. Prev. 2018, 116, 116–125. [Google Scholar] [CrossRef]
- MacLeod, K.E.; Karriker-Jaffe, K.J.; Ragland, D.R.; Satariano, W.A.; Kelley-Baker, T.; Lacey, J.H. Acceptance of drinking and driving and alcohol-involved driving crashes in California. Accid. Anal. Prev. 2015, 81, 134–142. [Google Scholar] [CrossRef]
- Horswill, M.S.; Hill, A.; Wetton, M. Can a video-based hazard perception test used for driver licensing predict crash involvement? Accid. Anal. Prev. 2015, 82, 213–219. [Google Scholar] [CrossRef]
- Straus, S.H. New, Improved, Comprehensive, and Automated Driver’s License Test and Vision Screening System; No. FHWA-AZ-04-559 (1); Arizona Department of Transportation: Phoenix, AZ, USA, 2005. [Google Scholar]
- Sætren, G.B.; Pedersen, P.A.; Robertsen, R.; Haukeberg, P.; Rasmussen, M.; Lindheim, C. Simulator training in driver education—Potential gains and challenges. In Safety and Reliability–Safe Societies in a Changing World; CRC Press: Boca Raton, FL, USA, 2018; pp. 2045–2049. [Google Scholar]
- Upahita, D.P.; Wong, Y.D.; Lum, K.M. Effect of driving inactivity on driver’s lateral positioning control: A driving simulator study. Transp. Res. Part F Traffic Psychol. Behav. 2018, 58, 893–905. [Google Scholar] [CrossRef]
- Bro, T.; Lindblom, B. Strain out a gnat and swallow a camel?—Vision and driving in the Nordic countries. Acta Ophthalmol. 2018, 96, 623–630. [Google Scholar] [CrossRef]
- Kemeny, A.; Panerai, F. Evaluating perception in driving simulation experiments. Trends Cogn. Sci. 2003, 7, 31–37. [Google Scholar] [CrossRef]
- Reymond, G.; Droulez, J.; Kemeny, A. Visuovestibular perception of self-motion modeled as a dynamic optimization process. Biol. Cybern. 2002, 87, 301–314. [Google Scholar] [CrossRef] [PubMed]
- Riera, J.V.; Casas, S.; Fernández, M.; Alonso, F.; Useche, S.A. Development of a Hybrid Method to Generate Gravito-Inertial Cues for Motion Platforms in Highly Immersive Environments. Sensors 2021, 21, 8079. [Google Scholar] [CrossRef] [PubMed]
- Machado-León, J.L.; de Oña, J.; de Oña, R.; Eboli, L.; Mazzulla, G. Socio-economic and driving experience factors affecting drivers’ perceptions of traffic crash risk. Transp. Res. Part F Traffic Psychol. Behav. 2016, 37, 41–51. [Google Scholar] [CrossRef]











| Advantages | 
| It allows the qualitative detection of certain driving elements that are not reflected in the motion platform | 
| The impact of the sensations lost as a result of the training with a driving simulator was studied. | 
| A possible solution is proposed so that these motion cues that are lost can be transferred to the user | 
| Disadvantages | 
| Being a qualitative analysis, there are no exact measures of “how much” is lost | 
| Repeating the test with the exact same conditions is very difficult (temperature, speed, traffic, road situation, etc.) | 
| Publisher’s Note: MDPI stays neutral with regard to jurisdictional claims in published maps and institutional affiliations. | 
© 2022 by the authors. Licensee MDPI, Basel, Switzerland. This article is an open access article distributed under the terms and conditions of the Creative Commons Attribution (CC BY) license (https://creativecommons.org/licenses/by/4.0/).
Share and Cite
Riera, J.V.; Casas, S.; Alonso, F.; Fernández, M. A Case Study on Vestibular Sensations in Driving Simulators. Sensors 2022, 22, 5837. https://doi.org/10.3390/s22155837
Riera JV, Casas S, Alonso F, Fernández M. A Case Study on Vestibular Sensations in Driving Simulators. Sensors. 2022; 22(15):5837. https://doi.org/10.3390/s22155837
Chicago/Turabian StyleRiera, Jose V., Sergio Casas, Francisco Alonso, and Marcos Fernández. 2022. "A Case Study on Vestibular Sensations in Driving Simulators" Sensors 22, no. 15: 5837. https://doi.org/10.3390/s22155837
APA StyleRiera, J. V., Casas, S., Alonso, F., & Fernández, M. (2022). A Case Study on Vestibular Sensations in Driving Simulators. Sensors, 22(15), 5837. https://doi.org/10.3390/s22155837
 
         
                                                




 
       