Carbon-Efficient Scheduling in Fresh Food Supply Chains with a Time-Window-Constrained Deep Reinforcement Learning Model
Abstract
1. Introduction
2. Literature Review
2.1. RL-Related Path Planning Model
2.2. Carbon-Efficient Scheduling Model
2.3. Practical Application Value Model
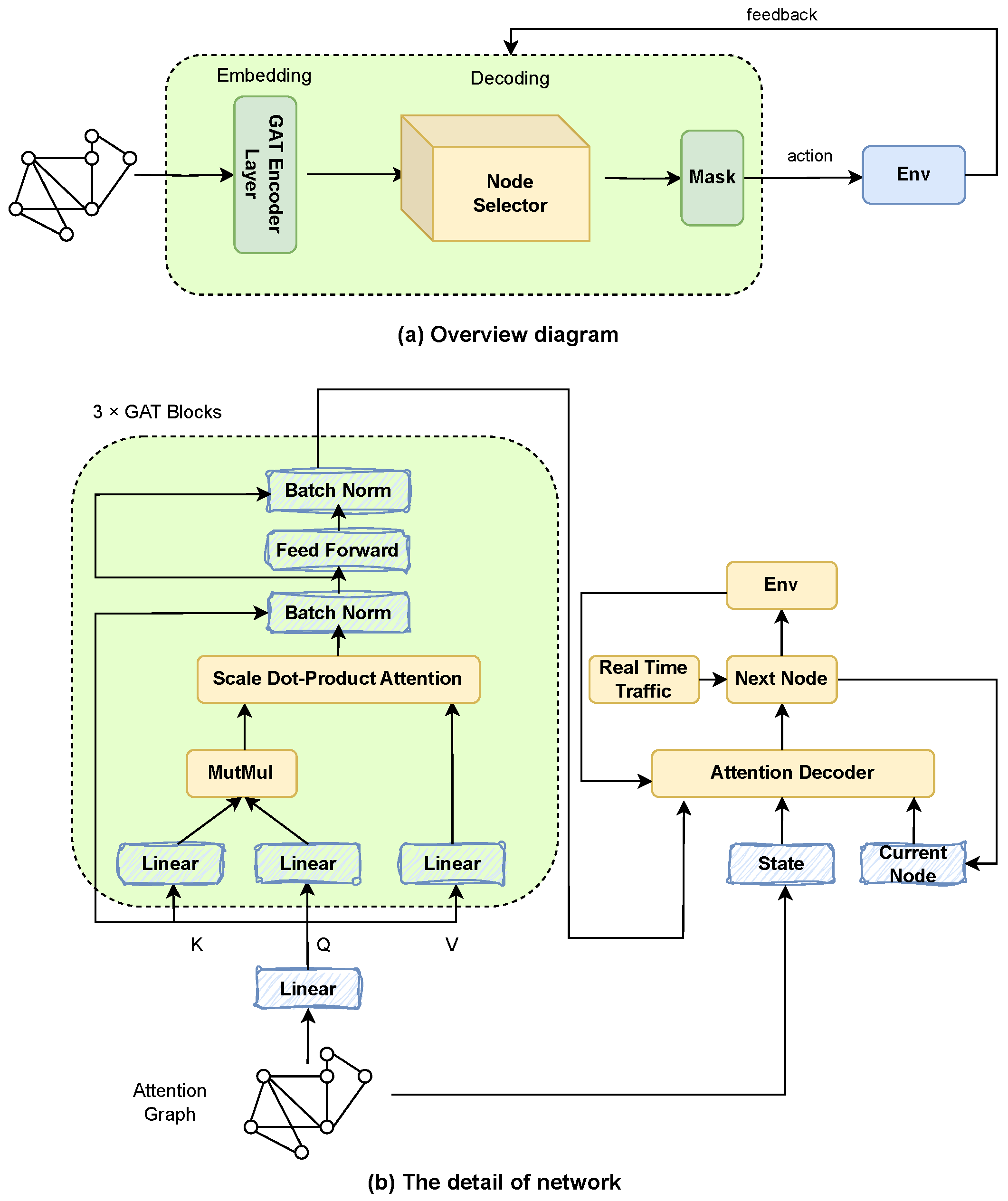
3. Model Building
3.1. Model Constraints
- Find a set of truck routes that satisfy the following conditions:
- 1.
- Each customer node is visited exactly once, and each route starts and ends at the warehouse node.
- 2.
- Each route satisfies the truck’s load capacity constraint, i.e., .
- 3.
- Each route must complete the service within the time window of the associated customer i.
3.2. Explanation of Symbols
- V is the set of vertices, containing nodes, where M is the number of alternative warehouse nodes, 0 is the currently selected warehouse node, and nodes are customer nodes.
- E is the set of edges, containing all node pairs in V, where and .
- Euclidean coordinates .
- Demand , with for the warehouse node.
- The time cost of actual travel distance.
- Carbon emission cost, which can be considered as an additional cost proportional to travel distance or time.
- Refrigeration cost, the energy cost associated with maintaining the required temperature for goods, which may be related to travel time and the efficiency of the truck’s refrigeration system.
3.3. Distribution Cost Analysis
- 1.
- Fixed costs
- 2.
- Shipping costs
- 3.
- Cooling costs
- The refrigeration cost during transportation is denoted by :
- The refrigeration cost during the waiting period is denoted by :
- The refrigeration cost during the loading and unloading process is denoted by :
- 4.
- Carbon emission costs
- Carbon emission costs during driving:
- b.
- Carbon costs of cooling while driving:
- c.
- Carbon emission costs during service:
- 5.
- Penalty Cost
3.4. Model Implement
| Algorithm 1 Reinforce with baseline (Rollout). |
|
4. Experiment Results
4.1. Experimental Settings
4.1.1. Map and Data
4.1.2. Training Settings
4.2. Comparison with Baselines
4.3. Illustrative Movement Traces
4.4. Warehouse Location Selection
5. Conclusions
Author Contributions
Funding
Institutional Review Board Statement
Informed Consent Statement
Data Availability Statement
Conflicts of Interest
References
- Wang, S.; Tao, F.; Shi, Y. Optimization of location–routing problem for cold chain logistics considering carbon footprint. Int. J. Environ. Res. Public Health 2018, 15, 86. [Google Scholar] [CrossRef] [PubMed]
- Zhang, Y.; Hua, G.; Cheng, T.; Zhang, J. Cold chain distribution: How to deal with node and arc time windows? Ann. Oper. Res. 2020, 291, 1127–1151. [Google Scholar] [CrossRef]
- Anderson, E.W.; Sullivan, M.W. The antecedents and consequences of customer satisfaction for firms. Mark. Sci. 1993, 12, 125–143. [Google Scholar] [CrossRef]
- Gong, Q.; Guo, G. Decoupling relationship between logistics growth and carbon emissions and driving factors in Chongqing: A novel decomposition framework. J. Environ. Manag. 2024, 370, 122931. [Google Scholar] [CrossRef]
- Xu, J.; Guan, Y.; Oldfield, J.; Guan, D.; Shan, Y. China carbon emission accounts 2020–2021. Appl. Energy 2024, 360, 122837. [Google Scholar] [CrossRef]
- Xiao, F.; Hu, Z.H.; Wang, K.X.; Fu, P.H. Spatial distribution of energy consumption and carbon emission of regional logistics. Sustainability 2015, 7, 9140–9159. [Google Scholar] [CrossRef]
- Zhong, J.; Zhang, X.; Guo, L.; Wang, D.; Miao, C.; Zhang, X. Ongoing CO2 monitoring verify CO2 emissions and sinks in China during 2018–2021. Sci. Bull. 2023, 68, 2467–2476. [Google Scholar] [CrossRef]
- Gill, A.; Ishaq Bhatti, M. Optimal model for warehouse location and retailer allocation. Appl. Stoch. Model. Bus. Ind. 2007, 23, 213–221. [Google Scholar] [CrossRef]
- Huang, R.; Mao, S. Carbon Footprint Management in Global Supply Chains: A Data-Driven Approach Utilizing Artificial Intelligence Algorithms. IEEE Access 2024, 12, 89957–89967. [Google Scholar] [CrossRef]
- Pattara, C.; Raggi, A.; Cichelli, A. Life cycle assessment and carbon footprint in the wine supply-chain. Environ. Manag. 2012, 49, 1247–1258. [Google Scholar] [CrossRef]
- Zhang, Y.; Fan, X.; Ma, Y.; Sun, Y. Spatial impacts of cold chain logistics for fresh agri-products on carbon emissions. Transp. Res. Part D Transp. Environ. 2022, 113, 103525. [Google Scholar] [CrossRef]
- Liu, Z.; Hu, B.; Zhao, Y.; Lang, L.; Guo, H.; Florence, K.; Zhang, S. Research on intelligent decision of low carbon supply chain based on carbon tax constraints in human-driven edge computing. IEEE Access 2020, 8, 48264–48273. [Google Scholar] [CrossRef]
- Deng, H.; Wang, M.; Hu, Y.; Ouyang, J.; Li, B. An improved distribution cost model considering various temperatures and random demands: A case study of Harbin cold-chain logistics. IEEE Access 2021, 9, 105521–105531. [Google Scholar] [CrossRef]
- Wu, Q.; Zhang, X.; Wu, H. Research progress on cold store technology in the context of dual carbon. J. Energy Storage 2024, 86, 111291. [Google Scholar] [CrossRef]
- Xue-guo, Y.; Ping, Z.; Jun, Z.; Di, W. Development Trend, Problems and Countermeasures for Cold Chain Logistics Industry in China. J. Agric. Sci. Technol. (1008-0864) 2015, 17. [Google Scholar]
- Bai, L.; Liu, M.; Sun, Y. Overview of food preservation and traceability technology in the smart cold chain system. Foods 2023, 12, 2881. [Google Scholar] [CrossRef]
- do Nascimento Nunes, M.C.; Nicometo, M.; Emond, J.P.; Melis, R.B.; Uysal, I. Improvement in fresh fruit and vegetable logistics quality: Berry logistics field studies. Philos. Trans. R. Soc. A Math. Phys. Eng. Sci. 2014, 372, 20130307. [Google Scholar] [CrossRef]
- James, S.; James, C.; Evans, J. Modelling of food transportation systems–a review. Int. J. Refrig. 2006, 29, 947–957. [Google Scholar] [CrossRef]
- Leng, L.; Zhang, J.; Zhang, C.; Zhao, Y.; Wang, W.; Li, G. A novel bi-objective model of cold chain logistics considering location-routing decision and environmental effects. PLoS ONE 2020, 15, e0230867. [Google Scholar] [CrossRef]
- Lin, C.; Choy, K.L.; Ho, G.T.; Chung, S.H.; Lam, H. Survey of green vehicle routing problem: Past and future trends. Expert Syst. Appl. 2014, 41, 1118–1138. [Google Scholar] [CrossRef]
- Yuanyuan, S.; Enjian, Y.; Honglei, X.; HUANG, Q.; Rui, W.; Renjie, W. Strategies and pathways of the transport sector for addressing climate change. J. Tsinghua Univ. (Sci. Technol.) 2023, 63, 1707–1718. [Google Scholar]
- Bai, Q.; Yin, X.; Lim, M.K.; Dong, C. Low-carbon VRP for cold chain logistics considering real-time traffic conditions in the road network. Ind. Manag. Data Syst. 2022, 122, 521–543. [Google Scholar] [CrossRef]
- Gu, S.; Holly, E.; Lillicrap, T.; Levine, S. Deep reinforcement learning for robotic manipulation with asynchronous off-policy updates. In Proceedings of the 2017 IEEE international conference on robotics and automation (ICRA), Singapore, 29 May–3 June 2017; IEEE: Piscataway, NJ, USA, 2017; pp. 3389–3396. [Google Scholar]
- Mazyavkina, N.; Sviridov, S.; Ivanov, S.; Burnaev, E. Reinforcement learning for combinatorial optimization: A survey. Comput. Oper. Res. 2021, 134, 105400. [Google Scholar] [CrossRef]
- Qin, G.; Tao, F.; Li, L. A vehicle routing optimization problem for cold chain logistics considering customer satisfaction and carbon emissions. Int. J. Environ. Res. Public Health 2019, 16, 576. [Google Scholar] [CrossRef]
- Wang, S.; Tao, F.; Shi, Y.; Wen, H. Optimization of vehicle routing problem with time windows for cold chain logistics based on carbon tax. Sustainability 2017, 9, 694. [Google Scholar] [CrossRef]
- Li, L.; Yang, Y.; Qin, G. Optimization of integrated inventory routing problem for cold chain logistics considering carbon footprint and carbon regulations. Sustainability 2019, 11, 4628. [Google Scholar] [CrossRef]
- Yang, L.; Li, X.; Sun, M.; Sun, C. Hybrid policy-based reinforcement learning of adaptive energy management for the Energy transmission-constrained island group. IEEE Trans. Ind. Inform. 2023, 19, 10751–10762. [Google Scholar] [CrossRef]
- Chen, J.; Zhang, Y.; Teng, S.; Chen, Y.; Zhang, H.; Wang, F.Y. ACP-based energy-efficient schemes for sustainable intelligent transportation systems. IEEE Trans. Intell. Veh. 2023, 8, 3224–3227. [Google Scholar] [CrossRef]
- Wang, F.Y.; Lin, Y.; Ioannou, P.A.; Vlacic, L.; Liu, X.; Eskandarian, A.; Lv, Y.; Na, X.; Cebon, D.; Ma, J.; et al. Transportation 5.0: The DAO to safe, secure, and sustainable intelligent transportation systems. IEEE Trans. Intell. Transp. Syst. 2023, 24, 10262–10278. [Google Scholar] [CrossRef]
- Wang, S.; Han, C.; Yu, Y.; Huang, M.; Sun, W.; Kaku, I. Reducing carbon emissions for the vehicle routing problem by utilizing multiple depots. Sustainability 2022, 14, 1264. [Google Scholar] [CrossRef]
- Yin, N. Multiobjective optimization for vehicle routing optimization problem in low-carbon intelligent transportation. IEEE Trans. Intell. Transp. Syst. 2022, 24, 13161–13170. [Google Scholar] [CrossRef]
- Zhang, W.; Gajpal, Y.; Appadoo, S.S.; Wei, Q. Multi-depot green vehicle routing problem to minimize carbon emissions. Sustainability 2020, 12, 3500. [Google Scholar] [CrossRef]
- Zhang, S.; Chen, N.; She, N.; Li, K. Location optimization of a competitive distribution center for urban cold chain logistics in terms of low-carbon emissions. Comput. Ind. Eng. 2021, 154, 107120. [Google Scholar] [CrossRef]
- Zong, Z.; Tong, X.; Zheng, M.; Li, Y. Reinforcement Learning for Solving Multiple Vehicle Routing Problem with Time Window. ACM Trans. Intell. Syst. Technol. 2024, 15, 1–19. [Google Scholar] [CrossRef]
- Chen, J.; Dan, B.; Shi, J. A variable neighborhood search approach for the multi-compartment vehicle routing problem with time windows considering carbon emission. J. Clean. Prod. 2020, 277, 123932. [Google Scholar] [CrossRef]
- Lin, B.; Ghaddar, B.; Nathwani, J. Deep reinforcement learning for the electric vehicle routing problem with time windows. IEEE Trans. Intell. Transp. Syst. 2021, 23, 11528–11538. [Google Scholar] [CrossRef]
- Zheng, J. A vehicle routing problem model with multiple fuzzy windows based on time-varying traffic flow. IEEE Access 2020, 8, 39439–39444. [Google Scholar] [CrossRef]
- Pang, G.; Muyldermans, L. A Guided Local Search Heuristic for the Vehicle Routing Problem with Multiple Compartments. In Proceedings of the XXII EURO, 22nd European Conference on Operational Research, Prague, Czech Republic, 8–11 July 2007. [Google Scholar]
- Vincent, F.Y.; Redi, A.P.; Hidayat, Y.A.; Wibowo, O.J. A simulated annealing heuristic for the hybrid vehicle routing problem. Appl. Soft Comput. 2017, 53, 119–132. [Google Scholar]
- Cordeau, J.F.; Maischberger, M. A parallel iterated tabu search heuristic for vehicle routing problems. Comput. Oper. Res. 2012, 39, 2033–2050. [Google Scholar] [CrossRef]




| Notations | Description |
|---|---|
| F | represents the fixed cost for each truck. |
| K | denotes the total number of available trucks. |
| k | represents a truck that is in use. |
| represents the rent for each warehouse. | |
| m | represents the currently rented warehouse. |
| M | denotes the set of available warehouses. |
| f | represents the transportation cost per unit distance. |
| is the distance from node i to node j. | |
| The fuel consumption rate of truck k at . | |
| Indicates if truck k transports between customers i and j. | |
| The waiting time at customer i. | |
| The energy consumption rate of truck k at . | |
| The adjustment factor for truck k’s energy rate at . | |
| Indicates if truck k waits at customer i. | |
| The service time at customer i. | |
| Indicates if truck k loads/unloads at customer i. | |
| Carbon emission cost per unit distance. | |
| Carbon emission rate for truck k during driving. | |
| The actual driving time from node i to node j. | |
| Carbon emission cost per unit time for the refrigeration system. | |
| The penalty cost for early arrival per unit time. | |
| and | Time window boundaries for customer i. |
| The arrival time of the truck at customer i. | |
| The fuel consumption per unit distance when the vehicle is running. | |
| The price of one liter of fuel. | |
| The coefficient value of CO2 emission. | |
| The unit carbon trading price. |
| Parameters | Values |
|---|---|
| 0.377 L/km | |
| 100 CNY | |
| 1000 CNY | |
| 7.25 CNY/L | |
| 2.63 kg/L | |
| 1 CNY/kg | |
| 20 CNY/h | |
| 15 CNY/h | |
| 0.992 kg/km | |
| 3.1625 kg/h | |
| 4.5 kg/h | |
| 300 CNY/h |
| Parameters | Attention Model |
|---|---|
| Batch size | 512 |
| Episode | 100 |
| Learning rate | 0.0001 |
| Embedding dimension | 128 |
| Hidden dimension | 128 |
| N encoder layers | 3 |
| Discount Rate | 1 |
| Number of Nodes | DRL | GLS | SA | TABU |
|---|---|---|---|---|
| 20 | 6.983 | 6.923 | 6.997 | 6.998 |
| 30 | 8.904 | 9.022 | 9.067 | 9.046 |
| 50 | 12.448 | 12.814 | 12.804 | 12.803 |
| 70 | 16.187 | 17.399 | 17.049 | 17.176 |
| 100 | 19.440 | 29.784 | 29.565 | 29.566 |
| Guided Local Search |
| truck 1: |
| truck 2: |
| truck 3: |
| truck 4: |
| truck 5: |
| truck 6: |
| truck 7: |
| truck 8: |
| truck 9: |
| truck 10: |
| Cost: 15.09 |
| Deep Reinforcement Learning |
| truck 1: |
| truck 2: |
| truck 3: |
| truck 4: |
| truck 5: |
| truck 6: |
| truck 7: |
| truck 8: |
| truck 9: |
| Cost: 14.21 |
| Sample instance for 7: |
| Customer corrdinates: [[0.532, 0.302], [0.424, 0.656], [0.11, 0.714], [0.756, 0.707], [0.109, 0.581], |
| + [0.411, 0.133], [0.323, 0.682], [0.306, 0.609], [0.504, 0.077], [0.373, 0.934], [0.522, 0.018], |
| +[0.258, 0.056], [0.921, 0.392], [0.329, 0.204], [0.01, 0.002], [0.926, 0.852], [0.694, 0.127], [0.313, 0.571], |
| + [0.278, 0.188], [0.415, 0.213], [0.547, 0.221], [0.479, 0.806], [0.504, 0.765], [0.695, 0.761], [0.406, 0.875], |
| + [0.456, 0.141], [0.769, 0.387], [0.569, 0.886], [0.073, 0.136], [0.964, 0.264], [0.42, 0.728], [0.135, 0.182], |
| + [0.793, 0.377], [0.819, 0.071], [0.405, 0.48], [0.301, 0.893], [0.4, 0.589], [0.322, 0.355], [0.061, 0.132], |
| + [0.719, 0.893], [0.88, 0.834], [0.899, 0.151], [0.341, 0.163], [0.022, 0.107], [0.294, 0.873], [0.112, 0.156], |
| + [0.152, 0.464], [0.525, 0.303], [0.432, 0.288], [0.454, 0.643], [0.233, 0.713], [0.439, 0.817], [0.714, 0.255], |
| + [0.193, 0.903], [0.998, 0.216], [0.549, 0.389], [0.211, 0.76], [0.287, 0.677], [0.989, 0.52], [0.558, 0.869], |
| + [0.046, 0.324], [0.095, 0.369], [0.63, 0.31], [0.322, 0.691], [0.647, 0.095], [0.767, 0.555], [0.126, 0.554], |
| + [0.028, 0.342], [0.496, 0.104], [0.115, 0.089]] |
| Time window:[[4.0, 6.0], [6.0, 8.0], [6.0, 8.0], [6.0, 8.0], [0.0, 2.0], [0.0, 2.0], [4.0, 6.0], [4.0, 6.0], |
| + [0.0, 2.0], [6.0, 8.0], [0.0, 2.0], [4.0, 6.0], [0.0, 2.0], [4.0, 6.0], [6.0, 8.0], [4.0, 6.0], [2.0, 4.0], |
| + [0.0, 2.0], [4.0, 6.0], [2.0, 4.0], [6.0, 8.0], [4.0, 6.0], [4.0, 6.0], [2.0, 4.0], [4.0, 6.0], [2.0, 4.0], |
| + [4.0, 6.0], [4.0, 6.0], [4.0, 6.0], [2.0, 4.0], [4.0, 6.0], [4.0, 6.0], [6.0, 8.0], [0.0, 2.0], [2.0, 4.0], |
| + [0.0, 2.0], [0.0, 2.0], [2.0, 4.0], [2.0, 4.0], [6.0, 8.0], [4.0, 6.0], [4.0, 6.0], [4.0, 6.0], [4.0, 6.0], |
| + [2.0, 4.0], [0.0, 2.0], [4.0, 6.0], [2.0, 4.0], [6.0, 8.0], [4.0, 6.0], [6.0, 8.0], [2.0, 4.0], [0.0, 2.0], |
| + [6.0, 8.0], [2.0, 4.0], [4.0, 6.0], [4.0, 6.0], [2.0, 4.0], [4.0, 6.0], [2.0, 4.0], [6.0, 8.0], [2.0, 4.0], |
| + [6.0, 8.0], [0.0, 2.0], [4.0, 6.0], [4.0, 6.0], [4.0, 6.0], [2.0, 4.0], [6.0, 8.0], [0.0, 2.0]] |
| Data size: [9, 9, 5, 9, 7, 2, 8, 8, 3, 5, 9, 3, 6, 5, 7, 5, 2, 9, 2, 4, 2, 2, 5, 6, 3, 2, 1, 6, 4, 1, |
| + 3, 2, 8, 4, 9, 6, 4, 1, 4, 1, 5, 4, 7, 1, 3, 5, 3, 6, 8, 1, 8, 9, 3, 8, 5, 1, 7, 8, 6, 2, 1, 4, 8, 8, 5, 2, 2, 5, 8, 4] |
| Position1 [0.504,0.818] | |
| Fixed costs: 1800 | Shipping costs: 480.43 |
| Cooling costs: 232.39 | Carbon emission costs: 1283.85 |
| Total costs: 3796.67 | |
| Position2 [0.480,0.920] | |
| Fixed costs: 1800 | Shipping costs: 520.47 |
| Cooling costs: 239.26 | Carbon emission costs: 1315.84 |
| Total costs: 3875.57 | |
| Position3 [0.682,0.690] | |
| Fixed costs: 1800 | Shipping costs: 495.21 |
| Cooling costs: 234.93 | Carbon emission costs: 1295.65 |
| Total costs: 3825.79 | |
| Position4 [0.693,0.380] | |
| Fixed costs: 1800 | Shipping costs: 490.27 |
| Cooling costs: 234.08 | Carbon emission costs: 1291.71 |
| Total costs: 3816.06 | |
Disclaimer/Publisher’s Note: The statements, opinions and data contained in all publications are solely those of the individual author(s) and contributor(s) and not of MDPI and/or the editor(s). MDPI and/or the editor(s) disclaim responsibility for any injury to people or property resulting from any ideas, methods, instructions or products referred to in the content. |
© 2024 by the authors. Licensee MDPI, Basel, Switzerland. This article is an open access article distributed under the terms and conditions of the Creative Commons Attribution (CC BY) license (https://creativecommons.org/licenses/by/4.0/).
Share and Cite
Zou, Y.; Gao, Q.; Wu, H.; Liu, N. Carbon-Efficient Scheduling in Fresh Food Supply Chains with a Time-Window-Constrained Deep Reinforcement Learning Model. Sensors 2024, 24, 7461. https://doi.org/10.3390/s24237461
Zou Y, Gao Q, Wu H, Liu N. Carbon-Efficient Scheduling in Fresh Food Supply Chains with a Time-Window-Constrained Deep Reinforcement Learning Model. Sensors. 2024; 24(23):7461. https://doi.org/10.3390/s24237461
Chicago/Turabian StyleZou, Yuansu, Qixian Gao, Hao Wu, and Nianbo Liu. 2024. "Carbon-Efficient Scheduling in Fresh Food Supply Chains with a Time-Window-Constrained Deep Reinforcement Learning Model" Sensors 24, no. 23: 7461. https://doi.org/10.3390/s24237461
APA StyleZou, Y., Gao, Q., Wu, H., & Liu, N. (2024). Carbon-Efficient Scheduling in Fresh Food Supply Chains with a Time-Window-Constrained Deep Reinforcement Learning Model. Sensors, 24(23), 7461. https://doi.org/10.3390/s24237461

