Vessel Trajectory Similarity Computation Based on Heterogeneous Graph Neural Network
Abstract
1. Introduction
- Most neural network methods simply treat geographical coordinate trajectory signal data as a simple numerical sequence, ignoring the inherent spatial structural relationships of trajectory position points. As a type of geographical trajectory, AIS trajectories have spatial dependencies between their position point sequences and the regions they belong to. Treating trajectory sequences only with numerical or sequential methods may result in the loss of potentially rich spatial information. Therefore, it is necessary to incorporate spatial structure and explicitly encode spatial information into the model;
- For trajectory data such as AIS data that have large sampling rate changes and certain signal errors, some sequence-based models lack explicit solutions to ensure model robustness, leading to defects in the model’s handling of outlier samples.
- For the first time, a similarity learning framework for AIS signal trajectories called AISim is proposed, providing a new idea and a solution to alleviate the performance bottleneck problem of large-scale AIS trajectory data mining, as AISim can mimic various pairwise distance metrics, which generally with quadratic time complexity, and make use of parallelization, so that large-scale maritime trajectories analysis can be greatly accelerated;
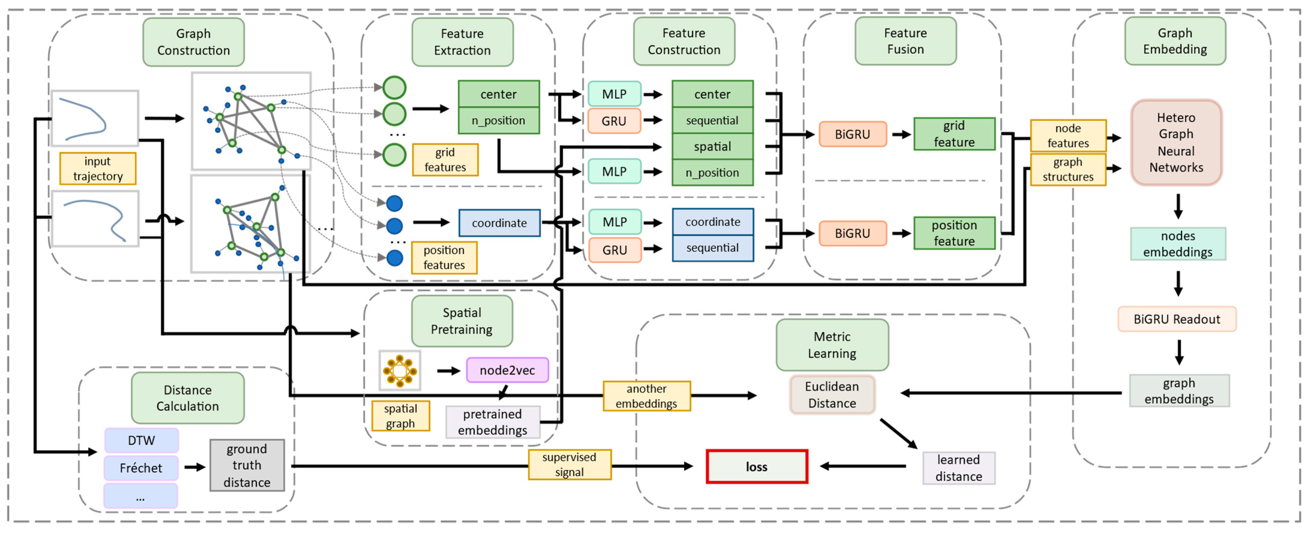
- A heterogeneous graph neural network based on explicit spatial structure encoding is designed to model the grid-wise spatial structure of AIS trajectories and the sequential characteristics of position points on the trajectory. By using heterogeneous graph neural networks to learn the spatial structure and sequence fusion features of the constructed trajectory graph, the research on representation learning and similarity calculation for trajectories, especially AIS signal trajectories, is promoted;
- Extensive experiments are conducted on two large-scale real trajectory datasets, demonstrating that the proposed model not only outperforms baseline models in learning multiple distance metric performances but also effectively reduces computational time complexity.
2. Related Work
3. Definition and Preliminaries
4. Methodology
4.1. Grid Partitioning and Embedding Pre-Training
4.1.1. Grid Partitioning
4.1.2. Spatial Embedding Pre-Training
4.2. Hierarchical Heterogeneous Graph Construction
4.2.1. Hierarchical Heterogeneous Graph Structure Construction
4.2.2. Hierarchical Heterogeneous Graph Feature Construction
4.3. Hierarchical Heterogeneous Graph Neural Network
5. Experiments and Discussion
5.1. Experimental Settings
5.1.1. Data Description
5.1.2. Evaluation Metrics
5.1.3. Parameter Settings
5.2. Results
5.3. Discussion
6. Conclusions
Author Contributions
Funding
Data Availability Statement
Conflicts of Interest
Nomenclature
| Notations | Meanings |
| A | Study area within a given range |
| G | Spatial structure pre-training graph A |
| Node set and edge set of G | |
| Number of grid nodes in longitude, latitude, and total | |
| T | Pre-processed trajectory dataset |
| -th trajectory record | |
| -th trajectory hierarchical heterogeneous graph | |
| Node set of real location points | |
| Node set of virtual grid points | |
| Set of both types of nodes | |
| Embedding dimension | |
| Aggregation function | |
| , | Representation of source and target node at the -th layer under relationship r |
| Set of edge type |
References
- Mao, S.; Tu, E.; Zhang, G.; Rachmawati, L.; Rajabally, E.; Huang, G.-B. An Automatic Identification System (AIS) Database for Maritime Trajectory Prediction and Data Mining. In Proceedings of ELM-2016; Springer International Publishing: Berlin/Heidelberg, Germany, 2016. [Google Scholar]
- Tu, E.; Zhang, G.; Rachmawati, L.; Rajabally, E.; Huang, G.-B. Exploiting AIS Data for Intelligent Maritime Navigation: A Comprehensive Survey From Data to Methodology. IEEE Trans. Intell. Transp. Syst. 2018, 19, 1559–1582. [Google Scholar] [CrossRef]
- Pallotta, G.; Vespe, M.; Bryan, K. Traffic Knowledge Discovery from AIS Data. In Proceedings of the 16th International Conference on Information Fusion, Istanbul, Turkey, 9–12 July 2013; pp. 1996–2003. [Google Scholar]
- Munim, Z.H.; Dushenko, M.; Jimenez, V.J.; Shakil, M.H.; Imset, M. Big Data and Artificial Intelligence in the Maritime Industry: A Bibliometric Review and Future Research Directions. Marit. Policy Manag. 2020, 47, 577–597. [Google Scholar] [CrossRef]
- Yang, D.; Wu, L.; Wang, S.; Jia, H.; Li, K.X. How Big Data Enriches Maritime Research—A Critical Review of Automatic Identification System (AIS) Data Applications. Transp. Rev. 2019, 39, 755–773. [Google Scholar] [CrossRef]
- Shelmerdine, R.L. Teasing out the Detail: How Our Understanding of Marine AIS Data Can Better Inform Industries, Developments, and Planning. Mar. Policy 2015, 54, 17–25. [Google Scholar] [CrossRef]
- Li, H.; Liu, J.; Liu, R.; Xiong, N.; Wu, K.; Kim, T. A Dimensionality Reduction-Based Multi-Step Clustering Method for Robust Vessel Trajectory Analysis. Sensors 2017, 17, 1792. [Google Scholar] [CrossRef]
- Zhang, D.; Zhang, Y.; Zhang, C. Data Mining Approach for Automatic Ship-Route Design for Coastal Seas Using AIS Trajectory Clustering Analysis. Ocean Eng. 2021, 236, 109535. [Google Scholar] [CrossRef]
- Li, H.; Liu, J.; Yang, Z.; Liu, R.W.; Wu, K.; Wan, Y. Adaptively Constrained Dynamic Time Warping for Time Series Classification and Clustering. Inf. Sci. 2020, 534, 97–116. [Google Scholar] [CrossRef]
- Cao, J.; Liang, M.; Li, Y.; Chen, J.; Li, H.; Liu, R.W.; Liu, J. PCA-Based Hierarchical Clustering of AIS Trajectories with Automatic Extraction of Clusters. In Proceedings of the 2018 IEEE 3rd International Conference on Big Data Analysis (ICBDA), Shanghai, China, 9–12 March 2018; pp. 448–452. [Google Scholar]
- Wei, Z.; Xie, X.; Lv, W. Self-Adaption Vessel Traffic Behaviour Recognition Algorithm Based on Multi-Attribute Trajectory Characteristics. Ocean Eng. 2020, 198, 106995. [Google Scholar] [CrossRef]
- Yan, Z.; Yang, G.; He, R.; Yang, H.; Ci, H.; Wang, R. Ship Trajectory Clustering Based on Trajectory Resampling and Enhanced BIRCH Algorithm. J. Mar. Sci. Eng. 2023, 11, 407. [Google Scholar] [CrossRef]
- Zhang, Y.; Shi, G. Trajectory Similarity Measure Design for Ship Trajectory Clustering. In Proceedings of the 2021 IEEE 6th International Conference on Big Data Analytics (ICBDA), Xiamen, China, 5–8 March 2021; pp. 181–187. [Google Scholar]
- Pallotta, G.; Jousselme, A.-L. Data-Driven Detection and Context-Based Classification of Maritime Anomalies. In Proceedings of the 2015 18th International Conference on Information Fusion (Fusion), Washington, DC, USA, 6–9 July 2015; pp. 1152–1159. [Google Scholar]
- Zhang, B.; Hirayama, K.; Ren, H.; Wang, D.; Li, H. Ship Anomalous Behavior Detection Using Clustering and Deep Recurrent Neural Network. J. Mar. Sci. Eng. 2023, 11, 763. [Google Scholar] [CrossRef]
- Karataş, G.B.; Karagoz, P.; Ayran, O. Trajectory Pattern Extraction and Anomaly Detection for Maritime Vessels. Internet Things 2021, 16, 100436. [Google Scholar] [CrossRef]
- Li, H.; Lam, J.S.L.; Yang, Z.; Liu, J.; Liu, R.W.; Liang, M.; Li, Y. Unsupervised Hierarchical Methodology of Maritime Traffic Pattern Extraction for Knowledge Discovery. Transp. Res. Part C Emerg. Technol. 2022, 143, 103856. [Google Scholar] [CrossRef]
- Tao, Y.; Both, A.; Silveira, R.I.; Buchin, K.; Sijben, S.; Purves, R.S.; Laube, P.; Peng, D.; Toohey, K.; Duckham, M. A Comparative Analysis of Trajectory Similarity Measures. GIScience Remote Sens. 2021, 58, 643–669. [Google Scholar] [CrossRef]
- Itakura, F. Minimum Prediction Residual Principle Applied to Speech Recognition. IEEE Trans. Acoust. Speech Signal Process. 1975, 23, 67–72. [Google Scholar] [CrossRef]
- Lee, W.; Cho, S.-W. AIS Trajectories Simplification Algorithm Considering Topographic Information. Sensors 2022, 22, 7036. [Google Scholar] [CrossRef]
- Yan, R.; Mo, H.; Yang, D.; Wang, S. Development of Denoising and Compression Algorithms for AIS-Based Vessel Trajectories. Ocean Eng. 2022, 252, 111207. [Google Scholar] [CrossRef]
- Zhao, L.; Shi, G.; Yang, J. Ship Trajectories Pre-Processing Based on AIS Data. J. Navig. 2018, 71, 1210–1230. [Google Scholar] [CrossRef]
- Yao, X.U.; Zhuoran, L.I.; Jinlong, M.; Lipo, Z.; Jianxin, W.E.N.; Guiling, W. Extraction Method of Marine Lane Boundary from Exploiting Trajectory Big Data. J. Comput. Appl. 2019, 39, 105. [Google Scholar] [CrossRef]
- Yao, D.; Zhang, C.; Zhu, Z.; Hu, Q.; Wang, Z.; Huang, J.; Bi, J. Learning Deep Representation for Trajectory Clustering. Expert Syst. 2018, 35, e12252. [Google Scholar] [CrossRef]
- Zhao, L.; Shi, G. A Novel Similarity Measure for Clustering Vessel Trajectories Based on Dynamic Time Warping. J. Navig. 2019, 72, 290–306. [Google Scholar] [CrossRef]
- Šakan, D.; Žuškin, S.; Rudan, I.; Brčić, D. Container Ship Fleet Route Evaluation and Similarity Measurement between Two Shipping Line Ports. J. Mar. Sci. Eng. 2023, 11, 400. [Google Scholar] [CrossRef]
- Lu, N.; Liang, M.; Yang, L.; Wang, Y.; Xiong, N.; Liu, R.W. Shape-Based Vessel Trajectory Similarity Computing and Clustering: A Brief Review. In Proceedings of the 2020 5th IEEE International Conference on Big Data Analytics (ICBDA), Xiamen, China, 8–11 May 2020; pp. 186–192. [Google Scholar]
- Liang, M.; Liu, R.W.; Li, S.; Xiao, Z.; Liu, X.; Lu, F. An Unsupervised Learning Method with Convolutional Auto-Encoder for Vessel Trajectory Similarity Computation. Ocean Eng. 2021, 225, 108803. [Google Scholar] [CrossRef]
- Grover, A.; Leskovec, J. Node2vec: Scalable Feature Learning for Networks. In Proceedings of the 22nd ACM SIGKDD International Conference on Knowledge Discovery and Data Mining, San Francisco, CA, USA, 13–17 August 2016; Association for Computing Machinery: New York, NY, USA, 2016; pp. 855–864. [Google Scholar]
- Hahnloser, R.H.R.; Sarpeshkar, R.; Mahowald, M.A.; Douglas, R.J.; Seung, H.S. Digital Selection and Analogue Amplification Coexist in a Cortex-Inspired Silicon Circuit. Nature 2000, 405, 947–951. [Google Scholar] [CrossRef] [PubMed]
- Krizhevsky, A.; Sutskever, I.; Hinton, G.E. ImageNet Classification with Deep Convolutional Neural Networks. Commun. ACM 2017, 60, 84–90. [Google Scholar] [CrossRef]
- Cho, K.; van Merriënboer, B.; Gulcehre, C.; Bahdanau, D.; Bougares, F.; Schwenk, H.; Bengio, Y. Learning Phrase Representations Using RNN Encoder–Decoder for Statistical Machine Translation. In Proceedings of the 2014 Conference on Empirical Methods in Natural Language Processing (EMNLP), Doha, Qatar, 25–29 October 2014; Association for Computational Linguistics: Cambridge, MA, USA, 2014; pp. 1724–1734. [Google Scholar]
- Zhang, C.; Song, D.; Huang, C.; Swami, A.; Chawla, N.V. Heterogeneous Graph Neural Network. In Proceedings of the 25th ACM SIGKDD International Conference on Knowledge Discovery & Data Mining, Anchorage, AK, USA, 25 July 2019; Association for Computing Machinery: New York, NY, USA, 2019; pp. 793–803. [Google Scholar]
- Zhou, J.; Cui, G.; Hu, S.; Zhang, Z.; Yang, C.; Liu, Z.; Wang, L.; Li, C.; Sun, M. Graph Neural Networks: A Review of Methods and Applications. AI Open 2020, 1, 57–81. [Google Scholar] [CrossRef]
- Battaglia, P.W.; Hamrick, J.B.; Bapst, V.; Sanchez-Gonzalez, A.; Zambaldi, V.; Malinowski, M.; Tacchetti, A.; Raposo, D.; Santoro, A.; Faulkner, R.; et al. Relational Inductive Biases, Deep Learning, and Graph Networks. arXiv 2018, arXiv:1806.01261. [Google Scholar]
- Kipf, T.N.; Welling, M. Semi-Supervised Classification with Graph Convolutional Networks. arXiv 2017, arXiv:1609.02907. [Google Scholar]
- Veličković, P.; Cucurull, G.; Casanova, A.; Romero, A.; Liò, P.; Bengio, Y. Graph Attention Networks. arXiv 2018, arXiv:1710.10903. [Google Scholar]
- Bai, S.; Kolter, J.Z.; Koltun, V. An Empirical Evaluation of Generic Convolutional and Recurrent Networks for Sequence Modeling. arXiv 2018, arXiv:1803.01271. [Google Scholar]
- Vaswani, A.; Shazeer, N.; Parmar, N.; Uszkoreit, J.; Jones, L.; Gomez, A.N.; Kaiser, Ł.; Polosukhin, I. Attention Is All You Need. In Advances in Neural Information Processing Systems; Association for Computing Machinery: New York, NY, USA, 2017; Volume 30. [Google Scholar]
- Moreira-Matias, L.; Gama, J.; Ferreira, M.; Mendes-Moreira, J.; Damas, L. Predicting Taxi–Passenger Demand Using Streaming Data. IEEE Trans. Intell. Transp. Syst. 2013, 14, 1393–1402. [Google Scholar] [CrossRef]
- Moreira-Matias, L.; Gama, J.; Ferreira, M.; Mendes-Moreira, J.; Damas, L. Time-Evolving O-D Matrix Estimation Using High-Speed GPS Data Streams. Expert Syst. Appl. 2016, 44, 275–288. [Google Scholar] [CrossRef]
- Sang, L.; Wall, A.; Mao, Z.; Yan, X.; Wang, J. A Novel Method for Restoring the Trajectory of the Inland Waterway Ship by Using AIS Data. Ocean Eng. 2015, 110, 183–194. [Google Scholar] [CrossRef]







| Parameters | Values | Meanings |
|---|---|---|
| 10 | Number of sequential neighbors | |
| 64 | Model embedding size | |
| 20 | Number of learning samples |
| Dataset | Method | DTW | Fréchet | ||||
|---|---|---|---|---|---|---|---|
| HR10 | HR50 | R10@50 | HR10 | HR50 | R10@50 | ||
| Porto | TCN | 0.1828 | 0.2774 | 0.4116 | 0.3843 | 0.4780 | 0.7219 |
| Transformer | 0.1489 | 0.2531 | 0.3931 | 0.3898 | 0.4775 | 0.7809 | |
| AISim | 0.2387 | 0.3039 | 0.4815 | 0.4484 | 0.5287 | 0.8145 | |
| WSK | TCN | 0.3503 | 0.4893 | 0.7535 | 0.4345 | 0.5259 | 0.8251 |
| Transformer | 0.4045 | 0.5843 | 0.8446 | 0.3811 | 0.5741 | 0.8511 | |
| AISim | 0.5480 | 0.6812 | 0.9319 | 0.7223 | 0.8326 | 0.9883 | |
Disclaimer/Publisher’s Note: The statements, opinions and data contained in all publications are solely those of the individual author(s) and contributor(s) and not of MDPI and/or the editor(s). MDPI and/or the editor(s) disclaim responsibility for any injury to people or property resulting from any ideas, methods, instructions or products referred to in the content. |
© 2023 by the authors. Licensee MDPI, Basel, Switzerland. This article is an open access article distributed under the terms and conditions of the Creative Commons Attribution (CC BY) license (https://creativecommons.org/licenses/by/4.0/).
Share and Cite
Luo, S.; Zeng, W. Vessel Trajectory Similarity Computation Based on Heterogeneous Graph Neural Network. J. Mar. Sci. Eng. 2023, 11, 1318. https://doi.org/10.3390/jmse11071318
Luo S, Zeng W. Vessel Trajectory Similarity Computation Based on Heterogeneous Graph Neural Network. Journal of Marine Science and Engineering. 2023; 11(7):1318. https://doi.org/10.3390/jmse11071318
Chicago/Turabian StyleLuo, Sizhe, and Weiming Zeng. 2023. "Vessel Trajectory Similarity Computation Based on Heterogeneous Graph Neural Network" Journal of Marine Science and Engineering 11, no. 7: 1318. https://doi.org/10.3390/jmse11071318
APA StyleLuo, S., & Zeng, W. (2023). Vessel Trajectory Similarity Computation Based on Heterogeneous Graph Neural Network. Journal of Marine Science and Engineering, 11(7), 1318. https://doi.org/10.3390/jmse11071318

