Facilitating Semantic Interoperability of Trustworthy IoT Entities in Cultural Spaces: The Smart Museum Ontology †
Abstract
:1. Introduction
- (a)
- Represent the knowledge related to trustworthy IoT entities deployed in SMs i.e., things (e.g., artworks, spaces), sensors, actuators, people, data, and applications;
- (b)
- Deal with the semantic interoperability and integration of SM applications and data;
- (c)
- Represent knowledge related to museum visits and visitors towards enhancing visiting experience;
- (d)
- Represent knowledge related to energy saving;
- (e)
- Represent knowledge related to the monitoring of environmental conditions in museums;
- (f)
- Represent knowledge related to the space and location of exhibits and collections.
- (a)
- It presents a new ontology that mainly reuses the MESO ontology presented in [7], along with other ontologies reused to support the SM requirements;
- (b)
- It presents in detail the applied ontology engineering methodology used for the development of the presented ontology;
- (c)
- It presents the evaluation of the new ontology using additional scenarios related to a SM, beyond saving-energy-related scenarios presented in [7];
- (d)
- It presents the integration of trustworthy IoT entities modeling demonstrated in the related scenarios.
2. Related Work
2.1. Related Ontologies
2.2. Related Systems and Applications
2.3. Related Standardization Efforts
- IoT trustworthiness framework (ISO/IEC 30149).
- Methodology for the trustworthiness of IoT system/device (ISO/IEC 30147).
- Data exchange platform requirements for IoT services (ISO/IEC 30161).
- Compatibility requirements and model for devices within industrial IoT systems (ISO/IEC 30162).
- Diverse use-cases covered by IoT.
- Monitoring the ongoing technology IoT requirements.
- Development of IoT standards that build on the foundational standards in relevant ISO/IEC JTC 1 Sub-Committees.
3. Engineering the SM Ontology
3.1. Specification Phase (1)
- Specify aim, objectives, team (Process 1.1, Figure 2). In this process, members of the team form working groups with the aim of collaboratively developing ontologies. The team members then decide on the subject and purpose of the ontology. More specifically, the following tasks are proposed to be performed:
- Identify collaborators (S). The roles involved include knowledge workers, knowledge/ontology engineers and domain experts. Knowledge workers are the members of the team who solve problems or analyze data by exploiting the ontology in operational conditions. Knowledge/ontology engineers are people who have experience in fields, such as knowledge reproduction or ontology tools to make ontological specifications, and coordinate an OE work. Domain experts are people who provide the knowledge of the domain to be modeled. In special cases (critical domains such as the surveillance one), the team invites experts in AI bias (sociologists/anthropologists) in order to ensure that fair ontologies are engineered (to contribute in assessing and mitigating bias in ontology-based AI models/applications).
- Specify aim and objectives (S). In this task, the team specifies the reason(s) and the goal(s) for developing the ontology. A detailed objectives list is encouraged as a guide to the specification of requirements (next step).
- Specify requirements (Process 1.2, Figure 2). In the second process, members discuss the ontological requirements, i.e., what knowledge the ontology should represent based on the already agreed objectives, and a set of example domain-related questions/queries identified early in the process. This stage contains the following tasks:
- Specify domain-related queries (S). A representative list of domain-related queries based on objectives, shaped after discussion within the team.
- Discuss and specify requirements (S). Initiate of an argumentative dialogue between the members of the team in order to specify commonly accepted/agreed requirements of the ontology.
- Produce specification documents (S). The recording of commonly accepted specifications in appropriate forms and documents, by storing them in a shared space using open web-based collaborative technology (e.g., Google docs).
3.2. Conceptualization Phase (2)
- Acquire and learn knowledge (Process 2.1, Figure 2). During this process, the collaborating stakeholders learn and consult other well-known and widely acknowledged ontologies.
- Find knowledge sources (P). The specification of the information sources are used to learn a kick-off/seed ontology.
- Import ontological definitions from ontology libraries (P). Introduce existing related ontologies for reuse (parts or as a whole).
- Consult generic top ontologies (P). A better understanding, clarification and confirmation of the field of ontology is sought.
- Consult domain experts by discussion (S). Initiate argumentation dialogues of knowledge workers with domain experts toward consensual domain conceptualizations.
- Learn kick-off ontology from queries (P). The learning of kick-off/seed ontologies from information sources can be an automated task (ontology learning). The learning of kick-off/seed ontologies, i.e., simple and lightweight ontologies, can be supported by specific tools.
- Consult kick-off/seed ontologies (P). The consultation of a kick-off ontology to support the improvising of other (new) ontological definitions.
- Design modular ontology (Process 2.2, Figure 2). During this process knowledge workers initiate the design of the ontology, designing one or more ontological modules collaboratively. This process is composed of the following tasks:
- Identify example scenarios (S). Collaborative writing scenarios that capture the specific requirements of the ontology.
- Identify terms and properties (S). The definition of related terms and properties that emerge through those scenarios.
- Identify ontological modules (S). The design of distinguished but interlinked modules based on the requirements and objectives of the ontology.
- Develop and maintain ontological modules (Process 2.3, Figure 2). In this process, team members can develop modules of the ontology in their personal spaces (P) and then collaborate toward integrating their modules into the final version of the integrated ontology. Necessary tasks are as follows:
- Improvise ontological definitions (P). The development of ontological modules by improvising new definitions (ontological axioms) based on the knowledge worker’s perception of the described field.
- Manage conceptualizations (P). Edit, delete, insert conceptualizations at any time during the development process.
- Merge and compare versions (P). Compare different versions of ontologies or modules to identify differences and explore the possibility of merging them.
- Generalize/specialize versions (P). Classification of ontology/modules versions according to their content in the modular chain.
- Add documentation (P). Attach the information to the classes and properties of the ontology or its modules, with comments, examples and details.
- Re-use learned kick-off/seed ontologies (P). The reuse of a kick-off ontologies in the process of developing a module or the integrated ontology.
- Compare with kick-off ontology (P). Reusing parts of kick-off ontology/ modules in an improvised ontology, after comparison.
3.3. Exploitation Phase (3)
- Use ontology (Process 3.1, Figure 2). In the first process, collaborators take advantage of application-based use of the ontology, using and browsing the ontology in their personal space. This stage includes the following tasks:
- Browse ontology (P). Review the final shared ontology by all stakeholders on their personal space, evaluating and criticizing the specified conceptualizations.
- Exploit in applications (P). Use the ontology in applications (ontology-based functionality testing, e.g., searching, browsing, and inference).
- Evaluate ontology (Process 3.2, Figure 2). In the second process, the final versions of the integrated ontologies that the team built on the personal spaces (P) are collected in the shared space (S). Each of them is put in a shared working environment with the aim of evaluating and exploiting it in a collaborative manner. The main tasks are as follows:
- Initiate arguments and criticism collaboratively (S). Publication of arguments, disagreements and proposals regarding the final versions of the integrated ontologies that each stakeholder has shared.
- Compare others’ versions (S). Comparison of the shared versions of integrated ontologies to identify differences between them.
- Browse/exploit agreed ontologies (S). Reach agreement on the shared ontologies, browse and exploit agreed ontologies in a collaborative manner.
- Manage recorded discussions (S). Edit, copy, and share recorded arguments upon versions of integrated ontologies to support decisions for or against shared specifications and conceptualizations.
- Propose new ontology versions (S). Formulation of proposals on new ontologies with the aim of publishing new versions of the ontology or integrating new modules to the agreed one.
- Browse/exploit kick-off ontology (S). Browsing and exploitation of learned ontologies, bringing forward kick-off/seed conceptualizations.
4. Ontology Specification
- Objective (a) (trustworthy IoT entities’ representation and management).
- Which exhibits are located in “UoAMuseumRoomA1”?
- How many sensors (all kinds) are hosted by the “IoTmuseumPlatformLG”?
- Which smart lamps have trust value = 0.7 and lights Painting01?
- Objective (b) (interoperability and integration).
- What is the temperature in the rooms that ongoing visits take place right now?
- For observations that are made for painting “Painting 001” in the room “Museum Room A1” at 09.00 on 15/01/2021, what is its status in terms of its lamp brightness level (energy) and nearby visitors?
- Objective (c) (user experience).
- Which rooms have been visited by "Visitor01"?
- Which exhibit are most popular in July?
- Objective (d) (energy-saving).
- Is there an activation of the light device in “UoAMuseumRoomA2” at 15.30 on 10/08/2021?
- Is there an activation of the heating device in “UoAMuseumRoomA1” on 20/08/2021?
- Objective (e) (environmental conditions).
- What measurements have been made in “UoAMuseumRoomA1” on 9 September 2021?
- For observations made for “UoAMuseumRoomA1” at 11.00, 11/09/2021, what is the result of humidity measurements?
- Objective (f) (location of exhibits).
- What types of rooms exist in the museum, based on its collections and exhibits?
- How many sculptures are located in “UoAMuseumRoomA2”?
- (a)
- The ontology must represent knowledge related to trustworthy IoT entities that are deployed in a smart museum, i.e., things, sensors, actuators, people, data, applications.
- (b)
- The ontology must deal with the semantic interoperability and integration of “smart” museum applications and data.
- (c)
- The ontology must represent knowledge related to museum visits and visitors towards enhancing visiting experience.
- (d)
- The ontology must represent knowledge related to energy saving.
- (e)
- The ontology must represent knowledge related to the monitoring of environmental conditions in museums.
- (f)
- The ontology must represent knowledge related to the space and location of exhibits and collections.
5. Ontology Conceptualization
- Requirement (a) (IoT entities representation and management).
- Count all the trustworthy smart lamps of the museum, where the trust degree is more than 0.5.
- Name all the paintings of the museum that were created by “Vincent van Gogh”.
- Requirement (b) (interoperability and integration).
- If there are more than two visitors in Museum Room A1 nearby an exhibit, classify this exhibit as an “interesting exhibit in UoAMuseumRoomA1”, turn up the light of this exhibit and classify the observation as a “trusted observation” if the trust value is greater than 0.5. Then lower the light of the remaining exhibits in the room.
- If a visitor is interested in an exhibit in “UoAMuseumRoomA1”, then classify the exhibit as a “suggested exhibit in UoAMuseumRoomA1”, and classify the exhibits with no visitors as “no suggested exhibits in UoAMuseumRoomA1”.
- If the temperature is less than 18 degrees Celsius or if the humidity is more than 55%, and there are visits in progress in UoAMuseumRoomA1, then activate the heating device or the dehumidifier device only in the room in which those visits take place.
- Requirement (c) (user experience).
- When a visitor enters the museum for first time, send him/her a message with the number and types of rooms, the number and collections of exhibits, and the average duration of a visit per room.
- When entering the museum, the visitor is given an e-form to fill, that is later used to build his/her profile. Based on this profile and his/her visiting history, it is suggested that he/she visits exhibit picasso_monaLisa_009 in Museum Room A1 and picasso_guernica_0037 in Museum Room A2 and other exhibits.
- Requirement (d) (energy saving).
- If there are no visitors in room “UoAMuseumRoomA1”, then turn off the heating device.
- If there are no visitors in room “UoAMuseumRoomA1”, then turn off the lights.
- Requirement (e) (environmental conditions).
- If the temperature in room “UoAMuseumRoomA1” is more than 28 degrees Celsius, then activate the air conditioning (for visitors’ comfort).
- If the humidity is more than 60 percent, then activate the dehumidifier device (for exhibit protection).
- If the temperature in room “UoAMuseumRoomA1” is less than 19 degrees Celsius, then activate the heating device (for visitors’ comfort).
- Requirement (f) (location of exhibits).
- If there are paintings in a room, then classify the room as “Room with Paintings”.
- If there are sculptures in a room, then classify the room as “Room with Sculptures”.
- If there are more than two visitors in Museum Room A1 close to (nearby) an exhibit, classify this exhibit as an “interesting exhibit in UoAMuseumRoomA1”, turn up the light of this exhibit and classify the observation as a “trusted observation” if the trust value is greater than 0.5. Then lower the light of the remaining exhibits in the room.
- If a visitor is interested in an exhibit in UoAMuseumRoomA1, then classify the exhibit as a “suggested exhibit in UoAMuseumRoomA1” and also classify the exhibits with no visitors as “no suggested exhibits in UoAMuseumRoomA1”.
- If the temperature is less than 18 degrees Celsius or if the humidity is more than 55%, and there are visits in progress in UoAMuseumRoomA1, then activate the heating device or the dehumidifier device only in the room in which those visits take place.
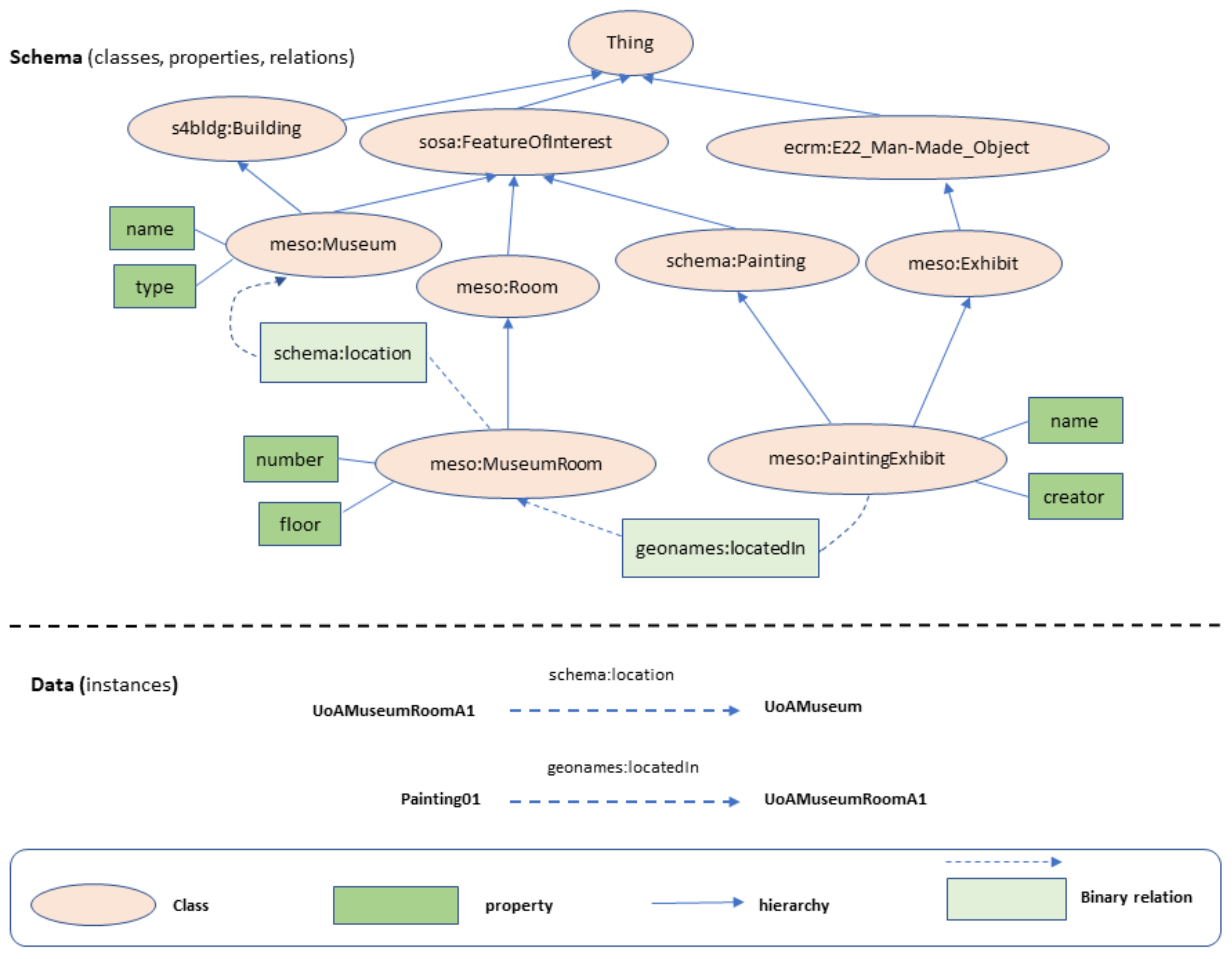
- smo:http://i-lab.aegean.gr/kotis/Ontologies/SmartMuseumOnto/Smart-\MuseumOnto.owl#, (accessed on 6 December 2021) (the proposed ontology);
- meso:http://i-lab.aegean.gr/kotis/Ontologies/Meso/Meso.owl#, (accessed on 6 December 2021) (MESO ontology);
- cross:http://www.crosscult.eu/UserModel#, (accessed on 6 December 2021) (CrossCult ontology);
- sosa:http://www.w3.org/ns/sosa/, (accessed on 6 December 2021) (SOSA ontology);
- geonames:http://www.geonames.org/ontology#, (accessed on 6 December 2021) (Geonames ontology);
- crm:http://erlangen-crm.org/160714/, (accessed on 6 December 2021) (CIDOC-CRM ontology);
- iottrust:http://i-lab.aegean.gr/kotis/Ontologies/IoT/IoT-trust-onto.owl#, (accessed on 6 December 2021) (IoT-trust ontology);
- td:https://www.w3.org/2019/wot/td.owl#, (accessed on 6 December 2021) (Thing Description Ontology).
5.1. Ontology Classes
- smo:Humidity subclass of sosa:ObservationProperty, represents the humidity.
- smo:ActivateHeatObservation subclass of sosa:Observation, represents the observations result in turning up the heating device.
- smo:ActivateHumObservation subclass of sosa:Observation, represents the observations result in turning up the dehumidifier.
- smo:MuseumRoomHumObservation subclass of sosa:Observation, represents the observations of the humidity of a room in a museum.
- smo:NoSuggestedExhibitProximityObservation subclass of sosa:Observation, represents the non suggested exhibits.
- smo:SuggestedExhibitProximityObservation subclass of sosa:Observation, represents the suggested exhibits.
- smo:TrustedObservations subclass of sosa:Observation, represents the observations of trusted IoT entities.
5.2. Ontology Properties
- sosa:madeBySensor represents the relation between a sosa:Observation and the corresponding sosa:Sensor.
- sosa:hasFeatureOfInterest represents the relation between a sosa:Observation and the observed meso:Exhibit.
- sosa:observedProperty represents the relation linking an sosa:observation to the observed property e.g., smo:Humidity.
- meso:nearByVisitors subproperty of geonames:nearby, represents the number of visitors (cross:Visitor) close to an meso:Exhibit.
- meso:brighteningLevel represents the brightening level (Low, Medium, High) of a meso:SmartLamp that meso:lights an meso:Exhibit.
- sosa:resultTime represents the timestamp of a completed observation.
- iottrust:hasTrustValue represents the value of trustworthiness of an entity.
6. Ontology Exploitation and Evaluation
SPARQL Queries and SWRL Rules
- Which exhibits are located in UoAMuseumRoomA1?
- PREFIX rdf: <http://www.w3.org/1999/02/22-rdf-syntax-ns#>
- PREFIX owl: <http://www.w3.org/2002/07/owl#>
- PREFIX rdfs: <http://www.w3.org/2000/01/rdf-schema#>
- PREFIX xsd: <http://www.w3.org/2001/XMLSchema#>
- PREFIX geonames: <http://www.geonames.org/ontology#>
- PREFIX meso:<http://i-lab.aegean.gr/kotis/Ontologies/Meso/Meso.owl#>
- SELECT ?x
- WHERE {
- ?x geonames:locatedIn meso:UoAMuseumRoomA1
- }
- How many sensors (all kinds) are hosted by IoTmuseumPlatformLG?
- PREFIX rdf: <http://www.w3.org/1999/02/22-rdf-syntax-ns#>
- PREFIX owl: <http://www.w3.org/2002/07/owl#>
- PREFIX rdfs: <http://www.w3.org/2000/01/rdf-schema#>
- PREFIX xsd: <http://www.w3.org/2001/XMLSchema#>
- PREFIX geonames: <http://www.geonames.org/ontology#>
- PREFIX sosa:<http://www.w3.org/ns/sosa/>
- PREFIX meso:<http://i-lab.aegean.gr/kotis/Ontologies/Meso/Meso.owl#>
- SELECT (COUNT(?x) AS ?numOfSensors)
- WHERE {
- meso:IoTmuseumPlatformLG sosa:hosts ?x
- }
- Which smart lamps have trust value = 0.7 and lights Painting01?
- PREFIX rdf: <http://www.w3.org/1999/02/22-rdf-syntax-ns#>
- PREFIX owl: <http://www.w3.org/2002/07/owl#>
- PREFIX rdfs: <http://www.w3.org/2000/01/rdf-schema#>
- PREFIX xsd: <http://www.w3.org/2001/XMLSchema#>
- PREFIX geonames: <http://www.geonames.org/ontology#>
- PREFIX sosa:<http://www.w3.org/ns/sosa/>
- PREFIX iottrust:<http://i-lab.aegean.gr/kotis/Ontologies/IoT/IoT-trust-onto.owl#>
- PREFIX meso:<http://i-lab.aegean.gr/kotis/Ontologies/Meso/Meso.owl#>
- SELECT ?x
- WHERE {
- ?x iottrust:hasTrustValue 0.7.
- ?x meso:lights meso:Painting01.
- }
- Which rooms were visited by Visitor01?
- PREFIX rdf: <http://www.w3.org/1999/02/22-rdf-syntax-ns#>
- PREFIX owl: <http://www.w3.org/2002/07/owl#>
- PREFIX rdfs: <http://www.w3.org/2000/01/rdf-schema#>
- PREFIX xsd: <http://www.w3.org/2001/XMLSchema#>
- PREFIX geonames: <http://www.geonames.org/ontology#>
- PREFIX sosa:<http://www.w3.org/ns/sosa/>
- PREFIX meso:<http://i-lab.aegean.gr/kotis/Ontologies/Meso/Meso.owl#>
- SELECT ?x
- WHERE {
- meso:Visitor01 meso:visits ?x
- }
- What measurements were made in UoAMuseumRoomA1 on 9 September 2021?
- PREFIX rdf: <http://www.w3.org/1999/02/22-rdf-syntax-ns#>
- PREFIX owl: <http://www.w3.org/2002/07/owl#>
- PREFIX rdfs: <http://www.w3.org/2000/01/rdf-schema#>
- PREFIX xsd: <http://www.w3.org/2001/XMLSchema#>
- PREFIX geonames: <http://www.geonames.org/ontology#>
- PREFIX sosa:<http://www.w3.org/ns/sosa/>
- PREFIX meso:<http://i-lab.aegean.gr/kotis/Ontologies/Meso/Meso.owl#>
- PREFIX :<http://i-lab.aegean.gr/kotis/Ontologies/SmartMuseumOnto/SmartMuseumOnto.owl#>
- SELECT ?Observations
- WHERE {
- ?Observations sosa:hasFeatureOfInterest meso:UoAMuseumRoomA1.
- ?Observations sosa:resultTime ?resultTime
- FILTER(?resultTime="2021-09-09T11:00:12Z"^^xsd:dateTime).
- }
- For observations made for UoAMuseumRoomA1 at 11.00, 11 September 2021, what is the result of the humidity measurements?
- PREFIX xsd: <http://www.w3.org/2001/XMLSchema#>
- PREFIX sosa:<http://www.w3.org/ns/sosa/>
- PREFIX meso:<http://i-lab.aegean.gr/kotis/Ontologies/Meso/Meso.owl#>
- PREFIX :<http://i-lab.aegean.gr/kotis/Ontologies/SmartMuseumOnto/SmartMuseumOnto.owl#>
- SELECT ?observation ?humidity
- WHERE {
- ?observation sosa:hasFeatureOfInterest meso:UoAMuseumRoomA1.
- ?observation sosa:observedProperty :humidityInMuseumRoom.
- ?observation sosa:hasSimpleResult ?humidity.
- ?observation sosa:resultTime ?resultTime.
- FILTER(?resultTime="2021-09-11T11:00:12Z"^^xsd:dateTime).
- }
- How many sculptures are located in UoAMuseumRoomA2?
- PREFIX rdf: <http://www.w3.org/1999/02/22-rdf-syntax-ns#>
- PREFIX owl: <http://www.w3.org/2002/07/owl#>
- PREFIX rdfs: <http://www.w3.org/2000/01/rdf-schema#>
- PREFIX xsd: <http://www.w3.org/2001/XMLSchema#>
- PREFIX geonames: <http://www.geonames.org/ontology#>
- PREFIX sosa:<http://www.w3.org/ns/sosa/>
- PREFIX meso:<http://i-lab.aegean.gr/kotis/Ontologies/Meso/Meso.owl#>
- SELECT (COUNT(?x) AS ?numOfSculptures)
- WHERE {
- ?x rdf:type meso:Exhibit_sculpture.
- ?x geonames:locatedIn meso:UoAMuseumRoomA2.
- }
7. Discussion
8. Conclusions
Author Contributions
Funding
Institutional Review Board Statement
Informed Consent Statement
Data Availability Statement
Conflicts of Interest
Abbreviations
| SM | Smart Museums |
| OE | Ontology Engineering |
| HCOME | Human-Centered Collaborative Ontology Engineering Methodology |
| IoT | Internet of Things |
| AI | Artificial Intelligence |
| RDF | Resource Description Framework |
| SmartMuseumOnto | Smart Museum Ontology |
| SSN | Semantic Sensor Network ontology |
| SOSA | Sensor Observation, Sample and Actuator ontology |
| SWRL | Semantic Web Rule Language |
References
- Pavlogeorgatos, G. Environmental parameters in museums. Build. Environ. 2003, 38, 1457–1462. [Google Scholar] [CrossRef]
- Chianese, A.; Piccialli, F. Designing a smart museum: When cultural heritage joins IoT. In Proceedings of the 2014 Eighth International Conference on Next Generation Mobile Apps, Services and Technologies, Oxford, UK, 10–12 September 2014; pp. 300–306. [Google Scholar]
- Alletto, S.; Cucchiara, R.; Del Fiore, G.; Mainetti, L.; Mighali, V.; Patrono, L.; Serra, G. An indoor location-aware system for an IoT-based smart museum. IEEE Internet Things J. 2015, 3, 244–253. [Google Scholar] [CrossRef]
- Kotis, K.; Katasonov, A. Semantic interoperability on the Internet of Things: The semantic smart gateway framework. Int. J. Distrib. Syst. Technol. (IJDST) 2013, 4, 47–69. [Google Scholar] [CrossRef]
- Martini, R.G.; Araújo, C.; Almeida, J.J.; Henriques, P.R. OntoMP, an ontology to build The Museum of the Person. In New Advances in Information Systems and Technologies; Springer: Berlin/Heidelberg, Germany, 2016; pp. 653–661. [Google Scholar]
- Vlachidis, A.; Bikakis, A.; Kyriaki-Manessi, D.; Triantafyllou, I.; Antoniou, A. The CrossCult Knowledge Base: A co-inhabitant of cultural heritage ontology and vocabulary classification. In European Conference on Advances in Databases and Information Systems; Springer: Berlin/Heidelberg, Germany, 2017; pp. 353–362. [Google Scholar]
- Zachila, K.; Kotis, K.; Dimara, A.; Ladikou, S.; Anagnostopoulos, C.N. Semantic Modeling of Trustworthy IoT Entities in Energy-Efficient Cultural Spaces. IFIP International Conference on Artificial Intelligence Applications and Innovations; Springer: Berlin/Heidelberg, Germany, 2021; pp. 364–376. [Google Scholar]
- Kotis, K.; Papasalouros, A.; Vouros, G.A.; Pappas, N.; Zoumpatianos, K. Enhancing the collective knowledge for the engineering of ontologies in open and socially constructed learning spaces. J. UCS 2011, 17, 1710–1742. [Google Scholar]
- Kotis, K.I.; Vouros, G.A.; Spiliotopoulos, D. Ontology engineering methodologies for the evolution of living and reused ontologies: Status, trends, findings and recommendations. Knowl. Eng. Rev. 2020, 35, 1–34. [Google Scholar] [CrossRef]
- etsi.org. Available online: https://www.etsi.org/committee?id=1672&jjj=1638440392997 (accessed on 30 November 2021).
- SAREF Ontology. Available online: https://ontology.tno.nl/saref/ (accessed on 9 September 2021).
- Appliances, S. SmartM2M; Smart Appliances; Reference Ontology and oneM2M Mapping; RTS/SmartM2M-103264v2, Rev. 2.1.1; ETSI: Sophia Technology Park, France, 2017. [Google Scholar]
- SAREF4ENER Ontology. Available online: https://saref.etsi.org/saref4ener/v1.1.2/ (accessed on 9 September 2021).
- EEBus. Available online: https://www.eebus.org/contact/ (accessed on 9 September 2021).
- Energy@Home. Available online: http://www.energy-home.it/SitePages/Home.aspx (accessed on 9 September 2021).
- SAREF4BLDG. Available online: https://www.etsi.org/deliver/etsi_ts/103400_103499/10341003/01.01.01_60/ts_10341003v010101p.pdf (accessed on 9 September 2021).
- Industry Foundation Classes. Available online: https://www.buildingsmart.org/standards/bsi-standards/industry-foundation-classes/ (accessed on 9 September 2021).
- Ioannidis, D.; Moschos, I.; Sortsi, D.; Sidiras, G. Deliverable D3.1-RE-COGNITION Common Information Model and Device Managers. HORIZON GA 815301, 2020. Available online: https://re-cognition-project.eu/wp-content/uploads/2020/07/D-3.1_compressed.pdf (accessed on 6 December 2021).
- Sidiras, G. Re-Cognition Ontology. Available online: https://re-cognition-project.github.io/CIM/# (accessed on 9 September 2021).
- Kotis, K.; Athanasakis, I.; Vouros, G.A. Semantically enabling IoT trust to ensure and secure deployment of IoT entities. Int. J. Internet Things Cyber-Assur. 2018, 1, 3–21. [Google Scholar] [CrossRef]
- Compton, M.; Barnaghi, P.; Bermudez, L.; Garcia-Castro, R.; Corcho, O.; Cox, S.; Graybeal, J.; Hauswirth, M.; Henson, C.; Herzog, A.; et al. The SSN ontology of the W3C semantic sensor network incubator group. J. Web Semant. 2012, 17, 25–32. [Google Scholar] [CrossRef]
- Janowicz, K.; Haller, A.; Cox, S.; Phuoc, D.L.; Lefrancois, M. SOSA: A lightweight ontology for sensors, observations, samples, and actuators. J. Web Semant. 2019, 56, 1–10. [Google Scholar] [CrossRef] [Green Version]
- Reinisch, C.; Kofler, M.; Iglesias, F.; Kastner, W. Thinkhome energy efficiency in future smart homes. EURASIP J. Embed. Syst. 2011, 2011, 1–18. [Google Scholar] [CrossRef] [Green Version]
- Ploennigs, J.; Hensel, B.; Dibowski, H.; Kabitzsch, K. BASont-A modular, adaptive building automation system ontology. In Proceedings of the IECON 2012-38th Annual Conference on IEEE Industrial Electronics Society, Montreal, QC, Canada, 25–28 October 2012; pp. 4827–4833. [Google Scholar]
- Bonino, D.; Corno, F. Dogont-ontology modeling for intelligent domotic environments. In International Semantic Web Conference; Springer: Berlin/Heidelberg, Germany, 2008; pp. 790–803. [Google Scholar]
- CIDOC-CRM. Available online: https://cidoc-crm.org/ (accessed on 6 December 2021).
- Coburn, E.; Light, R.; McKenna, G.; Stein, R.; Vitzthum, A. LIDO-lightweight information describing objects version 1.0. In Proceedings of the ICOM International Committee of Museums, Shanghai, China, 7–12 November 2010. [Google Scholar]
- Linked Art. Available online: https://linked.art/ (accessed on 10 October 2021).
- EDM:Europeana Data Model Primer, Europeana. Available online: https://pro.europeana.eu/files/Europeana_Professional/Sh are_your_data/Technical_requirements/EDM_Documentation/EDM_Primer_130714.pdf (accessed on 10 October 2021).
- Schema.org. Available online: https://schema.org/ (accessed on 10 October 2021).
- Hajmoosaei, A.; Skoric, P. Museum ontology-based metadata. In Proceedings of the 2016 IEEE Tenth International Conference on Semantic Computing (ICSC), Laguna Hills, CA, USA, 4–6 February 2016; pp. 100–103. [Google Scholar]
- Vassilakis, C.; Poulopoulos, V.; Antoniou, A.; Wallace, M.; Lepouras, G.; Nores, M.L. exhiSTORY: Smart exhibits that tell their own stories. Future Gener. Comput. Syst. 2018, 81, 542–556. [Google Scholar] [CrossRef]
- Yu, Z.; Zhou, X.; Yu, Z.; Park, J.H.; Ma, J. iMuseum: A scalable context-aware intelligent museum system. Comput. Commun. 2008, 31, 4376–4382. [Google Scholar] [CrossRef]
- Martini, R.G.; Araújo, C.; Librelotto, G.R.; Henriques, P.R. A reduced CRM-compatible form ontology for the virtual Emigration Museum. In New Advances in Information Systems and Technologies; Springer: Berlin/Heidelberg, Germany, 2016; pp. 401–410. [Google Scholar]
- Chianese, A.; Piccialli, F.; Valente, I. Smart environments and cultural heritage: A novel approach to create intelligent cultural spaces. J. Locat. Based Serv. 2015, 9, 209–234. [Google Scholar] [CrossRef]
- Michalakis, K.; Moraitou, E.; Aliprantis, J.; Caridakis, G. Semantic Representation and Internet of Things in Cultural Heritage Preventive Conservation. In Proceedings of the International Conference on Cultural Informatics, Communication & Media Studies, Mytilene, Greece, 13–15 June 2019; Volume 1. [Google Scholar]
- W3C OWL Requirements Documents. Available online: https://www.w3.org/TR/2004/REC-webont-req-20040210/#onto-def (accessed on 25 November 2021).






Publisher’s Note: MDPI stays neutral with regard to jurisdictional claims in published maps and institutional affiliations. |
© 2021 by the authors. Licensee MDPI, Basel, Switzerland. This article is an open access article distributed under the terms and conditions of the Creative Commons Attribution (CC BY) license (https://creativecommons.org/licenses/by/4.0/).
Share and Cite
Zachila, K.; Kotis, K.; Paparidis, E.; Ladikou, S.; Spiliotopoulos, D. Facilitating Semantic Interoperability of Trustworthy IoT Entities in Cultural Spaces: The Smart Museum Ontology. IoT 2021, 2, 741-760. https://doi.org/10.3390/iot2040037
Zachila K, Kotis K, Paparidis E, Ladikou S, Spiliotopoulos D. Facilitating Semantic Interoperability of Trustworthy IoT Entities in Cultural Spaces: The Smart Museum Ontology. IoT. 2021; 2(4):741-760. https://doi.org/10.3390/iot2040037
Chicago/Turabian StyleZachila, Konstantina, Konstantinos Kotis, Evangelos Paparidis, Stamatia Ladikou, and Dimitris Spiliotopoulos. 2021. "Facilitating Semantic Interoperability of Trustworthy IoT Entities in Cultural Spaces: The Smart Museum Ontology" IoT 2, no. 4: 741-760. https://doi.org/10.3390/iot2040037
APA StyleZachila, K., Kotis, K., Paparidis, E., Ladikou, S., & Spiliotopoulos, D. (2021). Facilitating Semantic Interoperability of Trustworthy IoT Entities in Cultural Spaces: The Smart Museum Ontology. IoT, 2(4), 741-760. https://doi.org/10.3390/iot2040037

