Robust Multi-Modal Image Registration for Image Fusion Enhancement in Infrastructure Inspection
Abstract
1. Introduction
- One of the initial drawbacks encountered in this project revolves around the disparities in the field-of-view between infrared and visible sensors. Addressing this challenge involves the implementation of a sophisticated multi-scale template matching approach. This technique enables the alignment and correlation of data captured by sensors with differing fields of view, ensuring an accurate information fusion.
- Furthermore, a critical challenge lies in aligning the images of both modalities to facilitate an optimal fusion of infrared and visible images. To tackle this issue, we propose a novel and robust approach to image registration. This method enhances the feature detection phase and feature matching phase through a trade-off between non-maximum suppression and key-points threshold using a self-supervised auto-encoder for the feature detection and description phase and a graph neural network for the feature matching phase for infrared and visible image registration. By employing this innovative strategy, we aim to achieve precise alignment, ensuring a seamless integration of infrared and visible data, thereby overcoming the challenges associated with sensor misalignment and contributing to the overall success of the image fusion process.
- Lastly, a robust multi-modal image fusion is employed to fused the image modalities.
2. Related Works
2.1. Fundamental Methods
Feature-Based Methods
2.2. Optimization- and Learning-Based Methods
2.2.1. Optimization-Based Methods
2.2.2. Learning-Based Methods
3. Materials and Methods
3.1. Template Matching for Infrared and Visible Images
![]() |
3.2. Infrared and Visible Image Alignment and Registration Block
3.2.1. Feature Detection and Matching Block for Multi-Modal Images of a Single Scene
3.2.2. Enhancing Infrared and Visible Image Matching Using a Trade-Off between Key-Points Threshold and Non-Maximum Suppression
3.3. Homography Estimation
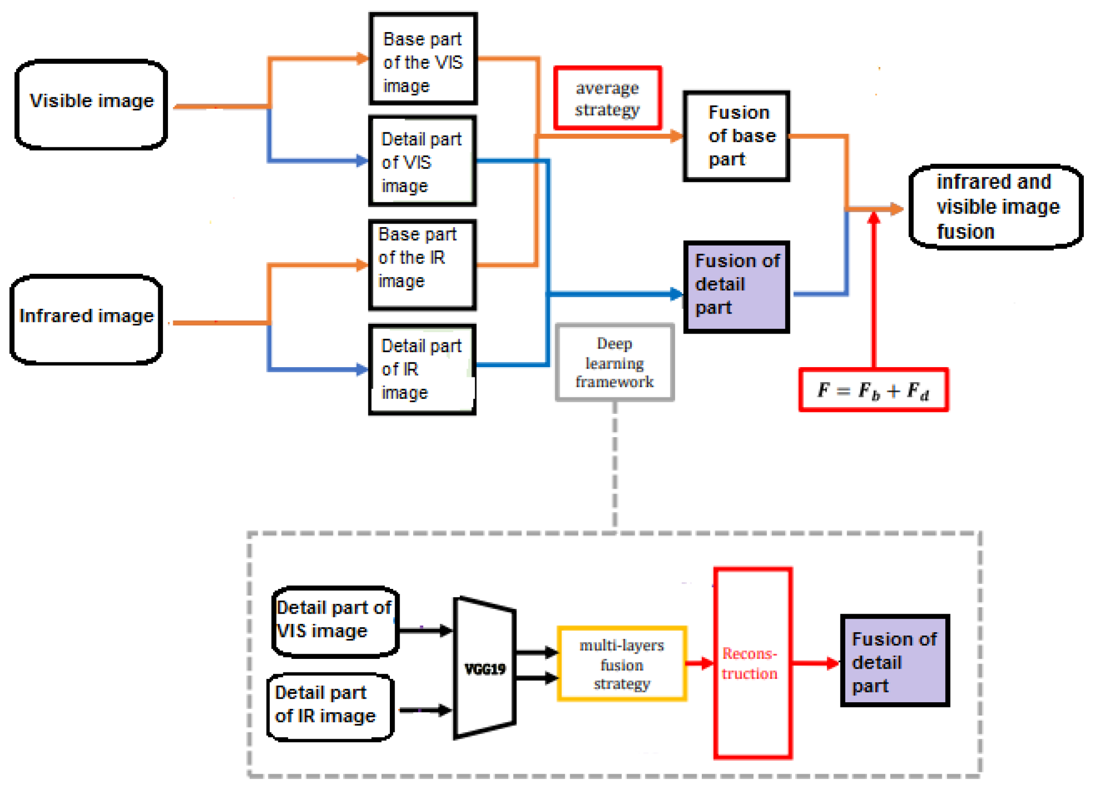
3.4. Infrared and Visible Image Fusion Block
4. Results and Discussion
4.1. Dataset and Implementation Details
4.2. Results on Multi-Scale Template Matching
4.3. Infrared and Visible Feature Detection and Matching
4.4. Infrared and Visible Image Registration
4.5. Results on Infrared and Visible Image Fusion
4.6. Evaluation Metrics
5. Conclusions
Author Contributions
Funding
Institutional Review Board Statement
Informed Consent Statement
Data Availability Statement
Acknowledgments
Conflicts of Interest
Abbreviations
| NMS | Non-Maximum Suppression |
| IRT | Infrared Thermography |
| NDE | Non-Destructive Evaluation |
| NDT | Non-Destructive Testing |
| AKAZE | Accelerated Keypoint and Zernike Moment Descriptor |
| ORB | Oriented FAST and Rotated BRIEF |
| SIFT | Scale-Invariant Feature Transform |
| DLT | Direct Linear Transfer |
References
- Ma, W.; Wang, K.; Li, J.; Yang, S.X.; Li, J.; Song, L.; Li, Q. Infrared and visible image fusion technology and application: A review. Sensors 2023, 23, 599. [Google Scholar] [CrossRef] [PubMed]
- Maldague, X.P.V. Nondestructive Evaluation of Materials by Infrared Thermography; Springer Science & Business Media: Berlin/Heidelberg, Germany, 2012. [Google Scholar]
- Ghiass, R.S.; Arandjelović, O.; Bendada, H.; Maldague, X. A unified framework for thermal face recognition. In Neural Information Processing: 21st International Conference, ICONIP 2014, Kuching, Malaysia, 3–6 November 2014. Proceedings, Part II; Springer International Publishing: Berlin/Heidelberg, Germany, 2014; pp. 335–343. [Google Scholar]
- Ghiass, R.S.; Arandjelović, O.; Bendada, H.; Maldague, X. Illumination-invariant face recognition from a single image across extreme pose using a dual dimension AAM ensemble in the thermal infrared spectrum. In Proceedings of the 2013 International Joint Conference on Neural Networks (IJCNN), Dallas, TX, USA, 4–9 August 2013; IEEE: Piscataway, NJ, USA, 2013; pp. 1–10. [Google Scholar]
- Zitová, B.; Flusser, J. Image registration methods: A survey. Image Vis. Comput. 2003, 21, 977–1000. [Google Scholar] [CrossRef]
- Yan, X.H.; Zhang, D.J.; Hou, N. Multimodal image registration using histogram of oriented gradient distance and data-driven grey wolf optimizer. Neurocomputing 2020, 392, 108–120. [Google Scholar] [CrossRef]
- Ye, Y.X.; Shan, J.; Bruzzone, L.; Shen, L. Robust registration of multimodal remote sensing images based on structural similarity. IEEE Trans. Geosci. Remote Sens. 2017, 55, 2941–2958. [Google Scholar] [CrossRef]
- Xiang, Y.M.; Wang, F.; You, H.J. OS-SIFT: A robust SIFT-like algorithm for high-resolution optical-to-SAR image registration in suburban areas. IEEE Trans. Geosci. Remote Sens. 2018, 56, 3078–3093. [Google Scholar] [CrossRef]
- Cole-Rhodes, A.A.; Johnson, K.L.; LeMoigne, J.; Zavorin, I. Multiresolution registration of remote sensing imagery by optimization of mutual information using a stochastic gradient. IEEE Trans. Image Process. 2003, 12, 1495–1511. [Google Scholar] [CrossRef] [PubMed]
- Chen, H.M.; Varshney, P.K.; Arora, M.K. Performance of mutual information similarity measure for registration of multitemporal remote sensing images. IEEE Trans. Geosci. Remote Sens. 2003, 41, 2445–2454. [Google Scholar] [CrossRef]
- Shadaydeh, M.; Sziranyi, T. An improved mutual information similarity measure for registration of multi-modal remote sensing images. In Image and Signal Processing for Remote Sensing XXI; Bruzzone, L., Ed.; International Society for Optics and Photonics: Washington, DC, USA, 2015; Volume 9643. [Google Scholar]
- Xu, X.; Li, X.; Liu, X.; Shen, H.; Shi, Q. Multimodal registration of remotely sensed images based on Jeffrey’s divergence. ISPRS J. Photogramm. Remote Sens. 2016, 122, 97–115. [Google Scholar] [CrossRef]
- De Castro, E.; Morandi, C. Registration of translated and rotated images using finite fourier transforms. IEEE Trans. Pattern Anal. Mach. Intell. 1987, 9, 700–703. [Google Scholar] [CrossRef]
- Liu, X.; Chen, S.; Zhuo, L.; Li, J.; Huang, K. Multi-sensor image registration by combining local self-similarity matching and mutual information. Front. Earth Sci. 2018, 12, 779–790. [Google Scholar] [CrossRef]
- Xie, X.; Zhang, Y.; Ling, X.; Wang, X. A new registration algorithm for multimodal remote sensing images. In Proceedings of the IEEE International Geoscience and Remote Sensing Symposium, Valencia, Spain, 22–27 July 2018; pp. 7011–7014. [Google Scholar]
- Xie, X.; Zhang, Y.; Ling, X.; Wang, X. A novel extended phase correlation algorithm based on log-gabor filtering for multimodal remote sensing image registration. Int. J. Remote Sens. 2019, 40, 5429–5453. [Google Scholar] [CrossRef]
- Gong, M.G.; Zhao, S.M.; Jiao, L.C.; Tian, D.Y.; Wang, S. A novel coarse-to-fine scheme for automatic image registration based on SIFT and mutual information. IEEE Trans. Geosci. Remote Sens. 2014, 52, 4328–4338. [Google Scholar] [CrossRef]
- Sedaghat, A.; Mokhtarzade, M.; Ebadi, H. Uniform robust scale-invariant feature matching for optical remote sensing images. IEEE Trans. Geosci. Remote Sens. 2011, 49, 4516–4527. [Google Scholar] [CrossRef]
- Fan, B.; Huo, C.; Pan, C.; Kong, Q. Registration of optical and SAR satellite images by exploring the spatial relationship of the improved SIFT. IEEE Geosci. Remote Sens. Lett. 2013, 10, 657–661. [Google Scholar] [CrossRef]
- Huang, L.; Li, Z.; Zhang, R. SAR and optical images registration using shape context. In Proceedings of the IEEE International Geoscience and Remote Sensing Symposium, Honolulu, HI, USA, 25–30 July 2010; pp. 1007–1010. [Google Scholar]
- Hasan, M.; Pickering, M.R.; Jia, X. Robust automatic registration of multimodal satellite images using ccre with partial volume interpolation. IEEE Trans. Geosci. Remote Sens. 2012, 50, 4050–4061. [Google Scholar] [CrossRef]
- Thevenaz, P.; Unser, M. Optimization of mutual information for multiresolution image registration. IEEE Trans. Image Process. 2020, 9, 2083–2099. [Google Scholar]
- Dame, A.; Marchand, E. Second-order optimization of mutual information for real-time image registration. IEEE Trans. Image Process. 2012, 21, 4190–4203. [Google Scholar] [CrossRef]
- Liang, J.; Liu, X.; Huang, K.; Li, X.; Wang, D.; Wang, X. Automatic registration of multisensor images using an integrated spatial and mutual information (SMI) metric. IEEE Trans. Geosci. Remote Sens. 2014, 52, 603–615. [Google Scholar] [CrossRef]
- Wu, Y.; Ma, W.; Miao, Q.; Wang, S. Multimodal continuous ant colony optimization for multisensor remote sensing image registration with local search. Swarm Evol. Comput. 2019, 47, 89–95. [Google Scholar] [CrossRef]
- Shahsavarani, S.; Lopez, F.; Maldague, X. Multi-modal image processing pipeline for NDE of structures and industrial assets. In Thermosense: Thermal Infrared Applications XLV; SPIE: Bellingham, WA, USA, 2023; Volume 12536, pp. 255–264. [Google Scholar]
- Guo, W.; Yang, W.; Zhang, H.; Hua, G. Geospatial object detection in high resolution satellite images based on multi-scale convolutional neural network. Remote Sens. 2018, 10, 131. [Google Scholar] [CrossRef]
- Wang, Y.; Yao, H.; Zhao, S. Auto-encoder based dimensionality reduction. Neurocomputing 2016, 184, 232–242. [Google Scholar] [CrossRef]
- Shahsavarani, S.; Lopez, F.; Ibarra-Castanedo, C.; Maldague, X.P.V. Advanced Image Stitching Method for Dual-Sensor Inspection. Sensors 2024, 1, 3778. [Google Scholar] [CrossRef]
- Simonyan, K.; Zisserman, A. Very deep convolutional networks for large-scale image recognition. arXiv 2014, arXiv:1409.1556. [Google Scholar]
- Sarlin, P.E.; DeTone, D.; Malisiewicz, T.; Rabinovich, A. Superglue: Learning feature matching with graph neural networks. In Proceedings of the IEEE/CVF Conference on Computer Vision and Pattern Recognition, Seattle, WA, USA, 13–19 June 2020; pp. 4938–4947. [Google Scholar]
- Wang, Y.; Yu, M.; Jiang, G.; Pan, Z.; Lin, J. Image registration algorithm based on convolutional neural network and local homography transformation. Appl. Sci. 2020, 10, 732. [Google Scholar] [CrossRef]
- Li, H.; Wu, X.J.; Kittler, J. Infrared and visible image fusion using a deep learning framework. In Proceedings of the 2018 24th International Conference on Pattern Recognition (ICPR), Beijing, China, 20–24 August 2018; IEEE: Piscataway, NJ, USA, 2018; pp. 2705–2710. [Google Scholar]
- Li, S.; Kang, X.; Hu, J. Image fusion with guided filtering. IEEE Trans. Image Process. 2013, 22, 2864–2875. [Google Scholar]








| Specification | Visible Camera (Zenmuse H20) | IR Camera (Zenmuse H20T) |
|---|---|---|
| Dimensions | 150 × 114 × 151 mm | 167 × 135 × 161 mm |
| Storage Temperature | −20° to 60 °C | |
| Resolution | 5184 × 3888 | 640 × 512 |
| Lens | DFOV: 66.6° | DFOV: 40.6° |
| NMS | a = 5 | b = 6 | c = 7 | d = 8 |
|---|---|---|---|---|
| 0.05 | 127:151 | 126:151 | 125:150 | 122:146 |
| 0.005 | 274:223 | 246:221 | 249:218 | 233:211 |
| 0.0005 | 489:347 | 451:326 | 419:311 | 366:284 |
| 0.00005 | 388:566 | 665:484 | 586:450 | 493:405 |
| 0.00000 | 1055:810 | 825:716 | 683:599 | 537:519 |
| NMS | a = 5 | b = 6 | c = 7 | d = 8 |
|---|---|---|---|---|
| 0.05 | 9 | 9 | 6 | 3 |
| 0.005 | 30 | 33 | 33 | 33 |
| 0.0005 | 35 | 38 | 43 | 42 |
| 0.00005 | 33 | 43 | 48 | 46 |
| 0.00000 | 33 | 59 | 46 | 48 |
| NMS = 5 | NMS = 6 | NMS = 7 | NMS = 8 | |
|---|---|---|---|---|
| 0.05 | - | - | - | - |
| 0.005 | 2.64 | 2.64 | 37 | 2.64 |
| 0.0005 | 2.64 | 2.64 | 37 | 2.64 |
| 0.00005 | 2.64 | 1.57 | 3.4 | 1.13 |
| 0.00000 | 3.40 | 1.13 | 1.13 | 0.37 |
Disclaimer/Publisher’s Note: The statements, opinions and data contained in all publications are solely those of the individual author(s) and contributor(s) and not of MDPI and/or the editor(s). MDPI and/or the editor(s) disclaim responsibility for any injury to people or property resulting from any ideas, methods, instructions or products referred to in the content. |
© 2024 by the authors. Licensee MDPI, Basel, Switzerland. This article is an open access article distributed under the terms and conditions of the Creative Commons Attribution (CC BY) license (https://creativecommons.org/licenses/by/4.0/).
Share and Cite
Shahsavarani, S.; Lopez, F.; Ibarra-Castanedo, C.; Maldague, X.P.V. Robust Multi-Modal Image Registration for Image Fusion Enhancement in Infrastructure Inspection. Sensors 2024, 24, 3994. https://doi.org/10.3390/s24123994
Shahsavarani S, Lopez F, Ibarra-Castanedo C, Maldague XPV. Robust Multi-Modal Image Registration for Image Fusion Enhancement in Infrastructure Inspection. Sensors. 2024; 24(12):3994. https://doi.org/10.3390/s24123994
Chicago/Turabian StyleShahsavarani, Sara, Fernando Lopez, Clemente Ibarra-Castanedo, and Xavier P. V. Maldague. 2024. "Robust Multi-Modal Image Registration for Image Fusion Enhancement in Infrastructure Inspection" Sensors 24, no. 12: 3994. https://doi.org/10.3390/s24123994
APA StyleShahsavarani, S., Lopez, F., Ibarra-Castanedo, C., & Maldague, X. P. V. (2024). Robust Multi-Modal Image Registration for Image Fusion Enhancement in Infrastructure Inspection. Sensors, 24(12), 3994. https://doi.org/10.3390/s24123994


