Provisioning of Fog Computing over Named-Data Networking in Dynamic Wireless Mesh Systems
Abstract
1. Introduction
- Mobile network nodes in smart cities: A quintessential example is the smart city infrastructure, where mobile nodes such as vehicles or mobile devices continuously move, dynamically altering the network topology. Leveraging NDN with fog computing in such environments can facilitate efficient data dissemination and retrieval. This combination is particularly beneficial in reducing latency and enhancing data availability at the network’s edge, crucial for real-time applications like traffic management and event streaming.
- Drones in Mesh Networks: Another promising application involves the use of drones in mesh networks for agricultural monitoring, disaster management, or delivery services. Integrating Fog Computing with NDN here enables drones to share vital information in a robust and decentralized manner. The information could be, for example, weather data or emergency signals. This approach is especially beneficial in areas with limited infrastructure, as it supports autonomous and resilient drone operations.
- joint implementation and evaluation of the unicast Ethernet method faces in NFD, enabling reduced overheads (as compared to broadcast) when forwarding Interest packets in dynamic mesh networks;
- performance evaluation of the adaptive learning strategy and dynamic Face management system in dynamic network conditions showing that the suggested enhancements in NDN system design efficiently support fog computing in multi-hop wireless mesh systems.
2. Background and Related Work
2.1. NDN in a Multi-Hop Wireless Environment
2.1.1. Problem Statement
2.1.2. Related Work
2.2. NDN Forwarding Strategies
2.2.1. Problem Description
2.2.2. Related Work
3. The Proposed Solutions
3.1. Dynamic Face Management
3.1.1. The Conceptual Approach
3.1.2. Implementation Details
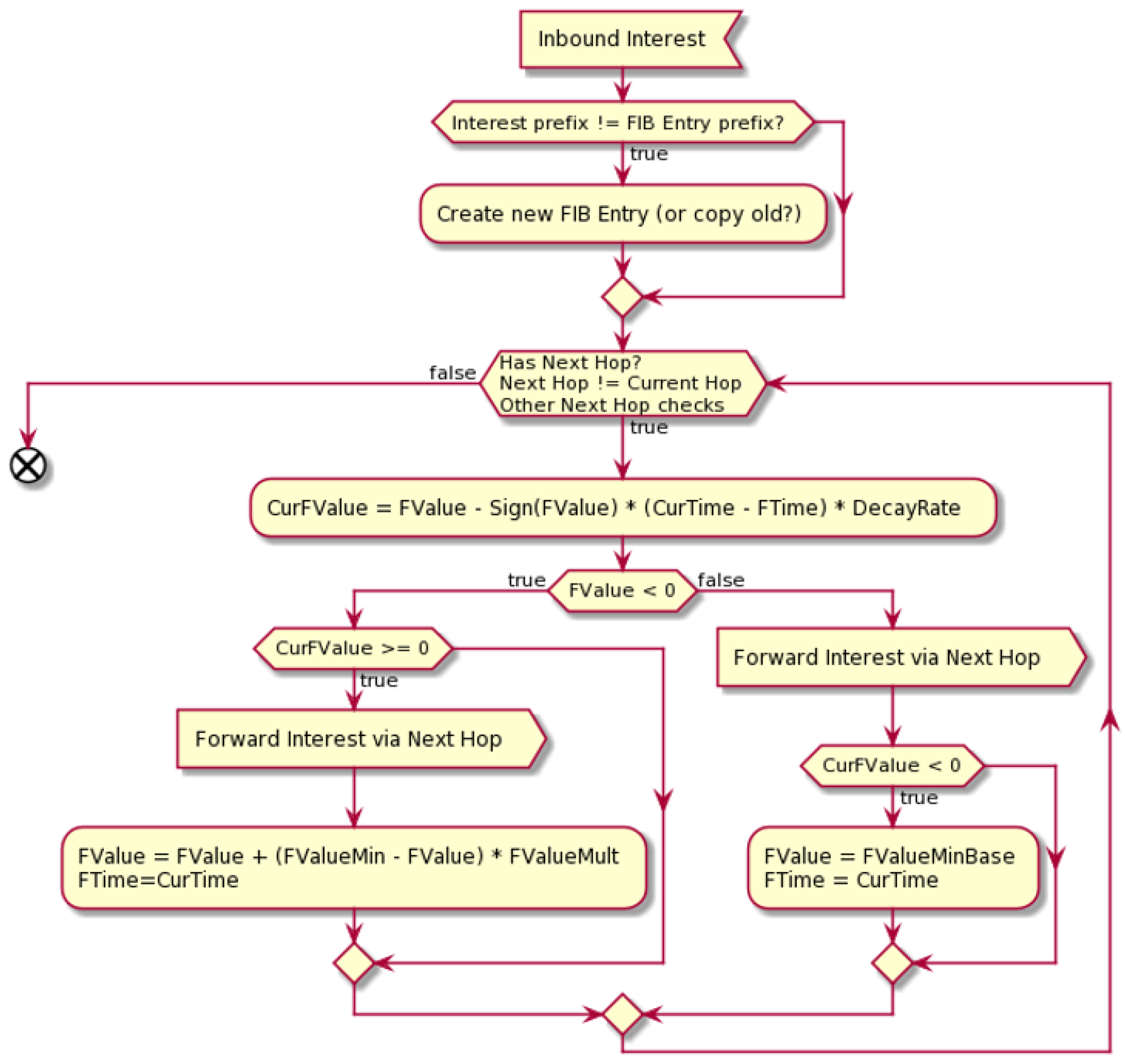
3.2. Adaptive Forwarding Strategy
- Initial broadcast search. The incoming Interest packet is forwarded over all the outgoing interfaces when there is no knowledge available locally about the requested Name. Upon receiving such an Interest packet, a corresponding routing information entry is created.
- Receiving data reply. Receiving the Data packet over a certain Face implies that the producer is available via that Face. Thus, it can be further utilized for forwarding further Interest packets with the same Name.
- Unicast search. For a predefined time window, any other similar Names are forwarded directly through the explored direction (Face). During this time, all other Faces are not used. This allows the strategy to minimize broadcasting overhead.
- Periodic probing. Once in a predefined time window, after a new Interest packet with the already known Name is received, this Interest is sent over all the outgoing Faces that previously did not yield a data reply. This step is needed for both counteracting any possible network topology changes and discovery of other producers.
4. Performance Evaluation
4.1. Simulation Setup
- Simulation environment. The considered scenario assumes mobile wireless nodes deployed in an area of limited size (free space environment).
- Wireless channel. Connectivity between nodes is enabled by IEEE 802.11n (5 GHz) wireless technology, with a range propagation loss model with the cutoff at 100 m and a Minstrel-HT rate adaptation algorithm.
- Mobility model. At the beginning of the simulation, wireless nodes were organized in a grid with a distance between nodes of 90 m. After the simulation started, wireless nodes started moving following the Random Direction Mobility (RDM) model.
- Computing application. In this simulation campaign, we assumed that there is a limited number of computing services available in the network. This assumption is motivated by a common IoT operation where devices (e.g., wearables) react to an event (e.g., weather notifications, traffic information) by utilizing standard processing algorithms (different types of software). This assumption justifies the overlapping of services requested by mobile users, supposing that users may request the same processing operations over the same data. More specifically, we considered 100 different software types that can be used to process data. Recognizing the varying popularity levels among software options, we extended our study beyond the uniform choice model, typically referred to as the Constant Bit Rate (CBR) traffic model, to incorporate the Zipf-Mandelbrot law for content popularity assessment. Furthermore, we imposed a constraint on the timeliness of computing results, setting their freshness threshold at one second. This approach implies that any data-processing outcomes are deemed obsolete after one second and are subsequently purged from the cache, provided caching is active. Detailed insights into the computing service methodology utilized in this analysis are elaborated in Pirmagomedov (2020) [23].
4.2. Data Processing and Metrics of Interest
4.3. Numerical Results
4.3.1. Static Mesh Environment
4.3.2. Mobile Mesh Environment
4.3.3. Effects of Traffic Type and Caching
4.3.4. Effects of Network Size and Nodes Density
4.3.5. Advanced Networking Mechanisms
5. Conclusions
Author Contributions
Funding
Institutional Review Board Statement
Informed Consent Statement
Data Availability Statement
Conflicts of Interest
References
- Hu, P.; Dhelim, S.; Ning, H.; Qiu, T. Survey on fog computing: Architecture, key technologies, applications and open issues. J. Netw. Comput. Appl. 2017, 98, 27–42. [Google Scholar] [CrossRef]
- Chiang, M.; Ha, S.; Risso, F.; Zhang, T.; Chih-Lin, I. Clarifying fog computing and networking: 10 questions and answers. IEEE Commun. Mag. 2017, 55, 18–20. [Google Scholar] [CrossRef]
- Aazam, M.; Zeadally, S.; Harras, K.A. Fog computing architecture, evaluation, and future research directions. IEEE Commun. Mag. 2018, 56, 46–52. [Google Scholar] [CrossRef]
- Khan, M.A.; Cherif, W.; Filali, F.; Hamila, R. Wi-Fi Direct Research-Current Status and Future Perspectives. J. Netw. Comput. Appl. 2017, 93, 245–258. [Google Scholar] [CrossRef]
- Molina-Masegosa, R.; Gozalvez, J. LTE-V for sidelink 5G V2X vehicular communications: A new 5G technology for short-range vehicle-to-everything communications. IEEE Veh. Technol. Mag. 2017, 12, 30–39. [Google Scholar] [CrossRef]
- Asadi, A.; Wang, Q.; Mancuso, V. A survey on device-to-device communication in cellular networks. IEEE Commun. Surv. Tutor. 2014, 16, 1801–1819. [Google Scholar] [CrossRef]
- Campolo, C.; Molinaro, A.; Romeo, F.; Bazzi, A.; Berthet, A.O. 5g nr v2x: On the impact of a flexible numerology on the autonomous sidelink mode. In Proceedings of the 2019 IEEE 2nd 5G World Forum (5GWF), Dresden, Germany, 30 September–2 October 2019; pp. 102–107. [Google Scholar]
- Wu, J.; Dong, M.; Ota, K.; Li, J.; Yang, W.; Wang, M. Fog-computing-enabled cognitive network function virtualization for an information-centric future Internet. IEEE Commun. Mag. 2019, 57, 48–54. [Google Scholar] [CrossRef]
- Wu, J.; Dong, M.; Ota, K.; Li, J.; Guan, Z. FCSS: Fog computing based content-aware filtering for security services in information centric social networks. IEEE Trans. Emerg. Top. Comput. 2017, 7, 553–564. [Google Scholar] [CrossRef]
- Gierłowski, K. Cross-layer mDNS/ARP integration for IEEE 802.11 s Wireless mesh Network. In Proceedings of the 2016 9th IFIP Wireless and Mobile Networking Conference (WMNC), Colmar, France, 11–13 July 2016; pp. 33–40. [Google Scholar]
- Ndlovu, L.; Kogeda, O.P.; Lall, M. Enhanced service discovery model for wireless mesh networks. J. Adv. Comput. Intell. Intell. Inform. 2018, 22, 44–53. [Google Scholar] [CrossRef]
- Afanasyev, A.; Burke, J.; Refaei, T.; Wang, L.; Zhang, B.; Zhang, L. A brief introduction to Named Data Networking. In Proceedings of the MILCOM 2018—2018 IEEE Military Communications Conference (MILCOM), Los Angeles, CA, USA, 29–31 October 2018; pp. 1–6. [Google Scholar]
- Mastorakis, S.; Mtibaa, A. Towards service discovery and invocation in data-centric edge networks. In Proceedings of the 2019 IEEE 27th International Conference on Network Protocols (ICNP), Chicago, IL, USA, 8–10 October 2019; pp. 1–6. [Google Scholar]
- Tariq, A.; Rehman, R.A.; Kim, B.S. EPFAn Efficient Forwarding Mechanism in SDN Controller Enabled Named Data IoTs. Appl. Sci. 2020, 10, 7675. [Google Scholar] [CrossRef]
- Ullah, R.; Rehman, M.A.U.; Naeem, M.A.; Kim, B.S.; Mastorakis, S. ICN with edge for 5G: Exploiting in-network caching in ICN-based edge computing for 5G networks. Future Gener. Comput. Syst. 2020, 111, 159–174. [Google Scholar] [CrossRef]
- Khelifi, H.; Luo, S.; Nour, B.; Moungla, H.; Faheem, Y.; Hussain, R.; Ksentini, A. Named data networking in vehicular ad hoc networks: State-of-the-art and challenges. IEEE Commun. Surv. Tutor. 2019, 22, 320–351. [Google Scholar] [CrossRef]
- Moll, P.; Posch, D.; Hellwagner, H. Investigation of push-based traffic for conversational services in named data networking. In Proceedings of the 2017 IEEE International Conference on Multimedia & Expo Workshops (ICMEW), Hong Kong, China, 10–14 July 2017; pp. 315–320. [Google Scholar]
- Saltarin, J.; Bourtsoulatze, E.; Thomos, N.; Braun, T. Adaptive video streaming with network coding enabled named data networking. IEEE Trans. Multimed. 2017, 19, 2182–2196. [Google Scholar] [CrossRef]
- Oteafy, S.M.; Hassanein, H.S. IoT in the fog: A roadmap for data-centric IoT development. IEEE Commun. Mag. 2018, 56, 157–163. [Google Scholar] [CrossRef]
- Lee, E.K.; Lim, J.H.; Gerla, M. Polycast: A new paradigm for information-centric data delivery in heterogeneous mobile fog networks. Int. J. Distrib. Sens. Netw. 2017, 13, 1550147717731529. [Google Scholar] [CrossRef]
- Nguyen, D.; Shen, Z.; Jin, J.; Tagami, A. ICN-Fog: An information-centric fog-to-fog architecture for data communications. In Proceedings of the GLOBECOM 2017-2017 IEEE Global Communications Conference, Singapore, 4–8 December 2017; pp. 1–6. [Google Scholar]
- Hua, Y.; Guan, L.; Kyriakopoulos, K. A Fog caching scheme enabled by ICN for IoT environments. Future Gener. Comput. Syst. 2020, 111, 82–95. [Google Scholar] [CrossRef]
- Pirmagomedov, R.; Srikanteswara, S.; Moltchanov, D.; Arrobo, G.; Zhang, Y.; Himayat, N.; Koucheryavy, Y. Augmented Computing at the Edge Using Named Data Networking. In Proceedings of the Accepted to 2020 IEEE Globecom Workshops (GC Wkshps), Taipei, Taiwan, 7–11 December 2020; pp. 1–6. [Google Scholar]
- Kovalchukov, R.; Glazkov, R.; Srikanteswara, S.; Zhang, Y.; Moltchanov, D.; Arrobo, G.; Feng, H.; Spoczynski, M.; Himayat, N. In-Network Dynamic Compute Orchestration Over Mobile Edge Systems. In Proceedings of the 2023 IEEE 97th Vehicular Technology Conference (VTC2023-Spring), Florence, Italy, 20–23 June 2023; pp. 1–7. [Google Scholar] [CrossRef]
- Zhang, Y.; Srikanteswara, S.; Feng, H.; Arrobo, G.; Spoczynski, M.; Himayat, N.; Moltchanov, D.; Glazkov, R. Dynamic Pervasive Compute Orchestration using Information Centric Network. In Proceedings of the 2023 IEEE Wireless Communications and Networking Conference (WCNC), Glasgow, UK, 26–29 March 2023; pp. 1–6. [Google Scholar] [CrossRef]
- Afanasyev, A.; Shi, J.; Zhang, B.; Zhang, L.; Moiseenko, I.; Yu, Y.; Shang, W.; Huang, Y.; Abraham, J.P.; DiBenedetto, S.; et al. NFD Developer’s Guide; Tech. Rep. NDN-0021; Department of Computer Science, University of California: Los Angeles, CA, USA, 2018. [Google Scholar]
- NFD: Named Data Networking Forwarding Daemon Documentation UnicastEthernetTransport Class Reference. Available online: https://docs.named-data.net/NFD/0.6.0/doxygen/d5/dbe/classnfd_1_1face_1_1_unicast_ethernet_transport.html (accessed on 20 December 2023).
- Oh, S.Y.; Lau, D.; Gerla, M. Content centric networking in tactical and emergency manets. In Proceedings of the 2010 IFIP Wireless Days, Venice, Italy, 20–22 October 2010; pp. 1–5. [Google Scholar]
- Akyildiz, I.F.; Wang, X.; Wang, W. Wireless mesh networks: A survey. Comput. Netw. 2005, 47, 445–487. [Google Scholar] [CrossRef]
- Mascarenhas, D.M.; Moraes, I.M. Limiting the interest-packet forwarding in information-centric wireless mesh networks. In Proceedings of the 2014 IFIP Wireless Days (WD), Rio de Janeiro, Brazil, 12–14 November 2014; pp. 1–6. [Google Scholar]
- Wang, L.; Afanasyev, A.; Kuntz, R.; Vuyyuru, R.; Wakikawa, R.; Zhang, L. Rapid traffic information dissemination using named data. In Proceedings of the 1st ACM Workshop on Emerging Name-Oriented Mobile Networking Design-Architecture, Algorithms, and Applications, Hilton Head, SC, USA, 11 June 2012; pp. 7–12. [Google Scholar]
- Kalafatidis, S.; Demiroglou, V.; Mamatas, L.; Tsaoussidis, V. Experimenting with an SDN-Based NDN Deployment over Wireless Mesh Networks. In Proceedings of the IEEE INFOCOM 2022—IEEE Conference on Computer Communications Workshops (INFOCOM WKSHPS), New York, NY, USA, 2–5 May 2022; pp. 1–6. [Google Scholar] [CrossRef]
- Putri, A.S.; Sofiyati, M.; Mahesa, A.B.Y.D.; Nurkahfi, G.N.; Syambas, N.R. Forwarding Strategies Effect on Named Data Network Traffic Load. Case Study: Simulation with Mini NDN. In Proceedings of the 2021 15th International Conference on Telecommunication Systems, Services, and Applications (TSSA), Bali, Indonesia, 18–19 November 2021; pp. 1–5. [Google Scholar] [CrossRef]
- Amadeo, M.; Molinaro, A.; Ruggeri, G. E-CHANET: Routing, forwarding and transport in Information-Centric multihop wireless networks. Comput. Commun. 2013, 36, 792–803. [Google Scholar] [CrossRef]
- Chowdhury, M.; Khan, J.A.; Wang, L. Smart Forwarding in NDN VANET. In Proceedings of the 6th ACM Conference on Information-Centric Networking, Macau, China, 24–26 September 2019; pp. 153–154. [Google Scholar]
- Shi, J.; Newberry, E.; Zhang, B. On broadcast-based self-learning in named data networking. In Proceedings of the 2017 IFIP Networking Conference (IFIP Networking) and Workshops, Stockholm, Sweden, 12–16 June 2017; pp. 1–9. [Google Scholar] [CrossRef]
- Liang, T.; Pan, J.; Rahman, M.A.; Shi, J.; Pesavento, D.; Afanasyev, A.; Zhang, B. Enabling Named Data Networking Forwarder to Work Out-of-the-Box at Edge Networks. In Proceedings of the 2020 IEEE International Conference on Communications Workshops (ICC Workshops), Dublin, Ireland, 7–11 June 2020; pp. 1–6. [Google Scholar] [CrossRef]
- Al-Arnaout, Z.; Fu, Q.; Frean, M. A content replication scheme for wireless mesh networks. In Proceedings of the 22nd International Workshop on Network and Operating System Support for Digital Audio and Video, Toronto, ON, Canada, 7–8 June 2012; pp. 39–44. [Google Scholar]
- Burresi, S.; Canali, C.; Renda, M.E.; Santi, P. Meshchord: A location-aware, cross-layer specialization of chord for wireless mesh networks (concise contribution). In Proceedings of the 2008 Sixth Annual IEEE International Conference on Pervasive Computing and Communications (PerCom), Hong Kong, China, 17–21 March 2008; pp. 206–212. [Google Scholar]
- Baugh, J.; Guo, J. Enhancing Cache Robustness in Information-Centric Networks: Per-Face Popularity Approaches. Network 2023, 3, 502–521. [Google Scholar] [CrossRef]
- Liu, Z.; Jin, X.; Li, Y.; Zhang, L. NDN-Based Coded Caching Strategy for Satellite Networks. Electronics 2023, 12, 3756. [Google Scholar] [CrossRef]
- Anastasiades, C. Information-Centric Communication in Mobile and Wireless Networks. Ph.D. Thesis, Universität Bern, Bern, Switzerland, 2016. [Google Scholar]
- Anastasiades, C.; Weber, J.; Braun, T. Dynamic unicast: Information-centric multi-hop routing for mobile ad-hoc networks. Comput. Netw. 2016, 107, 208–219. [Google Scholar] [CrossRef]
- Wang, L.; Lehman, V.; Hoque, A.K.M.M.; Zhang, B.; Yu, Y.; Zhang, L. A Secure Link State Routing Protocol for NDN. IEEE Access 2018, 6, 10470–10482. [Google Scholar] [CrossRef]
- Tariq, A.; Rehman, R.A.; Kim, B.S. Energy Efficient Priority Aware Forwarding in SDN Enabled Named Data Internet of Things. In Proceedings of the 2020 International Conference on Electronics, Information, and Communication (ICEIC), Barcelona, Spain, 19–22 January 2020; pp. 1–4. [Google Scholar]
- Pei, G.; Gerla, M.; Chen, T.W. Fisheye state routing: A routing scheme for ad hoc wireless networks. In Proceedings of the 2000 IEEE International Conference on Communications, ICC 2000, New Orleans, LA, USA, 18–22 June 2000; Volume 1, pp. 70–74. [Google Scholar]
- ndnSIM Documentation. Available online: https://ndnsim.net/current/ (accessed on 6 November 2023).
- Nain, P.; Towsley, D.; Liu, B.; Liu, Z. Properties of random direction models. In Proceedings of the IEEE 24th Annual Joint Conference of the IEEE Computer and Communications Societies, Miami, FL, USA, 13–17 March 2005; Volume 3, pp. 1897–1907. [Google Scholar]
- Hoad, K.; Robinson, S.; Davies, R. Automated selection of the number of replications for a discrete-event simulation. J. Oper. Res. Soc. 2010, 61, 1632–1644. [Google Scholar] [CrossRef]
- Perros, H. Computer simulation techniques. In The Definitive Introduction; North Carolina State University: Raleigh, NC, USA, 2009. [Google Scholar]
- Mastorakis, S.; Afanasyev, A.; Zhang, L. On the evolution of ndnSIM: An open-source simulator for NDN experimentation. ACM SIGCOMM Comput. Commun. Rev. 2017, 47, 19–33. [Google Scholar] [CrossRef]
- Liang, T.; Shi, J.; Wang, Y.; Zhang, B. On the Prefix Granularity Problem in NDN Adaptive Forwarding. IEEE/ACM Trans. Netw. 2021, 29, 2820–2833. [Google Scholar] [CrossRef]

















| Label | Description |
|---|---|
| FValue | Forwarding coefficient associated with every available next hop |
| CurFValue | Value of forwarding coefficient at the current moment of time |
| CurTime | Current moment of time |
| FTime | A moment of time when a last Interest with a certain prefix was forwarded via the Face |
| DecayRate | Coefficient regulating change in FValue in time |
| FValueMin | Minimal possible value of FValue |
| FValueMinBase | Starting negative value assigned to FValue when associated Face has entered the explore region |
| FValueMax | Maximal possible value of FValue |
| FValueMaxBase | Starting positive value assigned to FValue when associated Face has entered the exploit region |
| FValueMult | Coefficient regulating change in FValue with every forwarding attempt |
| Parameter | Value |
|---|---|
| Runs for each experiment | 100 |
| Number of wireless nodes, N | , , grids |
| Mobility model | Random direction model [48] |
| Wireless technology | IEEE 802.11n |
| Initial internode distance, L | 95 m |
| Frequency band | 5 GHz ISM band |
| Propagation model | FSPL |
| Coverage range | 100 m |
| RTS/CTS operation | Disabled |
| Automatic frequency selection | Disabled |
| Velocity of wireless nodes, V m/s | 0, 3, 6, 9 |
| NDN application type | CBR, Zipf |
| Cache type | LRU |
| Cache size, compute results | 20 units |
| Interest frequency | 1 Interest/s |
| Results freshness | 1000 ms |
| Compute time | 1 ms |
| Server selection time | 6 ms |
| Number of consumers | {1, 3} nodes |
| Number of producers | {1, 3} nodes |
Disclaimer/Publisher’s Note: The statements, opinions and data contained in all publications are solely those of the individual author(s) and contributor(s) and not of MDPI and/or the editor(s). MDPI and/or the editor(s) disclaim responsibility for any injury to people or property resulting from any ideas, methods, instructions or products referred to in the content. |
© 2024 by the authors. Licensee MDPI, Basel, Switzerland. This article is an open access article distributed under the terms and conditions of the Creative Commons Attribution (CC BY) license (https://creativecommons.org/licenses/by/4.0/).
Share and Cite
Glazkov, R.; Moltchanov, D.; Srikanteswara, S.; Samuylov, A.; Arrobo, G.; Zhang, Y.; Feng, H.; Himayat, N.; Spoczynski, M.; Koucheryavy, Y. Provisioning of Fog Computing over Named-Data Networking in Dynamic Wireless Mesh Systems. Sensors 2024, 24, 1120. https://doi.org/10.3390/s24041120
Glazkov R, Moltchanov D, Srikanteswara S, Samuylov A, Arrobo G, Zhang Y, Feng H, Himayat N, Spoczynski M, Koucheryavy Y. Provisioning of Fog Computing over Named-Data Networking in Dynamic Wireless Mesh Systems. Sensors. 2024; 24(4):1120. https://doi.org/10.3390/s24041120
Chicago/Turabian StyleGlazkov, Roman, Dmitri Moltchanov, Srikathyayani Srikanteswara, Andrey Samuylov, Gabriel Arrobo, Yi Zhang, Hao Feng, Nageen Himayat, Marcin Spoczynski, and Yevgeni Koucheryavy. 2024. "Provisioning of Fog Computing over Named-Data Networking in Dynamic Wireless Mesh Systems" Sensors 24, no. 4: 1120. https://doi.org/10.3390/s24041120
APA StyleGlazkov, R., Moltchanov, D., Srikanteswara, S., Samuylov, A., Arrobo, G., Zhang, Y., Feng, H., Himayat, N., Spoczynski, M., & Koucheryavy, Y. (2024). Provisioning of Fog Computing over Named-Data Networking in Dynamic Wireless Mesh Systems. Sensors, 24(4), 1120. https://doi.org/10.3390/s24041120

