The Multiple Cooperative Mechanism and Globalization Path of Small Inland Cities in China: A Showcase Study of Dunhuang, China
Abstract
:1. Introduction
2. A Conceptual Framework of Urban Globalization Path of Western Cities in China
2.1. The Urban Globalization of Western Inland Cities
2.2. Multiple Cooperation Mechanism in the Globalization of China’s Inland Cities
3. Study Area and Data Survey
3.1. Study Area
3.2. Data and the Survey Design
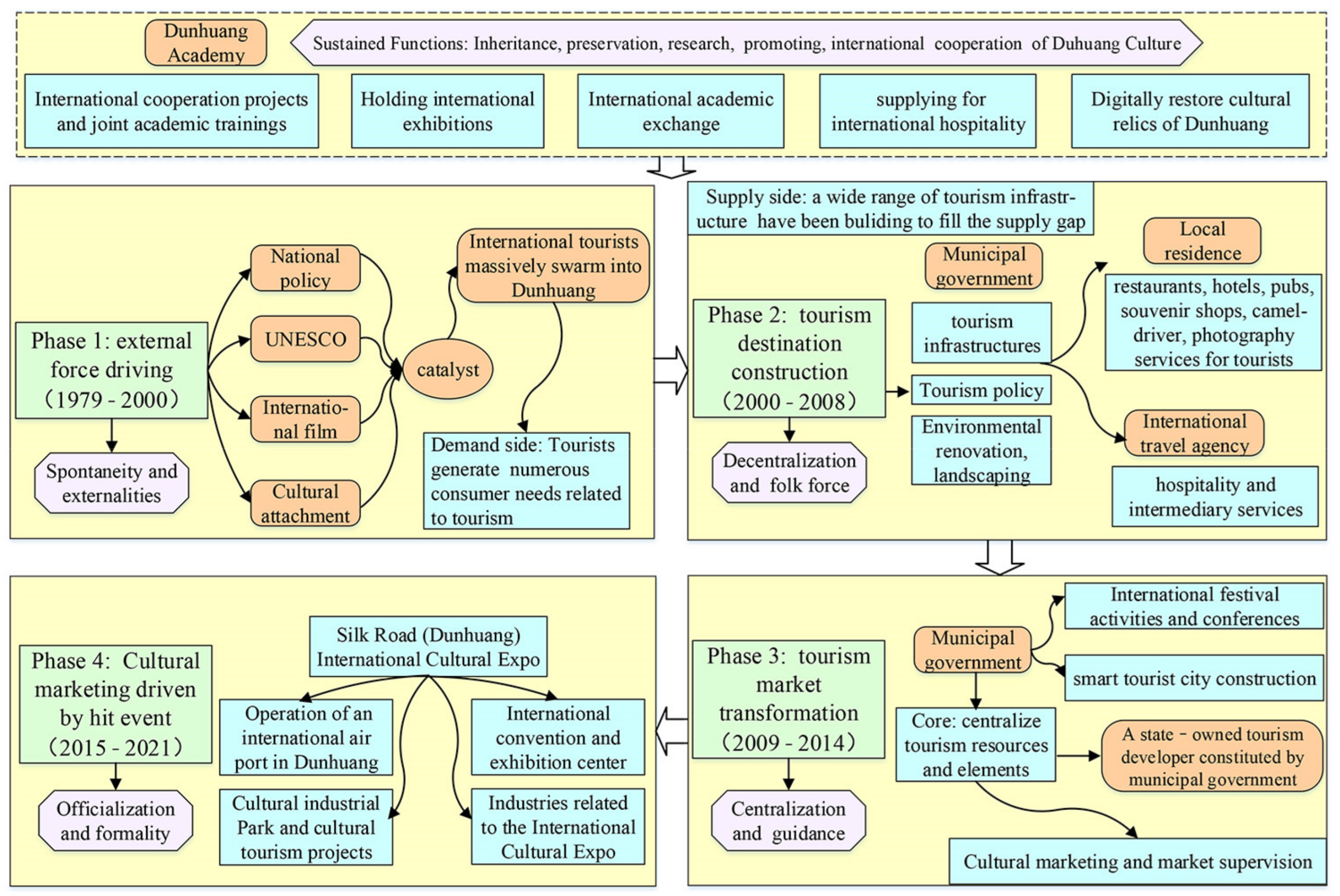
4. Industrial Transformation and Tourism-Driven Globalization in Dunhuang
4.1. Tourism Ascendancy, Industrialization and Transformation
4.2. Tourism-Driven Urban Globalization in Dunhuang
4.3. Tourism Impacts on Social-Ecological Effects in Duhuang
5. Multiple Cooperation Mechanism (MCM) of Urban Globalization
5.1. Related Actors in the Multiple Cooperation Mechanism
5.2. Formation of Multiple Cooperation Network for World Cultural Heritage Site Construction
5.3. City Government-Led Centralized Operation and Global Marketing Phase: The Pursuit of International Cultural Identity
5.3.1. Governance Mechanism
5.3.2. Functional Key Actors
5.3.3. The Functions of Different-Level Government and the Characteristics of Dunhuang Tour-Ism-Oriented State-Owned Enterprise
6. Conclusions
Author Contributions
Funding
Institutional Review Board Statement
Informed Consent Statement
Conflicts of Interest
References
- Dicken, P. Global Shift: Reshaping the Global Economic Map in the 21st Century; The Commercial Press: Beijing, China, 2009; pp. 337–364. [Google Scholar]
- Mei, L.; Xue, D.; Frauke, K. Urban internationalization under joint actions of transnational institutions and locals: The case study of Bonn, Germany. Acta Geogr. Sin. 2014, 69, 156–168. [Google Scholar]
- Xue, D.; Huang, M. Two debates and two trends: Review on world city research. Prog. Geogr. 2013, 32, 1177–1186. [Google Scholar]
- Cohen, R.B. New international division of labor, multinational corporations, and urban hierarchy. In Urbanization and Urban Planning in Capitalist Society; Routledge: New York, NY, USA; Methuen, MA, USA, 1981; pp. 287–315. [Google Scholar]
- Hymer, S. The multinational corporation and the law of uneven development. In Sociology of “Developing Societies”; Macmillan Press: New York, NY, USA, 1982; pp. 113–140. [Google Scholar]
- Friedmann, J. The world city hypothesis. Dev. Chang. 1986, 17, 69–83. [Google Scholar] [CrossRef]
- Sassen, S. The Global City: New York, London, Tokyo; Princeton University Press: Princeton, NJ, USA, 1991; pp. 20–29. [Google Scholar]
- Coe, N.M.; Dicken, P.; Hess, M. Making connections, global production networks and world city networks. Glob. Netw. 2010, 10, 138–149. [Google Scholar] [CrossRef]
- Taylor, P.J. The new geography of global civil society: NGOs in the world city network. Globalizations 2004, 1, 265–277. [Google Scholar] [CrossRef]
- Taylor, P.J. World City Network: A Global Urban Analysis; Routledge: London, UK, 2004; pp. 4–6. [Google Scholar]
- Brown, E.; Derudder, B.; Parnreiter, C.; Pelupessy, W.; Taylor, P.J.; Witlox, F. World city networks and global commodity chains: Towards a world-systems integration. Glob. Netw. 2010, 10, 12–34. [Google Scholar] [CrossRef]
- Liu, Q.; Yang, Y.; Jiang, X.; Cao, W.; Liu, X. An analysis of the multidimensional globalizing city networks based on global value chain: A case study of iPhone suppliers. Acta Geogr. Sin. 2021, 76, 870–887. [Google Scholar]
- Vind, I.; Fold, N. Multi-level modularity vs. hierarchy: Global production networks in Singapore’s electronics industry. J. Geogr. 2007, 107, 69–83. [Google Scholar] [CrossRef]
- Jacobs, W.C.; Ducruet, C.; de Langen, P. Integrating world cities into production networks: The case of port cities. Glob. Netw. 2010, 10, 92–113. [Google Scholar] [CrossRef]
- Sassen, S. Global inter-city networks and commodity chains: Any intersections? Glob. Netw. 2010, 10, 150–163. [Google Scholar] [CrossRef]
- Smith, M.P. Transnational Urbanism: Locating Globalization; Wiley-Blackwell: Hoboken, NJ, USA, 2000. [Google Scholar]
- Wang, L.; Xue, D. Division and confluence of transnational space in world city. Hum. Geogr. 2017, 32, 69–75. [Google Scholar]
- Hall, P. The world cities. Int. Soc. Sci. J. 1996, 48, 15–23. [Google Scholar] [CrossRef]
- Çaglar, A. Rescaling cities’ cultural diversity and transnationalism: Migrants of Mardin and Essen. Ethn. Racial Stud. 2007, 30, 1070–1095. [Google Scholar] [CrossRef]
- Yang, Y.; Meng, Q.; Mccarn, C.; Cooke, W.H.; Rodgers, J.; Shi, K. Effects of path dependencies and lock-ins on urban spatial restructuring in China: A historical perspective on government’s role in Lanzhou since 1978. Cities 2016, 56, 24–34. [Google Scholar] [CrossRef]
- Thomas, S.; David, W. New directions in transnational gentrification: Tourism-led, state-led and lifestyle-led urban transformations. Urban Stud. 2020, 57, 3190–3201. [Google Scholar]
- Gerhard, U. Global city: Anmerkungen zu einem aktuellen Forschungsfeld. Geogr. Rundsch. 2004, 56, 4–10. [Google Scholar]
- Wang, L.; Qiu, C.; Xue, D. The evolution and remolding mode of globalization space in world city: A case study of Potsdamer Platz in Berlin. Hum. Geogr. 2019, 34, 75–82. [Google Scholar]
- Alderson, A.S.; Beckfield, J. Power and position in the world city system. Am. J. Sociol. 2004, 109, 811–851. [Google Scholar] [CrossRef]
- Ning, Y.; Wu, Q. Spatial Organization of Enterprise and Development of City-Region; Science Press: Beijing, China, 2011. [Google Scholar]
- Vogel, R.; Ryan, R.; Lawrie, A.; Grant, B.; Meng, X.; Walsh, P.; Morris, A.; Riedy, C. Global city Sydney. Prog. Plan. 2020, 136, 100426. [Google Scholar] [CrossRef]
- Sandercock, L. Cosmopolis II; Continuum: London, UK; New York, NY, USA, 2003; pp. 1–10. [Google Scholar]
- Krätke, S.; Taylor, P.J. A world geography of global media cities. Eur. Plan. Stud. 2004, 12, 459–477. [Google Scholar] [CrossRef]
- Oóhaga, N.M. Manga, anime and video games: Globalization Japanese cultural production. Stud. Transl. 2007, 14, 242–247. [Google Scholar]
- Firley, E.; Grön, K. The Urban Masterplanning Handbook; John Wiley & Sons: Hoboken, NJ, USA, 2014; pp. 36–247. [Google Scholar]
- Cheng, S.; Yang, Y. Research on the impact of international festival on the globalization of Yinchuan in the Chinese interior based on residents’ perception of Ningxia China-Arab Expo. Resour. Dev. Mark. 2020, 36, 1273–1279. [Google Scholar]
- Chang, T.C.; Yeoh, B. “New Asia—Singapore”: Communicating local cultures through global tourism. Geoforum 1999, 30, 101–115. [Google Scholar] [CrossRef]
- Hjalager, A.M. Stages in the economic globalization of tourism. Ann. Tour. Res. 2007, 34, 437–457. [Google Scholar] [CrossRef]
- Gotham, K.F. Tourism from above and below: Globalization, Localization and New Orleans’s Mardi Gras. Int. J. Urban Reg. Res. 2007, 29, 309–326. [Google Scholar]
- Henderson, J.; Morrison, A. Global cities, Tokyo, urban tourism. Int. J. Tour. Cities 2017, 3, 143–157. [Google Scholar] [CrossRef]
- Fløysand, A.; Jakobsen, S.E. Commodification of rural places: A narrative of social fields, rural development, and football. J. Rural. Stud. 2007, 23, 206–221. [Google Scholar] [CrossRef]
- Rainer, G. Constructing globalized spaces of tourism and leisure: Political ecologies of the Salta Wine Route (NW-Argentina). J. Rural. Stud. 2016, 43, 104–117. [Google Scholar] [CrossRef]
- Lu, L.; Zhang, Q.; Huang, J.F.; Ren, Y. A theoretical research and prospect of tourism destination evolution based on a glocalization perspective. Acta Geogr. Sin. 2021, 76, 1504–1520. [Google Scholar]
- Rozenblat, C. Opening the black box of agglomeration economies for measuring cities’ competitiveness through international firm networks. Urban Stud. 2010, 47, 2841–2865. [Google Scholar] [CrossRef]
- Mu, Y.; Yang, Y. Route characteristics, cargo types and source organization of international freight trains in western China. World Reg. Stud. 2021, 30, 769–780. [Google Scholar]
- Cao, W.; Yang, Y.; Shi, K.; Jiang, X.; Wang, P. The path evolution of export of five cities of Hexi in China’s inland areas: Types, processes, characteristics and driving mechanisms. Geogr. Res. 2020, 39, 1490–1510. [Google Scholar]
- Harvey, D. From managerialism to entrepreneurialism: The transformation in urban governance in late capitalism. Geogr. Ann. Ser. B Hum. Geogr. 1989, 71, 3–17. [Google Scholar] [CrossRef]
- Su, M.; Wall, G.; Wang, Y.; Jin, M. Livelihood sustainability in a rural tourism destination—Hetu Town, Anhui Province, China. Tour. Manag. 2019, 71, 272–281. [Google Scholar] [CrossRef]
- Nunkoo, R. Governance and Sustainable Tourism: What is the Role of Trust, Power and Social Capital? J. Destin. Mark. Manag. 2017, 6, 277–285. [Google Scholar] [CrossRef]
- Sun, J.; Chen, J.; Huang, X. The bargain between subjects and rights negotiation in the tourism environmental governance issue of Erhai in Dali. Sci. Geogr. Sin. 2020, 40, 1468–1475. [Google Scholar]
- Golba, D.; Turoń, K.; Czech, P. Diversity as an opportunity and challenge of modern organizations in TSL area. Sci. J. Sil. Univ. Technol. Ser. Transp. 2016, 90, 63–69. [Google Scholar] [CrossRef]
- Turoń, K. Open Innovation Business Model as an Opportunity to Enhance the Development of Sustainable Shared Mobility Industry. J. Open Innov. Technol. Mark. Complex. 2022, 8, 37. [Google Scholar] [CrossRef]
- Liao, C.; Nong, L. Smart City Sports Tourism Integration Based on 5G Network and Internet of Things. Microprocess. Microsyst. 2021, 6, 103971. [Google Scholar] [CrossRef]











Publisher’s Note: MDPI stays neutral with regard to jurisdictional claims in published maps and institutional affiliations. |
© 2022 by the authors. Licensee MDPI, Basel, Switzerland. This article is an open access article distributed under the terms and conditions of the Creative Commons Attribution (CC BY) license (https://creativecommons.org/licenses/by/4.0/).
Share and Cite
Liu, Q.; Yang, Y.; Meng, Q.; Man, S.; Wang, Y. The Multiple Cooperative Mechanism and Globalization Path of Small Inland Cities in China: A Showcase Study of Dunhuang, China. Int. J. Environ. Res. Public Health 2022, 19, 11241. https://doi.org/10.3390/ijerph191811241
Liu Q, Yang Y, Meng Q, Man S, Wang Y. The Multiple Cooperative Mechanism and Globalization Path of Small Inland Cities in China: A Showcase Study of Dunhuang, China. International Journal of Environmental Research and Public Health. 2022; 19(18):11241. https://doi.org/10.3390/ijerph191811241
Chicago/Turabian StyleLiu, Qing, Yongchun Yang, Qingmin Meng, Shan Man, and Yidan Wang. 2022. "The Multiple Cooperative Mechanism and Globalization Path of Small Inland Cities in China: A Showcase Study of Dunhuang, China" International Journal of Environmental Research and Public Health 19, no. 18: 11241. https://doi.org/10.3390/ijerph191811241
APA StyleLiu, Q., Yang, Y., Meng, Q., Man, S., & Wang, Y. (2022). The Multiple Cooperative Mechanism and Globalization Path of Small Inland Cities in China: A Showcase Study of Dunhuang, China. International Journal of Environmental Research and Public Health, 19(18), 11241. https://doi.org/10.3390/ijerph191811241

