Fuel Cell Trucks: Thermal Challenges in Heat Exchanger Layout
Abstract
1. Introduction
1.1. FC Energy Balance
1.2. FC Thermal Management
1.2.1. Temperatures for Cooling the FC
1.2.2. HX Size for Cooling the FC
1.2.3. Mass Flows for Cooling the FC
1.2.4. Auxiliaries Loads for Cooling the FC
| max. 25 kW electric energy consumption [16] |
| max. 3 kW electric energy consumption [17] |
| max. 40 kW electric energy consumption [18] |
| max. 2.2 kW electric energy consumption [19] |
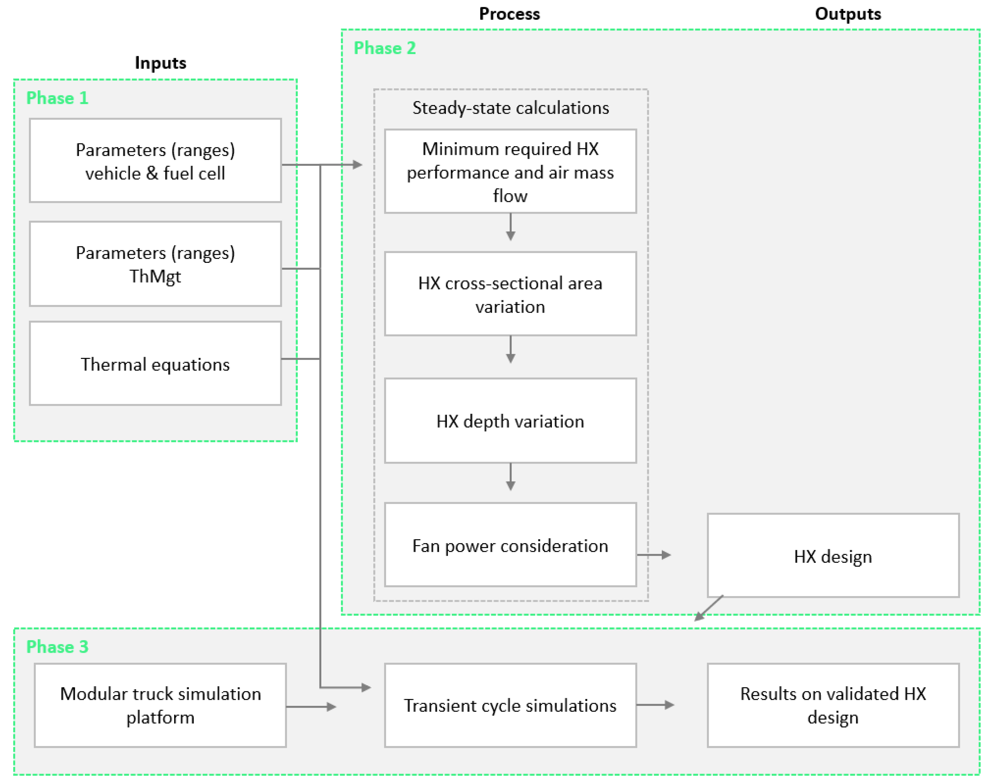
2. Methodology
2.1. Parameters for FC and Vehicle
2.2. Parameters for Thermal Management
2.3. Thermal Equations
2.4. Modular Truck Simulation Platform
3. Results
3.1. Steady-State Calculations
3.1.1. Minimum Requirements for the HX
3.1.2. Relation of FC Power, HX Size, and Air Mass Flow
3.1.3. HX Size Growth
3.1.4. HX Depth and Fan Considerations
3.1.5. HX Design for MD and HD Truck
3.2. Transient Cycle Simulations
3.2.1. Brenner Cycle Results
3.2.2. VECTO Long-Haul Cycle Results
4. Discussion
5. Conclusions
Author Contributions
Funding
Data Availability Statement
Acknowledgments
Conflicts of Interest
Abbreviations
| BoP | Balance of Plant | |
| BOL/EOL | Begin Of Life/End Of Life | |
| ESS | Energy Storage System | |
| FC | Fuel Cell | |
| GVW | Gross Vehicle Weight | |
| HD | Heavy Duty | |
| HV | High Voltage | |
| HX | Heat Exchanger | |
| ICE | Internal combustion engine | |
| MD | Medium Duty | |
| PEM | Powertrain Energy Management | |
| PEMFC | Polymer Electrolyte Membrane Fuel Cell | |
| SOC | State Of Charge | |
| VECTO | Vehicle Energy Consumption calculation Tool | |
| Nomenclature | ||
| Thermal Dissipation, Heat Flow | W | |
| Heat Exchanger Heat Transfer Area | m2 | |
| k | overall heat transfer coefficient | W m−2 K−1 |
| Mean Temperature | °C | |
| Mass Flow | kg s−1 | |
| specific Heat Capacity at constant pressure | J kg−1 K−1 | |
| Temperature Difference | K | |
| T | Temperature | °C |
| o, out | property at outlet | |
| i, in | property at inlet | |
| c, coolant | coolant side of Heat Exchanger | |
| a, air | air side side of Heat Exchanger | |
| th | thermal | |
References
- Pardhi, S.; Chakraborty, S.; Tran, D.-D.; El Baghdadi, M.; Wilkins, S.; Hegazy, O. A Review of Fuel Cell Powertrains for Long-Haul Heavy-Duty Vehicles: Technology, Hydrogen, Energy and Thermal Management Solutions. Energies 2022, 15, 9557. [Google Scholar] [CrossRef]
- Schnorpfeil, S.; Hartmann, E.; Kotowski, A.; Kapadia, B.; Sötje, H. Fuel Cell Propulsion System Layout; ATZ Der Antrieb von morgen; Springer: Berlin/Heidelberg, Germany, 2021; p. 8. [Google Scholar]
- Berger, O. Thermodynamische Analyse Eines Brennstoffzellensystems zum Antrieb von Kraftfahrzeugen. Ph.D. Thesis, Universität Duisburg-Essen, Essen, Germany, 2009. [Google Scholar]
- Godard, K.; Chauvin, L. Hydrogen Powertrain Designs for European Long-Haul Trucks. In Proceedings of the 30th Aachen Colloquium Sustainable Mobility, Aachen, Germany, 4–6 October 2021; pp. 82–84. [Google Scholar]
- Aschauer, T.; Schutting, E.; Eichlseder, H. Hydrogen Powered Telehandler Concept. In Proceedings of the 43rd International Vienna Motor Symposium, Vienna, Austria, 27–29 April 2022. [Google Scholar]
- Mayr, K.; Hofer, F.; Ragowsky, G.; Gruber, W.; Arnberger, A.; Kabza, A.; Wolf, P.; Schmidt, M.; Jörissen, L. Systemvergleich Zwischen Wasserstoffverbrennungsmotor und Brennstoffzelle im Schweren Nutzfahrzeug; e-mobil BW Study: Stuttgart, Germany, 2021. [Google Scholar]
- Linderl, J.; Mayr, J.; Döbereiner, R. Integration of a Fuel Cell Powertrain for a 4 × 2 Heavy Duty Truck. 2021. Available online: https://www.grcc.vip/article-8669.html (accessed on 1 March 2023).
- Buyens, N. Fuel Cell Mobility: Toyota Strategy & Thermal Challenges. In Proceedings of the Advanced Thermal Management in Future: Hydrogen Fuel Cell Powered Vehicles Webinar, Online, 8 June 2021; Institution of Mechanical Engineers: London, UK, 2021. [Google Scholar]
- Fraser, N. Challenges & Solutions for Fuel Cell Vehicle Thermal Management Systems. In Proceedings of the Advanced Thermal Management in Future: Hydrogen Fuel Cell Powered Vehicles Webinar, Online, 8 June 2021; Institution of Mechanical Engineers: London, UK, 2021. [Google Scholar]
- Pietruck, M.; Massonet, C.; Backes, D. Predictive and Heat-Managed Operating Strategy for a Fuel Cell Electric Vehicle. In Proceedings of the 30th Aachen Colloquium Sustainable Mobility, Aachen, Germany, 4–6 October 2021. [Google Scholar]
- Roiser, S. Thermal Management of a Heavy-Duty Truck with Fuel Cell Drive; KULI-Webinar: Linz, Austria, 2021. [Google Scholar]
- Linderl, J.; Mayr, J.; Hütter, M.; Döbereiner, R. Optimized Fuel Cell Drive for Long-haul Trucks. ATZheavy Duty Worldw. 2021, 14, 38–43. [Google Scholar] [CrossRef]
- Kwon, H.; Park, S.; Choi, J.; Han, J. A Study on the Optimization of the Louver Fin Heat Exchanger for Fuel Cell Electric Vehicle Using Genetic Algorithm. Appl. Sci. 2023, 13, 2539. [Google Scholar] [CrossRef]
- Engineering Center Steyr. KULI Software Trial Version 16.1; HX Component Measurement Data. Available online: https://kuli.magna.com/ (accessed on 17 March 2023).
- Vijayagopal, R. Analysis of Fuel Cells for Trucks, Argonne National Laboratory. In Proceedings of the 2019 DOE Hydrogen Program and Vehicle Technologies Annual Merit Review, Washington, DC, USA, 29 April–1 May 2019. [Google Scholar]
- FIC-31 HV Fan. EMP, 7 September 2022. Available online: https://www.emp-corp.com/product/fic-31-high-voltage-fan/ (accessed on 15 March 2023).
- WP150 HV Pump. EMP, 14 July 2022. Available online: https://www.emp-corp.com/product/wp150-high-voltage/ (accessed on 15 March 2023).
- Borgwarner Secures First High Voltage E-Fan System Win, BorgWarner. Available online: https://www.borgwarner.com/newsroom/press-releases/2022/02/15/borgwarner-secures-first-high-voltage-efan-system-win (accessed on 17 March 2023).
- Kühlmittelpumpen, Rheinmetall. Available online: https://www.rheinmetall-automotive.com/systeme-produkte/pkw/pumpen/kuehlmittelpumpen/ (accessed on 17 March 2023).
- Rama, P. Jaguar Land Rover. Project Zeus Thermal Management. In Proceedings of the Thermal Management in Future: Hydrogen Fuel Cell Powered Vehicles Webinar, Online, 8 June 2021; Institution of Mechanical Engineers: London, UK, 2021. [Google Scholar]
- Nissens Nis 606322 Front End HX for Scania S. Available online: https://www.motointegrator.at/artikel/1804134-kuehler-nissens-nis-606322 (accessed on 17 March 2023).
- AVA VL2148 Front End HX for Volvo FH16. Available online: https://www.motointegrator.at/artikel/1476467-kuehler-motorkuehlung-ava-cooling-vl2148 (accessed on 17 March 2023).
- AVA Engine HX MN2088 for MAN TGX. AVA. Available online: https://www.ava-cooling.com/katmod1.php?xart=MN2088 (accessed on 17 March 2023).
- European Comission. Vehicle Energy Consumption Calculation Tool—VECTO. Available online: https://climate.ec.europa.eu/eu-action/transport-emissions/road-transport-reducing-co2-emissions-vehicles/vehicle-energy-consumption-calculation-tool-vecto_en (accessed on 17 March 2023).
- Bell, I.H.; Wronski, J.; Quoilin, S.; Lemort, V. Pure and Pseudo-pure Fluid Thermophysical Property Evaluation and the Open-Source Thermophysical Property Library CoolProp. Ind. Eng. Chem. Res. 2014, 53, 2498–2508. [Google Scholar] [CrossRef] [PubMed]












| Parameter | Medium Duty | Heavy Duty | Unit |
|---|---|---|---|
| Gross Vehicle Weight (GVW) | 26 | 40 | t |
| # FCs | 1 | 2 | - |
| FC @ full load | 200 | 400 | kW |
| Temperature spread of coolant | 0.05 | K/kWth | |
| Target temperature coolant, FC, in | 62–70 | °C | |
| Target temperature coolant, FC, out | 63–80 | °C | |
| Efficiency @ part load | >60 | % | |
| Efficiency @ full load | <50 | % | |
| Mass flow coolant | 1–6 | 2–12 | Kg/s |
| Temperature ambient max. | 45 | °C | |
| Parameter Group | Parameter | Range | Unit |
|---|---|---|---|
| HX [21,22,23] | Width | 800–1000 | mm |
| Height | 600–1000 | mm | |
| Depth | 40–143 | mm | |
| Fan [16] | Electrical power | ≤25 | kW |
| Blade diameter | 780 | mm | |
| Air volume flow | 9 | m3/s | |
| Pressure increase | 1000 | Pa | |
| Coolant Pump [17] | Electrical power | ≤2.3 | kW |
| Internal propeller diameter | 100 | mm | |
| Coolant volume flow | 4.7 | l/s | |
| Pressure increase | 1.5 | bar |
| Submodule | Mechanical | Electrical | Thermal |
|---|---|---|---|
| e-Axle | yes | yes | yes |
| Gearbox | yes | no | no |
| Longitudinal Dynamics | yes | no | no |
| FC System | no | yes | yes |
| Battery | no | yes | yes |
| Power Electronics | no | yes | yes |
| Cooling System | no | yes | yes |
| Ambient Temperature | HX Cross Section Area | MD HX Depth | HD HX Depth |
|---|---|---|---|
| 35 °C | 1 m2 | 25 mm | 45 mm |
| 40 °C | 45 mm | 85 mm | |
| 45 °C | 75 mm | 145 mm |
Disclaimer/Publisher’s Note: The statements, opinions and data contained in all publications are solely those of the individual author(s) and contributor(s) and not of MDPI and/or the editor(s). MDPI and/or the editor(s) disclaim responsibility for any injury to people or property resulting from any ideas, methods, instructions or products referred to in the content. |
© 2023 by the authors. Licensee MDPI, Basel, Switzerland. This article is an open access article distributed under the terms and conditions of the Creative Commons Attribution (CC BY) license (https://creativecommons.org/licenses/by/4.0/).
Share and Cite
Doppler, C.; Lindner-Rabl, B. Fuel Cell Trucks: Thermal Challenges in Heat Exchanger Layout. Energies 2023, 16, 4024. https://doi.org/10.3390/en16104024
Doppler C, Lindner-Rabl B. Fuel Cell Trucks: Thermal Challenges in Heat Exchanger Layout. Energies. 2023; 16(10):4024. https://doi.org/10.3390/en16104024
Chicago/Turabian StyleDoppler, Christian, and Benedikt Lindner-Rabl. 2023. "Fuel Cell Trucks: Thermal Challenges in Heat Exchanger Layout" Energies 16, no. 10: 4024. https://doi.org/10.3390/en16104024
APA StyleDoppler, C., & Lindner-Rabl, B. (2023). Fuel Cell Trucks: Thermal Challenges in Heat Exchanger Layout. Energies, 16(10), 4024. https://doi.org/10.3390/en16104024
