Abstract
This paper analyzes the balanced interaction strategy of an integrated energy system (IES) operator and an industrial user in the operation process of the IES under the demand-side management (DSM) based on game theory. Firstly, we establish an electric–thermal IES, which includes a power grid, a heat grid and a natural gas grid. Secondly, a two-stage Stackelberg dynamic game model is proposed to describe the game behavior of IES operators and industrial users in the process of participating in DSM. The interactions between the IES operator (leader) and the user (follower) are formulated into a one-leader–one-follower Stackelberg game, where optimization problems are formed for each player to help select the optimal strategy. A pricing function is adopted for regulating time-of-use (TOU), which acts as a coordinator, inducing users to join the game. Then, for the complex two-stage dynamic game model established, the lower user-side constraint optimization problem is replaced by its KKT condition, so that the two-stage hierarchical optimization problem is transformed into a single-stage mixed-integer nonlinear optimization model, and the branch-and-bound method is introduced to solve it. Finally, the equilibrium strategies and income values of both sides of the game are obtained through a case simulation, and the dynamic equilibrium strategy curves under different capacity configurations are obtained through the sensitivity analysis of key parameters. The equilibrium income of the IES is USD 93.859, while the equilibrium income of industrial users in the park is USD 92.720. The simulation results show that the proposed method and model are effective.
1. Introduction
In order to promote the achievement of the “dual-carbon” goal, the excessive consumption of natural resources such as fossil fuels should be controlled, and as China relies on fossil fuels for up to 85 per cent of its energy consumption (Kok Sin Woon et al. 2023) [1], a decarbonization transition has become the key to sustainable development. The United Nations General Assembly established the 2030 Agenda for Sustainable Development, with sustainable development at its core, to address the environmental, economic and social challenges of human development. The agenda is an action plan for people, the planet and prosperity (Fuso Nerini F et al. 2017) [2]. It consists of 17 interlinked Sustainable Development Goals (SDGs) and 169 targets, of which SDG 13 calls for urgent action to address climate change and its impacts. In line with SDG 13, countries adopted the Paris Agreement and agreed to keep the world’s average temperature rise below 2 °C (Salvia M et al. 2021) [3]. Climate change has been identified by the relevant UN departments as one of the six major trends affecting the achievement of the SDGs. As far as the power sector is concerned, the dire carbon emission situation calls for accelerated decarbonization of the power sector alongside increasing levels of global electrification. And the emergence and popularization of emerging technologies and equipment will also promote profound changes in all aspects of “source–network–load” within the power sector. Under this background, the IES, a new energy supply mode, came into being.
With the growing global energy demand and the increasingly serious environmental problems, the energy sector should comprehensively implement the new development concept, deal with the relationship between new energy and traditional energy, global and local, energy development and conservation, in order to enhance the ability to guarantee energy security and promote the green and low-carbon transformation of energy (Mucahit Aydin et al. 2024) [4]. Through the interconnection of electricity, heat, cold, gas and other energy sources, and through scientific management to achieve multi-energy complementary and source–network–load–storage synergies, the IES breaks the traditional situation where different energy systems are cut off from each other, maximizes the benefits of different types of benefits under the premise of safe energy supply and improves the comprehensive energy efficiency (Zhang et al. 2024) [5]. In the literature, the research on optimal scheduling of IESs can be divided into two categories: deterministic modeling optimization and uncertain modeling optimization.
Deterministic modeling optimization means that various parameters in the modeling process are deterministic, such as new energy output in the system, energy prices and other parameters, which are generally set to certain values. With the introduction of IESs, detailed operational research modeling and solving algorithms for various complex integrated energy systems have become the focus of research in this field. For example, modeling optimization is carried out for the complex integrated energy system of cooling, heating and power supply, and various intelligent optimization algorithms are designed for the optimization solution (Li et al. 2018) [6]. Considering the complex operating characteristics of an IES, its modeling process often contains a large number of integer variables, and there are complex nonlinear objective functions and constraints in the model. Therefore, it is necessary to use advanced operations research optimization modeling and solving methods to overcome these challenges. For example, in the literature, the mixed-integer programming model is used to model and solve the IES problem, so as to minimize the operating cost of the system and maximizing the utilization rate of renewable energy. The main research includes works based on the mixed-integer linear programming model to minimize the operation cost of the IES to optimize the scheduling strategy in the IES (Li et al. 2017a, Wang et al. 2018, He et al. 2018) [7,8,9], based on the mixed-integer nonlinear optimization model to coordinate the scheduling strategy and finally, works that use a two-stage optimization algorithm to solve the model (Jiang et al. 2018) [10] or are based on a bi-level optimization model to optimize the scheduling strategy of the integrated energy system (Li et al. 2017b) [7].
The above deterministic optimization models for integrated energy systems are all single-objective optimization models. In the actual operation of an integrated energy system, many scheduling goals are often considered. Therefore, many scholars at home and abroad have also carried out research on multi-objective optimization scheduling of integrated energy systems. The main classifications of optimizing distributed energy systems based on multi-objective linear optimization models include an optimization model that considers the energy cost and energy utility of the system (Somma et al. 2015) [11] and optimization models that consider energy costs and carbon emission levels (Somma et al. 2016) [12]. Although linear optimization models are conducive to research problems, nonlinear constraints are always unavoidable in the modeling process. Therefore, it is also necessary to use nonlinear multi-objective optimization models in the research process. Ma et al. (2017) [13] established a multi-objective optimization nonlinear problem for an integrated energy system including the combined cooling, heating and power (CCHP), photovoltaics and a ground-source heat pump. The system optimization objectives included the energy-saving rate, cost-saving rate and the emission reduction rate. Finally, an evolutionary heuristic algorithm was used to solve the multi-objective nonlinear optimization problem. Wang et al. (2019) [14] applied a multi-objective nonlinear optimization model to the day-ahead optimization scheduling of electricity–heat–gas for facilities transforming electricity to gas. The optimization goals were the power-to-gas (P2G) operation and maintenance costs and wind power utilization, and the authors used the ε-constraint and entropy weight method to solve the multi-objective model. The use of experimental control methods and image recognition tools for scene comparison and signal identification is also of practical value and usefulness in the context of multiple types of IES models, especially in run detection problems under multi-objective optimization (Gao et al. 2024; Zhu et al. 2021) [15,16].
Uncertainty modeling optimization means that various parameters in the modeling process are uncertain. Since an IES contains a large amount of renewable energy, the uncertainty of its output will seriously affect the robustness and stability of the optimal dispatch of the IES; in addition, the uncertainty of the load and other parameters in the system will also affect the optimization of the scheduling. Therefore, uncertainty modeling methods for IESs have attracted more and more attention from researchers at home and abroad. Uncertain modeling methods such as robust optimization and stochastic programming have also become popular methods in the optimization of IESs. Research on the dispatch strategy of IESs based on robust optimization algorithms mainly considers the uncertain factors, considering the uncertainty of renewable energy output (He et al. 2018, Gu et al. 2019, Wang et al. 2019, Zhang et al. 2019) [17,18,19,20], the uncertainty of energy prices and ancillary service market prices (Zhou et al. 2018) [21], and the uncertainty of the natural gas load (He et al. 2018) [9]. The modeling research based on the two-stage stochastic programming model mainly studies the influence of uncertainty on the design of integrated energy systems. Based on the stochastic programming model, Zhou et al. (2013) [22] systematically studied the influence of demand and supply uncertainty on the optimal design of distributed energy systems. Yu et al. (2019) [23] used a stochastic programming model to optimize the capacity of energy storage equipment in a hybrid renewable energy power generation system based on the uncertainty of energy supply and demand. In addition to robust optimization and stochastic programming models, other uncertainty modeling methods are also widely used in the optimal scheduling of integrated energy systems.
Due to the emergence of demand-side management technology, the decision-making of each participant in an IES will have a significant impact on the operation strategy of the IES. First, the IES service provider and the users in the system, as different stakeholders, often have conflicts of interest. In addition, in the context of multiple energy suppliers and multiple users, the energy supply and demand strategy in the entire system is more complicated. With the traditional single-agent IES optimization model, it is often difficult to describe the complex interactive game behaviors and strategies of various stakeholders in the system. In response to the above-mentioned problems, more and more researchers are committed to introducing game theory methods and models into the operation scheduling of integrated energy systems. Game theory can be compared to an organized teamwork project in which each team member (in this paper’s scenario energy, suppliers, users, etc.) has their own tasks and decision-making time, but these decisions are interdependent. Just as the project leader needs to ensure that all team members work together to achieve the project goals, the two-stage model can help the top-level decision-maker of the energy system to develop strategies to coordinate the operation of the whole system.
With the in-depth understanding of game theory, scholars’ application of game theory is not limited to the application of game theory. Many scholars have begun to introduce game models, especially Stackelberg game models. First of all, the one-leader–one-follower Stackelberg game model is introduced into the research field of game behavior between system operators and users that includes demand response (Maharjan et al. 2013, Yu and Hong 2016a, Yu and Hong 2016b, Wu et al. 2018, Tang et al. 2019) [24,25,26,27,28].
Previously, the one-leader–one-follower Stackelberg game model was often used to describe the game behavior between service providers and users. Later, some scholars used it to study the interactive game of power generation strategies between generators and microgrids (Chen and Zhu 2018) [29]. In addition to studying the interactive game behavior of the two, the model has also been applied to optimize the planning and operation strategies of distributed energy stations (Moradi et al. 2016) [30]. With the complexity of the research objects, the N-leader–N-follower Stackelberg game model began to be introduced into the research in this field, mainly used for the interactive strategy behavior between power generation entities and users (Chai et al. 2014) [31] and energy trading strategies in the system (Lee et al. 2015, Wei et al. 2017) [32,33].
Wan et al. (2024) [34] developed a Stackelberg–Nash game model to characterize interactions and proved the existence and uniqueness of a Stackelberg–Nash equilibrium. Wu et al. (2023) [35] established an N-player non-cooperative differential game model with a finite horizon to optimize the generation strategy of all generators before they reach an equilibrium, and the uniqueness of the optimal state trajectory was proved in detail. In that paper, the existence of a Nash equilibrium solution of the game model was proved in detail, and a distributed algorithm was used to solve the model. The results of the empirical analysis proved the effectiveness of the distributed algorithm. The two-stage Stackelberg dynamic game model was used to describe the problem of strategic choices of decision-makers with a hierarchical structure at different time stages. The use of this model in the IES provided a good description of the leader–follower relationship among many stakeholders compared to other potential models, while reflecting the time-scale nature of the energy system, leading to a better understanding of the behaviors of different decision-makers, the prediction of the market response, and the formulation of effective policy and operational strategies (Liu et al. 2024) [36].
Under the above-mentioned background, this paper mainly focuses on the modeling research of the internal service providers of an IES including DSM technology for end users and the balanced interaction strategy among users. In the commercial operation of an IES of the park in the future, the service providers of the IES and the industrial users in the park, as different interest subjects, can realize the interactive decision-making of the two sides in the operation of the system through demand-side management technology. For the energy system service providers, they guide the energy consumption behavior of users by optimizing the energy pricing strategy. Industrial users in the park respond optimally to the energy prices released by the IES service providers to optimize their energy demand at all times. Both parties make decisions with the goal of maximizing their own utility, and their respective strategies influence the utility function of the other party. This paper assumes that both parties are in the condition of complete information, that is, both parties fully understand each other’s utility function and the form of the policy set. Based on the above assumptions, this paper establishes a two-stage Stackelberg game model and framework to describe the interactive game behaviors of the park’s IES service providers including DSM technology and industrial users within the park. By solving the game model, the Nash equilibrium strategy of both sides in the game is obtained. The game model framework of the IES in the park designed in this paper provides methods and ideas for future IES service providers in the park to formulate their energy pricing strategies. The main contributions of this paper are as follows:
(1) Two-stage Stackelberg game modelling.
In this paper, we innovatively construct a two-stage Stackelberg game model for describing the interactive strategies and behaviors of IES service providers and subscribers in the demand-side management (DSM) process. The model exhaustively defines the strategic choices of both parties, the constraints they face, and their respective utility functions.
(2) Optimization algorithm based on KKT conditions and branch-and-bound method.
The article proposes a novel two-stage optimization algorithm, which is based on the Karush–Kuhn–Tucker (KKT) condition and the branch-and-bound method and effectively solves the established game model. Through numerical analyses and calculations, this paper verifies the equilibrium strategy and payoff value of the model, proving the practicality and effectiveness of the proposed model and algorithm.
(3) Sensitivity analysis of key parameters.
The article carries out a careful sensitivity analysis of the key parameters in the IES, especially the changes in the installed capacity of renewable energy sources (wind power and photovoltaic). The analysis reveals the significant impacts of changes in these parameters on the returns of both sides of the game, providing important decision support for the IES’s design and operation.
The remaining part of the paper is organized as follows. Section 2 presents the basic structure and coupling relationship of the IES and the objectives and constraints of the IES–demand-side user interaction. Section 3 establishes a two-stage Stackelberg game model to analyze the IES–demand-side user interaction. Section 4 shows the relevant initialization parameters used in the calculation. Section 5 puts forward empirical results of the two-stage Stackelberg game model and some discussions. Finally, Section 6 concludes the paper and outlines future work.
2. Materials and Methods
The electricity–heat–gas IES studied in this paper is a multi-energy coupling and production system, which can realize the spontaneous self-use of energy and meet the energy demand of end consumers in real time. It contains various forms of energy production equipment, energy transmission network and energy storage equipment. The main energy production equipment includes a gas turbine, a gas boiler and other equipment. The energy transmission network includes an electric power network, a thermal power network and a natural gas network. Those networks ensure the coupling production between the energy production equipment and the real-time transmission and distribution of energy. Moreover, the system also includes electric and thermal energy storage systems to stabilize the impact of new energy output and user load fluctuations. The network topology of the electricity–heat–gas IES is shown in Figure 1. Although these three networks are separated from each other, due to the large amount of energy production and coupling equipment in the system, these three networks are also influenced and linked with each other.
Figure 1.
The topological structure of the IES.
2.1. Modeling of the IES
2.1.1. Objective Function of the IES
The optimization objectives of an IES are usually to maximize economic efficiency, cost control and system reliability. Among them, since energy demand may fluctuate over time, the costs associated with these fluctuations need to be taken into account to ensure the reliability and flexibility of the system. The definition of the IES’s objective function consists of three components: the revenue from electricity and heat selling RIES; the production cost of electricity and heat CIES and the electricity and heat demand fluctuation cost Df. Thus, the net profits of the IES can be calculated with Equation (1):
(1) Revenue from electricity and heat selling .
RIES refers to the revenue of the IES obtained by selling electricity and heat to users and selling electricity to the power grid, which is defined by Equation (2):
(2) Production cost of electricity and heat .
CIES refers to the production cost of the electricity and heat power which are produced by the IES; it comprises the fuel cost (including electricity purchased from the power grid) , the operation and maintenance cost of equipment and the carbon emission cost . They are defined by Equations (3)–(6), respectively:
(3) Electricity and heat demand fluctuation cost .
The electricity and heat demand fluctuation describes the deviation between the periodic energy demand and the average of the entire considered horizon. This indicator is put forward to achieve a relatively flat pattern of energy demand of the IES so as to reduce the pressure of peak demand on IES operations. is defined by Equation (7):
where and are positive constants.
2.1.2. Constraints of the IES
(1) Modelling of PV
Photovoltaic cells generate electricity by using solar energy. The power generation of photovoltaic cells is mainly affected by the installed photovoltaic capacity and solar radiation intensity, so it can be described by Equation (10):
(2) Modelling of wind turbine
The wind turbine is a device and technology that uses wind energy to generate electricity. Wind power generation is mainly affected by the installed capacity of wind turbines and wind speed. describes the wind power generation at time t. is defined in Equation (11):
(3) Modelling of GT
The gas turbine consumes natural gas to produce electricity and heat power for the IES; the detailed coupling relationship among natural gas, electricity and heat can be described by Equations (12) and (13):
The constraint of the power output of the GT can be described by Equation (14):
(4) Modelling of GB
The gas boiler consumes natural gas to produce heat power; the detailed coupling relationship between natural gas and the heat power output of the GB can be described by Equations (15) and (16):
(5) Modelling of electricity boiler
The electricity boiler consumes electricity to produce heat power; the detailed coupling relationship between electricity and the heat power output of the EB can be described by Equations (17) and (18):
(6) Modelling of battery
The battery system is a critical component for the IES; it can improve power quality, mitigate intermittency of renewable energy outputs as well as promote peak load shifting. The charge and discharge of the battery system is subjected to its electricity storage limits expressed as Equations (19)–(24):
(7) Modelling of heat storage tank
The function of the heat storage tank is similar to that of the energy storage battery. It can effectively improve the safe and stable operation of the system and increase the overall benefit value of the IES. The absorption and emission of heat for the heat storage system is subjected to its heat storage limits expressed as Equations (25)–(30):
(8) Constraints of electricity purchasing and selling
The IES purchases power from the power grid or sell surplus electricity power to the power grid in order to maintain the energy balance of the IES. Purchasing or selling electricity power with the power grid at time slot t is limited by Equations (31)–(33):
(9) Constraints of electricity and heat power balance
The balance between supply and demand is the basis for ensuring stable IES operation. If supply exceeds demand, it may lead to energy wastage and system inefficiency; conversely, if demand exceeds supply, it may lead to energy shortages and unstable power supply. Therefore, the IES must maintain the balance between the energy supply and demand; at time slot t, the power balance constraints can be described by Equations (34) and (35):
(10) Real-time electricity and heat power price constraints
The time-of-use price reflects the true difference in the cost of supplying electricity at different times of the day and helps ensure fairness in the price paid by all market participants. At the same time, the time-of-use price provides an upper limit on price fluctuations, which helps to maintain the relative stability of tariffs and reduce uncertainty for market participants. Accordingly, in this paper, the real-time price of electricity and heat power are limited to less than the time-of-use price, as described in Equations (36) and (37):
2.2. Modeling of Users
2.2.1. Objective Function of Demand-Side Users
The objective function of the demand-side user consists of two aspects: the user’s utility through consuming energy, , and the energy purchasing cost . Then, can be described by Equation (38):
(1) User’s utility through consuming energy,
As a user’s consumption of a particular energy source increases, the additional user satisfaction provided by that energy source typically diminishes. Therefore, we assume that the user’s utility is marginally decreasing, while the user’s utility is defined by a quadratic function, since quadratic functions can fit the diminishing marginal trend well, as described by Equation (39).
The assumption of diminishing marginal utility motivates users to balance between different energy consumptions in order to achieve an efficient allocation of resources. Users tend to shift resources from uses with low marginal utility to uses with high marginal utility until the marginal utilities of the various uses are equal, thus continuously modifying the external game strategy.
where and are negative constants which suggest that the user’s utility is marginally decreasing while and are positive constants.
(2) Energy purchasing cost
The user’s energy purchasing cost, , can be defined by Equation (40):
2.2.2. Constraints of Demand-Side Users
In this study, it is assumed that users can change their patterns of energy demand in period T in response to the dynamic price, but their total energy demand in period T is kept unchanged and equal to their initial values. These requirements can be defined by Equations (41) and (42).
Moreover, in this paper, we stipulate that the actual power and heat consumption should not deviate from the actual power and heat consumption by more than 30%, which can be defined by Equations (43) and (44).
3. Game Theory Analysis for IES–Demand-Side User Interaction
In this section, the equilibrium interaction strategy between the IES and users is analyzed based on the Stackelberg game model. In addition, the KKT theory and the branch-and-bound algorithm are put forward to solve the complicated bi-level optimization.
3.1. Establishment of IES–Demand-Side User Interaction Using Stackelberg Game
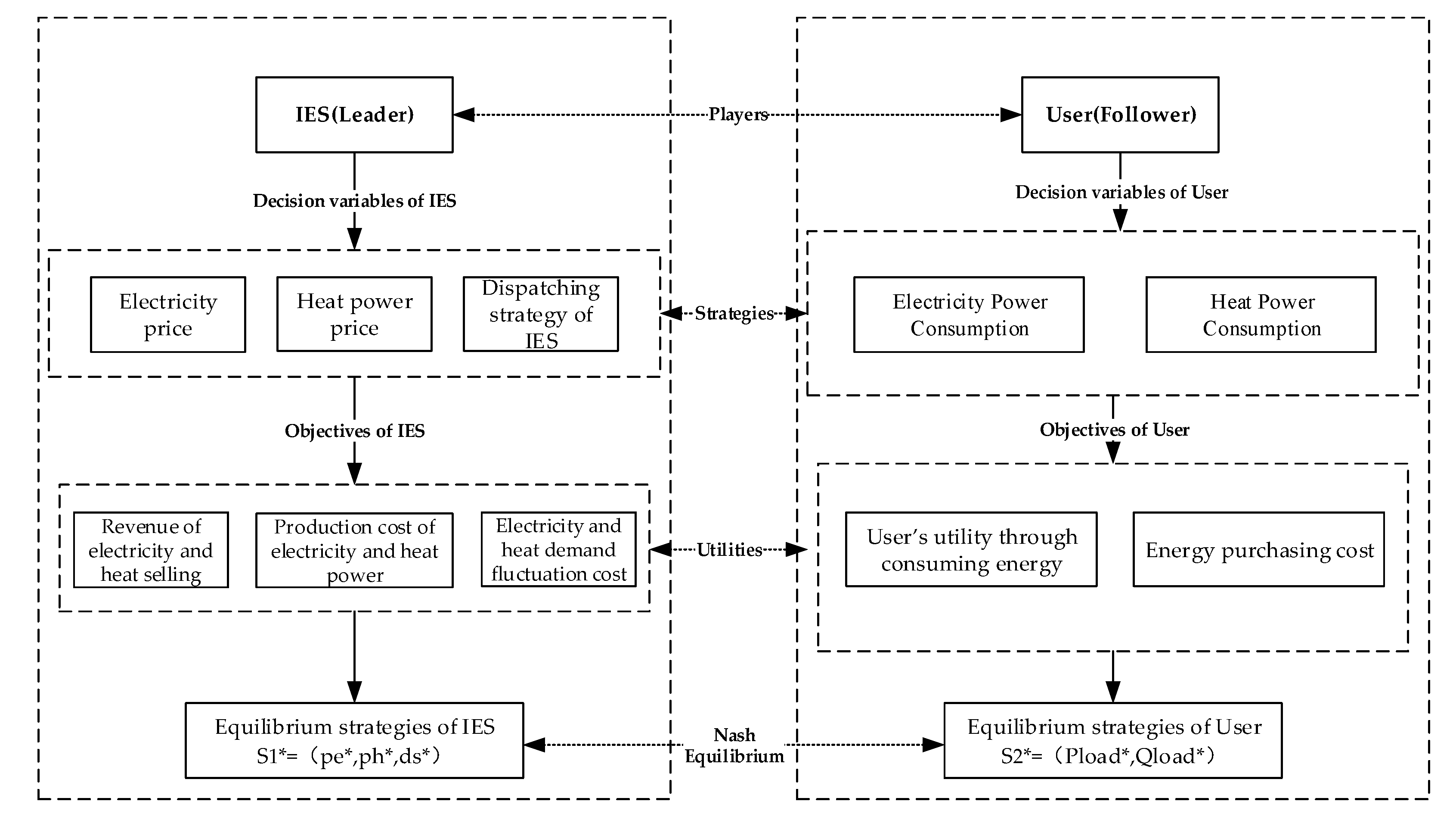
This paper assumes that the IES is operated by a professional IES service provider, and the energy users in the IES are industrial manufacturers. The energy consumption cost is an important production cost for energy users, so they are highly sensitive to the energy price. The IES realizes the information exchange between the service providers and industrial users by introducing price-based demand response (DR), such as installing smart meters and other equipment. In Figure 2, DSM mainly includes two parts: first, the IES service provider formulates and publishes the optimal energy price strategy for each period before the day, in order to maximize its own benefits; subsequently, according to the strategy of service providers, industrial users in the IES decide their optimal energy use strategies to maximize their own utility. Under the market condition of complete information, both parties carry out real-time information interaction through DR, and finally, both parties reach an equilibrium strategy. This equilibrium strategy is not only important to the operation and scheduling of the IES but also becomes a basis for the service providers to set energy prices.
Figure 2.
Demand response process.
In order to simplify the interaction strategy proposed in this paper, we establish a Stackelberg game including 1 leader (IES) and 1 follower (user). The flow of the game is shown in Figure 3. Both game participants want to maximize their own utility by making a rational strategy. For a Stackelberg game G, it comprises three components including players , each player’s strategy set , and each player’s utility , hence a Stackelberg game G can be described as . The solution of this game is a Nash equilibrium, which can be defined as a strategy vector if and only if for each player i,
where represents player i’s equilibrium strategy, while represents all other players’ equilibrium strategy.
Figure 3.
IES–user two-stage Stackelberg game modeling process.
In this paper, the definition of the Stackelberg game between the IES and the user can be described in Table 1.
Table 1.
Model definition.
Considering DSM and the equilibrium interaction strategy, the Stackelberg game model of the IES can be expressed by the following Equations (47)–(49):
3.2. Equilibrium Analysis
When the industrial user (follower) reacts optimally to the strategy of the IES service provider (leader), and the leader comprehensive energy system service provider accepts the response, the two-stage Stackelberg game model reaches a Nash equilibrium. When the game reaches a Nash equilibrium state, any game player who changes their strategy alone cannot obtain greater utility.
is used to describe the equilibrium strategy vector of the comprehensive energy system. is used to represent the optimal response strategy vector for the user.
When () meets the conditions in Equations (50)–(52), it is the Nash equilibrium solution of the two-stage Stackelberg game model in this paper.
3.3. Solving the Stackelberg Game by Branch-and-Bound Method
The general formulation of a bi-level optimization problem is
where and are the decision variables of the leader and the follower, respectively. and are the objective functions of the leader and the follower, respectively.
According to the computational complexity theory, the bi-level optimization problem is a typical NP-hard problem (Jeroslow, R. G.1985) [37], which means that solving the bi-level optimization problem requires a huge computational cost. Gabriel et al. (2013) [38] proved that the bi-level optimization problem was equivalent to the mathematical programming model (MPEC) under the equilibrium condition if the lower-level optimization problem can be replaced by its KKT optimality condition. The KKT condition is constrained by a series of equations and inequalities. If the optimization problem satisfies certain criterion, the KKT condition can be used to define the optimal solution of the optimization problem (Boyd, S. et al. 2009) [39]. Generally speaking, the optimal solution of the original optimization problem must satisfy the KKT condition; however, when the Hessian matrix of the Lagrange function of the original problem is a positive definite matrix, the solution of the KKT condition is a necessary and sufficient condition for the optimal solution of the original problem. Under this condition, the bi-level optimization problem can be expressed as an MPEC. Therefore, the above Equation (53) can be expressed as the following Equations (54)–(61):
For nonlinear Equation (61), it can be converted into linear constraints by introducing 0 and 1 variables to reduce the difficulty of the solution. Defining an integer variable and a sufficiently large normal number M can transform Equation (61) into Equations (62) and (63):
Through the above method, the bi-level optimization problem can be converted into a mixed-integer programming model, which greatly reduces the difficulty of solving the model. As a classical integer programming method, the branch-and-bound method is also suitable for solving mixed-integer programming problems. For solving the MPEC problems mentioned above, the branch-and-bound method is also commonly used.
The optimization model of industrial users in this paper is given by Equations (64)–(70):
and the above optimization problem can be expressed as an MPEC by Equations (71)–(84):
where are the dual variables of Equations (72)–(75), and are the dual variables of Equations (76) and (77), respectively.
4. Initialization of Parameters
This section first introduces in detail the equipment parameters and output constraints in the IES. In addition, in the two-stage Stackelberg game of the IES, some important parameters in the utility function of game participants are also explained in this section. The data mentioned above are shown in Table 2, Table 3, Table 4 and Table 5.
Table 2.
Parameters of each piece of equipment in the IES.
Table 3.
Electrical/thermal efficiency parameters of equipment.
Table 4.
Constraints on equipment output and power purchase and sale.
Table 5.
Utility function parameters and power supply fluctuation function parameters for industrial users.
In the optimal scheduling model of the IES, we set up 24 h a day for a complete scheduling period and divided the scheduling period of 24 h a day for six scheduling periods, each scheduling time for four hours, in order to reduce the number of variables in the model and improve the algorithm’s speed. In addition, a typical day in winter was selected as the analysis object. In winter, the energy demand of industrial users in the park mainly includes electricity and thermoelectricity. Figure 4 shows the output values of photovoltaic cells and wind turbines in the IES of a typical day in winter. In Figure 4, the output of photovoltaic and wind power in the IES presents an obvious complementary feature, and their joint operation can ensure the stability of new energy output in the park’s IES to a certain extent. Figure 4 also shows the benchmark electricity and heat load values of industrial users in the park in each period of the day in a typical winter day. The power load of users in the park is high in the day and low at night. On the other hand, the heat load is low during the day and high at night.
Figure 4.
The output of PV/wind power and benchmark electric/heat load.
Finally, Figure 5 shows the electricity price and heat price in the market. Among them, the electricity price adopts the time-of-use electricity price, and the heat price is a fixed price level.
Figure 5.
Time-of-use electricity price and heat price of the market.
5. Simulation Results
In this section, the equilibrium strategy and return value of the game participants in the two-stage Stackelberg game model of the IES with DSM were successfully obtained by calculation. Among them, the equilibrium income of the IES was USD 93.859, while the equilibrium income of industrial users in the park was USD 92.720. The following introduces the balanced game strategy of IES service providers and industrial users in the park in detail.
5.1. IES Service Provider Strategy Optimization Results
Figure 6 and Figure 7 show the optimization results of the electricity price and heat price, respectively, for the IES service provider in various periods of time. From these figures, we obtained some useful conclusions.
Figure 6.
Electricity price strategy of the IES provider.
Figure 7.
Thermal pricing strategy of the IES service provider.
First, based on the optimized electricity price, the price trend in each period before the day was relatively consistent with the time-of-use electricity price trend in the market and showed a higher electricity price at the peak of electrical load (8:00–20:00) and a lower electricity price at the bottom of electrical load (20:00–8:00). Secondly, the equilibrium electricity price level of each period before the optimized day was lower than the time-of-use electricity price level of the market as a whole. Thirdly, the price of heat energy in each period before the optimized day was also lower than the market price in each period.
In the dynamic game process between the IES service providers considering demand-side management and the industrial users in the park, the IES service providers not only can maximize their own income but can also provide competitive energy prices. Thus, the service providers can guide the industrial users to actively participate in the demand-side management process of the IES to promote energy efficiency and system stability.
Figure 8 and Figure 9 show the operation and scheduling strategies, respectively, of the IES service provider in various periods of time. Figure 9 shows the power supply of the IES at various periods mainly came from gas turbines, photovoltaic power generation and wind power generation. Between 4: 00 and 20: 00, the power supply in the ISE was higher than the demand. In some periods, the IES service provider sold excess power to the external power grid. Between 0: 00 and 4: 00, due to the low electric load in the system, the gas turbines stopped, then there was surplus wind power generation, and the surplus wind power was absorbed by the energy storage battery. In addition, during that period of time, the IES service provider also purchased a portion of lower-priced electric energy from the power grid and stored it for use in future periods, so as to reduce the cost of electric energy production in the entire scheduling period.
Figure 8.
Electricity power balance of the IES.
Figure 9.
Heat power balance of the IES.
Figure 9 shows that the gas turbine became the main supplier of thermal energy for industrial users in the IES. In addition, between 0: 00 and 4: 00, as the gas turbine stopped, the heat energy supply in that period was mainly provided by the gas boiler and the heat storage tank.
IES service providers can implement demand-response programs, establish dynamic pricing mechanisms, and provide energy efficiency consulting services through derived strategic optimization strategies, but they may face obstacles in terms of low user acceptance of demand-response technologies, lack of financial investment and inflexible market mechanisms. Therefore, IES service providers should also enhance user guidance mechanisms, improve subsidy incentive mechanisms and promote policy reforms to support demand-side management.
5.2. User-Side Policy Optimization Results
In the interactive game between the IES service provider and the industrial user, the industrial user can satisfy their own utility maximization goal by making the best response to the daily energy demand for electricity and heat prices published by the IES service provider. Figure 10 and Figure 11 show the consumption strategies of industrial users for electric energy and thermal energy, respectively, in various periods before the day under the game equilibrium state.
Figure 10.
Actual electric load of industrial users.
Figure 11.
Actual thermal load of industrial users.
In Figure 10, when industrial users participated in DSM, their electricity consumption behavior changed significantly. First, in the three dispatching intervals of 0:00–12:00, the actual power demand of industrial users had a slight increase compared with the reference power demand. The main reason is that the power price in these periods was relatively low. Under the condition that the total power demand does not change in a dispatching day, the industrial users can significantly reduce their power consumption cost by choosing to increase power consumption in these periods. Secondly, in the two dispatching intervals of 12:00–20:00, due to the relatively high electricity price in these periods, the actual electricity demand of industrial users was greatly reduced compared with the reference load in these two periods, in order to reduce their energy consumption cost. Finally, between 20:00 and 24:00, the actual energy demand of industrial users greatly increased compared with the benchmark energy demand, mainly due to the lower electricity price during that period.
Figure 11 shows when industrial users participated in DSM, their thermal energy consumption behavior also changed significantly. During the four periods from 4:00 to 20:00, the actual thermal energy demand of industrial users was higher than their reference thermal energy demand. However, in the two periods of 0:00–4:00 and 20:00–24:00, the thermal energy demand of users in the park decreased significantly. By responding to IES service providers’ price signals, users can optimize their own energy consumption patterns, reduce costs and improve energy efficiency.
Users can respond to IES service providers’ price signals and optimize their own energy use patterns by adopting smart energy management systems, such as through demand response, load shifting and other measures, but they may face barriers such as low user acceptance of demand-response technologies, high costs of technological upgrades and lack of professional knowledge. Therefore, the demand side should provide technical guidance and financial support, conduct training programs and establish incentives to encourage user participation.
5.3. Sensitivity Analysis of Key Parameters
In the section, we perform a sensitivity analysis on the installed capacity of photovoltaic cells and gas turbine in the IES and analyze the influence of the income for game participants by changing the above parameters.
Figure 12 illustrates the impact on the income of the IES service providers and industrial users by changing the installed photovoltaic power generation capacity (the vertical axis represents the income of IES service providers and industrial users). The abscissa in the figure refers to the fluctuation range of the installed photovoltaic power generation capacity relative to the initial installed capacity. With the continuous growth of photovoltaic installed capacity, the game benefits of the integrated energy service providers are increasing. However, the income of industrial users has a certain downward trend, and the final income value tends to be stable. However, the comprehensive income of both parties continues to increase with the increase in installed photovoltaic capacity. The above results show that for the IES designed in this paper, the IES service provider can increase its day scheduling income by increasing the installed photovoltaic capacity. On the other hand, the income of users has a slight downward trend but eventually tends to be stable. However, the increase in photovoltaic installed capacity increases the total income of both sides in the game. Therefore, when designing the IES, the IES service provider can give priority to increasing the installed photovoltaic capacity to increase its own revenue. Although it is possible to increase the revenue of the integrated energy system service provider by increasing the installed PV capacity, the revenue of the customer is significantly reduced when the installed PV capacity exceeds the prevailing state. The current installed PV capacity is a more appropriate installed capacity when both parties seek to maximize their own interests in a game of mutual constraints.
Figure 12.
Sensitivity analysis of photovoltaic installed capacity.
Figure 13 shows the impact on the income of both sides by changing the installed wind power generation capacity (the vertical axis represents the income of IES service providers and industrial users). The abscissa in the figure refers to the fluctuation range of wind power generation’s installed capacity relative to the initial installed capacity. With the continuous growth in wind power generation’s installed capacity, the game income of the IES service providers basically shows a rising trend, but the overall increase is not very large. The industrial users’ income shows a slight downward trend first, and then rises slightly, but the overall trend still shows a slight decline. However, the total revenue of both parties increases with the increase in installed wind power generation capacity, and the increase is relatively small. The above results show that for the IES designed in this paper, despite the fact that the highest revenues are currently generated by users of installed wind power capacity, the increase in installed wind power capacity is only 6% lower than the highest user revenues, while the revenues of integrated energy system providers increase by 21%, and the total revenues of both sides of the game increase. Therefore, when designing the IES, the service provider can give priority to increasing the installed capacity of the gas turbine to increase its own income.
Figure 13.
Sensitivity analysis of wind power installed capacity.
Figure 14 illustrates the impact of simultaneous changes in installed capacity of photovoltaic power generation and wind power generation on the income of the IES service providers and industrial users in the park in a two-stage Stackelberg game model including a demand-side response (the vertical axis represents the income of IES service providers and industrial users). The abscissa in the figure refers to the fluctuation range of wind and photovoltaic installed capacity relative to the initial installed capacity. It is easy to see from the figure that with the increasing installed capacity of wind and photovoltaic power generation, the game income of integrated energy service providers basically shows a rising trend, but the overall increase is not very large. However, the overall income of industrial users in the park shows a slight downward trend and then a slight increase, but the overall trend still shows a slight decrease. However, the total revenue of both parties increases with the increase in installed wind and photovoltaic power generation capacity, and the increase is relatively small. The above results show that for the IES designed in this paper, despite the fact that currently installed PV and wind power capacity has the highest customer returns, the increase in installed electricity capacity is twice as large, while customer returns are only 1% lower than the highest customer returns, while returns for integrated energy system service providers are 30% higher, and total returns for both sides of the game are 14% higher. Therefore, when designing the IES, the IES service provider can give priority to increasing the installed capacity of renewable energy in the IES to increase its own revenue.
Figure 14.
Sensitivity analysis of wind and photovoltaic installed capacity.
6. Conclusions
Taking IES-DSM as the research object, this paper examined how the IES could be optimally operated to minimize the cost while considering the game behaviors of industrial users. The two-stage dynamic game model established in this paper provides an important reference for the decision-making process of the future commercial promotion and operation of IESs. Using the game theory and method proposed in this paper, IES operators can reasonably set various energy prices of the system, optimize the scheduling and operation strategies of various pieces of equipment in the system and achieve the goal of maximizing their own benefits while meeting the energy demand of users. Although this paper strove to truly optimize the decision-making process of the IES in the future operation process, the models proposed in this paper still need further improvement.
First, there are a lot of uncertain parameters in the model during the day-operation decision-making process of the IES, such as the available energy output in the future period, the benchmark load of users, etc. Therefore, future research should be conducted on the basis of this paper’s study to consider the effects of the uncertain environment and the stability aspects of the game equilibrium strategy. In addition, this paper only considered the operation strategy of the IES with an electricity and heat combined supply and the equipment in the system was traditional and single. Various emerging technologies, such as electricity-to-gas technology and the application of carbon capture equipment, should be included in subsequent studies to expand the breadth and depth of the research field. Finally, this paper only considered the two-stage dynamic game model of one leader and one follower. Using a dynamic game model to analyze the equilibrium strategy between multiple leaders and multiple followers is more in line with actual situations, which will also be an important direction for future research.
Author Contributions
Conceptualization, K.X.; methodology, J.C.; software, J.C.; validation, L.Y. and J.W.; investigation, J.W.; resources, L.Y.; data curation, P.S.; writing—original draft preparation, J.C., J.W. and P.S.; writing—review and editing, K.X. and P.S.; visualization, P.S.; supervision, L.Y.; project administration, K.X.; funding acquisition, K.X. All authors have read and agreed to the published version of the manuscript.
Funding
This research received no external funding.
Data Availability Statement
The original contributions presented in the study are included in the article material; further inquiries can be directed to the corresponding authors.
Conflicts of Interest
All Authors were employed by the company State Grid Fujian Electric Power Company. They declare that the research was conducted in the absence of any commercial or financial relationships that could be construed as a potential conflict of interest.
Glossary
| Abbreviation | |
| IES | Integrated energy system |
| DSM | Demand-side management |
| TOU | Time of use |
| SDG | Sustainable Development Goals |
| CCHP | Combined cooling heating and power |
| P2G | Power to gas |
| PV | Photovoltaic |
| GT/GB | Gas turbine/gas boiler |
| EB | Electricity boiler |
| Indices and sets | |
| Set of indices of scheduling periods | |
| Input parameters | |
| Revenue from electricity and heat selling | |
| Production cost of electricity and heat | |
| Electricity and heat demand fluctuation cost | |
| Utility function for integrated energy system service providers | |
| Time-of-use electricity price of electricity/heat sold to users at time t | |
| Actual electricity/heat demand of users | |
| Baseline electrical/thermal load of users in the system at various times before the day | |
| Time-of-use electricity price of power grid | |
| Fixed natural gas prices in the market | |
| Excess electricity sold to the grid by the integrated energy system at time t | |
| Minimum and maximum electricity sales at any time | |
| Fuel cost (including electricity purchased from power grid) | |
| Operation and maintenance cost of equipment | |
| Carbon emission cost | |
| Electricity purchased from the power grid | |
| Minimum power purchase and maximum power purchase at any time | |
| Natural gas price at time t | |
| Natural gas consumption by gas turbine/gas boiler at time t | |
| Electricity output value of gas turbine at time t | |
| Heat output value of the gas turbine/gas boiler at time t | |
| Unit operational and maintenance cost of gas turbine, gas boiler | |
| Electricity conversion efficiency of gas turbine unit operation | |
| Heat conversion efficiency of the gas turbine/gas boiler unit operation | |
| Natural gas calorific value | |
| Minimum and maximum power output values of the gas turbine at any time | |
| Photovoltaic power generation/wind power generation at time t | |
| Unit operational and maintenance cost of PV, wind turbine | |
| Installed photovoltaic/wind turbine capacity | |
| Solar radiation density at time t | |
| Power generation efficiency of photovoltaic cells | |
| Carbon emission factor of natural gas | |
| Unit price of carbon emissions | |
| Cost parameters of electricity/heat supply fluctuation | |
| Average electrical load/average heat load of IES during the dispatch period T | |
| Wind speed at time t | |
| Cut-in/cut-out/rated wind speed of the wind turbine | |
| Minimum and maximum natural gas consumption of gas boilers at any time | |
| Heat output value/electricity consumption of electric boiler at time t | |
| Heating coefficient of electric boiler | |
| Heat loss of electric boiler | |
| Minimum and maximum electric power of the electric boiler at any time | |
| State of charge of the energy storage battery at time t | |
| Initial state/nT periodic states of charge of the energy storage battery | |
| Minimum state of charge/the maximum state of charge | |
| Charging/discharging power of the energy storage battery at time t | |
| Minimum and maximum charging power of energy storage battery at time t | |
| Minimum and maximum discharge power of energy storage battery at time t | |
| Self-discharge rate of the battery | |
| Charging/discharging efficiency of energy storage batteries | |
| Rated capacity of energy storage battery | |
| Heat storage state of the heat storage tank at time t | |
| Initial state/nT periodic states of the heat storage tank at time t | |
| Minimum/maximum heat storage state, | |
| Endothermic power and exothermic power of heat storage tank at time t | |
| Minimum and maximum heat absorb power of the heat storage tank at time t | |
| Minimum and maximum heat release power of the heat storage tank at time t | |
| Self-heat release rate of heat storage tank | |
| Charge and release efficiency of heat storage tank | |
| Rated capacity of heat storage tank | |
| Utility function of industrial users | |
| User’s utility through consuming energy | |
| User’s energy purchasing cost | |
| Marginal utility of electricity/heat used by industrial users | |
| User preferences | |
| Whether to charge/discharge power of energy storage battery at time t | |
| Whether to charge/discharge thermal energy at time t | |
| Whether to buy/sell electricity at time t | |
References
- Woon, K.S.; Phuang, Z.X.; Taler, J.; Varbanov, P.S.; Chong, C.T.; Klemeš, J.J.; Lee, C.T. Recent advances in urban green energy development towards carbon emissions neutrality. Energy 2023, 267, 126502, ISSN 0360-5442. [Google Scholar] [CrossRef]
- Fuso Nerini, F.; Tomei, J.; To, L.S.; Bisaga, I.; Parikh, P.; Black, M.; Borrion, A.; Spataru, C.; Castán Broto, V.; Anandarajah, G.; et al. Mapping synergies and trade-offs between energy and the Sustainable Development Goals. Nat. Energy 2018, 3, 10–15. [Google Scholar] [CrossRef]
- Salvia, M.; Reckien, D.; Pietrapertosa, F.; Eckersley, P.; Spyridaki, N.-A.; Krook-Riekkola, A.; Olazabal, M.; De Gregorio Hurtado, S.; Simoes, S.G.; Geneletti, D.; et al. Will climate mitigation ambitions lead to carbon neutrality? An analysis of the local-level plans of 327 cities in the EU. Renew. Sustain. Energy Rev. 2021, 135, 110253. [Google Scholar] [CrossRef]
- Aydin, M.; Guney, E.; Yigit, B.; Acikgoz, F.; Cakmak, B.Y. Regulatory pathways to green energy transition for sustainable environment: The fostering role of human rights, banking sector development, economic complexity, and economic freedom. J. Environ. Manag. 2024, 366, 121739. [Google Scholar] [CrossRef] [PubMed]
- Zhang, J.; Liu, Z. Low carbon economic scheduling model for a park integrated energy system considering integrated demand response, ladder-type carbon trading and fine utilization of hydrogen. Energy 2024, 290, 130311. [Google Scholar] [CrossRef]
- Li, F.; Sun, B.; Zhang, C.; Zhang, L. Operation optimization for combined cooling, heating, and power system with condensation heat recovery. Appl. Energy 2018, 230, 305–316. [Google Scholar] [CrossRef]
- Li, G.; Zhang, R.; Jiang, T.; Chen, H.; Bai, L.; Li, X. Security-constrained bi-level economic dispatch model for integrated natural gas and electricity systems considering wind power and power-to-gas process. Appl. Energy 2017, 194, 696–704. [Google Scholar] [CrossRef]
- Wang, C.; Lv, C.; Li, P.; Song, G.; Li, S.; Xu, X.; Wu, J. Modeling and optimal op-eration of community integrated energy systems: A case study from China. Appl. Energy 2018, 230, 1242–1254. [Google Scholar] [CrossRef]
- He, L.; Lu, Z.; Zhang, J.; Geng, L.; Zhao, H.; Li, X. Low-carbon economic dispatch for electricity and natural gas systems considering carbon capture systems and power-to-gas. Appl. Energy 2018, 224, 357–370. [Google Scholar] [CrossRef]
- Jiang, Y.; Xu, J.; Sun, Y.; Wei, C.; Wang, J.; Liao, S.; Ke, D.; Li, X.; Yang, J.; Peng, X. Coordinated operation of gas-electricity integrated distribution system with multi-CCHP and distributed renewable energy sources. Appl. Energy 2018, 211, 237–248. [Google Scholar] [CrossRef]
- Di Somma, M.; Yan, B.; Bianco, N.; Graditi, G.; Luh, P.; Mongibello, L.; Naso, V. Operation optimization of a distributed energy system considering energy costs and exergy efficiency. Energy Convers. Manag. 2015, 103, 739–751. [Google Scholar] [CrossRef]
- Di Somma, M.; Yan, B.; Bianco, N.; Luh, P.B.; Graditi, G.; Mongibello, L.; Naso, V. Multi-objective operation optimization of a Distributed Energy System for a large-scale utility customer. Appl. Therm. Eng. 2016, 101, 752–761. [Google Scholar] [CrossRef]
- Ma, W.; Fang, S.; Liu, G. Hybrid optimization method and seasonal operation strategy for distributed energy system integrating CCHP, photovoltaic and ground source heat pump. Energy 2017, 141, 1439–1455. [Google Scholar] [CrossRef]
- Wang, C.; Dong, S.; Xu, S.; Yang, M.; He, S.; Dong, X.; Liang, J. Impact of Power-to-Gas Cost Characteristics on Power-Gas-Heating Integrated System Scheduling. IEEE Access 2019, 7, 17654–17662. [Google Scholar] [CrossRef]
- Gao, M.; Yang, M.; Lu, Y.; Levin, V.A.; He, P.; Zhu, H. Mechanical characterization of uniaxial compression associated with lamination angles in shale. Adv. Geo-Energy Res. 2024, 13, 56–68. [Google Scholar] [CrossRef]
- Zhu, H.; Huang, C.; Ju, Y.; Bu, H.; Li, X.; Yang, M.; Chu, Q.; Feng, H.; Qiao, P.; Qi, Y.; et al. Multi-scale multi-dimensional characterization of clay-hosted pore networks of shale using FIBSEM, TEM, and X-ray micro-tomography: Implications for methane storage and migration. Appl. Clay Sci. 2021, 213, 106239, ISSN 0169-1317. [Google Scholar] [CrossRef]
- He, C.; Wu, L.; Liu, T.; Wei, W.; Wang, C. Co-optimization scheduling of interdependent power and gas systems with electricity and gas uncertainties. Energy 2018, 159, 1003–1015. [Google Scholar] [CrossRef]
- Gu, C.; Tang, C.; Xiang, Y.; Xie, D. Power-to-gas management using robust optimisation in integrated energy systems. Appl. Energy 2019, 236, 681–689. [Google Scholar] [CrossRef]
- Wang, C.; Wei, W.; Wang, J.; Bi, T. Convex optimization based adjustable robust dispatch for integrated elec-tric-gas systems considering gas delivery priority. Appl. Energy 2019, 239, 70–82. [Google Scholar] [CrossRef]
- Zhang, Y.; Le, J.; Zheng, F.; Zhang, Y.; Liu, K. Two-stage distributionally robust coordinated scheduling for gas-electricity integrated energy system considering wind power uncertainty and reserve capacity configuration. Renew. Energy 2019, 135, 122–135. [Google Scholar] [CrossRef]
- Zhou, Y.; Wei, Z.; Sun, G.; Cheung, K.W.; Zang, H.; Chen, S. A robust optimization approach for integrated community energy system in energy and ancillary service markets. Energy 2018, 148, 1–15. [Google Scholar] [CrossRef]
- Zhou, Z.; Zhang, J.; Liu, P.; Li, Z.; Georgiadis, M.C.; Pistikopoulos, E.N. Pistikopoulos. A two-stage stochastic pro-gramming model for the optimal design of distributed energy systems. Appl. Energy 2013, 103, 135–144. [Google Scholar] [CrossRef]
- Yu, J.; Ryu, J.-H.; Lee, I.-B. A stochastic optimization approach to the design and operation planning of a hybrid renewable energy system. Appl. Energy 2019, 247, 212–220. [Google Scholar] [CrossRef]
- Maharjan, S.; Zhu, Q.; Zhang, Y.; Gjessing, S.; Basar, T. Dependable Demand Response Management in the Smart Grid: A Stackelberg Game Approach. IEEE Trans. Smart Grid 2013, 4, 120–132. [Google Scholar] [CrossRef]
- Yu, M.; Hong, S.H. Supply–demand balancing for power management in smart grid: A Stackelberg game approach. Appl. Energy 2016, 164, 702–710. [Google Scholar] [CrossRef]
- Yu, M.; Hong, S.H. A Real-Time Demand-Response Algorithm for Smart Grids: A Stackelberg Game Ap-proach. IEEE Trans. Smart Grid 2016, 7, 879–888. [Google Scholar] [CrossRef]
- Wu, C.; Gu, W.; Xu, Y.; Jiang, P.; Lu, S.; Zhao, B. Bi-level optimization model for integrated energy system considering the thermal comfort of heat customers. Appl. Energy 2018, 232, 607–616. [Google Scholar] [CrossRef]
- Tang, R.; Wang, S.; Li, H. Game theory based interactive demand side management responding to dynamic pricing in price-based demand response of smart grids. Appl. Energy 2019, 250, 118–130. [Google Scholar] [CrossRef]
- Chen, J.; Zhu, Q. A Stackelberg Game Approach for Two-Level Distributed Energy Management in Smart Grids. IEEE Trans. Smart Grid 2018, 9, 6554–6565. [Google Scholar] [CrossRef]
- Moradi, M.H.; Abedini, M.; Hosseinian, S.M. A Combination of Evolutionary Algorithm and Game Theory for Optimal Location and Operation of DG from DG Owner Standpoints. IEEE Trans. Smart Grid 2016, 7, 608–616. [Google Scholar] [CrossRef]
- Chai, B.; Chen, J.; Yang, Z.; Zhang, Y. Demand Response Management with Multiple Utility Companies: A Two-Level Game Approach. IEEE Trans. Smart Grid 2014, 5, 722–731. [Google Scholar] [CrossRef]
- Lee, J.; Guo, J.; Choi, J.K.; Zukerman, M. Distributed Energy Trading in Microgrids: A Game-Theoretic Model and Its Equilibrium Analysis. IEEE Trans. Ind. Electron. 2015, 62, 3524–3533. [Google Scholar] [CrossRef]
- Wei, F.; Jing, Z.X.; Wu, P.Z.; Wu, Q.H. A Stackelberg game approach for multiple energies trading in integrated energy systems. Appl. Energy 2017, 200, 315–329. [Google Scholar] [CrossRef]
- Wan, Y.; Qin, J.; Shi, Y.; Fu, W.; Xiao, F. Stackelberg–Nash game approach for price-based demand response in retail electricity trading. Int. J. Electr. Power Energy Syst. 2024, 155, 109577, ISSN 0142-0615. [Google Scholar] [CrossRef]
- Wu, C.; Gu, W.; Yi, Z.; Lin, C.; Long, H. Non-cooperative differential game and feedback Nash equilib-rium analysis for real-time electricity markets. Int. J. Electr. Power Energy Syst. 2023, 144, 108561, ISSN 0142-0615. [Google Scholar] [CrossRef]
- Liu, X. Low-carbon scheduling research of integrated energy system based on Stackelberg game under sharing mode. Energy 2024, 303, 131928, ISSN 0360-5442. [Google Scholar] [CrossRef]
- Jeroslow, R.G. The polynomial hierarchy and a simple model for competitive analysis. Math. Program. 1985, 32, 146–164. [Google Scholar] [CrossRef]
- Gabriel, S.A.; Conejo, A.J.; Fuller, J.D.; Hobbs, B.F.; Ruiz, C. Complementarity Modeling in Energy Markets. In Volume 157 of International Series in Operations Research & Management Science; Springer: Berlin/Heidelberg, Germany, 2013. [Google Scholar]
- Boyd, S.; Vandenberghe, L. Convex Optimization; Cambridge University Press: Cambridge, UK, 2009. [Google Scholar]
Disclaimer/Publisher’s Note: The statements, opinions and data contained in all publications are solely those of the individual author(s) and contributor(s) and not of MDPI and/or the editor(s). MDPI and/or the editor(s) disclaim responsibility for any injury to people or property resulting from any ideas, methods, instructions or products referred to in the content. |
© 2024 by the authors. Licensee MDPI, Basel, Switzerland. This article is an open access article distributed under the terms and conditions of the Creative Commons Attribution (CC BY) license (https://creativecommons.org/licenses/by/4.0/).













