Curing Assessment of Concrete with Hyperspectral Imaging
Abstract
:1. Introduction
- premature drying of the surface
- strong temperature fluctuations
- and excessive cooling or heating [7]
- by protecting the concrete surface with foils and protection mats (in this case the concrete curing is additionally favored due to removing constraints from the structure, for example, when concreting floor slabs.)
- by moistening the concrete surface with a water mist
- by applying a liquid protective film or after-treatment agent
2. Materials and Methods
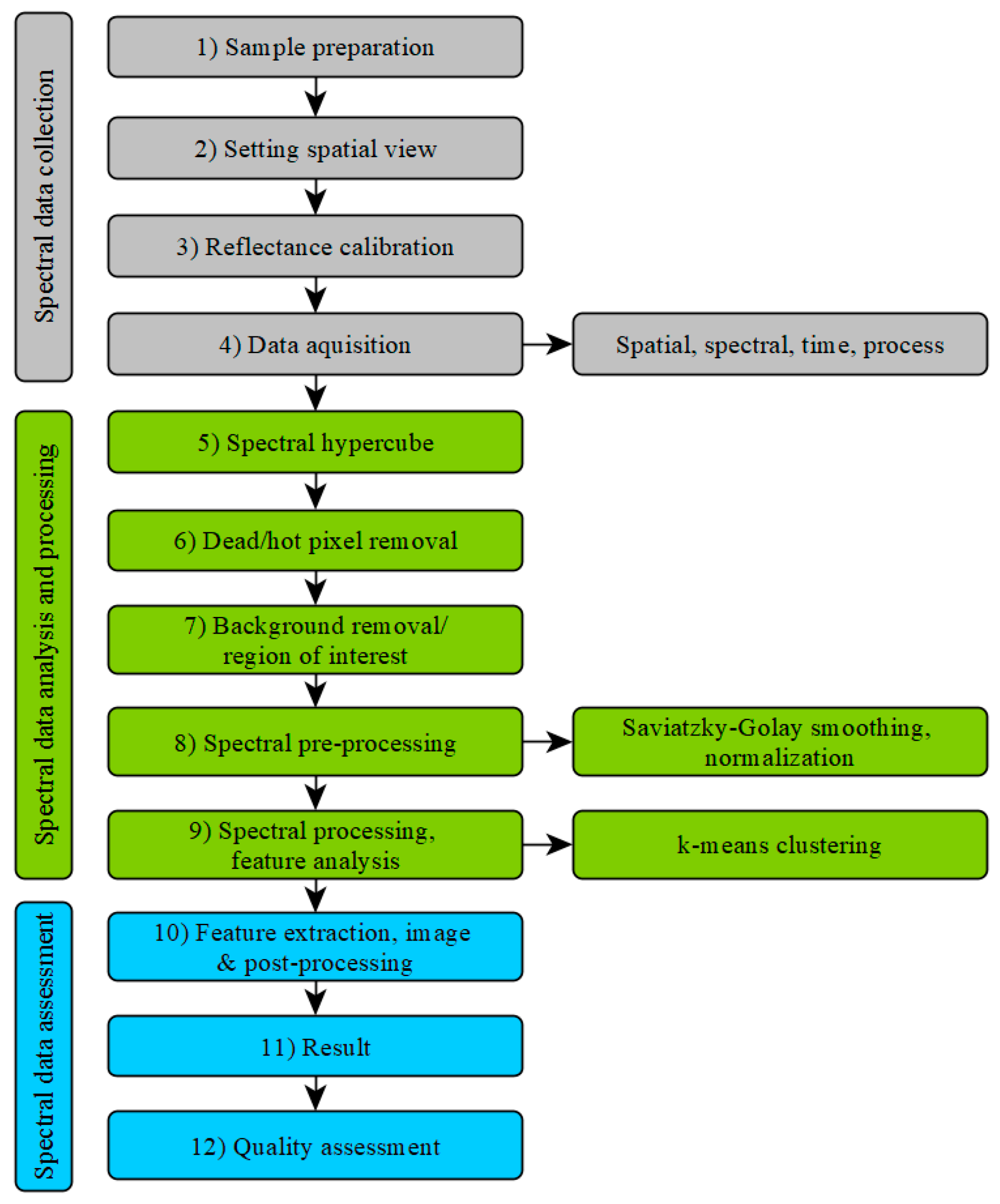
2.1. Instrumentation and Measuring Principle
- Xenics NIR camera (Xeva-USBFPA-1.7-320-TE1-100 Hz camera with InGaAs focal plane array sensor with 2% pixel noise–XEVA 6179; 0.9–1.7 μm; 320 × 256 pixel matrix; 12 bit);
- Specim N17E spectrograph operating in the range of 950–1650 nm with an IR optimized objective lens;
- 600 mm Y-table gear;
- stable diffuse 45/0 illumination created by halogen bulbs
2.2. Sample Preparation
2.3. Data Analysis
- Class A: spectral signatures showed the strongest absorption at 1400 nm compared to class B. A significant proportion of pixels was assigned to class A.
- Class B: spectral signatures showed less absorption at 1400 nm compared to class A. A significant proportion of pixels were assigned to class B.
- Class C (and D): The proportion of pixels was not representative, mainly representing artefact pixels near holes and at the edges.
3. Results
4. Conclusions and Outlook
Author Contributions
Funding
Institutional Review Board Statement
Informed Consent Statement
Data Availability Statement
Acknowledgments
Conflicts of Interest
References
- Taylor, H.F.W. Cement Chemistry, 2nd ed.; Thomas Telford Publishing: London, UK, 1997. [Google Scholar]
- Kosmatka, S.; Kerkhoff, B.; Panarese, W. Design and Control of Concrete Mixtures, 14th ed.; Portland Cement Association: Skokie, IL, USA, 2002. [Google Scholar]
- Siddiqui, M.; Nyberg, W.; Smith, W.; Blackwell, B.; Riding, K. Effect of Curing Water Availability and Composition on Cement Hydration. ACI Mater. J. 2013, 110, 315–322. [Google Scholar]
- Springenschmid, R. Betontechnologie für die Praxis, 1st ed.; Beuth Verlag GmbH: Berlin, Germany, 2007. [Google Scholar]
- Alexander, M.; Bentur, A.; Mindess, S. Durability of Concrete: Design and Construction; CRC Press: Boca Raton, FL, USA, 2017. [Google Scholar]
- Verein Deutscher Zementwerke. Zement-Taschenbuch, 51th ed.; Verlag Bau + Technik: Düsseldorf, Germany, 2008. [Google Scholar]
- International Federation for Structural Concrete. Fib Model Code for Concrete Structures 2010; Ernst und Sohn: Berlin, Germany, 2013. [Google Scholar]
- Pickhardt, R.; Schäfer, W. Nachbehandlung und Schutz des jungen Betons; InformationsZentrum Beton GmbH: Erkrath, Germany, 2014. [Google Scholar]
- Taylor, P.C. Curing Concrete; CRC Press: Boca Raton, FL, USA, 2013. [Google Scholar]
- Beitzel, H.; Beitzel, M. Herstellung, Verarbeitung und Nachbehandlung von Beton. In Beton Kalender 2017; John Wiley & Sons: Hoboken, NJ, USA, 2017; pp. 163–233. [Google Scholar] [CrossRef]
- Arita, J.; Sasaki, K.; Endo, T.; Yasuoka, Y. Assessment of Concrete Degradation with Hyper-spectral Remote Sensing. In Proceedings of the 22nd Asian Conference on Remote Sensing, Singapore, 5–9 November 2001. [Google Scholar]
- Watanabe, A.; Furukawa, H.; Miyamoto, S.; Minagawa, H. Non-destructive chemical analysis of water and chlorine content in cement paste using near-infrared spectroscopy. Constr. Build. Mater. 2019, 196, 95–104. [Google Scholar] [CrossRef]
- Zahiri, Z.; Laefer, D.F.; Gowen, A. The feasibility of short-wave infrared spectrometry in assessing water-to-cement ratio and density of hardened concrete. Constr. Build. Mater. 2018, 185, 661–669. [Google Scholar] [CrossRef]
- Lee, J.D.; Dewitt, B.A.; Lee, S.S.; Bhang, K.J.; Sim, J.B. Analysis of Concrete Reflectance Characteristics Using Spectrometer and Vnir Hyperspectral Camera. ISPRS Int. Arch. Photogramm. Remote Sens. Spat. Inf. Sci. 2012, 39B7, 127–130. [Google Scholar] [CrossRef] [Green Version]
- Maruthi Sridhar, B.B.; Chapin, T.L.; Vincent, R.K.; Axe, M.J.; Frizado, J.P. Identifying the effects of different construction practices on the spectral characteristics of concrete. Cem. Concr. Res. 2008, 38, 538–542. [Google Scholar] [CrossRef]
- Brook, A.; Ben-Dor, E. Reflectance spectroscopy as a tool to assess the quality of concrete in situ. J. Civ. Eng. Constr. Technol. 2011, 2, 169–188. [Google Scholar] [CrossRef]
- Eismann, M.T. Hyperspectral Remote Sensing; SPIE: Bellingham, WA, USA, 2012. [Google Scholar]
- Vagni, F. Survey of Hyperspectral and Multispectral Imaging Technologies; The Research and Technology Organization (RTO) of NATO: Neuilly sur Seine, France, 2007. [Google Scholar]
- Firtha, F. Argus Hyperspectral Acquisition Software, Cubrowser Preprocessing Algorithm. 2015. Available online: https://www.researchgate.net/publication/279061857_Argus_hyperspectral_acquisition_software_Cubrowser_preprocessing_algorithm (accessed on 7 July 2021).
- Bos, C.; Peyerl, M.; Strauss, A.; Ptacek, L.; Boisits, P. Optimale NachBehandlung für verbesserte Qualität bei der Bauausführung—OptiNB; Bundesministerium für Klimaschutz: Vienna, Austria, 2020. [Google Scholar]
- Firtha, F.; Fekete, A.; Kaszab, T.; Gillay, B.; Nogula-Nagy, M.; Kovács, Z.; Kantor, D.B. Methods for Improving Image Quality and Reducing Data Load of NIR Hyperspectral Images. Sensors 2008, 8, 3287–3298. [Google Scholar] [CrossRef] [PubMed] [Green Version]
- Ruano, A.; Zitek, A.; Hinterstoisser, B.; Hermoso, E. NIR hyperspectral imaging (NIR-HI) and μXRD for determination of the transition between juvenile and mature wood of Pinus sylvestris L. Holzforschung 2019, 73, 621–627. [Google Scholar] [CrossRef]
- Savitzky, A.; Golay, M.J.E. Smoothing and Differentiation of Data by Simplified Least Squares Procedures. Anal. Chem. 1964, 36, 1627–1639. [Google Scholar] [CrossRef]
- Morton, J.C. Image Analysis, Classification and Change Detection in Remote Sensing with Algorithms for Python, 4th ed.; CRC Press: Boca Raton, FL, USA, 2019. [Google Scholar]
- Ji, Y.; Sun, L.; Li, Y.; Li, J.; Liu, S.; Xie, X.; Yuantong, X. Non-destructive classification of defective potatoes based on hyperspectral imaging and support vector machine. Infrared Phys. Technol. 2019, 99, 71–79. [Google Scholar] [CrossRef]
- Duda, R.O.; Hart, P.E. Pattern Classification and Scene Analysis. J. Am. Stat. Assoc. 1974. [Google Scholar] [CrossRef]
- Khouj, Y.; Dawson, J.; Coad, J.; Vona-Davis, L. Hyperspectral Imaging and K-Means Classification for Histologic Evaluation of Ductal Carcinoma In Situ. Front. Oncol. 2018, 8, 17. [Google Scholar] [CrossRef] [PubMed] [Green Version]
- Ranjan, S.; Nayak, D.; Kumar, S.; Dash, R.; Majhi, B. Hyperspectral image classification: A k-means clustering based approach. In Proceedings of the 4th International Conference on Advanced Computing and Communication Systems, Coimbatore, India, 6–7 January 2017. [Google Scholar] [CrossRef]
- Schowengerdt, R.A. Remote Sensing: Models and Methods for Image Processing, 3rd ed.; Elsevier Inc.: Tucson, AZ, USA, 2007. [Google Scholar]












| Methodology | Pre-Processing | Analysis | Characteristic Absorption | |||
|---|---|---|---|---|---|---|
| Device | Wavelength | Resolution | Samples/Test Objects | |||
| The feasibility of short-wave infrared spectrometry in assessing water-to-cement (w/c) ratio and density of hardened concrete [13] | ||||||
| PerkinElmer Lambda 900 UV/VIS/NIR Spectrometer and HySpex SWIR-320m | 1300–2200 nm or 1300–2500 nm | 5nm or not specified | concrete specimen with different w/c ratios | standard normal variate pretreatment and Savitzky–Golay smoothing | partial least square discriminant analysis and relative percentage difference | 1930 nm and 1425 nm |
| Analysis of concrete reflectance characteristics using spectrometer and VNIR hyperspectral camera [14] | ||||||
| Field portable spectrometer GER-3700 and ASIA Eagle VNIR hyperspectral camera | 350–2500 nm or 400–970 nm | band number: 704 or 1040 | concrete specimen with different w/c ratios and different curing times, concrete structures | normalization | information extraction with ENVI software, processing in Excel | 1950 nm |
| Identifying the effects of different construction practices on the spectral characteristics of concrete [15] | ||||||
| Fieldspec Pro spectroradiometer | 350–2500 nm | not specified | concrete samples with different treatments (control, no cure, cool cure, heat cure, …) | normalization by dividing the spectrum with the calibration spectrum (spectralon panel) | analysis of variance, analysis of the increasing of the reflectance in major regions | 450 nm, 1380 nm and 1850 nm |
| Reflectance spectroscopy as a tool to assess the quality of concrete in situ [16] | ||||||
| “Fieldspec Pro FRQ” VNIR-SWIR spectrometer | 385–2485 nm | 3700 reflectance spectra | cement pastes with different w/c ratios and curing times | normalization | logistic regression, artificial neural network | 465 nm (iron oxides), 1140 nm, 1270 nm, 1450nm (hygroscopic water), * |
| Assessment of Concrete Degradation with Hyper-spectral Remote Sensing [11] | ||||||
| Spectrometer GER-2600 | 400–2500 nm | 2 nm | concrete samples exposed in carbon dioxide and solution of salt | first and second order derivative of the spectral reflectance | calculation of correlation with degradation depth, multivariant statistical analysis | 440 nm, 1393 nm, 1930 nm, 2127 nm, 2340 nm |
| Non-destructive chemical analysis of water and chlorine content in cement paste using near-infrared spectroscopy [12] | ||||||
| NIR-Spectrometer (FT-NIR Rocket, ARCoptix, Switzerland) | 900–2600 nm | not specified | cement test pieces with different types of binders containing chloride ions | baseline and bias correction | analysis of peak wavelengths | 1935 nm(water), 2257 nm (Friedel’s salt), 1412 nm (Ca (OH)2), 1780 nm (Ettringite) |
| Austrian Concrete Type | B5 |
|---|---|
| Strength class | C30/37 |
| Cement: CEM II/A-M (S-L) 42.5 N | 320 kg/m3 |
| Water | 170 kg/m3 |
| w/c-ratio | 0.48 |
| Stone | |
| Round gravel 16/32 RK | 451 kg/m3 |
| Round gravel 8/16 RK | 289 kg/m3 |
| Round gravel 4/8 RK | 307 kg/m3 |
| Sand 0/4 RK | 761 kg/m3 |
| Aggregates | 40 kg/m3 |
| Additives | |
| Air entraining agent: | 0.25–0.50 m%-Cement |
| (super)plasticizer: | 0.20–0.33 m%-Cement |
| Air content (fresh concrete) | 2.5–3.6% |
| Density (fresh concrete) | 2383–2442 kg/m3 |
| Fresh concrete temperature | 21.8–23.3 °C |
| Sample | Curing Conditions | w/c Ratio | Compressive Strength after 28 d Tested on 15 cm Cubes | ||
|---|---|---|---|---|---|
| Storage | Temperature | Relative Humidity | |||
| NB 1 | In foil | 20 °C | 60% | 0.48 | 49.7 ± 0.9 N/mm2 |
| NB 2 | Without foil | 20 °C | 60% | 0.48 | 46.7 ± 1.2 N/mm2 |
| NB 3 | Without foil | 30 °C | 40% | 0.48 | 38.9 ± 2.4 N/mm2 |
| Combination 1—“Day 1” | Combination 2—“Day 7” | Combination 3—“Day 27” | ||||||
| NB 1 | NB 2 | NB 3 | NB 1 | NB 2 | NB 3 | NB 1 | NB 2 | NB 3 |
| Combination 4—“NB 1” | Combination 5—“NB 2” | Combination 6—“NB 3” | ||||||
| Day 1 | Day 7 | Day 27 | Day 1 | Day 7 | Day 27 | Day 1 | Day 7 | Day 27 |
Publisher’s Note: MDPI stays neutral with regard to jurisdictional claims in published maps and institutional affiliations. |
© 2021 by the authors. Licensee MDPI, Basel, Switzerland. This article is an open access article distributed under the terms and conditions of the Creative Commons Attribution (CC BY) license (https://creativecommons.org/licenses/by/4.0/).
Share and Cite
Ptacek, L.; Strauss, A.; Hinterstoisser, B.; Zitek, A. Curing Assessment of Concrete with Hyperspectral Imaging. Materials 2021, 14, 3848. https://doi.org/10.3390/ma14143848
Ptacek L, Strauss A, Hinterstoisser B, Zitek A. Curing Assessment of Concrete with Hyperspectral Imaging. Materials. 2021; 14(14):3848. https://doi.org/10.3390/ma14143848
Chicago/Turabian StylePtacek, Lisa, Alfred Strauss, Barbara Hinterstoisser, and Andreas Zitek. 2021. "Curing Assessment of Concrete with Hyperspectral Imaging" Materials 14, no. 14: 3848. https://doi.org/10.3390/ma14143848
APA StylePtacek, L., Strauss, A., Hinterstoisser, B., & Zitek, A. (2021). Curing Assessment of Concrete with Hyperspectral Imaging. Materials, 14(14), 3848. https://doi.org/10.3390/ma14143848

