The Future of Permanent-Magnet-Based Electric Motors: How Will Rare Earths Affect Electrification?
Abstract
1. Introduction
- Rare Earth Material Dependence:
- Temperature Sensitivity:
- Demagnetization Risk:
- Cost of Materials:
- Motor Efficiency at Partial Loads:
- Size and Weight Constraints:
- Manufacturing and Integration Complexity:
- Durability and Long-Term Reliability:
- Dynamic Performance:
- Cognitive Implications:
2. Permanent Magnets and How They Dictated History
- TE: “Pile of Samarium in the backyard“ at the beginning of the 1960s;
- D: Sm-Co (SmCo5, Sm2Co17) in the mid-1960s and early 1970s;
- TE: Cobalt crisis, which occurred at the end of the 1970s;
- D: Nd-Fe-B development activities at the beginning of the 1980s;
- TE: EC Research Crisis: We have to do something!, which happened in 1985 and resulted in CEAM;
- D: Sm-Fe-N, which appeared at the very end of the 1980s and 1990s;
- TE: Rare Earth crisis, which we all still remember from 2011;
- D: Today’s new materials and technologies with their perspectives.
- There will be a lack of REs: So far, it has not happened because demand has not followed the predictions. The growth that was foreseen in 2009 has not materialized yet;
- Chinese mining, production, and export quotas: actually never influenced the shortage of material;
- Shipments failed: the shipment period was longer (particularly between China and Japan), but they never actually failed;
- China as the only source: If in 2011, 95–97% of Nd for magnets were coming out of China, today (2024), the figure is only 80;
- Predictions in other fields (phosphor lighting tubes and LEDs—Rare Earth Conference; Shenzhen; 2013)—due to the transition from phosphors to LED; phosphor applications have seen a drop in the consumption of Res; which are then used elsewhere.
- Less critical REs and heavy REs, such as Dy and Tb;
- Recycle REs from end-of-life goods and magnets;
- New magnetic materials (possibly with no REs);
- RE-free magnets.
2.1. Resource-Efficient Nd-Fe-B PMs with Fewer REEs and/or Fewer HREEs
- Binary Alloys Method (Grain Boundary Diffusion Process-GBDP-Shin Etsu);
- High Anisotropy Field Layer (HAL-TDK);
- DD Magic™ (Deposition and Diffusion-Hitachi).
2.2. Recourse-Efficient Nd-Fe-B PMs via Recycling
2.3. Non-REE-Based PMs
2.4. New Permanent Magnetic Materials
- With new materials, we are achieving a (BH)max of around 100 kJ/m3);
- This is better than ferrite (40 kJ/m3) and isotropically bonded Nd-Fe-B (40–80 kJ/m3);
- It is on par with anisotropically bonded Nd-Fe-B and Sm-Fe-N.
3. Permanent-Magnet-Based Electric Motors
- Durability;
- Efficiency of almost 85–90%;
- Ability to respond to the control mechanisms at high speeds;
- No sparks and less noise, as the brushes are absent;
- Ease of motor control (using BLDC motor-controller solutions);
- Ability to self-start;
- Cooled by conduction and requires no additional cooling mechanism.
- Higher efficiency than brushless DC motors;
- No torque ripple when the motor is commutated;
- Higher torque and better performance;
- More reliable and less noisy than other asynchronous motors;
- High performance at both high and low speeds of operation;
- Low rotor inertia makes it easy to control;
- Efficient dissipation of heat;
- Reduced size of the motor.
- Soft Ferrites: Used in smaller, high-frequency motors like brushless DC and stepper motors, offering high magnetic permeability and minimal eddy current losses [135].
- Iron-Cobalt Alloys (e.g., Hiperco): Suitable for high-performance motors requiring high magnetic saturation and flux density [136].
- Soft magnetic composite (SMC): SMC is a type of material that is made by mixing fine particles of iron with a polymer binder. SMC is often used in motors that require a lightweight and compact core [139].
3.1. Alternatives
3.1.1. Three-Phase AC Induction Motors
- Simple and rugged construction
- Low cost and minimum maintenance
- High dependability and sufficiently high proficiency
- Needs no additional starter motor
- They are naturally de-excited in the case of an inverter fault, and this is very welcome among car manufacturers.
3.1.2. Switched Reluctance Motor (SRM)
3.1.3. Synchronous Reluctance Motor (SynRM)
3.2. New Concepts
4. Future Perspectives
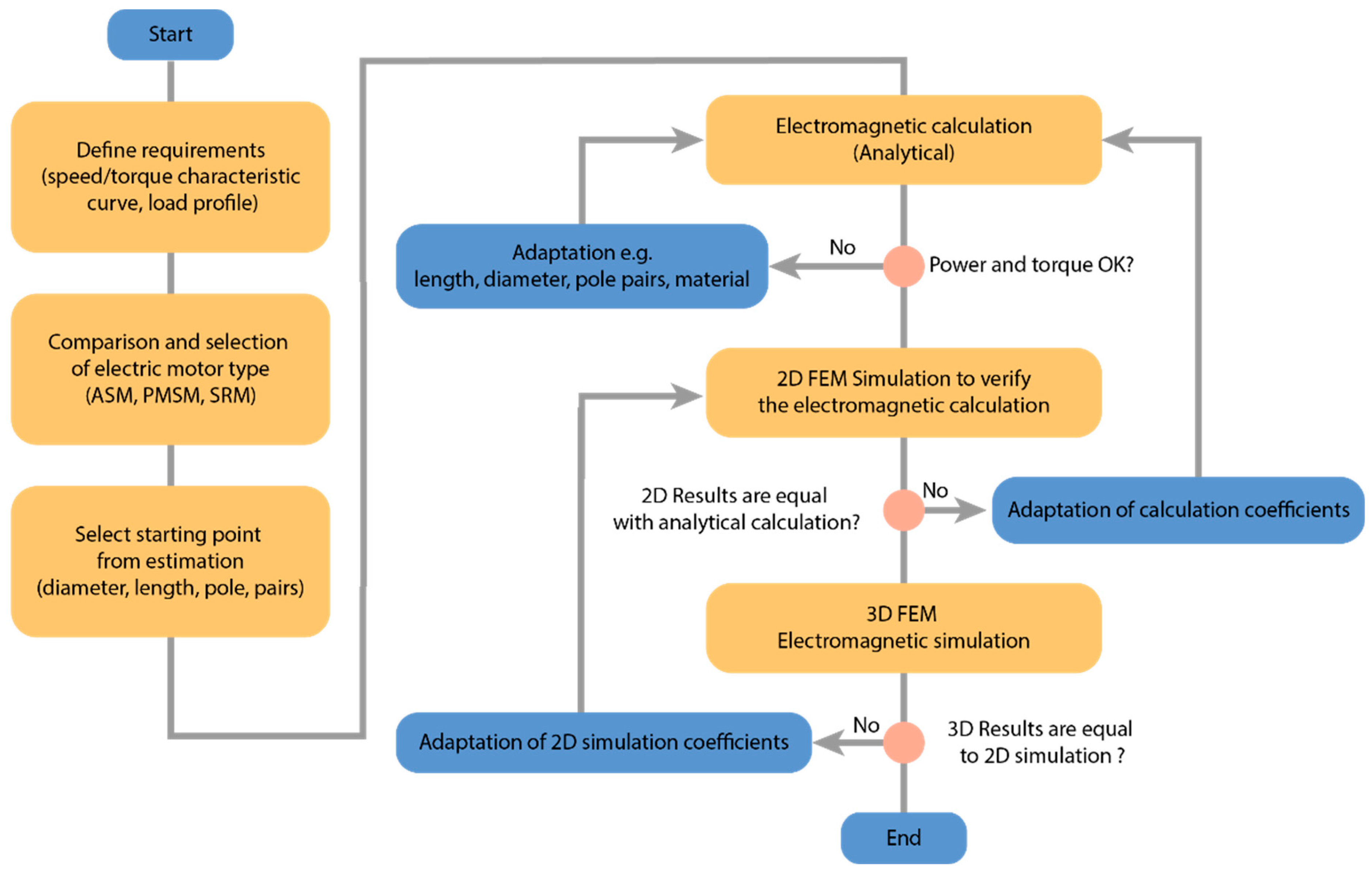
4.1. Designing the Future PM Electric Motor
4.2. Designing the Future Permanent Magnet
Net-Shape Manufacturing
5. Conclusions
Author Contributions
Funding
Conflicts of Interest
Nomenclature
| AC | alternating current |
| AF-PMSM | axial flux permanent magnet synchronous machine |
| AFM | axial flux motor |
| AI | artificial intelligence |
| AM | additive manufacturing |
| BAAM | big-area additive manufacturing |
| BLDC | brushless direct current |
| CEAM | Concerted European Action on Magnets |
| CVT | Continuously variable transmission |
| DC | direct current |
| D | discoveries |
| EMI | electromagnetic interference |
| EOL | end-of-life |
| EV | electric vehicle |
| GBP | grain boundary phase |
| GBDP | grain-boundary diffusion process |
| GBR | Grain boundary restructuring |
| Ha | Anisotropy field |
| HDD | hard disk drive |
| HDDR | hydrogenation disproportionation desorption recombination |
| HEV | hybrid electric vehicle |
| HET | hunstable electric turbine |
| HRE | heavy rare earth |
| HREE | heavy rare earth element |
| HPMS | Hydrogen processing of magnet scrap |
| Hci/HcJ | intrinsic coercivity |
| IPM | interior permanent magnet |
| IPMSM | interior permanent-magnet synchronous motor |
| K | Kelvin |
| L-PBF | Laser powder bed fusion |
| MEX | material extrusion |
| MIM | Metal injection molding |
| MRI | magnetic resonance imaging |
| μ0MS | saturation magnetization |
| PMSM | permanent-magnet synchronous motor |
| PCB | printed circuit board |
| PM | permanent magnets |
| RE | rare earth |
| RE-TM | rare earth-transition metals |
| REE | rare earth elements |
| RFM | radial flux motor |
| RF-PMSM | radial flux permanent magnet synchronous machine |
| RPM | revolutions per minute |
| SCIM | squirrel cage induction machine |
| SLM | selective laser melting |
| SMC | soft magnetic composite |
| SPM | surface permanent magnet |
| SPMS | spark-plasma sintering |
| SRM | switched reluctance motor |
| SynRM | Synchronous Reluctance Motor |
| T | Tesla |
| TE | triggering events |
| TEM | transmission electron microscopy |
| TS-RFPM | Trapezoidal stator radial flux permanent magnet |
| WEEE | waste from electrical and electronic equipment |
| WEE | waste electronic equipment |
| (BH)max | maximum energy product |
References
- Global Electric Vehicle Sales up 109% in 2021, with Half in Mainland China. Available online: https://www.canalys.com/newsroom/global-electric-vehicle-market-2021 (accessed on 14 January 2024).
- A European Green Deal. Available online: https://ec.europa.eu/info/strategy/priorities-2019-2024/european-green-deal_en (accessed on 14 January 2024).
- Faraday, M. New Electro-Magnetic Apparatus. Q. J. Sci. 1821, XII, 186–187. [Google Scholar]
- Örsted, J.C. Experiments Regarding the Effect of Electrical Conflict on a Magnetized Needle. Ann. Philos. 1820, 16, 273–277. [Google Scholar]
- Wollaston, W.H. Telegraphic Journal: A Weekly Record of Electrical and Scientific Progress; Truscott, Son & Simmons: London, UK, 1864. [Google Scholar]
- Davenport, T. Improvement in Propelling Machinery by Magnetism and Electro-Magnetism. U.S. Patent 132, 25 February 1837. [Google Scholar]
- Tokushichi, M. Magnet Steel Containing Nickel and Aluminium. U.S. Patent 2027994, 14 January 1936. [Google Scholar]
- Lindegger, M. Economic Viability, Applications and Limits of Efficient Permanent Magnet Motors; SFOE-290061; Swiss Federal Office of Energy: Berne, Switzerland, 2009. [Google Scholar]
- Critical Raw Materials. Available online: https://single-market-economy.ec.europa.eu/sectors/raw-materials/areas-specific-interest/critical-raw-materials_en (accessed on 14 January 2024).
- Kolektor d.o.o. Interna Document; Kolektor d.o.o.: Idrija, Slovenia, 2018. [Google Scholar]
- Sagawa, M.; Fujimura, S.; Togawa, N.; Yamamoto, H.; Matsuura, Y. New Material for Permanent Magnets on a Base of Nd and Fe (Invited). J. Appl. Phys. 1984, 55, 2083–2087. [Google Scholar] [CrossRef]
- Croat, J.J.; Herbst, J.F.; Lee, R.W.; Pinkerton, F.E. Pr-Fe and Nd-Fe-based Materials: A New Class of High-performance Permanent Magnets (Invited). J. Appl. Phys. 1984, 55, 2078–2082. [Google Scholar] [CrossRef]
- Ray, A.E.; Strnat, K.J. Research and Development of Rare Earth-Transition Metal Alloys as Permanent-Magnet Materials; Defense Technical Information Center: Fort Belvoir, VA, USA, 1973. [Google Scholar]
- Ray, A.E. University of Dayton: Dayton, TX, USA, Personal communication. 1994.
- Gschneidner, K.A., Jr.; Capellen, J. Two Hundred Years of Rare Earths, 1787–1987; Technical Report; Iowa State University of Science and Technology: Ames, IA, USA, 1987. [Google Scholar]
- Global Cobalt Corp.; Supply & Demand of the Strategic Metal—COBALT. 2011. Available online: https://www.slideshare.net/globalcobaltcorp/supply-demand-of-the-strategic-metal-cobalt-7958509 (accessed on 14 January 2024).
- LME Cobalt Price Chart. Available online: https://www.mining-bulletin.com/index.php/read_151125.html (accessed on 14 January 2024).
- Adams, W. Strong Growth for Cobalt, but Some Headwinds Too. Available online: https://www.fastmarkets.com/insights/strong-growth-for-cobalt-but-some-headwinds-too-lme-week-2021/#:~:text=Cobalt%20got%20off%20to%20a%20quick%20start%20in,lb%20by%20mid-March%2C%20a%20rise%20of%20some%2065%25 (accessed on 14 January 2024).
- Koon, N.C.; Das, B.N. Magnetic Properties of Amorphous and Crystallized (Fe0.82B0.18)0.9Tb0.05La0.05. Appl. Phys. Lett. 1981, 39, 840–842. [Google Scholar] [CrossRef]
- Croat, J.J.; Herbst, J.F.; Lee, R.W.; Pinkerton, F.E. High-energy Product Nd-Fe-B Permanent Magnets. Appl. Phys. Lett. 1984, 44, 148–149. [Google Scholar] [CrossRef]
- Livingston, J.D. Low-Cost Alloy Permanent Magnet Materials; AD-A-171264/5/XAB; -86SRD020; General Electric Corporate Research and Development: Schenectady, NY, USA, 1986. [Google Scholar]
- Hatch, G. The Concerted European Action On Magnets: A Model For Facing The Rare Earths Challenge?—Technology Metals Research. Available online: https://www.techmetalsresearch.net/the-concerted-european-action-on-magnets-a-model-for-facing-the-rare-earths-challenge/ (accessed on 4 April 2022).
- Iriyama, T.; Kobayashi, K.; Imai, H. Magnetic Materials Containing Rare Earth Element Iron Nitrogen and Hydrogen. U.S. Patent 5186766, 16 February 1993. [Google Scholar]
- Coey, J.M.D.; Sun, H. Improved Magnetic Properties by Treatment of Iron-Based Rare Earth Intermetallic Compounds in Anmonia. J. Magn. Magn. Mater. 1990, 87, L251–L254. [Google Scholar] [CrossRef]
- Humphries, M. Rare Earth Elements: The Global Supply Chain; Rare Earth Elements 31; Diane Publishing: Darby, PA, USA, 2010. [Google Scholar]
- Pistilli, M. Top 10 Countries for Rare Earth Metal Production. Available online: https://investingnews.com/daily/resource-investing/critical-metals-investing/rare-earth-investing/rare-earth-metal-production/ (accessed on 14 January 2024).
- Hono, K.; Sepehri-Amin, H. Strategy for High-Coercivity Nd–Fe–B Magnets. Scr. Mater. 2012, 67, 530–535. [Google Scholar] [CrossRef]
- Sagawa, M.; Fujimura, S.; Yamamoto, H.; Matsuura, Y.; Hiraga, K. Permanent Magnet Materials Based on the Rare Earth-Iron-Boron Tetragonal Compounds. IEEE Trans. Magn. 1984, 20, 1584–1589. [Google Scholar] [CrossRef]
- Constantinides, S. The Important Role of Dysprosium in Modern Permanent Magnets; Arnold Magnetic Technologies Corp.: Rochester, NY, USA, 2012. [Google Scholar]
- Nakamura, H.; Hirota, K.; Shimao, M.; Minowa, T.; Honshima, M. Magnetic Properties of Extremely Small Nd-Fe-B Sintered Magnets. IEEE Trans. Magn. 2005, 41, 3844–3846. [Google Scholar] [CrossRef]
- Li, D.; Suzuki, S.; Kawasaki, T.; Machida, K. Grain Interface Modification and Magnetic Properties of Nd–Fe–B Sintered Magnets. Jpn. J. Appl. Phys. 2008, 47, 7876–7878. [Google Scholar] [CrossRef]
- Soderžnik, M.; Rožman, K.Ž.; Kobe, S.; McGuiness, P. The Grain-Boundary Diffusion Process in Nd–Fe–B Sintered Magnets Based on the Electrophoretic Deposition of DyF3. Intermetallics 2012, 23, 158–162. [Google Scholar] [CrossRef]
- Wang, Z.; Sasaki, T.T.; Une, Y.; Ohkubo, T.; Hono, K. Substantial Coercivity Enhancement in Dy-Free Nd-Fe-B Sintered Magnet by Dy Grain Boundary Diffusion. Acta Mater. 2023, 248, 118774. [Google Scholar] [CrossRef]
- Tang, X.; Sepehri-Amin, H.; Bolyachkin, A.; Ohkubo, T.; Hono, K. (Nd,La,Ce)-Fe-B Hot-Deformed Magnets for Application of Variable-Magnetic-Force Motors. Acta Mater. 2022, 228, 117747. [Google Scholar] [CrossRef]
- Liao, X.; Zhao, L.; Zhang, J.; Xu, K.; Zhou, B.; Yu, H.; Zhang, X.; Greneche, J.-M.; Aubert, A.; Skokov, K.; et al. Textured (Ce,La,Y)–Fe–B Permanent Magnets by Hot Deformation. J. Mater. Res. Technol. 2022, 17, 1459–1468. [Google Scholar] [CrossRef]
- Kim, G.-Y.; Kim, T.-H.; Cha, H.-R.; Lee, S.; Kim, D.-H.; Kim, Y.-D.; Lee, J.-G. Texture Development and Grain Boundary Phase Formation in Ce- and Ce-La-Substituted Nd-Fe-B Magnets during Hot-Deformation Process. J. Mater. Sci. Technol. 2022, 126, 71–79. [Google Scholar] [CrossRef]
- Wu, Y.; Skokov, K.P.; Schäfer, L.; Maccari, F.; Aubert, A.; Xu, H.; Wu, H.; Jiang, C.; Gutfleisch, O. Microstructure, Coercivity and Thermal Stability of Nanostructured (Nd,Ce)-(Fe,Co)-B Hot-Compacted Permanent Magnets. Acta Mater. 2022, 235, 118062. [Google Scholar] [CrossRef]
- Zhao, L.; He, J.; Li, W.; Liu, X.; Zhang, J.; Wen, L.; Zhang, Z.; Hu, J.; Zhang, J.; Liao, X.; et al. Understanding the Role of Element Grain Boundary Diffusion Mechanism in Nd–Fe–B Magnets. Adv. Funct. Mater. 2022, 32, 2109529. [Google Scholar] [CrossRef]
- Sun, Q.; Zhu, M.; Wang, Q.; Zhu, C.; Yang, J.; Li, W. Design of Novel Quasi-Trivalent Dual-Main-Phase Ce Magnets with High Performance by Manipulating the Chemical State of Ce. Acta Mater. 2023, 246, 118703. [Google Scholar] [CrossRef]
- Wu, Y.; Skokov, K.P.; Schäfer, L.; Maccari, F.; Xu, H.; Wang, X.; Jiang, C.; Gutfleisch, O. A Systematic Investigation of Pr-Rich Pr-(Fe,Co)-B Material System: Phase Formation, Microstructure and Magnetic Property. Acta Mater. 2024, 263, 119517. [Google Scholar] [CrossRef]
- Delette, G. Nd2Fe14B Permanent Magnets Substituted with Non-Critical Light Rare Earth Elements (Ce, La): A Review. J. Magn. Magn. Mater. 2023, 577, 170768. [Google Scholar] [CrossRef]
- Yang, M.; Wang, H.; Hu, Y.; Yang, L.; Maclennan, A.; Yang, B. Increased Coercivity for Nd-Fe-B Melt Spun Ribbons with 20 at.% Ce Addition: The Role of Compositional Fluctuation and Ce Valence State. J. Alloys Compd. 2017, 710, 519–527. [Google Scholar] [CrossRef]
- Pathak, A.K.; Khan, M.; Gschneidner, K.A.; McCallum, R.W.; Zhou, L.; Sun, K.; Kramer, M.J.; Pecharsky, V.K. Magnetic Properties of Bulk, and Rapidly Solidified Nanostructured (Nd1−xCex)2Fe14-yCoyB Ribbons. Acta Mater. 2016, 103, 211–216. [Google Scholar] [CrossRef]
- Liu, Y.; Jin, J.; Wang, X.; Yan, M. Comparison of (Pr, Nd)Hx Grain Boundary Restructuring and Diffusion on the Magnetic Properties of Nd–La–Ce–Fe–B Sintered Magnet. J. Alloys Compd. 2021, 868, 159154. [Google Scholar] [CrossRef]
- EIT RawMaterials Project INSPIRES. INtelligent and Sustainable Processing of Innovative Rare-Earth magnetS. Available online: https://inspires-magnet.eu/ (accessed on 24 January 2024).
- Holc, J.; Beseničar, S.; Kolar, D. A Study of Nd2Fe14B and a Neodymium-Rich Phase in Sintered NdFeB Magnets. J. Mater. Sci. 1990, 25, 215–219. [Google Scholar] [CrossRef]
- Baba, K.; Nemoto, T.; Maruyama, H.; Taketani, N.; Itayagoshi, K.; Hirose, Y. Hitachi’s Involvement in Material Resource Recycling. Hitachi Rev. 2010, 59, 180–187. [Google Scholar]
- Baba, K.; Hiroshige, Y.; Nemoto, T. Rare-Earth Magnet Recycling. Hitachi Rev. 2013, 62, 452–455. [Google Scholar]
- Bandara, H.M.D.; Mantell, M.A.; Darcy, J.W.; Emmert, M.H. Closing the Lifecycle of Rare Earth Magnets: Discovery of Neodymium in Slag from Steel Mills. Energy Technol. 2015, 3, 118–120. [Google Scholar] [CrossRef]
- Yang, Y.; Walton, A.; Sheridan, R.; Güth, K.; Gauß, R.; Gutfleisch, O.; Buchert, M.; Steenari, B.-M.; Van Gerven, T.; Jones, P.T.; et al. REE Recovery from End-of-Life NdFeB Permanent Magnet Scrap: A Critical Review. J. Sustain. Metall. 2017, 3, 122–149. [Google Scholar] [CrossRef]
- Awais, M.; Coelho, F.; Degri, M.; Herraiz, E.; Walton, A.; Rowson, N. Hydrocyclone Separation of Hydrogen Decrepitated NdFeB. Recycling 2017, 2, 22. [Google Scholar] [CrossRef]
- Lalana, E.H.; Degri, M.; Bradshaw, A.; Walton, A. Recycling of Rare Earth Magnets by Hydrogen Processing and Re-Sintering. In European Congress and Exhibition on Powder Metallurgy, European PM Conference Proceedings; The European Powder Metallurgy Association: Shrewsbury, UK, 2016. [Google Scholar]
- Diehl, O.; Schönfeldt, M.; Brouwer, E.; Dirks, A.; Rachut, K.; Gassmann, J.; Güth, K.; Buckow, A.; Gauss, R.; Stauber, R.; et al. Towards an Alloy Recycling of Nd–Fe–B Permanent Magnets in a Circular Economy. J. Sustain. Metall. 2018, 4, 163–175. [Google Scholar] [CrossRef]
- Zakotnik, M.; Tudor, C. Commercial-Scale Recycling of NdFeB-Type Magnets with Grain Boundary Modification Yields Products with “designer Properties” That Exceed Those of Starting Materials. Waste Manag. 2015, 44, 48–54. [Google Scholar] [CrossRef]
- Xu, X.; Sturm, S.; Samardzija, Z.; Vidmar, J.; Scancar, J.; Rozman, K.Z. Direct Recycling of Nd–Fe–B Magnets Based on the Recovery of Nd2Fe14B Grains by Acid-Free Electrochemical Etching. ChemSusChem 2019, 12, 4754–4758. [Google Scholar] [CrossRef]
- Binnemans, K.; Jones, P.T.; Blanpain, B.; Van Gerven, T.; Yang, Y.; Walton, A.; Buchert, M. Recycling of Rare Earths: A Critical Review. J. Clean. Prod. 2013, 51, 1–22. [Google Scholar] [CrossRef]
- Takeda, O.; Okabe, T.H. Current Status on Resource and Recycling Technology for Rare Earths. Metall. Mater. Trans. E 2014, 1, 160–173. [Google Scholar] [CrossRef]
- Tanaka, M.; Oki, T.; Koyama, K.; Narita, H.; Oishi, T. Recycling of Rare Earths from Scrap. Handb. Phys. Chem. Rare Earths 2013, 43, 159–211. [Google Scholar]
- Lyman, J.W.; Palmer, G.R. Recycling of Rare Earths and Iron from NdFeB Magnet Scrap. High Temp. Mater. Process. 1993, 11, 175–188. [Google Scholar] [CrossRef]
- Bandara, H.M.D.; Field, K.D.; Emmert, M.H. Rare Earth Recovery from End-of-Life Motors Employing Green Chemistry Design Principles. Green Chem. 2016, 18, 753–759. [Google Scholar] [CrossRef]
- Kraikaew, J.; Srinuttrakul, W.; Chayavadhanakur, C. Solvent Extraction Study of Rare Earth from Nitrate Medium by the Mixtures of TBP and D2EHPA in Kerosene. J. Met. Mater. Miner. 2005, 15, 89–95. [Google Scholar]
- Nash, K.L.; Choppin, G.R. Introduction: A Brief History of f Element Separations. In Separations of f Elements; Nash, K.L., Choppin, G.R., Eds.; Springer: Boston, MA, USA, 1995; pp. 1–8. ISBN 978-1-4899-1406-4. [Google Scholar]
- Yoon, H.-S.; Kim, C.-J.; Chung, K.-W.; Kim, S.-D.; Lee, J.-Y.; Kumar, J.R. Solvent Extraction, Separation and Recovery of Dysprosium (Dy) and Neodymium (Nd) from Aqueous Solutions: Waste Recycling Strategies for Permanent Magnet Processing. Hydrometallurgy 2016, 165, 27–43. [Google Scholar] [CrossRef]
- Nakashima, K.; Kubota, F.; Maruyama, T.; Goto, M. Ionic Liquids as a Novel Solvent for Lanthanide Extraction. Anal. Sci. 2003, 19, 1097–1098. [Google Scholar] [CrossRef]
- Kubota, F.; Baba, Y.; Goto, M. Application of Ionic Liquids for the Separation of Rare Earth Metals. Solvent Extr. Res. Dev. Jpn. 2012, 19, 17–28. [Google Scholar] [CrossRef]
- Makanyire, T.; Sanchez-Segado, S.; Jha, A. Separation and Recovery of Critical Metal Ions Using Ionic Liquids. Adv. Manuf. 2016, 4, 33–46. [Google Scholar] [CrossRef]
- Riaño, S.; Binnemans, K. Extraction and Separation of Neodymium and Dysprosium from Used NdFeB Magnets: An Application of Ionic Liquids in Solvent Extraction towards the Recycling of Magnets. Green Chem. 2015, 17, 2931–2942. [Google Scholar] [CrossRef]
- Walton, A.; Williams, A. Rare Earth Recovery. Mater World 2011, 19, 24–26. [Google Scholar]
- Walton, A.; Yi, H.; Rowson, N.A.; Speight, J.D.; Mann, V.S.J.; Sheridan, R.S.; Bradshaw, A.; Harris, I.R.; Williams, A.J. The Use of Hydrogen to Separate and Recycle Neodymium–Iron–Boron-Type Magnets from Electronic Waste. J. Clean. Prod. 2015, 104, 236–241. [Google Scholar] [CrossRef]
- Rare Earth Magnet Recycling. Available online: https://hypromag.com/rare-earth-magnet-recycling/ (accessed on 14 January 2024).
- Walton, A.; Campbell, A.; Sheridan, R.S.; Mann, V.S.J.; Speight, J.D.; Harris, I.R.; Guerrero, B.; Bagan, C.; Conesa, A.; Schaller, V. Recycling of rare earth magnets. In Proceeding of the 23rd International Workshop on Rare Earth Magnets and Their Applications, Annapolis, MD, USA, 17–21 August 2014. [Google Scholar]
- Ueberschaar, M.; Rotter, V.S. Enabling the Recycling of Rare Earth Elements through Product Design and Trend Analyses of Hard Disk Drives. J. Mater. Cycles Waste Manag. 2015, 17, 266–281. [Google Scholar] [CrossRef]
- European project Maxycle—A Novel Circular Economy for Sustainable RE-Based Magnets. Available online: http://www.maxycle.eu/ (accessed on 14 January 2024).
- European project Susmagpro—Sustainable Recovery, Reprocessing and Reuse of Rare-Earth Magnets in the Circular Economy. Available online: https://www.susmagpro.eu/ (accessed on 14 January 2024).
- Burkhardt, C.; van Nielen, S.; Awais, M.; Bartolozzi, F.; Blomgren, J.; Ortiz, P.; Xicotencatl, M.B.; Degri, M.; Nayebossadri, S.; Walton, A. An Overview of Hydrogen Assisted (Direct) Recycling of Rare Earth Permanent Magnets. J. Magn. Magn. Mater. 2023, 588, 171475. [Google Scholar] [CrossRef]
- Gutfleisch, O.; Willard, M.A.; Brück, E.; Chen, C.H.; Sankar, S.G.; Liu, J.P. Magnetic Materials and Devices for the 21st Century: Stronger, Lighter, and More Energy Efficient. Adv. Mater. 2011, 23, 821–842. [Google Scholar] [CrossRef]
- Lewis, L.H.; Jiménez-Villacorta, F. Perspectives on Permanent Magnetic Materials for Energy Conversion and Power Generation. Metall. Mater. Trans. A 2013, 44, 2–20. [Google Scholar] [CrossRef]
- Coey, J.M.D. Permanent Magnets: Plugging the Gap. Scr. Mater. 2012, 67, 524–529. [Google Scholar] [CrossRef]
- Bollero, A.; Palmero, E.M. Chapter 03—Recent Advances in Hard ferrite Magnets. In Modern Permanent Magnets; Croat, J., Ormerod, J., Eds.; Woodhead Publishing: Cambridge, UK, 2022; pp. 65–112. ISBN 978-0-323-88658-1. [Google Scholar]
- Nagaoka, J.; Miwa, M. High-Performance Ferrite Magnets Overcoming Irreversible Low Temperature Demagnetization: Temperature Dependence of Magnetic Properties. In Proceedings of the Rare Earth Permanent Magnets and Advanced Magnetic Materials and Their Applications REPM2018, Beijing, China, 26–30 August 2018. [Google Scholar]
- Guzmán-Mínguez, J.C.; Vicente-Arche, L.M.; Granados-Miralles, C.; Fernández, J.F.; Quesada, A. Improvement of the Magnetic Properties of SrFe12O19 Ceramics by Tailored Sintering with SiO2 Addition. J. Alloys Compd. 2021, 860, 157890. [Google Scholar] [CrossRef]
- Kneller, E.F.; Hawig, R. The Exchange-Spring Magnet: A New Material Principle for Permanent Magnets. IEEE Trans. Magn. 1991, 27, 3560–3588. [Google Scholar] [CrossRef]
- Jenuš, P.; Učakar, A.; Repše, S.; Sangregorio, C.; Petrecca, M.; Albino, M.; Cabassi, R.; de Julián Fernández, C.; Belec, B. Magnetic Performance of SrFe12O19–Zn0.2Fe2.8O4 Hybrid Magnets Prepared by Spark Plasma Sintering. J. Phys. D Appl. Phys. 2021, 54, 204002. [Google Scholar] [CrossRef]
- Cullity, B.D.; Graham, C.D. Introduction to Magnetic Materials, 2nd ed.; Wiley-IEEE Press: Hoboken, NJ, USA, 2008; ISBN 978-0-471-47741-9. [Google Scholar]
- Fullerton, E.E.; Jiang, J.S.; Bader, S.D. Hard/Soft Magnetic Heterostructures: Model Exchange-Spring Magnets. J. Magn. Magn. Mater. 1999, 200, 392–404. [Google Scholar] [CrossRef]
- López-Ortega, A.; Estrader, M.; Salazar-Alvarez, G.; Roca, A.G.; Nogués, J. Applications of Exchange Coupled Bi-Magnetic Hard/Soft and Soft/Hard Magnetic Core/Shell Nanoparticles. Phys. Rep. 2015, 553, 1–32. [Google Scholar] [CrossRef]
- Soares, J.M.; Galdino, V.B.; Conceição, O.L.A.; Morales, M.A.; de Araújo, J.H.; Machado, F.L.A. Critical Dimension for Magnetic Exchange-Spring Coupled Core/Shell CoFe2O4/CoFe2 Nanoparticles. J. Magn. Magn. Mater. 2013, 326, 81–84. [Google Scholar] [CrossRef]
- Cabreira-Gomes, R.; Silva, F.G.; Aquino, R.; Bonville, P.; Tourinho, F.A.; Perzynski, R.; Depeyrot, J. Exchange Bias of MnFe2O4@γFe2O3 and CoFe2O4@γFe2O3 Core/Shell Nanoparticles. J. Magn. Magn. Mater. 2014, 368, 409–414. [Google Scholar] [CrossRef]
- Ichitsubo, T.; Takashima, S.; Matsubara, E.; Tamada, Y.; Ono, T. Exchange-Coupling of c-Axis Oriented L10–FePd and Fe in FePd/Fe Thin Films. Appl. Phys. Lett. 2010, 97, 182508. [Google Scholar] [CrossRef]
- Liu, X.; Yuan, H.; Liu, P.; Shi, J.; Wang, H.; Nie, S.; Jin, F.; Zheng, Z.; Yu, X.; Zhao, J.; et al. Ultrafast Control of Interfacial Exchange Coupling in Ferromagnetic Bilayer. Adv. Electron. Mater. 2023, 9, 2201025. [Google Scholar] [CrossRef]
- Nayyef, H.; Świerkosz, E.; Janus, W.; Klimeczek, A.; Szpytma, M.; Zając, M.; Dróżdż, P.; Kozioł-Rachwał, A.; Ślęzak, T.; Ślęzak, M. Tunable Interplay between Exchange Coupling and Uniaxial Magnetic Anisotropy in Epitaxial CoO/Au/Fe Trilayers. Sci. Rep. 2023, 13, 10902. [Google Scholar] [CrossRef] [PubMed]
- Jenuš, P.; Topole, M.; McGuiness, P.; Granados-Miralles, C.; Stingaciu, M.; Christensen, M.; Kobe, S.; Žužek Rožman, K. Ferrite-Based Exchange-Coupled Hard–Soft Magnets Fabricated by Spark Plasma Sintering. J. Am. Ceram. Soc. 2016, 99, 1927–1934. [Google Scholar] [CrossRef]
- Nikmanesh, H.; Moradi, M.; Kameli, P.; Bordbar, G.H. Effects of Annealing Temperature on Exchange Spring Behavior of Barium Hexaferrite/Nickel Zinc Ferrite Nanocomposites. J. Electron. Mater. 2017, 46, 5933–5941. [Google Scholar] [CrossRef]
- Mohseni, F.; Pullar, R.C.; Vieira, J.M.; Amaral, J.S. Enhancement of Maximum Energy Product in Exchange-Coupled BaFe12O19/Fe3O4 Core-Shell-like Nanocomposites. J. Alloys Compd. 2019, 806, 120–126. [Google Scholar] [CrossRef]
- Xia, A.; Ren, S.; Lin, J.; Ma, Y.; Xu, C.; Li, J.; Jin, C.; Liu, X. Magnetic Properties of Sintered SrFe12O19–CoFe2O4 Nanocomposites with Exchange Coupling. J. Alloys Compd. 2015, 653, 108–116. [Google Scholar] [CrossRef]
- Belec, B.; Dražić, G.; Gyergyek, S.; Podmiljšak, B.; Goršak, T.; Komelj, M.; Nogués, J.; Makovec, D. Novel Ba-Hexaferrite Structural Variations Stabilized on the Nanoscale as Building Blocks for Epitaxial Bi-Magnetic Hard/Soft Sandwiched Maghemite/Hexaferrite/Maghemite Nanoplatelets with out-of-Plane Easy Axis and Enhanced Magnetization. Nanoscale 2017, 9, 17551–17560. [Google Scholar] [CrossRef]
- D Soria, G.; Granados-Miralles, C.; Mandziak, A.; Jenuš, P.; Saura-Múzquiz, M.; Christensen, M.; Foerster, M.; Aballe, L.; Fernández, J.F.; de la Figuera, J.; et al. Uncorrelated Magnetic Domains in Decoupled SrFe12O19/Co Hard/Soft Bilayers. J. Phys. D Appl. Phys. 2020, 54, 054003. [Google Scholar] [CrossRef]
- Smit, J.; Wijn, H.P.J. Ferrites; Philips’ Technical Library: Natlab, The Netherlands, 1959. [Google Scholar]
- Pan, L.; Cao, D.; Jing, P.; Wang, J.; Liu, Q. A Novel Method to Fabricate CoFe2O4/SrFe12O19 Composite Ferrite Nanofibers with Enhanced Exchange Coupling Effect. Nanoscale Res. Lett. 2015, 10, 131. [Google Scholar] [CrossRef]
- Granados-Miralles, C.; Quesada, A.; Saura-Múzquiz, M.; Andersen, H.L.; Fernández, J.F.; Christensen, M. Expanding the Tunability and Applicability of Exchange-Coupled/Decoupled Magnetic Nanocomposites. Mater. Chem. Front. 2020, 4, 1222–1230. [Google Scholar] [CrossRef]
- Esir, S.; Junejo, Y.; Baykal, A.; Toprak, M.; Sözeri, H. SrFe12O19/Zn0.65Ni0.25Cu0.1Fe2O4 Core–Shell Nanocomposite: Synthesis, Chracterization and Catalytic Activity in Aqueous Solution. J. Inorg. Organomet. Polym. Mater. 2014, 24, 722–728. [Google Scholar] [CrossRef]
- Roy, D.; Kumar, P.S.A. Enhancement of (BH)Max in a Hard-Soft-Ferrite Nanocomposite Using Exchange Spring Mechanism. J. Appl. Phys. 2009, 106, 073902. [Google Scholar] [CrossRef]
- Torkian, S.; Ghasemi, A. Energy Product Enhancement in Sufficiently Exchange-Coupled Nanocomposite Ferrites. J. Magn. Magn. Mater. 2019, 469, 119–127. [Google Scholar] [CrossRef]
- FP7 Project Nanocrystalline Permanent Magnets Based on Hybrid Metal-Ferrites. Available online: https://cordis.europa.eu/article/id/165081-solutions-to-permanent-magnet-problem (accessed on 23 January 2024).
- H2020 Project Anisometric Permanent Hybrid Magnets Based on Inexpensive and Non-Critical Materials. Available online: https://cordis.europa.eu/project/id/720853 (accessed on 23 January 2024).
- Jenuš, P. Internal Document; Jožef Stefan Institute: Ljubljana, Slovenia, 2021. [Google Scholar]
- Hirayama, Y.; Takahashi, Y.K.; Hirosawa, S.; Hono, K. Intrinsic Hard Magnetic Properties of Sm(Fe1−xCox)12 Compound with the ThMn12 Structure. Scr. Mater. 2017, 138, 62–65. [Google Scholar] [CrossRef]
- Hirayama, Y.; Takahashi, Y.K.; Hirosawa, S.; Hono, K. NdFe12Nx Hard-Magnetic Compound with High Magnetization and Anisotropy Field. Scr. Mater. 2015, 95, 70–72. [Google Scholar] [CrossRef]
- Sepehri-Amin, H.; Tamazawa, Y.; Kambayashi, M.; Saito, G.; Takahashi, Y.K.; Ogawa, D.; Ohkubo, T.; Hirosawa, S.; Doi, M.; Shima, T.; et al. Achievement of High Coercivity in Sm(Fe0.8Co0.2)12 Anisotropic Magnetic Thin Film by Boron Doping. Acta Mater. 2020, 194, 337–342. [Google Scholar] [CrossRef]
- Poudyal, N.; Liu, X.; Wang, W.; Nguyen, V.V.; Ma, Y.; Gandha, K.; Elkins, K.; Liu, J.P.; Sun, K.; Kramer, M.J.; et al. Processing of MnBi Bulk Magnets with Enhanced Energy Product. AIP Adv. 2016, 6, 056004. [Google Scholar] [CrossRef]
- Sakamoto, Y.; Ibata, A.; Kojima, S.; Ohtani, T. New MnAlC Permanent Magnets Exhibiting Macroscopically-Plane Magnetic-Anisotropy. IEEE Trans. Magn. 1980, 16, 1056–1058. [Google Scholar] [CrossRef]
- Jia, Y.; Wu, Y.; Xu, Y.; Zheng, R.; Zhao, S.; Skokov, K.P.; Maccari, F.; Aubert, A.; Gutfleisch, O.; Wang, J.; et al. Roadmap towards Optimal Magnetic Properties in L10-MnAl Permanent Magnets. Acta Mater. 2023, 245, 118654. [Google Scholar] [CrossRef]
- Ogawa, T.; Ogata, Y.; Gallage, R.; Kobayashi, N.; Hayashi, N.; Kusano, Y.; Yamamoto, S.; Kohara, K.; Doi, M.; Takano, M.; et al. Challenge to the Synthesis of α’’-Fe16N2Compound Nanoparticle with High Saturation Magnetization for Rare Earth Free New Permanent Magnetic Material. Appl. Phys. Express 2013, 6, 073007. [Google Scholar] [CrossRef]
- Winkelmann, A.; Przybylski, M.; Luo, F.; Shi, Y.; Barthel, J. Perpendicular Magnetic Anisotropy Induced by Tetragonal Distortion of FeCo Alloy Films Grown on Pd(001). Phys. Rev. Lett. 2006, 96, 257205. [Google Scholar] [CrossRef]
- Reichel, L.; Schultz, L.; Fähler, S. Lattice Relaxation Studies in Strained Epitaxial Fe-Co-C Films. J. Appl. Phys. 2015, 117, 17C712. [Google Scholar] [CrossRef]
- Kojima, T.; Ogiwara, M.; Mizuguchi, M.; Kotsugi, M.; Koganezawa, T.; Ohtsuki, T.; Tashiro, T.-Y.; Takanashi, K. Fe–Ni Composition Dependence of Magnetic Anisotropy in Artificially Fabricated L10-Ordered FeNi Films. J. Phys. Condens. Matter 2014, 26, 064207. [Google Scholar] [CrossRef] [PubMed]
- UPLARN. Different Types of Electric Motors and Their Purposes; UPLARN: London, UK, 2020. [Google Scholar]
- Niku, S.B. Introduction to Robotics: Analysis, Control, Applications, 2nd ed.; Wiley: Hoboken, NJ, USA, 2011; ISBN 978-1-118-02692-2. [Google Scholar]
- Carrow, R.S. Variable Frequency Drives; Delmar Thomson Learning: Boston, MA, USA, 2001; ISBN 978-0-7668-1923-8. [Google Scholar]
- Hughes, A.; Drury, B. Electric Motors and Drives: Fundamentals, Types and Applications, 4th ed.; Newnes: Oxford, UK, 2019; ISBN 978-0-08-098332-5. [Google Scholar]
- Brushless DC Motor vs PMSM: Find Out How These Motors and Their Motor Control Solutions Work. Available online: https://www.embitel.com/blog/embedded-blog/brushless-dc-motor-vs-pmsm-how-these-motors-and-motor-control-solutions-work (accessed on 29 August 2023).
- Electric Motors 101. Available online: https://avidtp.com/electric-motors-101 (accessed on 14 January 2024).
- IPM Motor Features. Available online: http://www.hamaco.jp/english/motor_technology/index.html (accessed on 29 August 2023).
- Product Category: Electric Motors. Available online: https://avidtp.com/product-category/electric-motors/ (accessed on 14 January 2024).
- Collins, D. External Rotor Motor Basics: Design and Applications. Available online: https://www.motioncontroltips.com/external-rotor-motor-basics-design-applications/ (accessed on 29 August 2023).
- Sorgdrager, A.J.; Grobler, A.J. Influence of Magnet Size and Rotor Topology on the Air-Gap Flux Density of a Radial Flux PMSM. In Proceedings of the 2013 IEEE International Conference on Industrial Technology (ICIT), Cape Town, South Africa, 25–28 February 2013; pp. 337–343. [Google Scholar]
- Guo, B.; Huang, Y. A Fast Analytic Model of Axial Flux Permanent Magnet Machines with Static/Dynamic Axis Eccentricity. J. Magn. 2016, 21, 554–560. [Google Scholar] [CrossRef][Green Version]
- Di Gerlando, A.; Foglia, G.M.; Iacchetti, M.F.; Perini, R. Parasitic Currents in Stray Paths of Some Topologies of YASA AFPM Machines: Trend With Machine Size. IEEE Trans. Ind. Electron. 2016, 63, 2746–2756. [Google Scholar] [CrossRef]
- Yeşilbağ, E.; Ertuğrul, Y.; Ergene, L. Axial Flux PM BLDC Motor Design Methodology and Comparison with a Radial Flux PM BLDC Motor. Turk. J. Electr. Eng. Comput. Sci. 2017, 25, 3455–3467. [Google Scholar] [CrossRef]
- Mahmoudi, A.; Kahourzade, S.; Rahim, N.A.; Ping, H.W.; Uddin, M.N. Design and Prototyping of an Optimised Axial-Flux Permanent-Magnet Synchronous Machine. IET Electr. Power Appl. 2013, 7, 338–349. [Google Scholar] [CrossRef]
- Cao, Y.J.; Huang, Y.K.; Jin, L. Research on Axial Magnetic Force and Rotor Mechanical Stress of an Air-Cored Axial-Flux Permanent Magnet Machine Based on 3D FEM. Appl. Mech. Mater. 2012, 105–107, 160–163. [Google Scholar] [CrossRef]
- Yamazaki, K.; Ohki, S.; Nezu, A.; Ikemi, T. Development of Interior Permanent Magnet Motors Reduction of Harmonic Iron Losses by Optimizing Rotor Structures. In Proceedings of the 2007 IEEE International Electric Machines & Drives Conference, Antalya, Turkey, 3–5 May 2007; Volume 1, pp. 489–494. [Google Scholar]
- Fish, G.E. Soft Magnetic Materials. Proc. IEEE 1990, 78, 947–972. [Google Scholar] [CrossRef]
- Ouyang, G.; Chen, X.; Liang, Y.; Macziewski, C.; Cui, J. Review of Fe-6.5 wt%Si High Silicon Steel—A Promising Soft Magnetic Material for Sub-kHz Application. J. Magn. Magn. Mater. 2019, 481, 234–250. [Google Scholar] [CrossRef]
- Wang, X.; Fang, X.; Guo, Y.; Wang, X. Analysis of a Novel Flux-Weakening Structure of High-Speed Permanent-Magnet Motors Based on Soft-Magnetic Ferrite. J. Iron Steel Res. Int. 2006, 13, 456–461. [Google Scholar] [CrossRef]
- Ed Fagan Hiperco® 50, Hiperco® 50A, Hiperco® 50 HS. Available online: https://www.edfagan.com/soft-magnetic-alloys/hiperco-50/ (accessed on 14 January 2024).
- Shi, L.; Yao, K. Composition Design for Fe-Based Soft Magnetic Amorphous and Nanocrystalline Alloys with High Fe Content. Mater. Des. 2020, 189, 108511. [Google Scholar] [CrossRef]
- Suzuki, K.; Kataoka, N.; Inoue, A.; Masumoto, T.; Makino, A. High Saturation Magnetization and Soft Magnetic Properties of Bcc Fe-Zr-B and Fe-Zr-B-M (M = Transition Metal) Alloys with Nanoscale Grain Size. Mater. Trans. JIM 1991, 32, 93–102. [Google Scholar] [CrossRef]
- GTB Components Ltd. Soft Magnetic Composites. Available online: https://gtbcomponents.co.uk/soft-magnetic-composites-smc-products/ (accessed on 26 January 2024).
- González, F.; Houbaert, Y. A Review of Ordering Phenomena in Iron-Silicon Alloys. Rev. Metal. 2013, 49, 178–199. [Google Scholar] [CrossRef]
- Gao, S.; Yan, X.; Chang, C.; Aubry, E.; He, P.; Liu, M.; Liao, H.; Fenineche, N. Microstructure and Magnetic Properties of FeSiBCrC Soft Magnetic Alloy Manufactured by Selective Laser Melting. Mater. Lett. 2021, 290, 129469. [Google Scholar] [CrossRef]
- Gao, S.; Liao, H.; Yan, X.; Xie, Q.; Chang, C.; Lu, B.; Zhang, X.; Fenineche, N.; Liu, M. Magnetic and Mechanical Properties of Additive Manufactured Fe-3wt.%Si Material. J. Magn. Magn. Mater. 2023, 580, 170907. [Google Scholar] [CrossRef]
- Andreiev, A.; Hoyer, K.-P.; Hengsbach, F.; Haase, M.; Tasche, L.; Duschik, K.; Schaper, M. Powder Bed Fusion of Soft-Magnetic Iron-Based Alloys with High Silicon Content. J. Mater. Process. Technol. 2023, 317, 117991. [Google Scholar] [CrossRef]
- Gruber, S.; Grunert, C.; Riede, M.; López, E.; Marquardt, A.; Brueckner, F.; Leyens, C. Comparison of Dimensional Accuracy and Tolerances of Powder Bed Based and Nozzle Based Additive Manufacturing Processes. J. Laser Appl. 2020, 32, 032016. [Google Scholar] [CrossRef]
- Pham, T.Q.; Suen, H.; Kwon, P.; Foster, S.N. Reduction in Hysteresis Loss of Binder Jet Printed Iron Silicon With Boron. IEEE Trans. Ind. Appl. 2021, 57, 4864–4873. [Google Scholar] [CrossRef]
- Kumari, G.; Pham, T.Q.; Suen, H.; Rahman, T.; Kwon, P.; Foster, S.N.; Boehlert, C.J. Improving the Soft Magnetic Properties of Binder Jet Printed Iron-Silicon Alloy through Boron Addition. Mater. Chem. Phys. 2023, 296, 127181. [Google Scholar] [CrossRef]
- Sun, K.; Li, F.; Rong, C.; Zuo, L. Direct Energy Deposition Applied to Soft Magnetic Material Additive Manufacturing. J. Manuf. Process. 2022, 84, 162–173. [Google Scholar] [CrossRef]
- Mehrpouya, M.; Tuma, D.; Vaneker, T. Multimaterial Powder Bed Fusion Techniques. Rapid Prototyp. J. 2022, 28, 1–19. [Google Scholar] [CrossRef]
- Szabó, L.; Fodor, D. The Key Role of 3D Printing Technologies in the Further Development of Electrical Machines. Machines 2022, 10, 330. [Google Scholar] [CrossRef]
- Chang, L. Comparison of AC Drives for Electric Vehicles-a Report on Experts’ Opinion Survey. IEEE Aerosp. Electron. Syst. Mag. 1994, 9, 7–11. [Google Scholar] [CrossRef]
- Zeraoulia, M.; Benbouzid, M.; Diallo, D. Electric Motor Drive Selection Issues for HEV Propulsion Systems: A Comparative Study. IEEE Trans. Veh. Technol. 2005, 55, 1756–1764. [Google Scholar] [CrossRef]
- Diallo, D.; Benbouzid ME, H.; Makouf, A. A Fault-Tolerant Control Architecture for Induction Motor Drives in Automotive Applications. IEEE Trans. Veh. Technol. 2004, 53, 1847–1855. [Google Scholar] [CrossRef]
- Hsu, J.S.; Kueck, J.D.; Olszewski, M.; Casada, D.A.; Otaduy, P.J.; Tolbert, L.M. Comparison of Induction Motor Field Efficiency Evaluation Methods. In Proceedings of the IAS ’96. Conference Record of the 1996 IEEE Industry Applications Conference Thirty-First IAS Annual Meeting, San Diego, CA, USA, 6–10 October 1996; Volume 1, pp. 703–712. [Google Scholar]
- Risse, S.; Henneberger, G. Design and Optimization of a Reluctance Motor for Electric Vehicle Propulsion. In Proceedings of the International Conference on Electrical Machines ICEM 2000 Proceedings, Helsinki, Finland, 28–30 August 2000; pp. 1526–1530. [Google Scholar]
- Yabumoto, M.; Kaido, C.; Wakisaka, T.; Kubota, T.; Suzuki, N. Electrical Steel Sheet for Traction Motors of Hybrid/Electric Vehicles; Shinnittetsu Giho: Oita, Janpan, 2003. [Google Scholar]
- Jack, A.G.; Mecrow, B.C.; Haylock, J.A. A Comparative Study of Permanent Magnet and Switched Reluctance Motors for High Performance Fault Tolerant Applications. In Proceedings of the Conference: IEEE/Industrial Application Society Conference, Orlando, FL, USA, 8–12 October 1995; Volume 32. [Google Scholar]
- Ruba, M.; Szabo, L.; Strete, L.; Viorel, I.-A. Study on Fault Tolerant Switched Reluctance Machines. In Proceedings of the 2008 18th International Conference on Electrical Machines, Vilamoura, Portugal, 6–9 September 2008; pp. 1–6. [Google Scholar]
- Heidari, H.; Rassõlkin, A.; Kallaste, A.; Vaimann, T.; Andriushchenko, E.; Belahcen, A.; Lukichev, D.V. A Review of Synchronous Reluctance Motor-Drive Advancements. Sustainability 2021, 13, 729. [Google Scholar] [CrossRef]
- Reluctance Motor Types Overview and Detailed Function. Available online: https://oswos.com/reluctance-motor/ (accessed on 12 January 2024).
- High Torque Fully Modular Smart Motors & Generators|Linear Lab. Available online: https://linearlabsinc.com/ (accessed on 14 January 2024).
- Equipmake Engineering an Electric Future. Available online: https://equipmake.co.uk/ (accessed on 14 January 2024).
- Yamaha Motor Begins Accepting Orders for High-Performance Electric Motor Prototype—Customized Units to Be Produced Rapidly for Cars and Other Vehicles—News Releases|Yamaha Motor Co., Ltd. Available online: https://global.yamaha-motor.com/news/2020/0204/ev.html (accessed on 14 January 2024).
- MAHLE Develops the Most Durable Electric Motor—MAHLE Group. Available online: https://www.mahle.com/en/news-and-press/press-releases/mahle-develops-the-most-durable-electric-motor-91264 (accessed on 14 January 2024).
- Infinitum Company. Available online: https://goinfinitum.com/ (accessed on 14 January 2024).
- Quark Emotor. Available online: http://koenigseggci-prod.northeurope.azurecontainer.io/quark-emotor (accessed on 14 January 2024).
- Reimagining Electric Motors. Available online: https://evr-motors.com/ (accessed on 12 January 2024).
- Banner, J. No Magnets, Big Power: BMW’s Fifth-Generation Electric Motor. Available online: https://www.motortrend.com/news/bmw-ix-m60-brushed-electric-motor-tech-deep-dive/#:~:text=But%20the%20rare%2Dearth%20materials,motors%E2%80%94to%20make%20this%20possible (accessed on 12 January 2024).
- Tiwari, D.; Miscandlon, J.; Tiwari, A.; Jewell, G.W. A Review of Circular Economy Research for Electric Motors and the Role of Industry 4.0 Technologies. Sustainability 2021, 13, 9668. [Google Scholar] [CrossRef]
- Walz, J.-D. Electromobility: Second Life for Electric Motors. Available online: https://www.fraunhofer.de/en/press/research-news/2024/january-2024/electromobility-second-life-for-electric-motors.html (accessed on 14 January 2024).
- Arafura—Supply and Demand. Available online: https://www.arultd.com/products/supply-and-demand.html (accessed on 14 January 2024).
- Ormerod, J. Rare Earth Magnets: Yesterday, Today and Tomorrow. Available online: https://www.linkedin.com/pulse/rare-earth-magnets-yesterday-today-tomorrow-john-ormerod/ (accessed on 26 January 2024).
- Gobbi, M.; Sattar, A.; Palazzetti, R.; Mastinu, G. Traction Motors for Electric Vehicles: Maximization of Mechanical Efficiency—A Review. Appl. Energy 2024, 357, 122496. [Google Scholar] [CrossRef]
- Hiron, N.; Andang, A.; Busaeri, N. Investigation of NdFeB N52 Magnet Field as Advanced Material at Air Gap of Axial Electrical Generator. IOP Conf. Ser. Mater. Sci. Eng. 2019, 550, 012034. [Google Scholar] [CrossRef]
- Jackson, J.D. 1925–2016 Classical Electrodynamics, 3rd ed.; Wiley: New York, NY, USA, 1999. [Google Scholar]
- Abert, C.; Exl, L.; Selke, G.; Drews, A.; Schrefl, T. Numerical Methods for the Stray-Field Calculation: A Comparison of Recently Developed Algorithms. J. Magn. Magn. Mater. 2013, 326, 176–185. [Google Scholar] [CrossRef]
- Bruckner, F.; Abert, C.; Wautischer, G.; Huber, C.; Vogler, C.; Hinze, M.; Suess, D. Solving Large-Scale Inverse Magnetostatic Problems Using the Adjoint Method. Sci. Rep. 2017, 7, 40816. [Google Scholar] [CrossRef] [PubMed]
- Voisin, T.; Durand, L.; Karnatak, N.; Le Gallet, S.; Thomas, M.; Le Berre, Y.; Castagné, J.-F.; Couret, A. Temperature Control during Spark Plasma Sintering and Application to Up-Scaling and Complex Shaping. J. Mater. Process. Technol. 2013, 213, 269–278. [Google Scholar] [CrossRef]
- Manière, C.; Durand, L.; Weibel, A.; Chevallier, G.; Estournès, C. A Sacrificial Material Approach for Spark Plasma Sintering of Complex Shapes. Scr. Mater. 2016, 124, 126–128. [Google Scholar] [CrossRef]
- Manière, C.; Durand, L.; Weibel, A.; Estournès, C. Spark-Plasma-Sintering and Finite Element Method: From the Identification of the Sintering Parameters of a Submicronic α-Alumina Powder to the Development of Complex Shapes. Acta Mater. 2016, 102, 169–175. [Google Scholar] [CrossRef]
- Manière, C.; Nigito, E.; Durand, L.; Weibel, A.; Beynet, Y.; Estournès, C. Spark Plasma Sintering and Complex Shapes: The Deformed Interfaces Approach. Powder Technol. 2017, 320, 340–345. [Google Scholar] [CrossRef]
- Saito, T.; Takeuchi, T.; Kageyama, H. Magnetic Properties of Nd–Fe–Co–Ga–B Magnets Produced by Spark Plasma Sintering Method. J. Appl. Phys. 2005, 97, 10H103. [Google Scholar] [CrossRef]
- Ma, Y.; Liu, Y.; Li, J.; Du, H.; Gao, J. Microstructure and Magnetic Properties of Bulk Magnets Nd14–xFe76+xCo3Zr1B6 (X = 0, 0.5, 1) Prepared by Spark Plasma Sintering. J. Rare Earths 2009, 27, 1023–1026. [Google Scholar] [CrossRef]
- Tomše, T.; Jaćimović, J.; Herrmann, L.; Greuter, F.; Simon, R.; Tekavec, S.; Dubois, J.-M.; Kobe, S. Properties of SPS-Processed Permanent Magnets Prepared from Gas-Atomized Nd-Fe-B Powders. J. Alloys Compd. 2018, 744, 132–140. [Google Scholar] [CrossRef]
- Gopalan, R.; Sepehri-Amin, H.; Suresh, K.; Ohkubo, T.; Hono, K.; Nishiuchi, T.; Nozawa, N.; Hirosawa, S. Anisotropic Nd–Fe–B Nanocrystalline Magnets Processed by Spark Plasma Sintering and in Situ Hot Pressing of Hydrogenation–Decomposition–Desorption–Recombination Powder. Scr. Mater. 2009, 61, 978–981. [Google Scholar] [CrossRef]
- Ikram, A.; Mehmood, M.F.; Podlogar, M.; Eldosouky, A.; Sheridan, R.S.; Awais, M.; Walton, A.; Maček Kržmanc, M.; Tomse, T.; Kobe, S.; et al. The Sintering Mechanism of Fully Dense and Highly Coercive Nd-Fe-B Magnets from the Recycled HDDR Powders Reprocessed by Spark Plasma Sintering. J. Alloys Compd. 2019, 774, 1195–1206. [Google Scholar] [CrossRef]
- Mo, W.; Zhang, L.; Shan, A.; Cao, L.; Wu, J.; Komuro, M. Microstructure and Magnetic Properties of NdFeB Magnet Prepared by Spark Plasma Sintering. Intermetallics 2007, 15, 1483–1488. [Google Scholar] [CrossRef]
- Tomše, T.; Samardžija, Z.; Scherf, L.; Kessler, R.; Kobe, S.; Žužek Rožman, K.; Šturm, S. A Spark-Plasma-Sintering Approach to the Manufacture of Anisotropic Nd-Fe-B Permanent Magnets. J. Magn. Magn. Mater. 2020, 502, 166504. [Google Scholar] [CrossRef]
- Tomše, T.; Tremelling, D.; Kessler, R.; Christen, T.; Scherf, L.; Simon, R.A.; Greuter, F.; Herrmann, L.; Dubois, J.-M.; Kobe, S.; et al. Multicomponent Permanent Magnets for Enhanced Electrical Device Efficiency. J. Magn. Magn. Mater. 2020, 494, 165750. [Google Scholar] [CrossRef]
- Dubus, J.-M. Magnetic Flux Density Distribution in the Rotor/Stator Simulation and Demagnetisation Field Simulated on a Magnet from Rotor; Internal document; Valeo: Paris, France, 2018. [Google Scholar]
- European Training Network for the Design and Recycling of Rare-Earth Permanent Magnet Motors and Generators in Hybrid and Full Electric Vehicles (DEMETER). Available online: https://etn-demeter.eu/ (accessed on 31 January 2024).
- Li, L.; Tirado, A.; Nlebedim, I.C.; Rios, O.; Post, B.; Kunc, V.; Lowden, R.R.; Lara-Curzio, E.; Fredette, R.; Ormerod, J.; et al. Big Area Additive Manufacturing of High Performance Bonded NdFeB Magnets. Sci. Rep. 2016, 6, 36212. [Google Scholar] [CrossRef]
- Von Petersdorff-Campen, K.; Hauswirth, Y.; Carpenter, J.; Hagmann, A.; Boës, S.; Schmid Daners, M.; Penner, D.; Meboldt, M. 3D Printing of Functional Assemblies with Integrated Polymer-Bonded Magnets Demonstrated with a Prototype of a Rotary Blood Pump. Appl. Sci. 2018, 8, 1275. [Google Scholar] [CrossRef]
- Kukla, C.; Gonzalez-Gutierrez, J.; Burkhardt, C.; Weber, O.; Holzer, C. The Production of Magnets by FFF-Fused Filament Fabrication. In Proceedings of the International Powder Metallurgy Congress and Exhibition, Euro PM 2017, Milan, Italy, 1–4 October 2017. [Google Scholar]
- Crozier-Bioud, T.; Momeni, V.; Gonzalez-Gutierrez, J.; Kukla, C.; Luca, S.; Rolere, S. Current Challenges in NdFeB Permanent Magnets Manufacturing by Powder Injection Molding (PIM): A Review. Mater. Today Phys. 2023, 34, 101082. [Google Scholar] [CrossRef]
- Jaćimović, J.; Binda, F.; Herrmann, L.G.; Greuter, F.; Genta, J.; Calvo, M.; Tomše, T.; Simon, R.A. Net Shape 3D Printed NdFeB Permanent Magnet. Adv. Eng. Mater. 2017, 19, 1700098. [Google Scholar] [CrossRef]
- Goll, D.; Vogelgsang, D.; Pflanz, U.; Hohs, D.; Grubesa, T.; Schurr, J.; Bernthaler, T.; Kolb, D.; Riegel, H.; Schneider, G. Refining the Microstructure of Fe-Nd-B by Selective Laser Melting. Phys. Status Solidi (RRL) Rapid Res. Lett. 2019, 13, 1800536. [Google Scholar] [CrossRef]
- Bittner, F.; Thielsch, J.; Drossel, W.-G. Laser Powder Bed Fusion of Nd–Fe–B Permanent Magnets. Prog. Addit. Manuf. 2020, 5, 3–9. [Google Scholar] [CrossRef]
- Bittner, F.; Thielsch, J.; Drossel, W.-G. Microstructure and Magnetic Properties of Nd-Fe-B Permanent Magnets Produced by Laser Powder Bed Fusion. Scr. Mater. 2021, 201, 113921. [Google Scholar] [CrossRef]
- Huber, C.; Sepehri-Amin, H.; Goertler, M.; Groenefeld, M.; Teliban, I.; Hono, K.; Suess, D. Coercivity Enhancement of Selective Laser Sintered NdFeB Magnets by Grain Boundary Infiltration. Acta Mater. 2019, 172, 66–71. [Google Scholar] [CrossRef]
- Volegov, A.S.; Andreev, S.V.; Selezneva, N.V.; Ryzhikhin, I.A.; Kudrevatykh, N.V.; Mädler, L.; Okulov, I.V. Additive Manufacturing of Heavy Rare Earth Free High-Coercivity Permanent Magnets. Acta Mater. 2020, 188, 733–739. [Google Scholar] [CrossRef]
- Goll, D.; Trauter, F.; Bernthaler, T.; Schanz, J.; Riegel, H.; Schneider, G. Additive Manufacturing of Bulk Nanocrystalline FeNdB Based. Micromachines 2021, 12, 538. [Google Scholar] [CrossRef] [PubMed]
- Tosoni, O.; Borges, E.; Reijonen, J.; Antikainen, A.; Schäfer, L.; Riegg, S.; Gutfleisch, O. High-Coercivity Copper-Rich Nd-Fe-B Magnets by Powder Bed Fusion Using Laser Beam Method. Addit. Manuf. 2023, 64, 103426. [Google Scholar] [CrossRef]
- Wu, J.; Aboulkhair, N.T.; Robertson, S.; Zhou, Z.; Bagot, P.A.J.; Moody, M.P.; Degano, M.; Ashcroft, I.; Hague, R.J.M. Amorphous-Crystalline Nanostructured Nd-Fe-B Permanent Magnets Using Laser Powder Bed Fusion: Metallurgy and Magnetic Properties. Acta Mater. 2023, 259, 119239. [Google Scholar] [CrossRef]
- Huber, C.; Abert, C.; Bruckner, F.; Groenefeld, M.; Muthsam, O.; Schuschnigg, S.; Sirak, K.; Thanhoffer, R.; Teliban, I.; Vogler, C.; et al. 3D Print of Polymer Bonded Rare-Earth Magnets, and 3D Magnetic Field Scanning with an End-User 3D Printer. Appl. Phys. Lett. 2016, 109, 162401. [Google Scholar] [CrossRef]
- Yang, F.; Zhang, X.; Guo, Z.; Ye, S.; Sui, Y.; Volinsky, A.A. 3D Printing of NdFeB Bonded Magnets with SrFe12O19 Addition. J. Alloys Compd. 2019, 779, 900–907. [Google Scholar] [CrossRef]
- Palmero, E.M.; Casaleiz, D.; Jiménez, N.A.; Rial, J.; de Vicente, J.; Nieto, A.; Altimira, R.; Bollero, A. Magnetic-Polymer Composites for Bonding and 3D Printing of Permanent Magnets. IEEE Trans. Magn. 2019, 55, 2101004. [Google Scholar] [CrossRef]
- Sonnleitner, K.; Huber, C.; Teliban, I.; Kobe, S.; Saje, B.; Kagerbauer, D.; Reissner, M.; Lengauer, C.; Groenefeld, M.; Suess, D. 3D Printing of Polymer-Bonded Anisotropic Magnets in an External Magnetic Field and by a Modified Production Process. Appl. Phys. Lett. 2020, 116, 092403. [Google Scholar] [CrossRef]
- Huber, C.; Cano, S.; Teliban, I.; Schuschnigg, S.; Groenefeld, M.; Suess, D. Polymer-Bonded Anisotropic SrFe12O19 Filaments for Fused Filament Fabrication. J. Appl. Phys. 2020, 127, 063904. [Google Scholar] [CrossRef]
- Gandha, K.; Nlebedim, I.C.; Kunc, V.; Lara-Curzio, E.; Fredette, R.; Paranthaman, M.P. Additive Manufacturing of Highly Dense Anisotropic Nd–Fe–B Bonded Magnets. Scr. Mater. 2020, 183, 91–95. [Google Scholar] [CrossRef]
- Podmiljšak, B.; Kobe, S.; Tomše, T.; Bek, M.; Kotnik, T.; Slemenik Perše, L.; Žagar, E.; Saje, B.; Žužek, K.; Šturm, S. Additive-Manufactured Anisotropic Magnets for Harsh Environments. J. Magn. Magn. Mater. 2023, 586, 171165. [Google Scholar] [CrossRef]
- Sarkar, A.; Somashekara, M.A.; Paranthaman, M.P.; Kramer, M.; Haase, C.; Nlebedim, I.C. Functionalizing Magnet Additive Manufacturing with In-Situ Magnetic Field Source. Addit. Manuf. 2020, 34, 101289. [Google Scholar] [CrossRef]
- Sarkar, A.; Paranthaman, M.P.; Nlebedim, I.C. In-Situ Magnetic Alignment Model for Additive Manufacturing of Anisotropic Bonded Magnets. Addit. Manuf. 2021, 46, 102096. [Google Scholar] [CrossRef]
- Goll, D.; Trauter, F.; Loeffler, R.; Gross, T.; Schneider, G. Additive Manufacturing of Textured FePrCuB. Micromachines 2021, 12, 1056. [Google Scholar] [CrossRef] [PubMed]
- European Parlament Fit for 55: Zero CO2 Emissions for New Cars and Vans in 2035. Available online: https://www.europarl.europa.eu/news/en/press-room/20230414IPR80120/fit-for-55-parliament-adopts-key-laws-to-reach-2030-climate-target,2023 (accessed on 31 January 2024).
- The White House. FACT SHEET: President Biden’s Economic Plan Drives America’s Electric Vehicle Manufacturing Boom; The White House: Washington, WA, USA, 2022.
- Zhang, Y.; He, H. China’s Efforts to Decarbonize Road Transport: Decent, but Not Sufficient. Available online: https://theicct.org/china-ev-efforts-mar22/ (accessed on 23 January 2024).
- Yang, Z. How Did China Come to Dominate the World of Electric Cars? Available online: https://www.technologyreview.com/2023/02/21/1068880/how-did-china-dominate-electric-cars-policy/ (accessed on 23 January 2024).
- Liu, S.-L.; Fan, H.-R.; Liu, X.; Meng, J.; Butcher, A.R.; Yann, L.; Yang, K.-F.; Li, X.-C. Global Rare Earth Elements Projects: New Developments and Supply Chains. Ore Geol. Rev. 2023, 157, 105428. [Google Scholar] [CrossRef]
- Webb, M. Board Approval for First New US Rare Earths Mine in 70 Years. Available online: https://www.miningweekly.com/article/greenlight-for-first-new-us-rare-earths-mine-in-70-years-2023-08-08 (accessed on 23 January 2024).
- Easley, M. Special Report: U.S. Begins Forging Rare Earth Supply Chain. Available online: https://www.nationaldefensemagazine.org/articles/2023/2/10/us-begins-forging-rare-earth-supply-chain (accessed on 23 January 2024).
- Audi Technology Portal—Audi e-Diesel and e-Ethanol. Available online: https://www.audi-technology-portal.de/en/mobility-for-the-future/audi-future-lab-mobility_en/audi-future-energies_en/audi-e-diesel-and-e-ethanol (accessed on 5 September 2022).
- Hono, K. Permanent Magnet Research at NIMS—ESICMM Succeeded by Permanent Magnet Materials Open Platform and DXMag; REPM2023; University of Birmingham: Birmingham, UK, 2023. [Google Scholar]


































Disclaimer/Publisher’s Note: The statements, opinions and data contained in all publications are solely those of the individual author(s) and contributor(s) and not of MDPI and/or the editor(s). MDPI and/or the editor(s) disclaim responsibility for any injury to people or property resulting from any ideas, methods, instructions or products referred to in the content. |
© 2024 by the authors. Licensee MDPI, Basel, Switzerland. This article is an open access article distributed under the terms and conditions of the Creative Commons Attribution (CC BY) license (https://creativecommons.org/licenses/by/4.0/).
Share and Cite
Podmiljšak, B.; Saje, B.; Jenuš, P.; Tomše, T.; Kobe, S.; Žužek, K.; Šturm, S. The Future of Permanent-Magnet-Based Electric Motors: How Will Rare Earths Affect Electrification? Materials 2024, 17, 848. https://doi.org/10.3390/ma17040848
Podmiljšak B, Saje B, Jenuš P, Tomše T, Kobe S, Žužek K, Šturm S. The Future of Permanent-Magnet-Based Electric Motors: How Will Rare Earths Affect Electrification? Materials. 2024; 17(4):848. https://doi.org/10.3390/ma17040848
Chicago/Turabian StylePodmiljšak, Benjamin, Boris Saje, Petra Jenuš, Tomaž Tomše, Spomenka Kobe, Kristina Žužek, and Sašo Šturm. 2024. "The Future of Permanent-Magnet-Based Electric Motors: How Will Rare Earths Affect Electrification?" Materials 17, no. 4: 848. https://doi.org/10.3390/ma17040848
APA StylePodmiljšak, B., Saje, B., Jenuš, P., Tomše, T., Kobe, S., Žužek, K., & Šturm, S. (2024). The Future of Permanent-Magnet-Based Electric Motors: How Will Rare Earths Affect Electrification? Materials, 17(4), 848. https://doi.org/10.3390/ma17040848

