How to Effectively Improve Pesticide Waste Governance: A Perspective of Reverse Logistics
Abstract
1. Introduction
1.1. Review of Pesticide Waste Governance Theory
1.2. Collation of the Theory of Reverse Logistics
1.3. An Analysis Framework of Pesticide Waste Recycling Based on Reverse Logistics
2. Reverse Logistics Model of Pesticide Waste
2.1. Overview of Pesticide Waste Reverse Logistics Model
2.2. Recovery Link
2.3. Location Decision and Traffic Optimization
2.3.1. Weight of Factors Affecting Reverse Logistics Network
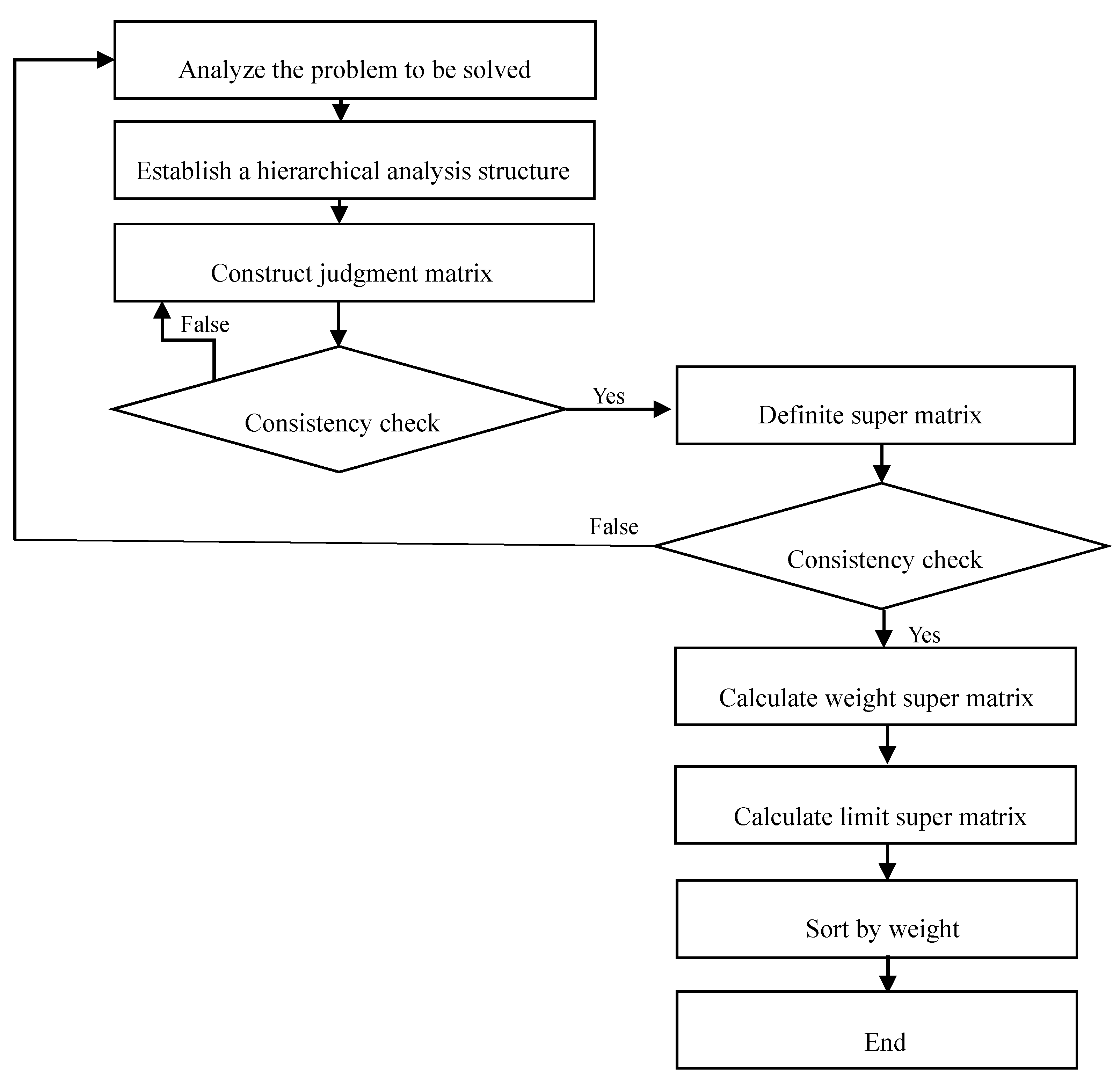
- (1)
- Establish a hierarchical network structure and analyze the relationship between elements.
- (2)
- Construct pairwise judgment matrix. A judgment matrix is constructed for each element of the network model in which the mutual dependence is present. That is, the importance of the factor and the factor of the same level with respect to an influence factor of the upper layer is represented by a relative weight .
- (3)
- Consistency test. The consistency test is mainly to verify the rationality of the judgement matrix and prevent the inconsistent logic. If the consistency coefficient CR < 0.1, then the weight can be accepted. Among them, it is necessary to judge the maximum eigenvalue of the matrix.Calculate the judgment matrix consistency , , and perform a table lookup analysis of .
- (4)
- Constructing an unweighted hypermatrix will fill in the hypermatrix vector through the normalized weight vector of consistency test. Then get the super matrix . The normalized vector is obtained by comparing two pairs of importance with the general objective as criterion and the element group as sub-criterion.
- (5)
- Establish a weighted supermatrix and calculate the limit super matrix. By multiplying matrix and , we can get the weighted super matrix , and the column of weighted matrix is 1.Limit hypermatrix is the stability of weighted hypermatrices, that is, the power of the weighted hypermatrices is large enough to make the values of each row of the weighted hypermatrices the same, and the column vectors of the matrix represent the global weights of each factor.
- (6)
- Generating the global weight of the index and ranking the dominance. Figure 3 is the flow chart of Super Decision Software.
2.3.2. Model Selection
2.3.3. Model Assumptions and Symbol Definitions
2.3.4. Cost Accounting and Model Calculation Steps
3. Application Analysis of Pesticide Waste Reverse Logistics Network Model
3.1. Summary
3.2. Application of Reverse Logistics Model for Pesticide Waste—A Case Study of the JT Area
4. Discussion: Positive Effect of Pesticide Waste Reverse Logistics Mechanism on the Environment
5. Conclusions
Author Contributions
Funding
Acknowledgments
Conflicts of Interest
References
- Chau, N.D.; Sebesvari, Z.; Amelung, W.; Renaud, F.G. Pesticide pollution of multiple drinking water sources in the Mekong Delta, Vietnam: Evidence from two provinces. Environ. Sci. Pollut. Res. 2015, 22, 9042–9058. [Google Scholar] [CrossRef] [PubMed]
- Felsot, A.S.; Racke, K.D.; Hamilton, D.J. Disposal and degradation of pesticide waste. In Reviews of Environmental Contamination and Toxicology; Springer: New York, NY, USA, 2003; pp. 123–200. [Google Scholar]
- Jin, S.; Bluemling, B.; Mol, A.P.J. Mitigating land pollution through pesticide packages—The case of a collection scheme in Rural China. Sci. Total Environ. 2018, 622, 502–509. [Google Scholar] [CrossRef] [PubMed]
- Agrawal, S.; Singh, R.K.; Murtaza, Q. A literature review and perspectives in reverse logistics. Resour. Conserv. Recycl. 2015, 97, 76–92. [Google Scholar] [CrossRef]
- Foo, K.Y.; Hameed, B.H. Detoxification of pesticide waste via activated carbon adsorption process. J. Hazard. Mater. 2010, 175, 1–11. [Google Scholar] [CrossRef] [PubMed]
- Damalas, C.A.; Telidis, G.K.; Thanos, S.D. Assessing farmers’ practices on disposal of pesticide waste after use. Sci. Total Environ. 2008, 390, 341–345. [Google Scholar] [CrossRef] [PubMed]
- Mehrizad, A.; Zare, K.; Aghaie, H.; Dastmalchi, S. Removal of 4-chloro-2-nitrophenol occurring in drug and pesticide waste by adsorption onto nano-titanium dioxide. Int. J. Environ. Sci. Technol. 2012, 9, 355–360. [Google Scholar] [CrossRef]
- Fogg, P.; Boxall, A.B.; Walker, A.; Jukes, A.A. Pesticide degradation in a ‘biobed’composting substrate. Pest Manag. Sci. 2003, 59, 527–537. [Google Scholar] [CrossRef] [PubMed]
- Sivanesan, S.D.; Krishnamurthi, K.; Wachasunder, S.D.; Chakrabarti, T. Genotoxicity of pesticide waste contaminated soil and its leachate. Biomed. Environ. Sci. 2004, 17, 257–265. [Google Scholar] [PubMed]
- Vischetti, C.; Capri, E.; Trevisan, M.; Casucci, C.; Perucci, P. Biomassbed: A biological system to reduce pesticide point contamination at farm level. Chemosphere 2004, 55, 823–828. [Google Scholar] [CrossRef] [PubMed]
- Jiang, J. Research on Pretreatment of Phosphate Pesticide Waste Water with Fenton Agent. J. Anhui Agric. Sci. 2010, 28, 099. [Google Scholar]
- Plianbangchang, P.; Jetiyanon, K.; Wittaya-Areekul, S. Pesticide use patterns among small-scale farmers: A case study from Phitsanulok, Thailand. Southeast Asian J. Trop. Med. Public Health 2009, 40, 401. [Google Scholar] [PubMed]
- Stadlinger, N.; Mmochi, A.J.; Dobo, S.; Gyllbäck, E. Pesticide use among smallholder rice farmers in Tanzania. Environ. Dev. Sustain. 2011, 13, 641–656. [Google Scholar] [CrossRef]
- Wesseling, C.; Corriols, M.; Bravo, V. Acute pesticide poisoning and pesticide registration in Central America. Toxicol. Appl. Pharmacol. 2005, 207, 697–705. [Google Scholar] [CrossRef] [PubMed]
- Van Toan, P.; Sebesvari, Z.; Bläsing, M.; Rosendahl, I.; Renaud, F.G. Pesticide management and their residues in sediments and surface and drinking water in the Mekong Delta, Vietnam. Sci. Total Environ. 2013, 452, 28–39. [Google Scholar] [CrossRef] [PubMed]
- Yang, X.; Wang, F.; Meng, L.; Zhang, W.; Fan, L.; Geissen, V.; Ritsema, C.J. Farmer and retailer knowledge and awareness of the risks from pesticide use: A case study in the Wei River catchment, China. Sci. Total Environ. 2014, 497, 172–179. [Google Scholar] [CrossRef] [PubMed]
- LaGrega, M.D.; Buckingham, P.L.; Evans, J.C. Hazardous Waste Management; Waveland Press: Long Grove, IL, USA, 2010. [Google Scholar]
- Loehr, R. Agricultural Waste Management: Problems, Processes, and Approaches; Elsevier: Amsterdam, The Netherlands, 2012. [Google Scholar]
- Alshamsi, A.; Diabat, A. A reverse logistics network design. J. Manuf. Syst. 2015, 37, 589–598. [Google Scholar] [CrossRef]
- Fleischmann, M.; Krikke, H.R.; Dekker, R.; Flapper, S.D. A characterisation of logistics networks for product recovery. Omega 2000, 28, 653–666. [Google Scholar] [CrossRef]
- Ravi, V.; Shankar, R.; Tiwari, M.K. Analyzing alternatives in reverse logistics for end-of-life computers: ANP and balanced scorecard approach. Comput. Ind. Eng. 2005, 48, 327–356. [Google Scholar] [CrossRef]
- Wang, C. Logistics Systems Engineering; Higher Education Press: Beijing, China, 2007. [Google Scholar]
- Zhou, C.; Liang, L.; Xu, C.; Zha, Y. Research progress of reverse logistics: A review of the literature. Sci. Res. Manag. 2007, 28, 123–132. [Google Scholar]
- Kroon, L.; Vrijens, G. Returnable containers: An example of reverse logistics. Int. J. Phys. Distrib. Logist. Manag. 1996, 25, 56–68. [Google Scholar] [CrossRef]
- Pati, R.K.; Vrat, P.; Kumar, P. A goal programming model for paper recycling system. Omega 2008, 36, 405–417. [Google Scholar] [CrossRef]
- Castillo, E.D.; Cochran, J.K. Optimal Short Horizon Distribution Operations in Reusable Container Systems. J. Oper. Res. Soc. 1996, 47, 48–60. [Google Scholar] [CrossRef]
- Yue, H. Research on the Reuse of Reverse Logistics Network under Uncertain Environment. Ph.D. Thesis, Southwest Jiao Tong University, Chengdu, China, 2007. [Google Scholar]
- Brito, M.P.D. Managing Reverse Logistics or Reversing Logistics Management? Erasmus University Rotterdam: Rotterdam, The Netherlands, 2004. [Google Scholar]
- Lee, D.H.; Dong, M. A heuristic approach to logistics network design for end-of-lease computer products recovery. Transp. Res. Part E Logist. Transp. Rev. 2008, 44, 455–474. [Google Scholar] [CrossRef]
- Liu, H.; Xu, W.; Li, D. Development of new plastic packaging film for food packaging. In Applied Sciences in Graphic Communication and Packaging; Springer: Singapore, 2018; pp. 805–810. [Google Scholar]
- Zhang, J. Research on Location of Logistics Centers Based on Gravity Method; Sichuan Digital User: Chengdu, China, 2013. [Google Scholar]
- Jansen, K. The unspeakable ban: The translation of global pesticide governance into Honduran national regulation. World Dev. 2008, 36, 575–589. [Google Scholar] [CrossRef]
- Recena, M.C.; Caldas, E.D.; Pires, D.X.; Pontes, E.R. Pesticides exposure in Culturama, Brazil—Knowledge, attitudes, and practices. Environ. Res. 2006, 102, 230–236. [Google Scholar] [CrossRef] [PubMed]
- Panuwet, P.; Siriwong, W.; Prapamontol, T.; Ryan, P.B.; Fiedler, N.; Robson, M.G.; Barr, D.B. Agricultural pesticide management in Thailand: Status and population health risk. Environ. Sci. Policy 2012, 17, 72–81. [Google Scholar] [CrossRef] [PubMed]
- Kay, C. Rural Latin America: Exclusionary and uneven agricultural development. In Capital, Power, and Inequality in Latin America; Routledge: Abingdon, UK, 2018; pp. 21–52. [Google Scholar]
- Jasinski, E.; Morton, D.; DeFries, R.; Shimabukuro, Y.; Anderson, L.; Hansen, M. Physical landscape correlates of the expansion of mechanized agriculture in Mato Grosso, Brazil. Earth Interact. 2005, 9, 1–18. [Google Scholar] [CrossRef]
- Faiçal, B.S.; Freitas, H.; Gomes, P.H.; Mano, L.Y.; Pessin, G.; de Carvalho, A.C.; Krishnamachari, B.; Ueyama, J. An adaptive approach for UAV-based pesticide spraying in dynamic environments. Comput. Electron. Agric. 2017, 138, 210–223. [Google Scholar] [CrossRef]
- Morscher, C. By All Means Necessary: How China’s Resource Quest Is Changing the World; Oxford University Press: Oxford, UK, 2015. [Google Scholar]
- Hu, Z.; Rahman, S. Beyond a bottle of liquid: Pesticide dependence in transitional rural China. Local Environ. 2016, 21, 919–938. [Google Scholar] [CrossRef]
- Henderson, H.; Corral, L.; Simning, E.; Winters, P. Land accumulation dynamics in developing country agriculture. J. Dev. Stud. 2015, 51, 743–761. [Google Scholar] [CrossRef]
- Tijani, A.A. Pesticide use practices and safety issues: The case of cocoa farmers in Ondo State, Nigeria. J. Hum. Ecol. 2006, 19, 183–190. [Google Scholar] [CrossRef]
- Damalas, C.A. Understanding benefits and risks of pesticide use. Sci. Res. Essays 2009, 4, 945–949. [Google Scholar]
- Gunnell, D.; Eddleston, M. Suicide by Intentional Ingestion of Pesticides: A Continuing Tragedy in Developing Countries. Int. J. Epidemiol. 2003, 32, 902–909. [Google Scholar] [CrossRef] [PubMed]
- Lee, C.K.M.; Lam, J.S.L. Managing reverse logistics to enhance sustainability of industrial marketing. Ind. Mark. Manag. 2012, 41, 589–598. [Google Scholar] [CrossRef]
- Tomlin, C.D.S. The Pesticide Manual: A World Compendium; British Crop Production Council: Hampshire, UK, 2009. [Google Scholar]









| Area | Population | Acreage/KM2 | Population Density | Recycling of Pesticide Waste/10,000 |
|---|---|---|---|---|
| A | 37,414 | 16.25 | 0.434329395 | 345.42 |
| B | 49,321 | 13.28 | 0.269256503 | 690.18 |
| C | 67,942 | 11.31 | 0.166465515 | 714.05 |
| D | 40,924 | 14.07 | 0.343808034 | 973.49 |
| E | 77,108 | 10.39 | 0.13474607 | 501.61 |
| F | 53,421 | 12.03 | 0.22519234 | 452.16 |
| G | 57,693 | 11.32 | 0.196210979 | 378.01 |
| H | 44,109 | 17.98 | 0.407626561 | 545.26 |
| I | 50,331 | 16.51 | 0.328028452 | 434.13 |
| J | 32,418 | 13.92 | 0.429391079 | 392.30 |
| K | 77,602 | 15.74 | 0.202829824 | 488.12 |
| L | 51,373 | 18.33 | 0.356802211 | 501.37 |
| Type of Construction | Area | Recovery Area and Transport Volume |
|---|---|---|
| Recycling Center | G | C(714.05) G(378.01) H(545.26) |
| E | E(501.61) I(434.13) | |
| D | B(690.18) D(973.49) K(488.12) | |
| L | J(392.30) L(501.37) | |
| F | A(345.42) F(452.16) | |
| Processing Center | C | C(1037.21) E(932.45) |
| K | H(1221.48) K(913.39) | |
| F | F(1133.57) | |
| Redistribution Center | I | B(3063.18) C(1446.09) E(1355.47) |
| Landfill | E | B(1332.64) C(1523.33) E(767.14) |
© 2018 by the authors. Licensee MDPI, Basel, Switzerland. This article is an open access article distributed under the terms and conditions of the Creative Commons Attribution (CC BY) license (http://creativecommons.org/licenses/by/4.0/).
Share and Cite
Li, Z.; Huang, J. How to Effectively Improve Pesticide Waste Governance: A Perspective of Reverse Logistics. Sustainability 2018, 10, 3622. https://doi.org/10.3390/su10103622
Li Z, Huang J. How to Effectively Improve Pesticide Waste Governance: A Perspective of Reverse Logistics. Sustainability. 2018; 10(10):3622. https://doi.org/10.3390/su10103622
Chicago/Turabian StyleLi, Zhichao, and Jilin Huang. 2018. "How to Effectively Improve Pesticide Waste Governance: A Perspective of Reverse Logistics" Sustainability 10, no. 10: 3622. https://doi.org/10.3390/su10103622
APA StyleLi, Z., & Huang, J. (2018). How to Effectively Improve Pesticide Waste Governance: A Perspective of Reverse Logistics. Sustainability, 10(10), 3622. https://doi.org/10.3390/su10103622
