Innovative Methodologies for Higher Global MPP of Photovoltaic Arrays under PSCs: Experimental Validation
Abstract
1. Introduction
1.1. Literature Review
1.2. Novelty of Work
- The suggested I-SDK configuration improves performance compared to standard setups because it more evenly disperses the shadow impact throughout the PV array.
- The utility and functionality of the proposed I-SDK configuration are tested by a comprehensive experimental study under distinctive shading scenarios and validated the MATLAB/Simulink results, i.e., GMPP locations, PL, ER and FF.
2. PV Modelling and Array System
2.1. PV Cell Modeling
2.2. PV Array Configurations: Conventional
- (a)
- Series-parallel configuration
- (b)
- Total-cross-tied configuration
2.3. Game-Theory-Based PV Array Configurations
- (a)
- SDK and I-SDK configurations
- (b)
- Symmetric matrix-based configurations
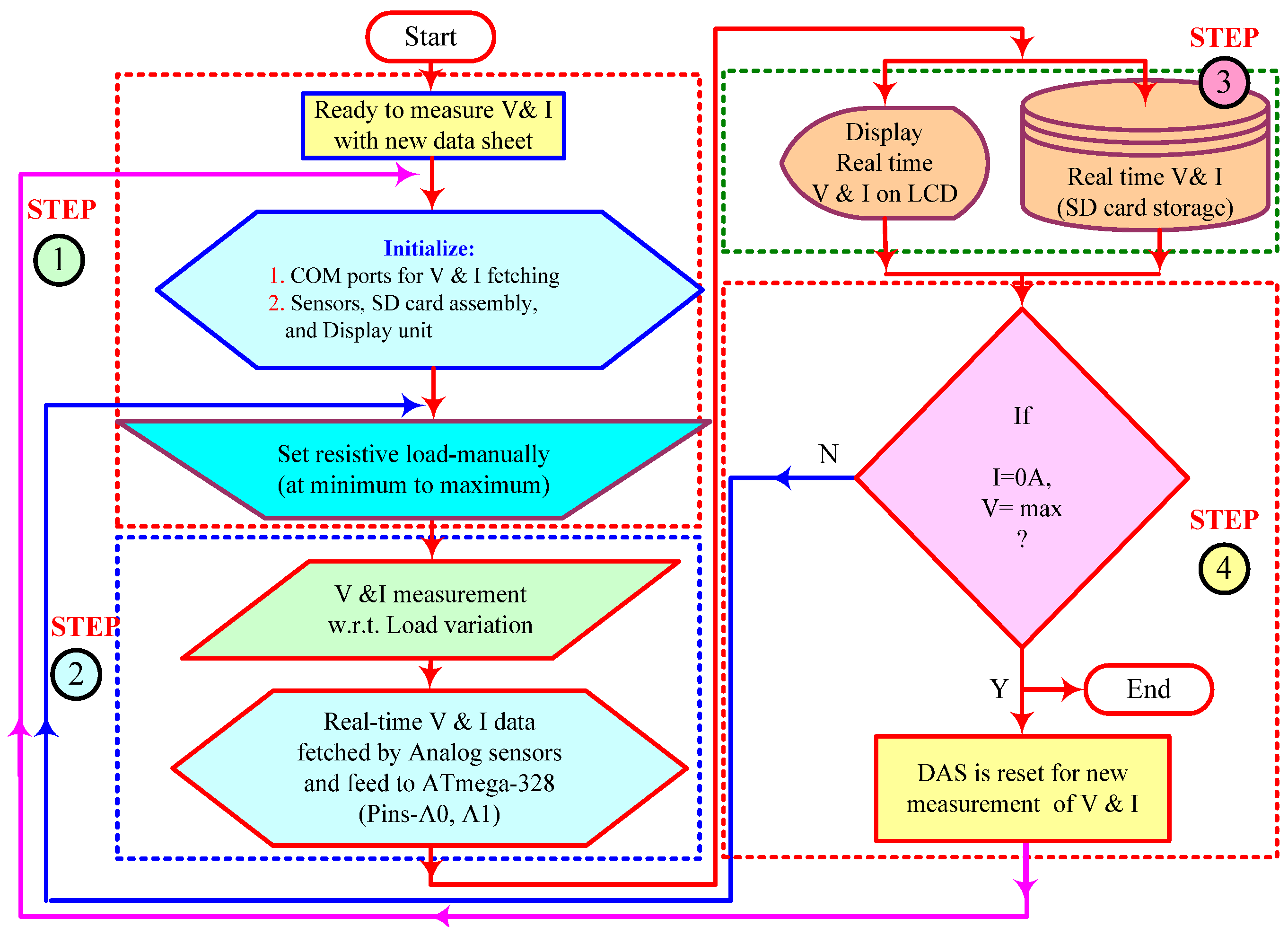
2.4. Experimental Setup
3. Performance Parameters and Shading Scenarios
3.1. Power and Voltage at GMPP
3.2. Power Mismatch Loss
3.3. Power Loss
3.4. Fill Factor
3.5. Performance Ratio
3.6. Execution Ratio
3.7. Power Enhancement
3.8. Shading Patterns Analysis
- (a)
- Shadowing pattern-I
- (b)
- Shadowing pattern-II
- (c)
- Shadowing pattern-III
- (d)
- Shadowing pattern-IV
4. Results and Discussion
4.1. MATLAB/Simulink Study: P-V and I-V Curves under Shading Case I–IV
4.2. Power and Voltage at GMPP
4.3. PL and FF Analysis
4.4. PR and PE Analysis
4.5. Experimental Study: P-V and I-V Curves under Shading Case-IV
4.6. Power and Voltage at GMPP
4.7. PL and FF Analysis
4.8. PR and PE Analysis
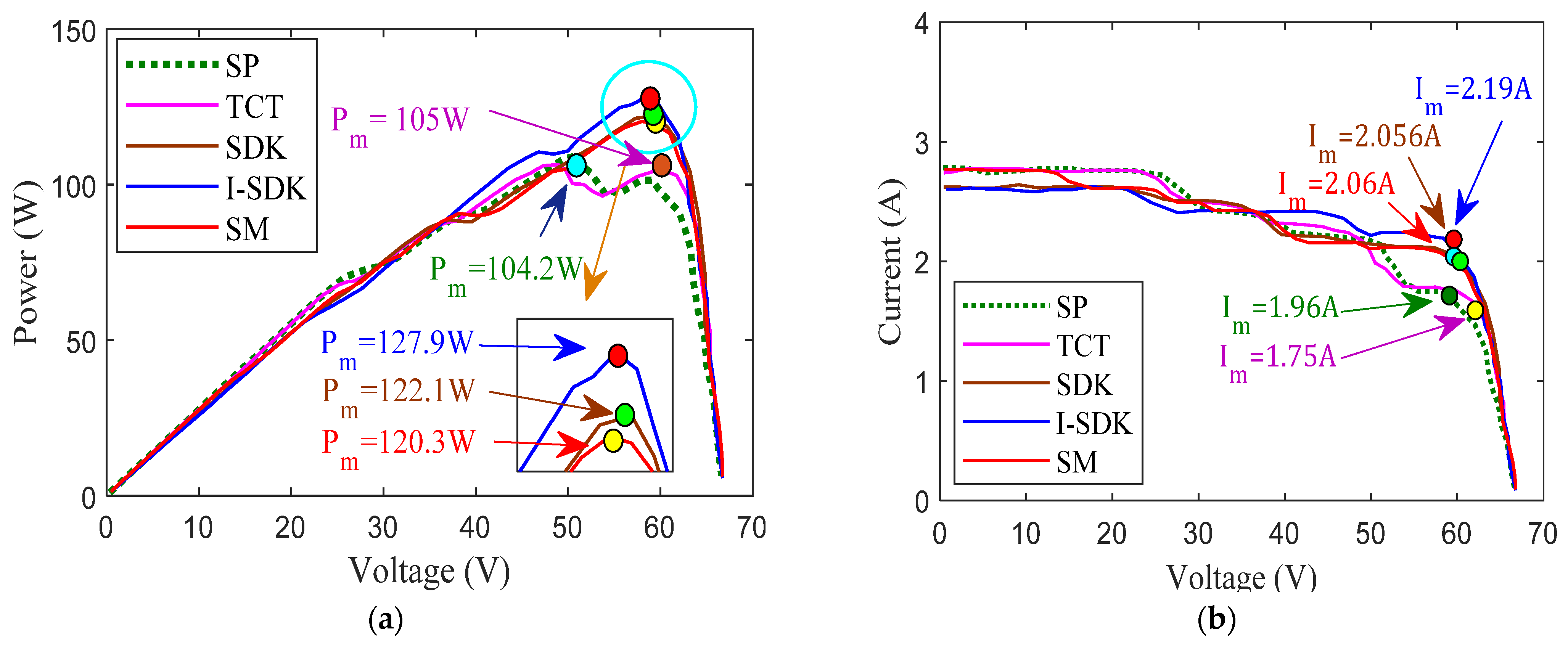
4.9. Comparison of Simulation and Experimental Results under Shading Case-IV
5. Conclusions
- In shading scenario-I, the minimized PL for I-SDK configuration was quite a bit less as 36.7 W compared to SP (71.5 W), TCT (58.3 W), SDK (41 W) and SM (43.9) configurations. Furthermore, the maximum FF was found to be 74.61% for the I-SDK configuration, which is more than the SP (50.13%), TCT (55.45%), SDK (73.30%) and SM (69.24%) configurations, respectively. The power at GMPP of the I-SDK configuration was found to be highest compared to conventional configurations, at 143.5 W
- In shading scenario-II, the PL in the I-SDK configuration was observed to be smaller, at 38.5 W, compared to SP (67 W), TCT (64.9 W), SDK (41.1 W) and SM (43.3 W) configurations. In the I-SDK configuration, the FF also had a maximum value of 76.10%, which is more than other existing PV array configurations.
Author Contributions
Funding
Institutional Review Board Statement
Informed Consent Statement
Data Availability Statement
Conflicts of Interest
Copyright License Disclaimer
References
- Bai, J.; Cao, Y.; Hao, Y.; Zhang, Z.; Liu, S.; Cao, F. Characteristic output of PV systems under partial shading or mismatch conditions. Sol. Energy 2015, 112, 41–54. [Google Scholar] [CrossRef]
- Report Is Available IEA, Renewables 2020, IEA, Paris. Available online: https://www.iea.org/reports/renewables-2020 (accessed on 28 March 2022).
- Fu, X.; Zhou, Y. Collaborative Optimization of PV Greenhouses and Clean Energy Systems in Rural Areas. IEEE Trans. Sustain. Energy 2023, 14, 642–656. [Google Scholar] [CrossRef]
- Chow, T.T. Review on photovoltaic/thermal hybrid solar technology. Appl. Energy 2010, 87, 365–379. [Google Scholar] [CrossRef]
- Fu, X. Statistical machine learning model for capacitor planning considering uncertainties in photovoltaic power. Prot. Control Mod. Power Syst. 2022, 7, 51–63. [Google Scholar] [CrossRef]
- Ibrahim, A.; Othman, M.Y.; Ruslan, M.H.; Mat, S.; Sopian, K. Recent advances in flat plate photovoltaic/thermal (PV/T) solar collectors. Renew. Sustain. Energy Rev. 2011, 15, 352–365. [Google Scholar] [CrossRef]
- Raju, V.B.; Chengaiah, C. A Comprehensive Study on Re-arrangement of Modules Based TCT Configurations of Partial Shaded PV Array with Shade Dispersion Method. Trends Renew. Energy 2020, 6, 37–60. [Google Scholar] [CrossRef]
- Nasiruddin, I.; Khatoon, S.; Jalil, M.F.; Bansal, R.C. Shade diffusion of partial shaded PV array by using odd-even structure. Sol. Energy 2019, 181, 519–529. [Google Scholar] [CrossRef]
- Pachauri, R.K.; Mahela, O.M.P.; Member, S. Impact of Partial Shading on Various PV Array Configurations and Different Modeling Approaches: A Comprehensive Review. IEEE Access 2020, 8, 181375–181403. [Google Scholar] [CrossRef]
- Ul-Haq, A.; Alammari, R.; Iqbal, A.; Jalal, M.; Gul, S. Computation of Power Extraction from Photovoltaic Arrays under Various Fault Conditions. IEEE Access 2020, 8, 47619–47639. [Google Scholar] [CrossRef]
- Pachauri, R.; Singh, R.; Gehlot, A.; Samakaria, R.; Choudhury, S. Experimental analysis to extract maximum power from PV array reconfiguration under partial shading conditions. Eng. Sci. Technol. Int. J. 2019, 22, 109–130. [Google Scholar] [CrossRef]
- Gul, S.; Haq, A.U.; Jalal, M.; Anjum, A.; Khalil, I.U. A unified approach for analysis of faults in different configurations of PV arrays and its impact on power grid. Energies 2019, 13, 156. [Google Scholar] [CrossRef]
- Pachauri, R.; Yadav, A.S.; Chauhan, Y.K.; Sharma, A.; Kumar, V. Shade dispersion-based photovoltaic array configurations for performance enhancement under partial shading conditions. Int. Trans. Electr. Energy Syst. 2018, 28, e2556. [Google Scholar] [CrossRef]
- Sahu, H.S.; Nayak, S.K.; Mishra, S. Maximizing the Power Generation of a Partially Shaded PV Array. IEEE J. Emerg. Sel. Top. Power Electron. 2016, 4, 626–637. [Google Scholar] [CrossRef]
- Pareek, S.; Dahiya, R. Enhanced power generation of partial shaded photovoltaic fields by forecasting the interconnection of modules. Energy 2016, 95, 561–572. [Google Scholar] [CrossRef]
- Samikannu, S.M.; Namani, R.; Subramaniam, S.K. Power enhancement of partially shaded PV arrays through shade dispersion using magic square configuration. J. Renew. Sustain. Energy 2016, 8. [Google Scholar] [CrossRef]
- Yadav, A.S.; Pachauri, R.K.; Chauhan, Y.K. Comprehensive investigation of PV arrays with puzzle shade dispersion for improved performance. Sol. Energy 2016, 129, 256–285. [Google Scholar] [CrossRef]
- Yadav, A.S.; Pachauri, R.K.; Chauhan, Y.K.; Choudhury, S.; Singh, R. Performance enhancement of partially shaded PV array using novel shade dispersion effect on magic-square puzzle configuration. Sol. Energy 2017, 144, 780–797. [Google Scholar] [CrossRef]
- Vijayalekshmy, S.; Bindu, G.R.; Iyer, S.R. A novel Zig-Zag scheme for power enhancement of partially shaded solar arrays. Sol. Energy 2016, 135, 92–102. [Google Scholar] [CrossRef]
- Bana, S.; Saini, R.P. Experimental investigation on power output of different photovoltaic array configurations under uniform and partial shading scenarios. Energy 2017, 127, 438–453. [Google Scholar] [CrossRef]
- Satpathy, P.R.; Sharma, R.; Jena, S. A shade dispersion interconnection scheme for partially shaded modules in a solar PV array network. Energy 2017, 139, 350–365. [Google Scholar] [CrossRef]
- Bosco, M.J.; Mabel, M.C. A novel cross diagonal view configuration of a PV system under partial shading condition. Sol. Energy 2017, 158, 760–773. [Google Scholar] [CrossRef]
- Djilali, N.; Djilali, N. PV array power output maximization under partial shading using new shifted PV array arrangements. Appl. Energy 2017, 187, 326–337. [Google Scholar]
- Pareek, S.; Chaturvedi, N.; Dahiya, R. Optimal interconnections to address partial shading losses in solar photovoltaic arrays. Sol. Energy 2017, 155, 537–551. [Google Scholar] [CrossRef]
- Vengatesh, R.P.; Rajan, S.E. Analysis of PV module connected in different configurations under uniform and non-uniform solar- radiations. Int. J. Green Energy 2016, 13, 1507–1516. [Google Scholar] [CrossRef]
- Malathy, S.; Ramaprabha, R. Reconfiguration strategies to extract maximum power from photovoltaic array under partially shaded conditions. Renew. Sustain. Energy Rev. 2018, 81, 2922–2934. [Google Scholar] [CrossRef]
- Pillai, D.S.; Ram, J.P.; Nihanth, M.S.S.; Rajasekar, N. A simple, sensorless and fixed reconfiguration scheme for maximum power enhancement in PV systems. Energy Convers. Manag. 2018, 172, 402–417. [Google Scholar] [CrossRef]
- Krishna, G.S.; Moger, T. Improved SuDoKu reconfiguration technique for total-cross-tied PV array to enhance maximum power under partial shading conditions. Renew. Sustain. Energy Rev. 2019, 109, 333–348. [Google Scholar] [CrossRef]
- Premkumar, M.; Subramaniam, U.; Babu, T.S.; Elavarasan, R.M.; Mihet-Popa, L. Evaluation of mathematical model to characterize the performance of conventional and hybrid PV array topologies under static and dynamic shading patterns. Energies 2020, 13, 3216. [Google Scholar] [CrossRef]
- Sagar, G.; Pathak, D.; Gaur, P.; Jain, V. A Su-Do-Ku puzzle based shade dispersion for maximum power enhancement of partially shaded hybrid bridge-link-total-cross-tied PV array. Sol. Energy 2020, 204, 161–180. [Google Scholar] [CrossRef]
- Siva, M.; Nihanth, S.; Ram, J.P.; Pillai, D.S.; Ghias, A.M.Y.M. Enhanced power production in PV arrays using a new skyscraper puzzle based one-time recon fi guration procedure under partial shade conditions (PSCs). Sol. Energy 2019, 194, 209–224. [Google Scholar]
- Thanikanti, S.B.; Kumar, P.; Devakirubakaran, S.; Aljafari, B.; Colak, I. A dynamic mismatch loss mitigation algorithm with dual input dual output converter for solar PV systems. Sol. Energy Mater. Sol. Cells 2023, 251, 112163. [Google Scholar] [CrossRef]
- Rani, B.I.; Ilango, G.S.; Nagamani, C. Enhanced Power Generation From PV Array Under Partial Shading Conditions by Shade Dispersion Using Su Do Ku Configuration. IEEE Trans. Sustain. Energy 2013, 4, 594–601. [Google Scholar] [CrossRef]
- Aljafari, B.; Balachandran, P.K.; Samithas, D.; Thanikanti, S.B. Solar photovoltaic converter controller using opposition-based reinforcement learning with butterfly optimization algorithm under partial shading conditions. Environ. Sci. Pollut. Res. 2023, 30, 72617–72640. [Google Scholar] [CrossRef] [PubMed]



























| Parameters | Values | 
|---|---|
| 5 W | |
| 0.52 A | |
| 9.62 V | |
| 11.25 V | |
| 0.55 A | 
| Row | 1 | 2 | 3 | 4 | 5 | 6 | 
|---|---|---|---|---|---|---|
| SP | ||||||
| 4 | 3.8 | 3.8 | ||||
| 16 | ||||||
| TCT | ||||||
| 4 | 3.8 | 3.8 | ||||
| 16 | ||||||
| SDK | ||||||
| I-SDK | ||||||
| SM | ||||||
| 5.0 | 5.38 | 5.59 | 4.78 | 4.38 | ||
| Row | 1 | 2 | 3 | 4 | 5 | 6 | 
|---|---|---|---|---|---|---|
| SP | ||||||
| TCT | ||||||
| SDK | ||||||
| 4.90 | 4.5 | 4.30 | ||||
| I-SDK | ||||||
| SM | ||||||
| 5.0 | ||||||
| Row | 1 | 2 | 3 | 4 | 5 | 6 | 
|---|---|---|---|---|---|---|
| SP | ||||||
| 3.19 | 3.19 | |||||
| TCT | ||||||
| 3.19 | 3.19 | |||||
| SDK | ||||||
| I-SDK | ||||||
| SM | ||||||
| Row | 1 | 2 | 3 | 4 | 5 | 6 | 
|---|---|---|---|---|---|---|
| SP | ||||||
| TCT | ||||||
| SDK | ||||||
| I-SDK | ||||||
| SM | ||||||
| Performance Parameters | Case-I | Case-II | ||||||||
|---|---|---|---|---|---|---|---|---|---|---|
| SP | TCT | SDK | I-SDK | SM | SP | TCT | SDK | I-SDK | SM | |
| 108.7 | 121.3 | 139.9 | 143.5 | 136.3 | 113.2 | 115.9 | 139.1 | 141.7 | 136.9 | |
| 60.35 | 59.82 | 58.82 | 58.81 | 59.73 | 50.15 | 49 | 58.71 | 57.81 | 58.73 | |
| 1.80 | 2.027 | 2.378 | 2.44 | 2.28 | 2.25 | 2.36 | 2.36 | 2.45 | 2.33 | |
| 65.9 | 66.3 | 66.5 | 66.5 | 66.5 | 66.2 | 66.2 | 66.55 | 66.55 | 66.55 | |
| 3.299 | 3.299 | 2.87 | 2.90 | 2.96 | 2.969 | 2.969 | 2.80 | 2.80 | 2.77 | |
| 71.5 | 58.3 | 41 | 36.7 | 43.9 | 67 | 64.9 | 41.1 | 38.5 | 43.3 | |
| 39.6 | 32.35 | 22.75 | 20.36 | 24.36 | 37.18 | 36.01 | 22.80 | 21.36 | 24.02 | |
| 50.13 | 55.45 | 73.30 | 74.61 | 69.24 | 57.76 | 58.97 | 74.64 | 76.10 | 74.21 | |
| PR (%) | 60.32 | 67.31 | 77.63 | 79.63 | 75.63 | 62.81 | 64.31 | 77.19 | 78.63 | 75.97 | 
| w.r.t TCT | - | 11.59 | 28.70 | 32.62 | 25.39 | - | 2.38 | 22.87 | 25.17 | 20.93 | 
| Best topology | I-SDK | I-SDK | ||||||||
| Performance Parameters | Case-III | Case-IV | ||||||||
| SP | TCT | SDK | I-SDK | SM | SP | TCT | SDK | I-SDK | SM | |
| 101.3 | 103.4 | 134.1 | 138.1 | 133.3 | 108.1 | 108.8 | 124.8 | 129.3 | 123.1 | |
| 37.6 | 37.6 | 58.18 | 58.17 | 58.10 | 50.55 | 61.0 | 59.08 | 58.43 | 59.04 | |
| 2.69 | 2.75 | 2.30 | 2.37 | 2.29 | 2.15 | 1.75 | 2.11 | 2.21 | 2.08 | |
| 65.5 | 65.5 | 66.1 | 66.1 | 66.1 | 65.4 | 65.5 | 65.5 | 65.5 | 65.5 | |
| 2.97 | 2097 | 2.63 | 2.63 | 2.85 | 2.77 | 2.77 | 2.77 | 2.60 | 2.77 | |
| 78.9 | 76.8 | 46.1 | 42.1 | 46.9 | 72.1 | 71.4 | 55.4 | 50.9 | 57.1 | |
| 43.78 | 42.61 | 25.58 | 23.36 | 26.02 | 40.01 | 39.62 | 30.74 | 28.24 | 31.68 | |
| 52 | 57.4 | 77.1 | 79.4 | 70.7 | 59.6 | 59.96 | 68.78 | 75.92 | 67.8 | |
| PR (%) | 56.21 | 57.38 | 74.41 | 76.63 | 73.97 | 59.98 | 60.37 | 69.25 | 71.75 | 68.31 | 
| w.r.t TCT | - | 2.07 | 32.37 | 36.32 | 31.58 | - | 0.64 | 15.44 | 19.61 | 13.87 | 
| Best topology | I-SDK | I-SDK | ||||||||
| Performance Parameters | Case-IV | ||||
|---|---|---|---|---|---|
| SP | TCT | SDK | I-SDK | SM | |
| 104.2 | 105 | 122.1 | 127.9 | 120.3 | |
| 52.90 | 59.97 | 59.36 | 58.34 | 58 | |
| 1.96 | 1.75 | 2.05 | 2.19 | 2.06 | |
| 66.1 | 66.2 | 66.3 | 66.3 | 66.1 | |
| 2.8 | 2.8 | 2.62 | 2.61 | 2.62 | |
| 76 | 75.2 | 58.1 | 52.3 | 59.9 | |
| 42.17 | 41.73 | 32.24 | 29.02 | 33.24 | |
| 56.29 | 56.64 | 70.29 | 73.91 | 69.46 | |
| PR (%) | 57.82 | 58.26 | 67.75 | 70.97 | 66.75 | 
| w.r.t TCT | - | 0.767 | 17.17 | 22.74 | 15.45 | 
| Best topology | I-SDK | ||||
| Parameters | Simulink Study | Experimental Study | 
|---|---|---|
| GMPP (W) | 129.3 | 127.9 | 
| FF (%) | 75.92 | 73.91 | 
| PR (%) | 71.75 | 70.97 | 
| PL (W) | 50.9 | 52.3 | 
| Disclaimer/Publisher’s Note: The statements, opinions and data contained in all publications are solely those of the individual author(s) and contributor(s) and not of MDPI and/or the editor(s). MDPI and/or the editor(s) disclaim responsibility for any injury to people or property resulting from any ideas, methods, instructions or products referred to in the content. | 
© 2023 by the authors. Licensee MDPI, Basel, Switzerland. This article is an open access article distributed under the terms and conditions of the Creative Commons Attribution (CC BY) license (https://creativecommons.org/licenses/by/4.0/).
Share and Cite
Aljafari, B.; Pachauri, R.K.; Thanikanti, S.B.; Ayodele, B.V. Innovative Methodologies for Higher Global MPP of Photovoltaic Arrays under PSCs: Experimental Validation. Sustainability 2023, 15, 11852. https://doi.org/10.3390/su151511852
Aljafari B, Pachauri RK, Thanikanti SB, Ayodele BV. Innovative Methodologies for Higher Global MPP of Photovoltaic Arrays under PSCs: Experimental Validation. Sustainability. 2023; 15(15):11852. https://doi.org/10.3390/su151511852
Chicago/Turabian StyleAljafari, Belqasem, Rupendra Kumar Pachauri, Sudhakar Babu Thanikanti, and Bamidele Victor Ayodele. 2023. "Innovative Methodologies for Higher Global MPP of Photovoltaic Arrays under PSCs: Experimental Validation" Sustainability 15, no. 15: 11852. https://doi.org/10.3390/su151511852
APA StyleAljafari, B., Pachauri, R. K., Thanikanti, S. B., & Ayodele, B. V. (2023). Innovative Methodologies for Higher Global MPP of Photovoltaic Arrays under PSCs: Experimental Validation. Sustainability, 15(15), 11852. https://doi.org/10.3390/su151511852
 
        






 
       