Snowmelt Flood Susceptibility Assessment in Kunlun Mountains Based on the Swin Transformer Deep Learning Method
Abstract
1. Introduction
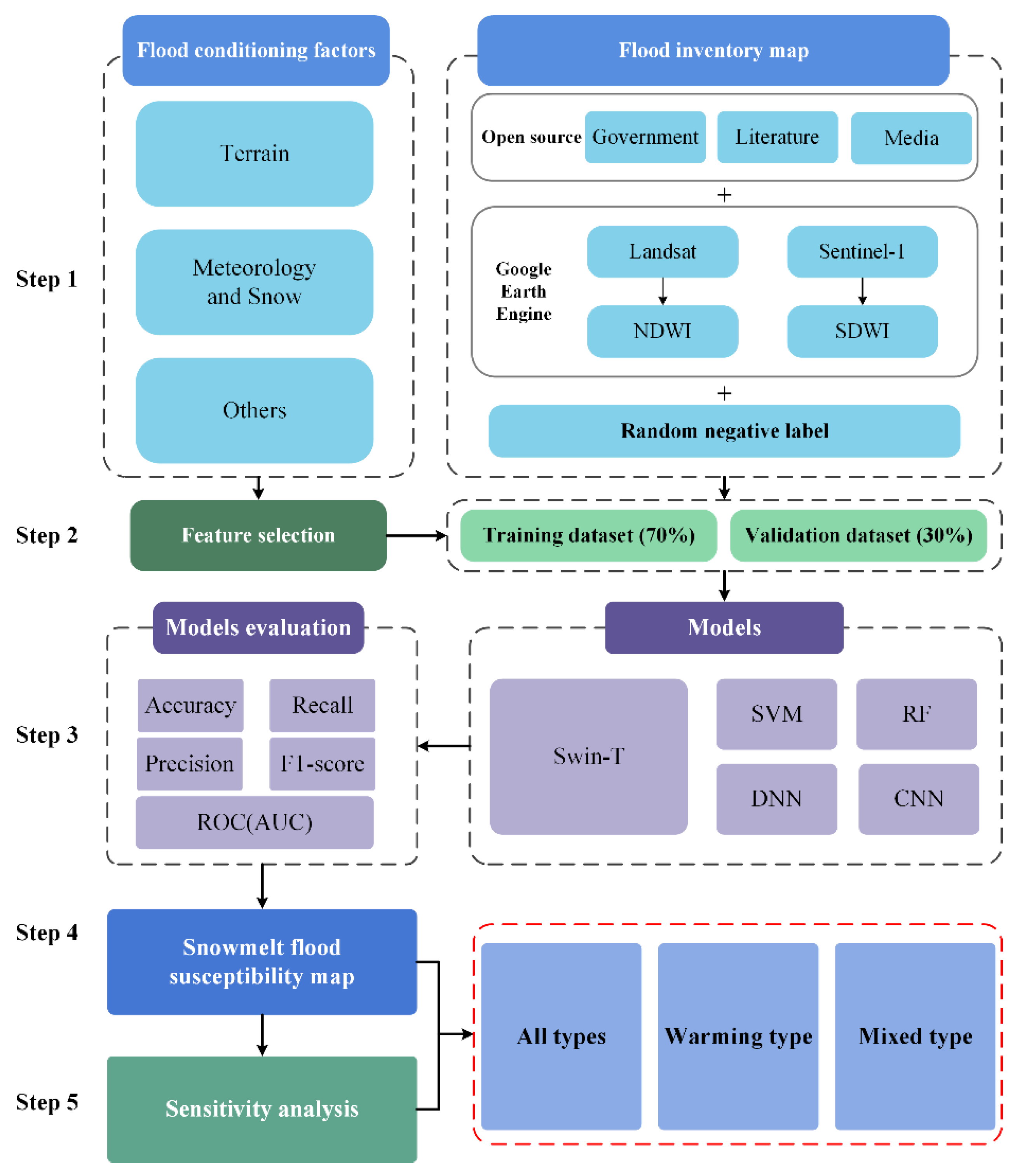
2. Materials and Methods
2.1. Study Area
2.2. Historical Flood Inventory
2.3. Flood Conditioning Factor
2.3.1. Terrain Factors
2.3.2. Meteorological and Snow Factors
2.3.3. Other Factors
2.4. Methodology
2.4.1. Feature Selection
2.4.2. Models
- (1)
- Swin Transformer (Swin-T)
- (2)
- Support vector machine (SVM)
- (3)
- Random Forest (RF)
- (4)
- Deep neural network (DNN)
- (5)
- Convolutional neural network (CNN)
2.4.3. Model Evaluation
2.4.4. Sensitivity Analysis
3. Results
3.1. Feature Selection
3.2. Model Comparison and Validation
3.3. Flood Susceptibility Mapping
3.4. Sensitivity Analysis
4. Discussion
5. Conclusions
- (1)
- The Swin-T-based approach had the most accurate and robust results. It successfully determined the relationship between the conditioning factors and the occurrence of snowmelt flooding.
- (2)
- Elevation and distance to rivers influenced snowmelt flooding in the study area. Rainfall and snow water equivalent were the dominant natural factors for mixed and warming types.
- (3)
- The north-central area of the Kunlun Mountains is highly susceptible to snowmelt floods.
Author Contributions
Funding
Acknowledgments
Conflicts of Interest
References
- Pascaline, W.; Debarati, G.-S.; Denis, M.; CRED; UNISDR. The Human Cost of Weather-related Disasters 1995–2015; CRED: Bengaluru, India; UNISDR: Geneva, Switzerland, 2015; p. 30. [Google Scholar]
- Ahmadisharaf, E.; Tajrishy, M.; Alamdari, N. Integrating flood hazard into site selection of detention basins using spatial multi-criteria decision-making. J. Environ. Plan. Manag. 2016, 59, 1397–1417. [Google Scholar] [CrossRef]
- Wang, H. Study on Three-Dimensional Visualization of Snowmelt Flood. Master’s Thesis, Shihezi University, Shihezi, China, 2016. [Google Scholar]
- Hock, R.; Rees, G.; Williams, M.W.; Ramirez, E. Preface—Contribution from glaciers and snow cover to runoff from mountains in different climates—Special issue. Hydrol. Process. 2006, 20, 2089–2090. [Google Scholar] [CrossRef]
- Zhu, G.; Xiao, C.; Chen, B.; Zhao, Y. Spring snowmelt flood estimate in the upper Heihe River under climate change. Adv. Clim. Chang. Res. 2020, 16, 667–678. [Google Scholar] [CrossRef]
- Manfreda, S.; Samela, C. A digital elevation model based method for a rapid estimation of flood inundation depth. J. Flood Risk Manag. 2019, 12, e12541. [Google Scholar] [CrossRef]
- Shahabi, H.; Shirzadi, A.; Ghaderi, K.; Omidvar, E.; Al-Ansari, N.; Clague, J.J.; Geertsema, M.; Khosravi, K.; Amini, A.; Bahrami, S.; et al. Flood detection and susceptibility mapping using Sentinel-1 remote sensing data and a machine learning approach: Hybrid intelligence of bagging ensemble based on K-nearest neighbor classifier. Remote Sens. 2020, 12, 266. [Google Scholar] [CrossRef]
- Liu, D.; Zhong, S.; Huang, Q. Study on risk assessment framework for snowmelt flood and hydro-network extraction from watersheds. In Geo-Informatics in Resource Management and Sustainable Ecosystem; Communications in Computer and Information Science; Bian, F., Xie, Y., Eds.; Springer: Berlin/Heidelberg, Germany, 2016; Volume 569, pp. 638–651. [Google Scholar]
- Zhou, G.; Cui, M.; Li, Z.; Zhang, S. Dynamic evaluation of the risk of the spring snowmelt flood in Xinjiang. Arid Zone Res. 2021, 38, 950–960. [Google Scholar] [CrossRef]
- Mohammed, A.A.; Kurylyk, B.L.; Cey, E.E.; Hayashi, M. Snowmelt infiltration and macropore flow in frozen soils: Overview, knowledge gaps, and a conceptual framework. Vadose Zone J. 2018, 17, 1–15. [Google Scholar] [CrossRef]
- Li, J.; Liu, S.; Zhang, S.; Chen, R.; Zhao, Q.; Guo, W.; Shangguan, D.; Wang, R.; Zhong, X.; Yin, Z.; et al. Review on snowmelt runoff simulation in mountain regions, Northwest China. J. Glaciol. Geocryol. 2022, 44, 1029–1040. [Google Scholar]
- Steimke, A.L.; Han, B.; Brandt, J.S.; Flores, A.N. Climate change and curtailment: Evaluating water management practices in the context of changing runoff regimes in a snowmelt-dominated basin. Water 2018, 10, 1490. [Google Scholar] [CrossRef]
- Lastrada, E.; Garzon-Roca, J.; Cobos, G.; Torrijo, F.J. A decrease in the regulatory effect of snow-related phenomena in Spanish mountain areas due to climate change. Water 2021, 13, 1550. [Google Scholar] [CrossRef]
- Peker, I.B.; Sorman, A.A. Application of SWAT using snow data and detecting climate change impacts in the mountainous eastern regions of Turkey. Water 2021, 13, 1982. [Google Scholar] [CrossRef]
- Taraky, Y.M.; Liu, Y.B.; McBean, E.; Daggupati, P.; Gharabaghi, B. Flood risk management with transboundary conflict and cooperation dynamics in the Kabul River Basin. Water 2021, 13, 1513. [Google Scholar] [CrossRef]
- Singh, V.; Munoz-Arriola, F. Improvements in sub-catchment fractional snowpack and snowmelt parameterizations and hydrologic modeling for climate change assessments in the Western Himalayas. Hydrology 2021, 8, 179. [Google Scholar] [CrossRef]
- Mateo-Lazaro, J.; Castillo-Mateo, J.; Sanchez-Navarro, J.A.; Fuertes-Rodriguez, V.; Garcia-Gil, A.; Edo-Romero, V. Assessment of the role of snowmelt in a flood event in a gauged catchment. Water 2019, 11, 506. [Google Scholar] [CrossRef]
- Hong, H.; Panahi, M.; Shirzadi, A.; Ma, T.; Liu, J.; Zhu, A.X.; Chen, W.; Kougias, I.; Kazakis, N. Flood susceptibility assessment in Hengfeng area coupling adaptive neuro-fuzzy inference system with genetic algorithm and differential evolution. Sci. Total Environ. 2018, 621, 1124–1141. [Google Scholar] [CrossRef]
- Sarafanov, M.; Borisova, Y.; Maslyaev, M.; Revin, I.; Maximov, G.; Nikitin, N.O. Short-term river flood forecasting using composite models and automated machine learning: The case study of Lena River. Water 2021, 13, 3482. [Google Scholar] [CrossRef]
- Chen, S.H.; Lin, Y.H.; Chang, L.C.; Chang, F.J. The strategy of building a flood forecast model by neuro-fuzzy network. Hydrol. Process. 2006, 20, 1525–1540. [Google Scholar] [CrossRef]
- Zhang, J.; Luo, J.; Wang, R. Combined analysis of the spatiotemporal variations in snowmelt (ice) flood frequency in Xinjiang over 20 years and atmospheric circulation patterns. Arid Zone Res. 2021, 38, 339–350. [Google Scholar] [CrossRef]
- Ma, M.H.; Liu, C.J.; Zhao, G.; Xie, H.J.; Jia, P.F.; Wang, D.C.; Wang, H.X.; Hong, Y. Flash flood risk analysis based on machine learning techniques in the Yunnan Province, China. Remote Sens. 2019, 11, 170. [Google Scholar] [CrossRef]
- Costache, R.; Hong, H.; Quoc Bao, P. Comparative assessment of the flash-flood potential within small mountain catchments using bivariate statistics and their novel hybrid integration with machine learning models. Sci. Total Environ. 2020, 711, 134514. [Google Scholar] [CrossRef]
- Sahana, M.; Rehman, S.; Sajjad, H.; Hong, H. Exploring effectiveness of frequency ratio and support vector machine models in storm surge flood susceptibility assessment: A study of Sundarban Biosphere Reserve, India. Catena 2020, 189, 104450. [Google Scholar] [CrossRef]
- Towfiqul, I.A.R.M.; Swapan, T.; Susanta, M.; Sonali, K.; Uddin, E.K.; Bao, P.Q.; Alban, K.; Thuy, L.N.T. Flood susceptibility modelling using advanced ensemble machine learning models. Geosci. Front. 2021, 12, 101075. [Google Scholar] [CrossRef]
- Choubin, B.; Moradi, E.; Golshan, M.; Adamowski, J.; Sajedi-Hosseini, F.; Mosavi, A. An ensemble prediction of flood susceptibility using multivariate discriminant analysis, classification and regression trees, and support vector machines. Sci. Total Environ. 2019, 651, 2087–2096. [Google Scholar] [CrossRef] [PubMed]
- Zeng, Z.P.; Li, Y.J.; Lan, J.Y.; Hamidi, A.R. Utilizing user-generated content and gis for flood susceptibility modeling in mountainous areas: A case study of Jian City in China. Sustainability 2021, 13, 6929. [Google Scholar] [CrossRef]
- Pham, B.T.; Luu, C.; Dao, D.V.; Phong, T.V.; Nguyen, H.D.; Le, H.V.; von Meding, J.; Prakash, I. Flood risk assessment using deep learning integrated with multi-criteria decision analysis. Knowl.-Based Syst. 2021, 219, 106899. [Google Scholar] [CrossRef]
- Kabir, S.; Patidar, S.; Xia, X.; Liang, Q.; Neal, J.; Pender, G. A deep convolutional neural network model for rapid prediction of fluvial flood inundation. J. Hydrol. 2020, 590, 125481. [Google Scholar] [CrossRef]
- Quang-Thanh, B.; Quoc-Huy, N.; Xuan Linh, N.; Vu Dong, P.; Huu Duy, N.; Van-Manh, P. Verification of novel integrations of swarm intelligence algorithms into deep learning neural network for flood susceptibility mapping. J. Hydrol. 2020, 581, 124379. [Google Scholar] [CrossRef]
- Wang, Y.; Fang, Z.; Hong, H.; Peng, L. Flood susceptibility mapping using convolutional neural network frameworks. J. Hydrol. 2020, 582, 124482. [Google Scholar] [CrossRef]
- Eini, M.; Kaboli, H.S.; Rashidian, M.; Hedayat, H. Hazard and vulnerability in urban flood risk mapping: Machine learning techniques and considering the role of urban districts. Int. J. Disaster Risk Reduct. 2020, 50, 101687. [Google Scholar] [CrossRef]
- Lin, J.Y.; He, P.T.; Yang, L.; He, X.Y.; Lu, S.Y.; Liu, D.Y. Predicting future urban waterlogging-prone areas by coupling the maximum entropy and FLUS model. Sustain. Cities Soc. 2022, 80, 103812. [Google Scholar] [CrossRef]
- Hayashi, Y. The Right Direction Needed to Develop White-Box Deep Learning in Radiology, Pathology, and Ophthalmology: A Short Review. Front. Robot. AI 2019, 6, 24. [Google Scholar] [CrossRef]
- Gudiyangada Nachappa, T.; Meena, S.R. A novel per pixel and object-based ensemble approach for flood susceptibility mapping. Geomat. Nat. Hazards Risk 2020, 11, 2147–2175. [Google Scholar] [CrossRef]
- Zeng, Z.; Wang, J.; Zou, S. Susceptibility assessment of flood disaster in mountain cities based on GIS and logistic regression analysis: A case study of Ji’an City, Jiangxi Province. Resour. Environ. Yangtze Basin 2020, 29, 2090–2100. [Google Scholar] [CrossRef]
- Mosavi, A.; Ozturk, P.; Chau, K.-w. Flood prediction using machine learning models: Literature review. Water 2018, 10, 1536. [Google Scholar] [CrossRef]
- Bui, D.T.; Hoang, N.-D.; Martinez-Alvarez, F.; Phuong-Thao Thi, N.; Pham Viet, H.; Tien Dat, P.; Samui, P.; Costache, R. A novel deep learning neural network approach for predicting flash flood susceptibility: A case study at a high frequency tropical storm area. Sci. Total Environ. 2020, 701, 134413. [Google Scholar] [CrossRef]
- Zhao, G.; Pang, B.; Xu, Z.; Peng, D.; Zuo, D. Urban flood susceptibility assessment based on convolutional neural networks. J. Hydrol. 2020, 590, 125235. [Google Scholar] [CrossRef]
- Liu, Z.; Lin, Y.; Cao, Y.; Hu, H.; Wei, Y.; Zhang, Z.; Lin, S.; Guo, B. Swin transformer: Hierarchical vision transformer using shifted windows. arXiv 2021, arXiv:2103.14030. [Google Scholar] [CrossRef]
- Fang, K.; Ouyang, J.; Hu, B. Swin-HSTPS: Research on target detection algorithms for multi-source high-resolution remote sensing images. Sensors 2021, 21, 8113. [Google Scholar] [CrossRef]
- Xu, Z.; Zhang, W.; Zhang, T.; Yang, Z.; Li, J. Efficient transformer for remote sensing image segmentation. Remote Sens. 2021, 13, 3585. [Google Scholar] [CrossRef]
- Gao, L.; Liu, H.; Yang, M.; Chen, L.; Wan, Y.; Xiao, Z.; Yurong, Q. STransFuse: Fusing swin transformer and convolutional neural network for remote sensing image semantic segmentation. IEEE J. Sel. Top. Appl. Earth Obs. Remote Sens. 2021, 14, 10990–11003. [Google Scholar] [CrossRef]
- Wagenaar, D.; Curran, A.; Balbi, M.; Bhardwaj, A.; Soden, R.; Hartato, E.; Sarica, G.M.; Ruangpan, L.; Molinario, G.; Lallemant, D. Invited perspectives: How machine learning will change flood risk and impact assessment. Nat. Hazards Earth Syst. Sci. 2020, 20, 1149–1161. [Google Scholar] [CrossRef]
- Iqbal, U.; Perez, P.; Li, W.; Barthelemy, J. How computer vision can facilitate flood management: A systematic review. Int. J. Disaster Risk Reduct. 2021, 53, 102030. [Google Scholar] [CrossRef]
- Shang, L.; Huang, Y.; Mao, W. Features of the snow and ice meltwater flood caused by high temperature in the Southern Xinjiang Region during the summer of 2015. J. Glaciol. Geocryol. 2016, 38, 480–487. [Google Scholar]
- Zhang, L.; Hu, L.; Li, S.; Hou, X.; Zheng, Z. Analyses of variation of summer snowline elevation and its influencing factors in the Kunlun Mountains based on RS, 2001–2015. J. Glaciol. Geocryol. 2019, 41, 546–553. [Google Scholar]
- Panahi, M.; Jaafari, A.; Shirzadi, A.; Shahabi, H.; Rahmati, O.; Omidvar, E.; Lee, S.; Dieu Tien, B. Deep learning neural networks for spatially explicit prediction of flash flood probability. Geosci. Front. 2021, 12, 101076. [Google Scholar] [CrossRef]
- Chen, R.; Shen, Y.; Mao, W.; Zhang, S.; Lu, H.; Liu, Y.; Liu, Z.; Fang, S.; Zhang, W.; Chen, C.; et al. Progress and issues on key technologies in forecasting of snowmelt flood disaster in Arid Areas, Northwest China. Adv. Earth Sci. 2021, 36, 233–244. [Google Scholar] [CrossRef]
- DeVries, B.; Huang, C.; Armston, J.; Huang, W.; Jones, J.W.; Lang, M.W. Rapid and robust monitoring of flood events using Sentinel-1 and Landsat data on the Google Earth Engine. Remote Sens. Environ. 2020, 240, 111664. [Google Scholar] [CrossRef]
- Swain, K.C.; Singha, C.; Nayak, L. Flood susceptibility mapping through the GIS-AHP technique using the cloud. Isprs Int. J. Geo-Inf. 2020, 9, 720. [Google Scholar] [CrossRef]
- Mehmood, H.; Conway, C.; Perera, D. Mapping of flood areas using landsat with google earth engine cloud platform. Atmosphere 2021, 12, 866. [Google Scholar] [CrossRef]
- Costache, R.; Popa, M.C.; Dieu Tien, B.; Diaconu, D.C.; Ciobotaru, N.; Minea, G.; Quoc Bao, P. Spatial predicting of flood potential areas using novel hybridizations of fuzzy decision-making, bivariate statistics, and machine learning. J. Hydrol. 2020, 585, 124808. [Google Scholar] [CrossRef]
- Otsu, N. Threshold selection method from gray-level histograms. IEEE Trans. Syst. Man Cybern. 1979, 9, 62–66. [Google Scholar] [CrossRef]
- Mahmoud, S.H.; Gan, T.Y. Multi-criteria approach to develop flood susceptibility maps in arid regions of Middle East. J. Clean. Prod. 2018, 196, 216–229. [Google Scholar] [CrossRef]
- Costache, R.; Hong, H.; Wang, Y. Identification of torrential valleys using GIS and a novel hybrid integration of artificial intelligence, machine learning and bivariate statistics. Catena 2019, 183, 104179. [Google Scholar] [CrossRef]
- Rahmati, O.; Yousefi, S.; Kalantari, Z.; Uuemaa, E.; Teimurian, T.; Keesstra, S.; Tien Dat, P.; Dieu Tien, B. Multi-hazard exposure mapping using machine learning techniques: A case study from Iran. Remote Sens. 2019, 11, 1943. [Google Scholar] [CrossRef]
- Camera, A.S.C.; Bajni, G.; Corno, C.; Raffa, R.; Stevenazzi, S.; Apuani, A. Introducing intense rainfall and snowmelt variables to implement a process-related non-stationary shallow landslide susceptibility analysis. Sci. Total Environ. 2021, 786, 147360. [Google Scholar] [CrossRef]
- Zhang, G. The response of annual runoff to the height change at the zero temperature level in summer over Xinjiang. Acta Geogr. Sin. 2007, 62, 279–290. [Google Scholar] [CrossRef]
- Mhawej, M.; Faour, G.; Fayad, A.; Shaban, A. Towards an enhanced method to map snow cover areas and derive snow-water equivalent in Lebanon. J. Hydrol. 2014, 513, 274–282. [Google Scholar] [CrossRef]
- Zhang, J.; Mao, W.; Wang, J.; Zhang, Y. A New technique of forecast and service of heavy rainfall and snowemlted flood in Weigan River Area. Meteorol. Mon. 2004, 30, 48–51. [Google Scholar] [CrossRef]
- Lu, Z.; Zhihui, L.; Yan, Y. Study of features of snowmelt flood and flood control measures in Xinjiang. Res. Soil Water Conserv. 2007, 14, 216–218. [Google Scholar]
- Liu, Y.; Xinyu, L.; Liancheng, Z.; Yang, L.; Chunrong, J.; Ni, W.; Juan, Z. Quantifying rain, snow and glacier meltwater in river discharge during flood events in the Manas River Basin, China. Nat. Hazards 2021, 108, 1137–1158. [Google Scholar] [CrossRef]
- Li, G.; Wu, Q. Research on data standardization in comprehensive evaluation based on consistent result. Math. Pract. Theory 2011, 41, 72–77. [Google Scholar] [CrossRef]
- Dieu Tien, B.; Pradhan, B.; Nampak, H.; Quang-Thanh, B.; Quynh-An, T.; Quoc-Phi, N. Hybrid artificial intelligence approach based on neural fuzzy inference model and metaheuristic optimization for flood susceptibilitgy modeling in a high-frequency tropical cyclone area using GIS. J. Hydrol. 2016, 540, 317–330. [Google Scholar] [CrossRef]
- Rahmati, O.; Pourghasemi, H.R.; Zeinivand, H. Flood susceptibility mapping using frequency ratio and weights-of-evidence models in the Golastan Province, Iran. Geocarto Int. 2016, 31, 42–70. [Google Scholar] [CrossRef]
- Chu, H.B.; Wu, W.Y.; Wang, Q.J.; Nathan, R.; Wei, J.H. An ANN-based emulation modelling framework for flood inundation modelling: Application, challenges and future directions. Environ. Model. Softw. 2020, 124, 104587. [Google Scholar] [CrossRef]
- Lee, M.-J.; Kang, J.-e.; Jeon, S. Application of frequency ratio model and validation for predictive flooded area susceptibility mapping using GIS. In Proceedings of the 2012 IEEE International Symposium on Geoscience and Remote Sensing Symposium, Munich, Germany, 22–27 July 2012; Volume 2012, pp. 895–898. [Google Scholar] [CrossRef]
- Mojaddadi, H.; Pradhan, B.; Nampak, H.; Ahmad, N.; bin Ghazali, A.H. Ensemble machine-learning-based geospatial approach for flood risk assessment using multi-sensor remote-sensing data and GIS. Geomat. Nat. Hazards Risk 2017, 8, 1080–1102. [Google Scholar] [CrossRef]
- Costache, R.; Zaharia, L. Flash-flood potential assessment and mapping by integrating the weights-of-evidence and frequency ratio statistical methods in GIS environment-case study: Basca Chiojdului River catchment (Romania). J. Earth Syst. Sci. 2017, 126, 59. [Google Scholar] [CrossRef]
- Aalto, R.; Maurice-Bourgoin, L.; Dunne, T.; Montgomery, D.R.; Nittrouer, C.A.; Guyot, J.L. Episodic sediment accumulation on Amazonian flood plains influenced by El Nino/Southern Oscillation. Nature 2003, 425, 493–497. [Google Scholar] [CrossRef]
- Tehrany, M.S.; Pradhan, B.; Mansor, S.; Ahmad, N. Flood susceptibility assessment using GIS-based support vector machine model with different kernel types. Catena 2015, 125, 91–101. [Google Scholar] [CrossRef]
- De Reu, J.; Bourgeois, J.; Bats, M.; Zwertvaegher, A.; Gelorini, V.; De Smedt, P.; Chu, W.; Antrop, M.; De Maeyer, P.; Finke, P.; et al. Application of the topographic position index to heterogeneous landscapes. Geomorphology 2013, 186, 39–49. [Google Scholar] [CrossRef]
- Pamucar, D.; Mihajlovic, M.; Obradovic, R.; Atanaskovic, P. Novel approach to group multi-criteria decision making based on interval rough numbers: Hybrid DEMATEL-ANP-MAIRCA model. Expert Syst. Appl. 2017, 88, 58–80. [Google Scholar] [CrossRef]
- Billi, P. Flash flood sediment transport in a steep sand-bed ephemeral stream. Int. J. Sediment Res. 2011, 26, 193–209. [Google Scholar] [CrossRef]
- Gokceoglu, C.; Sonmez, H.; Nefeslioglu, H.A.; Duman, T.Y.; Can, T. The 17 March 2005 Kuzulu landslide (Sivas, Turkey) and landslide-susceptibility map of its near vicinity. Eng. Geol. 2005, 81, 65–83. [Google Scholar] [CrossRef]
- Shen, Y.; Su, H.; Wang, G.; Mao, W.; Wang, S.; Han, P.; Wang, N.; Li, Z. The responses of glaciers and snow cover to climate change in Xinjiang (I): Hydrological effect. J. Glaciol. Geocryol. 2013, 35, 513–527. [Google Scholar] [CrossRef]
- Duan, Y.; Liu, T.; Meng, F.; Luo, M.; Frankl, A.; De Maeyer, P.; Bao, A.; Kurban, A.; Feng, X. Inclusion of modified snow melting and flood processes in the SWAT model. Water 2018, 10, 1715. [Google Scholar] [CrossRef]
- Moran-Tejeda, E.; Fassnacht, S.R.; Lorenzo-Lacruz, J.; Lopez-Moreno, J.I.; Garcia, C.; Alonso-Gonzalez, E.; Collados-Lara, A.J. Hydro-meteorological characterization of major floods in Spanish mountain rivers. Water 2019, 11, 2641. [Google Scholar] [CrossRef]
- Nasab, M.T.; Chu, X.F. Do sub-daily temperature fluctuations around the freezing temperature alter macro-scale snowmelt simulations? J. Hydrol. 2021, 596, 125683. [Google Scholar] [CrossRef]
- Gulimire, H.; Haimidan, H.; Liu, Q.; Su, L. Dynamic snowmelt process and its relationship with air temperature in a small watershed in the West Tianshan Mountains. Arid Zone Res. 2019, 36, 801–808. [Google Scholar]
- Ntokas, K.F.F.; Odry, J.; Boucher, M.-A.; Garnaud, C. Investigating ANN architectures and training to estimate snow water equivalent from snow depth. Hydrol. Earth Syst. Sci. 2021, 25, 3017–3040. [Google Scholar] [CrossRef]
- Dong, C.; Menzel, L. Recent snow cover changes over central European low mountain ranges. Hydrol. Process. 2020, 34, 321–338. [Google Scholar] [CrossRef]
- Gao, Y.; Xie, H.; Lu, N.; Yao, T.; Liang, T. Toward advanced daily cloud-free snow cover and snow water equivalent products from Terra-Aqua MODIS and Aqua AMSR-E measurements. J. Hydrol. 2010, 385, 23–35. [Google Scholar] [CrossRef]
- Deng, J.; Huang, X.; Ma, X.; Feng, Q.; Liang, T. Downscaling algorithm and verification of AMSR2 snow cover depth products in North Xinjiang. Arid Zone Res. 2016, 33, 1181–1188. [Google Scholar] [CrossRef]
- Kumar, R.; Acharya, P. Flood hazard and risk assessment of 2014 floods in Kashmir Valley: A space-based multisensor approach. Nat. Hazards 2016, 84, 437–464. [Google Scholar] [CrossRef]
- Phuong-Thao Thi, N.; Nhat-Duc, H.; Pradhan, B.; Quang Khanh, N.; Xuan Truong, T.; Quang Minh, N.; Viet Nghia, N.; Samui, P.; Bui, D.T. A novel hybrid swarm optimized multilayer neural network for spatial prediction of flash floods in tropical areas using Sentinel-1 SAR imagery and geospatial data. Sensors 2018, 18, 3704. [Google Scholar] [CrossRef]
- Zhang, K.; Wang, Q.; Chao, L.; Ye, J.; Li, Z.; Yu, Z.; Yang, T.; Ju, Q. Ground observation-based analysis of soil moisture spatiotemporal variability across a humid to semi-humid transitional zone in China. J. Hydrol. 2019, 574, 903–914. [Google Scholar] [CrossRef]
- Sepehri, M.; Malekinezhad, H.; Jahanbakhshi, F.; Ildoromi, A.R.; Chezgi, J.; Ghorbanzadeh, O.; Naghipour, E. Integration of interval rough AHP and fuzzy logic for assessment of flood prone areas at the regional scale. Acta Geophysica 2020, 68, 477–493. [Google Scholar] [CrossRef]
- Tehrany, M.S.; Pradhan, B.; Jebur, M.N. Flood susceptibility mapping using a novel ensemble weights-of-evidence and support vector machine models in GIS. J. Hydrol. 2014, 512, 332–343. [Google Scholar] [CrossRef]
- Benito, G.; Rico, M.; Sanchez-Moya, Y.; Sopena, A.; Thorndycraft, V.R.; Barriendos, M. The impact of late Holocene climatic variability and land use change on the flood hydrology of the Guadalentin River, southeast Spain. Glob. Planet. Chang. 2010, 70, 53–63. [Google Scholar] [CrossRef]
- Karlsson, C.S.J.; Kalantari, Z.; Mortberg, U.; Olofsson, B.; Lyon, S.W. Natural hazard susceptibility assessment for road planning using spatial multi-criteria analysis. Environ. Manag. 2017, 60, 823–851. [Google Scholar] [CrossRef]
- Mirkes, E.M.; Allohibi, J.; Gorban, A. Fractional norms and quasinorms do not help to overcome the curse of dimensionality. Entropy 2020, 22, 1105. [Google Scholar] [CrossRef]
- Khosravi, K.; Binh Thai, P.; Chapi, K.; Shirzadi, A.; Shahabi, H.; Revhaug, I.; Prakash, I.; Dieu Tien, B. A comparative assessment of decision trees algorithms for flash flood susceptibility modeling at Haraz watershed, northern Iran. Sci. Total Environ. 2018, 627, 744–755. [Google Scholar] [CrossRef]
- Wang, Y.; Fang, Z.C.; Hong, H.Y. Comparison of convolutional neural networks for landslide susceptibility mapping in Yanshan County, China. Sci. Total Environ. 2019, 666, 975–993. [Google Scholar] [CrossRef]
- Pang, Z.; Zhu, D.; Chen, D.; Li, L.; Shao, Y. A computer-aided diagnosis system for dynamic contrast-enhanced MR images based on level set segmentation and relieff feature selection. Comput. Math. Methods Med. 2015, 2015, 450531. [Google Scholar] [CrossRef]
- Kavzoglu, T.; Sahin, E.K.; Colkesen, I. Selecting optimal conditioning factors in shallow translational landslide susceptibility mapping using genetic algorithm. Eng. Geol. 2015, 192, 101–112. [Google Scholar] [CrossRef]
- Wang, J.; Zhang, Z.; Luo, L.; Zhu, W.; Chen, J.; Wang, W. SwinGD: A robust grape bunch detection model based on swin transformer in complex vineyard environment. Horticulturae 2021, 7, 492. [Google Scholar] [CrossRef]
- Dosovitskiy, A.; Beyer, L.; Kolesnikov, A.; Weissenborn, D.; Zhai, X.; Unterthiner, T.; Dehghani, M.; Minderer, M.; Heigold, G.; Gelly, S.; et al. An image is worth 16 × 16 words: Transformers for image recognition at scale. arXiv 2020, arXiv:2010.11929. [Google Scholar] [CrossRef]
- Shen, L.; Chen, H.L.; Yu, Z.; Kang, W.C.; Zhang, B.Y.; Li, H.Z.; Yang, B.; Liu, D.Y. Evolving support vector machines using fruit fly optimization for medical data classification. Knowl.-Based Syst. 2016, 96, 61–75. [Google Scholar] [CrossRef]
- Breiman, L. Random forests. Mach. Learn. 2001, 45, 5–32. [Google Scholar] [CrossRef]
- Wang, Z.; Lai, C.; Chen, X.; Yang, B.; Zhao, S.; Bai, X. Flood hazard risk assessment model based on random forest. J. Hydrol. 2015, 527, 1130–1141. [Google Scholar] [CrossRef]
- Zhao, G.; Pang, B.; Xu, Z.; Yue, J.; Tu, T. Mapping flood susceptibility in mountainous areas on a national scale in China. Sci. Total Environ. 2018, 615, 1133–1142. [Google Scholar] [CrossRef]
- Zhang, C.; Sargent, I.; Pan, X.; Li, H.; Gardiner, A.n.; Hare, J.; Atitinson, P.M. An object-based convolutional neural network (OCNN) for urban land use classification. Remote Sens. Environ. 2018, 216, 57–70. [Google Scholar] [CrossRef]
- Khosravi, K.; Panahi, M.; Golkarian, A.; Keesstra, S.D.; Saco, P.M.; Dieu Tien, B.; Lee, S. Convolutional neural network approach for spatial prediction of flood hazard at national scale of Iran. J. Hydrol. 2020, 591, 125552. [Google Scholar] [CrossRef]
- Song, Q.; Zhang, C.; Chen, Y.; Wang, X.; Yang, X. Road segmentation using full convolutional neural networks with conditional random fields. J. Tsinghua Univ. Sci. Technol. 2018, 58, 725–731. [Google Scholar] [CrossRef]
- Akiba, T.; Sano, S.; Yanase, T.; Ohta, T.; Koyama, M.; Assoc Comp, M. Optuna: A next-generation hyperparameter optimization framework. In Proceedings of the 25th ACM SIGKDD International Conference on Knowledge Discovery & Data Mining (KDD), Anchorage, AK, USA, 4–8 August 2019; pp. 2623–2631. [Google Scholar]
- Namdar, K.; Haider, M.A.; Khalvati, F. A modified AUC for training convolutional neural networks: Taking confidence into account. Front. Artif. Intell. 2021, 4, 582928. [Google Scholar] [CrossRef] [PubMed]
- Costache, R.; Arabameri, A.; Elkhrachy, I.; Ghorbanzadeh, O.; Quoc Bao, P. Detection of areas prone to flood risk using state-of-the-art machine learning models. Geomat. Nat. Hazards Risk 2021, 12, 1488–1507. [Google Scholar] [CrossRef]
- Xing, Y.; Shao, D.; Yang, Y.F.; Ma, X.Y.; Zhang, S.S. Influence and interactions of input factors in urban flood inundation modeling: An examination with variance-based global sensitivity analysis. J. Hydrol. 2021, 600, 126524. [Google Scholar] [CrossRef]
- Jung, K.; Ouarda, T.; Marpu, P.R. On the value of river network information in regional frequency analysis. J. Hydrometeorol. 2021, 22, 201–216. [Google Scholar] [CrossRef]
- Bandos, A.I.; Guo, B.; Gur, D. Jackknife variance of the partial area under the empirical receiver operating characteristic curve. Stat. Methods Med. Res. 2017, 26, 528–541. [Google Scholar] [CrossRef]
- Park, N.W. Using maximum entropy modeling for landslide susceptibility mapping with multiple geoenvironmental data sets. Environ. Earth Sci. 2015, 73, 937–949. [Google Scholar] [CrossRef]
- Wang, Y.; Cao, Y.H.; Wang, S.H.; Su, H.T. Clutter suppression and ground moving target imaging approach for hypersonic vehicle borne multichannel radar based on two-step focusing method. Digit. Signal Process. 2019, 85, 62–76. [Google Scholar] [CrossRef]
- Hong, H.Y.; Shahabi, H.; Shirzadi, A.; Chen, W.; Chapi, K.; Bin Ahmad, B.; Roodposhti, M.S.; Hesar, A.Y.; Tian, Y.Y.; Bui, D.T. Landslide susceptibility assessment at the Wuning area, China: A comparison between multi-criteria decision making, bivariate statistical and machine learning methods. Nat. Hazards 2019, 96, 173–212. [Google Scholar] [CrossRef]
- Wu, Y.L.; Ke, Y.T.; Chen, Z.; Liang, S.Y.; Zhao, H.L.; Hong, H.Y. Application of alternating decision tree with AdaBoost and bagging ensembles for landslide susceptibility mapping. Catena 2020, 187, 104396. [Google Scholar] [CrossRef]
- Ma, M.; Zhao, G.; He, B.; Li, Q.; Dong, H.; Wang, S.; Wang, Z. XGBoost-based method for flash flood risk assessment. J. Hydrol. 2021, 598, 126382. [Google Scholar] [CrossRef]
- Arabameri, A.; Nalivan, O.A.; Saha, S.; Roy, J.; Pradhan, B.; Tiefenbacher, J.P.; Ngo, P.T.T. Novel Ensemble Approaches of Machine Learning Techniques in Modeling the Gully Erosion Susceptibility. Remote Sens. 2020, 12, 1890. [Google Scholar] [CrossRef]
- Pham, Q.B.; Mukherjee, K.; Norouzi, A.; Linh, N.T.T.; Janizadeh, S.; Ahmadi, K.; Cerda, A.; Doan, T.N.C.; Anh, D.T. Head-cut gully erosion susceptibility modelling based on ensemble Random Forest with oblique decision trees in Fareghan watershed, Iran. Geomat. Nat. Hazards Risk 2020, 11, 2385–2410. [Google Scholar] [CrossRef]
- Saha, S.; Sarkar, R.; Thapa, G.; Roy, J. Modeling gully erosion susceptibility in Phuentsholing, Bhutan using deep learning and basic machine learning algorithms. Environ. Earth Sci. 2021, 80, 295. [Google Scholar] [CrossRef]
- Sun, R.; Gao, G.; Gong, Z.; Wu, J. A review of risk analysis methods for natural disasters. Nat. Hazards 2020, 100, 571–593. [Google Scholar] [CrossRef]
- Al-Abadi, A.M.; Pradhan, B. In flood susceptibility assessment, is it scientifically correct to represent flood events as a point vector format and create flood inventory map? J. Hydrol. 2020, 590, 125475. [Google Scholar] [CrossRef]
- Kimura, N.; Yoshinaga, I.; Sekijima, K.; Azechi, I.; Baba, D. Convolutional neural network coupled with a transfer-learning approach for time-series flood predictions. Water 2020, 12, 96. [Google Scholar] [CrossRef]
- Mirzaei, S.; Vafakhah, M.; Pradhan, B.; Alavi, S.J. Flood susceptibility assessment using extreme gradient boosting (EGB), Iran. Earth Sci. Inform. 2021, 14, 51–67. [Google Scholar] [CrossRef]
- Zhou, T.; Liu, Z.Y.; Jin, J.L.; Hu, H.X. Assessing the impacts of univariate and bivariate flood frequency approaches to flood risk accounting for reservoir operation. Water 2019, 11, 475. [Google Scholar] [CrossRef]
- Guo, Y.D.; Song, C.C. Investigation into effects of warmer conditions on seasonal runoff and dissolved carbon fluxes in permafrost catchments in northeast China. Environ. Sci. Process. Impact. 2021, 23, 890–902. [Google Scholar] [CrossRef] [PubMed]











| Factor Type | Factor Name | Source of Data | Scale/Resolution | Time |
|---|---|---|---|---|
| Terrain | Aspect | ASTER GDEM Version 3 | 30 m | 2000 |
| Convergence index (CI) | ||||
| Curvature | ||||
| Distance to rivers | ||||
| Elevation | ||||
| Slope | ||||
| Stream power index (SPI) | ||||
| Sediment transport index (STI) | ||||
| Topographic position index (TPI) | ||||
| Topographic ruggedness index (TRI) | ||||
| Terrain wetness index (TWI) | ||||
| Meteorology and Snow | Maximum temperature (MT) | Loess Plateau Subcenter, National Earth System Science Data Center, National | 1 km | 1999–2020 |
| Rainfall | Science & Technology Infrastructure of China | 1999–2020 | ||
| Snow water equivalent (SWE) | AMSR-E/AMSR-2 product and MODIS snow cover | 500 m | 2002–2020 | |
| Others | Hydrological soil group (HSG) | National Cryosphere Desert Data Center, China | 1:1,000,000 | 2012 |
| Lithology | Geological map of Xinjiang Uygur Autonomous Region | 1:5,000,000 | 2002 | |
| Land use | Resource and Environment Science and Data Center, China | 1 km | 2020 | |
| Normalized difference vegetation index (NDVI) | MODIS Vegetation Indices Version 6 | 250 m | 2002–2020 |
| Model Name | Description of Parameters | Determination Framework |
|---|---|---|
| SVM | Regularization parameter-5.5, kernel-radial basis function, gamma-0.4, seed-0, number of fold-10, batch size-64, epoch of training-100, loss function-cross entropy | Scikit-learn Optuna |
| RF | Base classifier-decision tree, max depth-4, number of trees-41, max leaf nodes-3, calc out of bag-TRUE, seed-0, number of fold-10, batch size-64, epoch of training-100, loss function-cross entropy | Scikit-learn Optuna |
| DNN | Hidden layer-3, learn rate = 1.0 × 10−4, optimizer-Adam, dropout-0.5, seed-0, batch size-64, epoch of training-100, loss function-cross entropy | Pytorch Optuna |
| CNN | Convolutional layer-13, learn rate = 1.0 × 10−5, optimizer-Adam, dropout-0.5, seed-0, batch size-64, epoch of training-100, loss function-cross entropy | Pytorch Optuna |
| Swin-T | Number of Swin-T block-24, learn rate = 1.0 × 10−6, embedding = True, optimizer-Adam, seed-0, batch size-64, epoch of training-100, loss function-cross entropy | Pytorch Optuna |
| Parameter | VIF Value | Parameter | VIF Value |
|---|---|---|---|
| Elevation | 7.1593 | SWE | 2.2753 |
| Curvature | 3.8400 | Lithology | 2.2287 |
| Slope | 3.6333 | Land-use | 1.7398 |
| TPI | 3.5751 | TWI | 1.6934 |
| TRI | 3.2373 | Distance to rivers | 1.6481 |
| SPI | 2.8217 | CI | 1.5456 |
| STI | 2.7965 | HSG | 1.3746 |
| MT | 2.5249 | Rainfall | 1.3693 |
| NDVI | 2.4173 | Aspect | 1.0056 |
| Model | Training Set | Validation Set | ||||||
|---|---|---|---|---|---|---|---|---|
| A (%) | P (%) | R (%) | F (%) | A (%) | P (%) | R (%) | F (%) | |
| Swin-T | 99.55 | 99.10 | 100.00 | 99.55 | 96.07 | 95.47 | 96.64 | 96.05 |
| CNN | 96.83 | 94.70 | 98.92 | 96.76 | 95.62 | 93.66 | 97.48 | 95.53 |
| DNN | 96.64 | 94.32 | 98.92 | 96.57 | 94.86 | 92.15 | 97.44 | 94.72 |
| RF | 93.94 | 99.27 | 87.40 | 92.96 | 91.40 | 96.55 | 85.63 | 90.06 |
| SVM | 88.11 | 90.68 | 85.09 | 87.80 | 84.01 | 84.00 | 83.49 | 83.74 |
| Snowmelt Flood | Very Low | Low | Moderate | High | Very High |
|---|---|---|---|---|---|
| All Types | 0.90 | 0.73 | 2.59 | 2.90 | 92.88 |
| Mixed Type | 0.08 | 0.61 | 6.21 | 9.72 | 83.38 |
| Warming Type | 0.72 | 0.95 | 6.05 | 9.27 | 83.01 |
Publisher’s Note: MDPI stays neutral with regard to jurisdictional claims in published maps and institutional affiliations. |
© 2022 by the authors. Licensee MDPI, Basel, Switzerland. This article is an open access article distributed under the terms and conditions of the Creative Commons Attribution (CC BY) license (https://creativecommons.org/licenses/by/4.0/).
Share and Cite
Yang, R.; Zheng, G.; Hu, P.; Liu, Y.; Xu, W.; Bao, A. Snowmelt Flood Susceptibility Assessment in Kunlun Mountains Based on the Swin Transformer Deep Learning Method. Remote Sens. 2022, 14, 6360. https://doi.org/10.3390/rs14246360
Yang R, Zheng G, Hu P, Liu Y, Xu W, Bao A. Snowmelt Flood Susceptibility Assessment in Kunlun Mountains Based on the Swin Transformer Deep Learning Method. Remote Sensing. 2022; 14(24):6360. https://doi.org/10.3390/rs14246360
Chicago/Turabian StyleYang, Ruibiao, Guoxiong Zheng, Ping Hu, Ying Liu, Wenqiang Xu, and Anming Bao. 2022. "Snowmelt Flood Susceptibility Assessment in Kunlun Mountains Based on the Swin Transformer Deep Learning Method" Remote Sensing 14, no. 24: 6360. https://doi.org/10.3390/rs14246360
APA StyleYang, R., Zheng, G., Hu, P., Liu, Y., Xu, W., & Bao, A. (2022). Snowmelt Flood Susceptibility Assessment in Kunlun Mountains Based on the Swin Transformer Deep Learning Method. Remote Sensing, 14(24), 6360. https://doi.org/10.3390/rs14246360

