Investigation on SMT Product Defect Recognition Based on Multi-Source and Multi-Dimensional Data Reconstruction
Abstract
:1. Introduction
- (1)
- Feature interaction is adopted to mine for higher-order data between features. Then, the data are transformed into high-dimensional grey-image data after the RF-based feature selection method is applied to enhance the information between features;
- (2)
- A CNN is adopted for defect recognition. The CNN can effectively extract and classify the high-dimensional grey-image data obtained from the feature reconstruction.
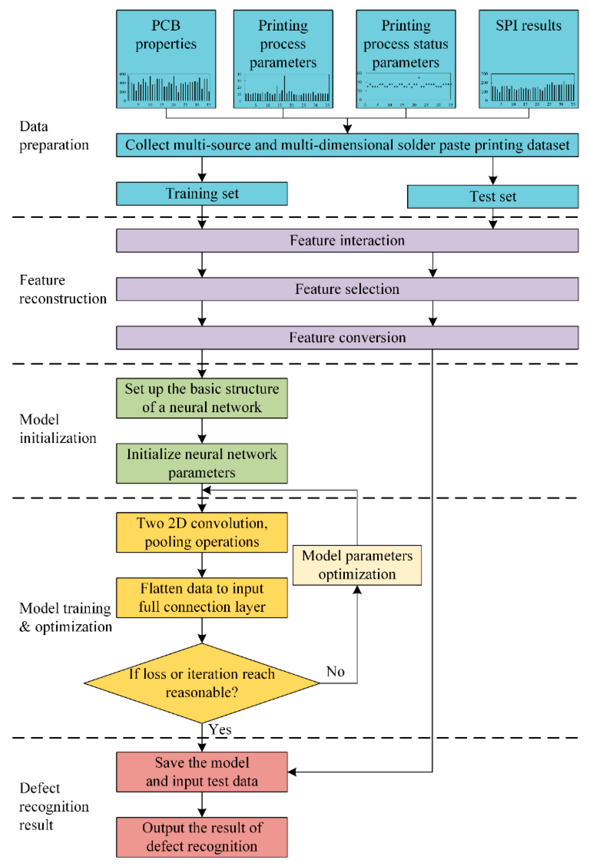
2. Proposed Method
2.1. Feature Reconstruction
2.1.1. Feature Interaction
2.1.2. Feature Selection
2.1.3. Feature Conversion
2.2. Defect Recognition Model Based on the CNN
2.3. The Proposed Defect Recognition Method
3. Experiment
3.1. Dataset Description
3.2. Experimental Protocols
4. Results and Discussion
4.1. Results of CNN-Based Defect Recognition
4.2. Method Comparison and Evaluation Index
- (1)
- CNN without feature reconstruction (FR): The same training set was utilized for the CNN with the same structure without feature reconstruction. The learning rate and the batch size were 0.01 and 64, respectively, which are also the values that were used for the proposed CNN. Then, the trained model was directly applied to the test set.
- (2)
- DNN: The architecture of the standard DNN is 169-128-64-32-9. The learning rate was 0.001, and the batch size was 64.
- (3)
- DBN: The architecture of the standard DBN is 169-128-64-32-9. The learning rate and the batch size were 0.01 and 64, respectively.
- (4)
- SAE: The architecture of the standard SAE is 169-128-64-32-9. The learning rate and the batch size were 0.01 and 64, respectively.
- (5)
- SVM: The RBF kernel was applied. The penalty factor and the radius of the kernel function were 0.1 and 0.5, respectively.
5. Conclusions
- (1)
- Features correlated to defects were enhanced by feature reconstruction using feature interaction, feature selection, and feature conversion. Compared with the CNN without feature reconstruction, the performance metric of recognition accuracy was improved by 14.80%.
- (2)
- Results from the experiment show that the accuracy of the proposed defect recognition model with feature reconstruction is 96.97% and the standard deviation is 1.43. Compared with four other methods, the proposed defect recognition model has higher accuracy and better stability.
Author Contributions
Funding
Institutional Review Board Statement
Informed Consent Statement
Data Availability Statement
Conflicts of Interest
References
- Hou, J.; Xia, K.; Yang, F. Strip Steel Surface Defects Recognition Based on SOCP Optimized Multiple Kernel RVM. Math. Probl. Eng. 2018, 2018, 9298017. [Google Scholar]
- Cui, D.; Xia, K. Dimension Reduction and Defect Recognition of Strip Surface Defects Based on Intelligent Information Processing. Arabian J. Sci. Eng. 2018, 43, 6729–6736. [Google Scholar] [CrossRef]
- Li, X.; Zhang, J. Defect Recognition of Cold Rolled Plate Shape Based on RBF-BP Neural Network. In Proceedings of the 10th World Congress on Intelligent Control and Automation (WCICA), Beijing, China, 6–8 July 2012; pp. 496–500. [Google Scholar]
- Wang, Z.-S. Research on Image Detection and Recognition for Defects on the Surface of the Steel Plate Based on Magnetic Flux Leakage Signals. In Proceedings of the 29th Chinese Control and Decision Conference (CCDC), Chongqing, China, 28–30 May 2017; pp. 6139–6144. [Google Scholar]
- Yi, L.; Li, G.; Jiang, M. An End-to-End Steel Strip Surface Defects Recognition System Based on Convolutional Neural Networks. Steel Res. Int. 2017, 88, 176–187. [Google Scholar] [CrossRef]
- Guan, S.; Lei, M.; Lu, H. A Steel Surface Defect Recognition Algorithm Based on Improved Deep Learning Network Model Using Feature Visualization and Quality Evaluation. IEEE Access 2020, 8, 49885–49895. [Google Scholar] [CrossRef]
- Cai, N.; Lin, J.; Ye, Q.; Wang, H.; Weng, S.; Ling, B.W.K. A New IC Solder Joint Inspection Method for an Automatic Optical Inspection System Based on an Improved Visual Background Extraction Algorithm. IEEE Trans. Compon. Packag. Manuf. Technol. 2016, 6, 161–172. [Google Scholar]
- Zhao, X.; Cue, L. Defect pattern recognition on Nano/Micro integrated circuits wafer. In Proceeding of the 3rd IEEE International Conference on Nano/Micro Engineered and Molecular Systems, Sanya, China, 6–9 January 2008; pp. 519–523. [Google Scholar]
- Yuan, T.; Kuo, W. A model-based clustering approach to the recognition of the spatial defect patterns produced during semiconductor fabrication. IIE Trans. 2007, 40, 93–101. [Google Scholar] [CrossRef]
- Chen, N.; Men, X.; Hua CWang, X.; Han, X.; Chen, H. Research on Edge Defects Image Recognition Technology Based on Artificial Neural Network. In Proceedings of the 13th IEEE Conference on Industrial Electronics and Applications, Wuhan, China, 31 May–2 June 2018; pp. 1929–1933. [Google Scholar]
- Protopapadakis, E.; Voulodimos, A.; Doulamis, A.; Doulamis, N.; Stathaki, T. Automatic crack detection for tunnel inspection using deep learning and heuristic image post-processing. Appl. Intell. 2019, 49, 2793–2806. [Google Scholar] [CrossRef]
- Tripicchio, P.; Camacho-Gonzalez, G.; D’Avella, S. Welding defect detection: Coping with artifacts in the production line. Int. J. Adv. Manuf. Technol. 2020, 111, 1659–1669. [Google Scholar] [CrossRef]
- Zhang, H.; Yu, X. Research on oil and gas pipeline defect recognition based on IPSO for RBF neural network. Sustain. Comput.-Infor. 2018, 20, 203–209. [Google Scholar] [CrossRef]
- Ye, D.; Hong, G.S.; Zhang, Y.; Zhu, K.; Fuh, J.Y.H. Defect detection in selective laser melting technology by acoustic signals with deep belief networks. Int. J. Adv. Manuf. Technol. 2018, 96, 2791–2801. [Google Scholar] [CrossRef]
- Dou, J.; Xu, C.; Jiao, S.; Li, B.; Zhang, J.; Xu, X. An unsupervised online monitoring method for tool wear using a sparse auto-encoder. Int. J. Adv. Manuf. Technol. 2020, 106, 2493–2507. [Google Scholar] [CrossRef]
- Song, J.-D.; Kim, Y.-G.; Park, T.-H. SMT defect classification by feature extraction region optimization and machine learning. Int. J. Adv. Manuf. Technol. 2019, 101, 1303–1313. [Google Scholar] [CrossRef]
- Ko, K.W.; Cho, H.S. Solder joints inspection using a neural network and fuzzy rule-based classification method. IEEE Trans. Electron. Packag. Manuf. 2000, 23, 93–103. [Google Scholar]
- Park, J.-M.; Yoo, Y.-H.; Kim, U.-H.; Lee, D.; Kim, J.H. D3PointNet: Dual-Level Defect Detection PointNet for Solder Paste Printer in Surface Mount Technology. IEEE Access 2020, 8, 140310–140322. [Google Scholar] [CrossRef]
- Cai, N.; Cen, G.; Wu, J.; Li, F.; Wang, H.; Chen, X. SMT Solder Joint Inspection via a Novel Cascaded Convolutional Neural Network. IEEE Trans. Compon. Packag. Manuf. Technol. 2018, 8, 670–677. [Google Scholar] [CrossRef]
- Park, J.-Y.; Hwang, Y.; Lee, D.; Kim, J.H. MarsNet: Multi-Label Classification Network for Images of Various Sizes. IEEE Access 2020, 8, 21832–21846. [Google Scholar] [CrossRef]
- Jakulin, A. Machine Learning Based on Attribute Interactions. Ph.D. Thesis, Faculty of Computer and Information Science, University of Ljubljana, Ljubljana, Slovenia, 2005; pp. 56–68. [Google Scholar]
- Breiman, L. Random Forests. Mach. Learn. 2001, 45, 5–32. [Google Scholar] [CrossRef] [Green Version]
- Lecun, Y.; Bottou, L.; Bengio, Y.; Haffner, P. Gradient-based learning applied to document recognition. Proc. IEEE 1998, 86, 2278–2324. [Google Scholar] [CrossRef] [Green Version]
- Diederik, K.; Jimmy, B.; Adam, A. Method for Stochastic Optimization. In Proceedings of the 3rd International Conference for Learing Representations, San Diego, CA, USA, 7–9 May 2015. [Google Scholar]
- Bergstra, J.; Bengio, Y. Random search for hyper-parameter optimization. J. Mach. Learn Res. 2012, 13, 281–305. [Google Scholar]









| Type | Parameter | Abbreviation | Unit | Meaning | Sample | 
|---|---|---|---|---|---|
| PCB properties | PCB Length | L | mm | Length of the PCB. |  | 
| PCB Width | W | mm | Width of the PCB. |  | |
| PCB Height | H | mm | Height of the PCB. |  | |
| Printing process parameters | Squeegee Speed | SS | mm/s | Movement speed of the squeegee during printing. |  | 
| Squeegee Pressure | SP | kg | Pressure exerted by the squeegee during printing. |  | |
| Cleaning Speed | CS | mm/s | Stencil wiping speed during cleaning. |  | |
| Work Separation Speed | WSS | mm/s | Separation speed of the worktable and the stencil while the worktable is used as a platform to support the PCB, and the PCB and the stencil are separated at the end of the printing process. |  | |
| Work Separation Distance | WSD | mm | Separation distance of the worktable and the stencil. |  | |
| Worktable Printing Height Offset | WPHO | mm | For different stencil thicknesses, the workbench needs different separation distances to ensure that the solder paste on the PCB is completely released from the stencil. |  | |
| Squeegee Separation Speed | SSS | mm/s | Separation speed of the squeegee and the stencil. |  | |
| Squeegee Separation Distance | SSD | mm | Separation distance of the squeegee and the stencil. |  | |
| Printing process status parameters | Average Pressure | AP | kg | Average squeegee pressure. |  | 
| Minimum Pressure | MinP | kg | Minimum squeegee pressure. |  | |
| Maximum Pressure | MaxP | kg | Maximum squeegee pressure. |  | |
| Cleaning Supply Time | CST | s | The time taken to clean the stencil. |  | |
| Automatic Cleaning | AC | s | Different cleaning speeds will produce different cleaning effects on the stencil. |  | |
| Automatic Cleaning Count | ACC | \ | Different automatic cleaning count settings will produce different cleaning effects on the stencil. |  | |
| SPI results | Solder Paste Volume | SPV | \ | Ratio of the measured value of solder paste volume to the theoretical value. |  | 
| Solder Paste Area | SPA | \ | Ratio of the measured value of solder paste area to the theoretical value. |  | |
| Solder Paste Height | SPH | \ | Ratio of the measured value of solder paste height to the theoretical value. |  | 
| Defect Type | Abbreviation | Label | Number of Training Samples | Number of Test Samples | 
|---|---|---|---|---|
| Large Volume | Vol+ | 0 | 1389 | 596 | 
| Small Volume | Vol− | 1 | 543 | 232 | 
| Large Area | Area+ | 2 | 531 | 228 | 
| No Solder | NS | 3 | 634 | 271 | 
| Small Area | Area− | 4 | 2561 | 1098 | 
| X Positive Offset | X+ | 5 | 5663 | 2427 | 
| Y Positive Offset | Y+ | 6 | 818 | 350 | 
| Y Negative Offset | Y− | 7 | 3871 | 1659 | 
| High Height | H+ | 8 | 9019 | 3866 | 
| Models | Weighted Average Recognition Accuracy (%) | 
|---|---|
| CNN with FR | 96.97 | 
| CNN without FR | 82.17 | 
| DNN | 91.08 | 
| DBN | 89.88 | 
| SAE | 91.66 | 
| SVM | 74.84 | 
| Publisher’s Note: MDPI stays neutral with regard to jurisdictional claims in published maps and institutional affiliations. | 
© 2022 by the authors. Licensee MDPI, Basel, Switzerland. This article is an open access article distributed under the terms and conditions of the Creative Commons Attribution (CC BY) license (https://creativecommons.org/licenses/by/4.0/).
Share and Cite
Chang, J.; Qiao, Z.; Wang, Q.; Kong, X.; Yuan, Y. Investigation on SMT Product Defect Recognition Based on Multi-Source and Multi-Dimensional Data Reconstruction. Micromachines 2022, 13, 860. https://doi.org/10.3390/mi13060860
Chang J, Qiao Z, Wang Q, Kong X, Yuan Y. Investigation on SMT Product Defect Recognition Based on Multi-Source and Multi-Dimensional Data Reconstruction. Micromachines. 2022; 13(6):860. https://doi.org/10.3390/mi13060860
Chicago/Turabian StyleChang, Jiantao, Zixuan Qiao, Qibin Wang, Xianguang Kong, and Yunsong Yuan. 2022. "Investigation on SMT Product Defect Recognition Based on Multi-Source and Multi-Dimensional Data Reconstruction" Micromachines 13, no. 6: 860. https://doi.org/10.3390/mi13060860
APA StyleChang, J., Qiao, Z., Wang, Q., Kong, X., & Yuan, Y. (2022). Investigation on SMT Product Defect Recognition Based on Multi-Source and Multi-Dimensional Data Reconstruction. Micromachines, 13(6), 860. https://doi.org/10.3390/mi13060860
 
         
                                                





 
       