Size-Exclusion Chromatography of Macromolecules: A Brief Tutorial Overview on Fundamentals with Computational Tools for Data Analysis and Determination of Structural Information
Abstract
1. Introduction
2. Fundamentals
2.1. SEC Separation and Primary Calibration Modes
2.2. Solution Properties
3. Multiple Detection in Size Exclusion
3.1. Analysis of Data from Concentration Detectors
3.2. Analysis of Data from Light-Scattering Detectors
4. Analysis of SEC Data
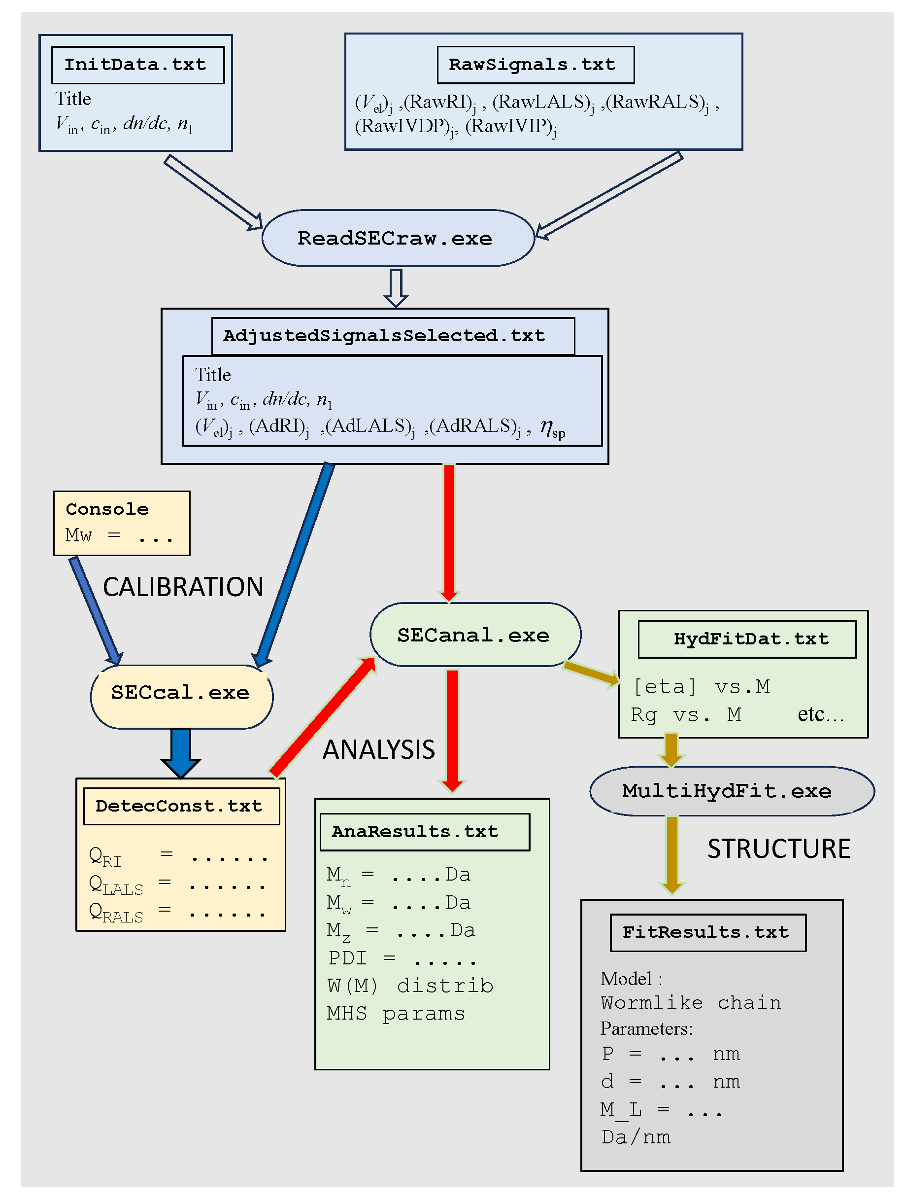
4.1. Analytical Tools: ReadSECRaw, SECcal and SECanal
4.1.1. ReadSECRaw 1.0
4.1.2. SECcal 1.0
4.1.3. SECanal 1.0
4.1.4. Workflow
5. Experimental Results
5.1. Instrumentation and Materials
5.2. Calibration with Pullulan Standard
5.3. Monodisperse and Paucidisperse Samples
5.4. A Polydisperse Sample: 2-Hydroxyethyl Cellulose
6. Structural Determination
7. Conclusions
8. Computer Programs
Author Contributions
Funding
Institutional Review Board Statement
Data Availability Statement
Conflicts of Interest
References
- Sun, S.F. Physical Chemistry of Macromolecules, 2nd ed.; John Wiley and Sons: Hoboken, NJ, USA, 2004. [Google Scholar]
- Hiemenz, P.C.; Lodge, T.P. Polymer Chemistry, 2nd ed.; CRC Press: Boca Raton, FL, USA, 2007. [Google Scholar]
- Snyder, L.R.; Kirkland, J.J. Introduction to Modern Liquid Chromatography; Wiley: New York, NY, USA, 1974. [Google Scholar]
- Serdyuk, I.N.; Zaccai, N.R.; Zaccai, J. Methods in Molecular Biophysics. Structure, Dynamics, Function; Cambridge University Press: New York, NY, USA, 2007. [Google Scholar]
- Striegel, A.M.; Kirkland, J.J.; Yau, W.W.; Bly, D.D. (Eds.) Modern Size-Exclusion Chromatography, 2nd ed.; Wiley: New York, NY, USA, 2009. [Google Scholar]
- Wu, C.S. (Ed.) Handbook of Size Exclusion Chromatography and Related Techniques, 2nd ed.; Dekker: New York, NY, USA, 2004. [Google Scholar]
- Grubisic, Z.; Rempp, P.; Benoit, H. A universal calibration for gel permeation chromatography. J. Polym. Sci. Part C Polym. Lett. 1967, 5, 753–759. [Google Scholar] [CrossRef]
- Horta, A.; Saiz, E.; Barrales-Rienda, J.M.; Galera Gomez, P.A. Direct estimation of the true Mark-Houwink-Sakurada parameters from gel permeation chromatography, intrinsic viscosity and one average of molecular weight. Polymer 1986, 27, 139–146. [Google Scholar] [CrossRef]
- Einstein, A. A new determination of molecular dimensions. Ann. Phys. 1906, 19, 289–306. [Google Scholar] [CrossRef]
- Flory, P.J.; Fox, T.G. Treatment of intrinsic viscosity. J. Am. Chem. Soc. 1951, 73, 1904–1908. [Google Scholar] [CrossRef]
- Ortega, A.; García de la Torre, J. Equivalent radii and ratios of radii from solution properties as indicators of macromolecular conformation, shape, and flexibility. Biomacromolecules 2007, 8, 2464–2475. [Google Scholar] [CrossRef]
- García de la Torre, J.; Hernández Cifre, J.G. Hydrodynamic properties of biomacromolecules and macromolecular complexes: Concepts and methods. A tutorial mini-review. J. Mol. Biol. 2020, 432, 2930–2948. [Google Scholar] [CrossRef]
- Rubinstein, M.; Colby, R.H. Polymer Physics; Oxford University Press: New York, NY, USA, 2003. [Google Scholar]
- Kröger, M. Models for Polymeric and Anisotropic Liquids; Springer: Berlin/Heidelberg, Germany, 2005. [Google Scholar]
- Fishman, M.L.; Damert, W.C.; Phillips, J.G.; Barford, R.A. Evaluation of root-mean-square radius of gyration as a parameter for universal calibration of polysaccharides. Carbohydr. Res. 1987, 160, 215–225. [Google Scholar] [CrossRef]
- Kashiwagi, K.; Norisuye, T.; Fujita, H. Triple helix of schizophyllum commune polysaccharide in dilute solution. 4. light scattering and viscosity in dilute aqueous solution. Macromolecules 1981, 14, 1220–1225. [Google Scholar] [CrossRef]
- Ioan, C.E.; Aberle, T.; Burchard, W. Structure properties of dextran. 2. Dilute solution. Macromolecules 2000, 33, 5730–5739. [Google Scholar] [CrossRef]
- Linegar, K.L.; Adeniran, A.E.; Kostko, A.F.; Anisimov, M.A. Hydrodynamic radius of polyethylene glycol in solution obtained by dynamic light scattering. Colloid J. 2010, 72, 279–281. [Google Scholar] [CrossRef]
- Devannand, K.; Selser, J.C. Asymptotic behavior and long-range interactions in aqueous solutions of poly(ethylene oxide). Macromolecules 1991, 24, 5943–5947. [Google Scholar] [CrossRef]
- Krigbaum, W.R.; Kuegler, F.R. Molecular conformation of egg-white lysozyme and bovine α-lactalbumin in solution. Biochemistry 1970, 9, 1216–1223. [Google Scholar] [CrossRef] [PubMed]
- Wilhelm, P.; Pilz, I.; Palm, W.; Bauer, K. Small-angle X-ray studies of a human immunoglobulin M. Eur. J. Biochem. 1978, 84, 457–463. [Google Scholar] [CrossRef]
- Godfrey, J.E. The flexibility of low molecular weight double-stranded DNA as a function of length: (I). Isolation and physical characterization of seven fractions. Biophys. Chem. 1976, 5, 285–299. [Google Scholar] [CrossRef]
- Müller, J.J.; Zalkova, T.N.; Ziwer, D.; Misselwitz, R.; Gast, K.; Serdyuk, I.N.; Welfle, H.; Damaschun, G. Comparison of the structure of ribosomal 5S RNA from E. coli and from rat liver using X-ray scattering and dynamic light scattering. Eur. Biophys. J. 1986, 13, 301–307. [Google Scholar] [CrossRef]
- Haney, M.A. The differential viscometer. I. A new approach to the measurement of specific viscosity of polymer solutions. J. Appl. Polym. Sci. 1985, 30, 3023–3026. [Google Scholar] [CrossRef]
- Haney, M.A. The differential viscometer. II. On-line viscosity detector for size-exclusion chromatography. J. Appl. Polym. Sci. 1985, 30, 3037–3049. [Google Scholar] [CrossRef]
- Dutta, P.K.; Hammons, K.; Willibey, B.; Haney, M.A. Analysis of protein denaturation by high-performance continuous differential viscometry. J. Chromatog. 1991, 536, 113–121. [Google Scholar] [CrossRef]
- Harding, S.E. The intrinsic viscosity of biological macromolecules. Progress in measurement, interpretation and application to structure in dilute solution. Prog. Biophys. Mol. Biol. 1997, 68, 207–262. [Google Scholar] [CrossRef]
- Solomon, O.F.; Ciuta, I.Z. Détermination de la viscosité intrinsèque de solutions de polymères par une simple détermination de la viscosité. J. Appl. Polym. Sci. 1962, 6, 683–686. [Google Scholar] [CrossRef]
- Solomon, O.F.; Gotesman, B.S. Calculation of viscosity number from a single measurement. Makromol. Chem. 1967, 104, 177–184. [Google Scholar] [CrossRef]
- Pamies, R.; Hernández Cifre, J.G.; López Martínez, M.C.; García de la Torre, J. Determination of intrinsic viscosities of macromolecules and nanoparticles. Comparison of single-point and dilution procedures. Colloid Polym. Sci. 2008, 286, 1223–1231. [Google Scholar] [CrossRef]
- Kasaai, M.R. Intrinsic viscosity—Molecular weight relationship and hydrodynamic volume for pullulan. J. Appl. Polym. Sci. 2006, 100, 4325–4332. [Google Scholar] [CrossRef]
- Marcelo, G.; Saiz, E.; Tarazona, M.P. Determination of molecular parameters of hydroxyethyl and hydroxypropyl celluloses by chromatography with dual detection. J. Chromatogr. A 2007, 1165, 45–51. [Google Scholar] [CrossRef]
- Ortega, A.; Amorós, D.; García de la Torre, J. Global fit and structure optimization of flexible and rigid macromolecules and nanoparticles from analytical ultracentrifugation and other dilute solution properties. Methods 2011, 54, 115–123. [Google Scholar] [CrossRef]
- Ortega, A.; García de la Torre, J. Hydrodynamic properties of rodlike and disklike particles in dilute solution. J. Chem. Phys. 2003, 119, 9914–9919. [Google Scholar] [CrossRef]
- Amorós, D.; Ortega, A.; Harding, S.E.; García de la Torre, J. Multi-scale calculation and global-fit analysis of hydrodynamic properties of biological macromolecules: Determination of the overall conformation of antibody IgG molecules. Eur. Biophys. J. 2010, 39, 361–370. [Google Scholar] [CrossRef]
- Díaz Baños, F.G.; Díez, A.; Hernández Cifre, J.G.; López Martínez, M.C.; Ortega, A.; García de la Torre, J. Influence of ionic strength on the flexibility of alginate studied by size exclusion chromatography. Carbohydr. Polym. 2014, 102, 223–230. [Google Scholar] [CrossRef]
- Hernández Cifre, J.G.; Rodríguez-Schmidt, R.; Almagro-Gómez, C.M.; García de la Torre, J. Calculation of the friction, diffusion and sedimentation coefficients of nanoplatelets of arbitrary shape. Polymer 2022, 262, 125467. [Google Scholar] [CrossRef]
- Freire, J.J. Conformational properties of branched polymers: Theory and simulations. In Advances in Polymer Science. Branched Polymers II; Roovers, J., Ed.; Springer: Berlin/Heidelberg, Germany, 1999; pp. 35–112. [Google Scholar]
- Del Río Echenique, G.; Rodríguez Schmidt, R.; Freire, J.J.; Hernández Cifre, J.G.; García de la Torre, J. A multiscale scheme for the simulation of conformational and solution properties of different dendrimer molecules. J. Am. Chem. Soc. 2009, 131, 8548–8556. [Google Scholar] [CrossRef]
- Rodríiguez Schmidt, R.; Hernández Cifre, J.G.; García de la Torre, J. Multi-scale simulation of hyperbranched polymers. Polymers 2015, 7, 610–628. [Google Scholar] [CrossRef]
- Deng, J.Z.; Rustandi, R.R.; Swartz, A.; Shieh, Y.; Baker, J.B.; Vlasak, J.; Wang, S.; Loughney, J.W. SEC coupled with in-line multiple detectors for the characterization of an oncolytic Coxsackievirus. Mol. Ther. Oncolytics 2022, 24, 139–147. [Google Scholar] [CrossRef] [PubMed]
- Brookes, E.; Vachette, P.; Rocco, M.; Pérez, J. US-SOMO HPLC-SAXS module: Dealing with capillary fouling and extraction of pure component patterns from poorly resolved SEC-SAXS data. J. Appl. Cryst. 2016, 49, 1827–1841. [Google Scholar] [CrossRef] [PubMed]
- Bucciarelli, S.; Midtgaard, S.R.; Pedersen, M.N.; Skou, S.; Arleth, L.; Vestergaard, B. Size-exclusion chromatography small-angle X-ray scattering of water soluble proteins on a laboratory instrument. J. Appl. Cryst. 2018, 51, 1623–1632. [Google Scholar] [CrossRef] [PubMed]
- Graewert, M.A.; Vela, S.D.; Gräwert, T.W.; Molodenskiy, D.S.; Blanchet, C.E.; Svergun, D.I.; Jeffries, C.M. Adding size exclusion chromatography (SEC) and light scattering (LS) devices to obtain high-quality small angle X-ray scattering (SAXS) data. Crystals 2020, 10, 975. [Google Scholar] [CrossRef]
- Matsui, T.; Rajkovic, I.; Mooers, B.H.; Liu, P.; Weiss, T.M. Adaptable SEC-SAXS data collection for higher quality structure analysis in solution. Protein Sci. 2024, 33, e4946. [Google Scholar] [CrossRef]







| Scattering Angle, | 7° | 90° | |||
|---|---|---|---|---|---|
| q/ ( nm, ) | 0.0016 | 0.0187 | |||
| Polymer System | /kDa | /nm | Ref. | ||
| Pullulan | 100 | 10.9 | [15] | 1.0001 | 1.014 |
| Schizophyllan | 620 | 72.3 | [16] | 1.004 | 1.61 |
| Dextran | 26.6 | 47 | [17] | 1.002 | 1.26 |
| PEO (1) | 20 | 4.3 | [18] | 1.00002 | 1.0021 |
| PEO (1) | 600 | 44.9 | [19] | 1.002 | 1.23 |
| Lysozyme | 14.3 | 1.43 | [20] | 1.000002 | 1.0002 |
| IgM (2) | 950 | 12.1 | [21] | 1.0001 | 1.017 |
| DNA fragment (432 base pairs) | 281 | 34.6 | [22] | 1.001 | 1.16 |
| 5S RNA | 44.5 | 3.27 | [23] | 1.000009 | 1.0012 |
| Detector Constant | Average | Peak |
|---|---|---|
| /mV | 8.921 | |
| /(mV mol ) | 32.24 | 33.19 |
| /(mV mol ) | 56.64 | 57.50 |
| Sample | M, kDa (Nominal) | M, kDa (Found) | , mL/g (Found) | mL/g (MHS Equation) |
|---|---|---|---|---|
| Pul71 | 70.7 | 69.5 | 32.2 | 33.6 |
| Pul48 | 48.8 | 51.3 | 24.7 | 21.1 |
| Pul113 | 113.0 | 115.7 | 43.5 | 45.8 |
| Pul210 | 210.0 | 214.4 | 65.3 | 69.3 |
| Pul805 (a) | 805 | 860 (a) | 170 (a) | 170.0 |
| Pul48 (a) | 48.8 | 46.1 (a) | 25.1 (a) | 21.1 |
Disclaimer/Publisher’s Note: The statements, opinions and data contained in all publications are solely those of the individual author(s) and contributor(s) and not of MDPI and/or the editor(s). MDPI and/or the editor(s) disclaim responsibility for any injury to people or property resulting from any ideas, methods, instructions or products referred to in the content. |
© 2025 by the authors. Licensee MDPI, Basel, Switzerland. This article is an open access article distributed under the terms and conditions of the Creative Commons Attribution (CC BY) license (https://creativecommons.org/licenses/by/4.0/).
Share and Cite
Hernández-Cifre, J.G.; Collado-González, M.; Díaz Baños, F.G.; García de la Torre, J. Size-Exclusion Chromatography of Macromolecules: A Brief Tutorial Overview on Fundamentals with Computational Tools for Data Analysis and Determination of Structural Information. Polymers 2025, 17, 582. https://doi.org/10.3390/polym17050582
Hernández-Cifre JG, Collado-González M, Díaz Baños FG, García de la Torre J. Size-Exclusion Chromatography of Macromolecules: A Brief Tutorial Overview on Fundamentals with Computational Tools for Data Analysis and Determination of Structural Information. Polymers. 2025; 17(5):582. https://doi.org/10.3390/polym17050582
Chicago/Turabian StyleHernández-Cifre, José Ginés, Mar Collado-González, Francisco Guillermo Díaz Baños, and José García de la Torre. 2025. "Size-Exclusion Chromatography of Macromolecules: A Brief Tutorial Overview on Fundamentals with Computational Tools for Data Analysis and Determination of Structural Information" Polymers 17, no. 5: 582. https://doi.org/10.3390/polym17050582
APA StyleHernández-Cifre, J. G., Collado-González, M., Díaz Baños, F. G., & García de la Torre, J. (2025). Size-Exclusion Chromatography of Macromolecules: A Brief Tutorial Overview on Fundamentals with Computational Tools for Data Analysis and Determination of Structural Information. Polymers, 17(5), 582. https://doi.org/10.3390/polym17050582

