Determination of the Canal Discharge Capacity Ratio and Roughness to Assess Its Maintenance Status: Application in Egypt
Abstract
1. Introduction
2. Materials and Methods
2.1. Study Area
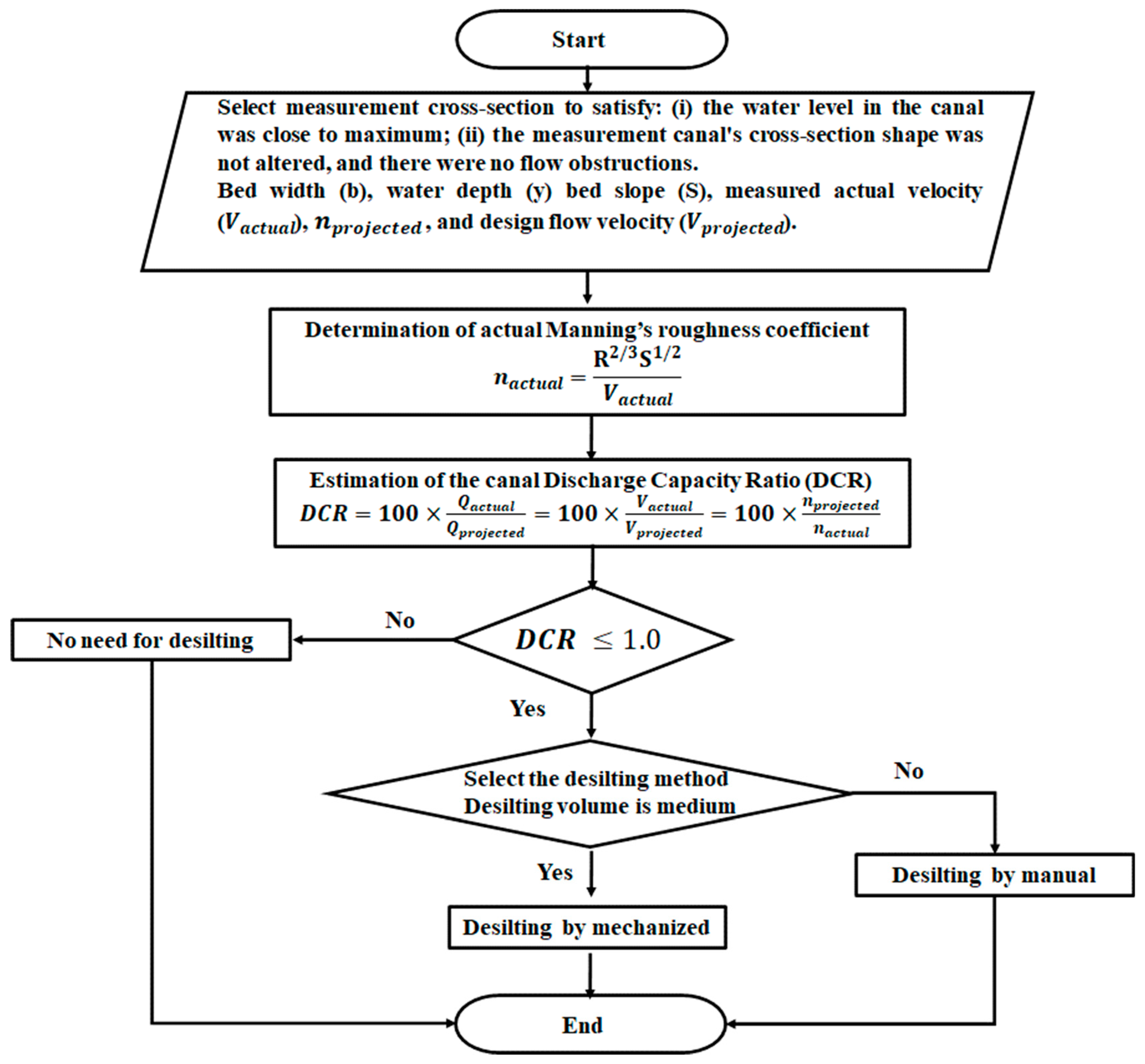
2.2. Research Methodology
2.3. Hydrographic Surveying for the Studied Drains
2.4. Determination of Manning’s Roughness Coefficient (n)
2.5. Estimation of Discharge Capacity Ratio (DCR) for the Studied Drains
2.6. Monitoring the Aquatic Weeds
3. Results
3.1. Maintenance Status for the ELFarama and Baloza Drains
3.2. Drain Cross-Section Area Deformation
3.3. Vegetation Infection
4. Discussion
4.1. Comparison between the Literature and the Measured DCR for ELFarama and Baloza Drains
4.2. Assessment of the Hydraulic Roughness and Vegetation Management
4.3. Procedure for Channel Maintenance Method
- Step 1: Describe the associated geometry and characteristics of the Egyptian canal
- Step 2: Describe maintenance scenarios (comprising sediment and vegetation management)
- Step 3: Determine the conveyance capacity of each maintenance scenario
- Step 4: Compute the impact of maintenance
- Step 5: Attribute benefits to various lengths of watercourses
- Step 6: Detecting the ideal management option
5. Conclusions
Author Contributions
Funding
Data Availability Statement
Acknowledgments
Conflicts of Interest
References
- Ferro, V. Assessing flow resistance law in vegetated channels by dimensional analysis and self-similarity. Flow Meas. Instrum. 2019, 69, 101610. [Google Scholar] [CrossRef]
- D’Ippolito, A.; Calomino, F.; Alfonsi, G.; Lauria, A. Flow resistance in open channel due to vegetation at reach scale: A Review. Water 2021, 13, 116. [Google Scholar] [CrossRef]
- Hinsberger, R.; Biehler, A.; Yörük, A. Influence of water depth and slope on roughness experiments and roughness approach for Rain-on-Grid Modeling. Water 2022, 14, 4017. [Google Scholar] [CrossRef]
- Penman, H.L. Vegetation and Hydrology; Commonwealth Agricultural Bureau: Harpenden, UK, 1963; p. 124. [Google Scholar]
- Waller, P.; Yitayew, M. (Eds.) Subsurface Drainage Design and Installation BT-Irrigation and Drainage Engineering; Springer International Publishing: Cham, Germany, 2016; pp. 531–544. [Google Scholar]
- Imran, M.A.; Xu, J.; Sultan, M.; Shamshiri, R.R.; Ahmed, N.; Javed, Q.; Asfahan, H.M.; Latif, Y.; Usman, M.; Ahmad, R. Free discharge of subsurface drainage effluent: An alternate design of surface drain system in Pakistan. Sustainability 2021, 13, 4080. [Google Scholar] [CrossRef]
- Cannell, R.Q.; Belford, K.; Gales, K.; Dennis, C.W.; Prew, R.D. Effects of waterlogging at different stages of development on the growth and yield of winter wheat. J. Sci. Food Agric. 1980, 31, 117–132. [Google Scholar] [CrossRef]
- Tejaswini, V.; Babu, G.R.; Kumar, H.V.H.; Prasad, B.V.S.; Rao, C.S. Status of Water Quality from Agriculture Drains in Guntur District, Andhra Pradesh, India. Curr. J. Appl. Sci. Technol. 2022, 41, 1–9. [Google Scholar] [CrossRef]
- Velmurugan, A.; Swarnam, T.P.; Ambast, S.K.; Kumar, N. Managing waterlogging and soil salinity with a permanent raised bed and furrow system in coastal lowlands of humid tropics. Agric. Water Manag. 2016, 168, 56–67. [Google Scholar]
- Dennis, W.; Manzoor, Q. Achieving sustainable irrigation requires effective management of salts, soil salinity, and shallow groundwater. Agric. Water Manag. 2015, 157, 31–38. [Google Scholar]
- Liu, H.; Li, M.; Zheng, X.; Wang, Y.; Anwar, S. Surface salinization of soil under mulched. Water 2020, 12, 3031. [Google Scholar] [CrossRef]
- Mohamed, E.S.; Belal, A. Saleh assessment of land degradation east of the Nile Delta, Egypt using remote sensing and GIS techniques. Arab. J. Geosci. 2013, 6, 2843–2853. [Google Scholar] [CrossRef]
- Hammam, A.A.; Mohamed, E.S. Mapping soil salinity in the East Nile Delta using several methodological approaches of salinity assessment. Egypt. J. Remote Sens. Space Sci. 2020, 23, 125–131. [Google Scholar] [CrossRef]
- Ministry of Water Resources and Irrigation (MWRI). Egypt’s Water Resources Plan for 2017–2037; Planning Sector, Ministry of Water Resources and Irrigation (MWRI): Giza, Egypt, 2017. Available online: https://www.mwri.gov.eg (accessed on 10 June 2022).
- Gabr, M.E. Study of reclaimed water reuse standards and prospects in irrigation in Egypt. Port-Said Eng. Res. J. 2020, 24, 65–75. [Google Scholar] [CrossRef]
- François, M.; Ibrahim, G.; Doaa, E.E.; Edwin, R. The Nile delta’s water and salt balances and implications for management. Agric. Water Manag. 2018, 197, 110–121. [Google Scholar]
- FAO. Irrigation in Africa in Figures: AQUASTAT Survey; FAO: Rome, Italy, 2005. [Google Scholar]
- Mohamed, N.N. Land degradation in the Nile Delta. In The Nile Delta. The Handbook of Environmental Chemistry; Negm, A., Ed.; Springer: Cham, Switzerland, 2016; Volume 55. [Google Scholar]
- Mohamed, S.A.; El-Samman, T.A. Manning roughness coefficient in vegetated open channels. Water Sci. 2020, 34, 121–128. [Google Scholar] [CrossRef]
- El Samman, T.A.; Abou El Ella, S.M. Aquatic weeds monitoring and associated problems in Egyptian channels. In Proceedings of the Thirteenth International Water Technology Conference, IWTC 13 2009, Hurghada, Egypt, 12–15 March 2009. [Google Scholar]
- FAO. Aquatic Weeds and Associated Problems in Irrigation Systems. Available online: https://www.fao.org/3/T0401E/T0401E04.htm (accessed on 15 March 2023).
- Zachary, M.E.; Emily, B.; Amy, S.C. Factors When Considering an Agricultural Drainage System. Produced by Communications and Marketing, College of Agriculture and Life Sciences. Virginia Tech. 2016. Available online: www.ext.vt.edu (accessed on 15 March 2023).
- Anthony, M.; Kevin, B.; Bob, B. Sustainable Drainage Design & Evaluation Guide. Citywest Campus, Dublin. Courtesy of Davy Hickey. 2021. Available online: https://www.dublincity.ie/sites/default/files/2021-12/dcc-suds-de-guide-2021.pdf (accessed on 25 February 2023).
- Abdel-Dayem, S. An integrated approach to land drainage. Irrig. Drain. 2006, 55, 299–309. [Google Scholar] [CrossRef]
- Abdeldayem, O.M.; Eldaghar, O.; Mostafa, M.K.; Habashy, M.M.; Hassan, A.A.; Mahmoud, H.; Morsy, K.M.; Abdelrady, A.; Peters, R.W. Mitigation plan and water harvesting of flashflood in arid rural communities using modelling approach: A Case Study in Afouna Village, Egypt. Water 2020, 12, 2565. [Google Scholar] [CrossRef]
- Essex County Council Environment (ECC). Sustainable Drainage Systems Design Guide. Sustain. Highw.; 2016. Available online: www.essex.gov.uk/flooding (accessed on 20 March 2023).
- Wu, F.C.; Shen, H.W.; Chou, Y.J. Variation of roughness coefficients for unsubmerged and submerged vegetation. J. Hydraul. Eng. 1999, 125, 934–942. [Google Scholar] [CrossRef]
- Han, L.; Zeng, Y.; Chen, L.; Huai, W. Lateral velocity distribution in open channels with partially flexible submerged vegetation. J. Environ. Fluid Mech. 2016, 16, 1267–1282. [Google Scholar] [CrossRef]
- Wan Yusof, K.; Mujahid Muhammad, M.; Ul, R.; Mustafa, M.; Azazi Zakaria, N.; Gahani, A.A. Analysis of Manning’s and drag coefficients for flexible submerged vegetation. IOP Conf. Ser. Mater. Sci. Eng. 2017, 216, 012046. [Google Scholar] [CrossRef]
- Jaan, H.P.; Khalid, H.; Song-dong, S.; Yuefei, H. Shallow sediment transport flow computation using time-varying sediment adaptation length. Int. J. Sediment Res. 2014, 29, 171–183. [Google Scholar] [CrossRef]
- Chow, V. Open Channel Hydraulics; McGraw-Hill: New York, NY, USA, 1973. [Google Scholar]
- Ijir, T.A.; Burton, M.A. Performance assessment of the Wurno irrigation scheme, Nigeria. ICID J. 1988, 47, 31–46. [Google Scholar]
- Gabr, M.; Rageh, O. Strategic planning model for the construction and remediation of irrigation networks: A case study for Egypt. Delta Univ. Sci. J. 2023, 6, 85–102. [Google Scholar] [CrossRef]
- Mohamed, E.S.; Belal, A.; Shalaby, A. Impacts of soil sealing on potential agriculture in Egypt using remote sensing and GIS techniques. Eurasian Soil Sci. 2015, 48, 1159–1169. [Google Scholar] [CrossRef]
- Gabr, M. Evaluation of irrigation water, drainage water, soil salinity, and groundwater for sustainable cultivation. Irrigat Drain. Sys. Eng. 2018, 7, 224. [Google Scholar]
- Gabr, M. Drainage management problems evaluation: Case Study Baloza and EL-Farama Drains, North Sinai, Egypt. J. Water Resour. Prot. 2019, 11, 675–689. [Google Scholar] [CrossRef]
- Gabr, M.E. Proposing a constructed wetland within the branch drains network to treat degraded drainage water in Tina Plain North Sinai, Egypt. Arch. Agron. Soil Sci. 2021, 67, 1479–1494. [Google Scholar] [CrossRef]
- Gabr, M.E. Modelling net irrigation water requirements using FAO-CROPWAT 8.0 and CLIMWAT 2.0: A case study of Tina Plain and East South ElKantara regions, North Sinai, Egypt. Arch. Agron. Soil Sci. 2022, 68, 1322–1337. [Google Scholar] [CrossRef]
- Gabr, M.E.; Ehab, M.F. Assessment of irrigation management practices using FAO-CROPWAT 8, case studies: Tina Plain and East South El-Kantara, Sinai, Egypt. Ain Shams Eng. J. 2021, 12, 1623–1636. [Google Scholar] [CrossRef]
- Gabr, M.E.; El-Ghandour, H.A.; Elabd, M. Prospective of the utilization of rainfall in coastal regions in the context of climatic changes: Case study of Egypt. Appl. Water Sci. 2023, 13, 19. [Google Scholar] [CrossRef]
- Gabr, M.E.S. Management of irrigation requirements using FAO-CROPWAT 8.0 model: A case study of Egypt. Model. Earth Syst. Environ. 2022, 8, 3127–3142. [Google Scholar] [CrossRef]
- Gabr, M.E. Land reclamation projects in the Egyptian Western Desert: Management of 1.5 million acres of groundwater irrigation. Water Int. 2023, 48, 240–258. [Google Scholar] [CrossRef]
- Gabr, M.E.; Al-Ansari, N.; Salem, A.; Awad, A. Proposing a Wetland-Based Economic Approach for Wastewater Treatment in Arid Regions as an Alternative Irrigation Water Source. Hydrology 2023, 10, 20. [Google Scholar] [CrossRef]
- Gabr, M.E. Study of lowlands drainage problems, case study Kamal El-Den Hessen Reclaimed Area, North Sinai, Egypt. J. Water Resour. Prot. 2018, 10, 857–869. [Google Scholar] [CrossRef]
- Channel Maintenance Research Institute, National Water Research Center, Ministry of Water Resources and Irrigation (MRWI), Assessing of the Irrigation and Drainage Network Maintenance at the North Sinai Project. In Technical Report submitted to the Sector of Irrigation, Water Resources and Infrastructures in the North of Sinai; Channel Maintenance Research Institute, MWRI: El-Kanater El-Khairia, Egypt, 2010. (In Arabic)
- Eskelson, B.N.I.; Madsen, L.; Hagar, J.C.; Temesgen, H. Estimating riparian understory vegetation cover with beta regression and copula models. For. Sci. 2011, 57, 212–221. [Google Scholar]
- Lim, K.; Treitz, P.; Baldwin, K.; Morrison, I.; Green, J. LiDAR remote sensing of biophysical properties of tolerant northern hardwood forests. Can. J. Remote Sens. 2003, 29, 658–678. [Google Scholar] [CrossRef]
- Naesset, E. Practical large-scale forest stand inventory using a small-footprint airborne scanning laser. Scand. J. For. Res. 2004, 19, 164–179. [Google Scholar] [CrossRef]
- Thomas, V.; Treitz, P.; McCaughey, J.H.; Morrison, I. Mapping stand-level forest biophysical variables for a mixedwood boreal forest using lidar: An examination of scanning density. Can. J. For. Res. 2006, 36, 34–47. [Google Scholar] [CrossRef]
- Venier, L.A.; Swystun, T.; Mazerolle, M.J.; Kreutzweiser, D.P.; Wainio-Keizer, K.L.; McIlwrick, K.A.; Woods, M.E.; Wang, X. Modelling vegetation understory cover using LiDAR metrics. PLoS ONE 2019, 14, e0220096. [Google Scholar] [CrossRef]
- Gad, A. Sand dune distribution and related impacts on agricultural resources of Sinai Peninsula, Egypt, using integrated remote sensing-GIS techniques. Glob. Adv. Res. J. Agric. Sci. 2016, 5, 42–50. [Google Scholar]
- Gabr, M.E. Magnitude and characteristics of sand dunes encroachment towards El-Sheikh Gaber Canal, North Sinai, Egypt. In Proceedings of the Twenty-First International Water Technology Conference, IWTC 21, Ismailia, Egypt, 28–30 June 2018. [Google Scholar]
- Alaa, M.M. Comparative view for the impact of five eco factors on species distribution and weed community structure in Isthmus of Suez and adjoining farmland east Nile Delta, Egypt. Heliyon 2019, 5, e02161. [Google Scholar]
- Yasser, A.; Mahmoud, A.; Shaymaa, O. Plant diversity of the Damietta Branch, River Nile, Egypt: An ecological insight. Mesop. Environ. J. 2015, 1, 109–129. [Google Scholar]
- Huan, W.; Jiejun, H.; Han, Z.; Chengbin, D.; Chuanglin, F. Analysis of sustainable utilization of water resources based on the improved water resources ecological footprint model: A case study of Hubei Province, China. J. Environ. Manag. 2020, 262, 110331. [Google Scholar]
- Roca, M.; Rushworth, A.; Dennes, D. Supporting decision-making for channel conveyance maintenance. In Proceedings of the 3rd European Conference on Flood Risk Management, Lyon, France, 17–21 October 2016; pp. 2–7. [Google Scholar] [CrossRef]
- Barnes, J. States of maintenance: Power, politics, and Egypt’s irrigation infrastructure. Environ. Plan. D Soc. Space 2017, 35, 146–164. [Google Scholar] [CrossRef]
- Salah, M.; Zayed, M. An experimental study of the influence of open channel hydraulic parameters and soil gradation on jet pump sand removal’s efficiency. Br. J. Appl. Sci. Technol. 2016, 14, 1–10. [Google Scholar] [CrossRef]
- Mohamed, S.A. Improving the carrying capacity of irrigation canals: Al-Tawfiky diversion. Water Sci. 2021, 35, 89–99. [Google Scholar] [CrossRef]
- Osman, I.S.; Schultz, B.; Osman, A.; Suryadi, F.X. Effects of different operation scenarios on sedimentation in irrigation canals of the Gezira Scheme, Sudan. Irrig. Drain. 2017, 66, 82–89. [Google Scholar] [CrossRef]
- Darboux, F. Surface Roughness, Effect on Water Transfer. In Encyclopedia of Agrophysics; Encyclopedia of Earth Sciences Series; Gliński, J., Horabik, J., Lipiec, J., Eds.; Springer: Dordrecht, The Netherlands, 2011. [Google Scholar] [CrossRef]
- Dudley, S.J.; Bonham, C.D.; Abt, S.R.; Fischenich, J.G. Comparison of methods for measuring woody riparian vegetation density. J. Arid Environ. 1998, 38, 77–86. [Google Scholar] [CrossRef]
- Hohenthal, J.; Alho, P.; Hyyppa, J.; Hyyppa, H. 2011—Laser scanning applications in fluvial studies. Prog. Phys. Geog. 2011, 35, 782–809. [Google Scholar] [CrossRef]
- Tomsett, C.; Leyland, J. Remote sensing of river corridors: A review of current trends and future directions. River Res. Appl. 2019, 35, 779–803. [Google Scholar] [CrossRef]
- Huylenbroeck, L.; Laslier, M.; Dufour, S.; Georges, B.; Lejeune, P.; Michez, A. Using remote sensing to characterize riparian vegetation: A review of available tools and perspectives for managers. J. Environ. Manag. 2019, 267, 110652. [Google Scholar] [CrossRef]
- Forzieri, G.; Castelli, F.; Preti, F. Advances in remote sensing of hydraulic roughness. Int. J. Remote Sens. 2012, 33, 630–654. [Google Scholar] [CrossRef]
- Jalonen, J.; Järvelä, J.; Virtanen, J.P.; Vaaja, M.; Kurkela, M.; Hyyppa, H. Determining characteristic vegetation areas by terrestrial laser scanning for floodplain flow modeling. Water 2015, 7, 420–437. [Google Scholar] [CrossRef]
- Forzieri, G.; Degetto, M.; Righetti, M.; Castelli, F.; Preti, F. Satellite multispectral data for improved floodplain roughness modelling. J. Hydrol. 2011, 407, 41–57. [Google Scholar] [CrossRef]
- Phillips, J.V.; Tadayon, S. Selection of Manning’s Roughness Coefficient for Natural and Constructed Vegetated and Non-Vegetated Channels, and Vegetation Maintenance Plan Guidelines for Vegetated Channels in Central Arizona; Scientific Investigations Report 2006-5108; U.S. Geological Survey: Reston, VA, USA, 2007; p. 41. [Google Scholar]
- Luhar, M.; Nepf, H.M. From the blade scale to the reach scale: A characterization of aquatic vegetative drag. Adv. Water Resour. 2013, 51, 305–316. [Google Scholar] [CrossRef]
- Abu-Aly, T.R.; Pasternack, G.B.; Wyrick, J.R.; Barker, R.; Massa, D.; Johnson, T. Effect of LiDAR-derived, spatially distributed vegetation roughness on two-dimensional hydraulics in a gravel-cobble river at flows of 0.2 to 20 times bank full. Geomorphology 2014, 206, 468–482. [Google Scholar] [CrossRef]
- Katul, G.; Wiberg, P.; Albertson, J.; Hornberger, G. A mixing layer theory for flow resistance in shallow streams. Water Resour. Res. 2002, 38, 1250. [Google Scholar] [CrossRef]
- Benifei, R.; Solari, L.; Vargas-Luna, A.; Geerling, G.; Van Oorschot, M. Effects of vegetation on flooding: The study case of the Magra river. In Proceedings of the 36th IAHRWorld Congress, The Hague, The Netherlands, 28 June–3 July 2015. [Google Scholar]


| Drain | Km | Sample Location | Soil Classification | Soil Type | ||
|---|---|---|---|---|---|---|
| Sand (%) | Silt (%) | Clay (%) | ||||
| ELFarama | 0.25 | Bed | 4.02 | 88.75 | 10.23 | Silty clay |
| 7.5 | Right bank | 59.59 | 32.18 | 8.23 | Silty sand | |
| 15.0 | Right bank | 16.67 | 75.10 | 8.23 | Silty clay | |
| 19.5 | Bed | 20.41 | 71.36 | 8.23 | Silty clay | |
| Baloza | 0.3 | Bed | 98.50 | 1.5 | - | Sandy |
| 7.3 | Right bank | 99.69 | 0.31 | - | Sandy | |
| 13.3 | Right bank | 99.27 | 0.73 | - | Sandy | |
| 17.3 | Bed | 98.29 | 1.71 | - | Sandy | |
| Manning’s Roughness (n) ELFarama Drain | Manning’s Roughness (n) Baloza Drain | Canal Condition |
|---|---|---|
| 0.025 | 0.028 | (Best exceptional (projected)) |
| 0.028 | 0.031 | Good |
| 0.031 | 0.034 | Fair |
| 0.035 | 0.037 | Bad |
| Drain Name | Measurement Section Location (km) | A (m2) | P (m) | R (m) | y (m) | S (m/m) | (m/s) | DCR (%) | |
|---|---|---|---|---|---|---|---|---|---|
| ELFarama Drain | 0.180 | 19.21 | 17.25 | 1.114 | 1.62 | 0.00012 | 0.41 | 0.029 | 87.1 |
| 2.600 | 15.97 | 15.25 | 1.048 | 1.62 | 0.00012 | 0.4 | 0.028 | 88.5 | |
| 7.450 | 14.35 | 14.25 | 1.008 | 1.62 | 0.00013 | 0.4 | 0.029 | 87.2 | |
| 11.150 | 12.25 | 13.11 | 0.934 | 1.52 | 0.00015 | 0.39 | 0.030 | 83.3 | |
| 16.600 | 9.74 | 11.66 | 0.835 | 1.37 | 0.00016 | 0.38 | 0.030 | 84.7 | |
| Average | 0.4 | 0.00014 | 0.40 | 0.029 | 86.2 | ||||
| Baloza Drain | 1.600 | 31.34 | 22.46 | 1.4 | 1.97 | 0.00011 | 0.42 | 0.031 | 89.6 |
| 4.300 | 20.19 | 17.26 | 1.17 | 1.78 | 0.00012 | 0.38 | 0.032 | 87.5 | |
| 7.500 | 16.72 | 15.56 | 1.07 | 1.67 | 0.00012 | 0.35 | 0.033 | 85.5 | |
| 11.200 | 9.52 | 11.54 | 0.82 | 1.35 | 0.00014 | 0.32 | 0.032 | 86.4 | |
| 15.300 | 6.91 | 9.72 | 0.71 | 1.22 | 0.00014 | 0.3 | 0.031 | 89.2 | |
| Average | 0.35 | 0.00013 | 0.35 | 0.032 | 87.6 |
| Drain Name | Measurement Section Location (km) | (%) | S (m/m) | Projected | DCR According [19] | DCR Current Study | |||
|---|---|---|---|---|---|---|---|---|---|
| Equation (3) | Equation (4) | DCR1 (%) | DCR2 (%) | DCR (%) | |||||
| ELFarama Drain | 0.180 | 28 | 0.00012 | 0.025 | 0.027 | 0.027 | 94.2 | 92.2 | 87.1 |
| 2.600 | 30 | 0.00012 | 0.025 | 0.027 | 0.027 | 94.0 | 92.1 | 88.5 | |
| 7.450 | 35 | 0.00013 | 0.025 | 0.027 | 0.027 | 93.6 | 91.6 | 87.2 | |
| 11.150 | 20 | 0.00015 | 0.025 | 0.026 | 0.027 | 94.8 | 92.0 | 83.3 | |
| 16.600 | 19 | 0.00016 | 0.025 | 0.026 | 0.027 | 94.9 | 91.9 | 84.7 | |
| Average | 26.4 | 0.00014 | 0.025 | 0.027 | 0.027 | 94.3 | 92.0 | 86.2 | |
| Baloza Drain | 1.600 | 28 | 0.00011 | 0.028 | 0.030 | 0.030 | 94.2 | 92.4 | 89.6 |
| 4.300 | 36 | 0.00012 | 0.028 | 0.030 | 0.031 | 93.5 | 91.7 | 87.5 | |
| 7.500 | 27 | 0.00012 | 0.028 | 0.030 | 0.030 | 94.2 | 92.3 | 85.5 | |
| 11.200 | 22 | 0.00014 | 0.028 | 0.030 | 0.030 | 94.6 | 92.1 | 86.4 | |
| 15.300 | 20 | 0.00014 | 0.028 | 0.030 | 0.030 | 94.8 | 92.2 | 89.2 | |
| Average | 26.6 | 0.00013 | 0.028 | 0.030 | 0.030 | 94.3 | 92.2 | 87.6 | |
| Drain | Maintenance Type | |||||
|---|---|---|---|---|---|---|
| Sedimentation Removal | Vegetation Removal | |||||
| Procedure | Machine | Annual Removal Rate | Procedure | Machine | Annual Removal Rate | |
| ELFarama and Baloza | Mechanical | Long-boom mechanical hydraulic excavator with bucket for sediment dredging | Every two years | Mechanical | Long-boom mechanical hydraulic excavator with bucket for sediment dredging | Every two years |
Disclaimer/Publisher’s Note: The statements, opinions and data contained in all publications are solely those of the individual author(s) and contributor(s) and not of MDPI and/or the editor(s). MDPI and/or the editor(s) disclaim responsibility for any injury to people or property resulting from any ideas, methods, instructions or products referred to in the content. |
© 2023 by the authors. Licensee MDPI, Basel, Switzerland. This article is an open access article distributed under the terms and conditions of the Creative Commons Attribution (CC BY) license (https://creativecommons.org/licenses/by/4.0/).
Share and Cite
Gabr, M.E.; Fattouh, E.M.; Mostafa, M.K. Determination of the Canal Discharge Capacity Ratio and Roughness to Assess Its Maintenance Status: Application in Egypt. Water 2023, 15, 2387. https://doi.org/10.3390/w15132387
Gabr ME, Fattouh EM, Mostafa MK. Determination of the Canal Discharge Capacity Ratio and Roughness to Assess Its Maintenance Status: Application in Egypt. Water. 2023; 15(13):2387. https://doi.org/10.3390/w15132387
Chicago/Turabian StyleGabr, Mohamed Elsayed, Ehab M. Fattouh, and Mohamed K. Mostafa. 2023. "Determination of the Canal Discharge Capacity Ratio and Roughness to Assess Its Maintenance Status: Application in Egypt" Water 15, no. 13: 2387. https://doi.org/10.3390/w15132387
APA StyleGabr, M. E., Fattouh, E. M., & Mostafa, M. K. (2023). Determination of the Canal Discharge Capacity Ratio and Roughness to Assess Its Maintenance Status: Application in Egypt. Water, 15(13), 2387. https://doi.org/10.3390/w15132387

