Impact of Wall Paint Solar Absorptance on CO2 Emissions in Residential Buildings: A Case Study from Bangkok
Abstract
1. Introduction
1.1. Solar Absorptance and Thermal Effects in Buildings
1.2. Cool Paint and Emission
2. Methodology
2.1. Climatic Conditions of the Study Area
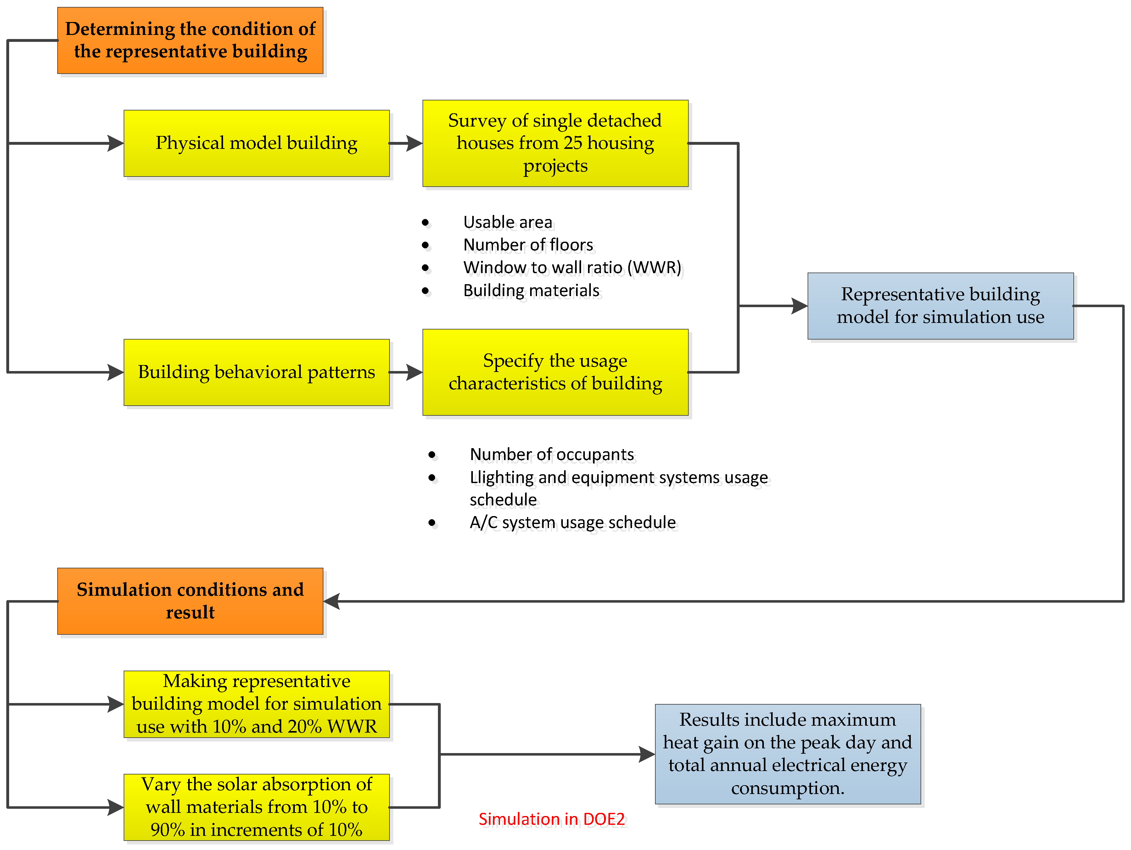
2.2. The Building Model
- The average utility area spans approximately 200 square meters.
- On average, approximately 45% of the utility area is designated as air-conditioned space.
- The most significant proportion of open area falls within the range of 10% to 20%. Therefore, we separated the study into two periods where the ratio of wall-to-wall area is 10% and 20%.
- Air conditioning is primarily utilized on the second floor, which serves as a private area for the residents. The first-floor functions as a common area for general use, including a multi-purpose room (reception + living room), dining room, shared bathroom, and kitchen within the building.
2.3. The System Configurations
2.4. Energy Simulation of the Building
- A simplified residential building model is created to study the proportion of maximum air conditioning load and the amount of electrical energy resulting from changes in the solar radiation absorption coefficient of the external wall surface.
- The proportion of windows to total exterior wall surface area (window to wall ratio; WWR) is 10% and 20%, with solar radiation absorption coefficients ranging from 10% (0.1) to 90% (0.9).
- The comparison of maximum air conditioning load and electrical energy consumption is carried out based on the changes in the solar radiation absorption coefficient of the external wall surface in various case studies.
2.5. Simulation Setting
2.6. Emission Calculations
3. Results
3.1. Heat Gain Through Wall on Peak Day of the Year
3.2. Whole Year Energy Consumption of Building
3.3. Whole Year Emission of a Building
4. Discussions
5. Conclusions
Author Contributions
Funding
Data Availability Statement
Acknowledgments
Conflicts of Interest
References
- Woo-Shem, B.; Pattawi, K.; Covington, H.; McCurdy, P.; Wang, C.; Roth, T.; Nguyen, C.; Liu, Y.; Lee, H. Comparing economic benefits of HVAC control strategies in grid-interactive residential buildings. Energy Build. 2023, 286, 112937. [Google Scholar] [CrossRef]
- World Nuclear Association. Carbon Dioxide Emissions from Electricity. Energy and the Environment. 2024. Available online: https://world-nuclear.org/information-library/energy-and-the-environment/carbon-dioxide-emissions-from-electricity (accessed on 21 October 2024).
- Population Statistics by the Civil Registration Bureau (Monthly). The Amount of Energy Consumption in this Residential Section. Office of Registration Administration, Department of Provincial Administration. 2022. Available online: https://stat.bora.dopa.go.th/stat/statnew/statyear/#/TableTemplate/Area/statpop (accessed on 18 September 2024).
- Information and Communication Technology Center, Department of Alternative Energy Development and Efficiency, Ministry of Energy. Thailand Energy Efficiency Situation. 2021. Available online: https://www.dede.go.th/articles?id=467&menu_id=49 (accessed on 20 September 2024).
- Energy Statistics Information by the Metropolitan Electricity Authority. Energy Sales Volumes. 2024. Available online: https://www.mea.or.th/statistics/energy-sales (accessed on 20 September 2024).
- Kolokotroni, M.; Shittu, E.; Santos, T.; Ramowski, L.; Mollard, A.; Rowe, K.; Wilson, E.; de Brito Filho, J.P.; Novieto, D. Cool roofs: High tech low cost solution for energy efficiency and thermal comfort in low rise low income houses in high solar radiation countries. Energy Build. 2018, 176, 58–70. [Google Scholar] [CrossRef]
- Agarwal, A.; Vashishtha, V.K.; Mishra, S.N. Solar tilt measurement of array for building application and error analysis. Int. J. Renew. Energy Res. 2012, 2, 781–789. [Google Scholar]
- Kalogirou, S.A. Solar Energy Engineering: Processes and Systems; Elsevier: Amsterdam, The Netherlands, 2023. [Google Scholar]
- Sansomboon, A.; Luewarasirikul, N.; Ittipongse, A.; Phae-Ngam, W.; Pattarapanitchai, S. Study of the intensity of global solar radiation incident in Suan Sunandha Rajabhat University. Adv. Mater. Res. 2013, 770, 229–232. [Google Scholar] [CrossRef]
- Al-Obaidi, K.M.; Ismail, M.; Rahman, A.M.A. Passive cooling techniques through reflective and radiative roofs in tropical houses in Southeast Asia: A literature review. Front. Archit. Res. 2014, 3, 283–297. [Google Scholar] [CrossRef]
- Marks, D.; Connell, J. Unequal and unjust: The political ecology of Bangkok’s increasing urban heat island. Urban Stud. 2024, 61, 2887–2907. [Google Scholar] [CrossRef]
- Zhangabay, N.; Tagybayev, A.; Utelbayeva, A.; Buganova, S.; Tolganbayev, A.; Tulesheva, G.; Jumabayev, A.; Kolesnikov, A.; Kambarov, M.; Imanaliyev, K.; et al. Analysis of the influence of thermal insulation material on the thermal resistance of new facade structures with horizontal air channels. Case Stud. Constr. Mater. 2023, 18, e02026. [Google Scholar] [CrossRef]
- Bhamare, D.K.; Rathod, M.K.; Banerjee, J. Evaluation of cooling potential of passive strategies using bioclimatic approach for different Indian climatic zones. J. Build. Eng. 2020, 31, 101356. [Google Scholar] [CrossRef]
- Punpairoj, P. The Transformation of Traditional Thai Houses: Steps Toward Recognition of Changing Vernacular Forms. Ph.D. Thesis, Silpakorn University, Bangkok, Thailand, 2010; pp. 59–60. Available online: http://tourismlibrary.tat.or.th/medias/SU0119/SU0119_fulltext.pdf (accessed on 18 September 2024).
- Daghigh, R. Assessing the thermal comfort and ventilation in Malaysia and the surrounding regions. Renew. Sustain. Energy Rev. 2015, 48, 681–691. [Google Scholar] [CrossRef]
- PropertyScout. Understanding Thai Home Renovation Laws; PropertyScout Blog. 2023. Available online: https://propertyscout.co.th/en/service/understand-thai-home-renovation-laws/ (accessed on 18 September 2024).
- Nguyen, V.; Chen, C.; Chung, C.; Chen, K.; Lai, R. Research on performance of color reversible coatings for exterior wall of buildings. In Computational Intelligence Methods for Green Technology and Sustainable Development; Advances in intelligent systems and computing; Springer: Cham, Switzerland, 2020; pp. 453–465. [Google Scholar] [CrossRef]
- Hou, Y.; Wu, J. Research on Exterior Wall Coating Based on Environmental Protection and Automatic Spraying Technology. MATEC Web Conf. 2016, 67, 04014. [Google Scholar] [CrossRef]
- Dornelles, K.; Caram, R.; Sichieri, E. Natural weathering of cool coatings and its effect on solar reflectance of roof surfaces. Energy Procedia 2015, 78, 1587–1592. [Google Scholar] [CrossRef]
- Fernandez-Antolin, M.M.; del-Río, J.M.; Gonzalez-Lezcano, R.A. Influence of solar reflectance and renewable energies on residential heating and cooling demand in sustainable architecture: A case study in different climate zones in Spain considering their urban contexts. Sustainability 2019, 11, 6782. [Google Scholar] [CrossRef]
- Synnefa, A.; Santamouris, M.; Apostolakis, K. On the development, optical properties and thermal performance of cool colored coatings for the urban environment. Sol. Energy 2007, 81, 488–497. [Google Scholar] [CrossRef]
- Synnefa, A.; Santamouris, M.; Livada, I.J.S.E. A study of the thermal performance of reflective coatings for the urban environment. Sol. Energy 2006, 80, 968–981. [Google Scholar] [CrossRef]
- Gaffin, S.R.; Imhoff, M.; Rosenzweig, C.; Khanbilvardi, R.; Pasqualini, A.; Kong, A.Y.Y.; Grillo, D.; Freed, A.; Hillel, D.; Hartung, E. Bright is the new black—Multi-year performance of high-albedo roofs in an urban climate. Environ. Res. Lett. 2012, 7, 014029. [Google Scholar] [CrossRef]
- Akbari HSteven, J.K. The Impact of Reflectivity and Emissivity of Roofs on Building Cooling and Heating Energy Use. In Proceedings of the Thermal VII: Thermal Performance of the Exterior Envelopes of Buildings VII, American Society of Heating, Refrigeration, and Air-Conditioning Engineers, Clearwater, FL, USA, 7–11 December 1998. [Google Scholar]
- Shen, H.; Tan, H.; Tzempelikos, A. The effect of reflective coatings on building surface temperatures, indoor environment and energy consumption—An experimental study. Energy Build. 2011, 43, 573–580. [Google Scholar] [CrossRef]
- Synnefa, A.; Santamouris, M.; Akbari, H. Estimating the effect of using cool coatings on energy loads and thermal comfort in residential buildings in various climatic conditions. Energy Build. 2007, 39, 1167–1174. [Google Scholar] [CrossRef]
- Khadraoui, M.A.; Sriti, L. The effect of cool paints and surface properties of the facade on the thermal and energy efficiency of buildings in a hot and arid climate. J. Mater. Eng. Struct. JMES 2019, 6, 127–140. [Google Scholar]
- Berardi, U.; Garai, M.; Morselli, T. Preparation and assessment of the potential energy savings of thermochromic and cool coatings considering inter-building effects. Sol. Energy 2020, 209, 493–504. [Google Scholar] [CrossRef]
- Rosado, P.J.; Levinson, R. Potential benefits of cool walls on residential and commercial buildings across California and the United States: Conserving energy, saving money, and reducing emission of greenhouse gases and air pollutants. Energy Build. 2019, 199, 588–607. [Google Scholar] [CrossRef]
- Kitrattana, U.; Phadungbut, P.; Watechagit, S.; Jonglertjunya, W. Dependence of cool roof paint colors on household cooling load and analysis of roof paint deterioration. In AIP Conference Proceedings; AIP Publishing: New York, NY, USA, 2022; Volume 2681. [Google Scholar]
- Chaiyosburana, W.; Rakwichian, W.; Vaivudh, S.; Ketjoy, N. Optimizing high solar reflective paint to reduce heat gain in building. J. Renew. Energy Smart Grid Technol. 2013, 8, 15–24. [Google Scholar]
- Chaichaloempreecha, A.; Winyuchakrit, P.; Limmeechokchai, B. Long-term energy savings and GHG mitigations in Thailand’s building sector: Impacts of energy efficiency plan. Energy Procedia 2017, 138, 847–852. [Google Scholar] [CrossRef]
- Ajay Kumar, K.C.; Ghimire, A.; Adhikari, B.; Pant, H.R.; Thapa, B.; Baral, B. Life cycle energy use and carbon emission of a modern single-family residential building in Nepal. Curr. Res. Environ. Sustain. 2024, 7, 100245. [Google Scholar]
- Al-Saud, K.A. Measured versus calculated roof peak sol-air temperature in hot-arid regions. Red 2009, 29, 95. [Google Scholar]
- Population and Housing Census by National Statistical Office, Thailand. 2024. Available online: https://www.nso.go.th/nsoweb/main/summano/aE?set_lang=en (accessed on 18 November 2024).
- Information from Energy Conservation Promotion Act of Thailand “Notification of the Ministry of Energy Subject: Criteria, Calculation Methods, and Certification of Energy Conservation Design Evaluations for Each Building System, Overall Building Energy Use, and Renewable Energy Use in Various Building Systems, B.E. 2564”. Available online: https://download.asa.or.th/03media/04law/eca/ma64-02.pdf (accessed on 18 November 2024).
- Haves, P. Accuracy of HVAC Load Predictions: Validation of EnergyPlus and DOE-2 Using FLEXLAB Measurements. 2020. Available online: https://buildings.lbl.gov/publications/accuracy-hvac-load-predictions (accessed on 20 November 2024).










| Component | Materials | U-Value (W m−2 K−1) | SHGC |
|---|---|---|---|
| Wall | 10 cm light-weight concrete with mortar on both sides | 1.77 * | |
| Roof | Sloped 30–35 degrees; medium–dark color cement tiles; backed with aluminium foil sheet; attic space; and 9 mm gypsum board | 0.61 * | |
| Windows | 5 mm light-green-tinted glass | 5.9 * | 0.73 * |
| Floor | 10 cm reinforced concrete | 2.5 * |
| Hour | 1.00–6.00 | 07.00–08.00 | 09.00–10.00 | 10.00–12.00 | 13.00–15.00 | 16.00–18.00 | 19.00–24.00 | |
|---|---|---|---|---|---|---|---|---|
| Cooling Temperature (°C) | Weekdays | 25 | - | - | - | - | - | 25 |
| Holidays | 25 | - | - | 25 | 25 | - | 25 | |
| Lighting (w/sqm.) | Weekdays | 0.05 | 0.05 | 0.13 | 0.13 | 0.13 | 0.13 | 1.31 |
| Holidays | 0.05 | 0.05 | 0.13 | 0.13 | 0.13 | 0.13 | 1.31 | |
| Equipment (w/sqm.) | Weekdays | 0.26 | 0.26 | 1.05 | 1.05 | 2.10 | 2.10 | 2.62 |
| Holidays | 0.10 | 0.10 | 1.05 | 1.05 | 2.10 | 2.10 | 3.67 | |
| Occupants fraction (2 persons) | Weekdays | 1 | 1 | 0.2 | 0.2 | 0.2 | 0.2 | 1 |
| Holidays | 1 | 1 | 0.7 | 0.7 | 0.5 | 0.5 | 1 |
| Location | Bangkok | Latitude = 13.45 N | Longitude = 100.31 E |
| Time zone | +7.00 | ||
| Date interval | 1 year | 1 Jan through 31 Dec | |
| System parameter | Design temperature (conditioned space) | 25 C | |
| Fan control | constant volume | ||
| A/C type | DX system (cooling only) | ||
| A/C sizing | 12,000 Btu (Master BBR), 9000 Btu (BR2) | ||
| Infiltration rate (conditioned space) | 0.5 ACH | ||
| Thermostat type | Two-position | ||
| Zoning | A/C Zone (Conditioned space) | Master BR + BR2 | |
| Non A/C Zone (unconditioned space) | All area (1st floor), living 2 area + corridor (2nd floor) + attic area | ||
| Monitor interval | Energy | Monthly Energy—1 year | |
| Load | Peak day load—1 day (upon system report) | ||
| Design | |||
| Topic | Author | Result |
|---|---|---|
| Preparation and assessment of the potential energy savings of thermochromic and cool coatings considering inter-building effects. | Berardi et al. [28] | Lower outside facade temperatures by 15–20 degrees. |
| The effect of cool paints and surface properties of the facade on the thermal and energy efficiency of buildings in a hot and arid climate. | Khadraoui and Sriti [27] | Resulted in an energy consumption reduction of 3.86% in winter and 9.27% in summer. |
| Potential benefits of cool walls on residential and commercial buildings across California and the United States. | Rosado and Levinson [29] | A reduction in energy conservation costs by 4–27% for single-family homes in California. |
| A 1.8–8.3% reduction for single-family homes in warm U.S. climates, i.e., zone A. | ||
| Estimating the effect of using cool coatings on energy loads and thermal comfort in residential buildings in various climatic conditions. | Synnefa [26] | The results show that increasing the roof solar reflectance reduces cooling loads by 18–93% and peak cooling demand in air-conditioned buildings by 11–27%. |
| Passive cooling techniques through reflective and radiative roofs in tropical houses in Southeast Asia. | Al-Obaidi et al. [10] | The solar reflectance of a typical residential dark roof from 0.10 to 0.35 can lessen the building’s cooling energy use by 7–15%. |
| Optimizing high solar reflective paint to reduce heat gain in building. | Chaiyosburana et al. [31] | Building model saves 25–30% of electricity consumption compared to conventional paint-coated building and 35–40% compared to uncoated building model. |
| This study. | A reduction of approximately 10% in energy consumption. | |
| Absorption | Wall Emission Reduction from Energy Consumption Compared to a 90% Absorption Surface | ||
|---|---|---|---|
| 10% WWR | 20% WWR | ||
| 10% | 456 | 411 | kgCO2eq/year |
| 20% | 395 | 359 | |
| 30% | 336 | 307 | |
| 40% | 281 | 256 | |
| 50% | 223 | 206 | |
| 60% | 166 | 157 | |
| 70% | 109 | 108 | |
| 80% | 55 | 59 | |
| 90% | 0 | 0 | |
Disclaimer/Publisher’s Note: The statements, opinions and data contained in all publications are solely those of the individual author(s) and contributor(s) and not of MDPI and/or the editor(s). MDPI and/or the editor(s) disclaim responsibility for any injury to people or property resulting from any ideas, methods, instructions or products referred to in the content. |
© 2024 by the authors. Licensee MDPI, Basel, Switzerland. This article is an open access article distributed under the terms and conditions of the Creative Commons Attribution (CC BY) license (https://creativecommons.org/licenses/by/4.0/).
Share and Cite
Wongmahasiri, R.; Wongvorachan, T.; Thampanichwat, C.; Bunyarittikit, S. Impact of Wall Paint Solar Absorptance on CO2 Emissions in Residential Buildings: A Case Study from Bangkok. Buildings 2024, 14, 3958. https://doi.org/10.3390/buildings14123958
Wongmahasiri R, Wongvorachan T, Thampanichwat C, Bunyarittikit S. Impact of Wall Paint Solar Absorptance on CO2 Emissions in Residential Buildings: A Case Study from Bangkok. Buildings. 2024; 14(12):3958. https://doi.org/10.3390/buildings14123958
Chicago/Turabian StyleWongmahasiri, Rungroj, Tarid Wongvorachan, Chaniporn Thampanichwat, and Suphat Bunyarittikit. 2024. "Impact of Wall Paint Solar Absorptance on CO2 Emissions in Residential Buildings: A Case Study from Bangkok" Buildings 14, no. 12: 3958. https://doi.org/10.3390/buildings14123958
APA StyleWongmahasiri, R., Wongvorachan, T., Thampanichwat, C., & Bunyarittikit, S. (2024). Impact of Wall Paint Solar Absorptance on CO2 Emissions in Residential Buildings: A Case Study from Bangkok. Buildings, 14(12), 3958. https://doi.org/10.3390/buildings14123958

