Abstract
Rapid acquisition of chlorophyll content in maize leaves is of great significance for timely monitoring of maize plant health and guiding field management. In order to accurately detect the relative chlorophyll content of summer maize and study the responsiveness of vegetation indices to SPAD (soil and plant analyzer development) values of summer maize at different spatial vertical scales, this paper established a prediction model for SPAD values of summer maize leaves at different spatial scales based on UAV multispectral images. The experiment collected multispectral image data from summer maize at the jointing stage and selected eight vegetation indices. By using the sparrow search optimized kernel limit learning machine (SSA-KELM), the prediction models for canopy leaf (CL) SPADCL and ear leaf (EL) SPADEL were established, and a linear fitting analysis was conducted combining the measured SPADCL values and SPADEL values on the ground. The results showed that for SPADCL, the R2 of the linear fitting between the predicted values and measured values was 0.899, and the RMSE was 1.068. For SPADEL, the R2 of linear fitting between the predicted values and the measured values was 0.837, and the RMSE was 0.89. Compared with the model established by the partial least squares method (PLSR), it is found that the sparrow search optimized kernel limit learning machine (SSA-KELM) has more precise prediction results with better stability and adaptability for small sample prediction. The research results can provide technical support for remote sensing monitoring of the chlorophyll content of summer maize at different spatial scales.
1. Introduction
According to a recent survey, China’s maize production reached 277.23 million tons in 2022, making it the largest grain crop in China [1]. Therefore, ensuring maize production is vital for ensuring China’s economic development and food security [2]. Real-time monitoring of the growth status of maize in the field and timely guidance of field management can fully ensure a successful maize yield. Chlorophyll, as the primary pigment in plant photosynthesis, plays an important role in converting light energy into chemical energy during photosynthesis and provides material and energy for plant growth and development [3]. Chlorophyll content is the primary chemical parameter for evaluating plant photosynthesis and an important indicator of crop health [4,5]. Therefore, monitoring the content of chlorophyll in plants can help to measure the photosynthetic capacity and physiological damage of crops [6]. It can also help to evaluate the growth environment, water status, and fertilizer management status of crops. Therefore, monitoring the chlorophyll content of maize leaves at different growth stages plays an important role in maize field management and ensuring a successful maize yield [7].
The traditional method of manually collecting leaves to detect leaf chlorophyll in the laboratory is likely to damage the plant and is detrimental tocrop growth and development. Efficient and non-destructive monitoring of crop growth is the core of modern precision agriculture planting [8]. Due to the strong correlation between chlorophyll content and SPAD values, measuring leaf SPAD values is an effective, non-destructive method for monitoring chlorophyll content in leaves [9]. Currently, methods for manually measuring leaf SPAD values face problems such as a small measurement area, large workload, and poor data representativeness [10], which cannot meet the needs of large-scale and precise management of field maize. Remote sensing technology has been used to collect non-destructive agricultural data in many applications [11]. Ground remote sensing collects crop canopy spectral data through the use of various ground object spectrometers. Due to the limitations of platform height, this method is only suitable for research experiments with few sampling points or small sampling ranges [12]. In addition, although satellite remote sensing and airborne remote sensing monitoring methods can obtain large-scale crop image data, their low spatiotemporal resolution can easily lead to a lack of key phenological data for crops in the study area [13]. The lack of flexibility, low efficiency, and high cost make it difficult to meet the requirements of precision agriculture and real-time field management [14]. UAV (unmanned aerial vehicle) remote sensing can obtain crop growth information with a wide range and strong timeliness. Remote sensing images have high ground resolution (up to centimeter level) and are sensitive to spatial heterogeneity information [11,12]. Using UAV remote sensing to monitor field growth information can effectively compensate for the shortcomings of satellite remote sensing and ground remote sensing and meet the demands for obtaining real-time image data with high spatiotemporal resolution in small and medium-sized scales, which has good application value [13,14].
Currently, in the study of multispectral remote sensing monitoring of SPAD values of summer maize, Ma et al. [15] compared the response effects of two multispectral sensors (MAC and Sequoia) to SPAD values of a maize canopy and found that vegetation indices constructed in the green and near-infrared bands, respectively, have a higher predictive ability than vegetation indices constructed in the red and near-infrared bands. Qiao et al. [16] obtained multispectral remote sensing images of maize at the jointing stage based on unmanned aerial vehicles and found that the near ground remote sensing vegetation indices (VI) under medium and low crop coverage was significantly linearly correlated with maize canopy chlorophyll content. There was a significant nonlinear correlation under high coverage, and the chlorophyll content monitoring model established based on PLSR had the best effect. Guo et al. [17] used a support vector machine (SVM) and random forest (RF) models to estimate the SPAD values of maize based on the optimal combination of spectral indices and texture indices of unmanned aerial vehicles determined by the SRM model. The results showed that the SVM model had the best prediction effect. Qiao et al. [18] extracted maize canopy multispectral reflectance and vegetation indices based on different image segmentation methods and established a mature maize canopy chlorophyll content diagnostic model. The results showed that in the model constructed using PLSR, the maize canopy segmentation method based on wavelet segmentation can improve the diagnostic accuracy of chlorophyll content. The above studies have shown that the vegetation indices constructed based on multispectral data have a certain monitoring ability for obtaining SPAD values of maize plants, but there is little comparison and discussion on the prediction effects of SPAD values of leaves at different vertical scales of the plant. Only the SPAD values of a certain part are selected for modeling and analysis, without comparison and optimization, which gives the prediction model established certain spatial limitations.
Therefore, this study intends to analyze the correlation between summer maize multispectral vegetation indices and SPAD values and to establish SPAD value prediction models for different spatial vertical scales based on the SSA-KELM algorithm. Comparative analysis is conducted on the prediction effect and prediction stability of SPAD value prediction models based on SSA-KELM to establish SPAD value prediction models for different spatial vertical scales of summer maize with a satisfactory prediction effect and high stability.
2. Materials and Methods
2.1. Study Area Description
The experiment was conducted in China’s first tractor company limited intelligent agriculture demonstration farm in Yiyang County, Luoyang City. The demonstration park is located in a mid-latitude region with geographic coordinates of 112°37′11.72″ E and 34°47′79.03″ N. The geographical location is shown in Figure 1. In this experiment, the main maize planting method is wheat rotation, with a planting density of 8.3 plants m−2, a row spacing of 0.6 m for maize, and a plant spacing of 0.2 m. The management methods for irrigation, fertilization, disease, pest, and weeds control are consistent with local conventional farmland.
Figure 1.
Geographical location of China’s first tractor company limited intelligent agriculture demonstration farm.
2.2. Data Acquisition and Processing
2.2.1. Multispectral Image Data Acquisition and Preprocessing
The research used a Phantom 4 multispectral unmanned aerial vehicle (DJI, Shenzhen, China) to collect multispectral remote sensing data for maize. The system was equipped with 1 visible light sensor and 5 multispectral sensors. The experiment was conducted from 10:00 am–12:00 am on 22–23 July 2022, during which the light intensity was stable and data collection was conducted in clear, cloudless, windless, or breezy conditions.
Before image acquisition, the mapping software (DJI Terra, China) was used to plan the UAV route, and spectral images were collected according to the planned paths. RGB high-definition image data was obtained synchronically. Due to the limited battery life of the UAV and the large test area, this study set the UAV to fly at a height of 70 m, the sensor lens was set vertically downward, the course and lateral overlap ratio was 85%, the flight direction was heading from north to south, and the speed was controlled at 3.5 m/s. To perform reflectance correction, a calibration reflection panel was placed on the ground in the test area before and after image acquisition; a drone was manually controlled to hover 2 m above the calibration panel to collect spectral images, and thus it obtained the standard reflectance values during the test. The images of summer maize at the jointing stage obtained by UAV are shown in Figure 2.
Figure 2.
Images of summer maize plants at the jointing stage. (a) RGB image (b) NDVI image.
We imported the collected multispectral image into the Pix4D mapper software (Pix4D Company, Lausanne, Switzerland) and performed image preprocessing to obtain the reflectance spectrum of summer maize within the ROI area of the sampling point. The main steps are: (1) conduct DSM and orthophoto image processing; (2) calibrate the multispectral data of the reflective plate and output the mosaic image; (3) carry out geometric correction using the HD digital images obtained from same period as the reference (error less than 0.5 pixel); (4) select the ROI area required for this study; and (5) obtain the average reflectance spectral values within the ROI range, which is the reflectance spectrum of summer maize in the ROI area.
2.2.2. Data Acquisition of Chlorophyll SPAD Values
Studies have shown that there is a good correlation between crop chlorophyll content and SPAD values measured by portable chlorophyll meters [19,20]. Therefore, this study uses a portable SPAD-502Plus chlorophyll meter (Konica Minolta, Tokyo, Japan) to measure the chlorophyll content of leaves. In this experiment, root leaf SPAD (SPADRL), ear leaf SPAD (SPADEL), and canopy leaf SPAD (SPADCL) of the same maize plant were collected simultaneously. The measurement site is shown in Figure 3b. According to the growth gradient and expert experience, 20 sites with an area of 10 × 5 m2 were selected as the test area (ROI areas, as shown in Figure 3a). In each experimental area, 5 maize plants were selected using the 5-point sampling method, and the SPAD values from the base, middle, and tip of the root leaf, ear leaf, and canopy leaf of each plant were collected avoiding the leaf veins (SPAD values acquisition site, as shown in Figure 3b). Acquisition of each part was repeated twice, and the average of the 6 datapoints was taken as the relative content of the chlorophyll values of the leaf. The experiment first eliminated abnormal data caused by sensor errors and then calculated the average SPAD values of the root leaf, ear leaf, and canopy leaf of the 5 plants in the experimental area as the relative chlorophyll content of the corresponding parts of the maize plant in the area. Due to the time-sensitive nature of chlorophyll content in leaves [21], the collection of measured data from ground SPAD was conducted simultaneously with the multispectral data collected by UAV.
Figure 3.
ROI region selection and SPAD value acquisition site. (a) ROI areas (b) SPAD values acquisition site.
2.3. Selection of Vegetation Indices
The vegetation indices weaken the interference of factors such as background on the spectral characteristics of vegetation to a certain extent through combined changes in reflectance at different wavelengths, which helps to improve the accuracy of remote sensing data in expressing chlorophyll content [22]. This experiment extracts the spectral reflectance of 20 ROI regions and constitutes vegetation indices through a linear or non-linear combination. According to the characteristics of chlorophyll content monitoring, SPSS software was used to analyze the significance of the selected vegetation indices and SPAD values, and the vegetation indices with high correlation and wide application were selected [23], as shown in Table 1.
Table 1.
Vegetation indices and their calculation formulae.
2.4. Data Analysis and Model Construction
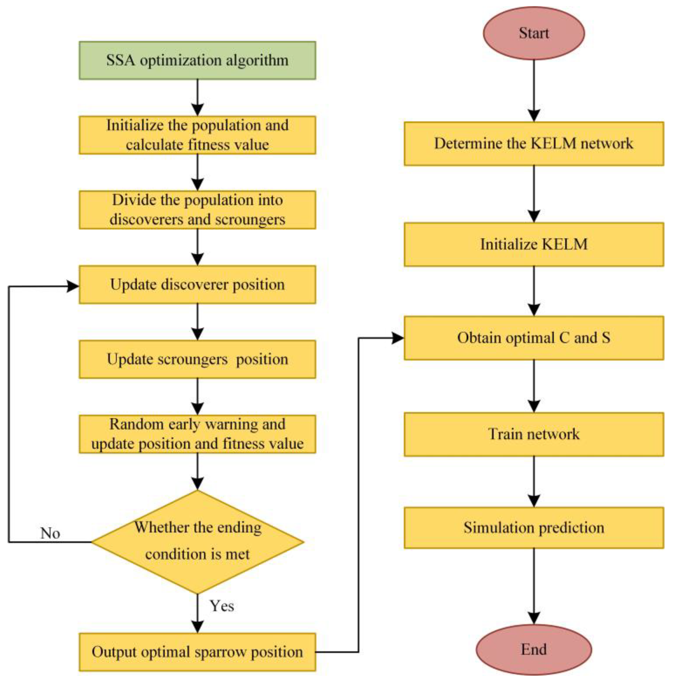
A kernel-based extreme learning machine (KELM) is a single hidden layer feedforward neural network. It is an improved algorithm based on ELM and is combined with kernel functions, which to some extent improves the shortcomings of local optimization and large iteration times in traditional gradient descent training algorithms. KELM can improve the prediction performance of the model while retaining the advantages of ELM. The basic principle of the kernel-based extreme learning machine is shown by the authors of [30]. However, the prediction performance of KELM is greatly affected by the regularization coefficient C and the kernel function parameter S. If the parameter optimization ability is insufficient and the local search ability is poor, it can easily lead to problems such as falling into a local optimal solution and low prediction accuracy.
The sparrow search algorithm (SSA) is a population-intelligent optimization algorithm proposed by Xue et al. [31] in 2020, which is mainly inspired by a sparrow’s foraging behavior and anti-predatory behavior. It has good local search ability and has the advantages of strong optimization ability and fast convergence speed. In the process of foraging, the sparrow population is divided into discoverers and scroungers. The discoverers are responsible for finding food in the population and providing foraging areas and directions for the entire sparrow population, while the scroungers use the discoverers to obtain food. In order to obtain food, sparrows usually use these 2 behavioral strategies, discovering and scrounging, to seek food. The scroungers in the group will constantly monitor the discoverers in the group and compete for food resources to improve their predation rate. In addition, when the sparrow population is attacked by predators, it will engage in anti-predatory behavior.
The kernel extreme learning machine based on the sparrow search algorithm optimization (SSA-KELM) uses the sparrow search algorithm to optimize and select the regularization coefficient C and kernel function parameter S, thereby improving the prediction ability of the model. At the same time, in order to avoid the phenomenon of overfitting in the process of establishing the nonlinear regression model, the data were preprocessed by normalization at the beginning of the experiment. The processed data are divided into a training set and a test set, and the cross-validation method is used for model selection and parameter optimization to avoid overfitting of the model. In order to further select the regularization coefficient C and the kernel function parameter S, the fitness function is designed as the error MSE of the training set:
where x is the estimated value; y is the measured value; and n is the number of samples.
The fitness function selects the MSE error after training. The smaller the MSE error, the higher the coincidence between the predicted data and the original data. The output of the final optimization is the optimal regularization coefficient C and the kernel function parameter S. Then, the network trained using the optimal regularization coefficient C and kernel function parameter S is used to test the test dataset. The SSA-KELM algorithm flowchart is shown in Figure 4.
Figure 4.
Flowchart of SSA-optimized KELM algorithm.
In summary, this study used the kernel-based extreme learning machine based on sparrow search algorithm (SSA-KELM) optimization to construct regression models for phenotypic parameters and SPAD values of summer maize at different spatial vertical scales.
2.5. Model Evaluation Parameters
In this paper, the determination coefficient R2, root mean square error RMSE, and average relative error MRE are used to determine the prediction effect of the model. The closer the R2 value approaches to 1, the closer the model predicted values are to the measured values and the higher the accuracy of the model prediction. The smaller the RMSE, the higher the accuracy of the model. MRE describes the error between the predicted results and the actual values of the model and evaluates the stability of the model. The smaller the MRE, the more stable the model is.
3. Results and Discussion
3.1. Results of SPAD Content Distribution at Different Spatial Vertical Scales
Chlorophyll content in crop leaves showed spatial and vertical heterogeneity [32]. The distribution boxplots of SPADRL, SPADEL, and SPADCL values for 20 ROI regions are shown in Figure 5, and the statistics of SPAD values are shown in Table 2.
Figure 5.
Boxplots of SPAD values for different spatial vertical scales. The center line of the box represents the median of the data, the upper and lower lines of the box represent the upper and lower quartiles of the data, and the two tentacles on the upper and lower edges of the box graph represent the maximum and minimum values of the data, respectively.
Table 2.
Statistical table of SPAD values of blades with different spatial vertical scales.
It can be seen from Figure 5 that during the jointing stage of maize, the relative chlorophyll content is SPADRL > SPADEL > SPADCL. It can be seen that with the deepening of the spatial vertical scale, the chlorophyll content accumulates with the growth cycle, and this trend can also be drawn from the comparison of the maximum, minimum, and average values in Table 2. Similarly, from Table 2, it can be seen that the standard deviation and variance of SPAD values all show the same trend, SPADRL < SPADEL < SPADCL, indicating that with the increase in leaf chlorophyll content, the dispersion degree of leaf SPAD values gradually decreases, further indicating that with the deepening of the vertical scale of leaf space, the distribution of chlorophyll content becomes more uniform.
Due to the fact that most of the spectral information in vertical observation by UAV remote sensing comes from the surface of the canopy, the shielding effect of the canopy top makes it difficult for the component information in the lower layer of the crop to appear in the vertically observed spectrum, which greatly weakens the monitoring ability of remote sensing for the middle and lower layers (especially the root leaf) [21,22,33]. Therefore, the accuracy of using multispectral remote sensing data to monitor the root leaf is not high, and the significance of predicting the SPADRL values is small [34], Therefore, this study only constructs and analyzes regression models for SPADCL and SPADEL.
3.2. Results of the Predictive Ability of A Single Vegetation Index to SPAD
A linear regression model (y = ax0 + b) for SPAD values was established using the single vegetation index in Table 1. The parameters, determination coefficient (R2), and root mean square error (RMSE) of the linear regression model for canopy leaf and ear leaf are shown in Table 3 and Table 4.
Table 3.
Linear regression models for predicting SPADCL using different vegetation indices.
Table 4.
Linear regression models for predicting SPADEL using different vegetation indices.
As can be seen from Table 3, in the established SPADCL unitary linear regression model, the R2 distribution is between 0.450 and 0.733, and the RMSE distribution is between 1.482 and 2.381. The model decision coefficient R2 based on vegetation index GNDVI fitting is the largest (0.733) and the R2 of model based on CCCI fitting is the smallest (0.458). From Table 4, it can be seen that in the univariate linear regression model fitting each vegetation index with SPADEL, the R2 distribution is between 0.336 and 0.531, and the RMSE distribution is between 1.293 and 2.407. The R2 of the prediction model fitted with GDVI and SPADEL values is the largest (0.561), while the R2 of the prediction model fitted with RVI and SPADEL values is the smallest (0.283). The above data indicate that compared to SPADEL, the vegetation indices selected in the experiment have stronger prediction abilities for SPADCL values. However, the correlation advantage of the normalized vegetation index NDVI [35] commonly used in previous studies in building models has not been reflected in this experiment, which also indicates that any vegetation index does not have universality. When selecting a vegetation index to monitor the chlorophyll content of maize plants in different growth periods, different growth environments, and even different varieties, do not cling to previous empirical conclusions, which are also similar to the research results of some scholars [36]. In addition, the absolute slope (|a|) of the SPADCL value prediction model is greater than that of the SPADEL values, indicating that the vegetation indices constructed from multispectral data are more sensitive to the SPADCL values.
Comparing the RMSE of different vegetation indices and SPADCL and SPADEL fitting models, as shown in Figure 6, the model accuracy of vegetation indices (excluding GOSAVI and GNDVI) for predicting SPADEL values is higher due to the lower dispersion degree of SPADEL values compared to SPADCL values, which means that the fluctuation in chlorophyll content in ear leaf is relatively small.
Figure 6.
Comparison of prediction accuracy of models built with different vegetation indices.
Based on the above analysis, it can be seen that the univariate linear regression model fitted with a single vegetation index as an input variable has a certain predictive ability for SPAD values, which is consistent with previous studies [15,16,17,18].
3.3. Results of Prediction Models for SSA-KELM
With the increase in input characteristic variables, the relationship between variables cannot be described only by linear relationships, which requires modeling methods to have higher non-linear fitting capabilities. SSA-KELM improves the nonlinear fitting performance of the model by optimizing the regularization coefficient C and kernel function parameter S in the KELM algorithm using the powerful local search ability of the sparrow search algorithm. Therefore, this study uses SSA-KELM to establish a prediction model for SPAD values of multiple vegetation indices at different spatial vertical scales. The experiment divided 70% of the data Into training sets and 30% Into verification sets [21]. The relationship between the predicted values and the measured values of the SPAD prediction models based on SSA-KELM is shown in Figure 7.
Figure 7.
Relationship between predicted values and measured values of SPAD prediction models based on SSA-KELM.
As can be seen from Figure 7, the linear fitting results between the predicted values and the measured values of the SSA-KELM-SPADCL model are R2 = 0.899 and RMSE = 1.068. The predicted values fluctuate greatly relative to the measured values, and the prediction accuracy of the model is relatively low. Compared with the linear regression models constructed with a single vegetation index (R2max = 0.733, RMSEmin = 1.482), R2 increased by 0.166, RMSE decreased by 0.414, and the prediction accuracy of the model is improved. The predicted values of the SSA-KELM-SPADEL prediction model are linearly fitted to the measured values with R2 = 0.837 and RMSE = 0.890. The predicted values fluctuate slightly relative to the measured values, and the prediction accuracy of the model is high. Compared with the regression models with a single vegetation index as input (R2max = 0.561, RMSEmin = 1.146), R2 increased by 0.276 and RMSE decreased by 0.256. From the above analysis, it can be seen that SPAD prediction models with different spatial vertical scales based on SSA-KELM fitting have greatly improved both prediction effect and model accuracy.
3.4. Discussion
3.4.1. Comparative Analysis of Prediction Effects for Different Prediction Models
In order to verify the prediction effect of the SPAD prediction models established based on SSA-KELM, this study selected the partial least squares [37] (PLSR) method suitable for small sample modeling to establish SPAD value prediction models with different spatial vertical scales and conducted a comparative analysis.
PLSR [38] is a method for finding the best matching function for a group of data by minimizing the sum of squares of errors. It combines statistical methods, such as correlation analysis, principal component analysis, and multiple linear regressions, to effectively solve the problem of data collinearity. Compared with the multiple linear regression algorithm, PLSR can establish multiple linear models under the condition that the independent variables have multiple correlations and the number of sample points is small, and it can ensure the prediction accuracy of the model. The linear fitting comparison between the predicted values and the measured values of the SPAD prediction models based on PLSR is shown in Figure 8. The fitting effect comparison of the SPAD prediction models built based on PLSR and SSA-KELM algorithms is shown in Table 5.
Figure 8.
Relationship between predicted and measured values of SPAD prediction models based on PLSR.
Table 5.
Comparison of SPAD prediction models constructed by PLSR and SSA-KELM algorithms.
As can be seen from Figure 8, the predicted values and the measured values of PLSR-SPADCL are linearly fitted with R2 = 0.787 and RMSE = 1.220. Compared with the linear regression models constructed with a single vegetation index (R2max = 0.733, RMSEmin = 1.482), R2 increased by 0.054 and RMSE decreased by 0.262. The prediction ability and accuracy of the models are improved. The predicted values and the measured values of PLSR-SPADEL are linearly fitted with R2 = 0.723 and RMSE = 0.903. Compared with the regression models with a single vegetation index as input (R2max = 0.561, RMSEmin = 1.146), R2 increased by 0.162 and RMSE decreased by 0.243, indicating that the prediction effect of the SPAD multiple linear prediction model based on PLSR is better than that of the single vegetation index fitting, which indicates that when performing linear fitting, increasing the number of characteristic variables can improve model prediction effects and model prediction accuracy.
As can be seen from Table 5, for the prediction of SPADCL, the fitting accuracy (R2 = 0.899) of the predicted values and measured values of the SSA-KELM-based prediction model is higher than that of the PLSR-based prediction model (R2 = 0.787), and its prediction accuracy (RMSE = 1.068) is also more satisfactory than that of the PLSR-based prediction model (RMSE = 1.220). Similarly, the prediction of SPADEL for ear position leaf has the same conclusion. It can be seen that compared with prediction models based on PLSR, the prediction models based on SSA-KELM have higher prediction accuracy, stronger stability, and better prediction.
At the same time, comparing the prediction accuracy of the SPADCL model and the SPADEL model, it can be seen that in the SSA-KELM-based prediction models, the fitting accuracy (R2 = 0.899) of the SPADCL predicted values and the measured values is higher than the fitting accuracy (R2 = 0.837) of the SPADEL predicted values and the measured values, but the RMSE of its predicted values is approximately 1.068, which is greater than the RMSE (0.890)of the SPADEL predicted values, indicating that there is significant fluctuation in the SPADCL predicted values compared to the measured values, that is, the prediction accuracy of the prediction model is relatively low. It can be seen that in the established multiple regression prediction models, the prediction accuracy of SPADEL values is better than that of SPADCL values.
In summary, compared with the univariate linear regression models and the multivariate linear prediction models established based on PLSR, the multivariate nonlinear prediction models based on SSA-KELM have the best prediction effects, and the prediction accuracy of the SPADEL values model is superior to the prediction accuracy of the SPADCL model.
3.4.2. Stability Analysis of Prediction Model Based on SSA-KELM
When establishing a nonlinear model, the presence of multicollinearity among independent variables can compromise the reliability of model testing and lead to unstable analysis results [39]. In order to analyze the stability of the prediction model, a training set and a verification set with the same proportions as the modeling set were selected. The SPAD prediction models based on SSA-KELM and PLSR were tested 100 times at random, and the mean relative errors (MRE) of the prediction results of the 100 tests were calculated, as shown in Figure 9.
Figure 9.
Prediction effects of SPAD models established from PLSR and SSA-KELM. PLSR-SPADCL represents a canopy leaf prediction model based on PLSR, and SSA-KELM-SPADCL represents the canopy leaf prediction model based on SSA-KELM. PLSR-SPADEL represents the ear position and leaf prediction model established based on PLSR, and SSA-KELM-SPADEL represents the ear position and leaf prediction model established based on SSA-KELM. (a) Prediction effects of SPADCL models. (b) Prediction effects of SPADEL models.
As can be seen from Figure 9a, the mean relative errors of the PLSR-SPADCL model have a large fluctuation range, with a median of 5.5% and a mean value of 5.8%. However, the fluctuation range of the average relative errors of the SSA-KELM-SPADCL model experiences a certain decrease compared with PLSR-SPADCL, with a median of 4.5% and a mean value of 4.7%, indicating that compared with the PLSR model, the model has stronger stability when using SSA-KELM for small sample data. At the same time, it can be seen from Figure 9b that the mean relative errors of the PLSR-SPADEL model have a small fluctuation range, with a median of 6.4% and a mean value of 6.3%. However, the fluctuation range of the mean relative errors of the SSA-KELM-SPADEL model experiences a certain increase compared with the PLSR-SPADEL model; however, overall, its mean relative errors are smaller than that of the PLSR-SPADEL model, with a median of 3.9% and a mean value of 3.8%. This also indicates that the model established using SSA-KELM for small sample data has stronger stability.
This experiment only examined and analyzed the SPAD values of different spatial and vertical scales of maize plants at the jointing stage. This period is a relatively vigorous stage of maize growth and development. Although the chlorophyll content in the canopy leaf is rapidly accumulating, there is still a significant difference in content compared to the ear leaf and root leaf. As the growth cycle progresses, the predictions of SPAD values at different spatial vertical scales in different growth stages, such as the heading stage, the silking stage, and the filling stage after the jointing stage, require further research and analysis by scientific researchers [40]. In addition, because the spectral data in this article are obtained through vertical monitoring with a UAV multispectral camera, the ability to perceive physiological information of the lower leaves of the maize plant is limited [7]. In the future, the spectral camera will adjust its angle and height multiple times to capture a greater amount of spectral information from maize plants in three-dimensional space, enabling accurate monitoring of physiological data from lower leaves.
4. Conclusions
In this study, SPAD values of summer maize at different spatial scales were modeled and analyzed based on UAV multispectral image data. The conclusions are as follows. When establishing SPAD value prediction models for canopy and ear leaves, the prediction accuracy of the models based on PLSR is inferior to that of the SSA-KELM-based models, while both are higher than the prediction accuracy of the univariate linear regression model based on a single vegetation index. Moreover, the models based on SSA-KELM have superior prediction effects and greater stability. Among them, the R2 of linear fitting between the predicted values and the measured values of the SSA-KELM-SPADCL model is 0.899, and the RMSE is 1.068. The R2 of linear fitting between the predicted values and the measured values of the SSA-KELM-SPADCL model is 0.837 and the RMSE is 0.890, which indicates that the prediction accuracy of SPADEL values based on the SSA-KELM model is higher than that of SPADCL values.
Author Contributions
J.J.: funding acquisition, supervision. N.L.: methodology, software, writing, editing, data analysis, result verification. H.C.: methodology, editing, review. Y.L.: software, draw. X.Z.: software, draw. H.Z.: review. H.M.: methodology, supervision. All authors have read and agreed to the published version of the manuscript.
Funding
The present research was supported by a major science and technology project in Henan Province (No. 221100110800), the Henan Province university science and technology innovation talent support plan (No. 23HASTIT020), the key specialized research and development breakthrough in Henan Province (No. 222102110105; No. 222102110215), and the Henan Province university young key teacher training project (No. 2020GGJS075).
Institutional Review Board Statement
Not applicable.
Data Availability Statement
The data presented in this study are available upon request.
Conflicts of Interest
The authors declare no conflict of interest.
References
- Announcement of the National Bureau of Statistics on Grain Production Data in 2022—National Bureau of Statistics. Available online: stats.gov.cn (accessed on 6 March 2023).
- Grassini, P.; Thorburn, J.; Burr, C.; Cassman, K.G. High-yield irrigated maize in the Western US Corn Belt: I. On-farm yield, yield potential, and impact of agronomic practices. Field Crops Res. 2011, 120, 142–150. [Google Scholar] [CrossRef]
- Trawczynski, C. Assessment of the nutrition of potato plants with nitrogen according to the NNI test and SPAD indicator. J. Elem. 2019, 24, 687–700. [Google Scholar] [CrossRef]
- Ji, W.S.; Chen, H.Y.; Wang, S.T.; Zhang, Y.T. Research on SPAD modeling method of cotton leaves at flowering and boll filling stage in North China Plain based on UAV multi spectrum. China Agric. Bull. 2021, 37, 143–150. [Google Scholar]
- Zhang, S.; Zhao, G. A harmonious satellite-unmanned aerial vehicle-ground measurement inversion method for monitoring salinity in coastal saline soil. Remote Sens. 2019, 11, 1700. [Google Scholar] [CrossRef]
- Moharana, S.; Dutta, S. Spatial variability of chlorophyll and nitrogen content of rice from hyperspectral imagery. ISPRS J. Photogramm. Remote Sens. 2016, 122, 17–29. [Google Scholar] [CrossRef]
- Saberioon, M.M.; Amin, M.S.M.; Anuar, A.R.; Gholizadeh, A.; Wayayok, A. Assessment of rice leaf chlorophyll content using visible bands at different growth stages at both the leaf and canopy scale. Int. J. Appl. Earth Obs. Geoinf. 2014, 32, 35–45. [Google Scholar] [CrossRef]
- Han, W.T.; Li, G.; Yuan, M.C.; Zhang, L.Y.; Shi, Z.Q. Research on corn planting information extraction method based on unmanned aerial vehicle remote sensing technology. J. Agric. Mach. 2017, 48, 139–147. [Google Scholar]
- Xu, J.; Meng, J.H. Research progress and prospect of remote sensing estimation of crop chlorophyll content. Remote Sens. Technol. Appl. 2016, 31, 74–85. [Google Scholar]
- Ma, X.D.; Feng, J.R.; Guan, H.O.; Liu, G. Prediction of chlorophyll content in different light areas of apple tree canopies based on the color characteristics of 3D reconstruction. Remote Sens. 2018, 10, 429. [Google Scholar] [CrossRef]
- Huang, Y.B.; Chen, Z.X.; Yu, T.; Huang, X.Z.; Gu, X.F. Agricultural remote sensing big data: Management and applications. J. Integr. Agric. 2018, 17, 1915–1931. [Google Scholar] [CrossRef]
- Tian, M.L.; Ban, S.T.; Chang, Q.R.; You, M.M.; Luo, D.; Wang, L.; Wang, S. Estimation of cotton leaf area index based on low altitude UAV imaging spectrometer image. J. Agric. Eng. 2016, 32, 102–108. [Google Scholar]
- Weiss, M.; Jacob, F.; Duveiller, G. Remote sensing for agricultural applications: A meta-review. Remote Sens. Environ. 2020, 236, 111402. [Google Scholar] [CrossRef]
- Chang, A.; Jung, J.; Yeom, J.; Maeda, M.M.; Landivar, J.A.; Enciso, J.M.; Avila, C.A.; Anciso, J.R. Unmanned aircraft system-(UAS-) based high-throughput phenotyping (HTP) for tomato yield estimation. J. Sens. 2021, 2021, 8875606. [Google Scholar] [CrossRef]
- Mao, Z.H.; Deng, L.; Sun, J.; Zhang, A.W.; Chen, X.Y.; Zhao, Y. Research on the application of UAV multispectral remote sensing in the maize chlorophyll prediction. Spectrosc. Spectr. Anal. 2018, 38, 2923–2931. [Google Scholar]
- Qiao, L.; Tang, W.J.; Gao, D.H.; Zhao, R.M.; An, L.L.; Li, M.Z. UAV-based chlorophyll content estimation by evaluating vegetation index responses under different crop coverages. Comput. Electron. Agric. 2022, 196, 106775. [Google Scholar] [CrossRef]
- Guo, Y.H.; Chen, S.Z.; Li, X.X.; Cunha, M. Machine learning-based approaches for predicting SPAD values of maize using multi-spectral images. Remote Sens. 2022, 14, 1337. [Google Scholar] [CrossRef]
- Qiao, L.; Gao, D.; Zhang, J.; Li, M.Z.; Sun, H.; Ma, J.J. Dynamic influence elimination and chlorophyll content diagnosis of maize using UAV spectral imagery. Remote Sens. 2020, 12, 2650. [Google Scholar] [CrossRef]
- Ali, A.M.; Thind, H.S.; Sharma, S.; Singh, Y. Site-specific nitrogen management in dry direct-seeded rice using chlorophyll meter and leaf colour chart. Pedosphere 2015, 25, 72–81. [Google Scholar] [CrossRef]
- Zhang, S.; Zhao, G.; Lang, K.; Su, B.W.; Chen, X.N.; Xi, X.; Zhang, H.B. Integrated satellite, unmanned aerial vehicle (UAV) and ground inversion of the SPAD of winter wheat in the reviving stage. Sensors 2019, 19, 1485. [Google Scholar] [CrossRef] [PubMed]
- Brewer, K.; Clulow, A.; Sibanda, M.; Gokool, S.; Naiken, V.; Mabhaudhi, T. Predicting the chlorophyll content of maize over phenotyping as a proxy for crop health in smallholder farming systems. Remote Sens. 2022, 14, 518. [Google Scholar] [CrossRef]
- Hirooka, Y.; Homma, K.; Shiraiwa, T. Parameterization of the vertical distribution of leaf area index (LAI) in rice (Oryza sativa L.) using a plant canopy analyzer. Sci. Rep. 2018, 8, 6387. [Google Scholar] [CrossRef] [PubMed]
- Xue, J.; Su, B. Significant remote sensing vegetation indices: A review of developments and applications. J. Sens. 2017, 2017, 1353691. [Google Scholar] [CrossRef]
- Motohka, T.; Nasahara, K.N.; Oguma, H.; Tsuchida, S. Applicability of green-red vegetation index for remote sensing of vegetation phenology. Remote Sens. 2010, 2, 2369–2387. [Google Scholar] [CrossRef]
- Marin, D.B.; Ferraz, G.A.S.; Guimaraes, P.H.S.; Schwerz, F.; Santana, L.S.; Barbosa, B.D.S.; Barata, R.A.P.; Faria, R.D.O.; Dias, J.E.L.; Conti, L.; et al. Remotely piloted aircraft and random forest in the evaluation of the spatial variability of foliar nitrogen in coffee crop. Remote Sens. 2021, 13, 1471. [Google Scholar] [CrossRef]
- Deng, L.; Mao, Z.H.; Li, X.J.; Hu, Z.W.; Duan, F.Z.; Yan, Y.Y. UAV-based multispectral remote sensing for precision agriculture: A comparison between different cameras. ISPRS J. Photogramm. Remote Sens. 2018, 146, 124–136. [Google Scholar] [CrossRef]
- Niu, Q.L.; Feng, H.K.; Zhou, X.G.; Zhu, J.Q.; Yong, B.B.; Li, H.Z. Estimation of the SPAD value of winter wheat using a combination of visible light and multispectral vegetation index. J. Agric. Mach. 2021, 52, 183–194. [Google Scholar]
- Jiang, J.L.; Johansen, K.; Stanschewski, C.S.; Wellman, G.; Mousa, M.A.A.; Fiene, G.M.; Asiry, K.A.; Tester, M.; McCabe, M. Phenotyping a diversity panel of quinoa using UAV-retrieved leaf area index, SPAD-based chlorophyll and a random forest approach. Precis. Agric. 2022, 23, 961–983. [Google Scholar] [CrossRef]
- Shu, M.Y.; Fei, S.P.; Zhang, B.Y.; Yang, B.Y.; Guo, Y.; Li, B.G.; Ma, Y.T. Application of UAV multisensor data and ensemble approach for high-throughput estimation of maize phenotyping traits. Plant Phenomics 2022, 2022, 9802585. [Google Scholar] [CrossRef]
- Zhao, L.; Zhao, X.B.; Li, Y.Z.; Zhou, H.M.; Li, X.Z.; Wang, X.D.; Xing, X.G. Applicability of hybrid bionic optimization models with kernel-based extreme learning machine algorithm for predicting daily reference evapotranspiration: A case study in arid and semiarid regions, China. Environ. Sci. Pollut. Res. 2022, 30, 22396–22412. [Google Scholar] [CrossRef]
- Xue, J.; Shen, B. A novel swarm intelligence optimization approach: Sparrow search algorithm. Syst. Sci. Control Eng. 2020, 8, 22–34. [Google Scholar] [CrossRef]
- Wu, B.; Huang, W.J.; Ye, H.C.; Luo, P.L.; Ren, Y.; Kong, W.P. Using multi-angular hyperspectral data to estimate the vertical distribution of leaf chlorophyll content in wheat. Remote Sens. 2021, 13, 1501. [Google Scholar] [CrossRef]
- Ye, H.C.; Huang, W.J.; Huang, S.Y.; Wu, B.; Dong, Y.Y.; Cui, B. Remote estimation of nitrogen vertical distribution by consideration of maize geometry characteristics. Remote Sens. 2018, 10, 1995. [Google Scholar] [CrossRef]
- Duan, D.D.; Chen, L.; Zhao, C.Y.; Zhao, C.J.; Wang, F.; Cao, Q. Multi-angle detection of spatial differences in tea physiological parameters. Remote Sens. 2023, 15, 935. [Google Scholar] [CrossRef]
- Huang, S.; Tang, L.; Hupy, J.P.; Wang, Y.; Shao, G.F. A commentary review on the use of normalized difference vegetation index (NDVI) in the era of popular remote sensing. J. For. Res. 2021, 32, 1–6. [Google Scholar] [CrossRef]
- Yang, G.Y.; Niu, L.Y. Retrieval of chlorophyll content in summer maize ear leaves based on UAV multispectral data. Jiangxi Agric. J. 2022, 34, 8–12. [Google Scholar]
- Wu, Q.; Sun, H.; Li, M.Z.; Song, Y.Y.; Zhang, Y.E. Research on maize multispectral image accurate segmentation and chlorophyll index estimation. Spectrosc. Spectr. Anal. 2015, 35, 178–183. [Google Scholar]
- Liu, T.; Zhang, H.; Wang, Z.Y.; He, C.; Zhang, G.G.; Jiao, Y.Z. Estimation of leaf area index and chlorophyll content of wheat using UAV multispectral method. J. Agric. Eng. 2021, 37, 65–72. [Google Scholar]
- Ullah, M.I.; Aslam, M.; Altaf, S.; Ahmed, M. Some new diagnostics of multicollinearity in linear regression model. Sains Malays. 2019, 48, 2051–2060. [Google Scholar] [CrossRef]
- Feng, H.; Yang, Z.T.; Chen, H.; Wu, L.H.; Li, C.; Wang, N.G. Study on SPAD estimation model for summer corn based on UAV multispectral images. J. Agric. Mach. 2022, 53, 211–219. [Google Scholar]
Disclaimer/Publisher’s Note: The statements, opinions and data contained in all publications are solely those of the individual author(s) and contributor(s) and not of MDPI and/or the editor(s). MDPI and/or the editor(s) disclaim responsibility for any injury to people or property resulting from any ideas, methods, instructions or products referred to in the content. |
© 2023 by the authors. Licensee MDPI, Basel, Switzerland. This article is an open access article distributed under the terms and conditions of the Creative Commons Attribution (CC BY) license (https://creativecommons.org/licenses/by/4.0/).








