A Context-Based Perspective on Frost Analysis in Reuse-Oriented Big Data-System Developments
Abstract
1. Introduction
- It requires two distinct development processes: domain engineering and application engineering. The first defines and models the commonality and variability, establishing a platform for rapidly developing quality applications within the line. Application engineering derives specific applications by strategically reusing that platform and exploiting its variability.
- It needs to explicitly define and manage variability. During domain engineering, variability is introduced into all software assets, such as domain requirements, architectural models, components, or test cases. During application engineering, it is exploited to derive large-scale customized applications according to the needs of customers and markets.
2. Materials and Methods
- Domain collection refers to ways of collecting data and datasets that can be used. Source variety here helps detect different data structures, acquisition techniques, etc.
- Domain preparation refers to the cleaning and preparation tasks necessary to transform datasets into more suitable ones. The content variety helps determine the variables to be considered. Process variety detects and defines preparation techniques needed for the domain.
- Domain analytics involves the data analysis techniques and the processing types (batch, real-time, and interactive). Process variety helps detect variations in data analysis techniques.
- Domain visualization refers to visualization alternatives to prepare results that will be shown to users. Process variety determines visualization techniques.
- Domain access defines the ways in which users can access the results.
- Variability subject: A variable element of the real world or a variable property of such an element. Example: the color of a car.
- Variability object: A particular instance of a subject of variability. Example: red, green, pink, etc.
- Variation point: a representation of a subject of variability within domain artifacts enriched with context information.
- Variant: a representation of an object of variability.
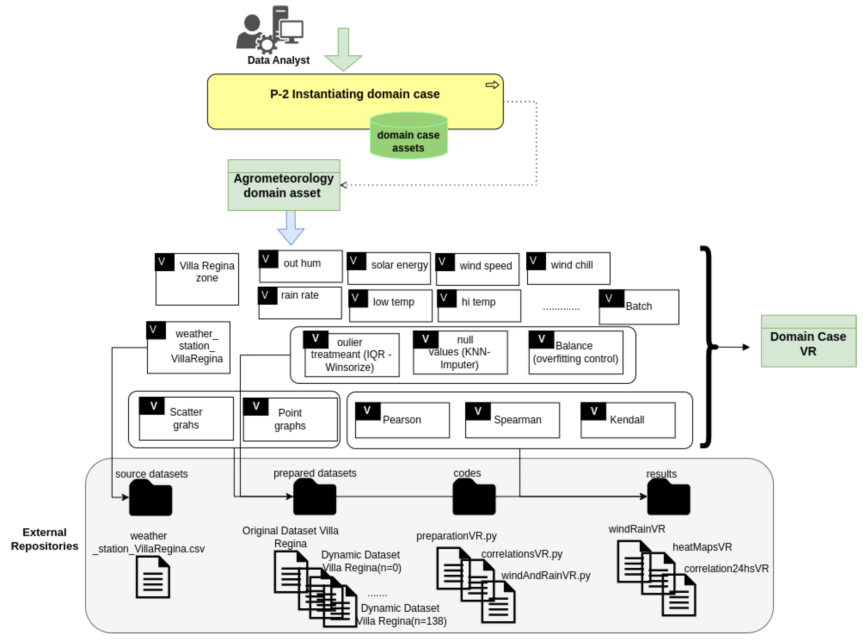
3. Development of Two Application Cases in the Agrometeorology Domain
- Step 1:
- domain problem definition
Analyze the influence of weather variables for late spring frosts in Alto Valle of Río Negro and Neuquén
3.1. Domain Case 1—Villa Regina
- Step 2:
- hypothesis definition
- Step 3:
- hypothesis processing
- Step 4:
- hypothesis verification
- Step 5:
- reformulation or termination
3.2. Domain Case 2—Guerrico
- Step 2:
- hypothesis definition
- Step 3:
- hypothesis processing
- Step 4:
- hypothesis verification
- Guerrico has lower min temperatures than Villa Regina.
- Guerrico is less influenced by high temperatures, the dew point, evapotranspiration, and humidity than Villa Regina in terms of frosts. Guerrico is influenced more by atmospheric pressure, solar energy, solar radiation, wind speed, wind chill, and rain than Villa Regina in terms of frosts.
- Guerrico requires between 11.03% and 111.31% higher wind speeds than Villa Regina to prevent frosts.
- Guerrico requires between 11.2% and 89.41% more wind chill than Villa Regina to prevent frosts.
- Guerrico requires at least 63% more rain than Villa Regina to prevent frosts.
- Step 5:
- reformulation or termination
3.3. Domain Case 3—Cinco Saltos
- Cinco Saltos was developed as a reusable case, and it was documented and stored in CoVaMaT as Reusable Case Cinco Saltos (by applying P-3 and P-4 processes).
- The hypotheses defined in Cinco Saltos were the same as in Guerrico (three hypotheses). Thus, we could reuse, in addition to the assets developed for the agrometoeorology domain, the assets for the Villa Regina and Guerrico cases. In the case of the assets defined for Reusable Case Guerrico, we could reuse the assets created for the third hypothesis regarding the influencing variables in the three zones.
- We did not have to add any new domain assets (within the agrometerology asset) because they could be completely reused.
4. Results
- Traditional application case Villa Regina (TCaseVR) looked at the time required for the development of the activities of the big data process without documenting variability, like a traditional big data application. It was the base case for comparison.
- Domain-case application Villa Regina (DCaseVR) looked at the time required when the T-VIP approach was applied, so identifying variety became an additional activity alongside the traditional process of the previous case.
- Reusable Case Guerrico (RCaseG) reused assets from Domain Case Villa Regina using CoVaMaT, so identifying a variety suitable for the requirements of the new area helps take advantage of the case with an already documented variety (DCaseVR).
- Reusable Case Cinco Saltos (RCaseCS) is similar to the case of Guerrico (RCaseG), but Villa Regina and Guerrico were already stored in CoVaMaT.
| Activity | Services/Tasks | TCaseVR | DCaseVR | RCaseG | RCaseCS |
|---|---|---|---|---|---|
| Domain problem collection | S0. Defining the domain-case problem | 30 | 90 | 10 | 10 |
| Collection | S1. Collecting data from sensor | 5 | 10 | 5 | 5 |
| Preparation | S2. Deleting useless variables | 10 | 15 | 2 | 2 |
| S2. Deleting useless variables | 10 | 15 | 2 | 2 | |
| S3. Imputation of null values | 30 | 35 | 2 | 2 | |
| S4. Adding new variable (FrostCont) | 15 | 20 | 2 | 2 | |
| S5. Balancing data for late frosts | 3 | 8 | 2 | 2 | |
| S6. Dealing with oultier values | 30 | 35 | 2 | 2 | |
| S7. Creating two datasets: original and dynamic | 30 | 35 | 10 | 10 | |
| Analytics | S8. Computing a correlation analysis on the original dataset | 15 | 20 | 5 | 5 |
| S9. Computing a deeper analysis of the rain and | 25 | 30 | 5 | 5 | |
| wind variables in the original dataset | |||||
| S10. Computing a correlation analysis on the dynamic dataset | 10 | 15 | 2 | 2 | |
| S11. Computing a frost analysis of the rain and | 25 | 30 | 5 | 5 | |
| wind variables in the dynamic dataset | |||||
| S15. Computing percent change analysis | — | — | 36 | 15 | |
| Visualization | S12. Visualizing results from H1 | 10 | 15 | 5 | 5 |
| S16. Visualizing results for H3 | — | — | 10 | 5 | |
| S13. Visualizing results from H2 | 10 | 15 | 5 | 5 | |
| Access | S14. Making results available | 30 | 35 | 10 | 10 |
| TOTAL in days | 278 | 408 | 118 | 92 |
Threats to Validity
5. Discussion
- Quality is more than performance for big data systems. Nowadays, most research in the field of BDS quality features is focused on performance, reliability, and other properties evaluated at the execution time. However, BDSs are software systems that must be designed and evaluated by considering the other properties as well, including modularity, reusability, and so on. Traditionally, developing software systems as SPLs has brought the benefits of reusability to reality through domain and application engineering. Therefore, treating BDSs as any other software system would afford similar benefits, at least potentially speaking. We have learned here that this is perhaps possible. We have adapted the traditional way of developing SPLs to a possible world for BDS: the world of domain assets and case assets. By conceptually separating what is relevant as domain features and instantiating them as cases, we might mirror a traditional SPL development and, consequently, focus BDS design on what is common and variable. This would provide a way of dealing with modeling reusable assets from different activities during BDS development, separating concerns and focusing on what a BDS needs to reuse during each stage of its lifecycle.
- Variability turns into variety, and context is everywhere. Variable and common features may be managed through variability management techniques, such as datasheets in OVM notation, now turning the focus into variety. We have redefined variety for BDSs, including source, content, and process diversity; however, when analyzing any system domain, usually, we register contextual features as constraints of the model, and BDSs are not an exception. Traditionally, the same system will behave differently, depending on its targeted organization, since usually, that system requires adaptation. For BDSs, context variety, as we defined, is transversal to every activity, and it constrains or drives the steps of the development process. From identification to reuse, context variety is immersed in our thoughts when selecting similar cases, discharging other ones, keeping some features, etc. So, we have learned that traditional variability also applies to BDSs, and it is a core concept that can be modeled in practice.
- Many stakeholders but one holistic goal: Our methodology should be transferred to industry, and to do so, understanding its rationale is essential. The development team groups people with different backgrounds and expertise, which make this team more valuable indeed. However, now, every participant must understand that he/she is working under a larger umbrella, which is called “variety identification”. Every time he/she is doing the work, the mandatory question should be, “Is there anything here that we can use similarly in the future”? In this way, identifying common and variable domain assets becomes part of the stakeholder’s daily work, not only a verification activity conducted every so often over a certain period of time. We have learned that changing the way of thinking and integrating a variety identification team takes a while; however, everything becomes easy once the team has “changed its mind”.
- Nothing is possible without support. Successful reuse means classifying and storing assets for reuse, and this is impossible without a supporting tool. CoVaMaT was conceived of as such a tool, although its services are quite elementary yet. In spite of this, we are aware that an efficient and perhaps intelligent repository is the key to recovering the most appropriate domain assets. In our limited experience with CoVaMaT, we have learned that the best tool is always desirable, but an in-progress prototype might be enough to start showing the benefits of reuse. And this is an important aspect of reaching stakeholder’s support and commitment. In conclusion, supporting the variety identification and reuse project is a core element, and it cannot be reached without a supporting tool; however, not having the best one is not an excuse for not trying.
- Reuse should not be a silver bullet. We all know that reuse offers many benefits, but we should be certain that reuse is effective, too. To do so, we must obtain measurements that are beyond doubt. Identifying candidate assets for reuse is just a first step since the effort and time invested in reuse might hinder the entire process. For instance, we might identify a case asset, such as a data analysis process, which seems interesting for a new case; however, adaptation might require adding different data preparation, feature selection, etc. So, is this reuse really effective? We have learned that our methodology and tool need an extension that allows for measuring how effective the reuse is. And this fact sets the basis for one line of future work, as we summarize in the next section.
- Thinking of reuse may help in more than one way. Finally, with respect to the case studies, the new findings mostly depended on our context-based perspective of the frost analyses, which helped in (1) improving the findings themselves by adding new possible influencing factors and (2) setting a base for future reuse by structuring intermediate and final assets as domain-application cases.
6. Conclusions
Author Contributions
Funding
Institutional Review Board Statement
Informed Consent Statement
Data Availability Statement
Acknowledgments
Conflicts of Interest
Abbreviations
| BDSs | Big data systems |
| SPL | Software product line |
| OVM | Orthogonal variability model |
| CoVaMaT | Context-based variety management tool |
| T-VIP | Top-down approach to the variety identification process |
| B-VIP | Bottom-up approach to the variety identification process |
References
- Carmel, E.; Agarwal, R. Tactical approaches for alleviating distance in global software development. IEEE Softw. 2001, 18, 22–29. [Google Scholar] [CrossRef]
- Clements, P.C.; Northrop, L. Software Product Lines: Practices and Patterns; Addison-Wesley Longman Publishing Co., Inc.: Boston, MA, USA, 2001. [Google Scholar]
- Pohl, K.; Böckle, G.; Linden, F.J.v.d. Software Product Line Engineering: Foundations, Principles and Techniques; Springer: Secaucus, NJ, USA, 2005. [Google Scholar]
- van der Linden, F.; Schmid, K.; Rommes, E. Software Product Lines in Action: The Best Industrial Practice in Product Line Engineering; Springer: Secaucus, NJ, USA, 2007. [Google Scholar]
- Käkölä, T. ISO Initiatives on Software Product Line Engineering: Vision and Current Status—Invited Talk for Variability. In Proceedings of the ER Workshops, Brussels, Belgium, 31 October–3 November 2011; p. 119. [Google Scholar]
- Pasquetto, I.; Randles, B.; Borgman, C. On the Reuse of Scientific Data. Data Sci. J. 2017, 16, 8. [Google Scholar] [CrossRef]
- Custers, B.; Uršič, H. Big data and data reuse: A taxonomy of data reuse for balancing big data benefits and personal data protection. Int. Data Priv. Law 2016, 6, 4–15. [Google Scholar] [CrossRef]
- Borrison, R.; Klöpper, B.; Chioua, M.; Dix, M.; Sprick, B. Reusable Big Data System for Industrial Data Mining—A Case Study on Anomaly Detection in Chemical Plants. In Proceedings of the Intelligent Data Engineering and Automated Learning—IDEAL 2018, Madrid, Spain, 21–23 November 2018; Springer International Publishing: Secaucus, NJ, USA; pp. 611–622. [Google Scholar]
- Xie, Z.; Chen, Y.; Speer, J.; Walters, T.; Tarazaga, P.A.; Kasarda, M. Towards Use And Reuse Driven Big Data Management. In Proceedings of the 15th ACM/IEEE-CS Joint Conference on Digital Libraries, Knoxville, TN, USA, 21–25 June 2015; Association for Computing Machinery: New York, NY, USA, 2015; pp. 65–74. [Google Scholar]
- Klein, J. Reference Architectures for Big Data Systems, Carnegie Mellon University’s Software Engineering Institute Blog. 2017. Available online: http://insights.sei.cmu.edu/blog/reference-architectures-for-big-data-systems/ (accessed on 9 June 2021).
- Mavi, H.; Tupper, G. Agrometeorology: Principles and Applications of Climate Studies in Agriculture, 1st ed.; CRC Press: Boca Raton, FL, USA, 2004. [Google Scholar] [CrossRef]
- Zhou, I.; Lipman, J.; Abolhasan, M.; Shariati, N. Minute-wise frost prediction: An approach of recurrent neural networks. Array 2022, 14, 100158. [Google Scholar] [CrossRef]
- Gobbett, D.L.; Nidumolu, U.; Crimp, S. Modelling frost generates insights for managing risk of minimum temperature extremes. Weather. Clim. Extrem. 2020, 27, 100176. [Google Scholar] [CrossRef]
- Diedrichs, A.L.; Bromberg, F.; Dujovne, D.; Brun-Laguna, K.; Watteyne, T. Prediction of Frost Events Using Machine Learning and IoT Sensing Devices. IEEE Internet Things J. 2018, 5, 4589–4597. [Google Scholar] [CrossRef]
- Talsma, C.J.; Solander, K.C.; Mudunuru, M.K.; Crawford, B.; Powell, M.R. Frost prediction using machine learning and deep neural network models. Front. Artif. Intell. 2023, 5, 963781. [Google Scholar] [CrossRef] [PubMed]
- Bosch, J.; Olsson, H.H.; Brinne, B.; Crnkovic, I. AI Engineering: Realizing the Potential of AI. IEEE Softw. 2022, 39, 23–27. [Google Scholar] [CrossRef]
- Osycka, L.; Cechich, A.; Buccella, A.; Montenegro, A.; Muñoz, A. CoVaMaT: Functionality for Variety Reuse through a Supporting Tool. In Proceedings of the XI Conference on Cloud Computing, Big Data & Emerging Topics (JCC-BD&ET), La Plata, Argentina, 27–29 June 2023. [Google Scholar]
- Buccella, A.; Cechich, A.; Villegas, C.; Montenegro, A.; Muñoz, A.; Rodriguez, A. A Model of Reusable Assets in AIE Software Systems. J. Comput. Sci. Technol. 2023, 23, e13. [Google Scholar] [CrossRef]
- Chen, Z.; Stephen, E.; Grasby, K.G.O. Relation between climate variability and groundwater levels in the upper carbonate aquifer, southern Manitoba, Canada. Hydrology 2003, 290, 43–62. [Google Scholar] [CrossRef]
- Delle Rose, M.; Martano, P. Datasets of Groundwater Level and Surface Water Budget in a Central Mediterranean Site (21 June 2017–1 October 2022). Data 2023, 8, 38. [Google Scholar] [CrossRef]
- Verdes, P.F.; Granitto, P.M.; Navone, H.D.; Ceccatto, H.A. Frost prediction with machine learning techniques. In Proceedings of the VI Congreso Argentino de Ciencias de la Computacion, Buenos Aires, Argentina, 4–8 October 2000. [Google Scholar]
- Liya Ding, K.N.; Shibuya, K. Frost Forecast using Machine Learning—From association to causality. Procedia Comput. Sci. 2019, 159, 1001–1010. [Google Scholar] [CrossRef]
- Ding, L.; Noborio, K.; Shibuya, K. Modelling and learning cause-effect—Application in frost forecast. Procedia Comput. Sci. 2020, 176, 2264–2273. [Google Scholar] [CrossRef]
- Kotikot, S.M.; Flores, A.; Griffin, R.E.; Nyaga, J.; Case, J.L.; Mugo, R.; Sedah, A.; Adams, E.; Limaye, A.; Irwin, D.E. Statistical characterization of frost zones: Case of tea freeze damage in the Kenyan highlands. Int. J. Appl. Earth Obs. Geoinf. 2020, 84, 101971. [Google Scholar] [CrossRef]
- El-Hashash, E.F.; Shiekh, R.H.A. A Comparison of the Pearson, Spearman Rank and Kendall Tau Correlation Coefficients Using Quantitative Variables. Asian J. Probab. Stat. 2022, 20, 36–48. [Google Scholar] [CrossRef]
- Anderson, M. Calculating and Interpreting Percentage Changes for Economic Analysis. Appl. Econ. Teach. Resour. (Aetr) Agric. Appl. Econ. Assoc. 2019, 1, 25–31. [Google Scholar] [CrossRef]
- Niraula, R.; Meixner, T.; Norman, L. Determining the importance of model calibration for forecasting absolute/relative changes in streamflow from LULC and climate changes. J. Hydrol. 2015, 522, 439–451. [Google Scholar] [CrossRef]
- Buccella, A.; Cechich, A.; Porfiri, J.; Diniz Dos Santos, D. Taxonomy-Oriented Domain Analysis of GIS: A Case Study for Paleontological Software Systems. ISPRS Int. J. -Geo-Inf. 2019, 8, 270. [Google Scholar] [CrossRef]
- Buccella, A.; Pol’la, M.; Cechich, A. Improving Variabilty Analysis through Scenario-Based Incompatibility Detection. Information 2022, 13, 149. [Google Scholar] [CrossRef]
- Tomer, A.; Goldin, L.; Kuflik, T.; Kimchi, E.; Schach, S. Evaluating software reuse alternatives: A model and its application to an industrial case study. IEEE Trans. Softw. Eng. 2004, 30, 601–612. [Google Scholar] [CrossRef]





















| Works | Objectives | Sources/Period | Analysis | Results |
|---|---|---|---|---|
| Verdes et al. [21] 2000 (Rosario, Argentina) | Develop an empirical prediction system for frost protection of fruits and vegetables | 2601 daily records of a weather station in Zavalla (from 1973 to 1989) | Artificial neural networks (ANNs), simple Bayes (SB), k-nearest neighbors (k-NNs) | SB generated better results than ANNs and k-NNs in frost detection, but it obtained a higher probability of false detection |
| Ding et al. [22] 2019 (Japan) | Construction of predictive models to capture possible causal relations between environmental factors and frost | Sensors in a local area from 2017 to 2019 | Correlation Support vector machine (SVM) | Temperature is the most important factor in predictive models; humidity helps an early alarm (2–3 h ahead), and radiation improves the sensitivity of the response in a short period |
| Ding et al. [23] 2020 (Japan) | Develop a causal model for understanding relationships between past and future frost events | Sensors in a local area in 2017 | Support vector regression (SVR) Structural causal model (SCM) | Better results were obtained with labeled data and the task of learning as classification |
| Zhou et al. [12] 2022 (Australia) | Increase the prediction frequency from once per 12–24 h for the next day or night’s events to minute-wise predictions for the next hour’s events | Sensors from different weather stations (from 2016 to 2017) | Recurrent neural networks (RNNs) Long short-term memory (LSTM) Gated recurrent unit (GRU) Artificial neural network (ANN) | LSTM is more suitable for a dataset of the current year; ANN models were faster than RNN-based models, with better accuracy and performance |
| Kotikot et al. [24] 2020 (Kenia) | Integrate local characteristics of the land surface with weather variables to map frost hotspots | 282 observations during frost seasons (2011 and 2012), NASA-LIS data, MODIS sensor, and radar topography data | Multicollinearity Binary logistic regression Correlation | The model identified areas of high frost susceptibility using a threshold based on the probability of the logistic model; it was useful for managing frost-damage mitigation efforts |
| Gobbett et al. [13] 2020 (Australia) | Generate future climate scenarios (from 2030 to 2050) to predict night-time minimum temperatures | MODIS with night-time temperatures, elevation, terrain indices, and meteorological station data | Multivariate adaptive regression splines (MARSs) | Elevation and time-of-the-year variables affect frost occurrences; they found a decrease in frost at lower elevations under the tested future climate scenarios |
| Diedrichs et al. [14] 2018 (Mendoza) | Frost prediction at least 24 h ahead with SMOTE technique | Five meteorological stations during 2001–2006 | Bayesian networks (BNs) Random forest (RF) Logistic regression (LR) Binary trees (BTs) | The application of an oversampling technique showed improvements in RF and LR models |
| Talsma et al. [15] 2023 (Alcalde) | Application of regression models to predict temperature and not just the occurrence of frost | 10 years of historical data from the Natural Resource Conservation Service weather station | Random forest (RF) Deep neural network (DNN) Convolution long short-term memory neural network (CNN) | CNN showed better results, and the use of soil temperature is a key parameter in longer-term predictions’ application (>24 h) |
| Variable | Description | Format |
|---|---|---|
| HiTemp | High temperature | Numeric |
| LowTemp | Low temperature | Numeric |
| OutHum | Out humidity | Numeric |
| DewPt | Dew point | Numeric |
| WindSpeed | Wing speed | Numeric |
| WindRun | Distance of traveled wind | Numeric |
| WindChill | Cooling effect of the wind | Numeric |
| Bar | Atmospheric pressure | Numeric |
| Rain | Rain presence | Categoric |
| RainRate | Rain average | Numeric |
| SolarRad | Solar radiation | Numeric |
| SolarEnergy | Solar energy | Numeric |
| Hi SolarRad | Max solar radiation | Numeric |
| ET | Evapotranspiration | Numeric |
| LowTemp | FrostCont | LowTemp | FrostCont | LowTemp | FrostCont | |||||
|---|---|---|---|---|---|---|---|---|---|---|
| 1 | 0.5 | 1.0 | 1 | 0.5 | −0.6 | 1 | 0.5 | 5.3 | ||
| 2 | 0.7 | 1.6 | 2 | 0.7 | −0.7 | 2 | 0.7 | 5.1 | ||
| 3 | 0.6 | 1.6 | 3 | 0.6 | −0.7 | 3 | 0.6 | 4.7 | ||
| 4 | 0.5 | 1.3 | 4 | 0.5 | −0.8 | 4 | 0.5 | 3.8 | ||
| 5 | 0.4 | 0.8 | 5 | 0.4 | −0.9 | 5 | 0.4 | 3.1 | ||
| 6 | 0.4 | 0.2 | 6 | 0.4 | −1.1 | 6 | 0.4 | 2.1 | ||
| 7 | 1.0 | −0.6 | 7 | 1.0 | −1.5 | 7 | 1.0 | 1.9 | ||
| 8 | 1.6 | −0.7 | 8 | 1.6 | −1.5 | 8 | 1.6 | 1.8 | ||
| … | … | … | … | … | … | … | … | … | ||
| 13 | −0.6 | −1.5 | 13 | −0.6 | −1.0 | 13 | −0.6 | 0.8 | ||
| 14 | −0.7 | −1.5 | 14 | −0.7 | −1.3 | 14 | −0.7 | 0.7 | ||
| … | … | … | … | … | … | … | … | … | ||
| 139 | 5.3 | 2.8 | 139 | 5.3 | 10.1 | 139 | 5.3 | 14.8 | ||
| (a) With —1 h | (b) With —2 h | (c) With —23 h | ||||||||
Disclaimer/Publisher’s Note: The statements, opinions and data contained in all publications are solely those of the individual author(s) and contributor(s) and not of MDPI and/or the editor(s). MDPI and/or the editor(s) disclaim responsibility for any injury to people or property resulting from any ideas, methods, instructions or products referred to in the content. |
© 2024 by the authors. Licensee MDPI, Basel, Switzerland. This article is an open access article distributed under the terms and conditions of the Creative Commons Attribution (CC BY) license (https://creativecommons.org/licenses/by/4.0/).
Share and Cite
Buccella, A.; Cechich, A.; Saurin, F.; Montenegro, A.; Rodríguez, A.; Muñoz, A. A Context-Based Perspective on Frost Analysis in Reuse-Oriented Big Data-System Developments. Information 2024, 15, 661. https://doi.org/10.3390/info15110661
Buccella A, Cechich A, Saurin F, Montenegro A, Rodríguez A, Muñoz A. A Context-Based Perspective on Frost Analysis in Reuse-Oriented Big Data-System Developments. Information. 2024; 15(11):661. https://doi.org/10.3390/info15110661
Chicago/Turabian StyleBuccella, Agustina, Alejandra Cechich, Federico Saurin, Ayelén Montenegro, Andrea Rodríguez, and Angel Muñoz. 2024. "A Context-Based Perspective on Frost Analysis in Reuse-Oriented Big Data-System Developments" Information 15, no. 11: 661. https://doi.org/10.3390/info15110661
APA StyleBuccella, A., Cechich, A., Saurin, F., Montenegro, A., Rodríguez, A., & Muñoz, A. (2024). A Context-Based Perspective on Frost Analysis in Reuse-Oriented Big Data-System Developments. Information, 15(11), 661. https://doi.org/10.3390/info15110661

