Enhancing Cybersecurity: Hybrid Deep Learning Approaches to Smishing Attack Detection
Abstract
1. Introduction
- We utilized three distinct SMS datasets, training models individually before merging them into a combined dataset. This approach enhances model generalization and adaptability, as demonstrated by comparative performance analyses through all datasets, providing insights into the models’ effectiveness on varied data sources.
- We investigated the impact of different training parameters on the model’s performance and employed the Explainable AI (XAI) method LIME to interpret model decisions, adding transparency to the detection process.
2. Review of Existing Studies
3. Study Design and Implementation
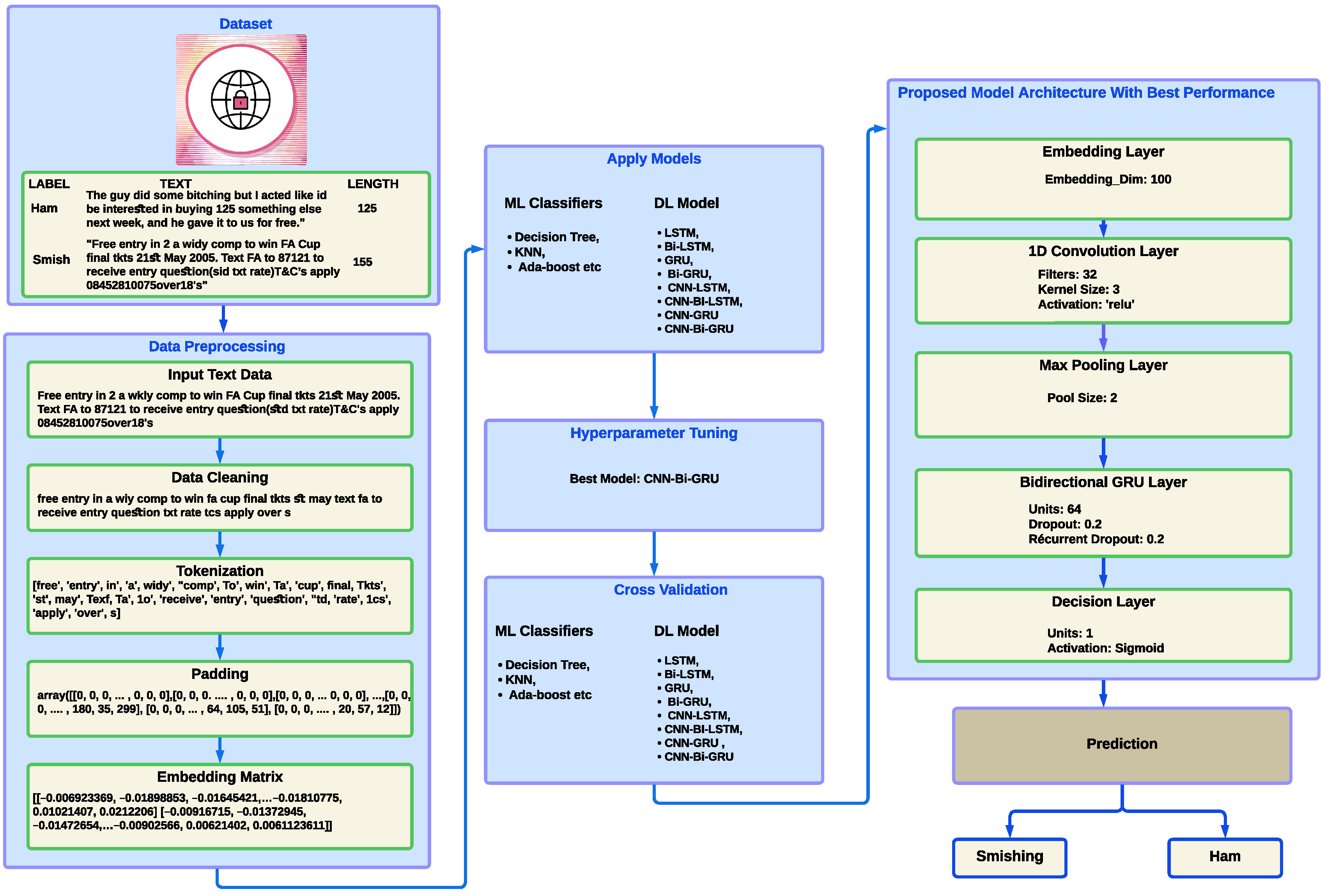
3.1. Datasets
- SMS Phishing Collection: The primary dataset used in this study is the SMS Phishing Collection, curated by Almeida et al. [19], which is publicly available on Kaggle [32]. This dataset contains a total of 5571 SMS messages, comprising 4824 legitimate (ham) messages and 747 phishing (smishing) attempts (see Table 2).
- Phishing_detection dataset: For further testing, we used a second dataset with a total of 13,320 samples, which includes 7981 spam and 5339 legitimate (ham) messages (https://huggingface.co/datasets/Ad10sKun/phishing_detection, accessed on 12 September 2024). This dataset broadens the coverage of potential spam scenarios and aids in evaluating the model’s performance on both spam and legitimate messages.
- Phishing-dataset Dataset: Lastly, we leveraged a third dataset (https://huggingface.co/datasets/ealvaradob/phishing-dataset, accessed on 12 September 2024) consisting of 5971 SMS messages that were originally categorized as ham, smishing, and spam [10,33]. To align with the binary classification objective of this study, we restructured this dataset into two categories: legitimate (ham) messages totaling 4844 and smishing messages totaling 1127.
- Combined Dataset: We created a fourth combined dataset by merging the SMS Phishing Collection, the Phishing_detection Dataset, and the Phishing-dataset. This new dataset aggregates all samples to enhance the robustness of our analysis, leading to a total of 24,862 samples, including 15,007 legitimate (ham) messages and 9855 phishing (smishing) attempts.
3.2. Data Preprocessing
3.2.1. Text Cleanup
3.2.2. Process of Tokenization
3.2.3. Padding
3.2.4. Word Embedding
3.2.5. Embedding Matrix
3.3. Proposed Model Architecture
4. Experimental Outcomes and Analysis
4.1. Setup
4.2. Dataset Splitting
4.3. Model Evaluation Results
4.4. Proposed Model Hyperparameters Tuning
4.5. Cross-Validation
- Units: Increasing the units in layers enhances the model’s capacity to learn complex patterns. For instance, transitioning from 16 to 64 units improved both accuracy and F1 scores, indicating better feature extraction.
- Batch Size: Smaller batch sizes (e.g., 32) stabilize gradient updates, resulting in improved convergence. This is reflected in the slight gains in F1 scores, suggesting enhanced balance between precision and recall.
- Kernel and Pool Size: A kernel size of 3 and pooling size of 2 efficiently reduce feature map dimensionality while retaining critical data features, contributing to high performance.
- Activation Functions: Using ReLU for hidden layers facilitates modeling nonlinear relationships, while Sigmoid in the output layer aids in binary classification, directly impacting the accuracy of predictions.
- Epochs: Training for 50 epochs strikes a balance between learning and overfitting. Coupled with dropout layers (rate of 0.2), it promotes generalization on unseen data.
- Filters: The selection of 32 filters captures diverse features from the text efficiently. This ensures computational efficiency without compromising accuracy.
4.6. Comparison of Performance with Alternative Datasets
4.7. Exploring the Explainable AI Method
4.8. Computational Efficiency and Resource Requirements
4.9. Comparison with Prior Studies
5. Conclusions and Future Work
Author Contributions
Funding
Informed Consent Statement
Data Availability Statement
Acknowledgments
Conflicts of Interest
Abbreviations
| SMS | Short Message Service |
| CNN | Convolutional Neural Networks |
| Bi-GRU | Bidirectional Gated Recurrent Units |
| ML | Machine Learning |
| DL | Deep Learning (ML) |
| RNN | Recurrent neural network |
| XAI | Explainable AI |
References
- Cost of a Data Breach Report 2021. Available online: https://www.ibm.com/security/data-breach (accessed on 11 August 2024).
- Difference Between Spam and Phishing Mail. Available online: https://www.tutorialspoint.com/difference-between-spam-and-phishing-mail (accessed on 11 August 2024).
- Datta, N.; Mahmud, T.; Aziz, M.T.; Das, R.K.; Hossain, M.S.; Andersson, K. Emerging Trends and Challenges in Cybersecurity Data Science: A State-of-the-Art Review. In Proceedings of the 2024 Parul International Conference on Engineering and Technology (PICET), Vadodara, India, 3–4 May 2024; pp. 1–7. [Google Scholar]
- 6 Reasons Why SMS Is More Effective than Email Marketing—CallHub. 2016. Available online: https://callhub.io/6-reasons-sms-efectiveemail-marketing/ (accessed on 11 April 2024).
- Khan, F.; Mustafa, R.; Tasnim, F.; Mahmud, T.; Hossain, M.S.; Andersson, K. Exploring BERT and ELMo for Bangla Spam SMS Dataset Creation and Detection. In Proceedings of the 2023 26th International Conference on Computer and Information Technology (ICCIT), Cox’s Bazar, Bangladesh, 13–15 December 2023; IEEE: Piscataway, NJ, USA, 2023; pp. 1–6. [Google Scholar]
- Ayeni, R.K.; Adebiyi, A.A.; Okesola, J.O.; Igbekele, E. Phishing Attacks and Detection Techniques: A Systematic Review. In Proceedings of the 2024 International Conference on Science, Engineering and Business for Driving Sustainable Development Goals (SEB4SDG), Omu-Aran, Nigeria, 2–4 April 2024; IEEE: Piscataway, NJ, USA, 2024; pp. 1–17. [Google Scholar]
- Ali, M.M.; Mohd Zaharon, N.F. Phishing—A cyber fraud: The types, implications and governance. Int. J. Educ. Reform 2024, 33, 101–121. [Google Scholar] [CrossRef]
- Nadeem, M.; Zahra, S.W.; Abbasi, M.N.; Arshad, A.; Riaz, S.; Ahmed, W. Phishing attack, its detections and prevention techniques. Int. J. Wirel. Secur. Netw. 2023, 1, 13–25. [Google Scholar]
- Jakobsson, M. Two-factor inauthentication—The rise in SMS phishing attacks. Comput. Fraud. Secur. 2018, 2018, 6–8. [Google Scholar] [CrossRef]
- Mishra, S.; Soni, D. Smishing Detector: A security model to detect smishing through SMS content analysis and URL behavior analysis. Future Gener. Comput. Syst. 2020, 108, 803–815. [Google Scholar] [CrossRef]
- What Is Phishing|Attack Techniques & Scam Examples. Learning Center. Available online: https://www.imperva.com/learn/application-security/phishing-attack-scam/ (accessed on 11 May 2024).
- Phishing for Information: Spearphishing Link, Sub-Technique T1598.003—Enterprise|MITRE ATT&CK®. Available online: https://attack.mitre.org/techniques/T1598/003/ (accessed on 11 May 2024).
- 2022 Data Breach Investigations Report. Available online: https://www.verizon.com/business/en-gb/resources/reports/dbir/ (accessed on 11 August 2024).
- Internet Crime Complaint Center (IC3) Releases 2020 Internet Crime Report, Including COVID-19 Scam Statistics. Available online: https://www.ic3.gov/Media/News/2021/210325.aspx (accessed on 11 August 2024).
- Increasing Cybercrime: UN Reports 350 Percent Rise in Phishing Websites During Pandemic. 2020. Available online: https://www.newindianexpress.com/business/2020/aug/08/increasing-cybercrime-un-reports-350-per-cent-rise-in-phishing-websites-during-pandemic-2180777.html (accessed on 11 August 2024).
- Mahmud, T.; Ptaszynski, M.; Masui, F. Deep Learning Hybrid Models for Multilingual Cyberbullying Detection: Insights from Bangla and Chittagonian Languages. In Proceedings of the 2023 26th International Conference on Computer and Information Technology (ICCIT), Cox’s Bazar, Bangladesh, 13–15 December 2023; IEEE: Piscataway, NJ, USA, 2023; pp. 1–6. [Google Scholar]
- Mahmud, T.; Ptaszynski, M.; Masui, F. Automatic Vulgar Word Extraction Method with Application to Vulgar Remark Detection in Chittagonian Dialect of Bangla. Appl. Sci. 2023, 13, 11875. [Google Scholar] [CrossRef]
- Mahmud, T.; Ptaszynski, M.; Masui, F. Exhaustive Study into Machine Learning and Deep Learning Methods for Multilingual Cyberbullying Detection in Bangla and Chittagonian Texts. Electronics 2024, 13, 1677. [Google Scholar] [CrossRef]
- Almeida, T.A.; Hidalgo, J.M.G.; Yamakami, A. Contributions to the study of SMS spam filtering: New collection and results. In Proceedings of the 11th ACM Symposium on Document Engineering, Mountain View, CA, USA, 19–22 September 2011; pp. 259–262. [Google Scholar]
- Naher, S.R.; Sultana, S.; Mahmud, T.; Aziz, M.T.; Hossain, M.S.; Andersson, K. Exploring Deep Learning for Chittagonian Slang Detection in Social Media Texts. In Proceedings of the 2024 International Conference on Electrical, Computer and Energy Technologies (ICECET), Sydney, Australia, 25–27 July 2024; IEEE: Piscataway, NJ, USA, 2024; pp. 1–6. [Google Scholar]
- Joo, J.W.; Moon, S.Y.; Singh, S.; Park, J.H. S-Detector: An enhanced security model for detecting Smishing attack for mobile computing. Telecommun. Syst. 2017, 66, 29–38. [Google Scholar] [CrossRef]
- Sonowal, G. Detecting phishing SMS based on multiple correlation algorithms. SN Comput. Sci. 2020, 1, 361. [Google Scholar] [CrossRef] [PubMed]
- Roy, P.K.; Singh, J.P.; Banerjee, S. Deep learning to filter SMS Spam. Future Gener. Comput. Syst. 2020, 102, 524–533. [Google Scholar] [CrossRef]
- Ghourabi, A.; Mahmood, M.A.; Alzubi, Q.M. A hybrid CNN-LSTM model for SMS spam detection in arabic and english messages. Future Internet 2020, 12, 156. [Google Scholar] [CrossRef]
- Jain, A.K.; Yadav, S.K.; Choudhary, N. A novel approach to detect spam and smishing SMS using machine learning techniques. Int. J. E-Serv. Mob. Appl. 2020, 12, 21–38. [Google Scholar] [CrossRef]
- Xia, T.; Chen, X. A discrete hidden Markov model for SMS spam detection. Appl. Sci. 2020, 10, 5011. [Google Scholar] [CrossRef]
- Mishra, S.; Soni, D. DSmishSMS—A System to Detect Smishing SMS. Neural Comput. Appl. 2023, 35, 4975–4992. [Google Scholar] [CrossRef] [PubMed]
- Liu, X.; Lu, H.; Nayak, A. A spam transformer model for SMS spam detection. IEEE Access 2021, 9, 80253–80263. [Google Scholar] [CrossRef]
- Mishra, S.; Soni, D. Implementation of ‘smishing detector’: An efficient model for smishing detection using neural network. SN Comput. Sci. 2022, 3, 189. [Google Scholar] [CrossRef]
- Mambina, I.S.; Ndibwile, J.D.; Michael, K.F. Classifying Swahili Smishing Attacks for Mobile Money Users: A Machine-Learning Approach. IEEE Access 2022, 10, 83061–83074. [Google Scholar] [CrossRef]
- Baardsen, A. Phishing and Social Engineering Attack Detection by Applying Intention Detection Methods. Master’s Thesis, NTNU, Trondheim, Norway, 2022. [Google Scholar]
- SMS Smishing Collection Data Set. Kaggle. Available online: https://www.kaggle.com/datasets/galactus007/sms-smishing-collection-data-set (accessed on 11 December 2023).
- Mishra, S.; Soni, D. Sms phishing dataset for machine learning and pattern recognition. In Proceedings of the International Conference on Soft Computing and Pattern Recognition, Seattle, WA, USA, 14–16 December 2022; Springer: Cham, Switzerland, 2022; pp. 597–604. [Google Scholar]
- Mahmud, T.; Ptaszynski, M.; Eronen, J.; Masui, F. Cyberbullying detection for low-resource languages and dialects: Review of the state of the art. Inf. Process. Manag. 2023, 60, 103454. [Google Scholar] [CrossRef]
- Mahmud, T.; Karim, R.; Chakma, R.; Chowdhury, T.; Hossain, M.S.; Andersson, K. A Benchmark Dataset for Cricket Sentiment Analysis in Bangla Social Media Text. Procedia Comput. Sci. 2024, 238, 377–384. [Google Scholar] [CrossRef]
- Akter, T.; Akter, M.S.; Mahmud, T.; Islam, D.; Hossain, M.S.; Andersson, K. Evaluating Machine Learning Methods for Bangla Text Emotion Analysis. In Proceedings of the 2024 Asia Pacific Conference on Innovation in Technology (APCIT), Mysore, India, 26–27 July 2024; IEEE: Piscataway, NJ, USA, 2024; pp. 1–6. [Google Scholar]
- Mahmud, T.; Akter, T.; Aziz, M.T.; Uddin, M.K.; Hossain, M.S.; Andersson, K. Integration of NLP and Deep Learning for Automated Fake News Detection. In Proceedings of the 2024 Second International Conference on Inventive Computing and Informatics (ICICI), Bangalore, India, 11–12 June 2024; IEEE: Piscataway, NJ, USA, 2024; pp. 398–404. [Google Scholar]
- Bappy, A.D.; Mahmud, T.; Kaiser, M.S.; Shahadat Hossain, M.; Andersson, K. A BERT-Based Chatbot to Support Cancer Treatment Follow-Up. In Proceedings of the International Conference on Applied Intelligence and Informatics, Dubai, United Arab Emirates, 29–31 October 2023; Springer: Cham, Switzerland, 2023; pp. 47–64. [Google Scholar]
- Rahman, M.A.; Begum, M.; Mahmud, T.; Hossain, M.S.; Andersson, K. Analyzing Sentiments in eLearning: A Comparative Study of Bangla and Romanized Bangla Text using Transformers. IEEE Access 2024, 12, 89144–89162. [Google Scholar] [CrossRef]
- Rayhanuzzaman; Mahmud, T.; Das, U.K.; Naher, S.R.; Hossain, M.S.; Andersson, K. Investigating the Effectiveness of Deep Learning and Machine Learning for Bangla Poems Genre Classification. In Proceedings of the 2023 4th International Conference on Intelligent Technologies (CONIT), Bangalore, India, 21–23 June 2024; IEEE: Piscataway, NJ, USA, 2024; pp. 1–6. [Google Scholar]
- Habiba, S.U.; Mahmud, T.; Naher, S.R.; Aziz, M.T.; Rahman, T.; Datta, N.; Hossain, M.S.; Andersson, K.; Kaiser, M.S. Deep Learning Solutions for Detecting Bangla Fake News: A CNN-Based Approach. In Proceedings of the Trends in Electronics and Health Informatics: TEHI 2023, Dhaka, Bangladesh, 20–21 December 2023; p. 107. [Google Scholar]
- Barman, S.; Biswas, M.R.; Marjan, S.; Nahar, N.; Imam, M.H.; Mahmud, T.; Kaiser, M.S.; Hossain, M.S.; Andersson, K. A Two-Stage Stacking Ensemble Learning for Employee Attrition Prediction. In Proceedings of the International Conference on Trends in Electronics and Health Informatics, Dhaka, Bangladesh, 20–21 December 2023; Springer: Singpore, 2023; pp. 119–132. [Google Scholar]





| Authors | Period | Method | Accuracy | Observations |
|---|---|---|---|---|
| Joo et al. [21] | 2017 | Statistical learning method | - | No deep learning models |
| Roy et al. [23] | 2020 | CNN-LSTM | 99.44% | English texts only |
| Ghourabi et al. [24] | 2020 | CNN-LSTM | 98.37% | No URL or file analysis. |
| Mishra and Soni [10] | 2020 | Structured content analysis | 96.12% | Few effective options to prevent threats, and APK malware detection is difficult. |
| Gunikhan Sonowal [22] | 2020 | Pearson, Spearman, Kendall, and Point-biserial correlations. | 98.40% | Extensive analysis for feature selection |
| Ankit Kumar Jain [25] | 2020 | Classifier implementation and Information gain values | 96%. | English texts only. No URL analysis. Minimal dataset size. |
| Xia and Chen [26] | 2020 | Discrete hidden Markov model | 98.5% | No word labeling. No HMM versions were tested. |
| Mishra and Soni [27] | 2021 | Backpropagation Algorithm | 97.93% | A signature is difficult to generate. |
| Liu et al. [28] | 2021 | Modified model based on the vanilla Transformer | 98.92% | Minimal dataset size. |
| Mishra and Soni [29] | 2022 | SMS service with custom rules. | 97.40% | No deep learning SMS Phishing detection models. |
| Mambina et al. [30] | 2022 | TFIDF and feature selection in extra tree classifiers | 99.86% | No DL models. |
| Baardsen et al. [31] | 2022 | BERT Embedding | 97.9% | Used Email Dataset. |
| Dataset | Ham (Legitimate) | Smishing (Phishing) | Ham to Smishing Ratio |
|---|---|---|---|
| SMS Phishing Collection (Dataset 1) | 4824 | 747 | 6.46:1 |
| Phishing_detection dataset (Dataset 2) | 5339 | 7981 | 1:1.5 |
| Phishing-dataset (Dataset 3) | 4844 | 1127 | 4.3:1 |
| Combined Dataset (Dataset 4) | 15,007 | 9855 | 1.52:1 |
| Component | Specifications |
|---|---|
| Device Name | Tesla T4 |
| Model Name | Intel® Xeon® CPU @ 2.00 GHz |
| Total Memory | 13,290,460 kB |
| GPU Driver Version | NVIDIA-SMI 535.104.05 |
| Message Type | Number of Messages | Training Size | Testing Size | Validation Size |
|---|---|---|---|---|
| Smishing | 746 (13.4%) | 559 (75%) | 112 (13.4%) | 75 (13.5%) |
| Ham | 4824 (86.6%) | 3618 (25%) | 726 (86.6%) | 480 (86.5%) |
| Total | 5570 | 4177 (75%) | 838 (15%) | 555 (10%) |
| Algorithm | Accuracy | Precision | Recall | F1-Score | ROC AUC | AP |
|---|---|---|---|---|---|---|
| DECISION TREE | 0.9747 | 0.9568 | 0.996 | 0.9758 | 0.9741 | 0.955 |
| RANDOM FOREST | 0.9731 | 0.9731 | 0.975 | 0.9738 | 0.9731 | 0.961 |
| KNN | 0.9309 | 0.899 | 0.975 | 0.9353 | 0.9298 | 0.889 |
| SVM | 0.8871 | 0.9127 | 0.862 | 0.8867 | 0.8877 | 0.858 |
| ADA-BOOST | 0.9209 | 0.9147 | 0.933 | 0.9235 | 0.9206 | 0.888 |
| LSTM | 0.9708 | 0.9687 | 0.975 | 0.9716 | 0.9947 | 0.996 |
| BI-LSTM | 0.9724 | 0.9759 | 0.970 | 0.9729 | 0.9958 | 0.997 |
| GRU | 0.9754 | 0.9746 | 0.978 | 0.976 | 0.9958 | 0.996 |
| BI-GRU | 0.9708 | 0.9922 | 0.951 | 0.9709 | 0.9957 | 0.996 |
| CNN-LSTM | 0.9724 | 0.9817 | 0.964 | 0.9728 | 0.9971 | 0.998 |
| CNN-BI-LSTM | 0.9731 | 0.9702 | 0.978 | 0.9739 | 0.9975 | 0.998 |
| CNN-GRU | 0.9693 | 0.9617 | 0.979 | 0.9703 | 0.9975 | 0.998 |
| CNN-BI-GRU | 0.9854 | 0.9939 | 0.978 | 0.9856 | 0.9986 | 0.999 |
| Algorithm | Accuracy | Precision | Recall | F1 Score | AUC-ROC Score |
|---|---|---|---|---|---|
| Decision Tree | 0.8482 | 0.8706 | 0.8746 | 0.8726 | 0.8420 |
| Random Forest | 0.7386 | 0.8875 | 0.6417 | 0.7448 | 0.7612 |
| K-Nearest Neighbors | 0.6941 | 0.7387 | 0.7512 | 0.7449 | 0.6808 |
| SVM | 0.6769 | 0.6640 | 0.9242 | 0.7728 | 0.6192 |
| AdaBoost | 0.8126 | 0.7842 | 0.9448 | 0.8570 | 0.7817 |
| LSTM | 0.9638 | 0.9808 | 0.9579 | 0.9692 | 0.9948 |
| BiLSTM | 0.9605 | 0.9798 | 0.9532 | 0.9663 | 0.9936 |
| GRU | 0.9627 | 0.9808 | 0.9560 | 0.9683 | 0.9935 |
| BiGRU | 0.9633 | 0.9855 | 0.9523 | 0.9686 | 0.9948 |
| CNN-LSTM | 0.9583 | 0.9761 | 0.9532 | 0.9645 | 0.9929 |
| CNN-BiLSTM | 0.9588 | 0.9779 | 0.9523 | 0.9649 | 0.9925 |
| CNN-GRU | 0.9583 | 0.9807 | 0.9486 | 0.9643 | 0.9934 |
| CNN-BiGRU | 0.9722 | 0.9703 | 0.9486 | 0.9593 | 0.9929 |
| Algorithm | Accuracy | Precision | Recall | F1 Score | AUC-ROC Score |
|---|---|---|---|---|---|
| Decision Tree | 0.9564 | 0.9347 | 0.9817 | 0.9576 | 0.9563 |
| Random Forest | 0.9564 | 0.9658 | 0.9466 | 0.9561 | 0.9565 |
| K-Nearest Neighbors | 0.8914 | 0.8482 | 0.9543 | 0.8981 | 0.8912 |
| SVM | 0.8372 | 0.8234 | 0.8598 | 0.8412 | 0.8371 |
| AdaBoost | 0.9037 | 0.8909 | 0.9207 | 0.9055 | 0.9036 |
| LSTM | 0.9648 | 0.9485 | 0.9832 | 0.9656 | 0.9950 |
| BiLSTM | 0.9717 | 0.9654 | 0.9787 | 0.9720 | 0.9961 |
| GRU | 0.9694 | 0.9625 | 0.9771 | 0.9697 | 0.9961 |
| BiGRU | 0.9648 | 0.9707 | 0.9588 | 0.9647 | 0.9953 |
| CNN-LSTM | 0.9702 | 0.9570 | 0.9848 | 0.9707 | 0.9962 |
| CNN-BiLSTM | 0.9732 | 0.9600 | 0.9878 | 0.9737 | 0.9970 |
| CNN-GRU | 0.9763 | 0.9771 | 0.9756 | 0.9764 | 0.9972 |
| CNN-BiGRU | 0.9817 | 0.9813 | 0.9619 | 0.9715 | 0.9975 |
| Algorithm | Accuracy | Precision | Recall | F1 Score | AUC-ROC Score |
|---|---|---|---|---|---|
| Decision Tree | 0.9245 | 0.9159 | 0.9349 | 0.9253 | 0.9245 |
| Random Forest | 0.8411 | 0.9051 | 0.7622 | 0.8275 | 0.8411 |
| K-Nearest Neighbors | 0.7855 | 0.7744 | 0.8061 | 0.7899 | 0.7855 |
| SVM | 0.7182 | 0.7586 | 0.6404 | 0.6945 | 0.7182 |
| AdaBoost | 0.8080 | 0.7571 | 0.9073 | 0.8254 | 0.8079 |
| LSTM | 0.9768 | 0.9865 | 0.9671 | 0.9767 | 0.9965 |
| BiLSTM | 0.9763 | 0.9783 | 0.9744 | 0.9764 | 0.9974 |
| GRU | 0.9738 | 0.9824 | 0.9650 | 0.9736 | 0.9958 |
| BiGRU | 0.9763 | 0.9884 | 0.9640 | 0.9760 | 0.9974 |
| CNN-LSTM | 0.9724 | 0.9848 | 0.9595 | 0.9720 | 0.9951 |
| CNN-BiLSTM | 0.9721 | 0.9761 | 0.9679 | 0.9720 | 0.9948 |
| CNN-BiGRU | 0.9821 | 0.9597 | 0.9857 | 0.9725 | 0.9950 |
| Model | 3-Fold | 5-Fold | 10-Fold |
|---|---|---|---|
| Decision Tree | 0.9574 | 0.9630 | 0.9671 |
| Random Forest | 0.9509 | 0.9635 | 0.9692 |
| KNN | 0.8844 | 0.8940 | 0.8980 |
| SVM | 0.8559 | 0.8632 | 0.8696 |
| Ada Boost | 0.9182 | 0.9126 | 0.9140 |
| LSTM | 0.9733 | 0.9837 | 0.9917 |
| Bi-LSTM | 0.9721 | 0.9848 | 0.9910 |
| GRU | 0.9689 | 0.9830 | 0.9932 |
| Bi-GRU | 0.9710 | 0.9827 | 0.9913 |
| CNN-LSTM | 0.9769 | 0.9844 | 0.9911 |
| CNN-Bi-LSTM | 0.9710 | 0.9796 | 0.9926 |
| CNN-GRU | 0.9772 | 0.9851 | 0.9935 |
| CNN-Bi-GRU | 0.9837 | 0.9890 | 0.9974 |
| CV Fold | Units | Batch | Kernel Size | Pool Size | Input Activation | Output Activation | Epoch | Filters | Accuracy | F1 Score |
|---|---|---|---|---|---|---|---|---|---|---|
| 0 | 16 | 128 | 3 | 2 | Relu | Sigmoid | 50 | 32 | 0.9808 | 0.9754 |
| 3 | 16 | 128 | 3 | 2 | Relu | Sigmoid | 50 | 32 | 0.9759 | 0.9823 |
| 5 | 16 | 128 | 3 | 2 | Relu | Sigmoid | 50 | 32 | 0.9863 | 0.9689 |
| 10 | 16 | 128 | 3 | 2 | Relu | Sigmoid | 50 | 32 | 0.9926 | 0.9865 |
| 0 | 32 | 128 | 3 | 2 | Relu | Sigmoid | 50 | 32 | 0.9693 | 0.9579 |
| 3 | 32 | 128 | 3 | 2 | Relu | Sigmoid | 50 | 32 | 0.9752 | 0.9671 |
| 5 | 32 | 128 | 3 | 2 | Relu | Sigmoid | 50 | 32 | 0.9859 | 0.9912 |
| 10 | 32 | 128 | 3 | 2 | Relu | Sigmoid | 50 | 32 | 0.9936 | 0.9876 |
| 0 | 64 | 128 | 3 | 2 | Relu | Sigmoid | 50 | 32 | 0.9808 | 0.9879 |
| 3 | 64 | 128 | 3 | 2 | Relu | Sigmoid | 50 | 32 | 0.9837 | 0.9932 |
| 5 | 64 | 128 | 3 | 2 | Relu | Sigmoid | 50 | 32 | 0.9890 | 0.9971 |
| 10 | 64 | 128 | 3 | 2 | Relu | Sigmoid | 50 | 32 | 0.9974 | 0.9892 |
| 0 | 64 | 32 | 3 | 2 | Relu | Sigmoid | 50 | 32 | 0.9846 | 0.9768 |
| 3 | 64 | 32 | 3 | 2 | Relu | Sigmoid | 50 | 32 | 0.9898 | 0.9834 |
| 5 | 64 | 32 | 3 | 2 | Relu | Sigmoid | 50 | 32 | 0.9956 | 0.9834 |
| 10 | 64 | 32 | 3 | 2 | Relu | Sigmoid | 50 | 32 | 0.9982 | 0.9856 |
| Algorithm | Dataset 1 | Dataset 2 | Dataset 3 | Dataset 4 | ||||
|---|---|---|---|---|---|---|---|---|
| Accuracy | F1 Score | Accuracy | F1 Score | Accuracy | F1 Score | Accuracy | F1 Score | |
| Decision Tree | 0.9747 | 0.9758 | 0.8482 | 0.8726 | 0.9564 | 0.9576 | 0.9245 | 0.9253 |
| Random Forest | 0.9731 | 0.9738 | 0.7386 | 0.7448 | 0.9564 | 0.9561 | 0.8411 | 0.8275 |
| K-Nearest Neighbors | 0.9309 | 0.9353 | 0.6941 | 0.7449 | 0.8914 | 0.8981 | 0.7855 | 0.7899 |
| SVM | 0.8871 | 0.8867 | 0.6769 | 0.7728 | 0.8372 | 0.8412 | 0.7182 | 0.6945 |
| AdaBoost | 0.9209 | 0.9235 | 0.8126 | 0.8570 | 0.9037 | 0.9055 | 0.8080 | 0.8254 |
| LSTM | 0.9708 | 0.9716 | 0.9638 | 0.9692 | 0.9648 | 0.9656 | 0.9768 | 0.9767 |
| BiLSTM | 0.9724 | 0.9729 | 0.9605 | 0.9663 | 0.9717 | 0.9720 | 0.9763 | 0.9764 |
| GRU | 0.9754 | 0.9760 | 0.9627 | 0.9683 | 0.9694 | 0.9697 | 0.9738 | 0.9736 |
| BiGRU | 0.9708 | 0.9709 | 0.9633 | 0.9686 | 0.9648 | 0.9647 | 0.9763 | 0.9760 |
| CNN-LSTM | 0.9724 | 0.9728 | 0.9583 | 0.9645 | 0.9702 | 0.9707 | 0.9724 | 0.9720 |
| CNN-BiLSTM | 0.9731 | 0.9739 | 0.9588 | 0.9649 | 0.9732 | 0.9737 | 0.9721 | 0.9720 |
| CNN-GRU | 0.9693 | 0.9703 | 0.9583 | 0.9643 | 0.9763 | 0.9764 | 0.9721 | 0.9725 |
| CNN-BiGRU | 0.9854 | 0.9856 | 0.9722 | 0.9593 | 0.9817 | 0.9715 | 0.9821 | 0.9725 |
| Index | Feature | Importance |
|---|---|---|
| 1 | call | 0.3059 |
| 2 | txt | 0.1122 |
| 3 | www | 0.0717 |
| 4 | http | 0.0492 |
| 5 | me | 0.0368 |
| … | … | … |
| 4996 | greet | 0.0000 |
| 4997 | green | 0.0000 |
| 4998 | great | 0.0000 |
| 4999 | gravity | 0.0000 |
| 5000 | ã¼ | 0.0000 |
| Model | Average Training Time per Epoch | Total Training Time | Total Testing Time |
|---|---|---|---|
| LSTM | 21.5 s | Approximately 17.92 min (1075 s) | Approximately 2 s |
| BiLSTM | 191.4 s | 9571 s | 2 s |
| GRU | 11.5 s | Approximately 575 s | 1 s |
| BiGRU | 15.3 s | 765 s | 2 s |
| CNN-LSTM | 37.82 s | 1891 s | 2 s |
| CNN-BiLSTM | 206.92 s | 10346 s | 2 s |
| CNN-GRU | 19.74 s | 987 s | 2 s |
| CNN-BiGRU | 8 s | 400 s | 1 s |
| Model | Parameters | Approximate Memory Size (MB) |
|---|---|---|
| LSTM | 790,057 | 3.0138 |
| BiLSTM | 807,113 | 3.0789 |
| GRU | 785,897 | 2.9980 |
| BiGRU | 798,793 | 3.0472 |
| CNN-LSTM | 785,785 | 2.9975 |
| CNN-BiLSTM | 788,937 | 3.0096 |
| CNN-GRU | 785,049 | 2.9947 |
| CNN-BiGRU | 787,465 | 3.0039 |
| Study | Approach Used | Dataset Used | Classification | Accuracy |
|---|---|---|---|---|
|
SMS Spam Filter [23] | Deep Learning | UCI Benchmark | CNN-LSTM | 99.44% |
| Hybrid [24] | Deep Learning | T.A Almeida | CNN-LSTM | 98.37% |
|
Smishing Detector [10] | Machine- Learning |
UCI’s SMS Spam Collection | Naïve Bayes | 96.12% |
| DSmishSMS [27] | Machine-Learning |
T.A
Almeida Collected Dataset and Pinterest.com text SMS | Random Forest | 97.93% |
|
Spam Transformer [28] | Deep Learning |
SMS Spam Collection and UtkMI’s Twitter | CNN-LSTM | 98.92% |
|
Phishing Detection [31] | Deep Learning |
Phishing emails (Collection and Nazario Phishing Corpus The Enron dataset) | BiLSTM (URL, No_URL) | 97.9% |
| Proposed Method | Deep Learning |
Smishing
Collection [32] | CNN-Bi-GRU | 99.82% |
Disclaimer/Publisher’s Note: The statements, opinions and data contained in all publications are solely those of the individual author(s) and contributor(s) and not of MDPI and/or the editor(s). MDPI and/or the editor(s) disclaim responsibility for any injury to people or property resulting from any ideas, methods, instructions or products referred to in the content. |
© 2024 by the authors. Licensee MDPI, Basel, Switzerland. This article is an open access article distributed under the terms and conditions of the Creative Commons Attribution (CC BY) license (https://creativecommons.org/licenses/by/4.0/).
Share and Cite
Mahmud, T.; Prince, M.A.H.; Ali, M.H.; Hossain, M.S.; Andersson, K. Enhancing Cybersecurity: Hybrid Deep Learning Approaches to Smishing Attack Detection. Systems 2024, 12, 490. https://doi.org/10.3390/systems12110490
Mahmud T, Prince MAH, Ali MH, Hossain MS, Andersson K. Enhancing Cybersecurity: Hybrid Deep Learning Approaches to Smishing Attack Detection. Systems. 2024; 12(11):490. https://doi.org/10.3390/systems12110490
Chicago/Turabian StyleMahmud, Tanjim, Md. Alif Hossen Prince, Md. Hasan Ali, Mohammad Shahadat Hossain, and Karl Andersson. 2024. "Enhancing Cybersecurity: Hybrid Deep Learning Approaches to Smishing Attack Detection" Systems 12, no. 11: 490. https://doi.org/10.3390/systems12110490
APA StyleMahmud, T., Prince, M. A. H., Ali, M. H., Hossain, M. S., & Andersson, K. (2024). Enhancing Cybersecurity: Hybrid Deep Learning Approaches to Smishing Attack Detection. Systems, 12(11), 490. https://doi.org/10.3390/systems12110490

