Simultaneous Optimization and Integration of Multiple Process Heat Cascade and Site Utility Selection for the Design of a New Generation of Sugarcane Biorefinery
Abstract
1. Introduction
2. Methodology
2.1. Main Sets Definitions
2.2. Objective Function
2.3. Unit Selection and Scale Adjustment
2.4. Mass Balance
2.5. Multiple Cascade Heat Integration and Utility Selection
2.6. Unit Capital Cost and Investment Cost Linearization
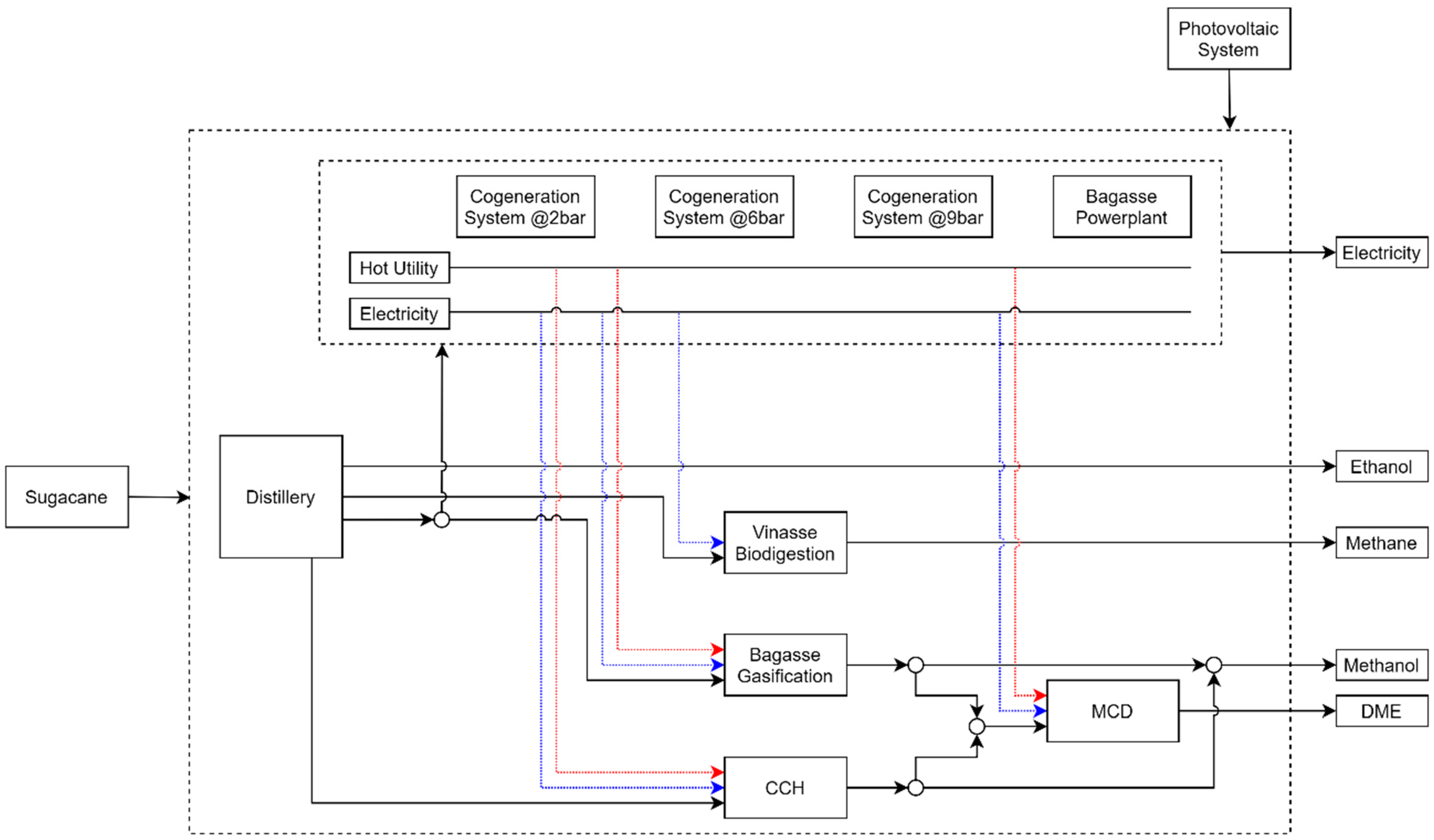
3. Sugarcane Biorefinery Case Studies Description
Technologies Description
4. Results and Discussion
5. Conclusions
Supplementary Materials
Author Contributions
Funding
Institutional Review Board Statement
Data Availability Statement
Conflicts of Interest
Nomenclature
| Sets | |
| R | Resource set |
| U | Unit set |
| PU | Process subset |
| UT | Utilities subset |
| HUT | Hot utility subset |
| CUT | Cold utility subset |
| LRA | Subset for available resources |
| LRB | Subset for demanded resources |
| Subscripts | |
| u | Unit set index |
| r | Resource set index |
| pu | Process subset index |
| ut | Utility subset index |
| n | Stream index |
| l | Unit level index |
| Abbreviations and formulas | |
| CO2 | Carbon Dioxide |
| CCH | Catalytic CO2 Hydrogenation |
| CH4 | Methane |
| DME | Dimethyl Ether |
| HC | Heat Cascade |
| HI | Heat Integration |
| H2S | Hydrogen Sulfide |
| MCD | Methanol Catalytic Dehydration |
| MeOH | Methanol |
| PA | Pinch Analysis |
| TSI | Total Site Integration |
| Variables and Parameters | |
| au,l | Angular coefficient of linearized segment l of unit u |
| AF | Annualization factor |
| availr | Available amount of resource r |
| bu,l | Linear coefficient of linearized segment l of unit u |
| boughtr | Amount bought of resource r |
| CapMinu,l | Minimum capacity of unit u in level l |
| CapMaxu,l | Maximum capacity of unit u in level l |
| CarbVal | Value of carbon credit |
| CC | Carbon credit revenue |
| consu,r | Consumption of resource r by unit u |
| Cu | Adjusted capital cost for unit u |
| C0u | Annualized capital cost at the reference scale for unit u |
| demandr | Amount demanded of resource r |
| fop | Hours of operation in a year |
| hsut | Available heat per mass of cold utility ut |
| hvut | Available heat per mass of hot utility ut |
| IARu,r | Inlet flow rate of resource r in unit u |
| LC | Other cost |
| massUtilitypu,ut | Mass of utility ut consumed by unit pu |
| MC | Maintenance cost |
| MCppu,n | Thermal capacity of stream n of process pu |
| MPr | Market price of resource r |
| MERpu | Minimum energy requirement of hot utility ut |
| OARu,r | Outlet flow rate of resource r in unit u |
| OC | Operational cost |
| PCr | Commercialization revenue of resource r |
| PCr | Revenue commercialization from product r |
| produ,r | Production of resource r by unit u |
| Qcpu,s | Heat demanded by the cold streams in stage s by process pu |
| Qfpu,s | Inlet heat into unit pu and stage s |
| Qhpu,s | Heat available by the hot streams in stage s by process pu |
| Qinpu | Heat received from another unit by unit pu |
| Qoutpu | Heat supplied to another unit by unit pu |
| Qupu,ut | Heat consumed by unit pu of utility ut |
| Qspu,s | Outlet heat into unit pu and stage s |
| RCr | Acquisition cost of resource r |
| ResCostr | Cost of resource r |
| se | Scaling exponent |
| soldr | Sold amount of resource r |
| TAC | Total annualized cost |
| Tes | Inlet temperature of stage s |
| Tinpu,n | Inlet temperature of stream n of unit pu |
| Toutpu,n | Outlet temperature of stream n of unit pu |
| Tpinchpu | Pinch temperature of unit pu |
| Tss | Outlet temperature of stage s |
| UCCu | Capital cost of unit u |
| UFpu | Minimum energy requirement of cold utility ut |
| UToutut | Outlet temperature of utility ut |
| yu,l | Binary variable that selects a unit u in a linearized segment l |
| wu | Scale adjustment variable of unit u |
| wlu,l | Local scaling adjustment variable of unit u in level l |
References
- Linnhoff, B.; Sahdev, V. Pinch Technology. In Ullmann’s Encyclopedia of Industrial Chemistry; John Wiley & Sons: Hoboken, NJ, USA, 2000. [Google Scholar]
- Smith, R. Chemical Process: Design and Integration; John Wiley & Sons: Hoboken, NJ, USA, 2005; ISBN 0-470-01191-2. [Google Scholar]
- Pedrozo, H.A.; Casoni, A.I.; Ramos, F.D.; Estrada, V.; Diaz, M.S. Simultaneous Design of Macroalgae-Based Integrated Biorefineries and Their Heat Exchanger Network. Comput. Chem. Eng. 2022, 164, 107885. [Google Scholar] [CrossRef]
- Restrepo-Flórez, J.M.; Maravelias, C.T. Advanced Fuels from Ethanol-a Superstructure Optimization Approach. Energy Environ. Sci. 2021, 14, 493–506. [Google Scholar] [CrossRef]
- Rhee, G.; Lim, J.Y.; Hwangbo, S.; Yoo, C. Evaluation of an Integrated Microalgae-Based Biorefinery Process and Energy-Recovery System from Livestock Manure Using a Superstructure Model. J. Clean. Prod. 2020, 293, 125325. [Google Scholar] [CrossRef]
- Yang, Z.; Zhang, N.; Smith, R. Enhanced Superstructure Optimization for Heat Exchanger Network Synthesis Using Deterministic Approach. Front. Sustain. 2022, 3, 976717. [Google Scholar] [CrossRef]
- Pina, E.A.; Palacios-Bereche, R.; Chavez-Rodriguez, M.F.; Ensinas, A.V.; Modesto, M.; Nebra, S.A. Reduction of Process Steam Demand and Water-Usage through Heat Integration in Sugar and Ethanol Production from Sugarcane—Evaluation of Different Plant Configurations. Energy 2017, 138, 1263–1280. [Google Scholar] [CrossRef]
- Palacios Bereche, R. Modelagem e Integracao Energetica Do Processo de Producao de Etanol a Partir de Biomassa de Cana-de-Acucar. Ph.D. Thesis, Universidade Estadual de Campinas, Campinas, Brazil, 2011. [Google Scholar]
- Fuess, L.T.; Garcia, M.L.; Zaiat, M. Seasonal Characterization of Sugarcane Vinasse: Assessing Environmental Impacts from Fertirrigation and the Bioenergy Recovery Potential through Biodigestion. Sci. Total Environ. 2018, 634, 29–40. [Google Scholar] [CrossRef] [PubMed]
- Albarelli, J.Q. Produção de Açúcar e Etanol de Primeira e Segunda Geração: Simulação, Integração Energética e Análise Econômica. Ph.D. Thesis, Universidade Estadual de Campinas, Campinas, Brazil, 2013. [Google Scholar]
- Fuess, L.T.; Cruz, R.B.C.M.; Zaiat, M.; Nascimento, C.A.O. Diversifying the Portfolio of Sugarcane Biorefineries: Anaerobic Digestion as the Core Process for Enhanced Resource Recovery. Renew. Sustain. Energy Rev. 2021, 147, 111246. [Google Scholar] [CrossRef]
- Safari, A.; Das, N.; Langhelle, O.; Roy, J.; Assadi, M. Natural Gas: A Transition Fuel for Sustainable Energy System Transformation? Energy Sci. Eng. 2019, 7, 1075–1094. [Google Scholar] [CrossRef]
- Chiou, H.H.; Lee, C.J.; Wen, B.S.; Lin, J.X.; Chen, C.L.; Yu, B.Y. Evaluation of Alternative Processes of Methanol Production from CO2: Design, Optimization, Control, Techno-Economic, and Environmental Analysis. Fuel 2023, 343, 127856. [Google Scholar] [CrossRef]
- Khamhaeng, P.; Laosiripojana, N.; Assabumrungrat, S.; Kim-Lohsoontorn, P. Techno-Economic Analysis of Hydrogen Production from Dehydrogenation and Steam Reforming of Ethanol for Carbon Dioxide Conversion to Methanol. Int. J. Hydrogen. Energy 2021, 46, 30891–30902. [Google Scholar] [CrossRef]
- Infante, J.E.; Garcia, V.F.; Ensinas, A.V. Optimal Superstructure Model of Sugarcane-Microalgae Based Biorefinery. In WASTES: Solutions, Treatments and Opportunities IV; CRC Press: Boca Raton, FL, USA, 2023; ISBN 978-1-00-334508-4. [Google Scholar]
- Fonseca, G.C.; Costa, C.B.B.; Cruz, A.J.G. Economic Analysis of a Second-Generation Ethanol and Electricity Biorefinery Using Superstructural Optimization. Energy 2020, 204, 117988. [Google Scholar] [CrossRef]
- Huynh, T.A.; Rossi, M.; Raeisi, M.; Franke, M.B.; Manenti, F.; Zondervan, E. Promising Future for Biodiesel: Superstructure Optimization from Feed to Fuel. Comput. Aided Chem. Eng. 2022, 51, 595–600. [Google Scholar] [CrossRef]
- Kenkel, P.; Wassermann, T.; Rose, C.; Zondervan, E. A Generic Superstructure Modeling and Optimization Framework on the Example of Bi-Criteria Power-to-Methanol Process Design. Comput. Chem. Eng. 2021, 150, 107327. [Google Scholar] [CrossRef]
- Pyrgakis, K.A.; Kokossis, A.C. Total Site Analysis as a Synthesis Model to Select, Optimize and Integrate Processes in Multiple-Product Biorefineries. Chem. Eng. Trans. 2016, 52, 913–918. [Google Scholar] [CrossRef]
- Celebi, A.D.; Ensinas, A.V.; Sharma, S.; Maréchal, F. Early-Stage Decision Making Approach for the Selection of Optimally Integrated Biorefinery Processes. Energy 2017, 137, 908–916. [Google Scholar] [CrossRef]
- Galanopoulos, C.; Kenkel, P.; Zondervan, E. Superstructure Optimization of an Integrated Algae Biorefinery. Comput. Chem. Eng. 2019, 130, 106530. [Google Scholar] [CrossRef]
- Kantor, I.; Robineau, J.L.; Bütün, H.; Maréchal, F. A Mixed-Integer Linear Programming Formulation for Optimizing Multi-Scale Material and Energy Integration. Front. Energy Res. 2020, 8, 49. [Google Scholar] [CrossRef]
- Bagajewicz, M.; Rodera, H. Energy Savings in the Total Site Heat Integration across Many Plants. Comput. Chem. Eng. 2000, 24, 1237–1242. [Google Scholar] [CrossRef]
- Lingo Systems Inc. LINGO; Version 21; Lingo Systems Inc.: Portland, OR, USA, 2022. [Google Scholar]
- Peters, M.S.; Timmerhaus, K.D.; West, R.E. Plant Design and Economics for Chemical Engineers; ACS: Cambridge, MA, USA, 2003; ISBN 0-07-239266-5. [Google Scholar]
- Matsuura, M.D.S.; Seabra, J.E.A.; Chagas, M.F.; Scachetti, M.T.; Morandi, M.A.B.; Moreira, M.M.R.; Novaes, R.M.L.; Ramos, N.P.; Cavalett, O.; Bonomi, A. RenovaCalc: A Calculadora Do Programa RenovaBio. Embrapa Meio Ambiente-Artig. Em An. Congr. (ALICE) 2018, 162–167. [Google Scholar]
- Frischknecht, R.; Jungbluth, N.; Althaus, H.-J.; Doka, G.; Dones, R.; Heck, T.; Hellweg, S.; Hischier, R.; Nemecek, T.; Rebitzer, G. The Ecoinvent Database: Overview and Methodological Framework (7 Pp). Int. J. Life Cycle Assess. 2005, 10, 3–9. [Google Scholar] [CrossRef]
- Empresa de Pesquisa Energética. Balanço Energético Nacional 2022; Empresa de Pesquisa Energética: Rio de Janeiro, Brazil, 2022; p. 292. [Google Scholar]
- Fuess, L.T.; de Araújo Júnior, M.M.; Garcia, M.L.; Zaiat, M. Designing Full-Scale Biodigestion Plants for the Treatment of Vinasse in Sugarcane Biorefineries: How Phase Separation and Alkalinization Impact Biogas and Electricity Production Costs? Chem. Eng. Res. Des. 2017, 119, 209–220. [Google Scholar] [CrossRef]
- Albarelli, J.Q.; Onorati, S.; Caliandro, P.; Peduzzi, E.; Meireles, M.A.A.; Marechal, F.; Ensinas, A.V. Multi-Objective Optimization of a Sugarcane Biorefinery for Integrated Ethanol and Methanol Production. Energy 2017, 138, 1281–1290. [Google Scholar] [CrossRef]
- Dutta, A.; Sahir, A.; Tan, E.; Humbird, D.; Snowden-swan, L.J.; Meyer, P.; Ross, J.; Sexton, D.; Yap, R.; Lukas, J. Process Design and Economics for the Conversion of Lignocellulosic Biomass to Hydrocarbon Fuels. NREL/TP-5100-62455 and PNNL-23823. Nrel 2015. [Google Scholar]
- Khojasteh-Salkuyeh, Y.; Ashrafi, O.; Mostafavi, E.; Navarri, P. CO2utilization for Methanol Production; Part I: Process Design and Life Cycle GHG Assessment of Different Pathways. J. CO2 Util. 2021, 50, 101608. [Google Scholar] [CrossRef]
- Lonis, F.; Tola, V.; Cau, G. Assessment of Integrated Energy Systems for the Production and Use of Renewable Methanol by Water Electrolysis and CO2 Hydrogenation. Fuel 2021, 285, 119160. [Google Scholar] [CrossRef]
- Shim, H.M.; Lee, J.; Yoo, Y.D.; Seung Yun, Y.; Kim, H.T. Simulation of DME Synthesis from Coal Syngas by Kinetics Model. Korean J. Chem. Eng 2009, 26, 641–648. [Google Scholar] [CrossRef]
- Turton, R.; Shaeiwitz, J.A.; Bhattacharyya, D. Analysis, Synthesis, and Design of Chemical Processes; Prentice Hall: Hoboken, NJ, USA, 2018; ISBN 978-0-13-417740-3. [Google Scholar]
- Li, L.; Manier, H.; Manier, M.A. Integrated Optimization Model for Hydrogen Supply Chain Network Design and Hydrogen Fueling Station Planning. Comput. Chem. Eng. 2020, 134, 106683. [Google Scholar] [CrossRef]
- Bressanin, J.M.; Klein, B.C.; Chagas, M.F.; Watanabe, M.D.B.; de Mesquita Sampaio, I.L.; Bonomi, A.; de Morais, E.R.; Cavalett, O. Techno-Economic and Environmental Assessment of Biomass Gasification and Fischer–Tropsch Synthesis Integrated to Sugarcane Biorefineries. Energies 2020, 13, 4576. [Google Scholar] [CrossRef]























| Case | Route |
|---|---|
| 1 | Distillery + Photovoltaic Power Station (PPS) |
| 2 | Distillery + PPS + Vinasse Biodigestion (VBD) |
| 3 | Distillery+ PPS + VBD + Bagasse Gasification (BG) |
| 4 | Distillery+ PPS + VBD + BG + Methanol Catalytic Dehydration (MCD) |
| 5 | Distillery+ PPS + VBD + BG + Catalytic CO2 Hydrogenation (CCH) |
| 6 | Distillery+ PPS + VBD + BG + MCD + CCH |
| Parameter | Case 1 1 | Case 2 2 | Case 3 3 | Case 4 4 | Case 5 5 | Case 6 6 |
|---|---|---|---|---|---|---|
| TAC [×106 USD/year] | −91.23 | −90.89 | −113.85 | −101.65 | −48.76 | −42.17 |
| Total Investment [×106 USD] | 233.24 | 246.02 | 325.95 | 333.89 | 408.03 | 418.18 |
| Resource bought [×106 USD·y−1] | 30.29 | 30.29 | 41.54 | 41.60 | 115.05 | 115.13 |
| Biofuels Revenues [×106 USD·y−1] | 161.03 | 163.01 | 205.27 | 195.54 | 237.15 | 222.93 |
| Carbon Credit Revenue [×106 USD·y−1] | 24.84 | 26.05 | 41.45 | 41.24 | 50.06 | 49.74 |
| Labor Cost [×106 USD·y−1] | 57.37 | 60.52 | 80.18 | 82.13 | 100.37 | 102.87 |
| Payback [y−1] | 2.38 | 2.50 | 2.64 | 2.99 | 6.69 | 7.65 |
| Parameter | Case 1 | Case 2 | Case 3 | Case 4 | Case 5 | Case 6 |
|---|---|---|---|---|---|---|
| Energy Consumed [×109 MJ·y−1] | 11.71 | 11.71 | 12.36 | 12.36 | 16.76 | 16.76 |
| Energy Produced [×109 MJ·y−1] | 5.88 | 6.256 | 9.21 | 9.33 | 11.14 | 11.31 |
| Energy Efficiency [%] | 50.25 | 53.43 | 74.49 | 75.43 | 66.46 | 67.46 |
| Surface Power Density [GJ·ha−1] | 171.17 | 182.00 | 253.74 | 257.12 | 288.83 | 293.44 |
Disclaimer/Publisher’s Note: The statements, opinions and data contained in all publications are solely those of the individual author(s) and contributor(s) and not of MDPI and/or the editor(s). MDPI and/or the editor(s) disclaim responsibility for any injury to people or property resulting from any ideas, methods, instructions or products referred to in the content. |
© 2024 by the authors. Licensee MDPI, Basel, Switzerland. This article is an open access article distributed under the terms and conditions of the Creative Commons Attribution (CC BY) license (https://creativecommons.org/licenses/by/4.0/).
Share and Cite
Garcia, V.F.; Ensinas, A.V. Simultaneous Optimization and Integration of Multiple Process Heat Cascade and Site Utility Selection for the Design of a New Generation of Sugarcane Biorefinery. Entropy 2024, 26, 501. https://doi.org/10.3390/e26060501
Garcia VF, Ensinas AV. Simultaneous Optimization and Integration of Multiple Process Heat Cascade and Site Utility Selection for the Design of a New Generation of Sugarcane Biorefinery. Entropy. 2024; 26(6):501. https://doi.org/10.3390/e26060501
Chicago/Turabian StyleGarcia, Victor Fernandes, and Adriano Viana Ensinas. 2024. "Simultaneous Optimization and Integration of Multiple Process Heat Cascade and Site Utility Selection for the Design of a New Generation of Sugarcane Biorefinery" Entropy 26, no. 6: 501. https://doi.org/10.3390/e26060501
APA StyleGarcia, V. F., & Ensinas, A. V. (2024). Simultaneous Optimization and Integration of Multiple Process Heat Cascade and Site Utility Selection for the Design of a New Generation of Sugarcane Biorefinery. Entropy, 26(6), 501. https://doi.org/10.3390/e26060501

