A Review of Optimization of Microgrid Operation
Abstract
1. Introduction
2. System Structure of Microgrid
- (1)
- Energy generation system: Without any energy conversion, it can realize the direct transmission of energy, such as through cables, overhead lines, pipelines, etc.
- (2)
- Energy distribution system: It can realize the transformation of the energy form or a change in energy grade. New energy power generation equipment such as wind turbines and photovoltaic (PV) equipment converts wind energy and solar energy, respectively, into electric energy; electric hydrogen generation equipment converts electric energy into hydrogen; fuel cells convert gas into electric energy; and special equipment such as heat pumps can absorb heat from a low-temperature heat source and release it to a high-temperature heat source through electric energy so as to realize a change in energy grade.
- (3)
- Energy storage system: Energy storage devices, including power storage, heat storage and cold storage equipment, can cut peaks and fill valleys and alleviate the problem of mismatch between gas turbine and cooling/heating loads.
- (4)
- Energy end users: The end users of energy, including industrial, residential, commercial and other users, who receive energy for power, refrigeration, heating and other purposes.
2.1. Energy Generation System
2.1.1. PV Power Generation
2.1.2. Wind Power Generation
2.1.3. Diesel Generator
2.1.4. Battery
2.2. Energy Distribution System
2.3. Energy Storage System
2.4. Energy End Users
3. Optimization Framework
3.1. Optimization Objective
3.1.1. Single Objective
- (1)
- Energy performance
- (2)
- Economic performance
- (3)
- Environmental protection
3.1.2. Multi-Objective
- (1)
- The weighting factor method
- (2)
- Pareto multi-objective optimization
3.2. Decision Variable
3.3. Constraints
3.3.1. Power Balance Constraints
3.3.2. Generation Capacity Constraints
3.3.3. Transmission Capacity Constraints between Microgrid and Large Grid
3.3.4. Location Constraints of Microgrid Energy Storage System
- (1)
- Allowable range of voltage deviation
- (2)
- Energy storage unit power constraint
- (3)
- Energy balance constraints of energy storage unit
- (4)
- Power constraint of system
4. Optimization Algorithms
4.1. Genetic Algorithms
4.1.1. Dynamic Optimization Strategy of Microgrids
4.1.2. Microgrid Economic Optimization Model and Objective Functions
4.1.3. Constraints
4.1.4. Model Solving
4.2. Simulated Annealing
4.2.1. Microgrid Battery Scheduling and Objective Functions
4.2.2. Microgrid System Modeling
4.2.3. SA Algorithm for Battery Scheduling
4.3. Particle Swarm Optimization
4.3.1. Optimization Model
4.3.2. Objective Function
- (1)
- Operation cost
- (2)
- Emission level
- (3)
- Thermochemical heat storage
- (4)
- Ice storage air conditioner
- (5)
- Battery storage
4.3.3. Modeling of PV and Wind Power Systems
4.3.4. Particle Swarm Optimization
4.4. Fuzzy Decision
4.4.1. Objective Functions
- (1)
- Costs
- (2)
- Reliability
- (3)
- Pollutant emissions
- (4)
- Power balance
4.4.2. Constraints
4.4.3. Fuzzy Decision-Making Method
4.5. Robust Method
4.5.1. Robust Economic Optimization Model for Microgrid Planning
4.5.2. Constraints
- (1)
- Economic balance
- (2)
- Load balance
- (3)
- Energy allocation for DER
- (4)
- Energy storage constraints
4.6. Other Algorithms
4.6.1. Objective Function
4.6.2. Constraints
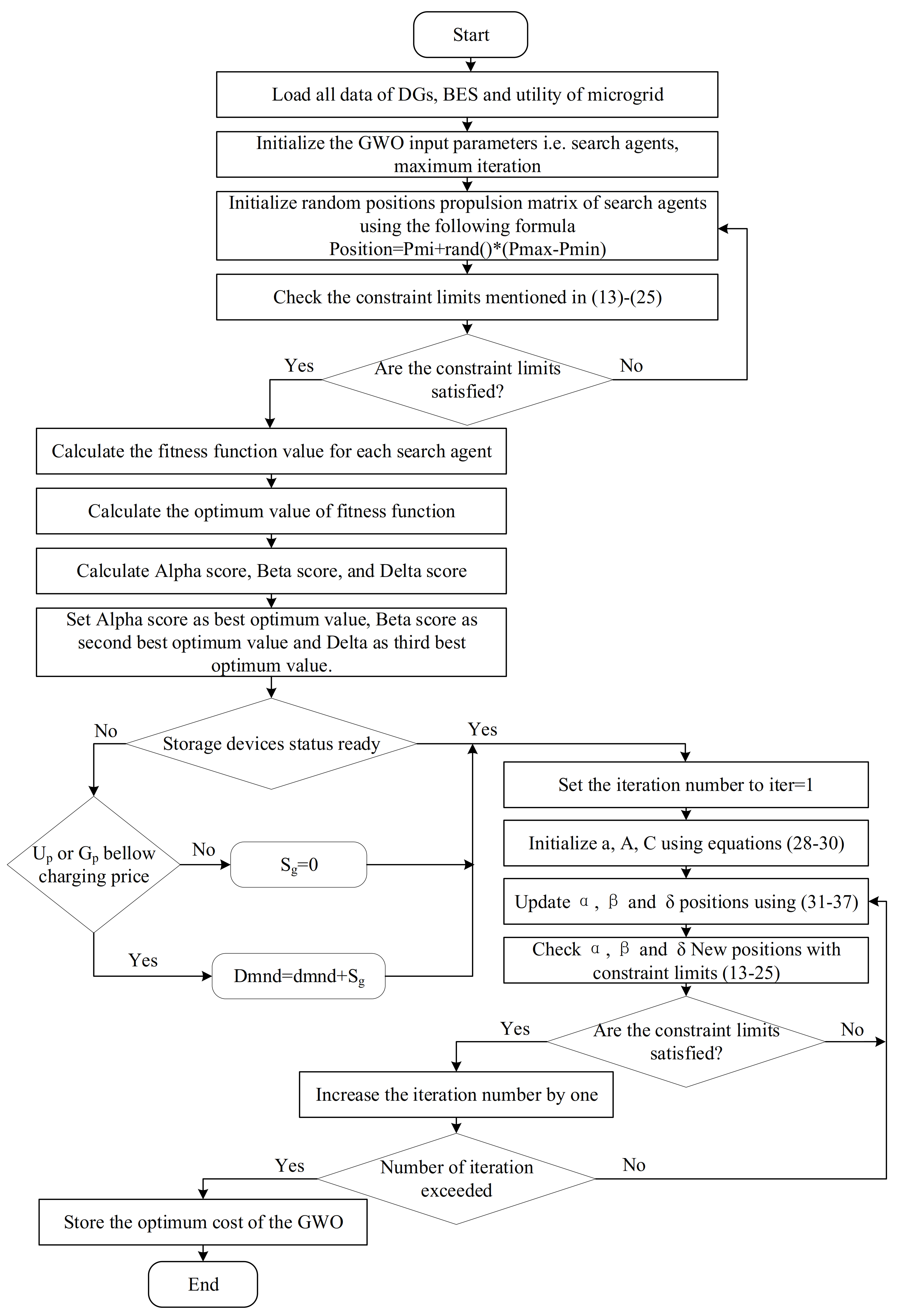
4.6.3. GWO Implementation for Microgrid Management Optimization
5. Literature Bibliometric
5.1. Methods and Data
5.1.1. Methods
5.1.2. Data
5.2. Results
5.2.1. Country and Publisher
5.2.2. Author
5.2.3. Thematic Trends
6. Conclusions
Author Contributions
Funding
Institutional Review Board Statement
Informed Consent Statement
Conflicts of Interest
Acronyms and Abbreviations
| EIS | Energy interconnection system |
| CCHP | Combined cooling, heating and power |
| PGU | Power generation unit |
| AC | Absorption chiller |
| PV | Photovoltaic |
| HESS | Hybrid energy storage system |
| MEMS | Microelectromechanical system |
| PWL | Piece-wise linear |
| PCM | Phase change material |
| FCPP | Fuel cell power plant |
| EV | Electric vehicle |
| DC | Direct current |
| DG | Distributed generators |
| MES | Multi-element energy storage |
| BWM | Best worst method |
| EUF | Energy utilization factor |
| ATE | Artificial thermal efficiency |
| FESR | Fuel saving ratio |
| CSP | Concentrating solar power |
| GA | Genetic algorithm |
| NSGA-II | Non-dominated sorting genetic algorithm |
| SA | Simulated annealing |
| PSO | Particle swarm optimization |
| GWO | Grey wolf optimization |
| MCDM | Multi-criteria decision making |
| SOC | State-of-charge |
| BESS | Battery energy storage system |
| ToUP | Time-of-use pricing |
| TCS | Thermochemical storage |
| TA-MaEA | Two-archive many-objective evolutionary algorithm |
| HMS | Hybrid microgrid system |
| PE | Pollutant emissions |
| ICE | Internal combustion engine |
| DER | Distributed energy resource |
| DES | Distribute energy storage |
References
- Salam, R.A.; Amber, K.P.; Ratyal, N.I.; Alam, M.; Akram, N.; Gómez Muñoz, C.Q.; García Márquez, F.P. An overview on energy and development of energy integration in major South Asian countries: The building sector. Energies 2020, 13, 5776. [Google Scholar] [CrossRef]
- Li, F.-Y.; Song, Z.-Y.; Liu, W.-D. China’s energy consumption under the global economic crisis: Decomposition and sectoral analysis. Energy Policy 2013, 64, 193–202. [Google Scholar] [CrossRef]
- Barnham, K.; Mazzer, M.; Clive, B. Resolving the energy crisis: Nuclear or photovoltaics? Nat. Mater. 2006, 5, 161–164. [Google Scholar] [CrossRef]
- Marikatti, M.; Banapurmath, N.R.; Yaliwal, V.S.; Basavarajappa, Y.H.; Soudagar, M.E.M.; Márquez, F.P.G.; Mujtaba, M.; Fayaz, H.; Naik, B.; Khan, T.M.Y.; et al. Hydrogen injection in a dual fuel engine fueled with low-pressure injection of methyl ester of thevetia peruviana (METP) for diesel engine maintenance application. Energies 2020, 13, 5663. [Google Scholar] [CrossRef]
- Gómez Muñoz, C.Q.; Zamacola Alcalde, G.; García Márquez, F.P. Analysis and comparison of macro fiber composites and lead zirconate titanate (PZT) discs for an energy harvesting floor. Appl. Sci. 2020, 10, 5951. [Google Scholar] [CrossRef]
- Śleszyński, P.; Nowak, M.; Brelik, A.; Mickiewicz, B.; Oleszczyk, N. Planning and settlement conditions for the development of renewable energy sources in poland: Conclusions for local and regional policy. Energies 2021, 14, 1935. [Google Scholar] [CrossRef]
- Krepl, V.; Shaheen, H.I.; Fandi, G.; Smutka, L.; Muller, Z.; Tlustý, J.; Husein, T.; Ghanem, S. The role of renewable energies in the sustainable development of post-crisis electrical power sectors reconstruction. Energies 2020, 13, 6326. [Google Scholar] [CrossRef]
- Kassem, Y.; Çamur, H.; Aateg, R.A.F. Exploring solar and wind energy as a power generation source for solving the electricity crisis in libya. Energies 2020, 13, 3708. [Google Scholar] [CrossRef]
- Karunarathne, E.; Pasupuleti, J.; Ekanayake, J.; Almeida, D. The optimal placement and sizing of distributed generation in an active distribution network with several soft open points. Energies 2021, 14, 1084. [Google Scholar] [CrossRef]
- Pijarski, P.; Kacejko, P. Voltage optimization in mv network with distributed generation using power consumption control in electrolysis installations. Energies 2021, 14, 993. [Google Scholar] [CrossRef]
- Dui, H.; Meng, X.; Xiao, H.; Guo, J. Analysis of the cascading failure for scale-free networks based on a multi-strategy evolutionary game. Reliab. Eng. Syst. Saf. 2020, 199, 106919. [Google Scholar] [CrossRef]
- Awad, A.-S.-A.; El-Fouly, T.-H.-M.; Salama, M.-M.-A. Optimal distributed generation allocation and load shedding for improving distribution system reliabilityc. Electr. Power Compon. Syst. 2014, 42, 576–584. [Google Scholar] [CrossRef]
- Chen, G.; Lewis, F.L.; Feng, E.N.; Song, Y.D. Distributed optimal active power control of multiple generation systems. IEEE Trans. Ind. Electron. 2015, 62, 7079–7090. [Google Scholar] [CrossRef]
- Saleem, M.; Choi, K.; Kim, R. Resonance damping for an LCL filter type grid-connected inverter with active disturbance rejection control under grid impedance uncertainty. Int. J. Electr. Power 2019, 109, 444–454. [Google Scholar] [CrossRef]
- Lasseter, R.; Akhil, A.; Marnay, C.; Stephens, J.; Dagle, J.; Guttromsom, R.; Meliopoulous, A.S.; Yinger, R.; Eto, J. Integration of Distributed Energy Resources: The Certs Microgrid Concept; Lawrence Berkeley National Laboratory: Berkeley, CA, USA, 2002. [Google Scholar]
- Akinyele, D.; Belikov, J.; Levron, Y. Challenges of microgrids in remote communities: A steep model application. Energies 2018, 11, 432. [Google Scholar] [CrossRef]
- Gunther, G.; Tobias, B.; Salman, M.; Miguel, H.; Nicholas, D.; Michael, S.; Dirk, N. Strategies for microgrid operation under real-world conditions. Eur. J. Oper. Res. 2021, 292, 339–352. [Google Scholar]
- Yang, X.; Su, J.; Lv, Z.; Liu, H.; Li, R. Overview on microgrid technology. Proc. Chin. Soc. Electr. Eng. 2014, 34, 57–70. [Google Scholar]
- Ahmad, A.; Khan, A.; Javaid, N.; Hussain, H.M.; Abdul, W.; Almogren, A.; Alamri, A.; Azim Niaz, I. An optimized home energy management system with integrated renewable energy and storage resources. Energies 2017, 10, 549. [Google Scholar] [CrossRef]
- Yang, L.; Li, G.; Zhang, Z.; Ma, X.; Zhao, Y. Operations & maintenance optimization of wind turbines integrating wind and aging information. IEEE Trans. Sustain. Energy 2021, 12, 211–221. [Google Scholar]
- Pourebrahim, R.; Shotorbani, A.M.; Márquez, F.P.G.; Tohidi, S.; Mohammadi-Ivatloo, B. Robust control of a pmsg-based wind turbine generator using lyapunov function. Energies 2021, 14, 1712. [Google Scholar] [CrossRef]
- Cagnano, A.; De Tuglie, E.; Mancarella, P. Microgrids: Overview and guidelines for practical implementations and operation. Appl. Energy 2020, 258, 114039. [Google Scholar] [CrossRef]
- Shuai, Z.; Sun, Y.; Shen, Z.J.; Tian, L.W.; Tu, C.; Li, Y.; Yin, X. Microgrid stability: Classification and a review. Renew. Sustain. Energy Rev. 2016, 58, 167–179. [Google Scholar] [CrossRef]
- Imani, M.H.; Ghadi, J.; Ghavidel, S.; Li, L. Demand response modeling in microgrid operation: A review and application for incentive-based and time-based programs. Renew. Sustain. Energy Rev. 2018, 94, 486–499. [Google Scholar] [CrossRef]
- Akinyele, D.; Olabode, E.; Amole, A. Review of fuel cell technologies and applications for sustainable microgrid systems. Inventions 2020, 5, 42. [Google Scholar] [CrossRef]
- Rebollal, D.; Carpintero-Rentería, M.; Santos-Martín, D.; Chinchilla, M. Microgrid and distributed energy resources standards and guidelines review: Grid connection and operation technical requirements. Energies 2021, 14, 523. [Google Scholar] [CrossRef]
- Villalón, A.; Rivera, M.; Salgueiro, Y.; Muñoz, J.; Dragičević, T.; Blaabjerg, F. Predictive control for microgrid applications: A Review Study. Energies 2020, 13, 2454. [Google Scholar] [CrossRef]
- Carpintero-Rentería, M.; Santos-Martín, D.; Guerrero, J.M. Microgrids literature review through a layers structure. Energies 2019, 12, 4381. [Google Scholar] [CrossRef]
- Al-Ismail, F.S. DC microgrid planning, operation, and control: A comprehensive review. IEEE Access 2021, 9, 36154. [Google Scholar] [CrossRef]
- Lasseter, R.H.; Paigi, P. Microgrid: A conceptual solution. In Proceedings of the 2004 IEEE 35th Annual Power Electronics Specialists Conference (IPESC), Aachen, Germany, 20–25 June 2004. [Google Scholar]
- Wang, C.; Li, P. Development and challenges of distributed generation, the micro-grid and smart distribution system. Autom. Electr. Power Syst. 2010, 34, 10–14. [Google Scholar]
- Mao, M.; Ding, Y.; Wang, Y.; Chang, L. Microgrid—An “organic cell” for future energy interconnection system. Autom. Electr. Power Syst. 2017, 41, 1–11. [Google Scholar]
- Gao, K.; Yan, X.; Peng, R.; Xing, L. Economic design of a linear consecutively connected system considering cost and signal loss. IEEE Trans. Syst. Man Cybern. Syst. 2019, 99, 1–13. [Google Scholar] [CrossRef]
- Zhang, Z.; Yang, L. State-based opportunistic maintenance with multifunctional maintenance windows. IEEE Trans. Reliab. 2020, 1–14. [Google Scholar] [CrossRef]
- Gao, K.; Yan, X.; Liu, X.-D.; Peng, R. Object defence of a single object with preventive strike of random effect. Reliab. Eng. Syst. Saf. 2019, 186, 209–219. [Google Scholar] [CrossRef]
- Lin, C.; Xiao, H.; Kou, G.; Peng, R. Defending a series system with individual protection, overarching protection, and disinformation. Reliab. Eng. Syst. Saf. 2020, 204, 107131. [Google Scholar] [CrossRef]
- Gao, K.; Peng, R.; Qu, L.; Wu, S. Jointly optimizing lot sizing and maintenance policy for a production system with two failure modes. Reliab. Eng. Syst. Saf. 2020, 202, 106996. [Google Scholar] [CrossRef]
- Gao, K. Simulated software testing process and its optimization considering heterogeneous debuggers and release time. IEEE Access 2021, 9, 38649–38659. [Google Scholar] [CrossRef]
- Jia, H.; Liu, D.; Li, Y.; Ding, Y.; Liu, M.; Peng, R. Reliability evaluation of power systems with multi-state warm standby and multi-state performance sharing mechanism. Reliab. Eng. Syst. Saf. 2020, 204, 107139. [Google Scholar] [CrossRef]
- Hong, Y.; Lai, Y.; Chang, Y.; Lee, Y.; Liu, P. Optimizing capacities of distributed generation and energy storage in a small autonomous power system considering uncertainty in renewables. Energies 2015, 8, 2473–2492. [Google Scholar] [CrossRef]
- García Márquez, F.P.; Segovia Ramírez, I.; Pliego Marugán, A. Decision making using logical decision tree and binary decision diagrams: A real case study of wind turbine manufacturing. Energies 2019, 12, 1753. [Google Scholar] [CrossRef]
- Arcos Jiménez, A.; Gómez Muñoz, C.Q.; García Márquez, F.P. Machine learning for wind turbine blades maintenance management. Energies 2018, 11, 13. [Google Scholar] [CrossRef]
- García Márquez, F.P.; Pliego Marugán, A.; Pinar Pérez, J.M.; Hillmansen, S.; Papaelias, M. Optimal dynamic analysis of electrical/electronic components in wind turbines. Energies 2017, 10, 1111. [Google Scholar] [CrossRef]
- Liu, H.; Li, D.; Liu, Y.; Zhang, H. Sizing hybrid energy storage systems for distributed power systems under multi-time scales. J. Appl. Sci. 2018, 8, 1453. [Google Scholar] [CrossRef]
- Hossein, Y.; Mohammad, H.G.; Younes, N. GA/AHP-based optimal design of a hybrid CCHP system considering economy, energy and emission. Energy Build. 2017, 138, 309–317. [Google Scholar]
- Mago, P.J.; Chamra, L.M. Analysis and optimization of CCHP systems based on energy, economical, and environmental considerations. Energy Build. 2009, 41, 1099–1106. [Google Scholar] [CrossRef]
- Zhao, F.; Zhang, C.; Sun, B. Initiative optimization operation strategy and multi-objective energy management method for combined cooling heating and power. IEEE/CAA J. Autom. Sin. 2017, 3, 385–393. [Google Scholar]
- Tian, L.; Cheng, L.; Guo, J.; Wu, K. System modeling and optimal dispatching of multi-energy microgrid with energy storage. J. Mod. Power Syst. Clean Energy 2020, 8, 809–819. [Google Scholar] [CrossRef]
- Lv, Q.; Chen, T.; Wang, H.; Yu, T.; Li, Q.; Tang, W. Analysis of peak load regulation capacity of thermal power unit after heat storage configuration. Autom. Electr. Power Syst. 2014, 11, 34–41. [Google Scholar]
- Xu, F.; Min, Y.; Chen, L.; Chen, Q.; Hu, W.; Zhang, W.; Wang, X.; Hou, Z. Combined electrical thermal system with large capacity heat storage. Proc. Chin. Soc. Electr. Eng. 2014, 34, 5063–5072. [Google Scholar]
- Ahmet, S.; Alper, B.; Özgür, L.; Mustafa, C. Galactitol hexa stearate and galactitol hexa palmitate as novel solid–liquid phase change materials for thermal energy storage. Sol. Energy 2011, 85, 2061–2071. [Google Scholar]
- Murali, K.K.; Pandey, R.K. Intelligent agent based micro grid control. In Proceedings of the 2011 2nd International Conference on Intelligent Agent & Multi-Agent Systems (IAMA), Chennai, India, 7–9 September 2011. [Google Scholar]
- Saleem, M.; Ko, B.; Kim, S.; Kim, S.; Chowdhry, B.; Kim, R. Active disturbance rejection control scheme for reducing mutual current and harmonics in multi-parallel grid-connected inverters. Energies 2019, 12, 4363. [Google Scholar] [CrossRef]
- Kong, X.Q.; Wang, R.Z.; Huang, X.H. Energy optimization model for a CCHP system with available gas turbines. Appl. Therm. Eng. 2004, 25, 377–391. [Google Scholar] [CrossRef]
- EI-Sharkh, M.Y.; Rahman, A.; Alam, M.S. Short term scheduling of multiple grid-parallel PEM fuel cells for microgrid applications. Int. J. Hydrog. Energy 2010, 35, 11099–11106. [Google Scholar] [CrossRef]
- Wang, R.; Gu, W.; Wu, Z. Economic and optimal operation of a combined heat and power microgrid with renewable energy resource. Autom. Electr. Power Syst. 2011, 35, 22–27. [Google Scholar]
- Wu, X.; Wang, X.; Wang, J.; Bie, Z. Economic generation scheduling of a microgrid using mixed integer programming. Proc. Chin. Soc. Electr. Eng. 2013, 33, 1–9. [Google Scholar]
- Sashirekha, A.; Pasupuleti, J.; Moin, N.H.; Tan, C.S. Combined heat and power (CHP) economic dispatch solved using Lagrangian relaxation with surrogate subgradient multiplier updates. Int. J. Electr. Power 2013, 11, 421–430. [Google Scholar] [CrossRef]
- Su, S.; Jiang, X.; Wang, W.; Jiang, J.C.; Agelidis, V.G.; Geng, J. Optimal energy management for microgrids considering electric vehicles and photovoltaic-energy storage. Autom. Electr. Power Syst. 2015, 39, 164–171. [Google Scholar]
- Zhou, K.; Wei, S.; Yang, S. Time-of-use pricing model based on power supply chain for user-side microgrid. Appl. Energy 2019, 248, 35–43. [Google Scholar] [CrossRef]
- Sechilariu, M.; Wang, B.; Locment, F. Supervision control for optimal energy cost management in DC microgrid: Design and simulation. Int. J. Electr. Power 2014, 58, 140–149. [Google Scholar] [CrossRef]
- Sadeghian, O.; Moradzadeh, A.; Mohammadi-Ivatloo, B.; Abapour, M.; Garcia Marquez, F.P. Generation units maintenance in combined heat and power integrated systems using the mixed integer quadratic programming approach. Energies 2020, 13, 2840. [Google Scholar] [CrossRef]
- Li, Z.; Yuan, Y. Smart microgrid-a novel organization form of smart distribution grid in the future. Autom. Electr. Power Syst. 2009, 33, 42–48. [Google Scholar]
- Yuan, Y.; Cao, Y.; Fu, Z.; Xie, X.; Guo, S. Assessment on energy-saving and emission reduction benefit of microgrid and its operation optimization. Power Syst. Technol. 2012, 36, 12–18. [Google Scholar]
- Shahab, M.; Wang, S.; Junejo, A.K. Improved control strategy for three-phase microgrid management with electric vehicles using multi objective optimization algorithm. Energies 2021, 14, 1146. [Google Scholar] [CrossRef]
- Chen, J.; Yang, X.; Zhu, L.; Zhang, M.; Li, Z. Microgrid multi-objective economic dispatch optimization. Proc. Chin. Soc. Electr. Eng. 2013, 33, 57–66. [Google Scholar]
- Cheng, S.; Huang, T.; Wei, R. Multi-time-scale optimal scheduling of cchp microgrid with ice-storage air-conditioning. Autom. Electr. Power Syst. 2019, 43, 30–38. [Google Scholar]
- Li, J.; Tan, Y.; Wang, H.; Huang, J. Research on configuration optimization of energy storage system in distribution network and optical storage microgrid. High Volt. Eng. 2021. Available online: https://doi.org/10.13336/j.1003-6520.hve.20201333 (accessed on 20 February 2021).
- Hou, H.; Liu, P.; Liu, Z.; He, S.; Xiao, Z.; Yao, Y. Optimal dispatch method for multi-energy storage system of electricity heat hydrogen. High Volt. Eng. 2021. Available online: https://doi.org/10.13336/j.1003-6520.hve.20210009 (accessed on 23 March 2021).
- Jiang, Y.; Wang, Z.; Yang, C.; Li, M.; Zhang, J. Multi-objective optimization strategy of controllable load in microgrid. Power Syst. Technol. 2013, 37, 2875–2880. [Google Scholar]
- Wang, Z.; Yu, X.; Mu, Y.; Jia, H. A distributed peer-to-peer energy transaction method for diversified prosumers in urban community microgrid system. Appl. Energy 2020, 260, 114327. [Google Scholar] [CrossRef]
- Amin, M.S.; Mohammad, A.M.; Behnam, M.I.; Kazem, Z. A risk-averse hybrid approach for optimal participation of power-to-hydrogen technology-based multi-energy microgrid in multi-energy markets. Sustain. Cities Soc. 2020, 63, 102421. [Google Scholar]
- Jin, M.; Feng, W.; Marnay, C.; Spanos, C. Microgrid to enable optimal distributed energy retail and end-user demand response. Appl. Energy 2018, 210, 1321–1335. [Google Scholar] [CrossRef]
- Gonza´lez, R.M.; Torbaghan, S.S.; Gibescu, M.; Cobben, S. Harnessing the flexibility of thermostatic loads in microgrids with solar power generation. Energies 2016, 9, 547. [Google Scholar] [CrossRef]
- Ma, L.; Liu, M.; Yin, Y.; Wang, Z.; Lu, Z. Robust environmental economic dispatch of multi microgrid in active distribution network. Acta Energy Sin. 2020, 41, 1–10. [Google Scholar]
- Zhao, H.; Guo, S.; Zhao, H. Comprehensive assessment for battery energy storage systems based on fuzzy-MCDM considering risk preferences. Energy 2019, 168, 450–461. [Google Scholar] [CrossRef]
- Gu, W.; Wu, Z.; Bo, R.; Liu, W.; Zhou, G. Modeling, planning and optimal energy management of combined cooling, heating and power microgrid: A review. Int. J. Electr. Power 2014, 54, 26–37. [Google Scholar] [CrossRef]
- Kumar, A.; Singh, A.R.; Deng, Y.; He, X.; Kumar, P.; Bansal, R.C. A novel methodological framework for the design of sustainable rural microgrid for developing nations. IEEE Access 2018, 6, 24925–24951. [Google Scholar] [CrossRef]
- Pang, C.; Mahmoud-Reza, H.; Amin, M. Determining optimal forming of flexible microgrids in the presence of demand response in smart distribution systems. IEEE Syst. J. 2018, 12, 3315–3323. [Google Scholar]
- Khalid, A.; Tawfik, G.; Anouar, F. Load shedding optimization for economic operation cost in a microgrid. Electr. Eng. 2020, 102, 779–791. [Google Scholar]
- Peng, C.; Chen, J.; Zheng, C. Robust economic dispatch of CSP-CHPMG based on chance constrained Gaussian mixture model. Electr. Power Autom. Equip. 2021, 4, 77–84. [Google Scholar]
- Li, X.; Li, Z. Optimization of micro-grid resources based on pso multi-constraints. Smart Grid 2017, 7, 321–331. [Google Scholar] [CrossRef]
- Ye, B.; Shi, X.; Wang, X.; Wu, H. Optimisation configuration of hybrid AC/DC microgrid containing electric vehicles based on the NSGA-II algorithm. J. Eng. 2019, 12, 7229–7236. [Google Scholar] [CrossRef]
- Askarzadeh, A. A memory-based genetic algorithm for optimization of power generation in a microgrid. IEEE Trans. Sustain. Energy 2018, 9, 1081–1089. [Google Scholar] [CrossRef]
- Zhao, F.; Yuan, J.; Wang, N. Dynamic economic dispatch model of microgrid containing energy storage components based on a variant of nsga-ii algorithm. Energies 2019, 12, 871. [Google Scholar] [CrossRef]
- Li, B.; Roche, R.; Miraoui, A. Microgrid sizing with combined evolutionary algorithm and MILP unit commitment. Appl. Energy 2017, 188, 547–562. [Google Scholar] [CrossRef]
- Aiswariya, L.; Ahamed, T.P.; Sheik, M.S. Optimal microgrid battery scheduling using simulated annealing. In Proceedings of the 2020 International Conference on Power Electronics and Renewable Energy Applications (PEREA), Kannur, India, 27–28 November 2020. [Google Scholar]
- Abdelsamad, A.; Lubkeman, D. Reliability analysis for a hybrid microgrid based on chronological Monte Carlo simulation with Markov switching modeling. In Proceedings of the 2019 IEEE Power & Energy Society Innovative Smart Grid Technologies Conference (ISGT), Washington, DC, USA, 18–21 February 2019. [Google Scholar]
- Younesi, A.; Shayeghi, H.; Safari, A.; Siano, P. Assessing the resilience of multi microgrid based widespread power systems against natural disasters using Monte Carlo simulation. Energy 2020, 207, 118220. [Google Scholar] [CrossRef]
- Jahangir, H.; Ahmadian, A.; Golkar, M.A. Optimal design of stand-alone microgrid resources based on proposed Monte-Carlo simulation. In Proceedings of the 2015 IEEE Innovative Smart Grid Technologies—Asia (ISGT ASIA), Bangkok, Thailand, 3–6 November 2015. [Google Scholar]
- Nikmehr, N.; Ravadanegh, S.N. Optimal power dispatch of multi-microgrids at future smart distribution grids. IEEE Trans. Smart Grid 2015, 6, 1648–1657. [Google Scholar] [CrossRef]
- Shen, J.; Zheng, L.; Liu, Z. Stochastic operation optimization of grid-connected photovoltaic microgrid considering demand side response. In Proceedings of the 2017 China International Electrical and Energy Conference (CIEEC), Beijing, China, 25–27 October 2017. [Google Scholar]
- An, Y.; Li, J.; Chen, C. Research on capacity optimization of micro-grid hybrid energy storage system based on simulated annealing artificial fish swarm algorithm with memory function. In Proceedings of the 2020 International Conference on Energy, Environment and Bioengineering (ICEEB), Xi’an, China, 7–9 August 2020. [Google Scholar]
- Li, S.; Zhou, X.; Guo, Q.G. Research on microgrid optimization based on simulated annealing particle swarm optimization. In Proceedings of the 2019 4th International Conference on Advances in Energy and Environment Research (ICAEER), Shanghai, China, 16–19 August 2019. [Google Scholar]
- Zhang, G.; Wang, W.; Du, J.; Liu, H. A multi objective optimal operation of a stand-alone microgrid using SAPSO algorithm. J. Electr. Comput. Eng. 2020, 19, 6042105. [Google Scholar]
- Cheng, S.; Su, G.C.; Zhao, L.L.; Huang, T.L. Dynamic dispatch optimization of microgrid based on a QS-PSO algorithm. J. Renew. Sustain. Energy 2017, 9, 045505. [Google Scholar] [CrossRef]
- Radosavljević, J.; Jevtić, M.; Klimenta, D. Energy and operation management of a microgrid using particle swarm optimization. Eng. Optim. 2016, 48, 811–830. [Google Scholar] [CrossRef]
- Pisei, S.; Choi, J.Y.; Lee, W.P.; Won, D.J. Optimal power scheduling in multi-microgrid system using particle swarm optimization. J. Electr. Eng. Technol. 2017, 12, 1329–1339. [Google Scholar]
- Jiang, H.Y.; Ning, S.Y.; Ge, Q.B. Multi-objective optimal dispatching of microgrid with large-scale electric vehicles. IEEE Access 2019, 7, 145880–145888. [Google Scholar] [CrossRef]
- Karthikeyan, A.; Manikandan, K.; Somasundaram, P. Economic dispatch of microgrid with smart energy storage systems using particle swarm optimization. In Proceedings of the 2016 International Conference on Computation of Power, Energy Information and Communication (ICCPEIC), Melmaruvathur, Chennai, India, 20–21 April 2016. [Google Scholar]
- Cao, B.; Dong, W.; Lv, Z.; Gu, Y.; Singh, S.; Kumar, P. Hybrid microgrid many-objective sizing optimization with fuzzy decision. IEEE Trans. Fuzzy Syst. 2020, 28, 2702–2710. [Google Scholar] [CrossRef]
- Fossati, J.P.; Galarza, A.; Martín-Villate, A.; Echeverría, J.M.; Fontán, L. Optimal scheduling of a microgrid with a fuzzy logic controlled storage system. Int. J. Electr. Power 2015, 68, 61–70. [Google Scholar] [CrossRef]
- Chen, J.; Zhang, W.; Li, J.; Zhang, W.; Liu, Y.; Zhao, B.; Zhang, Y. Optimal sizing for grid-tied microgrids with consideration of joint optimization of planning and operation. IEEE Trans. Sustain. Energy 2018, 9, 237–248. [Google Scholar] [CrossRef]
- Coelho, V.N.; Coelho, I.M.; Coelho, B.N.; Reis, A.J.; Enayatifar, R.; Souza, M.J.; Guimarães, F.G. A self-adaptive evolutionary fuzzy model for load forecasting problems on smart grid environment. Appl. Energy 2016, 169, 567–584. [Google Scholar] [CrossRef]
- Ebrahimi, M.R.; Amjady, N. Contingency-constrained operation optimization of microgrid with wind and solar generations: A decision-driven stochastic adaptive-robust approach. IET Renew. Power Gener. 2021, 15, 326–341. [Google Scholar] [CrossRef]
- Xiang, Y.; Liu, J.; Liu, Y. Robust energy management of microgrid with uncertain renewable generation and load. IEEE Trans. Smart Grid 2016, 7, 1034–1043. [Google Scholar] [CrossRef]
- Yu, N.; Kang, J.S.; Chang, C.C.; Lee, T.Y.; Lee, D.Y. Robust economic optimization and environmental policy analysis for microgrid planning: An application to Taichung industrial park, Taiwan. Energy 2016, 113, 671–682. [Google Scholar] [CrossRef]
- Sharma, S.; Battacharjee, S.; Bhattacharya, A. Grey wolf optimization for optimal sizing of battery energy storage device to minimize operation cost of microgrid. IET Gener. Transm. Distrib. 2016, 10, 625–637. [Google Scholar] [CrossRef]
- Wang, Y.; Li, F.; Yu, H.; Wang, Y.; Qi, C.; Yang, J.; Song, F. Optimal operation of microgrid with multi-energy complementary based on moth flame optimization algorithm. Energy Source Part A 2020, 42, 785–806. [Google Scholar] [CrossRef]
- Zhao, H.; Guo, S.; Zhao, H. Selecting the optimal micro-grid planning program using a novel multi-criteria decision making model based on grey cumulative prospect theory. Energies 2018, 11, 1840. [Google Scholar] [CrossRef]
- Green, C.; Garimella, S. Residential microgrid optimization using grey-box and black-box modeling methods. Energy Build. 2021, 235, 110705. [Google Scholar] [CrossRef]
- Mirjalili, S.; Mirjalili, S.M.; Lewis, A. Grey wolf optimizer. Adv. Eng. Softw. 2014, 69, 46–61. [Google Scholar] [CrossRef]
- Kutaiba, N.; Monaaf, A.F.; Duc, N.H.; Jayasinghe, S.; Thair, M.; Michael, N. Grey wolf optimization-based optimum energy-management and battery-sizing method for grid-connected microgrids. Energies 2018, 11, 847. [Google Scholar]
- Chen, C. CiteSpace II: Detecting and visualizing emerging trends and transient patterns in scientific literature. J. Am. Soc. Inf. Sci. Technol. 2006, 57, 359–377. [Google Scholar] [CrossRef]










| Objectives | Contributions | Related Studies |
|---|---|---|
| Energy performance |
| Kong et al. [54]; Sharkh et al. [55] |
| Economic performance |
| Wang et al. [56]; Wu et al. [57]; Sashirekha et al. [58]; Su et al. [59]; Zhou et al. [60]; Sechilarium et al. [61]; Sadeghian et al. [62] |
| Environmental protection |
| Li and Yuan. [63]; Yuan et al. [64]; Shahab et al. [65]; Chen et al. [66]; Cheng et al. [67]; Li et al. [68]; Hou et al. [69]; Jiang et al. [70]; Wang et al. [71] |
| Other objectives |
| Amin et al. [72]; Jin et al. [73]; González et al. [74]; Ma et al. [75]; Zhao et al. [76]; Gu et al. [77];Kumar et al. [78]; Pang et al. [79]; Khalid et al. [80] |
| Algorithms | Features | Related Studies |
|---|---|---|
| GA and improved GA (including SPGA, NSGA-II, etc.) |
| Li, X.; Li, Z. [82], Asarzadeh, A. [84], Zhao, F.; Yuan, J.; Wang, N. [85], Li, B.; Roche, R.; Miraoui, A. [86] |
| SA |
| Aiswariya, L.; Ahamed, T.P.; Sheik, M.S. [87], Abdelsamad, A.; Lubkeman, D. [88], Younesi, A.; Shayeghi, H.; Safari, A.; Siano, P. [89], Nikmehr, N.; Ravadanegh, S. N. [91] |
| PSO (including improved PSO) |
| Zhang, G.; Wang, W.; Du, J.; Liu, H. [95], Cheng, S.; Su, G.C.; Zhao, L.L.; Huang, T.L. [96], Radosavljević, J.; Jevtić, M.; Klimenta, D. [97], Pisei, S.; Choi, J.Y.; Lee, W.P.; Won, D.J. [98] |
| Fuzzy algorithms |
| Cao, B.; Dong, W.; Lv, Z.; Gu, Y.; Singh, S.; Kumar, P. [101], Fossati, J.P.; Galarza, A.; Martín-Villate, A.; Echeverría, J.M.; Fontán, L. [102], Chen, J.; Zhang, W.; Li, J.; Zhang, W.; Liu, Y.; Zhao, B.; Zhang, Y. [103]. |
| Robust method |
| Ebrahimi, M.R.; Amjady, N. [105], Xiang, Y.; Liu, J.; Liu, Y. [106], Yu, N.; Kang, J.S.; Chang, C.C.; Lee, T.Y.; Lee, D.Y. [107] |
| Other algorithms (GWO, moth flame optimization, etc.) | Sharma, S.; Battacharjee, S.; Bhattacharya, A. [108], Wang, Y.; Li, F.; Yu, H.; Wang, Y.; Qi, C.; Yang, J.; Song, F. [109], Zhao, H.; Guo, S.; Zhao, H. [110], Green, C.; Garimella, S. [111] | |
| Keywords | Strength | Beginning | End | 2014–2021 |
|---|---|---|---|---|
| smart grid | 7.7 | 2014 | 2016 | ▂▂▂▂▂▂▂▂ |
| unit commitment | 4.21 | 2014 | 2017 | ▂▂▂▂▂▂▂▂ |
| stability | 4.15 | 2014 | 2016 | ▂▂▂▂▂▂▂▂ |
| distributed generation | 3.79 | 2014 | 2016 | ▂▂▂▂▂▂▂▂ |
| operation management | 2.35 | 2014 | 2015 | ▂▂▂▂▂▂▂▂ |
| inverter | 2.34 | 2014 | 2015 | ▂▂▂▂▂▂▂▂ |
| multiagent system | 2.84 | 2015 | 2017 | ▂▂▂▂▂▂▂▂ |
| PSO | 2.82 | 2015 | 2016 | ▂▂▂▂▂▂▂▂ |
| penetration | 2.36 | 2015 | 2017 | ▂▂▂▂▂▂▂▂ |
| power flow | 2.95 | 2016 | 2017 | ▂▂▂▂▂▂▂▂ |
| hybrid system | 2.82 | 2017 | 2018 | ▂▂▂▂▂▂▂▂ |
| forecast | 2.41 | 2017 | 2018 | ▂▂▂▂▂▂▂▂ |
| demand response | 2.23 | 2017 | 2018 | ▂▂▂▂▂▂▂▂ |
| optimization | 2.47 | 2019 | 2021 | ▂▂▂▂▂▂▂▂ |
Publisher’s Note: MDPI stays neutral with regard to jurisdictional claims in published maps and institutional affiliations. |
© 2021 by the authors. Licensee MDPI, Basel, Switzerland. This article is an open access article distributed under the terms and conditions of the Creative Commons Attribution (CC BY) license (https://creativecommons.org/licenses/by/4.0/).
Share and Cite
Gao, K.; Wang, T.; Han, C.; Xie, J.; Ma, Y.; Peng, R. A Review of Optimization of Microgrid Operation. Energies 2021, 14, 2842. https://doi.org/10.3390/en14102842
Gao K, Wang T, Han C, Xie J, Ma Y, Peng R. A Review of Optimization of Microgrid Operation. Energies. 2021; 14(10):2842. https://doi.org/10.3390/en14102842
Chicago/Turabian StyleGao, Kaiye, Tianshi Wang, Chenjing Han, Jinhao Xie, Ye Ma, and Rui Peng. 2021. "A Review of Optimization of Microgrid Operation" Energies 14, no. 10: 2842. https://doi.org/10.3390/en14102842
APA StyleGao, K., Wang, T., Han, C., Xie, J., Ma, Y., & Peng, R. (2021). A Review of Optimization of Microgrid Operation. Energies, 14(10), 2842. https://doi.org/10.3390/en14102842

