Next Article in Journal
Convergence or Divergence? Emission Performance in the Regional Comprehensive Economic Partnership Countries
Next Article in Special Issue
Sustainability Analysis of a ZnO-NaCl-Based Capacitor Using Accelerated Life Testing and an Intelligent Modeling Approach
Previous Article in Journal
The Effects of Solidarity, Income, and Reliance on the State on Personal Income Tax Preferences. The Case of the Czech Republic
Previous Article in Special Issue
Cloud Manufacturing, Internet of Things-Assisted Manufacturing and 3D Printing Technology: Reliable Tools for Sustainable Construction
 
 
Font Type:
Arial Georgia Verdana
Font Size:
Aa Aa Aa
Line Spacing:
Column Width:
Background:
Article

Sustainable Development of Smart Manufacturing Driven by the Digital Twin Framework: A Statistical Analysis

1
Symbiosis Institute of Technology, Symbiosis International (Deemed University), Lavale, Pune 412115, Maharashtra, India
2
Symbiosis Centre for Applied Artificial Intelligence, Symbiosis International (Deemed University), Lavale, Pune 412115, Maharashtra, India
*
Authors to whom correspondence should be addressed.
Sustainability 2021, 13(18), 10139; https://doi.org/10.3390/su131810139
Submission received: 24 July 2021 / Revised: 27 August 2021 / Accepted: 30 August 2021 / Published: 10 September 2021
(This article belongs to the Special Issue Sustainable and Advanced Remanufacturing Processes)

Abstract

:
The Fourth Industrial Revolution drives industries from traditional manufacturing to the smart manufacturing approach. In this transformation, existing equipment, processes, or devices are retrofitted with some sensors and other cyber-physical systems (CPS), and adapted towards digital production, which is a blend of critical enabling technologies. In the current scenario of Industry 4.0, industries are shaping themselves towards the development of customized and cost-effective processes to satisfy customer needs with the aid of a digital twin framework, which enables the user to monitor, simulate, control, optimize, and identify defects and trends within, ongoing process, and reduces the chances of human prone errors. This paper intends to make an appraisal of the literature on the digital twin (DT) framework in the domain of smart manufacturing with the aid of critical enabling technologies such as data-driven systems, machine learning and artificial intelligence, and deep learning. This paper also focuses on the concept, evolution, and background of digital twin and the benefits and challenges involved in its implementation. The Scopus and Web of Science databases from 2016 to 2021 were considered for the bibliometric analysis and used to study and analyze the articles that fall within the research theme. For the systematic bibliometric analysis, a novel approach known as Proknow-C was employed, including a series of procedures for article selection and filtration from the existing databases to get the most appropriate articles aligned with the research theme. Additionally, the authors performed statistical and network analyses on the articles within the research theme to identify the most prominent research areas, journal/conference, and authors in the field of a digital twin. This study identifies the current scenarios, possible research gaps, challenges in implementing DT, case studies and future research goals within the research theme.

1. Introduction

The technological advances, increases in global competitiveness, diversification of customer requirements, dynamic market trends, digitalization, and constantly increasing process complexities of the 21st century have significantly influenced traditional manufacturing industries [1]. This divergence drives the traditional manufacturing industries towards smart manufacturing, which integrates the elements (robots, Big Data, cloud computing, Internet-of-Things (IoT), Industrial Internet-of-Things (IIoT), simulations etc.) of the Industry 4.0 framework [2]. This helps in developing processes or products with built-in capabilities, such as decision-making, performance optimization, reconfiguration, and adaptation within the stated framework [3]. It is estimated that the smart manufacturing market will grow from USD 214.7 billion to USD 384.8 billion with a CAGR of 12.4% for the period of 2020–2025 [4]. Along with all the benefits of integrated elements and digitalization, maintenance is still a challenging issue in smart manufacturing.
Maintenance is one of the key factors that affects the industry economically and has gained special attention in the era of digitalization. With the use of advanced technologies, such as sensors, actuators, automation, and mechanization, maintenance has become the key issue in today’s industry [5]. The overall cost of maintenance is estimated at approximately 15–40% of the total production cost [6]. A lack of maintenance activities leads to sudden equipment failure, unplanned downtime, loss of productivity, and increases in production cost and time [7]. Hence, a proper maintenance strategy needs to be deployed to address the issue. In general, there are three maintenance strategies, viz. preventive maintenance, reactive maintenance, and predictive maintenance [8]. Preventive maintenance is analogous to scheduled maintenance or planned maintenance, in which the maintenance activities are scheduled or timed based on a process or product cycle [9]. Too high a frequency of preventive maintenance leads to higher production costs, excessive equipment planned downtime, and loss of resources [10]. However, reactive maintenance is a kind of failure-based maintenance, in which maintenance is performed after the failure of equipment or a component. It is also called “corrective maintenance” or “breakdown maintenance” [11,12]. Reactive maintenance leads to sudden equipment failure, unplanned downtime, losses of productivity, and increases in costs of production [13].
Among all the maintenance strategies, predictive maintenance is the most cost-effective maintenance strategy, which allows one to schedule maintenance when the equipment or machinery needs maintenance. It is condition-based, and its performance is based on the predictions made from the signals acquired from the machine [14,15]. Predictive maintenance offers various benefits over traditional maintenance strategies such as earlier fault detection, reduced downtime, improved reliability, reduced cost, and improved performance [16]. According to U.S. department of energy, predictive maintenance saves approximately 8–12% over preventive maintenance, and up to 40% over reactive maintenance [17]. The use of predictive maintenance increased from 47% to 51%, which reduced equipment failure from 61% to 57%, between 2017 and 2018 [18]. Therefore, maintenance has a direct influence on the industry’s economics. Additionally, in the present era of Industry 4.0, intelligent maintenance strategies with the help of digital twin (DT) can offer huge benefits over present maintenance approaches [19].
Within the Industry 4.0 paradigm, the technological advancements in cyber–physical systems (CPS) and the steady improvements in the smart manufacturing frameworks spawn the concept of “digital twin” [20]. DT is the systematic integration between a physical entity and virtual entity through different connections, and the real-time data of the process [21]. The advancement in enabling technologies, such as data analytics, IoT, IIoT, big data, cloud computing, sensors, augmented and virtual reality, simulation, artificial intelligence, etc., facilitates the seamless integration of DT into prominent fields [22]. The DT environment allows real-time decision making, rapid reconfiguration, and optimization; it also facilitates improved reliability, better productivity, reduced risk, early fault detection and lowered downtime [23]. Due to the enormous advantages, DT can be used in different fields, such as aerospace, automotive, biomedical, healthcare, manufacturing, etc. [24]. Therefore, the DT market is estimated to grow from USD 3.1 billion to USD 48.2 billion with CAGR of 58% between 2020 and 2026 [25]. Hence, to study the different aspects of DT in the context of smart manufacturing, this paper provides a comprehensive bibliometric analysis of DT in the domain of smart manufacturing, and studies the benefits, applications, and challenges in implementing a DT in real-time.

Significance of the Study

The present industrial scenario in the context of Industry 4.0 drives the industries towards smart and intelligence. Additionally, with technological advancements in the Fourth Industrial Revolution and market competitiveness, industries face challenges to improve their position in an exponentially growing market [26]. As such, the industries thrive on making their product, process, or shop floor intelligent and smart, which involves self-decision-making and parameter optimization [27,28].
In the above context, the concept of digital twin proves to be a game-changer. DT has a wide variety of applications in manufacturing industries. Additionally, the growing demand for customized products and processes forces the implementation of DT in the existing processes. In smart manufacturing, to create intelligent products and virtual prototypes, manage industrial assets and systems, optimize processes, improve self-decision-making, reduce equipment downtime, and improve production efficiency, the development of intelligent shop floors with customer-driven product designs requires digital twin [29,30,31]. The DT model is built by retrofitting various sensors and actuators and applying different machine learning and artificial intelligence techniques, cloud technologies and IoT technologies to satisfy the above needs. In manufacturing industries, the processes can be monitored, controlled, and optimized through a DT model also known as “digital shadows”. Digital shadows receives all the relevant data from the process, which aids in understanding the mechanism of process and its control [32]. In past studies, the characteristics, concept and definitions of digital twin and related processes have been discussed, along with a complete framework for identifying the future research trend of DT only in product-life cycle management [33]. As such, the present study focuses on the possible research gaps and future research potential in implementing digital twin for building a customized DT model in the context of smart manufacturing using bibliometric analysis.
Bibliometric analysis is used to study and analyze scientific activity. It can quantitatively measure and analyze the influence of research on a topic of interest by recognizing past characteristics, present critical points, and future research trends [34]. In this context, bibliometric analysis helps to identify the most prominent research community, research location, and application area in the domain of smart manufacturing using DT. The proposed bibliometric analysis uses two databases, viz., Scopus and Web of Science (WoS), to obtain the most relevant article regarding digital twin in the domain of smart manufacturing. The bibliometric analysis method uses a novel approach known as Proknow-C, which includes a series of procedures for article selection, filtration, and the formation of a bibliographic portfolio. Additionally, it consists of the statistical and network analysis of the articles obtained from two databases to get the most relevant articles, prominent authors, institutions, and countries aligned with the research theme. The paper covers the various aspects of digital twin, viz., evolution, background, architecture, framework, applications, challenges, benefits, methods of data collection, communication protocols, and decision-making algorithms used for implementing a DT in the domain of smart manufacturing.
Given the above discussion and to identify the potential research gaps and future research objectives, the rest of the paper is organized as follows. Section 2 presents a literature review of digital twin, which covers various aspects. Section 3 elaborates in detail the methodology and tools required for the bibliometric analysis. Section 4 critically analyzes the articles from the different aspects and case studies. Finally, Section 5 draws conclusion and outlines for the future work. Figure 1 shows the in-detail organization of the present article.

2. Literature Review

DT is a blend of Big Data, cloud computing, IoT, IIoT, sensors, artificial intelligence, machine learning and many other technologies. These technologies are on a path of constant evolution. Hence, DT is assumed to evolve continuously with these technologies. Digital twin for manufacturing processes has undergone significant technological evolution over the past four decades, as shown in Figure 2. The recent technological advancements in sensing, monitoring, and decision-making tools during Industry 4.0 have enabled the precise implementation of digital twin for the real-time monitoring and optimization of the process [35]. The term “twins” in manufacturing was coined during NASA’s Apollo 13 program [36]. NASA created two similar space vehicles during this program, of which one was used by astronauts to travel into space while the other remained on the ground, and was called its twin. The twin was used by NASA’s engineers to simulate, monitor, and predict the condition of its counterpart, which helped the astronauts to make the decisions in any emergencies. In this stage, the twin is a physical twin. Later stage involve advancements in key computing and information technologies, such as CAD, CAM, CAE, CAPP, PDM, MRP, MES, and PLM. Within this context, Grieves proposed the concept of the virtual digital representation of equivalent physical products using three components, viz., virtual entity, physical entity, and networks of information and data [37]. After 2010, DT entered into a new development phase when the U.S. Air Force Research Laboratory (AFRL) proposed the concept of DT for the life prediction of aircraft structures, allowing better maintenance decisions [38]. Moreover, NASA and ARFL suggested a DT architecture in order for future vehicles to meet the demand of lighter weight while handling higher loads and more severe working conditions [39]. Subsequently, DT can be used in the transition from mass production to individualized production. DT in individualized production offers geometrical assurance, and considers design, pre-design, and production phases [40]. For the seamless integration of DT, one needs to understand all the aspects of DT; hence, the following subsection offers a brief overview of the different aspects of DT.

2.1. Background and Definition of Digital Twin

Various organizations and researchers have defined DT. Among all the definitions, two are broadly accepted: those characterized by NASA and Grieves. NASA described the digital twin as follows: “A Digital Twin is an integrated multi-physics, multiscale, probabilistic simulation of an as-built vehicle or system that uses the best available physical models, sensor updates, fleet history, etc., to mirror the life of its corresponding flying twin” [41]. Grieves proposed that the basic digital twin model has three components, viz., physical entity in real space, virtual entity in virtual space, and the networks of information data that tie the physical and virtual entities or space together [37]. DT constructs a virtual replica of a physical scenario to monitor the behavior of the ongoing process, with condition monitoring, detection of anomalies, and prediction of future trends within the process. Based on the above literature research, the following are the definitions of the digital twin:
  • DT is the digital representation of a physical entity with possible data and models. The term “data” refers to the data from all the processes obtained during the run time and the system’s development phase [42];
  • DT should always be synchronized with its related physical entities [43];
  • It is a simulation model for the working of the related physical entity or process [29].

2.2. Architecture of Digital Twin

For the proper integration of devices with their virtual replicas in the cyber–physical domain, and the effective exchange of information and data among digital twins, physical twins, and the outside world, Ref. [44] proposed a six-layer DT architecture, as shown in Figure 3. The six-layer DT architecture is an extension of the 5C architecture [45]. The 5C architecture was developed before the term DT was coined. Hence, it involves the CPS, which replicates the physical system in the cyber domain. The 5C framework comprises five different stages of implementation, viz., intelligent connection, conversion of data to information, cyber integration, cognitive ability, and configuration of the architecture.
The architecture includes various physical devices, sensors, and data acquisition systems in the physical domain during the data transfer, processing, collection, computation, and communication in the virtual environment. In the architecture, Layers 1 and 2 constitute the physical entity or device. Layer 1 comprises actuators, sensors, and other physical devices, while the data source of the physical entity is specified by Layer 2. Layer 3 contains a local data vault, which acquires the controller values from Layer 2. The interface for communication between different layers of architecture and the physical entity is in Layer 3. Open Platform Communication—Unified Architecture (OPC-UA) is the most vital element for effective data exchange between the layers. Layer 4 is a data-to-information converter, aided by IoT technologies. This layer enhances the value of the information obtained from Layer 3 and processes the acquired data to make it more valuable for the upper levels of the architecture. Layer 4 links Layer 3 with Layer 5 by converting data from Layer 2 into the information sent to Layer 5. Here also, OPC-UA plays a vital role in communication. Layers 5 and 6 involve repositories of cloud and emulation and simulation tools, respectively. Layer 5 stores the historical information obtained from the previous layer. Layer 5 enhances the availability, ease of access, and precision of the digital twin. Layer 6 is the cognition layer of the architecture, which enables real-time monitoring of the machine health, and contains historical information of the physical twin. This layer facilitates user integration with a virtual replica of the physical twin, which helps in decision-making, optimization, and predictions of the various tasks and processes. Tools such as Siemens Tecnomatix Plant Simulation, OPC-UA and artificial intelligence prove advantageous in this layer for decision making, analysis, prediction, and optimization. Additionally, the digital twin’s actual implementation is made possible because of some recent advancements in enabling technologies for DT, and the benchmark five-dimensional model of DT developed by [21,43].

2.3. Conceptual Framework of Digital Twin

The DT is a virtual replica of a physical entity or process running in physical space. It contains a physical layer and a virtual (cyber) layer. The physical layer consists of the actual physical system or process, while the virtual layer consists of the data and model of the physical systems or processes. It has three characteristics: synchronization with physical system/process; real-time data acquisition and simulation; behavior prediction. Artificial intelligence turns these DT models into intelligent digital twin models, which can make run-time decisions and optimize the process. To build a precise DT model of any physical entity or process requires different technologies, such as sensing, communication, and cloud and computation technologies. The systematic integration of these is also one of the challenging tasks.
The technological advancements that enable the tools and technologies of DT facilitate the effective integration of DT into existing systems. For the development and implementation of an efficient DT model, Ref. [21] proposed a five-dimensional model for DT, which removes the barriers in implementing DT in various fields. The model can be formulated as M = ( P E ,   V M ,   S s ,   D D ,   C N ) . These terms represent physical entity, virtual model, services, DT data and connections, respectively.
In the proposed models, the physical entity is the basis of the digital twin. “Physical entity” many refer to the device, process, product, physical system, or organization. The virtual replica can be built by considering physical and mathematical laws. Reconstructions of the geometries, behaviors, properties, and behavioral rules of physical entities are referred to as virtual models.
Data are a crucial part of a DT. During the development, implementation, and operational phases, the DT runs through multi-dimensional and heterogeneous data. The data may come from multi-sensor fusion, or may be simulation data, service data, or expert knowledge data. Service is a significant aspect of DT, since it involves the actual use of DT in real-time. DT provides various application services, including monitoring, optimization, simulation, diagnosis, validation, prognosis, etc. [46]. Additionally, it offers data, algorithms, and knowledge services. The connection enables effective data and information exchanges between the physical entities, virtual model, data, and services. In total, there are six connections, which are those between a physical entity and its services, a physical entity and the virtual model, a physical entity and data, a virtual model and its services, a virtual model and data, and the services and the data.
The conceptual framework of DT in manufacturing using a five-dimensional model is portrayed in Figure 4. The physical layer involves various physical scenarios playing out on the shop floor, involving machining, machines, assembly, logistics, packing, products, and workers, as shown in Figure 4. These physical objects and scenarios are the basis of the DT model. The data transfer and collection layer, and the data storage and processing layer, comprise the data center. The different sensors, actuators, and models are used to gather and store the data from the actual physical process and process the data acquired from the entity to remove the noise and filtration. Layer 4 constructs a communication gateway to facilitate the effective data and information exchange between various framework layers. Layer 5 gives real-time insights into the ongoing process by providing multiple services through the cloud, such as condition monitoring, function simulation, evolution simulation, predictive maintenance, dynamic scheduling, and quality control. This layer helps modify the system design or operational parameters through a feedback loop using decision-making and machining learning evolutionary algorithms. The final layer comprises the actual virtual replica of the physical entity or process, which outlines the run-time evolution of the physical entity or process and provides the services with artificial intelligence, machine learning, and simulation models. Layer 5 and layer 6 are used to modify the design, operational parameters, process plans and schedules through a feedback loop. The developed DT model reduces downtime, cost and wastage, and increases production efficiency, worker satisfaction, etc.

2.4. Enabling Technologies of Digital Twin

According to the five-dimensional model, achieving the successful implementation of DT in a real-world environment requires various technologies for practical data capturing, simulation, analysis and evaluation [46]. Recent technological advancements remove the technical barriers in the implementation of DT. Various techniques are incorporated into the DT framework, such as augmented reality/virtual reality, IoT, cloud computing, machine learning, and an application programming interface [47], to achieve DT implementation. These are discussed below.
  • Machine learning—This is an exponentially evolving area of scientific computation. It considers the data and information from both physical and virtual models. It is a subset of artificial intelligence but has broader applicability. The advancements in statistical analysis techniques and hybrid algorithms include the synchronization of machine learning with the digital twin, which improves the DT model’s efficiency. The DT model uses machine learning to predict, control, optimize, and generate feedback [48].
  • Internet of Things (IoT)—This refers to the state wherein all the objects and attributes comprising a DT model are connected to a network. The rapid growth in communicating devices and embedded sensors enables effective communication between the devices, the human operator, and the shop floor [49]. This empowers the DT to monitor and control the ongoing process remotely without any human intervention [50].
  • Cloud computing—Cloud computing is the evaluation service provided by the public network. The development of cloud computing technologies facilitates data storage, database access, communication, and computational ability. It reduces the cost of purchasing costly software and hardware for data storage and data processing. Users need to pay only for cloud services. Hence, cloud computing enables the production of low-cost digital twin models, even for small components [51].
  • Augmented reality/virtual reality—Virtual reality creates a replica of the physical world in a virtual world and enhances user experience. It can also provide simulation results. In contrast, augmented reality adds a new information layer to the existing real world. In the digital twin, combining both techniques helps to realize the process in the virtual and physical world [52,53].
  • Application programming interface (API)—API facilitates the interaction between sensors, databases, and networks, and allows information and data exchange. It reduces the effort of reprogramming following changes in the scenario [54].
All the technologies discussed above aid in the flawless integration of a digital twin and effective data exchange for any application.

2.5. Application Domains of Digital Twin

Recently, digital twin technology has attracted extensive interest in various domains. Many IT, manufacturing, and automotive firms have identified DT as the most valuable technology for strategic and systematic development in recent times. The has numerous and diverse applications in healthcare, Industry 4.0 and smart manufacturing, aviation, energy, social media, agriculture, and education [55] (shown in Figure 5).
In healthcare, DT is used to predict diseases (cancer, cardiovascular and trauma), human well-being, and appropriate treatments. It considers the whole body or a specific human organ for monitoring, diagnosis, and prediction. The DT model is constructed using various parameters and signals from the organ or body, viz., blood pressure, sugar levels, heart rate, metadata and internal chemical secretion, and uses these to predict future risk [56,57,58].
Smart manufacturing in the framework of Industry 4.0 uses DT technology for machine health monitoring, predictive maintenance, estimation of useful life, process optimization, cost-effective production, and parameter tuning. The DT model is built using multi-sensor data fusion (vibration, temperature, acoustic, force, speed, position, and camera images) and simulation models. It considers the various working parameters of the process/equipment. Generally, it is used on the shop floor or assembly line, or in machinery operation. Real-time data are also validated through simulation models, which later generate a feedback signal to optimize the process [59,60,61]. Airplanes, air travel route planners, and space vehicles employ DT to predict fatigue failure and maintenance, and to create flight simulation models and thermal behavior models. It considers various data from the vehicle, its surroundings, and weather, with the aid of intelligent sensors and actuators, to build a real-time virtual replica of a space-going vehicle. Implementing DT in the aviation field reduces planning and optimization costs [62,63].
The virtual replicas of the electricity grid, transportation routes and greenhouse electricity generation facilitate predictive maintenance, fault diagnosis, lifecycle management, cost-effective generation, loss reduction, and usage analysis. The DT model considers various parameters, such as temperature, flow rate, virtual energy flow models and fuel characteristics using different data-capturing techniques [64,65,66]. Moreover, the DT model can estimate the remaining useful life of equipment, and schedule a maintenance activity (i.e., predictive maintenance) to minimize the downtime and cost of production [67]. Another fundamental application of DT is in social media, which is a vastly growing field. The DT models help to perform sentiment analysis, trend analysis, identification of fraud, and planning of future marketing strategies using data from recent web-surfing and logs from the visited platforms, as well as comments, likes, uploads and sharing to posts, pages, etc. [68]. Due to recent technological advancements, the agriculture sector has also incorporated DT into crop management, disease prediction, the evaluation of fertilizers through data captured from the field (temperature, humidity, soil moisture, light intensity, pressure) and plant image data [69,70].
Additionally, DT helps in effective content delivery, as well as skill and knowledge development, in the education sector via a virtual platform. It stores e-content, recorded or live-streamed videos, and animations on the cloud, and later delivers them through its e-Learning platforms [71,72].

2.6. Benefits of Digital Twin

The implementation of digital twin enables the user to perform their regular tasks remotely with or without human intervention. It reduces the cost of service and human error, and facilitates the proper allocation of resources [47]. The advantages can be categorized as analytical value, descriptive value, predictive value, and diagnostics value.
  • Analytical value is the ability of the digital twin to capture the data and analyze them. Based on this analysis, decisions are to be made to improve the performance [73,74].
  • Descriptive value is the benefit to long-distance and remote data transportation and collection, which helps off-site monitoring and the control of the process [73,74].
  • Predictive value predicts the trends and behaviours of the process by analyzing the data obtained from the sensors and detecting any abnormal activities in the ongoing process. Based on the predictive analysis, an autonomous decision will be generated [60,73,75].
  • Diagnostics value helps identify the potential causes of failure and departure from trends using advanced analytics and machine learning algorithms, employing data from the process [60,73].

2.7. Challenges in Implementing a Digital Twin

The digital twin’s application has grown exponentially during the Fourth Industrial Revolution, and it is a newly popular field of study [30,60]. The following problems are encountered during its implementation.
  • Education—Recent technological advancements are a barrier to researchers and engineers adopting DTs. With a lack of knowledge about changes and of expertise in technologies, the implementation of the digital twin is cumbersome [76,77].
  • Accurate representation—Owing to the intricate and complex nature of the process and the lack of availability of technology, the replication of the physical system in virtual space is difficult and time-consuming [73,77].
  • Data quality—The data are the crucial part of DT. Most of the time, data obtained from the various sensors include some noise due to environmental factors and operational conditions. This necessitates data pre-processing and filtration, thus increasing the computation time [60,78].
  • Cost—Cost is the primary factor of any new technology. Digital twin implementation requires costly sensors, software modules and data acquisition and storage systems, because of the high volume of data and the complex processes. In the future, this cost will be reduced, but as of now, the cost is a significant concern while implementing a digital twin [73,78].
  • Intellectual property protection—The data are distributed through various departments of an organization; this threatens the confidentiality of the ongoing research activities of the organization [77].
  • Digital security—Cyber-attacks made by competitive organizations or individuals pose a threat to the security aspects of the digital twin [73,79].
To identify future research trends, tools, and technologies for realizing DTs in the domain of smart manufacturing, the following section elaborates a detailed methodology to perform bibliometric analysis on the selected databases.

3. Methodology

The literature review is the best tool for managing the knowledge within the research domain, and evaluating it [80]. To reproduce and evaluate the research area requires extensive analysis and systematic reviews [81,82]. Bibliometric analysis is one such analysis technique that is used in the present study [83]. Bibliometric analysis is a quantitative methodology that allows one to study the scientific literature and its characteristics, evolution, methodologies, etc. [34]. It is used in various fields, such as education, management, engineering and agriculture [84].
The present study employs a methodology with five phases, as shown in Figure 6. The phases of the proposed methodology are: (1) search criteria and source identification; (2) software and data extraction; (3) data analysis and interpretation; (4) Proknow-C methodology; (5) case studies. The following subsection deals with the literature review for the bibliometric analysis, the requisite tools for the analysis, and the Proknow-C process.

3.1. Literature Review Related to Bibliometric Analysis

Even though research on digital twins in the context of smart manufacturing is growing exponentially, reviews of the literature are lacking. Table 1 outlines the previous studies that have presented a bibliometric analysis of the application of DT in smart manufacturing and Industry 4.0.
In the research work shown in Table 1, most of the studies that have carried out bibliometric analyses have considered the traditional approach for analysis—they used all types of papers, irrespective of their area, language, and document type. Refs. [55,86] used all sorts of documents and analyzed their citations, co-author occurrences, keywords, subject areas, etc. Ref. [87] used the Proknow-C technique for systematic bibliometric analysis in the context of smart factories and Industry 4.0.
No research on bibliometric analysis of digital twins used in smart manufacturing has been identified in the literature. However, a bibliometric analysis of relevant fields, such as fault diagnosis and predictive maintenance [86], RUL [86], and process optimization, has emerged recently, from 2015 onwards. Additionally, research work on digital twins used for smart manufacturing in the Fourth Industrial Revolution attracted significant attention from the group of researchers from the year 2017 onwards [47,55,87,89].
Regarding the method, Table 1 shows that a single article [87] used the Proknow-C method for the bibliometric analysis, which involves executing procedures serially until a final portfolio of articles is obtained, which has a strong correlation with the research theme and contains 3562 articles. As mentioned in Table 1, other studies use the traditional approach to bibliometric analysis, which mainly considers the statistical data.
It can be concluded that there are few studies that provide foundational literature and significant research themes for progressing the research on digital twins in the context of smart manufacturing. Additionally, the present study covers more recent publications, as most of the documents relating to this work have been published in the last three years. Ultimately, a hybrid method for bibliometric analysis using Proknow-C, network analysis, and case studies of the most relevant research articles is proposed. The novel contribution of this work toward identifying the research gaps in, and the future research potential of, this field is also stated.

3.2. Requisite Tools for Bibliometric Analysis

A bibliometric analysis is a comprehensive knowledge method that incorporates statistics, mathematics, and linguistics techniques, while paying attention to quantification. The cardinal motives of the bibliometric study are to summarize the current research scenarios and possible research gaps, and to identify the most prominent authors, fields of application, journals, publication titles, funding agencies and affiliations within the defined research theme [90]. The documents used for the analysis were extracted from the Scopus and Web of Science databases. Web of Science is a multidisciplinary database made from an assortment of specific files, gathered by recorded research themes or by topic. The fundamental part of WoS is CC (the Core Collection), which incorporates six primary reference files: SCIE (Science Citation Index Expanded); SSCI (Social Sciences Citation Index); A&HCI (Arts and Humanities Citation Index); CPCI (Conference Proceedings Citation Index); BKCI (Books Citation Index); and ESCI (Emerging Sources Citation Index) [91]. Scopus is a comparative multidisciplinary and specific database, which Elsevier dispatched in November 2004 [91,92].
Network analysis is a group of improved methods and calculations derived from the network hypothesis and involving the improved utilization of the internet and PCs to experimentally analyze the force of informal social impacts on research and its patterns. Different software, such as Microsoft Excel (for statistical analysis), Citespace, VOSviewer, nodeXL, Pajek, Gephi, and many others, have been used in network examination, representation, and the improved comprehension of large quantities of information and data through exploratory approaches. VOSviewer programming was utilized in this investigation [55,86,88]. VOSviewer programming has become relevant and undergone improved utilization among scientists in business, particularly for use in graphical and metadata metric studies; for instance, VOSviewer can utilize various data sets in a similar report. Draw.io [86], Wondershare Edrawmax, and Microsoft Visio are utilized. Visio is an imaginative arrangement that assists with picturing information associated with measurements, with a large group of coordinated highlights, that brings the benefits of Microsoft 365 to Visio.

3.3. Methodology for Systematic/Qualitative Analysis Using Proknow-C

The Proknow-C (knowledge development process—constructivist) technique was applied to determine the hypothetical reference and development of the vital information, as put forth by [93], and it involves the scrutinizing and determination of articles with relevance to the research theme [94,95,96,97].The Proknow-C method is useful for researching within the given research theme and research boundaries. The author’s keywords, access to the articles, and scientific recognition all affect the construction of the process [94,98]. As such, Proknow-C is the most structured technique for building a research portfolio, based on which the researcher could identify possible research gaps and define the research question.
Proknow-C consists of the following five phases, shown in Figure 7 below.
The five different phases of the Proknow-C method are shown in Figure 7, which elaborates the methodology of the bibliometric analysis in detail. Phase 1 of Proknow-C consists of article selection for a bibliographic portfolio that correlates with the research theme. The articles for the bibliographic portfolio were selected by defining the databases (here Web of Science and Scopus), the search axes, keywords, and their combinations. Figure 8 shows the process flow of article selection in Proknow-C.
Three axes were defined for the searching of articles, called Master Keywords, Primary Keywords and Secondary Keywords, and for these three axes, the chosen keywords are listed in Table 2. This selection was made via three research axes: digital twin, smart manufacturing, and enabling tool and technologies. Based on the search string, the keywords were segregated, and (AND) & (OR) Boolean operators were used in between them. The keyword combinations with Boolean operators were structured as (Master Keyword) AND (Primary Keywords) AND (Secondary Keywords), resulting in a total of 21 combinations. The analysis in this paper is based on the Scopus and Web of Science database for the period of 1985–2021 (March) for all the available languages, document types, and subject areas. The databases were selected based on their availability and agreement with the research theme.
The portfolio search was accomplished using two databases with blends of keywords, with the help of search queries such as title, abstract, and keywords. The reviews were limited to the last five years (from 2016 to March 2021) and all document types. A compliance test was conducted to ascertain whether there are any requirements for the incorporation of new keywords, with the goal that the portfolio be sufficiently adjusted to finish the choice phase of constructing the crude article bank.
Phase 2 of the Proknow-C considers three different article filtration criteria, described as follows:
  • Filtration of raw articles—Multiple databases result in the repetition of articles. Hence, the first criterion is to remove duplicate articles from the bank of raw articles.
  • Filtration of articles based on title alignment and scientific recognition—In the second stage of article filtration and selection of Proknow-C, after removing the repeated articles (articles that are common to both the databases), they are filtered based on title alignment. Here, the articles whose titles are not aligned with the research theme are removed from the bibliographic portfolio. Later, the articles are removed based on the citation received (articles that have been cited less than ten times are removed). In addition, articles from the last three years are filtered by reading their abstracts and constructing a summary, since the more recent articles have not received much scientific recognition within the stipulated time.
  • Filtration of articles based on scientific knowledge—Once the articles are filtered based on the above two criteria, the subsequent filtration process involves reading abstracts and checking the availability of entire articles. The articles whose abstracts do not fall within the research theme are removed, and we remove articles whose abstracts are not available.
After this filtration, the remaining articles comprise the final bibliographic portfolio, which contains those with the most significant correlation with the research theme.
Phase 3 concerns the systematic analysis of each article in the bibliographic portfolio, including reading the whole article and studying the techniques applied, the research outcomes, the methodology incorporated, and the significant comments given by the author. The articles that do not fall within the research context are removed from the portfolio. Phase 4 identifies possible research gaps from the systematic analysis and formulates the research question based on the identified research gaps, which helps in defining the research objectives. In phase 5, based on possible research gaps and research questions, the research objectives are defined, and we suggest a possible methodology for achieving the defined research goals. The following section elaborates the Proknow-C techniques and the results of each phase in the context of the stated research theme, based on the use of data obtained from the specified databases.

4. Discussion

4.1. Interpretation from the Statistical Analysis of Publications from Scopus and Web of Science Database (Quantitative Analysis)

We derived 341 documents from the Scopus database and 168 documents from the Web of Science database (WoS). Different languages are used for the publication of the articles related to the research theme. Table 3 summarizes the prominent languages in which research regarding DT is published and considers the articles from both databases that are relevant to the present analysis.

4.1.1. Documents by Type in Scopus and WoS

Both databases contain different types of publications, as shown in Table 4. It is clear from Table 4 that 37% and 56% of the articles are published in the Scopus and WoS databases. In comparison, 45% of the conference papers are published in the Scopus database, and 31% of meeting papers are published in the WoS database. Other types of documents, such as book chapters, reviews, and editorials, are also published, but there are fewer of them. This variation shows the ongoing progress of research in the field of digital twins.

4.1.2. Year-Wise Publications in Scopus and WoS Database

The bibliometric analysis of articles on the use of digital twin in smart manufacturing proceeded from 2016 to 2021. Due to the wide range of digital twin applications, the number of publications and their citation count increased tremendously in the given period. Figure 9 shows a graphical representation of the publications per year in the context of the research theme. From Figure 9, it is concluded that from 2019 to 2020, the research on the use of digital twins in smart manufacturing increased suddenly and is still rising at present. The trend line shows that a more significant number of documents were published in Scopus than in WoS. Additionally, it shows that 2020 was the most influential year, during which 136 and 75 documents were published in Scopus and WoS, respectively.

4.1.3. Documents by Geographic Locations in Scopus and WoS

The availability of the internet and worldwide access to past research studies has increased the research in this varied application field. According to the Scopus database, most of the research has been done in China (70), followed by the United States (45), Germany (27), Italy (21), and the United Kingdom (20). The least research work has been carried out in countries such as India, France, Brazil, Sweden, and Finland. As per the WoS database, most research works were carried out in the Republic of China (47), followed by the USA (32), China (26), Germany (25) and Italy (17). The countries with the lowest contributions are England, Sweden, France, India, and Singapore. Figure 10 shows the research work carried out across the globe at different locations within the research theme.

4.1.4. Documents by Subject Area in Scopus and WoS Databases

The amount of research work carried out in the different subject areas within the boundaries of the research theme is depicted in Figure 11. According to the Scopus and WoS databases, most of the research work was performed in the engineering and computer science domains.

4.1.5. Documents by Affiliations in Scopus and WoS Databases

A graphical representation of the top six universities and organizations making significant contributions to the research on digital twins is given in Figure 12. From the Scopus and WoS analyses, it is observed that Beihang University, the Guangdong University of Technology, and the University of Hong Kong made noteworthy contributions to the studies in the research domain.

4.1.6. Documents by Author in Scopus and WoS Databases

Many people are contributing to research on and development of digital twin technology. Figure 13 shows the prominent authors contributing to the literature related to digital twins, leading to its further development. From the analysis of Figure 13, we see that the authors with the greatest publication counts are Tao F (9), Borangiu, T. (6), Qi, Q (5), Lu Y (5), Zhang M (5), Zhang C (5), etc.

4.1.7. Documents by Source Titles in Scopus and WoS Databases

A quantitative analysis of the top six articles from the Scopus and WoS databases within the research theme is presented in Figure 14. From the investigation, we see that Procedia CIRP (12) contains the most publications, followed by Studies in Computational Intelligence, International Journal of Computer Integrated Manufacturing, and others in the Scopus database. In contrast, IEEE access (10) has the most publications, followed by the International Journal of Computer Integrated Manufacturing, Procedia CIRP, and others in the WoS database.

4.1.8. Documents by Funding Sponsors in Scopus and WoS Databases

There are many funding agencies, institutions, and organizations worldwide that provide funds for research. Figure 15 shows the statistical analysis of the funding agencies providing funds to study within the research theme. In the Scopus database analysis, the National Natural Science Foundation of China (29) funded most of the research work, followed by the European Commission, Horizon 20202 Framework Programme, etc. In comparison, the National Natural Science Foundation (25) funded most of the research work, followed by research funds from the Central Universities, the National Key Research and Development Program of China, and others, in the WoS database.

4.1.9. Documents by Publication Citations in Scopus and WoS Databases

The total yearly citations in the publications within the domain of research are shown in Figure 16. The total citation count from the year 2017–2021 is 3237 for Scopus publications and 1628 for WoS publications. The maximum citation counts for both the databases are from 2020—1530 for Scopus, and 815 for WoS publications. Table 5 shows the top ten articles obtained from the Scopus and WoS databases, which have received the maximum number of citations to date. It is observed that the publication entitled “Digital Twin Shop Floor: A New Shop Floor Paradigm Towards Smart Manufacturing” has received the most total citations (298). In contrast, a publication entitled “Digital Twin in Industry: State-of-the-Art” has received the highest number of total citations per year (72.33), as depicted in Table 5.

4.2. Network Analysis of the Publications from Scopus and Web of Science Databases

Network analysis is used to investigate the subjects identified via the relationship among different attributes. This is completed by utilizing graphical configurations. There are several resources available to perform the network analysis, such as VOSviewer, Gephi, Node XL, etc. However, VOSviewer [103] is being used in this analysis to render the network analysis graphs.

4.2.1. Network of Co-Occurrence of Author Keywords

Co-occurrence indicates the existence or closeness of comparable keywords, which allows us to examine concepts (keywords) and topics (grouped concepts) [104,105]. Figure 17 shows a network analysis of the co-occurrence of author’s keywords in Scopus documents. Each circle denotes a keyword utilized in the articles’ source names. As the degree of keyword usage increases, the size of the circle also increases. The links associating the circles show the distance between two keywords. A total of 2300 keywords were extracted from the documents, of which 247 co-occurred in the documents at least three times. In the network analysis shown in Figure 17, cluster 1 emphasizes the importance of the use of digital twin with its enabling technologies. Cluster 2 shows the importance of research on smart manufacturing and its enabling technologies. Cluster 3 emphasizes the importance of research in the domain of cyber–physical systems, cyber–physical production systems, Industry 4.0, and Internet-of-Things for the implementation of DT in a real-life scenario. Cluster 4 depicts the importance of progress in the fields of artificial intelligence, augmented reality, digitalization, and data analytics for decision-making in DT. Cluster 5 highlights the technologies enabling the real-time implementation of DT. Table 6 shows the co-occurrence of the keywords, their links, and their link strength within the Scopus databases, which helps in finding the correlation between various concepts.
The network analysis of the co-occurrence of keywords in Web of Science documents is depicted in Figure 18. In total, 669 keywords are extracted from the documents, of which 77 co-occurred in the documents at least three times.
Cluster 1 emphasizes the research importance of DT and its enabling tools and technologies, such as cloud computing, machine learning, cyber–physical systems, etc., for the implementation of DT in smart manufacturing. Cluster 2 describes the evolution of research in the domain of digital twins within the industry 4.0 framework, using modeling, simulations, artificial intelligence, etc. Cluster 3 highlights the research on communication technologies and digitalization, carried out to realize DT in smart manufacturing. Cluster 4 shows the research trends in IIoT, IoT, and deep learning for decision-making in DT. Cluster 5 focuses on virtual reality, big data, and life cycles within the Industry 4.0 framework. Table 7 shows the co-occurrence of author keywords, along with the link and link strength for the Web of Science database, which helps in identifying the future research trends and topics within the research theme.
The network graphs of the co-occurrence of keywords for both databases reveal that the correlation of digital twins with other domains is different between the Web of Science and Scopus databases. As such, to gain insights and understand the prominent application domains of digital twins, the authors have considered both the databases.

4.2.2. Network Analysis of Author and Co-Author

The author and co-author co-appearances in Scopus and Web of Science are assessed in Figure 19 and Figure 20. This network helps to identify the collaborations among authors using the links, while the total number of co-authorship links shows an author’s connection with other authors.
For Scopus, the threshold for the minimum number of documents by an author was set manually to 3, which resulted in 968 authors from Scopus, out of which 38 reached the threshold. The vital link of co-authorship with other authors is evaluated and portrayed in Figure 19. Eight clusters of co-authorship were found and have been represented in the network visualization shown in Figure 19 below, with 38 items derived from the network. The number of links generated among the authors was 29. The clusters found can be interpreted as active research collaboration among researchers, particularly in the clusters containing such authors as Chen X., Leng J., Liu Q., Zhang D., and Yan D.
For Web of Science, the threshold value for the minimum number of documents by an author was set manually to 3, which resulted in 628 authors from Scopus, out of which 14 reached the threshold. The vital link of co-authorship with other authors is evaluated and portrayed in Figure 20. A single cluster of co-authorship was identified in the network visualization shown in Figure 20 below, with 14 items derived from the network. The number of links generated among the authors was 5. The clusters found show active research collaboration among researchers, especially in the clusters containing such authors as Chen X., Leng J., Liu Q., Zhang D., and Yan D.

4.3. Interpretation from Phases 1 and 2 of the Proknow-C Technique

As explained in Section 2.3, the Proknow-C method is employed for article selection and filtration, and carries out the critical analysis of the obtained bibliographic portfolio. Figure 21 shows an in-detail flowchart for the selection and filtration of articles in the bibliographic portfolio based on the procedure mentioned above. The method initially considers the selection of scientific databases. In this work, the author has selected the Web of Science and Scopus databases. Since the prominent application domains of digital twins are varied between the databases, to get a broad view of the digital twin and its application domains, the author has considered both databases. From the selected databases, initially using keyword search queries, a total of 509 articles were obtained, out of which 168 are from Web of Science and 341 are from Scopus. The subsequent stage of the Proknow-C method is to remove duplicate articles (i.e., articles that are common in both the databases). In total, 138 duplicate articles were found and removed from the bibliographic portfolio, and 341 articles remained. In the next stage of article filtration in Proknow-C, the remaining articles were filtered and selected by reading the title of each article and removing the articles whose titles were misaligned with the selected research theme. In this context, 222 articles were found with misaligned titles, and these were removed from the bibliographic portfolio; 128 articles remained. The next step was to consider the scientific recognition of the remaining articles, and based on this, articles were removed from the bibliographic portfolio. Proceeding with this step, all articles with less than ten citations, except those from the last three years, were removed. The articles from the last three years were filtered by reading their abstracts in successive steps. Based on this step, 8 articles were removed that did not meet the scientific recognition criteria, leaving 120 articles in the bibliographic portfolio. Later, the remaining 120 articles were filtered based on abstract adherence to the research theme. After reading the abstracts of 120 articles, only 39 articles were found to be in line with the research theme, and so the remaining were removed from the portfolio. In the second last stage, the articles were scrutinized based on complete accessibility, and nine articles were found to be not completely accessible; these were removed from the portfolio. In the last stage, the 33 articles were read completely, and we found 24 articles in complete agreement with the research theme. These remaining 24 articles were considered for the critical analysis, and comprise the bibliographic portfolio, as shown in Table A1.

4.4. Statistical Analysis of Bibliographic Portfolio

The statistical analysis analyzes the application area of the concept and scientifically recognized documents, and the most prominent journals/conferences comprise the bibliometric portfolio. The following paragraphs describe the statistical analysis of the portfolio documents regarding the attributes mentioned above.
The articles that constitute a bibliographic portfolio were classified into five categories based on the application area of digital twins, viz., smart manufacturing, smart components, robotics, specialized machining process, and shop floor and assembly line, as shown in Figure 22. Shop floors and assembly lines use the concept of the digital twin more prominently, followed by smart components, robotics, and specialized machining processes. From this evaluation, it can be observed that the least research work has been carried out in the domain of smart manufacturing in the application of digital twins.
Again, from the assessment of the bibliographic portfolio, we see that the International Journal of Computer Integrated Manufacturing and the Journal of Manufacturing Systems have three articles in their portfolios with a significant relationship with the research theme, as shown in Figure 23.
Additionally, the five articles with the highest scientific recognition within the bibliographic portfolio are shown in Figure 24. The article named “Digital Twin of a cutting tool” has acquires the highest scientific acknowledgment (cited 25 times), followed by the other articles depicted in Figure 24. Scientific recognition illustrates the future research potential and the need for digital twins in smart and specialized machining processes.

4.5. Interpretation from the Phase 3 of the Proknow-C Technique

Phase 3 involves the systematic analysis of the articles in the bibliographic portfolio, which involves studying methodologies, techniques employed, and research outcomes in the articles discussed in 2.3 and emphasized in detail in Table A2. This will also help to identify the recent trends, application areas, methodologies, optimization tools and methods, machine learning algorithms, and communication technologies aligned with the research theme, which then helps identify potential research areas and research gaps in the application areas of digital twins.
From the above systematic analysis of portfolio documents, as depicted in Table A2, it is found that the studies that comprise the bibliographic portfolio use different machine learning algorithms, communication protocols and modules, and sensors for the successful implementation of digital twins. The tables and figures below discuss the various sensors, communication protocols and machine learning algorithms employed in the studies that comprise the portfolio. Table A3 elaborates the different sensors employed and their respective applications in the studies in the bibliographic portfolio.
The data obtained from the various sensors and simulation models, as well as historical and behavioral data, are transferred from one device to another, or to the cloud, for further processing and for taking appropriate and efficient control actions. As such, effective communication between various devices, machines, shop floors, and virtual spaces is vital for achieving efficient control actions and feedback. Thus, different communication protocols and modules have been identified in the studies discussed in Table A2. Figure 25 summarizes the various communication protocols [106] and modules used in articles in the bibliographic portfolio in detail.
To facilitate effective control action and feedback, efficient and accurate machine learning algorithms possess equal importance to that acquired by communication protocols and modules. The machine learning algorithms take the raw input data from the process, simulation models, mathematical models, and the historical and behavioural data, and process them. Afterwards, the processed data are inserted into the model or algorithm for training purposes. The trained model is then used for prediction or classification purposes in various applications, as discussed by the articles in the bibliographic portfolio. Table A4 depicts the different machine learning algorithms employed in the studies of composing the portfolio.

4.6. Observations Made Using the Extracted Documents via the Proknow-C

The following observations are made, and offer information about the recent application areas, sensors, and machine learning algorithms using in the documents extracted by the Proknow-C method. These observations are beneficial to developing the digital twin model, and assist in the formulation of future research objectives, tools and methodologies. The observations made following the above analysis are as follows:
  • Application area—Recent studies show that the shop floor and assembly line implement digital twins in multiple scenarios. Shop floors and assembly lines use DT to optimize the process parameters, improve production, and reduce equipment downtime.
  • Most prominent journal—The journals that comprise the bibliographic portfolio carry relatively more articles aligned with the research theme. Most of the articles are from the Journal of Computer Integrated Manufacturing and the Journal of Manufacturing Systems. This reveals the applications and requirements of a digital twin in the domain of smart manufacturing.
  • Scientifically recognized article—From Figure 24, the article “Digital Twin of a Cutting Tool” from the portfolio is frequently cited. This emphasizes the hidden potential of a DT for assessing critical assets of the machine, which favorably affects the outcome of the process.
  • Sensors—The systematic analysis of documents reveals the wide range of applications of different sensors, such as vibration and acoustics sensors, dynamometers, cameras, and encoders, when building a DT model. It is observed that the multi-sensor fusion was utilized in smart manufacturing applications for real-time process monitoring and building a live DT model. In smart manufacturing, accelerometers and acoustic emission sensors are a highly reliable source for process monitoring and deriving operational data.
  • Communication protocol—The analysis outlines the various communication protocols used for transmitting data between multiple devices and machines. Among all the communication protocols, Open Platform Communication—Unified Architecture (OPC-UA) is the most prominent, and is used by many researchers for building a live DT framework.
  • Machine learning techniques—The primary application of machine learning algorithms is in predicting system behavior, anomalies, and maintenance. Deep learning algorithms are implemented to detect and classify the data in the various application domains of smart manufacturing.
Phases 4 and 5 of Proknow-C technique are explained in the later sections of this article. A few case studies are discussed in the following section to identify the research gap and questions more precisely, which will also help define accurate research objectives.

4.7. Case Studies

To better understand the research theme and its real-world implementation, the following are examples that elaborate on the use of digital twins in smart manufacturing. The case studies below contain details about the implementation of digital twins, as well as the required tools, techniques, and methodology. Due to its diverse applicability in smart manufacturing, it is indispensable to observe, analyze, and establish a holistic understanding of this research theme.

4.7.1. Reconfigurable Additive Manufacturing Systems Using Robotic Arms

This study used augmented reality with robotic arms in additive manufacturing for rapidly reconfigurable additive manufacturing systems [107]. The developed methodology helps to apply changes in layout and toolpath quickly. For the successful implementation of the proposed methodology, the researcher built a prototype of additive manufacturing robotic arms. A full HD 1080p camera was used for live video streaming and to give location identification. The prototype was designed using four degrees of freedom Dobot Magician robotic arms. End-effectors of the robotic arm were changed for FDM-style extruders, which feed polylactic acid fiber through singular feeders. Three AR markers were utilized, one of which is used to show the area of the part substrate, while the other two show the positions of both mechanical arms individually. The two markers were incorporated into two positioning cards, which were utilized to find the two arms. The part substrate and the two arms could be moved uninhibitedly for different formats, making the framework reconfigurable. The open-source NyAR Toolkit library was utilized to collect the AR markers, create simulated objects such as format pointers, and to facilitate frameworks.
The spatial interactions between the components, viz., the robotic arms, the part substrate and the camera, are essential to facilitate the association between the physical and cyber domains. This was achieved by computing the coordinate transformations for each combination. The coordinate transformations help derive the relationship between markers and camera, markers and robotic arms, and part substrate and robotic arms, using the four × four transformation matrices. Later, the proposed methodology was verified by two experimental case studies, viz., layout reading and layout deploying. The former was used to verify the readability of the augmented reality for the reconfiguration of the digital twin, while the latter verified the potential of augmented reality for implementing the layout using the simulated results and a digital twin.
These two case studies show that the developed technique enables the quick recovery of position data from the actual framework format into the digital twin and facilitates successful deployment and optimization. However, it was observed that there is innate incorrectness in the marker following augmented reality, because of different reasons, such as camera picture contortion, marker misdetection, horrible lighting conditions, and so forth. Accordingly, the AR strategy may not be suitable for use as a technique for associating the digital and the actual spaces, yet it will be suitable for quickly organizing an unpleasant format from the advanced twin, and for reproducing the design.

4.7.2. Hybrid Predictive Maintenance of CNC Tool Using Digital Twin

As the CNC machine is the mother of all computerized machines, the machine tool is its most vital component, impacting the product quality, machining quality, time, and cost. Hence, performing timely maintenance is the most crucial task. The traditional maintenance method permits some human error, leading to significant equipment downtime, and increasing the cost. Therefore, the researcher here proposed a hybrid predictive maintenance method for the CNC machine tool using digital twin, and verified the proposed methodology for use in estimating the remaining life of the cutting tool [108]. In the hybrid approach, the model-based and data-driven methods are combined to derive more precise projections/forecasts.
To create the digital twin, a multi-space model of the CNC machine tool is constructed considering the degradation mechanism, which acts according to operating conditions and the material attributes. Through multi-physical simulation with the limit condition derived from the actual CNC machine tool, the condition inside can be configured, which resembles virtual detecting. The framework state space model is an adaptation of the DT actual degradation model, and is used to calculate framework states through hypothetical examination of the framework inside via re-enactment. Different sorts of sensors are introduced into the physical CNC machine tool, and give information supporting the data-driven technique to estimate the RUL of the parts. In the data-driven strategy, precise data must go through a few stages, such as feature extraction, noise filtration, data pre-processing, and state acknowledgment; lastly, the become useful for forecasting. The RUL anticipated by the data-driven technique is utilized as the framework perception of the CNC machine tool. Hybrid algorithms combine the state space value, simulated value, and observational value, which are used to predict the reaming useful life and verify it, as depicted in Figure 26 below.
The proposed methodology was implemented for the prediction of the RUL of the CNC milling machine tool. The data-driven models were built using the run-time values derived from accelerometer, dynamometer, and acoustic emission sensors. Simultaneously, the simulation model was developed using the data from the tool wear equation, and mathematical models for drive and working conditions gave data such as feed, spindle speed, depth of cut, and surrounding temperature. In the hybrid approach, data from both the models are fused to train the particle filtering algorithm, which overcomes the limitations of each model in predicting the remaining useful life of the tool. Additionally, using the data from both the models, a digital twin for a tool is developed, and using communication protocols, the developed DT is updated continuously in the run-time environment.
Thus, the proposed hybrid predictive maintenance algorithm enables the better integration of system data and the precise prediction of the RUL of a milling tool through its digital twin.

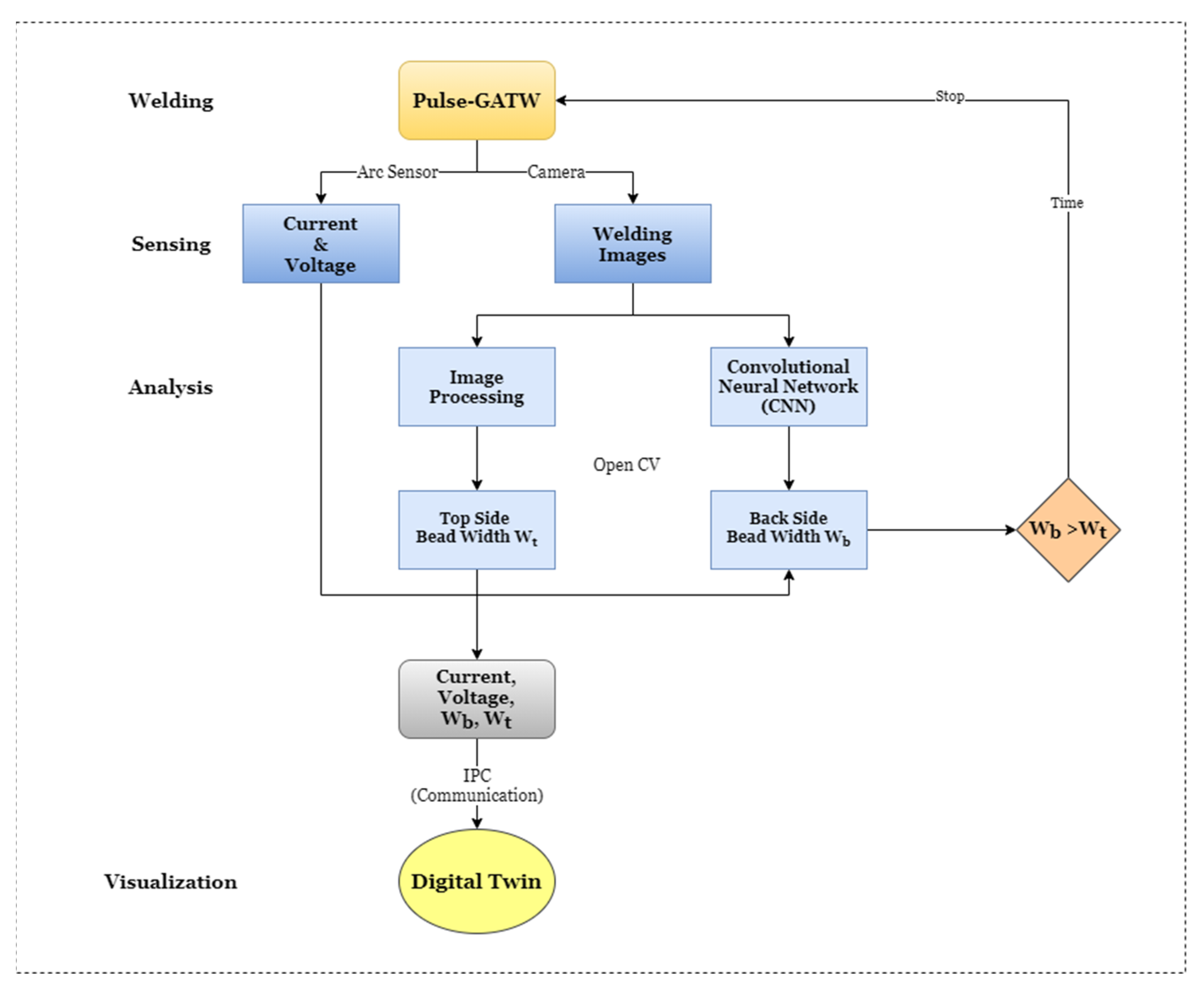
4.7.3. Digital Twin for Weld Joint Growth and Penetration Control

The study focused on the latent calibre of deep learning algorithms in the context of smart manufacturing. The author developed a digital twin-based graphical user interface for the purpose of monitoring, controlling, and visualizing a gas tungsten arc welding process [109]. In the welding process, the quality of the joint goes through three states, viz., incomplete fusion, reasonable fusion, and burn through, depending on the size of the weld pool. Additionally, the joining material, heat input, and surface tension affect the quality of the joint. Therefore, it becomes necessary to monitor the process consistently. The required backside bead width ensures that the weld joint quality is less than the backside bead width (BSBW). To monitor this comparison in the traditional way is laborious; hence, the digital twin is implemented to ease the process.
The system consisted of a computer-controlled automatic welding machine with a motor-driven conveyor for workpiece movement. The arc sensors are used to monitor arc voltage and arc current, while the industrial camera is used to capture weld images. A GUI-based digital twin model was developed in subsequent stages, which first pre-processes the raw data obtained from the sensors. A DT module was built in the Open CV environment, with the C++, C# Unity engine platforms. Figure 27 demonstrates the proposed framework for the welding process. The top side bead width (TSBW) and backside bead width (BSBW) are the two indirect information parameters obtained from the sensors.
The raw data obtained from the sensors are processed to acquire the exact feature, which strongly correlates with process output. In the welding process, the two weld quality parameters TSBW and BSBW are computed indirectly from the machine learning algorithm, which is a mathematical computation. From this, the TSBW width of the weld pool is calculated from the image obtained from an industrial camera, using a watershed segmentation-based algorithm to identify the weld pool boundary. The identified boundary and algorithm help detect the peak of the weld pool, which later computes the weld pool width. The BSBW is calculated from the deep learning-based convolutional neural networks, since BSBW is not seen directly, but can be evaluated from the obtained data. The data obtained from the camera are pre-processed for the removal of noise and to find the region of interest; later, the filtered image data are used to train the CNN algorithm to find the BSBW. In the last phase, a GUI-based digital twin model is built through the unity engine, which shows the welding process information in four aspects, viz., weld joint geometry, weld images, weld joint growth dynamics, and arc information. The weld images and arc information are obtained from the sensors used for data capturing. In contrast, welding joint geometry data and growth dynamics data are obtained from the TSBW and BSBW computations.
Thus, a developed digital twin model facilitates the monitoring, control, and visualization of the gas tungsten arc welding process, and helps monitor and control the quality of the weld joint and the depth of penetration.

4.7.4. Monitoring Part Geometry for Fused Filament Fabrication: Sing Computer Vision and Digital Twin

The study demonstrated part geometry monitoring and process quality control through the optical imaging and digital twin for FFF (fused filament fabrication) technique [30]. The traditional approaches to part geometry monitoring involve some difficulties and human errors. As such, the present study used the hidden potential of optical imaging and digital twin technology. The digital twin in a fused filament fabrication process monitors the product quality, and identifies edges, contours, stacked counters, etc. In this process, the digital twin models are developed through images obtained from real-time data from the deployed sensors and machine parameters, which help predict the part geometry and process parameters, and in the identification of anomalies between the measured and expected contours, edges, and other parts’ features.
The data required to estimate part features and the development of digital twin models are obtained from the camera mounted on the FFF machine, the inbuilt sensors, and the G-Code of the machines. The data capture and communication through different modules and feedback systems are achieved through an NI data acquisition system, an Ethernet cable, and an interfacing computer.
The real-time monitoring of the process facilitates path planning, contour edge detection, contour quality inspection and contour stacking through the digital twin. To achieve this, the MATLAB and mathematical computation models are used to generate accurate results. The digital twin-enabled microscope automatically plans an inspection process for each contour and edge for each layer. As discussed above, fusing the simulated data and the process data in the DT helps identify the anomalies in part geometry in the last stage. Thus, the DT helps to modify the part program through the feedback generated from the inspection of part geometry. Figure 28 shows the proposed framework of the DT-enabled examination.

4.8. Future Directions of Digital Twin

Based on the above discussion, DTs involve the blending of various technologies, such as IoT, IIoT, artificial intelligence, machine learning, deep learning, Big Data, cloud computing, simulations, and many others. These technologies have been on a path of constant evolution; hence it is assumed that DT will evolve continuously in parallel with these technologies. This is verified from the estimation of the DT market globally. The global market for DTs is expected to grow up to 58% by 2026; this means that it will reach USD 48.2 billion [110]. The COVID-19 pandemic has proven one of the key factors driving the growth of the DT market, since industries are pushing themselves to be more digitalized. As humans are a vital part of any industry, and one cannot simply avoid them during the development of DT, the Institute of Electrical and Electronics Engineers (IEEE) believes that via the development of machines and human–machine relationship, DT will become a crucial part of future industries [111]. Many of the researchers see “digital triplet” as the next phase of DT [112,113,114]. A digital triplet addresses the “intelligent activity world” along with the physical world and cyber–physical world. In the “intelligent activity world”, humans solve problems with the help of DT. The digital triplet considers human interaction with the process and systems, thus creating value from data using human intelligence and knowledge. The goal of the digital triplet is to assist in engineering activities throughout the product’s lifecycle, involving design, manufacturing, application, maintenance, and resource circulations, by integrating the physical world, the cyber–physical world, and the intelligent activity world [112,113]. In the future, DT can be combined with various other technologies, such as augmented reality, virtual reality, etc., and can be implemented in various fields, such as aerospace, agriculture, automobiles, biomedicine, education, manufacturing, and healthcare.
The scope of this bibliometric analysis is limited to very few research journals and keywords. The study was limited to scientific documents for assessing the application of the digital twin in smart manufacturing from Scopus and Web of Science databases. From the systematic bibliometric analysis, some research gaps have been identified (phase 4 of Proknow-C), which are discussed below:
  • The existing literature illustrates the use of digital twins for the whole process or plant. Additionally, there is little trace of its application in miniature components. Hence, digital twin development for the micro-milling process for aerospace or biomedical applications will give a zero-defect output with optimized cost.
  • The developed digital models only use sensor fusion technology and predict system behavior. However, there is no significant literature available on the fusion of multi-domain models that considers numerical simulation, mathematical modeling and data-driven models for system monitoring and optimization.
  • Hence, a multi-domain model can be developed for the stated micro-milling process, which will combine data from all the models and replicate real-time behavior in the virtual domain, enabling better process understanding and defect identification.
  • The existing literature utilizes machine learning algorithms for decision-making, assisted by multi-sensor fusion data, but most of the studies do not validate them through simulation models and mathematical models. This practice reduces the efficiency of the developed digital twin model. Therefore, a hybrid approach must be developed using multiple machine learning algorithms, and the results will be validated through developed simulation and mathematical models.
From this analysis, it is identified that there is little research on building a cost-effective digital model for a micro-milling machine, for monitoring, simulating, controlling, and optimizing the machining process using multi-domain modeling, which will address the challenges and issues involved in implementing the digital twin. Since micro-milling develops, the attention of the world is now moving towards miniaturization and manufacturing parts in micrometre sizes, with high material removal rates, higher cutting forces, and time-effective production. This has vast application in aerospace, biomedicine, health, automobile manufacturing, etc.

5. Conclusions

Implementing the Proknow-C strategy, it was feasible to choose a bibliographic portfolio that addressed the needs of the research theme, identifying 24 articles strongly correlated to the research theme. By way of the bibliometric investigation and organized examination, it was feasible to derive vital data. The analysis deductively recognized more relevant articles via journals in which the articles were distributed, and focusing on writers with more prominent acknowledgments. It permitted the design of a rich portfolio for the research domain. There are very limited studies on employing digital twins to address numerous issues in smart manufacturing, especially in micro-milling. There is additionally a requirement for speculation of the AI model for flaw-finding and process anomaly identification. Similar issues should be addressed in the industrial environment to confirm the innovation. Additionally, a newly arising field that must be addressed is the use of digital twins for in-process monitoring, simulation, control, and optimization. This finding can be considered as a hole in the logical exploration, representing an area of interest for enterprises. By this approach, it is feasible to affirm that the exploration point is progressing, which offers new strategies and methods to conduct determinations utilizing multi-domain information combinations during the Fourth Industrial Revolution.

Author Contributions

Conceptualization, V.W., S.K. and K.K.; methodology, V.W., S.K. and A.B.; validations, S.K. and K.K.; data curation, V.W. and S.K.; writing original draft preparation, V.W., S.K. and K.K.; writing review and editing, S.K., A.B. and K.K.; supervision, S.K., A.B. and K.K. All authors have read and agreed to the published version of the manuscript.

Funding

This work was supported by the Research Support Fund (RSF) of Symbiosis International (Deemed University), Pune, India.

Institutional Review Board Statement

Not applicable.

Informed Consent Statement

Not applicable.

Data Availability Statement

Data supporting the findings in this study can be accessed through https://www.scopus.com/ and http://apps.webofscience.com (accessed on 1 March 2021).

Conflicts of Interest

The authors declare no conflict of interest.

Appendix A

Table A1. Consolidated bibliographic portfolio.
Table A1. Consolidated bibliographic portfolio.
Sr. NoResearch ThemeSource TitleYearScientific RecognitionDatabase
01DT-enabled cutting tool modeling, simulation, and analysis.
[115]
51st CIRP conference on manufacturing systems201825Web of Science
02DT-driven reconfigurable automated industrial systems.
[3]
Robotics & computer-integrated manufacturing202019Web of Science
03A six-layer DT architecture for effective data and information exchange.
[44]
Journal of intelligent manufacturing202011Web of Science
04Application of an IoT-enabled manufacturing systems in cyber-physical domains.
[116]
Machines201911Web of Science
05Prediction of tool condition through DT model.
[35]
52nd CIRP conference on manufacturing systems (CMS)201910Web of Science
06Data management of metal additive manufacturing system with the aid of DT framework.
[117]
Journal of Manufacturing Systems202010Scopus
07DT-enabled smart manufacturing assembly systems.
[31]
Sustainability20209Web of Science
08Application of machine vision in industrial robots.
[118]
Proceedings of the ASME international mechanical engineering congress and exposition, 2018, vol 220194Web of Science
09Applications of artificial intelligence and machine learning in DT-based manufacturing. [119]International journal of computer integrated manufacturing20204Web of Science
10DT architectures and machine vision in manufacturing systems.
[120]
Annals of DAAAM and Proceedings of the International DAAAM Symposium20174Scopus
11DT framework for smart product manufacturing.
[121]
International journal of advanced robotic systems20192Web of Science
12Simulation and machine learning fusion-based DT for the manufacturing of composites.
[122]
Journal of manufacturing and materials processing20202Web of Science
13DT approach for reducing the energy consumption in smart manufacturing.
[123]
International journal of computer integrated manufacturing20201Web of Science
14DT for the material removal process.
[106]
International journal of advanced manufacturing technology20201Web of Science
15Design and development of DT framework for die cutting machine.
[124]
International Journal of Production Research20201Scopus
16DT-driven predictive maintenance approach for an automotive brake.
[125]
2nd international conference on recent trends in advanced computing icrtac—disruptive innovation, 201920191Web of Science
17Cloud-based DT framework for smart manufacturing.
[126]
International journal of computer integrated manufacturing20200Web of Science
18DT-competent deep reinforcement learning framework for smart manufacturing plants.
[127]
Journal of manufacturing systems20210Web of Science
19DT enabled cutting tool modeling, application, and service framework.
[128]
Journal of manufacturing systems20210Web of Science
20DT concept for systems in manufacturing.
[129]
Proceedings of the ASME international mechanical engineering congress and exposition, 2018, vol 220190Web of Science
21DT for serial and parallel manipulators.
[130]
2019 IEEE international conference on systems, man, and cybernetics (SMC)20190Web of Science
22Smart spindle concept for Industry 4.0 machine tools.
[131]
2020 IEEE International Workshop on Metrology for Industry 4.0 and iot, Metroid 4.0 and iot 2020—Proceedings20200Scopus
23Real-time evaluation of additive manufacturing through MiCLAD platform.
[132]
Procedia CIRP20200Scopus
24The cognitive DT framework for manufacturing systems.
[133]
CEUR workshop proceedings20200Scopus
Table A2. Systematic analysis of bibliographic portfolio.
Table A2. Systematic analysis of bibliographic portfolio.
Sr. NoResearch ThemeResearch ObjectiveSensors/Data Acquisition/
Communication Protocols
Decision Making Algorithms Research Outcome
01DT-enabled cutting tool modeling, simulation, and analysis.
[115]
To examine the concept of digital twin for cutting tool and production systemsNC Controller Data, Force Sensor.O The proposed model enables the replication of the cutting tool and aids in process control, simulation, and analysis
02DT-driven reconfigurable automated industrial systems.
[3]
Development of digital twin-driven framework for rapidly reconfigure the manufacturing system Physical Simulation Model,
Acoustic,
Temperature, NC Code, IIoT
Complex Manufacturing Network (CMN)The proposed approach realizes the rapid reconfiguration of manufacturing systems and retrofitting the multiple processes into them. Enables the immediate launch of a new product and reduces the cost.
03A six-layer DT architecture for effective data and information exchange.
[44]
To incorporate the six-layer architecture in a cyber-physical system. Pressure Sensor, Airflow Sensor, Tecnomatix Process Simulator, OPC-UAOIt draws attention to the capabilities of digital twin in information exchange. It also reduces the expert requirement.
04An IoT-enabled manufacturing system in cyber–physical domains.
[116]
Study the concept of DT and essential issues during the development of DT. Light Sensor, Color Sensor, ArduinoProbability Distributions The proposed framework is used for diagnosis, failure prediction and remote process monitoring, verified with factory prototype.
05Prediction of tool condition through DT model.
[35]
To address the challenges in DT implementation through systematic development of cyber–physical tool system Dynamometer, Accelerometer, Acoustic Emission Sensor, NI DAQDeep Stacked Gated Recurrent Unit (Deep Stacked GRU)DT integrates the physical data and data-driven computation for the fault diagnosis and performance evaluation.
06Data management of Metal Additive Manufacturing system with the aid of DT framework.
[117]
To employ a DT framework for bridging the research gaps in data management in AM.Temperature Sensor and Pressure Sensor, Cloud. Deep Learning and Data AnalyticsThe proposed framework shows the future potential of DT for additive manufacturing to control, simulate, and predict.
07DT-enabled smart manufacturing assembly systems.
[31]
Complete digitalization of fault detection and inspection in an experimental smart manufacturing assembly system Optical, Laser, Proximity. Camera, OPC-UA, Mind Connect Convolutional Neural Networks (CNN)Study and experimental verification for contactless data capturing, processing, and analysis for the realization of complete digitalization of assembly system
08Application of machine vision in industrial robots.
[118]
To reduce the human effort of reprogramming and self-learning in industrial robots. LIDAR Sensor, Camera Markov Decision Process (MDP)The approach reduces the human efforts in roots decision-making and makes robots intelligent through the perception from the machine learning algorithm
09Applications of artificial intelligence and machine learning in DT-based manufacturing. [119]Developed a DT based framework for building a machine learning-based application in smart manufacturingOptical Camera SensorConvolutional Neural Network (CNN)
Artificial Neural Network (ANN),
The developed framework reduces the human effort for handling the parts which require specialized treatment and realizes the potential of the proposed framework
10DT architectures and machine vision in manufacturing systems.
[120]
Application of vision system for the production line to identify objects and real-time inspection LIDAR Sensor You Look Only Once (YOLO), Word Tree Allows the use of a single computer to monitor, control, inspect, and count objects on a distributed production line.
11DT framework for smart product manufacturing.
[121]
Discussion on DT drove application framework and implement in the blade manufacturing industry to reduce the machine deformation and machining timeForce, Acoustic and Accelerometer.
OPC-UA
Machine learning algorithms Framework improved the production efficiency and successful interconnection and communication between physical and cyberspace.
12Simulation and machine learning fusion-based DT for the manufacturing of composites.
[122]
Development of DT model using the fusion of FEM
simulations and machine learning to support the quality control in composites manufacturing
FEM Simulation Data, Geometrical Modeling and Simulation Data XG Boost, Random Forest, Decision Tree, ADA BoostThe developed surrogate model predicts the structural properties, physical distribution, and local properties of composites.
13DT approach for reducing the energy consumption in smart manufacturing.
[123]
Design and development of an operational framework of DT in smart manufacturingDH Parameters, CAD Design DataOThe model enables communication between a physical and virtual model, which aids in systematic integration, analysis, and optimization of the system and improves the energy consumption in manufacturing.
14DT for the material removal process.
[106]
Investigation of laser material removal process through molecular dynamics simulation and DT for decision-making Hyper Spectral CameraHidden Markov Model (HMM) The proposed framework is verified by two case studies viz. calibration by detecting variation in boundary conditions and quality assessment for defect detection in laser material removal process, which minimizes evaluation time and reduces the error rate.
15Design and development of DT framework for die cutting machine.
[124]
Building a DT framework for the die cutting machine for the real-time monitoring and to function the predictive maintenanceSpeed, position, accelerometer and acoustic.

OPC-UA
Reliability and Failure Rate Estimation Algorithm The GUI-based DT approach is used for real-time monitoring of the die-cutting machine (case study) and predicting machine health.
16DT-driven predictive maintenance approach for an automotive brake.
[125]
Study the role of DT in the automotive industry. Pressure Sensor, ThingWorx Cloud Filter and Wrapped Based Algorithms The predictive maintenance and wear rate computation of vehicle brake through a DT framework
17Cloud-based DT framework for smart manufacturing.
[126]
Design and development of interoperable data scheme for smart manufacturing -Factory design and
improvement extensible markup language (FDIXML)
The developed system assists in space optimization, real-time monitoring and performance optimization and removes the barrier of lack of experience, improves user accessibility for the flexible manufacturing systems
18DT-competent deep reinforcement learning framework for smart manufacturing plants.
[127]
Application of data-driven digital transformation for smart manufacturing to automate the systems Proximity, Camera, Encoders.
OPC-UA
Deep Q LearningDeveloped Deep Reinforcement Learning (DRL)-based artificial intelligence industrial control process called digital engine to gain process knowledge, scheduling manufacturing tasks, and performing optimal actions
19DT-enabled cutting tool modeling, application, and service framework.
[128]
Construction of a DT model for the cutting tool to simulate, monitor, and evaluate a tool’s performance. Current, force, acoustic, and Accelerometer, CNC Controller.ANN, SVM, HMM, CNNDevelop a DT model to realize the real-time monitoring, simulation, optimization, failure analysis, forecasting, implementation of maintenance approach and computer-generated maintenance of the cutting tool.
20DT concept for systems in manufacturing.
[129]
Development of DT based framework for manufacturing using virtual reality for physical processesProximity Sensor O The digital twin model gives real-time insights into the ongoing processes and stages, which is further used for decision-making and performance optimization
21DT for serial and parallel manipulators.
[130]
Design and development of DT for serial and parallel manipulators of robotEncoders.
OPC-UA, MQTT
ODT model helps to monitor the joint movement of a robot, which is helpful in maintenance operations due to its capacity for faster problem identification
22Smart spindle concept for Industry 4.0 machine tools.
[131]
Study and analysis of critical enablers for an intelligent component and experiment validation through smart spindleAccelerometers, Gyroscopes, temperature, acoustic emissions, and current sensors
OPC-UA, MQTT, MT Connect
OProposed DT is used to predict the performance, real-time control, and health estimation of the spindle.
23Real-time evaluation of additive manufacturing through MiCLAD platform.
[132]
Development of a framework for real-time monitoring of additive manufacturing systems. Camera
Ethernet
ANN,
Self-Organizing Pareto based Evolutionary Algorithm (SOPEA)
The proposed framework accurately maps the process in virtual space and facilitates real-time monitoring and control of it.
24The cognitive DT framework for manufacturing systems.
[133]
Study and implementation of cognitive twin for decision making in Industry 4.0-Knowledge GraphsThe proposed cognitive framework was implemented for the shop floor to facilitate intelligent decision-making with the help of machine learning algorithms, which consist of four components, viz., ontology, knowledge graphs, data (current and historical), machine learning algorithms and decisions
Table A3. Sensors and their applications in portfolio documents.
Table A3. Sensors and their applications in portfolio documents.
Sr. NoSensorUsed to MeasureBenefitsLimitations
1Proximity SensorPresence of nearby objects without any physical contact
[29,106]
Detects the presence of metallic and non-metallic objects without any physical contact
Low cost, good resolution, high speed, low power usage.
Limited detection range.
Not able to detect objects with textures.
2Pressure SensorPressure measurement for the gripper, cutting tool.
[30,77,117]
High flexibility, high sensitivity, light weight, and linear output
resistance to shock, vibration, and dynamic pressure change.
Needs external power supply,
temperature-dependent output.
3Airflow SensorMass flow rate of air.
[30]
Fast response time, less airflow restrictions, absence of moving parts, and high durability.Foreign particle contamination affects the accuracy.
Requires frequent calibrations.
High velocity limits the accuracy.
4EncoderMotion or position.
[118]
Fuses with modern control systems due to integrated electronics.
Reliable and accurate.
High resolutions
The presence of Magnetic or radio interference affects the accuracy.
Problem with dirt, oil, and dust.
5AccelerometerVibration.
[117]
High-temperature stability, simple interfacing, less noise, and robustness.
Integrated electronics.
More significant response to sudden changes in vibrations due to the variation in machining parameters.
Fixed range of measurement.
Error in measurement due to hysteresis and permeant deformation in sensing elements.
6Temperature SensorTemperature [117]Wide range of temperature measurements, durable, fast response time for temperature measurement during the ongoing process.
Small and integrated electronics.
Difficult calibrations.
Environmental factors affect the measurement.
7DynamometerCutting force or simple force
[128]
Excellent response to cutting force.
Free from hysteresis and eddy current losses.
The low sensitivity and size of the workpiece limits the usage of it.
Installation is a challenging task.
8Acoustic SensorSound, Noise
[124,128,131]
The capability of defect identification is based on the frequency or intensity of the sound wave.
High processing speed.
Measurement is affected by improper sensor calibration, lack of hardware amd software, nature of the signal, and operating conditions.
9GyroscopeAngular rotational velocity
[131]
It provides a faster response to the change in the angular position of the robotic arm or the end effector.
Excellent tool for measurement of the orientation of an object in a coordinated system
Higher cost.
The effect of earth’s gravitational force may hamper the accuracy of the gyroscope.
10Current SensorCurrent draws by the equipment or device
[128,131]
Better accuracy in prediction and health monitoring of equipment or device.Sensor may not withstand high current ranges.
Temperature and other environmental factors affect the accuracy.
11LIDAR
(Light detection and ranging)
Variable distances
[118,120]
It offers simultaneous location and mapping of the robots’ path.
It offers rapid response to the obstacle in the path of robot.
Reflectivity of the objects may affect the object detection.
Limited range.
Table A4. Decision-making algorithms and their application in studies.
Table A4. Decision-making algorithms and their application in studies.
Use CaseDecision-Making AlgorithmsSensors UsedSimulation/
Mathematical
Model
AccelerometerAcoustic EmissionDynamometerCurrent SensorTemperatureLIDARCameraProximity SensorEncoder
Cutting tool
[128]
Convolutional Neural Network (CNN)
Thermoplastics composites
[122]
Random Forests
Thermoplastics composites
[122]
Decision Trees
Cutting Tool [128], Robot [118]
Material Removal [106]
Hidden Markov Models
Thermoplastic Composites
[122]
XG Boost
Cutting Tool
[128]
Support Vector Machines (SVM)
Smart Manufacturing Plants Control Process [128]Deep Q-Learning
Object Detection (Robotic Vision) [120]YOLO (You Look Only Once)
Automatic Manufacturing Reconfiguration [3]Complex Manufacturing Network (CMN)
Simulation of Manufacturing System [116]Probability Distributions
Cutting tool [128]
Laser Material Deposition [132]
Artificial Neural Network

References

  1. Paritala, P.; Manchikatla, S.; Yarlagadda, P. Digital Manufacturing- Applications Past, Current, and Future Trends. Procedia Eng. 2017, 174, 982–991. [Google Scholar] [CrossRef] [Green Version]
  2. Benotsmane, R.; Kovács, G.; Dudás, L. Economic, social impacts and operation of smart factories in Industry 4.0 focusing on simulation and artificial intelligence of collaborating robots. Soc. Sci. 2019, 8, 143. [Google Scholar] [CrossRef] [Green Version]
  3. Leng, J.; Liu, Q.; Ye, S.; Jing, J.; Wang, Y.; Zhang, C.; Zhang, D.; Chen, X. Digital twin-driven rapid reconfiguration of the automated manufacturing system via an open architecture model. Robot. Comput. Integr. Manuf. 2020, 63, 101895. [Google Scholar] [CrossRef]
  4. Markets and Markets. Smart Manufacturing Market by Enabling Technology, Information Technology, Industry, and Region | COVID-19 Impact Analysis|MarketsandMarketsTM. 2020. Available online: https://www.marketsandmarkets.com/Market-Reports/smart-manufacturing-market-105448439.html?gclid=Cj0KCQjwzZj2BRDVARIsABs3l9LqNjw2gircZUP8sh_4EJw0WOKqqOQHpDNwK2ZOw8r_xCaLk2Jr2CQaAtXtEALw_wcB (accessed on 6 July 2021).
  5. Aimienrovbiye, G. Maintenance impact on Production Profitability: A Case Study. 2010, p. 69. Available online: https://www.diva-portal.org/smash/get/diva2:327878/FULLTEXT01.pdf (accessed on 6 July 2021).
  6. Tucci, M.; Rapaccini, M.; De Carlo, F.; Borgia, O. New Maintenance Opportunities in Legacy Plants; IFAC: Szczecin, Poland, 2008; Volume 41, ISBN 9783902661401. [Google Scholar]
  7. Krar, S. The Importance of Maintenance. 2014. Available online: https://www.automationmag.com/images/stories/LWTech-files/94%20Intelligent%20Systems.pdf (accessed on 8 June 2020).
  8. Manufacturing Machinery Maintenance _ NIST. National Institute of Standards and Technology U.S. Department of Commerce. 2020. Available online: https://www.nist.gov/el/applied-economics-office/manufacturing/topics-manufacturing/manufacturing-machinery-maintenance#:~:text=Oneoftheapplicationsof,andApplicationforManufacturingOperations (accessed on 6 July 2021).
  9. Smith, A.; Hinchcliffe, G. Preventive Maintenance—Definition and Structure. In RCM Gateway to World Class Maintenance; Elsevier: Amsterdam, The Netherlands, 2004; pp. 19–37. ISBN 9780750674614. [Google Scholar] [CrossRef]
  10. Vilarinho, S.; Lopes, I.; Oliveira, J.A. Preventive Maintenance Decisions through Maintenance Optimization Models: A Case Study. Procedia Manuf. 2017, 11, 1170–1177. [Google Scholar] [CrossRef]
  11. Swanson, L. Linking maintenance strategies to performance. Int. J. Prod. Econ. 2001, 70, 237–244. [Google Scholar] [CrossRef]
  12. Nita Ali, K.; Sun, M.; Petley, G.; Barrett, P. Improving the business process of reactive maintenance projects. Facilities 2002, 20, 251–261. [Google Scholar] [CrossRef]
  13. Kahraman, C.; Onar, S.Ç. Intelligent Techniques in Engineering Management Theory and Applications; Springer International Publishing: Basel, Switzerland, 2015; Volume 87, ISBN 978-3-319-17905-6. [Google Scholar]
  14. Amihai, I.; Gitzel, R.; Kotriwala, A.M.; Pareschi, D.; Subbiah, S.; Sosale, G. An industrial case study using vibration data and machine learning to predict asset health. In Proceedings of the 2018 IEEE 20th Conference on Business Informatics (CBI), Vienna, Austria, 11–14 July 2018; Volume 1, pp. 178–185. [Google Scholar]
  15. Man, J.; Zhou, Q. Prediction of hard failures with stochastic degradation signals using Wiener process and proportional hazards model. Comput. Ind. Eng. 2018, 125, 480–489. [Google Scholar] [CrossRef]
  16. Schroeder, T. Benefits of Predictive Maintenance in Manufacturing. Excellence Blog. 2017. Available online: https://blog.softexpert.com/en/the-benefits-of-predictive-maintenance/ (accessed on 7 July 2021).
  17. Upkeep Maintenance Management. Maintenance Statistics: Predictive & Preventive, Labor & Costs. 2021. Available online: https://www.onupkeep.com/learning/maintenance-metrics/maintenance-statistics (accessed on 7 July 2021).
  18. Vavra, B. Plant Engineering _ 2018 Maintenance Survey_ Playing Offense and Defense. 2018. Available online: https://www.plantengineering.com/articles/2018-maintenance-survey-playing-offense-and-defense/ (accessed on 7 July 2021).
  19. Errandonea, I.; Beltrán, S.; Arrizabalaga, S. Digital Twin for maintenance: A literature review. Comput. Ind. 2020, 123, 103316. [Google Scholar] [CrossRef]
  20. Tao, F.; Qi, Q.; Wang, L.; Nee, A.Y.C. Digital Twins and Cyber–Physical Systems toward Smart Manufacturing and Industry 4.0: Correlation and Comparison. Engineering 2019, 5, 653–661. [Google Scholar] [CrossRef]
  21. Tao, F.; Liu, W.; Zhang, M.; Hu, T.; Qi, Q.; Zhang, H.; Sui, F.; Wang, T.; Xu, H.; Huang, Z.; et al. Five-dimension digital twin model and its ten applications. Jisuanji Jicheng Zhizao Xitong/Comput. Integr. Manuf. Syst. CIMS 2019, 25, 1–18. [Google Scholar]
  22. Fuller, A.; Fan, Z.; Day, C.; Barlow, C. Digital Twin: Enabling Technologies, Challenges and Open Research. IEEE Access 2020, 8, 108952–108971. [Google Scholar] [CrossRef]
  23. Ashtari Talkhestani, B.; Weyrich, M. Digital Twin of manufacturing systems: A case study on increasing the efficiency of reconfiguration. At-Automatisierungstechnik 2020, 68, 435–444. [Google Scholar] [CrossRef]
  24. Qi, Q.; Tao, F. Digital Twin and Big Data Towards Smart Manufacturing and Industry 4.0: 360 Degree Comparison. IEEE Access 2018, 6, 3585–3593. [Google Scholar] [CrossRef]
  25. Markets and Markets. Digital Twin Market by Technology, Type, Application, Industry|COVID-19 Impact Analysis | MarketsandMarketsTM. 2020. Available online: https://www.marketsandmarkets.com/Market-Reports/digital-twin-market-225269522.html?gclid=EAIaIQobChMIl8GUtO3c7wIVEuh3Ch2zWgfrEAAYAiAAEgIUTfD_BwE (accessed on 7 July 2021).
  26. De Felice, F.; Petrillo, A.; Zomparelli, F. A Bibliometric Multicriteria Model on Smart Manufacturing from 2011 to 2018. IFAC-PapersOnLine 2018, 51, 1643–1648. [Google Scholar] [CrossRef]
  27. Tao, F.; Zhang, M. Digital Twin Shop-Floor: A New Shop-Floor Paradigm Towards Smart Manufacturing. IEEE Access 2017, 5, 20418–20427. [Google Scholar] [CrossRef]
  28. Zhang, J.; Ding, G.; Zou, Y.; Qin, S.; Fu, J. Review of job shop scheduling research and its new perspectives under Industry 4.0. J. Intell. Manuf. 2019, 30, 1809–1830. [Google Scholar] [CrossRef]
  29. Tao, F.; Zhang, M.; Liu, Y.; Nee, A.Y.C. Digital twin driven prognostics and health management for complex equipment. CIRP Ann. 2018, 67, 169–172. [Google Scholar] [CrossRef]
  30. Moretti, M.; Rossi, A.; Senin, N. In-process monitoring of part geometry in fused filament fabrication using computer vision and digital twins. Addit. Manuf. 2021, 37, 101609. [Google Scholar]
  31. Židek, K.; Pitel’, J.; Adámek, M.; Lazorík, P.; Hošovskỳ, A. Digital twin of experimental smart manufacturing assembly system for industry 4.0 concept. Sustainability 2020, 12, 3658. [Google Scholar] [CrossRef]
  32. Hänel, A.; Seidel, A.; Frieß, U.; Teicher, U.; Wiemer, H.; Wang, D.; Wenkler, E.; Penter, L.; Hellmich, A.; Ihlenfeldt, S. Digital Twins for High-Tech Machining Applications—A Model-Based Analytics-Ready Approach. J. Manuf. Mater. Process. 2021, 5, 80. [Google Scholar]
  33. Jones, D.; Snider, C.; Nassehi, A.; Yon, J.; Hicks, B. Characterising the Digital Twin: A systematic literature review. CIRP J. Manuf. Sci. Technol. 2020, 29, 36–52. [Google Scholar] [CrossRef]
  34. Herrera-Franco, G.; Montalván-Burbano, N.; Carrión-Mero, P.; Jaya-Montalvo, M.; Gurumendi-Noriega, M. Worldwide research on geoparks through bibliometric analysis. Sustainability 2021, 13, 1175. [Google Scholar] [CrossRef]
  35. Qiao, Q.; Wang, J.; Ye, L.; Gao, R.X. Digital twin for machining tool condition prediction. Procedia CIRP 2019, 81, 1388–1393. [Google Scholar] [CrossRef]
  36. Rosen, R.; Von Wichert, G.; Lo, G.; Bettenhausen, K.D. About the importance of autonomy and digital twins for the future of manufacturing. IFAC-PapersOnLine 2015, 28, 567–572. [Google Scholar] [CrossRef]
  37. Grieves, M. Digital Twin: Manufacturing Excellence through Virtual Factory Replication This paper introduces the concept of a A Whitepaper by Dr. Michael Grieves. White Pap. 2015. Available online: https://www.researchgate.net/publication/275211047_Digital_Twin_Manufacturing_Excellence_through_Virtual_Factory_Replication (accessed on 8 July 2021).
  38. Tuegel, E.J.; Ingraffea, A.R.; Eason, T.G.; Spottswood, S.M. Reengineering aircraft structural life prediction using a digital twin. Int. J. Aerosp. Eng. 2011, 2011. [Google Scholar] [CrossRef] [Green Version]
  39. Glaessgen, E.H.; Stargel, D.S. The digital twin paradigm for future NASA and U.S. Air force vehicles. In Proceedings of the 53rd AIAA/ASME/ASCE/AHS/ASC Structures, Structural Dynamics and Materials Conference 20th AIAA/ASME/AHS Adaptive Structures Conference 14th AIAA, Honolulu, HI, USA, 23–26 April 2012; pp. 1–14. [Google Scholar]
  40. Söderberg, R.; Wärmefjord, K.; Carlson, J.S.; Lindkvist, L. Toward a Digital Twin for real-time geometry assurance in individualized production. CIRP Ann.-Manuf. Technol. 2017, 66, 137–140. [Google Scholar] [CrossRef]
  41. Shafto, M.; Conroy, M.; Doyle, R.; Glaessgen, E.; Kemp, C.; LeMoigne, J.; Wang, L. Modeling, Simulation, information Technology & Processing Roadmap. Technol. Area 11 2012, 32, 1–38. [Google Scholar]
  42. Negri, E.; Fumagalli, L.; Macchi, M. A Review of the Roles of Digital Twin in CPS-based Production Systems. Procedia Manuf. 2017, 11, 939–948. [Google Scholar] [CrossRef]
  43. Tao, F.; Zhang, H.; Liu, A.; Nee, A.Y.C. Digital Twin in Industry: State-of-the-Art. IEEE Trans. Ind. Inform. 2019, 15, 2405–2415. [Google Scholar] [CrossRef]
  44. Redelinghuys, A.J.H.; Basson, A.H.; Kruger, K. A six-layer architecture for the digital twin: A manufacturing case study implementation. J. Intell. Manuf. 2020, 31, 1383–1402. [Google Scholar] [CrossRef]
  45. Lee, J.; Bagheri, B.; Kao, H.A. A Cyber-Physical Systems architecture for Industry 4.0-based manufacturing systems. Manuf. Lett. 2015, 3, 18–23. [Google Scholar] [CrossRef]
  46. Qi, Q.; Tao, F.; Hu, T.; Anwer, N.; Liu, A.; Wei, Y.; Wang, L.; Nee, A.Y.C. Enabling technologies and tools for digital twin. J. Manuf. Syst. 2021, 58, 3–21. [Google Scholar] [CrossRef]
  47. Moshood, T.D.; Nawanir, G.; Sorooshian, S.; Okfalisa, O. Digital Twins Driven Supply Chain Visibility within Logistics: A New Paradigm for Future Logistics. Appl. Syst. Innov. 2021, 4, 29. [Google Scholar] [CrossRef]
  48. Jordan, M.I.; Mitchell, T.M. Machine learning: Trends, perspectives, and prospects. Science 2015, 349, 255–260. [Google Scholar] [CrossRef] [PubMed]
  49. Ben-Daya, M.; Hassini, E.; Bahroun, Z. Internet of things and supply chain management: A literature review. Int. J. Prod. Res. 2019, 57, 4719–4742. [Google Scholar] [CrossRef] [Green Version]
  50. Haße, H. Digital Twin for Real-Time Data Processing in Logistics. Artificial Intelligence and Digital Transformation in Supply Chain Management: Innovative Approaches for Supply Chains. In Proceedings of the Hamburg International Conference of Logistics (HICL), Berlin, Germany, 11 June 2019; Volume 27, p. 1. [Google Scholar] [CrossRef]
  51. Arora, R.; Parashar, A. Secure User Data in Cloud Computing Using Encryption Algorithms. Int. J. Eng. Res. Appl. 2013, 3, 1922–1926. [Google Scholar]
  52. Olshannikova, E.; Ometov, A.; Koucheryavy, Y.; Olsson, T. Visualizing Big Data with augmented and virtual reality: Challenges and research agenda. J. Big Data 2015, 2, 1–27. [Google Scholar] [CrossRef]
  53. Ge, X.; Pan, L.; Li, Q.; Mao, G.; Tu, S. Multipath Cooperative Communications Networks for Augmented and Virtual Reality Transmission. IEEE Trans. Multimed. 2017, 19, 2345–2358. [Google Scholar] [CrossRef] [Green Version]
  54. Ofoeda, J.; Boateng, R.; Effah, J. Application Programming Interface (API) Research: A Review of the Past to Inform the Future. Int. J. Enterp. Inform. Syst. 2019, 15, 76–95. [Google Scholar] [CrossRef]
  55. Kumar, S.; Bongale, A.; Patil, S.; Bongale, A.M.; Kamat, P.; Kotecha, K. Demystifying Artificial Intelligence based Digital Twins in Manufacturing- A Bibliometric Analysis of Trends and Techniques. Libr. Philos. Pract. 2020, 2020, 1–21. [Google Scholar]
  56. Bruynseels, K.; de Sio, F.S.; van den Hoven, J. Digital Twins in health care: Ethical implications of an emerging engineering paradigm. Front. Genet. 2018, 9, 1–11. [Google Scholar] [CrossRef] [PubMed]
  57. Farsi, M.; Daneshkhah, A.; Hosseinian-Far, A.; Jahankhani, H. Internet of Things Digital Twin Technologies and Smart Cities; Springer International Publishing: Cham, Switzerland, 2020; ISBN 9783030187316. [Google Scholar]
  58. Liu, Y.; Zhang, L.; Yang, Y.; Zhou, L.; Ren, L.; Wang, F.; Liu, R.; Pang, Z.; Deen, M.J. A Novel Cloud-Based Framework for the Elderly Healthcare Services Using Digital Twin. IEEE Access 2019, 7, 49088–49101. [Google Scholar] [CrossRef]
  59. Fei, T.; Jiangfeng, C.; Qinglin, Q.; Zhang, M.; Zhang, H.; Fangyuan, S. Digital twin-driven product design, manufacturing and service with big data. Int. J. Adv. Manuf. Technol. 2018, 94, 3563–3576. [Google Scholar] [CrossRef]
  60. Uhlemann, T.H.J.; Lehmann, C.; Steinhilper, R. The Digital Twin: Realizing the Cyber-Physical Production System for Industry 4.0. Procedia CIRP 2017, 61, 335–340. [Google Scholar] [CrossRef]
  61. Vachálek, J.; Bartalský, L.; Rovný, O.; Morháč, M.; Lokšík, M. In Proceedings of the IEEE 2017 21st International Conference on Process Control (PC), Strbske Pleso, Slovakia, 6 June 2017; pp. 258–262. [CrossRef]
  62. Aydemir, H.; Zengin, U.; Durak, U.; Hartmann, S. The digital twin paradigm for aircraft—Review and outlook. AIAA Scitech 2020 Forum 2020, 1 PartF, 1–12. [Google Scholar]
  63. Bachelor, G.; Brusa, E.; Ferretto, D.; Mitschke, A. Model-Based Design of Complex Aeronautical Systems through Digital Twin and Thread Concepts. IEEE Syst. J. 2020, 14, 1568–1579. [Google Scholar] [CrossRef]
  64. Francisco, A.; Mohammadi, N.; Taylor, J.E. Smart City Digital Twin–Enabled Energy Management: Toward Real-Time Urban Building Energy Benchmarking. J. Manag. Eng. 2020, 36, 04019045. [Google Scholar] [CrossRef]
  65. Min, Q.; Lu, Y.; Liu, Z.; Su, C.; Wang, B. Machine Learning based Digital Twin Framework for Production Optimization in Petrochemical Industry. Int. J. Inf. Manag. 2019, 49, 502–519. [Google Scholar] [CrossRef]
  66. O’Dwyer, E.; Pan, I.; Charlesworth, R.; Butler, S.; Shah, N. Integration of an energy management tool and digital twin for coordination and control of multi-vector smart energy systems. Sustain. Cities Soc. 2020, 62, 102412. [Google Scholar] [CrossRef]
  67. Aivaliotis, P.; Georgoulias, K.; Arkouli, Z.; Makris, S. Methodology for enabling digital twin using advanced physics-based modelling in predictive maintenance. Procedia CIRP 2019, 81, 417–422. [Google Scholar] [CrossRef]
  68. El Saddik, A. Digital Twins: The Convergence of Multimedia Technologies. IEEE Multimed. 2018, 25, 87–92. [Google Scholar] [CrossRef]
  69. Alves, R.G.; Souza, G.; Maia, R.F.; Tran, A.L.H.; Kamienski, C.; Soininen, J.P.; Aquino, P.T.; Lima, F. A digital twin for smart farming. In Proceedings of the 2019 IEEE Global Humanitarian Technology Conference (GHTC), Seattle, WA, USA, 17–20 October 2019; pp. 19–22. [Google Scholar]
  70. Verdouw, C.; Kruize, J.W.; Wolfert, S.; Chatzikostas, G. Digital Twins in Farm Management Illustrated by cases from FIWARE Accelerators SmartAgriFood and Fractals. In Proceedings of the 11th International European Forum (Igls-Forum) (161st EAAE Seminar) on System Dynamics and Innovation in Food Networks, Innsbruck-Igls, Austria, 13–19 February 2017; Volume 31, p. 84752. [Google Scholar]
  71. Nikolaev, S.; Gusev, M.; Padalitsa, D.; Mozhenkov, E.; Mishin, S.; Uzhinsky, I. Implementation of “Digital Twin” Concept for Modern Project-Based Engineering Education; Springer International Publishing: Berlin/Heidelberg, Germany, 2018; Volume 540, ISBN 9783030016135. [Google Scholar]
  72. Sepasgozar, S.M.E. Digital twin and web-based virtual gaming technologies for online education: A case of construction management and engineering. Appl. Sci. 2020, 10, 4678. [Google Scholar] [CrossRef]
  73. Blomkvist, Y.; Ullemar Loenbom, L.E.O. Improving Supply Chain Visibility within Logistics by Implementing a Digital Twin: A Case Study at Scania Logistics; KTH Institute of Technology: Stockholm, Sweden, 2020. [Google Scholar]
  74. Elgarah, W.; Falaleeva, N.; Saunders, C.S.; Ilie, V.; Shim, J.T.; Courtney, J.F. Data Exchange in Interorganizational Relationships: Review Through Multiple Conceptual Lenses. Data Base Adv. Inf. Syst. 2005, 36, 8–29. [Google Scholar] [CrossRef]
  75. Yang, C.S. Maritime shipping digitalization: Blockchain-based technology applications, future improvements, and intention to use. Transp. Res. Part E Logist. Transp. Rev. 2019, 131, 108–117. [Google Scholar] [CrossRef]
  76. Loup, R.; Koller, R. The Road to Commitment: Capturing the head, hearts and hands of people to effect change. Organ. Dev. J. 2005, 23, 73–81. [Google Scholar]
  77. Modoni, G.E.; Caldarola, E.G.; Sacco, M.; Terkaj, W. Synchronizing physical and digital factory: Benefits and technical challenges. Procedia CIRP 2019, 79, 472–477. [Google Scholar] [CrossRef]
  78. Leng, J.; Zhang, H.; Yan, D.; Liu, Q.; Chen, X.; Zhang, D. Digital twin-driven manufacturing cyber-physical system for parallel controlling of smart workshop. J. Ambient Intell. Humaniz. Comput. 2019, 10, 1155–1166. [Google Scholar] [CrossRef]
  79. Birkel, H.; Müller, J.M. Potentials of industry 4.0 for supply chain management within the triple bottom line of sustainability—A systematic literature review. J. Clean. Prod. 2021, 289, 125612. [Google Scholar] [CrossRef]
  80. Murata, K.; Wakabayashi, K.; Watanabe, A. Study on and instrument to assess knowledge supply chain systems using advanced kaizen activity in SMEs. Supply Chain Forum 2014, 15, 20–32. [Google Scholar] [CrossRef]
  81. Gomezelj, D.G. A systematic review of research on innovation in hospitality and tourism. Int. J. Contemp. Hosp. Manag. 2016, 28, 516–558. [Google Scholar] [CrossRef]
  82. Feng, Y.; Zhu, Q.; Lai, K.H. Corporate social responsibility for supply chain management: A literature review and bibliometric analysis. J. Clean. Prod. 2017, 158, 296–307. [Google Scholar] [CrossRef]
  83. Casprini, E.; Dabic, M.; Kotlar, J.; Pucci, T. A bibliometric analysis of family firm internationalization research: Current themes, theoretical roots, and ways forward. Int. Bus. Rev. 2020, 29, 101715. [Google Scholar] [CrossRef]
  84. Giraldo, P.; Benavente, E.; Manzano-Agugliaro, F.; Gimenez, E. Worldwide research trends on wheat and barley: A bibliometric comparative analysis. Agronomy 2019, 9, 352. [Google Scholar] [CrossRef] [Green Version]
  85. Bigliardi, B.; Casella, G.; Bottani, E. Industry 4.0 in the logistics field: A bibliometric analysis. IET Collab. Intell. Manuf. 2021, 3, 4–12. [Google Scholar] [CrossRef]
  86. Sayyad, S.; Kumar, S.; Bongale, A.; Bongale, A.M.; Patil, S. Estimating Remaining Useful Life in Machines Using Artificial Intelligence: A Scoping Review. Libr. Philos. Pract. 2021, 2021, 1–26. [Google Scholar]
  87. Fernandes, E.C.; Fitzgerald, B.; Brown, L.; Borsato, M. Machine learning and process mining applied to process optimization: Bibliometric and systemic analysis. Procedia Manuf. 2019, 38, 84–91. [Google Scholar] [CrossRef]
  88. Jerman, A.; Bach, M.P.; Bertoncelj, A. A bibliometric and topic analysis on future competences at smart factories. Machines 2018, 6, 41. [Google Scholar] [CrossRef] [Green Version]
  89. Ante, L. Digital twin technology for smart manufacturing and industry 4.0: A bibliometric analysis of the intellectual structure of the research discourse. Manuf. Lett. 2021, 27, 96–102. [Google Scholar] [CrossRef]
  90. Xue, X.; Wang, L.; Yang, R.J. Exploring the science of resilience: Critical review and bibliometric analysis. Nat. Hazards 2018, 90, 477–510. [Google Scholar] [CrossRef]
  91. Wang, B.; Pan, S.Y.; Ke, R.Y.; Wang, K.; Wei, Y.M. An overview of climate change vulnerability: A bibliometric analysis based on Web of Science database. Nat. Hazards 2014, 74, 1649–1666. [Google Scholar] [CrossRef]
  92. Gorraiz, J.; Schloegl, C. A bibliometric analysis of pharmacology and pharmacy journals: Scopus versus Web of Science. J. Inf. Sci. 2008, 34, 715–725. [Google Scholar] [CrossRef] [Green Version]
  93. Linhares, J.E.; Pessa, S.L.R.; Bortoluzzi, S.C.; da Luz, R.P. Work ability and functional aging: A systemic analysis of the literature using proknow-c (knowledge development process—Constructivist). Cienc. Saude Coletiva 2019, 24, 53–66. [Google Scholar] [CrossRef] [PubMed] [Green Version]
  94. Afonso, M.; Souza, J.; Ensslin, S.; Ensslin, L. Como construir conhecimento sobre o tema de pesquisa? aplicação do processo proknow-c na busca de literatura sobre avaliação do desenvolvimento sustentável. Rev. Gestão Soc. Ambient. 2012, 5, 47–62. [Google Scholar] [CrossRef] [Green Version]
  95. De Carvalho, G.D.G.; Sokulski, C.C.; Da Silva, W.V.; De Carvalho, H.G.; De Moura, R.V.; De Francisco, A.C.; Da Veiga, C.P. Bibliometrics and systematic reviews: A comparison between the Proknow-C and the Methodi Ordinatio. J. Informetr. 2020, 14, 101043. [Google Scholar] [CrossRef]
  96. Ensslin, L.; Dutra, A.; Ensslin, S.R.; Chaves, L.C.; Dezem, V. Research Process for Selecting a Theoretical Framework and Bibliometric Analysis of a Theme: Illustration for the Management of Customer Service in a Bank. Modern Econ. 2015, 6, 782–796. [Google Scholar] [CrossRef] [Green Version]
  97. Salles, P.V.; Batista, R.P.; Viana, T.M.; Azevedo, R.C.; Poggiali, F.S.J.; Rodrigues, C.S. Carbonation of Recycled Aggregates Concrete—Application of the ProKnow-C Methodology in the Selection of Bibliographic Portfolio, Systematic and Bibliometric Analysis. Int. J. Multidiscip. Sci. Eng. 2017, 8, 1–5. [Google Scholar]
  98. de Lacerda, R.T.O.; Ensslin, L.; Ensslin, S.R. Uma análise bibliométrica da literatura sobre estratégia e avaliação de desempenho. Gestão Produção 2012, 19, 59–78. [Google Scholar] [CrossRef] [Green Version]
  99. Tao, F.; Zhang, M.; Cheng, J.; Qi, Q. Digital twin workshop: A new paradigm for future workshop. Comput. Integr. Manuf. Syst. 2017, 23, 1–9. [Google Scholar] [CrossRef]
  100. Schroeder, G.N.; Steinmetz, C.; Pereira, C.E.; Espindola, D.B. Digital Twin Data Modeling with AutomationML and a Communication Methodology for Data Exchange. IFAC-PapersOnLine 2016, 49, 12–17. [Google Scholar] [CrossRef]
  101. Zheng, P.; Lin, T.J.; Chen, C.H.; Xu, X. A systematic design approach for service innovation of smart product-service systems. J. Clean. Prod. 2018, 201, 657–667. [Google Scholar] [CrossRef]
  102. Alcácer, V.; Cruz-Machado, V. Scanning the Industry 4.0: A Literature Review on Technologies for Manufacturing Systems. Eng. Sci. Technol. Int. J. 2019, 22, 899–919. [Google Scholar] [CrossRef]
  103. Hallinger, P.; Nguyen, V.T. Mapping the landscape and structure of research on education for sustainable development: A bibliometric review. Sustaintability 2020, 12, 1947. [Google Scholar] [CrossRef] [Green Version]
  104. Waltman, L.; van Eck, N.J.; Noyons, E.C.M. A unified approach to mapping and clustering of bibliometric networks. J. Informetr. 2010, 4, 629–635. [Google Scholar] [CrossRef] [Green Version]
  105. Cancino, C.; Merigó, J.M.; Coronado, F.; Dessouky, Y.; Dessouky, M. Forty years of Computers & Industrial Engineering: A bibliometric analysis. Comput. Ind. Eng. 2017, 113, 614–629. [Google Scholar]
  106. Stavropoulos, P.; Papacharalampopoulos, A.; Athanasopoulou, L. A molecular dynamics based digital twin for ultrafast laser material removal processes. Int. J. Adv. Manuf. Technol. 2020, 108, 413–426. [Google Scholar] [CrossRef]
  107. Cai, Y.; Wang, Y.; Burnett, M. Using augmented reality to build digital twin for reconfigurable additive manufacturing system. J. Manuf. Syst. 2020, 56, 598–604. [Google Scholar] [CrossRef]
  108. Luo, W.; Hu, T.; Ye, Y.; Zhang, C.; Wei, Y. A hybrid predictive maintenance approach for CNC machine tool driven by Digital Twin. Robot. Comput. Integr. Manuf. 2020, 65, 101974. [Google Scholar] [CrossRef]
  109. Wang, Q.; Jiao, W.; Zhang, Y.M. Deep learning-empowered digital twin for visualized weld joint growth monitoring and penetration control. J. Manuf. Syst. 2020, 57, 429–439. [Google Scholar] [CrossRef]
  110. Singh, M.; Fuenmayor, E.; Hinchy, E.P.; Qiao, Y.; Murray, N.; Devine, D. Digital twin: Origin to future. Appl. Syst. Innov. 2021, 4, 1–19. [Google Scholar]
  111. Saracco, R. Digital Twins: Advantages & Issues of a Powerful Emerging Technology; IEEE Future Directions, 2018; Available online: https://cmte.ieee.org/futuredirections/2018/06/14/digital-twins-advantages-issues-of-a-powerful-emerging-technology/ (accessed on 8 July 2021).
  112. Umeda, Y.; Ota, J.; Shirafuji, S.; Kojima, F.; Saito, M.; Matsuzawa, H.; Sukekawa, T. Exercise of digital kaizen activities based on “digital triplet” concept. Procedia Manuf. 2020, 45, 325–330. [Google Scholar] [CrossRef]
  113. Umeda, Y.; Ota, J.; Kojima, F.; Saito, M.; Matsuzawa, H.; Sukekawa, T.; Takeuchi, A.; Makida, K.; Shirafuji, S. Development of an education program for digital manufacturing system engineers based on “Digital Triplet” concept. Procedia Manuf. 2019, 31, 363–369. [Google Scholar] [CrossRef]
  114. Gichane, M.M.; Byiringiro, J.B.; Chesang, A.K.; Nyaga, P.M.; Langat, R.K.; Smajic, H.; Kiiru, C.W. Digital triplet approach for real-time monitoring and control of an elevator security system. Designs 2020, 4, 9. [Google Scholar] [CrossRef]
  115. Botkina, D.; Hedlind, M.; Olsson, B.; Henser, J.; Lundholm, T. Digital Twin of a Cutting Tool. Procedia CIRP 2018, 72, 215–218. [Google Scholar] [CrossRef]
  116. Tan, Y.; Yang, W.; Yoshida, K.; Takakuwa, S. Application of IoT-aided simulation to manufacturing systems in cyber-physical system. Machines 2019, 7, 2. [Google Scholar] [CrossRef] [Green Version]
  117. Liu, C.; Le Roux, L.; Körner, C.; Tabaste, O.; Lacan, F.; Bigot, S. Digital Twin-enabled Collaborative Data Management for Metal Additive Manufacturing Systems. J. Manuf. Syst. 2020. [Google Scholar] [CrossRef]
  118. Kuts, V.; Otto, T.; Tähemaa, T.; Bondarenko, Y. Digital twin based synchronised control and simulation of the industrial robotic cell using virtual reality. J. Mach. Eng. 2019, 19, 128–144. [Google Scholar] [CrossRef] [Green Version]
  119. Alexopoulos, K.; Nikolakis, N.; Chryssolouris, G. Digital twin-driven supervised machine learning for the development of artificial intelligence applications in manufacturing. Int. J. Comput. Integr. Manuf. 2020, 33, 429–439. [Google Scholar] [CrossRef] [Green Version]
  120. Deac, G.C.; Deac, C.N.; Popa, C.L.; Ghinea, M.; Cotet, C.E. Machine vision inmanufacturing processes and the digital twin ofmanufacturing architectures. Ann. DAAAM Proc. 2017, 28, 733–736. [Google Scholar]
  121. Zhang, X.; Zhu, W. Application framework of digital twin-driven product smart manufacturing system: A case study of aeroengine blade manufacturing. Int. J. Adv. Robot. Syst. 2019, 16, 1–16. [Google Scholar] [CrossRef] [Green Version]
  122. Hürkamp, A.; Gellrich, S.; Ossowski, T.; Beuscher, J.; Thiede, S.; Herrmann, C.; Dröder, K. Combining simulation and machine learning as digital twin for the manufacturing of overmolded thermoplastic composites. J. Manuf. Mater. Process. 2020, 4, 92. [Google Scholar] [CrossRef]
  123. Vatankhah Barenji, A.; Liu, X.; Guo, H.; Li, Z. A digital twin-driven approach towards smart manufacturing: Reduced energy consumption for a robotic cellular. Int. J. Comput. Integr. Manuf. 2020, 1–16. [Google Scholar] [CrossRef]
  124. Wang, K.J.; Lee, Y.H.; Angelica, S. Digital twin design for real-time monitoring—A case study of die cutting machine. Int. J. Prod. Res. 2020, 1–15. [Google Scholar] [CrossRef]
  125. Rajesh, P.K.; Manikandan, N.; Ramshankar, C.S.; Vishwanathan, T.; Sathishkumar, C. Digital Twin of an Automotive Brake Pad for Predictive Maintenance. Procedia Comput. Sci. 2019, 165, 18–24. [Google Scholar] [CrossRef]
  126. Park, Y.; Woo, J.; Choi, S.S. A Cloud-based Digital Twin Manufacturing System based on an Interoperable Data Schema for Smart Manufacturing. Int. J. Comput. Integr. Manuf. 2020, 33, 1259–1276. [Google Scholar] [CrossRef]
  127. Xia, K.; Sacco, C.; Kirkpatrick, M.; Saidy, C.; Nguyen, L.; Kircaliali, A.; Harik, R. A digital twin to train deep reinforcement learning agent for smart manufacturing plants: Environment, interfaces and intelligence. J. Manuf. Syst. 2021, 58, 210–230. [Google Scholar] [CrossRef]
  128. Xie, Y.; Lian, K.; Liu, Q.; Zhang, C.; Liu, H. Digital twin for cutting tool: Modeling, application and service strategy. J. Manuf. Syst. 2021, 58, 305–312. [Google Scholar] [CrossRef]
  129. Ellgass, W.; Richmond, J.; Holt, N.; Barenji, A.V.; Saldana-Lemus, H.; Gonzalez-Badillo, G. A digital twin concept for manufacturing systems. In Proceedings of the ASME International Mechanical Engineering Congress and Exposition, American Society of Mechanical Engineers, Advanced Manufacturing, V002T02A073, ASME, Pittsburgh, PA, USA, 9–15 November 2018; Volume 2. [Google Scholar] [CrossRef]
  130. Huynh, B.H.; Akhtar, H.; Sett, M.K. A universal methodology to create digital twins for serial and parallel manipulators. In Proceedings of the 2019 IEEE International Conference on Systems, Man and Cybernetics (SMC), Bari, Italy, 6–9 October 2019; pp. 3104–3109. [Google Scholar]
  131. Wojcicki, J.; Bianchi, G. A Smart Spindle Component concept as a standalone measurement system for Industry 4.0 Machine Tools. In Proceedings of the 2020 IEEE International Workshop on Metrology for Industry 4.0 & IoT, Roma, Italy, 7–9 June 2020; pp. 278–282. [Google Scholar]
  132. Ertveldt, J.; Guillaume, P.; Helsen, J. MiCLAD as a platform for real-time monitoring and machine learning in laser metal deposition. Procedia CIRP 2020, 94, 456–461. [Google Scholar] [CrossRef]
  133. Rožanec, J.M.; Jinzhi, L.; Košmerlj, A.; Kenda, K.; Dimitris, K.; Jovanoski, V.; Rupnik, J.; Karlovčec, M.; Fortuna, B. Towards actionable cognitive digital twins for manufacturing. In Proceedings of the CEUR Workshop Proceedings, Crete, Greece, 31 May–4 June 2020; Volume 2615. [Google Scholar]
Figure 1. Organization of the bibliometric paper.
Figure 1. Organization of the bibliometric paper.
Sustainability 13 10139 g001
Figure 2. Evolution of digital twin.
Figure 2. Evolution of digital twin.
Sustainability 13 10139 g002
Figure 3. Six-layer architecture of digital twin.
Figure 3. Six-layer architecture of digital twin.
Sustainability 13 10139 g003
Figure 4. Conceptual framework of digital twin.
Figure 4. Conceptual framework of digital twin.
Sustainability 13 10139 g004
Figure 5. Application areas of digital twin.
Figure 5. Application areas of digital twin.
Sustainability 13 10139 g005
Figure 6. Proposed method diagram showing the methodology carried out in the present study.
Figure 6. Proposed method diagram showing the methodology carried out in the present study.
Sustainability 13 10139 g006
Figure 7. Phases of Proknow-C method.
Figure 7. Phases of Proknow-C method.
Sustainability 13 10139 g007
Figure 8. Selection procedure of raw articles for the portfolio.
Figure 8. Selection procedure of raw articles for the portfolio.
Sustainability 13 10139 g008
Figure 9. Number of publications per year in Scopus and WoS.
Figure 9. Number of publications per year in Scopus and WoS.
Sustainability 13 10139 g009
Figure 10. Number of publications by geographic location in Scopus and WoS (Top 6).
Figure 10. Number of publications by geographic location in Scopus and WoS (Top 6).
Sustainability 13 10139 g010
Figure 11. Publications by subject area in Scopus and WoS. (Top 6).
Figure 11. Publications by subject area in Scopus and WoS. (Top 6).
Sustainability 13 10139 g011
Figure 12. Number of publications by affiliation in Scopus and WoS (Top 6).
Figure 12. Number of publications by affiliation in Scopus and WoS (Top 6).
Sustainability 13 10139 g012
Figure 13. Number of publications by author in Scopus and WoS (Top 6).
Figure 13. Number of publications by author in Scopus and WoS (Top 6).
Sustainability 13 10139 g013
Figure 14. Number of publications by source title in Scopus and WoS (Top 6).
Figure 14. Number of publications by source title in Scopus and WoS (Top 6).
Sustainability 13 10139 g014
Figure 15. Number of publications by funding sponsor in Scopus and WoS (Top 6).
Figure 15. Number of publications by funding sponsor in Scopus and WoS (Top 6).
Sustainability 13 10139 g015
Figure 16. Trend in citations/year in Scopus and WoS databases.
Figure 16. Trend in citations/year in Scopus and WoS databases.
Sustainability 13 10139 g016
Figure 17. Network analysis of co-occurrence of keywords in Scopus.
Figure 17. Network analysis of co-occurrence of keywords in Scopus.
Sustainability 13 10139 g017
Figure 18. Network analysis of co-occurrence of keywords in Web of Science documents.
Figure 18. Network analysis of co-occurrence of keywords in Web of Science documents.
Sustainability 13 10139 g018
Figure 19. Network visualization of author and co-author for Scopus documents.
Figure 19. Network visualization of author and co-author for Scopus documents.
Sustainability 13 10139 g019
Figure 20. Network visualization of author and co-author for Web of Science documents.
Figure 20. Network visualization of author and co-author for Web of Science documents.
Sustainability 13 10139 g020
Figure 21. Flowchart of article selection into the bibliographic portfolio.
Figure 21. Flowchart of article selection into the bibliographic portfolio.
Sustainability 13 10139 g021
Figure 22. Classification of articles based on application area of digital twin.
Figure 22. Classification of articles based on application area of digital twin.
Sustainability 13 10139 g022
Figure 23. Number of articles in bibliographic portfolio by journal name.
Figure 23. Number of articles in bibliographic portfolio by journal name.
Sustainability 13 10139 g023
Figure 24. Articles with most scientific recognition within the bibliographic portfolio.
Figure 24. Articles with most scientific recognition within the bibliographic portfolio.
Sustainability 13 10139 g024
Figure 25. Communication protocols and modules applied in the articles described in the portfolio.
Figure 25. Communication protocols and modules applied in the articles described in the portfolio.
Sustainability 13 10139 g025
Figure 26. Framework for hybrid predictive maintenance approach for RUL estimation.
Figure 26. Framework for hybrid predictive maintenance approach for RUL estimation.
Sustainability 13 10139 g026
Figure 27. Proposed process flow for weld joint inspection and penetration control.
Figure 27. Proposed process flow for weld joint inspection and penetration control.
Sustainability 13 10139 g027
Figure 28. Digital twin for part geometry monitoring during fused filament fabrication.
Figure 28. Digital twin for part geometry monitoring during fused filament fabrication.
Sustainability 13 10139 g028
Table 1. Literature on bibliometric analysis in the context of the digital twin.
Table 1. Literature on bibliometric analysis in the context of the digital twin.
Sr. NoAuthorsScopeJournalDatabasesMethodSample SizeYears
01 Bigliardi et al., 2019
[85]
Logistics, Industry 4.0, Supply chain. IET collaborative intelligent manufacturingScopusBibliometric and Statistical1312013–2020
02 Sayyad et al., 2021
[86]
Predictive maintenance, RUL.Library Philosophy and Practice (e-journal)ScopusBibliometric and Statistical16731985–2020
03 Kumar et al., 2020
[55]
Digital Twins, Artificial intelligence, manufacturingLibrary Philosophy and Practice (e-journal)ScopusBibliometric and Statistical8442015–2020
04 Fernandes et al., 2019
[87]
Smart Factory, Industry 4.0, Process optimizationProcedia ManufacturingIEEE, Academic Search Ultimate, Science
Direct and Engineering Village (Compendex), Emerald Insight.
Proknow-C and Bibliometric35622014–2018
05 Jerman et al., 2018
[88]
Industry 4.0, Smart factory, Human resources. Machines—MDPIThomson Reuters’ Web of Science and
Scopus
Bibliometric and Statistical Data Miner431985–2018
06 Ante, 2021
[89]
Digital Twin, Smart manufacturing, Industry 4.0Manufacturing LettersWeb of ScienceBibliometric23,4191985–2020 (Oct)
07 De Felice et al., 2018
[26]
Smart Manufacturing, Artificial intelligenceIFAC Papers OnlineScopusBibliometric and Analytical14982011–2018
Table 2. List of keywords and their combinations (search string).
Table 2. List of keywords and their combinations (search string).
Master Keyword“Digital Twin”
Primary Keywords“Machinery” OR “Manufacturing” OR “Smart Manufacturing”
Secondary Keywords“Enabling Technologies” OR “Industrial Internet-of-Things” OR “Internet-of-Things” OR “Machine Learning” OR “Artificial Intelligence” OR “Deep Learning” OR “Data-Driven Systems”
Table 3. No. of documents by languages in Scopus and WoS.
Table 3. No. of documents by languages in Scopus and WoS.
Sr. No.Publication LanguagePublications in ScopusPublications in Web of Science
1English323196
2Russian03
3Chinese172
4Korean12
5German10
Table 4. Types of documents in Scopus and Web of Science.
Table 4. Types of documents in Scopus and Web of Science.
Sr. No. Document Type Scopus (%) Web of Science (WoS) (%)
1 Conference Paper/Meeting 45 31
2 Article 37 56
3 Review 6 6
4 Conference Review/Early Access 6 4
5 Book Chapter 5 1
6 Editorial Material 1 2
Table 5. Top ten publications from Scopus and WoS databases with the most citations.
Table 5. Top ten publications from Scopus and WoS databases with the most citations.
Sr. No.TitleAuthorsJournal TitleYear (Y)Total Citation (TC)Citation Per Year (TC/Y)
1Digital Twin Shop-Floor: A New Shop-Floor Paradigm Towards Smart ManufacturingTao and Zhang, 2017.
[27]
IEEE Access201729859.6
2Digital Twin in Industry: State-of-the-ArtTao et al.
2019.
[43]
IEEE Transactions on Industrial Informatics201921772.33
3Digital twin workshop: a new paradigm for future workshopTao et al.,
2017
[99]
Jisuanji Jicheng Zhizao Xitong/Computer Integrated Manufacturing Systems, CIMS201716132.2
4Digital Twin Data Modeling with Automation ML and a Communication Methodology for Data ExchangeSchroeder et al., 2016
[100]
IFAC-Papers Online
201615425.66
5Digital Twins: The Convergence of Multimedia TechnologiesEl Saddik A., 2018
[68]
IEEE Multimedia
201813934.75
6A systematic design approach for service innovation of smart product-service systemsZheng et al., 2018
[101]
Journal of Cleaner Production
201812731.75
7Digital twin-driven manufacturing cyber-physical system for parallel controlling of smart workshopLeng et al., 2019
[78]
Journal of Ambient Intelligence and Humanized Computing
201911237.33
8Scanning the Industry 4.0: A Literature Review on Technologies for Manufacturing SystemsAlcacer, V and Cruz-Machado, 2019
[102]
Engineering science and technology—an international journal—jestech201910936.33
9Digital Twins and Cyber–Physical Systems toward Smart Manufacturing and Industry 4.0: Correlation and ComparisonTao et al.,
(2019)
[20]
Engineering201910133.66
10Review of job shop scheduling research and its new perspectives under Industry 4.0Zhang et al., (2019)
[28]
Journal of Intelligent Manufacturing20199832.66
Table 6. Results of co-occurrence of author keywords in the Scopus database.
Table 6. Results of co-occurrence of author keywords in the Scopus database.
ClusterCo-OccurrencesLinksTotal Link StrengthAuthor—Keywords
1 Red (10 Items)4911Blockchain
3610Convolutional Neural Network
131223Deep Learning
212446Digital Twins
468Industrial Internet of Things
131121Intelligent Manufacturing
457Internet of Things
373796Machine Learning
81322Manufacturing
292668Smart Manufacturing
2 Green (9 Items)61429Cloud Manufacturing
3816Cloud Services
41019Cyber Physical Production Systems
91935Digital Manufacturing
336Industrial Internet
132246Industrial Internet of Things
3817Multi Agent Systems
41122Resource Virtualization
356Virtual Commissioning
3 Blue (9 Items)41317Big Data Analytics
4515Cyber Physical Systems (cps)
7716Cyber Physical Systems
3910Industry 4.0
6339154Industry 4.0
312990Internet of Things
111836Internet of things (iot)
3512opc
4610Product Lifecycle management
4 Yellow (7 Items)182348Artificial Intelligence
51117Cyber Physical Systems
51014Data analytics
81526Digitalization
41217iiot
121732iot
378Smart Cities
5 Purple (6 Items)51017Augmented Reality
4810Cyber Physical Production Systems
15953300Digital Twin
324Five-Dimensional Digital Twin Model
5913Life Cycle
71319Virtual Reality
Table 7. Results of co-occurrence of author keywords for WoS database.
Table 7. Results of co-occurrence of author keywords for WoS database.
ClusterCo-OccurrencesLinksTotal Link StrengthAuthor—Keywords
1 Red (10 Items) 3714Cloud Manufacturing
3612Cloud Services
3713Cyber Physical Production systems
468Cyber Physical Systems
41119Digital Manufacturing
8441178Digital Twin
335Discrete Event Simulation
101629Industrial Internet of Things
162853Machine Learning
61115Simulation
2 Green (8 Items)31011Artificial Intelligence (ai)
3510Cyber Physical Systems (cps)
345Cyber Physical Systems (cps)
589Digital Twin (dt)
262864Industry 4.0
101834Internet of Things (iot)
388Modelling
31316sensors
3 Blue (6 Items)367Cyber Physical Production systems
5812Cyber Physical Systems
41215Digitalization
183268internet of things
389iot
91425smart factory
4 Yellow (6 Items)31013Cloud computing
111222deep learning
31012Digital Twins
389Industrial Internet of Things (iiot)
345internet of things
81424Manufacturing
5 Purple (5 Items)121942Industry 4.0
71730Big data
132044Industry 4
3810Life cycle
51013Virtual Reality
Publisher’s Note: MDPI stays neutral with regard to jurisdictional claims in published maps and institutional affiliations.

Share and Cite

MDPI and ACS Style

Warke, V.; Kumar, S.; Bongale, A.; Kotecha, K. Sustainable Development of Smart Manufacturing Driven by the Digital Twin Framework: A Statistical Analysis. Sustainability 2021, 13, 10139. https://doi.org/10.3390/su131810139

AMA Style

Warke V, Kumar S, Bongale A, Kotecha K. Sustainable Development of Smart Manufacturing Driven by the Digital Twin Framework: A Statistical Analysis. Sustainability. 2021; 13(18):10139. https://doi.org/10.3390/su131810139

Chicago/Turabian Style

Warke, Vivek, Satish Kumar, Arunkumar Bongale, and Ketan Kotecha. 2021. "Sustainable Development of Smart Manufacturing Driven by the Digital Twin Framework: A Statistical Analysis" Sustainability 13, no. 18: 10139. https://doi.org/10.3390/su131810139

APA Style

Warke, V., Kumar, S., Bongale, A., & Kotecha, K. (2021). Sustainable Development of Smart Manufacturing Driven by the Digital Twin Framework: A Statistical Analysis. Sustainability, 13(18), 10139. https://doi.org/10.3390/su131810139

Note that from the first issue of 2016, this journal uses article numbers instead of page numbers. See further details here.

Article Metrics

Back to TopTop