Abstract
It is not always the technical, financial, and environmental aspects of power projects that decisions are based on. There are many other political, social, and local issues shaping the decision-making processes. This research shows how political and social issues challenged the decision-making process of a high-voltage transmission line routing and how to avoid such unwanted consequences in similar projects. Our insights reveal the importance of risk, conflict, and stakeholder management techniques and strategies in successfully delivering power projects. When planning large energy projects, it is of utmost importance to engage and consult stakeholders, especially direct recipients, civil society, political parties, people’s representatives, and experts, in addition to the techno-economic considerations. Finally, it is suggested that there should be an authority at the country level responsible for deciding on routing, siting, prioritizing, and the strategic planning of power projects.
1. Introduction
Power transmission projects are crucial for the energy transformation of countries especially with vast amounts of renewable energy resources and/or high electricity demand. Using an energy system optimization model, Cao et al. (2021) [1] show that deploying transmission systems significantly contributes to system adequacy in Europe and that any delays in such infrastructure projects cause costs to rise. The benefit of transmission systems does not only include increased system adequacy. There are many social and economic benefits as well. According to the United Nations (UN) report Multi-Dimensional Issues Internal Power Grid Interconnection [2], some of the key benefits of power grid interconnection are avoiding fuel costs (where the country providing power is using lower-cost resources), avoiding generation capacity costs, avoiding operations costs, avoiding costs for transmission system improvements, and generating income from power sales.
According to the same UN study referenced above, there are also costs associated with expanding the transmission system such as the cost of fuel used to generate exported electricity, the cost of power plants used to generate exported electricity, the cost of interconnection infrastructure, the cost of operation of interconnection infrastructure, the cost of power system upgrades and the cost of power purchases.
Finally, in addition to the above direct benefits and costs, there are other indirect economic benefits for both the importing and exporting countries:
- Stimulation of local economies from the construction and operation of transmission and generation infrastructure;
- Stimulation of local economies in importing nations through improved power supply;
- Economic benefits resulting from increased competition in electricity generation.
According to Regional Electricity Cooperation and Integration (RECI) [3], grid interconnections may increase total electricity supply costs, especially in developing countries. However, total electricity supply costs could be well below electricity supply costs of a system with no additional investments in infrastructure projects like transmission systems thanks to the social and economic benefits mentioned above.
Routing transmission lines is much more complex than routing other public infrastructures [4]. In general, completing a transmission line project, depending on its scale, takes a couple of years if everything goes smoothly. However, it could take several years or may not even be completed mainly due to its multi-stakeholder nature. There are many stakeholders that need to be consulted when choosing the most suitable route as transmission lines bring with them not only electricity access but also other economic opportunities such as roads and jobs at the immediate stage.
Most real-life decision-making problems have several conflicting criteria and objectives to be considered simultaneously [5]. One of the methods that has the potential to improve real-life decision making with many conflicting criteria is called the Multi-Criteria Decision Analysis (MCDA). It can be defined as the identification of the optimal solution across a variety of conflicting criteria (MCDA) [6]. MCDA methods are often used jointly with the least-cost pathway (LCP) method to determine the least-cost decision constrained by many constraints.
Electricity transmission projects are large infrastructure projects that are not only challenging to build but also involve many stakeholders with varying interests that have to finally approve the project. Therefore, decision making related to electricity grid extension requires consideration of dimensions other than techno-economics. Bagli et al. (2011) [7] present a transmission line routing method that considers parameters beyond the cost of the infrastructure. These aspects are aspects of human health, landscape and the ecosystem. The most relevant aspect of this method to our paper is the human health aspect. Another important study by Zipft et al. 2019 [8] proposes a multi-dimension decision-making framework that takes into account the following four dimensions—economic, infrastructure, environmental, and acceptance. Again, the most relevant of these four dimensions to our paper is the acceptance dimension. This dimension includes the idea of “not in my back door”. In other words, people most often do not want such projects to pass through their land or in close proximity to their household. Such opposition sometimes creates a huge barrier to such large infrastructure projects.
While the above studies both consider dimensions other than techno-economics, neither of them discusses the importance of the macro-level political dimension and neither of them includes it in their decision-making analysis. In this paper, we address this shortcoming and propose a decision-making framework that includes dimensions such as political consensus, national unity considerations, and dimensions of similar importance in addition to the techno-economic and environmental dimensions.
The authors first describe in Section 2 why the TUTAP project implementation was conflicted and delayed at the beginning stage of its implementation and what can be done differently to avoid similar inefficiencies in future projects. The authors first briefly analyze the root causes of the conflicts and delay in the project. In this section, the authors explain the planning process of the 500 kV transmission line project between Turkmenistan and Afghanistan and describe the rationale behind the initially selected route. They also describe how the conflicts initiated and gradually escalated during the very first stage of the project implementation and how the conflicts that emerged were handled. Next, in Section 3, the authors present a framework that improves transmission line routing decision-making and the institutional setup required for such decision making. Additionally, we draw insights from the practice of project management and propose an improved framework for a multi-criteria decision-making method focused on large infrastructure projects such as transmission lines. Because our study is based on empirical evidence and only includes a case study from Afghanistan, our paper does not propose exactly how to incorporate such a conceptual dimension into more quantitative methods such as the least-cost pathway (LCP) method. Finally, in Section 4, a conclusion and policy recommendations for the stakeholders of power projects are presented.
2. Methodology
This research was undertaken to investigate the case of a conflicting high-voltage power transmission line project in a low-income developing country, and to utilize lessons learned to introduce an improved framework and institutional setup for transmission line project routing decisions. The project data from its inception until the project start stage lays the basis for introducing the study context and then justifying the solution. The presented literature on decision-making criteria and methods helped the authors to propose a novel framework for real-life decision making for mega power projects.
First, the authors provide a background on transmission lines routing decision criteria in the existing literature. Next, the project background and the underlying causes of failure are presented. Later, a new framework for transmission line routing decisions is proposed. Finally, some policy and institutional recommendations are provided for the stakeholders of transmission line projects.
Figure 1 provides a visual representation of the study methodology:
Figure 1.
Method of Research.
3. The Root Cause—Only Focusing on the Techno-Economics
We identify the casual and contributing factors affecting the delay in the implementation of our case study project by establishing a narrative for the activities that have contributed to the delay of the project. We describe the motivation for the project in the first place. Next, we describe what went wrong when choosing the best route and finally we discuss the consequences of these missteps.
3.1. The Motivation for a High Voltage Transmission of Electricity to Afghanistan
The concept of importing power from Turkmenistan through a 500 kV transmission line was first discussed in detail in Afghanistan’s Power Sector Master Plan published on 30 April 2013 by Fichtner, the German consultant assigned to perform this task by the donor, the Asian Development Bank (ADB). This 500 kV transmission line was initially planned to transmit electricity from Turkmenistan (AtaMura Substation) to Afghanistan (Arghande Substation) and Pakistan in different phases. The first phase included construction of a 500 kV transmission line from Aqina to Sheberghan, construction of a 220 kV line from Sheberghan to Mazar-e-Sharif, and construction of a 500 kV line from Dashte Alwan to Arghande through Salang Pass. The second phase included construction of a 500 kV line from Sheberghan to Dashte Alwan and a 220 kV line from Sheberghan to Andkhoy.
The planning and implementation of this project started on 26 May 2015, when an agreement was signed between Afghanistan and Turkmenistan for ten years. Based on this agreement, 300 MW electric power would be exported to Afghanistan, which would later be increased to 500 MW, with the possibility of further extension [9] (see Figure 2).
Figure 2.
Planned Transmission lines development stages 2020 and 2025. Source: [10].
Although this transmission line project could not deliver the concept of TUTAP-500 kV project alone, it was considered the first leg of an ambitious TUTAP project. Although there has not been any solid plan ever to use this transmission line to transmit electricity to Pakistan, Fichtner clearly pointed out in the Power Sector Master Plan (PSMP) and also in the Bamyan-Salang Routes comparison report that the 500 kV transmission line could be used to deliver Turkmenistan’s power to neighboring countries in future [11,12]. To realize the TUTAP concept, in Feb 2018, a framework agreement was signed between Turkmenistan, Afghanistan, and Pakistan (TAP) proposing power interconnection projects to support long-term electricity trade and security [13].
Afghanistan cannot currently meet its overall demand, especially its winter electricity demand, domestically. Thus, the best way to temporarily increase access to electricity and meet its winter demand is to import power from its neighboring countries such as Turkmenistan, Uzbekistan, Iran, and Tajikistan. For this, it needs electricity generated by thermal power plants using natural gas or coal to supply electricity independent of season or, in other words, power generation should not depend on the amount of water flow in the rivers or intermittent solar and wind. Out of all of Afghanistan’s neighboring countries, Turkmenistan is a leader in thermal power generation. Turkmenistan generated 100% of its electricity from natural gas and thus made it an excellent option to import electricity from [14].
The main reason a 500 kV line was proposed for the import of power from Turkmenistan was the growth in demand for electricity in Afghanistan, especially when main cities like Kandahar and Paktia are connected to the power lines of Kabul. A 500 kV line with a single circuit can transit up to 1000 MW of electricity. (The proposed 500 kV transmission line was a double-circuit tower configuration, strung with only one circuit. There was the possibility to extend another circuit of double the carrying capacity without installing new towers). Another main reason was the possibility of connecting future thermal power plants in Bamyan using coal from the famous coal mines of Ashposhta and Dare-Sof. The plan was to import around 1000 MW of electricity from Turkmenistan and for this amount of electricity a 220 kV transmission line is not enough. In the meantime, it is estimated that around 1200 MW of power could be generated from coal resources that could meet around 15% of the overall Afghan electricity demand by 2032 (more detailed feasibility studies are needed) [15]. Thus, a 500 kV electricity transmission line was needed to both import power from Turkmenistan and use Afghanistan’s thermal power plants. The export of electricity from Turkmenistan and possibly any surplus power in the future from Afghanistan to Pakistan could also justify the construction of a 500 kV double-circuit transmission line.
3.2. What Went Wrong When Choosing the Best Route?
The main issue was whether to select Bayan or Salang as the route for the line from Dashte Alwan (Pul e Khumri) substation to Arghande (Kabul) substation. As per common practice, the main objective of transmission line routing is to optimize the technical and economic aspects of projects with the least disturbance to the environment and people [16,17]. The first routing study was performed by Fichtner when preparing the PSMP, and Fichtner concluded that Bamyan was a better option than Salang Pass, even though it was longer in terms of distance and would need more investment. Salang Pass was not selected because of its steep mountainside slopes, increased tower strength and heights, stronger/costly tower foundations, severe climate conditions, and ununiform topography and elevation.
Fichtner advocated the Bamyan route for many reasons. The most important reason for routing this 500 kV transmission line through Bamyan, according to Fichtner, was for Afghanistan to “achieve eventual energy self-sufficiency” in terms of meeting its electricity demand in winter through its thermal power plants and become an industrial nation. Another reason why Salang was not advocated was the possibility of power line interruptions due to environmental or other issues. This could limit the ability of Afghanistan to gain income from transmission fees charged to neighboring countries if the line through Salang were disrupted [11,12].
The Ministry of Energy and Water (MEW) and Da Afghanistan Brishna Sherkat (DABS), the national power utility company, later tasked Fichtner to study the possibility of routing this line through Salang due to only budgetary constraints. Fichtner conducted a high-quality line routing feasibility study of Bamyan versus Salang and concluded that Salang Pass was slightly more feasible than the Bamyan route. However, it is important to note that they emphasized that feasibility in this context meant only “constructability and future operation and maintenance”. Salang pass (216 km) was found to be 80 km shorter than Bamyan (296 km). If routed through Salang, DABS and ADB would save an estimated USD 34 million (~USD 120.9 million for Salang compared to ~USD 155.4 million for Bamyan) in investment costs and ten months in construction time [11]. The below concerns were raised by Fichtner despite finding the Salang route more feasible than the Bamyan route:
- Due to higher probability of limited accessibility in wintertime, the Salang Pass route may be subject to increased risk of extended outages;
- The concentration of overhead transmission lines in a relatively narrow corridor of Salang Pass, without a backup line elsewhere, would represent an increased risk to the electricity supply to Kabul;
- In case of damage to both lines through Salang Pass, Kabul would be left without supply. Please note that the new 500 kV line should not be closer than 50 m to the existing 220 kV line (center line to center line);
- The CASA project (World Bank (WB), International Finance Corporation (IFC)) also proposes the Salang Pass route for the future 500 kV HVDC line. Adding a potential third line to the Salang Pass corridor in the future may be difficult, if not impossible.
It justified that the Bamyan route would provide a connection with future power plants along its corridor. These plants were foreseen for 2020-2022. If the Bamyan route is not selected, it may be required, at its full cost, at a future date. Fichtner also elaborated that the long-term economic analysis of routes was not included in their feasibility study.
Other main factors that made Salang Pass more feasible were better access to roads, fewer towers required, and lower length of lines in altitudes over 2500 m. On the other hand, factors that added value to the constructability through the Bamyan route were lower levels of helicopter usage for access, lower operational risks, better cabling, and lower contingencies.
A summary of feasibility (techno-economic) scoring of both routes is summarized in Table 1.
Table 1.
Transmission Line Routing Summary of the Feasibility Report. Source: [11].
The overall feasibility score of both routes is only one point different. It means that both routes are almost equally feasible from a technical perspective. It means that there should be some other factors to be included to base the decision on. One of the main factors that needed to be included was the interconnection of a 1200 MW coal power plant envisioned in PSMP into the TUTAP transmission line. However, due to a lack of reliable feasibility studies on coal power plants, it was removed from the decision-making factors.
3.3. What Were the Consequences of the Routing Decisions?
When the cabinet approved the rerouting plan in Apr 2016, Afghanistan’s Ethnic Hazara community protested about it and described it as a discriminatory measure [18]. Thousands of demonstrators from this ethnic group, in a peaceful protest, accused the government of depriving them of a multi-million-dollar power transmission line project and asked to switch to the earlier routing version of the project. It triggered the formation of a broad political and social protest movement, known as the Junbish-e-Roshnayi (Enlightening Movement (EM)) [19]. The government rejected their claim of discrimination saying it was a decision totally based on technical and economic facts made during the previous administration [20]. The government argued that if they switched to the initial route, it would delay the project for approximately three years and be costly. However, the government created a national commission of 12 members on 19 May 2016 to review all the documents and provide a final decision on this issue. The commission concluded its findings on 24 May 2016 as in [21]:
- As it has been over 2.5 years since the decision on the rerouting, to avoid any ethnic conflict, and for the sake of national interest, it is suggested that the rerouting decision should be accepted, and the procurement documents should be processed by the cabinet.
- A 220 kV double circuit able to transmit 300 MW power to Bamyan and the country’s central provinces should be planned and implemented.
- The distribution network of Bamyan province for 20,000 customers should be planned and completed in 2 years.
- If the coal power plant is to be built, another 500 kV transmission line must be constructed to deliver this power to the national grid.
- The Ministry of Finance is responsible for allocating required resources for the realization of these projects.
A presidential decree endorsed the decision of the commission on 25 May 2016. Finally, the project procurement process was delayed, resumed and the relevant authorities of the power sector were tasked with integrating the incentives promised to Bamyan province into the project documents.
Concerning transmission line routing and electrification, it is important to say that these two concepts are different. Let us take the example of the Bamyan electrification scenarios. Fichtner advocated that the Bamyan route was not mainly for the purpose of electrifying Bamyan. Fichtner knew very well that a 500 kV transmission line is not appropriate for electrifying Bamyan with such a small electricity demand. If it was not for the reasons mentioned above, and if the objective was only to meet Bamyan’s demand and not include the demand of the Hajigak iron mine and exploitation of coal mines in the future, other alternatives exist such as local generation through mini grids (e.g., renewable energy options) or a 220 or 110 kV line from Parwan Province. In a meeting held on 13 and 14 February 2013 in Stuttgart, Germany, although Fichtner clearly recommended the Bamyan route to extend the 500 kV transmission line, DABS and MEW representatives insisted on rerouting it through Salang Pass, in order to sooner fulfill Kabul city’s electricity demand. Although this seems to be a justifiable reason to reroute, they forcefully rejected all other key factors necessary for decision making. This does not imply any discriminatory act, but looking at the weight of the reasoning, one can say that discrimination could have played its role.
Finally, the decision of the commission was accepted by some leaders of the EM, but some disagreed and continued their gatherings and demonstrations. Two months after the presidential decree was issued (23 July 2016), a huge demonstration was organized on the city’s west side. However, it turned into a national tragedy when three suicide bombers claiming to be Islamic State of Iraq and Syria (ISIS) members attacked protesters, leaving more than 80 dead and 230 wounded [22]. This tragedy slowly reduced the EM disagreement, and the project moved to the implementation stage.
Although the project went to the implementation stage, it left behind public dissatisfaction, suspicions of high-level discrimination against minorities, wide-spread corruption, and political division on a national level. It also created a negative image and revealed the incompetency of the power sector of Afghanistan to international societies and donor agencies involved in the energy sector.
4. The Solution
4.1. Looking beyond the Techno-Economics
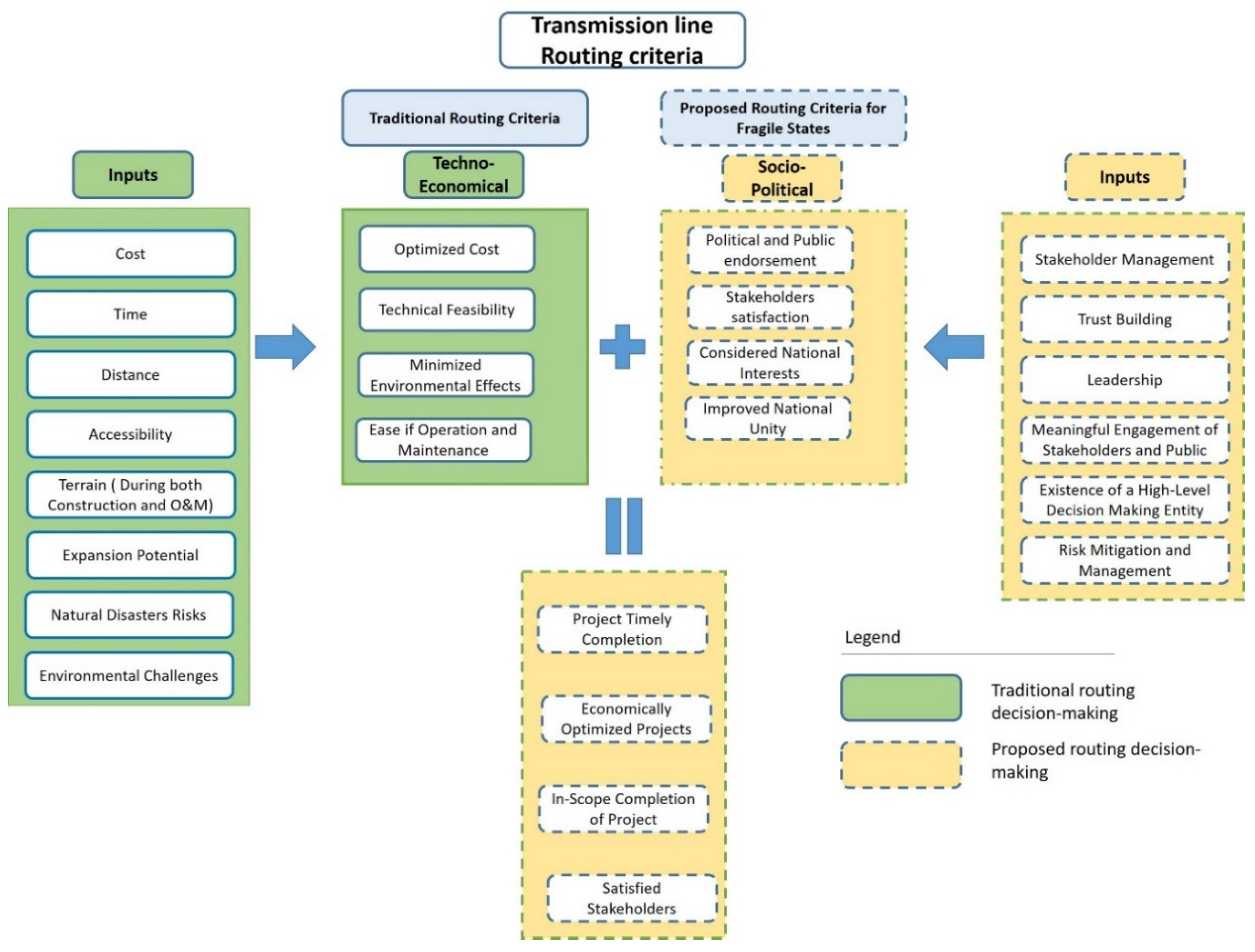
Here we propose an improved criteria framework for transmission routing decisions to avoid delays in the project and achieve desired outcomes, as shown in Figure 3.
Figure 3.
Proposed framework for better decision-making concerning transmission line routing.
In the previous sections, we clearly showed how focusing only on the techno-economics of such large infrastructure projects, especially in countries like Afghanistan, can have undesirable consequences. As opposed to the traditional routing process, our proposed process brings in key dimensions such as political and public endorsement, stakeholder satisfaction, national interests, and improvement of national unity when making decisions on which route to take. The realization of these four criteria will not only help fragile states benefit from the economic aspects of transmission line projects, but will also help them to manage many other national socio-political challenges they suffer from. Below, we provide simple definitions of the proposed criteria and link each criterion to the respective literature. Next, as a case study, we use these broad definitions to score each of the considered routes in Table 1 based on the proposed criteria.
- Political and public endorsement
Infrastructure investment decisions are not only technical but also political [23]. In fact, it is the political power and social values that determine the fate of infrastructure projects such as transmission lines. In a sense, techno-economics is only a means of getting the job done. It can be said that a project with a strong political backing that is also wrapped up in social values has a higher chance of getting funded and built than a project that is only techno-economically feasible.
In this paper, drawing on the above discussion, we speculate that there is a strong association between successful implementation of large infrastructure projects and the political and public endorsement they receive during the initial phases of project development.
The question is why it is so important for infrastructure investment decisions to be politically and publicly endorsed. The answer to this question may lie in the long-term nature of infrastructure projects and how they shape political perception of the ruling political group by which the project is implemented. There is evidence showing that infrastructure projects increase political power. For example, Akbulut-Yuksel et al. (2020) [24] show that the success of an expressway expansion project in Turkey signaled competence and stability and that the ruling political party may have gained electoral benefits in some provinces due to the implementation of such a project.
Thus, political and public endorsement of national power projects in fragile states would help to build the broken and weakened trust between the government and the public. It will also encourage opposition political parties to be positively engaged in the projects where national interests are embedded. It will further help project owners to reduce the project costs, risks, and reach timely completion.
- 2.
- Stakeholder satisfaction
Large infrastructure projects involve many stakeholders, the number of which increases when the project is funded by donor agencies in developing countries.
It is widely accepted in project management that stakeholder management is key to the successful completion of a project. It is one of the key project constraints according to the Project Management Book of Knowledge (PMBoK) [25]. By engaging stakeholders in decision-making processes, personnel, political, ethnic, and racial interests and biases will be replaced by national interests. Managing the expectations and concerns of each involved party in projects requires careful planning during the project’s inception. It is very likely that stakeholders will disagree, create public opposition and negatively impact project development by adding time and costs, and may even lead to the cancellation of projects [26]. This risk of delays, cancellation, and complications of the energy projects in fragile and conflict states is high. Therefore, the traditional method of dealing with and managing transmission line projects might be ineffective for these states.
At first glance, such considerations seem to complicate the decision-making process and even jeopardize the realization of the project. However, if managed effectively, such considerations strengthen the foundation of the decisions and will very likely lead to the successful completion of the project.
Stakeholder management becomes more important when the project has multiple objectives. This multi-objective multi-stakeholder nature of the project thus requires a clear approach to balance the reactions of the stakeholders to the potential benefits and harms of the project. This leads to the concept of multi-stakeholder consensus building and its important role in the successful completion of the project [27].
- 3.
- Considered national interests
Large infrastructure projects must contribute to the realization of national economic and social priorities. As not every single project will receive funding, those with the highest contribution must be prioritized. For example, which project creates the most jobs or which project better addresses regional poverty. Although the concept of national interest and how it can govern the implementation of large infrastructure projects is complex, Khoirunnisa and Kurniawan (2020) [28] outline several criteria for national interest considerations in projects under a public–private partnership. Thus, projects approved based on national interest will hardly be opposed or protested.
- 4.
- Improved national unity
There is a large body of knowledge that shows the link between infrastructure investment, economic development and national unity. National unity can be defined in many ways. However, the concept of national unity can simply mean the reduction of inequality and the integration of different regions of a country. Various researchers have shown that creation of wealth and economic development lead to the betterment of living standards and can bring the nation together. As infrastructure projects can lead to economic development, their implementation can eradicate social inequalities. For example, better resources management, not totally different from making investments in infrastructure projects like transmission lines, is shown to have the potential to lead to sustainable national economic development and national unity in Nigeria [29]. Another study by Yu Qin (2016) [30] shows that infrastructure investments bring prosperity to a country, reduce poverty and lead to regional integration. Thus, projects with a higher potential to bring a nation together should be prioritized.
In Table 2, we expand the feasibility assessment methodology of Table 1 by scoring the two proposed routes based on the proposed criteria for fragile states and show how the outcomes of such an assessment change once the new criteria are taken into consideration.
Table 2.
Feasibility assessment of two routes for the electricity transmission based on the pro-posed routing criteria for fragile states.
By including the socio-political decision-making criteria in the overall scoring process, the overall feasibility of the Bamyan route becomes more feasible and attractive.
4.2. Institutional Setup for Decisions Related to Power Project, Existing and Proposed
The inception and initial planning of the TUTAP project was presented by the German consultant, Fichtner, in PSMP. Fichtner developed the PSMP in consultation with MEW and DABS representatives with ADB funding. ADB and Fichtner were engaged because the Afghan government power sector did not have the required financial and technical resources to plan and implement projects of this size [12]. Although ADB provided funding, and Fichtner developed the PSMP and planned the TUTAP, they failed to build the capacity of MEW and DABS, so they were able to reform the power sector of Afghanistan and introduce an updated institutional set up in order to smoothly implement and manage the master plan. The capacity to build up the power sector of Afghanistan and the smooth implementation of PSMP was something clearly proposed and insisted on by Fichtner in PSMP itself. Fichtner and ADB knew that the power sector of Afghanistan would not be able to build the capacity of its staff on its own. Still, they did not provide a clear plan or guidelines for this important task.
The institutions involved in the decision-making processes at the time TUTAP was being incepted and planned were purely technical. Although there were some individuals from the economic, social and environmental sectors among Fichtner’s consultants, no representation of government entities were present. Most of the consultants hired by Fichtner to develop PSMP were international short-term individual consultant with only few national ones. MEW and DABS’s few technical level employees were among the team that decided on the contents of PSMP including the TUTAP project.
On another note, there was a cross-sectoral committee called the Inter-Ministerial Commission for Energy (ICE), established in 2006 to provide a platform for the coordination of energy sector activities in Afghanistan, but they were never engaged in the PSMP development process. The ICE was led by the ministry of economy with MEW, the Ministry of finance (MoF), the Ministry of Foreign Affairs (MoFA), and some donors from the energy sector of Afghanistan (United States Agency for International Development (USAID), WB, ADB, German Development Agency (GIZ)) as key members [9]. After February 2017, the ICE had no official meetings and no longer existed [31]. The 2012 institutional setup of the energy sector of Afghanistan is illustrated in Figure 4.
Figure 4.
Afghanistan Energy Sector Institutional setup in 2012 [32].
Since 2012, MEW and DABS have been mainly responsible for deciding on all functions of the energy sector of the country. The engagement and input of other sectors has been weak. Additionally, these entities were also involved in the implementation of the projects. This means that there was a clear conflict of interests in the project-implementation chain of the power sector projects. For example, MEW and DABS used to implement the projects in addition to planning and designing them. Moreover, there are many examples and instances in which MEW and DABS refused to take responsibility for the failures of a project because the authorities and responsibilities of these two entities were overlapping.
To ensure the proposed transmission line routing where socio-political and techno-economic criteria are both considered, the authors propose an institutional setup that is illustrated in Figure 5.
Figure 5.
Proposed institutional setup for power projects decision making. Source: Concept borrowed from [33].
In the proposed institutional setup, a national authority is proposed to manage the legislation, policy making, and planning functions of the energy sector of the country. This authority will solely have the function of coordinating all the key stakeholders of the sector from both techno-economic and socio-political entities. The stakeholders’ management and satisfaction at this stage will mitigate a number of risks associated with energy and power projects. With this setup, the scope, budget and schedule of energy projects will not change significantly and will remain on track throughout the implementation stage. In addition to the budget and scope, timely completion of big infrastructure projects is highly important. This is not only because of the complex nature of transmission line projects themselves, but because these projects are interlinked with other projects such as roads, water, and telecommunication. This setup also leaves out the implementation function of projects to avoid any potential conflicts of interest. In this set up, the government or the national authorities are no longer responsible for the implementation of the project or project quality assurance. There should be separate entities for project implementation and quality assurance. Such a setup will ensure transparency, accountability, and avoid conflicts of interest, which is needed in poor and low-income developing countries.
5. Conclusions and Policy Implications
Deciding on big infrastructure projects such as roads, power, water, telecommunication, and other ones requires broad and multi-dimensional studies and analysis. In addition to the technical aspects and cost, the social, environmental, long-term economic impacts, and political dimensions need to be similarly considered.
The likelihood of on-time completion of national projects is increased if each involved stakeholder finds that the project adequately addresses their interest. Policymakers and national power utility companies should engage early with stakeholders and respond to their concerns in a meaningful way. This will largely mitigate the formation and impact of some organized forms of opposition towards power projects. A proactive approach to public and stakeholder engagement in the early stages of transmission line routing would avoid the formation of opposition and avoid waste of any time and cost resources. This up-front investment would result in multiplied payback during the implementation and operation of the projects for all stakeholders.
It is important to note that although the inclusion of the proposed criteria for fragile states improves decision making and the likelihood of project success, stakeholders must be aware of the inherent subjectivity of the MCDA method itself and that the manipulation of criteria and weights can privilege certain choices over others. For example, it can be the case that some politicians underestimate the role of economic and environmental dimensions of such projects and only focus on voter satisfaction from a certain region. In this case, the project sustainability is sacrificed for the attainment of political power.
Afghanistan has inherited most of the features of conflict states such as insecurity, transitional terrorism, low-income level, severe corruption, injustice in treating ethnic and religious groups, ethnic and religious competition, human rights, and many more, as named in [34]. In general, transmission planning is a key issue and should not be overlooked, especially in developing countries, and risk analysis plays a key role [4]. There are many contextual realities that cannot be easily identified, unless there are specific studies or consultations are conducted during feasibility and planning stages of energy projects. The findings of these studies and consultations should be necessary while designing and implementing the project. It will warn the project owners to take necessary actions in certain stages of the project to avoid potential risks and save a significant amount of money and cost.
For the last few decades, Afghanistan, as a connecting land for Central Asia and South Asia, has been planning to play a key role in the transit of energy [35]. There is a massive potential for energy transit through this geographical territory. Central Asia and Iran, with its vast fossil and hydro energy potential, and South Asia and China as the world’s major energy consumers of the coming decades, justify investment in the national and regional energy infrastructure [36]. Regional countries are planning several regional energy projects. The Turkmenistan, Afghanistan, Pakistan, and India (TAPI) gas pipeline, the Central Asia South Asia (CASA-1000) DC high voltage 500 kV transmission line, the Turkmenistan–Afghanistan–Pakistan 500 kV Line (TAP-500), the Afghanistan–Tajikistan gas pipeline, and the Turkmenistan–Uzbekistan–Tajikistan–Afghanistan–Pakistan (TUTAP) 500 kV transmission lines are some major ones to name [37].
In the TUTAP project, the key issues resulting in the conflict were ethnic tensions and discrimination. It was the result of a four-decades-long civil war originated by rivalries between regional and global superpowers. Weak governance and security added to this cause and multiplied the sensitivity and effects of a minor social confrontation. That is why the public over-reacted and became unnecessarily involved in the matter.
From an institutional perspective, there should be an authority responsible for deciding on routing, siting, prioritizing, and the strategic planning of power projects. The body should represent different stakeholders of the power sector so that the interest and concerns of all parties are taken care of. In this case, the lack of such an authority for the power sector of Afghanistan, undefined procedures for implementation of power projects, and discoordination between stakeholders publicized this conflict to the national level and multiplied the issue’s sensitivity. This authority should engage representatives from the legislative branch of the government (parliament), national environmental agency, land authority, security institutions (intelligence, army and police), civil society, media, and local government. It is to be noted that the method of engaging these representatives should not complicate the decision-making process, but ensure that all involved parties and stakeholders are aware of and agree upon the concept and plans from the initial stage.
The authors would like to emphasize the importance of such projects on the long-term development of Afghanistan and in helping it become an energy-independent nation. Both routes would help increase access to electricity of the Afghan people, whether in Bamyan, Parwan, Paktiya, or Kandahar. Both routes would help Afghanistan gain income through transit fees if Pakistan buys power from Central Asian countries. However, when making decisions on issues such as these, they ought to be based on criteria that include traditional routing selection strategies and socio-political contexts and realities.
Author Contributions
N.R.S., A.M.E., M.S.S.D. and T.S. designed the study. N.R.S. and A.M.E. conducted the modeling work, post-processing, and created the figures. T.S. and M.S.S.D. supported the modeling work, post-processing, and creation of figures. M.S.S.D. and T.S. supported interpreting the results and deriving conclusions. N.R.S. and A.M.E. wrote the main part of the paper. M.S.S.D. and T.S. supported the writing. All authors have read and agreed to the published version of the manuscript.
Funding
This research received no external funding.
Conflicts of Interest
The authors declare no conflict of interest.
References
- Cao, K.-K.; Pregger, T.; Haas, J.; Lens, H. To Prevent or Promote Grid Expansion? Analyzing the Future Role of Power Transmission in the European Energy System. Front. Energy Res. 2021, 8, 371. [Google Scholar] [CrossRef]
- UNDESA. Multi Dimensional Issues in International Electric Power Grid Interconnections. East 2006, 15–49. Available online: https://www.google.com.sg/url?sa=t&rct=j&q=&esrc=s&source=web&cd=&cad=rja&uact=8&ved=2ahUKEwjB5v6wzY77AhWNBogKHYw3AIcQFnoECBEQAQ&url=https%3A%2F%2Fsustainabledevelopment.un.org%2Fcontent%2Fdocuments%2Finterconnections.pdf&usg=AOvVaw2wD8nqR4EAzbGUE8vEobkl (accessed on 28 September 2021).
- Department of Sustainable Development. Regional Electricity Cooperation and Integration in the Americas; Potential Environmental, Social and Economic Benefits; Department of Sustainable Development: HongKong, China, August 2007. [Google Scholar]
- Gill, R.S.; Jewell, W.T.; Grossardt, T.; Bailey, K.D. Electric Transmission Line Routing. The Free Library. Urban and Regional Information Systems Association (URISA). 2005. Available online: https://www.thefreelibrary.com/Electric+transmission+line+routing.-a0177734990 (accessed on 28 September 2021).
- Jahan, A.; Edwards, K.L.; Bahraminasab, M. Preface to the 2nd edition. Multi-Criteria Decision Analysis for Supporting the Selection of Engineering Materials in Product Design; Butterworth-Heinemann; Elsevier: Amsterdam, The Netherlands, 2016; ISBN 978-0-08-100536-1. [Google Scholar]
- Figueira, J.; Greco, S.; Ehrgott, M. Multiple Criteria Decision Analysis, State of the Art Surveys; Springer: New York, NY, USA, 2005; Volume 78. [Google Scholar] [CrossRef]
- Bagli, S.; Geneletti, D.; Orsi, F. Routeing of power lines through least-cost path analysis and multicriteria evaluation to minimise environmental impacts. Environ. Impact Assess. Rev. 2011, 31, 234–239. [Google Scholar] [CrossRef]
- Zipf, M.; Kumar, S.; Scharf, H.; Zöphel, C.; Dierstein, C.; Möst, D. Multi-Criteria High Voltage Power Line Routing—An Open Source GIS-Based Approach. ISPRS Int. J. Geo-Inf. 2019, 8, 316. [Google Scholar] [CrossRef]
- ICE. Interministerial Comission for Energy (ICE) Meeting Minutes; ICE: Kabul, Afghanistan, 2015. [Google Scholar]
- Neifer, R. Addendum to the Afghanistan Power Sector Master Plan; Fichtner: Stutgart, Germany, 2014. [Google Scholar]
- DABS. Line Routing Feasibility Report—Salang vs Bamyan; Fichtner: Stutgart, Germany, 2013. [Google Scholar]
- ADB. Power Sector Master Plan(PSMP); Islamic Republic of Afghanistan Ministry of Energy and Water; Fichtner: Stutgart, Germany, 2013. [Google Scholar]
- Power Interconnection Project to Strengthen Power Trade Between Afghanistan, Turkmenistan, Pakistan|Asian Development Bank. Available online: https://www.adb.org/news/power-interconnection-project-strengthen-power-trade-between-afghanistan-turkmenistan-pakistan (accessed on 1 June 2021).
- IEA. World Energy Balance. 2019. Available online: www.iea.org/t&c/ (accessed on 1 March 2020).
- Afghanistan National Development Strategy (ANDS). Energy Sector Strategy; Afghanistan National Development Strategy (ANDS): Kabul, Afghanistan, 2008. [Google Scholar]
- Fernandez-Jimenez, L.A.; Mendoza-Villena, M.; Garcia-Garrido, E.; Lara-Santillan, P.M.; Zorzano-Santamaria, P.J.; Zorzano-Alba, E.; Falces, A. High voltage overhead power line routing under an objective observability criterion. Energies 2017, 10, 1576. [Google Scholar] [CrossRef]
- Kishore, T.S.; Singal, S.K. Optimal economic planning of power transmission lines: A review. Renew. Sustain. Energy Rev. 2014, 39, 949–974. [Google Scholar] [CrossRef]
- Turkmenistan’s Plan B: Electricity Exports|Eurasianet. Available online: https://eurasianet.org/turkmenistans-plan-b-electricity-exports (accessed on 1 June 2021).
- The “TUTAP” Transmission Line Could Fracture Afghanistan yet Further—Prospect Magazine. Available online: https://www.prospectmagazine.co.uk/world/tutap-transmission-line-afghanistan (accessed on 1 June 2021).
- Thousands of Afghan Hazaras Join Power Line Protest in Kabul|Reuters. Available online: https://www.reuters.com/article/us-afghanistan-protests-idUSKCN0Y70BW (accessed on 1 June 2021).
- GoIRA. Report of the Commission Evaluating the Re-Routing Decision of the 500KV Transmission Line From Pul-e-Khumri to Arghandi Substation; GoIRA: Kabul, Afghanistan, 2016. [Google Scholar]
- Kabul Explosion: IS “Claims Attack on Hazara Protest”—BBC News. Available online: https://www.bbc.com/news/world-asia-36874570 (accessed on 1 June 2021).
- DeGood, K. Infrastructure Investment Decisions Are Political, Not Technical—Center for American Progress. 2010. Available online: https://www.americanprogress.org/article/infrastructure-investment-decisions-political-not-technical/ (accessed on 22 October 2022).
- Mevlude, A.-Y.; Dozie, O.; Belgi, T. Expressway to Power: Infrastructure Projects and Political Support. 2020. Available online: https://www.iza.org/publications/dp/13795/expressway-to-power-infrastructure-projects-and-political-support (accessed on 15 October 2022).
- Project Management Institute. A Guide to the Project Management Body of Knowledge (PMBOK Guide), 6th ed.; Project Management Institute: Newtown Square, PA, USA, 2017. [Google Scholar]
- Eto, J.H. Planning Electric Transmission Lines: A Review of Recent Transmission Projects; Lawrence Berkeley National Laboratory: Berkeley, CA, USA, 2016. [Google Scholar] [CrossRef]
- Norio, T.; Yukihiro, M.; Loucks, D.P. Stakeholder Consensus Building in Multiobjective Environments. J. Water Resour. Plan. Manag. 2010, 137, 293–303. [Google Scholar] [CrossRef]
- Khoirunnisa; Kurniawan, F. National Interest as a Basis of the Government Cooperation with Private Companies in Providing the Palapa Ring Infrastructure. PalArch’s J. Archaeol. Egypt/Egyptol. 2020, 17, 2025–2033. Available online: https://archives.palarch.nl/index.php/jae/article/view/971 (accessed on 15 October 2022).
- Akanbi, O.M.; Omachoko, A. Resource Management as a Panacea for Sustainable National Economic Development and National Unity. Int. J. Sci. Technol. Res. 2017, 6. Available online: https://www.researchgate.net/profile/Oluwajuwon-Mayomi-Akanbi/publication/321300171_Resource_Management_as_a_Panacea_for_Sustainable_National_Economic_Development_and_National_Unity/links/5a1a6b020f7e9be37f9a736d/Resource-Management-as-a-Panacea-for-Sustainable-National-Economic-Development-and-National-Unity.pdf (accessed on 15 October 2022).
- Qin, Y. China’s Transport Infrastructure Investment: Past, Present, and Future. Asian Econ. Policy Rev. 2016, 11, 199–217. [Google Scholar] [CrossRef]
- MoE ICE Meeting Minutes—ICEAfghanistan. Ministry of Economy of the Islamic Republics of Afghanistan. Available online: https://sites.google.com/site/iceafghanistan/home/ice-meeting-minutes (accessed on 16 September 2021).
- ICE. Quarterly Energy Sector Status Summary Report ICE—Bing. Kabul. 2014. Available online: https://www.bing.com/search?q=Quarterly+Energy+Sector+Status+Summary+Report+ICE&qs=n&form=QBRE&sp=-1&pq=quarterly+energy+sector+status+summary+report+ice&sc=0-49&sk=&cvid=0EB1C7E2C9324238B0CA19E9272F2DA6 (accessed on 10 January 2020).
- Sabory, N.R.; Senjyu, T.; Danish, M.S.; Ahmadi, M.; Zaheb, H.; Halim, M. A Framework for Integration of Smart and Sustainable Energy Systems in Urban Planning Processes of Low-Income Developing Countries: Afghanistan Case. Sustainability 2021, 13, 8428. [Google Scholar] [CrossRef]
- Bazilian, M.; Chattopadhyay, D. Considering Power System Planning in Fragile and Conflict States; University of Cambridge, Energy Policy Research Group: Cambridge, UK, 2015. [Google Scholar]
- Saleem, A.H. Central and South Asian Energy Projects: Prospects and Challenges for Pakistan. Strateg. Stud. 2018, 38, 57–71. Available online: https://www.jstor.org/stable/10.2307/48539384 (accessed on 11 July 2020). [CrossRef]
- EIA-1. International Energy Outlook 2019 with Projections to 2050; Washington, DC, USA, 20585; September 2019. Available online: www.eia.gov/ieo (accessed on 12 January 2021).
- RECCA. From Negotiation to Investment, Construction, & Trade: A New Decade of Progress. Kabul. 2016. Available online: www.recca.af (accessed on 17 July 2020).
Publisher’s Note: MDPI stays neutral with regard to jurisdictional claims in published maps and institutional affiliations. |
© 2022 by the authors. Licensee MDPI, Basel, Switzerland. This article is an open access article distributed under the terms and conditions of the Creative Commons Attribution (CC BY) license (https://creativecommons.org/licenses/by/4.0/).




