Validating ‘GIS-UBEM’—A Residential Open Data-Driven Urban Building Energy Model
Abstract
1. Introduction
- The development of a workflow for validating urban sector models using UBEM tools (for urban-scale simulation) in conjunction with reference and accredited BEM tools (for single-building simulations) to construct models of individual buildings.
- The incorporation of variability in building age and typology, as well as in the climates considered in the nine referencemodels, enables us to extend the reliability of validation to other regions or scales.
- The selection of sample buildings and reference weather files for simulation with the reference BEM tools enhances the reliability of the process from single-building assessments to encompass the entire regional housing stock with a known level of confidence and accuracy.
- The entire process is built upon open datasets and utilizes open processes and tools, facilitating replication in any other location.
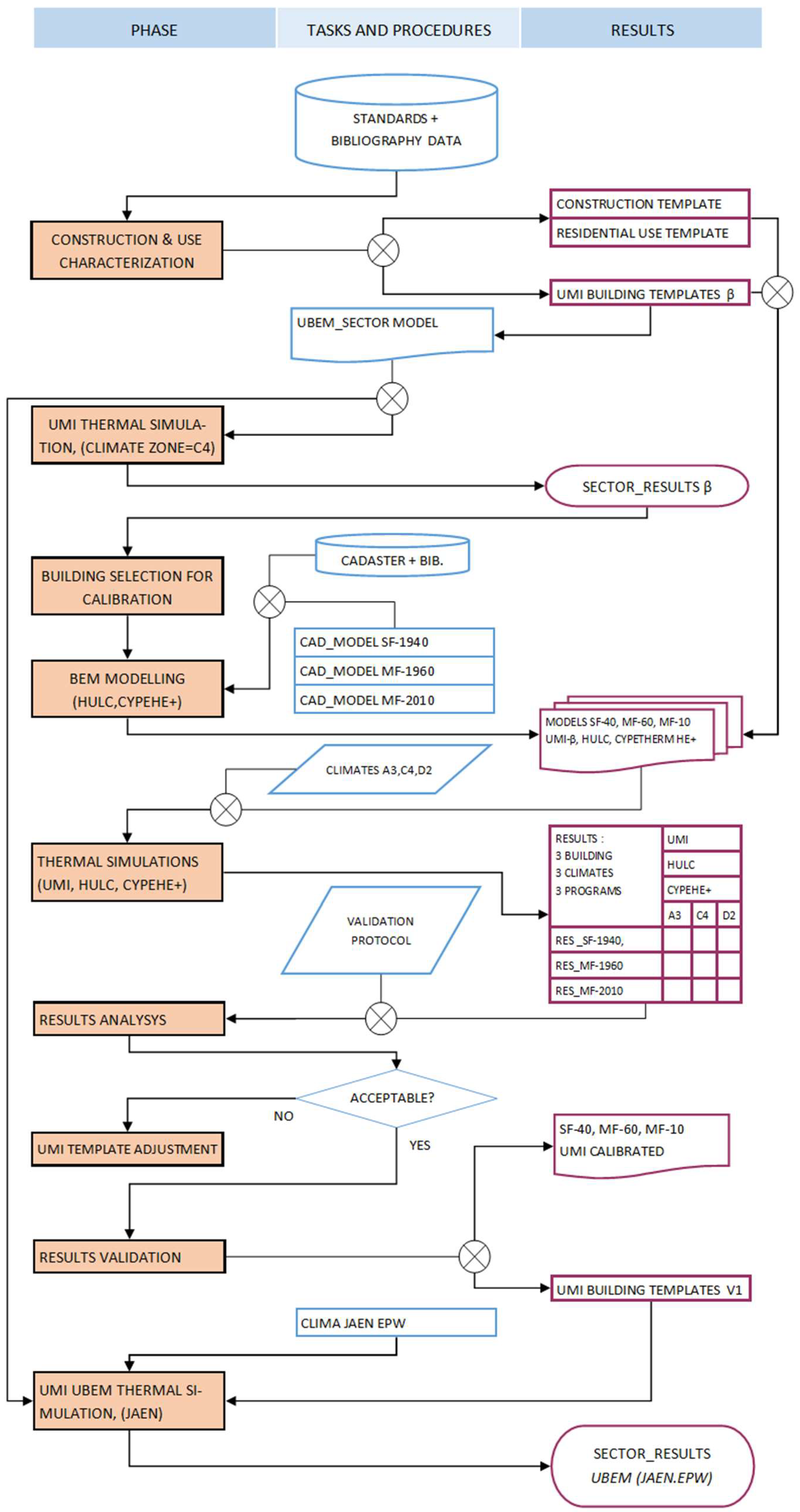
2. Materials and Methods
2.1. Case Study
2.2. Model Characterization of District UBEM Based on Open Data
2.3. Energy Modeling
2.3.1. UBEM Energy Modeling
2.3.2. HULC and CYPETHERM Modeling
- Heating and cooling demands: ±15% bands.
- Total final energy consumption (Heating, Cooling, DHW): ±12.5% bands.
2.3.3. Energy Simulation of the Validated Model
2.3.4. Limitations
3. Results and Discussion
- Total annual heating demand: 31.7 GWh = 31,744,275 kWh; (20 kWh/m2).
- Total annual cooling demand: 17.5 GWh = 17,481,886 kWh; (11 kWh/m2).
4. Conclusions
Author Contributions
Funding
Institutional Review Board Statement
Informed Consent Statement
Data Availability Statement
Acknowledgments
Conflicts of Interest
Appendix A
| Template | Façade | Ground Floor | Partition Floor | Structure | Party Wall | 
|---|---|---|---|---|---|
| SF-1940 | 36 cm SB | Slab | Timber joist floor slab | Load-bearing walls | 12 cm SB | 
| SF-1960 | 24 cm SB | Slab | One-way RC slab | Load-bearing walls | 12 cm PB | 
| SF-1980 | Cavity wall | Slab | One-way RC slab | RC beams and columns | 12 cm PB | 
| SF-1995 | Cavity wall + 3 cm TI | Slab | One-way RC slab | RC beams and columns | 12 cm PB | 
| SF-2010 | Cavity wall + 5 cm TI | Cavity floor | One-way RC slab + | RC beams and columns | 12 cm PB +TI | 
| SF-2020 | Cavity wall + 7 cm TI | Cavity floor + TI | One-way concrete slab | RC beams and columns | 12 cm PB +TI | 
| MF-1940 | 36 cm SB wall | Slab | Timber joist floor slab | Load-bearing walls | 12 cm SB | 
| MF-1960 | 24 cm SB wall | Slab | Unidirectional HA slab | RC beams and columns | 12 cm PB | 
| MF-1980 | Cavity wall | Slab | Unidirectional HA slab | RC beams and columns | 12 cm PB | 
| MF-1995 | Cavity wall + 3 cm TI | Sanitary slab | Unidirectional HA slab | RC beams and columns | 12 cm PB | 
| MF-2010 | Cavity wall + 5 cm TI | Sanitary slab | RC waffle slab | RC columns and slabs | 12 cm PB +TI | 
| MF-2020 | Cavity wall + 7 cm TI | Cavity floor + TI | RC waffle slab +TI | RC columns and slabs | 12 cm PB +TI | 
| Template | Roof | Window | Partitions | WWR % | |
| SF-1940 | Pitched wooden roof | Wood+Single g. | 10 cm HB | 15 | |
| SF-1960 | Flat RC one-way slab | Steel +Single g. | 10 cm HB | 15 | |
| SF-1980 | Flat RC one-way slab | Steel +Single g. | 10 cm HB | 20 | |
| SF-1995 | Flat RC one-way slab + 3 cm TI | Alu. +Single g. | 10 cm HB | 20 | |
| SF-2010 | Flat RC one-way slab + 5 cm TI | Alu. +Double g. | 10 cm HB | 20 | |
| SF-2020 | Flat RC one-way slab + 8 cm TI | Alu. TB+ Double low-e g. | 10 cm HB | 20 | |
| MF-1940 | Pitched wooden roof | Wood+Single g. | 10 cm HB | 15 | |
| MF-1960 | Flat RC one-way slab | Wood+Single g. | 10 cm HB | 15 | |
| MF-1980 | Flat RC one-way slab | Steel +Single g. | 10 cm HB | 20 | |
| MF-1995 | HA unidirectional roof AT 3 | Single metal V | 10 cm HB | 20 | |
| MF-2010 | Flat RC one-way slab + 5 cm TI | Alu. +Single g. | 10 cm HB | 20 | |
| MF-2020 | Flat RC one-way slab + 8 cm TI | Alu. TB+ Double low-e g. | 10 cm GYDW | 20 | |
| Template | Hot Water (DHW) | Ventilation | Heating | Cooling | 
|---|---|---|---|---|
| SF-1940 | Electric heater | Natural | Electric radiator | None | 
| SF-1960 | Gas boiler | Natural | Electric radiator | Split A/C EER 1.8 | 
| SF-1980 | Gas boiler | Natural | Individual gas boiler | Split A/C EER 1.8 | 
| SF-1995 | Gas boiler | Natural | Individual gas boiler | Split A/C EER 1.8 | 
| SF-2010 | Gas boiler | Natural | Individual gas boiler | Split A/C EER 2.5 | 
| SF-2020 | Gas boiler + solar Thermal | Mechanical | Split A/C COP 2.7 | Split A/C EER 2.5 | 
| MF-1940 | Gas boiler | Natural | Electric radiator | Split A/C EER 1.8 | 
| MF-1960 | Gas boiler | Natural | Collective gas boiler | Split A/C EER 1.8 | 
| MF-1980 | Gas boiler | Natural | Collective gas boiler | Split A/C EER 1.8 | 
| MF-1995 | Gas boiler | Natural | Collective gas boiler | Split A/C EER 1.8 | 
| MF-2010 | Gas boiler | Natural | Individual gas boiler | Split A/C EER 2.5 | 
| MF-2020 | Gas boiler + solar Thermal | Mechanical | Split A/C COP 2.7 | Split A/C EER 2.5 | 
Appendix B



References
- European Parliament. DIRECTIVE (EU) 2019/944 of the European Parliament and of the Council of 5 June 2019 on Common Rules for the Internal Market for Electricity and Amending Directive 2012/27; Eurolex-European Union: Brussels, Belgium, 2019; Available online: https://eur-lex.europa.eu/legal-content/EN/TXT/HTML/?uri=CELEX:32019L0944 (accessed on 26 October 2023).
- Swan, L.G.; Ugursal, V.I. Modeling of End-Use Energy Consumption in the Residential Sector: A Review of Modeling Techniques. Renew. Sustain. Energy Rev. 2009, 13, 1819–1835. [Google Scholar] [CrossRef]
- Hong, T.; Chen, Y.; Luo, X.; Luo, N.; Lee, S.H. Ten Questions on Urban Building Energy Modeling. Build Environ. 2020, 168, 106508. [Google Scholar] [CrossRef]
- Reinhart, C.F.; Cerezo-Davila, C. Urban Building Energy Modeling—A Review of a Nascent Field. Build Environ. 2016, 97, 196–202. [Google Scholar] [CrossRef]
- Dogan, T.; Reinhart, C. Shoeboxer: An Algorithm for Abstracted Rapid Multi-Zone Urban Building Energy Model Generation and Simulation. Energy Build. 2017, 140, 140–153. [Google Scholar] [CrossRef]
- Reinhart, C.F.; Dogan, T.; Jakubiec, A.; Rakha, T.; Sang, A. UMI—An Urban Simulation Environment for Building Energy Use, Daylighting and Walkability 2 3. In Proceedings of the 13th Conference of the International Building Performan Simulation Association, BS 2013, Cahamergy, France, 26–28 August 2013; pp. 476–483. [Google Scholar]
- Ang, Y.Q.; Berzolla, Z.M.; Letellier-Duchesne, S.; Jusiega, V.; Reinhart, C. UBEM.Io: A Web-Based Framework to Rapidly Generate Urban Building Energy Models for Carbon Reduction Technology Pathways. Sustain. Cities Soc. 2022, 77, 103534. [Google Scholar] [CrossRef]
- Salim, F.D.; Dong, B.; Ouf, M.; Wang, Q.; Pigliautile, I.; Kang, X.; Hong, T.; Wu, W.; Liu, Y.; Rumi, S.K.; et al. Modelling Urban-Scale Occupant Behaviour, Mobility, and Energy in Buildings: A Survey. Build Environ. 2020, 183, 106964. [Google Scholar] [CrossRef]
- Li, W.; Zhou, Y.; Cetin, K.; Eom, J.; Wang, Y.; Chen, G.; Zhang, X. Modeling Urban Building Energy Use: A Review of Modeling Approaches and Procedures. Energy 2017, 141, 2445–2457. [Google Scholar] [CrossRef]
- Wang, C.; Ferrando, M.; Causone, F.; Jin, X.; Zhou, X.; Shi, X. Data Acquisition for Urban Building Energy Modeling: A Review. Build Environ. 2022, 217, 109056. [Google Scholar] [CrossRef]
- Ali, U.; Shamsi, M.H.; Hoare, C.; Mangina, E.; O’Donnell, J. Review of Urban Building Energy Modeling (UBEM) Approaches, Methods and Tools Using Qualitative and Quantitative Analysis. Energy Build. 2021, 246, 111073. [Google Scholar] [CrossRef]
- Cerezo-Davila, C.; Reinhart, C.F.; Bemis, J.L. Modeling Boston: A Workflow for the Efficient Generation and Maintenance of Urban Building Energy Models from Existing Geospatial Datasets. Energy 2016, 117, 237–250. [Google Scholar] [CrossRef]
- Monteiro, C.S.; Pina, A.; Cerezo-Davila, C.; Reinhart, C.; Ferrão, P.; Cerezo, C.; Reinhart, C.; Ferrão, P. The Use of Multi-Detail Building Archetypes in Urban Energy Modelling. In Proceedings of the 8th International Conference on Sustainability in Energy and Buildings, Turin, Italy, 11–13 September 2016; Elsevier Ltd.: Lisboa, Portugal, 2016; Volume 111, pp. 817–825. [Google Scholar] [CrossRef]
- Buckley, N.; Mills, G.; Fealy, R. An Inventory of Buildings in Dublin City for Energy Management. Ir. Geogr. 2020, 53, 4–22. [Google Scholar] [CrossRef]
- Buckley, N.; Mills, G.; Reinhart, C.; Berzolla, Z.M. Using Urban Building Energy Modelling (UBEM) to Support the New European Union’s Green Deal: Case Study of Dublin Ireland. Energy Build. 2021, 247, 111115. [Google Scholar] [CrossRef]
- Buckley, N.; Mills, G.; Letellier-Duchesne, S.; Benis, K. Designing an Energy-Resilient Neighbourhood Using an Urban Building Energy Model. Energies 2021, 14, 4445. [Google Scholar] [CrossRef]
- Mills, G.; Buckley, N.; Dublin, U.C.D.; Reinhart, C. Generating Urban-Scale Building Data to Support Climate Modeling Talk Structure. In Proceedings of the 100th American Meteorological Society Annual Meeting, Boston, MA, USA, 12–16 January 2020. [Google Scholar]
- Caro-Martínez, R.; Sendra, J.J. Implementation of Urban Building Energy Modeling in Historic Districts. Seville as Case- Study. Int. J. Sustain. Dev. Plan. 2018, 13, 528–540. [Google Scholar] [CrossRef]
- Camporeale, P.E.; Mercader-Moyano, P. A GIS-Based Methodology to Increase Energy Flexibility in Building Cluster through Deep Renovation: A Neighborhood in Seville. Energy Build. 2021, 231, 110573. [Google Scholar] [CrossRef]
- Martín-Consuegra, F.; de Frutos, F.; Oteiza, I.; Agustín, H.A. Use of Cadastral Data to Assess Urban Scale Building Energy Loss. Application to a Deprived Quarter in Madrid. Energy Build. 2018, 171, 50–63. [Google Scholar] [CrossRef]
- Ballarini, I.; Corgnati, S.P.; Corrado, V. Use of Reference Buildings to Assess the Energy Saving Potentials of the Residential Building Stock: The Experience of TABULA Project. Energy Policy 2014, 68, 273–284. [Google Scholar] [CrossRef]
- Loga, T.; Stein, B.; Diefenbach, N. TABULA Building Typologies in 20 European Countries—Making Energy-Related Features of Residential Building Stocks Comparable. Energy Build. 2016, 132, 4–12. [Google Scholar] [CrossRef]
- Sokol, J.; Cerezo-Davila, C.; Reinhart, C.F. Validation of a Bayesian-Based Method for Defining Residential Archetypes in Urban Building Energy Models. Energy Build. 2017, 134, 11–24. [Google Scholar] [CrossRef]
- Delzendeh, E.; Wu, S.; Lee, A.; Zhou, Y. The Impact of Occupants’ Behaviours on Building Energy Analysis: A Research Review. Renew. Sustain. Energy Rev. 2017, 80, 1061–1071. [Google Scholar] [CrossRef]
- Happle, G.; Fonseca, J.A.; Schlueter, A. A Review on Occupant Behavior in Urban Building Energy Models. Energy Build. 2018, 174, 276–292. [Google Scholar] [CrossRef]
- Judkoff, R.; Neymark, J. International Energy Agency Building Energy Simulation Test (BESTEST) and Diagnostic Method; USDOE: Washington, DC, USA, 1995. [CrossRef]
- Judkoff, R.D.; Neymark, J. The BESTEST Method for Evaluating and Diagnosing Building Energy Software. In ACEE Summer Study of Energy Efficiency in Building; ACEEE: Washington, DC, USA, 1998; pp. 175–192. [Google Scholar]
- Johra, H.; Jafarinejad, T.; Beyzaee, A.E.; Hirsch, H.; Felsmann, C.; Saelens, D. Creating Common Exercises for Modelling Building and District Energy Systems: Lessons Learnt from the IBPSA Project 1-DESTEST. In E3S Web of Conferences; EDP Sciences: Les Ulis, France, 2022; Volume 362. [Google Scholar] [CrossRef]
- Saelens, D.; De Jaeger, I.; Bünning, F.; Mans, M.; Vandermeulen, A.; Van Der Heijde, B.; Garreau, E.; MacCarini, A.; Rønneseth, Ø.; Sartori, I.; et al. Towards a DESTEST: A District Energy Simulation Test Developed in IBPSA Project 1. In Proceedings of the 16th International Conference of the International Building Performance Simulation Association (Building Simulation 2019), Rome, Italy, 2–4 September 2019; Volume 5, pp. 3569–3576. [Google Scholar] [CrossRef]
- Emmanuel, W.; Jérôme, K. A Verification of CitySim Results Using the BESTEST and Monitored Consumption Values. In Proceedings of the 2nd Building Simulation Applications Conference, Bozen, Italy, 4–6 February 2015; Baratieri, M., Corrado, V., Gasparella, A., Patuzzi, F., Eds.; Bozen-Bolzano University Press: Bolzano, Italy, 2015; Volume 2015, pp. 215–222. [Google Scholar]
- Berthou, T.; Duplessis, B.; Stabat, P.; Riviere, P.; Marchio, D. Urban Energy Models Validation in Data Scarcity Context: Case of the Electricity Consumption in the French Residential Sector. In Proceedings of the 16th International Conference of the International Building Performance Simulation Association (Building Simulation 2019), Rome, Italy, 2–4 September 2019; Volume 5, pp. 3140–3147. [Google Scholar] [CrossRef]
- Müller, A.; Hummel, M.; Kranzl, L.; Fallahnejad, M.; Büchele, R. Open Source Data for Gross Floor Area and Heat Demand Density on the Hectare Level for EU 28. Energies 2019, 12, 4789. [Google Scholar] [CrossRef]
- Chong, A.; Lam, K.P.; Pozzi, M.; Yang, J. Bayesian Calibration of Building Energy Models with Large Datasets. Energy Build. 2017, 154, 343–355. [Google Scholar] [CrossRef]
- Chong, A.; Menberg, K. Guidelines for the Bayesian Calibration of Building Energy Models. Energy Build. 2018, 174, 527–547. [Google Scholar] [CrossRef]
- Ang, Y.Q.; Berzolla, Z.M.; Reinhart, C.F. From Concept to Application: A Review of Use Cases in Urban Building Energy Modeling. Appl. Energy 2020, 279, 115738. [Google Scholar] [CrossRef]
- Johari, F.; Shadram, F.; Widén, J. Urban Building Energy Modeling from Geo-Referenced Energy Performance Certificate Data: Development, Calibration, and Validation. Sustain. Cities Soc. 2023, 96, 104664. [Google Scholar] [CrossRef]
- Mutani, G.; Alehasin, M.; Usta, Y.; Fiermonte, F.; Mariano, A. Statistical Building Energy Model from Data Collection, Place-Based Assessment to Sustainable Scenarios for the City of Milan. Sustainability 2023, 15, 14921. [Google Scholar] [CrossRef]
- Beltran-Velamazan, C.; Monzón-Chavarrías, M.; López-Mesa, B. A Method for the Automated Construction of 3D Models of Cities and Neighborhoods from Official Cadaster Data for Solar Analysis. Sustainability 2021, 13, 6028. [Google Scholar] [CrossRef]
- AICIA; IETcc-C. Herramienta Unificada LIDER-CALENER (HULC). Ministerio de Vivienda y Agenda Urbana: Madrid 2023. Available online: https://www.codigotecnico.org/Programas/HerramientaUnificadaLIDERCALENER.html (accessed on 9 March 2024).
- Cype Ingenieros. CYPETHERM HE Plus (CTE-2019)-. Internet. Cype Ingenieros: Alicante 2023. Available online: https://info.cype.com/es/software/cypetherm-he-plus/ (accessed on 9 March 2024).
- Domínguez-Amarillo, S.; Sendra, J.J.; Oteiza, I. La Envolvente Térmica de La Vivienda Social. El Caso de Sevilla, 1939 a 1979; Monografia; Editorial CSIC: Madrid, Spain, 2016. [Google Scholar]
- Domínguez-Amarillo, S.; Sendra, J.J.; Fernández-Agüera, J.; Escandón, R. La Construcción de La Vivienda Social En Sevilla y Su Catalogación. 1939–1979; de Sevilla, U., Ed.; Universidad de Sevilla: Sevilla, Spain, 2017. [Google Scholar]
- Fernández-Agüera, J.; Domínguez-Amarillo, S.; Sendra, J.J.; Suárez, R. An Approach to Modelling Envelope Airtightness in Multi-Family Social Housing in Mediterranean Europe Based on the Situation in Spain. Energy Build. 2016, 128, 236–253. [Google Scholar] [CrossRef]
- IVE. Use of Building Typologies for Energy Performance Assessment of National Building Stock. Existent Experiences in Spain Valencian Institute of Building; IVE: Valencia, Spain, 2011; Available online: http://episcope.eu/fileadmin/tabula/public/docs/scientific/ES_TABULA_Report_IVE.pdf (accessed on 30 November 2017).
- IECA. Encuesta Social 2018. Hogares y Medio Ambiente en Andalucía. Available online: https://www.juntadeandalucia.es/institutodeestadisticaycartografia/badea/informe/anual?CodOper=b3_2074&idNode=34478 (accessed on 27 March 2021).
- Gobierno de España. Código Técnico de La Edificación. Catálogo de Elementos Constructivos Del CTE, 2010th ed.; Ministerio de Vivienda y Agenda Urbana, Secretaría General Técnica: Madrid, Spain, 2010; Volume 3.
- AICIA-IDAE. Escala de Calificación Energética Para Edificios Existentes, 1st ed.; AICIA, Ed.; IDAE: Madrid, Spain, 2011; Volume 5. [Google Scholar]
- Feijó-Muñoz, J.; Pardal, C.; Echarri, V.; Fernández-Agüera, J.; Assiego de Larriva, R.; Montesdeoca Calderín, M.; Poza-Casado, I.; Padilla-Marcos, M.Á.; Meiss, A. Energy Impact of the Air Infiltration in Residential Buildings in the Mediterranean Area of Spain and the Canary Islands. Energy Build. 2019, 188–189, 226–238. [Google Scholar] [CrossRef]
- Feijó-Muñoz, J.; Poza-Casado, I.; González-Lezcano, R.A.; Pardal, C.; Echarri, V.; Assiego De Larriva, R.; Fernández-Agüera, J.; Dios-Viéitez, M.J.; Del Campo-Díaz, V.J.; Montesdeoca Calderín, M.; et al. Methodology for the Study of the Envelope Airtightness of Residential Buildings in Spain: A Case Study. Energies 2018, 11, 704. [Google Scholar] [CrossRef]
- Cerezo-Davila, C.; Sokol, J.; AlKhaled, S.; Reinhart, C.; Al-Mumin, A.; Hajiah, A. Comparison of Four Building Archetype Characterization Methods in Urban Building Energy Modeling (UBEM): A Residential Case Study in Kuwait City. Energy Build. 2017, 154, 321–334. [Google Scholar] [CrossRef]








| Climatic Zone | Koppen Climate | Description | Reference City in Spain | 
|---|---|---|---|
| A3 | Csa, Mediterranean | Mild winter, warm summer | Cádiz, Málaga | 
| C4 | Csa, Mediterranean continentalized/BSk, cold semi-arid | Moderate winter, hot summer | Jaén, Badajoz, Toledo, Cáceres | 
| D2 | Csa, Mediterranean continentalized/Csb, Mediterranean with mild summers, BSk, cold steppe | Harsh winter, mild summer | Valladolid, Zamora, Dólar (Granada). | 
| Building | Climatic Zone | Nat. Ventilation: Min./Setpoint/Max Tª, °C | Scheduled Night Ventilation: Setpoint Tª, °C | Scheduled Night Ventilation: ACH | Infiltration Rate: ACH | Heating Setpoint °C | Cooling Setpoint °C | 
|---|---|---|---|---|---|---|---|
| MF 2020 | A3 | 20.5/21.0/27.0 | 10 | 4.0 | 1.0 | 20 | 27 | 
| C4 | 20.5/21.0/27.0 | 10 | 4.0 | 1.0 | 20 | 27 | |
| D2 | 20.5/21.0/27.0 | 10 | 4.0 | 1.0 | 20 | 27 | |
| MF 1960 | A3 | 20.5/21.0/27.0 | 10 | 4.0 | 1.5 | 20 | 27 | 
| C4 | 20.5/21.0/27.0 | 10 | 4.0 | 1.5 | 20 | 27 | |
| D2 | 20.5/21.0/27.0 | 10 | 4.0 | 1.5 | 20 | 27 | |
| SF 1940 | A3 | 20.5/22.5/27.0 | 10 | 4.0 | 2.0 | 20 | 27 | 
| C4 | 20.5/22.5/27.0 | 10 | 4.0 | 2.0 | 20 | 27 | |
| D2 | 20.5/22.5/27.0 | 10 | 4.0 | 2.0 | 20 | 27 | 
| Disclaimer/Publisher’s Note: The statements, opinions and data contained in all publications are solely those of the individual author(s) and contributor(s) and not of MDPI and/or the editor(s). MDPI and/or the editor(s) disclaim responsibility for any injury to people or property resulting from any ideas, methods, instructions or products referred to in the content. | 
© 2024 by the authors. Licensee MDPI, Basel, Switzerland. This article is an open access article distributed under the terms and conditions of the Creative Commons Attribution (CC BY) license (https://creativecommons.org/licenses/by/4.0/).
Share and Cite
García-López, J.; Sendra, J.J.; Domínguez-Amarillo, S. Validating ‘GIS-UBEM’—A Residential Open Data-Driven Urban Building Energy Model. Sustainability 2024, 16, 2599. https://doi.org/10.3390/su16062599
García-López J, Sendra JJ, Domínguez-Amarillo S. Validating ‘GIS-UBEM’—A Residential Open Data-Driven Urban Building Energy Model. Sustainability. 2024; 16(6):2599. https://doi.org/10.3390/su16062599
Chicago/Turabian StyleGarcía-López, Javier, Juan José Sendra, and Samuel Domínguez-Amarillo. 2024. "Validating ‘GIS-UBEM’—A Residential Open Data-Driven Urban Building Energy Model" Sustainability 16, no. 6: 2599. https://doi.org/10.3390/su16062599
APA StyleGarcía-López, J., Sendra, J. J., & Domínguez-Amarillo, S. (2024). Validating ‘GIS-UBEM’—A Residential Open Data-Driven Urban Building Energy Model. Sustainability, 16(6), 2599. https://doi.org/10.3390/su16062599
 
        




 
       