Abstract
Currently, there is a wealth of data and expert knowledge available on monitoring agro-meteorological disasters. However, there is still a lack of technical means to organically integrate and analyze heterogeneous data sources in a collaborative manner. This paper proposes a method for monitoring agro-meteorological disasters based on a spatio-temporal knowledge graph. It employs a semantic ontology framework to achieve the organic fusion of multi-source heterogeneous data, including remote sensing data, meteorological data, farmland data, crop information, etc. And it formalizes expert knowledge and computational models into knowledge inference rules, thereby enabling monitoring, early warning, and disaster analysis of agricultural crops within the observed area. The experimental area for this research is the wheat planting region in three counties in Henan Province. The method is tested using simulation monitoring, early warning, and impact calculation of the past two occurrences of dry hot wind disasters. The experimental results demonstrate that the proposed method can provide more specific and accurate warning information and post-disaster analysis results compared to raw records. The statistical results of NDVI decline also validate the correlation between the severity of wheat damage caused by dry hot winds and the intensity and duration of their occurrences. Regarding remote sensing data, this paper proposes a method that directly incorporates remote sensing data into spatio-temporal knowledge inference calculations. By integrating remote sensing data into the regular monitoring process, the advantages of remote sensing data granted by continuous observation are utilized. This approach represents a beneficial attempt to organically integrate remote sensing and meteorological data for monitoring, early warning, and evaluation analysis of agro-meteorological disasters.
1. Introduction
Agro-meteorological disasters refer to unfavorable weather conditions or abnormal climate events that significantly reduce crop yields or even stop crop growth during the agricultural growing process [1]. These disasters have a severe impact on agricultural production and the economy. With global climate change, agro-meteorological disasters are showing an increasing trend. Therefore, conducting research on agro-meteorological disaster monitoring is of great practical significance in reducing agricultural losses caused by meteorological disasters. For the monitoring task, on one hand, it is important to timely and accurately transmit information on potential disastrous weather to relevant personnel for early warning purposes and provide them with emergency defense measures. On the other hand, it is necessary to monitor the affected area, severity, and other aspects after the disaster.
Monitoring and early warning of agro-meteorological disasters is a highly complex task. Firstly, agro-meteorological disasters encompass various types, each having different impacts on crops and requiring different monitoring indicators and thresholds. Secondly, even for the same type of meteorological disaster, different crops may have varying levels of tolerance, and therefore the required meteorological indicators for monitoring may differ as well. For example, the meteorological indicators for dry hot wind during the flowering and fruiting period of mango in Panzhihua City include daily maximum temperature, daily average relative humidity, daily minimum relative humidity, and daily maximum wind speed [2]. In contrast, the meteorological indicators for dry hot wind in the winter wheat region of northern China include daily maximum temperature, relative humidity at 14:00, and wind speed at 14:00 [3]. Extensive research has been conducted on agro-meteorological disaster monitoring and early warning, resulting in rich theoretical and practical achievements. Several monitoring and early warning platforms have been developed. For instance, Lou et al. [4] established an agro-meteorological disaster monitoring and early warning system based on automatic weather stations, radar, satellites, numerical forecasts, and short message technology, which enables the timely transmission of disaster warnings and mitigation information to anyone, anywhere, at any time, improving the effectiveness of disaster prevention and mitigation. Mo et al. [5] utilized remote sensing data, meteorological ground observations, and basic geographic information data to assess drought and flood disasters in rice production, developing a monitoring and early warning system for major agro-meteorological disasters in Guangxi, enabling rapid production of disaster monitoring, early warnings, and evaluation products for different crops. Sun et al. [6] integrated the defense requirements of four major protected agriculture facilities and developed a facility agriculture agro-meteorological disaster monitoring and early warning system and intelligent decision push service system for cucumber production, utilizing data mining from the internet and expert knowledge-based decision-making technology. Xiao et al. [7] developed a Zhejiang Province agro-meteorological service platform that integrates meteorological monitoring and forecasting grid data, agro-meteorological index data, and geographic and administrative information data, consisting of six subsystems, including an agro-meteorological disaster monitoring and early warning system and an agro-meteorological observation and monitoring system. However, some platforms primarily focus on pre-disaster monitoring and early warning and do not consider post-disaster monitoring and evaluation. Additionally, although some platforms incorporate remote sensing data, they only utilize it for land use and land cover classification and crop distribution mapping, failing to fully leverage the advantages of low-cost and easily accessible remote sensing data for continuous monitoring of crop growth conditions and disaster impacts.
In fact, there have been several studies on using remote sensing data to construct relevant indices for disaster monitoring and assessment. Li et al. [8] found that the NDVI (Normalized Difference Vegetation Index) and RVI (Ratio Vegetation Index) are more sensitive than the ARVI (Atmospherically Resistant Vegetation Index) in detecting the severity of hot dry wind disasters, making them suitable for the large-scale monitoring of such disasters. Zhong et al. [9] utilized multi-temporal NDVI changes to assess frost damage in sugarcane. Therefore, the data involved in agro-meteorological disaster monitoring tasks include remote sensing data, meteorology data, farmland data, crop data, etc. The expertise required includes knowledge of disaster warning, computational models for disaster assessment and analysis, and so on. By organically integrating these disaster data and expert knowledge in a spatio-temporal knowledge graph, it is possible to achieve coordinated management, analysis, and calculation of data and knowledge, leveraging the semantic attributes and logical reasoning capabilities of knowledge graphs.
A knowledge graph is a data organization form that represents entities, concepts, and their semantic relationships through a directed graph. Essentially, it is a type of semantic network wherein nodes represent entities or concepts and edges represent the attributes of entities/concepts or the semantic relationships between them [10]. Various knowledge graphs have been developed in the field of agriculture. Qi et al. [11] proposed a method for constructing a Chinese meteorology and agriculture knowledge graph based on semi-structured data. Liu et al. [12] described the application of crop disease and pest knowledge graphs in expert systems, search engines, and knowledge-based question-answering systems. Chen et al. [13] summarized the applications of multimodal knowledge graphs in agriculture, focusing on intelligent question answering, disease and pest recognition, and agricultural product recommendation research. Wang et al. [14] proposed a knowledge graph construction framework for the entire sweet cherry industry chain and utilized knowledge graph fusion and mining of relevant data to provide knowledge services for the development of the sweet cherry industry. Some studies have also applied knowledge graphs in the field of disaster research. Wang et al. [15] analyzed 2890 Chinese literature resources on disaster risk research in the Chinese Knowledge Resource Integrated Database from 2000 to 2017, constructing a knowledge structure graph of disaster risk research, including hotspots, co-occurrence matrices of keywords, core authors, and research institutions. Ge et al. [16,17] utilized spatio-temporal knowledge graphs for predicting natural disasters such as wildfires and landslides, achieving high accuracy. Chen et al. [18] improved the prediction of landslide disasters in areas with scarce sample data using spatio-temporal semantic reasoning. Spatio-temporal knowledge graphs have inherent advantages in organizing and managing heterogeneous spatio-temporal data, making them well suited to address the challenges faced in agro-meteorological disaster monitoring and early warning. However, no relevant research has been found in this specific area.
This paper introduces a semantic ontology framework and constructs a spatio-temporal knowledge graph for agro-meteorological disaster monitoring. It aims to organize and manage heterogeneous spatio-temporal data sources such as farmland data, crop information, meteorological data, remote sensing data, and so on. The system converts expert knowledge and calculation models into inference rules and utilizes the spatio-temporal knowledge graph to enable pre-disaster monitoring and warning as well as post-disaster impact analysis driven by data and knowledge collaboration.
The academic contributions of this paper include the following:
- (1)
- This paper constructs an agro-meteorological disaster monitoring spatio-temporal knowledge graph, facilitating the fusion of multi-source data and knowledge for pre-disaster monitoring and warning, as well as post-disaster impact analysis.
- (2)
- Compared to coarse-grained monitoring at the provincial or county levels, this paper achieves finer-scale monitoring at the level of farmland patches using remote sensing techniques, with warning information sent to specific farmland managers.
- (3)
- This paper realizes the integration of remote sensing data into knowledge inference and calculation processes.
2. Materials and Methods
2.1. Study Area
Henan Province is a major agricultural province in China and the largest wheat-producing region in the country. Dry hot winds, as a typical meteorological disaster, are one of the major agro-meteorological hazards in the northern wheat-growing areas of China. Dry hot winds can be categorized into three types: the high-temperature and low-humidity type, the withering type after rain, and the drought type [19]. The meteorological indicators of dry hot winds vary in different regions. The meteorological indicators of the high-temperature and low-humidity type of dry hot winds in the northern winter wheat-growing areas are shown in Table 1 [3].
Table 1.
The meteorological indicators for dry hot wind days in the winter wheat region of northern China.
In this study, two instances of dry hot wind disasters that occurred in Yanjin County, Qi County (under the jurisdiction of Hebi City), and Wuyang County in May 2013 and May 2019 were selected for simulation calculations based on the collected dry hot wind warning records. The relevant warning records are shown in Table 2.
Table 2.
Dry hot wind early warning records.
2.2. Data Source
The historical meteorological data used in this study were obtained from the European Space Agency [23], with a spatial resolution of 1 km and a temporal resolution of hourly data. The European Space Agency meteorological data use Coordinated Universal Time (UTC). Four meteorological elements were used in this study, namely 2 m temperature, 2 m dew point temperature, wind speed u-component, and wind speed v-component.
The remote sensing satellite data used in this study were collected from the Moderate-resolution Imaging Spectroradiometer (MODIS), which is operated by the Terra and Aqua satellites and provides medium-resolution imaging spectrometer data. One MODIS image with the row–column number “h27v05” covers the entire Henan Province. Among them, MOD09GA [24] is the daily land surface reflectance product provided by the Terra satellite, which includes seven bands of land surface reflectance with a spatial resolution of 500 m. The spectral characteristics of green vegetation mainly include strong absorption in the red band and strong reflection in the near-infrared band. Various vegetation indices, mainly those based on the combination of red and near-infrared channels, can enhance vegetation information and reflect the growth status of plants. Commonly used vegetation indices such as the NDVI and EVI can respond to primary damage caused by a reduction in functional leaf chlorophyll and can be used to quantitatively assess the disaster situation of crops [8]. In this study, the NDVI was calculated using the red band (sur_refl_b01_1) and near-infrared band (sur_refl_b02_1) of MOD09GA, and the calculation formula is as follows:
where NIR represents the near-infrared band reflectance and R represents the red band reflectance.
The distribution of wheat planting in Henan in 2013 was derived from the “1 km Planting Distribution Dataset of the Three Major Grain Crops in China (2000–2019)” published by the National Ecological Science Data Center. The temporal resolution is annual, and the spatial resolution is 1 km. This dataset is extracted based on the Leaf Area Index (LAI) product from the Global Land Surface Characteristics Parameters (GLASS) product [25]. The GLASS product is a long-term, high-precision global land surface remote sensing product derived through the inversion of multi-source remote sensing data and ground measurement data [26].
2.3. Spatio-Temporal Knowledge Graph Construction
The Web Ontology Language (OWL) was chosen as the semantic expression language for constructing the spatio-temporal knowledge graph. The construction of the spatio-temporal knowledge graph primarily involved domain knowledge collection, ontology construction, knowledge extraction, knowledge fusion, formalization of inference rules, and triple storage. The research framework of this paper is illustrated in Figure 1.
Figure 1.
Overall research framework.
2.3.1. Ontology Construction
During ontology construction, we first designed an overall conceptual framework, as shown in Figure 2. The ontology is divided into semantic ontology, spatial ontology, temporal ontology, and rule objects.
Figure 2.
Agro-meteorological disaster monitoring ontology model.
The semantic ontology includes geographic entities such as farmland patches, crops, farmland managers, remote sensing data, disaster reports, etc. The main entities, entity properties, and relationships between entities are shown in Figure 3. Entity properties are divided into object properties and data properties. The domain specifies the definition domain of the property, and the range specifies the value domain of the property. In particular, the spatio-temporal knowledge graph does not directly store the actual remote sensing image data. Instead, it semantically models their key characteristics, such as spatial resolution, temporal resolution, sensor type, and acquisition path. During analysis and computation, based on the computation requirements, the corresponding remote sensing image entities were inferred and computed based on semantic features such as spatial resolution, temporal resolution, sensor type, and acquisition path.
Figure 3.
The main entities, entity properties, and relationships among entities in a semantic ontology.
The semantic ontology also includes meteorological grids, specifically Level1HourlyMeteorologicalGrid (referred to as Level1Grid) for hourly data, Level2DailyMeteorologicalGrid (referred to as Level2Grid) for daily data, and Level3PeriodMeteorologicalGrid (referred to as Level3Grid) for data within a specific time period. Among them, Level1Grid is further divided into various meteorological indicators. The properties of different meteorological grids are shown in Table 3. The relationships between meteorological grids and other entities will be introduced in Section 2.3.4.
Table 3.
Meteorological grid entity and properties.
The spatial ontology adopts the GeoSPARQL [27] spatial semantic representation specification, whose structure is shown in Figure 4. The GeoSPARQL ontology is based on the feature model of the Open Geospatial Consortium (OGC) and includes a class called geo: SpatialObject, which has two main subclasses, geo: Feature and geo: Geometry. For example, a farmland patch is a geo: Feature, which is a conceptual entity, and it also has a geo: Geometry to describe its spatial extent.
Figure 4.
Illustration of the GeoSPARQL Spatial Ontology structure.
The temporal ontology adopts the SWRL Temporal Ontology (SWRLTO) model [28], whose structure is shown in Figure 5. Objects that require the association of temporal semantic information are abstracted as “spatio-temporal entities”. Instances of “spatio-temporal entities” serve as subjects in typical triples of this model and are associated with instances of the “valid time” object as objects through the predicate temporal: hasValidTime. The “valid time” object can be further divided into two subclasses: temporal: ValidInstant and temporal: ValidPeriod, which are used to represent the semantics of specific instants and time periods, respectively.
Figure 5.
Illustration of the SWRL Temporal Ontology structure.
2.3.2. Knowledge Extraction
In this paper, both the farmland data and the meteorological data go through several steps, including clipping, coordinate system standardization, scaling and rounding, and conversion to GeoJSON format (as shown in Figure 6). However, only the farmland data are further converted into triples because these data are updated only based on the crop growth cycle, which can span several months, half a year, or a year. But the meteorological data are updated frequently, and the proportion of abnormal data that can cause disasters is relatively small compared to normal data. Therefore, including all meteorological data in the database would result in a significant and meaningless storage burden. We identified abnormal data based on the meteorological indicators and their thresholds that constitute agro-meteorological disasters (e.g., the meteorological indicators and their thresholds for dry hot winds as shown in Table 1).
Figure 6.
Data preprocessing workflow.
For other data, we first organized them into a CSV table, as shown in Table 4, and then extracted triplets from them.
Table 4.
Example of a CSV table.
2.3.3. Knowledge Fusion
For geospatial entities with spatio-temporal attributes such as agricultural land plots and meteorological grids, in addition to the properties specified in Figure 3, additional multiscale geocoding index information is required. We calculated the geocoding based on the Web Mercator projection grid partitioning method (as shown in Figure 7) and indexed the geospatial entities in the spatio-temporal knowledge graph as follows: <Subject: Geospatial Entity Predicate: hasTileCode Object: Tile Code>.
Figure 7.
Web Mercator projection grid subdivision method.
The grid partitioning level is generally in the range of 0–26. A geospatial entity has a series of tile codes at different scales, represented as strings. For example, “z14_x13335_y6860” indicates that the Mercator projection grid has been partitioned with a spatial x-coordinate of 13,335, a y-coordinate of 6860, and a grid code level of 14. Different types of geospatial entities insert multiscale tile codes during the construction of the knowledge graph. The matching based on the tile codes associated with feature entities supports multiscale spatial queries of spatio-temporal feature entities.
2.3.4. Monitoring Reasoning Engine
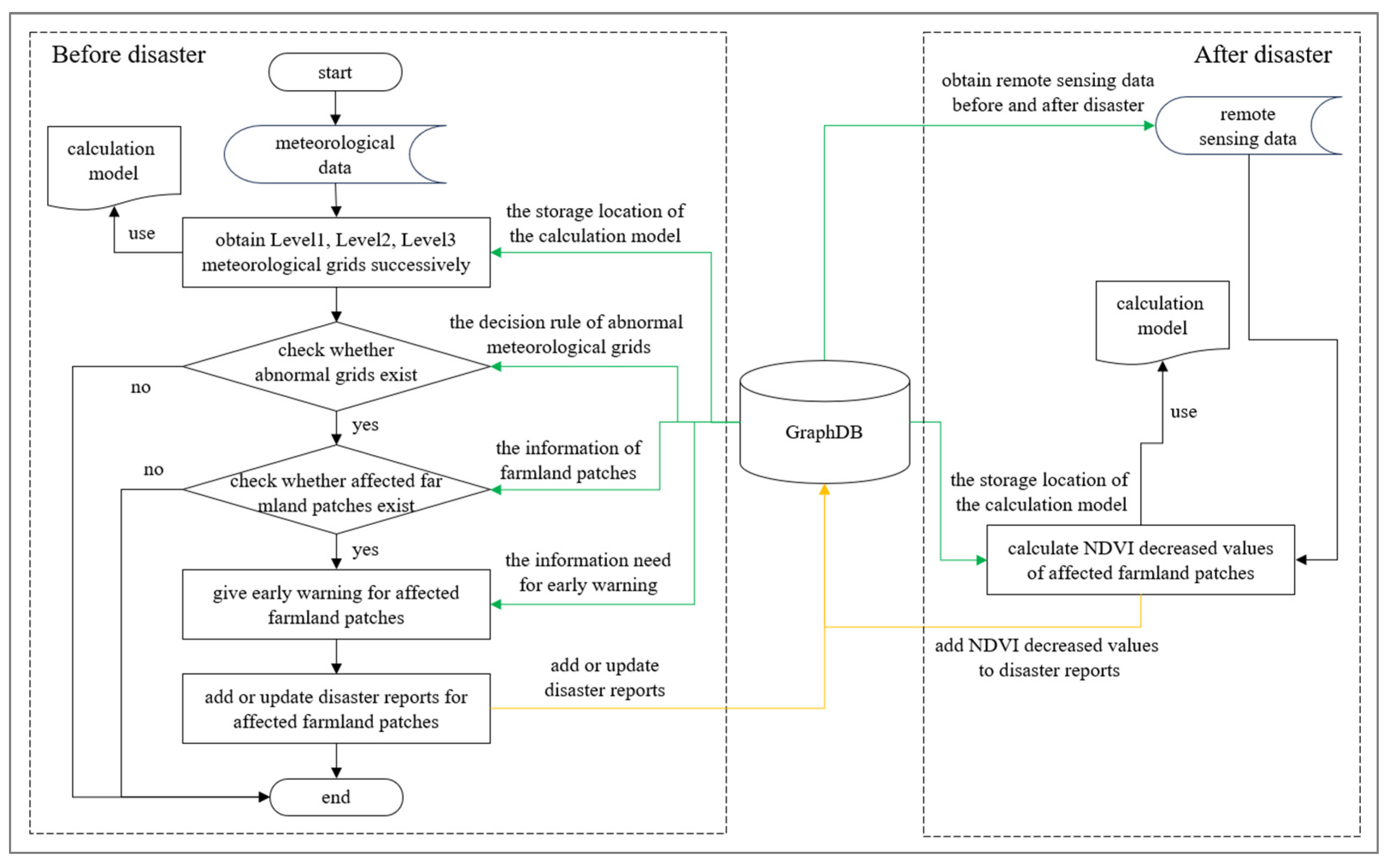
The reasoning engine designed in this paper consists of a series of spatio-temporal semantic reasoning rules, represented as RuleObject. Each rule is composed of an event object (TriggerObject, abbreviated as Tr) and an action object (ActionObject, abbreviated as Ac), represented as RuleObject = (Tr, Ac). Tr represents the event object included in RuleObject, Ac represents the action object included in RuleObject, and RuleObject represents the inference result. In this paper, the event TriggerObject is defined as a triplet, represented as TriggerObject = (O, T, S), where O represents the set of geospatial entities included in the event object, and T and S represent the intersection of this geospatial entity set in the temporal and spatial dimensions, respectively. A spatio-temporal co-occurrence scenario with a set of geospatial entities can be described as an event object, which serves as the definition of the condition for applying a reasoning rule. When the condition is satisfied, the reasoning engine triggers the execution of the action object to obtain the inference result. The concepts of event (or action) objects are further divided into independent events (or actions) and event (or action) combinations, which together constitute the concept of knowledge inference rules [16]. The formalization of the reasoning rules designed in this paper is shown in Figure 8.
Figure 8.
Formalization of inference rules.
The principle of the reasoning engine executing “GiveEarlyWarning” is as follows: After obtaining meteorological data, the reasoning engine integrates it into Level1Grid, Level2Grid, and Level3Grid sequentially. Then, based on certain criteria for agro-meteorological disasters, it filters out abnormal meteorological grids. If there are abnormal meteorological grids, it calculates the spatio-temporal intersection between the abnormal grids and the farmland patches affected by this type of disaster. If the result is not empty, it indicates that certain farmland patches are at risk for this type of meteorological disaster. An early warning is issued for these farmland patches, providing the spatial extent, land management personnel, start and end dates of the disaster, severity level of the disaster, and recommended defense measures. After the meteorological data are updated, the above steps are repeated. If there are changes in the disaster information, the warning information is updated accordingly.
The principle of the reasoning engine executing “CalculateNDVIDifference” is as follows: After a disaster occurs, the reasoning engine obtains pre- and post-disaster remote sensing data and calculates the NDVI decline matrix within the farmland patches. It then returns the average and maximum values to the knowledge graph for storage, which are used to record the actual extent of the affected farmland patches.
The overall reasoning flow is shown in Figure 9, where the left half corresponds to the “GiveEarlyWarning” content mentioned above and the right half corresponds to the “CalculateNDVIDifference” content mentioned above. Green lines represent the information to be retrieved from the knowledge graph, and yellow lines represent the information to be added to the knowledge graph.
Figure 9.
Inference process in the inference engine.
2.3.5. Knowledge Storage
The factual triplets and rule triplets formed from the above steps were stored and visualized using the GraphDB database in this study. Specifically, meteorological data are only placed outside the graph database and serve as the event triggering reasoning in the knowledge graph.
3. Results
This study selected meteorological and remote sensing data from before and after the two disasters mentioned in Table 2 to monitor and assess the impact of dry hot wind disasters.
3.1. Spatio-Temporal Knowledge Graph
In this study, a pixel was considered as a farmland patch. The information of farmland patches in the spatio-temporal knowledge graph is shown in Figure 10, including three types of information: basic information such as farmland management personnel, crop types, etc.; spatial information including TileCode, GridElement, etc.; and temporal information including the validity period of the farmland patch, specifically StartTime, FinishTime, etc.
Figure 10.
Example of farmland patches in a spatio-temporal knowledge graph.
The WKT coordinates are as follows: “<http://www.opengis.net/def/crs/OGC/1.3/CRS84, accessed on 7 August 2023>Polygon((113.50125068990748 33.43262540390898, 113.51269774769881 33.431067613189725, 113.51488054906483 33.43924015718123, 113.5034322060161 33.44079809188075, 113.50125068990748 33.43262540390898))”.This indicates that the farmland patch is composed of this series of points in the WGS1984 coordinate system.
3.2. Pre-Disaster Monitoring Results
Since meteorological forecast data are constantly updated, the reasoning engine, upon detecting that a farmland patch will be affected by dry hot wind starting from a certain day, adds a DisasterReport entity node to the farmland patch node, recording its start and end dates, severity level, and other relevant information. Subsequently, with the updated meteorological forecast data, the attributes of this DisasterReport entity node will also be continuously updated until the disaster is over. This process forms a historical archive of the warning results. When the farmland patch is detected to be affected by a disaster again, a new DisasterReport entity node will be added to the corresponding node.
This paper illustrates the above principle using the example of the dry hot wind disaster that occurred in Qi County in May 2013. We assumed the meteorological forecast data have a cycle of 7 days with updates occurring once daily in the following experiment.
On 5 May, meteorological forecast data from 6 May to 12 May were obtained. It was detected that a certain farmland patch would experience a dry hot wind from the 11th to the 12th, with a moderate severity on the 11th and a severe severity on the 12th. Consequently, a meteorological disaster warning was issued for this farmland patch, and a DryHotWindReport node was added.
On 6 May, meteorological forecast data from 7 May to 13 May were obtained. It was detected that the same farmland patch would experience a dry hot wind from the 11th to the 13th, with a moderate severity on the 11th and 13th, and a severe severity on the 12th. Therefore, another meteorological disaster warning was issued for this farmland patch, and the attributes of the DryHotWindReport node were modified accordingly, as shown in Figure 11.
Figure 11.
Adding a DisasterReport instance to a farmland patch instance.
Similarly, the warning information was promptly updated with the updates of meteorological forecast data.
The warning results for Qi County, Yanjin County, and Wuyang County are shown in Table 5 and Table 6.
Table 5.
Monitoring and early warning results for dry hot wind in 2013, shown as number of farmland patches of different severity levels.
Table 6.
Monitoring and early warning results for dry hot wind in 2019, shown as number of farmland patches of different severity levels.
The warning messages are shown in Figure 12. In the dry hot wind warning results, the information provided includes the location of the farmland patch, disaster situation, measures for preventing dry hot wind, and farmland management personnel.
Figure 12.
Example of agro-meteorological disaster monitoring and early warning instance.
3.3. Post-Disaster Monitoring Results
For each farmland patch, the reasoning engine obtains remote sensing data from the day before and the day after the disaster. It further calculates the NDVI to determine the actual extent of damage. The average decrease in the NDVI on farmland patches with different degrees of damage in each county is shown in Table 7 and Table 8. The decrease in the NDVI is also used as an attribute for the corresponding disaster report entity node of the affected farmland patch.
Table 7.
Average NDVI decrease in differently affected farmland patches in 2013.
Table 8.
Average NDVI decrease in differently affected farmland patches in 2019.
The two tables above also confirm the correlation between the severity of damage to wheat caused by dry hot wind and the intensity and duration of a dry hot wind occurrence [29]. Therefore, in situations where resources and manpower are limited, priority should be given to implementing disaster risk reduction measures in agricultural areas that are more severely affected by disasters.
3.4. Query Results
After the above steps, the disaster information at the farmland patch level is also added to the knowledge graph, resulting in a continuously updated agro-meteorological disaster database. Various queries can be performed using the SPARQL Protocol and RDF Query Language (SPARQL) [30] query statements. Figure 13 shows three example questions.
Figure 13.
Examples of SPARQL query statement.
The query results are as follows: “3”, “1322 km2”, and “Wuyang County”. This implies that based on the existing information in the database, there are three counties in Henan Province that have experienced dry hot wind. The farmland area affected by dry hot wind in 2013 was 1322 square kilometers, and Wuyang County was the county most affected by dry hot wind in 2019.
4. Discussion
This paper proposes a technical method based on a spatio-temporal knowledge graph for the integrated organization and management of remote sensing data, meteorological data, farmland data, crop information, expert knowledge, and computational models. The knowledge graph starts reasoning spontaneously from the input meteorological data, sequentially discovering dry hot wind occurrences, calculating pre- and post-disaster NDVI decline values, and supplementing the knowledge graph with the disaster information. For two dry hot wind disasters, the knowledge graph constructed in this study provided more specific and accurate disaster information through reasoning. Therefore, for tasks such as detecting dry hot wind disasters and using remote sensing to assess meteorological disasters, the proposed method in this paper is a valuable technique worth exploring.
However, there are still some limitations in this research. Firstly, the spatial resolution of the wheat distribution data [25] used in this paper is relatively low, and the pixels cannot accurately represent actual farmland patches. Therefore, in practical applications, remote sensing intelligent interpretation should be used to obtain higher-resolution crop distribution data. If ground survey data can be obtained, the farmland patches can be further integrated into actual land management units (such as farms or plantations), so that warning information can be accurately communicated to the farmland managers.
Secondly, the historical meteorological data used in this paper also have a low spatial resolution. Improving the spatial resolution of these meteorological data would be more beneficial in providing more accurate warning results at the plot level.
Thirdly, for the NDVI difference matrix before and after disasters within the farmland patches, the paper only includes statistical measures such as the average value. If more domain knowledge, such as the relationship between NDVI decline and actual damage indicators (such as yield), can be obtained, it would be possible to provide indicators that are easier for farmland management personnel to understand and use after obtaining the NDVI decline values.
Lastly, in this research, remote sensing images are only used for monitoring calculations after predicting the occurrence of dry hot wind based on meteorological data. This results in the accuracy of warnings relying mainly on meteorological data. Objectively, continuous monitoring of crop growth using remote sensing images can automatically detect disasters based on their changes, forming a coupling relationship between meteorological data warning and remote sensing data monitoring to a greater extent.
5. Conclusions
In the field of remote sensing, the aim of Earth spatial information services is to deliver the right data/information/knowledge at the right time to the right person in the right place [31]. In the context of agro-meteorological disaster monitoring tasks, this paper proposes an effective method:
- (1)
- This paper constructs a spatio-temporal knowledge graph for agro-meteorological disaster monitoring, integrating multiple heterogeneous data sources such as meteorological data, remote sensing data, farmland data, and agricultural knowledge. This enables the integration and intelligent analysis of pre-disaster meteorological disaster monitoring and post-disaster impact analysis driven by data and knowledge cooperation.
- (2)
- This paper uses remote sensing techniques to refine the granularity of meteorological disaster monitoring and warning to the farmland patch level, providing a new approach for fine-grained agricultural management.
- (3)
- This paper incorporates MODIS remote sensing image data directly into knowledge reasoning and computation. MODIS remote sensing data are involved in the daily monitoring process, making full use of the advantages of long-term continuous observation of crop remote sensing data. It explores the synergistic development path of the participation of remote sensing in spatio-temporal knowledge computation and reasoning.
- (4)
- The knowledge graph is supplemented with the results of monitoring, early warning, and evaluation analysis in each iteration as disaster information, achieving automatic iterative updating of the knowledge graph. Over the long term, it naturally becomes an agro-meteorological disaster database.
Based on the spatio-temporal knowledge graph and reasoning process for agro-meteorological disaster monitoring and warning constructed in this paper, further research can be carried out as follows:
- (1)
- Regarding historical data, although dry hot wind meteorological disasters occur frequently, have a wide impact range, affect multiple crops, and cause significant losses, detailed and comprehensive statistical data have not yet been formed. In line with the research method proposed in this paper, historical dry hot wind meteorological disaster data could be extracted from national-level historical meteorological data over the past few years, forming a historical dry hot wind disaster database. Using this database, the spatial-temporal patterns of dry hot wind disasters and the relationship between meteorological conditions and NDVI differences can be explored.
- (2)
- Looking towards the future, once issues such as real-time acquisition of meteorological and remote sensing data are resolved, the method proposed in this paper can be directly applied to agro-meteorological disaster monitoring tasks. Additionally, since the warning in this paper relies on meteorological data, the accuracy of meteorological forecast data directly impacts the effectiveness of agro-meteorological disaster warnings. By incorporating the “spatio-temporal patterns of dry hot wind meteorological disasters” mentioned in point (1) as an auxiliary for monitoring and warning, the accuracy of warnings can be improved.
Author Contributions
Conceptualization, W.Z., L.P., X.G. and L.Y.; methodology, W.Z. and W.L.; validation, W.Z. and W.L.; resources, W.Z.; data curation, W.Z.; writing—original draft preparation, W.Z.; writing—review and editing, W.Z., L.P., X.G., L.Y. and L.C.; funding acquisition, L.P. All authors have read and agreed to the published version of the manuscript.
Funding
This research was supported by the National Key Research and Development Program of China (2022YFD2001102).
Data Availability Statement
Data sharing not applicable.
Conflicts of Interest
The authors declare no conflict of interest.
References
- Cheng, C. Climate and Agriculture in China; China Meteorological Press: Beijing, China, 1991. [Google Scholar]
- National Public Service Platform for Standards Information. Available online: https://std.samr.gov.cn/db/search/stdDBDetailed?id=F42D1753A8CC5CAAE05397BE0A0A115E (accessed on 7 August 2023).
- China Meteorological Administration. Available online: https://www.cma.gov.cn/2011xzt/20120816/20130625/2013062506/201307/t20130701_218101.html (accessed on 7 August 2023).
- Lou, W.; Zhu, X.; Zhou, S.; Xue, G.; Cai, J.; Ji, Z. Monitoring and early warning system for agro-ecological and agriculture meteorological disaster in Shaoxing City. Trans. CSAE 2007, 23, 182–186. [Google Scholar] [CrossRef]
- Mo, J.; Zhong, S.; Chen, Y.; Kuang, Z.; He, Y.; Li, L. Development and application of monitoring and early warning system for main agro-meteorological disasters in Guangxi Province. J. Nat. Disasters 2013, 22, 150–157. [Google Scholar] [CrossRef]
- Sun, Z.; Wang, Y.; Zhang, L.; Guo, W. Design and realization of intelligent service system for monitoring and warning of meteorological disasters in facility agriculture in North China. Trans. CSAE 2018, 34, 149–156. [Google Scholar] [CrossRef]
- Xiao, J.; Yao, Y.; Jin, Z.; Li, R.; Yuan, D.; Zhang, H.; Wang, Z. Design and implementation of agro-meteorological service platform based on WebGIS. Meteorol. Environ. Sci. 2017, 40, 132–139. [Google Scholar] [CrossRef]
- Li, Y.; Wei, Y.; Liu, R.; Fang, W.; Cheng, L. Remote sensing monitoring of a dry hot wind disaster in Wheat-Growing Area of Henan Province. Chin. J. Agrometeorol. 2014, 35, 593–599. [Google Scholar] [CrossRef]
- Zhong, S.; Chen, Y.; Liu, J.; Sun, M.; Ding, M.; Kuang, Z. Monitoring and Evaluation Method on Sugarcane Frost Injury Using Multi-sources Remote Sensing Images. Sci. Technol. Eng. 2018, 18, 189–193. [Google Scholar] [CrossRef]
- Lu, F.; Zhu, Y.; Zhang, X. Spatio-temporal knowledge graph: Advances and perspectives. J. Geo-Inf. Sci. 2023, 25, 1091–1105. [Google Scholar] [CrossRef]
- Qi, C.; Song, Q.; Zhang, P.; Yuan, H. Cn-MAKG: China Meteorology and Agriculture Knowledge Graph Construction Based on Semi-structured Data. In Proceedings of the 2018 IEEE/ACIS 17th International Conference on Computer and Information Science (ICIS), Singapore, 6–8 June 2018; pp. 692–696. [Google Scholar] [CrossRef]
- Liu, X.; Bai, X.; Wang, L.; Ren, B.; Lu, S.; Li, L. Review and Trend Analysis of Knowledge Graphs for Crop Pest and Diseases. IEEE Access 2019, 7, 62251–62264. [Google Scholar] [CrossRef]
- Chen, J.; Xu, X.; Zhang, Y.; Zhou, Y.; Wang, H.; Tan, C. Research Progress of Multimodal Knowledge Graph in Agriculture. J. Agric. Big Data 2022, 4, 126–134. [Google Scholar] [CrossRef]
- Wang, D.; Zhou, F.; Li, Y.; Liu, W.; Wang, J.; Zhang, Q.; Cui, D. Study on the construction of knowledge map of sweet cherry industry in China. China Fruits 2023, 1, 104–108. [Google Scholar] [CrossRef]
- Wang, P.; Liu, T.; Du, P.; Yang, G. Analysis on mapping knowledge domain of disaster risk research in China from 2000 to 2017. J. Nat. Disasters 2019, 28, 169–177. [Google Scholar] [CrossRef]
- Ge, X.; Yang, Y.; Chen, J.; Li, W.; Huang, Z.; Zhang, W.; Peng, L. Disaster Prediction Knowledge Graph Based on Multi-Source Spatio-Temporal Information. Remote Sens. 2022, 14, 1214. [Google Scholar] [CrossRef]
- Ge, X.; Yang, Y.; Peng, L.; Chen, L.; Li, W.; Zhang, W.; Chen, J. Spatio-Temporal Knowledge Graph Based Forest Fire Prediction with Multi Source Heterogeneous Data. Remote Sens. 2022, 14, 3496. [Google Scholar] [CrossRef]
- Chen, L.; Ge, X.; Yang, L.; Li, W.; Peng, L. An Improved Multi-Source Data-Driven Landslide Prediction Method Based on Spatio-Temporal Knowledge Graph. Remote Sens. 2023, 15, 2126. [Google Scholar] [CrossRef]
- Huo, Z.; Shang, Y.; Wu, D.; Wu, L.; Fan, Y.; Wang, P.; Yang, J.; Wang, C. Review on Disaster of Hot Dry Wind for Wheat in China. J. Appl. Meteorol. Sci. 2019, 30, 129–141. [Google Scholar]
- Central Government Portal Website. Available online: https://www.gov.cn/jrzg/2013-05/13/content_2401555.htm (accessed on 7 August 2023).
- Dahebao Website. Available online: http://www.dahebao.cn/news/1409136?cid=1409136 (accessed on 7 August 2023).
- Xinxin Travel Weather Forecast. Available online: https://tianqi.cncn.com/yanjin/news-550549 (accessed on 7 August 2023).
- Copernicus Climate Change Service (C3S) Climate Data Store (CDS). Available online: https://cds.climate.copernicus.eu/cdsapp#!/dataset/reanalysis-era5-land?tab=form (accessed on 7 August 2023).
- US Government Computer. Available online: https://e4ftl01.cr.usgs.gov/MOLT/MOD09GA.061/ (accessed on 7 August 2023).
- Luo, Y.; Zhang, Z.; Li, Z.; Chen, Y.; Zhang, L.; Cao, J.; Tao, F. Identifying the spatio-temporal changes of annual harvesting areas for three staple crops in China by integrating multi-data sources. Environ. Res. Lett. 2020, 15, 074003. [Google Scholar] [CrossRef]
- National Earth System Science Data Center. Available online: http://www.geodata.cn/thematicView/GLASS.html?guid2=52092346086099 (accessed on 7 August 2023).
- GeoSPARQL. Available online: http://www.geosparql.org/ (accessed on 25 February 2022).
- O’Connor, M.J.; Das, A.K. A method for representing and querying temporal information in owl. In Proceedings of the International Joint Conference on Biomedical Engineering Systems and Technologies, Valencia, Spain, 20–23 January 2010; pp. 97–110. [Google Scholar]
- Shi, D. Introduction of Meteorological Support for Winter Wheat Production; China Meteorological Press: Beijing, China, 1994. [Google Scholar]
- SPARQL-Semantic Web Standards. Available online: https://www.w3.org/2001/sw/wiki/SPARQL (accessed on 7 August 2023).
- Li, D. Towards Geo-spatial Information Science in Big Data Era. Acta Geod. Et Cartogr. Sin. 2016, 45, 379–384. [Google Scholar] [CrossRef]
Disclaimer/Publisher’s Note: The statements, opinions and data contained in all publications are solely those of the individual author(s) and contributor(s) and not of MDPI and/or the editor(s). MDPI and/or the editor(s) disclaim responsibility for any injury to people or property resulting from any ideas, methods, instructions or products referred to in the content. |
© 2023 by the authors. Licensee MDPI, Basel, Switzerland. This article is an open access article distributed under the terms and conditions of the Creative Commons Attribution (CC BY) license (https://creativecommons.org/licenses/by/4.0/).












