Optical–SAR Data Fusion Based on Simple Layer Stacking and the XGBoost Algorithm to Extract Urban Impervious Surfaces in Global Alpha Cities
Abstract
1. Introduction
2. Materials and Methods
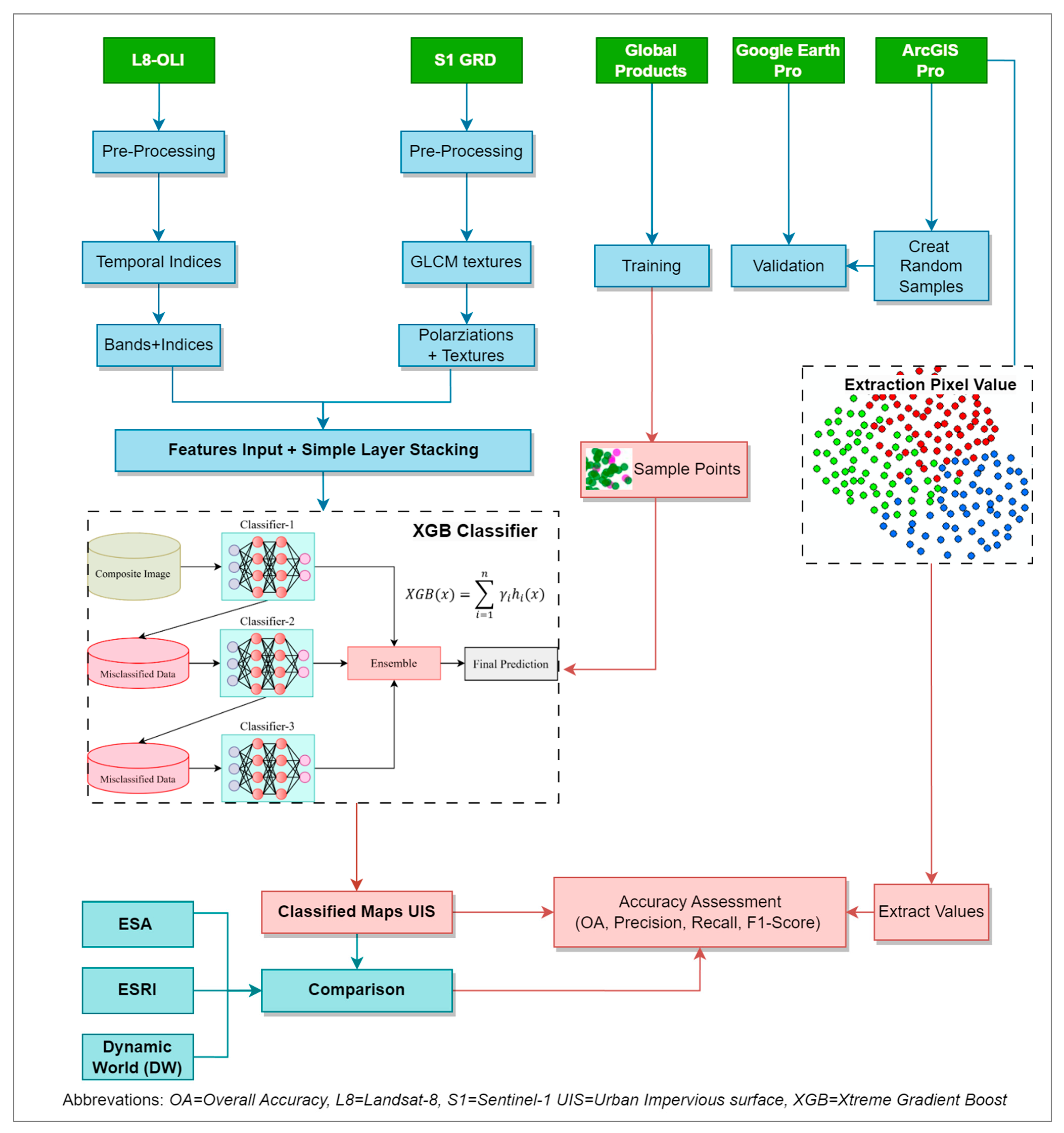
2.1. Proposed Approach of SLS
2.2. Study Area
2.3. Datasets
2.4. Methodology
2.4.1. XGB Classifier
2.4.2. Index Modification
MedianVARI
MedianGRVI
MinNDBI
MaxNDTI
SDUI
2.4.3. Textural Features
2.5. Accuracy Assessment Method
3. Results
3.1. Accuracy Metrics
3.2. Confusion Matrix (SLS)
3.3. Correlation Matrix
3.4. Extraction of Urban Impervious Surface (UIS)
3.5. Results Comparison with Three Renowned Global Data Products

4. Discussion
5. Conclusions
Author Contributions
Funding
Data Availability Statement
Conflicts of Interest
References
- Ahmad, M.N.; Shao, Z.; Javed, A. Modelling land use/land cover (LULC) change dynamics, future prospects, and its environmental impacts based on geospatial data models and remote sensing data. Environ. Sci. Pollut. Res. 2023, 30, 32985–33001. [Google Scholar] [CrossRef]
- Ban, Y.; Jacob, A. Fusion of Multitemporal Spaceborne SAR and Optical Data for Urban Mapping and Urbanization Monitoring. In Multitemporal Remote Sensing Methods and Applications; Springer: Berlin/Heidelberg, Germany, 2016; pp. 107–123. [Google Scholar]
- Adrian, J.; Sagan, V.; Maimaitijiang, M. Sentinel SAR-optical fusion for crop type mapping using deep learning and Google Earth Engine. ISPRS J. Photogramm. Remote Sens. 2021, 175, 215–235. [Google Scholar] [CrossRef]
- Li, J.; Hong, D.; Gao, L.; Yao, J.; Zheng, K.; Zhang, B.; Chanussot, J. Deep learning in multimodal remote sensing data fusion: A comprehensive review. Int. J. Appl. Earth Obs. Geoinf. 2022, 112, 102926. [Google Scholar] [CrossRef]
- Zhang, Z.; Zeng, Y.; Huang, Z.; Liu, J.; Yang, L. Multi-source data fusion and hydrodynamics for urban waterlogging risk identification. Int. J. Environ. Res. Public Health 2023, 20, 2528. [Google Scholar] [CrossRef]
- Chen, S.; Wang, J.; Gong, P. ROBOT: A spatiotemporal fusion model toward seamless data cube for global remote sensing applications. Remote Sens. Environ. 2023, 294, 113616. [Google Scholar] [CrossRef]
- Moreno-Martínez, Á.; Izquierdo-Verdiguier, E.; Maneta, M.P.; Camps-Valls, G.; Robinson, N.; Muñoz-Marí, J.; Sedano, F.; Clinton, N.; Running, S.W. Multispectral high resolution sensor fusion for smoothing and gap-filling in the cloud. Remote Sens. Environ. 2020, 247, 111901. [Google Scholar] [CrossRef]
- Meraner, A.; Ebel, P.; Zhu, X.X.; Schmitt, M. Cloud removal in Sentinel-2 imagery using a deep residual neural network and SAR-optical data fusion. ISPRS J. Photogramm. Remote Sens. 2020, 166, 333–346. [Google Scholar] [CrossRef] [PubMed]
- Ounoughi, C.; Yahia, S.B. Data fusion for ITS: A systematic literature review. Inf. Fusion. 2023, 89, 267–291. [Google Scholar] [CrossRef]
- Karathanassi, V.; Kolokousis, P.; Ioannidou, S. A comparison study on fusion methods using evaluation indicators. Int. J. Remote Sens. 2007, 28, 2309–2341. [Google Scholar] [CrossRef]
- Xu, L.; Xie, G.; Zhou, S. Panchromatic and Multispectral Image Fusion Combining GIHS, NSST, and PCA. Appl. Sci. 2023, 13, 1412. [Google Scholar] [CrossRef]
- Tavares, P.A.; Beltrão, N.E.S.; Guimarães, U.S.; Teodoro, A.C. Integration of sentinel-1 and sentinel-2 for classification and LULC mapping in the urban area of Belém, eastern Brazilian Amazon. Sensors 2019, 19, 1140. [Google Scholar] [CrossRef]
- Clerici, N.; Calderón, C.A.V.; Posada, J.M. Fusion of Sentinel-1A and Sentinel-2A data for land cover mapping: A case study in the lower Magdalena region, Colombia. J. Maps 2017, 13, 718–726. [Google Scholar] [CrossRef]
- Haas, J.; Ban, Y. Sentinel-1A SAR and sentinel-2A MSI data fusion for urban ecosystem service mapping. Remote Sens. Appl. Soc. Environ. 2017, 8, 41–53. [Google Scholar] [CrossRef]
- Bui, D.H.; Mucsi, L. Comparison of layer-stacking and Dempster-Shafer theory-based methods using Sentinel-1 and Sentinel-2 data fusion in urban land cover mapping. Geo-Spat. Inf. Sci. 2022, 25, 425–438. [Google Scholar] [CrossRef]
- Shao, Z.; Ahmad, M.N.; Javed, A.; Islam, F.; Jahangir, Z.; Ahmad, I. Expansion of Urban Impervious Surfaces in Lahore (1993–2022) Based on GEE and Remote Sensing Data. Photogramm. Eng. Remote Sens. 2023, 89, 479–486. [Google Scholar] [CrossRef]
- Peel, M.C.; Finlayson, B.L.; McMahon, T.A. Updated world map of the Köppen-Geiger climate classification. Hydrol. Earth Syst. Sci. 2007, 11, 1633–1644. [Google Scholar] [CrossRef]
- Yang, Z.; Witharana, C.; Hurd, J.; Wang, K.; Hao, R.; Tong, S. Using Landsat 8 data to compare percent impervious surface area normalized difference vegetation index as indicators of urban heat island effects in Connecticut, U.S.A. Environ. Earth Sci. 2020, 79, 424. [Google Scholar] [CrossRef]
- Gong, P.; Li, X.; Wang, J.; Bai, Y.; Chen, B.; Hu, T.; Liu, X.; Xu, B.; Yang, J.; Zhang, W.; et al. Annual maps of global artificial impervious area (GAIA) between 1985 and 2018. Remote Sens. Environ. 2020, 236, 111510. [Google Scholar] [CrossRef]
- Ge, X.; Mauree, D.; Castello, R.; Scartezzini, J.L. Spatio-temporal relationship between land cover and land surface temperature in urban areas: A case study in Geneva and Paris. ISPRS Int. J. Geo-Inf. 2020, 9, 593. [Google Scholar] [CrossRef]
- Ahmad, M.N.; Shao, Z.; Javed, A. Mapping impervious surface area increase and urban pluvial flooding using Sentinel Application Platform (SNAP) and remote sensing data. Environ. Sci. Pollut. Res. 2023, 30, 125741–125758. [Google Scholar] [CrossRef]
- Shao, Z.; Ahmad, M.N.; Javed, A. Comparison of Random Forest and XGBoost Classifiers Using Integrated Optical and SAR Features for Mapping Urban Impervious Surface. Remote Sens. 2024, 16, 665. [Google Scholar] [CrossRef]
- Sahin, E.K. Assessing the predictive capability of ensemble tree methods for landslide susceptibility mapping using XGBoost, gradient boosting machine, and random forest. SN Appl. Sci. 2020, 2, 1308. [Google Scholar] [CrossRef]
- Zhang, Y.; Liu, J.; Shen, W. A review of ensemble learning algorithms used in remote sensing applications. Appl. Sci. 2022, 12, 8654. [Google Scholar] [CrossRef]
- Kavzoglu, T.; Teke, A. Predictive Performances of ensemble machine learning algorithms in landslide susceptibility mapping using random forest, extreme gradient boosting (XGBoost) and natural gradient boosting (NGBoost). Arab. J. Sci. Eng. 2022, 47, 7367–7385. [Google Scholar] [CrossRef]
- Gitelson, A.A.; Stark, R.; Grits, U.; Rundquist, D.; Kaufman, Y.; Derry, D. Vegetation and soil lines in visible spectral space: A concept and technique for remote estimation of vegetation fraction. Int. J. Remote Sens. 2002, 23, 2537–2562. [Google Scholar] [CrossRef]
- Morales-Gallegos, L.M.; Martínez-Trinidad, T.; Hernández-de la Rosa, P.; Gómez-Guerrero, A.; Alvarado-Rosales, D.; de Lourdes Saavedra-Romero, L. Tree Health Condition in Urban Green Areas Through Crown In-Dicators and Vegetation Indices. Forests 2023, 14, 1673. [Google Scholar] [CrossRef]
- Fariz, T.R.; Faniza, V. Comparison of Built-Up Land Indices for Building Density Mapping in Urban Environments. In AIP Conference Proceedings; AIP Publishing: Melville, NY, USA, 2023. [Google Scholar]
- Osgouei, P.E.; Kaya, S.; Sertel, E.; Alganci, U. Separating built-up areas from bare land in mediterranean cities using Sentinel-2A imagery. Remote Sens. 2019, 11, 345. [Google Scholar] [CrossRef]
- Kawamura, M.; Jayamanna, S.; Tsujiko, Y. Quantitative evaluation of urbanization in developing countries using satellite data. Doboku Gakkai Ronbunshu 1997, 1997, 45–54. [Google Scholar] [CrossRef] [PubMed]
- Chicco, D.; Jurman, G. The advantages of the Matthews correlation coefficient (MCC) over F1 score and accuracy in binary classification evaluation. BMC Genom. 2020, 21, 6. [Google Scholar] [CrossRef] [PubMed]
- Görtler, J.; Hohman, F.; Moritz, D.; Wongsuphasawat, K.; Ren, D.; Nair, R.; Kirchner, M.; Patel, K. Neo: Generalizing Confusion Matrix Visualization to Hierarchical and Multi-Output Labels. In Proceedings of the 2022 CHI Conference on Human Factors in Computing Systems, New Orleans, LA, USA, 29 April–5 May 2022. [Google Scholar] [CrossRef]
- Sarmah, B.; Nair, N.; Mehta, D.; Pasquali, S. Learning Embedded Representation of the Stock Correlation Matrix Using Graph Machine Learning. arXiv 2022, arXiv:2207.07183. [Google Scholar]
- Zanaga, D.; Van De Kerchove, R.; Daems, D.; De Keersmaecker, W.; Brockmann, C.; Kirches, G.; Wevers, J.; Cartus, O.; Santoro, M.; Fritz, S.; et al. ESA WorldCover 10 m 2021 v200, Version v200; Zenodo: Geneva, Switzerland, 2022. [Google Scholar]
- Venter, Z.S.; Barton, D.N.; Chakraborty, T.; Simensen, T.; Singh, G. Global 10 m Land Use Land Cover Datasets: A Comparison of Dynamic World, World Cover and Esri Land Cover. Remote Sens. 2022, 14, 4101. [Google Scholar] [CrossRef]
- Brown, C.F.; Brumby, S.P.; Guzder-Williams, B.; Birch, T.; Hyde, S.B.; Mazzariello, J.; Czerwinski, W.; Pasquarella, V.J.; Haertel, R.; Ilyushchenko, S.; et al. Dynamic World, Near real-time global 10 m land use land cover mapping. Sci. Data 2022, 9, 251. [Google Scholar] [CrossRef]
- Misra, M.; Kumar, D.; Shekhar, S. Assessing machine learning based supervised classifiers for built-up impervious surface area extraction from sentinel-2 images. Urban For. Urban Green. 2020, 53, 126714. [Google Scholar] [CrossRef]
- Zhou, S.; Liu, Z.; Wang, M.; Gan, W.; Zhao, Z.; Wu, Z. Impacts of building configurations on urban stormwater management at a block scale using XGBoost. Sustain. Cities Soc. 2022, 87, 104235. [Google Scholar] [CrossRef]
- Wang, M.; Li, Y.; Yuan, H.; Zhou, S.; Wang, Y.; Ikram, R.M.A.; Li, J. An XGBoost-SHAP approach to quantifying morphological impact on urban flooding susceptibility. Ecol. Indic. 2023, 156, 111137. [Google Scholar] [CrossRef]




| No. | City Name | Climatic Zone | Population 2021 |
|---|---|---|---|
| 1 | New York | Humid Subtropical | 8,336,817 |
| 2 | Paris | Oceanic Climate | 2,206,488 |
| 3 | Tokyo | Humid Subtropical | 37,194,105 |
| 4 | London | Temperate | 9,648,110 |
| Datasets | Spatial Resolution | GEE Data Links | Bands |
|---|---|---|---|
| Sentinel-1 (SAR) | 5 m, 20 m | ee.ImageCollection (“COPERNICUS/S1_GRD”); | VV (vertical vertical) and VH (vertical horizontal) |
| Landsat-8 (optical) | 30 m | ee.ImageCollection (“LANDSAT/LC08/C02/T1_TOA”) | Band 2 (blue), Band 3 (green), Band 4 (red), Band 5 (NIR), Band 6 (SWIR 1), Band 7 (SWIR 2) |
| Datasets | Overall Accuracy | F1_Score | Precision | Recall |
|---|---|---|---|---|
| SLS(Ours) | 0.86 | 0.85 | 0.87 | 0.87 |
| Dynamic World | 0.84 | 0.80 | 0.83 | 0.82 |
| ESA | 0.83 | 0.84 | 0.84 | 0.85 |
| ESRI | 0.83 | 0.79 | 0.83 | 0.81 |
| Landsat-8 | 0.84 | 0.82 | 0.81 | 0.84 |
| Sentinel-1 | 0.67 | 0.61 | 0.68 | 0.67 |
| Predicted Values | |||||
|---|---|---|---|---|---|
| Water Bodies | Vegetation | Barren Land | Urban | ||
| Actual Values | Water Bodies | 225 | 2 | 0 | 3 |
| Vegetation | 5 | 843 | 0 | 5 | |
| Barren Land | 0 | 1 | 180 | 3 | |
| Urban | 5 | 5 | 2 | 1439 | |
| New York | ||||
|---|---|---|---|---|
| Overall Accuracy | F1_Score | Precision | Recall | |
| XGBoost (Ours) | 0.88 | 0.88 | 0.89 | 0.88 |
| DW | 0.84 | 0.79 | 0.82 | 0.80 |
| ESA | 0.81 | 0.85 | 0.85 | 0.86 |
| ESRI | 0.86 | 0.79 | 0.84 | 0.80 |
| Paris | ||||
| XGBoost (Ours) | 0.86 | 0.83 | 0.85 | 0.86 |
| DW | 0.84 | 0.81 | 0.83 | 0.84 |
| ESA | 0.82 | 0.82 | 0.81 | 0.82 |
| ESRI | 0.83 | 0.79 | 0.83 | 0.83 |
| Toyko | ||||
| XGBoost (Ours) | 0.84 | 0.80 | 0.84 | 0.84 |
| DW | 0.83 | 0.78 | 0.83 | 0.81 |
| ESA | 0.82 | 0.85 | 0.85 | 0.85 |
| ESRI | 0.81 | 0.76 | 0.82 | 0.81 |
| London | ||||
| XGBoost (Ours) | 0.87 | 0.87 | 0.90 | 0.88 |
| DW | 0.83 | 0.82 | 0.83 | 0.83 |
| ESA | 0.85 | 0.84 | 0.84 | 0.85 |
| ESRI | 0.81 | 0.80 | 0.81 | 0.81 |
Disclaimer/Publisher’s Note: The statements, opinions and data contained in all publications are solely those of the individual author(s) and contributor(s) and not of MDPI and/or the editor(s). MDPI and/or the editor(s) disclaim responsibility for any injury to people or property resulting from any ideas, methods, instructions or products referred to in the content. |
© 2024 by the authors. Licensee MDPI, Basel, Switzerland. This article is an open access article distributed under the terms and conditions of the Creative Commons Attribution (CC BY) license (https://creativecommons.org/licenses/by/4.0/).
Share and Cite
Ahmad, M.N.; Shao, Z.; Javed, A.; Ahmad, I.; Islam, F.; Skilodimou, H.D.; Bathrellos, G.D. Optical–SAR Data Fusion Based on Simple Layer Stacking and the XGBoost Algorithm to Extract Urban Impervious Surfaces in Global Alpha Cities. Remote Sens. 2024, 16, 873. https://doi.org/10.3390/rs16050873
Ahmad MN, Shao Z, Javed A, Ahmad I, Islam F, Skilodimou HD, Bathrellos GD. Optical–SAR Data Fusion Based on Simple Layer Stacking and the XGBoost Algorithm to Extract Urban Impervious Surfaces in Global Alpha Cities. Remote Sensing. 2024; 16(5):873. https://doi.org/10.3390/rs16050873
Chicago/Turabian StyleAhmad, Muhammad Nasar, Zhenfeng Shao, Akib Javed, Israr Ahmad, Fakhrul Islam, Hariklia D. Skilodimou, and George D. Bathrellos. 2024. "Optical–SAR Data Fusion Based on Simple Layer Stacking and the XGBoost Algorithm to Extract Urban Impervious Surfaces in Global Alpha Cities" Remote Sensing 16, no. 5: 873. https://doi.org/10.3390/rs16050873
APA StyleAhmad, M. N., Shao, Z., Javed, A., Ahmad, I., Islam, F., Skilodimou, H. D., & Bathrellos, G. D. (2024). Optical–SAR Data Fusion Based on Simple Layer Stacking and the XGBoost Algorithm to Extract Urban Impervious Surfaces in Global Alpha Cities. Remote Sensing, 16(5), 873. https://doi.org/10.3390/rs16050873

