Next Article in Journal
Iron Composition of a Typical Loess-Paleosol Sequence in Northeast China
Previous Article in Journal
Winter Wheat Aboveground-Biomass Estimation and Its Dynamic Variation during Coal Mining—Assessing by Unmanned Aerial Vehicle-Based Remote Sensing
 
 
Font Type:
Arial Georgia Verdana
Font Size:
Aa Aa Aa
Line Spacing:
Column Width:
Background:
Article

Highly Accurate and Lightweight Detection Model of Apple Leaf Diseases Based on YOLO

1
School of Mechanical Engineering, Yanshan University, Qinhuangdao 066004, China
2
Tangshan Jidong Equipment Engineering, Tangshan 063200, China
3
School of Mechanical and Equipment Engineering, Hebei University of Engineering, Handan 056038, China
*
Author to whom correspondence should be addressed.
Agronomy 2024, 14(6), 1331; https://doi.org/10.3390/agronomy14061331
Submission received: 14 May 2024 / Revised: 11 June 2024 / Accepted: 18 June 2024 / Published: 19 June 2024
(This article belongs to the Section Precision and Digital Agriculture)

Abstract

To mitigate problems concerning small-sized spots on apple leaves and the difficulties associated with the accurate detection of spot targets exacerbated by the complex backgrounds of orchards, this research used alternaria leaf spots, rust, brown spots, gray spots, and frog eye leaf spots on apple leaves as the research object and proposed the use of a high-accuracy detection model YOLOv5-Res (YOLOv5-Resblock) and lightweight detection model YOLOv5-Res4 (YOLOv5-Resblock-C4). Firstly, a multiscale feature extraction module, ResBlock (residual block), was designed by combining the Inception multi-branch structure and ResNet residual idea. Secondly, a lightweight feature fusion module C4 (CSP Bottleneck with four convolutions) was designed to reduce the number of model parameters while improving the detection ability of small targets. Finally, a parameter-streamlining strategy based on an optimized model architecture was proposed. The experimental results show that the performance of the YOLOv5-Res model and YOLOv5-Res4 model is significantly improved, with the mAP0.5 values increasing by 2.8% and 2.2% compared to the YOLOv5s model and YOLOv5n model, respectively. The sizes of the YOLOv5-Res model and YOLOv5-Res4 model are only 10.8 MB and 2.4 MB, and the model parameter counts are reduced by 22% and 38.3% compared to the YOLOv5s model and YOLOv5n model.

1. Introduction

Apples are one of the world’s most important temperate fruits, and they have medicinal, nutritional, and ornamental value. Apples are not only rich in essential nutrients for the brain, such as sugar, protein, vitamins, and minerals, but, more importantly, are rich in zinc. According to research, zinc is a component of many important enzymes in the human body and is a key element in promoting growth and development. Therefore, improving the yield and quality of apples can better improve human health [1]. The spring and summer temperatures and high humidity in northern China are favorable for the propagation and spread of pathogenic bacteria, increasing the possibility of apple tree leaves being infected with leaf spot diseases, such as alternaria leaf spots, rust, brown spots, gray spots, and frog eye leaf spots. These diseases are the most common, and when coupled with the fact that artificial orchards are planted with high density and are poorly ventilated, this leads to the development of these diseases. Poor ventilation leads to the frequent occurrence of these diseases in the northern region, seriously affecting the healthy development of the apple industry. The early discovery and rapid identification of leaf diseases, as well as the precise prevention and control of apple leaf diseases, can effectively improve the yield and quality of apples [2].
Traditional disease detection requires experienced experts to undertake visual judgments of leaves in the field. This traditional detection method is inefficient, especially concerning the fact that some similar leaf diseases are easily affected by subjective factors, resulting in omission and misdetection. A large number of studies have shown that image processing and machine learning algorithms are widely used for the rapid diagnosis of crop diseases [3]. However, traditional machine learning methods have shortcomings, such as difficulties in terms of their feature extraction and their high computational complexity [4]. Deep learning methods based on convolutional neural networks have faster detection speeds and greater detection accuracy in target detection compared to traditional machine learning methods [5,6,7,8,9,10,11]. LEE [12] used the Faster R-CNN (Fast Region-based Convolutional Neural Network) model with region-based convolutional neural networks to recognize brown blight, blister blight, and algal leaf spot diseases affecting tea, with an AP (average precision) of 63.58%, 81.08%, and 64.71%, respectively. Singh [13] used MCNN (multilayer convolutional network) to classify mango anthracnose leaf disease with 97.3% accuracy. He [14] proposed a Mask-RCNN-based model for detecting leaf diseases of tea tree with F1 scores of 88.3% and 95.3% for tea coal diseases and boll weevil leaf diseases; however, the F1 scores were lower when distinguishing between brown leaf disease and target spot disease, with scores of only 61.1% and 66.6%. Sun [15] et al. proposed a module for MEAN by reconstructing the 3 × 3 convolutional module to detect a single diseased apple leaf in a simple environment, and the MEAN-SSD (Mobile End AppleNet-based SSD algorithm) model achieved a mAP (mean average precision) value of 83.12% and an FPS (frames per second) value of 12.53 for apple leaf diseases. Tian [16] et al. combined DenseNet to optimize the feature layer of the YOLOv3 model and proposed the use of the YOLOv3-dense model to detect apple surface anthracnose; DenseNet greatly improved the utilization of features in the neural network, with a detection accuracy of 95.57%, and the detection speed could be up to 31 FPS. Li [17] proposed an improved YOLOv5s model for vegetable disease detection, which achieved 93.1% mAP@0.5 for five disease images with a model size of 17.1 M. Lin [18] proposed an improved YOLOx-Tiny model for the detection of tobacco brown spot disease, which introduced the HMU module for information interaction and small feature extraction capability in the neck network, resulting in an AP of 80.45%. Faiza Khan [19] obtained 99.04% AP for three maize crop diseases using YOLOv8n model detection. Firozeh Solimani [20] used the SE attention module after the C2f module of the YOLOv8 model and investigated the effect of the SE module on the YOLOv8 model, and the results showed that the SE module improved the efficiency when detecting small targets, such as flowers, fruits, and neck nodes of tomato plants. Ma [21] proposed a YOLOv8 detection model for the whole growth stage of apple fruits, which assembled the ShuffleNetv2 base module, the Ghost module, and the SE attention module and invoked the CIoU (Complete-IOU) marginal regression loss function, which resulted in a final mAP of 91.4%, and a model size of 2.6 MB.
The analysis shows that deep learning detection algorithms have been effectively used to diagnose various crop diseases; however, fewer studies have focused on apple leaf disease detection. Moreover, most studies were implemented in simple environments using single leaves, meaning that they could not realistically simulate the complex background of the growing environment, different light conditions, and the degree of leaves shading each other, thus limiting their application in real production scenarios. It is crucial to develop an apple leaf disease detection model with high recognition accuracy and fast detection speed. In order to solve the problems concerning the small size of some disease spots on apple leaves and the difficulty in accurately detecting the disease spot targets in the complex background of plantations, a high-precision model and a lightweight model were proposed based on the multiscale feature extraction module ResBlock and lightweight feature fusion module C4 with a parameter streamlining strategy, which improved the accuracy of disease detection on apple leaves and realized a lightweight model.

2. Materials and Methods

2.1. Materials

To train and evaluate the proposed model, we composed a new ALPP dataset using a fusion of the AppleLeaf9 dataset [22] and the Ai Studio dataset [23]. The AppleLeaf9 dataset fuses PlantVillage [24], ATLDSD [25], PPCD2020 [26], and PPCD2021 [26]. PlantVillage contains only single-leaf images of simple environments. The images of AT-LDSD, PPCD2020, and PPCD2021 were collected from orchards under different weather conditions, which included various situations, such as sunny, cloudy, after rain, with light, against light, near, far, pitch, and elevation. Five types of leaf images of alternaria leaf spot, rust, brown spot, gray spot, and frog eye leaf spot were selected, and in order to increase the diversity of the images as much as possible and improve the generalizability of the model, alternaria leaf spot, rust, brown spot, and gray spot leaf images were examined by using the Ai Studio dataset. Rust, brown spot, gray spot, and frog eye leaf spot when using the Ai Studio dataset are shown in Figure 1.
The images were labeled using labeling software, and the label of each target feature corresponded to the target feature, and redundant information was ignored during image labeling. A total of 4863 images were labeled, which were randomly divided into a training set, a testing set, and a validation set in the ratio of 6:2:2, and the specific number distribution of each disease category is shown in Table 1.

2.2. Methods

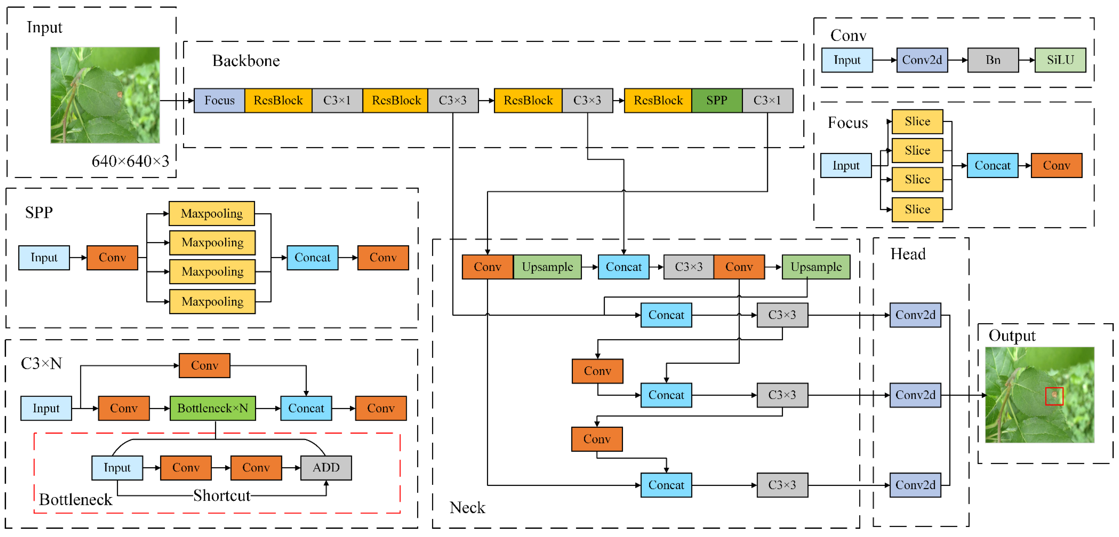
Based on the characteristics of the YOLOv5 [27] model, an improved apple leaf disease detection model was proposed, YOLOv5-Res, as shown in Figure 2, in order to improve the accuracy of the model in detecting the degree of small-scale apple leaf spot disease against a complex background. The model increases the number of bottlenecks in the C3 (CSP Bottleneck with 3 convolutions) [28] module of the backbone and neck networks to deepen the network and improve the feature extraction ability, adopts the lighter focus module instead of the Conv module to balance the increase in the network parameters, and adopts the SPP (Spatial Pyramid Pooling) [29] module instead of the SPPF (Spatial Pyramid Pooling Fast) [29] module to reduce the overfitting risk and improve the generalizability of the model while decreasing the model parameters. In addition, the Resblock (residual block) module is designed to adapt to input features of different scales and complexities.
Based on the YOLOv5-Res model, the C4 (CSP Bottleneck with 4 convolutions) module was designed with the goal of lightening the model to optimize the transfer path of the feature map information fusion process, and with the parameter streamlining strategy, the lightweight YOLOv5-Res4 model was designed.

2.2.1. YOLOv5 Model

The YOLOv5 model is a single-stage target recognition model proposed by Glenn Jocher in 2020. It can be categorized into YOLOv5s, YOLOv5n, YOLOv5m, YOLOv5l, and YOLOv5x versions based on the differences in network depth and network width. Among them, YOLOv5n is the lightest version of the YOLOv5 series, with the fastest detection speed, while YOLOv5s is the model with the best overall performance.
The YOLOv5 model structure consists of a backbone, neck, and a head. The backbone is used to extract the features from the input image and consists of Conv, C3, and SPPF. The C3 structure is used for the backbone and neck. The SPPF structure is used for the maximum pooling operation of feature maps using differently sized convolution kernels to enrich feature representation. The neck part uses FPNs (Feature Pyramid Networks) [30] and PANs (Path Aggregation Networks) [31] to jointly enhance the semantic and spatial information. The FPN structure realizes semantic feature enhancement from the top–down and fuses higher-order feature mapping with lower-order feature mapping through up-sampling. The PAN structure enhances the localization features from the bottom–up to achieve the purpose of feature information enrichment. The head part generates the class probability and location information of the predicted target. The three detection heads correspond to 20 × 20, 40 × 40, and 80 × 80 feature maps, respectively. The YOLOv5 model uses CIoU [32] to compute intersections, such as the following:
C I o U = I o U ρ 2 ( b , b g t ) c 2 α v
where b and b g t represent the centers of the predicted and real frames, respectively, ρ represents the computation of the Euclidean distance between two centers, c represents the diagonal distance of the smallest closure region that can contain both the prediction box and the true box, α represents the weighting function, and υ represents the difference between the length ratios of the predicted and real frames.

2.2.2. Design of ResBlock Multiscale Module

Diseases, such as alternaria leaf spot, rust, brown spot, gray spot, and frog eye leaf spot, occur in artificial apple orchards, and the spots present in early disease are mostly small targets, and the patches at the end of this stage do not have the same percentage in terms of the leaf, so they are difficult to detect via YOLOv5 using large convolution kernels. Specifically, when detecting similar diseases, the ability is weaker. In order to extract the same feature map to obtain richer feature information and improve the characterization and generalization abilities of the model, we designed the ResBlock (residual block) module, as shown in Figure 3.
GoogLeNet proposed the Inception [33] model to increase the network width by introducing multiple Inception modules while reducing the number of parameters. In Inception-v1 [33], multiscale feature extraction is achieved by using different-sized convolutional kernels in the same layer. The core idea of the ResNet (Residual Network) [34] model is to learn residuals, i.e., the neural network is designed to carry out residual mapping during the training process, which maps the inputs directly to the outputs, y = F ( x , w i ) + x , where x denotes the inputs of the residual block, y denotes the output of the residual block, and F ( x , w i ) denotes the function that the network needs to fit. Residual connectivity makes it easier to train deeper networks.
The ResBlock module was proposed based on the idea of Inception and ResNet. There were three branch designs: a 1 × 1 convolutional kernel, a 3 × 3 convolutional kernel, and a jump connection. Each branch contains a BN (Batch Normalization) [35] module, which is used to improve the training stability of the model and accelerate the convergence process. Specifically, the 1 × 1 convolutional kernel is used to linearly transform the feature map to extract local feature information; the 3 × 3 convolutional kernel is used to capture a wider range of feature relationships to enhance the global expression capability; and the jump connection realizes direct information transfer and the back propagation of the gradient to alleviate the gradient vanishing problem. This multi-branch design utilizes different convolutional kernel feature extraction capabilities combined with jump connections to achieve feature fusion and information transfer to promote multiscale feature extraction. Meanwhile, the introduction of the BN module helps to normalize the feature distribution, accelerate the network convergence speed, and improve the generalization ability and stability of the model. Such a module design adapts to different scales and complexities in terms of input features to improve the characterization abilities and performance of the model.

2.2.3. Design of the C4 Feature Fusion Module

C3 is an important building block for feature extraction in the YOLOv5s model, which consists of multiple convolutional modules (Conv), bottleneck layers (bottleneck), BN layers (Batch Normalization), and SiLU (Sigmoid Linear Unit) [36] activation functions. The convolution module consists of a Conv2d convolution layer plus a BN layer plus a SiLU activation function; the bottleneck layer involves 1 × 1 convolution followed by 3 × 3 convolution, where the 1 × 1 convolution halves the number of channels and the 3 × 3 convolution doubles the number of channels and then adds the inputs, which is set up to improve network characterization and performance. As a whole, the C3 module is divided into three steps, which include the First PW (Pointwise Convolution) [37] to downscale the data, then convolution is carried out using a regular convolution kernel, and finally, PW is used to upscale the data. The C3 structure is shown in the left panel of Figure 4.
C3 is used to enhance the learning capabilities of the network via the feature extraction of the input image through multilayer operations, such as a convolution module, a bottleneck layer, BN layer, etc., increasing the complexity and computation of the model. On the basis of C3, considering that the first convolution of the main branch and the first convolution of the bottleneck layer are both point-by-point convolutions, the two layers are merged to form the C4 (CSP Bottleneck with 4 convolutions) module; C4 uses 1 × 1 convolution to reduce the number of channels in the main branch to extract the shallow features to obtain more detailed information; 3 × 3 convolution is used to increase the sensory field to extract the deeper information; and the side branch introduces a 1 × 1 convolutional layer to realize feature fusion. With the above structure, the C4 module optimizes the information transfer path within the module, simplifies the feature transfer and interaction process, and avoids information loss and blurring to better capture local features and spatial information; its structure is shown in the right panel of Figure 4.

2.2.4. YOLOv5-Res4 Based on Parameter Refinement Strategy

Since image feature extraction is mainly carried out in the backbone part, the neck is mainly used for the feature fusion of the feature map. In this paper, we use the lighter weight focus [38] module to replace the layer 0 Conv module in the backbone part, reduce the bottleneck structure coefficient in the C3 module to 1 in order to maximize the lightweight purpose, use the ResBlock multiscale module to replace the other Conv modules in the backbone network, and introduce the SPP module to directly connect with the ResBlock module to improve the model’s ability to extract features from the backbone network. The SPP module is directly connected to the ResBlock module to improve the model’s understanding of global information and reduce the risk of model overfitting to improve the generalization ability of the model, and the streamlined C4 module was used to optimize the feature information transfer path to further improve the model’s detection performance and ability to represent features. In the neck network, the lighter C4 module is used to replace the C3 module to accelerate the feature transfer and interaction process, which is conducive to the rapid dissemination and fusion of semantic information. The Conv module in the 18th and 21st layers mainly plays the role of downsampling; for this reason, the ResBlock multiscale module is used to replace the Conv module to improve the detection accuracy and reduce the computation volume while maintaining a sufficient sensory field so as to accelerate the inference speed of the model.
In summary, the YOLOv5-Res4 model adopts a lightweight module, the strategy of channel reduction and feature fusion achieves a significant reduction in the number of model parameters and computational complexity under the premise of maintaining high detection accuracy, and the model realizes a shallower compact structure, as shown in Figure 5.

3. Results

3.1. Experimental Environment and Model Evaluation Metrics

The main parameters of the computer platform used in this experiment are as follows: Intel Core i9-13900K CPU with a main frequency of 3.00 GHz, a running memory of 64 GB, and NVIDIA GeForce RTX3090 with 24 GB GPU. The PyTorch2.0.1 deep learning framework was used to build and evaluate the model. The training parameters were set with an image input size of 640 × 640; the training epoch was 150, the image batch size was set to 2, the Adam optimizer was used, the initial learning rate was set as 0.01, the momentum value was 0.937, and the weight decay parameter was 0.0005.
To evaluate the performance of the improved YOLOv5s model, the evaluation metrics used in this study were categorized into precision (P), recall (R), single-category average precision (AP), mean average precision (mAP), number of parameters (parameters), and floating-point operations (FLOPs), where mAP, parameters, and FLOPs denote the mean average precision of disease detection, the number of network parameters, and the real-time processing speed of the model, respectively. The formula used for the model performance evaluation metrics is shown in Equations (1)–(6):
P r e c i s i o n = T P T P + F P
R e c a l l = T P T P + F N
A P = 0 1 P ( R ) d R
m A P = 1 N i = 1 N A P i
P a r a m e t e r s = ( K × K × C i n × C o u t )
F L O P s = ( K × K × C i n × C o u t × H × W )
where T P denotes the number of correctly detected positive samples, F P denotes the number of incorrectly detected negative samples, and F N denotes the number of undetected positive samples. K denotes the convolutional kernel size, C i n and C o u t denote the number of input and output channels, respectively, and H and W denote the height and width of the output feature map, respectively.

3.2. Experimental Analysis of the ResBlock Module

In order to verify the effectiveness of the ResBlock module, the ResBlock2, ResBlock3, and ResBlock4 modules were reconstructed, as shown in Figure 6. Keeping the other structures in the YOLOv5-Res model unchanged, ResBlock was replaced with ordinary Conv, ResBlock2, ResBlock3, and ResBlock4 for comparison experiments.
The features of leaf diseases vary greatly at different stages of development, and 1 × 1 and 3 × 3 parallel convolution kernels were used to ensure that the detailed information in the image could be adequately captured. Different sensory fields facilitate the extraction of local features of different sizes, which can better capture detailed information in the image and improve the robustness of the network. As shown in Table 2 of the experimental results, ResBlock obtained the best mAP@0.5 (mean average precision, IoU = 0.5) and mAP@0.5–0.95 (mean average precision, IoU = 0.5–0.95) values, where the mAP@0.5 values are 1.88%, 2.18%, and 2.28% higher than those of ResBlock2, ResBlock3, and ResBlock4, respectively. In addition, the ResBlock and ResBlock2 models have the same number of parameters and model size, but there is a large difference in terms of accuracy, which is mainly because the BN layer plays a role in speeding up the training speed to improve model accuracy. Comparing the FLOP values of the three improved modules, the ResBlock module is also more advantageous. The experimental results show that using the ResBlock module to replace the Conv module in the backbone structure of YOLOv5s is an effective way to improve the model, and although the ResBlock module increases the number of parameters, this multiscale voxel extraction module adapts to the needs of apple leaf disease detection and improves the accuracy of the detection model.

3.3. Experiments with the C4 Module

To evaluate the effectiveness of the C4 feature fusion module, several different feature fusion strategies were compared. The YOLOv5-Res4 model was used as the base model, and other mainstream feature fusion module replacements, e.g., the CSP (CSP Bottleneck) [39], C3, and C2f (CSPDarknet53 to 2-Stage FPN) [40] modules, were used sequentially in place of the C4 module for comparison.
The experimental results, shown in Table 3, demonstrate that the mAP@0.5 values of the CSP, C3, and C2f modules are 77.5%, 77.8%, and 77.2%, which are 2.4%, 2.1%, and 2.7% lower than that of the YOLOv5-Res4 network model with the addition of the C4 feature fusion module in terms of the mAP@0.5 values, respectively. The C3 module introduces the idea of constantly mapping ResNet residual networks on top of the channel separation strategy of the CSP module by stacking multiple bottleneck [41] modules on the main branch to tune model depth. Additionally, C2f references the ELAN (Efficient Layer Attention Network) [42] network’s idea of using short gradient paths to stack more blocks, greatly enriching the gradient flow information. In contrast, the C4 feature fusion module streamlines the network structure, which only consists of three 1 × 1 Convs with a step size of 1 and one 3 × 3 Conv with a step size of 1. Finally, the low-level and high-level feature maps are spliced using Concat, which retains more spatial and semantic information and enhances the enhancement of the model’s expressive ability.
In addition, the C4 feature fusion module obtains the lowest parameters and FLOPs while maintaining high detection accuracy. Additionally, the introduction of the C4 module enables the network to have better sensing capabilities and information fusion abilities, improving the accuracy and robustness of target detection.

3.4. Experiments with Model Streamlining Strategies

To verify the effectiveness of the parameter streamlining scheme, this paper designed several models for exploratory validation, and the specific streamlining methods of each model are shown in Table 4.
As shown in Table 5, both the C4 module and the Resblock module play a positive effect in simplifying model complexity and recognition accuracy. Feature extraction is mainly carried out in the shallow network, and model D has 1.7% fewer model parameters than model C, while mAP@0.5 is improved by 0.5%. The effect of the SPP module was verified using model D, model E, and model F. The results show that the mAP@0.5 value gradually increases and reaches the highest value of 80.8% in model F. The mAP@0.5 value of the YOLOv5-Res4 model is 79.9%, with the parameters only 22.89% and 61.7% of those of the F and YOLOv5n models, and the model size is 2.4 MB, which significantly reduces the size and computational cost of the model.

3.5. YOLOv5-Res Comparative Analysis Experiment

To further validate the performance of the model and considering the differences between the YOLOv5-Res accuracy model and the YOLOv5-Res4 lightweight model, this experiment compared YOLOv5-Res and YOLOv5-Res4 separately with current mainstream single-target detection models.
The YOLOv5-Res model was compared with DT-DETR-L [43], YOLOv5s [27], YOLOv5s-TR [27], YOLOv5s6 [27], YOLOv8s [44], and YOLOv9 [45]; DT-DETR-L is a transformer-based object detection model, a high-accuracy version of the DETR (detection transformer) model, and the experimental results are shown in Table 6. The precision of YOLOv5-Res is improved by 1.6%, 4.3%, 3.8%, 5.2%, and 1.9%;recall is improved by 7.5%, −0.3%, 2.3%, 2.6%, 2.6%, and 4.3%; and mAP@0.5 is improved by 7.5%, 2.8%, 3.7%, 4.3%, and 3.5%, respectively. Compared to the latest YOLOv9, YOLOv5-Res improved by 5.2, −1.7%, and 2% in terms of precision, recall, and mAP@0.5, respectively, and YOLOv5-Res still has the highest detection performance with fewer parameters.
Table 7 displays the mAP@0.5 values of mainstream models for detecting various categories of disease characteristics. Among these, the best-performing models for detecting alternaria leaf spot, rust, brown spot, gray spot, and frog eye leaf spot were YOLOv9, YOLOv5s6, YOLOv9, RTDETR-L, and YOLOv5-Res, respectively. Comparing the detection results of the other models, YOLOv5-Res demonstrates a more balanced performance, with only gray spot having a mAP@0.5 lower than 80%.

3.6. YOLOv5-Res4 Comparative Analysis Experiment

Since the YOLOv5-Res4 model focuses more on being lightweight, this paper compares it with lightweight YOLO models, such as YOLOv3-tiny [46], YOLOv5n [27], YOLOv5n6 [27], and YOLOv8n [44]. The experimental results are shown in Table 8, showing that the YOLOv5-Res4 model improved the precision by 7.1%, 0.9%, and 1.3% and decreased it by 0.2%; the recall is improved by 13.2%, 3.7%, 7.9%, and 3.2%; and the mAP@0.5 improved by 11.7%, 2.2%, and 5.3%, respectively, with the lowest number of parameters and model sizes at 2.9%; however, the FLOPs are only 5.3, providing better performance.
The experimental data of mainstream lightweight algorithmic models on various categories of diseases are shown in Table 9, and the detection performance is higher than that of other algorithmic models in all categories, except for the fact that the mAP@0.5 value for gray spot is lower than that of the YOLOv8n model by 3.4%.

3.7. Improved Model Validity Analysis

In order to assess the differences in the performance of the two groups of models, YOLOv5s vs. YOLOv5-Res and YOLOv5n vs. YOLOv5-Res4, in the target detection task, this study used a paired samples t-test to analyze their performance on the mAP@0.5 metric [47]. The significance level of this test was set at a p-value of < 0.05 to ensure that the observed differences were statistically significant. According to the results of multiple calculations shown in Table 10, YOLOv5-Res and YOLOv5-Res4 exhibited statistically significant differences in mAP@0.5 compared to their control models. This finding provides solid statistical support for the validity of the YOLOv5-Res series model on the current dataset and further validates its potential to solve the problems relating to the detection of small spots on apple leaves, as well as the difficulty of accurate spot target detection due to the complex background of orchards.
The YOLOv5-Res model and YOLOv5-Res4 model were validated using the test set, and the detection results are shown in Figure 7. The apple leaf disease targets were small, and the YOLOv5s model and YOLOv5n model had misdetection and omission in detecting alternaria leaf spot and gray spot and had a slightly lower confidence level compared with YOLOv5-Res and YOLOv5-Res4. In summary, the YOLOv5-Res and YOLOv5-Res4 models were able to accomplish the task of accurate and efficient apple leaf spot detection.

4. Discussion

In order to solve problems concerning the small sizes of some lesions on apple leaves and the difficulty of accurately detecting lesion targets due to the complex background of the orchard, this study proposed obtaining the high-precision YOLOv5-Res model and the lightweight YOLOv5-Res4 model.
Compared with the study of Li [48], although all our studies are based on the YOLO series, our model is more advantageous for lesion detection in complex environments in orchards, and its design fully takes into account the diversity of actual orchard scenarios, which improves the adaptability and robustness of the module. Compared to Gao’s [49] study, we used a more challenging multidimensional dataset containing images of apple leaves in complex orchard backgrounds with different weather conditions and different shooting angles, which enhanced the utility of our model. In addition, we were concerned with the difficulty in differentiating spot identification, especially that alternaria leaf spot is easily confused with gray spot in the early stages of the disease spot, and the results showed that gray spot was not detected with high accuracy, which will be considered as a separate research topic in future studies. In the field of agricultural detection, the studies of Firozeh Solimani [20] and Ma [21] concluded that the attention mechanism can help the model to better focus on the key regions of the image while also increasing the model parameters. However, we cleverly propose a lightweighting strategy that successfully balances the model complexity and performance by compressing the depth and width of the model, achieving the need to significantly reduce the model computation while ensuring detection accuracy.
In summary, our model effectively solves the challenge of the difficulty of the accurate detection of targets with small-sized spots on apple leaves and under complex background conditions in the orchard and shows excellent performance in both detection accuracy and the lightening of the model, providing an innovative solution for the detection of apple leaf diseases.

5. Conclusions

Between YOLOv5-Res and YOLOv5-Res4, the proposed ResBlock multiscale module helps to extract features at different scales and preserve image detail information. Additionally, the feature fusion module C4 enhances the ability to extract feature information from small targets while being lightweight. By compressing the depth and width of the model, the lightweight YOLOv5-Res4 model is obtained. The improved algorithm model YOLOv5-Res has a mAP@0.5 of 82.1%, FLOPs of 15.6 G, parameters of 5486055, and a model size of 10.8 MB. The YOLOv5-Res4 model has a mAP0.5 of 79.9%, FLOPs of 5.3 G, a parameter count of 1094471, and a model size of 2.4 MB. Overall, YOLOv5-Res was able to achieve high accuracy in detecting apple leaf diseases, while YOLOv5-Res4 still had high detection accuracy while being lightweight, and it also had certain advantages in comparison with mainstream models.

Author Contributions

Conceptualization, Z.F.; Methodology, Z.S.; Resources, Z.C. All authors have read and agreed to the published version of the manuscript.

Funding

This research received no external funding.

Data Availability Statement

Data are contained within the article.

Acknowledgments

The authors would like to thank the anonymous reviewers for their critical comments and suggestions for improving the manuscript.

Conflicts of Interest

Zhaokai Sun and Zemin Feng were employed by the Jidong Equipment Company. The remaining authors declare that the research was conducted in the absence of any commercial or financial relationships that could be construed as a potential conflict of interest.

References

  1. Bi, C.; Wang, J.; Duan, Y.; Fu, B.; Kang, J.-R.; Shi, Y. MobileNet based apple leaf diseases identification. Mob. Netw. Appl. 2022, 27, 172–180. [Google Scholar] [CrossRef]
  2. Abbaspour-Gilandeh, Y.; Aghabara, A.; Davari, M.; Maja, J.M. Feasibility of using computer vision and artificial intelligence techniques in detection of some apple pests and diseases. Appl. Sci. 2022, 12, 906. [Google Scholar] [CrossRef]
  3. Liu, J.; Wang, X. Plant diseases and pests detection based on deep learning: A review. Plant Methods 2021, 17, 22. [Google Scholar] [CrossRef]
  4. Fuentes, A.; Yoon, S.; Park, D.S. Deep learning-based techniques for plant diseases recognition in real-field scenarios. In Proceedings of the Advanced Concepts for Intelligent Vision Systems: 20th International Conference, ACIVS 2020, Auckland, New Zealand, 10–14 February 2020; Proceedings 20. pp. 3–14. [Google Scholar]
  5. Ren, S.; He, K.; Girshick, R.; Sun, J. Faster r-cnn: Towards real-time object detection with region proposal networks. Adv. Neural Inf. Process. Syst. 2015, 28, 1137–1149. [Google Scholar] [CrossRef]
  6. He, K.; Gkioxari, G.; Dollár, P.; Girshick, R. Mask r-cnn. In Proceedings of the IEEE International Conference on Computer Vision, Venice, Italy, 22–29 October 2017; pp. 2961–2969. [Google Scholar]
  7. Liu, W.; Anguelov, D.; Erhan, D.; Szegedy, C.; Reed, S.; Fu, C.-Y.; Berg, A.C. Ssd: Single shot multibox detector. In Proceedings of the Computer Vision–ECCV 2016: 14th European Conference, Amsterdam, The Netherlands, 11–14 October 2016; Proceedings, Part I 14. pp. 21–37. [Google Scholar]
  8. Redmon, J.; Divvala, S.; Girshick, R.; Farhadi, A. You only look once: Unified, real-time object detection. In Proceedings of the IEEE Conference on Computer Vision and Pattern Recognition, Las Vegas, NV, USA, 27–30 June 2016; pp. 779–788. [Google Scholar]
  9. Redmon, J.; Farhadi, A. YOLO9000: Better, faster, stronger. In Proceedings of the IEEE Conference on Computer Vision and Pattern Recognition, Honolulu, HI, USA, 21–26 July 2017; pp. 7263–7271. [Google Scholar]
  10. Redmon, J.; Farhadi, A. Yolov3: An incremental improvement. arXiv 2018, arXiv:1804.02767. [Google Scholar]
  11. Bochkovskiy, A.; Wang, C.-Y.; Liao, H.-Y.M. Yolov4: Optimal speed and accuracy of object detection. arXiv 2020, arXiv:2004.10934. [Google Scholar]
  12. Lee, S.-H.; Wu, C.-C.; Chen, S.-F. Development of image recognition and classification algorithm for tea leaf diseases using convolutional neural network. In Proceedings of the 2018 ASABE Annual International Meeting, Detroit, MI, USA, 29 July–1 August 2018; p. 1. [Google Scholar]
  13. Singh, U.P.; Chouhan, S.S.; Jain, S.; Jain, S. Multilayer convolution neural network for the classification of mango leaves infected by anthracnose disease. IEEE Access 2019, 7, 43721–43729. [Google Scholar] [CrossRef]
  14. Li, H.; Shi, H.; Du, A.; Mao, Y.; Fan, K.; Wang, Y.; Shen, Y.; Wang, S.; Xu, X.; Tian, L. Symptom recognition of disease and insect damage based on Mask R-CNN, wavelet transform, and F-RNet. Front. Plant Sci. 2022, 13, 922797. [Google Scholar] [CrossRef]
  15. Sun, H.; Xu, H.; Liu, B.; He, D.; He, J.; Zhang, H.; Geng, N. MEAN-SSD: A novel real-time detector for apple leaf diseases using improved light-weight convolutional neural networks. Comput. Electron. Agric. 2021, 189, 106379. [Google Scholar] [CrossRef]
  16. Tian, Y.; Yang, G.; Wang, Z.; Li, E.; Liang, Z. Detection of apple lesions in orchards based on deep learning methods of cyclegan and yolov3-dense. J. Sens. 2019, 2019, 7630926. [Google Scholar] [CrossRef]
  17. Li, J.; Qiao, Y.; Liu, S.; Zhang, J.; Yang, Z.; Wang, M. An improved YOLOv5-based vegetable disease detection method. Comput. Electron. Agric. 2022, 202, 107345. [Google Scholar] [CrossRef]
  18. Lin, J.; Yu, D.; Pan, R.; Cai, J.; Liu, J.; Zhang, L.; Wen, X.; Peng, X.; Cernava, T.; Oufensou, S. Improved YOLOX-Tiny network for detection of tobacco brown spot disease. Front. Plant Sci. 2023, 14, 1135105. [Google Scholar] [CrossRef]
  19. Khan, F.; Zafar, N.; Tahir, M.N.; Aqib, M.; Waheed, H.; Haroon, Z. A mobile-based system for maize plant leaf disease detection and classification using deep learning. Front. Plant Sci. 2023, 14, 1079366. [Google Scholar] [CrossRef]
  20. Solimani, F.; Cardellicchio, A.; Dimauro, G.; Petrozza, A.; Summerer, S.; Cellini, F.; Renò, V. Optimizing tomato plant phenotyping detection: Boosting YOLOv8 architecture to tackle data complexity. Comput. Electron. Agric. 2024, 218, 108728. [Google Scholar] [CrossRef]
  21. Ma, B.; Hua, Z.; Wen, Y.; Deng, H.; Zhao, Y.; Pu, L.; Song, H. Using an improved lightweight YOLOv8 model for real-time detection of multi-stage apple fruit in complex orchard environments. Artif. Intell. Agric. 2024, 11, 70–82. [Google Scholar] [CrossRef]
  22. Yang, Q.; Duan, S.; Wang, L. Efficient identification of apple leaf diseases in the wild using convolutional neural networks. Agronomy 2022, 12, 2784. [Google Scholar] [CrossRef]
  23. Pathological Images of Apple Leaves. Available online: https://aistudio.baidu.com/datasetdetail/11591/0 (accessed on 1 April 2023).
  24. Hughes, D.; Salathé, M. An open access repository of images on plant health to enable the development of mobile disease diagnostics. arXiv 2015, arXiv:1511.08060. [Google Scholar]
  25. Feng, J.; Chao, X. Apple Tree Leaf Disease Segmentation Dataset; Science Data Bank: Beijing, China, 2022. [Google Scholar]
  26. Thapa, R.; Zhang, K.; Snavely, N.; Belongie, S.; Khan, A. The Plant Pathology Challenge 2020 data set to classify foliar disease of apples. Appl. Plant Sci. 2020, 8, e11390. [Google Scholar] [CrossRef]
  27. Jocher, G.; Chaurasia, A.; Stoken, A.; Borovec, J.; Kwon, Y.; Michael, K.; Fang, J.; Wong, C.; Yifu, Z.; Montes, D. ultralytics/yolov5: v6. 2-yolov5 classification models, apple m1, reproducibility, clearml and deci. ai integrations. Zenodo. 2022. Available online: https://github.com/ultralytics/yolov5 (accessed on 13 May 2024).
  28. Park, H.; Yoo, Y.; Seo, G.; Han, D.; Yun, S.; Kwak, N. C3: Concentrated-comprehensive convolution and its application to semantic segmentation. arXiv 2018, arXiv:1812.04920. [Google Scholar]
  29. He, K.; Zhang, X.; Ren, S.; Sun, J. Spatial pyramid pooling in deep convolutional networks for visual recognition. IEEE Trans. Pattern Anal. Mach. Intell. 2015, 37, 1904–1916. [Google Scholar] [CrossRef]
  30. Lin, T.-Y.; Dollár, P.; Girshick, R.; He, K.; Hariharan, B.; Belongie, S. Feature pyramid networks for object detection. In Proceedings of the IEEE Conference on Computer Vision and Pattern Recognition, Honolulu, HI, USA, 21–26 July 2017; pp. 2117–2125. [Google Scholar]
  31. Liu, S.; Qi, L.; Qin, H.; Shi, J.; Jia, J. Path aggregation network for instance segmentation. In Proceedings of the IEEE conference on Computer Vision and Pattern Recognition, Salt Lake City, UT, USA, 18–22 June 2018; pp. 8759–8768. [Google Scholar]
  32. Zheng, Z.; Wang, P.; Ren, D.; Liu, W.; Ye, R.; Hu, Q.; Zuo, W. Enhancing geometric factors in model learning and inference for object detection and instance segmentation. IEEE Trans. Cybern. 2021, 52, 8574–8586. [Google Scholar] [CrossRef]
  33. Szegedy, C.; Liu, W.; Jia, Y.; Sermanet, P.; Reed, S.; Anguelov, D.; Erhan, D.; Vanhoucke, V.; Rabinovich, A. Going deeper with convolutions. In Proceedings of the IEEE Conference on Computer Vision and Pattern Recognition, Boston, MA, USA, 7–12 June 2015; pp. 1–9. [Google Scholar]
  34. He, K.; Zhang, X.; Ren, S.; Sun, J. Deep residual learning for image recognition. In Proceedings of the IEEE Conference on Computer Vision and Pattern Recognition, Las Vegas, NV, USA, 27–30 June 2016; pp. 770–778. [Google Scholar]
  35. Ioffe, S.; Szegedy, C. Batch normalization: Accelerating deep network training by reducing internal covariate shift. In Proceedings of the International Conference on Machine Learning, Lille, France, 6–11 July 2015; pp. 448–456. [Google Scholar]
  36. Elfwing, S.; Uchibe, E.; Doya, K. Sigmoid-weighted linear units for neural network function approximation in reinforcement learning. Neural Netw. 2018, 107, 3–11. [Google Scholar] [CrossRef]
  37. Hua, B.-S.; Tran, M.-K.; Yeung, S.-K. Pointwise convolutional neural networks. In Proceedings of the IEEE Conference on Computer Vision and Pattern Recognition, Salt Lake City, UT, USA, 18–22 June 2018; pp. 984–993. [Google Scholar]
  38. Lucic, A.; Oosterhuis, H.; Haned, H.; de Rijke, M. FOCUS: Flexible optimizable counterfactual explanations for tree ensembles. In Proceedings of the AAAI Conference on Artificial Intelligence, Online, 22 February–1 March 2022; pp. 5313–5322. [Google Scholar]
  39. Wang, C.-Y.; Liao, H.-Y.M.; Wu, Y.-H.; Chen, P.-Y.; Hsieh, J.-W.; Yeh, I.-H. CSPNet: A new backbone that can enhance learning capability of CNN. In Proceedings of the IEEE/CVF Conference on Computer Vision and Pattern Recognition Workshops, Seattle, WA, USA, 14–19 June 2020; pp. 390–391. [Google Scholar]
  40. Sun, Y.; Chen, G.; Zhou, T.; Zhang, Y.; Liu, N. Context-aware cross-level fusion network for camouflaged object detection. arXiv 2021, arXiv:2105.12555. [Google Scholar]
  41. Sandler, M.; Howard, A.; Zhu, M.; Zhmoginov, A.; Chen, L.-C. Mobilenetv2: Inverted residuals and linear bottlenecks. In Proceedings of the IEEE Conference on Computer Vision and Pattern Recognition, Salt Lake City, UT, USA, 18–22 June 2018; pp. 4510–4520. [Google Scholar]
  42. Zhang, X.; Zeng, H.; Guo, S.; Zhang, L. Efficient long-range attention network for image super-resolution. In Proceedings of the European Conference on Computer Vision, Glasgow, UK, 23–28 August 2022; pp. 649–667. [Google Scholar]
  43. Zhao, Y.; Lv, W.; Xu, S.; Wei, J.; Wang, G.; Dang, Q.; Liu, Y.; Chen, J. Detrs beat yolos on real-time object detection. arXiv 2023, arXiv:2304.08069. [Google Scholar]
  44. Reis, D.; Kupec, J.; Hong, J.; Daoudi, A. Real-time flying object detection with YOLOv8. arXiv 2023, arXiv:2305.09972. [Google Scholar]
  45. Wang, C.-Y.; Yeh, I.-H.; Liao, H.-Y.M. YOLOv9: Learning What You Want to Learn Using Programmable Gradient Information. arXiv 2024, arXiv:2402.13616. [Google Scholar]
  46. Adarsh, P.; Rathi, P.; Kumar, M. YOLO v3-Tiny: Object Detection and Recognition using one stage improved model. In Proceedings of the 2020 6th International Conference on Advanced Computing and Communication Systems (ICACCS), Coimbatore, India, 6–7 March 2020; pp. 687–694. [Google Scholar]
  47. Mojaravscki, D.; Graziano Magalhães, P.S. Comparative Evaluation of Color Correction as Image Preprocessing for Olive Identification under Natural Light Using Cell Phones. AgriEngineering 2024, 6, 155–170. [Google Scholar] [CrossRef]
  48. Li, H.; Shi, L.; Fang, S.; Yin, F. Real-Time Detection of Apple Leaf Diseases in Natural Scenes Based on YOLOv5. Agriculture 2023, 13, 878. [Google Scholar] [CrossRef]
  49. Ang, G.; Han, R.; Yuepeng, S.; Longlong, R.; Yue, Z.; Xiang, H. Construction and verification of machine vision algorithm model based on apple leaf disease images. Front. Plant Sci. 2023, 14, 1246065. [Google Scholar] [CrossRef]
Figure 1. Examples of five diseases and labels.
Figure 1. Examples of five diseases and labels.
Agronomy 14 01331 g001
Figure 2. YOLOv5-Res model architecture.
Figure 2. YOLOv5-Res model architecture.
Agronomy 14 01331 g002
Figure 3. ResBlock residual block.
Figure 3. ResBlock residual block.
Agronomy 14 01331 g003
Figure 4. C3 and C4 module comparison.
Figure 4. C3 and C4 module comparison.
Agronomy 14 01331 g004
Figure 5. YOLOv5-Res4 model network architecture.
Figure 5. YOLOv5-Res4 model network architecture.
Agronomy 14 01331 g005
Figure 6. ResBlock 2, ResBlock 3, and ResBlock 4 modules.
Figure 6. ResBlock 2, ResBlock 3, and ResBlock 4 modules.
Agronomy 14 01331 g006
Figure 7. Model recognition performance comparison.
Figure 7. Model recognition performance comparison.
Agronomy 14 01331 g007
Table 1. Distribution of dataset labels.
Table 1. Distribution of dataset labels.
Disease TypeTrainTestValidationNumber of Images
Alternaria leaf spot490163163816
Rust508169169816
Brown spot7412472471235
Gray spot425142142709
Frog eye leaf spot7552512511257
Total29199729724863
Table 2. Performance comparison of multiple ResBlock modules.
Table 2. Performance comparison of multiple ResBlock modules.
ModulesmAP@0.5/%mAP@0.5–0.95/%ParametersFLOPs/GFPS
Conv79.8%32.7%5,309,09515.2116.3
ResBlock82.1%34.3%5,486,05515.6107.5
ResBlock280.2%33.0%5,486,05515.6107.5
ResBlock379.9%34.0%9,839,97526.192.6
ResBlock479.8%33.7%18,195,81546.387.7
Bolded fonts for best results.
Table 3. Performance comparison of different feature fusion strategies.
Table 3. Performance comparison of different feature fusion strategies.
ModulesmAP@0.5/%mAP@0.5–0.95/%ParametersFLOPs/GFPS
CSP77.5%26.9%1,155,2715.5129.8
C377.8%28.7%1,124,5195.4131.5
C2f77.2%30.0%1,183,9115.5125
C479.9%31.5%1,094,4715.3135.1
Bolded fonts for best results.
Table 4. Model streamlining experimental program.
Table 4. Model streamlining experimental program.
ModelsMethod
ATaking YOLOv5s as the base model, modify the layer 0 Conv of the backbone to the focus module and replace all C3 modules to obtain all C3s in the new model A as C3 × 1.
BTaking YOLOv5s as the base model, modify the layer 0 Conv of the backbone to the focus module and replace all C3 modules to obtain C3 as C4 × 1 in the new model B.
CUsing model A as the base model, all Convs are replaced with ResBlock × 1, except for backbone layer 0 Conv, which is the focus, to obtain the new model C.
DUsing model C as the base model, all the Convs in the obtained new model D are ResBlock, except the first Conv in the backbone, which is the focus. Improving the last layer C3 in the backbone and C3 in the head are both C4 × 1.
EWith D as the base model, SPPF is improved to SPP.
FWith E as the base model, the SPP is adjusted up one layer so that C4 is connected to the head layer as the output layer of the backbone.
YOLOv5-Res4Taking F as the base model, shrinking the number of channels and improving the 10th and 14th layers in the neck for Conv, we end up with YOLOV5-Res4.
Table 5. Model streamlining exploration experiment performance comparison.
Table 5. Model streamlining exploration experiment performance comparison.
ModelsmAP@0.5/%mAP@0.5–0.95/%ParametersModel Size/MBFLOPs/GFPS
A79.3%33.2%4,570,0239.111.4126.6
B79.7%33.8%4,465,8638.811.1144.9
C79.9%32.3%4,863,4639.712.1109.9
D80.4%33.1%4,781,0319.511.9117.6
E80.5%33.9%4,781,0319.511.9117.6
F80.8%32.1%4,781,0319.511.9117.3
YOLOv5s79.3%32.7%7,037,09513.815.8136.9
YOLOv5n77.7%31.1%1,772,6953.74.2156.3
YOLOv5-Res479.9%31.5%1,094,4712.45.3135.1
Bolded fonts for best results.
Table 6. Comparison of YOLOv5-Res performance with mainstream accuracy models.
Table 6. Comparison of YOLOv5-Res performance with mainstream accuracy models.
ModelsPrecision/%Recall/%mAP@0.5/%mAP@0.5–0.95/%ParametersModel Size/MBFLOPs/GFPS
RTDETR-L79.8%69.4%74.6%34.6%32,004,29066.2103.565.4
YOLOv5s77.1%77.2%79.3%32.7%7,037,09513.815.8136.9
YOLOv5s-TR77.6%74.6%78.4%32.7%7,078,95114.616.1133.3
YOLOv5s676.2%74.3%77.8%33.9%12,342,86825.216.2120.5
YOLOv8s79.5%72.6%78.6%37.4%11,129,45421.428.592.6
YOLOv976.4%78.6%80.1%40.6%60,516,700122.526434.2
YOLOv5-Res81.4%76.9%82.1%34.0%5,486,05510.815.6107.5
Bolded fonts for best results.
Table 7. YOLOv5-Res and mainstream accuracy modeling for detecting disease characteristics in various categories mAP@0.5.
Table 7. YOLOv5-Res and mainstream accuracy modeling for detecting disease characteristics in various categories mAP@0.5.
ModelsAlternaria Leaf SpotRustBrown SpotGray SpotFrog Eye Leaf Spot
RTDETR-L73.4%77.3%76.2%71.2%75%
YOLOv5s76.8%81.4%88.5%69.8%79.9%
YOLOv5s-TR75.6%76.2%88.0%70.4%81.2%
YOLOv5s676.0%82.6%88.1%%62.0%80.0%
YOLOv8s75.8%78.8%87.2%70.5%80.8%
YOLOv985.2%76.9%97.4%63.3%77.6%
YOLOv5-Res84.9%80.4%93.0%70.4%81.7%
Bolded fonts for best results.
Table 8. YOLOv5-Res4 performance comparison with mainstream lightweight modules.
Table 8. YOLOv5-Res4 performance comparison with mainstream lightweight modules.
ModelsPrecision/%Recall/%mAP@0.5/%mAP@0.5–0.95/%ParametersModel Size/MBFLOPs/GFPS
YOLOv3-tiny69.8%62.7%68.2%22.2%8,687,48217.512.9256.4
YOLOv5n76.0%72.2%77.7%31.1%1,772,6953.74.2156.3
YOLOv5n675.6%68.0%74.6%30.7%3,104,6446.74.3138.8
YOLOv8n77.1%72.7%77%37.3%3,007,5986.38.1112.4
YOLOv5-Res476.9%75.9%79.9%31.5%1,094,4712.45.3135.1
Bolded fonts for best results.
Table 9. YOLOv5-Res4 and mainstream lightweight models for detecting various types of disease characteristics of mAP@0.5.
Table 9. YOLOv5-Res4 and mainstream lightweight models for detecting various types of disease characteristics of mAP@0.5.
ModelsAlternaria Leaf SpotRustBrown SpotGray SpotFrog Eye Leaf Spot
YOLOv3-tiny72.7%77.0%49.6%64.4%77.3%
YOLOv5n80.4%79.6%81.6%66.9%79.9%
YOLOv5n675.5%75.0%85.4%59.7%77.3%
YOLOv8n75.4%76.9%84.7%70.9%77.3%
YOLOv5-Res482.1%81.3%87.5%67.5%81.2%
Bolded fonts for best results.
Table 10. T-test of different control models.
Table 10. T-test of different control models.
ModelsmAP@0.5_1mAP@0.5_2mAP@0.5_3mAP@0.5_4p-Value
YOLOv5s79.379.479.279.40.05
YOLOv5-Res81.981.382.782.40.004
YOLOv5n77.776.977.978.30.05
YOLOv5-Res479.980.380.279.30.020
Bolded fonts for best results.
Disclaimer/Publisher’s Note: The statements, opinions and data contained in all publications are solely those of the individual author(s) and contributor(s) and not of MDPI and/or the editor(s). MDPI and/or the editor(s) disclaim responsibility for any injury to people or property resulting from any ideas, methods, instructions or products referred to in the content.

Share and Cite

MDPI and ACS Style

Sun, Z.; Feng, Z.; Chen, Z. Highly Accurate and Lightweight Detection Model of Apple Leaf Diseases Based on YOLO. Agronomy 2024, 14, 1331. https://doi.org/10.3390/agronomy14061331

AMA Style

Sun Z, Feng Z, Chen Z. Highly Accurate and Lightweight Detection Model of Apple Leaf Diseases Based on YOLO. Agronomy. 2024; 14(6):1331. https://doi.org/10.3390/agronomy14061331

Chicago/Turabian Style

Sun, Zhaokai, Zemin Feng, and Ziming Chen. 2024. "Highly Accurate and Lightweight Detection Model of Apple Leaf Diseases Based on YOLO" Agronomy 14, no. 6: 1331. https://doi.org/10.3390/agronomy14061331

APA Style

Sun, Z., Feng, Z., & Chen, Z. (2024). Highly Accurate and Lightweight Detection Model of Apple Leaf Diseases Based on YOLO. Agronomy, 14(6), 1331. https://doi.org/10.3390/agronomy14061331

Note that from the first issue of 2016, this journal uses article numbers instead of page numbers. See further details here.

Article Metrics

Back to TopTop