Intelligent Life Cycle Cost-Based Framework for Seismic Design of Conventional Structures
Abstract
1. Introduction
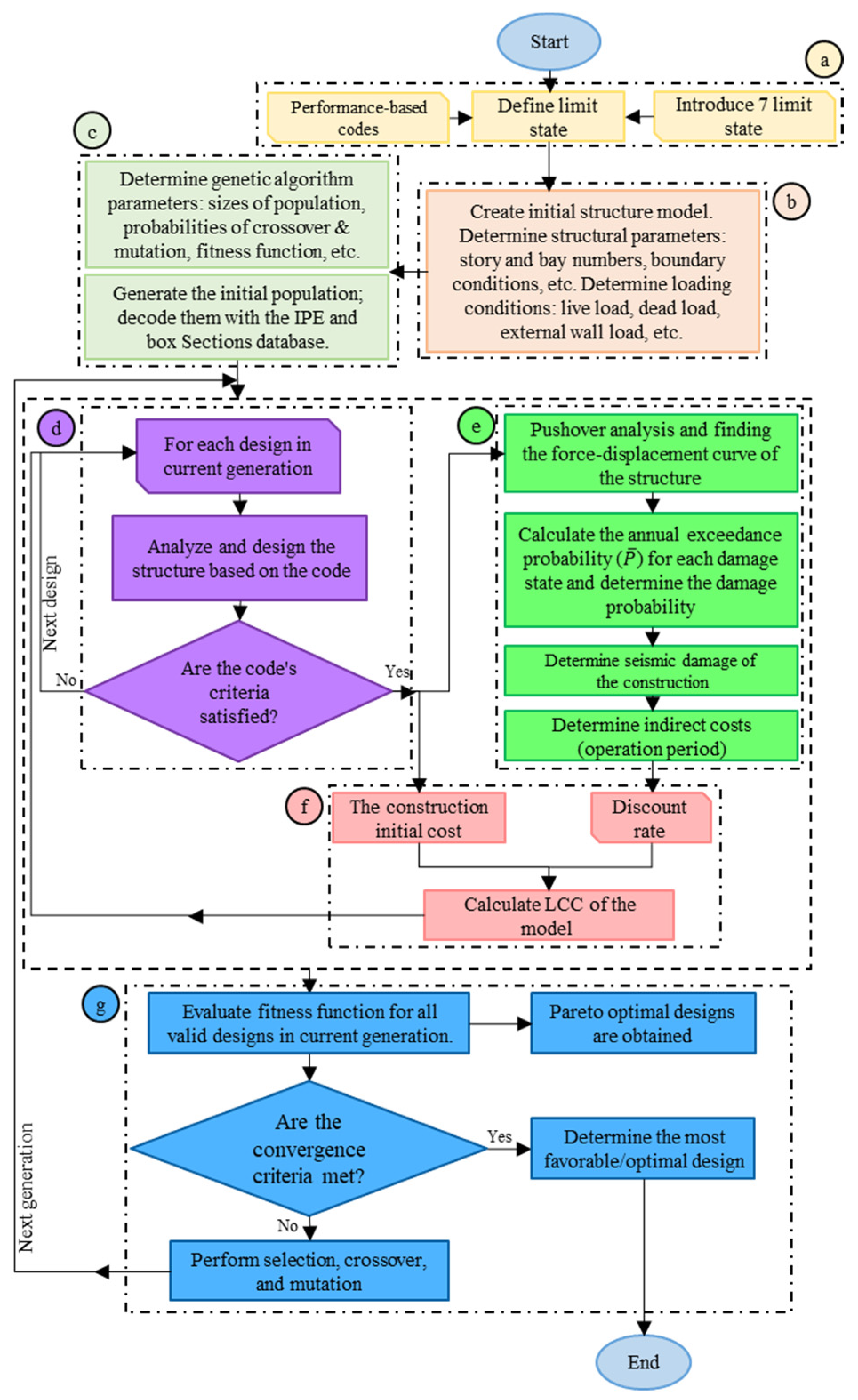
2. Methodology
subject to Cj(s) ≤ 0, j = 1, …, i
Multi-Objective Optimization Algorithm
- Initial population: Generate Pt parent vectors of the first generation (si, I = 1,2, …, Pt).
- Design and control stage: Perform structural analysis and review code constraints.
- Calculation of fitness indicators: Evaluate the objective functions CIC(si) and CLCC(si) for Pt parent vectors.
- Non-dominated sorting: Create a temporary Pareto front curve.
- Generation of offspring: Produce offspring vectors Qt by applying crossover and mutation processes to parent vectors.
- Design and control stage: Perform structural analysis and review code constraints.
- Calculation of fitness indicators: Evaluate the objective functions CIC(si) and CLCC(si) for Qt parent vectors.
- Non-dominated sorting: Sort Pt + Qt vectors based on dominance conditions.
- Selection stage: Calculate crowding distance and obtain new parents Pt+1 from Pt + Qt vectors.
- Sorting: Create a new temporary Pareto front curve.
- Convergence check: The algorithm stops if the stopping condition is met; otherwise, return to step 3.
3. Initial and LCC Objective Functions
3.1. Indirect Costs
3.1.1. Cost of Repair
3.1.2. Loss of Possessions
3.1.3. Relocation Cost
3.1.4. Economic Cost
3.1.5. Cost of Injuries
3.1.6. Cost of Human Fatality
4. Numerical Study
4.1. Basic Information
4.2. Optimization Procedure
5. Conclusions
- As structures increase in height, their LCC becomes more sensitive to changes in the initial cost. Even slight alterations in the initial cost can have significant long-term cost implications.
- Reducing the LCC of irregular structures requires a higher initial cost than regular structures. For instance, in the 13-story model, increasing the initial cost by 17% resulted in LCC reductions of approximately 48% and 40% for regular and setback irregular structures, respectively.
- The results showed that 7- and 10-story buildings had minimal differences, but the outcomes for 13-story buildings were markedly different. From economic and urban perspectives, this suggests that the number of floors has little impact on mid-rise buildings, beyond a certain limit, compared to high-rise buildings. Thus, the ideal number of floors should be determined based on each city’s economic and social considerations to achieve greater cost-effectiveness in construction.
- In mid-rise structures, the LCCs of regular buildings were more sensitive to changes in the initial costs compared to setback irregular structures. However, this relationship was reversed in high-rise buildings, and setback irregular structures displayed greater sensitivity to changes in initial costs despite having a lower floor area than regular buildings.
- Irregular high-rise structures exhibited a critical threshold where even a slight decrease in initial construction costs significantly increased LCCs. This is evident in the Pareto front curve, which displayed a noticeable break in those regions. It suggests that irregular high-rise structures are more susceptible to damage from seismic loads, leading to significantly higher financial and lifetime costs. Thus, optimizing structures exclusively based on minimizing initial weight may not be the most financially sound and safest approach.
- Compared to research using manual methods and limited models for optimization, utilizing a metaheuristic algorithm for optimizing LCCs not only identified the optimal LCCs but also reduced the structure’s weight due to its ability to explore more models. In other words, applying the bi-objective GA facilitated the simultaneous optimization of structure LCCs and weight reduction.
Author Contributions
Funding
Data Availability Statement
Conflicts of Interest
Appendix A
| Story | Typical | Section |
|---|---|---|
| 1–3 | C11 | BOX380X30, BOX400X25, BOX400X30, BOX420X25, BOX420X30, BOX440X30, BOX460X30, BOX440X25, BOX360X20, BOX340X20, BOX280X20, BOX300X20, BOX320X20, BOX480X25, BOX480X30, BOX500X25, BOX500X30, BOX520X25, BOX520X30, BOX540X25, BOX540X30, BOX560X25, BOX560X30, BOX580X25, BOX580X30, BOX600X25, BOX600X30 |
| C21 | BOX400X20, BOX380X25, BOX400X25, BOX400X30, BOX420X25, BOX420X30, BOX380X20, BOX440X25, BOX440X30, BOX460X30, BOX360X20, BOX340X20, BOX320X20, BOX300X20, BOX480X25, BOX480X30, BOX500X25, BOX500X30, BOX520X25, BOX520X30, BOX540X25, BOX540X30 | |
| C31 | BOX400X20, BOX380X25, BOX400X25, BOX400X30, BOX420X25, BOX420X30, BOX380X20, BOX440X25, BOX440X30, BOX460X30, BOX360X20, BOX340X20, BOX320X20, BOX300X20, BOX480X25, BOX480X30, BOX500X25, BOX500X30, BOX520X25, BOX520X30, BOX540X25, BOX540X30 | |
| B11 | IPE600, IPE550, IPE500, IPE450, IPE400 | |
| B21 | IPE600, IPE550, IPE500, IPE450, IPE400, IPE360 | |
| 4–5 | C12 | BOX340X20, BOX360X20, BOX360X25, BOX340X25, BOX420X30, BOX380X25, BOX380X30, BOX380X20, BOX400X20, BOX400X25, BOX400X30, BOX420X20, BOX320X20, BOX260X20, BOX280X20, BOX300X20, BOX240X20, BOX420X25, BOX440X20, BOX440X25, BOX440X30, BOX460X20, BOX460X25 |
| C22 | BOX320X20, BOX340X20, BOX360X20, BOX380X20, BOX400X20, BOX400X25, BOX400X30, BOX420X25, BOX340X25, BOX360X15, BOX360X25, BOX380X25, BOX380X30, BOX300X20, BOX240X20, BOX260X20, BOX280X20, BOX420X30, BOX440X20, BOX440X25, BOX440X30, BOX460X20, BOX460X25, BOX460X30, BOX480X25, BOX480X30 | |
| C32 | BOX320X20, BOX280X20, BOX300X20, BOX340X20, BOX340X25, BOX260X20, BOX360X25, BOX300X15, BOX320X15, BOX220X20, BOX240X20, BOX220X15, BOX220X12, BOX380X20, BOX380X25, BOX380X30, BOX400X20, BOX400X25, BOX400X30, BOX420X20, BOX420X25, BOX420X30, BOX440X20, BOX440X25, BOX440X30, BOX460X20, BOX460X25, BOX460X30, BOX480X25, BOX480X30 | |
| B12 | IPE550, IPE500, IPE450, IPE400, IPE360, IPE330 | |
| B22 | IPE500, IPE450, IPE400, IPE360, IPE330 | |
| 6–7 | C13 | BOX240X20, BOX260X20, BOX280X20, BOX300X20, BOX320X20, BOX340X20, BOX240X15, BOX260X15, BOX280X15, BOX300X15, BOX320X15, BOX340X15, BOX200X12, BOX200X15, BOX200X20, BOX220X12, BOX220X15, BOX220X20, BOX340X25, BOX360X15, BOX360X20, BOX360X25 |
| C23 | BOX220X20, BOX240X20, BOX260X20, BOX280X20, BOX300X20, BOX220X15, BOX240X15, BOX260X15, BOX280X15, BOX180X10, BOX180X12, BOX200X12, BOX200X15, BOX200X20, BOX320X15, BOX320X20, BOX340X15, BOX340X20, BOX340X25, BOX360X15 | |
| C33 | BOX200X12, BOX220X15, BOX220X20, BOX180X12, BOX200X20, BOX200X15, BOX220X12, BOX180X10, BOX240X15, BOX240X20, BOX260X15, BOX260X20, BOX280X15, BOX280X20 | |
| B13 | IPE500, IPE450, IPE400, IPE360, IPE330, IPE300, IPE270 | |
| B23 | IPE450, IPE400, IPE360, IPE330, IPE300, IPE270, IPE240 |
| Story | Typical | Section |
|---|---|---|
| 1–3 | C11 | BOX300X20, BOX320X20, BOX340X20, BOX360X20, BOX380X20, BOX380X25, BOX400X20, BOX400X25, BOX400X30, BOX420X25, BOX420X30, BOX440X25, BOX440X30, BOX460X30, BOX480X25, BOX480X30, BOX500X25, BOX500X30, BOX520X25, BOX520X30, BOX540X25, BOX540X30, BOX560X25, BOX560X30, BOX580X25, BOX580X30, BOX600X25, BOX600X30 |
| C21 | BOX300X20, BOX320X20, BOX340X20, BOX360X20, BOX380X20, BOX380X25, BOX400X20, BOX400X25, BOX400X30, BOX420X25, BOX420X30, BOX440X25, BOX440X30, BOX460X30, BOX480X25, BOX480X30, BOX500X25, BOX500X30, BOX520X25, BOX520X30, BOX540X25, BOX540X30 | |
| C31 | BOX240X20, BOX260X20, BOX280X20, BOX300X15, BOX300X20, BOX320X15, BOX320X20, BOX340X20, BOX340X25, BOX360X25, BOX380X20, BOX380X25, BOX380X30, BOX400X20, BOX400X25, BOX400X30, BOX420X20, BOX420X25, BOX420X30, BOX440X20, BOX440X25, BOX440X30 | |
| C41 | BOX240X20, BOX260X20, BOX280X20, BOX300X15, BOX300X20, BOX320X15, BOX320X20, BOX340X20, BOX340X25, BOX360X25, BOX380X20, BOX380X25, BOX380X30, BOX400X20, BOX400X25, BOX400X30, BOX420X20, BOX420X25, BOX420X30, BOX440X20, BOX440X25, BOX440X30 | |
| B11 | IPE500, IPE450, IPE400, IPE360 | |
| B21 | IPE500, IPE450, IPE400, IPE360, IPE330, IPE300 | |
| B31 | IPE600, IPE550, IPE500, IPE450, IPE400, IPE360 | |
| B41 | IPE450, IPE400, IPE360, IPE330, IPE300 | |
| 4–5 | C12 | BOX240X20, BOX260X20, BOX280X20, BOX300X20, BOX320X20, BOX340X20, BOX340X25, BOX360X15, BOX360X20, BOX360X25, BOX380X20, BOX380X25, BOX380X30, BOX400X20, BOX400X25, BOX400X30, BOX420X25, BOX420X30, BOX440X20, BOX440X25, BOX440X30, BOX460X20, BOX460X25, BOX460X30, BOX480X25, BOX480X30 |
| C22 | BOX240X20, BOX260X20, BOX280X20, BOX300X20, BOX320X20, BOX340X20, BOX340X25, BOX360X15, BOX360X20, BOX360X25, BOX380X20, BOX380X25, BOX380X30, BOX400X20, BOX400X25, BOX400X30, BOX420X25, BOX420X30, BOX440X20, BOX440X25, BOX440X30, BOX460X20, BOX460X25 | |
| C32 | BOX180X10, BOX180X12, BOX200X12, BOX200X15, BOX200X20, BOX220X12, BOX220X15, BOX220X20, BOX240X15, BOX240X20, BOX260X15, BOX260X20, BOX280X15, BOX280X20, BOX300X15, BOX300X20, BOX320X15, BOX320X20 | |
| C42 | BOX180X10, BOX180X12, BOX200X12, BOX200X15, BOX200X20, BOX220X12, BOX220X15, BOX220X20, BOX240X15, BOX240X20, BOX260X15, BOX260X20, BOX280X15, BOX280X20 | |
| B12 | IPE450, IPE400, IPE360, IPE330, IPE300, IPE270 | |
| B22 | IPE500, IPE450, IPE400, IPE360, IPE330 | |
| B32 | IPE500, IPE450, IPE400, IPE360, IPE330, IPE300 | |
| B42 | IPE400, IPE360, IPE330, IPE300, IPE270 | |
| 6–7 | C13 | BOX180X10, BOX180X12, BOX200X12, BOX200X15, BOX200X20, BOX220X12, BOX220X15, BOX220X20, BOX240X15, BOX240X20, BOX260X15, BOX260X20, BOX280X15, BOX280X20, BOX300X15, BOX300X20 |
| C23 | BOX180X10, BOX180X12, BOX200X12, BOX200X15, BOX200X20, BOX220X12, BOX220X15, BOX220X20, BOX240X15, BOX240X20, BOX260X15, BOX260X20, BOX280X15, BOX280X20 | |
| B13 | IPE450, IPE400, IPE360, IPE330, IPE300, IPE270 | |
| B23 | IPE450, IPE400, IPE360, IPE330, IPE300, IPE270 | |
| B33 | IPE400, IPE360, IPE330, IPE300, IPE270, IPE240 |

| Story | Typical | Section |
|---|---|---|
| 1–3 | C11 | BOX440X25, BOX440X30, BOX460X30, BOX480X25, BOX480X30, BOX500X25, BOX500X30, BOX520X25, BOX520X30, BOX540X25, BOX540X30, BOX560X25, BOX560X30, BOX580X25, BOX580X30, BOX600X25, BOX600X30 |
| C21 | BOX380X25, BOX380X30, BOX400X20, BOX400X25, BOX400X30, BOX420X25, BOX420X30, BOX440X25, BOX440X30, BOX460X30, BOX480X25, BOX480X30, BOX500X25, BOX500X30, BOX520X25, BOX520X30, BOX540X25, BOX540X30 | |
| C31 | BOX380X25, BOX380X30, BOX400X20, BOX400X25, BOX400X30, BOX420X25, BOX420X30, BOX440X25, BOX440X30, BOX460X30, BOX480X25, BOX480X30, BOX500X25, BOX500X30, BOX520X25, BOX520X30, BOX540X25, BOX540X30 | |
| B11 | IPE450, IPE500, IPE550, IPE600 | |
| B21 | IPE400, IPE450, IPE500, IPE550, IPE600 | |
| 4–6 | C12 | BOX360X20, BOX360X25, BOX380X20, BOX380X25, BOX380X30, BOX400X20, BOX400X25, BOX400X30, BOX420X25, BOX420X30, BOX440X20, BOX440X25, BOX440X30, BOX460X20, BOX460X25, BOX460X30, BOX480X25, BOX480X30 |
| C22 | BOX360X20, BOX360X25, BOX380X20, BOX380X25, BOX380X30, BOX400X20, BOX400X25, BOX400X30, BOX420X25, BOX420X30, BOX440X20, BOX440X25, BOX440X30, BOX460X20, BOX460X25, BOX460X30 | |
| C32 | BOX360X20, BOX360X25, BOX380X20, BOX380X25, BOX380X30, BOX400X20, BOX400X25, BOX400X30, BOX420X25, BOX420X30, BOX440X20, BOX440X25, BOX440X30, BOX460X20, BOX460X25, BOX460X30 | |
| B12 | IPE400, IPE450, IPE500, IPE550, IPE600 | |
| B22 | IPE360, IPE400, IPE450, IPE500 | |
| 7–8 | C13 | BOX260X20, BOX280X15, BOX280X20, BOX300X20, BOX320X20, BOX340X20, BOX340X25, BOX360X20, BOX360X25 BOX380X20, BOX380X25, BOX380X30, BOX400X20, BOX400X25, BOX400X30, BOX420X20 |
| C23 | BOX240X20, BOX260X15, BOX260X20, BOX280X15, BOX280X20, BOX300X15, BOX300X20, BOX320X15, BOX320X20, BOX340X20, BOX340X25, BOX360X15, BOX360X20 | |
| C33 | BOX240X20, BOX260X15, BOX260X20, BOX280X15, BOX280X20, BOX300X15, BOX300X20, BOX320X15, BOX320X20, BOX340X20, BOX340X25, BOX360X15, BOX360X20 | |
| B13 | IPE330, IPE360, IPE400, IPE450 | |
| B23 | IPE300, IPE330, IPE360, IPE400 | |
| 9–10 | C14 | BOX200X12, BOX200X15, BOX200X20, BOX220X12, BOX220X15, BOX220X20, BOX240X15, BOX240X20, BOX260X15, BOX260X20, BOX280X15, BOX280X20, BOX300X15, BOX300X20, BOX320X15, BOX360X20, BOX360X25, BOX380X20 |
| C24 | BOX180X10, BOX180X12, BOX200X12, BOX200X15, BOX200X20, BOX220X12, BOX220X15, BOX220X20, BOX240X15, BOX240X20, BOX260X15, BOX260X20, BOX280X15, BOX280X20 | |
| C34 | BOX180X10, BOX180X12, BOX200X12, BOX200X15, BOX200X20, BOX220X12, BOX220X15, BOX220X20, BOX240X15, BOX240X20, BOX260X15, BOX260X20, BOX280X15, BOX280X20 | |
| B14 | IPE270, IPE300, IPE330, IPE360 | |
| B24 | IPE270, IPE300, IPE330 |
| Story | Typical | Section |
|---|---|---|
| 1–2 | C11 | BOX380X25, BOX380X30, BOX400X20, BOX400X25, BOX400X30, BOX420X20, BOX420X25, BOX420X30, BOX440X20, BOX440X25, BOX440X30, BOX460X20, BOX460X25, BOX460X30, BOX480X20, BOX480X25, BOX480X30, BOX500X25, BOX500X30 |
| C21 | BOX340X20, BOX340X25, BOX360X15, BOX360X20, BOX380X20, BOX380X25, BOX380X30, BOX400X20, BOX400X25, BOX400X30, BOX420X20, BOX420X25, BOX420X30, BOX440X20, BOX440X25, BOX440X30, BOX460X20, BOX460X25, BOX460X30 | |
| C31 | BOX320X20, BOX340X15, BOX340X20, BOX340X25, BOX360X15, BOX360X20, BOX360X25, BOX380X20, BOX380X25, BOX380X30, BOX400X20, BOX400X25, BOX400X30, BOX420X20, BOX420X25, BOX420X30, BOX440X20, BOX440X25, BOX440X30, BOX460X20 | |
| C41 | BOX320X20, BOX340X15, BOX340X20, BOX340X25, BOX360X15, BOX360X20, BOX360X25, BOX380X20, BOX380X25, BOX380X30, BOX400X20, BOX400X25, BOX400X30, BOX420X20, BOX420X25, BOX420X30, BOX440X20, BOX440X25, BOX440X30, BOX460X20 | |
| B11 | IPE330, IPE360, IPE400, IPE450, IPE500 | |
| B21 | IPE330, IPE360, IPE400, IPE450, IPE500 | |
| B31 | IPE400, IPE450, IPE500, IPE550, IPE600 | |
| B41 | IPE300, IPE330, IPE360, IPE400, IPE450 | |
| 3–4 | C12 | BOX340X20, BOX340X25, BOX360X15, BOX360X20, BOX360X25, BOX380X20, BOX380X25, BOX380X30, BOX400X20, BOX400X25, BOX400X30, BOX420X20, BOX420X25, BOX420X30, BOX440X20, BOX440X25, BOX440X30, BOX460X20, BOX460X25, BOX460X30, BOX480X20, BOX480X25, BOX480X30, BOX500X25, BOX500X30 |
| C22 | BOX340X20, BOX340X25, BOX360X15, BOX360X20, BOX380X20, BOX380X25, BOX380X30, BOX400X20, BOX400X25, BOX400X30, BOX420X20, BOX420X25, BOX420X30, BOX440X20, BOX440X25, BOX440X30, BOX460X20, BOX460X25, BOX460X30, BOX480X20, BOX480X25, BOX480X30 | |
| C32 | BOX280X15, BOX280X20, BOX300X15, BOX300X20, BOX320X15, BOX320X20, BOX340X15, BOX340X20, BOX340X25, BOX360X15, BOX360X20, BOX360X25, BOX380X20, BOX380X25, BOX380X30, BOX400X20, BOX400X25, BOX400X30, BOX420X20, BOX440X20, BOX440X25, BOX440X30 | |
| C42 | BOX320X15, BOX320X20, BOX340X15, BOX340X20, BOX340X25, BOX360X15, BOX360X20, BOX360X25, BOX380X20, BOX380X25, BOX380X30, BOX400X20, BOX400X25, BOX400X30, BOX420X20, BOX420X25, BOX420X30 | |
| B11 | IPE300, IPE330, IPE360, IPE400, IPE450, IPE500 | |
| B21 | IPE300, IPE330, IPE360, IPE400, IPE450, IPE500 | |
| B31 | IPE360, IPE400, IPE450, IPE500, IPE550, IPE600 | |
| B41 | IPE300, IPE330, IPE360, IPE400, IPE450 | |
| 5–7 | C13 | BOX320X20, BOX340X15, BOX340X20, BOX340X25, BOX360X15, BOX360X20, BOX360X25, BOX380X20, BOX380X25, BOX380X30, BOX400X20, BOX400X25, BOX400X30, BOX420X20, BOX420X25, BOX420X30, BOX440X20, BOX440X25, BOX440X30, BOX460X20, BOX460X25, BOX460X30 |
| C23 | BOX340X20, BOX340X25, BOX360X15, BOX360X20, BOX360X25, BOX380X20, BOX380X25, BOX380X30, BOX400X20, BOX400X25, BOX400X30, BOX420X20, BOX420X25, BOX420X30 | |
| C33 | BOX280X20, BOX300X15, BOX300X20, BOX320X15, BOX320X20, BOX340X20, BOX340X25, BOX360X15, BOX360X20, BOX360X25, BOX380X20, BOX380X25, BOX380X30, BOX400X20, BOX400X25, BOX400X30, BOX420X20, BOX420X25, BOX420X30, BOX440X20 | |
| C43 | BOX260X15, BOX260X20, BOX280X15, BOX280X20, BOX300X15, BOX300X20, BOX320X15, BOX320X20, BOX340X20, BOX340X25, BOX360X15, BOX360X20, BOX360X25, BOX380X20, BOX380X25, BOX380X30, BOX400X20, BOX400X25 | |
| B13 | IPE300, IPE330, IPE360, IPE400, IPE450, IPE500 | |
| B23 | IPE300, IPE330, IPE360, IPE400, IPE450, IPE500 | |
| B33 | IPE300, IPE330, IPE360, IPE400, IPE450, IPE500 | |
| B43 | IPE270, IPE300, IPE330, IPE360, IPE400, IPE450 | |
| 8–10 | C14 | BOX180X10, BOX180X12, BOX200X12, BOX200X15, BOX200X20, BOX220X12, BOX220X15, BOX220X20, BOX240X15, BOX240X20, BOX260X15, BOX260X20, BOX280X15, BOX280X20, BOX300X15, BOX300X20, BOX320X15, BOX320X20, BOX340X20, BOX340X25, BOX360X15, BOX360X20, BOX360X25, BOX380X20, BOX380X25, BOX380X30, BOX400X20, BOX400X25 |
| C24 | BOX180X10, BOX180X12, BOX200X12, BOX200X15, BOX200X20, BOX220X12, BOX220X15, BOX220X20, BOX240X15, BOX240X20, BOX260X15, BOX260X20, BOX280X15, BOX280X20, BOX300X15, BOX300X20, BOX320X15, BOX320X20, BOX340X20, BOX340X25, BOX360X15, BOX360X20, BOX360X25 | |
| B14 | IPE270, IPE300, IPE330, IPE360, IPE400, IPE450 | |
| B24 | IPE270, IPE300, IPE330, IPE360, IPE400, IPE450 | |
| B34 | IPE240, IPE270, IPE300, IPE330, IPE360, IPE400 |

| Story | Typical | Section |
|---|---|---|
| 1–3 | C11 | BOX600X25, BOX600X30, BOX620X30, BOX640X30, BOX660X30, BOX660X35, BOX680X30, BOX680X35, BOX700X35, BOX700X40, BOX750X35, BOX750X40, BOX800X35, BOX800X40 |
| C21 | BOX560X25, BOX560X30, BOX580X25, BOX580X30, BOX600X25, BOX600X30, BOX620X30, BOX640X30, BOX660X30, BOX660X35, BOX680X30, BOX680X35, BOX700X35, BOX700X40, BOX750X35 | |
| C31 | BOX520X25, BOX520X30, BOX540X25, BOX540X30, BOX560X25, BOX560X30, BOX580X25, BOX580X30, BOX600X25, BOX600X30, BOX620X30, BOX640X30, BOX660X30, BOX660X35 | |
| B11 | IPE500, IPE550, IPE600 | |
| B21 | IPE500, IPE550, IPE600 | |
| 4–6 | C12 | BOX540X25, BOX540X30, BOX560X25, BOX560X30, BOX580X25, BOX580X30, BOX600X25, BOX600X30, BOX620X30, BOX640X30, BOX660X30, BOX660X35, BOX680X30, BOX680X35 |
| C22 | BOX500X30, BOX520X25, BOX520X30, BOX540X25, BOX540X30, BOX560X25, BOX560X30, BOX580X25, BOX580X30, BOX600X25, BOX600X30, BOX620X30, BOX640X30 | |
| C32 | BOX480X20, BOX480X25, BOX480X30, BOX500X20, BOX500X25, BOX500X30, BOX520X25, BOX520X30, BOX540X25, BOX540X30, BOX560X25, BOX560X30, BOX580X25, BOX580X30, BOX600X25 | |
| B12 | IPE450, IPE500, IPE550 | |
| B22 | IPE450, IPE500, IPE550 | |
| 7–9 | C13 | BOX460X20, BOX460X25, BOX460X30, BOX480X20, BOX480X25, BOX480X30, BOX500X20, BOX500X25, BOX500X30, BOX520X25, BOX520X30, BOX540X25, BOX540X30, BOX560X25, BOX560X30 |
| C23 | BOX440X20, BOX440X25, BOX440X30, BOX460X20, BOX460X25, BOX460X30, BOX480X20, BOX480X25, BOX480X30, BOX500X20, BOX500X25BOX500X30 | |
| C33 | BOX400X20, BOX400X25, BOX400X30, BOX420X20, BOX420X25, BOX420X30, BOX440X20, BOX440X25, BOX440X30, BOX460X20, BOX460X25, BOX460X30, BOX480X20 | |
| B13 | IPE400, IPE450, IPE500 | |
| B23 | IPE360, IPE400, IPE450 | |
| 10–11 | C14 | BOX400X20, BOX400X25, BOX400X30, BOX420X20, BOX420X25, BOX420X30, BOX440X20, BOX440X25, BOX440X30, BOX460X20, BOX460X25, BOX460X30, BOX480X20 |
| C24 | BOX340X20, BOX360X20, BOX380X20, BOX380X25, BOX380X30, BOX400X20, BOX400X25, BOX400X30, BOX420X20, BOX420X25, BOX420X30, BOX440X20, BOX440X25, BOX440X30 | |
| C34 | BOX260X20, BOX280X20, BOX300X20, BOX320X20, BOX340X20, BOX360X20, BOX380X20, BOX380X25, BOX380X30 | |
| B14 | IPE360, IPE400, IPE450 | |
| B24 | IPE330, IPE360, IPE400 | |
| 12–13 | C15 | BOX200X20, BOX220X15, BOX220X20, BOX240X15, BOX240X20, BOX260X20, BOX280X20 |
| C25 | BOX200X15, BOX200X20, BOX220X15, BOX220X20, BOX240X15, | |
| C35 | BOX180X10, BOX180X12, BOX200X15, BOX200X20, BOX220X15, BOX220X20 | |
| B15 | IPE300, IPE330, IPE360 | |
| B25 | IPE270, IPE300, IPE330 |
| Story | Typical | Section |
|---|---|---|
| 1–3 | C11 | BOX700X35, BOX700X40, BOX750X35, BOX750X40, BOX800X35, BOX800X40 |
| C21 | BOX660X35, BOX680X30, BOX680X35, BOX700X35, BOX700X40, BOX750X35, BOX750X40, BOX800X35, BOX800X40 | |
| C31 | BOX540X25, BOX540X30, BOX560X25, BOX560X30, BOX580X25, BOX580X30, BOX600X25, BOX600X30, BOX620X30, BOX640X30, BOX660X30, BOX660X35, BOX680X30, BOX680X35, BOX700X35, BOX700X40, BOX750X35, BOX750X40 | |
| C41 | BOX500X20, BOX500X25, BOX500X30, BOX520X25, BOX520X30, BOX540X25, BOX540X30, BOX560X25, BOX560X30, BOX580X25, BOX580X30, BOX600X25, BOX600X30, BOX620X30, BOX640X30, BOX660X30, BOX660X35, BOX680X30, BOX680X35, BOX700X35, BOX700X40 | |
| B11 | IPE500, IPE550, IPE600 | |
| B21 | IPE500, IPE550, IPE600 | |
| B31 | IPE500, IPE550, IPE600 | |
| B41 | IPE500, IPE550, IPE600 | |
| 4–6 | C12 | BOX600X30, BOX620X30, BOX640X30, BOX660X30, BOX660X35, BOX680X30, BOX680X35, BOX700X35, BOX700X40, BOX750X35, BOX750X40 |
| C22 | BOX560X30, BOX580X25, BOX580X30, BOX600X25, BOX600X30, BOX620X30, BOX640X30, BOX660X30, BOX660X35, BOX680X30, BOX680X35, BOX700X35, BOX700X40 | |
| C32 | BOX420X20, BOX420X25, BOX420X30, BOX440X20, BOX440X25, BOX440X30, BOX460X20, BOX460X25, BOX460X30, BOX480X20, BOX480X25, BOX480X30, BOX500X20, BOX500X25, BOX500X30, BOX520X25, BOX520X30, BOX560X30, BOX580X25, BOX580X30, BOX600X25, BOX600X30, BOX620X30, BOX640X30, BOX660X30, BOX660X35 | |
| C42 | BOX360X20, BOX380X20, BOX380X25, BOX380X30, BOX400X20, BOX400X25, BOX400X30, BOX420X20, BOX420X25, BOX420X30, BOX440X20, BOX440X25, BOX440X30, BOX460X20, BOX460X25, BOX460X30, BOX500X20, BOX500X25, BOX500X30, BOX520X25, BOX520X30, BOX540X25, BOX540X30, BOX560X25, BOX560X30, BOX580X25, BOX580X30, BOX600X25, BOX600X30, BOX620X30, BOX640X30 | |
| B11 | IPE450, IPE500, IPE550 | |
| B21 | IPE450, IPE500, IPE550 | |
| B31 | IPE500, IPE550, IPE600 | |
| B41 | IPE450, IPE500, IPE550 | |
| 7–9 | C13 | BOX500X30, BOX520X25, BOX520X30, BOX560X30, BOX580X25, BOX580X30, BOX600X25, BOX600X30, BOX620X30, BOX640X30, BOX660X30, BOX660X35 |
| C23 | BOX480X25, BOX480X30, BOX500X20, BOX500X25, BOX500X30, BOX520X25, BOX520X30, BOX560X30, BOX580X25, BOX580X30, BOX600X25, BOX600X30 | |
| C33 | BOX440X20, BOX440X25, BOX440X30, BOX460X20, BOX460X25, BOX460X30, BOX480X20, BOX480X25, BOX480X30, BOX500X20, BOX500X25, BOX500X30, BOX520X25, BOX520X30, BOX540X25, BOX540X30 | |
| C43 | BOX360X20, BOX380X20, BOX380X25, BOX380X30, BOX400X20, BOX400X25, BOX400X30, BOX420X20, BOX420X25, BOX420X30, BOX440X20, BOX440X25, BOX440X30, BOX460X20, BOX460X25, BOX460X30 | |
| B13 | IPE400, IPE450, IPE500 | |
| B23 | IPE360, IPE400, IPE450 | |
| B33 | IPE400, IPE450, IPE500 | |
| B43 | IPE400, IPE450, IPE500 | |
| 10–11 | C14 | BOX400X20, BOX400X25, BOX400X30, BOX420X20, BOX420X25, BOX420X30, BOX440X20, BOX440X25, BOX440X30, BOX460X20, BOX460X25, BOX460X30, BOX480X20, BOX480X25, BOX480X30, BOX500X20, BOX500X25, BOX500X30, BOX520X25, BOX520X30 |
| C24 | BOX360X20, BOX380X20, BOX380X25, BOX380X30, BOX400X20, BOX400X25, BOX400X30, BOX420X20, BOX420X25, BOX420X30, BOX440X20, BOX440X25, BOX440X30, BOX460X20, BOX460X25, BOX460X30 | |
| B14 | IPE360, IPE400, IPE450 | |
| B24 | IPE330, IPE360, IPE400 | |
| B34 | IPE360, IPE400, IPE450 | |
| 12–13 | C15 | BOX300X20, BOX320X20, BOX340X20, BOX360X20, BOX380X20, BOX380X25, BOX380X30, BOX400X20, BOX400X25, BOX400X30, BOX420X20, BOX420X25, BOX420X30, BOX440X20, BOX440X25 |
| C25 | BOX240X20, BOX260X15, BOX260X20, BOX280X15, BOX280X20, BOX300X20, BOX320X20, BOX340X20 | |
| B15 | IPE300, IPE330, IPE360 | |
| B25 | IPE270, IPE300, IPE330 | |
| B35 | IPE300, IPE330, IPE360 |
References
- Vasishta, T.; Hashem Mehany, M.; Killingsworth, J. Comparative life cycle assesment (LCA) and life cycle cost analysis (LCCA) of precast and cast–in–place buildings in United States. J. Build. Eng. 2023, 67, 105921. [Google Scholar] [CrossRef]
- Dwaikat, L.N.; Ali, K.N. Green buildings life cycle cost analysis and life cycle budget development: Practical applications. J. Build. Eng. 2018, 18, 303–311. [Google Scholar] [CrossRef]
- Heydari, M.H.; Heravi, G. A BIM-based framework for optimization and assessment of buildings’ cost and carbon emissions. J. Build. Eng. 2023, 79, 107762. [Google Scholar] [CrossRef]
- Biolek, V.; Hanák, T. LCC Estimation Model: A Construction Material Perspective. Buildings 2019, 9, 182. [Google Scholar] [CrossRef]
- Zhang, W.-P.; Liu, Y.; Yu, Q.-Q. Life-cycle seismic fragility evolution of RC structures subjected to chloride-induced corrosion: State-of-the-art review. J. Build. Eng. 2024, 91, 109584. [Google Scholar] [CrossRef]
- Reisinger, J.; Kugler, S.; Kovacic, I.; Knoll, M. Parametric Optimization and Decision Support Model Framework for Life Cycle Cost Analysis and Life Cycle Assessment of Flexible Industrial Building Structures Integrating Production Planning. Buildings 2022, 12, 162. [Google Scholar] [CrossRef]
- Cao, X.-Y.; Feng, D.-C.; Wu, G.; Xu, J.-G. Probabilistic Seismic Performance Assessment of RC Frames Retrofitted with External SC-PBSPC BRBF Sub-structures. J. Earthq. Eng. 2022, 26, 5775–5798. [Google Scholar] [CrossRef]
- Pezeshk, S.; Camp, C.V.; Chen, D. Design of Nonlinear Framed Structures Using Genetic Optimization. J. Struct. Eng. 2000, 126, 382–388. [Google Scholar] [CrossRef]
- Kaveh, A.; Laknejadi, K.; Alinejad, B. Performance-based multi-objective optimization of large steel structures. Acta Mech. 2012, 223, 355–369. [Google Scholar] [CrossRef]
- Goldberg, D.E.; Samtani, M.P. Engineering optimization via genetic algorithms. In Proceedings of the Ninth Conference on Electronic Computation, Birmingham, AL, USA, 2–3 February 1986; ASCE: New York, NY, USA, 1986; pp. 471–482. [Google Scholar]
- Jenkins, W.M. Plane Frame Optimum Design Environment Based on Genetic Algorithm. J. Struct. Eng. 1992, 118, 3103–3112. [Google Scholar] [CrossRef]
- Rum, N.A.M.; Akasah, Z.A. Implementing Life Cycle Costing in Malaysian Construction Industry: A Review. J. Civ. Eng. Archit. 2012, 6, 1202–1209. [Google Scholar] [CrossRef][Green Version]
- Huang, Z.; Lu, Y.; Wong, N.H.; Poh, C.H. The true cost of “greening” a building: Life cycle cost analysis of vertical greenery systems (VGS) in tropical climate. J. Clean. Prod. 2019, 228, 437–454. [Google Scholar] [CrossRef]
- Arja, M.; Sauce, G.; Souyri, B. External uncertainty factors and LCC: A case study. Build. Res. Inf. 2009, 37, 325–334. [Google Scholar] [CrossRef]
- Chung, S.-H.; Hong, T.; Han, S.; Son, J.-H.; Lee, S. Life cycle cost analysis based optimal maintenance and rehabilitation for underground infrastructure management. KSCE J. Civ. Eng. 2006, 10, 243–253. [Google Scholar] [CrossRef]
- Behnam, B. Seismic design of steel moment-resisting structures based on life-cycle cost. Struct. Build. 2019, 29, 23–30. [Google Scholar] [CrossRef]
- Sanati, S.H.; Karamodin, A. Optimum seismic design of frame structures with and without metallic yielding dampers considering life-cycle cost. J. Build. Eng. 2023, 76, 107335. [Google Scholar] [CrossRef]
- Liu, S.C.; Neghabat, F. A Cost Optimization Model for Seismic Design of Structures. Bell Syst. Tech. J. 1972, 51, 2209–2225. [Google Scholar] [CrossRef]
- Wen, Y.K.; Kang, Y.J. Minimum building life-cycle cost design criteria. I: Methodology. J. Struct. Eng. 2001, 127, 330–337. [Google Scholar] [CrossRef]
- Ang, A.H.S.; Lee, J.-C. Cost optimal design of R/C buildings. Reliab. Eng. Syst. Saf. 2001, 73, 233–238. [Google Scholar] [CrossRef]
- Liu, M.; Wen, Y.K.; Burns, S.A. Life cycle cost oriented seismic design optimization of steel moment frame structures with risk-taking preference. Eng. Struct. 2004, 26, 1407–1421. [Google Scholar] [CrossRef]
- Li, G.; Cheng, G. Damage-reduction-based structural optimum design for seismic RC frames. Struct. Multidiscip. Optim. 2003, 25, 294–306. [Google Scholar] [CrossRef]
- Sarma, K.C.; Adeli, H. Life-cycle cost optimization of steel structures. Int. J. Numer. Methods Eng. 2002, 55, 1451–1462. [Google Scholar] [CrossRef]
- Shin, H.; Singh, M.P. Minimum failure cost-based energy dissipation system designs for buildings in three seismic regions—Part II: Application to viscous dampers. Eng. Struct. 2014, 74, 275–282. [Google Scholar] [CrossRef]
- Haupt, R.L.; Haupt, S.E. Practical Genetic Algorithms; Wiley: Hoboken, NJ, USA, 2004; ISBN 9780471671749. [Google Scholar]
- Holland, J.H. Adaptation in Natural and Artificial Systems; MIT press, Ed.; The MIT Press: Cambridge, UK, 1992; ISBN 9780262275552. [Google Scholar]
- Sastry, K.; Goldberg, D.; Kendall, G. Genetic Algorithms. In Search Methodologies; Springer: Boston, MA, USA, 2005; pp. 97–125. [Google Scholar]
- Dorigo, M.; Blum, C. Ant colony optimization theory: A survey. Theor. Comput. Sci. 2005, 344, 243–278. [Google Scholar] [CrossRef]
- Karaboga, D.; Basturk, B. A powerful and efficient algorithm for numerical function optimization: Artificial bee colony (ABC) algorithm. J. Glob. Optim. 2007, 39, 459–471. [Google Scholar] [CrossRef]
- Gharehchopogh, F.S.; Gholizadeh, H. A comprehensive survey: Whale Optimization Algorithm and its applications. Swarm Evol. Comput. 2019, 48, 1–24. [Google Scholar] [CrossRef]
- Rahkar Farshi, T. Battle royale optimization algorithm. Neural Comput. Appl. 2021, 33, 1139–1157. [Google Scholar] [CrossRef]
- Hu, S.; Lei, X. Machine learning and genetic algorithm-based framework for the life-cycle cost-based optimal design of self-centering building structures. J. Build. Eng. 2023, 78, 107671. [Google Scholar] [CrossRef]
- Bakhshinezhad, S.; Mohebbi, M. Multi-objective optimal design of semi-active fluid viscous dampers for nonlinear structures using NSGA-II. Structures 2020, 24, 678–689. [Google Scholar] [CrossRef]
- Shin, H.; Singh, M.P. Minimum life-cycle cost-based optimal design of yielding metallic devices for seismic loads. Eng. Struct. 2017, 144, 174–184. [Google Scholar] [CrossRef]
- Park, H.S.; Lee, D.C.; Oh, B.K.; Choi, S.W.; Kim, Y. Performance-based multiobjective optimal seismic retrofit method for a steel moment-resisting frame considering the life-cycle cost. Math. Probl. Eng. 2014, 2014, 305737. [Google Scholar] [CrossRef]
- Basim, M.; Estekanchi, H.E.; Vafai, A. A methodology for value based seismic design of structures by the endurance time method. Sci. Iran. 2016, 23, 2514–2527. [Google Scholar] [CrossRef][Green Version]
- Liu, M.; Burns, S.A.; Wen, Y.K. Multiobjective optimization for performance-based seismic design of steel moment frame structures. Earthq. Eng. Struct. Dyn. 2005, 34, 289–306. [Google Scholar] [CrossRef]
- Gencturk, B. Life-cycle cost assessment of RC and ECC frames using structural optimization. Earthq. Eng. Struct. Dyn. 2013, 42, 61–79. [Google Scholar] [CrossRef]
- Fragiadakis, M.; Lagaros, N.D.; Papadrakakis, M. Performance-based multiobjective optimum design of steel structures considering life-cycle cost. Struct. Multidiscip. Optim. 2006, 32, 1–11. [Google Scholar] [CrossRef]
- Lagaros, N.D.; Papadrakakis, M.; Plevris, V. Multiobjective Optimization of Space Structures under Static and Seismic Loading Conditions. In Evolutionary Multiobjective Optimization; Abraham, A., Jain, L., Goldberg, R., Eds.; Springer: London, UK, 2005; pp. 273–300. [Google Scholar]
- Jebelli, S.T.; Behnam, B.; Tehrani, P. Seismic design of setback irregular steel structures based on life cycle cost. Sci. Rep. 2022, 12, 16784. [Google Scholar] [CrossRef]
- Satheesh, A.J.; Jayalekshmi, B.R.; Venkataramana, K. Effect of in-plan eccentricity on vertically stiffness irregular buildings under earthquake loading. Soil Dyn. Earthq. Eng. 2020, 137, 106251. [Google Scholar] [CrossRef]
- Behnam, B.; Shojaei, F. A Risk Index for Mitigating Earthquake Damage in Urban Structures; Elsevier: Amsterdam, The Netherlands, 2018; ISBN 9780128120576. [Google Scholar]
- Bohlouli, Z.; Poursha, M. Seismic evaluation of geometrically irregular steel moment resisting frames with setbacks considering their dynamic characteristics. Bull. Earthq. Eng. 2016, 14, 2757–2777. [Google Scholar] [CrossRef]
- Jiang, H.; Huang, Y.; He, L.; Huang, T.; Zhang, S. Seismic performance of RC frame-shear wall structures with vertical setback. Structures 2021, 33, 4203–4217. [Google Scholar] [CrossRef]
- Shojaei, F.; Behnam, B. Seismic vulnerability assessment of low-rise irregular reinforced concrete structures using cumulative damage index. Adv. Concr. Constr. 2017, 5, 407–422. [Google Scholar] [CrossRef]
- NIBS(National Institute of Building Sciences). Fema 450: Recommended Provisions for Seismic Regulations for New Buildings and Other Structures, Part 1; NIBS: Washington, DC, USA, 2003. [Google Scholar]
- ATC. Earthquake Damage Evaluation Data for California; Applied Technology Council: Redwood City, CA, USA, 1985. [Google Scholar]
- Rahnama, M.; Seneviratna, P.; Morrow, G.; Rodriguez, A. Seismic Performance Based Loss Assessment. In Proceedings of the 13th World Conference on Earthquake Engineering, Vancouver, BC, Canada, 1–6 August 2004. [Google Scholar]
- Cornell, C.A.; Krawinkler, H. Progress and Challenges in Seismic Performance Assessment. PEER Cent. News 2000, 3, 1–3. [Google Scholar]
- ASCE41-17; Seismic Evaluation and Retrofit of Existing Buildings. American Society of Civil Engineers (ASCE): Reston, VA, USA, 2017.
- Chintanapakdee, C.; Chopra, A.K. Evaluation of modal pushover analysis using generic frames. Earthq. Eng. Struct. Dyn. 2003, 32, 417–442. [Google Scholar] [CrossRef]
- Li, G.; Jiang, Y.; Yang, D. Modified-modal-pushover-based seismic optimum design for steel structures considering life-cycle cost. Struct. Multidiscip. Optim. 2012, 45, 861–874. [Google Scholar] [CrossRef]
- Cao, X.-Y.; Feng, D.-C.; Wu, G. Pushover-based probabilistic seismic capacity assessment of RCFs retrofitted with PBSPC BRBF sub-structures. Eng. Struct. 2021, 234, 111919. [Google Scholar] [CrossRef]
- Tsang, H.H.; Yaghmaei-Sabegh, S.; Anbazhagan, P.; Sheikh, M.N. A checking method for probabilistic seismic-hazard assessment: Case studies on three cities. Nat. Hazards 2011, 58, 67–84. [Google Scholar] [CrossRef][Green Version]
- Inel, M.; Ozmen, H.B. Effects of plastic hinge properties in nonlinear analysis of reinforced concrete buildings. Eng. Struct. 2006, 28, 1494–1502. [Google Scholar] [CrossRef]
- Deb, K.; Pratap, A.; Agarwal, S.; Meyarivan, T. A fast and elitist multiobjective genetic algorithm: NSGA-II. IEEE Trans. Evol. Comput. 2002, 6, 182–197. [Google Scholar] [CrossRef]
- Homaifar, A.; Qi, C.X.; Lai, S.H. Constrained Optimization Via Genetic Algorithms. Simulation 1994, 62, 242–253. [Google Scholar] [CrossRef]
- Wen, Y.K.; Kang, Y.J. Minimum Building Life-Cycle Cost Design Criteria. II: Applications. J. Struct. Eng. 2001, 127, 338–346. [Google Scholar] [CrossRef]
- Abdoli, G. Estimation of social discount rate for Iran. Econ. Res. Rev. 2009, 10, 135–156. [Google Scholar]
- Abu Hammad, A.A.; Alhaj Ali, S.M.; Sweis, G.J.; Bashir, A. Prediction model for construction cost and duration in Jordan. Jordan J. Civ. Eng. 2008, 2, 250–266. [Google Scholar]
- Ujong, J.A.; Mbadike, E.M.; Alaneme, G.U. Prediction of cost and duration of building construction using artificial neural network. Asian J. Civ. Eng. 2022, 23, 1117–1139. [Google Scholar] [CrossRef]
- Lin, M.C.; Tserng, H.P.; Ho, S.P.; Young, D.L. Developing a construction-duration model based on a historical dataset for building project. J. Civ. Eng. Manag. 2011, 17, 529–539. [Google Scholar] [CrossRef]
- Dursun, O.; Stoy, C. Determinants of construction duration for building projects in Germany. Eng. Constr. Archit. Manag. 2012, 19, 444–468. [Google Scholar] [CrossRef]
- FEMA (USA Federal Emergency Management Agency). A Benefit-Cost Model for the Seismic Rehabilitation of Buildings (FEMA 227); FEMA, Building Seismic Safety Council: Washington, D.C., USA, 1992. [Google Scholar]
- Shojaei, F.; Tabatabai Zavareh, F.; Begdeli, F.; Mirsaeidi, S.; Khazaei, Z.; Azizi, F. An Overview of the Health Service Provision of the Social Security Organization; Social Security Organization Research Institute: Tajrish, Iran, 2021. [Google Scholar]
- Mishan, E.J. Evaluation of Life and Limb: A Theoretical Approach. J. Polit. Econ. 1971, 79, 687–705. [Google Scholar] [CrossRef]
- Rice, D.P.; Cooper, B.S. The economic value of human life. Am. J. Public Health Nations Health 1967, 57, 1954–1966. [Google Scholar] [CrossRef]
- Kucharčíková, A. Human Capital-Definitions and Approaches. Hum. Resour. Manag. Ergon. 2011, V, 60–70. [Google Scholar]
- Baker, R.; Ruting, B. Environmental Policy Analysis: A Guide to Non-Market Valuation; Media and Publications: Melbourne, VIC, Australia, 2014; ISBN 978-1-74037-468-2. [Google Scholar]
- Max, W.; Rice, D.P.; Sung, H.-Y.; Michel, M. Valuing Human Life: Estimating the Present Value of Lifetime Earnings, 2000; UCSF Center for Tobacco Control Research and Education: San Francisco, CA, USA, 2004. [Google Scholar]
- Viscusi, W.K. Corporate Risk Analysis: A Reckless Act? Stanford Law Rev. 2000, 52, 547. [Google Scholar] [CrossRef]
- Miller, T.R. Variations Between Countries in Values of Statistical Life. J. Transp. Econ. Policy 2000, 34, 169–188. [Google Scholar]
- Rezaei, M.; Ranjbardar, H.; Talkhabi, H. Evaluation of sustainability indicators of Tehran metropolis based on sustainable development. In Proceedings of the First National Conference on Architecture, Civil Engineering and Urban Environment, Hamedan, Iran, 22 May 2014. [Google Scholar]
- Soni, D.P.; Mistry, B.B. Qualitative review of seismic response of vertically irregular building frames. ISET J. Earthq. Technol. 2006, 43, 121–132. [Google Scholar]















| Performance Level | Damage State | Inter-Story Drift (%) |
|---|---|---|
| 1 | None | ∆ < 0.2 |
| 2 | Slight | 0.2 < ∆ < 0.5 |
| 3 | Light | 0.5 < ∆ < 0.7 |
| 4 | Moderate | 0.7 < ∆ < 1.5 |
| 5 | Heavy | 1.5 < ∆ < 2.5 |
| 6 | Major | 2.5 < ∆ < 5.0 |
| 7 | Destroyed | 5.0 < ∆ |
| Performance Level | Damage State | Repair Cost (Percentage of the Initial Cost) | Days of Downtime (Percentage of the Construction Time) |
|---|---|---|---|
| 1 | None | 0 | 0 |
| 2 | Slight | 0.5 | 0.9 |
| 3 | Light | 5 | 3.33 |
| 4 | Moderate | 20 | 12.4 |
| 5 | Heavy | 45 | 34.8 |
| 6 | Major | 80 | 65.4 |
| 7 | Destroyed | 100 | 100 |
| Performance Level | Damage State | Expected Minor Injury Incidence Rate | Expected Serious Injury Incidence Rate | Expected Fatality Incidence Rate |
|---|---|---|---|---|
| 1 | None | 0 | 0 | 0 |
| 2 | Slight | 3.0 × 10−5 | 4.0 × 10−6 | 1.0 × 10−6 |
| 3 | Light | 3.0 × 10−4 | 4.0 × 10−5 | 1.0 × 10−5 |
| 4 | Moderate | 3.0 × 10−3 | 4.0 × 10−4 | 1.0 × 10−4 |
| 5 | Heavy | 3.0 × 10−2 | 4.0 × 10−3 | 1.0 × 10−3 |
| 6 | Major | 3.0 × 10−1 | 4.0 × 10−2 | 1.0 × 10−2 |
| 7 | Destroyed | 4.0 × 10−1 | 4.0 × 10−1 | 2.0 × 10−1 |
| Variable | Cost | Equation | Basic Cost |
|---|---|---|---|
| Crek | Repair | Initial construction cost × building area × mean damage index | |
| Cpk | Loss of content | Unit content cost × building area × mean damage index | Contents $212.5/m2 |
| Crk | Relocation | Rental rate × gross leasable area × days of downtime | $0.3/daily/m2 |
| Cek | Economic | Equivalent to rent | |
| Cinjk | Injury | Injury cost per person × expected injury rate | $828/person (minor) $8725/person (serious) |
| Cfk | Human fatality | Death cost per person × expected death rate | $510,000/person |
| Limit State Level | Cre | Cp | Cr | Ce | Cinj | Cf | Sum (Ck) | |
|---|---|---|---|---|---|---|---|---|
| Minor | Serious | |||||||
| 1 | 0 | 0 | 0 | 0 | 0 | 0 | 0 | 0 |
| 2 | 4279 | 1673 | 2169 | 2169 | 2 | 2 | 32 | 10,326 |
| 3 | 42,793 | 16,734 | 8024 | 8024 | 16 | 22 | 321 | 75,936 |
| 4 | 171,174 | 66,938 | 29,881 | 29,881 | 156 | 220 | 3213 | 301,463 |
| 5 | 385,141 | 150,609 | 83,859 | 83,859 | 1565 | 2199 | 32,130 | 739,363 |
| 6 | 855,869 | 267,750 | 240,975 | 240,975 | 15,649 | 21,987 | 321,300 | 1,964,506 |
| 7 | 855,869 | 334,688 | 240,975 | 240,975 | 20,866 | 219,870 | 6,426,000 | 8,339,242 |
| Damage State | Drift ∆k | Pk | Ck | Pk.Ck | |||
|---|---|---|---|---|---|---|---|
| 1 | 0 | 0.100400 | −0.105805 | −0.065712 | 0.040093 | 0 | 0 |
| 2 | 0.002 | 0.063599 | −0.065712 | −0.032590 | 0.033122 | 10,326 | 342 |
| 3 | 0.005 | 0.032065 | −0.032590 | −0.020521 | 0.012069 | 75,936 | 916 |
| 4 | 0.007 | 0.020312 | −0.020521 | −0.003276 | 0.017245 | 301,463 | 5199 |
| 5 | 0.015 | 0.003271 | −0.003276 | −0.000334 | 0.002942 | 739,363 | 2175 |
| 6 | 0.025 | 0.000334 | −0.000334 | −1.11 × 10−6 | 0.000333 | 1,964,506 | 653 |
| 7 | 0.05 | 1.11 × 10−6 | −1.11 × 10−6 | 0 | 1.11 × 10−6 | 8,339,242 | 9 |
| Sum | 9295 | ||||||
| 18.3583 | |||||||
| Indirect Cost | 170,643 |
| Model | Initial Structure Cost ($1000) | Indirect Cost ($1000) | LCC ($1000) | Column Sections | Beam Sections |
|---|---|---|---|---|---|
| A | 211.85 | 170.64 | 1028.24 | BOX180X12, BOX320X15, BOX380X20, BOX460X20, BOX500X30, BOX540X30 | IPE300, IPE330, IPE360, IPE400, IPE450, IPE500, IPE550 |
| B | 181.88 | 567.17 | 1394.80 | BOX200X12, BOX200X15, BOX220X15, BOX280X20, BOX340X20, BOX380X20, BOX400X25 | IPE300, IPE330, IPE360, IPE400, IPE450 |
| C | 288.23 | 68.22 | 1002.20 | BOX220X15, BOX260X20, BOX280X20, BOX320X20, BOX380X20, BOX400X20, BOX400X25, BOX420X25 | IPE300, IPE400, IPE450, IPE500, IPE550, IPE600 |
Disclaimer/Publisher’s Note: The statements, opinions and data contained in all publications are solely those of the individual author(s) and contributor(s) and not of MDPI and/or the editor(s). MDPI and/or the editor(s) disclaim responsibility for any injury to people or property resulting from any ideas, methods, instructions or products referred to in the content. |
© 2024 by the authors. Licensee MDPI, Basel, Switzerland. This article is an open access article distributed under the terms and conditions of the Creative Commons Attribution (CC BY) license (https://creativecommons.org/licenses/by/4.0/).
Share and Cite
Jebelli, S.T.; Behnam, B. Intelligent Life Cycle Cost-Based Framework for Seismic Design of Conventional Structures. Buildings 2024, 14, 2597. https://doi.org/10.3390/buildings14092597
Jebelli ST, Behnam B. Intelligent Life Cycle Cost-Based Framework for Seismic Design of Conventional Structures. Buildings. 2024; 14(9):2597. https://doi.org/10.3390/buildings14092597
Chicago/Turabian StyleJebelli, Sajad Taheri, and Behrouz Behnam. 2024. "Intelligent Life Cycle Cost-Based Framework for Seismic Design of Conventional Structures" Buildings 14, no. 9: 2597. https://doi.org/10.3390/buildings14092597
APA StyleJebelli, S. T., & Behnam, B. (2024). Intelligent Life Cycle Cost-Based Framework for Seismic Design of Conventional Structures. Buildings, 14(9), 2597. https://doi.org/10.3390/buildings14092597

