Experimental and Numerical Predictions of Cryogenic Leakages in Welded Steel Plates
Abstract
1. Introduction
2. Experimental Preparations
2.1. Welding Procedure
2.2. Experimental Setup of the Cryogenic Liquid Test
2.3. Measurement of Strain and Temperature Data
2.4. Measurement for X-ray Diffraction
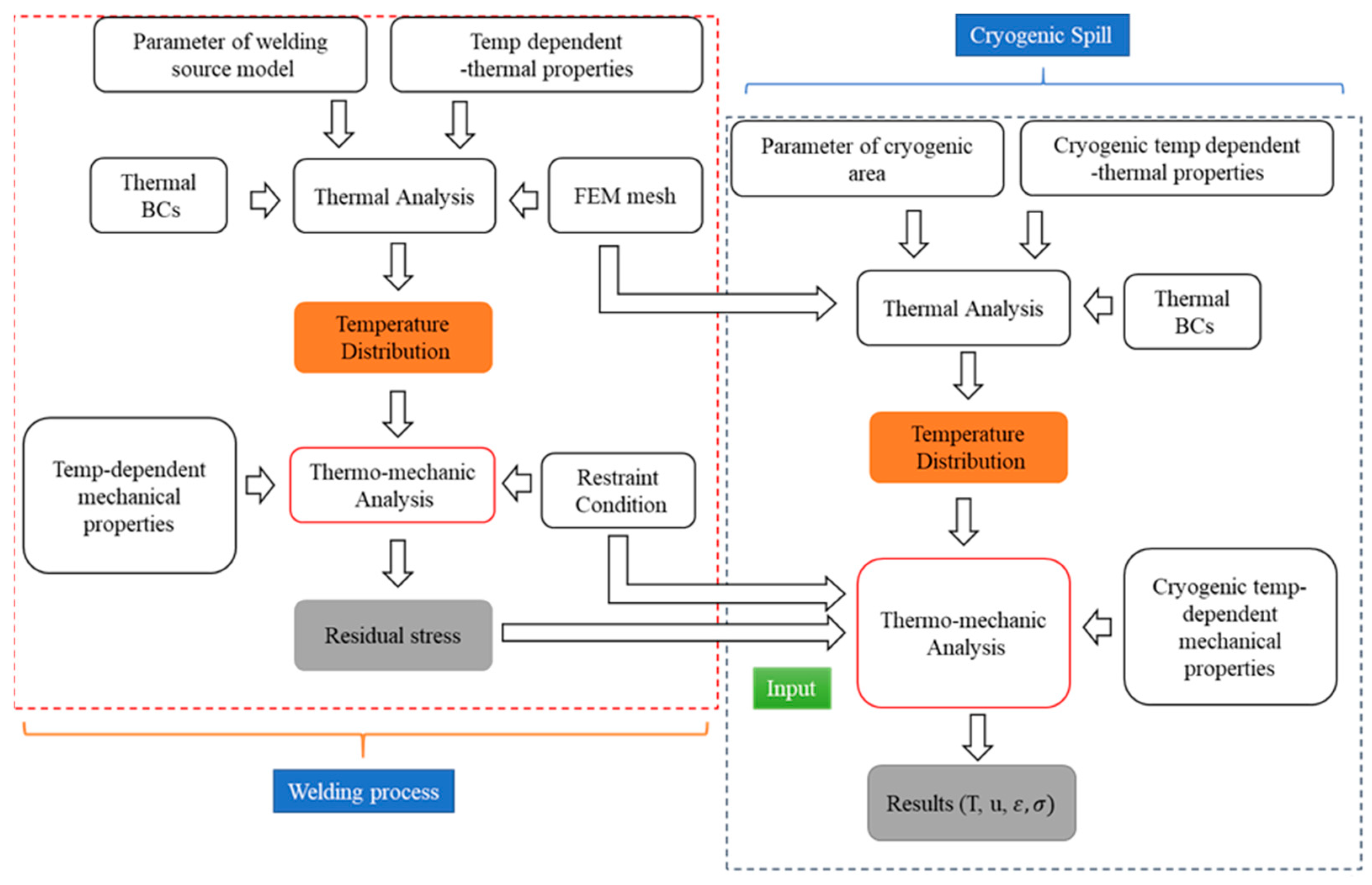
3. Numerical Preparations
3.1. Numerical Preparation
3.2. Heat Source of FCAW Model
3.3. Thermal Analyses
3.4. Mechanical Analyses
3.5. Numerical Validation
4. Results and Discussion
4.1. Cryogenic Liquid Leakage Test
4.2. Thermal Stress within the Whole Welding Steel Plate
4.3. Numerical Analysis
5. Conclusions
- When the plate inside of the trough was submerged in LN2, it cooled rapidly to the same temperature as the LN2 and experienced significant thermal contraction due to the remarkable temperature reduction.
- After approximately 650 s, the thermocouples located outside of the trough measured approximately −75 °C and −25 °C, depending on their location.
- Due to the sudden thermal shock, the strain in both directions varied in a similar way and fluctuated considerably during the first 300 s of cryogenic liquid application.
- The residual stress of the weldments as measured in relation to the distance of the weld center line showed good agreement between the experimental and FEM approach.
- Although there was a relative difference in the results, the experiment and numerical simulation results for temperature and stress distribution obtained showed a similar trend.
Author Contributions
Funding
Institutional Review Board Statement
Informed Consent Statement
Data Availability Statement
Conflicts of Interest
References
- Jeon, S.G.; Kim, J.H.; Kim, J.D.; Jeong, Y.J.; Kim, H.T.; Kim, S.K.; Lee, J.M. Impact failure characteristics of LNG carrier cargo containment system. Int. J. Mech. Sci. 2023, 240, 107938. [Google Scholar] [CrossRef]
- Jeong, J.C.; Lee, D.H.; Kim, S.K.; Kim, J.H.; Lee, J.M. Cryogenic reliability evaluation of glass fabric-reinforced composites using novel slip-prevention method. Materials 2023, 16, 121. [Google Scholar] [CrossRef] [PubMed]
- Kim, M.S.; Kim, H.T.; Choi, Y.H.; Kim, J.H.; Kim, S.K. A new computational method for predicting ductile failure of 304L stainless steel. Metals 2023, 12, 1309. [Google Scholar] [CrossRef]
- Chul Kim, B.; Ho Yoon, S.; Gil Lee, D. Pressure resistance of the corrugated stainless steel membranes of LNG carriers. Ocean Eng. 2011, 38, 592–608. [Google Scholar] [CrossRef]
- Oh, D.J.; Lee, J.M.; Chun, M.S.; Kim, M.H. Reliability evaluation of a LNGC insulation system with a metallic secondary barrier. Compos. Struct. 2017, 171, 43–52. [Google Scholar] [CrossRef]
- Wegrzyn, J.; Gurevich, M. Liquefied Natural Gas for Trucks and Buses. SAE Tech. Pap. Ser. 2000. [Google Scholar] [CrossRef]
- Muzaka, K.; Park, M.H.; Lee, J.P.; Jin, B.J.; Lee, B.R.; Kim, W.Y.I.S. A Study on Prediction of Welding Quality Using Mahalanobis Distance Method by Optimizing Welding Current for A Vertical-position Welding. Procedia Eng. 2017, 174, 60–67. [Google Scholar] [CrossRef]
- Seleš, K.; Perić, M.; Tonković, Z. Numerical simulation of a welding process using a prescribed temperature approach. J. Constr. Steel Res. 2018, 145, 49–57. [Google Scholar] [CrossRef]
- Lee, J.M.; Seo, H.D.; Chung, H. Efficient welding distortion analysis method for large welded structures. J. Mater. Process. Technol. 2018, 256, 36–50. [Google Scholar] [CrossRef]
- Perić, M.; Tonković, Z.; Garašić, I.; Vuherer, T. An engineering approach for a T-joint fillet welding simulation using simplified material properties. Ocean Eng. 2016, 128, 13–21. [Google Scholar] [CrossRef]
- Balitskii, A.I.; Dmytryk, V.V.; Ivaskevich, L.M.; Balitskii, O.; Glushko, A.V.; Medovar, L.B.; Abramek, K.F.; Stovpchenko, G.P.; Eliasz, J.J.; Krolikowski, M.A. Improvement of the Mechanical Characteristics, Hydrogen Crack Resistance and Durability of Turbine Rotor Steels Welded Joints. Energies 2022, 15, 6006. [Google Scholar] [CrossRef]
- Balyts’kyi, O.I.; Kostyuk, I.F. Strength of welded joints of Cr–Mn steels with elevated content of nitrogen in hydrogen-containing media. Mater. Sci. 2009, 10, 97–107. [Google Scholar] [CrossRef]
- Bai, R.; Guo, Z.; Tian, C.; Lei, Z.; Yan, C.; Tao, W. Study on welding sequence of butt-welded structures based on equivalent heat source parameter. Int. J. Press. Vessel. Pip. 2018, 163, 15–22. [Google Scholar] [CrossRef]
- Sun, G.F.; Wang, Z.D.; Lu, Y.; Zhou, R.; Ni, Z.H.; Gu, X.; Wang, Z.G. Numerical and experimental investigation of thermal field and residual stress in laser-MIG hybrid welded NV E690 steel plates. J. Manuf. Process. 2018, 34, 106–120. [Google Scholar] [CrossRef]
- Bang, H.S.; Bang, H.S.; Kim, Y.C.; Joo, S.M. Analysis of residual stress on AH32 butt joint by hybrid CO2 laser-GMA welding. Comput. Mater. Sci. 2010, 49, 217–221. [Google Scholar] [CrossRef]
- Flores-Johnson, E.A.; Muránsky, O.; Hamelin, C.J.; Bendeich, P.J.; Edwards, L. Numerical analysis of the effect of weld-induced residual stress and plastic damage on the ballistic performance of welded steel plate. Comput. Mater. Sci. 2012, 58, 131–139. [Google Scholar] [CrossRef]
- Usami, A.; Kishimoto, N.; Kusumoto, H.; Kaneko, F.; Inoue, T. Cryogenic leakage risk analysis for FLNG and use of brittle crack arresting material as a risk mitigation measure. In Proceedings of the SNAME Maritime Convention and 5th World Maritime Technology Conference, Providence, RI, USA, 4–6 November 2015; pp. 1–10. [Google Scholar]
- Woodward, J.L.; Pitbaldo, R. LNG Risk Based Safety: Modeling and Consequence Analysis; John Wiley & Sons: Hoboken, NJ, USA, 2010. [Google Scholar]
- Li, Y.J.; Fu, R.D.; Li, Y.; Peng, Y.; Liu, H.J. Tensile properties and fracture behavior of friction stir welded joints of Fe-32Mn-7Cr-1Mo-0.3N steel at cryogenic temperature. J. Mater. Sci. Technol. 2018, 34, 157–162. [Google Scholar] [CrossRef]
- Ding, H.; Wu, Y.; Lu, Q.; Xu, P.; Zheng, J.; Wei, L. Tensile properties and impact toughness of S30408 stainless steel and its welded joints at cryogenic temperatures. Cryogenics 2018, 92, 50–59. [Google Scholar] [CrossRef]
- Petti, J.P.; Lopez, C.; Figueroa, V.; Kalan, R.J.; Wellman, G.; Dempsey, J.; Villa, D.; Hightower, M. LNG Vessel Cascading Damage Structural and Thermal Analyses; Sandia National Laboratories: Albuquerque, NM, USA; Livermore, CA, USA, 2013.
- Kalan, J.K.; Petti, J.P. LNG Cascading Damage Study Volume I: Fracture Testing Report; Sandia National Laboratories: Albuquerque, NM, USA; Livermore, CA, USA, 2011. [CrossRef]
- Kang, Z.; Yanzhong, L.; Yuan, M.; Lei, W.; Fushou, X.; Jiaojiao, W. Experimental study on cool down characteristics and thermal stress of cryogenic tank during LN2 filling process. Appl. Therm. Eng. 2018, 130, 951–961. [Google Scholar] [CrossRef]
- Mizutani, Y.; Hiratsuka, T.; Tanabe, H.; Takemoto, M. Damage analysis of CFRP plates exposed to cryogenic shock by AE monitoring. Adv. Compos. Mater. Off. J. Jpn. Soc. Compos. Mater. 2005, 14, 99–111. [Google Scholar] [CrossRef]
- Abaqus, Version 6.14 Documentation; Dassault Systemes Simulia Corporation: Providence, RI, USA, 2014.
- Crupi, V.; Guglielmino, E.; Maestro, M.; Marinò, A. Fatigue analysis of butt welded AH36 steel joints: Thermographic Method and design S-N curve. Mar. Struct. 2009, 22, 373–386. [Google Scholar] [CrossRef]
- Anderoglu, O. Residual Stress Measurement Using X-Ray Diffraction. Ph.D. Thesis, Texas A&M University, College Station, TX, USA, 2004; pp. 1–64. [Google Scholar]
- Tsirkas, S.A.; Papanikos, P.; Kermanidis, T. Numerical simulation of the laser welding process in butt-joint specimens. J. Mater. Process. Technol. 2003, 134, 59–69. [Google Scholar] [CrossRef]
- Derakhshan, E.D.; Yazdian, N.; Craft, B.; Smith, S.; Kovacevic, R. Numerical simulation and experimental validation of residual stress and welding distortion induced by laser-based welding processes of thin structural steel plates in butt joint configuration. Opt. Laser Technol. 2018, 104, 170–182. [Google Scholar] [CrossRef]
- Ventura, G.; Perfetti, M. Thermal Properties of Solids at Room and Cryogenic Temperatures; Springer: Berlin, Germany, 2014. [Google Scholar]
- Bradley, P.E.; Radebaugh, R. Properties of Selected Materials at Cryogenic Temperatures; CRC Press: Boca Raton, FL, USA, 2013. Available online: https://www.nist.gov/publications/properties-selected-materials-cryogenic-temperatures (accessed on 24 February 2023).
- Goldak, J.A.; Akhlaghi, M. Computational Welding Mechanics; Springer Science & Business Media: Berlin, Germany, 2005. [Google Scholar]
- Logan, D.L. First Course in The Finite Element Method; University of Wisconsin-Platteville: Platteville, WI, USA, 2010. [Google Scholar]
- Deng, D.; Murakawa, H. Prediction of welding distortion and residual stress in a thin plate butt-welded joint. Comput. Mater. Sci. 2008, 43, 353–365. [Google Scholar] [CrossRef]
















| C | Si | Mn | P | S | Ni | Cr |
|---|---|---|---|---|---|---|
| 0.18 | 0.10–0.50 | 1.22 | 0.035 | 0.035 | 0.040 | 0.20 |
| Condition | Value |
|---|---|
| Initial temperature | 25 °C |
| Analysis time | 2000 s |
| Convection (25 °C) | 25 W/m2 °C |
| Convection (−196 °C) | 1000 W/m2 °C |
| Thermal conductivity (25 °C) | 39.17 W·m−1·K−1 |
| Thermal conductivity (−196 °C) | 21.71 W·m−1·K−1 |
| Specific heat (25 °C) | 457.7 J·kg−1·C−1 |
| Specific heat (−196 °C) | 162.6 J·kg−1·C−1 |
| Parameter | af | ac | b | c |
| Value (mm) | 0.10–0.50 | 1.22 | 0.035 | 0.035 |
Disclaimer/Publisher’s Note: The statements, opinions and data contained in all publications are solely those of the individual author(s) and contributor(s) and not of MDPI and/or the editor(s). MDPI and/or the editor(s) disclaim responsibility for any injury to people or property resulting from any ideas, methods, instructions or products referred to in the content. |
© 2023 by the authors. Licensee MDPI, Basel, Switzerland. This article is an open access article distributed under the terms and conditions of the Creative Commons Attribution (CC BY) license (https://creativecommons.org/licenses/by/4.0/).
Share and Cite
Kang, D.H.; Dai, L.T.; Park, K.-B.; Choi, Y.-H.; Kim, J.-H.; Kim, S.-K.; Lee, J.-M. Experimental and Numerical Predictions of Cryogenic Leakages in Welded Steel Plates. Appl. Sci. 2023, 13, 3132. https://doi.org/10.3390/app13053132
Kang DH, Dai LT, Park K-B, Choi Y-H, Kim J-H, Kim S-K, Lee J-M. Experimental and Numerical Predictions of Cryogenic Leakages in Welded Steel Plates. Applied Sciences. 2023; 13(5):3132. https://doi.org/10.3390/app13053132
Chicago/Turabian StyleKang, Dong Hyuk, Le Trong Dai, Ki-Beom Park, Young-Hwan Choi, Jeong-Hyeon Kim, Seul-Kee Kim, and Jae-Myung Lee. 2023. "Experimental and Numerical Predictions of Cryogenic Leakages in Welded Steel Plates" Applied Sciences 13, no. 5: 3132. https://doi.org/10.3390/app13053132
APA StyleKang, D. H., Dai, L. T., Park, K.-B., Choi, Y.-H., Kim, J.-H., Kim, S.-K., & Lee, J.-M. (2023). Experimental and Numerical Predictions of Cryogenic Leakages in Welded Steel Plates. Applied Sciences, 13(5), 3132. https://doi.org/10.3390/app13053132
