- Article
Global Anomaly Detection Using Feedforward Symmetrical Autoencoder Neuronal Network: Comparison with Other Methods in a Case Study Using Real Industrial Data
- Andrei Nicolae and
- Adrian Korodi
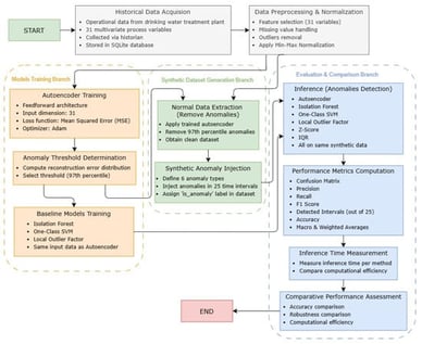
The continuous functioning of any industrial manufacturing facility, especially critical infrastructures, has become crucial in the current multi risk context. Monitoring and detection of anomalies carries multiple significant practical benefits that are direct Industry 4.0 goals, and some of them improve resiliency and sustainability—implicit targets of Industry 5.0. For this reason, the current paper explores the usage of feedforward autoencoder neural networks for anomaly detection. The proposed approach is designed to capture deviations in the overall operational behavior of a plant, enabling system-wide monitoring rather than being constrained to the identification of specific, predefined fault scenarios. The obtained autoencoder was subject to further experimental testing on synthetic data, and a direct comparison with five other anomaly detection methods (Z-Score, Interquartile Range, Isolation Forest, One-Class Support Vector Machines, and Local Outlier Factor) proved superior performance from the autoencoder in terms of precision, recall, and F1 score. The foreseen case study was focused on data from a real drinking water treatment plant.
3 March 2026








