Semantic-Enhanced Foundation Model for Coastal Land Use Recognition from Optical Satellite Images
Abstract
Featured Application
Abstract
1. Introduction
2. Workflow of Methodology
3. Foundation Model-Enhanced Coastal Land Cover Recognition
3.1. Category System of Coastal Land Use/Land Cover
3.2. Data Augmentation
3.3. Water Area Extraction with Foundation Model
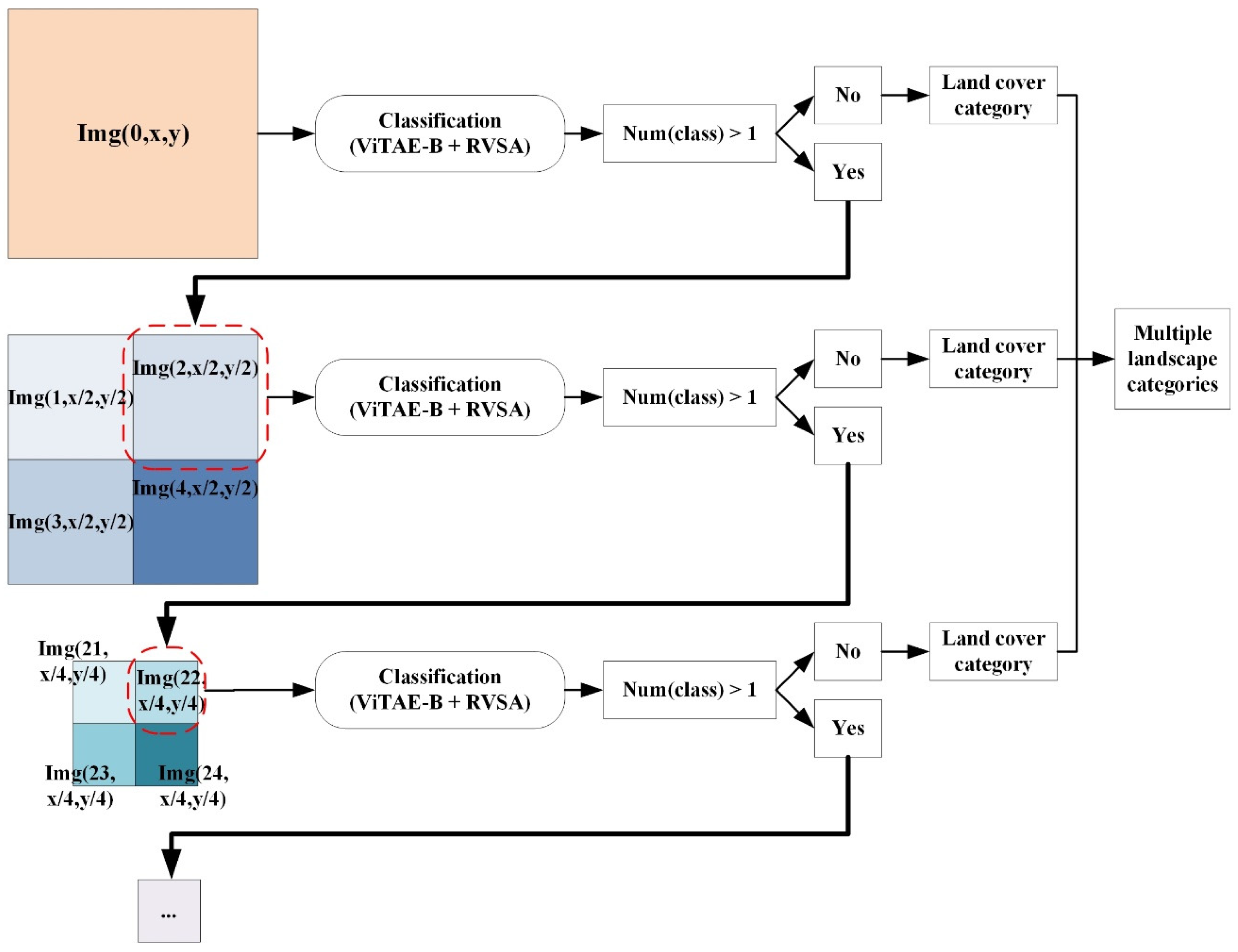
3.4. Image Gridding-Based Land Use Classification on Non-Water Areas
3.4.1. Foundation Model-Enhanced Classification
3.4.2. Image-Gridding Land Cover Classification Strategy
4. From Land Use Segmentation to Land Use Semantic Recognition
4.1. Land-Cover Form Frequency and Inverse Image Frequency
4.2. Semantically Aware Land Use Similarity Analysis
5. Experiment
5.1. Study Area and Implementations
5.1.1. Study Area
5.1.2. Experimental Implementations
5.1.3. Experimental Design
- Binary classification addresses the classification problem when and . For example, the sample image in Figure 6 is labeled merely as either coastline or non-coastline.
- Multi-class classification deals with the classification problem when and . For example, the sample image in Figure 6 is classified into one of four land-cover types.
- Multi-label classification assigns multiple classes to the content of a remote-sensing image with no restrictions on the total number of land-cover forms labeled. Multi-label classification addresses the classification problem when and ; for example, labels of sample images that contain all coastal land cover forms recognized from this image.
- The proposed method addresses the classification problem when and , and each is weighted. In Figure 7, all of the generated coastal land cover types are quantitatively normalized as scores within the interval 0~1.
- (1)
- Experimental groups:
- Coastal land use similarity analysis;
- Coastal land use retrieval.
- (2)
- Evaluative comparison
- Comparison of binary classification, multi-class classification, multi-label classification and the proposed method with deep learning models;
- Comparison of binary classification, multi-class classification, multi-label classification and the proposed method with foundation models;
- Comparison of deep learning models and foundation models for each classification.
5.2. Coastal Land Use Similarity Analysis
5.3. Coastal Land Use Retrieval
6. Conclusions
Author Contributions
Funding
Institutional Review Board Statement
Informed Consent Statement
Data Availability Statement
Conflicts of Interest
References
- Chauvaud, S.; Bouchon, B.C.; Roger, M. Remote sensing techniques adapted to high resolution mapping of tropical coastal marine ecosystems (coral reefs, seagrass beds and mangrove). Int. J. Remote Sens. 1998, 19, 3625–3639. [Google Scholar] [CrossRef]
- White, K.; El Asmar, H.M. Monitoring changing position of coastlines using Thematic Mapper imagery, an example from the Nile Delta. Geomorphology 1999, 29, 93–105. [Google Scholar] [CrossRef]
- Alesheikh, A.A.; Ghorbanali, A.; Nouri, N. Coastline change detection using remote sensing. Int. J. Environ. Sci. Technol. 2007, 4, 61–66. [Google Scholar] [CrossRef]
- Zhang, X.; Pan, D.; Chen, J.; Zhao, J.; Zhu, Q.; Huang, H. Evaluation of coastline changes under human intervention using multi-temporal high-resolution images: A case study of the Zhoushan Islands, China. Remote Sens. 2014, 6, 9930–9950. [Google Scholar] [CrossRef]
- Li, M.; Zang, S.; Zhang, B.; Li, S.; Wu, C. A review of remote sensing image classification techniques: The role of spatio-contextual information. Eur. J. Remote Sens. 2014, 47, 389–411. [Google Scholar] [CrossRef]
- Wu, X.; Liu, C.; Wu, G. Spatial-temporal analysis and stability investigation of coastline changes: A case study in Shenzhen, China. IEEE J. Sel. Top. Appl. 2017, 11, 45–56. [Google Scholar] [CrossRef]
- Suo, A.; Lin, Y.; Zhang, M. Regional difference of coastal land use around the Bohai sea based on remote sensing images. Multimed. Tools Appl. 2016, 75, 12061–12075. [Google Scholar] [CrossRef]
- Maxwell, A.E.; Timothy, A.W.; Fang, F. Implementation of machine-learning classification in remote sensing: An applied review. Int. J. Remote Sens. 2018, 39, 2784–2817. [Google Scholar] [CrossRef]
- Gu, Y.; Wang, Y.; Li, Y. A Survey on Deep Learning-Driven Remote Sensing Image Scene Understanding: Scene Classification, Scene Retrieval and Scene-Guided Object Detection. Appl. Sci. 2019, 9, 2110. [Google Scholar] [CrossRef]
- Wang, C.; Zhang, J.; Ma, Y. Coastline interpretation from multispectral remote sensing images using an association rule algorithm. Int. J. Remote Sens. 2010, 31, 6409–6423. [Google Scholar] [CrossRef]
- Wang, C.; Zhang, J.; Song, P. An intelligent coastline interpretation of several types of seacoasts from TM/ETM+ images based on rules. Acta Ocean. Sin. 2014, 33, 89–96. [Google Scholar] [CrossRef]
- Zhang, L.; Zhang, L.; Du, B. Deep learning for remote sensing data: A technical tutorial on the state of the art. IEEE Geosci. Remote Sens. Mag. 2016, 4, 22–40. [Google Scholar] [CrossRef]
- Hong, D.; Zhang, B.; Li, X.; Li, Y.; Li, C.; Yao, J.; Yokoya, N.; Li, H.; Ghamisi, P.; Jia, X.; et al. SpectralGPT: Spectral remote sensing foundation model. IEEE Trans. Pattern Anal. Mach. Intell. 2024, 46, 5227–5244. [Google Scholar] [CrossRef]
- Fei-Fei, L.; Fergus, R.; Perona, P. One-shot learning of object categories. IEEE Trans. Pattern Anal. Mach. Intell. 2006, 2, 594–611. [Google Scholar] [CrossRef]
- Russakovsky, O.; Deng, J.; Su, H.; Krause, J.; Satheesh, S.; Ma, S.; Huang, Z.; Karpathy, A.; Khosla, A.; Bernstein, M.; et al. Imagenet large scale visual recognition challenge. Int. J. Comput. Vis. 2015, 115, 211–252. [Google Scholar] [CrossRef]
- Cheng, G.; Han, J.; Lu, X. Remote sensing image scene classification: Benchmark and state of the art. Proc. IEEE 2017, 105, 1865–1883. [Google Scholar] [CrossRef]
- Xia, G.; Hu, J.; Hu, F.; Shi, B.; Bai, X.; Zhong, Y.; Zhang, L.; Lu, X. AID: A benchmark data set for performance evaluation of aerial scene classification. IEEE Trans. Geosci. Remote Sens. 2017, 55, 3965–3981. [Google Scholar] [CrossRef]
- Zhou, W.; Newsam, S.; Li, C.; Shao, Z. PatternNet: A benchmark dataset for performance evaluation of remote sensing image retrieval. ISPRS J. Photogramm. 2018, 145, 197–209. [Google Scholar] [CrossRef]
- Basu, S.; Ganguly, S.; Mukhopadhyay, S.; DiBiano, R.; Karki, M.; Nemani, R. Deepsat: A learning framework for satellite imagery. In Proceedings of the 23rd SIGSPATIAL International Conference on Advances in Geographic Information Systems, Hamburg, Germany, 11–16 November 2023; pp. 1–10. [Google Scholar]
- Zhao, B.; Zhong, Y.; Xia, G.; Zhang, L. Dirichlet-derived multiple topic scene classification model for high spatial resolution remote sensing imagery. IEEE Trans. Geosci. Remote Sens. 2015, 54, 2108–2123. [Google Scholar] [CrossRef]
- Yang, Y.; Newsam, S. Bag-of-visual-words and spatial extensions for land-use classification. In Proceedings of the 18th SIGSPATIAL International Conference on Advances in Geographic Information Systems, San Jose, CA, USA, 2–5 November 2010; pp. 270–279. [Google Scholar]
- Zou, Q.; Ni, L.; Zhang, T.; Wang, Q. Deep learning based feature selection for remote sensing scene classification. IEEE Geosci. Remote Sens. 2015, 12, 2321–2325. [Google Scholar] [CrossRef]
- Zhao, L.; Tang, P.; Huo, L. Feature significance-based multibag-of-visual-words model for remote sensing image scene classification. J. Appl. Remote Sens. 2016, 10, 035004. [Google Scholar] [CrossRef]
- Li, H.; Dou, X.; Tao, C.; Wu, Z.; Chen, J.; Peng, J.; Deng, M.; Zhao, L. RSI-CB: A Large-Scale Remote Sensing Image Classification Benchmark Using Crowdsourced Data. Sensors 2020, 20, 1594. [Google Scholar] [CrossRef] [PubMed]
- Shao, W.; Yang, W.; Xia, G. Extreme value theory-based calibration for the fusion of multiple features in high-resolution satellite scene classification. Int. J. Remote Sens. 2013, 34, 8588–8602. [Google Scholar] [CrossRef]
- Hao, X.; Liu, L.; Yang, R.; Yin, L.; Zhang, L.; Li, X. A review of data augmentation methods of remote sensing image target recognition. Remote Sens. 2023, 15, 827. [Google Scholar] [CrossRef]
- Shorten, C.; Khoshgoftaar, T.M. A survey on image data augmentation for deep learning. J. Big Data 2023, 6, 60. [Google Scholar] [CrossRef]
- Ye, P.; Liu, G.; Huang, Y. Geographic Scene Understanding of High-Spatial-Resolution Remote Sensing Images: Methodological Trends and Current Challenges. Appl. Sci. 2022, 12, 6000. [Google Scholar] [CrossRef]
- Osco, L.P.; Wu, Q.; de Lemos, E.L.; Gonçalves, W.N.; Ramos, A.P.M.; Li, J.; Junior, J.M. The segment anything model (sam) for remote sensing applications: From zero to one shot. Int. J. Appl. Earth Obs. 2023, 124, 103540. [Google Scholar] [CrossRef]
- Wang, D.; Zhang, Q.; Xu, Y.; Zhang, J.; Du, B.; Tao, D.; Zhang, L. Advancing plain vision transformer toward remote sensing foundation model. IEEE Geosci. Remote Sens. 2022, 61, 5607315. [Google Scholar] [CrossRef]
- Turney, P.D.; Pantel, P. From frequency to meaning: Vector space models of semantics. J. Artif. Intell. Res. 2010, 37, 141–188. [Google Scholar] [CrossRef]
- Zhou, X.; Xie, X.; Xue, Y.; Xue, B. Ontology-based probabilistic estimation for assessing semantic similarity of land use/land cover classification systems. Land 2021, 10, 920. [Google Scholar] [CrossRef]
- Martínez, M.L.; Intralawan, A.; Vázquez, G.; Pérez-Maqueo, O.; Sutton, P.; Landgrave, R. The coasts of our world: Ecological, economic and social importance. Ecol. Econ. 2007, 63, 254–272. [Google Scholar] [CrossRef]
- Murray, A.B.; Gopalakrishnan, S.; McNamara, D.E.; Smith, M.D. Progress in coupling models of human and coastal land use change. Comput. Geosci. 2013, 53, 30–38. [Google Scholar] [CrossRef]
- Zhou, X. GeoAI-Enhanced Techniques to Support Geographical Knowledge Discovery from Big Geospatial Data. Ph.D. Thesis, Arizona State University, Tempe, AZ, USA, 2019. [Google Scholar]
- Jiang, D.; Kim, J. Image retrieval method based on image feature fusion and discrete cosine transform. Appl. Sci. 2021, 11, 5701. [Google Scholar] [CrossRef]








| Data Augmentation | Methods | Demo |
|---|---|---|
| Rotation | Generating 36 new images through rotating the original image every 10 degrees. | ![]() |
| Flip | Generating 2 new images through flipping the original image over the horizontal dimension and vertical dimension. | ![]() |
| Scale | Generating 4 new images through scaling the original image by 1:4, 1:2, 2:1, and 4:1. | ![]() |
| Contrast | Generating 4 new images through modifying the original image with separate weighting parameters of 0.2, 0.4, 0.6, and 0.8. | ![]() |
| Brightness | Generating 4 new images through randomly modifying the brightness of the original image. | ![]() |
| Cloud and fog noises | Generating 4 new images through randomly adding different cloud noises to the original image. | ![]() |
| Binary Classification | Multi-Class Classification | Multi-Label Classification | The Proposed | |||||||||||||
|---|---|---|---|---|---|---|---|---|---|---|---|---|---|---|---|---|
| P1 ① | P2 ② | S1 ③ | S2 ④ | P1 | P2 | S1 | S2 | P1 | P2 | S1 | S2 | P1 | P2 | S1 | S2 | |
| 1–100 groups | 0.91 | 1.00 | 0.50 | 0.58 | 0.72 | 0.81 | 0.54 | 0.67 | 0.94 | 0.99 | 0.78 | 0.83 | 0.94 | 0.99 | 0.83 | 0.89 |
| 101–200 groups | 0.93 | 0.99 | 0.48 | 0.55 | 0.76 | 0.80 | 0.57 | 0.65 | 0.93 | 0.99 | 0.88 | 0.86 | 0.93 | 0.99 | 0.92 | 0.92 |
| 1–200 groups | 0.92 | 0.99 | 0.49 | 0.56 | 0.74 | 0.81 | 0.56 | 0.64 | 0.94 | 0.99 | 0.83 | 0.85 | 0.94 | 0.99 | 0.88 | 0.91 |
| Images | Land Use | Recognizable Land Covers | Amount of GTS * |
|---|---|---|---|
| Image 1 | Natural sand coastline without vegetation | Waters, sand | 90 |
| Image 2 | Industrial harbor | Commercial area (or industrial area), harbor, waters | 20 |
| Image 3 | Entrainment harbor | Waters, wharf | 15 |
| Image 4 | Residential coastline without sand | Waters, meadow, forest, sparse/dense residential area (or commercial area) | 40 |
| Image 5 | Industrial coastline | Waters, industrial area, parking lot | 11 |
| Image 6 | Residential coastline without sand | Waters, sand, meadow, forest, sparse/dense residential area | 35 |
| Image 7 | Residential coastline with a pier | Waters, pier, sand, sparse/dense residential area (or commercial area) | 11 |
| Image 8 | Residential coastline without sand or vegetation | Waters, sparse/dense residential area (or commercial area) | 6 |
| Image 9 | Natural coastline with a freeway | Waters, sand, (or meadow/forest), freeway | 56 |
| Image 10 | Natural sand coastline with vegetation | Waters, sand, meadow (or forest) | 58 |
| Image 11 | Natural sand coastline without sand | Waters, meadow (or forest) | 30 |
| Binary Classification | Multi-Class Classification | Multi-Label Classification | The Proposed | |||||||||||||
|---|---|---|---|---|---|---|---|---|---|---|---|---|---|---|---|---|
| P1 ① | P2 ② | R1 ③ | R2 ④ | P1 | P2 | R1 | R2 | P1 | P2 | R1 | R2 | P1 | P2 | R1 | R2 | |
| Image 1 | 0.18 | 0.96 | 1.00 | 0.44 | 0.96 | 1.00 | 0.75 | 0.98 | 1.00 | 0.81 | 0.98 | 1.00 | ||||
| Image 2 | 0.04 | 1.00 | 1.00 | 0.21 | 0.65 | 0.47 | 0.75 | 0.63 | 0.75 | |||||||
| Image 3 | 0.03 | 1.00 | 1.00 | 0.21 | 0.87 | 0.74 | 0.93 | 1.00 | 0.74 | 0.93 | ||||||
| Image 4 | 0.08 | 1.00 | 1.00 | 0.17 | 0.85 | 0.64 | 0.88 | 0.78 | 0.90 | 1.00 | ||||||
| Image 5 | 0.02 | 0.85 | 0.95 | 0.10 | 0.55 | 0.61 | 1.00 | 1.00 | 0.73 | 1.00 | 1.00 | |||||
| Image 6 | 0.07 | 0.94 | 1.00 | 0.15 | 0.57 | 0.56 | 0.89 | 0.79 | 0.94 | |||||||
| Image 7 | 0.02 | 1.00 | 1.00 | 0.67 | 0.36 | 0.52 | 1.00 | 1.00 | 0.69 | 1.00 | 1.00 | |||||
| Image 8 | 0.01 | 0.83 | 0.95 | 0.06 | 0.83 | 0.75 | 1.00 | 1.00 | 0.71 | 0.83 | ||||||
| Image 9 | 0.12 | 1.00 | 1.00 | 0.61 | 0.82 | 0.86 | 0.98 | 1.00 | 0.90 | 0.96 | 1.00 | |||||
| Image 10 | 0.11 | 0.93 | 0.99 | 0.28 | 0.97 | 1.00 | 0.83 | 0.91 | 0.84 | 0.93 | ||||||
| Image 11 | 0.06 | 0.97 | 1.00 | 0.15 | 0.97 | 1.00 | 0.55 | 0.80 | 0.74 | 0.87 | ||||||
Disclaimer/Publisher’s Note: The statements, opinions and data contained in all publications are solely those of the individual author(s) and contributor(s) and not of MDPI and/or the editor(s). MDPI and/or the editor(s) disclaim responsibility for any injury to people or property resulting from any ideas, methods, instructions or products referred to in the content. |
© 2024 by the authors. Licensee MDPI, Basel, Switzerland. This article is an open access article distributed under the terms and conditions of the Creative Commons Attribution (CC BY) license (https://creativecommons.org/licenses/by/4.0/).
Share and Cite
Shao, M.; Xie, X.; Li, K.; Li, C.; Zhou, X. Semantic-Enhanced Foundation Model for Coastal Land Use Recognition from Optical Satellite Images. Appl. Sci. 2024, 14, 9431. https://doi.org/10.3390/app14209431
Shao M, Xie X, Li K, Li C, Zhou X. Semantic-Enhanced Foundation Model for Coastal Land Use Recognition from Optical Satellite Images. Applied Sciences. 2024; 14(20):9431. https://doi.org/10.3390/app14209431
Chicago/Turabian StyleShao, Mengmeng, Xiao Xie, Kaiyuan Li, Changgui Li, and Xiran Zhou. 2024. "Semantic-Enhanced Foundation Model for Coastal Land Use Recognition from Optical Satellite Images" Applied Sciences 14, no. 20: 9431. https://doi.org/10.3390/app14209431
APA StyleShao, M., Xie, X., Li, K., Li, C., & Zhou, X. (2024). Semantic-Enhanced Foundation Model for Coastal Land Use Recognition from Optical Satellite Images. Applied Sciences, 14(20), 9431. https://doi.org/10.3390/app14209431







