Abstract
Rice-fallow areas have significant potential to sustainably increase agricultural intensification to address growing global food demands while simultaneously increasing farmers’ income by harnessing the residual soil moisture in rainfed ecologies. Assam is the largest rice-growing belt in northeast India during kharif; however, for the next rabi season, an average of 58% of the rice areas remain uncultivated and are described as rice-fallow (Kharif, rabi and zaid are the crop seasons in the study area. The kharif season refers to the monsoon/rainy season and corresponds to the major crop season in the region extending from June to October. The rabi season refers to the winter season extending from November to April, and the zaid season is the summer crop season from April to June). Unutilized rice-fallow areas with optimum soil moisture for a second crop were identified over three consecutive years using multiple satellite data (optical and radar) for the state of Assam and an average accuracy of 92.6%. The reasons governing the existence of rice-fallow areas were analyzed, and an average of 0.88 million ha of suitable rice-fallow areas, based on soil moisture availability, were identified. Targeted interventions were carried out in selected locations to demonstrate the potential of sustainable cropping intensification. Maize, with best management practices, and a yield between 5.5 and 6 t/ha, was demonstrated as a successful second crop during the rabi season in selected areas with optimum residual soil moisture after the kharif paddy harvest. This study highlights the significance of geospatial technology to effectively identify and target suitable rice-fallow areas for cropping intensification and to enhance productivity and profitability.
1. Introduction
Agricultural intensification is widely accepted as a viable solution to address the increasing demand for food worldwide rather than expanding the area under cultivation [1]. The need for higher production can be met through higher yields from the same land, as an increase in the cropland results in a distressing environment [2]. Increasing sustainable cropping intensity can be a promising option to increase global food production by meeting rising food demands as well as providing additional income to farmers [3]. In South Asia, rice is the predominant crop and is typically cultivated during a single season of a year, after which the area often remains unutilized during the other seasons [4]. These unutilized areas are defined as rice fallows. Rice fallows extend over a large area (~22.3 million ha) in South Asia, with around 88.3% (~19.6 million ha) in India alone [5]. The unutilized areas have been of interest lately for their sustainable intensification with immense potential to increase the agricultural productivity of the country through effective targeting and appropriate crop management practices [6,7,8]. In eastern India, rice is primarily cultivated in the kharif season; however, large areas remain fallow during the subsequent rabi season. Around 80% of India’s rice fallow is from the eastern Indian states of Odisha, West Bengal, Bihar, Chhattisgarh, Jharkhand, Madhya Pradesh, and Assam [9,10,11]. Several environmental and socioeconomic factors contribute to most of the farmers in eastern India not opting to grow a second crop after rice [12]. The absence of irrigation facilities is a crucial factor leading to land remaining fallow after the rainy season, as the rapid depletion of residual soil moisture makes it challenging for farmers to sustain a second crop during the dry season [13,14]. Another contributing factor to farmers not choosing a rabi crop after the kharif rice harvest is the use of long-duration rice varieties that require a significant amount of time to mature (150–165 days), resulting in late harvesting. Additionally, there is a scarcity of appropriate short-duration and high-yielding superior varieties of other crops that could be grown during the rabi season [15,16]. Therefore, selecting the most suitable crop and employing the best crop establishment method is crucial to effectively use the soil moisture available in rice-fallow areas despite the existing challenges to maximize agricultural production [17].
There is tremendous potential to boost the cropping intensity and crop productivity to increase farmer income by targeting the rabi rice-fallow areas. The proper utilization of residual moisture and nutrients in suitable lowland areas for sowing a second crop in the rabi season after the preceding rice crop in kharif can contribute substantially to increasing productivity and income [18]. However, there are significant knowledge gaps regarding where intensification is required, and therefore, it is imperative to use spatial analysis to identify the potential locations. Mapping the distribution of agricultural fallow lands across the different seasons is crucial for understanding where crop diversification and intensification could be encouraged [19]. Satellite remote sensing is widely accepted as a reliable source of data for identifying and monitoring earth surface features with the benefit of synoptic and repeated coverage at varied resolutions, which are available for near real-time as well as historical measurements [20]. Over the years, geospatial technologies have played a pivotal role in mapping agricultural practices [19]. The modal distribution and spectral profile of vegetation indices have been used to calculate the number of harvests and identify the number of cropping cycles in a year [21,22,23,24] and the land that remains fallow thereafter [25,26]. This technology can also aid as an important tool for weighing the relative importance of various parameters of crop suitability analysis in fallow areas [27]. Ancillary data such as agro-meteorological observations or topography and land use information, along with satellite data, were also additionally used to map multiple cropping areas with greater accuracy [22,28]. To identify underutilized lands during the rabi season, a decision tree classification approach on multi-spectral satellite images was used [29]. Several studies have used satellite data from different types of sensors, including optical, thermal infrared [30], and microwave (active and passive) sensors [31,32], for the estimation of residual soil moisture after the kharif season as it is an essential parameter for planning the successive rabi crop in rain-fed fallow regions.
Rice is the major crop cultivated in Assam, with an estimated coverage of 2.36 million ha of the cropped area during two cropping seasons (kharif and rabi), and significantly contributes to the state’s total food grain production [33]. Around 80% of the agricultural area is cropped with rice; however, this area is mostly during kharif, and most of the farmers rely on a single cropping pattern leaving their agricultural lands fallow during rabi [34]. Assam’s suitable climate and highly fertile alluvial soils can sustain several other crops, such as pulses and oilseeds. However, multiple cropping is only practiced in the belt adjacent to the Brahmaputra River. In Assam, most of the farmers are characterized as small and marginal, with an average land holding of less than 2 hectares, and are largely dependent on monsoon rain for agriculture [35].
Although several studies have discussed the existence of rice fallows in eastern and north-eastern India, there are information gaps on the precise area and its characterization for the potential intensification of the state of Assam [9,10,12,26]. The rice-fallow dynamics through multi-year analytics in northeastern India lack an adequate understanding, which is required to demarcate chronic areas and understand patterns for improved decision-making. Our approach is to utilize earth observations and ground data to identify, target, and validate suitable areas for short-duration crops in rice-fallow and demonstrate the feasibility of utilizing such areas in the farmers’ field by growing the crop. We aim to answer the characterization and targeting of the rice fallow by understanding (i) which variables govern the existence of rice-fallow and how effectively rice and rice-fallow areas can be mapped through earth observation data; (ii) how the spatiotemporal variability of soil moisture be used for targeting agronomic interventions in cropping intensification; and (iii) perform targeted agronomic trials, which can be accomplished in suitable rice fallow to indicate the potential of introducing short/medium duration crop sustenance.
2. Materials and Methods
2.1. Study Area
Assam, situated in the northeastern region of India (Figure 1), covers a geographical area of approximately 78,438 sq km. The state is composed of six agro-climatic zones (ACZ): the upper Brahmaputra Valley, the central Brahmaputra Valley, the lower Brahmaputra Valley, the north bank plain, Barak Valley, and the hill zone. The major portion of the state is covered by the floodplains of the Brahmaputra and the Barak rivers, which are primarily used for agricultural purposes. The climate of Assam is predominantly influenced by the monsoon, and the state experiences four major seasons: pre-monsoon (March–May), Monsoon (June–September), post-monsoon (October–November), and Winter (December–February). The state receives high rainfall during the monsoon season, with an average of 1489 mm [33]. From November to February, dry conditions prevail in the state with few sporadic showers. Rainfed agriculture is predominant in the state, and rice is majorly cultivated during the monsoon. In the other seasons, vegetables, pulses, oilseeds, potatoes, sugarcane, etc., are cultivated in limited areas.
Figure 1.
Location of Assam in the northeast of India.
2.2. Data
2.2.1. Ground Data
We conducted an initial survey on 498 farmers during 2018–2019 to understand their perspective on rice-fallow in 13 districts of Assam, encompassing all the rice-growing ACZs. We implemented a stratified random sampling approach to gather data from Assam, keeping the agricultural area in each district as strata, and collected extensive field data (n = 6808) from all 33 districts of the state from 2018 to 2022. We collected data twice in an annual cropping season: first in the months of October–November to capture the kharif season information on existing rice areas and secondly during February–March to capture rabi season information on existing rice-fallow areas. Along with geo-coordinates, information on the type of crop/varieties, the sowing and harvesting time, crop yield, abiotic stress (flood), cropping system information, etc., were also collected. Geolocation data from 2154 crop cut sites from 2019 to 2020 were also used to explore the dynamics of soil moisture variability with the harvesting and rainfall pattern.
2.2.2. Earth Observation Data
We used standard orthorectified products of the Landsat 8 Optical Land Imager (OLI) to generate cropping systems/intensity maps of Assam procured from NASA’s geoportal (https://search.earthdata.nasa.gov, accessed on 29 November 2021). We used Synthetic Aperture Radar (SAR) data from Sentinel-1 satellite for rice mapping during the kharif season (https://scihub.copernicus.eu/, accessed on 9 December 2021). We utilized the daily soil moisture data obtained from the Soil Moisture Active Passive (SMAP) Enhanced L3 Radiometer of NASA to estimate the fluctuations in soil moisture availability during the rabi season (https://smap.jpl.nasa.gov/, accessed on 12 January 2022). Datasets on rainfall from 2019–2022 were obtained from CHIRPS (Climate Hazards Group InfraRed Precipitation with Station data) (https://www.chc.ucsb.edu/data/chirps, accessed on 12 January 2022). Details of the geospatial datasets used are detailed in Table 1.
Table 1.
Details of geospatial data used for the study.
2.3. Mapping
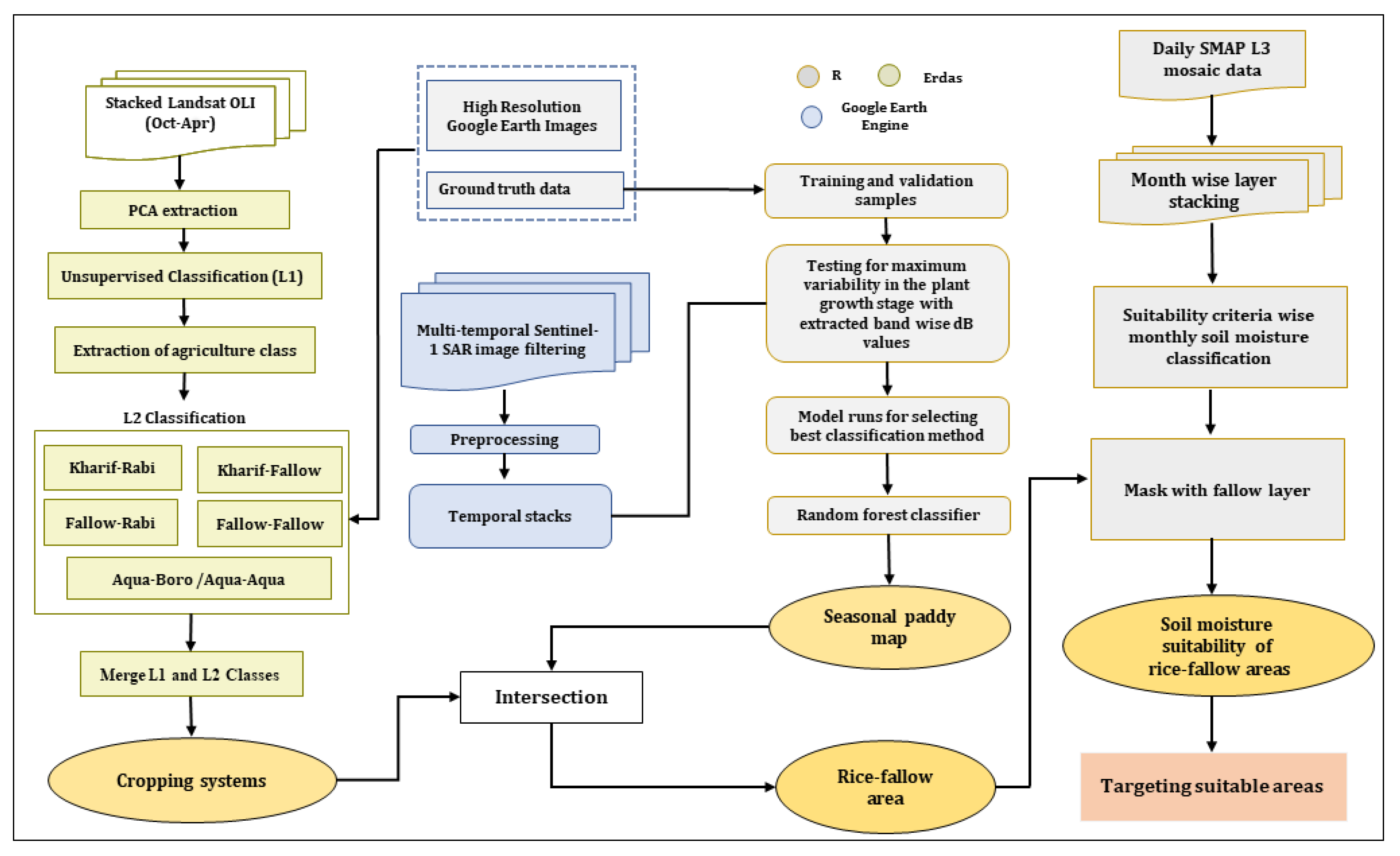
We used temporal Landsat images for the generation of cropping system data to identify the cropping pattern around the year (Figure S1). We used Sentinel-1 images to generate rice areas and subsequently extracted rice-fallow areas from them before thereafter delineating suitable rice-fallow areas to target areas of the second crop based on soil moisture dynamics (Figure 2). We used a combination of Erdas 2020 [36], R Project Software 4.1.0 [37], and Google Earth Engine (GEE) for the analytics, and ArcGIS 10.6 [38] to create the maps and statistics.
Figure 2.
Methodological flow of rice-fallow area mapping and soil moisture-based suitability.
We kept the raster data resolution of rice and rice fallow area at 30 m. To maintain consistency with the Landsat-based cropping systems data, the rice area derived from Sentinel-1 images was resampled at 30 m. This process was conducted using the nearest neighbor resampling technique to keep the harmonized resolution for integration. For the SMAP data, we retained the original spatial resolution, considering the fact that it was not integrated with any other raster datasets directly in our study. The soil suitability product generated from SMAP was used to decide the targeting of the two agronomic trials mentioned in this study. Time series soil moisture values were extracted from pixels that overlapped with the respective plots.
2.3.1. Rice Area Mapping
We used Google Earth Engine (GEE) to generate Sentinel-1 temporal stacks for Assam. These temporal stacks had images from the start of the paddy sowing season from June up to the harvest in November/December for the years 2018 to 2021. We extracted the backscatter coefficient values (dB) from temporal stacks in Vertical-Horizontal (VH) polarization using the rice (R) and non-rice (nR) field data points collected during the kharif season as reference points. Only VH polarization was used because of its higher sensitivity to stages of rice growth [39]. These reference points were used in their respective years to train and validate the classified outputs. A total of 1812 points for 2018–2019, 1167 for 2019–2020, and 3063 for 2020–2021 were used. We plotted the extracted data to identify the time window where the variability captured between rice and non-rice was distinct (Figure 3).
Figure 3.
A representation of variability across rice and non-rice plots, with a distinct window.
We used three machine learning algorithms: Random Forest (RF), Neural Network (NN), and Support Vector Machine (SVM) with linear kernel and evaluated their performance to finalize the optimum model:
where Rice/Non-rice fields are the observed rice or non-rice crop field where we collected geo-coordinates, and dB1 to dBn are the dB values for each point location for each image data (n) within a given growing season. The dB values were extracted from the stacked Sentinel-1 raster of the growing season. We particularly focused on the period that we identified from Figure 3 (16 June–8 September), capturing the distinct variability between rice and non-rice pixels. The dB values of rice changed with time during the chosen window as and when the crop grew, whereas water bodies had similar dB values during the entire chosen window. We split the data into a 70:30 ratio, where 70% of the data were used for training and validating the multiple models while 30% of the data were used for the accuracy assessment of the final output generated using the optimum model. We used three different machine learning algorithms mentioned above and evaluated their performance to finalize the optimum model. RF is an ensemble learning technique that, combined with bagging and a classification and registration tree (CART) algorithm [40], can be used for the classification of big datasets. SVM is a supervised machine learning algorithm that works best for smaller complex datasets by mapping data to high dimensional feature space for categorization [41], and NN is a deep learning classification algorithm comprised of node layers that attempt to recognize the underlying relationships [42]. Table 2 provides the parameters we used for the models. All analysis was performed using the Caret packages in R [43].
Rice/Non-Rice fields ∼ dB1 + dB2… + dBn
Table 2.
Parameters used for the RF, NN and SVM classification in rice area mapping.
2.3.2. Rice-Fallow Mapping
To identify the rice-fallow areas, we initially developed cropping system maps of Assam for the years 2018–2019, 2019–2020, and 2020–2021 using time-series Landsat 8 images following the methodology used by Chandna and Mondal [44]. Cropping system maps were developed to identify the single-cropped, double-cropped, and fallow areas in the two major cropping seasons: kharif and rabi. Two levels of classification (L1 and L2) were conducted to extract the agricultural classes. Landsat images available for the entire crop year were stacked into a single composite, with each layer representing different time stamps. Principal Component Analysis (PCA) was conducted to decrease dimensionality and isolate distinct information from the temporal Landsat composite. The components obtained through PCA were arranged based on their decreasing variability, indicating that the first component (PC1) possessed the greatest variance and contained most of the information from the original input Landsat composite.
We used the K-means clustering algorithm in Erdas Imagine software to classify PC1 into n number of clusters. The K-means algorithm represents each image as a vector of features based on its spectral similarities and iteratively assigns data points to the cluster whose centroid is closest to it. This process continues until convergence, where the cluster assignments no longer change significantly. We set a higher number of iterations (120) in the initial parameters to ensure that the specified convergence threshold (0.98) could be reached. The n number of clusters generated through a K-means unsupervised classification was verified with ground data points collected through field surveys; these were merged into three distinct classes (L1): agriculture, vegetation, and non-vegetation. The vegetation classes included forests, tree-clad and grassland areas, whereas the non-vegetation class included settlements, sand, and waterbody areas.
For the L2 classification, the agriculture classes from L1 were extracted, and the K-means clustering method was repeated. Each cluster was merged into one of the four cropping system classes: (i) kharif-rabi (double-cropped area), (ii) kharif-fallow (areas with crops in kharif but remains fallow in rabi), (iii) fallow-rabi (areas with crop in rabi but remains fallow in kharif) and iv) aqua-boro (areas with aquaculture in kharif but paddy in rabi). The class assignment was validated by cross-referencing a set of random points (~25 for each class) with a high-resolution base map available from Google Earth and limited ground survey points. The process was carried out by collecting and analyzing signatures at the points on the satellite image and then comparing them to Google Earth images and field data locations. The selection of classes was determined by the presence or absence of crops in the image during the kharif and rabi seasons. We prepared the final map by merging the L2 classification with the L1 classification.
We used the L2 classification output along with the mapped rice area to generate the rice-fallow data. For extracting the rice-fallow areas, the resampled kharif rice areas and kharif-fallow areas from the cropping systems that were mapped for the same year were integrated to extract the areas where the paddy was cultivated during kharif but remained fallow during the rabi season. This method was repeated for all three years of analysis.
2.3.3. Delineating Suitable Rice-Fallow Areas Based on Soil Moisture
We used SMAP products to generate the soil moisture-based suitability categories of highly suitable, suitable, moderately suitable, and less suitable categories. These categories were developed using the information extracted from time-series (November to April) SMAP data on the soil moisture retaining capacity of rice-fallow areas during the rabi season. The agricultural areas of the study area were primarily of the loamy type ranging from silty to clayey loam [45]. The field capacity of loamy soils was within the range of 21–36% for the sandy loam to silty clay loam, which is the optimum moisture level that a crop requires for proper growth and development [46]. Therefore, we subjected each pixel of the temporal stacked soil moisture data to a threshold value of 30% which defined the retention capacity at a given time during the rabi season. We categorized highly suitable and less suitable areas by extracting areas that retained more than 35% and less than 30% of the soil moisture throughout the rabi season, respectively. Suitable areas were those which had 30–35% moisture in the main sowing window, i.e., the 1st November–15th December but could lose the moisture eventually and need the assistance of minimum irrigation later. We kept areas with soil moisture values greater than 30–35% for the period 15th December–15th January in the moderately suitable class with the potential for the late sowing of a second crop. The areas that received winter rain resulted in an increase in the soil moisture and fall under this category. We merged all the suitability classes and masked them with the rice-fallow areas to obtain the final product of soil moisture suitability in rice-fallow areas.
2.4. Targeting Suitable Rice-Fallow Areas
For targeted agronomic interventions, we used soil-moisture-based suitability categories across the rice-fallow areas. Plots falling in the highly suitable and suitable classes in selected districts and which fell in different agro-climatic zones were targeted for field trials. In discussion with farmers, we established field trials using the best management practices in the upper and lower Brahmaputra valley zones. During rabi 2020–2021, we chose maize trials in suitable rice-fallow areas. By optimizing nitrogen application in rice-fallow areas, maize crops showed promising results to improve the productivity of these low-productive fallow lands [47].
3. Results
3.1. Variables Governing the Existence of Rice-Fallows
On analyzing the ground data (n = 498) collected during 2018–2019 about farmers’ perspectives on keeping their land fallow during the rabi season, we identified that the unavailability of irrigation (59%) emerged as the most important reason, which governed a lack of moisture in the soil, with keeping land fallow in the rabi season mostly conducted by farmers in the Midlands. The second important concern that was reported was excess soil moisture conditions, mostly by lowland farmers (9.5%), while the third reason for keeping land fallow was mainly attributed to the unsuitable land conditions reported by upland (5%) and midland (3.5%) farmers. A lack of technical knowledge, late harvest, and cattle grazing are other issues reported in various land types (Figure 4).
Figure 4.
Factors attributed to the existence of rice-fallow areas.
To investigate the relationship between rice-fallow areas and the availability of rainfall and soil moisture, we utilized data from 2154 crop-cut locations collected in 2019 and 2020. Additionally, we incorporated the average CHIRPS rainfall and SMAP soil moisture data from the same two-year period (Figure 5). This comparison indicates that most of the harvesting happened between 330 (26 November) and 360 (26 December) Julian days. Some early harvests were observed between 304 (1 November) and 324 (20 November) Julian days. Rainfall was substantially low after October, and subsequently, after the kharif harvest, a depleting trend in the soil moisture conditions was visible until January of the next year, portraying generalized rice-fallow existence conditions in Assam.
Figure 5.
The number of crop cuts, rainfall, and depleting soil moisture from 1 October to 31 January for 2019–2020.
3.2. Rice Area Mapping
We estimated the accuracy and kappa coefficient of all three models. RF performed the best in terms of the highest median accuracy and the kappa values among all three models. The minimum-maximum range between the accuracy was also minimum in it. RF was followed by NN and SVM (Figure 6 and Table 3). We used the selected RF model parameters for the stacked Sentinel-1 data for the prediction of the final product, the rice raster layer. The output raster layer of rice was validated with the remaining 30% of the test data and used to generate the confusion matrix to calculate the overall accuracy and kappa coefficient.
Figure 6.
The comparative accuracy and Kappa coefficient variables of random forest (RF), neural network (NN) and support vector machine (SVM) models for the classification of rice areas.
Table 3.
Comparison of RF, NN and SVM classification accuracy values for the selection of a method for rice area classification.
We used the RF model in the R environment to map Sentinel-1-based kharif rice areas for 2018–2019, 2019–2020, and 2020–2021 recording a total rice area of 1.8 million ha, 1.76 million ha, and 1.82 million ha, respectively (Figure 7). Rice accounts for over 93% of the total kharif crop area encompassing an average of around 1.8 million ha every year.
Figure 7.
Year-wise rice area of Assam (2018–2019 to 2020–2021).
3.3. Rice-Fallow Mapping
Since most of the agriculture in Assam is rainfed, kharif rice is extensively cultivated throughout the state. Rabi crops were observed only in around 25% of the total agricultural area of the state.
We found that approximately 1.68 million ha of agricultural land remained fallow in the rabi season, of which 61.3% (1.03 million ha) was rice-fallow. Rice-fallow areas broadly remained constant, with only a subtle variation from 1.03 million ha in 2018–2019 to 1.02 million ha and 1.03 million ha in 2019–2020 and 2020–2021, respectively (Figure 8). We compared the area of the rice and rice fallow and found out that year-wise deviation was not substantial and, on average, 57.7% of the kharif rice area remained fallow in the rabi season over all 3 years (Figure 9).
Figure 8.
Year-wise rice-fallow area of Assam (2018–2019 to 2020–2021).
Figure 9.
Comparison of rice and rice-fallow area in Assam (2018–2019 to 2020–2021).
3.4. Soil Moisture Suitability Analysis
We estimated the soil moisture suitability of the rice-fallow areas while considering the sowing window of the targeted short-duration crops. The three (highly suitable, suitable, and moderately suitable) categories of soil moisture suitability estimated for 2018–2019 to 2020–2021 (Figure 10) were merged to estimate the overall suitable area available for the next season. We found that the overall suitable rice fallow area that would be available for planting a second crop, was 0.97, 0.81, and 0.88 million ha in 2018–2019, 2019–2020, and 2020–2021, respectively. On average, the total suitable area of rice-fallow was 0.88 million ha for the last 3 years. Only 2.52% of the suitable soil moisture areas retained more than 35% soil moisture throughout the whole rabi season, and the 46.16% area was estimated to consist of sufficient residual soil moisture during the main crop sowing time.
Figure 10.
Soil moisture suitability for rice-fallow areas of Assam (2018–2019 to 2020–2021).
3.5. Accuracy Assessment
We conducted accuracy assessment for the classified maps of rice area and rice-fallow area, which were developed for 2018–2019, 2019–2020, and 2020–2021 using individual season-wise ground truth data and generated an error matrix for each of the outputs. User’s accuracy, producer’s accuracy, overall accuracy, and kappa statistics were estimated (Table 4). We observed that the overall accuracies for all the outputs ranged between 86% and 95%. The overall accuracies for rice areas were around 92%, 86%, and 92%, respectively, in 2018, 2019, and 2020, while for the rice-fallow areas, it was around 95%, 90%, and 93%, respectively.
Table 4.
Results of accuracy assessment for rice and rice-fallow maps for three years using error matrix method.
3.6. Targeting Suitable Rice-Fallow Areas through Agronomic Interventions
We analyzed the agro-climatic zone-wise soil moisture suitability areas (Figure 11) and observed that in all the years, the North Bank Plain zone had the most suitable area, followed by the upper and lower Brahmaputra Valley. The rest of the zones had substantially less suitable areas. We used the spatial pattern of suitable zones to target our agronomic intervention in rabi 2021 to execute some of the maize trials and demonstrate that the rice-fallow areas could be utilized to grow crops.
Figure 11.
Year-wise rice-fallow areas with suitable soil moisture in the ACZ of Assam.
We approached the farmers at the selected sites to conduct a demonstration of maize cultivation using the residual soil moisture. For the trial, the hybrid maize variety Bio 9637 (Maharaja) of medium duration (90–100 days) was selected for line sowing using a multi-crop planter. The two plots we selected were planted on 11 February and 3 March 2021 and were harvested on 22 May and 20 June 2021, respectively. Both were supplemented by only one irrigation during the entire season. NDVI and soil moisture data from two of these sites were collected and analyzed from 2018 to 2021. We observed that, at both sites, the plot remained fallow in the rabi season in 2018, 2019, and 2020 when there was no intervention. The same plot had crop growth in 2021, and the maize crop thrived in a similar environment. Figure 12 depicts the temporal variations in NDVI and soil moisture at the two selected plots, which fell within the lower and upper Brahmaputra Valley zones. It is notable that, at both sites, the maize crop, along with their best management practices, gave an optimum yield of 6.0 and 5.5 t/ha with system productivity of 12.46 t/ha.
Figure 12.
Farmer’s field level evidence of growing short-duration maize in suitable rice-fallow areas (2018–2019 to 2020–2021).
4. Discussion
The mapped rice-fallow areas indicate that rice crop areas in Assam after the kharif season remain largely uncultivated during the next season. Cropping systems and socio-economic and biophysical factors play a key role in this [12]. Most of the farmers in our survey indicated that the midlands face a major water crisis in terms of irrigation availability, followed by the lowlands. The state has limited resources in terms of infrastructure for irrigation which compels farmers to avoid planting the next crop [12,48]. We found that the excess moisture availability in the lowlands makes land unavailable for the next crop and poses a considerable challenge for farmers. Additionally, unsuitable land for the rabi crops, mainly in the upland areas, is a major determining factor for land being fallow. We also found through farmers’ responses that a lack of technical knowledge, cattle grazing, and late harvest of kharif crops are other hindrances toward growing the next crop, though very marginally. Several studies have also attributed dependency on monsoon, high flood frequency, and a lack of technical know-how among the farmers’ community in terms of practicing the cultivation of long-duration varieties in a single season comprise some of the reasons for land remaining fallow [12,13,14,15]. The temporal dynamics of residual soil moisture availability during the next cropping season largely depend on the rainfall and harvesting time of rice. Our approach to this interlinkage for the years 2019 and 2020 depicts a similar trend. The main harvesting time between late November to late December observes a declining rate of soil moisture and rainfall, and in the absence of irrigation facilities, the farmers are forced to leave the land fallow. However, areas with irrigation facilities or soil types which can withhold residual soil moisture for a long time can be utilized for the next crop, provided that the farmer uses short to medium-duration varieties. Due to limited irrigation facilities, most of the agriculture is rainfed.
With plenty of monsoon rain, the kharif crop is extensively cultivated throughout the state. However, we observed rabi crops only in around 25% of the total cropped area of the state. Double crop practice is more significant in the lower Brahmaputra valley, where there is access to irrigation in the dry season. Areas closer to the Brahmaputra River with access to river water for irrigation and fertile riverbeds post-flood grow both kharif and rabi crops and, hence, have more areas under double cropping systems. In the upper Brahmaputra valley, these riverside areas practice only rabi crops as recurrent floods every year make them unsuitable for a kharif crop resulting in kharif-fallow. This further adds to the overall area under the single cropping system. Rice, as the major crop in Assam, is mainly grown during the kharif season and governs cropping systems in the area. The kharif season is predominantly covered with clouds; therefore, we used a time-series approach of Sentinel-1 data to map the rice areas. Several researchers have utilized SAR data in a GEE environment to extract rice areas with high accuracies in similar landscapes where cloud cover is a major hindrance to optical image availability during the crop season [49,50,51]. The main rice establishment method in Assam is transplanting, and the initial stages of transplanted rice are distinct from non-rice areas mainly due to the flooding of the field. The SAR backscatter tends to have lower values in comparison to other non-rice areas, which could be attributed to the presence of water [50]. We used this distinct characteristic of the initial stages of rice to distinguish rice from non-rice areas and to develop the rice area maps for all 3 years.
Our analysis shows that over the last three years, from 2018–2019 to 2020–2021, rice-fallow areas have varied between 56 and 58% of the total rice areas. We observed that most of these rice-fallow areas were not suitable for rice or rabi crops, which had high-water requirements; however, they could be effectively targeted for short to medium-duration and low-water consuming crop varieties [12]. Most of the rice-fallow areas retain a soil water storage capacity of 150 mm to 200 mm during the post-monsoon season (November–March) and offer scope for the intensification of the existing cropping system with carry-over residual soil moisture [12,17,52]. In rice-fallow areas, the inclusion of location-specific- short durational pulse varieties offer a great opportunity to strengthen the rice-fallow production system [52,53]. Residual soil moisture that is available in the soil immediately after rice harvest can be successfully utilized with timely seeding and improve best management practices in areas lacking irrigation facilities [54]. This kind of crop relaying not only helps in aiding farmers with cost-effective options but also, in turn, enhances cropping intensification. Assam has a 0.73 million ha area under utilizable assured irrigation, which is 26% of the net sown area [55], thus forcing the limitation for the next crop after rice and also the possibility of having a second crop, which is largely dependent on the optimum soil moisture remaining after the harvesting of the first crop.
Keeping lack of irrigation, harvesting time window, optimum soil moisture availability, and feasibility of the medium-duration crop in consideration, we opted for field trials in suitable rice-fallow areas. The field trials were to establish the proof of concept that a crop in the rabi season could be feasible and, therefore, is an important approach to increase the intensity of areas where farmers are cultivating only a single crop during the kharif season. The intervention at farmers’ plots indicated that there was a potential opportunity to introduce a suitable crop variety to thrive on existing residual soil moisture. We observed that in both the demonstrated sites, maize cultivation resulted in a substantial yield, which supports our approach that with proper targeting and intervention, suitable rice-fallow areas could be utilized for crop cultivation. However, we observed that the intervention requires the involvement of best management practices for the crop to sustain. The best management practices depend on multiple factors such as quality seeds, fertilizer, and timely monitoring and are other existing challenges that require a study from another perspective.
5. Conclusions
Our study shows that the existence of rice-fallow areas is primarily governed by a lack of irrigation facilities and excessive soil moisture, which pose a major constraint for farmers when growing the next crop. This study also revealed that using a combination of time-series satellite images, robust ground data, and a statistically suitable machine learning model such as random forest, the rice and rice-fallow areas could be effectively mapped, across multiple years, with a greater than 90% accuracy. The high-accuracy maps are much needed to pinpoint regions for planning and targeting the appropriate interventions. We found that the combination of spatiotemporal soil moisture data products with variables, such as multiple sowing windows, to estimate suitability categories could be effectively mapped. Soil moisture suitability can help understand the decision of farmers to plant crops in the case of the non-availability of sufficient irrigation facilities in space and time. We used the dynamics of the soil moisture and its suitability categories as proof of concept to target our agronomic intervention. We observed that targeted agronomic trials, with suitable variety, best management practices, and only one irrigation gave a substantially high yield in areas that had remained fallow since the last two years before the trial. This, therefore, proved our concept that the targeted suitable rice-fallow areas identified through geospatial technology have the potential to be used for short/medium duration crop sustenance.
Through this study, we have emphasized that the efficient planning of appropriate agronomical interventions in suitable areas can promote sustainable cropping intensification in this region. In this study, we particularly found that the small land holding size and the existing geospatial data product at multiple resolutions posed a challenge in zeroing down to the area of intervention at the plot level. An emphasis on developing a finer spatial and temporal soil moisture product is crucial for improved targeting. There is a need for reliable evidence and data to implement the proper planning for agricultural development and management to increase productivity and profitability. The crop-specific suitability for rice-fallow areas remains the scope for further studies coupled with geospatial and agronomic information for crop diversification.
Supplementary Materials
The following supporting information can be downloaded at: https://www.mdpi.com/2077-0472/13/8/1509/s1, Figure S1: Year-wise cropping systems area of Assam (2018–2019 to 2020–2021); Table S1: Results of accuracy assessment for cropping system maps over three years using the error matrix method.
Author Contributions
Conceptualization, A.K.S. and S.B.B.; methodology, A.K.S. and S.B.B.; validation, S.B.B., P.G.D. and A.S.; formal analysis, A.K.S., S.B.B., P.G.D., A.S., P.G., D.G., S.K. and G.D.; resources, R.B., S.S. and A.B.; data curation, S.B.B.; writing—original draft preparation and editing, A.K.S. and S.B.B.; funding acquisition, R.B., S.S. and A.B. All authors have read and agreed to the published version of the manuscript.
Funding
This research was funded by WORLD BANK, grant number P155617 and the APC was funded by IRRI-APART.
Institutional Review Board Statement
Not applicable.
Data Availability Statement
The data presented in this study are available on request from the corresponding author. The data are not publicly available due to AAU IPR policies.
Acknowledgments
This research work is a part of the work conducted under the project titled ‘Assam Agribusiness and Rural Transformation Project (APART)’. The authors acknowledge the support of the implementing agency, ARIAS Society, Govt. of Assam, and the funding received from the World Bank for executing the project work.
Conflicts of Interest
The authors declare no conflict of interest. The funders had no role in the design of the study; in the collection, analyses, or interpretation of data; in the writing of the manuscript; or in the decision to publish the results.
Correction Statement
This article has been republished with a minor correction to the Introduction. This change does not affect the scientific content of the article.
References
- Burney, J.A.; Davis, S.J.; Lobell, D.B. Greenhouse gas mitigation by agricultural intensification. Proc. Natl. Acad. Sci. USA 2010, 107, 12052–12057. [Google Scholar] [CrossRef] [PubMed]
- Garnett, T.; Appleby, M.C.; Balmford, A.; Bateman, I.J.; Benton, T.G.; Bloomer, P.; Burlingame, B.; Dawkins, M.; Dolan, L.; Fraser, D.; et al. Sustainable Intensification in Agriculture: Premises and Policies. Science 2013, 341, 33–34. [Google Scholar] [CrossRef]
- Wu, W.; Yu, Q.; You, L.; Chen, K.; Tang, H.; Liu, J. Global cropping intensity gaps: Increasing food production without cropland expansion. Land Use Policy 2018, 76, 515–525. [Google Scholar] [CrossRef]
- Mutert, E.; Fairhurst, T.H. Developments in Rice Production in Southeast Asia. Better Crops Int. 2002, 15, 12–17. [Google Scholar]
- Gumma, M.K.; Thenkabail, P.S.; Teluguntla, P.; Rao, M.N.; Mohammed, I.A.; Whitbread, A.M. Mapping rice-fallow cropland areas for short-season grain legumes intensification in South Asia using MODIS 250|m time-series data. Int. J. Digit. Earth 2016, 9, 981–1003. [Google Scholar] [CrossRef]
- Yadav, G.S.; Lal, R.; Meena, R.S.; Datta, M.; Babu, S.; Das, A.; Layek, J.; Saha, P. Energy budgeting for designing sustainable and environmentally clean/safer cropping systems for rainfed rice fallow lands in India. J. Clean. Prod. 2017, 158, 29–37. [Google Scholar] [CrossRef]
- Naik, S.K.; Mali, S.S.; Jha, B.K.; Kumar, R.; Mondal, S.; Mishra, J.S.; Singh, A.K.; Biswas, A.K.; Choudhary, A.K.; Choudhary, J.S. Intensification of Rice-Fallow Agroecosystem of South Asia with Oilseeds and Pulses: Impacts on System Productivity, Soil Carbon Dynamics and Energetics. Sustainability 2023, 15, 1054. [Google Scholar] [CrossRef]
- Lal, B.; Gautam, P.; Panda, B.B.; Tripathi, R.; Shahid, M.; Bihari, P.; Guru, P.K.; Singh, T.; Meena, R.L.; Nayak, A.K. Identification of energy and carbon efficient cropping system for ecological sustainability of rice fallow. Ecol. Indic. 2020, 115, 106431. [Google Scholar] [CrossRef]
- Ali, M.; Ghosh, P.; Hazra, K. Resource conservation technologies in rice fallow. In Resource Conservation Technology in Pulses, 1st ed.; Ghosh, P.K., Kumar, N., Venkatesh, M.S., Hazra, K.K., Nadarajan, N., Eds.; Scientific Publishers: Jodhpur, India, 2014; pp. 83–88. [Google Scholar]
- Singh, N.P.; Praharaj, C.S.; Sandhu, J.S. Utilizing untapped potential of rice fallow of East and North-east India through pulse production. Indian J. Genet. Plant Breed. 2016, 76, 388. [Google Scholar] [CrossRef]
- Kumar, R.; Mishra, J.S.; Rao, K.K.; Mondal, S.; Hazra, K.K.; Choudhary, J.S.; Hans, H.; Bhatt, B.P. Crop rotation and tillage management options for sustainable intensification of rice-fallow agro-ecosystem in eastern India. Sci. Rep. 2020, 10, 11146. [Google Scholar] [CrossRef]
- Kumar, R.; Mishra, J.S.; Upadhyay, P.K.; Hans, H. Rice fallows in the eastern India: Problems and prospects. Indian J. Agric. Sci. 2019, 89, 567–577. [Google Scholar] [CrossRef]
- Ghosh, P.; Hazra, K.; Nath, C.; Das, A.; Acharya, C. Scope, constraints and challenges of intensifying rice (Oryza sativa) fallows through pulses. Indian J. Agron. 2016, 61, S122–S128. [Google Scholar]
- Kar, G.; Kumar, A. Evaluation of post-rainy season crops with residual soil moisture and different tillage methods in rice fallow of eastern India. Agric. Water Manag. 2009, 96, 931–938. [Google Scholar] [CrossRef]
- Pande, S.; Sharma, M.; Ghosh, R. Role of Pulses in Sustaining Agricultural Productivity in the Rainfed Rice-Fallow Lands of India in Changing Climatic Scenario. In Proceedings of the National Symposium on Food Security in Context of Changing Climate, CSAUAT, Kanpur, India, 30 October–1 November 2010. [Google Scholar]
- Kumar, R.; Mishra, J.S.; Hans, H. Enhancing productivity of rice-fallows of eastern India through inclusion of pulses and oilseeds. Indian Farming 2018, 68, 7–10. [Google Scholar]
- Kumar, R.; Mishra, J.S.; Rao, K.K.; Bhatt, B.P.; Hazra, K.K.; Hans, H.; Mondal, S. Sustainable intensification of rice fallows of Eastern India with suitable winter crop and appropriate crop establishment technique. Environ. Sci. Pollut. Res. 2019, 26, 29409–29423. [Google Scholar] [CrossRef]
- Singh, A.K.; Chakraborti, M.; Datta, M. Improving Rice-Based Cropping Pattern Through Soil Moisture and Integrated Nutrient Management in Mid-Tropical Plain Zone of Tripura, India. Rice Sci. 2014, 21, 299–304. [Google Scholar] [CrossRef]
- Bégué, A.; Arvor, D.; Bellon, B.; Betbeder, J.; de Abelleyra, D.P.D.; Ferraz, R.; Lebourgeois, V.; Lelong, C.; Simões, M.; Verón, S.R. Remote Sensing and Cropping Practices: A Review. Remote Sens. 2018, 10, 99. [Google Scholar] [CrossRef]
- Duveiller, G.; Defourny, P. A conceptual framework to define the spatial resolution requirements for agricultural monitoring using remote sensing. Remote Sens. Environ. 2010, 114, 2637–2650. [Google Scholar] [CrossRef]
- Wardlow, B.D.; Egbert, S.L.; Kastens, J.H. Analysis of time-series MODIS 250 m vegetation index data for crop classification in the U.S. Central Great Plains. Remote Sens. Environ. 2007, 108, 290–310. [Google Scholar] [CrossRef]
- Yan, H.; Xiao, X.; Huang, H.; Liu, J.; Chen, J.; Bai, X. Multiple cropping intensity in China derived from agro-meteorological observations and MODIS data. Chin. Geogr. Sci. 2014, 24, 205–219. [Google Scholar] [CrossRef]
- Chen, C.F.; Son, N.T.; Chang, L.Y. Monitoring of rice cropping intensity in the upper Mekong Delta, Vietnam using time-series MODIS data. Adv. Space Res. 2012, 49, 292–301. [Google Scholar] [CrossRef]
- Paliwal, A.; Laborte, A.; Nelson, A.; Singh, R.K. Salinity stress detection in rice crops using time series MODIS VI data. Int. J. Remote Sens. 2019, 40, 8186–8202. [Google Scholar] [CrossRef]
- Bandyopadhyay, K.K.; Sahoo, R.N.; Singh, R.; Pradhan, S.; Singh, S.; Krishna, G.; Pargal, S.; Mahapatra, S.K. Characterization and crop planning of rabi fallows using remote sensing and GIS. Curr. Sci. 2015, 108, 2051–2062. [Google Scholar]
- Gumma, M.K.; Thenkabail, P.S.; Teluguntla, P.; Whitbread, A.M. Monitoring of Spatiotemporal Dynamics of Rabi Rice Fallows in South Asia Using Remote Sensing. In Geospatial Technologies in Land Resources Mapping, Monitoring and Management. Geotechnologies and the Environment; Reddy, G., Singh, S., Eds.; Springer: Cham, Switzerland, 2018; Volume 21. [Google Scholar] [CrossRef]
- Rahman, R.; Saha, S.K. Remote sensing, spatial multi criteria evaluation (SMCE) and analytical hierarchy process (AHP) in optimal cropping pattern planning for a flood prone area. J. Spat. Sci. 2008, 53, 161–177. [Google Scholar] [CrossRef]
- Conrad, C.; Schönbrodt-Stitt, S.; Löw, F.; Sorokin, D.; Paeth, H. Cropping Intensity in the Aral Sea Basin and Its Dependency from the Runoff Formation 2000–2012. Remote Sens. 2016, 8, 630. [Google Scholar] [CrossRef]
- Chandna, P.; Ladha, J.K.; Singh, U.P.; Punia, M.; Gupta, R.; Sidhu, B.S. Using remote sensing technologies to enhance resource conservation and agricultural productivity in underutilized lands of South Asia. Appl. Geogr. 2012, 32, 757–765. [Google Scholar] [CrossRef]
- Zhang, D.; Zhou, G. Estimation of Soil Moisture from Optical and Thermal Remote Sensing: A Review. Sensors 2016, 16, 1308. [Google Scholar] [CrossRef]
- Kolassa, J.; Reichle, R.H.; Draper, C.S. Merging active and passive microwave observations in soil moisture data assimilation. Remote Sens. Environ. 2017, 191, 117–130. [Google Scholar] [CrossRef]
- Das, K.; Paul, P.K. Present status of soil moisture estimation by microwave remote sensing. Cogent. Geosci. 2015, 1, 1084669. [Google Scholar] [CrossRef]
- Directorate of Economics and Statistics. Statistical Handbook Assam; Directorate of Economics & Statistics, Govt. of Assam: Guwahati, India, 2021. [Google Scholar]
- Ghosh, P.K.; Das, A.; Saha, R.; Kharkrang, E.; Tripathi, A.K.; Munda, G.C.; Ngachan, S.V. Conservation agriculture towards achieving food security in North East India. Curr. Sci. 2010, 99, 915–921. [Google Scholar]
- Bhattacharyya, A.; Mandal, R. A generalized stochastic production frontier analysis of technical efficiency of rice farming. Indian Growth Dev. Rev. 2016, 9, 114–128. [Google Scholar] [CrossRef]
- Hexagon. ERDAS IMAGINE 2020 Update 1. Hexagon, Stockholm. 2020. Available online: https://bynder.hexagon.com/m/4cce2965b2270e54/original/Hexagon_GSP_ERDAS_IMAGINE_2020_Release_Guide.pdf (accessed on 5 May 2022).
- R Core Team. R: A Language and Environment for Statistical Computing; R Foundation for Statistical Computing: Vienna, Austria, 2021; Available online: https://www.R-project.org (accessed on 5 May 2022).
- ESRI. ArcGIS Desktop, Release 10.6.; Environmental Systems Research Institute, Inc.: Redlands, CA, USA, 2018.
- Nguyen, D.B.; Gruber, A.; Wagner, W. Mapping rice extent and cropping scheme in the Mekong Delta using Sentinel-1A data. Remote Sens. Lett. 2016, 7, 1209–1218. [Google Scholar] [CrossRef]
- Ho, T.K. Random Decision Forest. In Proceedings of the 3rd International Conference on Document Analysis and Recognition, Montreal, QC, Canada, 14–16 August 1995. [Google Scholar]
- Cortes, C.; Vapnik, V. Support-vector networks. Mach. Learn. 1995, 20, 273–297. [Google Scholar] [CrossRef]
- McCulloch, W.S.; Pitts, W. A logical calculus of the ideas immanent in nervous activity. Bull. Math. Biophys. 1943, 5, 115–133. [Google Scholar] [CrossRef]
- Kuhn, M. Building Predictive Models in R Using the caret Package. J. Stat. Softw. 2008, 28, 1–26. [Google Scholar] [CrossRef]
- Chandna, P.K.; Mondal, S. Assessment of cropping intensity dynamics in Odisha using multitemporal Landsat TM and OLI images. J. Appl. Remote Sens. 2020, 14, 018504. [Google Scholar] [CrossRef]
- Choudhury, B.U.; Mohapatra, K.P.; Das, A.; Das, P.T.; Nongkhlaw, L.; Fiyaz, R.A.; Ngachan, S.V.; Hazarika, S.; Rajkhowa, D.J.; Munda, G.C. Spatial variability in distribution of organic carbon stocks in the soils of North East India. Curr. Sci. 2013, 104, 604–614. [Google Scholar]
- Hanson, B.R.; Orloff, S.; Peters, D. Monitoring soil moisture helps refine irrigation management. Calif. Agric. 2000, 54, 38–42. [Google Scholar] [CrossRef]
- Rao, P.V.; Subbaiah, G.; Veeraraghavaiah, R. Productivity and Nutrient Uptake of Rice Fallow Maize (Zea mays L.) as Influenced by Plant Density and Fertilizer N Under No-Till Conditions. Int. J. Curr. Microbiol. Appl. Sci. 2016, 5, 827–836. [Google Scholar] [CrossRef][Green Version]
- Saud, J.; Bezbaruah, M.P. Open grazing and cropping intensity in the Brahmaputra Valley. Agric. Econ. Res. Rev. 2020, 33, 109. [Google Scholar] [CrossRef]
- Zhang, X.; Wu, B.; Ponce-Campos, G.; Zhang, M.; Chang, S.; Tian, F. Mapping up-to-Date Paddy Rice Extent at 10 M Resolution in China through the Integration of Optical and Synthetic Aperture Radar Images. Remote Sens. 2018, 10, 1200. [Google Scholar] [CrossRef]
- Singha, M.; Dong, J.; Zhang, G.; Xiao, X. High resolution paddy rice maps in cloud-prone Bangladesh and Northeast India using Sentinel-1 data. Sci. Data 2019, 6, 26. [Google Scholar] [CrossRef] [PubMed]
- Xiao, W.; Xu, S.; He, T. Mapping Paddy Rice with Sentinel-1/2 and Phenology-, Object-Based Algorithm—A Implementation in Hangjiahu Plain in China Using GEE Platform. Remote Sens. 2021, 13, 990. [Google Scholar] [CrossRef]
- Das, A.; Lal, R.; Patel, D.P.; Idapuganti, R.G.; Layek, J.; Ngachan, S.V.; Ghosh, P.K.; Bordoloi, J.; Kumar, M. Effects of tillage and biomass on soil quality and productivity of lowland rice cultivation by small scale farmers in North Eastern India. Soil Tillage Res. 2014, 143, 50–58. [Google Scholar] [CrossRef]
- Gautam, P.; Lal, B.; Panda, B.B.; Bihari, P.; Chatterjee, D.; Singh, T.; Nayak, P.K.; Nayak, A.K. Alteration in agronomic practices to utilize rice fallows for higher system productivity and sustainability. Field Crops Res. 2021, 260, 108005. [Google Scholar] [CrossRef]
- Chandna, P.K.; Mondal, S. Analyzing multi-year rice-fallow dynamics in Odisha using multi-temporal Landsat-8 OLI and Sentinel-1 Data. GISci. Remote Sens. 2020, 57, 431–449. [Google Scholar] [CrossRef]
- The Directorate of Agriculture. Irrigation. Available online: https://diragri.assam.gov.in/portlets/irrigation (accessed on 12 May 2023).
Disclaimer/Publisher’s Note: The statements, opinions and data contained in all publications are solely those of the individual author(s) and contributor(s) and not of MDPI and/or the editor(s). MDPI and/or the editor(s) disclaim responsibility for any injury to people or property resulting from any ideas, methods, instructions or products referred to in the content. |
© 2023 by the authors. Licensee MDPI, Basel, Switzerland. This article is an open access article distributed under the terms and conditions of the Creative Commons Attribution (CC BY) license (https://creativecommons.org/licenses/by/4.0/).











