Abstract
The general requirements of China’s rural revitalization strategy are industrial prosperity, ecological livability and rich life. However, the traditional livestock breeding model has struggled to balance the dual requirements of production development and ecological protection, and it is urgent to inject new impetus and explore new development paths. At present, e-commerce has become a bridge between pastoral areas and cities, herdsmen and consumers. E-commerce participation is not only an important starting point for herdsmen to increase the added value and profit space of livestock products, but also an effective way to change the original breeding behavior based on the premise of destroying grassland. Therefore, this paper presents an in-depth study on the issue of e-commerce enabling grassland ecological restoration, aiming to provide more scientific and effective guidance for e-commerce to be used to achieve a win–win situation in economy and ecology. Therefore, based on the data of 271 herdsmen in pastoral areas of Inner Mongolia, we used the OLS model and the two-stage least squares (2SLS) method to identify the direct impact of herdsmen’s e-commerce participation on grassland utilization pressure. The empirical results show that e-commerce participation can significantly decrease the grassland utilization pressure. The conclusion was still valid after alleviating endogeneity and conducting a robustness test. The results of a mechanism analysis suggest that the reduction effect of e-commerce participation on grassland utilization pressure is mainly due to price incentive, reputation incentive and place identity. Subjective norms can strengthen the inhibitory effect of e-commerce participation on grassland utilization pressure. Furthermore, a heterogeneity analysis demonstrates that e-commerce participation has a better, decreased impact on the grassland utilization pressure on the banners of China’s rural e-commerce demonstration county program. Under a counterfactual assumption, if herdsmen who can participate in e-commerce choose not to do this, their grassland utilization pressure will increase.
1. Introduction
Grassland is an important part of the terrestrial ecosystem; it has ecological functions such as regulating climate, protecting soil and providing nutrients, as well as the productive function of providing livestock products for human beings. The quality of grassland not only determines whether its ecological and productive efficiency can be exerted effectively, but also decides whether the pace of socially sustainable development in pastoral areas can proceed steadily and in a far-reaching manner. With the global climate warming and the long-standing exploitation and utilization of plundering behavior, grasslands have experienced varying degrees of degradation [1], severely affecting the improvement of herdsmen’s well-being and constraining the sustainable development of the animal husbandry economy in pastoral areas. The excessive disturbance of human activities on grassland ecosystems is considered a crucial cause of grassland degradation [2]. Among these activities, high grazing intensity is the most significant anthropogenic factor, which is also a behavior that can be intervened through policies [3].
Grassland is the primary livelihood resource and means of production for herdsmen, and the scale of livestock is closely related to their income [4]. Unlike the land utilization regulations of western countries, land ownership comes from government authorization in China [5]. The degradation of grassland has changed due to the transition of China’s property rights system. Taking Inner Mongolia as an example, the grassland property rights policy has gone through three stages, namely, “livestock and grassland are jointly owned and managed by the collective”, “livestock is privately owned and managed, and grassland is jointly owned and privately use” and now “the ownership, contracting right and management right of grassland are owned by the collective, herdsmen and grassland operators, respectively” [6]. After the grassland contracting right belonged to the herdsmen, the herdsmen strengthened the stability of this right by building a fence, which resulted in the problem of grassland fragmentation. The production mode of grassland animal husbandry has changed from the traditional nomadic mode to a grazing mode at a fixed point. In addition, the income source of herdsmen is singular, and the grassland contracting period has a certain time limit. These factors led to the livestock overload of herdsmen and excessive utilization of grassland, and then, the situation of grassland degradation occurred. Accordingly, reducing grassland utilization pressure, controlling the scale of livestock breeding and achieving grassland–livestock balance are important objectives of the current Chinese government’s grassland management strategy. The contradiction between reducing grassland utilization pressure and realizing the vision of increased revenues for herdsmen is an urgent problem that needs to be solved in the current development of pastoral areas.
The theory of rational peasants reveals the profit-driven law of farmers’ production and operation behaviors. The income expectations of herdsmen directly determine livestock breeding decisions, further influencing the grassland utilization pressure [7]. Based on this, realizing high quality and good prices for grassland livestock products and increasing the value of the per unit livestock output serve as the main starting points for enhancing the income for herdsmen whose main source of livelihood relies on animal husbandry [8]. There are two paths to achieving high quality and good prices. One of the paths is to promote brand building and alleviate consumers’ adverse selection dilemma [9]. The other path is to break the original production and marketing model, use e-commerce to meet the prices of livestock producers and consumers through vertical integration [10,11] and reduce the information asymmetry between the two sides and the transaction cost to increase operating income. It should be noted that branding strategies are often initiated by the government, implemented by enterprises and benefit new agricultural business entities. Small-scale herdsmen face higher entry barriers and encounter greater difficulties in direct engagement [12]. In comparison, adopting an e-commerce sales model has lower barriers and is less challenging, which is an adaptive response for herdsmen under policy regulations and market fluctuations. In theory, herdsmen can internalize marketing and after-sales services through e-commerce participation, which can shift the “smile curve” to the right and contribute to enhancing product value-added and profit margins [13].
The in-depth development of economic globalization has provided a convenient market environment for the popularization of e-commerce. As a new trade model, e-commerce is ushering in broader development prospects. The deep integration of Internet technology and business models has introduced new influences on the traditional trade model, which has been forced to change. Under such a macro background, China’s agricultural e-commerce has grown from scratch and from small to large, showing good trends of competing development in the eastern, central and western regions and accelerating in its coverage of various agricultural products (https://baijiahao.baidu.com/s?id=1793942037039157099&wfr=spider&for=pc, accessed on 19 March 2024). The Chinese government has continued to promote “Rural Revitalization via Digital Commerce” and achieved remarkable results. In 2023, the national rural network retail sales reached CNY 2.5 trillion, an increase of 12.9% year on year, and the national agricultural product network retail sales reached CNY 587.03 billion, an increase of 12.5% year on year. China has become the world’s largest country of agricultural product e-commerce (http://www.moa.gov.cn/xw/bmdt/202403/t20240315_6451615.htm, accessed on 15 March 2024). The employment effect of e-commerce is also significant. According to the survey of Pinduoduo, as of 2021, the businesses number of new people under the age of 30 on e-commerce platforms was more than 49%, of which more than 13% are under the age of 25, with more than 126,000 people in total (http://www.why.com.cn/wx/article/2023/05/20/16845724661156314911.html, accessed on 20 May 2023). Most of them are young entrepreneurs who return to their hometowns and achieve a driving effect of one to ten.
In pastoral areas, e-commerce participation represents a new variable in the sales model of grassland livestock products, breaking the traditional production and marketing model and providing a fresh context for the research of herdsmen’s behavior. The existing research has primarily focused on identifying the causal relationship between rural e-commerce and the pro-environmental behavior of farmers, as well as on evaluating its spatial spillover effects [14,15,16,17]. In reality, the e-commerce project in the countryside is more difficult to promote in pastoral areas, and the practical effect is not obvious. It is difficult to capture the impact path of herdsmen’s production behavior. Therefore, there is a lack of adequate theoretical exploration and empirical tests being conducted for the current discussion on the effective pathways for e-commerce participation in promoting herdsmen’s pro-environmental behavior. Given these, this study took the herdsmen’s e-commerce participation as a research opportunity and used the reduction in grassland utilization pressure as a significant characterization of herdsmen’s pro-environmental behavior to aim to solve the following problems together. Can herdsmen’s e-commerce participation alleviate grassland utilization pressure? What are the mechanisms of action in this relationship? Is there any heterogeneity in its impact? Addressing these questions holds both theoretical significance and practical relevance.
2. Theoretical Review and Research Hypotheses
2.1. Theoretical Review
At present, based on the influencing factors of agricultural pro-environmental production behavior, scholars have carried out extensive and in-depth research. In terms of the cost and benefit, the price of green production factors is often higher than that of convention, which is a main reason for the low willingness of farmers to adopt pro-environment behavior [18,19]. At the same time, the information asymmetry between producers and consumers makes the pro-environmental production mode of farmers unable to be known by consumers, and the premium of green ecological products is difficult to be effectively realized [20]. Therefore, improving farmers’ pro-environmental production motivation through price incentives requires more effective popularization ways [18]. Farmers’ cognition also has an important impact on pro-environmental production behavior. A study found that obtaining good knowledge of pro-environmental production is conducive to strengthening and clarifying the cognition of sustainable production, and the probability of farmers carrying out green production will increase [21,22]. Further, the improvement of green production cognition and ecological environment protection attitude can effectively encourage farmers to increase investment in green production technology [23]. In terms of resource endowments, natural endowments such as the operation scale, the degree of land fragmentation and the stability of land rights affect whether producers and operators carry out green and sustainable production [24,25]. From the perspective of labor endowment, the higher the degree of part-time labor, the lower the willingness to partake in green production [19]. Based on the capital endowment, the strong economic strength has a positive effect on the adoption of green production methods, which is conducive to overcoming the problems of high initial investment and long payback periods [26]. The role of social capital is mainly reflected in the quantity and quality of social capital. Due to the acquisition of more information resources and technical guidance, it is more likely that farmers’ production behavior tends to be green and sustainable [27,28]. Compared with traditional agriculture, producers of green agriculture are young and highly educated [29]. However, some studies have pointed out that older production operators have more sense of place identity and tend to spend more energy to maintain the ecological environment of the place of production [30]. Concerning external environmental factors, the existing research addresses this from three aspects: the market, government and informal system. The market mechanism of “good quality and high price” has an incentive effect on producers’ use of green production factors [31]. But in this mechanism, the quality supervision of green products is the deep factor that stimulates farmers to adopt green production behavior [32]. As a higher degree of market organization, agricultural cooperative organizations can strengthen the positive impact on green production [33]. However, the government can provide mandatory policies, incentive policies and propaganda policies, and different policies play different roles [34]. Household income is an important threshold variable for environmental regulation. Only when the income level reaches a certain height will the positive effect of environmental policy gradually appear [35]. In an informal system, social trust and constraints promote farmers to adopt a green production mode through supervision, punishment, information transmission and value orientation [36,37].
In pastoral areas, the pro-environmental production behavior of herdsmen is of great significance to the grassland quality. This mainly refers to the adoption of sustainable grazing methods to minimize the impact on grassland ecosystems in the production process [38]; thus, maintaining a proper livestock scale and reducing the grassland utilization pressure have become obvious manifestations of the pro-environmental behavior of herdsmen. Based on the existing literature, many scholars have extensively discussed the factors influencing the livestock scale and grassland utilization behavior among herdsmen from theoretical and empirical perspectives. These factors include internal elements such as household population, economic capacity, off-farm employment status, in-come expectations, feeding methods and grassland area, as well as external factors such as regional location, extreme weather conditions, grassland resource ownership, political–economic systems and the market prices of livestock products [39,40,41]. Many researchers have identified the impacts of policy regulation on the herdsmen’s livestock scale and production behavior by taking the effect of China’s Grassland Ecological Compensation Policy (GECP) as a research opportunity. The GECP exerts a positive effect on alleviating overgrazing by controlling the livestock breeding quantity [42,43]. The probability of livestock reduction increased through increasing the compensation amount of the GECP [40]. For every 1% increase in the amount of GECP compensation, the grazing intensity is reduced by about 0.17% to 0.53% [44]. Indeed, policy regulation can effectively reduce grazing intensity, promote the adjustment of breeding structure and facilitate the modernization process of pastoral areas. However, the diminishing marginal effects of policies and the issues of sustainability in implementation should not be ignored. In other words, although the GECP has a significant effect on livestock reduction, grassland supervision may be gradually weakened due to problems such as an inadequate institutional framework, weak regulatory capacity and insufficient funding in the process of implementation [45]. Therefore, compared with studying the passive reduction of grazing intensity by herdsmen under policy regulation, it is more critical to study how herdsmen spontaneously adjust livestock breeding scales and reduce the grassland utilization pressure.
As mentioned above, an effective popularization approach is an important condition to making the green product premium become a reality. E-commerce emerges as the times require. Some scholars believe that e-commerce shortens the length of the supply chain and reduces the cost of trade, which is conducive to the traceability of agricultural products and forces producers to adopt pro-environmental production behavior [46,47]. E-commerce participation helps fruit growers to adopt pro-environmental production behaviors such as the strict application of pesticides in accordance with standards and adopting physical prevention and biological prevention strategies [14,17] to promote the transformation of green production [15]. On the contrary, another perspective is that the market determines the production input decisions of farmers [48]. E-commerce participation has realized the connection between small farmers and large markets to a certain extent [49], and the demand for products has increased significantly. However, due to the high cost of a green production mode, farmers may increase their yield through overinvestment in production factors such as pesticides and fertilizers. It can be seen that whether e-commerce has a positive effect and internal influence mechanism on pro-environmental production is still inconclusive.
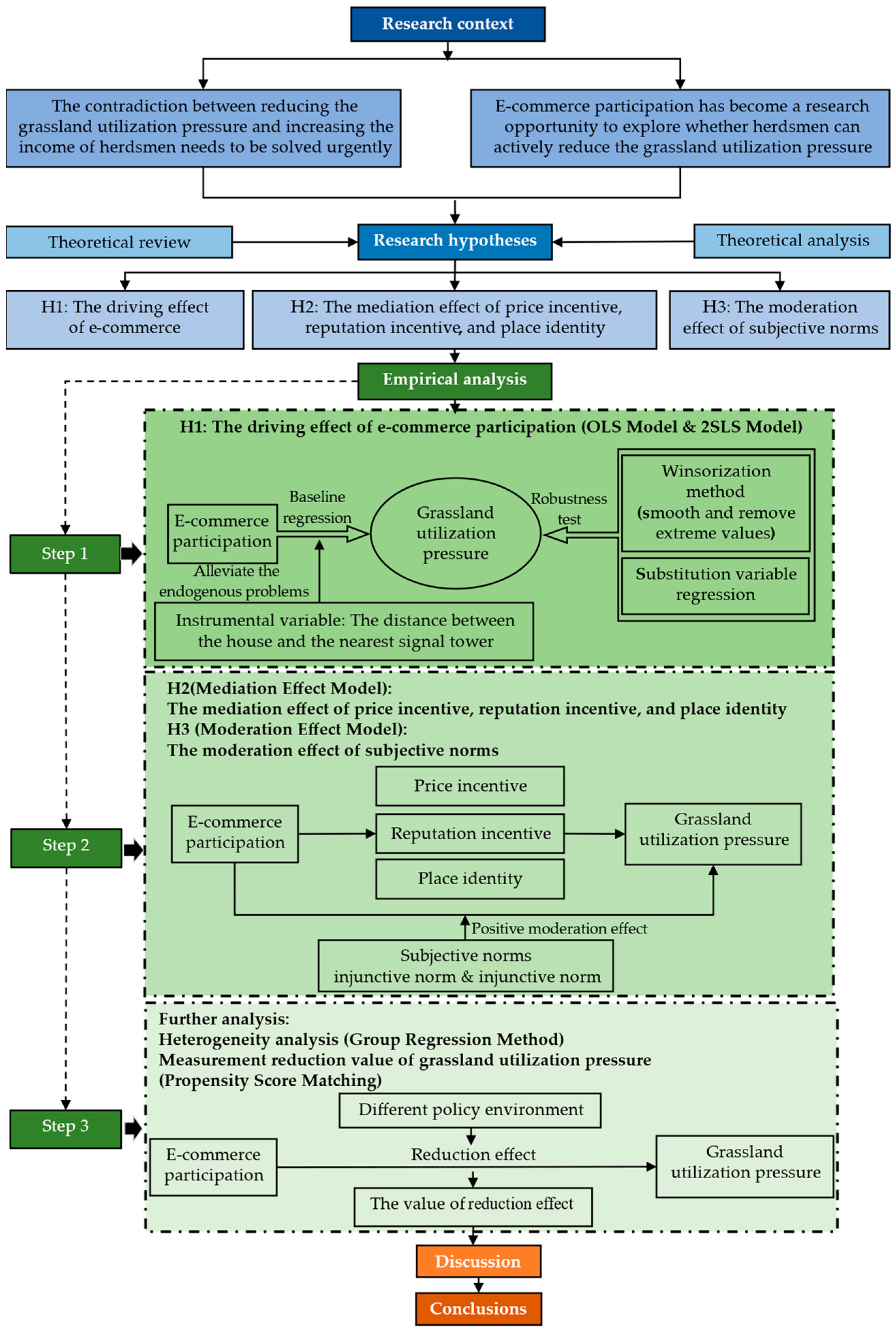
In summary, based on the perspective of grassland utilization pressure, this study focused on the field of animal husbandry, an important part of agriculture, and used micro-herdsmen data to further examine the impact of e-commerce participation on the pro-environmental production behavior of herdsmen. The causal relationship between the two was analyzed in terms of both theoretical and empirical aspects, which provides a meaningful reference for the development of animal husbandry in pastoral areas to take an environmentally friendly road. The study design of this paper is as follows. Section 1 is the introduction, which introduces the background of the topic. Section 2 presents the theoretical review and research hypotheses. Section 3 presents the collection and analysis procedures. Section 4 provides the analysis and discussion of the results. Finally, Section 5 presents the conclusions. The research framework is shown in Figure 1.
Figure 1.
The research framework.
2.2. Research Hypotheses
In this section, we analyze the inevitability of herdsmen’s e-commerce participation and the rationality of grassland utilization pressure reduction using a theoretical construction of a model of the grassland utilization strategy and sales model selection. Then, the influence path of herdsmen’s e-commerce participation on their grassland utilization pressure and its underlying mechanisms is sorted out.
2.2.1. The Influence of E-Commerce Participation on Grassland Utilization Pressure
Herdsmen’s e-commerce participation means that the economic activities of herdsmen rely on the virtual network to complete transactions with consumers through online platforms so as to integrate into the sales link in the supply chain of livestock products [50]. The e-commerce sales models mainly include an e-commerce platform such as Taobao, Meituan.com, JD.com and other third-party online platforms and e-commerce community based on WeChat (8.0.47), TikTok (28.6.0), Kwai (12.0.20.3367), and other mobile social software [17]. Sales are an important part of product circulation. Due to the lack of cognition and market information asymmetry, herdsmen are always in a weak position in the process of offline sales [14,50]. The emergence of e-commerce provides a convenient channel for herdsmen to enter the next link after livestock production, so that they can connect with the market effectively [51]. Furthermore, a new cognition of ecological animal husbandry products being premium is generated during the process of e-commerce participation. To follow the policy regulation and realize the vision of increasing income, herdsmen may change to the extensive management mode that obtains excess profit by expanding the breeding scale. At the same time, under the guidance of the market price and consumer demand, the enthusiasm to pursue premium branding, a good reputation and word-of-mouth awareness of green livestock products has been improved continuously for herdsmen [52], so that they have formed the production logic of “controlling the breeding scale → protecting grassland ecology → improving the quality of livestock products → creating the green breeding environment → catering to market demand → obtaining ecological livestock products premium” gradually. Some investigators have thought that e-commerce participation not only improves the green production cognition of production decision-makers, but also induces them to voluntarily implement production methods that reduce pollution and protect the environment [53]. Due to the unique mechanism of product display and reputation incentives in the process of e-commerce sales [54], the expected price increase of green products will encourage herdsmen to pursue a positive word-of-mouth reputation from consumers and then force the herdsmen to reduce grassland utilization pressure to obtain the ecological premium of green livestock products.
There are three pathways to influencing e-commerce participation on grassland utilization pressure. The first pathway explains that e-commerce participation affects herdsmen’s grassland utilization pressure through price incentive. The need for natural and healthy products is increasing due to the improvement of material living standards [55]. As a rational economic person, whether a herdsman can reduce the grassland utilization pressure depends on whether the economic benefits can be maximized. Relying on the development of modern information technology and cold chain logistics, e-commerce sales have promoted the circulation expansion of livestock products and the improvement of information exchange efficiency, which can provide favorable conditions for overcoming problems such as unfair competition and information asymmetry [15]. On the one hand, in the free competition market of livestock products, the quality and the category have become the premise of pricing, which makes the livestock products and their by-products growing in the green ecological environment have more price advantages than similar products [56]. On the other hand, the transparency of market information makes it easier for herdsmen joining in e-commerce to perceive the green livestock product premium [57]. The positive expectations of herdsmen on market prices enhance their confidence of earnings increasing in the future [58]. Therefore, herdsmen involved in e-commerce are well aware of the market rules of strong demand for green livestock products and high quality bringing high prices. It is reasonable that e-commerce participation reduces the grassland utilization pressure by increasing herdsmen’s expected price of high-quality livestock products.
The second pathway demonstrates that e-commerce participation affects herdsmen’s grassland utilization pressure through reputation incentive. E-commerce participation promotes herdsmen to pursue positive evaluations and a good reputation and then encourages herdsmen to reduce their utilization pressure to protect the grassland ecological environment. In market competition, the reputation formed by the long-term accumulation of producers is considered to be one of the most important intangible assets [59,60], which is an important factor affecting product competitiveness and demand [61] with signal transmission and identity recognition functions [62]. Based on the theory of behavioral economics, an individual’s subjective attitude toward a certain thing changes with cognitive changes, which affects the final behavioral decision [63]. In the e-commerce sales model, it is easier to form a real-time dynamic evaluation feedback mechanism between herdsmen and consumers [16]. Repeated interaction can increase the cooperative willingness and cater to the needs of each other between buyers and sellers [64]. Therefore, based on the reputation incentive mechanism, herdsmen voluntarily develop a quality production model of “less quantity but more quality”. Creating a green and original grassland environment has become a golden selling point used to attract consumers. The positive externalities of products with ecological labels are further amplified through e-commerce [65]. Herdsmen can use pictures, videos and live broadcasts to show the target customers a breeding environment with a background of a green prairie in an all-around way and release exclusive signals of product quality to obtain a good reputation and positive evaluation. Furthermore, in order to steadily achieve the economic premium of green health products, herdsmen may introduce target customers into a WeChat friend group through e-commerce participation and establish online communication channels of strong credit based on an acquaintance network [17]. The herdsmen integrate not only the propaganda of a green and natural production spirit into the daily life of consumers, but also the implicit supervision of the customer group, which makes the herdsmen have to continue to protect the grassland ecology. A dynamic virtuous cycle of supply and demand is formed. In conclusion, e-commerce participation increases the marginal reputation utility level of herdsmen, and reputational concerns make them more motivated to reduce grassland utilization pressure and maintain a good breeding environment.
The third pathway demonstrates that e-commerce participation is conducive to reducing the grassland utilization pressure by alleviating information constraints and improving the place identity of herdsmen. Place identity refers to people having psychological attachment and emotional belonging to a specific place [66,67]. The natural ecological view of “Heaven–human Integration” is deeply rooted in pastoral areas. Herdsmen believe that humans are an important part of nature like grassland and livestock. Human behavior should adapt to natural changes, and they are interrelated and balanced [68]. This social cognitive theory points out that there is a dynamic interaction between individual cognition, emotion and behavior. Emotion affects cognitive formation and behavioral decisions [69]. As a stable and lasting emotional variable between people and specific places, place identity is closely related to the formation of environmental responsibility willingness and behavior [70]. In the production and operation of herdsmen, the mechanism of “preliminary cognition → subjective emotion → behavioral decision” is also established [71]. So, the depth of herdsmen’s emotion and value cognition of grassland determines whether herdsmen care for the quality of the grassland and adopt a protective breeding mode. With the sinking propulsion of e-commerce in pastoral regions, the information occlusion and cognitive limitations caused by geographical restrictions have been gradually broken [49]. The powerful information network consolidates the concept of “Heaven–human Integration” of herdsmen and strengthens their place identity of “born in here and grow up in here”. Faith makes herdsmen pay more attention to the dual function of grassland as a means of production and means of livelihood, understand the positive external effect of grassland as a public product, realize the competitive advantage of green and ecological labels to enable livestock products and complete the self-identity of herdsmen by strengthening the place identity of the grassland. Herdsmen will bind their environmental protection responsibilities to themselves and form a sense of consequences closely related to their own survival and development [72], which in turn activates the moral obligation of herdsmen to voluntarily implement protective production behavior. According to the above reasoning, we proposed the following hypotheses.
Hypothesis 1.
E-commerce participation reduces herdsmen’s grassland utilization pressure. In other words, herdsmen who participate in e-commerce have lower pressure on grassland use.
Hypothesis 2.
E-commerce participation reduces grassland utilization pressure through price incentive, reputation incentive and place identity mechanisms.
2.2.2. The Effect of Subjective Norms in the Process of E-Commerce Participation Affecting Grassland Utilization Pressure
Producers are both rational economic humans and complex social humans [73]. The theory of planned behavior states that subjective norms are the external pressure felt by individuals before making decisions. They, respectively, play an explicit and implicit role in restricting the implementation of behaviors from two aspects. One is the injunctive norm (e.g., government propaganda, call and supervision) and another is the descriptive norm (e.g., the influence of members within an organization or group) [74]. Under objective limitation conditions such as capital endowment and environmental cognition, the subjective initiative of herdsmen to adopt grassland protection behavior may be difficult to transform completely; it needs the assistance of external environment. The stronger the government’s supervision of environmental protection behavior and the more frequent the communication between individuals in the social network, the higher the cognition level of their environmental protection and the efficiency of behavior implementation [75].
The injunctive norm refers to regulatory behavior being used to guide producer behavior by the government through punishments or rewards, which has an important impact on production decision making [76]. When the government policy encourages herdsmen to adopt grassland protection behavior and limit the overgrazing, the herdsmen’s awareness of controlling the stocking rate will strengthen. Namely, taking part in e-commerce makes herdsmen more sensitive to changes in policy orientation. They not only conveniently perceive the guiding regulation based on policy publicity and education, but also pay attention to the restrictive regulation based on policy formulation and environmental supervision [77]. This is conducive to strengthening the awareness of herdsmen to protect grasslands, paying more attention to whether the breeding scale matches the grassland productivity and taking corresponding measures, as well as improving the internalization efficiency of the positive externalities of environmental policy regulation significantly. In other words, the injunctive norm of government supervision is beneficial to improving the positive effect of e-commerce participation on degrading grassland utilization pressure.
The descriptive norm refers to the subtle influence of information exchange and behavior transmission from acquaintances on individual production decision making [76]. In animal husbandry production, the descriptive norm can be regarded as the exemplary role of a social network constituted by other e-commerce participants in which herdsmen are located. When people around them are involved in grassland protection actively, and a reduction in the herdsmen’s motivation concerning grassland utilization pressure will be enhanced. E-commerce participants communicate more frequently with the outside, have more complex social networks and are vulnerable to social expectations and the external environment [78]. Herdsmen generally have a consensus on maintaining grassland ecology and the supply of green livestock products after entering the e-commerce circle. Positive interactions encourage members to partake in mutual imitation and learning, and the improvement of the personal norm is conducive to strengthening their pro-environmental behavior [79]. Frequent peer exchanges are beneficial for herdsmen to strengthen the protection of the grassland green ecological landscape in order to obtain long-term ecological premium continuously. In addition, e-commerce participation will gradually expand the social network of the herdsmen, and their production and operation will be subject to more extensive and strict peer supervision. Herdsmen who violate the concept of environmental protection will bear social penalties such as losing green labels and good reputation [80]. Therefore, the descriptive norm can force herdsmen to change their uncontrolled increase-livestock behavior and then strengthen the positive effect of e-commerce participation reducing herdsmen’s grassland stocking rate. According to the above reasoning, we propose the following hypothesis.
Hypothesis 3.
Subjective norms including the injunctive norm and descriptive norm have positive moderation effects on e-commerce participation affecting grassland utilization pressure.
3. Collection and Analysis Procedures
3.1. Data Collection
The data utilized in this study were collected through a survey conducted among herdsmen in Inner Mongolia, China, in 2023. To ensure a representative sample, we employed a combination of stratified sampling and random sampling to choose a sample consisting of two cities and six banners in Inner Mongolia, China (a banner is an administrative division in Inner Mongolia, comparable to a county-level city). Firstly, six pastoral banners were chosen in Xilinguole and Chifeng City, including Sunitezuo Banner, Suniteyou Banner, Abaga Banner, Dongwuzhumuqin Banner, Xiwuzhumuqin Banner and Keshiketeng Banner. Secondly, we randomly extracted two towns from each chosen banner. Then, two or three villages were randomly withdrawn in each town at least. Lastly, we randomly found about ten herdsmen in each village. A one-to-one survey was used to investigate herdsmen; the content included the basic family situation, the resource endowment status of animal husbandry, income and expenditure, the sales status of animal products and the situation of e-commerce participation. In total, we interviewed 275 herdsmen and retained 271 usable samples after deleting the observations with missing or inconsistent data. The effective rate of the samples was 98.55%. The characteristics of the sample distribution is presented in Table 1. Based on the present situation of livestock grazing, there were some differences between the standard of the proper livestock carrying capacity and the actual livestock carrying capacity in each banner. Some banners indicated an unreasonable grassland utilization behavior of the actual livestock carrying capacity being higher than the proper standard, which causes the risk of grassland degradation.
Table 1.
The data of the sample distribution and livestock grazing.
3.2. Model Construction
3.2.1. Mathematical Model Derivation
Based on the rational man hypothesis, the production and operation decision of the i-th herdsman is derived from the objective of maximizing the profit of livestock products, and the income function of the i-th herdsman can be characterized as follows:
where represents the operating income of the i-th herdsman’s livestock products including adult livestock, the current year’s young livestock and by-products such as milk, skin, wool and so on; P represents the average sales price of livestock products; represents the scale of breeding; Wn and Xn represent the price and input quantity of production factors; n represents the type of input factors ; and C represents other costs.
To facilitate the analysis, we assumed that the i-th herdsman had two grassland utilization strategies, including high-pressure grassland utilization and low-pressure grassland utilization. High-pressure grassland utilization means that the sheep units per unit of grassland area are relatively many in China’s pastoral areas, and the balance between grassland and livestock has not been fully realized. On the contrary, low-pressure grassland utilization means that the sheep units per unit of grassland area are within a reasonable range, and the balance of grassland and livestock is realized basically. At the same time, two sales models can be selected: e-commerce sales and traditional sales. Then, we built a 2 × 2 matrix model of the grassland utilization strategy and sales mode selection of the i-th herdsman, as shown in Figure 2. Combined with the research topic and the actual situation of China’s pastoral areas, other costs C mainly included the possible cost of political penalty (e.g., the amount that the GECP subsidizes for herdsmen who have not achieved the balance of grassland and livestock) due to the failure to maintain the balance of grassland and livestock and the cost of e-commerce participation (e.g., brand building, logistics, product promotion and so on).
Figure 2.
A 2 × 2 matrix model of the grassland utilization strategy and sales mode selection.
Situation 1: In the case of high-pressure grassland utilization, we compare the profits of the e-commerce and traditional sales models and assume that is constant. The type and quantity of production factors are and , and the selection equations of the sales models are as follows:
Together, these equations yield the following:
where represents the price of livestock products in the e-commerce sales model, and represents the price of livestock products in the e-commerce sales model. The existing research has shown that the price of the e-commerce sales model is often better than that of the traditional sales model [14,17], so . At the same time, the e-commerce sales model will reduce the fixed cost of production and operation [81], so we infer that herdsmen who adopt e-commerce sales will obtain production factors at a lower cost (). represents the cost of e-commerce participation, which benefits from fiscal subsidies and accounts for a small proportion of the total cost; thus, it can be disregarded. Based on these, we conclude that and that the i-th herdsman is more likely to choose e-commerce participation in the case of high-pressure grassland utilization.
Situation 2: In the case of low-pressure grassland utilization, we compare the profits of the e-commerce and traditional sales models and assume that is constant. The type and quantity of production factors are and , and the selection equations of the sales models are as follows:
Together, these equations yield the following:
Similarly, according to , we can infer that the i-th herdsman is also more likely to choose e-commerce participation in the case of low-pressure grassland utilization.
Combining the analysis of situations 1 and 2, we find that the i-th herdsman is more inclined to choose e-commerce participation to maximize their profits.
Situation 3: In the case of the i-th herdsman choosing the e-commerce sales model, we compare the profits low-pressure and high-pressure grassland utilization, respectively, and the selection equations of the grassland utilization strategies are as follows:
Together, Equations (3), (7) and (10) yield the following:
where and represent the multiplication of the livestock price and breeding scale in the low-pressure and high-pressure grassland utilization cases, and . The new consumption theory points out that consumers obtain utility from product attributes rather than the product itself [82]. In the e-commerce market, consumers can know the attributes of livestock products through characters, pictures, videos and other information, and then, low-pressure grassland utilization can promote the consumption of green livestock products, increase the premium payment of consumers and strengthen the ecological attributes of livestock products, so [54]. In the third round of the GECP implementation period, supervision will be further strengthened and associated with the amount that the GECP subsidizes (https://www.forestry.gov.cn/main/4862/20211118/151239940817638.html, accessed on 18 November 2021). On the one hand, the increment in income of high-pressure grassland utilization may not be higher than that of consumers’ premium payment of livestock products for herdsmen in the low-pressure situation. On the other hand, high-pressure grassland utilization may reduce GECP subsidies so that transfer income decreases accordingly. In summary, the herdsmen reduce grassland utilization pressure in the e-commerce model, so the probability of the difference is positive. represents the price of production factors in the e-commerce model. and represent the input quantity of the production factors under high-pressure and low-pressure grassland utilization, respectively. We deduce that is due to the fact that the number of purchases of production factors increases with the increase in livestock breeding scale. High-pressure grassland utilization may lead to grassland degradation, resulting in a decline in forage self-sufficiency. The i-th herdsman has to purchase pastures and feeds. Thus, the value of is positive. Moreover, the cost of political penalty when the i-th herdsman is overgrazing. is reasonable, and the i-th herdsman tends to choose the strategy of low-pressure grassland utilization when they participate in the e-commerce sales model. In other words, e-commerce participation is conducive to reducing the grassland utilization pressure for herdsmen.
3.2.2. Empirical Model Design
Based on this research topic, we used the OLS model to examine the impact of e-commerce participation on grassland utilization pressure, which can be shown as follows:
where represents the grassland utilization pressure of the i-th herdsman; represents the e-commerce participation of the i-th herdsman; represents control variables; , and represent the parameters to be estimated; and represents a stochastic perturbation term.
Furthermore, in order to explore the mechanism of subjective norms on the influence of e-commerce participation on grassland utilization pressure. This study adopted the moderation effect model, which can be shown as follows:
where represents subjective norms including the injunctive norm and descriptive norm; represents the interaction between e-commerce participation and subjective norms; , , , and represent the parameters to be estimated; and represents a stochastic perturbation term. Other variables have the same meaning as above. Because the introduction of an interaction term in the model may lead to multicollinearity problems, the major variables were centralized in the moderation effect analysis.
3.3. Variables Selection
3.3.1. Dependent Variables
The dependent variable in this study was grassland utilization pressure, which is a continuous variable. The number of livestock per unit of grassland (ratio of the livestock scale to the grassland management area) was used to characterize the grassland utilization pressure. To unify different types of livestock quantity units and ensure consistent estimations, we followed the “Basic Grassland Protection Regulations of Inner Mongolia Autonomous Region” and standardized the livestock scale in “sheep units”. The greater the number of livestock per unit of grassland, the higher the grassland utilization pressure.
The increase in grassland utilization pressure may lead to the risk of overgrazing. Article 33 of the Grassland Law of the People’s Republic of China (2021 Amendment) clearly states that “grassland contractors shall make rational use of grassland and shall not exceed the livestock carrying capacity approved by the grassland administrative department to maintain the balance between grassland and livestock”. The standard of the livestock carrying capacity is stipulated by the grassland administrative department of the State Council. Here, the definition of overgrazing is that the actual livestock carrying capacity of the grassland exceeds the government’s standard. In other words, the grassland contractor does not maintain the balance of grassland and livestock according to the requirements of the Grassland Law. Therefore, this study believes that if the livestock scale of herdsmen exceeds the national standard, it may have a negative impact on the grassland.
3.3.2. Core Independent Variables
The independent variable in this study is e-commerce participation. At present, the sales models of pastoral areas are mainly the traditional sales model and e-commerce sales model. Through using the online platforms, participating in the virtual community or adopting the e-commerce model, herdsmen will be considered e-commerce participants. A binary variable was used to signify the behavior of herdsmen participating in e-commerce, namely, e-commerce participation = 1 and e-commerce nonparticipation = 0. At the same time, a continuous variable indicated herdsmen’s e-commerce income, and it replaced the independent variable in the robustness test. Among the 271 samples, there were 41 samples of herdsmen with e-commerce participation behavior, accounting for 15.13%, which indicates that e-commerce in pastoral areas has not yet been popularized and has certain development space.
3.3.3. Control Variables
The control variables mainly included the personal characteristics (e.g., age, education level, health status, the states of herdsmen party members), the family characteristics (e.g., debt scale and non-grazing income), the animal husbandry resource endowment status (e.g., the proportion of animal husbandry labor force, the original value of productive fixed assets, the cost of forage per sheep and the expectation of the livestock price in the next year), the social characteristics (e.g., gift-money expenditure and the participation of technical training that were selected as representative) and the external environmental characteristics (e.g., the GECP subsidy and extreme weather). These control variables are related to the grassland use strategy. In order to avoid the problems of collinearity and heteroscedasticity, this study processed the debt scale, the original value of the productive fixed assets and the GECP subsidy logarithmically.
3.3.4. Instrumental Variable
In order to alleviate the endogenous influence, the distance between the residence and the nearest network signal tower was selected as the instrumental variable. On the one hand, grassland utilization pressure has no direct relationship with the distance of the network signal tower, which meets the exogenous requirements. On the other hand, the network signal is the basic condition for herdsmen’s e-commerce participation; that is, the closer the network signal tower is to the residence of herdsmen, the better the quality of the herdsmen’s network signal, and then the higher the probability of the herdsmen’s e-commerce participation.
3.3.5. Mediating Variables
Price incentive, reputation incentive and place identity were considered the mediating variables of herdsmen’s e-commerce participation in affecting grassland utilization pressure in this study. The price incentive was measured using the question of “You agree that good grassland ecology and forage quality have an important impact on the high quality and price of animal products”. Reputation incentive came from the question of “You agree that the grassland ecological environment with green background is more attractive to online consumers to buy livestock products”. Place identity came from the question of “You agree that the improvement of grassland ecological environment will improve the quality of production and life”. These answers were obtained using a Likert scale and assigning “completely disagree” to 1, “comparatively disagree” to 2, “general” to 3, “comparatively agree” to 4, and “completely agree” to 5. From 1 to 5, the scale represents the increasing degrees of incentive and identity.
3.3.6. Moderating Variables
Subjective norms were designed as a 0−1 discrete variable. “Whether the relevant government departments check the breeding scale and grassland situations every year” was selected as the injunctive norm and “Whether social platforms such as WeChat have acquaintances selling livestock products online” was used to represent the descriptive norm: 1 if the herdsmen answered “Yes”, and 0 otherwise.
4. Analysis and Discussion of Results
4.1. Descriptive Statistics
Table 2 introduces the definitions and descriptive statistics of the variables appearing in the empirical analysis. According to the personal characteristics, the average age of the sample herdsmen was about 48 years old, the average education level was about 9 years, the health status was good, and 14% of them were party members. From the perspective of family characteristics, the average debt scale and non-grazing income of the herdsmen were CNY 25,500 and CNY 11,900. Concerning animal husbandry production characteristics, the proportion of animal husbandry labor force was 70%, and the average annual forage cost per livestock was about CNY 400. Herdsmen generally thought that the market price of livestock products will reduce the next year. The original value of productive fixed assets owned by herdsmen participating in e-commerce was higher, and the grassland utilization pressure was lower relatively. According to social characteristics, the average annual gift-money expenditure of the herdsmen was about CNY 22,400, and about 24% of the herdsmen have participated in animal husbandry technical training. In terms of external environmental characteristics, about 64% of the herdsmen believed that extreme weather occurred frequently in recent years. In addition, about 15% of the herdsmen sold livestock products through e-commerce channels such as platforms or virtual social networks. The average e-commerce income was about CNY 12,400, and the standard deviation was large, which indicates that the e-commerce sales model was less popular in pastoral areas and that there is still a large space for development.
Table 2.
Results of descriptive statistics.
Table 3 reports the input–output features of participants and non-participants. Firstly, according to the choices of sales channels, the proportion of e-commerce participants selling livestock products was 15%, and the proportion of non-participants was 85%, which shows that the herdsmen in Inner Mongolia are relatively conservative, mainly using the traditional off-line sales mode to sell livestock products at present. Secondly, from the perspective of the breeding scale, the average herd scales of e-commerce participants and non-participants were about 302 and 443 sheep units, respectively. This initially reflects that herdsmen who do not participate in e-commerce have raised more livestock and are more likely to have higher pressure on grassland. Further, in comparing the input–output characteristics of e-commerce participants and non-participants, it can be seen that the average input of grassland scale was 12,022.56 Mu, and the average output value of each sheep unit was CNY 1231.93, which are higher than those of non-participants. This fact means that e-commerce participants have invested more grassland resources in livestock breeding, dispersed the unit grassland utilization pressure and produced higher values than non-participants.
Table 3.
The input–output features of the sample herdsmen.
4.2. Baseline Estimation
Stata 17.0 was used to estimate the OLS model in this research (Table 4). Model 1 reports the impact of herdsman e-commerce participation on grassland utilization pressure. Model 2 shows the specific effect of herdsman e-commerce participation on grassland utilization pressure after adding control variables. The OLS estimation results show that the influence coefficient of herdsmen’s e-commerce participation on grassland utilization pressure is negative at the 5% significance level. From model 1 to 2, the influence coefficient of e-commerce participation on grassland utilization pressure changes from −0.077 to −0.026. With an additional unit of e-commerce participation increasing, the grassland utilization pressure will be reduced by 0.026 units. In considering the influence of many other factors, the influence of e-commerce participation is still significant, but has been reduced. The alleviation of endogenous problems changes the coefficient of e-commerce participation on grassland utilization pressure to −0.095. This shows that e-commerce participation has a greater reduction effect on grassland utilization pressure. The possible reason is that, on the one hand, e-commerce participation can promote the transformation of herdsmen’s business thinking from quantity to quality, help them improve their own green awareness and achieve a virtuous cycle of “green and premium”. On the other hand, herdsmen e-commerce participation will be better at understanding market demand, forcing herdsmen to maintain the grassland ecological environment by reducing grassland grazing intensity to obtain a higher premium of green livestock products. Hypothesis 1 is verified: e-commerce participation can significantly reduce the herdsmen’s grassland utilization pressure.
Table 4.
The results of the baseline estimation.
In terms of control variables, age, education, health status, party membership, non-grazing income, cost of forage per sheep, gift money, technical training, GECP subsidy and extreme weather have a significant positive impact on grassland utilization pressure, and the price expectation of the next year has a negative effect. It can be seen that in addition to e-commerce participation, herdsmen’s personal family, animal husbandry production, society and external environment characteristics have an impact on grassland utilization pressure. Specifically, the richer breeding experience of older herdsmen, the accumulation of human capital such as high education, good health, party membership and regular participation in animal husbandry technical training are conducive to the progress of herdsmen’s production cognition and the attention of grassland protection to achieve the sustainable development of animal husbandry. Non-grazing employment can enrich the channels of increasing herdsmen’s income, and the increase in non-grazing income can reduce the pressure of increasing animal husbandry income. The diseconomy of forage per sheep and the frequent occurrence of extreme weather have gradually made herdsmen lose the cost advantage and increased their economic pressure on expanding the scale of breeding. Gift money is the concrete manifestation of herdsmen’s social network. The dense social network leads to more social supervision of the herdsmen’s production behavior, which is conducive to reducing the number of livestock and grassland utilization pressure actively. If the herdsmen believe that the price of livestock will be greatly reduced in the next year, they may make up for the loss caused by the price reduction by increasing the number of livestock.
Considering the possible reverse causality between e-commerce participation and grassland utilization pressure, we introduced the instrumental variable “the distance between the residence and the nearest network signal tower” and used the 2SLS method to test the endogeneity (Table 4, model 3 and Table 5). Model 3 presents that the DWH test is at the 1% significance level, meaning that an endogenous problem exists in the baseline regression model. This reflects that the grassland utilization pressure also has an important impact on e-commerce participation. The possible situation is that if the herdsmen have a good grassland environment, they have more advantages in the propaganda of e-commerce sales. The green breeding environment makes consumers more convinced of the fact that the quality of livestock products is good, which in turn reduces the difficulty of herdsmen’s e-commerce participation and improves the enthusiasm of herdsmen’s e-commerce participation. In Table 5, the first-stage estimation results of the 2SLS method show that the instrumental variable “the distance between residence and nearest network signal tower” positively affects the e-commerce participation at the 1% significance level, and its coefficient is −0.011. Reducing the distance between the residence and nearest network signal tower by 1 km will increase the probability of herdsmen participating in e-commerce by 1.1%. This means that the closer the distance between the residence and nearest network signal tower, the better the quality of the network, and the less restrictive the herdsmen’s e-commerce participation. The F statistic, which tests the joint significance of instrumental variable coefficients, was 34.43, higher than 10, showing that a weak instrumental variable problem does not exist. This represents that the distance between the residence and nearest network signal tower is indeed an exogenous variable that does not affect the grassland utilization pressure. The exogenous hypothesis of instrumental variables is established in the statistical sense, and the mitigation of the endogenous problem is effective.
Table 5.
The 2SLS estimation results of the first stage.
4.3. Robustness Test
4.3.1. Winsorizations
To eliminate the negative effect of extreme values in the model, we conducted a 1% tail reduction and truncation treatment on the continuous variables, such as the grassland utilization pressure, debt scale and so on, and regressed them again (Table 6, model 4 and model 5). Through the treatments of reduction and truncation, the negative impact of herdsman e-commerce participation on grassland utilization pressure was at the 1% significance level. The influence coefficients of e-commerce participation were −0.023 and −0.026, respectively. The direction and significance of the control variable coefficients did not change decidedly. The estimation results are robust. This presents that the results of the baseline estimation are not affected after processing the extreme values of the data. A few extreme values do not cause large errors in the results.
Table 6.
The robustness test results of herdsmen’s e-commerce participation affecting grassland utilization pressure.
4.3.2. Variable Substitution
The inhibitory effect of herdsmen’s e-commerce participation on grassland utilization pressure is not only reflected in e-commerce decision making, but also the positive impact of e-commerce income. Therefore, to test the results’ robustness again, we replaced the core independent variable “e-commerce participation” with “e-commerce income” and reanalyzed the empirical results (Table 6). Model 6 shows that the herdsmen’s e-commerce income affects grassland utilization pressure at the level of 10% negatively and significantly, and its influence coefficient is −0.012. Increasing e-commerce income by CNY 10,000 will reduce the grassland utilization pressure by 0.012 sheep units/Mu. This indicates that the increase in e-commerce income exerts a positive effect on the herdsmen to reduce grassland utilization pressure. Such an economic incentive is conducive to forcing herdsmen to further control the number of livestock and maintain the green landscape of the grassland. Furthermore, there is no great change in the significance or direction of the control variables. This evidence proves that the estimation results of this study are robust.
4.4. Mechanism Test
4.4.1. Mediation Effect
According to the theoretical analysis, we used the mediation effect model to test the three pathways in which e-commerce participation affects grassland utilization pressure, namely, price incentive, reputation incentive and place identity. In order to avoid the limitations of the step-by-step test of the mediation effect model, this study adopted a two-step method with reference to the research of Jiang (2022) [83]. In the theoretical part, we mainly analyzed the impacts of price incentive, reputation incentive and place identity on the herdsmen grassland utilization pressure [84]. In the empirical part, the O-Logit model was used to explore the effects of e-commerce participation on price incentive, reputation incentive and place identity [85] so as to verify the transmission mechanism of e-commerce participation in reducing grassland utilization pressure through the three pathways of price incentive, reputation incentive and place identity. As shown in Table 7, the effects of e-commerce participation on price incentive, reputation incentive and place identity were positive at the 1% significance level, and the influence coefficients were 3.388, 1.780 and 1.997, respectively. This conveys that the e-commerce participation increases by 1 unit, and the price incentive, reputation incentive and local identity will increase by 3.388, 1.780 and 1.997 units, respectively. The possible reasons are as follows. Livestock growing in the context of natural and green grasslands are more likely to gain green and nonpolluting labels as well as the economic attribute of high profit. As beneficiaries, in order to maintain a good reputation and continue to obtain high returns from green livestock products, it is easier for e-commerce participants to have a green production awareness of protecting grasslands and put it into practice. In addition to the production nature, the grassland is also an important survival attribution for the herdsmen. Participating in e-commerce can make the herdsmen expand their information channels, understand the importance of a sustainable and rational utilization of grassland resources and strengthen their idea of “Heaven–human Integration”. Then, the destructive production behavior of the herdsmen may transform toward a good direction. In summary, it is obviously reasonable that e-commerce participation reduces the pressure of grassland utilization through price incentive, reputation incentive and place identity; that is, Hypothesis 2 is confirmed.
Table 7.
The results of the mediation effect model of price incentive, reputation incentive and place identity.
4.4.2. Moderation Effect
Using the constructed model, we checked the moderation effect of subjective norms between herdsmen’s e-commerce participation and grassland utilization pressure. In Table 8, the results show that e-commerce participation affecting grassland utilization pressure is negative at the 5% significance level. The coefficient of the interaction of e-commerce participation and the injunctive norm is −0.071, and the coefficient of the interaction of e-commerce participation and the descriptive norm is −0.049. The coefficients of the main effect and interaction terms are negative, which indicates that the positive moderation role of the subjective norms in the process of e-commerce participation in reducing the grassland utilization pressure is established, and the injunctive norm and descriptive norm strengthen the favorable influence of e-commerce participation on reducing grassland utilization pressure. This displays that the external supervision of government departments and the mutual promotion between the main bodies of the e-commerce industry are conducive for herdsmen to improve their cognitive level about grassland protection and execute rational grassland utilization behaviors. Hypothesis 3 is verified.
Table 8.
The results of the moderation effect model of subjective norms.
Government and acquaintance supervision can subtly influence herdsmen to control overgrazing. The existence of subjective norms makes it more effective for e-commerce participation in curbing grassland utilization pressure. In short, the injunctive norm and descriptive norm are conducive to exerting the positive effects of e-commerce participation on reducing the pressure of grassland utilization. On the contrary, a lack of subjective norms can easily lead to difficulty in implementing and continuously promoting the green effect of herdsmen’s e-commerce participation, which has a negative impact on herdsmen’s active long-term livestock reduction behavior.
4.5. Heterogeneity Analysis
The e-commerce development of each banner in Inner Mongolia has different policy environments, which may affect the effective transformation of herdsmen ‘s e-commerce participation in reducing the grassland utilization pressure. We divided the observations into “e-commerce demonstration county” and “non-e-commerce demonstration county” according to “whether herdsmen come from the banner of China’s rural e-commerce demonstration county project”. In Table 9, the results of the group regression reflect that the influence coefficient of e-commerce participation in the group of e-commerce demonstration county was −0.021, which means that when e-commerce participation increases by 1 unit, the grassland utilization pressure is reduced by 0.021 units. Although the influence coefficient of e-commerce participation in non-e-commerce demonstration county is −0.117, its reduction effect is greater than that of e-commerce demonstration county, but the result is not significant. Therefore, e-commerce participation affects the reduction in grassland utilization pressure significantly in the banners where China’s rural e-commerce demonstration county project is implemented. Possible reasons for this result are that the information in areas with e-commerce-related policy support is smoother and the digital level is higher. The implementation of the e-commerce demonstration project is more conducive to promoting the integration of market opportunities and local resources so as to improve the enthusiasm of herdsmen to take part in e-commerce, reduce the uncertainty of the combination of animal husbandry and e-commerce management and then effectively achieve the green effect of e-commerce participation to achieve the reduction in grassland utilization pressure.
Table 9.
The results of the heterogeneity analysis based on different policy environment.
4.6. Effect Intensity Measurement
In order to further study the influence intensity of e-commerce participation on grassland utilization pressure, we chose the propensity score matching model (PSM) to conduct in-depth measurements and discussions. Table 10 reports the value of grassland utilization pressure and the results of the ATT between the experiment group and the control group obtained through nearest neighbor matching (k = 1), radius matching (0.01) and kernel matching, which show that the results acquired using the three matching methods are basically the same, indicating that the estimation results are robust. The mean value of the ATT was about −0.03, suggesting that if the e-commerce participants did not participate in e-commerce, the average value of grassland utilization pressure would increase from 0.04 sheep units/Mu to 0.07 sheep units/Mu. This shows that e-commerce participation has a positive effect on reducing the grassland utilization pressure.
Table 10.
The results of the PSM method.
The common support domain is a basic test target used to weigh the effectiveness of the PSM method. Different matching methods lead to differences in the common support domain and sample loss. The larger the common support domain, the smaller the probability of sample loss during matching. In this study, three methods, nearest neighbor matching (k = 1), radius matching (0.01) and kernel matching were used to show the matching effect (Figure 3a–c). Only a few observations were not in the common value range, which indicates that the sample loss is small in the matching process and the matching effect is good.
Figure 3.
The common support domain of the PSM method: (a) nearest neighbor matching (k = 1); (b) radius matching (0.01); (c) kernel matching.
Ulteriorly, this study used a balance test to determine whether the variables become balanced between the control group and the treatment group after matching. The balance test results are shown in Table 11. The value of Pseudo R2 decreases from 0.22 before matching to 0.00~0.08. The value of the LR statistic decreases from 49.78 to 0.43~7.80. The result of the probability value changes from significant to insignificant. The mean deviation decreases from 40.10% to 4.20~18.50%. The median deviation decreases from 33.30% to 2.10~19.90%. In summary, the total errors of the samples after matching are greatly reduced, and the characteristics of the samples between the groups are similar. The balance test is passed.
Table 11.
The results of the balance test after variable matching.
4.7. Discussion
Whether the e-commerce participation in pastoral areas can solve the contradiction between grassland environmental constraints and the vision of improving the herdsmen well-being is an important issue in the current governance of pastoral areas. Therefore, this study was based on the relationship between e-commerce and grassland utilization pressure in pastoral areas.
In the choice of research methods, previous studies have mainly used the O-Logit model, LPM model, instrumental variable method and PSM model, and the results indicated that e-commerce participation has a positive effect on producers’ green production behavior [9,14,15,16]. However, they only theoretically analyzed the impact of e-commerce participation on the adoption of a certain type of green production behavior, lacking a process of mathematical derivation. Based on the microeconomic theory, we constructed a 2 × 2 matrix model of the grassland utilization strategy and sales mode selection by depicting the characteristics of herdsman production and market behavior. The results show that it is inevitable for herdsman to participate in e-commerce, and it is reasonable for herdsman to reduce the grassland utilization pressure because of the existence of e-commerce. Based on this, we established an empirical model of e-commerce participation and grassland utilization pressure, and there is indeed a positive causal relationship between the two. The joint verification of mathematical derivation and empirical models makes this conclusion more reliable.
In the analysis of the internal mechanism, technology cognition, price expectation, consumer-positive word of mouth and digital literacy are regarded as important mechanism variables of e-commerce participation affecting producers’ green production behavior. Zhang et al. (2022) revealed that technology cognition plays a positive mediating role in e-commerce participation in improving the green production of kiwifruit growers [16]. Wang et al. (2022) believed that e-commerce participation can affect fruit farmers’ implementation of green production behavior by improving agricultural product price expectations and pursuing consumer-positive word of mouth from consumers [17]. Xiong et al. (2024) confirmed that digital literacy can strengthen the constructive impact of e-commerce on the adoption of green production behavior and has a positive moderating effect [86]. Our study combined two methods of the mediation effect and moderation effect to analyze the internal mechanism of e-commerce development affecting herdsmen’s grassland utilization behavior. The results show that e-commerce participation can reduce the grassland utilization pressure through price incentive, reputation incentive and place identity. At the same time, the positive guidance of subjective norms strengthens the effect of e-commerce participation in reducing livestock scale and exerts active influence on maintaining grassland ecology.
In terms of research areas and objects, previous studies have focused on grain growers in Liaoning Province, Hubei Province, Hunan Province and Anhui Province [50,64], as well as fruit farmers in Sichuan Province, Shaanxi Province and Shandong Province [14,15,16,17]. These areas are the major agricultural provinces located in eastern and southern China, where the development of e-commerce has a good foundation and a long time. However, the e-commerce in Inner Mongolia started late and developed slowly, so it has more room for development. Based on the pastoral area, considering the herdsmen whose business scale is constrained by policy regulation, our study discussed the possible path of the spontaneous adjustment of grassland utilization pressure to adapt to grassland productivity with the participation of herdsmen’ e-commerce as the entry point. It is closer to the Chinese reality that the livestock scale of herdsmen is limited, and the increase in operating income is difficult, which is conducive to providing decision support when further considering the economic development of pastoral areas, the prosperity of herdsmen’s lives and the ecological protection of pastures.
The e-commerce sales model includes social e-commerce and platform e-commerce, but the development of e-commerce in the pastoral areas of Inner Mongolia is still in its infancy. In the future, exploring the differences in the production behavior transformation and income effect of different e-commerce models on herdsmen, matching different e-commerce models for herdsmen with different individuals, families, production and external environmental characteristics and upholding the positive role of e-commerce in promoting the transformation of animal husbandry and the increase of herdsmen’s income are the focuses of subsequent research.
5. Conclusions
E-commerce is an important part of the transformation and upgrading of the animal husbandry economy, which is crucial to increasing herdsmen ‘s income and the development of pastoral areas. Both platform e-commerce and social e-commerce have been attempted in Chinese rural areas, expanding the sales channels of animal husbandry products for herdsmen. The economic benefits of e-commerce are obvious, but the ecological benefits of e-commerce have been rarely studied. In China, as an emerging business model, rural e-commerce not only brings opportunities for economic development, but also injects new vitality into environmental protection. The traditional breeding mode has caused a certain degree of damage to the grassland environment. Herdsmen often increase the breeding scale in order to pursue higher yields, which leads to declines in vegetation coverage and forage productivity. However, with the rise of e-commerce, some new breeding technologies have been introduced. For example, varietal improvement can increase the meat production of livestock from the source and reduce the dependence on the expansion of quantity. At the same time, e-commerce provides more channels for the sale of animal products, so that they can be quickly circulated to the city, avoiding the interference and waste of intermediate links, thereby improving the sales efficiency and profit space of herdsmen, and the situation in which herdsmen only rely on scale expansion to increase their income is broken. Therefore, with the further development of e-commerce in pastoral areas, grassland ecological protection will usher in a new breakthrough.
According to these background characteristics, we used survey data of Inner Mongolia, China, to empirically analyze the relationship between herdsmen’s e-commerce participation and grassland utilization pressure. Our findings can provide reference for developing countries to make better use of e-commerce to develop pastoral economies and promote grassland vegetation restoration, as well as offer some new considerations for policy makers to achieve economic and ecological win–win situations through an e-commerce model. The main results show that, first of all, the herdsmen’s e-commerce participation can effectively reduce the grassland utilization pressure. The influence coefficient of e-commerce participation on grassland use pressure dropped to −0.10 after alleviating endogenous problems, and the results are still robust. At the same time, e-commerce participation positively affects the reduction in grassland utilization pressure through the mechanisms of price incentive, reputation incentive and place identity. Secondly, subjective norms play a positive moderation effect on e-commerce participation in reducing grassland utilization pressure. Thirdly, the inhibitory effect of e-commerce participation on grassland use pressure is heterogeneous due to the different policy environments of the herdsmen. Fourthly, in further considering the counterfactual hypothesis, if herdsmen who can participate in e-commerce choose not to do this, their grassland utilization pressure will increase from 0.04 sheep units/Mu to 0.07 sheep units/Mu.
Based on these conclusions, we think that improving the level of herdsmen’s e-commerce participation to reduce grassland utilization pressure should involve paying attention to the following six points. First of all, strengthen the construction of digital infrastructure in pastoral areas, promote and publicize the e-commerce sales model and provide great development conditions and public opinion environments for herdsmen’s e-commerce participation. Secondly, establish an evaluation standard of green livestock products and provide a price incentive for herdsmen to actively protect grasslands by allowing reasonable premiums of green livestock products. Pay attention to the reputation protection of green livestock products and provide public recognition to herdsmen who have achieved remarkable results in grassland ecological maintenance. Establish a grassland ecological appeal and cohesion mechanism to continuously enhance the association of the herdsmen’s identity with the grassland. Thirdly, improve the GECP to strengthen the binding effect of injunctive norms on the grassland utilization strategy and inhibit opportunistic behavior. At the same time, encourage herdsmen to form a social activity circle in line with the social values, use collective collaborative forces to infiltrate the ecological concept of “harmonious coexistence between human and nature” and enhance the guidance and restraint of descriptive norms on herdsmen’s breeding behavior. Fourthly, use policy tools to intensify the construction of e-commerce public service systems and improve the supply of e-commerce supporting facilities in pastoral areas. Integrate animal husbandry production, processing, cold chain logistics, big data platforms and other resources; narrow the differences in e-commerce development conditions between banners; and make e-commerce play a better role in reducing grassland utilization pressure.
Lastly, our research also has some limitations that need to be deeply studied in the future. First, due to the sparse population in pastoral areas, the obtainment of the survey data was relatively difficult, this study only covered 271 sample herdsmen, and only 15% of them participate in e-commerce, which led to empirical results without a large amount of data support and the reliability needing to be further proved. Secondly, the issue of e-commerce discussed in this study is still in the primary stage of development in China’s pastoral areas. So, the participation degree is low, and the participation mode is relatively singular. It is not possible to further carry out research on the pro-environmental behavior under different e-commerce participation modes. Third, the empirical analysis in this study was based solely on cross-sectional data, limiting its ability to capture the dynamic variations and causal links pertaining to the e-commerce participation and grassland utilization pressure. In addition, the sample herdsmen were only from the pastoral areas of Inner Mongolia, China, so representativeness is lacking. Therefore, future research should consider more typical regions such as Qinghai, Tibet and Xinjiang in China when examining the relationship between e-commerce and herdsmen’s grassland utilization strategies to break through the limitations of the quantity and quality of data.
Author Contributions
Conceptualization, M.T. and Y.W.; methodology, M.T. and Y.W.; software, M.T.; validation, M.T.; formal analysis, M.T.; investigation, M.T. and Y.W.; resources, M.T. and Y.W.; data curation, M.T. and Y.W.; writing—original draft preparation, M.T.; writing—review and editing, M.T. and Y.W.; supervision, Y.W.; funding acquisition, Y.W. All authors have read and agreed to the published version of the manuscript.
Funding
This work was supported by The National Natural Science Foundation of China (72163024), Innovation Team of Comprehensive Development in Rural and Pastoral Area from the Education Department of Inner Mongolia Autonomous Region (NMGIRT2223) and 2023 Inner Mongolia Autonomous Region Postgraduate Research Innovation Project (S20231115Z).
Institutional Review Board Statement
Not applicable.
Data Availability Statement
The raw data supporting the conclusions of this article will be made available by the authors upon request.
Conflicts of Interest
The authors declare no conflicts of interest.
References
- Gao, B.; Ma, R.Y.; Qiao, G.H. Grassland Ecological Reward Policy: Research on the Formation Mechanism of “High Satisfaction but Low Execution”. J. Agrotech. Econ. 2021, 2, 112–122. [Google Scholar] [CrossRef]
- Yang, L. Dilemma of Grassland Governance in China: From “Tragedy of Commons” to ‘Fencing Dilemma’. China Soft Sci. 2010, 1, 10–17. [Google Scholar]
- Wang, W.D.; Wang, S.K.; Liu, M.; Qiu, H.G. The Livestock Reduction Effect of Off-farm Employment Evidence from Pastoral Area Empirical. J. Agrotech. Econ. 2023, 1–18. [Google Scholar] [CrossRef]
- Jin, L.S.; Hu, Z.T. Who is Running Overgrazing? Variation Analysis of Herdsmen with Different Scales of Pastureland. China Rural Surv. 2013, 2, 37–43. [Google Scholar]
- Zhou, Q.R. China’s Rural Reform: Changes in the Relationship between State and Ownership (I)—A Review of the History of Economic Institutional Change. J. Manag. World 1995, 3, 178–179, 219–220. [Google Scholar] [CrossRef]
- Tan, S.H. Impacts and Mechanisms of Grazing Institutional Transitions on Grassland Degradation. Issues Agric. Econ. 2020, 2, 115–125. [Google Scholar]
- Li, J.Y.; Shang, X.D.; Li, B.L. Economic Analysis on the Sustainable Development of China’s Grazing Husbandry. Ecol. Econ. 2013, 11, 116–118. [Google Scholar]
- Chen, W.S.; Guan, L.; Huang, R.L.; Zhang, M.J.; Liu, H.N.; Hu, Y.L.; Yin, Y.L. Sustainable Development of Animal Husbandry in China. Bull. Chin. Acad. Sci. 2019, 34, 135–144. [Google Scholar] [CrossRef]
- Huang, W.H.; Min, R.; Qi, Z.H. Branding of Agricultural Products and Green Inputs Usage of Farmers Engaged in Rice-Shrimp Co-culture. J. Agro-For. Econ. Manag. 2022, 21, 689–698. [Google Scholar] [CrossRef]
- Li, B.; Yin, Z.Q.; Ding, J.Q.; Xu, S.Y.; Zhang, B.; Ma, Y.F.; Zhang, L.X. Key Influencing Factors of Consumers’ Vegetable E-Commerce Adoption Willingness, Behavior, and Willingness-behavior Consistency in Beijing, China. Br. Food J. 2020, 122, 3741–3756. [Google Scholar] [CrossRef]
- Lin, Y.T.; Parlaktürk, A.K.; Swaminathan, J.M. Vertical Integration under Competition: Forward, Backward, or No Integration? Prod. Oper. Manag. 2014, 23, 19–35. [Google Scholar] [CrossRef]
- Pan, W.X. Mechanism and Implementation Strategy of Increasing Farmers’ Income through Sanpinyibiao” of Agricultural Production. Acad. J. Zhongzhou 2022, 1, 37–44. [Google Scholar]
- Zeng, W.Y.; Guo, H.D.; Jin, Q.S. Does E-commerce Increase Farmers’ income? Evidence from Shuyang County, Jiangsu Province, China. Chin. Rural Econ. 2018, 2, 49–64. [Google Scholar]
- Li, X.J.; Chen, Z.; Liu, F.; Xiao, X.L. Does Participating in E-commerce Promote the Adoption of Green Production Technologies by Kiwifruit Growers? A Counterfactual Estimation Based on Propensity Score Matching Method. Chin. Rural Econ. 2020, 3, 118–135. [Google Scholar]
- Li, X.J.; Chen, Z.; Xiao, X.L. Spatial Spillover Effects of Participating in E-commerce on Farmers’ Green Production Awareness—Analysis Based on the Two-zone Spatial Durbin Model. J. Agrotech. Econ. 2021, 7, 49–64. [Google Scholar] [CrossRef]
- Zhang, X.H.; Li, T.J.; Lu, S. E-commerce Participation, Technology Perception and Farmers’ Green Production Technology Adoption Process. J. Northwest A&F Univ. (Soc. Sci. Ed.) 2022, 22, 100–109. [Google Scholar] [CrossRef]
- Wang, C.C.; Xia, C.P.; Tong, Q.M.; Shi, M.M. Does Participating in E-commerce Promote Farmers’ Green Production: An Empirical Study Based on 812 Fruit Farmers in Four Counties of Three Provinces. China Popul. Resour. Environ. 2022, 32, 132–143. [Google Scholar]
- Panneerselvam, P.; Halberg, N. Indian Farmers’ Experience with and Perceptions of Organic Farming. Renew. Agric. Food Syst. 2012, 27, 157–169. [Google Scholar] [CrossRef]
- Bravo-Monroy, L.; Potts, S.G.; Tzanopoulos, J. Drivers Influencing Farmer Decisions for Adopting Organic or Conventional Coffee Management Practices. Food Policy 2016, 58, 49–61. [Google Scholar] [CrossRef]
- Parra-López, C.; De-Haro-Giménez, T.; Calatrava-Requena, J. Diffusion and Adoption of Organic Farming in the Southern Spanish Olive Groves. J. Sustain. Agric. 2007, 30, 105–151. [Google Scholar] [CrossRef]
- Graaff, J.D.; Kessler, A.; Olsen, P. Farm-Level Adoption of Soil and Water Conservation Measures and Policy Implications in Europe. Land Use Policy 2010, 27, 1–3. [Google Scholar] [CrossRef]
- Howley, P. The Happy Farmer: The Effect of Nonpecuniary Benefits on Behavior. Am. J. Agric. Econ. 2015, 97, 1072–1086. [Google Scholar] [CrossRef]
- Guo, Q.H.; Li, S.P.; Li, H. Social Norms, Personal Norms and Farmers’ Organic Fertilizer Application Behavior—Based on the Moderating Effect of Organic Fertilizer Cognition. J. Arid Land Resour. Environ. 2020, 34, 19–26. [Google Scholar] [CrossRef]
- Demiryurek, K.; Ceyhan, V. Economics of Organic and Conventional Hazelnut Production in the Terme District of Samsun, Turkey. Renew. Agric. Food Syst. 2008, 23, 217–227. [Google Scholar] [CrossRef]
- Xu, Z.G.; Zhang, J.Y.; Lv, K.Y. The Scale of Operation, Term of Land Ownership and the Adoption of Inter-temporal Agricultura Technology: An Example of “Straw Return to Soil Directly”. Chin. Rural Econ. 2018, 3, 61–74. [Google Scholar]
- Zhang, T.C.; Yan, T.W.; He, K.; Zhang, J.B. Impact of Capital Endowment on Peasants’ Willingness to Invest in Green Production: Taking Crop Straw Returning to the Field as an Example. China Popul. Resour. Environ. 2017, 27, 78–89. [Google Scholar]
- Yang, Z.H. Ageing, Social Network and the Adoption of Green Production Technology: Evidence from Farm Households in Six Provinces in the Yangtze River Basin. China Rural Surv. 2018, 4, 44–58. [Google Scholar]
- Feng, J.H.; He, K.; Zhang, J.B. Family Endowments Constrain Farmer Demand for Energy Utilization of Crop Straws. Resour. Sci. 2014, 36, 530–537. [Google Scholar]
- Läpple, D. Comparing Attitudes and Characteristics of Organic, Former Organic and Conventional Farmers: Evidence from Ireland. Renew. Agric. Food Syst. 2013, 28, 329–337. [Google Scholar] [CrossRef]
- Meike, W.; Camilla, A. Spatial Patterns of Organic Agriculture Adoption: Evidence from Honduras. Ecol. Econ. 2014, 97, 120–128. [Google Scholar] [CrossRef]
- Luo, X.F.; Du, S.X.; Huang, Y.Z.; Tang, L.; Yu, Z.W. Planting Scale, Market Regulation and Rice Farmers’ Biological Pesticide Application Behavior. J. Agrotech. Econ. 2020, 6, 71–80. [Google Scholar] [CrossRef]
- Yan, G.A.; Liu, R.F.; Ma, H.Y. Why Should Green Certified Product Producers Be Protected-Evidence from Kiwifruit Production of Xixia County, Henan. J. Agrotech. Econ. 2019, 6, 70–81. [Google Scholar] [CrossRef]
- Cai, R.; Wang, Z.Y.; Qian, L.; Du, Z.X. Do Cooperatives Promote Family Farms to Choose Environmental–Friendly Production Practices? An Empirical Analysis of Fertilizers and Pesticides Reduction. China Rural Surv. 2019, 1, 51–65. [Google Scholar]
- Zheng, J.G.; Zhang, R.X.; Zeng, F. Impact of Farmland Transfer on Fertilizer Input: Taking Shandong Province as an Example. Resour. Sci. 2021, 43, 921–931. [Google Scholar]
- Tang, L.; Luo, X.F.; Zhang, J.B. Environmental Policies and Farmers’ Environmental Behaviors: Administrative Restriction or Economic Incentive—Based on the Survey Data of Farmers in Hubei Jiangxi and Zhejiang Provinces. China Population. Resour. Environ. 2021, 31, 147–157. [Google Scholar]
- Kietzmann, J.H.; Hermkens, K.; Mccarthy, I.P.; Silvestre, B.S. Social Media? Get serious! Understanding the Functional Building Blocks of Social Media. Soc. Sci. Electron. Publ. 2011, 54, 241–251. [Google Scholar] [CrossRef]
- Guo, L.J.; Han, G.; Hu, L.; Kong, X.H. Information Asymmetry, Vertical Market Characteristics and Price Transmission Asymmetry—An Example of Pork Price Transmission. J. Agro-For. Econ. Manag. 2014, 13, 414–419. [Google Scholar] [CrossRef]
- Ren, Y.H. Research on the Evaluation Index system of Green Agriculture in Shandong Province. Comp. Econ. Soc. Syst. 2006, 119–122. [Google Scholar]
- Chen, Q.H. Herdsman’s Livestock Production and Management Behavior in the Sensitive Grassland Areas and Impact Factors. J. Agrotech. Econ. 2010, 11, 65–75. [Google Scholar] [CrossRef]
- Yang, C.; Zhu, Z.Y.; Han, Z. The Production Behaviors of Herdsmen in Shanxi and Xiniiang in Related to the Grassland Ecological Protection and Complement Policies. J. Arid Land Resour. Environ. 2018, 32, 27–32. [Google Scholar] [CrossRef]
- Engler, J.O.; Wesche, K.; Kaczensky, P.; Dhakal, P.; Chuluunkhuyag, O.; von Wehrden, H. Biophysical Variability and Politico-economic Singularity: Responses of Livestock Numbers in South Mongolian Nomadic Pastoralism. Ecol. Econ. 2021, 187, 107073. [Google Scholar] [CrossRef]
- Hu, Z.T.; Jin, L.S. Research on Grazing Prohibition in Grassland Ecological Compensation: A Comparative Analysis Based on Four Counties. Rural Econ. 2015, 11, 74–80. [Google Scholar]
- Ma, M.; Qiao, G.H.; Wu, Y.H. Market, climate, and grassland policy influencing the Inventory Quantity of Sheep on Pastoral Areas—A Case of Xilin Gol. J. Arid Land Resour. Environ. 2016, 30, 63–68. [Google Scholar] [CrossRef]
- Gao, L.P.; Kinnucan, H.W.; Zhang, Y.Q.; Qiao, G.H. The Effects of a Subsidy for Grassland Protection on Livestock Numbers, Grazing Intensity, and Herders’ Income in Inner Mongolia. Land Use Policy 2016, 54, 302–312. [Google Scholar] [CrossRef]
- Yang, C.; Zhu, Z.Y.; Sun, X.S. Review on the Grassland Ecological Protection and Complement Policy. World Agric. 2019, 11, 4–11. [Google Scholar] [CrossRef]
- Bosona, T.G.; Gebresenbet, G. Cluster Building and Logistics Network Integration of Local Food Supply Chain. Biosyst. Eng. 2010, 108, 293–302. [Google Scholar] [CrossRef]
- Cui, J.; Wang, J.; Wang, Q. Study on Traceability Coding of Wheat Quality and Distributed Object Name Service. Sens. Lett. 2011, 9, 1088–1093. [Google Scholar] [CrossRef]
- Wang, C.W.; Gu, H.Y. The Market vs. The Government: What Forces Affect the Selection of Amount of Pesticide Used by China’s Vegetable Grower? J. Manag. World 2013, 11, 50–66, 187–188. [Google Scholar] [CrossRef]
- Xiong, X.; Nie, F.Y.; Zhu, H.B. How to Connect Smallholders with the E-commerce Market of Agricultural Products Effectively in Areas Lifted out of Poverty in Western China? A Case Study of Xiushan County in Chongqing from the Perspective of Limited Capability. Chin. Rural Econ. 2023, 4, 68–89. [Google Scholar] [CrossRef]
- Tang, L.Q.; Zhou, J. Social Capital, Information Acquisition and Farmers’ Behavior of Electronic Commerce. J. South China Agric. Univ. (Soc. Sci. Ed.) 2018, 17, 73–82. [Google Scholar]
- Parker, C.; Ramdas, K.; Savva, N. Is It Enough? Evidence from a Natural Experiment in India’s Agriculture Markets. Manag. Sci. 2016, 62, 2481–2503. [Google Scholar] [CrossRef]
- Bilali, H.; Allahyari, M.S. Transition Towards Sustainability in Agriculture and Food Systems: Role of Information and Communication Technologies. Inf. Process. Agric. 2018, 5, 456–464. [Google Scholar] [CrossRef]
- Xue, C.X.; Yao, S.B.; Li, H. Study of Impact of Environmental Emotions and Skills on Pro-Environmental Behaviors of Tea Growers in Qinba Mountain Area. Resour. Environ. Yangtze Basin 2021, 30, 2287–2298. [Google Scholar]
- Jiang, Y.; Long, Y.H.; Ding, Y.L.; Mo, R. The Impact of E-commerce on Green Agricultural Products Price Premiums: An Analysis Based on Product Display and Reputation Incentive Mechanisms. Chin. Rural Econ. 2021, 10, 44–63. [Google Scholar]
- Wang, K.S.; Hao, Y.; Qin, R.Y. High Quality Development of Agriculture, Transaction System Change and Promotion of Consumption of Online Agricultural Products—Influence of Novel Coronavirus Pneumonia on Fresh E-commerce Development. Res. Econ. Manag. 2020, 41, 21–31. [Google Scholar] [CrossRef]
- Yuan, W.H.; Sun, Y.Y. Research on the Brand Premium for Realizing the Ecological Civilization. China Popul. Resour. Environ. 2013, 23, 172–176. [Google Scholar]
- Yu, Z.W.; Luo, X.F.; Wang, J.; Tang, L.; Huang, Y.Z. Can Responsibility Consciousness Arouse Rice Farmer to Be Pro-environment Production Behavior? Based on Moderating Effects of Situational Constraints. Resour. Environ. Yangtze Basin 2020, 29, 2047–2056. [Google Scholar]
- Huang, J.X.; Wang, L.G. Analysis of Farmers’ Willingness to Adopt Pro-environmental behaviors and Influencing Factors in Rural Tourism Areas—Taking soil Testing and Formula Fertilization as an Example. Chin. J. Agric. Resour. Reg. Plan. 2021, 42, 60–68. [Google Scholar]
- Kreps, D.M.; Wilson, R. Reputation and Imperfect Information. J. Econ. Theory 1982, 27, 253–279. [Google Scholar] [CrossRef]
- Fama, E.F.; Jensen, M.C. Separation of Ownership and Control. J. Law Econ. 1983, 26, 301–325. [Google Scholar] [CrossRef]
- Guo, Q.H.; Li, H.; Li, S.P.; Nan, L. Research on Farmers’ Pro-Environmental Behavior from the Perspective of Paradox Existing Between Behavior and Willingness: Taking the Organic Fertilizers Application as an Example. Resour. Environ. Yangtze Basin 2021, 30, 212–224. [Google Scholar]
- Li, Z.; Qi, Z.H.; Yang, C.Y.; Chen, X.T. Effects of Network Embeddedness and Reputation Motivation on Farmers’ Pro-Environment Behavior. Resour. Environ. Yangtze Basin 2021, 30, 1982–1991. [Google Scholar]
- Wang, X.L.; Zhou, J. Information Ability, Cognition and the Change of Pesticide Use Behavior of Vegetable Farmers—An Empirical Test Based on the Data of Vegetable Farmers in Shandong Province. J. Agrotech. Econ. 2016, 5, 22–31. [Google Scholar] [CrossRef]
- Miao, S.S. Farmers’ Small-scale Irrigation Facilities Participative Behavior under Multi-dimensional Social Capital Perspective. China Popul. Resour. Environ. 2014, 24, 46–54. [Google Scholar]
- Wang, X.H.; Li, H.; Zhang, G.R. How Does Livelihood Capital Affect Farmers’ Pro-Environment Behavior? Mediating Effect Based on Value Perception. J. Pro-For. Econ. Manag. 2021, 20, 610–620. [Google Scholar] [CrossRef]
- Huang, X.; Bao, J.G.; Geoffrey, W. Place Attachment: A Conceptual Framework for Understanding Recreational Behavior. Tour. Trib. 2006, 9, 19–24. [Google Scholar]
- Proshansky, H.M. The City and Self-identity. Environ. Behav. 1978, 10, 147–169. [Google Scholar] [CrossRef]
- Wang, W.D.; Huang, P.Y.; Zhang, N.J. Modern Adaptability of Residential Evolution in Central Pastoral Areas of Inner Mongolian. J. Arid Land Resour. Environ. 2021, 35, 48–55. [Google Scholar] [CrossRef]
- Wang, Q.; Li, Y.P. Can Relationship Pattern within the Team Influence Employee Silence Behavior: An Explanation Framework Based on the Societal Recognition Theory. J. Ind. Eng. Eng. Manag. 2017, 31, 34–44. [Google Scholar] [CrossRef]
- Li, Y.L.; Xiao, L.; Yang, J.Q.; Wang, K.Q.; Cheng, S.K. On the influence of perception of the Grand Canal landscape value on tourists’ willingness to protect heritage: A case study of Qingming Bridge Historical and Cultural District, Wuxi. J. Arid Land Resour. Environ. 2022, 36, 202–208. [Google Scholar] [CrossRef]
- Xu, C.X.; Chen, Y.; Xie, B.P.; Pei, T.T. Farmers’ policy cognition-behavior response path and the influencing factors. J. Arid Land Resour. Environ. 2023, 37, 16–22. [Google Scholar] [CrossRef]
- Xu, N.N.; Guo, Y.Z.; Liu, H.B. Influence of Cultural Identity on Tourists’ Responsibility Behavior—A Chain Intermediary Mode. J. Arid Land Resour. Environ. 2021, 35, 199–208. [Google Scholar] [CrossRef]
- Zhang, H.N.; Ge, Y.X.; Jie, Y.M.; Zheng, Y.C. A Study on the Influence of Ecological Cognition on River Basin Residents’ Willingness to Participate in Ecological Compensation: Based on the Survey Data from Dawen River Basin. China Population. Resour. Environ. 2019, 29, 109116. [Google Scholar]
- Hou, B.; Ying, R.Y. Investigating the Low Carbon Agricultural Production from the Scattered Peasant Production Behavior—An Empirical Analysis Based on TPB and SEM. J. Agrotech. Econ. 2015, 2, 4–13. [Google Scholar] [CrossRef]
- Zhao, H.P.; Su, X.H.; Ma, Y.; Yang, H.W.; Zeng, D.P. Paradox between Farmers’ Pro-Environmental Behaviors and Willingness in Arid Areas from the Perspective of Integration of Sentiment and Reason. J. Arid Land Resour. Environ. 2021, 35, 89–96. [Google Scholar] [CrossRef]
- Wang, Z.L.; Wu, Y.; Wang, Y.Y.; Lv, Q.H. Analysis on Farmer’s Risk Perception of Market Allocation of Idle Homestead and Its Influencing Factors: Taking the Typical Homestead Reform Pilot in Chengdu and Chongqing as an Example. Chin. J. Agric. Resour. Reg. Plan. 2024, 1–15. Available online: http://kns.cnki.net/kcms/detail/11.3513.S.20230803.1845.034.html (accessed on 7 April 2024).
- Wang, F.; Chen, S.S.; Zhang, Y.M.; Ke, Y.P. The Impact of Value Cognition and Environmental Regulation on Green Prevention and Control Behaviors of Banana Farmers: Evidence from the Multivariate Probit Model. J. Hainan Univ. (Humanit. Soc. Sci.) 2023, 41, 138–148. [Google Scholar] [CrossRef]
- Zhao, J.J.; Ge, Y.X.; Li, Y. Research on Multi-agent Collaboration Behavior of Collaboration Engine, External Environment and Watershed Eco-compensation—A Case Study of Dawen River Basin in Shandong Province. Chin. J. Environ. Manag. 2023, 15, 130–139. [Google Scholar] [CrossRef]
- Guo, Q.H.; Li, H.; Li, S.P.; Nan, L. Social Norms, Personal Norms Soil Pollution Prevention and Control-evidence from Farmers’ Micro Data. J. Arid Land Resour. Environ. 2020, 34, 1–7. [Google Scholar] [CrossRef]
- Xu, Z.G.; Zhang, J.; Qiu, H.G. Effects of Reputation Demands on Farmers’ Pro-environmental Behavior: Taking the Farmers’ Disposal Behavior of Poultry Waste as an Example. China Popul. Resour. Environ. 2016, 26, 44–52. [Google Scholar] [CrossRef]
- Fan, J.; Tang, L.; Zhu, W.; Zou, B. The Alibaba Effect: Spatial Consumption Inequality and the Welfare Gains from E-Commerce. J. Int. Econ. 2018, 114, 203–220. [Google Scholar] [CrossRef]
- Lancaster, K.J. A New Approach to Consumer Theory. J. Political Econ. 1966, 74, 132–157. [Google Scholar] [CrossRef]
- Jiang, T. Mediating Effects and Moderating Effects in Causal Inference. China Ind. Econ. 2022, 5, 100–120. [Google Scholar] [CrossRef]
- Li, X.F.; Gao, Y.Z.; Lu, H.Y. The Impact of Outworking Experiences on Returning Migrant Workers Participating in Rural Public Affairs. China Rural Surv. 2023, 4, 70–88. [Google Scholar] [CrossRef]
- Shi, P.; Yu, J. Impact of Poverty Alleviation Relocation on Rural Household’s Off-farm Employment: Based on the Endogenous Switching Probit Model. J. Agrotech. Econ. 2023, 4, 101–120. [Google Scholar] [CrossRef]
- Xiong, F.X.; You, C.X.; Zhu, S.B. Effect of Digital Technology Application on Grain Grower’s Behavior of Green Production Technology Adoption. Chin. J. Agric. Resour. Reg. Plan. 2024, 1–12. Available online: http://kns.cnki.net/kcms/detail/11.3513.S.20240325.1624.024.html (accessed on 7 April 2024).
Disclaimer/Publisher’s Note: The statements, opinions and data contained in all publications are solely those of the individual author(s) and contributor(s) and not of MDPI and/or the editor(s). MDPI and/or the editor(s) disclaim responsibility for any injury to people or property resulting from any ideas, methods, instructions or products referred to in the content. |
© 2024 by the authors. Licensee MDPI, Basel, Switzerland. This article is an open access article distributed under the terms and conditions of the Creative Commons Attribution (CC BY) license (https://creativecommons.org/licenses/by/4.0/).


