PSO-Based Predictive PID-Backstepping Controller Design for the Course-Keeping of Ships
Abstract
1. Introduction
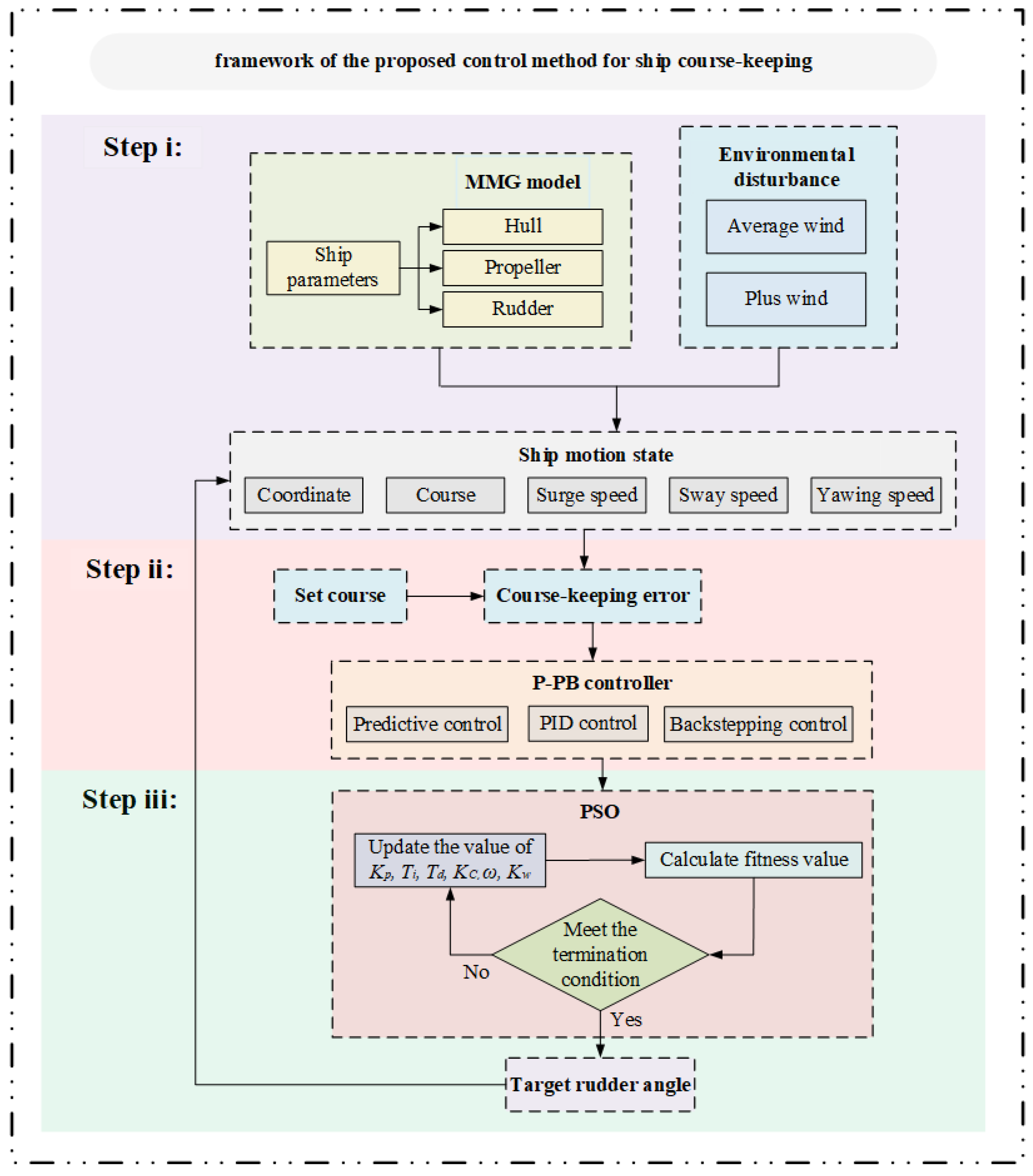
2. Methodology
2.1. Nonlinear Ship Model
2.1.1. Ship Motion Coordinate System
2.1.2. Kinematic Model
2.1.3. Environmental Disturbance Model
2.2. P-PB Course-Keeping Controller Design
2.2.1. Improved PID Controller
2.2.2. Backstepping Controller
2.2.3. Design of the P-PB Controller
2.3. Parameter Optimization of the Ship Course-Keeping Controller
3. Application of the P-PB Ship Course-Keeping Controller
3.1. Simulation Preliminaries
3.2. Comparison and Analysis of Simulation Results
4. Conclusions
Author Contributions
Funding
Institutional Review Board Statement
Informed Consent Statement
Data Availability Statement
Conflicts of Interest
References
- Sun, Y.; Lu, Z.; Lian, F.; Yang, Z. Study of Channel Upgrades and Ship Choices of River-Shipping of Port Access-Transportation. Transp. Res. Part Transp. Environ. 2023, 119, 103733. [Google Scholar] [CrossRef]
- Liu, Z.; Gao, H.; Zhang, M.; Yan, R.; Liu, J. A Data Mining Method to Extract Traffic Network for Maritime Transport Management. Ocean Coast. Manag. 2023, 239, 106622. [Google Scholar] [CrossRef]
- Clark, X.; Dollar, D.; Micco, A. Port Efficiency, Maritime Transport Costs, and Bilateral Trade. J. Dev. Econ. 2004, 75, 417–450. [Google Scholar] [CrossRef]
- Grewal, D.; Haugstetter, H. Capturing and Sharing Knowledge in Supply Chains in the Maritime Transport Sector: Critical Issues. Marit. Policy Manag. 2007, 34, 169–183. [Google Scholar] [CrossRef]
- Ma, D.; Chen, X.; Ma, W.; Zheng, H.; Qu, F. Neural Network Model-Based Reinforcement Learning Control for AUV 3-D Path Following. IEEE Trans. Intell. Veh. 2023, 1–13. [Google Scholar] [CrossRef]
- He, Z.; Liu, C.; Chu, X.; Negenborn, R.R.; Wu, Q. Dynamic Anti-Collision A-Star Algorithm for Multi-Ship Encounter Situa-tions. Appl. Ocean Res. 2022, 118, 102995. [Google Scholar] [CrossRef]
- Chu, Z.; Yan, R.; Wang, S. Evaluation and Prediction of Punctuality of Vessel Arrival at Port: A Case Study of Hong Kong. Marit. Policy Manag. 2023, 1–29. [Google Scholar] [CrossRef]
- Lin, B.; Zheng, M.; Chu, X.; Zhang, M.; Mao, W.; Wu, D. A Novel Method for the Evaluation of Ship Berthing Risk Using AIS Data. Ocean Eng. 2024, 293, 116595. [Google Scholar] [CrossRef]
- Zhang, Q.; Zhang, M.; Hu, Y.; Zhu, G. Error-Driven-Based Adaptive Nonlinear Feedback Control of Course-Keeping for Ships. J. Mar. Sci. Technol. 2021, 26, 357–367. [Google Scholar] [CrossRef]
- Zhang, M.; Conti, F.; Le Sourne, H.; Vassalos, D.; Kujala, P.; Lindroth, D.; Hirdaris, S. A Method for the Direct Assessment of Ship Collision Damage and Flooding Risk in Real Conditions. Ocean Eng. 2021, 237, 109605. [Google Scholar] [CrossRef]
- Zhang, M.; Taimuri, G.; Zhang, J.; Hirdaris, S. A Deep Learning Method for the Prediction of 6-DoF Ship Motions in Real Conditions. Proc. Inst. Mech. Eng. Part M J. Eng. Marit. Environ. 2023, 237, 887–905. [Google Scholar] [CrossRef]
- Liu, Z.; Zhang, B.; Zhang, M.; Wang, H.; Fu, X. A Quantitative Method for the Analysis of Ship Collision Risk Using AIS Data. Ocean Eng. 2023, 272, 113906. [Google Scholar] [CrossRef]
- Zhang, M.; Kujala, P.; Musharraf, M.; Zhang, J.; Hirdaris, S. A Machine Learning Method for the Prediction of Ship Motion Trajectories in Real Operational Conditions. Ocean Eng. 2023, 283, 114905. [Google Scholar] [CrossRef]
- Lin, B.; Zheng, M.; Chu, X.; Mao, W.; Zhang, D.; Zhang, M. An Overview of Scholarly Literature on Navigation Hazards in Arctic Shipping Routes. Environ. Sci. Pollut. Res. 2023, 1–17. [Google Scholar] [CrossRef] [PubMed]
- Min, B.; Zhang, X. Concise Robust Fuzzy Nonlinear Feedback Track Keeping Control for Ships Using Multi-Technique Improved LOS Guidance. Ocean Eng. 2021, 224, 108734. [Google Scholar] [CrossRef]
- Kim, D.; Song, S.; Jeong, B.; Tezdogan, T.; Incecik, A. Unsteady RANS CFD Simulations of Ship Manoeuvrability and Course Keeping Control under Various Wave Height Conditions. Appl. Ocean Res. 2021, 117, 102940. [Google Scholar] [CrossRef]
- Kim, D.; Tezdogan, T. CFD-Based Hydrodynamic Analyses of Ship Course Keeping Control and Turning Performance in Irregular Waves. Ocean Eng. 2022, 248, 110808. [Google Scholar] [CrossRef]
- Liu, Z. Ship Adaptive Course Keeping Control With Nonlinear Disturbance Observer. IEEE Access 2017, 5, 17567–17575. [Google Scholar] [CrossRef]
- Liu, Z. Ship Course Keeping Using Different Sliding Mode Controllers. Trans. Famena 2019, 43, 49–60. [Google Scholar] [CrossRef]
- Liangqi, L.; Renxiang, B.; Wuchen, S.; Xinyu, L. Ship Track-Keeping Control Based on Sliding Mode Variable Structure PID Controller and Particle Swarm Optimization. In Proceedings of the 2019 6th International Conference on Information Science and Control Engineering (ICISCE), Shanghai, China, 20–22 December 2019; pp. 887–891. [Google Scholar]
- Islam, M.M.; Siffat, S.A.; Ahmad, I.; Liaquat, M. Supertwisting and Terminal Sliding Mode Control of Course Keeping for Ships by Using Particle Swarm Optimization. Ocean Eng. 2022, 266, 112942. [Google Scholar] [CrossRef]
- Dlabač, T.; Ćalasan, M.; Krčum, M.; Marvučić, N. PSO-Based PID Controller Design for Ship Course-Keeping Autopilot. Brodogradnja 2019, 70, 1–15. [Google Scholar] [CrossRef]
- He, Y.; Zhang, X.; Yu, Y.; Li, M.; Gong, S.; Jin, Y.; Mou, J. Ship Dynamic Collision Avidance Mechanism Based on Course Control System. Ournal Southwest Jiaotong Univ. 2020, 55, 988–993+1027. [Google Scholar]
- Zhang, Q.; Ding, Z.; Zhang, M. Adaptive Self-Regulation PID Control of Course-Keeping for Ships. Pol. Marit. Res. 2020, 27, 39–45. [Google Scholar] [CrossRef]
- Wang, C.; Yan, C.; Liu, Z.; Cao, F. An Inverse Optimal Approach to Ship Course-Keeping Control. IMA J. Math. Control Inf. 2020, 37, 1192–1217. [Google Scholar] [CrossRef]
- Islam, M.M.; Siffat, S.A.; Ahmad, I.; Liaquat, M. Robust Integral Backstepping and Terminal Synergetic Control of Course Keeping for Ships. Ocean Eng. 2021, 221, 108532. [Google Scholar] [CrossRef]
- Hu, Y.; Su, W.; Zhang, Q.; Zhang, Y.; Wang, C. A Nonlinear Power Feedback Improvement of the Ship Course-Keeping Controller. Math. Probl. Eng. 2022, 2022, e3095122. [Google Scholar] [CrossRef]
- Zhang, Q.; Zhang, X.; Im, N. Ship Nonlinear-Feedback Course Keeping Algorithm Based on MMG Model Driven by Bipolar Sigmoid Function for Berthing. Int. J. Nav. Archit. Ocean Eng. 2017, 9, 525–536. [Google Scholar] [CrossRef]
- Min, B.; Zhang, X.; Wang, Q. Energy Saving of Course Keeping for Ships Using CGSA and Nonlinear Decoration. IEEE Access 2020, 8, 141622–141631. [Google Scholar] [CrossRef]
- Borkowski, P. Inference Engine in an Intelligent Ship Course-Keeping System. Comput. Intell. Neurosci. 2017, 2017, e2561383. [Google Scholar] [CrossRef]
- Zirilli, A.; Roberts, G.N.; Tiano, A.; Sutton, R. Adaptive Steering of a Containership Based on Neural Networks. Int. J. Adapt. Control Signal Process. 2000, 14, 849–873. [Google Scholar] [CrossRef]
- Xu, H.-J.; Li, W.; Yu, Y.; Liu, Y. A Novel Adaptive Neural Control Scheme for Uncertain Ship Course-Keeping System. Sens. Transducers 2014, 178, 282. [Google Scholar]
- Zhang, S.; Zhang, Q.; Su, W.; Li, H.; Gai, X. Ship Adaptive RBF Neural Network Course Keeping Control Considering System Uncertainty. In Proceedings of the 2023 IEEE 12th Data Driven Control and Learning Systems Conference (DDCLS), Xiangtan, China, 12–14 May 2023; pp. 1398–1403. [Google Scholar]
- Wang, Q.; Sun, C.; Chen, Y. Adaptive Neural Network Control for Course-Keeping of Ships with Input Constraints. Trans. Inst. Meas. Control 2019, 41, 1010–1018. [Google Scholar] [CrossRef]
- Le, T.T. Ship Heading Control System Using Neural Network. J. Mar. Sci. Technol. 2021, 26, 963–972. [Google Scholar] [CrossRef]
- Zhang, Z.; Zhang, X.; Zhang, G. ANFIS-Based Course-Keeping Control for Ships Using Nonlinear Feedback Technique. J. Mar. Sci. Technol. 2019, 24, 1326–1333. [Google Scholar] [CrossRef]
- Wang, C.; Yan, C.; Liu, Z. Leader-Following Consensus for Second-Order Nonlinear Multi-Agent Systems Under Markovian Switching Topologies with Application to Ship Course-Keeping. Int. J. Control Autom. Syst. 2021, 19, 54–62. [Google Scholar] [CrossRef]
- Mohd Tumari, M.Z.; Zainal Abidin, A.F.; Hussin, M.S.F.; Abd Kadir, A.M.; Mohd Aras, M.S.; Ahmad, M.A. PSO Fine-Tuned Model-Free PID Controller with Derivative Filter for Depth Control of Hovering Autonomous Underwater Vehicle. In Proceedings of the 10th National Technical Seminar on Underwater System Technology, Pekan, Malaysia, 26–27 September 2018; Volume 538. [Google Scholar]
- Alkhafaji, A.S.; Al-hayder, A.; Hassooni, A. Hybrid IWOPSO Optimization Based Marine Engine Rotational Speed Control Automatic System. Int. J. Electr. Comput. Eng. 2020, 10, 840–848. [Google Scholar] [CrossRef][Green Version]
- Chen, H.; Xie, J.; Han, J.; Shi, W.; Charpentier, J.-F.; Benbouzid, M. Position Control of Heave Compensation for Offshore Cranes Based on a Particle Swarm Optimized Model Predictive Trajectory Path Controller. J. Mar. Sci. Eng. 2022, 10, 1427. [Google Scholar] [CrossRef]
- Zhu, M.; Sun, W.; Hahn, A.; Wen, Y.; Xiao, C.; Tao, W. Adaptive Modeling of Maritime Autonomous Surface Ships with Uncertainty Using a Weighted LS-SVR Robust to Outliers. Ocean Eng. 2020, 200, 107053. [Google Scholar] [CrossRef]
- Chen, C.; Delefortrie, G.; Lataire, E. Effects of Water Depth and Speed on Ship Motion Control from Medium Deep to Very Shallow Water. Ocean Eng. 2021, 231, 109102. [Google Scholar] [CrossRef]
- Zhu, M.; Tian, K.; Wen, Y.-Q.; Cao, J.-N.; Huang, L. Improved PER-DDPG Based Nonparametric Modeling of Ship Dynamics with Uncertainty. Ocean Eng. 2023, 286, 115513. [Google Scholar] [CrossRef]
- Kijima, K.; Katsuno, T.; Nakiri, Y.; Furukawa, Y. On the Manoeuvring Performance of a Ship with Theparameter of Loading Condition. J. Soc. Nav. Archit. Jpn. 1990, 1990, 141–148. [Google Scholar] [CrossRef] [PubMed]
- Jia, X.; Yang, Y. Ship Motion Mathematical Model: Modeling Mechanism Modeling and Identification; Dalian Maritime University Press: Dalian, China, 1999. [Google Scholar]
- Broglia, R.; Dubbioso, G.; Durante, D.; Mascio, A.D. Simulation of Turning Circle by CFD: Analysis of Different Propeller Models and Their Effect on Manoeuvring Prediction. Appl. Ocean Res. 2013, 39, 1–10. [Google Scholar] [CrossRef]
- Sun, M.; Zhang, W.; Zhang, Y.; Luan, T.; Yuan, X.; Li, X. An Anti-Rolling Control Method of Rudder Fin System Based on ADRC Decoupling and DDPG Parameter Adjustment. Ocean Eng. 2023, 278, 114306. [Google Scholar] [CrossRef]
- Christofides, P.D.; Scattolini, R.; Muñoz de la Peña, D.; Liu, J. Distributed Model Predictive Control: A Tutorial Review and Future Research Directions. Comput. Chem. Eng. 2013, 51, 21–41. [Google Scholar] [CrossRef]
- Andersen, I.M.V. Wind Loads on Post-Panamax Container Ship. Ocean Eng. 2013, 58, 115–134. [Google Scholar] [CrossRef]
- Zhang, X.; Feng, Y. Control Algorithm of YUPENG Ship Autopilot Based on Tangent Function Nonlinear Feedback. J. Meas. Sci. Instrum. 2017, 8, 73–78. [Google Scholar] [CrossRef]
- Zhang, X. Simple Robust Control of Ship Motion; Science Press: Beijing, China, 2012. [Google Scholar]
- Kennedy, J.; Eberhart, R. Particle Swarm Optimization. In Proceedings of the ICNN′95—International Conference on Neural Networks, Perth, WA, Australia, 27 November–1 December 1995; Volume 4, pp. 1942–1948. [Google Scholar]
- Yasukawa, H.; Yoshimura, Y. Introduction of MMG Standard Method for Ship Maneuvering Predictions. J. Mar. Sci. Technol. 2015, 20, 37–52. [Google Scholar] [CrossRef]
- Zhang, X.; Yang, G.-P.; Zhang, Q. A Kind of Bipolar Sigmoid Function Decorated Nonlinear Ship Course Keeping Algorithm. J. Dalian Marit. Univ. 2016, 42, 15–19. [Google Scholar] [CrossRef]













| Parameter | Value | Unit |
|---|---|---|
| Length | 320 | m |
| Breadth | 58 | m |
| Draft | 20.8 | m |
| Displacement | 312,622 | m3 |
| Open water speed | 15.5 | kn/h |
| Initial course | 0 | deg |
| Max steering speed of rudder | 2.34 | deg/s |
| Max rudder angle | 35 | deg |
| Turning Test | ||||
|---|---|---|---|---|
| Yasukawa & Yoshimura (2015) [53] | 3.67 | 3.71 | 3.56 | 3.59 |
| Simulation | 3.64 | 3.90 | 3.49 | 3.49 |
| 99.18% | 95.13% | 98.03% | 97.72% | |
| 97.52% | ||||
| Simulation Scenario | Wind Speed (m/s) | Wind Direction (°) | Target Course (°) | |||
|---|---|---|---|---|---|---|
| 0–900 s | 900–1800 s | 1800–2700 s | 2700–3600 s | |||
| No wind | 0 | / | 30 | 10 | −5 | 20 |
| Low speed wind | 10 | 30 | 30 | 10 | −5 | 20 |
| High speed wind | 20 | 30 | 30 | 10 | −5 | 20 |
| Parameter | Value |
|---|---|
| 20 | |
| 40 | |
| 2 | |
| 2 | |
| 0.5 |
| Course-Keeping Controller | Mean Course-Keeping Error (°) | ||
|---|---|---|---|
| No Wind | Low Speed Wind | High Speed Wind | |
| Dlabac et al. [22] | 1.76 | 1.75 | 1.73 |
| He et al. [23] | 2.20 | 2.18 | 2.12 |
| Zhang et al. [24] | 1.88 | 1.88 | 3.23 |
| P-PB | 1.67 | 1.67 | 1.68 |
| Improvement | 5.11% | 4.57% | 2.89% |
| Average improvement | 4.19% | ||
| Course-Keeping Controller | Time-Response Specification | ||
|---|---|---|---|
| Rise Time (s) | Settling Time (s) | Overshoot (%) | |
| Dlabac et al. [22] | 134.83 | 209.92 | 0.01 |
| He et al. [23] | 191.17 | 312.17 | 0.01 |
| Zhang et al. [24] | 186.67 | 195.77 | 5.35 |
| P-PB | 117.42 | 158.17 | 0.16 |
| Improvement | 12.91% | 19.21% | −2.99% |
| Average improvement | 9.71% | ||
Disclaimer/Publisher’s Note: The statements, opinions and data contained in all publications are solely those of the individual author(s) and contributor(s) and not of MDPI and/or the editor(s). MDPI and/or the editor(s) disclaim responsibility for any injury to people or property resulting from any ideas, methods, instructions or products referred to in the content. |
© 2024 by the authors. Licensee MDPI, Basel, Switzerland. This article is an open access article distributed under the terms and conditions of the Creative Commons Attribution (CC BY) license (https://creativecommons.org/licenses/by/4.0/).
Share and Cite
Lin, B.; Zheng, M.; Han, B.; Chu, X.; Zhang, M.; Zhou, H.; Ding, S.; Wu, H.; Zhang, K. PSO-Based Predictive PID-Backstepping Controller Design for the Course-Keeping of Ships. J. Mar. Sci. Eng. 2024, 12, 202. https://doi.org/10.3390/jmse12020202
Lin B, Zheng M, Han B, Chu X, Zhang M, Zhou H, Ding S, Wu H, Zhang K. PSO-Based Predictive PID-Backstepping Controller Design for the Course-Keeping of Ships. Journal of Marine Science and Engineering. 2024; 12(2):202. https://doi.org/10.3390/jmse12020202
Chicago/Turabian StyleLin, Bowen, Mao Zheng, Bing Han, Xiumin Chu, Mingyang Zhang, Haiming Zhou, Shigan Ding, Hao Wu, and Kehao Zhang. 2024. "PSO-Based Predictive PID-Backstepping Controller Design for the Course-Keeping of Ships" Journal of Marine Science and Engineering 12, no. 2: 202. https://doi.org/10.3390/jmse12020202
APA StyleLin, B., Zheng, M., Han, B., Chu, X., Zhang, M., Zhou, H., Ding, S., Wu, H., & Zhang, K. (2024). PSO-Based Predictive PID-Backstepping Controller Design for the Course-Keeping of Ships. Journal of Marine Science and Engineering, 12(2), 202. https://doi.org/10.3390/jmse12020202

