Development of Mass-Conserving Atomistic Mathematical Model for Batch Anaerobic Digestion: Framework and Limitations
Abstract
1. Introduction
2. Model Development
2.1. General Assumptions of the Model
- A batch AD process is considered to occur in a reactor with initial liquid volume VL and headspace volume of VH. The reactor is considered to be connected to a separate flexible gas bag which is replaced at regular time intervals equal in size to the time step used to integrate the bio-kinetic rate equations shown in Table 2.
- Initially (t0), the headspace is considered to be filled with N2, which is used to flush the reactors to generate anaerobic conditions.
- The total pressure of the system at any time point is assumed to be 1 atm.
- The density of any component (bulk density) in the aqueous phase is assumed as 1000 g/L.
2.2. Model Description
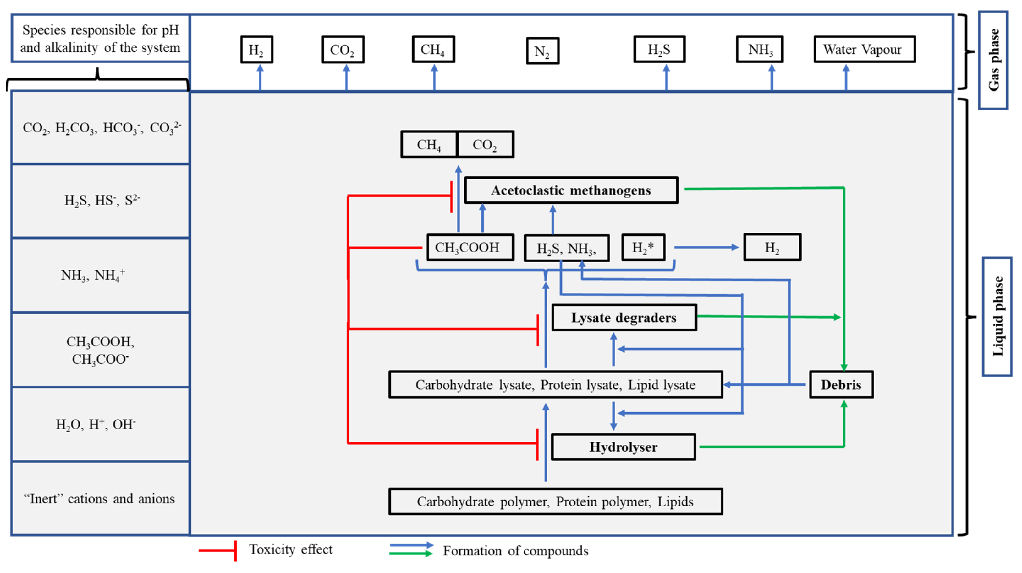
2.2.1. Biochemical Processes
Hydrolysis
Acetogenesis
Acetoclastic Methanogenesis
Debris Formation and Disintegration
Redox
Biochemical Processes and Components in the Framework
| Balanced Stoichiometric Reactions | ||
| Process/Reaction | Balanced Stoichiometric Reaction | Comments |
| Carbohydrate polymer hydrolysis | Assumed cellulose polymer of 360 monomeric units | |
| Protein polymer hydrolysis | Assumed protein polymer of 350 monomeric units | |
| Lipid hydrolysis | Assumed lipid consisting of 1 glycerol molecule attached with 3 molecules of 18C saturated fatty acid | |
| Formation of carbohydrate polymer hydrolysers | - | |
| Formation of carbohydrate lysate degraders | - | |
| Conversion of carbohydrate lysate to acetate | - | |
| Formation of protein polymer hydrolysers | - | |
| Formation of protein lysate degraders | - | |
| Conversion of protein lysate to acetate | - | |
| Formation of lipid hydrolysers | - | |
| Formation of lipid lysate degraders | - | |
| Conversion of lipid lysate to acetate | - | |
| Formation of acetoclastic methanogens | - | |
| Conversion of acetate to methane and carbon dioxide | Methane formation | |
| Conversion of to | Hydrogen (gas) formation from protons generated by oxidation of molecules such as and () | |
| Debris degradation | Debris degradation resulting in formation of carbohydrate lysate, protein lysate and lipid lysate | |
| Rate equations | ||
| Compound | Rate equation | |
| Carbohydrate polymer (CP) | ||
| Protein polymer (PP) | ||
| Lipid (LP) | ||
| Carbohydrate lysate (CL) | ||
| Protein lysate (PL) | ||
| Lipid lysate (LL) | ||
| Acetate (Ac) | ||
| Carbohydrate polymer hydrolyser (CP_Hy) | ||
| Protein polymer hydrolyser (PP_Hy) | ||
| Lipid hydrolyser (LP_Hy) | ||
| Carbohydrate lysate degrader (CL_De) | ||
| Protein lysate degrader (PL_De) | ||
| Lipid lysate degrader (LL_De) | ||
| Acetoclastic methanogens (AM_De) | ||
| Carbon dioxide () | ||
| Ammonia () | ||
| Hydrogen sulphide () | ||
| Water- “native form” () | ||
| Hydrogen () | ||
| Methane () | ||
| Debris (Deb) | ||
| Ash (Ash) | ||
| Lignin (Lignin) | ||
2.2.2. Physico-Chemical Processes
Aqueous Processes
- Modelling initial state of the components
- Modelling initial equilibrium state (t0) of the mixture
- Modelling equilibrium state at any consecutive time point
Liquid–Gas Processes
2.3. Model Implementation
2.4. Model Calibration
2.5. Model Limitations
- Model considers model substrates such as carbohydrates, proteins and lipids represented by specific molecular formulas. Although in actual digesters the molecular formula of the compounds can vary along with the chain length, this variation in the sub-type of macromolecule (for e.g., sub-types of carbohydrates such glucose, fructose, ribose, raffinose, etc.) and their respective degradation pathways could result in variable VFA profile which would in turn result in a variation in gas volume and composition.
- Model assumes that a fixed proportion of products are being produced as described through stoichiometric reactions. However, the product formation could vary depending upon other factors such as , which in turn influences the microbiology of the system and metabolic pathways adopted for degradation. Along with this, the products in turn could result in the alteration of parameters such as which would further have cascading effects.
- Model considers a fixed molecular formula to describe all the different bacterial species in the system. In a real scenario, the different bacterial species could have diverse molecular composition and the molecular composition of the same species could differ based on the growth stage, which in turn depends upon other factors such as or concentration of limiting compounds in the system or concentration of inhibitory or stimulatory substances [32]. For example, under conditions with high concentration of substrate, the production of specific enzymes could be upregulated, thus resulting in changes in the overall molecular composition of the bacterial species [35].
- Model considers fixed mass-based stoichiometric constants of the biomass formation (fixed stoichiometric reaction) along the entire duration of digestion, which in an actual scenario could vary based on the overall state of the system and other factors such as , the concentration of specific molecules, and metabolic pathways adopted to generate biomass under the given state of system [36].
- Model considers a single type of microbial biomass involved in the degradation of a specific compound and disregards the conversion of multiple types of molecules through the same type of microbial biomass. For example, the model does not consider that the carbohydrate polymer degraders could also result in degradation of proteins and vice versa.
- The biological reactions assumed in the model considers the production of only acetate and none of the other volatile fatty acids such as propionate, butyrate, valerate, etc., and organic acids such as lactate, pyruvate, succinate, etc. [37]. In actual digesters, the different types of VFAs are produced and the VFA profile depends upon the and overall microbiology of the system, which in turn is affected by the concentration of inhibitory molecules such as VFAs, ammonia and hydrogen sulphide [38,39].
- Model does not include the non-competitive type of inhibition but includes a process related to the toxicity effect of VFA (specifically acetate), which results in the death of microbial biomass (debris formation). Also, the toxicity effect on microbes is considered only due to acetate. In actual digesters, a range of VFAs would be produced at varying concentrations and the strength of toxicity or inhibitory effect of the VFAs would vary depending upon the type and concentration of specific VFAs [40,41]. In addition to this, there could be toxicity or inhibitory effects due to molecules such as ammonium ion/ammonia, hydrogen sulphide and other organic acids (lactate, pyruvate, etc.) and alcohols (ethanol, methanol, etc.), which are not included in the model [42,43,44,45,46].
- Model does not consider the effect of contact inhibition on the growth of biomass which may result in the excess growth of the microbial biomass, in turn diverting (or converting) a significant proportion of macromolecules as structural components of the biomass. This limits the conversion of macromolecules into products such as VFAs, and and the production of excess biomass [47].
- Model describes biomass growth through Monod kinetics, whereas the production of other products is assumed to be dependent upon the concentration of the limiting component and the concentration of biomass as of a second order reaction. However, in an actual scenario, the product formation could be growth linked or non-growth linked or combination of both, which could also depend upon the type of the reactant molecules [48,49].
- Model does not consider occurrence of hydrogenotrophic methanogenesis. Hydrogenotrophic methanogenesis is not included in the model, as the rate of hydrogenotrophic methanogenesis and biomass (hydrogenotrophic methanogens) growth is dependent upon on the concentration of hydrogen in the liquid phase which would change due to the liquid–gas transfer of hydrogen [22]. Hence, the rate of hydrogenotrophic methanogenesis (and biomass formation) which depends upon concentration of hydrogen would require accounting the hydrogen losses from the liquid phase at any given time point. Therefore, rate equations at each time point will depend upon the hydrogen concentration which remains in the liquid phase after establishment of the physico-chemical equilibrium and liquid–gas transfer of hydrogen. Implementing this in the present framework would require the determination of hydrogen concentration in the liquid phase at each time step and conducting a separate integration of the rate equations at each time point. Given this complexity, although easy to implement, the low computational power of the model implementation platform (Excel) makes it difficult to find appropriate parameter values and hence limits the implementation of the hydrogenotrophic methanogenesis reactions. Due to similar reasons, the toxicity effects of other molecules such as ammonia and hydrogen sulphide which can undergo gas–liquid liquid transfer on a microbial biomass is not considered.
- Model does not include homoacetogens and syntropic acetate oxidising bacterial species [50]. Although, several species of homoacetogens and syntropic acetate oxidising bacterial species have been identified in digesters, for the purpose of simplicity and due to limitations of the model implementation platform the model does not include these sets of bacterial groups and associated reactions.
- Model does not consider the occurrence of enzymatic reactions due to extracellular enzymes present in the liquid phase and the rate of degradation of any molecule (except debris) is dependent upon the concentration of microbes. In actual digesters, the enzymes released in the liquid phase (either due to inherent extracellular nature of particular enzyme (for e.g., proteases) or due to lysis of microbial cells) could still be active and conduct specific reactions even after the death of the microbial cell. This overall may lead to the underestimation of the rate of degradation of specific molecules in the system which are catalysed by such enzymes released in the liquid phase.
- Model assumes that the debris degradation occurs as per first order kinetics and results in the production of carbohydrate, proteins and lipids lysate (monomers). However, in an actual scenario, it could be mediated through the presence of certain enzymes which would result in the formation of rather complex products (for e.g., peptidoglycan, structural proteins, lipids, lipoproteins, etc.) whose individual degradation rates may vary depending upon the composition and other characteristics of the system such as , which in turn regulate the activity of these catalysing enzymes. Hence, first order kinetics may not be suitable to describe debris degradation [23,51].
- Model does not consider the dependence of microbial growth on the concentration of trace elements in the system, as well as the precipitation reactions that could occur in the system which would result in a lower concentration of the available forms of trace elements or nutrients such as . The precipitation reactions would further affect the concentration of ionizable components in the system and hence indirectly affect the of the system [52,53,54].
- The equation used to determine the concentration of hydrogen ions (and the ) in the system does not involve other major species such as amino acids (although included as one of the components of in biochemical reactions), organic acids such as lactate, other VFAs (except acetate) and certain anionic species such as phosphates present in the system [55,56,57]. As the values of amino acids vary depending upon the type of amino acid, and the molar concentration of ions would vary depending upon the VFA profile, the model losses accuracy for prediction [58]. In addition to this, other cationic (, , , ) and anionic (, , , ) species and their respective precipitation reactions could significantly affect the of the system [22].
- Model considers only single form of sulphur containing compound (). Other sulphur containing molecules such as sulphates and organisms and reactions resulting in the formation or reduction in sulphate are not included in the model [59].
- The modelling approach used in the present scenario models liquid–gas transfer in accordance to obey the Henry’s law instantaneously at any given time point. However, in an actual scenario, the Henry’s law may not hold true for such a system where a continuous transfer of gases from the liquid to gas phase occurs. Also, the model does not include the resistance factor for liquid–gas transfer and dependence of rate of transfer on the surface area of the liquid phase, as described using Whitman’s two-film theory [60].
- The model assumes that the liquid–gas transfer in the system complying with the Henry’s law is unidirectional. However, in actual systems, this could be bi-directional. This may lead to errors when the model is implemented for semi-continuously fed digesters where the gas collection bags are changed at regular intervals.
- The values of Henry’s law constants adopted in the present model are specifically determined for the systems where the aqueous phase is composed of water molecules. However, given the complex nature and composition of the aqueous phase, these values could differ for systems such as anaerobic digesters, which could in turn affect the liquid–gas transfer [61].
- Model does not consider condensation reaction for water molecules and assumes the gas phase is maintained at the same temperature as the liquid phase. This is carried out to reduce the complexity as the Antoine’s equation coefficient varies based on the temperature [62]. However, in actual digesters, the gas in the headspace of the digester and gas collection bag could be at different temperatures compared to the liquid phase.
- The model fails to express the continuous dynamic state of the system. This is because the acid-base equilibrium reactions and liquid–gas transfer reactions which result in a change in volume of the liquid phase and headspace of the system are modelled and implemented using a set of implicit algebraic equations.
- For the ease of implementation and understanding, the model is implemented and executed in Excel. Implementation in Excel limits the direct regression of a model with experimental data due to the complex structure of the model, which involves circular references.
3. Results and Discussion
3.1. Model Verification and Calibration
3.2. Comparison between Model Output and Experimental Observations
4. Conclusions
Supplementary Materials
Author Contributions
Funding
Institutional Review Board Statement
Informed Consent Statement
Data Availability Statement
Conflicts of Interest
References
- Gandhi, B.P.; Otite, S.V.; Fofie, E.A.; Lag-Brotons, A.J.; Ezemonye, L.I.; Semple, K.T.; Martin, A.D. Kinetic Investigations into the Effect of Inoculum to Substrate Ratio on Batch Anaerobic Digestion of Simulated Food Waste. Renew. Energy 2022, 195, 311–321. [Google Scholar] [CrossRef]
- Xing, T.; Yun, S.; Li, B.; Wang, K.; Chen, J.; Jia, B.; Ke, T.; An, J. Coconut-shell-derived bio-based carbon enhanced microbial electrolysis cells for upgrading anaerobic co-digestion of cow manure and aloe peel waste. Bioresour. Technol. 2021, 338, 125520. [Google Scholar] [CrossRef]
- Otite, S.V.; Gandhi, B.P.; Agyabeng Fofie, E.; Lag-Brotons, A.J.; Ezemonye, L.I.; Martin, A.D.; Pickup, R.W.; Semple, K.T. Effect of the Inoculum-to-Substrate Ratio on Putative Pathogens and Microbial Kinetics during the Batch Anaerobic Digestion of Simulated Food Waste. Microorganisms 2024, 12, 603. [Google Scholar] [CrossRef]
- Huang, X.; Yun, S.; Zhu, J.; Du, T.; Zhang, C.; Li, X. Mesophilic anaerobic co-digestion of aloe peel waste with dairy manure in the batch digester: Focusing on mixing ratios and digestate stability. Bioresour. Technol. 2016, 218, 62–68. [Google Scholar] [CrossRef]
- Sharma, R.; Carg, P.; Kumar, P.; Bhatia, S.K.; Kulshrestha, S. Microbial fermentation and its role in quality improvement of fermented foods. Fermentation 2020, 6, 106. [Google Scholar] [CrossRef]
- Yun, S.; Xing, T.; Han, F.; Shi, J.; Wang, Z.; Fan, Q.; Xu, H. Enhanced direct interspecies electron transfer with transition metal oxide accelerants in anaerobic digestion. Bioresour. Technol. 2021, 320, 124294. [Google Scholar] [CrossRef]
- D’Silva, T.C.; Isha, A.; Chandra, R.; Vijay, V.K.; Subbarao, P.M.V.; Kumar, R.; Chaudhary, V.P.; Singh, H.; Khan, A.A.; Tyagi, V.K.; et al. Enhancing methane production in anaerobic digestion through hydrogen assisted pathways—A state-of-the-art review. Renew. Sustain. Energy Rev. 2021, 151, 111536. [Google Scholar] [CrossRef]
- Li, X.; Wang, Z.; He, Y.; Wang, Y.; Wang, S.; Zheng, Z.; Wang, S.; Xu, J.; Cai, Y.; Ying, H. A Comprehensive Review of the Strategies to Improve Anaerobic Digestion: Their Mechanism and Digestion Performance. Methane 2024, 3, 227–256. [Google Scholar] [CrossRef]
- Yun, S.; Xing, T.; Wang, Y.; Chen, R.; Han, F.; Zhang, C.; Zou, M. Mineral residue accelerant-enhanced anaerobic digestion of cow manure: An evaluation system of comprehensive performance. Sci. Total Environ. 2023, 858, 159840. [Google Scholar] [CrossRef]
- Abbas, Y.; Yun, S.; Wang, Z.; Zhang, Y.; Zhang, X.; Wang, K. Recent advances in bio-based carbon materials for anaerobic digestion: A review. Renew. Sustain. Energy Rev. 2021, 135, 110378. [Google Scholar] [CrossRef]
- Tsapekos, P.; Lovato, G.; Rodrigues, J.A.D.; Alvarado-Morales, M. Amendments to model frameworks to optimize the anaerobic digestion and support the green transition. Renew. Sustain. Energy Rev. 2024, 197, 114413. [Google Scholar] [CrossRef]
- Tchobanoglous, G.; Burton, F.L.; Stensel, H.D. Wastewater Engineering Treatment and Reuse; Metcalf & Eddy, Inc., McGraw-Hill: New York, NY, USA, 2003; p. 1771. ISBN 0-07-041878-0. [Google Scholar]
- Malhotra, M.; Aboudi, K.; Pisharody, L.; Singh, A.; Banu, J.R.; Bhatia, S.K.; Varjani, S.; Kumar, S.; González-Fernández, C.; Kumar, S.; et al. Biorefinery of Anaerobic Digestate in a Circular Bioeconomy: Opportunities, Challenges and Perspectives. Renew. Sustain. Energy Rev. 2022, 166, 112642. [Google Scholar] [CrossRef]
- Zhang, C.; Su, H.; Baeyens, J.; Tan, T. Reviewing the Anaerobic Digestion of Food Waste for Biogas Production. Renew. Sustain. Energy Rev. 2014, 38, 383–392. [Google Scholar] [CrossRef]
- Chiu, S.L.H.; Lo, I.M.C. Reviewing the Anaerobic Digestion and Co-Digestion Process of Food Waste from the Perspectives on Biogas Production Performance and Environmental Impacts. Environ. Sci. Pollut. Res. 2016, 23, 24435–24450. [Google Scholar] [CrossRef]
- Bhatt, A.H.; Tao, L. Economic Perspectives of Biogas Production via Anaerobic Digestion. Bioengineering 2020, 7, 74. [Google Scholar] [CrossRef]
- Kunatsa, T.; Xia, X. A Review on Anaerobic Digestion with Focus on the Role of Biomass Co-Digestion, Modelling and Optimisation on Biogas Production and Enhancement. Bioresour. Technol. 2022, 344, 126311. [Google Scholar] [CrossRef]
- Xiao, H.; Zhang, D.; Tang, Z.; Li, K.; Guo, H.; Niu, X.; Yi, L. Comparative Environmental and Economic Life Cycle Assessment of Dry and Wet Anaerobic Digestion for Treating Food Waste and Biogas Digestate. J. Clean. Prod. 2022, 338, 130674. [Google Scholar] [CrossRef]
- Vasco-Correa, J.; Khanal, S.; Manandhar, A.; Shah, A. Anaerobic Digestion for Bioenergy Production: Global Status, Environmental and Techno-Economic Implications, and Government Policies. Bioresour. Technol. 2018, 247, 1015–1026. [Google Scholar] [CrossRef]
- Batstone, D.J.; Virdis, B. The Role of Anaerobic Digestion in the Emerging Energy Economy. Curr. Opin. Biotechnol. 2014, 27, 142–149. [Google Scholar] [CrossRef]
- Lyberatos, G.; Skiadas, I. Modelling of Anaerobic Digestion—A Review. Glob. Nest Int. J. 1999, 1, 63–76. [Google Scholar]
- Batstone, D.J.; Keller, J.; Angelidaki, I.; Kalyuzhnyi, S.V.; Pavlostathis, S.G.; Rozzi, A.; Sanders, W.T.; Siegrist, H.; Vavilin, V.A. The IWA Anaerobic Digestion Model No 1 (ADM1). Water Sci. Technol. 2002, 45, 65–73. [Google Scholar] [CrossRef]
- Emebu, S.; Pecha, J.; Janáčová, D. Review on Anaerobic Digestion Models: Model Classification & Elaboration of Process Phenomena. Renew. Sustain. Energy Rev. 2022, 160, 112288. [Google Scholar] [CrossRef]
- Sawyer, C.N.; McCarty, P.L.; Parkin, G.F. Chemistry for Environmental Engineering; McGraw-Hill: New York, NY, USA, 1994. [Google Scholar]
- Eaton, A.D.; APHA; AWWA; WEF. Standard Methods for the Examination of Water and Wastewater, 21st ed.; American Public Works Association: Washington, DC, USA, 2005; ISBN 978-0875530475. [Google Scholar] [CrossRef]
- Roe, M.; Pinchen, H.; Church, S.; Finglas, P. McCance and Widdowson’s the Composition of Foods Seventh Summary Edition and Updated Composition of Foods Integrated Dataset. Nutr. Bull. 2015, 40, 36–39. [Google Scholar] [CrossRef]
- Yao, Y. Use of Carbohydrate, Protein and Fat to Characterise Wastewater in Terms of Its Major Elemental Constituents and Energy. Master’s Thesis, University of Manchester, Manchester, UK, 2014. Available online: https://pure.manchester.ac.uk/ws/portalfiles/portal/54552077/FULL_TEXT.PDF (accessed on 2 February 2021).
- Monod, J. The Growth of Bacterial Cultures. Annu. Rev. Microbiol. 1949, 3, 371–394. [Google Scholar] [CrossRef]
- Battley, E.H. On the Enthalpy of Formation of Escherichia Coli K-12 Cells. Biotechnol. Bioeng. 1992, 39, 5–12. [Google Scholar] [CrossRef]
- Nelson, D.L.; Cox, M.M. Lehninger Principles of Biochemistry, 4th ed.; W. H. Freeman and Company: New York, NY, USA, 2005. [Google Scholar]
- Torabizadeh, H. All Proteins Have a Basic Molecular Formula. World Acad. Sci. Eng. Technol. 2011, 78, 961–965. [Google Scholar]
- Popovic, M. Thermodynamic Properties of Microorganisms: Determination and Analysis of Enthalpy, Entropy, and Gibbs Free Energy of Biomass, Cells and Colonies of 32 Microorganism Species. Heliyon 2019, 5, E01950. [Google Scholar] [CrossRef]
- Lide, D.R. CRC Handbook of Chemistry and Physics, 88th ed.; Taylor & Francis Group: Boca Raton, FL, USA, 2007. [Google Scholar]
- Li, X.; Yang, Z.; Liu, G.; Ma, Z.; Wang, W. Modified anaerobic digestion model No. 1 (ADM 1) for modeling anaerobic digestion process at different ammonium concentrations. Water Environ. Res. 2019, 91, 700–714. [Google Scholar] [CrossRef]
- Temudo, M.F.; Mato, T.; Kleerebezem, R.; Van Loosdrecht, M.C.M. Xylose Anaerobic Conversion by Open-Mixed Cultures. Appl. Microbiol. Biotechnol. 2009, 82, 231–239. [Google Scholar] [CrossRef]
- Gomez-Pastor, R.; Perez-Torrado, R.; Garre, E.; Matall, E. Recent Advances in Yeast Biomass Production. In Biomass-Detection, Production and Usage; InTech: Rijeka, Croatia, 2011; pp. 202–222. [Google Scholar] [CrossRef]
- Zhou, M.; Yan, B.; Wong, J.W.C.; Zhang, Y. Enhanced Volatile Fatty Acids Production from Anaerobic Fermentation of Food Waste: A Mini-Review Focusing on Acidogenic Metabolic Pathways. Bioresour. Technol. 2018, 248, 68–78. [Google Scholar] [CrossRef]
- Krakat, N.; Anjum, R.; Dietz, D.; Demirel, B. Methods of Ammonia Removal in Anaerobic Digestion: A Review. Water Sci. Technol. 2017, 76, 1925–1938. [Google Scholar] [CrossRef]
- Meegoda, J.N.; Li, B.; Patel, K.; Wang, L.B. A Review of the Processes, Parameters, and Optimization of Anaerobic Digestion. Int. J. Environ. Res. Public Health 2018, 15, 2224. [Google Scholar] [CrossRef]
- Wang, Y.; Zhang, Y.; Wang, J.; Meng, L. Effects of Volatile Fatty Acid Concentrations on Methane Yield and Methanogenic Bacteria. Biomass Bioenergy 2009, 33, 848–853. [Google Scholar] [CrossRef]
- Candry, P.; Radić, L.; Favere, J.; Carvajal-Arroyo, J.M.; Rabaey, K.; Ganigué, R. Mildly Acidic pH Selects for Chain Elongation to Caproic Acid over Alternative Pathways during Lactic Acid Fermentation. Water Res. 2020, 186, 116396. [Google Scholar] [CrossRef]
- Hajarnis, S.R.; Ranade, D.R. Inhibition of Methanogens by N- and Iso-Volatile Fatty Acids. World J. Microbiol. Biotechnol. 1994, 10, 350–351. [Google Scholar] [CrossRef]
- Visser, A.; Nozhevnikova, A.N.; Lettinga, G. Sulphide Inhibition of Methanogenic Activity at Various PH Levels at 55 °C. J. Chem. Technol. Biotechnol. 1993, 57, 9–13. [Google Scholar] [CrossRef]
- Koster, I.W.; Rinzema, A.; de Vegt, A.L.; Lettinga, G. Sulfide Inhibition of the Methanogenic Activity of Granular Sludge at Various PH-Levels. Water Res. 1986, 20, 1561–1567. [Google Scholar] [CrossRef]
- Aguilar, A.; Casas, C.; Lema, J.M. Degradation of Volatile Fatty Acids by Differently Enriched Methanogenic Cultures: Kinetics and Inhibition. Water Res. 1995, 29, 505–509. [Google Scholar] [CrossRef]
- Astals, S.; Peces, M.; Batstone, D.J.; Jensen, P.D.; Tait, S. Characterising and Modelling Free Ammonia and Ammonium Inhibition in Anaerobic Systems. Water Res. 2018, 143, 127–135. [Google Scholar] [CrossRef]
- Ikryannikova, L.N.; Kurbatov, L.K.; Gorokhovets, N.V.; Zamyatnin, A.A. Contact-Dependent Growth Inhibition in Bacteria: Do Not Get Too Close! Int. J. Mol. Sci. 2020, 21, 7990. [Google Scholar] [CrossRef]
- Bouguettoucha, A.; Balannec, B.; Amrane, A. Unstructured Models for Lactic Acid Fermentation—A Review. Food Technol. Biotechnol. 2011, 49, 3. [Google Scholar]
- Kovárová-Kovar, K.; Egli, T. Growth Kinetics of Suspended Microbial Cells: From Single-Substrate-Controlled Growth to Mixed-Substrate Kinetics. Microbiol. Mol. Biol. Rev. 1998, 62, 646–666. [Google Scholar] [CrossRef]
- Pan, X.; Zhao, L.; Li, C.; Angelidaki, I.; Lv, N.; Ning, J.; Cai, G.; Zhu, G. Deep Insights into the Network of Acetate Metabolism in Anaerobic Digestion: Focusing on Syntrophic Acetate Oxidation and Homoacetogenesis. Water Res. 2021, 190, 116774. [Google Scholar] [CrossRef]
- Aldin, S.; Nakhla, G.; Ray, M.B. Modeling the Influence of Particulate Protein Size on Hydrolysis in Anaerobic Digestion. Ind. Eng. Chem. Res. 2011, 50, 10843–10849. [Google Scholar] [CrossRef]
- Maharaj, B.C.; Mattei, M.R.; Frunzo, L.; van Hullebusch, E.D.; Esposito, G. ADM1 Based Mathematical Model of Trace Element Complexation in Anaerobic Digestion Processes. Bioresour. Technol. 2019, 276, 253–259. [Google Scholar] [CrossRef]
- Maharaj, B.C.; Mattei, M.R.; Frunzo, L.; van Hullebusch, E.D.; Esposito, G. ADM1 Based Mathematical Model of Trace Element Precipitation/Dissolution in Anaerobic Digestion Processes. Bioresour. Technol. 2018, 267, 666–676. [Google Scholar] [CrossRef]
- Maharaj, B.C.; Mattei, M.R.; Frunzo, L.; van Hullebusch, E.D.; Esposito, G. A General Framework to Model the Fate of Trace Elements in Anaerobic Digestion Environments. Sci. Rep. 2021, 11, 7476. [Google Scholar] [CrossRef]
- Liu, H.; Chen, Y.; Ye, J.; Xu, H.; Zhu, Z.; Xu, T. Effects of Different Amino Acids and Their Configurations on Methane Yield and Biotransformation of Intermediate Metabolites during Anaerobic Digestion. J. Environ. Manag. 2021, 296, 113152. [Google Scholar] [CrossRef]
- Flores-Alsina, X.; Solon, K.; Kazadi Mbamba, C.; Tait, S.; Gernaey, K.V.; Jeppsson, U.; Batstone, D.J. Modelling Phosphorus (P), Sulfur (S) and Iron (Fe) Interactions for Dynamic Simulations of Anaerobic Digestion Processes. Water Res. 2016, 95, 370–382. [Google Scholar] [CrossRef]
- Fermoso, F.G.; van Hullebusch, E.; Collins, G.; Roussel, J.; Mucha, A.P.; Esposito, G. Trace Elements in Anaerobic Biotechnologies; IWA Publishing: London, UK, 2019; ISBN 9781789060225. [Google Scholar] [CrossRef]
- Ramsay, I.R. Modelling and Control of High-Rate Anaerobic Wastewater Treatment Systems. Ph.D. Thesis, University of Queensland, Brisbane, Australia, 1997. [Google Scholar]
- Kalyuzhnyi, S.V.; Fedorovich, V.V. Mathematical Modelling of Competition between Sulphate Reduction and Methanogenesis in Anaerobic Reactors. Bioresour. Technol. 1998, 65, 227–242. [Google Scholar] [CrossRef]
- Whitman, W.G. The Two Film Theory of Gas Absorption. Int. J. Heat Mass Transf. 1962, 5, 429–433. [Google Scholar] [CrossRef]
- Sander, R. Compilation of Henry’s Law Constants (Version 4.0) for Water as Solvent. Atmos. Chem. Phys. 2015, 15, 4399–4981. [Google Scholar] [CrossRef]
- Rodgers, R.C.; Hill, G.E. Equations for Vapour Pressure versus Temperature: Derivation and Use of the Antoine Equation on a Hand-Held Programmable Calculator. Br. J. Anaesth. 1978, 50, 415. [Google Scholar] [CrossRef]

| Attributes | Anaerobic Digestion Model No. 1 (ADM1) | Mass-Conserving Atomistic Model (Present Study) |
|---|---|---|
| Basis | COD basis—Degradation or formation of selected components are presented on COD basis. Certain components with inorganic carbon and nitrogen such as and are described on molar basis, whereas components such as water which cannot be defined through COD are not included/modelled. | Mass basis—Degradation or formation of all the components are presented on mass basis. To model the characteristics such as pH and alkalinity, mass of specific components is converted to molar basis. Atomic basis—All the components are defined with fixed atomic composition. |
| COD or mass/atomic balance | Only components which could be represented in form of COD are shown to comply with the COD balance. Components which are not represented through COD are not shown to comply any form of balance, for example, water. | All components are modelled in form of mass and atomic basis which complies with the mass balance and atomic balance of the system, allowing accurate estimation of kinetic parameters. |
| Hydrolysis of carbohydrates, proteins and lipids | Represented through first order kinetics, with rate of reaction dependent only on the concentration of the substrate. | Represented through second order kinetics, with rate of reaction dependent on concentration of substrate as well as concentration of specific hydrolysing microbes. |
| Biomass growth rate, toxicity/inhibition | Biomass production is defined through yield factor [; yield of biomass () on substrate ()]. Yield factor values are provided based on the literature. Biomass growth rate is modelled through uptake-related Monod-type kinetics using the yield factor and inhibition function with decay kinetics as per first order kinetics. | Biomass production is defined though a balanced stoichiometric equation and associated mass-based stoichiometric constant. Biomass growth rate is modelled through growth-related Monod kinetics [28] with toxicity defined though second order reaction, dependent upon acetic acid content in the system and decay kinetics as per first order kinetics. |
| Composition of biomass | Does not include sulphur with molecular composition as . | Includes sulphur with molecular composition as [29]. |
| Growth of hydrolysers | As hydrolysis is represented through first order kinetics, biomass (in form of hydrolysers) formation is not modelled. | As hydrolysis is represented through second order reaction, biomass formation is modelled as per Monod kinetics [28]. |
| Composition of proteins | Does not include sulphur. | Includes sulphur with molecular composition as . |
| production due to degradation of proteins | Not included. | Included as per stoichiometric equation. |
| Production of VFAs | Production of VFAs (acetate, propionate, butyrate and valerate) from monomers are modelled as per Monod-type uptake kinetics. The generated VFAs (other than acetate) were further considered to be converted to acetate (acetogenesis) with uptake of individual VFAs defined through set of Monod-type kinetic parameters. | Only acetate was considered to be directly produced from monomers, for purpose of simplicity and to reduce the number of optimisation parameters. The acetate production from each individual monomer/lysate was defined though balanced stoichiometric reactions and associated mass-based stoichiometric coefficients were used to model the rate of acetate production as per second order kinetics (depending upon individual monomers and other reactants such as water and monomer degraders/biomass). |
| Acetoclastic methanogenesis | Methane production modelled through uptake of acetate (acetoclastic methanogenesis) as per Monod-type uptake kinetics. | Methane production modelled as per second order kinetics, depending upon acetate content and acetoclastic methanogens/biomass. |
| Hydrogen gas, and111 production | All reaction stoichiometries do not include an intermediate step of or which is ultimately converted resulting in gaseous production. | Included production of intermediates such as and [“combined” ()] which is modelled to be further converted to gaseous as per second order kinetics, depending upon concentration of () and total microbial biomass of the system. |
| Hydrogenotrophic methanogenesis | Methane production modelled through uptake of hydrogen (hydrogenotrophic methanogenesis) as per Monod-type uptake kinetics. | Does not include hydrogenotrophic methanogenesis due to low computational power of the implementation platform (Microsoft Excel). |
| Headspace composition | Headspace is considered to consist of , and (vapours). Does not include (or other inert gases), which is sparged during startup of the reaction to generated anaerobic conditions in the system. | Headspace is considered to consists of , , , (vapours) and . Inclusion of N2 in the headspace allows accurate modelling of mass transfer as governed by Henry’s law. |
| Initial condition and pH of the system | Does not include components such as (and ionic forms) and water. Does not include rate equation for molecules. Includes only one ionic form of (). The initial pH of the substrate and inoculum is considered as user input value. | Included components such (and ionic forms) and water and associated differential equations to determine the rate. Includes 4 forms of , which increase the accuracy of pH determination. The initial pH of the substrate and inoculum is modelled based on the composition and is not a user input value. |
| Liquid–gas transfer | Liquid–gas transfer is modelled based on Whitman’s two film theory. | A novel algebraic method is developed to model the liquid–gas transfer, which is implemented in Excel through circular referencing, complying with Henry’s law. |
| Mass and volume reduction of the liquid phase | Does not account for reduction in mass and volume of the system resulting in inaccurate estimation of kinetic parameters. | Accounts for mass and volume reduction of the liquid phase and hence allows increased accuracy of estimation of kinetic parameters. |
| Compliance with Henry’s law | The model is not found to be compliant with Henry’s law. | The method used to model and implement the liquid–gas transfer allows strict compliance with Henry’s law. |
| Obeyance of electroneutrality principle | Does not prove if the conditions at any given time obey electroneutrality principle, i.e., charge balance = 0. | Perfectly obeys electroneutrality principle and proves the charge balance = 0. |
| Acid/Base Pair | Equilibrium Constant (at 298.15 K) | Concentration |
|---|---|---|
| 1.01 × 10−14 () | ||
| 10−9.25 () | ||
| 10−7.05 () | ||
| 10−19 () | ||
| 10−2.9 () | ||
| 10−3.45 () | ||
| 10−10.33 () | ||
| 10−4.76 () | ||
| In above equations, | ||
| Parameter | Substrate | Inoculum |
|---|---|---|
| pH | 5.80 ± 0.00 | 8.64 ± 0.01 |
| Carbohydrates (% wet basis) | 11.16 ± 0.16 | 0.48 ± 0.05 |
| Proteins (% wet basis) | 3.21 ± 0.06 | 1.61 ± 0.04 |
| Lipids (% wet basis) | 2.64 ± 0.01 | 0.69 ± 0.04 |
| Total VFAs (g/L) | 4.49 ± 0.14 | 0.74 ± 0.06 |
| Total ammonia nitrogen (mg/L) | 124 ± 12 | 4223 ± 19 |
| Partial alkalinity (as g CaCO3/L) | 0.36 ± 0.07 | 17.38 ± 0.05 |
| Intermediate alkalinity (as g CaCO3/L) | 2.08 ± 0.06 | 4.82 ± 0.06 |
| Total alkalinity (as g CaCO3/L) | 3.08 ± 0.14 | 22.76 ± 0.04 |
| Cellulose (% dry basis) | 4.01 ± 0.18 | 9.27 ± 0.43 |
| Lignin (% dry basis) | 7.16 ± 0.44 | 12.20 ± 0.02 |
| Parameter | Units | Value | Parameter | Units | Value |
|---|---|---|---|---|---|
| 1/day | 1 | 1/day | 11 | ||
| g | 0.5 | 1/day | 5 | ||
| 1/day | 0.010366 | g | 0.521281 | ||
| 1/day | 0.00092 | 1/day | 0.099417 | ||
| 1/day | 1.5 | 1/day | 0.010358 | ||
| 1/day | 1 | 1/day | 1 | ||
| g | 0.5 | 1/day | 5 | ||
| 1/day | 0.090366 | g | 0.521281 | ||
| 1/day | 0.0015 | 1/day | 0.099417 | ||
| 1/day | 1.3 | 1/day | 0.010358 | ||
| 1/day | 1 | 1/day | 1 | ||
| g | 0.5 | 1/day | 1 | ||
| 1/day | 0.100366 | g | 0.28 | ||
| 1/day | 0.009203 | 1/day | 0.009405 | ||
| 1/day | 5 | 1/day | 0.04 | ||
| 1/day | 8 | 1/day | 10.72116 | ||
| g | 0.521281 | 1/day | 0.4 | ||
| 1/day | 0.099417 | 1/day | 0.0005 | ||
| 1/day | 0.010358 |
| MBSC | Value | MBSC | Value |
|---|---|---|---|
| 0.900278 | 0.064607 | ||
| 0.099722 | 0.941899 | ||
| 1 | 0.048537 | ||
| 0.863039 | 0.004854 | ||
| 0.136961 | 0.004711 | ||
| 1 | 0.588886 | ||
| 0.942797 | 0.120896 | ||
| 0.057203 | 0.007254 | ||
| 1 | 0.282964 | ||
| 1 | 0.938439 | ||
| 1 | 0.061561 | ||
| 0.744171 | 0.892751 | ||
| 0.255829 | 0.101178 | ||
| 0.851789 | 0.006071 | ||
| 0.13515 | 0.785383 | ||
| 0.009654 | 0.21426 | ||
| 0.003407 | 0.000357 | ||
| 0.516977 | 0.935393 | ||
| 0.483023 | 0.064607 | ||
| 0.920044 | 0.941899 | ||
| 0.024096 | 0.048537 | ||
| 0.05586 | 0.004854 | ||
| 1 | 0.004711 | ||
| 0.733333 | 0.588886 | ||
| 0.266667 | 0.120896 | ||
| 0.648343 | 0.007254 | ||
| 0.070804 | 0.282964 | ||
| 0.17001 | 0.938439 | ||
| 0.104707 | 0.061561 | ||
| 0.006135 | 0.892751 | ||
| 0.912591 | 0.101178 | ||
| 0.069021 | 0.006071 | ||
| 0.018388 | 0.785383 | ||
| 0.892751 | 0.21426 | ||
| 0.101178 | 0.000357 | ||
| 0.006071 | 0.000357 | ||
| 0.785383 | 0.935393 | ||
| 0.21426 |
| Parameter | Correlation Coefficient |
|---|---|
| Crude carbohydrates (%) | 0.91 |
| Crude proteins (%) | 0.84 |
| Crude lipids (%) | 0.99 |
| VFA (g/L) | 0.65 |
| Ammonia-N (g/L) | 0.50 |
| Cellulose (g) | 0.85 |
| pH | 0.96 |
| Partial alkalinity (as g CaCO3/L) | 0.97 |
| Intermediate alkalinity (as g CaCO3/L) | 0.95 |
| Total alkalinity (as g CaCO3/L) | 0.76 |
| Intermediate alkalinity/Partial alkalinity (IA/PA) | 0.92 * |
| Cumulative CO2 (L) | 0.98 |
| Cumulative CH4 (L) | 0.93 |
| Cumulative biogas (L) | 0.97 |
Disclaimer/Publisher’s Note: The statements, opinions and data contained in all publications are solely those of the individual author(s) and contributor(s) and not of MDPI and/or the editor(s). MDPI and/or the editor(s) disclaim responsibility for any injury to people or property resulting from any ideas, methods, instructions or products referred to in the content. |
© 2024 by the authors. Licensee MDPI, Basel, Switzerland. This article is an open access article distributed under the terms and conditions of the Creative Commons Attribution (CC BY) license (https://creativecommons.org/licenses/by/4.0/).
Share and Cite
Gandhi, B.P.; Lag-Brotons, A.J.; Ezemonye, L.I.; Semple, K.T.; Martin, A.D. Development of Mass-Conserving Atomistic Mathematical Model for Batch Anaerobic Digestion: Framework and Limitations. Fermentation 2024, 10, 299. https://doi.org/10.3390/fermentation10060299
Gandhi BP, Lag-Brotons AJ, Ezemonye LI, Semple KT, Martin AD. Development of Mass-Conserving Atomistic Mathematical Model for Batch Anaerobic Digestion: Framework and Limitations. Fermentation. 2024; 10(6):299. https://doi.org/10.3390/fermentation10060299
Chicago/Turabian StyleGandhi, Bhushan P., Alfonso José Lag-Brotons, Lawrence I. Ezemonye, Kirk T. Semple, and Alastair D. Martin. 2024. "Development of Mass-Conserving Atomistic Mathematical Model for Batch Anaerobic Digestion: Framework and Limitations" Fermentation 10, no. 6: 299. https://doi.org/10.3390/fermentation10060299
APA StyleGandhi, B. P., Lag-Brotons, A. J., Ezemonye, L. I., Semple, K. T., & Martin, A. D. (2024). Development of Mass-Conserving Atomistic Mathematical Model for Batch Anaerobic Digestion: Framework and Limitations. Fermentation, 10(6), 299. https://doi.org/10.3390/fermentation10060299
