Abstract
Mobile robot path planning has passed through multiple phases of development and took up several challenges. Up to now and with the new technology in hands, it becomes less complicated to conduct path planning for mobile robots and avoid both static and dynamic obstacles, so that collision-free navigation is ensured. Thorough state of the art review analysis with critical scrutiny of both safe and optimal paths for autonomous vehicles is addressed in this study. Emphasis is given to several developed techniques based using sampling algorithms, node-based optimal algorithms, mathematic model-based algorithms, bio-inspired algorithms, which includes neural network algorithms, and then multi-fusion-based algorithms, which combine different methods to overcome the drawbacks of each. All of these approaches consider different conditions and they are used for multiple domains.
1. Introduction
Over the last three decades, the autonomous and electric vehicle, also known as automated vehicle [1], has been the topic of unprecedented excitement. It is seen as the future of motorized mobility, both in terms of ecology, by tightening emission standards, reducing CO2 and pollutant emissions and environmental impacts, and in terms of safety, including improved road safety [2], where main cause of accidents and crashes are due to human errors. This solution will be accompanied by intelligent assistance to warn the driver or decide and/or anticipate avoiding a collision with static or dynamic objects, vehicles, or pedestrians. Nevertheless, this assistance can have an impact on mobility when there are also non-autonomous vehicles in the same environment; this problem has two solutions, either to have an area only for this type of navigation or to develop a cooperative navigation with other road users. Research has been conducted on dynamic path planning and more based on how to increase the performance of these vehicles in such a difficult environment to avoid any strange and hazardous situation which the vehicle may be able to confront in real navigation. The main purpose of planning and navigation is to provide vehicles with a safe driving and collision-free path towards their destinations, accounting for vehicle dynamics, maneuvering capabilities in the presence of obstacles, and traffic rules and road boundaries.
A global reasoning of all possible paths should finally allow the finding of the best safe path according to different criteria, such as safety distance, travel time, cost, and comfort, while satisfying some dynamic constraints related to the environment. An intelligent planning system should be able to consider the nature, size, and speed of the vehicle or the robot [3]. In this study, we review different methods of path planning and path optimization for mobile robots and autonomous vehicles.
The remainder of the present work is organized as follows. Section 2 presents a taxonomy of autonomous vehicles and their evolution within the six levels of automation. Section 3 consists of five sub-sections which refer to the five categories of path planning, where a discussion of the existing methods in the literature for path planning for autonomous vehicles is performed, whilst Section 4 compares the advantages and drawbacks of these methods and reveals the best solution that gives the optimal path within the environment complexities. A categorization is thus proposed of the different existing approaches. Finally, some concluding remarks are addressed in Section 5.
2. Autonomous Vehicles Evolution
Nowadays, most vehicles are equipped with advanced driver-assistance systems (ADAS) functions, including ACC, ABS, ESP, LKA, etc., which reminds to level one and two of automation. Indeed, there exist six levels of automation according to SAE J3016 standard as can depicted in Figure 1, from 0 to 5, from a vehicle with only human control to a vehicle totally autonomous without human interaction, such as Google self-driving car Waymo.
Figure 1.
The six levels of driving automation [SAE J3016TM LEVELS OF DRIVING AUTOMATIONTM. Copyright © 2021 SAE International].
- Level 0 is a no automation vehicle where the human driver monitors all aspects of the dynamic driving tasks with a full-time performance and the vehicle is manually controlled with no driving mode;
- Level 1 is a driver assistance system where the driver monitors the driving environment but there is only one automated driver assistance system for lateral control by acting on steering angle (example of lane keeping assist system which can help the driver to stay in his lane, if he drifts) or longitudinal control in which based on the management of vehicle speed and inter-vehicular spacing by performing on throttling/braking (example of adaptive cruise control can control speed, the driver has to steer);
- The second level of automation is a partial automation which has an advanced driver assistance system, so that the vehicle control both steering and acceleration/deceleration. The system takes the execution of dynamic driving and the driver performs all remaining aspects of the dynamic driving task. The human driver can take control of the car at any time;
- Level 3 is the beginning of the automated driving system that monitors driving environment. The level 3 is a conditional automation where the vehicle has an object and event detection and appropriate response (OEDR) to these objects and events. The human override is required;
- The fourth is a high automation level, the vehicle performs all driving tasks under specific conditions but he human input as a driver is still required;
- The last is full automation level where the vehicle can navigate and handle all different sorts of driving modes, different driving conditions, and roads autonomously without the need for human driver interaction. The vehicle performs in all driving tasks under all circumstances.
Today, in the vehicles market, we can only find vehicles with level 2 and level 3 of driving automation, because of the navigation environment and inter-vehicular communication in real roads which is not yet allowed. Therefore, it is important to study the impact of different levels of automation on the mobility of people, especially for full driving automation (level 6) which is still under development [4]. However, most intelligent systems acquire information from sensors. These are limited and some data cannot be accessed by the sensors. The solution is therefore based on the use of wireless communication to exchange information between vehicles and between infrastructures and vehicles, which remains the subject of several researches.
Research has been conducted on dynamic path planning and more based on how to increase the performance of these vehicles in such a difficult environment to avoid any strange situation the vehicle may be able to confront in real driving. The main objective of planning and navigation is to provide vehicles with safe and collision-free driving towards their final goal, taking into account vehicle dynamics, obstacle maneuvering capabilities, and traffic rules.
4. Comparison
Recently, the field of mobile robots was widely developed in several applications, such as care systems, military systems, mining, agriculture, industry, and many more, where the main reason is to prevent people from facing dangerous situations and improve the operation’s success rate and safety.
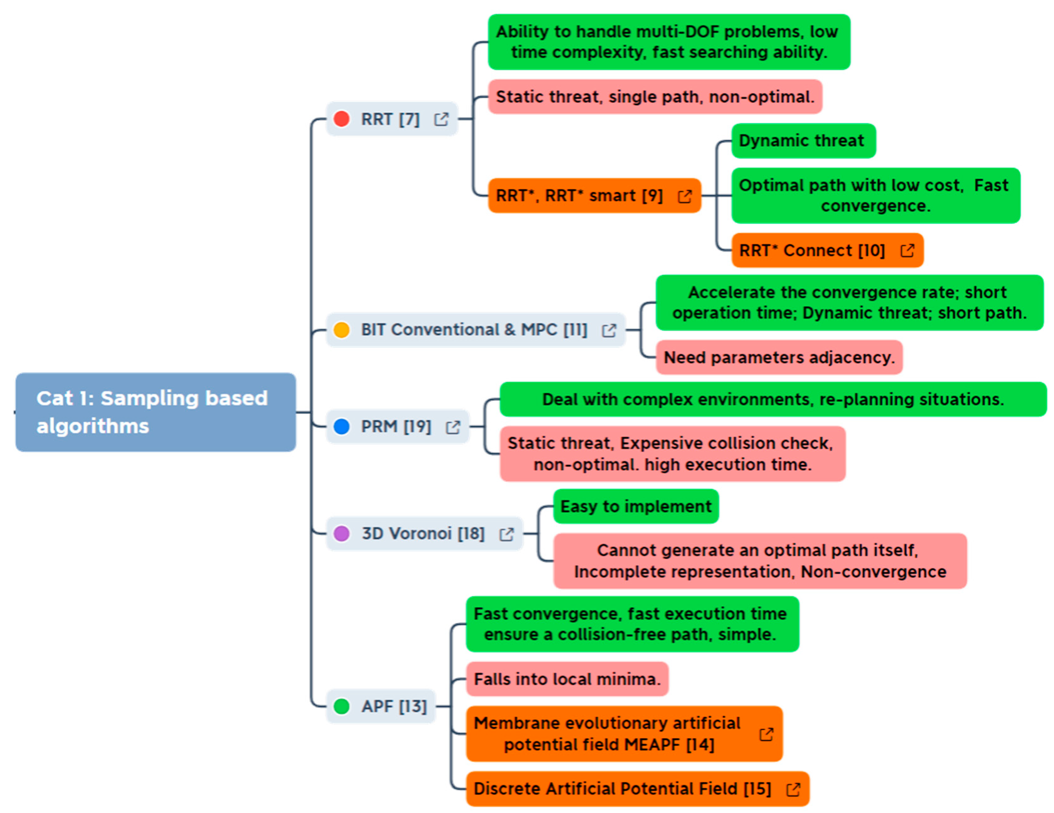
However, we cannot deny that each category is characterized by its advantages, and each single method was used several times by researchers in order to achieve their objectives, which have already proved to be successful. This review first classifies all the work carried out into five categories which are: sampling algorithms, node optimal algorithms, mathematic model-based algorithm, bio-inspired algorithms including neural network algorithms, and then multi-fusion based algorithms. Then, the elements of each category were listed and discussed; we summarize all the advantages and weaknesses of all elements in each category and analyze each subcategory in detail, as illustrated in Table 1. As a result, we get the following properties: sampling algorithms are on-line and can handle static and not all dynamic environment with a high time efficiency; additionally, sampling-based can be further classified as active algorithms which can find the optimal path by their own, and passive algorithms cannot. Node-based optimal algorithms are grid-based exploring algorithms which operate in real time in a static environment and remain weak in a dynamic environment, as the results of this algorithm rely much on the preconstructed graph, and it needs to be combined with other methods to achieve global optimality. Mathematical model algorithms can only operate off-line in both of static and dynamic environment with a time complexity which depends on the polynomial equation, this kind of method aims to describe the whole workspace in a mathematical form which allows to easily represent dynamic and kinematic constraints, as well as giving an overall consideration to safety, reliability, and efficiency. Bio-inspired algorithms are also off-line operations in static and only a part of dynamic environment with a high time complexity, this category is characterized by importing heuristic idea and can deal with NP-hard problems. Then, multi-fusion algorithms are designed to work real-time and depend on the combined algorithms to deal with static or dynamic environments, or both; these kinds of algorithms have the ability to achieve several objectives simultaneously, especially to achieve global optimal and cost minimum.
Table 1.
Analysis of path planning algorithms.
Compared to all categories where each has its exploring process to build an optimal path in different environments with such a situation that the vehicle can be able to drive safely. The one implementation of one approach is still limited in terms of advantages, so that use of only one technique is not enough to deal with vehicle self-navigation and path planning problems, or find the only ‘optimal path’ when every vehicle in such an environment has its own characteristics and challenges. The best solution can be achieved with a fusion method that combines two or more approaches to come out with an efficient strategy that gathers self-navigation, obstacle avoidance, and especially to solve mobile robot navigation problems and overcome the inconvenience of each category discussed above.
5. Conclusions
In this paper, we presented all the most used methods throughout the literature in path planning for autonomous vehicles in navigation tasks. The trajectory planning is not only a path generation from an initial point towards the final point, but also it should ensure optimality and smoothness of the chosen path in different environments, either local or global. Moving the vehicle from point A to B requires techniques of perception, state estimation, trajectory planning, and motion control. Although many autonomous navigation systems have been proposed, they generally follow a classic hierarchical planning paradigm, as has been shown above.
A comparative study with critical regard of the existing methods in terms of their operating principles pros and cons were highlighted.
In addition, even though many methods have been exposed, some avenues remain open and several perspectives are considered in order to improve the proposed approaches. In the future, we will focus on the coupling of multi-fusion path planning and environment modeling methods, as this can become the best key direction for 3D path planning in different complex situations, and it is also recommended to include control uncertainty for added security.
The key technologies of obstacle avoidance for self-driving include decision making, path planning, and path tracking. In future work, we will focus on decision-making and path tracking or motion control.
Author Contributions
Conceptualization, S.A. and E.-H.A.; Formal analysis, S.A. and E.-H.A.; Investigation, S.A. and E.-H.A.; Methodology, S.A., E.-H.A., A.C. and A.K.; Supervision, E.-H.A.; Writing—original draft, S.A. and E.-H.A.; Writing—review & editing, S.A., E.-H.A., A.C. and A.K. All authors have read and agreed to the published version of the manuscript.
Funding
This research was funded and supported by RÉGION BOURGOGNE FRANCHE-COMTÉ, through the “Itinéraire Chercheur Entrepreneur” grant number 20204-20607—https://www.bourgognefranchecomte.fr (accessed on 3 February 2022).
Institutional Review Board Statement
Not applicable.
Informed Consent Statement
Not applicable.
Data Availability Statement
Not applicable.
Conflicts of Interest
The author declares there is no conflict of interest.
Acronyms
| ADAS | Advanced Driver-Assistance Systems. |
| ACC | Adaptive Cruise Control |
| ABS | Anti-lock Braking System |
| ESP | Electronic Stability Program |
| LKA | Lane Keeping Assist |
| OEDR | Object and Event Detection and Appropriate Response |
| DOF | Degree Of Freedom |
| RRT | Rapidly Exploring Random Tree |
| BIT | Batch Informed Trees |
| MPC | Model Predictive Control |
| APF | Artificial Potential Field |
| PRM | Probabilistic Road Maps |
| FMT | Fast Marching Trees |
| DWA | Dynamic Window Approach. |
| LPA* | Lifelong Planning |
| MILP | Mixed Integer Linear Programming |
| BLP | Binary Linear Programming |
| PELC | Parallel Elliptic Limit-Cycle |
| ELC | Elliptic Limit-Cycle |
| DBN | Dynamic Bayesian Network |
| GA | Genetic Algorithm |
| PSO | Particle Swarm Optimization |
| ACO | Ant Colony Optimization |
| SFLA | Shuffled Frog Leaping Algorithm |
| CMOPSO | Constrained Multi-Objective Particle Swarm Optimization |
| MA | Memetic Algorithms |
| ANN | Artificial Neural Network. |
| NNA | Neural Network Algorithms |
| RL | Reinforcement Learning |
| DL | Deep Learning. |
| DRL | Deep Reinforcement Learning |
| DQN | Deep Q-Network |
| CNN | Convolutional Neural Network |
| BNN | Bayesian Neural Network |
| ANFIS | Adaptive Neuro-Fuzzy Interface System |
| SLAM | Simultaneous Localization And Mapping |
| FACO | Fuzzy Ant Colony Optimization |
| ETTC | Extended Time-To-Collision |
| FDF | Fuzzy Decision Function |
References
- Latrech, C.; Chaibet, A.; Boukhnifer, M.; Glaser, S. Integrated Longitudinal and Lateral Networked Control System Design for Vehicle Platooning. Sensors 2018, 18, 3085. [Google Scholar] [CrossRef] [PubMed] [Green Version]
- Boukhari, M.R.; Chaibet, A.; Boukhnifer, M.; Glaser, S. Proprioceptive Sensors’ Fault Tolerant Control Strategy for an Autonomous Vehicle. Sensors 2018, 18, 1893. [Google Scholar] [CrossRef] [PubMed] [Green Version]
- Hamieh, A. Planification Automatique de Chemins à L’Intérieur de Bâtiments Basée sur un Modèle BIM. Ph.D. Thesis, Université de Valenciennes et du Hainaut-Cambresis, Valenciennes, France, 2018. [Google Scholar]
- Hamadneh, J.; Esztergár-Kiss, D. The Influence of Introducing Autonomous Vehicles on Conventional Transport Modes and Travel Time. Energies 2021, 14, 4163. [Google Scholar] [CrossRef]
- Wang, P.; Gao, S.; Li, L.; Sun, B.; Cheng, S. Obstacle Avoidance Path Planning Design for Autonomous Driving Vehicles Based on an Improved Artificial Potential Field Algorithm. Energies 2019, 12, 2342. [Google Scholar] [CrossRef] [Green Version]
- Prochowski, L.; Ziubiński, M.; Szwajkowski, P.; Gidlewski, M.; Pusty, T.; Stańczyk, T.L. Impact of Control System Model Parameters on the Obstacle Avoidance by an Autonomous Car-Trailer Unit: Research Results. Energies 2021, 14, 2958. [Google Scholar] [CrossRef]
- Zhang, L.; Zhang, Y.; Li, Y. Path planning for indoor mobile robot based on deep learning. Optik 2020, 219, 165096. [Google Scholar]
- Qian, K.; Liu, Y.; Tian, L.; Bao, J. Robot path planning optimization method based on heuristic multi-directional rapidly-exploring tree. Comput. Electr. Eng. 2020, 85, 106688. [Google Scholar] [CrossRef]
- Islam, F.; Nasir, J.; Malik, U.; Ayaz, Y.; Hasan, O. Rrt∗-smart: Rapid convergence implementation of rrt∗ towards optimal solution. In Proceedings of the 2012 IEEE International Conference on Mechatronics and Automation, Chengdu, China, 5–8 August 2012; pp. 1651–1656. [Google Scholar]
- Klemm, S.; Oberländer, J.; Hermann, A.; Roennau, A.; Schamm, T.; Zollner, J.M.; Dillmann, R. RRT∗-Connect: Faster, asymptotically optimal motion planning. In Proceedings of the IEEE International Conference on Robotics and Biomimetics (ROBIO), Zhuhai, China, 6–9 December 2015; pp. 1670–1677. [Google Scholar]
- Xu, P.; Wang, N.; Dai, S.-L.; Zuo, L. Motion Planning for Mobile Robot with Modified BIT* and MPC. Appl. Sci. 2021, 11, 426. [Google Scholar] [CrossRef]
- Sun, C.; Zhang, X.; Xi, L.; Tian, Y. Design of a Path-Tracking Steering Controller for Autonomous Vehicles. Energies 2018, 11, 1451. [Google Scholar] [CrossRef] [Green Version]
- Wang, S.; Zhang, J.; Liu, Z. A Research on Overtaking Lane Planning for Intelligent Vehicles Based on Improved Artificial Potential Field Method. Automob. Technol. 2018, 3, 5–9. [Google Scholar]
- Orozco-Rosas, U.; Montiel, O.; Sepúlveda, R. Mobile robot path planning using membrane evolutionary artificial potential field. Appl. Soft Comput. 2019, 77, 236–251. [Google Scholar] [CrossRef]
- Lazarowska, A. Discrete Artificial Potential Field Approach to Mobile Robot Path Planning. IFAC-PapersOnLine 2019, 52, 277–282. [Google Scholar] [CrossRef]
- Lv, J.; Ma, J.; Li, X. Indoor Robot Path Planning Based on an Improved Probabilistic Road Map Method. In Proceedings of the 8th International Conference on Networks, Communication and Computing, Luoyang, China, 13–15 December 2019; pp. 244–247. [Google Scholar] [CrossRef]
- Janson, L.; Schmerling, E.; Clark, A.; Pavone, M. Fast Marching Tree: A Fast Marching Sampling-Based Method for Optimal Motion Planning in Many Dimensions. Int. J. Rob. Res. 2015, 34, 883–921. [Google Scholar] [CrossRef]
- Yang, L.; Qi, J.; Song, D.; Xiao, J.; Han, J.; Xia, Y. Survey of Robot 3D Path Planning Algorithms. J. Control. Sci. Eng. 2016, 2016, 7426913. [Google Scholar] [CrossRef] [Green Version]
- Xu, W.; Pan, J.; Wei, J.; Dolan, J.M. Motion planning under uncertainty for on-road autonomous driving. In Proceedings of the 2014 IEEE International Conference on Robotics and Automation (ICRA), Hong Kong, China, 31 May–7 June 2014; pp. 2507–2512. [Google Scholar] [CrossRef] [Green Version]
- Mouhagir, H.; Cherfaoui, V.; Talj, R.; Aioun, F.; Guillemard, F. Using evidential occupancy grid for vehicle trajectory planning under uncertainty with tentacles. In Proceedings of the 2017 IEEE 20th International Conference on Intelligent Transportation Systems (ITSC), Yokohama, Japan, 16–19 October 2017; pp. 1–7. [Google Scholar] [CrossRef] [Green Version]
- Mouhagir, H.; Cherfaoui, V.; Talj, R.; Aioun, F.; Guillemard, F. Trajectory Planning for Autonomous Vehicle in Uncertain Environment Using Evidential Grid. IFAC-PapersOnLine 2017, 50, 12545–12550. [Google Scholar] [CrossRef]
- Alia, C.; Tagne, G.; Talj, R.; Charara, A. Local Trajectory Planning and Tracking of Autonomous Vehicles, Using Clothoid Tentacles Method. In Proceedings of the 2015 IEEE Intelligent Vehicles Symposium (IV), Seoul, Korea, 28 June–1 July 2015; pp. 674–679. [Google Scholar] [CrossRef]
- Mouhagir, H.; Talj, R.; Cherfaoui, V.; Guillemard, F.; Aioun, F. A Markov Decision Process-Based Approach for Trajectory Planning with Clothoid Tentacles. In Proceedings of the IEEE Intelligent Vehicles Symposium (IV), Gotenburg, Sweden, 19–22 June 2016; pp. 1254–1259. [Google Scholar] [CrossRef] [Green Version]
- Kostavelis, I.; Gasteratos, A. Semantic Mapping for Mobile Robotics Tasks: A Survey. Robot. Auton. Syst. 2015, 66, 86–103. [Google Scholar] [CrossRef]
- Ravankar, A.A.; Abhijeet, R.; Takanori, E.; Yukinori, K. Path Planning for Mobile Robots based on Semantic Mapping. Proc. JSME Annu. Conf. Robot. Mechatron. 2020, 2020, 1P1–D16. [Google Scholar] [CrossRef]
- Liu, L.; Lin, J.; Yao, J.; He, D.; Zheng, J.; Huang, J.; Shi, P. Path Planning for Smart Car Based on Dijkstra Algorithm and Dynamic Window Approach. Wirel. Commun. Mob. Comput. 2021, 2021, 8881684. [Google Scholar] [CrossRef]
- Cui, Z. Research on Path Planning of Mobile Robot Based on A* Algorithm. Int. J. Eng. Res. 2019, 8, IJERTV8IS110186. [Google Scholar] [CrossRef]
- Zhang, H.-M.; Li, M.-L.; Le, Y. Safe Path Planning of Mobile Robot Based on Improved A* Algorithm in Complex Terrains. Algorithms 2018, 11, 44. [Google Scholar] [CrossRef] [Green Version]
- Das, P.K.; Romesh, L.; Amit, K. Path Planning of Mobile Robot in Unknown Environment. Int. J. Comput. Commun. Technol. 2010, 1, 122–127. [Google Scholar] [CrossRef]
- Koenig, S.; Likhachev, M. Improved Fast Replanning for Robot Navigation in Unknown Terrain. In Proceedings of the IEEE International Conference on Robotics and Automation, Washington, DC, USA, 11–15 May 2002. [Google Scholar] [CrossRef] [Green Version]
- Ioan, D.; Ionela, P.; Sorin, O.; Florin, S.; Silviu-Iulian, N. Mixed-integer programming in motion planning. Annu. Rev. Control. 2021, 51, 65–87. [Google Scholar] [CrossRef]
- Hu, X.; Chen, L.; Tang, B.; Cao, D.; He, H. Dynamic Path Planning for Autonomous Driving on Various Roads with Avoidance of Static and Moving Obstacles. Mech. Syst. Signal Processing 2018, 100, 482–500. [Google Scholar] [CrossRef]
- Adouane, L. Orbital Obstacle Avoidance Algorithm for Reliable and On-Line Mobile Robot Navigation. In Proceedings of the 9th Conference on Autonomous Robot Systems and Competitions, Castelo Branco, Portugal, 7 May 2009. [Google Scholar]
- Wang, C.; Xia, W.; Xie, G. Limit-Cycle-Based Design of Formation Control for Mobile Agents. IEEE Trans. Autom. Control. 2019, 65, 3530–3543. [Google Scholar] [CrossRef]
- Adouane, L. Reactive versus Cognitive Vehicle Navigation Based on Optimal Local and Global PELC∗. Robot. Auton. Syst. 2017, 88, 51–70. [Google Scholar] [CrossRef]
- Lounis, A. Toward Fully Autonomous Vehicle Navigation: From Behavioral to Hybrid Multi-Controller Architectures. In Proceedings of the 11th International Workshop on Robot Motion and Control (RoMoCo), Wasowo Palace, Poland, 3–5 July 2017; pp. 85–98. [Google Scholar] [CrossRef] [Green Version]
- Iberraken, D.; Lounis, A.; Dieumet, D. Multi-Controller Architecture for Reliable Autonomous Vehicle Navigation: Combination of Model-Driven and Data-Driven Formalization. In Proceedings of the IEEE Intelligent Vehicles Symposium (IV), Paris, France, 9–12 June 2019; pp. 245–251. [Google Scholar] [CrossRef]
- Li, Y.; Huang, Z.; Xie, Y. Path planning of mobile robot based on improved genetic algorithm. In Proceedings of the 3rd International Conference on Electron Device and Mechanical Engineering (ICEDME), Suzhou, China, 1–3 May 2020; pp. 691–695. [Google Scholar] [CrossRef]
- Mac, T.-T.; Cosmin, C.; Duc, T.-T.; Robin, D.-K. A Hierarchical Global Path Planning Approach for Mobile Robots Based on Multi-Objective Particle Swarm Optimization. Appl. Soft Comput. 2017, 59, 68–76. [Google Scholar] [CrossRef]
- Li, X.; Wu, D.; He, J.; Bashir, M.; Ma, L. An Improved Method of Particle Swarm Optimization for Path Planning of Mobile Robot. J. Control. Sci. Eng. 2020, 2020, 3857894. [Google Scholar] [CrossRef]
- Patle, B.K.; Ganesh, B.-L.; Anish, P.; Parhi, D.R.K.; Jagadeesh, A. A Review: On Path Planning Strategies for Navigation of Mobile Robot. Def. Technol. 2019, 15, 582–606. [Google Scholar] [CrossRef]
- Xiong, C.; Chen, D.; Lu, D.; Zeng, Z.; Lian, L. Path planning of multiple autonomous marine vehicles for adaptive sampling using Voronoi-based ant colony optimization. Robot. Auton. Syst. 2019, 115, 90–103. [Google Scholar] [CrossRef]
- Akka, K.; Farid, K. Mobile Robot Path Planning Using an Improved Ant Colony Optimization. Int. J. Adv. Robot. Syst. 2018, 15, 172988141877467. [Google Scholar] [CrossRef] [Green Version]
- Hidalgo-Paniagua, A.; Miguel, A.; Vega-Rodríguez, J.-F.; et Nieves, P. MOSFLA-MRPP: Multi-Objective Shuffled Frog-Leaping Algorithm applied to Mobile Robot Path Planning. Eng. Appl. Artif. Intell. 2015, 44, 123–136. [Google Scholar] [CrossRef]
- Zhu, Z.; Wang, F.; He, S.; Sun, Y. Global path planning of mobile robots using a memetic algorithm. Int. J. Syst. Sci. 2015, 46, 1982–1993. [Google Scholar] [CrossRef]
- Iberraken, D.; Adouane, L.; Dieumet, D. Reliable Risk Management for Autonomous Vehicles Based on Sequential Bayesian Decision Networks and Dynamic Inter-Vehicular Assessment. In Proceedings of the 2019 IEEE Intelligent Vehicles Symposium (IV), Paris, France, 9–12 June 2019; pp. 2344–2351. [Google Scholar] [CrossRef]
- Patle, B.-K.; Alok Jha, A.-P.; Gudadhe, N.; Kashyap, S.K. The Optimized Path for A Mobile Robot Using Fuzzy Decision Function. Mater. Today Proc. 2019, 18, 3575–3581. [Google Scholar] [CrossRef]
- Masoud, I.; Mansouri, M.; Shoorehdeli, M.A. Tracking Control of Mobile Robot Using ANFIS. In Proceedings of the IEEE International Conference on Mechatronics and Automation, Beijing, China, 7–10 August 2011; pp. 422–427. [Google Scholar] [CrossRef]
- Xin, J.; Zhao, H.; Liu, D.; Li, M. Application of Deep Reinforcement Learning in Mobile Robot Path Planning. In Proceedings of the Chinese Automation Congress (CAC), Jinan, China, 20–22 October 2017; pp. 7112–7116. [Google Scholar] [CrossRef]
- Khan, M.-U. Mobile Robot Navigation Using Reinforcement Learning in Unknown Environments. Balk. J. Electr. Comput. Eng. 2019, 7, 235–244. [Google Scholar] [CrossRef]
- Zhang, F.; Wang, C.; Cheng, C.; Yang, D.; Pan, G. Reinforcement Learning Path Planning Method with Error Estimation. Energies 2022, 15, 247. [Google Scholar] [CrossRef]
- Surmann, H.; Jestel, C.; Marchel, R.; Musberg, F.; Elhadj, H.; Ardani, M. Deep Reinforcement Learning for Real Autonomous Mobile Robot Navigation in Indoor Environments. arXiv 2020, arXiv:2005.13857. [Google Scholar]
- Kiran, B.; Sobh, I.; Talpaert, V.; Mannion, P.; Sallab, A.; Yogamani, S.; Perez, P. Deep Reinforcement Learning for Autonomous Driving: A Survey. IEEE Trans. Intell. Transp. Syst. 2021, 1–18. [Google Scholar] [CrossRef]
- Chen, G.; Jie, L. Mobile Robot Path Planning Using Ant Colony Algorithm and Improved Potential Field Method. Comput. Intell. Neurosci. 2019, 2019, 1932812. [Google Scholar] [CrossRef] [Green Version]
- Yen, C.-T.; Cheng, M.-F. A Study of Fuzzy Control with Ant Colony Algorithm Used in Mobile Robot for Shortest Path Planning and Obstacle Avoidance. Microsyst. Technol. 2018, 24, 125–135. [Google Scholar] [CrossRef]
- Iberraken, D. Safe Trajectories and Sequential Bayesian Decision-Making Architecture for Reliable Autonomous Vehicle Navigation. Ph.D. Thesis, Clermont Auvergne University, Clermont-Ferrand, France, 2020. [Google Scholar]
- Yuan, C.; Wei, Y.; Shen, J.; Chen, L.; He, Y.; Weng, S.; Wang, T. Research on Path Planning Based on New Fusion Algorithm for Autonomous Vehicle. Int. J. Adv. Robot. Syst. 2020, 17, 172988142091123. [Google Scholar] [CrossRef]
- Mnih, V.; Badia, A.P.; Mirza, M.; Graves, A.; Lillicrap, T.; Harley, T.; Kavukcuoglu, K. Asynchronous methods for deep reinforcement learning. In Proceedings of the 33rd International Conference on Machine Learning, New York, NY, USA, 19 June–24 June 2016; pp. 1928–1937. [Google Scholar]
Publisher’s Note: MDPI stays neutral with regard to jurisdictional claims in published maps and institutional affiliations. |
© 2022 by the authors. Licensee MDPI, Basel, Switzerland. This article is an open access article distributed under the terms and conditions of the Creative Commons Attribution (CC BY) license (https://creativecommons.org/licenses/by/4.0/).







