Abstract
Short-circuit current is a key characteristic value for synchronous generator-based power systems. It is employed for different applications during the planning and operation phases. The proportion of converter-interfaced units is increasing in order to integrate more renewable energy sources into the system. These units have different fault current characteristics due to their physical properties and operation strategies. Consequently, the network’s short-circuit current profile is changing, both in terms of magnitude and injection time. Therefore, accurately estimating fault currents is crucial for reliable power system planning and operation. Traditionally, two calculation methods are employed: the equivalent voltage source (IEC 60909/VDE 0102) and the superimposition (complete) method. In this work, the assumptions, simplifications, and limitations from both types of methods are addressed. As a result, a new load-flow-based method is presented, improving the static modeling of generating units and the accuracy in the estimation of short-circuit currents. The method is tested for mixed generation types comprising of synchronous generators, and grid-following (current source) and grid-forming (voltage source before and current source after the current limit) converters. All methods are compared against detailed time-domain RMS simulations using a modified IEEE-39 bus system and a real network from ENTSO-E. It is shown that the proposed method provides the best accuracy in the calculation of initial short-circuit currents for converter-based power systems.
1. Introduction
Short-circuit current (SCC) is an important characteristic parameter in synchronous generator (SG)-based power systems, used during the planning and operation of networks. From the initial fault current, a mathematical quantity is derived, called short-circuit power [1]. One key application is the representation of the equivalent power system at the point of common coupling to perform static and dynamic studies [1,2]. This helps in conveying characteristic information about the network without the need to provide a full grid model. Using the short-circuit power and the nominal power of the connected equipment, the short-circuit ratio (SCR) is calculated. Then, it defines the local (at a node) strength of the network: strong, weak, and very weak [3]. Consequently, it is also used in the equipment connection guidelines [4] and in dynamic response analysis of the network.
The initial SCC also has applications in equipment rating and protection system design. The peak current, derived using the factor , defines the maximum current due to the fault. In addition, the minimum fault current is used to define the protection relay settings. Breaking currents, derived from the characteristics of SGs, are used for a circuit breaker interrupting capability [5]. Classically, these applications are based on the short-circuit response of SGs: maximum current injection at the inception of the fault, followed by decaying currents as the internal impedance of the generators increases [6]. The power system has been operated with SCCs from SGs.
Renewable sources of energy are connected via power–electronics interfaces and are called converter-interfaced generators (CIGs). These units have different physical and operational characteristics compared to SGs [7]. These units are classified as grid-following (GFL) and grid-forming (GFM) converters [8,9]. A GFL converter behaves as the current source and a GFM converter as voltage source until the current limit, then as current source once the current limit is reached [10]. Both the fault-ride-through logic and current-limiting algorithms are implemented in the controller logic of the GFL and GFM converters. These responses are different from SGs, resulting in significantly different SCCs [11]. As the penetration of CIGs increases, the system dynamics becomes dominated by CIGs. The question arises: How do the fault currents differ and how accurate are the existing static calculation methods? What meaning can be derived from these calculations for planning and operating the power system? Classically, the three important currents are the following: Initial SCC, peak SCC, and breaking current. This paper focuses on an accurate calculation of the initial SCCs for converter-based (and dominated) power systems.
The initial SCC is traditionally calculated using two different fundamental approaches [12]: (1) equivalent voltage source (EVS) and (2) the superimposition method (complete). The different standards used around the world are based on either of the two fundamental approaches. IEC 60909/VDE 0102 uses the equivalent voltage source method [13,14], whereas the complete method (as per G74 [15]) uses the superimposition method. The fundamental difference between the two approaches is that the complete method considers the actual operating parameters, like load-flow, tap-changers, etc., and is therefore a more accurate (less conservative) method. On the other hand, an EVS method does not consider the actual state of the system, instead models maximum voltage and minimum impedance of the series elements, and does not consider loads, resulting in more conservative (“worst-case”) results. Consequently, each of these methods offers different applications with respect to functionality and time horizon. The IEC method is suitable for early-stage analysis; on the other hand, the superimposition method is applied when the actual operating points are known. The fundamental philosophies of these two methods are further discussed in Section 2. As CIG penetration increases, the IEC 2016 revision included the contribution of CIGs, modeling them as constant current sources with maximum fault current contribution (1.1 p.u.). The complete method considers the voltage-dependent fault current contribution of the CIGs and superimposes the load-flow state of the system. This method provides the maximum fault current and not the initial SCC. The limitations in calculating the initial SCC are presented in [16]. The overestimation of fault currents poses many challenges for their practical use. It leads to uneconomical equipment over-sizing. Higher value leads to higher SCR, suggesting that a stronger grid exists than it actually exists, resulting in an inaccurate representation of the system for network studies. Similarly, the use of the minimum current used for protection system design can be less reliable, especially when the difference between the load current and the fault current reduces due to the limited current injection capabilities of CIGs. Therefore, calculated fault currents must be carefully utilized for system design and applications.
Numerous contributions are available in the literature regarding the calculation of fault currents. The authors in investigate the individual short-circuit response of the GFL [17] and GFM converters [18]. However, the calculation of system-level fault current for the power system that includes the interaction of these different units has not been addressed. The system level calculation, based on IEC 60909, is proposed in [19,20,21]. It is proposed to consider the complex contribution from the SGs and the GFL converter, but does not include the GFM converter behavior. The fault current is voltage-dependent, which is not accurate in comparison to the time-domain simulation. This is so because CIGs cannot update injection of fault currents instantly due to lack of inertial response. The delayed current injection is due to measurement, fault detection, controller set-point updating, and controller time-constant. Consequently, combining the initial response of the SGs and the transient response (time taken to inject the voltage-dependent fault current) of the CIGs is not accurate. By assuming peak contributions from all units, these methods yield conservative fault current estimates. Furthermore, ignoring the load currents further overestimates the value. For a real large system, particularly under remote fault conditions (higher fault impedance and higher residual voltages), these assumptions can lead to gross overestimation compared to the time-domain simulations. It is shown in [16] using the IEEE-39 bus system that with increasing current sources in the system, the overestimation increases. The authors in [22,23] propose considering the complete state information of the system. The proposed method is for steady-state fault current, but does not address initial, maximum, or breaking current.
No prior contribution could be found that calculates the initial SCCs for a converter-based system considering GFM and GFL converters on a system-scale study. Addressing these gaps, the contributions of this paper are as follows.
- Investigation of fundamental philosophies of existing fault-calculation methods: equivalent voltage-source and superimposition method.
- A load-flow-based method for initial fault current calculation.
- Fault current response to generation mix of the GFL, GFM converters, and SGs.
- A system-scale case study on the modified IEEE-39 bus system and real network from ENTSO-E, validated against time-domain RMS simulations.
The remainder of this paper is organized as follows. Section 2 reviews static fault-calculation methods, highlights their assumptions and simplifications, and discusses limitations under increasing CIG penetration. Section 3 presents the proposed method for the calculation of the initial SCC. Section 4 presents the results of the case study on the IEEE-39 bus and ENTSO-E network, validated by time-domain RMS simulations. Finally, Section 5 discusses the proposed method and presents key learning. The last section presents the conclusions of this contribution.
2. Short-Circuit Current Calculation Methods
2.1. Equivalent Voltage Source (EVS) Method
The EVS method reduces the entire network with one voltage source and equivalent impedance for the calculation of the initial SCC. In Germany, this approach is given in VDE 0102. In this section, VDE 0102 is explored, outlining its assumptions for the classical power system and extension to CIGs; then, advantages and disadvantages are discussed. According to the VDE, the maximum initial SCC, is calculated using (1):
where is voltage factor (=1.1), is the i-th diagonal element of the system fault impedance matrix, is calculated as per VDE 0102 [13], is the -th element of , with i being the fault bus and j being the node to which a CIG is connected, is the fault current contribution from a CIG connected at node j, and n is the number of fault-contributing CIGs in the system. is the contribution only from SGs and is only from CIGs.
With only SGs present in the system or when the penetration of CIG is less than , is calculated as (3):
2.1.1. Fault Current Driving Sources
According to VDE 0102, all SGs are modeled as equivalent voltage sources that drive the fault currents as ; that is, all internal voltages are in phase and equal in magnitude. This results in the highest possible fault current. On the other hand, CIGs are modeled as constant current injection of magnitude , regardless of fault location, number or type of units, min or max fault currents. However, the proportion of current injection from the CIGs to the fault location depends on . Mathematically, the driving voltage of the CIG is . For the minimum fault current, is used for the SGs but there is no change in the contribution of the CIGs. Please note that both GFL and GFM converters are treated identically, with their maximum current injection assumed in all cases.
2.1.2. System Impedance Matrix, Z
The system impedance matrix, , is calculated from the nodal admittance matrix, . Unlike for load-flow calculations, it considers the impedance of series elements with correction factors and sub-transient impedance of the SGs as shunt elements. This is in order to model minimum impedance for “worst-case” or maximum possible fault currents. Moreover, neglects the loads, i.e., the load currents are not considered. This simplification comes from the SG-based system, where the fault currents significantly exceed the normal operating currents. This results in inherently conservative calculations. Information about fault location (far and near) is included in . The higher the value of , the farther the fault is and, therefore, the lower the fault current and vice versa. Since all SGs are modeled as voltage sources, the current contribution depends on the value of . For CIGs modeled as current sources, the parallel admittance is taken as zero. In addition, there is no dependency on their injection, but it is attributed to the fault current using the factor .
2.1.3. Classical SG-Dominated VDE 0102 Behavior
The response of VDE 0102 for the SG-based and dominated system is summarized below:
- can be calculated for all nodes at once. It is simple and computationally fast.
- Provides maximum possible fault currents independent of operating state of the grid.
- An identical driving voltage is applied in-phase to all SGs, which produces the maximum possible SG contribution.
- It does not consider loads or shunt paths, so that all fault current is seen at the fault location providing maximum currents at the fault location.
- Information about fault location (near and remote) is embedded in : a larger implies a more remote fault and lower fault current.
- An inherently conservative result, often termed the “worst case”, since minimum impedance and maximum voltages are assumed.
2.1.4. Influence of CIG Penetration on VDE 0102 Calculations
VDE 0102 treats both the GFL and the GFM converters as constant current injectors of magnitude (typically ) to consider the maximum possible current injection. As CIGs replace SGs, the overall grid impedance increases as sub-transient impedance is replaced with infinite impedance of current sources. This results in a reduction in the contribution of SG currents. At the same time, the injection of CIGs is fixed. According to the time-domain simulations, due to the higher impedance, the fault current in loads (or shunt paths other than the fault location) increases, which is not modeled using VDE. This means that, with higher impedance or remote faults with a higher proportion of CIGs, the overestimation increases compared to time-domain simulations. There is a proportional relationship between the value of the fault impedance and the overestimation by the VDE [16].
The assumed fixed contribution () is independent of any parameters or operating state, making it simple. However, CIGs do not always inject the maximum current () and depend on the system’s operating state. In addition, there is a phase angle difference in the contribution of the fault current of SGs and CIGs, which is not considered to keep the method simple. This leads to overestimation and needs to be evaluated, especially for real big networks.
2.1.5. Advantages and Disadvantages Under High CIG Penetration
- Advantages:
- Retains all the simplicity and computational speed of the SG-only case.
- From CIGs, it requires only fault current contributions for CIGs, without the need of any other controller information.
- Always provides the maximum fault currents possible.
- Disadvantages:
- Unable to model the non-linear characteristics of CIGs for fault current injection. The contribution of CIGs greatly depends on the operating point.
- No direct influence of location on the CIG injection.
- Provides overly conservative results and might not be suitable for all applications as in the case of SG-dominated network.
There are other possible solutions given based on the VDE or IEC method. The authors in [16,19,20,21] use the complex contribution of the injection of fault current from the CIGs and SG. The previous work of the authors in [16] compared the static calculation with time-domain simulations for the IEEE-39 bus system with higher penetration of the CIGs. The contribution of CIGs is taken from time-domain simulations. It is shown that as SGs are replaced with CIGs, the impedance of the system increases as well as the overestimation. In summary, there is a trade-off with VDE with overestimation and simplicity, as the proportion of CIGs increases.
2.2. Superimposition Method
In the literature, the complete method is based on the principle of superimposition. The calculation method is based on the superposition of the load-flow state and the stated fault. The assumption is that both systems are linear and therefore can be superimposed. The faulted state is called the -state. The loads are also considered and are modeled as either a constant impedance or a constant current source. In the case of SGs, the sub-transient impedance is used with the driving voltage at the faulted node and is equal to the negative of pre-fault voltage (same as in the case of the equivalent voltage source method).
In the case of CIGs, there are different methods presented in the literature. As per the implementation in G74 guidelines [15], which is also implemented in commercial software PowerFactory (2023 SP5), the -state is defined by the difference in the terminal voltage with Additionally, it cannot be injected on the basis of the difference in the terminal voltage because of the inherent delay in short-circuit response time of the converter. Furthermore, the response of the GFM converter is not taken into account, either as a voltage source or as a current-controlled source.
The advantages of the complete method over the EVS method is that it is less conservative and more accurate. Unlike EVS, it models the loads, which is important in case of weak grids, meaning higher impedance, resulting in a higher proportion of load currents in comparison to fault current. This becomes the case when SGs are replaced with CIG, resulting in higher impedance and also lower fault currents. Compared to the implementation according to G74, the overestimation of the fault current contribution from the CIGs is higher.
The main limitations of the complete method are as follows: (1) The superimposition method assumes linear behavior of generating units during fault, which is not accurate in case of converters. (2) The contribution from the GFL converter is considered as maximum but not from the initial response as per G74 guidelines. (3) The calculation is overestimated for the initial SCC. (4) There is no consideration about the GFM converter. The current limiting behavior of these units is non-linear and, consequently, the superimposition principle cannot be applied; (5) It is not in any norm (implemented as per G74 guidelines in PowerFactory).
3. Proposed Load-Flow-Based Method
To accurately calculate the initial SCCs compared to existing static calculation methods, a load-flow-based calculation method for SCC calculation (LF-SCC) is proposed. The idea is to solve the network to estimate the fault currents as a special case of a load-flow problem. The initial fault current is treated as an equilibrium point for calculation. It is achieved by updating the load-flow problem formulation suitable for calculating the initial fault current.
3.1. Formulation
Classically, in the load-flow problem, the buses are defined as (1) Slack; (2) PV; (3) PQ-buses. The basis of classification is the known and fixed quantities (U, , P, Q) at each bus. Keeping the same philosophy for the proposed method, the buses are classified as follows:
- Slack buses: These are nodes where the voltage angle and magnitude are fixed. This includes buses where voltage sources are connected: SGs and GFM converters. These buses contain the driving voltages of the fault current.
- I- buses: These are nodes where the current magnitude and the current angle are fixed. These are where equivalent current sources are connected: GFL, GFM converter in the current limiting model, and constant current loads. These buses contain current injection units.
- PQ buses: These are the buses where real and active powers are fixed. These are buses where constant power units are connected. It is applicable for modeling loads.
The proposed method initializes the multiple-slack buses and I--buses for contributing to the fault. To present the formulation in a simple way, the loads are modeled as constant impedance inside the matrix. The loads can also be modeled as constant PQ loads or constant current loads. When modeled as constant PQ loads, the Gauss–Seidel method can be implemented, and when modeled as constant current source or impedance, the approach is to solve the linear system of equations using LU factorization for the solution.
The LF-SCC is formulated for the case when loads are modeled as constant impedance or constant current source:
where
The matrix is an admittance matrix, where n is the total number of nodes in the power system. Each element represents the admittance between nodes i and j. The vector is the complex voltage vector, with denoting the voltage at node i. The vector is the complex current injection vector, where is the injection of the nodal current from the generating units and loads at node i and represents the fault current at the short-circuit node k. The index k identifies the node where the short circuit occurs.
3.2. Calculation of
The solution of (5) is the vector of the complex voltage . Using this, is calculated for zero fault impedance and non-zero fault impedance as given below:
- Zero fault impedance (): Since the fault is at node k, ; therefore, the currents from the connected nodes are calculated and a complex addition is performed to calculate at this node according to (6).At node k, a short circuit happens; accounts for the contributions of all connected nodes, i to fault node k, with m- as the total number of connected nodes to node k.
- Fault impedance (): The fault impedance is added in the Y matrix at the diagonal element at in the system and the Z matrix is calculated. The solution is the residual voltage , and then is calculated for the fault impedance, , according to (7).
3.3. Modeling of Generating Units and Loads
A generator unit is characterized by the primary nature of the source [9], and the circuit theory defines a source as a current or voltage source (in addition to being a controlled or independent source) [24]. SG is classified as a voltage source. The CIGs are characterized as controlled current sources or as voltage sources. In order to model the components for static calculations, a time-domain simulation is taken as reference.
3.3.1. Synchronous Generators (SGs)
The initial short-circuit response of SGs is well discussed and documented. Here, only relevant points are presented. The initial fault current of an SG is driven by an internal sub-transient voltage, which depends on the pre-fault operating point and is calculated using (8).
where is the internal sub-transient voltage, is the pre-fault terminal voltage, denotes the sub-transient reactance, and is the pre-fault current of the generator.
It is modeled as a voltage source and is a slack bus for fault current calculation. Therefore, in the matrix, the sub-transient admittance of the SG is taken and in the vector , the current contribution from the SG, at the node i, is taken according to (9).
3.3.2. GFL Converter
The initial response of the GFL converter is modeled as the current source with infinite shunt impedance or zero shunt admittance. The characterization of the GFL converter using a small system is discussed in [16]. Therefore, the plots are not repeated here. As can be observed, the initial short-circuit response of GFL is approximated to the pre-fault currents as the controller controls the current to the pre-fault condition until the fault-ride-through (FRT) is activated inside the controller.
According to the proposed method, it is modeled as the I--bus. The initial fault current response is taken as pre-fault operating current and is added to the I vector of the formulation given in (10). There is no admittance included in the Y.
3.3.3. GFM Converter
GFM is modeled as a voltage source and a current source depending on whether the current limit is reached. The short-circuit response of various topologies of the GFM converter is presented in [18]. Looking at the initial response to the fault, a GFM converter controls the current when the current limit is reached. It can be achieved using various techniques, as discussed in [25].
In this paper, the time-domain response of the GFM converter (virtual synchronous machine) is performed using a small system shown in Figure 1. The current limit is achieved by controlling the amplitude of the output current. Depending on the location of the fault, it acts as a voltage source or a controlled current source. A three-phase short circuit occurs at s and the current response of the GFM converter and the current angle of the faults on different buses are plotted in Figure 2. It can inject a maximum of fault current.
Figure 1.
Two-machine model.
Figure 2.
GFM converter response to faults at different buses for a small system in Figure 1: (a) fault currents, (b) fault current angles.
As can be seen in Figure 2a, GFM is the current-controlled mode for near faults, bus-2, 4, and 5. It is a voltage source for remote faults for bus-1 and 3 due to not reaching the current limit due to the higher impedance. However, as shown in Figure 2b, the current angle is almost the same for all cases since the GFM converter controls the magnitude of the fault current and not the angle. The angle of the currents is determined by the impedance it sees from its terminal.
In order to model this non-linear behavior for the fault current calculations, the steps are given below:
- The first step consists in modeling the GFM converter as a voltage source similar to an SG with internal voltage calculated according to (11) and internal impedance, which is the filter impedance of the converter.where represents the equivalent internal sub-transient voltage for the GFM converter, is the pre-fault terminal voltage, is the equivalent sub-transient reactance for the GFM converter, while is the pre-fault current of the GFM converter. The imaginary unit j introduces a phase shift in the complex plane, accounting for the inductive nature of the filter reactance. The filter impedance, like sub-transient impedance, is included in the Y matrix.
- The contribution in the I vector is given as per (12). This is the initialization as indicated by the iteration number , i being the node at which the converter is connected. For iterations, it can be generalized as follows: is and is , with n being the number of the iteration. The formulation is similar to that of an SG in (9).
- The terminal voltage, is calculated from (5) and the current contribution from the GFM converter is calculated as per (13). If it is greater than the maximum allowed current, , then it is limited to and is in current-controlled mode and, therefore, it is no longer a slack bus but an I--bus. The contribution is updated according to (14).
- As an I--bus, is updated with zero admittance and I is updated with , and the angle is calculated as per (13), the reason being that it only limits the magnitude of the current and not the angle associated with it in the first instant after the fault.
- The system equation in (5) is updated and iterated until there is no change in the contributions of all the GFM converters. At this stage, is calculated.
3.3.4. Modeling of Loads
The loads can be modeled as (1) constant impedance; (2) constant current; (3) constant power. If modeled as constant impedance, then the impedance is included in the Y matrix. If modeled as a constant current source, then it is included in the I vector. Moreover, if modeled as constant power, then it is modeled in the same way for load-flow calculations using the Gauss–Seidel method. In this paper, it is modeled as a constant impedance and is included in Y matrix.
3.3.5. Other Passive Elements
The passive elements, transformers, and transmission lines of the network are modeled with impedance. This means that the impedance for passive elements is included in the Y matrix as for classical load-flow calculations.
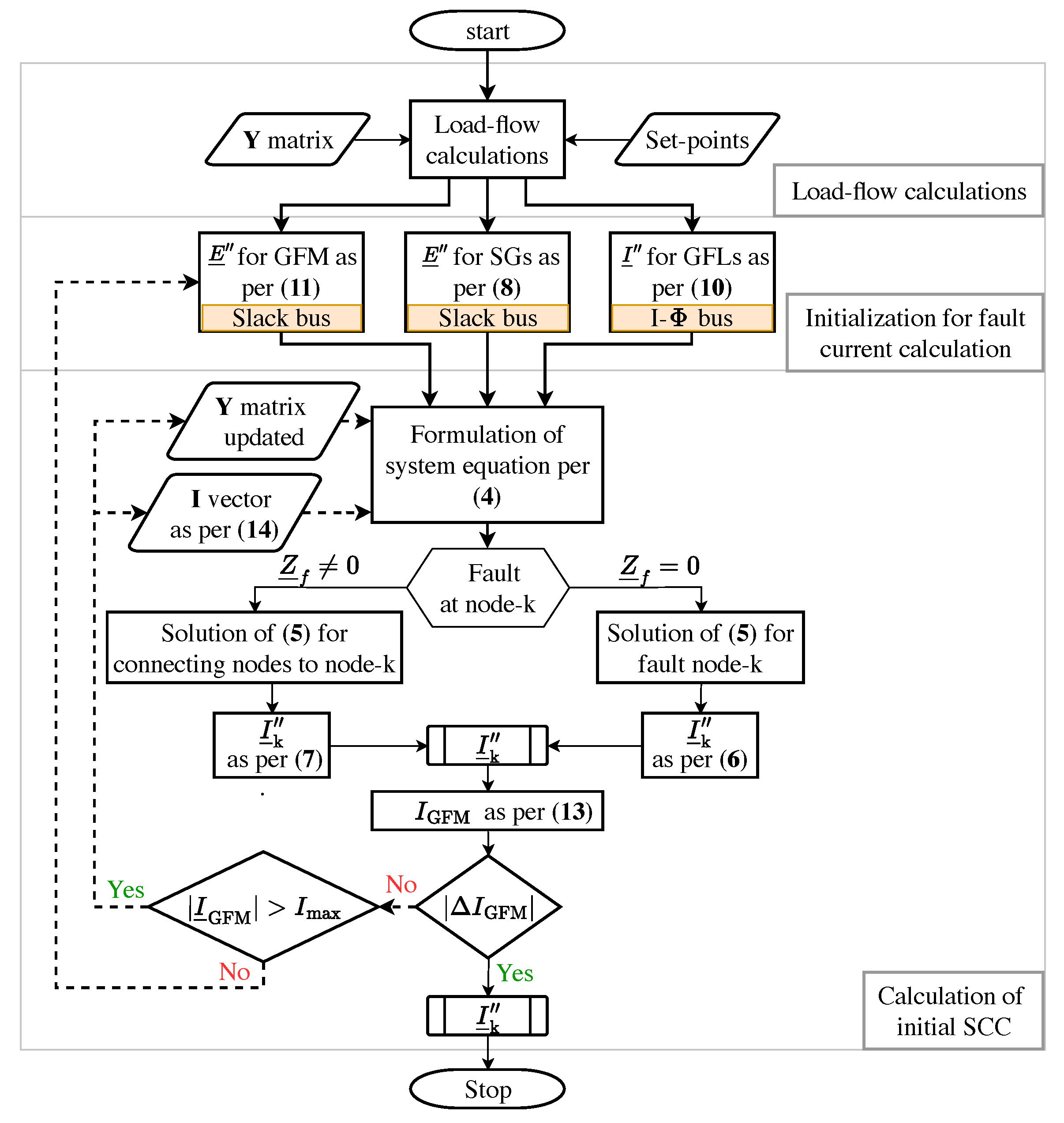
The complete workflow for the proposed method is shown in Figure 3.
Figure 3.
Proposed LF-SCC method for calculation of initial SCC. Dotted line represents the conditional iteration loop and solid lines represent main calculation flow.
4. Results
The proposed method is validated against the time-domain simulations. The method is compared for only the SG-based system, and then SGs are in steps replaced with CIGs. It has been validated using the modified IEEE-39 bus system. Then, validation is presented using the real ENTSO-E network from TransnetBW.
4.1. IEEE-39 Bus System
The IEEE-39 bus system is selected as the test system and is available in PowerFactory. The parameters for the test system are based on [26]. In this work, all the parameters for the test system are kept the same except the line lengths, which are reduced by a factor of 10 to ensure the dynamic stability of the network with lower percentage of SGs. The modified IEEE-39 bus test system is shown in Figure 4. It shows the replaced SGs by CIGs. From an all–SG base configuration in the test system, SG10 through SG03 were sequentially replaced with WT Type-4B as GFL converters (marked green). During each replacement, the nominal capacity and pre-fault injection (P and Q) of the converter were set equal to those of the replaced SG, ensuring identical pre-fault load-flow. Replacement levels were expressed as % SG, defined as the ratio of total SG capacity to the combined SG and GFL converter capacity. For each % SG scenario, a three-phase fault was applied in turn at every bus. The initial fault currents are taken from RMS time-domain simulations at ms (one time step) after fault inception and compared with static estimates of the proposed LF-SCC. The result is presented using the heatmap shown in Figure 5. In the heatmap, the vertical axis indicates % SG and the horizontal axis denotes the fault bus number. Each cell shows the ratio of the initial SCC calculated from the LF-SCC method to the RMS simulation for each bus.
Figure 4.
IEEE-39 bus system: SGs replaced with WTs (GFL converters).
Figure 5.
Heatmap showing the comparison of the initial SCC calculated from LF-SCC to RMS simulation for all the buses in the IEEE-39 bus system.
Additionally, after 23% SG case, (two SGs, eight GFL converters), the GFM converters are connected to the system, making the following generation mixes:
- 10% GFM—2 SGs, 7 WTs (GFL), 1 GFM (replacing WT10);
- 25% GFM—2 SGs, 6 WTs (GFL), 2 GFMs (replacing WT10, WT09);
- 35% GFM—2 SGs, 5 WTs (GFL), 3 GFMs (replacing WT10, WT09, WT05).
It can be seen in the heatmap that the proposed method has estimated initial fault currents with good accuracy (max deviation is ). The method is validated for different mixes of generation, buses with different voltage levels, and with varying proximity to different types of generating units and to the fault location. In contrast, VDE 0102 and the complete method (G74) have overestimated fault currents as the proportion of GFL converter increases in the system. The simplifications and assumptions of these static methods lead to an increased overestimation of fault currents in the range of 50–75% higher compared to the RMS simulations. VDE overestimates due to the simplifications mentioned above, whereas the complete method overestimates due to the addition of a pre-fault state to the fault contribution (), giving higher contributions compared to the RMS simulations. In addition, the response of the GFM converter is not modeled in the G74 implementation. The analysis of these static methods is already published in the previous contributions by the authors in [16].
4.2. Case Study of Real Network of ENTSO-E
For the validation of the proposed methodology with a real network, short-circuit currents are calculated in cooperation with TransnetBW with a grid based on the dynamic model of continental Europe V2 [27] from ENTSO-E. It represents the real European power system and models the corresponding electrical characteristics. In addition, the system and the model used are much larger compared to the IEEE-39 bus test system. The complete model has approximately 20,000 nodes. Consequently, due to performance requirements, the model of complete Central Europe is reduced. The remaining grid consists of the area of interest (area of TransnetBW), where SCCs are calculated and a buffer zone around it is wide enough so that the results of calculation within the area of interest are not affected. The investigated part of the ENTSO-E model is shown in Figure 6. Please note that the markings on the map are approximate and should only be used for representative purposes.
Figure 6.
Map of ENTSO-E grid model from [28]. The marked area in blue is the operational zone of TransnetBW and marked in dark green is the area investigated for short-circuit studies.
The focus area is Baden-Württemberg, which is marked with a blue boundary on the map. Additionally, the model covers the following (marked with dark green color):
- Towards the north: approximately until the northern border of the federal state of Hesse in Germany.
- To the west, approximately until Paris in France.
- Completely encompassing Switzerland.
- North Italy.
- Towards the east, two nodes behind the German–Austrian border
The rest of the ENTSO-E grid model is reduced at the marked boundary (green) in the presented map from [28]. The basic data are given in Table 1. The study is conducted for the 72 nodes in the TransnetBW zone. To do so, 18 SGs in Baden-Württemberg are marked for replacement. The base case is with 18 SGs. Thereafter, these SGs are replaced in steps of six with WT Type 4B (GFL converter), making four scenarios. This means that in the case of all CIGs, all 18 SGs in Baden-Württemberg are replaced with GFL converters.
Table 1.
ENTSO-E model data for investigated part.
During each of the replacement, the pre-fault conditions are kept the same. The replaced GFL converter has the same MVA rating and injects the same power (P and Q) into the grid. The rest of the network remains unchanged. For each of these scenarios, the three-phase fault is created sequentially for 72 buses. Initial SCCs are computed using both the VDE 0102 and the LF-SCC method and compared against RMS time-domain simulations. The results are presented in Figure 7.
Figure 7.
Comparison of static method VDE (top) and LF-SCC (bottom) to RMS simulations for real ENTSO-E network: (a) Base case with all SGs. (b) Case with 6 SGs replaced with GFL converters. (c) Case with 12 SGs replaced with GFL converters. (d) Case with 18 SGs replaced with GFL converters.
4.2.1. VDE 0102 Method
To compare realistically, the initial fault current from GFL converters is taken as the magnitude of the pre-fault load-flow current when comparing with RMS simulations. Note that the calculation of VDE 0102 is based on scalar values and not complex values. The base case for all SGs is shown in Figure 7a. VDE 0102 overestimates the initial fault current compared to RMS simulations, which is expected due to the calculation philosophy of the method. The average value is approximately times the RMS values, which are acceptable conservative results. However, in Figure 7b, when six of the SGs are replaced with GFL converters, the overestimation increases approximately 1.35 times. Furthermore, in Figure 7c, with 12 SGs replaced, it increases approximately times. Moreover, with 18 SGs replaced, in Figure 7d, the overestimation is approx. times. It is also important to note that in this analysis, the value of the GFL converter is NOT . but pre-fault values, highlighting the significance of considering the phase difference between the currents from different types of units and loads. Looking at only results from VDE 0102, the initial fault current for all the buses increases as SGs are replaced, which is not accurate and the method’s limitations are observed. Variations in the estimation of fault currents in different buses are also observed, showing a strong influence on the location of the generating units (proximity), loads, and fault location. This suggests a rethinking of the assumptions of the method.
4.2.2. LF-SCC Method
The LF-SCC method is applied for the same cases as for VDE 0102 and is shown in Figure 7 (bottom). The method is implemented for 3408 buses. The precision is close to to for a real complex system. The method is validated for the base case with all SGs in the system (Figure 7a). With the replacement of SGs in Figure 7b–d, the accuracy of the method is quite close to RMS simulations. Although the 18 SGs in the German network are replaced with WTs, the method is still capable of estimating the initial SCC with an accuracy of to . Compared to VDE 0102, it is quite interesting to note that the estimate is well clustered, showing negligible sensitivity to the location of faults, types of generating units, and proximity of units and loads. The validation of the LF-SCC method has been shown for a real network of ENTSO-E.
The violin plot in Figure 8 summarizes the accuracy of the VDE and LF-SCC method. The boundary shows the variation, while the solid line shows the median of the values. Clearly, the VDE calculations are spread over the range of values, whereas the result from the LF-SCC method is quite dense and close to 1. This clearly shows the sensitivity of each of the methods with respect to the system topology and location of the fault.
Figure 8.
Violin plot showing accuracy of static methods to RMS simulations. C1 is 18 SGs, C2 is 12 SGs, C3 is 6 SGs, C4 is all CIGs.
5. Discussion
Static calculation methods for SCC calculation offer a fast and simplified approach. IEC 60909/VDE 0102 was developed when time-domain simulations were still time- and hardware-intensive. The idea was to provide simple calculations that choose the voltage and impedance factors to guarantee the maximum fault current possible in the network. Therefore, it is an inherently conservative method that provides overestimation. As more CIGs are added, modeled as current sources, VDE 0102 maintains this worst-case philosophy, leading to increasing overestimation. The reasons have been extensively discussed throughout this paper. This overestimation has been presented in the literature. Ref. [16] showed the difference between static calculation methods and presented the overestimation by IEC. However, no method was proposed.
Improvements have been proposed in [19,20,21] to improve the calculation by suggesting the use of complex values and not scalar. The focus was kept on the maximum current calculations; therefore, an idea was presented on the complex addition of maximum possible contribution of SGs and GFL converter, which, however, do not occur in the same time-frame as for SGs. This also leads to overestimation. Considering the initial fault current contribution in the same time-frame, the authors in [16] presented the complex contribution instead of the scalar contribution. It has shown that the overestimation of VDE 0102 and the complete method are proportional to the increase in current sources, highlighting the limitations of the method for the CIG-based system.
In order to close the gaps, while keeping the philosophy of simplicity but effective calculations, the LF-SCC method is proposed. It modifies the load-flow method to consider the contribution of generating units, taking reference from the time-domain simulations. The definition of the buses has been revised and presented, now suitable for the SCC calculations. The method has been validated against the time-domain simulations using the IEEE-39 bus system with generation mix of SGs, and GFL and GFM converters. Furthermore, validation is performed for a real system of ENTSO-E, proving the effectiveness of the proposed method.
With the power system changing from an SGs-based to CIG-based system, the classical functions that are derived from the initial SCC must be reevaluated. In the literature, the focus has been on calculating maximum currents, which leads to overestimation. This can be safe when it comes to equipment rating, but can lead to over-sizing. This could also lead to the requirement to upgrade the existing equipment as higher fault currents are being calculated for the system. In the worst case, this could be uneconomical. In addition, it may not be suitable for other applications in planning the operation of the power system. The initial SCC is also used for stability considerations, for example, to calculate short-circuit power, and further used to calculate ESCR as a requirement for GFM and GFL converters in the grid. Inaccuracy in the calculation of the initial SCC leads to inaccuracy in the calculation of stability indices and other applications of the system.
As existing methods, VDE and the implementation of the complete method according to G74 guidelines overestimates the initial SCC; consequently, the objective of this contribution is to present a static method that calculates the initial SCC as accurately as possible and to propose a reevaluation of the applicability of the initial SCC value for different applications. The accuracy of the proposed method is better ( to ) compared to the complete method and VDE. To use the values of the results presented, for example, a safety factor of can be chosen to calculate the initial SCC with a well-defined overestimation. Similarly, a factor of can be used to calculate the protection system settings. This flexibility depends on the responsible engineer to ensure well-designed equipment and systems.
The proposed method needs to be further developed to calculate other fault currents in the system required for various applications in the power system. Using the same philosophy, a method can be developed to calculate breaking currents, which is important for circuit breaker design. This is currently being investigated and will be part of future publications.
6. Conclusions
This work proposes a new load-flow-based method for calculating the initial SCC calculation in a converter-based power system containing SGs and GFL and GFM converters. The fundamentals of existing state-of-the-art methods, including assumptions and simplifications, are reviewed. The limitations of these methods, as the proportion of converters increases, are also discussed. The gaps in the modeling of components for the static method in comparison to the time-domain simulations are presented. To better estimate fault currents, a load-flow-based method is proposed, which classifies buses as multiple slack, I-, and PQ-buses. The workflow is presented considering the contribution from the GFL and GFM converters along with SG. The proposed method is validated against the RMS simulations for IEEE-39 buses with different generation mixes with a maximum deviation of . The method is shown to be accurate to any proportion of SGs and CIGs in the system, independent of fault location, and robust against higher values of grid impedance. Furthermore, the proposed method is implemented on a real network of ENTSO-E from TransnetBW. The method estimates with 98% to 99% accuracy for all SG cases, and as 18 SGs are replaced with a GFL converter, the method shows an accuracy of 96% to 98%. Different correction factors are proposed, suitable for different applications. The proposed method provides the best accuracy in the calculation of the initial SCC compared to the VDE and the complete method. In future work, the calculation of breaking currents will be investigated and presented in future contributions.
Author Contributions
Conceptualization, D.D. and K.R.; methodology, D.D.; software, D.D. and A.R.O.; validation, D.D. and A.R.O.; formal analysis, D.D.; investigation, D.D. and A.R.O.; resources, K.R., C.J. and H.A.; data curation, C.J. and H.A.; writing—original draft preparation, D.D.; writing—review and editing, D.D., K.R., C.J. and H.A.; supervision, K.R. and H.A.; project administration, C.J. and H.A.; funding acquisition, K.R. All authors have read and agreed to the published version of the manuscript.
Funding
This research was funded by TransnetBW, Germany.
Data Availability Statement
The ENTSO-E model is based on “Public Report: Dynamic Model of Continental Europe V2” [27] and the real model used cannot be shared for privacy reasons.
Conflicts of Interest
TransnetBW took part in the design of the study; in the collection, analyses and interpretation of data; in the writing of the manuscript; in the decision to publish the results.
Abbreviations
The following abbreviations are used in this manuscript:
| SCC | Short-circuit current |
| SCR | Short-circuit ratio |
| ESCR | Equivalent short-circuit ratio |
| GFL | Grid-following |
| GFM | Grid-forming |
| SG | Synchronous generator |
| CIGs | Converter-interfaced generators |
| LF-SCC | Load-flow-based calculation of short-circuit current |
| EVS | Equivalent voltage source |
References
- Machowski, J.; Robak, S.; Kacejko, P.; Miller, P.; Wancerz, M. Short-circuit power as important reliability factor for power system planning. In Proceedings of the 2014 Power Systems Computation Conference, PSCC 2014, Wroclaw, Poland, 18–22 August 2014. [Google Scholar]
- Dragon, J.A.M. Die Kenngröße Kurzschlussleistung in Hybriden AC/DC-Energieversorgungssystemen. Ph.D. Thesis, Technische Universität Darmstadt, Darmstadt, Germany, 2017. Available online: http://tuprints.ulb.tu-darmstadt.de/6751/ (accessed on 4 June 2025).
- Moore, P.; Alimi, O.A.; Abu-Siada, A. A Review of System Strength and Inertia in Renewable-Energy-Dominated Grids: Challenges, Sustainability, and Solutions. Challenges 2025, 16, 12. [Google Scholar] [CrossRef]
- VDE. VDE-AR-N 4120—Technical Requirements for the Connection and Operation of Customer Installations to the High Voltage Network (110 kV); VDE Application Rule: Frankfurt, Germany, 2015. [Google Scholar]
- Kasikci, I. Short Circuits in Power Systems: A Practical Guide to IEC 60909-0; Wiley: Hoboken, NJ, USA, 2018. [Google Scholar]
- Machowski, J.; Bialek, J.W.; Bumby, J.R. Power System Dynamics: Stability and Control, 3rd ed.; Wiley: Hoboken, NJ, USA, 2020. [Google Scholar]
- Paolone, M.; Gaunt, T.; Guillaud, X.; Liserre, M.; Meliopoulos, S.; Monti, A.; Van Cutsem, T.; Vittal, V.; Vournas, C. Fundamentals of power systems modelling in the presence of converter-interfaced generation. Electr. Power Syst. Res. 2020, 189, 106811. [Google Scholar] [CrossRef]
- Blaabjerg, F.; Teodorescu, R.; Liserre, M.; Timbus, A.V. Overview of control and grid synchronization for distributed power generation systems. IEEE Trans. Ind. Electron. 2006, 53, 1398–1409. [Google Scholar] [CrossRef]
- Qoria, T.; Prevost, T.; Denis, G.; Gruson, F.; Colas, F.; Guillaud, X. Power Converters Classification and Characterization in Power Transmission Systems. In Proceedings of the 21st European Conference on Power Electronics and Applications (EPE ’19 ECCE Europe), Genova, Italy, 2–6 September 2019. [Google Scholar]
- Deepak, D.; Buchner, M.; Rudion, K.; John, C.; Abele, H. Short-Circuit Currents Characterization for Future Converter-Based Power Systems. In Proceedings of the 27th International Conference on Electricity Distribution (CIRED 2023), Rome, Italy, 12–15 June 2023. [Google Scholar] [CrossRef]
- Deepak, D.; Rudion, K.; John, C.; Abele, H. Investigation of the Short-Circuit Power Significance in Converter-Based Power Systems. In Proceedings of the ETG Congress 2023, Kassel, Germany, 28–29 November 2023; pp. 1–8. [Google Scholar]
- Oeding, D.; Oswald, B.R. Elektrische Kraftwerke und Netze, 6th ed.; Springer: Berlin/Heidelberg, Germany, 2004. [Google Scholar]
- IEC Standard 60909-0; Short Circuit Currents in Three-Phase AC Systems—Part 0: Calculation of Currents. International Electrotechnical Commission: Geneva, Switzerland, 2016.
- VDE 0102:2002-08; Kurzschlussstrom-Berechnung in Drehstromnetzen. VDE Verlag: Berlin, Germany, 2002.
- EREC G74 Issue 2; Procedure to Meet the Requirements on IEC 60909 for the Calculation of Short-Circuit Currents in Three-Phase AC Power Systems. Energy Networks Association: London, UK, 2021.
- Deepak, D.; Rudion, K.; John, C.; Abele, H. Improved Accuracy in Calculation of Initial Fault Current in Converter-based Power Systems. In Proceedings of the 2024 IEEE PES Innovative Smart Grid Technologies Europe (ISGT EUROPE), Dubrovnik, Croatia, 14–17 October 2024; pp. 1–5. [Google Scholar] [CrossRef]
- Protsenko, K.; Abildgaard, H.; Silva, A.; Alvarez-Mendoza, F. Short-Circuit Currents from Wind Turbines with Full-Scale Inverters. In Proceedings of the 21st Wind & Solar Integration Workshop (WIW 2022), Delft, The Netherlands, 12–14 October 2022; pp. 612–616. [Google Scholar] [CrossRef]
- Habibullah, M.; Gonzalez-Longatt, F.; Montalvo, M.N.A.; Chamorro, H.R.; Rueda, J.L.; Palensky, P. On Short Circuit of Grid-Forming Converters Controllers: A glance of the Dynamic Behaviour. In Proceedings of the 2021 IEEE PES Innovative Smart Grid Technologies Conference—Latin America (ISGT Latin America), Lima, Peru, 15–17 September 2021; pp. 1–5. [Google Scholar] [CrossRef]
- Balzer, G. Short-circuit calculation with full-size converters according to IEC 60909. In Proceedings of the 21st Conference of Electric Power Supply Industry, Bangkok, Thailand, 23–27 October 2016. [Google Scholar]
- Niersbach, B.; Ghourabi, I.; Braun, B.; Hanson, J. Advanced Modelling of Inverter-Based Generators for Short-Circuit Current Calculations Based on IEC 60909-0:2016. In Proceedings of the 25th International Conference and Exhibition on Electricity Distribution (CIRED 2019), Madrid, Spain, 5–6 June 2019. [Google Scholar] [CrossRef]
- Schäkel, N.; Hofmann, L. Exakte und genäherte Kurzschlussstromberechnung in Netzen mit Vollumrichteranlagen. at-Automatisierungstechnik 2021, 69, 389–400. [Google Scholar] [CrossRef]
- Song, J.; Cheah-Mane, M.; Prieto-Araujo, E.; Gomis-Bellmunt, O. On the Solution of Equilibrium Points of Power Systems With Penetration of Power Electronics Considering Converter Limitation. IEEE Access 2021, 9, 67143–67153. [Google Scholar] [CrossRef]
- Song, J.; Cheah-Mane, M.; Prieto-Araujo, E.; Gomis-Bellmunt, O. Short-Circuit Analysis of AC Distribution Systems Dominated by Voltage Source Converters Considering Converter Limitations. IEEE Trans. Smart Grid 2022, 13, 3867–3878. [Google Scholar] [CrossRef]
- Parodi, M.; Storace, M. Linear and Nonlinear Circuits: Basic & Advanced Concepts; Springer International Publishing: Cham, Switzerland, 2018. [Google Scholar]
- Liu, C.; Xi, J.; Hao, Q.; Li, J.; Wang, J.; Dong, H.; Su, C. Grid-Forming Converter Overcurrent Limiting Strategy Based on Additional Current Loop. Electronics 2023, 12, 1112. [Google Scholar] [CrossRef]
- Pai, M.A. Energy Function Analysis for Power System Stability; Kluwer Academic Publishers: Boston, MA, USA; Dordrecht, The Netherlands; London, UK, 1989; ISBN 0-7923-9035-0. [Google Scholar]
- ENTSO-E System Protection and Dynamics Working Group. Public Report: Dynamic Model of Continental Europe V2; ENTSO-E AISBL: Brussels, Belgium, 2024; Available online: https://eepublicdownloads.blob.core.windows.net/public-cdn-container/clean-documents/SOC%20documents/CE_Dynamic_Model_v2_user_s_manual.pdf (accessed on 4 June 2025).
- ENTSO-E. ENTSO-E Map Downloads and Data Services. 2024. Available online: https://www.entsoe.eu/data/map/downloads/ (accessed on 5 June 2025).
Disclaimer/Publisher’s Note: The statements, opinions and data contained in all publications are solely those of the individual author(s) and contributor(s) and not of MDPI and/or the editor(s). MDPI and/or the editor(s) disclaim responsibility for any injury to people or property resulting from any ideas, methods, instructions or products referred to in the content. |
© 2025 by the authors. Licensee MDPI, Basel, Switzerland. This article is an open access article distributed under the terms and conditions of the Creative Commons Attribution (CC BY) license (https://creativecommons.org/licenses/by/4.0/).







