Research on Control Strategy of Stainless Steel Diamond Plate Pattern Height Rolling Based on Local Constraints
Abstract
1. Introduction
2. Research Problem Analysis
2.1. Research Object and Existing Technology
2.2. Control Difficulties and Constraints
- (1)
- Rolling Force Constraint: The rolling force P at each stand must comply with equipment specifications, maintaining 0 < P < Pmax, where Pmax is the maximum allowable rolling force of the stand, measured in kilonewtons (kN);
- (2)
- Rolling Moment Constraint: The rolling moment M at each stand should also satisfy equipment requirements, with 0 < M < Mmax, where Mmax represents the maximum allowable rolling moment of the stand, measured in kilonewton-meters (kN·m);
- (3)
- Power Constraint: Each stand’s motor power N must adhere to 0 < N < Nmax, with Nmax being the stand’s maximum allowable motor power, expressed in kilowatts (kW);
- (4)
- Motor Current Constraint: The motor current I should meet 0 < I < Imax, where Imax is the maximum allowable current for the stand, in amperes (A);
- (5)
- Exit Entry Thickness Constraint: The exit entry thickness h of each stand must fall within 0 < h < hmax, where hmax is the maximum allowable value of exit entry thickness, in millimeters (mm).
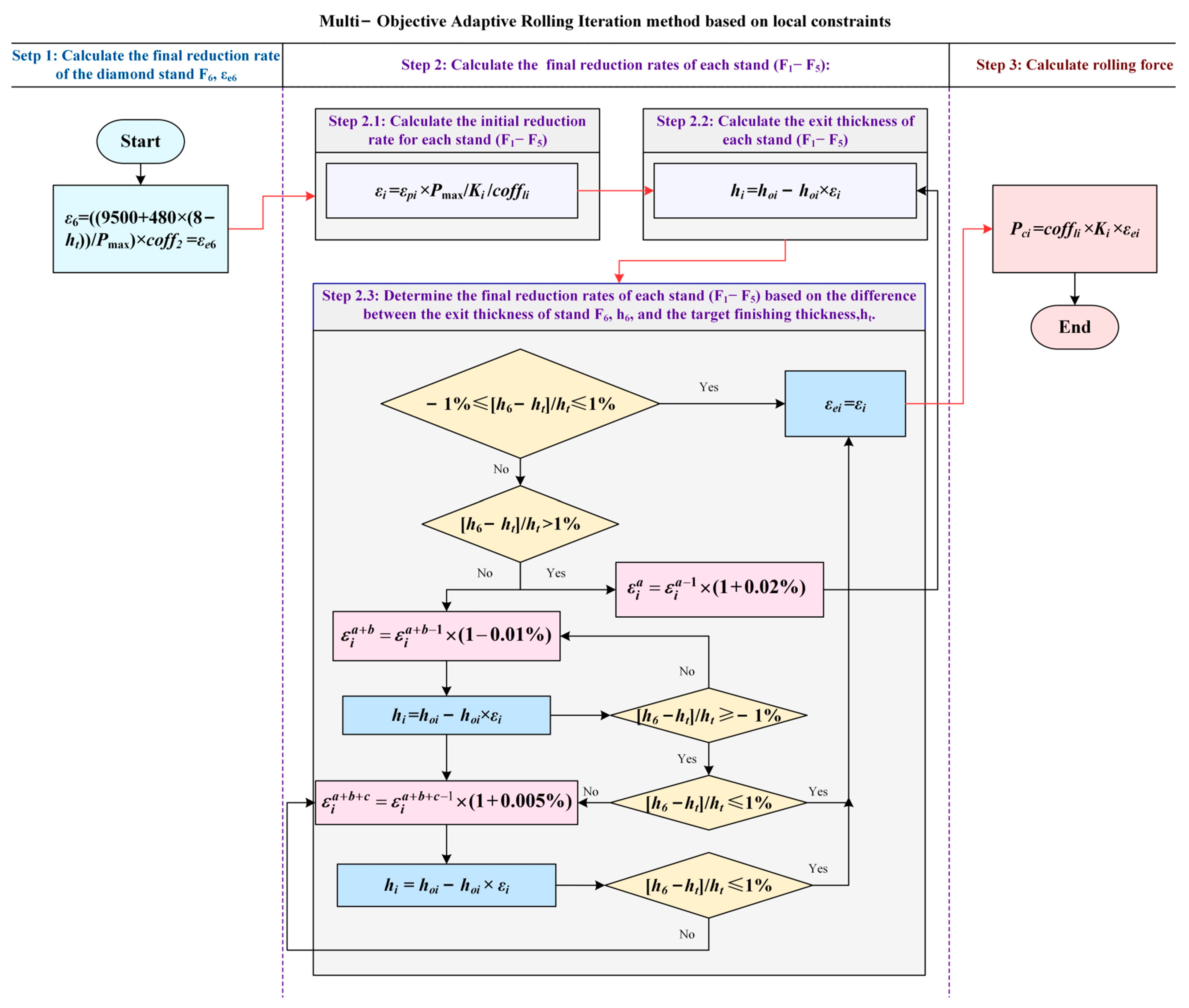
3. Multi-Objective Adaptive Rolling Iteration Method Based on Local Constraints
3.1. Equipment Selection
3.2. Algorithm Step
4. Simulation Test and Analysis
4.1. Simulation Experiment
4.2. Validation Analysis
4.3. Expand Applications
5. Conclusions
Author Contributions
Funding
Institutional Review Board Statement
Informed Consent Statement
Data Availability Statement
Conflicts of Interest
Abbreviations
| NSGA-II | Non-dominated sorting genetic algorithm |
| MOARI-LC | Multi-objective adaptive rolling iteration method (local constraints) |
| FCRA-NC | Fixed compression rate allocation method (no constraints) |
| DCRA-GC | Dynamic compression rate allocation method (global constraints) |
| Pci | Calculation of rolling force of the first stand of finishing rolls |
| coff1i | Rolling force correction factor for stand i |
| Ki | Brinell hardness value of steel |
| εi | Reduction rate of stand i |
| εei | Final reduction rate of stand i |
| ht | Cooling value of target thickness in finishing rolling |
| Pmax | Maximum rolling force of each stand in finishing rolls |
| coff2 | Steel grade correction factor |
| εpi | The load of stand i is scheduled to be distributed under reduction |
| h0i | Stand i entry thickness |
| hi | Stand i exit thickness |
References
- Liu, Z.B.; Liang, J.X.; Su, J.; Wang, X.H.; Sun, Y.Q.; Wang, C.J.; Yang, Z.Y. Research and Application Progress in Ultra-High Strength Stainless Steel. Acta. Metall. Sin. 2020, 56, 549–557. [Google Scholar] [CrossRef]
- Gardner, L. Stability and Design of Stainless Steel Structures Review and Outlook. Thin. Wall. Struct. 2019, 141, 208–216. [Google Scholar] [CrossRef]
- Sun, J.; Peng, W.; Ding, J.; Li, X.; Zhang, D. Key Intelligent Technology of Steel Strip Production through Process. Metals 2018, 8, 597. [Google Scholar] [CrossRef]
- He, H.N.; Shao, J.; Wang, X.C.; Yang, Q.; Liu, Y.; Xu, D.; Sun, Y.Z. Research and application of approximate rectangular section control technology in hot strip mills. J. Iron. Steel. Res. Int. 2021, 28, 279–290. [Google Scholar] [CrossRef]
- Li, W.G.; Liu, C.; Feng, N.; Chen, X.; Liu, X.H. Friction Estimation and Roll Force Prediction during Hot Strip Rolling. J. Iron. Steel. Res. Int. 2016, 23, 1268–1276. [Google Scholar] [CrossRef]
- Tao, H.; Li, H.B.; Shao, J.; Zhang, J.; Liu, Y.J.; You, X.C. Research on Shape Control Characteristics of Non-oriented Silicon Steel for UCMW Cold Rolling Mill. Metals 2020, 10, 1066. [Google Scholar] [CrossRef]
- Gao, J.X.; He, D.Y.; Sun, L.R.; Zhang, X.; Cai, Z.Y. Prediction of Longitudinal Curvature Radius of 3D Surface Based on Quadratic Relationship between Strain and Coordinates in Continuous Roll Forming. Metals 2020, 10, 1249. [Google Scholar] [CrossRef]
- Gao, Z.Y.; Tian, B.; Liu, Y.; Zhang, L.Y.; Liao, M.L. Dynamics-based optimiza- tion of rolling schedule aiming at dual goals of chatter sup-pression and speed increase for a 5-stand cold tandem rolling mill. J. Iron. Steel. Res. Int. 2021, 28, 168–180. [Google Scholar] [CrossRef]
- Peng, W.; Ma, J.Y.; Chen, X.R.; Ji, Y.F.; Sun, J.; Ding, J.G.; Zhang, D.H. Optimization of the Schedule for the Whole Process in Hot Strip Manufacturing. Metals 2020, 10, 717. [Google Scholar] [CrossRef]
- Wang, Y.; Li, C.S.; Jin, X.; Xiang, Y.G.; Li, X.G. Multi-objective optimization of rolling schedule for tandem cold strip rolling based on NSGA-II. J. Manuf. Process. 2020, 60, 257–267. [Google Scholar] [CrossRef]
- Babajamali, Z.; Khabaz, M.K.; Aghadavoudi, F.; Farhatnia, F.; Eftekhari, S.A.; Toghraie, D. Pareto multi-objective optimization of tandem cold rolling settings for reductions and inter stand tensions using NSGA-II. ISA. Trans. 2022, 130, 399–408. [Google Scholar] [CrossRef] [PubMed]
- Song, C.N.; Cao, J.G.; Sun, L.; Tan, X.Y.; Xia, W.H.; Sun, S.T. A multi-stand work roll bending and shifting approach for profile contour and flatness control of electrical steel in multi-width schedule-free rolling using NSGA-II algorithm. J. Manuf. Process. 2024, 120, 895–910. [Google Scholar] [CrossRef]
- Li, Y.; Fang, L. Robust multi-objective optimization of rolling schedule for tandem cold rolling based on evolutionary direction differential evolution algorithm. J. Iron. Steel. Res. Int. 2017, 24, 795–802. [Google Scholar] [CrossRef]
- Zhong, Y.J.; Wang, J.C.; Xu, J.H.; Rao, J. Strip width spread prediction in rough rolling process based on mechanism modeling and optimization. J. Iron. Steel. Res. Int. 2023, 30, 2416–2424. [Google Scholar] [CrossRef]
- Li, K.; Tian, H.X. Integrated Scheduling of Reheating Furnace and Hot Rolling Based on Improved Multiobjective Differential Evolution. Complexity 2018, 2018, 1919438. [Google Scholar] [CrossRef]
- Liu, Y.J.; Wang, S.; Qi, J.B.; Yan, X.Q. Vibrations of tandem cold rolling mill: Coupled excitation of rolling force and variable stiffness of fault-free back-up roll bearing. J. Iron. Steel. Res. Int. 2023, 30, 1792–1802. [Google Scholar] [CrossRef]
- Zhou, J.; Zhou, Y. Spatial Effect and Threshold Characteristics of China’s Iron and Steel Industrial Agglomeration on Fog-Haze Pollution. Atmosphere 2023, 14, 415. [Google Scholar] [CrossRef]
- Cui, Y.Y.; Wang, X.L.; Dong, H.Z.; Bai, Z.H. Comprehensive Optimization Control Technology of Rolling Energy and Oil Consumption in Double Cold Rolling. ISIJ Int. 2019, 59, 1081–1088. [Google Scholar] [CrossRef]
- Wang, Z.H.; Huang, Y.; Liu, Y.M.; Wang, T. Prediction Model of Strip Crown in Hot Rolling Process Based on Machine Learning and Industrial Data. Metals 2023, 13, 900. [Google Scholar] [CrossRef]
- Li, L.J.; Xie, H.B.; Liu, T.W.; Huo, M.S.; Liu, X.; Li, X.S.; Shi, K.X.; Li, J.X.; Liu, H.Q.; Sun, L.; et al. Influence mechanism of rolling force on strip shape during tandem hot rolling using a novel 3D multi-stand coupled thermo-mechanical FE model. J. Manuf. Process. 2022, 81, 505–521. [Google Scholar] [CrossRef]
- Ding, C.Y.; Ye, J.C.; Lei, J.W.; Wang, F.F.; Li, Z.Y.; Peng, W.; Zhang, D.H.; Sun, J. Mechanism of lateral metal flow on residual stress distribution during hot strip rolling. J. Mater. Process. Technol. 2021, 288, 116838. [Google Scholar] [CrossRef]
- Wu, H.; Sun, J.; Lu, X.; Peng, W.; Wang, Q.L.; Zhang, D.H. Predicting stress and flatness in hot-rolled strips during run-out table cooling. J. Manuf. Process. 2022, 84, 815–831. [Google Scholar] [CrossRef]
- He, H.N.; Dai, Z.H.; Wang, X.C.; Yang, Q.; Shao, J.; Li, J.D.; Zhang, Z.H.; Zhang, L. Whole process prediction model of silicon steel strip on transverse thickness difference based on Takagi-Sugeno fuzzy network. J. Iron. Steel. Res. Int. 2023, 30, 2448–2458. [Google Scholar] [CrossRef]
- Liu, G.F.; Cui, X.Y.; Li, Z.Z.; Wang, J.H.; Zhang, X.D.; Bai, Z.H. Shape Change Simulation Analysis of Wheel Steel in A Four-High Hot Rolling Mill. Int. J. Simul. Model. 2022, 21, 603–614. [Google Scholar] [CrossRef]
- Bai, Z.H.; Xing, Y.; Liu, S.Y.; Li, B.Y.; Liu, Y.X.; Cui, Y.Y. Calculating the flattening coefficient between roll gaps at the horizontal deflection of work rolls. Ironmak. Steelmak. 2019, 46, 184–192. [Google Scholar] [CrossRef]
- Song, C.N.; Cao, J.G.; Xiao, J.; Zhao, Q.F.; Sun, S.T.; Li, Y.L. Control strategy of multi-stand work roll bending and shifting on the crown for UVC hot rolling mill based on MOGPR approach. J. Manuf. Process. 2023, 85, 832–843. [Google Scholar] [CrossRef]














| Component | Content |
|---|---|
| Cr | 18.2480 |
| Ni | 8.0200 |
| Mn | 1.0100 |
| Si | 0.4200 |
| N | 0.0430 |
| C | 0.0360 |
| Cu | 0.0270 |
| P | 0.0260 |
| Mo | 0.0160 |
| S | 0.0020 |
| Al | 0 |
| Ti | 0 |
| V | 0 |
| Nb | 0 |
| B | 0 |
| Specific Setting Coefficient | F1 | F2 | F3 | F4 | F5 | F6 |
|---|---|---|---|---|---|---|
| coff1i | 1.107 | 0.927 | 0.928 | 0.831 | 0.860 | 0.911 |
| Ki | 64,574 | 56,702 | 56,372 | 66,726 | 67,371 | 67,554 |
| Iteration | F1 | F2 | F3 | F4 | F5 | F6 |
|---|---|---|---|---|---|---|
| 1 | 41.968 | 44.138 | 35.173 | 31.741 | 25.544 | 21.445 |
| 2 | 41.548 | 43.696 | 34.821 | 31.423 | 25.289 | 21.445 |
| 3 | 41.133 | 43.259 | 34.473 | 31.109 | 25.036 | 21.445 |
| 4 | 40.721 | 42.827 | 34.128 | 30.798 | 24.785 | 21.445 |
| 5 | 40.314 | 42.399 | 33.787 | 30.490 | 24.538 | 21.445 |
| 6 | 39.911 | 41.975 | 33.449 | 30.185 | 24.292 | 21.445 |
| 7 | 39.512 | 41.555 | 33.114 | 29.883 | 24.049 | 21.445 |
| 8 | 39.117 | 41.139 | 32.783 | 29.584 | 23.809 | 21.445 |
| 9 | 38.726 | 40.728 | 32.455 | 29.289 | 23.571 | 21.445 |
| 10 | 38.338 | 40.321 | 32.131 | 28.996 | 23.335 | 21.445 |
| 11 | 37.955 | 39.917 | 31.810 | 28.706 | 23.102 | 21.445 |
| 12 | 37.575 | 39.518 | 31.492 | 28.419 | 22.871 | 21.445 |
| 13 | 37.200 | 39.123 | 31.177 | 28.134 | 22.642 | 21.445 |
| 14 | 36.828 | 38.732 | 30.865 | 27.853 | 22.415 | 21.445 |
| 15 | 36.459 | 38.344 | 30.556 | 27.575 | 22.191 | 21.445 |
| 16 | 36.095 | 37.961 | 30.251 | 27.299 | 21.969 | 21.445 |
| 17 | 35.734 | 37.581 | 29.948 | 27.026 | 21.750 | 21.445 |
| 18 | 35.376 | 37.206 | 29.649 | 26.756 | 21.532 | 21.445 |
| 19 | 35.023 | 36.834 | 29.352 | 26.488 | 21.317 | 21.445 |
| 20 | 34.672 | 36.465 | 29.059 | 26.223 | 21.104 | 21.445 |
| 21 | 34.326 | 36.101 | 28.768 | 25.961 | 20.893 | 21.445 |
| 22 | 33.982 | 35.740 | 28.480 | 25.701 | 20.684 | 21.445 |
| 23 | 34.152 | 35.918 | 28.623 | 25.830 | 20.787 | 21.445 |
| Indicators | F1 | F2 | F3 | F4 | F5 | F6 |
|---|---|---|---|---|---|---|
| Entry thickness (mm) | 35.803 | 23.575 | 15.108 | 10.783 | 7.998 | 6.335 |
| Exit thickness (mm) | 23.575 | 15.108 | 10.783 | 7.998 | 6.335 | 4.977 |
| Hardness value (kN) | 64,574 | 56,702 | 56,372 | 66,726 | 67,371 | 67,554 |
| Stand rolling force correction factor | 1.107 | 0.927 | 0.928 | 0.831 | 0.860 | 0.911 |
| Load distribution (%) | 75 | 58 | 46 | 44 | 37 | 21 |
| Reduction rate (%) | 34.152 | 35.918 | 28.623 | 25.830 | 20.787 | 21.445 |
| Calculated rolling force (kN) | 24,413.3 | 18,879.6 | 14,973.5 | 14,322.5 | 12,043.9 | 13,197.8 |
| Actual rolling force (kN) | 23,556.7 | 17,806.2 | 14,552.3 | 13,998.2 | 12,000.1 | 13,106.9 |
| Percentage error (%) | 3.64 | 6.03 | 2.89 | 2.39 | 0.36 | 0.69 |
| Evaluating Indicators | MOARI-LC | FCRA-NC | DCRA-GC |
|---|---|---|---|
| MAE | 0.0103 | 0.0151 | 0.0235 |
| RMSE | 0.0117 | 0.0176 | 0.0274 |
| Qualification Rate (%) | 80 | 64 | 36 |
| Component | Type 2 | Type 3 | Type 4 | Type 5 | Type 6 | Type 7 |
|---|---|---|---|---|---|---|
| Cr | 18.1890 | 18.2480 | 0.3700 | 0.3520 | 0.0254 | 0.0254 |
| Ni | 8.0840 | 8.0200 | 0.1460 | 0.1400 | 0.0037 | 0.0037 |
| Mn | 1.1600 | 1.0100 | 0.3300 | 0.3700 | 0.3145 | 0.3145 |
| Si | 0.5400 | 0.4200 | 0.4300 | 0.4000 | 0.1239 | 0.1239 |
| N | 0.0470 | 0.0430 | 0 | 0 | 0.0035 | 0.0035 |
| C | 0.0490 | 0.0360 | 0.0760 | 0.0830 | 0.1576 | 0.1576 |
| Cu | 0.0810 | 0.0270 | 0.2650 | 0.2840 | 0.0044 | 0.0044 |
| P | 0.0350 | 0.0260 | 0.0750 | 0.0960 | 0.0171 | 0.0171 |
| Mo | 0.0930 | 0.0160 | 0 | 0 | 0.0022 | 0.0022 |
| S | 0.0010 | 0.0020 | 0.0020 | 0.0040 | 0.0152 | 0.0152 |
| Al | 0 | 0 | 0 | 0 | 0.0010 | 0.0010 |
| Ti | 0 | 0 | 0 | 0 | 0.0010 | 0.0010 |
| V | 0 | 0 | 0 | 0 | 0.0012 | 0.0012 |
| Nb | 0 | 0 | 0 | 0 | 0.0010 | 0.0010 |
| B | 0 | 0 | 0 | 0 | 0 | 0 |
| Steel Grade and Type | F1 | F2 | F3 | F4 | F5 | F6 |
|---|---|---|---|---|---|---|
| 2, HBD-SUS304-1 | −1.25 | −5.80 | −4.12 | −4.87 | −0.10 | −0.85 |
| 3, HBD-SUS304-2 | −0.52 | −1.55 | −2.57 | 4.90 | 1.91 | 0.59 |
| 4, H-09CUPCRNIA-1 | 10.7 | 7.65 | 2.94 | 1.35 | −0.58 | −1.48 |
| 5, H-09CUPCRNIA-2 | 3.21 | 8.83 | 7.10 | 4.63 | 1.01 | −2.12 |
| 6, H-Q235A-1 | −5.35 | −7.66 | −0.69 | 0.05 | −2.13 | −0.16 |
| 7, H-Q235A-2 | −1.36 | 4.55 | 5.87 | −3.72 | −2.33 | −0.79 |
| Indicators | Type 2 | Type 3 | Type 4 | Type 5 | Type 6 | Type 7 |
|---|---|---|---|---|---|---|
| target thickness (mm) | 2.91 | 3.88 | 2.50 | 7.90 | 1.80 | 2.90 |
| target width (mm) | 1029 | 1249 | 900 | 1150 | 1250 | 1250 |
| finishing rolling target thickness (mm) | 2.961 | 3.955 | 2.530 | 8.004 | 1.821 | 2.937 |
| finishing rolling entry thickness (mm) | 35.785 | 35.795 | 42.665 | 45.784 | 32.573 | 42.744 |
| finishing rolling entry width (mm) | 1055 | 1286 | 926 | 1185 | 1258 | 1291 |
| the actual thickness (mm) | 2.935 | 3.901 | 2.497 | 7.859 | 1.805 | 2.915 |
| the pattern height (mm) | 0.590 | 0.790 | 0.510 | 1.600 | 0.380 | 0.610 |
| the pattern height to thickness ratio | 0.201 | 0.203 | 0.204 | 0.204 | 0.211 | 0.209 |
Disclaimer/Publisher’s Note: The statements, opinions and data contained in all publications are solely those of the individual author(s) and contributor(s) and not of MDPI and/or the editor(s). MDPI and/or the editor(s) disclaim responsibility for any injury to people or property resulting from any ideas, methods, instructions or products referred to in the content. |
© 2025 by the authors. Licensee MDPI, Basel, Switzerland. This article is an open access article distributed under the terms and conditions of the Creative Commons Attribution (CC BY) license (https://creativecommons.org/licenses/by/4.0/).
Share and Cite
Xin, Z.; Qiu, S.; Wang, C.; Qiu, H.; Sun, C.; Wu, Z. Research on Control Strategy of Stainless Steel Diamond Plate Pattern Height Rolling Based on Local Constraints. Materials 2025, 18, 1116. https://doi.org/10.3390/ma18051116
Xin Z, Qiu S, Wang C, Qiu H, Sun C, Wu Z. Research on Control Strategy of Stainless Steel Diamond Plate Pattern Height Rolling Based on Local Constraints. Materials. 2025; 18(5):1116. https://doi.org/10.3390/ma18051116
Chicago/Turabian StyleXin, Zezhou, Siyuan Qiu, Chunliu Wang, Huadong Qiu, Chuanmeng Sun, and Zhibo Wu. 2025. "Research on Control Strategy of Stainless Steel Diamond Plate Pattern Height Rolling Based on Local Constraints" Materials 18, no. 5: 1116. https://doi.org/10.3390/ma18051116
APA StyleXin, Z., Qiu, S., Wang, C., Qiu, H., Sun, C., & Wu, Z. (2025). Research on Control Strategy of Stainless Steel Diamond Plate Pattern Height Rolling Based on Local Constraints. Materials, 18(5), 1116. https://doi.org/10.3390/ma18051116

