Abstract
Selection of a sustainable private partner (contractor) is significant to ensure the success of public-private partnership (PPP) projects. In recent years, multi-attribute reverse auctions (MARAs) are widely used in public procurement to select the desirable contractor. However, the MARA mechanism is neglected in the existing studies. The purpose of this paper is to present a MARA framework for selecting a sustainable contractor in PPP infrastructure projects, in which the MARA rules and an integrated winner determination method are involved. In particular, the sustainability considerations are incorporated in the MARA rules, which can make the potential contractors have incentives to improve their sustainable performance. Within the MARA rules, based on the trapezoidal fuzzy linguistic representation model and the classical two-additive Choquet (TAC) integral operator, a winner determination method is developed to evaluate and rank potential contractors, in which both the bid evaluation and the interrelationships among bid evaluation attributes are considered. Finally, the potential of the proposed method is shown through an illustrative case of a PPP project of a subway construction in China. The MARA framework investigated helps governments make reliable decisions in sustainable procurement and thereby facilitates successful project delivery.
1. Introduction
The public-private partnership (PPP) is an innovative procurement model in which the projects are executed with a contractual relationship between public and private sectors to provide services or assets [1,2]. Also known as a cooperation between the public sectors, especially the governments, and private enterprises, which is a project financing measure for building public services such as civil infrastructures [3,4]. In essence, PPP projects are typically characterized as a contractual relationship among the stakeholders, which clarifies rights, responsibilities, and benefits allocations of all participants, as well as the division of the surplus from the project [5]. Nowadays, the PPP model increasingly gains popularity in public infrastructure projects such as subways, highways, airports, tunnels, railways, and bridges [6,7]. According to Bridata [8], 3774 PPP infrastructure projects were procured in China, and the total investment size reached 5570 billion CNY in the period between January 2014 and June 2017. PPPs have been widely applied in various infrastructure projects around the world to design, build, finance, operate, and transfer [9,10,11].
PPP infrastructure projects are usually implemented in some specific contexts. For example, in the procurement of PPP projects, Chinese governments often provide private investors with certain guarantees to attract social capital and to prevent competition between similar projects [12]. When the projects are going well, the vast majority of investors have the tendency to carry out opportunism in their pursuit of monopoly profits by increasing prices, such as charging more fees in sewage treatment or highway projects, which is an overall detrimental to public interest [13]. As another example, there is less compensation for multiple government-sponsored infrastructure projects with the aim to serve the public rather than profit such as with a subway in Singapore [13], which results in investors facing the risk of high inputs with low returns. Consequently, investors may have no incentive or confidence to participate in the projects. Such PPP infrastructure projects have the potential risk of failure incurred by private investors
Selecting the right partner is considered as a solution to ensure the success of the PPP projects from the origin [14,15]. It is essential for public sector, hereinafter referred to as the government, to evaluate the potential private sector, hereinafter referred to as the contractor, in PPP infrastructure projects. In government procurement, infrastructure projects cannot be allocated solely to the cheapest contractor. The key parameters considered include, but are not limited to, the technical attributes, such as the quality of the materials and the workmanship; the business attributes, such as the creditworthiness and the experience of the potential contractors; and the sustainability attributes, such as the design and impact of the project on local communities and the environment, solid waste management, and resource utilization [16]. Thus, a more general strategy for the government to select the right contractor is to focus the procurement on quality aspects rather than price [17]. In particular, a growing body of research supports the view that it is necessary to include sustainability attributes in the quality aspects of contractor selection [14,16,18]. On the other hand, construction clients have sustainability requirements in their procurement documents in practice [19]. For example, the potential contractors in the National Museum of Australia project were required to have demonstrated practical experience and philosophical approaches in the field of development sustainability and environmental management [20]. Additionally, the contractual parties are more willing to cooperate and to build good relationships on longer-term contracts [21]. The long-term nature of PPPs requires governments to incorporate sustainability considerations in PPP infrastructure projects. Given the importance and necessity of sustainability in PPP infrastructure projects, it is a challenge for the government to develop appropriate mechanisms to select a sustainable contractor.
Recently, multi-attribute reverse auctions (MARAs hereafter) have been used as mechanisms for winner determination or contractor selection in many projects, particularly in the context of public procurement [16,22,23]. In both developed and developing countries, such as England and China [24], most local governments adopt MARAs to allocate the construction of civil infrastructure. To screen desirable teams or contractors using a variety of attributes, the buyer can use MARAs to determine a winner based on price and non-price attributes [25,26]. Consequently, MARAs will lead to a more satisfying outcome through effective information exchange between buyer’s preference and suppliers’ offerings [27]. The trend of using MARAs for procurement is moving up and they will deserve particular interest in order to address the contractor selection in PPP infrastructure projects.
Although the increasing interest in practice, limited attention has been drawn to the MARA mechanism for evaluating and determining winner in PPP infrastructure projects. This motivates us to attempt to integrate MARA as a procurement tool into the PPP project’s sustainability decision-making in contractor selection. Its main purpose is to design the MARA rules and propose a winner determination method for sustainable contractor selection in PPP infrastructure projects. Firstly, the rules of the MARA are designed as a framework for contractor selection in PPP infrastructure projects. Based on the rules, the bid evaluation attributes of the MARA are identified. After that, a winner determination method is proposed on the basis of the rules and bid evaluation attributes of the MARA. Finally, an illustrative case is applied to demonstrate the applicability of the proposed winner determination method. The major contributions of this study are summarized in the following.
Incorporating the consideration of sustainability in MARA rules. This study designs the MARA rules to guide the procurement. In the rules, three kinds of attributes are taken into consideration to determine the desirable contractor, i.e., technical, business, and sustainability attributes. Accounting for the vagueness and uncertainty, the technical, business, and environmental impact assessment experts are invited to provide their assessment information with respect to technical, business, and sustainability attributes using linguistic assessments, respectively. Consequently, the bid evaluation results of each contractor embody the three aspects (technical, business, and sustainability performances). Thus, the MARA designed rules can more effectively incentivize the potential contractors to focus on their sustainability performance and assist governments in selecting a sustainable contractor than the MARA rules designed by Wang et al. [28] and Gao et al. [23] in which only two kinds of attributes, technical and business attributes, are involved.
Considering interrelationships among bid evaluation attributes. This study presents a winner determination method for selecting a sustainable contractor in PPP infrastructure projects using the expert’s bid evaluation information and the interdependent information among bid evaluation attributes in each dimension (technical, business, and sustainability dimensions). In fact, bid evaluation attributes are often interdependent, and the interrelationships among attributes affect bid evaluation results, whereas this fact is neglected in the existing studies [27,29,30]. For example, in the sustainability dimension, solid waste management and public health and safety are two interdependent attributes (see: Ugwu and Kumaraswamy [31]). The solid waste can contaminate the environment in health-harming ways. On the other hand, to some extent, the public health and safety can indicate the management level of solid waste. Obviously, they are the two attributes with a strong complementary effect. Neglecting the interrelationships among attributes would incur the inaccuracy in the process of evaluating bids, together with the low-performance implementation of sustainable procurement strategy. Therefore, it is necessary to involve the interrelationships among bid evaluation attributes in each dimension when evaluating bids. At the best of our knowledge, no studies simultaneously considered both the bid evaluation information and the interdependent information among bid evaluation attributes in a winner determination method.
The rest of this paper is organized as follows. Section 2 reviews the relevant literature. Section 3 designs the MARA rules in the process of auction to guide the procurement. Section 4 proposes a method to solve the winner determination problem in the MARA. Section 5 illustrates the potential of the proposed method through a case study. Finally, Section 6 summarizes and highlights the main features of the MARA framework presented in this paper.
2. Related Literature
Our study is related to two streams of literature. The first stream consists of papers on the selection of contractors in PPP projects. The second stream focuses on bid evaluation in MARAs.
2.1. Selection of Contractors in PPP Projects
Our study is related to a broader literature on methods for selecting contractors in PPP projects. For example, Kumaraswamy and Anvuur [14] propose an integrated framework for selecting a sustainable contractor in PPP project, which employs the past performance scores to assess candidates’ overall performance on the technical, sustainability, and relational attributes. Such a framework can be integrated into a decision support system for formulating more viable and valuable PPPs for sustainable development. Ouenniche et al. [32] model the selection of a contractor as a static non-cooperative game with complete information and propose a novel ordinal game theory algorithm for finding an optimal generalized Nash equilibrium. Liu et al. [33] develop a comprehensive evaluation method based on improved Technique for Order Preference by Similarity to an Ideal Solution (TOPSIS) idea to select a social capital contractor in a PPP project. In this method, an evaluation index system is constructed based on six aspects: reputation and performance, price factor, financing plan, construction project, operation and maintenance program, and transfer scheme. Zhang et al. [34] formulates a framework for selection of an appropriate concessionaire supported by the Kepner-Tregoe decision analysis technique in the build–operate–transfer (BOT) tunnel projects in Hong Kong. El-Mashaleh and Minchin [35] propose a concessionaire selection model based on data envelopment analysis (DEA) in BOT projects.
The existing methods have made significant contributions to selecting contractors in PPP projects. Using these methods, the potential contractors can be evaluated or ranked scientifically. However, there exist limitations in the existing methods, as shown in Table 1. Different from these works, this study focuses on a winner determination method for selecting a sustainable contractor in PPP infrastructure projects, in which the sustainability considerations are incorporated. Additionally, adding to the above literature, we consider how attributes are interrelated and affect each other when evaluating the potential contractors.
Table 1.
Limitations of the existing methods for selecting contractors in PPP projects.
2.2. Bid Evaluation in MARAs
Our study is also related to research in bid evaluation in MARAs. For example, Lai et al. [36] develop a bid evaluation method for determining winner in the Chinese construction industry. In this method, the evaluation information concerning each attribute is obtained by integrating the scores provided by experts, and then the supplier with the maximum overall score is determined as the winner. Kameshwaran et al. [37] develop a bid evaluation method based on a mixed linear integer programming model for a multi-attribute e-procurement system. Singh and Benyoucef [30] propose a multi-attribute decision making method based on an improved TOPSIS method to evaluate bids in MARAs. Rao et al. [38] design a procurement decision making mechanism of divisible goods for MARAs, in which an optimization model to maximize the buyer’s utility is employed to evaluate bids. Falagario et al. [39] adopt a cross-efficiency evaluation based on an extended DEA method to evaluate bids in MARAs. Taking the public procurements in China as the background, Gao et al. [23] develop a winner determination method based on the technical and business experts’ evaluation information to evaluate bids. Considering the buyer with risk aversion behavior and suppliers with positive and negative attributes described by a combination of crisp data, interval numbers, and linguistic variables in a MARA, Huang et al. [27] propose a PT-BOCR (prospect theory–benefits, opportunities, costs, and risks) method to evaluate bids.
In contrast, our study mainly focuses on evaluating bids with sustainability consideration for PPP infrastructure projects, which is not studied in the literature. Furthermore, none of the previous papers have explicitly discussed the integration of PPP infrastructure projects and MARAs.
3. The Multi-Attribute Reverse Auction Rules
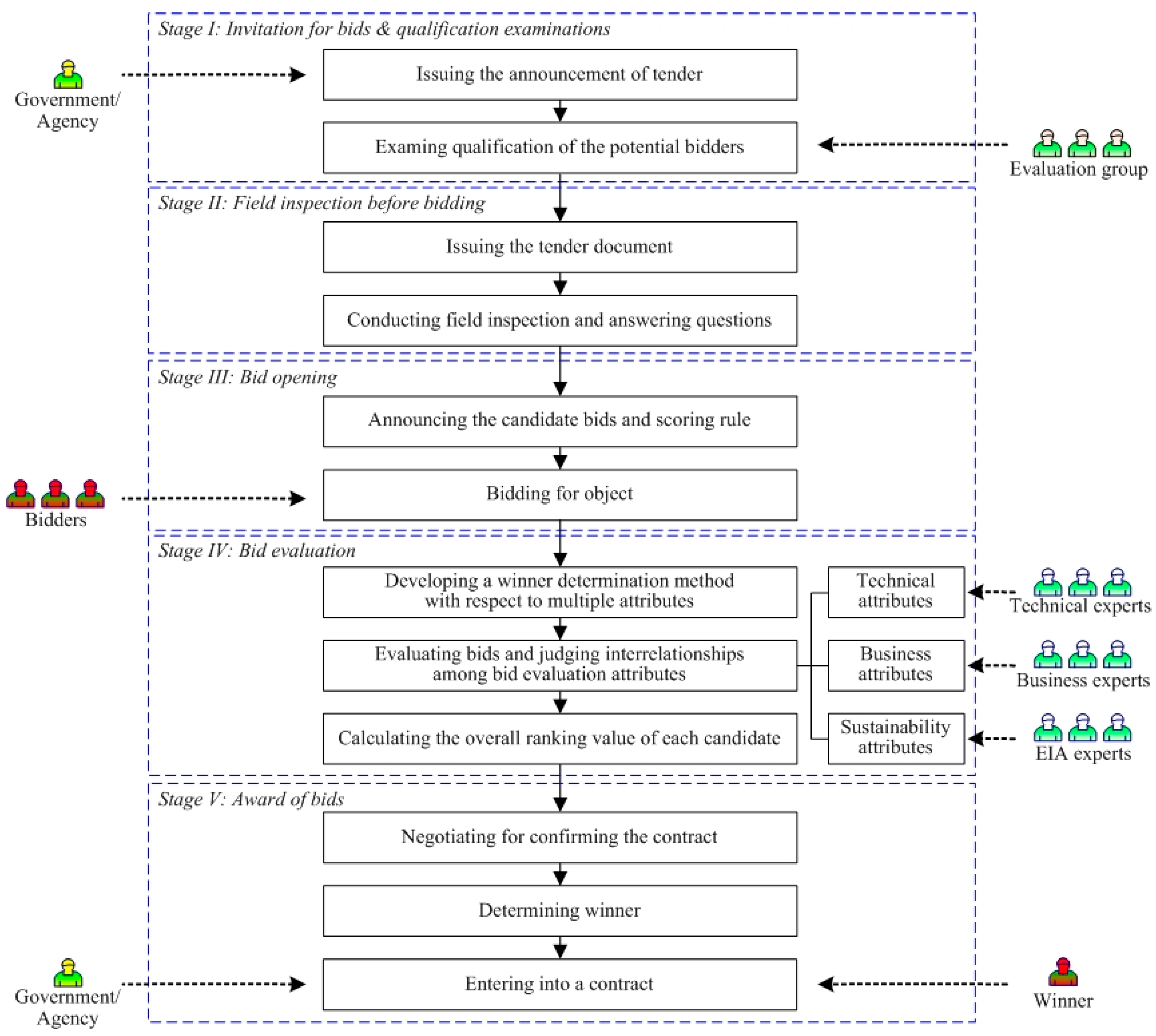
In this paper, we study the winner determination problem (WDP hereafter) in the MARA for PPP infrastructure projects. Drawing on the concept of sole sourcing, one auctioneer and multiple bidders participate in the MARA, and one bidder will be finally selected as the winner based on bid evaluation results [40]. According to the “Guide to Sustainable Procurement in Construction” [41], the process of the MARA is presented in Figure 1, where there are five stages. The detailed rules of MARA are given in each stage. The brief introductions of the five stages are presented as follows.
Figure 1.
The process of the MARA for PPP infrastructure projects.
Stage I: Invitation for bids. Usually, the government or a project implementation agency authorized by the government issues an announcement of tender and qualification examination in a certain media. The detailed contents of the announcement include the project information, the project implementation agency, the authorized subject, the basic requirements for the social capital, and the time and place for submitting the pre-qualification files. Then, the evaluation group composed of representatives of the project implementation agency and multiple experts for review will examine the qualifications of the potential bidders based on their pre-qualification files.
Stage II: Field inspection before bidding. The project implementation agency issues the tender document, including the investor information summary, the procurement precondition, the formats of the response files and the contracts, to the qualified bidders in written form. Then, according to the arrangements in the document, the government will organize field investigation for bidders. After that, a meeting will be organized to answer bidders’ questions.
Stage III: Bid opening. Before bidding, the project implementation agency will announce all the candidate bidders as well as the scoring rule. Then, the qualified bidders will formulate their bids to maximize the benefits to themselves and to satisfy the government’s requirements laid out in the tender. Once bidding is open, the bidders will submit their sealed bids and the submitted bids could be withdrawn, supplemented, or modified by the bidders before the deadline.
Stage IV: Bid evaluation. The government organizes a referee committee composed of multiple experts to evaluate the submitted bids, and the winner determination method with respect to multiple attributes is used in bid evaluation to balance the trade-off between economy, quality, and sustainability, so that the government aims to select a sustainable contractor with value for money. In bid evaluation, technical, business, and sustainability attributes are considered. Thus, the referee committee members consist of three types of experts, i.e., technical, business, and environmental impact assessment (EIA) experts, who are usually selected from the bid evaluation experts’ database. In particular, the technical, business, and EIA experts are invited to provide their assessment information for each candidate bidder with respect to the technical, business, and sustainability attributes according to the scoring rule, respectively. It is worth noting that the experts participating in bid evaluation are required to be independent of each other. Then, the bid evaluation information and the judgments on the existences and intensities of interrelationships among bid evaluation attributes provided by the experts will be aggregated to calculate the overall ranking value of each candidate bidder. According to the obtained overall ranking values, a ranking of the bidders can be determined. The greater the overall ranking value is, the better the corresponding bidder will be. Thus, based on the descending order of the ranking, the bidder with the greatest overall ranking value will be regarded as the candidate winner.
Stage V: Awards of bid. According to the evaluation results, the negotiation group for confirming the project contract will negotiate with the candidate winners in turn. They will discuss the detailed issues of mutability in project contract before signing. The bidder who first reaches an agreement on the negotiation will be determined as the final winner. After winner determination, the result will be communicated to all qualified bidders on the website or some other media, and the government will sign a project contract with the winner.
In this paper, we focus on stage IV and V in the process of MARA. The problem that needs to be addressed is how to aggregate the bid evaluation information and the judgments on the existences and intensities of interrelationships among bid evaluation attributes provided by the technical, business, and EIA experts to determine the sustainable winner in a PPP infrastructure project.
4. Solving the Winner Determination Problem
To solve the WDP in the MARA described in Section 3, we first give the assumptions and notations to represent the problem. Then, the bid evaluation attributes are identified as the foundation to determine the winner (select the desirable contractor) in the MARA. Based on this, we develop an integrated winner determination method for PPP infrastructure projects considering interrelationships among bid evaluation attributes.
4.1. Description of the Problem
The following assumptions or notations are used to represent the WDP with consideration of sustainability in MARAs, as shown in Table 2.
Table 2.
Summary of notations.
4.2. Bid Evaluation Attributes
This section identifies bid evaluation attributes for the selection of sustainable PPP project contractors by MARAs, based on the literature review and interviews with experts in PPP procurement. The bid evaluation attributes involved in the MARA can be categorized into three types: technical attributes (e.g., Mahdi et al. [43]; Yasamis et al. [44]), business attributes (e.g., Gao et al. [23]), and sustainability attributes (e.g., Ugwu et al. [31]; Rahman et al. [45]), which represent a contractor’s technical competency, business strength, and sustainable responsibility, respectively. All the three kinds of attributes are very important. In bid evaluation, the three types of attributes are integrated along with measures for evaluating the contractors’ performance. However, the measures of these three kinds of attributes, as qualitative attributes, cannot be directly obtained from the quantitative data presented in bids. Instead, they will be obtained from the expert’s estimations. Cognitive uncertainty and fuzziness of experts often lie in the process of bid evaluation [42]. The experts will tend toward providing linguistic assessments rather than exact numerical values to express their judgments on these attributes, due to their cognition vagueness or limited information on these attributes. The taxonomy and definitions of the bid evaluation attributes are listed in Table 3.
Table 3.
Taxonomy and definitions of bid evaluation attributes identified from existing literature.
4.3. The Winner Determination Method
The description of the winner determination method is given below.
According to the scoring rule, the technical, business, and EIA experts are invited to provide their bid evaluation information for each potential bidder with respect to the technical, business, and sustainability attributes, , as well as judgments on the interrelationships among bid evaluation attributes in technical, business, and sustainability dimension, , respectively.
According to Reference [46], the bid evaluation results and the judgment results of interrelationships among bid evaluation attributes are transformed into the corresponding trapezoidal fuzzy numbers, i.e., and , where and , , , , and .
The uncertain linguistic terms () and () can be expressed as a corresponding trapezoidal fuzzy number and using the following formulae:
Then, we aggregate the transformed assessment and correlation information provided by each expert into group information using the operations of trapezoidal fuzzy numbers, i.e., we can further construct the fuzzy comprehensive bid evaluation matrix and the fuzzy comprehensive attribute correlation matrix . The corresponding calculation formulae are given as follows:
On the basis of the fuzzy comprehensive bid evaluation result , we can determine the weight of attribute (, ) using entropy [47], as follows:
The entropy value of is calculated using:
where in the form of crisp number can be transformed from the trapezoidal fuzzy number using the following defuzzification method provided by Yager and Filev [48]:
Furthermore, the weight of attribute is calculated using:
Based on the fuzzy comprehensive attribute correlation information , we can measure the interrelationship between attributes and employing the indicator variables, and , which is defined as:
where , , , and .
Based on the fuzzy comprehensive bid evaluation matrix , the attribute weight vector in dimension , , and the indicator variables and , we can obtain the fuzzy aggregated bid evaluation result for bidder in dimension , , by using a two-additive Choquet (TAC) integral operator [49]:
where , , , , and .
Noting that trapezoidal fuzzy numbers can be compared using the method for ranking fuzzy number based on distance [50]. Particularly, let be expressed as a normal trapezoidal fuzzy number, the gravity point of , , is defined as and . Then, the distance between point and is defined as , which can be used to rank trapezoidal fuzzy numbers. The rules of comparison are presented as follows: if , then ; if , then ; if , then .
Based on the fuzzy aggregated bid evaluation result , the dimension weight can be calculated using entropy [47], as follows:
The entropy value of () is calculated using:
where , , and .
Furthermore, the dimension weight is calculated using:
Next, according to the concept of the classical technique for order preference by similarity to an ideal solution (TOPSIS), it is vital to determine the positive ideal point and the negative ideal point . Initially, the fuzzy positive ideal point and the fuzzy negative ideal point are respectively defined as and , where and , with and . Thus, the positive ideal point and the negative ideal point in the form of crisp numbers are and , respectively. In particular, and .
To make the evaluation results of each bidder embody the three aspects (technical, business, and sustainability performances), the distances of each bidder from and are calculated, respectively, i.e.,
Based on and , the relative closeness coefficient of candidate can be calculated, i.e.,
where . can be viewed as the overall ranking value of candidate . Obviously, if candidate is closer to the positive ideal point and farther from the negative ideal point, namely, if is larger, then is better. Thus, according to the obtained ranking, the desirable contractor (winner) can be selected.
In summary, the main process of determining the sustainable contractor for the PPP infrastructure project is given below.
Step 1: The technical, business, and EIA experts provide bid evaluation information for each candidate with respect to the technical, business, and sustainability attributes, as well as judgments on the existences and intensities of interrelationships among bid evaluation attributes in each dimension, respectively, and then transform the information provided by the experts into the corresponding trapezoidal fuzzy numbers according to Equations (1) and (2).
Step 2: Based on the transformed assessment and judgment results, formulate the fuzzy comprehensive bid evaluation matrix and the fuzzy comprehensive attribute correlation matrix in the technical, business, and sustainability dimensions according to Equations (3) and (4).
Step 3: Calculate the entropy weights of the attributes in the technical, business, and sustainability dimensions according to Equations (5)–(7).
Step 4: Determine the indicator variables to measure the interrelationships among the bid evaluation attributes in the technical, business, and sustainability dimensions according to Equations (8) and (9).
Step 5: Based on the fuzzy comprehensive bid evaluation matrix, the attribute weight vectors and the indicator variables, calculate the fuzzy aggregated evaluation result for each bidder in technical, business, and sustainability dimensions according to Equation (10).
Step 6: Calculate the entropy weights of technical, business, and sustainability dimensions according to Equations (11) and (12).
Step 7: Determine the positive ideal point and negative ideal point , and then calculate the distances of each bidder from and according to Equations (13) and (14).
Step 8: Based on the distances, calculate the relative closeness of each bidder according to Equation (15).
Step 9: According to the relative closeness, determine the ranking of all the bidders, and then recommend the winning bidder based on the descending order of overall ranking values.
5. An Illustrative Case
In order to illustrate the application of the proposed winner determination method, this section presents a case of a PPP project of a subway construction in China, which is a winner determination problem considering interrelationships among attributes in a MARA. It involves evaluating and selecting a sustainable contractor in the PPP infrastructure project.
As we know, a subway brings fast and convenient travel in daily life, which has so many advantages including energy consumption, low pollution, and high efficiency [51]. Therefore, it has become one of the most popular and efficient public transportation solutions all over the world. Recently, China has pushed subway construction projects pretty quickly as demand for public transportation is increasingly growing. Up to now, the Chinese subways have been in operations in more than thirty cities and the subway constructions in many cities are in progress.
N city is one of the important integrated transportation hubs in eastern China. To alleviate traffic pressure of the city and gain the benefits of the rail transit network, the local government set up a program of the urban rail transit construction development 2015–2020. According to the program, the local government initially needed to invest more than 100 billion Chinese Yuan (CNY) to build a rail transit network consisting of 13 lines that run for about 540 km in the city. As the rapid development of urban rail transit, the local government faced a few big questions with the shortage of funds, the uncoordinated transportation planning and land-use planning, and so on. This caused the government to actively seek other financing and operational schemes such as PPP. For this, the National Development and Reform Commission of China approved line 5 in N city as a concession PPP project.
The subway line 5, as a part of the plan, is under construction. For the project of the subway line 5, the investment amount is 31.3 billion CNY. The total project duration is four years and ten months. The total length of the engineering line is 37.4 km, and there are 30 underground stations with an average station spacing of 1.26 km along the line, in which there are 14 transfer stations. This project proceeds with a special PPP model, i.e., financing, general construction contract and real estate development, which indicates that the contractor will participate in both the stages of project construction and operations. The long-term contract provides a good opportunity to create, develop and sustain trust and cooperation. It is vital to establish a sustainable cooperation relationship between local government and contractors to implement strategies to maintain the issues of security, energy efficiency, and environmental effects in the long-term contract [52]. Thus, it is necessary to include the sustainability attributes in the contractor selection.
For the PPP project of line 5, the contractor is selected through competitive bidding (i.e., MARA). For this, a project implementation agency is authorized by the local government to organize a MARA for selecting contractor. According to the MARA rules for this PPP subway construction project, three technical experts (), three business experts (), and three EIA experts () are invited to form a referee committee to participate in qualification examination and bid evaluation. After the work in Stage I and II presented in Section 3, the four bidders () are determined as candidate contractors for further bid evaluation. In bid evaluation, the uncertain linguistic terms from set = { = VL: very low/very poor, = L: low/poor, = M: medium, = H: high/good, = VH: very high/very good} are used by experts in this case to estimate candidates’ performances and the uncertain linguistic terms from set = { = SR: strong redundancy effect, = R: redundancy effect, = N: null-effect, = C: complementary effect, = SC: strong complementary effect} are used to judge the interrelationships among bid evaluation attributes in each dimension.
To select a desirable contractor, the process of determining a sustainable winner using the aforementioned method is illustrated as follows.
First, according to the scoring rule announced by the project implementation agency, each expert in the referee committee provides his/her respective bid evaluation information on each candidate’s performance as well as judgment on the interrelationships among bid evaluation attributes in the technical, business, and sustainability dimensions, which are shown in Appendix A. The bid evaluation information is processed using Equations (1) and (2), so that the corresponding fuzzy bid evaluation and fuzzy correlation judgment results provided by each expert can be obtained.
The aggregated decision data used in the bid evaluation of the PPP project is collected using Equations (3) and (4). Hence, the fuzzy comprehensive bid evaluation matrix and the fuzzy comprehensive bid evaluation attribute correlation matrix in technical, business, and sustainability dimensions can be formulated, as shown in Table 4 and Table 5, respectively.
Table 4.
Fuzzy comprehensive bid evaluation matrix.
Table 5.
Fuzzy comprehensive bid evaluation attribute correlation matrix.
To determine the weights of attributes in each dimension (), the entropy evaluation method is employed based on the consideration of avoiding the influence of subjective factors. Using Equations (5)–(7), the attribute weight vectors for the three dimensions were determined as , , and , respectively.
Then, by comparing the correlation judgment of bid evaluation attributes in dimension (), , with linguistic term , we could obtain the indicator variables to measure the interrelationship between attributes and . Using Equations (8) and (9), the indicator matrix for each dimension could be constructed, as shown in Table 6.
Table 6.
Indicator matrix for each dimension.
Based on the fuzzy comprehensive bid evaluation matrix, the attribute weight vector in each dimension, and the indicator matrix, we could construct the fuzzy aggregated bid evaluation matrix for candidate in dimension using Equation (10), as shown in Table 7.
Table 7.
Fuzzy aggregated bid evaluation matrix.
Based on the fuzzy aggregated bid evaluation result , , , we could determine the dimension weight vector as using Equations (11) and (12).
Based on the fuzzy aggregated bid evaluation matrix, the fuzzy positive ideal point , and the fuzzy negative ideal point were respectively defined as and . Then, it was simple to obtain the positive ideal point and the negative ideal point expressed in crisp values, i.e., and .
Using Equations (13) and (14), distances of each bidder from and could be calculated, respectively, and the calculation results were , , , ; , , , and .
According to and , , the relative closeness coefficient (overall ranking value) of each candidate can be obtained using Equation (15), i.e., , , , and .
Lastly, according to the obtained overall ranking values, a ranking order of the four candidate contractors can be determined, i.e., . Therefore, is the winner in this MARA to be finally selected as the sustainable contractor.
Furthermore, to find out the crucial factors influencing the decision result, we first re-analyzed the original data using the same MARA frame without consideration of sustainability. Following the main process of determining a winner in MARAs, we had a new ranking order () using the expert’s bid evaluation information and the interdependent information among bid evaluation attributes only in both technical and business dimensions. It was clear that the ranking was changed from to . The winner was accordingly changed from to . This change indicated that the consideration of sustainability impacted the decision results. It is worth noting that the case of removing sustainability consideration can be regarded as a situation in which the EIA experts did not provide any evaluation information is just an extreme case of varying the EIA experts’ evaluation with respect to sustainability dimension. Thus, the bid evaluation information provided by the EIA experts will influence the final winner in MARAs.
In addition, we used the same information as the case study but only excluding the interdependent information among attributes in sustainability dimension. According to such an analysis, a different ranking order of was obtained. Based on the result, the winner changed to , which demonstrated that the second factor impacting on the final result was the interrelationships among sustainability attributes.
6. Discussion and Conclusions
PPPs have become more popular for the delivery of infrastructure projects. The success of a PPP project critically depends on the selection of the most suitable contractors, which requires a well-structured tendering process, an appropriate contractor evaluation method, and a set of evaluation attributes [53]. This paper presents a MARA framework for selecting the sustainable contractor in PPP projects, which bridges the knowledge gap by integrating PPP infrastructure projects and MARAs. Such a framework includes MARA rules, a set of bid evaluation attributes, and a winner determination method using both the bid evaluation information and the interdependent information among bid evaluation attributes. Within this framework, the potential contractors would have incentive to take sustainable responsibilities, the importance and classification of bid evaluation attributes can be obtained to facilitate the decision making on sustainable contractor selection in PPP infrastructure projects, and the winner determination method could be a useful tool for governments and decision makers to evaluate potential contractors’ performance in technical, business, and sustainability dimensions, and to rank potential contractors according to overall ranking values to achieve their strategic objectives, as well as to identify the contractors’ strengths and weaknesses.
The developed framework has the distinct merits as discussed below. First, the MARA rules designed accounts for sustainability factors other than the already widely-considered technical and business aspects, such as public health and safety, environmental, and waste managerial concerns. Second, the winner determination method combines the bid evaluation information and the interdependent information among bid evaluation attributes. In particular, the interrelationships among attributes can significantly affect the identification of the importance of bid evaluation attributes, whereas it is neglected in the existing studies. This consideration is consistent with the real-world situations. Thus, it will benefit the governments to make accurate decisions in the process of bid evaluation. Third, accounting for vagueness and uncertainty, the proposed method integrates the trapezoidal fuzzy linguistic representation model and the classical TAC integral operator to evaluate potential contractors’ performance in a linguistic environment. Especially, the trapezoidal fuzzy linguistic representation model is used to process linguistic terms, which can avoid information loss. As a result, compared with the existing TAC integral operator, the proposed method is more suitable to deal with the interdependent information in the form of linguistic terms.
It is important to highlight that the MARA framework presented in this paper can be shared by other clients in their procurement of PPP infrastructure projects. The improvements mentioned above would be injected in the selection of the best and final winner and thereby enable successful project delivery. In addition, the designed framework also contributes to the theoretical investigation of selection of sustainable contractors in PPP infrastructure projects by MARAs.
Although the research objectives were achieved, there are limitations in this study. First, this study focused on the way in which sustainability considerations are incorporated by governments, especially in tender documents. However, this is not necessarily equal to the way that private sectors apply these sustainability considerations to the infrastructure projects in practice. Second, the case study was only an illustrative example to show the potential of the proposed method, which lacked the support of actual data. In terms of future research, it would be very interesting to design a MARA mechanism in which the sustainability attributes can measure more objectively the private sectors’ performance and predict the private sectors’ sustainable performance in practice. In addition, it should be necessary to demonstrate the effectiveness and distinct advantage of our method by some empirical studies.
Funding
This research was funded by the National Natural Science Foundation of China (grand number 71702074), the Fundamental Research Funds for the Central Universities, NUAA, China (grand number NR2018008), and the State Scholarship Fund of China (grand number 201806835036).
Acknowledgments
I thank the editor, the special issue editor and the anonymous reviewers for their constructive comments, which will significantly improve the quality of the paper.
Conflicts of Interest
The author declares no conflict of interest.
Appendix A
Table A1.
Original bid evaluation information provided by the technical experts.
Table A1.
Original bid evaluation information provided by the technical experts.
| Expert | Candidate | Technical Attribute | ||||
|---|---|---|---|---|---|---|
| M | L | M | M | M | ||
| M | H | M | M | L | ||
| M | H | VH | H | M | ||
| M | VH | H | M | M | ||
| H | L | H | M | H | ||
| M | H | M | H | L | ||
| VH | H | H | L | M | ||
| M | VH | H | M | M | ||
| M | L | VH | H | M | ||
| M | M | H | M | L | ||
| M | M | L | M | L | ||
| VH | H | H | M | M | ||
Table A2.
Original bid evaluation information provided by the business experts.
Table A2.
Original bid evaluation information provided by the business experts.
| Expert | Candidate | Business Attribute | |||
|---|---|---|---|---|---|
| M | L | VH | H | ||
| M | M | L | M | ||
| M | M | H | M | ||
| VH | H | H | M | ||
| M | L | M | M | ||
| M | L | M | M | ||
| M | H | VH | H | ||
| M | VH | H | M | ||
| M | L | VH | H | ||
| M | M | H | M | ||
| M | M | L | M | ||
| VH | H | H | M | ||
Table A3.
Original bid evaluation information provided by the EIA experts.
Table A3.
Original bid evaluation information provided by the EIA experts.
| Expert | Candidate | Sustainability Attribute | ||||
|---|---|---|---|---|---|---|
| M | H | M | M | H | ||
| L | M | M | H | L | ||
| M | L | H | M | M | ||
| M | H | M | VH | H | ||
| M | VH | H | M | M | ||
| H | H | M | VL | L | ||
| M | H | L | H | M | ||
| M | L | H | M | M | ||
| H | M | H | H | M | ||
| M | L | M | H | L | ||
| M | H | H | M | H | ||
| M | M | H | L | M | ||
Table A4.
The interrelationships among bid evaluation attributes in technical dimension as judged by the technical experts.
Table A4.
The interrelationships among bid evaluation attributes in technical dimension as judged by the technical experts.
| Expert | Technical Attribute | |||||
|---|---|---|---|---|---|---|
| - | N | SC | SC | C | ||
| N | - | SC | SC | SC | ||
| SC | SC | - | SC | N | ||
| SC | SC | SC | - | N | ||
| C | SC | N | N | - | ||
| - | C | SC | SC | SC | ||
| C | - | C | SC | R | ||
| SC | C | - | SC | N | ||
| SC | SC | SC | - | R | ||
| SC | R | N | R | - | ||
| - | C | SC | C | SC | ||
| C | - | SC | C | SC | ||
| SC | SC | - | C | C | ||
| C | C | C | - | N | ||
| SC | SC | C | N | - | ||
Table A5.
The interrelationships among bid evaluation attributes in business dimension as judged by the business experts.
Table A5.
The interrelationships among bid evaluation attributes in business dimension as judged by the business experts.
| Expert | Business Attribute | ||||
|---|---|---|---|---|---|
| - | SC | SC | SC | ||
| SC | - | C | C | ||
| SC | C | - | N | ||
| SC | C | N | - | ||
| - | C | SC | SC | ||
| C | - | SC | C | ||
| SC | SC | - | R | ||
| SC | C | R | - | ||
| - | SC | C | C | ||
| SC | - | C | SC | ||
| C | C | - | R | ||
| C | SC | R | - | ||
Table A6.
The interrelationships among bid evaluation attributes in sustainability dimension as judged by the EIA experts.
Table A6.
The interrelationships among bid evaluation attributes in sustainability dimension as judged by the EIA experts.
| Expert | Sustainability Attribute | |||||
|---|---|---|---|---|---|---|
| - | SC | SC | C | SC | ||
| SC | - | C | C | C | ||
| SC | C | - | SC | C | ||
| C | C | SC | - | R | ||
| SC | C | C | R | - | ||
| - | C | C | SC | SC | ||
| C | - | SC | N | C | ||
| C | SC | - | SC | SC | ||
| SC | N | SC | - | N | ||
| SC | C | SC | N | - | ||
| - | SC | SC | SC | SC | ||
| SC | - | C | C | SC | ||
| SC | C | - | SC | SC | ||
| SC | C | SC | - | C | ||
| SC | SC | SC | C | - | ||
References
- Tang, L.; Shen, Q.; Skitmore, M.; Cheng, E.W. Ranked critical factors in PPP briefings. J. Manag. Eng. 2012, 29, 164–171. [Google Scholar] [CrossRef]
- Zhu, L.; Zhao, X.; Chua, D.K.H. Agent-based debt terms’ bargaining model to improve negotiation inefficiency in PPP projects. J. Comput. Civ. Eng. 2016, 30, 04016014. [Google Scholar] [CrossRef]
- Liu, J.; Gao, R.; Cheah, C.Y.; Luo, J. Incentive mechanism for inhibiting investors’ opportunistic behavior in PPP projects. Int. J. Proj. Manag. 2016, 34, 1102–1111. [Google Scholar] [CrossRef]
- Xiong, W.; Zhao, X.; Yuan, J.F.; Luo, S. Ex post risk management in public-private partnership infrastructure projects. Proj. Manag. J. 2017, 48, 76–89. [Google Scholar] [CrossRef]
- Almarri, K.; Blackwell, P. Improving risk sharing and investment appraisal for PPP procurement success in large green projects. Proc. Soc. Behav. Sci. 2014, 119, 847–856. [Google Scholar] [CrossRef]
- Zhang, S.; Chan, A.P.; Feng, Y.; Duan, H.; Ke, Y. Critical review on PPP research–A search from the Chinese and international journals. Int. J. Proj. Manag. 2016, 34, 597–612. [Google Scholar] [CrossRef]
- Du, J.; Wu, H.; Zhao, X. Critical factors on the capital structure of public–private partnership projects: A sustainability perspective. Sustainability 2018, 10, 2066. [Google Scholar] [CrossRef]
- Bridata Analysis on the Development Course and Characteristics of China’s PPP. Available online: http://www.bridata.com/front/pdf/detail?id=1045 (accessed on 23 October 2017).
- Xiong, W.; Zhao, X.; Wang, H. Information asymmetry in renegotiation of public–private partnership projects. J. Comput. Civ. Eng. 2018, 32, 04018028. [Google Scholar] [CrossRef]
- Hwang, B.G.; Zhao, X.; Gay, M.J.S. Public private partnership projects in Singapore: Factors, critical risks and preferred risk allocation from the perspective of contractors. Int. J. Proj. Manag. 2013, 31, 424–433. [Google Scholar] [CrossRef]
- Yuan, J.; Li, W.; Guo, J.; Zhao, X.; Skibniewski, M.J. Social risk factors of transportation PPP projects in China: A sustainable development perspective. Int. J. Environ. Res. Public Health 2018, 15, 1323. [Google Scholar] [CrossRef] [PubMed]
- Liu, J.; Cheah, Y.J. Real option application in PPP/PFI project negotiation. Construct. Manag. Econ. 2009, 27, 331–342. [Google Scholar] [CrossRef]
- Wang, Y.; Liu, J. Evaluation of the excess revenue sharing ratio in PPP projects using principal–agent models. Int. J. Proj. Manag. 2015, 33, 1317–1324. [Google Scholar] [CrossRef]
- Kumaraswamy, M.M.; Anvuur, A.M. Selecting sustainable teams for PPP projects. Build Environ. 2008, 43, 999–1009. [Google Scholar] [CrossRef]
- Abdel Aziz, A.M. Successful delivery of public-private partnerships for infrastructure development. J. Construct. Eng. Manag. 2007, 133, 918–931. [Google Scholar] [CrossRef]
- Papakonstantinou, A.; Bogetoft, P. Multi-dimensional procurement auction under uncertain and asymmetric information. Eur. J. Oper. Res. 2017, 258, 1171–1180. [Google Scholar] [CrossRef]
- Hueskes, M.; Verhoest, K.; Block, T. Governing public–private partnerships for sustainability: An analysis of procurement and governance practices of PPP infrastructure projects. Int. J. Proj. Manag. 2017, 35, 1184–1195. [Google Scholar] [CrossRef]
- Kumaraswamy, M.; Anvuur, A.; Rahman, M. Balancing contractual and relational approaches for PPP success and sustainability. In Proceedings of the Conference on Public Private Partnerships: Opportunities and Challenges, Hong Kong, China, 22 February 2005. [Google Scholar]
- Sterner, E. ‘Green procurement’ of buildings: A study of Swedish clients’ considerations. Construct. Manag. Econ. 2002, 20, 21–30. [Google Scholar] [CrossRef]
- Hauck, A.J.; Walker, D.H.; Hampson, K.D.; Peters, R.J. Project alliancing at national museum of Australia—Collaborative process. J. Construct. Eng. Manag. 2004, 130, 143–152. [Google Scholar] [CrossRef]
- Love, P.E.; Irani, Z.; Cheng, E.; Li, H. A model for supporting inter-organizational relations in the supply chain. Eng. Construct. Archit. Manag. 2002, 9, 2–15. [Google Scholar]
- Chen, R.R.; Roundy, R.O.; Zhang, R.Q.; Janakiraman, G. Efficient auction mechanisms for supply chain procurement. Manag. Sci. 2005, 51, 467–482. [Google Scholar] [CrossRef]
- Gao, G.; Fan, Z.; Liu, Y. Determining winner in multi-attribute procurement auction: A method based on technical and business experts’ evaluation information. J. Syst. Eng. Electron. 2015, 26, 1244–1253. [Google Scholar] [CrossRef]
- Zhang, Y.; Gu, J.; Shan, M.; Xiao, Y.; Darko, A. Investigating private sectors’ behavioral intention to participate in PPP projects: An empirical examination based on the theory of planned behavior. Sustainability 2018, 10, 2692. [Google Scholar] [CrossRef]
- Parkes, D.C.; Kalagnanam, J. Models for iterative multiattribute procurement auctions. Manag. Sci. 2005, 51, 435–451. [Google Scholar] [CrossRef]
- Gumussoy, C.A.; Calisir, F. Understanding factors affecting e-reverse auction use: An integrative approach. Comput. Hum. Behav. 2009, 25, 975–988. [Google Scholar] [CrossRef]
- Huang, M.; Qian, X.; Fang, S.C.; Wang, X. Winner determination for risk aversion buyers in multi-attribute reverse auction. Omega 2016, 59, 184–200. [Google Scholar] [CrossRef]
- Wang, D.; Liu, X.; Liu, L. Bid evaluation behavior in online procurement auctions involving technical and business experts. Electron. Commer. Res. Appl. 2013, 12, 328–336. [Google Scholar] [CrossRef]
- Yang, N.; Liao, X.; Huang, W.W. Decision support for preference elicitation in multi-attribute electronic procurement auctions through an agent-based intermediary. Decis. Support Syst. 2014, 57, 127–138. [Google Scholar] [CrossRef]
- Singh, R.K.; Benyoucef, L. Fuzzy logic and interval arithmetic-based TOPSIS method for multicriteria reverse auctions. Serv. Sci. 2012, 4, 101–117. [Google Scholar] [CrossRef]
- Ugwu, O.O.; Kumaraswamy, M.M.; Wong, A. A taxonomy for measuring sustainability of construction projects. In Proceedings of the 2nd International Conference on Construction in the 21st Century, Hong Kong, China, 10–12 December 2003. [Google Scholar]
- Ouenniche, J.; Boukouras, A.; Rajabi, M. An ordinal game theory approach to the analysis and selection of partners in public–private partnership projects. J. Optim. Theory Appl. 2016, 169, 314–343. [Google Scholar] [CrossRef]
- Liu, B.; Shen, J.Q.; Meng, Z.J.; Sun, F.H. A survey on the establishment and application of social capital partner selection system for the new profit PPP project. KSCE J. Civ. Eng. 2018, 22, 3726–3737. [Google Scholar] [CrossRef]
- Zhang, X.; Kumaraswamy, M.; Zheng, W.; Palaneeswaran, E. Concessionaire selection for build-operate-transfer tunnel projects in Hong Kong. J. Construct. Eng. Manag. 2002, 128, 155–163. [Google Scholar] [CrossRef]
- El-Mashaleh, M.S.; Minchin, R.E., Jr. Concessionaire selection model based on data envelopment analysis. J. Manag. Eng. 2013, 30, 04014013. [Google Scholar] [CrossRef]
- Lai, K.K.; Liu, S.; Wang, S. A method used for evaluating bids in the Chinese construction industry. Int. J. Proj. Manag. 2004, 22, 193–201. [Google Scholar] [CrossRef]
- Kameshwaran, S.; Narahari, Y.; Rosa, C.H.; Kulkarni, D.M.; Tew, J.D. Multiattribute electronic procurement using goal programming. Eur. J. Oper. Res. 2007, 179, 518–536. [Google Scholar] [CrossRef]
- Rao, C.; Zhao, Y.; Ma, S. Procurement decision making mechanism of divisible goods based on multi-attribute auction. Electron. Commer. Res. Appl. 2012, 11, 397–406. [Google Scholar] [CrossRef]
- Falagario, M.; Sciancalepore, F.; Costantino, N.; Pietroforte, R. Using a DEA-cross efficiency approach in public procurement tenders. Eur. J. Oper. Res. 2012, 218, 523–529. [Google Scholar] [CrossRef]
- Bichler, M.; Kalagnanam, J. Configurable offers and winner determination in multi-attribute auctions. Eur. J. Oper. Res. 2005, 160, 380–394. [Google Scholar] [CrossRef]
- Berry, C.; Mccarthy, S. Guide to Sustainable Procurement in Construction; CIRIA London: London, UK, 2011. [Google Scholar]
- Feng, B.; Lai, F. Multi-attribute group decision making with aspirations: A case study. Omega 2014, 44, 136–147. [Google Scholar] [CrossRef]
- Mahdi, I.M.; Riley, M.J.; Fereig, S.M.; Alex, A.P. A multi-criteria approach to contractor selection. Eng. Construct. Archit. Manag. 2002, 9, 29–37. [Google Scholar]
- Yasamis, F.; Arditi, D.; Mohammadi, J. Assessing contractor quality performance. Construct. Manag. Econ. 2002, 20, 211–223. [Google Scholar] [CrossRef]
- Rahman, M.M.; Ugwu, O.O.; Kumaraswamy, M.M. Relational integration for sustainable infrastructure. In Proceedings of the 5th Brunei International Conference on Engineering and Technology, Begawan, Brunei, 1–3 November 2014. [Google Scholar]
- Fan, Z.P.; Liu, Y. A method for group decision-making based on multi-granularity uncertain linguistic information. Expert Syst. Appl. 2010, 37, 4000–4008. [Google Scholar] [CrossRef]
- Abdullah, L.; Najib, L. A new preference scale of intuitionistic fuzzy analytic hierarchy process in multi-criteria decision making problems. J. Intell. Fuzzy Syst. 2014, 26, 1039–1049. [Google Scholar]
- Yager, R.R.; Filev, D.P. Essentials of Fuzzy Modeling and Control; SIGART Bulletin: New York, NY, USA, 1994. [Google Scholar]
- Grabisch, M. K-order additive discrete fuzzy measures and their representation. Fuzzy Sets Syst. 1997, 92, 167–189. [Google Scholar] [CrossRef]
- Cheng, C.H. A new approach for ranking fuzzy numbers by distance method. Fuzzy Sets Syst. 1998, 95, 307–317. [Google Scholar] [CrossRef]
- Fan, Z.P.; Li, Y.H.; Zhang, Y. Generating project risk response strategies based on CBR: A case study. Expert Syst. Appl. 2015, 42, 2870–2883. [Google Scholar] [CrossRef]
- Abdullah, L.; Najib, L. Sustainable energy planning decision using the intuitionistic fuzzy analytic hierarchy process: Choosing energy technology in Malaysia. Int. J. Sustain. Energy 2016, 35, 360–377. [Google Scholar] [CrossRef]
- Zhang, X. Improving concessionaire selection protocols in public/private partnered infrastructure projects. J. Construct. Eng. Manag. 2004, 130, 670–679. [Google Scholar] [CrossRef]
© 2018 by the author. Licensee MDPI, Basel, Switzerland. This article is an open access article distributed under the terms and conditions of the Creative Commons Attribution (CC BY) license (http://creativecommons.org/licenses/by/4.0/).
