Abstract
With the smart grid development, the modern electricity market is reformatted, where residential consumers can actively participate in the demand response (DR) program to balance demand with generation. However, lack of user knowledge is a challenging issue in responding to DR incentive signals. Thus, an Energy Management Controller (EMC) emerged that automatically respond to DR signal and solve energy management problem. On this note, in this work, a hybrid algorithm of Enhanced Differential Evolution (EDE) and Genetic Algorithm (GA) is developed, namely EDGE. The EMC is programmed based with EDGE algorithm to automatically respond to DR signals to solve energy management problems via scheduling three types of household load: interruptible, non-interruptible, and hybrid. The EDGE algorithm has critical features of both algorithms (GA and EDE), enabling the EMC to generate an optimal schedule of household load to reduce energy expense, carbon emission, Peak to Average Ratio (PAR), and user discomfort. To validate the proposed EDGE algorithm, simulations are conducted compared to the existing algorithms like Binary Particle Swarm Optimization (BPSO), GA, Wind Driven Optimization (WDO), and EDE. Results illustrate that the proposed EDGE algorithm outperforms benchmark algorithms in energy expense minimization, carbon emission minimization, PAR alleviation, and user discomfort maximization.
1. Introduction
Residential sector electricity consumption is raised due to: technological development, population growth, and heavy use of loads. Also, this rise in energy consumption is due to the careless behaviour of users in the residential sector. The residential sector uses about 45% world energy, and millions of dollars are wasted due to careless and mismanagement behaviour. This huge amount of money can be saved if the smart grid concept is introduced. The smart grid visual sketch is depicted in Figure 1. In a smart grid, there is an intense need for an intelligent management framework that preform efficient leading peaks reduction in energy demand [1]. On this note, Demand Side Management (DSM) strategies emerged to greatly reduce peak demand and greenhouse gas emission by scheduling load and utilizing renewable energy, respectively. The goal of DSM is to optimally utilize available generation via scheduling power usage pattern of appliances under Demand Response (DR) pricing signal [2].
Figure 1.
Smart grid abstract view sketch.
Thus, in literature, different techniques: like mathematical, game-theoretic, and heuristic, are developed for scheduling residential load that reduce Peak to Average Ratio (PAR) to smooth load curve. The developed techniques shifting load from on to off-peak timeslots results in PAR and energy cost minimization. For example, mathematical optimization techniques such as linear programming [3], nonlinear programming, Mixed-Integer Nonlinear Programming (MINLP) and convex lens programming are introduced to solve energy management problems [4,5]. A novel Mixed Integer Linear Programming (MILP) based energy management system is introduced for urban multi-energy system [6,7]. The developed model results in potential cost savings. However, computational complexity is increased while achieving desired objectives. Besides, mathematical models are not effective to tackle above mentioned multiple objectives simultaneously while solving scheduling problems. Also, these techniques are inefficient when taking a large number of controlling appliances for scheduling because considering a large number of appliances results in increased computational time, and technique slowly converges to global optimal solution. Thus, modern game-theoretic techniques are developed to solve problems accompanied by mathematical methods. For instance, in [8], a game-theoretic technique is introduced to solve scheduling problems for reducing PAR and energy losses. Likewise, the Nash game-theoretic technique is introduced for appliances operation scheduling under distributed generation, and utility [9]. In [10], the Stackelberg game-theoretic technique is introduced to trade electricity between utility companies to meet the electricity demand of consumers and smooth out the load curve. Thus, modern heuristic algorithms like Ant Colony Optimization (ACO), Particle Swarm Optimization (PSO), and Genetic Algorithm (GA) emerged to solve problems accompanied with game-theoretic techniques and cater complex multiple objectives problems [11,12]. The PSO algorithm based scheduling framework is developed in [13]. The purpose is to minimize PAR and energy costs. However, the resultant system has high complexity. Likewise, Grey Wolf Accretive Satisfaction Algorithm (GWASA) is developed in [14,15] for residential load scheduling of smart homes. Results cost reduction results of the proposed algorithm is compared with other algorithms for validation. However, these algorithms still lack in terms of accuracy and computational time. Similarly, an advanced Differential Evolution (DE) population-based algorithm is developed in [16] that improve convergence with the use of crossover and mutation. This advanced evolutionary technique has silent features than legacy evolutionary algorithms like ease in the implementation, fewer control parameters, simplicity, and fast convergence rate. However, it has high computational complexity and a slow convergence rate. To tackle the problem with DE, Enhanced DE (EDE) is formulated in which several trial vector generation strategies are improved. This modification increases its accuracy, as well as convergence rate [17].
The discussed papers are valuable assets of related work that solve scheduling problems up to some extent. All methods have some sound features and limitations. For instance, mathematical techniques are incapable in handling stochastic and nonlinear effects, scheduling loads in unfeasible hours, and the risk of high dimensionality. In addition, mathematical techniques are complex in nature and exhaust too much time while returning optimal solutions. Game-theoretic techniques suffer from problems like solving games involving mixed comprehensive pay-off matrix strategies, complexity, and lack of handling of competitive issues. Likewise, heuristic algorithms suffer from premature convergence results in losing population diversity, parameters adjustment and termination criteria. Besides, the above discussed related works either catered energy cost or PAR or user discomfort reduction, and none of them catered for the above-discussed objectives simultaneously. Thus, a model is needed to solve the problems accompanied by existing methods and simultaneously cater to all objectives. With this motivation, in this work, a novel enhanced differential genetic evolution (EDGE) algorithm based model is developed for solving energy management problems via scheduling residential load. The novelty of this work is highlighted as follows:
- A real-time framework is developed to solve energy management problems via residential load scheduling.
- The Energy Management Controller (EMC) of the developed framework is programmed using our proposed EDGE algorithm to schedule residential load.
- Real-Time Pricing (RTP) DR program is mathematically modelled and implemented to encourage consumers to solve energy management problems via scheduling residential load.
- To show the efficacy of the proposed EDGE algorithm, simulations are conducted in comparison with GA, BPSO, WDO, DE and EDE algorithms in aspects of objectives like energy cost, carbon emission, and PAR.
- Results validate that EDGE algorithm outperforms GA, BPSO, WDO, DE and EDE algorithms in aspects of power usage pattern, energy cost, PAR and carbon emission subjected to ensure user comfort.
This work is organized as follows. Section 2 presents related works. Modeling and methodology of the developed framework are given in Section 3. Proposed and existing schemes implementation is given in Section 4. Results and discussion are briefly discussed in Section 5. At last, this work is concluded along with the future research direction in Section 6. The acronyms and abbreviations are defined in Abbreviations.
2. Related Work
In smart grids, a lot of research work has been conducted on energy management via power usage scheduling. Relevant works is discussed in this section. For example, Plug-in Hybrid Electric Vehicles (PHEVs) is introduced in [18]. The enormous energy requirement of PHEVs increased load on the conventional power grid, which disturbed the balance between demand and supply, causing severe challenges on generating side, i.e., blackout, overloading and frequency drop. This demand-supply gap is filled by either searching for alternative energy sources or efficiently managing demand as available energy generation. The first solution increases overall electricity cost. In contrast, the second approach, managing demand as per available energy generation, is cost-effective. In this regard, the research and development sector is working on the second approach, energy management via power usage scheduling to achieve desired objectives. For instance, Direct Load Control (DLC) is introduced in [19], which is a traditional Energy Management System (EMS). The utility through DLC controls a load of consumers by giving incentives to maintain a balance between demand and supply. Authors investigate power usage scheduling problems through MINLP in [20] under RTP scheme. Electrical and thermal appliances are scheduled to minimize the trade-off between energy cost and user comfort. The MINLP model outperforms existing models in energy cost and user comfort minimization. However, results are obtained at high computational complexity. In [21], authors solve the problem of peaks creation in demand via smart charging and clustering concept for the purpose to minimize energy cost and user discomfort. Aggregator optimally schedules appliances and charging/discharging of batteries within a cluster to achieve the desired objectives. The results demonstrated by deploying this model under RTP signal users can obtain maximum savings in utility bills.
Similarly, in [22], authors developed an analytical model with a recursive formula for minimizing peaks in energy consumption via power usage scheduling. The developed analytical model with recursive formula is analyzed with four different social welfare scenarios for energy cost and PAR minimization. Authors in [23] conducted a review of the BPSO technique covering basic concepts, variants, structure, as well as its application in energy optimization problems. The authors in [24] proposed an Improved PSO (IPSO) technique for scheduling home appliances. They consider Critical Peak Pricing (CPP) and Time of Use (TOU) DR signal to minimize energy consumption cost and peak demand. They also analyzed the effect of energy management on distribution systems. The result shows that the proposed scheduling algorithm will reduce the need for a large distribution transformer. Moreover, results also prove that the proposed algorithm is an efficient solution to minimize PAR and energy bill. In [25], GA is implemented to schedule appliances to manage the energy consumption of the residential sector with Supervisory Control And Data Acquisition (SCADA). The EMS maintains a balance between demand and supply by keeping energy consumption within maximum power limits. The scheduler checks price signal and user preference to optimally schedule appliances in a particular timeslot. Moreover, a case study is carried out by using Intelligent Energy System Laboratory (LASIE). It consists of three energy generation sources, i.e., solar energy, wind turbine, and fuel cell. Finally, the results of the proposed technique are also compared with MINLP. In [26], a new approach for DSM along with hardware solution is proposed. The paper majorly focuses on overcoming the load shedding problem due to its major drawback, i.e., it disconnects some feeders. This results to switch off all the appliances attached to that feeder. Load is classified into three classes based on power usage patterns to overcome this problem. Only low priority appliances are switched off in emergencies, while high priority appliances are kept in contact. The WDO and PSO comparative study are conducted, and a novel Knapsack-WDO (K-WDO) is introduced to solve the DSM problem in [27]. Residential loads are scheduled to minimize energy bill and user discomfort. The result shows that the performance of WDO is better than PSO. Results illustrate that the convergence rate of K-WDO outperforms existing techniques.
Integration of hybrid energy sources in a smart home is studied in [28]. In this work, a structure of small scale hybrid energy sources is considered for a case study located on a test site at Nazarbayev University. The energy management problem is solved by using GA. The result shows that GA based controller showed efficient control over a wide range of appliances equipped with renewable energy. The authors in [29] conducted a comparative study of GA and PSO to solve premature convergence problems and improve computational efficacy. Results illustrate that the PSO algorithm is computationally efficient than GA and obtain globally optimal solutions without stucking in local optima. However, GA has computational cost than PSO and suffers from premature convergence problems. The authors in [30] developed GA based EMS to schedule the operation of smart appliances using RTP signal for energy cost and PAR minimization. A customer reward scheme is introduced in [31] for controlling DR in the residential distribution system. In this scheme, peak load is shaved by a reward mechanism that improves voltage regulation in the feeder. A case study on 11 KV/415 V, 500 KVA transformer has four feeders. Results show that peak voltages are reduced and protect the network from overloading and voltage violations. In [32], authors developed a DE algorithm to solve scheduling problem. Likewise, authors in [33] discussed the performance of the population-based DE algorithm with a focus on Crossover Rate (CR) and Mutation Factor (MF) optimally tuning. In addition, the authors developed DE with Nonlinear Simplex (NSDE) method for generating the initial population. We generate a candidate having maximum fitness at the beginning within certain bounds. These bounds limit the search within feasible region. Likewise, several works [34,35,36,37,38,39] developed rule-based DR control algorithms for thermal comfort and cost optimization using electricity price and weather data with different heating systems in Finland.
The above discussed related works either catered energy cost or carbon emission, PAR or user discomfort reduction. However, none of them simultaneously catered energy cost, carbon emission, PAR, and user discomfort minimization. Thus, a novel EDGE algorithm is introduced, combining key aspects of EDE and GA. The developed EDGE algorithm solve energy management problem via power usage scheduling in the smart grid.
3. Methodology
The proposed energy management framework based on EDGE algorithm is implemented in MATLAB R2018b on a system having specifications: Intel(R) Corei5-CPU @3.30GHz, and 8GB RAM with Microsoft Windows 10 for two case studies: with power grid only and with Renewable Energy Sources (RESs) and Energy Storage Systems (ESSs) using mathematical modelling at Section 3.1. The proposed energy management framework is implemented using a flowchart available in Section 4. The existing frameworks based on BPSO, WDO, GA and EDE are implemented for comparison using implementation flowcharts Section 4. The detailed description is as follows.
3.1. Proposed Energy Management Framework
This subsection presents a developed framework for energy management in detail. The proposed energy management framework has supply-side and demand-side utilizing Advanced Metering Infrastructure (AMI) of the smart grid to actively participate in the electricity market to solve scheduling problems of energy management. The developed framework is composed of EMC, smart appliances, smart meter, home gateway, In-home Display (IHD), remote control, and wireless home area network as shown in Figure 2.
Figure 2.
Developed energy management framework.
The AMI is a key feature of the smart grid that plays the role of the central nervous system in the framework that establish two-way communication between grid and consumers. It collects and delivers energy consumption readings from smart meters to utility and delivers DR signals to EMC via smart meters in real-time. The home gateway of the proposed framework establishes an interface between a wired network and a Home Area Network (HAN). The home gateway may be within the smart meter or a separate entity. The smart meter measures energy consumption reading and is located between EMC and AMI. The proposed framework has smart appliances of three categories like interruptible, non-interruptible, and hybrid loads. Water heater, AC, batteries, Electric Vehicles (EVs) and dishwasher can be placed in any category according to user lifestyle. The working cycle of the first class of appliances can be modified. On the other hand, non-interruptible appliances are those whose operation cannot be postponed. The programmed EMC based on the EDGE algorithm solves the problem dearth of users’ knowledge and facilitates the DR program’s implementation. The EDGE algorithm based EMC respond to pricing signal and take parameters like available power grid energy, length of time operation, appliances power rating, and users priority into consideration creates a power usage schedule subjected to objective function and constraints. The EDGE algorithm-based EMC communicates and shares created schedules with smart appliances via ZigBee. The power usage scheduling whole process will be monitored by IHD or through mobile tools like laptops and phones. The whole process is shown in Figure 2. The general form of optimization is modeled as follows:
The above constraint ensures that the total power consumption of residential appliances during each timeslot does not exceed from specific power limit. The customers who participate in the peak power reduction program given by the utility get huge savings in their electricity bills. The Equation (2) is also beneficial for utility because it avoids peak formation.
3.1.1. Framework Inputs
Proposed framework inputs DR programs, energy from the power grid, appliances power rating, and power usage pattern. The description is as follows.
- Smart appliances: Residential homes have three categories of load like interruptible, non-interruptible, and hybrid loads. Water heater, AC, batteries, EVs and dishwasher can be placed in any category according to user lifestyle. The working cycle of the first class of appliances can be modified. On the other hand, non-interruptible appliances are those whose operation cannot be postponed. Mathematical modelling of major residential appliances and operational constraints are presented here. The operation time of all appliances is specified by:Devices such as AC and water heater try to maintain a temperature within desired range. Therefore, the following constraints are necessary to model these appliances properly.Here Equation (4) ensures that thermal appliances temperature lies within user-preferred ranges, and Equation (5) guarantee that if the temperature of a device before the model initialization is more than the upper limit, then the appliance is ON in first-time interval; otherwise, it will remain in OFF state. In addition to the constraints mentioned above, each appliance has a particular mathematical equation to model its operation, which is discussed as follows.
- AC: The model aims to maintain AC temperature within a specific range while considering all the major aspects that can affect its cooling, such as activity level, the difference in indoor, outdoor temperatures, and the number of occupants. Operational constraints of AC are presented by the equation as follows:The dynamics of the indoor temperature of AC is presented by Equation (6). The equation shows that the indoor temperature at a specific interval depends on the initial temperature, the household’s activity level, the difference between indoor and outdoor temperatures, and the ON/OFF state of the appliance. The cooling effect of AC due to ON state is represented by . represent the effect of temperature difference, occupants’ number, and activity level on given temperature, respectively. The model also considers the temperature threshold, i.e., upper and lower levels in which temperature variation can be acceptable for consumers.
- Water heater: The magnitude of hourly usage of hot water in different houses varies. It is also observed that usage pattern changes significantly in normal and weak days. Thus, this issue is considered while developing the water heater model. The operational constraints of the water heater are shown below:The temperature of the water heater at a specific interval t is a function of water temperature in the previous hour, its usage pattern and the effect of the ON/OFF state in its internal temperature.
- Battery and EVs: Nowadays, the residential sector is equipped with storing devices such as batteries and EVs. They store energy to reduce peak demand during specific hours when there is a shortage of grid energy. To develop a model of each appliance, we assume that energy charge and discharge in each interval is known. The general model for energy storing devices is given by:
- Dishwasher, Washing machine, Cloth dryer: The operational constraints of the dishwasher, washing machine and cloth dryer is as follows:In addition to the total timeslots over which the devices required to operate according to end-user choice during a day is given in Equation (11), additional constraints are considered in modelling such as maximum successive operation time, coordination of washing machine and cloth dryer in such a way that both appliances will not start simultaneously. The dryer will start its operation when the washing machine completes its working hours. The Equation (12) given below validates the consecutive operation of appliance to handle the second category of appliances known as uninterruptible appliances:The Equation (13) avoid the cloth dryer and washing machine to operate simultaneously. The last constraint guarantees the start of operation of appliance i2 after the end of total working hours of appliance i1.
- RTP signal: The EMC based on the EDGE algorithm of the proposed framework uses the RTP signal as an input to schedule the power usage pattern of home appliances. The utility company broadcasts this RTP signal to EMC for power usage scheduling of users. This RTP signal used in this work is taken from the federal energy regulating commission [40].
3.1.2. Renewable Power Generation Sources
Naturally available RESs are wind, Photovoltaic (PV), tidal, fuel cell, biogas, etc., which highly contribute to power generation. Among these RESs, abundant and freely available renewable energy sources are PV, which is at the users’ access. On this note, this work utilizes PV as a renewable power generating source. The aim is to harvest green energy from PV systems to reduce energy cost, carbon emission, and PAR. The PV system output power is computed as (15) [41].
where represents output energy harvested from PV system in an hour, denotes PV system energy efficiency, and indicates PV system area. The solar irradiation and outdoor temperature are and , respectively. The 0.005 is constant number represents temperature correction factor. The Weibull probability density function is adopted for solar irradiation modelling, depicted in Equation (16).
Complete discussion of Equation (16) can be found in [41]. The EDGE algorithm utilizes solar energy for load scheduling and storage purpose batteries during on- and off-peak hours.
3.1.3. Batteries as Energy Storage System
The batteries are known as a “Holy Grail” and contribute to alleviating pollution emission due to widespread applications like EVs, PHEVs, as backup during power grid collapse etc. Batteries in this work are used with PV systems to store renewable energy during sunny daytime and send stored energy back to utility on cloudy days and night. The main purpose of batteries with a PV system is to smoothen out the intermitnacy of solar energy. The batteries remarkably reduced pollution emissions and potentially alleviated the energy cost of prosumers. The batteries exchange energy with utility during peak demand time horizon or unit energy price is high [42]. Batteries charging/discharging behaviour is mathematically modelled in Equation (17).
where denotes energy that is stored and measured in (kWh) at time t, represents ESSs efficiency, represents time duration in our hours, indicates the power supplied from the solar system to batteries, and shows power delivered from batteries to load. Constraints adjusted to make the charging/discharging within limits and avoid deep discharge/overcharge, set as follows.
The EMC based on EDGE algorithm receives RTP signal, PV power signal, utility, and consumer’s priorities of appliances for optimal energy usage scheduling.
3.1.4. Framework Outputs
The EMC, based on the EDGE algorithm, takes the inputs and returns the output, which is a scheduled power usage pattern of appliances that reduces energy cost, alleviates PAR, and maximises user comfort. The four major objectives, like total energy costs, PAR, carbon emission, user comfort, and optimal power usage schedule, are outputs of the developed framework, which are presented as follows.
- Energy cost is a monetary bill to be paid by consumers to utility companies for consuming energy for a unit time horizon. The energy cost is computed using RTP signal broadcasted by utility company. In 2010 FERC recorded a note that consumers who utilized RTP signal of DR program for scheduling (shifting load from on- to off-peak timeslots) obtained 70% monetary savings in bill. The bill deposited by consumers to utility company for energy consumption with RTP signal is computed as follows:where in Equation (21) shows objective 1 which is energy cost that is to deposited by consumers to utility company. One of the major objectives is energy cost reduction. This objective is achieved via optimal energy consumption scheduling, which is achieved by the proposed EDGE algorithm.
- Energy consumption is electricity that has used by consumers via operating appliances like interruptible, non-interruptible, hybrid appliances for specific activity and timeslot within a home.First interruptible appliances are also known as time adjustable appliances, and their per timeslot energy consumption is computed as follows.where is per timeslot energy consumption, shows power rating, and is status indicator for interruptible load. Net energy consumption of interruptible appliances is computed as follows.Energy consumption of non-interruptible appliances per timeslot is computed as follows:where represents energy consumption per timeslot t, denotes power rating, and is status indicator of non interruptible appliances. The total energy consumption per timeslot for all appliances is computed as follows:Thus, the net daily energy consumption of appliances within a home is formulated as follows:where and denote per day energy consumption of interruptible appliances and non-interruptible appliances, respectively, the represents the net energy consumption of appliances.
- PAR is a ratio of peak energy consumption to average energy consumption during a specific time horizon. Utility companies stimulate consumers to schedule load (shift energy consumption from on- to off-peak timeslots) to mitigate PAR, i.e., peak load to avoid peak power plants operation. PAR minimization is beneficial for a utility company and consumers for two reasons: smoothen out the load curve, alleviate peaks in the demand load curve, and minimize consumers energy cost. The PAR is computed as follows.where shows PAR, and represents net energy consumption.The PAR reduction is the third objective ultimate objective that enhances the stability of the power grid.
- User comfort can be measured in terms of delay time rate, energy usage, illumination, temperature, humidity, air quality, sound, and residents demographic profile [43,44]. User comfort in this work is measured in aspects of delay or waiting time a consumer confront for an activity when their loads are shifted from on- to off-peak timeslots. The users face frustration/discomfort when their loads are shifted from on- to off-peak timeslots. Trade-off exists between energy cost and waiting time, when energy cost reduces waiting time, will be increasing and vice versa. The user comfort in aspects of waiting time is computed as:where is waiting time/delay that an appliance a face due to scheduling, is before scheduling status of an appliance, is after scheduling status of an appliance, and is net operation time. The EMC based on the EDGE algorithm shifts the load from on- to off-peak timeslots in reply to RTP tariff and consumer’s priority. A maximum waiting time/delay time rate that consumers can endure is computed as follows.where denotes maximum delay users face in shifting load from on- to off-peak timeslots, and is net time interval. The user discomfort is maximum when = ; usually, this case does not happen (worst case). The user discomfort in % is computed below.Waiting time and energy cost are two conflicting objectives. Some customers are interested in energy costs, and some want to use the appliance as soon as possible. Customers have to pay more to complete his task sooner and vice versa.
- Multiple objective optimization: The above mentioned individual objective function, some of these are used simultaneously in HEMS. The general representation of a multi-objective function is as follows.where , , , and represent objective functions of energy cost, energy consumption, PAR and user comfort, respectively. The , , and denote weighting factors associated with objective functions. Weights decide which objective is to choose, thus giving a sense of interest and motivation. The multi-objective function aims to simultaneously solve multiple objective optimization problems considering user priorities and preferences.
4. Proposed and Existing Algorithms
Existing mathematical optimization techniques do not efficiently handle the scheduling of appliances because they have high computational complexity, and their efficiency degrades as the number of appliances increases. On this note, the EDGE algorithm is developed for optimal scheduling of appliances power usage patterns. The performance of EDGE algorithm is evaluated comparatively with BPSO, WDO, GA, and EDE in terms of objectives. These algorithms are chosen due to the same population-based search mechanism. The proposed and existing algorithms in the following subsections are discussed in detail.
4.1. GA
GA is a bio-inspired heuristic algorithm, where new genes are created which carry parents characteristics. In GA, a random population of a chromosome is created in which each chromosome shows the solution to a problem. In our GA based EMC, appliances are scheduled to minimize energy cost and PAR by facilitating both user and utility. Initial parameters of GA based EMC are defined in Table 1.
Table 1.
Parameter of GA.
The GA overall implementation is illustrated in flowchart depicted in Figure 3.
Figure 3.
The flowchart of GA.
4.2. EDE
EDE is an enhanced version of DE introduced in recent years and considered a robust and powerful optimization tool. The accuracy and convergence of the DE are enhanced using parameters like CR, MF and NP. All the steps and parameters of EDE are similar to DE. However, enhancement in this algorithm is in aspects of trial vectors generation. Five trial vectors like the first three trial vectors are obtained in every iteration by taking three distinct CR values, i.e., 0.3, 0.6 and 0.9. The fourth trial vector generates a convergence rate. In contrast, the fifth trial vector increases population diversity. Five groups of trial vectors are computed as in [17] given below.
The EDE algorithm overall implementation flowchart is given in Figure 4 and parameters of EDE are listed in Table 2.
Figure 4.
The flowchart of EDE algorithm.
Table 2.
Parameters of EDE.
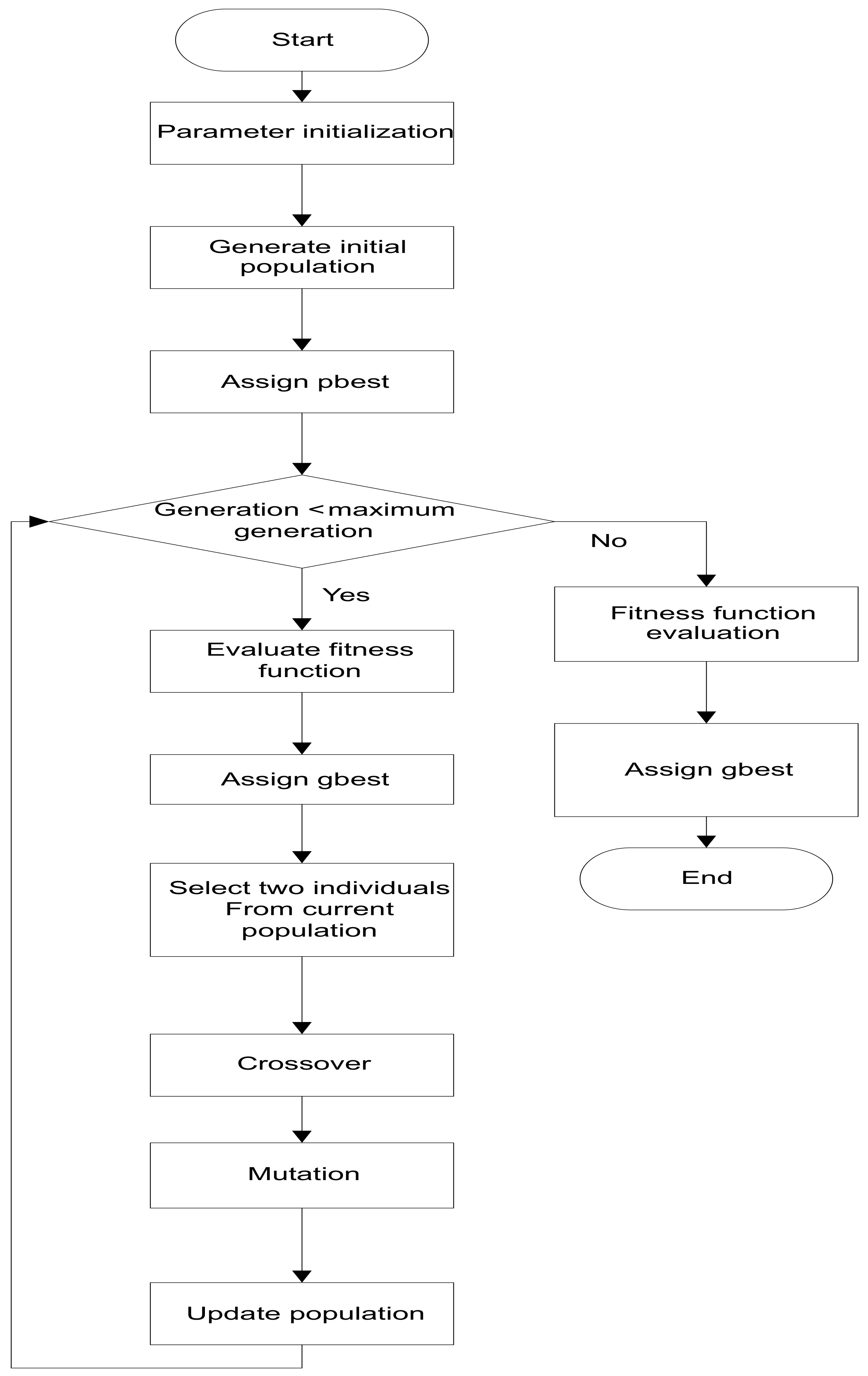
4.3. Proposed EDGE Algorithm
EDGE is our developed algorithm which is a hybrid of EDE and GA. The performance of EDE is improved by incorporating crossover and mutation process of GA algorithm. This modification in the EDE algorithm enables the EDE algorithm to obtain globally optimal solutions because the proposed algorithm has good exploration and exploitation properties. Also, the proposed algorithm effectively achieves energy cost, carbon emission, PAR, and user discomfort minimization simultaneously. The methodology of the proposed algorithm is explained in two phases. In the first phase, similar steps of the EDE algorithm as discussed above are followed. In the second phase, crossover and mutation operators of GA are applied to the best solution returned from EDE. The population obtained before and after crossover and mutation steps is compared. A new population is generated based on the best solution achieved in either of two populations. Finally, the value with minimum fitness in the resultant population is considered the global best solution. The methodology flowchart of the proposed algorithm is shown in Figure 5.
Figure 5.
Methodology flowchart of the proposed EDGE algorithm.
5. Simulations and Discussion
Simulations are conducted in MATLAB R2018b on a system Intel(R) Corei5-CPU @3.30 GHz, and 8 GB RAM with Microsoft Windows 10 for two case studies: (I) with power grid only, and (II) with RESs and ESSs. The proposed EDGE algorithm is compared with existing algorithms like BPSO, WDO, GA and EDE in terms of the following objectives like optimal energy consumption pattern, minimum energy cost, avoiding peak formation, and minimizing user discomfort (waiting time). The EDGE algorithm and existing algorithms like BPSO, WDO, GA, and EDE simulation parameters are kept same for a fair evaluation. In addition, the existing algorithms like BPSO, WDO, GA, EDE, and EDGE are chosen due to architectural similarities. The parametric value of appliances necessary for scheduling is taken in advance, which is given in Table 3 [8].
Table 3.
Smart appliances power rating.
The exogenous data like RTP signal, solar irradiance, ambient temperature, charging level of batteries, and RESs for power usage scheduling of both proposed EDGE and existing algorithms, which are illustrated in Figure 6, Figure 7, Figure 8, Figure 9 and Figure 10. The detailed discussion of each case study for the proposed EDGE and existing algorithms is presented as follows.
Figure 6.
RTP signal offered by utility company to consumers to participate in DR.
Figure 7.
Solar irradiance.
Figure 8.
Ambient temperature profile.
Figure 9.
Batteries charging behavior.
Figure 10.
Estimated renewable energy.
5.1. Case Study I: With Power Grid Only
The case study presents results of both proposed EDGE and existing algorithms with power grid only as a source based on different performance metrics like net energy cost, energy consumption pattern, PAR, and delay/waiting time. Simulation results of the proposed and existing algorithms power usage scheduling under power grid only are discussed.
5.1.1. Generated Power Usage Schedule Pattern for Energy Cost Minimization
The power usage schedule of various appliances using proposed and existing optimization algorithms are depicted in Figure 11. The maximum energy consumption of without scheduling is 11.8 kWh. The energy consumption is reduced to 7.1 kWh, 8.1 kWh, 9.2 kWh, 10 kWh and 8.2 kWh in each case, i.e., BPSO, WDO, GA, EDE and EDGE, respectively. The result in Figure 11 verifies that each algorithm schedule appliances optimally to maintain energy consumption within the maximum threshold limit.
Figure 11.
Proposed and existing algorithms energy consumption using power grid.
During timeslots 1:00 → 9:00, the average energy consumption of BPSO, GA and EDGE is 25% less than both EDE and WDO algorithms. Moreover, it is noticed that there is a significant change in energy consumption behaviour of the EDGE algorithm during peak hours starting from 9:00 → 15:00. The EDGE algorithm consumes a minimum amount of energy in these timeslots compared to other algorithms. In remaining timeslots, 15:00 → 24:00, each algorithm schedules a maximum of its appliances to complete their working hours. The above discussion concludes that the EDGE algorithm is more cost-effective than other algorithms due to its simple tuning parameters. These parameters enable the EDGE algorithm to reach the optimal solution, thereby consuming maximum energy in low peak hours and minimum in high peak hours. It is obvious in Figure 12, Figure 13 and Table 4 that the net energy cost in each algorithm is less than the unscheduled case. The value of energy consumption cost for the unscheduled case is 1390 cents which is decremented to 1350 cents with BPSO, and further decremented to 1300 and 1405 cents for WDO and GA, respectively. However, it is increased to 1420 cents in the case of EDE. Finally, from simulation results observation, it is concluded that the EDGE algorithm achieves maximum electricity bill reduction, and its value is 1225 cents.
Figure 12.
Proposed and existing algorithms per hour energy cost evaluation using power grid.
Figure 13.
Proposed and existing algorithms total energy cost evaluation using power grid.
Table 4.
Comparison of energy cost minimization using power grid.
5.1.2. PAR
Figure 14 illustrates PAR minimization performance of given scheduling algorithms. It is obvious from Figure 14 and Table 5 that PAR is alleviated significantly by BPSO and EDE while WDO and GA have almost equal PAR minimization. In contrast, the proposed EDGE algorithm has outperformed existing algorithms in PAR alleviation aspects. It is obvious from Figure 14 that PAR reduction for EDE algorithm is 16.66% while PAR reduction in the case of BPSO, WDO, GA and EDGE is 18.75%, 4.16%, 8.33% and 41.66% due to their optimal power usage scheduling in all timeslots. The increasing energy demand cause peaks creation, leading to load-shedding and blackout of generating systems.
Figure 14.
Proposed and existing algorithms PAR evaluation using power grid.
Table 5.
Comparison of PAR reduction using power grid.
Carbon emission minimization analysis of the proposed EDGE algorithm comparative with other algorithms is depicted in Figure 15. Numerical results are listed in Table 6. The proposed EDGE algorithm emits less carbon than existing algorithms with the power grid. Without scheduling power usage, the maximum carbon emission at timeslot 19 is 158 pounds. On the other hand, other algorithms like BPSO, WDO, GA, EDE and EDGE emit maximum carbon at 144 pounds, 150 pounds, 141 pounds, 150 pounds and 134 pounds in timeslot 19, respectively. The carbon emission at timeslot 19 of EDGE algorithm is 134 pounds, which is minimum per timeslot carbon emission than other algorithms. Thus, the EDGE algorithm outperforms other algorithms in carbon emission minimization.
Figure 15.
Carbon emission minimization evaluation with power grid for proposed and existing algorithms.
Table 6.
Carbon emission minimization evaluation with power grid at timeslot 19.
5.2. Case Study II: With RESs and ESSs
In case study II, simulation results of the proposed and existing algorithms power usage scheduling under RESs and ESSs to reduce energy cost, carbon emission, PAR, subjected to consumers convenience are demonstrated as follows (Figure 16).
Figure 16.
Energy consumption evaluation using RESs and ESSs of the proposed and existing algorithms.
5.2.1. Energy Cost per Timeslot and Net Minimization Evaluation
The energy cost assessment of EDGE algorithm comparative with existing algorithms based power usage scheduling using RESs and ESSs is visualized in Figure 17. The energy cost statistical evaluation is listed in Table 7. BPSO maximum energy cost is 58.97 cents in timeslot 7, WDO has 59.5 cents in 9 timeslots, GA is 43 cents 8 timeslots, EDE is 61.5 cents in 9 timeslots, and the proposed EDGE algorithm is 42 cents 8 timeslots. The energy cost without scheduling power usage for the 24 h time horizon is 690 cents compared to existing algorithms like BPSO, WDO, GA, EDE and the proposed EDGE algorithm, 670, 660, 605, 590, and 470 cents, respectively. Likewise, net energy cost results of algorithms in comparison without scheduling are visualized in Figure 18. The energy cost graphical and numerical assessment prove that energy cost minimization of the EDGE algorithm is promising than other algorithms. Thus, the proposed EDGE algorithm is more effective in energy cost minimization (both per timeslot and net) than other algorithms.
Figure 17.
Energy cost per timeslot minimization evaluation using RESs and ESSs of the proposed and existing algorithms.
Table 7.
Statistical results of energy cost minimization using RESs and ESSs of the proposed and existing algorithms.
Figure 18.
Net energy cost evaluation using RESs and ESSs of the proposed and existing algorithms.
5.2.2. PAR Minimization Evaluation
The PAR graphical evaluation with power usage scheduling based on BPSO, WDO, GA, EDE, and proposed EDGE algorithm using RESs and ESSs is visualized in Figure 19. Evaluation numerical results are depicted in Table 8. The proposed EDGE algorithm achieves maximum PAR reduction due to key features adaptation of the EDE and GA algorithms. The algorithms like BPSO, WDO, GA, EDE, and the proposed EDGE algorithm reduce the PAR by 18.75, 8.33, −8.33, 4.16, and 27.08, respectively. The EDGE algorithm optimally scheduled the power usage pattern in off/mid-peak timeslots to acquire the desired objectives. In contrast, the existing algorithms scheduled almost the whole load in off-peak timeslots, resulting in rebound peaks. The rebound peaks, in turn, disturb the reliability of the power grid. PAR evaluation using RESs and ESSs results and discussion reveals that the proposed EDGE algorithm notably minimizes PAR than other algorithms. Thus, PAR reduction is beneficial for both the power grid and users.
Figure 19.
PAR evaluation with power usage scheduling using RESs and ESSs of the proposed and existing algorithms.
Table 8.
PAR evaluation of the proposed and existing algorithms using RESs and ESSs.
5.2.3. Carbon Emission Evaluation
Carbon emission with/without power usage scheduling using RESs and ESSs of EDGE in comparison with existing algorithms is depicted in Figure 20. The statistical results are presented in Table 9. Power usage scheduling with proposed and existing algorithms results in less release of carbon than without power usage scheduling. Carbon emission into the atmosphere without power usage scheduling is 147 pounds in timeslot 19, which is maximum compared to power usage scheduling. On the record, BPSO maximum carbon emission is 125 pounds 19 timeslots, WDO is 130 pounds at 19 timeslots, GA is 132 pounds at timeslot 19, EDE at timeslot 19 is 132 pounds, and the proposed EDGE algorithm is 114 pounds at 19 timeslot, which is less than other algorithms and without power usage scheduling case. Without power usage scheduling, the net carbon emission is 147 pounds using RESs and ESSs at timeslot 19. In contrast, carbon emission with power usage scheduling based on BPSO, WDO, GA, EDE, and EDGE algorithms is 125, 130, 132, 132, and 114 pounds at timeslot 19, respectively. The existing algorithms like BPSO minimized pollution emissions by 14.9%, WDO by 11.56%, GA by 10.20%, EDE by 10.20%, and the proposed EDGE algorithm by 22.44% than without power usage scheduling. Results and discussion validate that the proposed EDGE algorithm’s carbon emission into the atmosphere is comparatively less than all existing algorithms without power usage scheduling.
Figure 20.
Carbon emission evaluation of the proposed EDGE and other algorithms with RESs and ESSs.
Table 9.
Carbon emission into atmosphere evaluation of the proposed EDGE and other algorithms with RESs and ESSs at timeslot 19.
5.2.4. User Comfort/Discomfort in Terms of Waiting Time
User comfort/discomfort in terms of waiting time of proposed EDGE and existing algorithms like BPSO, WDO, GA, and EDE based power usage scheduling using RESs and ESSs is illustrated in Figure 21. Results are discussed in detail as follows.
Figure 21.
User comfort/discomfort in terms of waiting time of proposed and existing algorithms using RESs and ESSs.
The BPSO algorithm generated power usage schedule for smart home appliances like Refrigerator, Washing Machine, Clothes Dryer, Air Conditioner, Dishwasher, and EVs faces waiting time of 0, 2.3, 0.9, 0, 1.4, and 1.2 h, respectively. Results are visualized in Figure 21. The WDO algorithm generated appliances schedule confronts waiting time of 0.7, 1.7, 1.73, 1.40, 1.35, and 1 h for appliances like Refrigerator, Washing Machine, Clothes Dryer, Air Conditioner, Dishwasher, and EVs, respectively, as illustrated in Figure 21. GA algorithm created schedule introduce waiting time of 0, 1.4, 1.2, 1.4, 1.3, and 0.9 h for Refrigerator, Washing Machine, Clothes Dryer, Air Conditioner, Dishwasher, and EVs as depicted in Figure 21. Power usage scheduling with EDE algorithm poses waiting time of 0.4, 1.2, 1.1, 0.1, 0, and 1.3 Refrigerator, Washing Machine, Clothes Dryer, Air Conditioner, Dishwasher, and EVs, respectively. Waiting time posed with EDE algorithm is illustrated in Figure 21. The proposed EDGE algorithm creates a power usage schedule with waiting time of 0, 2.3, 1.1, 1.4, and 1.3 for Refrigerator, Washing Machine, Clothes Dryer, Air Conditioner, Dishwasher, and EVs, respectively. These results conclude that the proposed algorithm created power usage schedule is optimal compared to existing algorithms and highly contribute to efficient energy management. However, a slight trade-off exists between energy cost and waiting time which is also minimized up to some extent.
5.3. Performance Trade-Off Evaluation
The proposed EDGE algorithm, while solving the power usage scheduling problem for energy management, face trade-offs between different interdependent and conflicting parameters. The first trade-off is visualized between energy cost and PAR. The EDGE algorithm significantly minimized energy cost while PAR slightly increased. The trade-off between energy cost and PAR is observed for case studies I and II, respectively, for proposed EDGE and benchmark algorithms. The second trade-off is seen between energy cost and waiting time. The proposed EDGE algorithm scheduled load to shift more load from on- to off-peak timeslots to alleviate peak creation and minimize energy cost. However, while minimizing energy cost is obtained at slightly increased waiting time. Thus, the user will face discomfort in aspects delay. We conclude from analysis and discussion that a trade-off exists naturally between conflicting parameters and could not be removed completely. However, the trade-off between conflicting parameters like energy cost and PAR, and energy cost and waiting time could be minimized up to some extent our proposed EDGE algorithm and existing algorithms. The performance trade-off between conflicting parameters like energy cost and PAR, and energy cost and waiting time is evaluated for a case study I and case study II and listed in Table 10 and Table 11, respectively.
Table 10.
Case study I: performance trade-off analysis with power grid.
Table 11.
Case study II: performance trade-off evaluation with RESs and ESSs.
The trade-off assessment of the proposed EDGE algorithm in comparison with other algorithms for case study II with RESs and ESSs is shown in Table 11. Obviously, the EDGE algorithm is superior in energy cost, carbon emission, and PAR minimization, whereas the EDE algorithm is superior in energy cost and waiting time minimization.
6. Conclusions and Future Work
The implementation of the DR program can achieve efficient energy utilization, optimal power usage and scheduling. However, due to lack of knowledge, implementation of a DR program is not possible. The emergence of EMC highly contributes to the implementation of the DR program. On this note, an EDGE algorithm is developed, which is a hybrid of GA and EDE algorithms. The EMC based on the EDGE algorithm, automatically responds to DR pricing signals to optimally schedule household appliances to solve energy management problems with energy cost, carbon emission, PAR, and user discomfort minimization. The simulation results show that the proposed EDGE algorithm is more effective in energy cost, user discomfort, carbon emission, and PAR minimization for both case study I and case study II. The results show that the proposed framework based on EDGE reduced energy cost, carbon emission, and PAR by 11.87%, 15.18%, and 41.66% in case study I; by 31.88%, 22.44%, and 27.08% in cased II, respectively.
In future, this work can be extended in diverse directions:
- Lapunov optimization technique will be employed for online scheduling where onsite events and requests will be responded to to solve energy management problems in realtime.
- Multi-objective optimization algorithms will be adapted to solve energy management problems via dynamic scheduling.
- Fog- and cloud-based environments will be developed to solve energy management via scheduling under DR programs.
Author Contributions
Conceptualization, methodology, software, validation, formal analysis, investigation, resources, data curation, S.A.K., S.M., S.K., K.-D.T., A.B. and G.H.; writing—original draft preparation, S.A.K., F.R.A., S.I.H. and G.H.; writing—review and editing, visualization, supervision, A.B., F.R.A. and G.H.; project administration, funding acquisition, S.I.H., F.R.A. and G.H. All authors have read and agreed to the published version of the manuscript.
Funding
The APC is funded by Taif University Researchers Supporting Project Number(TURSP-2020/331), Taif University, Taif, Saudi Arabia.
Institutional Review Board Statement
Not applicable.
Informed Consent Statement
Not applicable.
Data Availability Statement
Not applicable.
Acknowledgments
The authors would like to acknowledge the support from Taif University Researchers Supporting Project Number(TURSP-2020/331), Taif University, Taif, Saudi Arabia.
Conflicts of Interest
Authors declare no conflicts of interest.
Abbreviations
| ACO | Ant Colony Optimization |
| AMI | Advanced Metering Infrastructure |
| BPSO | Binary Particle Swarm Optimization |
| CR | Crossover Rate |
| CPP | Critical Peak Pricing |
| DR | Demand Response |
| DLC | Direct Load Control |
| DE | Differential Evolution |
| DSM | Demand Side Management |
| EVs | Electric Vehicles |
| ESSs | Energy Storage Systems |
| EMS | Energy Management System |
| EMC | Energy Management Controller |
| EDE | Enhanced Differential Evolution |
| EDGE | Enhanced Differential Genetic Evolution |
| FERC | Federal Energy Regulation Commission |
| GA | Genetic Algorithm |
| GWASA | Grey Wolf Accretive Satisfaction Algorithm |
| HAN | Home Area Network |
| HEMS | Home Energy Management System |
| IHD | In-home Display |
| IPSO | Improved PSO |
| K-WDO | Knapsack-WDO |
| LASIE | Intelligent Energy System Laboratory |
| MINLP | Mixed-Integer Nonlinear Programming |
| MILP | Mixed Integer Linear Programming |
| MF | Mutation Factor |
| PAR | Peak to Average Ratio |
| PSO | Particle Swarm Optimization |
| RTP | Real-Time Pricing |
| PHEVs | Plug-in Hybrid Electric Vehicles |
| PV | Photovoltaic |
| RESs | Renewable Energy Sources |
| SCADA | Supervisory Control And Data Acquisition |
| TOU | Time of Use |
| WDO | Wind Driven Optimization |
References
- Ullah, M.N.; Javaid, N.; Khan, I.; Mahmood, A.; Farooq, M.U. Residential energy consumption controlling techniques to enable autonomous demand side management in future smart grid communications. In Proceedings of the 2013 Eighth International Conference on Broadband and Wireless Computing, Communication and Applications, Compiegne, France, 28–30 October 2013; IEEE: Piscataway, NJ, USA, 2013; pp. 545–550. [Google Scholar]
- Logenthiran, T.; Srinivasan, D.; Shun, T.Z. Demand side management in smart grid using heuristic optimization. IEEE Trans. Smart Grid 2012, 3, 1244–1252. [Google Scholar] [CrossRef]
- Lee, J.Y.; Choi, S.G. Linear programming based hourly peak load shaving method at home area. In Proceedings of the 16th International Conference on Advanced Communication Technology, Pyeongchang, Korea, 16–19 February 2014; IEEE: Piscataway, NJ, USA, 2014; pp. 310–313. [Google Scholar]
- Elazab, R.; Saif, O.; Metwally, A.M.A.; Daowd, M. Mixed integer smart off-grid home energy management system. Energy Rep. 2021, 7, 9094–9107. [Google Scholar] [CrossRef]
- Huang, Y.; Wang, W.; Hou, B. A hybrid algorithm for mixed integer nonlinear programming in residential energy management. J. Clean. Prod. 2019, 226, 940–948. [Google Scholar] [CrossRef]
- Moser, A.; Muschick, D.; Gölles, M.; Nageler, P.; Schranzhofer, H.; Mach, T.; Tugores, C.R.; Leusbrock, I.; Stark, S.; Lackner, F.; et al. A MILP-based modular energy management system for urban multi-energy systems: Performance and sensitivity analysis. Appl. Energy 2020, 261, 114342. [Google Scholar] [CrossRef]
- Rahmani-Andebili, M. Scheduling deferrable appliances and energy resources of a smart home applying multi-time scale stochastic model predictive control. Sustain. Cities Soc. 2017, 32, 338–347. [Google Scholar] [CrossRef]
- Fernandez, E.; Hossain, M.J.; Nizami, M.S.H. Game-theoretic approach to demand-side energy management for a smart neighbourhood in Sydney incorporating renewable resources. Appl. Energy 2018, 232, 245–257. [Google Scholar] [CrossRef]
- Srinivasan, D.; Rajgarhia, S.; Radhakrishnan, B.M.; Sharma, A.; Khincha, H.P. Game-Theory based dynamic pricing strategies for demand side management in smart grids. Energy 2017, 126, 132–143. [Google Scholar] [CrossRef]
- Yu, M.; Hong, S.H. Supply–demand balancing for power management in smart grid: A Stackelberg game approach. Appl. Energy 2016, 164, 702–710. [Google Scholar] [CrossRef]
- Ali, S.; Khan, I.; Jan, S.; Hafeez, G. An Optimization Based Power Usage Scheduling Strategy Using Photovoltaic-Battery System for Demand-Side Management in Smart Grid. Energies 2021, 14, 2201. [Google Scholar] [CrossRef]
- Rehman, A.U.; Wadud, Z.; Elavarasan, R.M.; Hafeez, G.; Khan, I.; Shafiq, Z.; Alhelou, H.H. An Optimal Power Usage Scheduling in Smart Grid integrated with Renewable Energy Sources for Energy Management. IEEE Access 2021, 9, 84619–84638. [Google Scholar] [CrossRef]
- Cheng, P.H.; Huang, T.H.; Chien, Y.W.; Wu, C.L.; Tai, C.S.; Fu, L.C. Demand-side management in residential community realizing sharing economy with bidirectional PEV while additionally considering commercial area. Int. J. Electr. Power Energy Syst. 2020, 116, 105512. [Google Scholar] [CrossRef]
- Ayub, S.; Ayob, S.M.; Tan, C.W.; Ayub, L.; Bukar, A.L. Optimal residence energy management with time and device-based preferences using an enhanced binary grey wolf optimization algorithm. Sustain. Energy Technol. Assess. 2020, 41, 100798. [Google Scholar] [CrossRef]
- Zhao, Z.; Lee, W.C.; Shin, Y.; Song, K.B. An optimal power scheduling method for demand response in home energy management system. IEEE Trans. Smart Grid 2013, 4, 1391–1400. [Google Scholar] [CrossRef]
- Karaboğa, D.; Ökdem, S. A simple and global optimization algorithm for engineering problems: Differential evolution algorithm. Turk. J. Electr. Eng. Comput. Sci. 2004, 12, 53–60. [Google Scholar]
- Arafa, M.; Sallam, E.A.; Fahmy, M.M. An enhanced differential evolution optimization algorithm. In Proceedings of the 2014 Fourth International Conference on Digital Information and Communication Technology and its Applications (DICTAP), Bangkok, Thailand, 6–8 May 2014; IEEE: Piscataway, NJ, USA, 2014; pp. 216–225. [Google Scholar]
- Samadi, P.; Mohsenian-Rad, A.H.; Schober, R.; Wong, V.W.; Jatskevich, J. Optimal real-time pricing algorithm based on utility maximization for smart grid. In Proceedings of the 2010 First IEEE International Conference on Smart Grid Communications, Gaithersburg, MD, USA, 4–6 October 2010; IEEE: Piscataway, NJ, USA, 2010; pp. 415–420. [Google Scholar]
- Abdollahi, A.; Moghaddam, M.P.; Rashidinejad, M.; Sheikh-El-Eslami, M.K. Investigation of economic and environmental-driven demand response measures incorporating UC. IEEE Trans. Smart Grid 2012, 3, 12–25. [Google Scholar] [CrossRef]
- Shirazi, E.; Jadid, S. Optimal residential appliance scheduling under dynamic pricing scheme via HEMDAS. Energy Build. 2015, 93, 40–49. [Google Scholar] [CrossRef]
- Adika, C.O.; Wang, L. Smart charging and appliance scheduling approaches to demand side management. Int. J. Electr. Power Energy Syst. 2014, 57, 232–240. [Google Scholar] [CrossRef]
- Vardakas, J.S.; Zorba, N.; Verikoukis, C.V. Power demand control scenarios for smart grid applications with finite number of appliances. Appl. Energy 2016, 162, 83–98. [Google Scholar] [CrossRef]
- Del Valle, Y.; Venayagamoorthy, G.K.; Mohagheghi, S.; Hernandez, J.C.; Harley, R.G. Particle swarm optimization: Basic concepts, variants and applications in power systems. IEEE Trans. Evol. Comput. 2008, 12, 171–195. [Google Scholar] [CrossRef]
- Yang, H.T.; Yang, C.T.; Tsai, C.C.; Chen, G.J.; Chen, S.Y. Improved PSO based home energy management systems integrated with demand response in a smart grid. In Proceedings of the 2015 IEEE Congress on Evolutionary Computation (CEC), Sendai, Japan, 25–28 May 2015; IEEE: Piscataway, NJ, USA, 2015; pp. 275–282. [Google Scholar]
- Fernandes, F.; Sousa, T.; Silva, M.; Morais, H.; Vale, Z.; Faria, P. Genetic algorithm methodology applied to intelligent house control. In Proceedings of the 2011 IEEE Symposium on Computational Intelligence Applications in Smart Grid (CIASG), Paris, France, 11–15 April 2011; IEEE: Piscataway, NJ, USA, 2011; pp. 1–8. [Google Scholar]
- Supriya, P.; Nambiar, T.N.P.; Charu, R.; Tyagi, A.; Nagadharni, V.; Deepika, M. A laboratory prototype of a smart grid based demand side management. In Proceedings of the Innovative Smart GridTechnologies-India (ISGT India), 2011 IEEE PES, Kollam, India, 1–3 December 2011; IEEE: Piscataway, NJ, USA, 2011; pp. 28–31. [Google Scholar]
- Rasheed, M.B.; Javaid, N.; Ahmad, A.; Khan, Z.A.; Qasim, U.; Alrajeh, N. An Efficient Power Scheduling Scheme for Residential Load Management in Smart Homes. Appl. Sci. 2015, 5, 1134–1163. [Google Scholar] [CrossRef] [Green Version]
- Bozchalui, M.C.; Hashmi, S.A.; Hassen, H.; Canizares, C.A.; Bhattacharya, K. Optimal operation of residential energy hubs in smart grids. IEEE Trans. Smart Grid 2012, 3, 1755–1766. [Google Scholar] [CrossRef]
- Hassan, R.; Cohanim, B.; De Weck, O.; Venter, G. A comparison of particle swarm optimization and the genetic algorithm. In Proceedings of the 1st AIAA Multidisciplinary Design Optimization Specialist Conference, Austin, TX, USA, 18–21 April 2005; pp. 18–21. [Google Scholar]
- Khomami, H.P.; Javidi, M.H. An efficient home energy management system for automated residential demand response. In Proceedings of the 2013 13th International Conference on Environment and Electrical Engineering (EEEIC), Wroclaw, Poland, 1–3 November 2013; IEEE: Piscataway, NJ, USA, 2013; pp. 307–312. [Google Scholar]
- Vivekananthan, C.; Mishra, Y.; Ledwich, G.; Li, F. Demand response for residential appliances via customer reward scheme. IEEE Trans. Smart Grid 2014, 5, 809–820. [Google Scholar] [CrossRef]
- Ali, M.M. Differential evolution with preferential crossover. Eur. J. Oper. Res. 2007, 181, 1137–1147. [Google Scholar] [CrossRef]
- Ali, M.; Pant, M.; Abraham, A. Simplex differential evolution. Acta Polytech. Hung. 2009, 6, 95–115. [Google Scholar]
- Alimohammadisagvand, B. Influence of Demand Response Actions on Thermal Comfort and Electricity Cost for Residential Houses. Ph.D. Article Dissertation, Aalto University, Espoo, Finland, 2018. Available online: https://aaltodoc.aalto.fi/handle/123456789/33143 (accessed on 1 April 2021).
- Alimohammadisagvand, B.; Alam, S.; Ali, M.; Degefa, M.; Jokisalo, J.; Sirén, K. Influence of energy demand response actions on thermal comfort and energy cost in electrically heated residential houses. Indoor Built Environ. 2017, 26, 298–316. [Google Scholar] [CrossRef]
- Alimohammadisagvand, B.; Jokisalo, J.; Kilpeläinen, S.; Ali, M.; Sirén, K. Cost-optimal thermal energy storage system for a residential building with heat pump heating and demand response control. Appl. Energy 2016, 174, 275–287. [Google Scholar] [CrossRef]
- Alimohammadisagvand, B.; Jokisalo, J.; Sirén, K. The potential of predictive control in minimizing the electricity cost in a heat-pump heated residential house. In Proceedings of the 3rd IBPSA-England Conference BSO, Newcastle, UK, 12–14 September 2016. [Google Scholar]
- Alimohammadisagvand, B.; Jokisalo, J.; Sirén, K. Comparison of four rule-based demand response control algorithms in an electrically and heat pump-heated residential building. Appl. Energy 2018, 209, 167–179. [Google Scholar] [CrossRef] [Green Version]
- Arabzadeh, V.; Alimohammadisagv, B.; Jokisalo, J.; Siren, K. A novel cost-optimizing demand response control for a heat pump heated residential building. In Building Simulation; Springer: Berlin/Heidelberg, Germany, 2018; Volume 11, pp. 533–547. [Google Scholar]
- Real-Time Pricing for Residential Customers, MISO Daily Report Archives. 2017. Available online: http://www.ferc.gov/market-oversight/mkt-electric/midwest/miso-archives.asp (accessed on 5 January 2021).
- Sarker, E.; Halder, P.; Seyedmahmoudian, M.; Jamei, E.; Horan, B.; Mekhilef, S.; Stojcevski, A. Progress on the demand side management in smart grid and optimization approaches. Int. J. Energy Res. 2021, 45, 36–64. [Google Scholar] [CrossRef]
- Climate Central Solutions Brief: Battery Energy Storage. Available online: https://www.climatecentral.org/news/climate-central-solutions-brief-battery-energy-storage (accessed on 5 April 2021).
- Asif, K.; Javaid, N.; Khan, M.I. Time and device based priority induced comfort management in smart home within the consumer budget limitation. Sustain. Cities Soc. 2018, 41, 538–555. [Google Scholar]
- Bilal, H.; Javaid, N.; Hasan, Q.U.; Javaid, S.; Khan, A.; Malik, S.A. An inventive method for eco-efficient operation of home energy management systems. Energies 2018, 11, 3091. [Google Scholar]
Publisher’s Note: MDPI stays neutral with regard to jurisdictional claims in published maps and institutional affiliations. |
© 2022 by the authors. Licensee MDPI, Basel, Switzerland. This article is an open access article distributed under the terms and conditions of the Creative Commons Attribution (CC BY) license (https://creativecommons.org/licenses/by/4.0/).




















