Submarine Landslide Identification Based on Improved DeepLabv3 with Spatial and Channel Attention
Abstract
1. Introduction
2. Related Work
2.1. Factors Affecting Submarine Landslides
2.2. Current Status of Research on Submarine Landslides
2.3. Machine Learning/Deep Learning and Submarine Landslides
3. Study Area and Data Sources
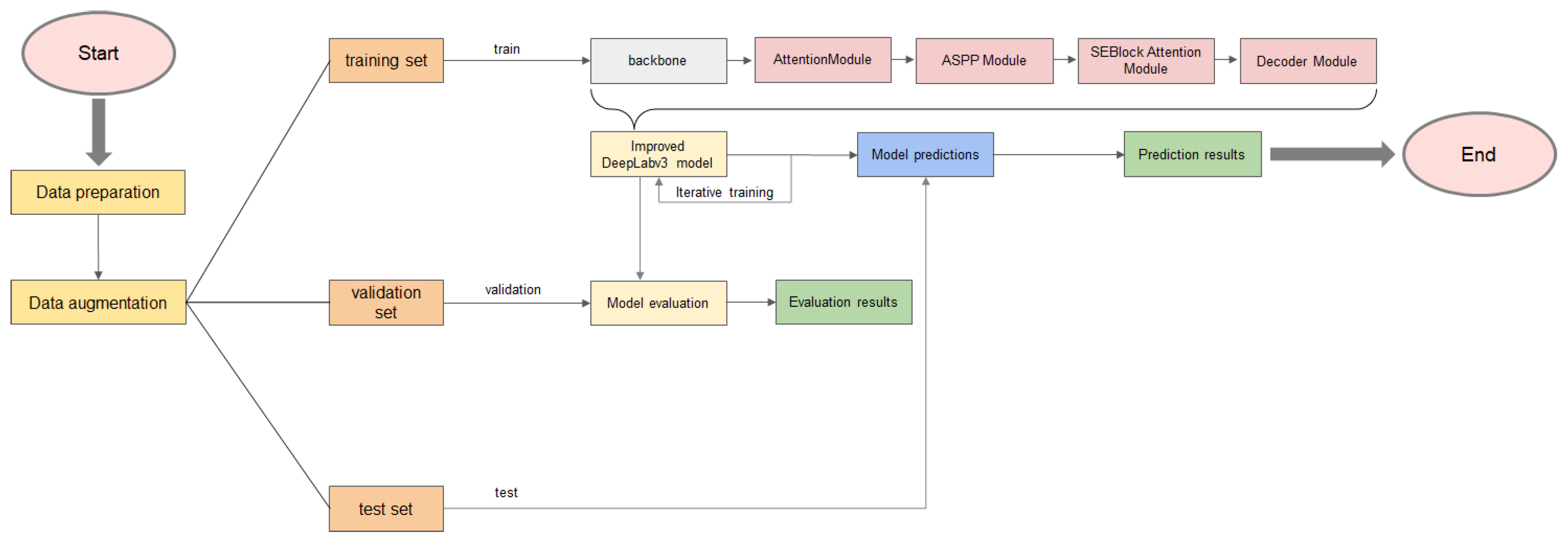
4. Methodology
4.1. Data Preparation
4.2. Data Augmentation
4.3. Improved DeepLabV3 with Spatial and Channel Attention
4.3.1. AttentionModule
4.3.2. ASPP Module
4.3.3. SEBlock Attention Module
4.3.4. Decoder Module
5. Experiments
5.1. Experimental Setup
5.1.1. Data Preprocessing
5.1.2. Evaluation Indicators
5.1.3. Experimental Configurations
5.2. Results
- Through experiments, the performance of seven semantic segmentation models was evaluated. The results for the landslide detection task are as follows: UNet: landslide IoU of 0.27, pixel accuracy of 0.7561, precision of 0.3994, recall of 0.68, and F1-score of 0.4636. FCN: landslide IoU of 0.1961, pixel accuracy of 0.8201, precision of 0.3516, recall of 0.3473, and F1-score of 0.3716. PSPNet: landslide IoU of 0.1013, pixel accuracy of 0.7579, precision of 0.2425, recall of 0.2305, and F1-score of 0.2363. GCN: landslide IoU of 0.1691, pixel accuracy of 0.8358, precision of 0.3608, recall of 0.2449, and F1-score of 0.2918. DeepLabV3: landslide IoU of 0.4257, pixel accuracy of 0.8911, precision of 0.6569, recall of 0.563, and F1-score of 0.6093. DeepLabV3+: landslide IoU of 0.1574, pixel accuracy of 0.8095, precision of 0.3623, recall of 0.2684, and F1-score of 0.3084. Improved DeepLabV3: landslide IoU of 0.1574, pixel accuracy of 0.8095, precision of 0.3623, recall of 0.2684, and F1-score of 0.3084. Among classic semantic segmentation models, the DeepLabV3 model has demonstrated particularly outstanding performance in the semantic segmentation task for submarine landslide scenarios. This conclusion is based on a detailed analysis of experimental results. Specifically, the model achieved remarkable results in key evaluation metrics, including a landslide IoU of 0.4257, reflecting the overlap between the predicted and actual regions—a key indicator of segmentation accuracy. Additionally, the pixel accuracy reached 0.8911, highlighting the model’s high accuracy in pixel-level classification. Further analysis of the precision (0.6569) and recall (0.563) data shows the model’s precision and recall capabilities in identifying landslide areas. The combined result of these two metrics—the F1-score—reached 0.6093, further validating the DeepLabV3 model’s advantage in balancing precision and recall. Meanwhile, according to the images, it can be found that the Unet, FCN, PSPNet, GCN, and DeepLabV3plus generated images have roughly the same area of landslides as the labeled images, but the specific shapes are more different, and the areas and shapes of landslides are roughly the same as the labeled images in the images generated by DeepLabV3. In conclusion, DeepLabV3 emerges as the best-performing classic model for this task, while the other classic models, including FCN, PSPNet, GCN, and DeepLabV3+, exhibited less satisfactory results.
- A comparative analysis reveals that although DeepLabV3+, as an advanced version of DeepLabV3, theoretically has a more complex network structure and potentially stronger learning capabilities, its performance did not surpass DeepLabv3 in this experiment. This phenomenon can be reasonably explained from a data-driven perspective; there is a balance between model complexity and the amount of training data required when the training data sample size is limited. More complex models, such as DeepLabv3+, often require more training samples to adequately learn and optimize their internal parameters to achieve the desired generalization ability. Therefore, in environments where sample resources are limited, the relatively simpler DeepLabv3 model can more effectively utilize the limited data resources, avoid overfitting, and thus exhibit better segmentation performance.Meanwhile, in the in-depth exploration and enhancement of applying semantic segmentation techniques to submarine landslide detection, this study found that the DeepLabV3 model, through a series of targeted improvements, showed significant performance enhancements compared to its original version. Specifically, the improved model achieved a substantial leap in the accuracy of landslide area identification, with a landslide IoU value reaching 0.5219, a 22.6% increase compared to DeepLabV3’s 0.4257. From the image results, the landslide areas generated by the Improved DeepLabV3 are more similar to the labeled landslide areas. This significant improvement not only highlights the effectiveness of the model optimization strategies but also underscores the importance of customizing the model according to data characteristics in specific application scenarios.A key innovation in this study is that the input images are not traditional RGB three-channel color images but rather single-band images extracted and synthesized based on a DEM, which are then transformed into simulated three-band images through specific algorithms. Although such images have significant importance in geographic information science, their unique data distribution and representation are more complex than natural images. Particularly, the subtle variations in terrain features are difficult to intuitively reflect in the synthesized images, which undoubtedly increases the difficulty of automatically identifying landslide areas.To overcome this challenge, the improved model integrates advanced modules such as attention mechanisms based on the DeepLabv3 framework. These modules enhance and suppress key feature information through the dynamic weighting of feature maps, effectively addressing the problem of landslide features being easily overlooked or misidentified in complex backgrounds. Specifically, the attention mechanism allows the model to focus on the most discriminative parts of the image, which are crucial features for distinguishing between landslide and non-landslide areas, thereby significantly enhancing the model’s feature representation capability and the accuracy of landslide area identification.Moreover, the improved model also achieved encouraging progress in several evaluation dimensions, including pixel accuracy, precision, recall, and F1-score. The pixel accuracy increased to 0.9284, indicating the model’s robustness in pixel-level classification. The simultaneous improvement in precision and recall (0.664 and 0.6695, respectively) reflects the model’s ability to identify landslide areas while maintaining good recall capability accurately. The growth in the F1-score (to 0.6631) directly reflects the balanced optimization of precision and recall, further demonstrating the comprehensive performance optimization of the model.
- Data augmentation techniques were used in this experiment to expand the dataset’s size and diversity. Critical geological characteristics were not distorted or disrupted by the spatial transformations and appearance disturbances utilized in data augmentation, according to realism. Following augmentation, important geological features, like the distribution and shape of faults and sedimentary strata, maintained their original patterns. To further validate the effectiveness of data augmentation, the augmentation operations were removed in a subsequent experiment, with the results presented in Table 3. The results show that the IoU and F1-score for the landslide regions dropped when data augmentation was eliminated. For example, the Improved DeepLabV3’s F1-score declined from 0.6631 to 0.4747, while its landslide IoU dropped from 0.5219 to 0.3021. This illustrates the need for and efficacy of the data augmentation procedure and further validates the representativeness of the supplemented samples. These findings suggest that the supplemented samples retain a certain level of representativeness and help to improve the model’s capacity for generalization. By simulating the diversity and complexity of the data, data augmentation can effectively increase the dataset’s size in cases where there is a lack of data. This allows the model to observe more types of changes and perturbations, which enhances the model’s capacity to generalize on previously unseen data and perform better in real-world applications, enhancing the model’s training impact.
6. Conclusions and Future Work
Author Contributions
Funding
Data Availability Statement
Conflicts of Interest
References
- McAdoo, B.G.; Praston, L.F.; Orange, D.L. Submarine landslides geomorphology, US continental slopeAuthor. Mar. Geol. 2000, 69, 103–136. [Google Scholar] [CrossRef]
- Heezen, B.C. Turbidity currents and submarine slumps, and the 1929 Grand Banks earthquake. Am. J. Sci. 1952, 250, 849–873. [Google Scholar] [CrossRef]
- Piper, D.J.W.; Cochonat, P.; Morrison, M.L. The sequence of events around the epicenter of the 1929 Grand Banks earthquake: Initiation of debris flows and turbidity current inferred from sidescan sonar. Sedimentology 1999, 46, 79–97. [Google Scholar] [CrossRef]
- Wang, Y.W.; Wang, L.Z.; Chen, X.D. Offshore petroleum leaking source detection method from remote sensing data via deep reinforcement learning with knowledge transfer. IEEE J. Sel. Top. Appl. Earth Obs. Remote Sens. 2022, 15, 5826–5840. [Google Scholar] [CrossRef]
- Bea, R.G. How sea floor slides affect offshore structures. Oil Gas J. 1971, 69, 88–92. [Google Scholar]
- Liu, F. Submarine Landslides Induced by Gas Hydrate Decomposition and Environmental Risk Assessment in the Northern Slope of the South China Sea. Ph.D. Thesis, Graduate University of the Chinese Academy of Sciences (Institute of Oceanology), Beijing, China, 2010. [Google Scholar]
- Michael, A.F.; William, R.N.; Greene, H.G.; Homa, J.L.; Ray, W.S. Geology and tsunamigenic potential of submarine landslides in Santva Barbara Channel, Southern California. Mar. Geol. 2005, 224, 1–22. [Google Scholar]
- Zhang, X.H.; Chen, Y.F.; Le, Y. Nearshore Bathymetry Based on ICESat-2 and Multispectral Images: Comparison Between Sentinel-2, Landsat-8, and Testing Gaofen-2. IEEE J. Sel. Top. Appl. Earth Obs. Remote Sens. 2022, 15, 2449–2462. [Google Scholar] [CrossRef]
- Wang, W.; Wang, D.; Wu, S.; Völker, D.; Zeng, H.; Cai, G.; Li, Q. Submarine landslides on the north continental slope of the South China Sea. J. Ocean Univ. China 2018, 17, 83–100. [Google Scholar] [CrossRef]
- lstad, T.; De Blasio, F.V.; Elverhøi, A.; Harbitz, C.B.; Engvik, L.; Longva, O.; Marr, J.G. On the frontal dynamics and morphology of submarine debris flows. Mar. Geol. 2004, 213, 481–497. [Google Scholar] [CrossRef]
- El-Ramly, H.; Morgenstern, N.R.; Cruden, D.M. Probabilistic slope stability analysis for practice. Can. Geotech. J. 2002, 39, 665–683. [Google Scholar] [CrossRef]
- Griffiths, D.V.; Lane, P.A. Slope stability analysis by finite elements. Géotechnique 1999, 49, 387–403. [Google Scholar] [CrossRef]
- Ijaz, N.; Ye, W.; Rehman, Z.; Dai, F.; Ijaz, Z. Numerical Study on Stability of Lignosulphonate-Based Stabilized Surficial Layer of Unsaturated Expansive Soil Slope Considering Hydro-Mechanical Effect. Transp. Geotech. 2002, 32, 100697. [Google Scholar] [CrossRef]
- Bradshaw, A.S.; Tappin, D.R.; Rugg, D.A. The Kinematics of a Debris Avalanche on the Sumatra Margin. Int. Symp. Submar. Mass Mov. Conseq. 2010, 28, 117–125. [Google Scholar]
- Schofield, A.N. Use of centrifugal model testing to assess slope stability. Rev. Can. Géotech. 2011, 15, 14–31. [Google Scholar] [CrossRef]
- Mark-Moser, M.K.; Dyer, A.S.; Zaengle, D. AI/ML Techniques for Submarine Landslide Detection and Landslide Susceptibility Mapping; National Energy Technology Laboratory (NETL): Pittsburgh, PA, USA; Morgantown, WV, USA; Albany, OR, USA, 2023. [Google Scholar]
- Zhenhong, L.; Zuosheng, Y.; Bornhold, B.D. Instability of the subaqueous delta slope of the modern Yellow River. Mar. Geol. Quat. Geol. 1995, 15, 11–22. [Google Scholar]
- Herzer, R.H. Uneven submarine topography south of Mernoo Gap—The result of volcanism and submarine sliding. N. Z. J. Geol. Geophys. 1975, 18, 183–188. [Google Scholar] [CrossRef]
- Weaver, P.P.E.; Kuijpers, A. Climatic control of turbidite deposition on the Madeira Abyssal Plain. Natures 1983, 306, 360–363. [Google Scholar] [CrossRef]
- Terzaghi, K. Mechanism of Landslides; Geotechnical Society of America: Berkeley, CA, USA, 1951. [Google Scholar]
- Terzaghi, K.; Bjerrum, L.; Rosenqvist, I.T. Varieties of Submarine Slope Failures; Harvard University: Cambridge, MA, USA, 1957. [Google Scholar]
- Prior, D.B.; Coleman, J.M. Submarine Slope Instability; Louisiana State University Coastal Studies Institute: Baton Rouge, LA, USA, 1984. [Google Scholar]
- Mulder, T.; Cochonat, P. Classification of offshore mass movements. J. Sediment. Res. 1996, 66, 43–57. [Google Scholar]
- Locat, J.; Lee, H.J. Submarine landslides: Advances and challenges. Can. Geotech. J. 2002, 39, 193–212. [Google Scholar] [CrossRef]
- Harbitz, C.B.; Løvholt, F.; Pedersen, G. Mechanisms of tsunami generation by submarine landslides: A short review. Nor. J. Geol. Geol. Foren. 2006, 86, 255–264. [Google Scholar]
- Anderson, R.S.; Anderson, S.P. Geomorphology: The Mechanics and Chemistry of Landscapes; Cambridge University Press: Cambridge, UK, 2010. [Google Scholar]
- Zhu, C.Q.; Jia, Y.G.; Liu, X.L.; Zhang, H. Classification and genetic mechanism of submarine landslide: A review. Mar. Geol. Quat. Geol. 2015, 35, 153–163. [Google Scholar]
- Jia, Y.G.; Wang, Z.H.; Liu, X.L. The research progress of field investigation and in-situ observation methods for submarine landslide. Period. Ocean Univ. China 2017, 47, 61–72. [Google Scholar]
- Lu, S.; McMechan, G.A. Estimation of gas hydrate and free gas saturation, concentration, and distribution from seismic data. Geophysics 2002, 67, 582–593. [Google Scholar] [CrossRef]
- Hamilton, I.W.; Hartley, B.; Angheluta, C. Turning high-resolution geophysics upsidedown: Application of seismic inversion to site investigation and geohazard problems. In Proceedings of the 36th Offshore Technology Conference, Houston, TX, USA, 3–6 May 2004; Society of Petroleum Engineers: Houston, TX, USA, 2004. [Google Scholar]
- Daniel, O.; Angell, M.; Pawlowski, B. Visualizing seafloor, seismic, gravity and magnetic data in the deepwater Gulf of Mexico improves understanding of geohazards, salt, and seeps. In Proceedings of the 33rd Offshore Technology Conference, Houston, TX, USA, 30 April–3 May 2001; Society of Petroleum Engineers: Houston, TX, USA, 2001. [Google Scholar]
- Imran, J.; Harff, P.; Parker, G. A numerical model of submarine debris flow with graphical user interface. Comput. Geosci. 2001, 27, 717–729. [Google Scholar] [CrossRef]
- Blasio, F.V.D.; Engvik, L.; Harbitz, C.B. Hydroplaning and submarine debris flows. J. Geophys. Res. 2004, 109, 1. [Google Scholar] [CrossRef]
- Harbitz, C.B.; Parker, G.; Elverhøi, A. Hydroplaning of subaqueous debris flows and glide blocks: Analytical solutions and discussion. J. Geophys. Res. 2003, 108, 23492366. [Google Scholar] [CrossRef]
- Zakeri, A.; Høeg, K.; Nadim, F. Submarinedebrisflow impact on pipelines Part II: Numerical analysis. Coast. Eng. 2009, 56, 1–10. [Google Scholar] [CrossRef]
- Capone, T.; Panizzo, A.; Monaghan, J.J. SPHmodellingofwaterwaves generated by submarine landslides. J. Hydraul. Res. 2010, 48, 80–84. [Google Scholar] [CrossRef]
- Wang, Z.T.; Li, X.Z.; Liu, P. Numerical analysis of submarine landslides using a smoothed particle hydrodynamics depth integral model. Acta Oceanol. Sin. 2016, 35, 134–140. [Google Scholar] [CrossRef]
- Bull, S.; Cartwright, J.; Huuse, M. A review of kinematic indicators from mass-transport complexes using 3D seismic data. Mar. Pet. Geol. 2009, 26, 1132–1151. [Google Scholar] [CrossRef]
- Frey-Martínez, J. 3D Seismic Interpretation of Mass Transport Deposits: Implications for Basin Analysis and Geohazard Evaluation. In Submarine Mass Movements and Their Consequences; Springer: Dordrecht, The Netherlands, 2010; pp. 553–568. [Google Scholar]
- O’Brien, P.E.; Mitchell, C.H.; Nguyen, D.; Langford, R.P. Mass Transport Complexes on a Cenozoic paleo-shelf edge, Gippsland basin, southeastern Australia. Mar. Pet. Geol. 2018, 98, 783–801. [Google Scholar] [CrossRef]
- Twichell, D.C.; Chaytor, J.D.; Ten Brink, U.S.; Buczkowski, B. Morphology of late Quaternary submarine landslides along the US Atlantic continental margin. Mar. Geol. 2009, 26, 4–15. [Google Scholar] [CrossRef]
- Han, W.; Li, J.; Wang, S. Geological Remote Sensing Interpretation Using Deep Learning Feature and an Adaptive Multisource Data Fusion Network. IEEE Trans. Geosci. Remote Sens. 2022, 60, 4510314. [Google Scholar] [CrossRef]
- Tse, K.C.; Chiu, H.; Tsang, M.; Li, Y.; Lam, E.Y. An unsupervised learning approach to study synchroneity of past events in the South China Sea. Front. Earth Sci. 2019, 13, 628–640. [Google Scholar] [CrossRef]
- Qi, C.; Tang, X. Slope stability prediction using integrated metaheuristic and machine learning approaches: A comparative study. Comput. Ind. Eng. 2018, 118, 112–122. [Google Scholar] [CrossRef]
- Dyer, A.S.; Mark-Moser, M.K.; Duran, R. Offshore application of landslide susceptibility mapping using gradient-boosted decision trees: A Gulf of Mexico case study. Nat. Hazards 2024, 120, 6223–6244. [Google Scholar] [CrossRef]
- Long, J.; Shelhamer, E.; Darrell, T. Fully convolutional networks for semantic segmentation. In Proceedings of the IEEE Conference on Computer Vision and Pattern Recognition, Boston, MA, USA, 7–12 June 2015; pp. 3431–3440. [Google Scholar]
- Ronneberger, O.; Fischer, P.; Brox, T. U-net: Convolutional networks for biomedical image segmentation. In Proceedings of the Medical Image Computing and Computer-Assisted Intervention–MICCAI 2015: 18th International Conference, Munich, Germany, 5–9 October 2015; Proceedings, Part III 18. Springer International Publishing: Cham, Switzerland, 2015; pp. 234–241. [Google Scholar]
- Zhao, H.; Shi, J.; Qi, X. Pyramid scene parsing network. In Proceedings of the IEEE Conference on Computer Vision and Pattern Recognition, Honolulu, HI, USA, 21–26 July 2017; pp. 2881–2890. [Google Scholar]
- Peng, C.; Zhang, X.; Yu, G. Large kernel matters–improve semantic segmentation by global convolutional network. In Proceedings of the IEEE Conference on Computer Vision and Pattern Recognition, Honolulu, HI, USA, 21–26 July 2017; pp. 4353–4361. [Google Scholar]
- Chen, L.C.; Papandreou, G.; Schroff, F. Rethinking atrous convolution for semantic image segmentation. arXiv 2017, arXiv:1706.05587. [Google Scholar]
- Chen, L.C.; Zhu, Y.; Papandreou, G. Encoder-decoder with atrous separable convolution for semantic image segmentation. In Proceedings of the European Conference on Computer Vision (ECCV), Munich, Germany, 8–14 September 2018; pp. 801–818. [Google Scholar]
- Terrinha, P. Tsunamigenic-seismogenic structures, neotectonics, sedimentary processes and slope instability on the southwest Portuguese Margin. Mar. Geol. 2018, 195, 801–818. [Google Scholar] [CrossRef]
- Zitellini, N. The quest for the Africa–Eurasia plate boundary west of the Strait of Gibraltar. Earth Planet. Sci. Lett. 2009, 280, 13–50. [Google Scholar] [CrossRef]
- Zitellini, N. Source of 1755 Lisbon earthquake and tsunami investigated. Eos Trans. Am. Geophys. Union 2001, 82, 285–291. [Google Scholar] [CrossRef]
- Urgeles, R.; Camerlenghi, A. Submarine landslides of the Mediterranean Sea: Trigger mechanisms, dynamics, and frequency-magnitude distribution. J. Geophys. Res. Earth Surf. 2013, 118, 2600–2618. [Google Scholar] [CrossRef]
- Terrinha, P. The Tagus River delta landslide, off Lisbon, Portugal. Implications for Marine geo-hazards. Mar. Geol. 2019, 416, 105983. [Google Scholar] [CrossRef]
- Gamboa, D. Destructive episodes and morphological rejuvenation during the lifecycles of tectonically active seamounts: Insights from the Gorringe Bank in the NE Atlantic. Earth Planet. Sci. Lett. 2021, 559, 116772. [Google Scholar] [CrossRef]
- Teixeira, M. Interaction of alongslope and downslope processes in the Alentejo Margin (SW Iberia)–Implications on slope stability. Mar. Geol. 2019, 401, 88–108. [Google Scholar] [CrossRef]
- Gamboa, D.; Omira, R.; Terrinha, P. A database of submarine landslides offshore West and Southwest Iberia. Sci. Data 2021, 8, 185. [Google Scholar] [CrossRef]
- Wang, L.; Zuo, B.; Le, Y. Penetrating remote sensing: Next-generation remote sensing for transparent earth. Innovation 2023, 4, 100519. [Google Scholar] [CrossRef]
- Wang, S.; Han, W.; Zhang, X. Geospatial remote sensing interpretation: From perception to cognition. Innov. Geosci. 2024, 2, 100056-1–100056-2. [Google Scholar] [CrossRef]
- Cheng, L.; Wang, L.; Feng, R. Remote sensing and social sensing data fusion for fine-resolution population mapping with a multimodel neural network. IEEE J. Sel. Top. Appl. Earth Obs. Remote Sens. 2021, 14, 5973–5987. [Google Scholar] [CrossRef]
- Chen, W.; Zhou, G.; Liu, Z. NIGAN: A framework for mountain road extraction integrating remote sensing road-scene neighborhood probability enhancements and improved conditional generative adversarial network. IEEE Trans. Geosci. Remote Sens. 2022, 60, 5626115. [Google Scholar] [CrossRef]
- Shorten, C.; Khoshgoftaar, T.M. A survey on image data augmentation for deep learning. J. Big Data 2019, 6, 60. [Google Scholar] [CrossRef]
- Wang, L.; Ma, Y.; Yan, J. pipsCloud: High performance cloud computing for remote sensing big data management and processing. Future Gener. Comput. Syst. 2018, 78, 353–368. [Google Scholar] [CrossRef]
- Fan, R.; Li, J.; Song, W. Urban informal settlements classification via a transformer-based spatial-temporal fusion network using multimodal remote sensing and time-series human activity data. Int. J. Appl. Earth Obs. Geoinf. 2022, 111, 102831. [Google Scholar] [CrossRef]
- Chen, L.C.; Papandreou, G.; Kokkinos, I.; Murphy, K.; Yuille, A.L. DeepLab: Semantic image segmentation with deep convolutional nets, atrous convolution, and fully connected CRFs. IEEE Trans. Pattern Anal. Mach. Intell 2017, 40, 834–848. [Google Scholar] [CrossRef] [PubMed]
- Hu, J.; Shen, L.; Albanie, S.; Sun, G.; Wu, E. Squeeze-and-excitation networks. IEEE Trans. Pattern Anal. Mach. Intell 2020, 42, 2011–2023. [Google Scholar] [CrossRef]
- Li, L.; Liu, P.; Wu, J. Spatiotemporal remote-sensing image fusion with patch-group compressed sensing. IEEE Access 2020, 8, 209199–209211. [Google Scholar] [CrossRef]
- Du, B.; Zhao, Z.; Hu, X. Landslide susceptibility prediction based on image semantic segmentation. Comput. Geosci. 2021, 155, 104860. [Google Scholar] [CrossRef]













| Method | Remarks | 
|---|---|
| RandomRotate90 | Randomly rotate the image by multiples of 90 degrees (0 degrees, 90 degrees, 180 degrees, 270 degrees) | 
| Flip | Random horizontal image flip | 
| Transpose | Randomly transpose the image, i.e., swap the width and height of the image | 
| GaussianBlur | Randomly selected to apply Gaussian fuzzy (fuzzy between 3 and 7) | 
| MotionBlur | Apply motion blur to make the image look like it was taken while the camera was moving | 
| MedianBlur | Apply median blurring to reduce noise by replacing each pixel of an image with the median of its neighboring pixels | 
| Blur | Apply mean blur to reduce image detail | 
| OpticalDistortion | Apply optical aberrations to simulate lens distortions | 
| CLAHE | Apply adaptive histogram equalization to enhance the contrast of images | 
| Sharpen | Apply sharpening to enhance the details of the image | 
| Emboss | Apply an embossing effect to make the image look engraved | 
| RandomBrightnessContrast | Randomize the brightness and contrast of the image | 
| HueSaturationValue | Randomize the hue, saturation, and brightness of images | 
| Model | Miou (Mean/Background/Landslide) | Pixel Acc | Precision | Recall | F1-Score | ||
|---|---|---|---|---|---|---|---|
| UNet | 0.4981 | 0.7261 | 0.27 | 0.7561 | 0.3516 | 0.68 | 0.4636 | 
| FCN | 0.5039 | 0.8117 | 0.1961 | 0.82 | 0.3994 | 0.3473 | 0.3716 | 
| PSPNet | 0.4233 | 0.7454 | 0.1013 | 0.758 | 0.2425 | 0.2305 | 0.2363 | 
| GCN | 0.4944 | 0.8196 | 0.1691 | 0.836 | 0.361 | 0.2449 | 0.2918 | 
| DeepLabV3 | 0.6468 | 0.8679 | 0.4257 | 0.891 | 0.664 | 0.563 | 0.6093 | 
| DeepLabV3plus | 0.4767 | 0.796 | 0.1574 | 0.81 | 0.362 | 0.2684 | 0.3084 | 
| Improved DeepLabV3 | 0.7165 | 0.9112 | 0.5219 | 0.9284 | 0.664 | 0.6695 | 0.6631 | 
| Model | Miou (Mean/Background/Landslide) | Pixel Acc | Precision | Recall | F1-Score | ||
|---|---|---|---|---|---|---|---|
| UNet | 0.5564 | 0.8809 | 0.232 | 0.8872 | 0.3413 | 0.5602 | 0.4242 | 
| FCN | 0.5223 | 0.8555 | 0.1891 | 0.8618 | 0.2739 | 0.5431 | 0.3641 | 
| PSPNet | 0.4752 | 0.8624 | 0.0881 | 0.8713 | 0.1977 | 0.2349 | 0.2147 | 
| GCN | 0.5336 | 0.905 | 0.1523 | 0.9079 | 0.3067 | 0.3192 | 0.2831 | 
| DeepLabV3 | 0.6082 | 0.9518 | 0.2874 | 0.9528 | 0.5321 | 0.354 | 0.4251 | 
| DeepLabV3plus | 0.5224 | 0.8973 | 0.1376 | 0.8082 | 0.2778 | 0.3343 | 0.3015 | 
| Improved DeepLabV3 | 0.6236 | 0.9452 | 0.3021 | 0.9466 | 0.5409 | 0.423 | 0.4747 | 
| Disclaimer/Publisher’s Note: The statements, opinions and data contained in all publications are solely those of the individual author(s) and contributor(s) and not of MDPI and/or the editor(s). MDPI and/or the editor(s) disclaim responsibility for any injury to people or property resulting from any ideas, methods, instructions or products referred to in the content. | 
© 2024 by the authors. Licensee MDPI, Basel, Switzerland. This article is an open access article distributed under the terms and conditions of the Creative Commons Attribution (CC BY) license (https://creativecommons.org/licenses/by/4.0/).
Share and Cite
Huang, J.; Song, W.; Liu, T.; Cui, X.; Yan, J.; Wang, X. Submarine Landslide Identification Based on Improved DeepLabv3 with Spatial and Channel Attention. Remote Sens. 2024, 16, 4205. https://doi.org/10.3390/rs16224205
Huang J, Song W, Liu T, Cui X, Yan J, Wang X. Submarine Landslide Identification Based on Improved DeepLabv3 with Spatial and Channel Attention. Remote Sensing. 2024; 16(22):4205. https://doi.org/10.3390/rs16224205
Chicago/Turabian StyleHuang, Jingwen, Weijing Song, Tao Liu, Xiaoyu Cui, Jining Yan, and Xiaoyu Wang. 2024. "Submarine Landslide Identification Based on Improved DeepLabv3 with Spatial and Channel Attention" Remote Sensing 16, no. 22: 4205. https://doi.org/10.3390/rs16224205
APA StyleHuang, J., Song, W., Liu, T., Cui, X., Yan, J., & Wang, X. (2024). Submarine Landslide Identification Based on Improved DeepLabv3 with Spatial and Channel Attention. Remote Sensing, 16(22), 4205. https://doi.org/10.3390/rs16224205
 
        


 
       