Abstract
As cities have expanded into floodplains, the need for their protection has become crucial, prompting the evolution of flood studies. Here, we describe the operational tools, methods and processes used in flood risk engineering studies in the 1970s, and we evaluate the technological progress up to the present day. To this aim, we reference relevant regulations and legislation and the recorded experiences of engineers who performed hydrological, surveying and hydraulic studies in the 1970s. These are compared with the operational framework of a contemporary flood risk assessment study conducted in the Pikrodafni basin in the Attica region. We conclude that, without the technologically advanced tools available today, achieving the level of detail and accuracy in flood mapping that is now possible would have been unfeasible, even with significant human resources. However, ongoing urban development and growth continue to encroach upon flood plains that have existed for centuries, contributing to increased flood risk.
I do not fear computers. I fear the lack of them.(attributed to Isaac Asimov, writer of science fiction)
1. Introduction
The 20th century witnessed a profound transformation in urban landscapes, marked by rapid and often unplanned urbanization. This expansion frequently encroached upon natural floodplains, heightening the risk of flood-related damage [1]. Numerous studies have documented the significant impact of urbanization on floodplain dynamics, demonstrating that cities built in these regions face elevated flood risks due to disrupted natural water flow patterns and reduced absorption areas [2,3,4]. Research also shows that traditional urban planning often lacked the sufficient integration of flood risk considerations, which led to infrastructure vulnerabilities in flood-prone areas [5,6].
Historically, flood risk assessment relied heavily on manual data collection and the use of analog methods. Engineers and planners employed hydrological and hydraulic calculations based on limited datasets, often obtained through labor-intensive fieldwork [7,8,9]. These methodologies were not only time-consuming but were also constrained by the absence of operational frameworks that integrated up-to-date and large-scale data, limiting their ability to address the spatiotemporal variability of flood risk effectively. With the advent of digital technologies in the late 20th century, however, the field of flood risk assessment experienced a paradigm shift. Geographic Information Systems (GIS), satellite remote sensing and digital modeling software have significantly enhanced the accuracy, efficiency and scope of flood studies [10,11].
Despite these advances, there is limited literature comparing the practical impacts of these historical methodologies versus modern ones in specific flood-prone urban areas [12,13,14]. Prior studies largely focused on the intercomparison of either early-stage or contemporary methods without a comprehensive examination of how technological progress has changed operational flood risk management, particularly in rapidly urbanizing regions [15].
This study aims to fill this gap by providing a comparative analysis of flood risk assessment methods used in the 1970s with those conducted nowadays, by focusing on the urbanized catchment of Pikrodafni in the Attica region, Greece. The Pikrodafni basin offers a compelling example of the challenges and technological opportunities in managing flood risks in urbanized Mediterranean settings. The pressures of rapid urbanization, inadequate planning, shrinking green spaces and the impacts of wildfires have made the area increasingly prone to flooding. These challenges highlight the value of innovative approaches that combine advanced technologies with local insights to design effective flood management strategies. By examining how technological advancements have shaped the related flood assessment practices, this study highlights the strengths of modern methods and the enduring relevance of traditional approaches, ultimately guiding more resilient urban flood management strategies.
Figure 1 depicts the relative time savings in conducting flood risk management studies achieved by technological advances. It can be inferred that achieving the level of accuracy and visualization that we nowadays can would be quite difficult, if not practically impossible, during the 1970s.
Figure 1.
Time required for flood risk studies in Greece due to selected milestones in technological advancements, with respect to current technology.
2. Methodology
To comprehend the synergies and disparities between present and traditional hard-copy approaches in the estimation of flood risk, our research sought and combined input from the following sources indicative of practices in the 1970s (referred to as ‘historical approaches’): (a) guidelines and directives provided in relevant regulations; (b) reports of hydrologic and hydraulic studies and relevant practices, as performed in the past and (c) testimonies of experienced engineers who made similar projects in Greece during the 1970s.
Then, a systematic comparative analysis was conducted in order to identify the strengths, weaknesses and complementary aspects between hard-copy, traditional methods and current approaches. As a representative example of the latter (referred to as a ‘modern approach’), we analyzed the methodology from a research project conducted by the National Observatory of Athens (NOA)/IAASARS/BEYOND and the National Technical University of Athens (NTUA)/ITIA research teams, which estimated the food risk at the building-block scale in one of the most flood-prone areas of the Attica region, the Pikrodafni basin [16].
The basic frameworks of the two approaches are outlined in the following sections, whereas detailed comparisons of the methodologies and operational practices are made in Section 3, in the context of the case study.
2.1. Historical Approaches
Throughout history, societies have developed various approaches for reducing flood risk and managing the impacts of floods [17]. These strategies, often based on a deep understanding of local environments and ecosystems, have evolved over time to address the challenges posed by natural disasters [18].
Historical approaches, employed by societies for mitigating flood risks, were mostly based on cultural practices. Cultural practices, rituals and folklore often carried practical knowledge about flood management. While this could be considered a primitive science, stories and traditions passed down through generations contained valuable insights into how to cope with and mitigate flooding [19,20]. For example, the myth of the Great Flood, which describes the melting of the ice of the last Ice Age (about 15,000 years ago), is referred to globally in about 200 mythologies of different cultures and civilizations, starting with the Sumerian myth of Gilgames, the biblical story of Noe, the Greek myth of Deucalion and many others [21,22].
Before the common use of personal computers, civil engineers employed various sources of knowledge for studying flood risk in each area [23,24]. These approaches were based on fundamental hydrology principles, hydraulics and empirical observations. To assess flood risk, civil engineers mainly applied, in combination, topographic surveys and field research; empirical analysis of rainfall records and river gauge data (when available); empirical hydrological and hydraulic models; floodplain mapping of historical events based on local experience and observational studies; and, generally, design standards and manuals [25].
As described in the Presidential Decree No. 696/1974 [26], which provided for the regulation of hydrological and hydraulic studies in the 1970s, the required resolution of rainfall data was monthly and that of the temperature was daily. Some examples of commonly used methods and formulas for hydrological analyses are those provided by Thiessen, Fuller, Kirpich, Thornthwaite and Dickens [27]. Only in the 1980s, with the evolution of programming calculators, were engineers able to produce, in a reasonable time and with reasonable accuracy, more detailed studies of rainfall-runoff models and flood hydrographs [28].
While these methods lacked the precision and efficiency of modern computer-based models, they formed the foundation for understanding and managing flood risk. The expertise of civil engineers, combined with careful observation and manual calculations, played a crucial role in developing effective flood risk management strategies and mitigation measures even in the absence of advanced computational tools. A standard workflow of the aforementioned process is depicted in Figure 2 [29,30,31], while the detailed steps are described in Section 3, in the context of the Pikrodafni case study.
Figure 2.
Flow chart of a typical flood hazard study as performed in the 1970s.
2.2. Modern Approach
In the 1970s, the Logarithmic Calculation Ruler, hardcopy maps and analog tools (cameras, topographical instruments, etc.) and hydraulic laboratories were the main tools for flood-risk studies. Nowadays, modern computers, databases, including openly available databases through the internet, satellite imagery, modeling software and digital equipment (smartphones, drones, etc.) constitute the main tools for flood risk studies [32,33,34].
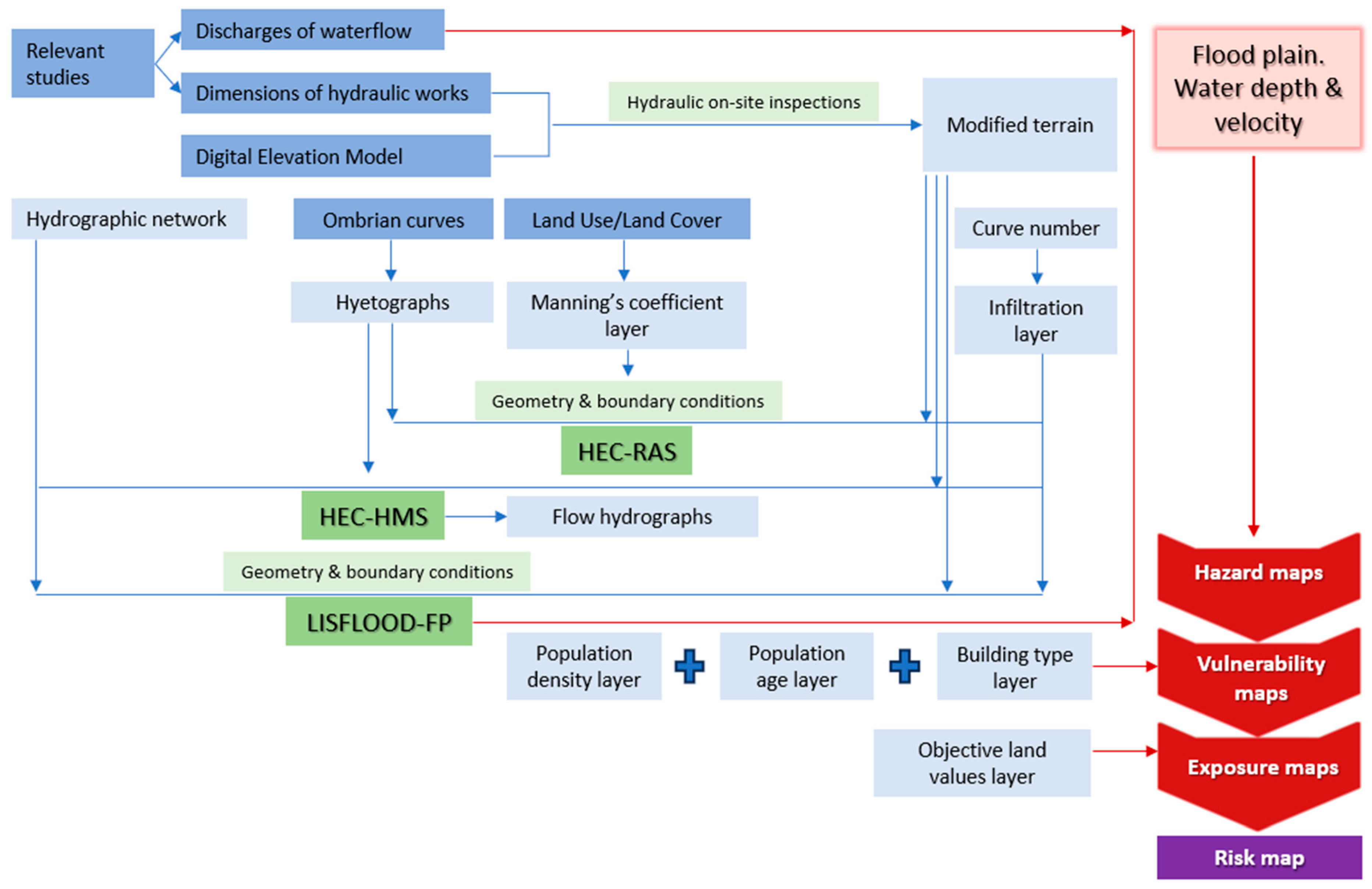
The general guidance for modern flood risk studies is provided by the Floods Directive 2007/60/ΕC [35], which requires not only temporal but also spatial analysis. In line with this requirement, the modern approach for flood risk assessment, as reflected by our project, involves the following steps, also depicted in Figure 3 [36].
Figure 3.
Flow chart of the 2020s’ representative flood risk methodology for the study area, based on three of the most common hydrologic–hydraulic software available.
A comprehensive hydrological analysis is applied using GIS techniques (see examples in [37,38]), which involve calculating the basin’s design rainfall, using the so-called intensity–duration–frequency curves (also called ombrian), the parameters of which are currently available all over Greece [39,40], configuring its temporal distribution and assessing infiltration losses. This analysis leads to the estimation of the ‘excess rainfall depth’ and the final design rainfall event for various return periods.
A Digital Elevation Model (DEM) is essential in hydraulic modeling. DEMs are derived from high-resolution data sources, specifically through the National Cadastre [41], which provides a 2 m spatial resolution based on LSO25 orthophotos. The DEM requires careful pre-processing before modeling, since there are many errors in elevations that cause flow discontinuity. Therefore, necessary adjustments need to be incorporated into the Digital Elevation Model to create a hydrologically accurate terrain, ensuring higher accuracy in hydraulic modeling results. Data for the initial modifications must be sourced from related technical studies and field observations on the study area. Earth Observation (EO) data with a high spatial resolution are also used, such as Land Use and SCS Curve Number (CN) [42], which are very sensitive parameters for the modeling. Most of the time, EO datasets are offered publicly, covering large areas (even worldwide) and enhancing the flood assessment. Also, potential burnt areas may now be detected and delineated using remote sensing techniques, derived from the “FireHub” service [43] of the Operational Unit BEYOND Center for Earth Observation Research and Satellite Remote Sensing of National Observatory of Athens. This allows for the proper modification of the hydrologic and hydraulic models to account for the altered properties (e.g., CN values and Manning’s coefficient values). The burnt areas’ detection gives an added value to the modern approach, since burnt areas cannot be easily inferred at large scales without EO data, while their presence highly affects the estimation of runoff parameters alongside other critical parameters (e.g., sediment transport).
Satellite imagery, particularly from Google Earth, supplemented data when additional or complementary information are needed for developing the DEM. These satellite images provide crucial landmarks, thus guiding the research team in conducting field inspections following a rigorous methodology [44].
On-site field inspections performed by expert engineers are also critical for understanding the area’s characteristics, providing valuable insights relevant to incorporating terrain modifications in the DEM and finalizing the catchment area [45]. Based on these, further minor adjustments in the topography may be made to ensure an accurate and smooth flow direction across the region.
Next, hydraulic engineers develop and apply analytical methodologies for the detailed assessment of flood hazards. For the hydraulic modeling, two open-source and widely used hydraulic software are used in combination, i.e., HEC-RAS [46] and LISFLOOD [47]. The more accurate but highly computationally complex HEC-RAS model is calibrated and validated according to the results of the quasi-2D LISFLOOD model, with a low computational load. HECRAS outweighs LISFLOOD due to the various types of hydraulic analysis provided and the 1D, 2D and 1D/2D schematization of the model’s geometry. These options are offered and adapted according to the needs of each analysis, obtaining increased accuracy in the results. In the employed methodology, a 2D unsteady analysis is chosen for pluvial flood hazard assessment at a very high spatial resolution (on the building block level). Spatially distributed rainfall is directly applied to HEC-RAS using the ‘Rain-On-Grid’ method technique [48,49], with excess rainfall assessed after considering the hydrologic losses. Flow parameters, including the flood depth and extent, are derived by solving the 2D Saint-Venant equations within the hydraulic model, based on the developed computational mesh. Moreover, HEC-HMS (Hydrologic Engineering Center-Hydrologic Modeling System of the US Army Corps of Engineers) [50] software is also utilized for rainfall-runoff modeling in order to run the LISFLOOD model with input flow hydrographs, since the latter does not support a ‘Rain-On-Grid’ scheme.
Following the estimation of flood hazard, vulnerability is considered as a weighted estimation of population density and population age (socio-economic parameters), as well as building type (disaster resilience parameters), based on the most recent published data of the Population and Housing Census by the Hellenic Statistical Authority [51]. For the assessment of the overall vulnerability, the above-mentioned layers are synthesized. The estimation of exposure is based on the land value, according to the objective land values (€/m2), as obtained from the Ministry of Finance [52]. Finally, hazard, total vulnerability and exposure are properly synthesized in order to estimate the resulting flood risk [53].
Figure 3 shows the basic steps of the abovementioned methodology for the flood risk study, a representative type of the ‘modern approach’, which is also applied in the Pikrodafni case study, described next.
3. Case Study: The Pikrodafni River Basin
3.1. The Pikrodafni Stream
The Pikrodafni stream, located in the Attica region of Greece, is a small but ecologically significant urban river that flows through densely populated areas before outflowing into the Saronic Gulf. The main branch is 4.8 km and the basin area is around 25 km2, which lies from Mount Ymittos to Faliro Bay (Saronikos Gulf). The Pikrodafni’ s river basin is a flood-prone area, which experienced a recent severe flood event on 22 February of 2013, where most of the damages were detected near the estuarine.
Historically, the river played a crucial role in local water management and ecological balance. However, extensive urbanization since the mid-20th century [54] has altered its natural hydrology, reducing its floodplain and increasing flood risks in adjacent neighborhoods. The development of the urban areas through the years is depicted in the following picture (Figure 4), along with the two largest rivers in Athens, Pikrodafni and Cephisus. It is observed that from the 1920s and after, the urban expansion has radically increased.
Figure 4.
Pikrodafni stream, Pikrodafni’s basin and the urban development of Athens.
The hydrographic network of the Pikrodafni river basin is classified into natural and artificial, presenting Kalogiron, Kalamon, Amalias and Zoodohou Pigis substreams in addition to the Pikrodafni river, as depicted in Figure 5. In the largest part of the once natural streams, the natural riverbed was buried and replaced by underground channels, including the drainage system. Also, there is a stream diversion of the adjacent river basin where part of a stream bypasses the natural flow and flows into the major branch. Nevertheless, due to its open surface parts (Figure 5), Pikrodafni is considered to be one of the few remaining waterways in the urban fabric of Athens.
Figure 5.
Hydrological network of Pikrodafni’s river basin, including reaches with a natural riverbed and ones with technical works.
The watershed is characterized by mixed land use, varying from residential and commercial zones to small patches of remaining green areas. Also, the upstream part of the basin in Mount Ymittos was struck by multiple wildfires during the period 1985–2020. The burnt areas were properly incorporated in the modeling of the flood scenarios by altering the CN values and Manning’s coefficient values, respectively.
The river’s hydrological behavior is further influenced by Mediterranean climatic patterns, including intense, short-duration rainfall events that exacerbate flood risks.
Despite its challenges, the Pikrodafni River serves as a vital case study for flood risk management in urbanized Mediterranean regions. The lack of efficient urban planning in combination with rapid urbanization, limited natural green spaces and burnt areas increase the study area’s susceptibility to floods. Efforts to preserve and manage the Pikrodafni river basin have highlighted the need for integrating advanced technological tools with local knowledge to develop sustainable flood mitigation strategies.
Two teams of experts from NOA and NTUA (co-authors of the present study) were involved in the analysis of the flood risk of Pikrodafnis’ river in our present research (2021–2022). In the following sections, we describe the methods and the limitations of studies, as performed in the 1970s, and of the representative contemporary approach, which relies on the use of modern tools and digital equipment.
3.2. Hydrological Analysis of the River Basin
In the 1970s, rainfall data for the Pikrodafni basin were managed by the Greek National Meteorological Organization and were kept in hard copies (non-digitized form) [55]. A researcher conducting a flood study for the area had to visit the organization, apply for data acquisition and, conditional upon the approval of the application, make a copy of the requested data series. Using this information and especially sharing it with other scientists, engineers and stakeholders was very difficult. Misplacing the data for various reasons (e.g., loss of data files and destruction by moisture, retirement of the responsible person, fires, etc.) due to the lack of the digital recording and collection of the data was often observed. In addition, obtaining access to the hard copy of the data required the physical presence of the engineer(s), which posed practical challenges related to distance and time. This process could take at least a month or more, depending on the amount of data required and on the availability of engineers.
In contrast, modern technology has dramatically transformed how data are accessed and used in the Pikrodafni basin study, significantly reducing the time needed for data collection and practical estimations. With the development of computers and digital communication tools, accessing hydrological data has become much simpler. Today, this process typically takes only a few days, as most rainfall services manage data for this area, store them digitally and can share it quickly. Additionally, a large volume of data is now publicly accessible through open databases (see Table 1).
While access to runoff data has also generally improved, challenges still exist due to the scarcity of runoff gauges—for instance, none are available for the Pikrodafni basin. However, satellite-derived flood extents, if available, and crowdsourced data—such as photos of flood depths and videos of flood events—help to address this issue, at least for calibration, validation and verification purposes [56].
Additionally, land use data for the Pikrodafni basin (Table 1) has become widely accessible thanks to the existence of public global and national land use/cover databases [42]. Although field investigations may still be needed for validation, open databases significantly reduce the time needed to estimate related coefficients and lessen the reliance on subjective assessments derived from literature focused on other regions. This approach also supports the estimation of the spatiotemporal variability and the inherent uncertainty of these coefficients [57]. In the context of the Pikrodafni River basin, recently burnt areas were detected and delineated using remote sensing techniques from the “FireHub” service of the Operational Unit BEYOND at the Center for Earth Observation Research and Satellite Remote Sensing of the National Observatory of Athens [43]. These detected burnt areas were subsequently incorporated into the Land Use dataset as a new classification. As a result, relevant parameters, such as the Curve Number (CN) values and Manning’s roughness coefficient, were adjusted to reflect the changes in the landscape caused by the fires. The identification of burnt areas through remote sensing was critical to this case study, since the region experienced wildfires in the past, and the affected areas could not be easily and objectively identified at large scales without Earth Observation (EO) data. An example of the distribution of land use categories for the study area is shown in Figure 6.
Figure 6.
Land use classes of Pikrodafni watershed.
Significant technological progress has also affected the estimation methods. Before the advent of digital tools, hydrological estimation methods for the Pikrodafni basin were labor-intensive. Researchers had to perform the required standard hydrological analysis, such as design rainfall estimation and rainfall-runoff transformation, manually. Given these limitations, it is clear why essential probabilistic analyses, such as design rainfall estimation, relied on simplified procedures and data from only a limited number of stations. Subsequent tasks—such as determining the design rainfall profile (hyetograph), estimating infiltration losses and performing rainfall-runoff transformation—previously had to also be carried out manually. This not only required significant time but also limited the feasibility of multi-model analyses and sensitivity assessments.
Today, engineers studying the Pikrodafni basin have access to rainfall intensity–duration–frequency (also called ombrian) relationships, due to them being available nationwide in Greece [40,58]. Further, the subsequent hydrological procedures have been standardized and incorporated in various open-source hydrologic software that enable the quick application and easy comparison of different hydrological hypotheses, such as the HEC-HMS [50] open software applied in the Pikrodafni case. Still, the absence of historical gauge data in the basin limits the ability to identify the most suitable method. Nevertheless, the availability of various automated methods and models helped to improve the representation of the hydrological and hydraulic uncertainties involved [59].
Table 1 presents a comparative summary of the standard tasks involved in hydrological studies and other related activities, contrasting practices from the 1970s with those used today for the Pikrodafni River, along with the challenges that persist.
Table 1.
Standard tasks involved in hydrological studies, related past and present activities and persisting challenges. Information related to data and tools used for the present Pikrodafni case study is provided in the respective references.
Table 1.
Standard tasks involved in hydrological studies, related past and present activities and persisting challenges. Information related to data and tools used for the present Pikrodafni case study is provided in the respective references.
| Task | Past | Present | Persisting Challenges |
|---|---|---|---|
| Rainfall data acquisition | Manual collection from local services. | Public/private databases [60,61] | Limited local data; private ownership |
| Land use data acquisition | Field investigations; literature estimates | Remote sensing databases [42,43] | Spatial accuracy |
| Runoff data acquisition | Sparse, digitized data from scattered sources | Few open databases [62], (no station for Pikrodafni) | Sparse gauge data; limited public access |
| Recording flood events | Resident interviews | Citizen feedback through online questionnaires [18] | Centralized agency for data collection needed |
| Design rainfall estimation | Empirical methods with limited station data | Design rainfall parameters available at the country level [40] | |
| Hyetograph estimation | Manual or spreadsheet-based methods | Spreadsheet-based methods and software tools (HEC-HMS [49]) | |
| Rainfall-runoff transformation | Manual application of methods | Software-based methods (HEC-HMS [49]) | Model selection uncertainty due to runoff data scarcity |
3.3. Survey Study
In order to better describe the topography of the terrain, engineers have to find the elevation values using maps. In the 1970s, maps for the Pikrodafni basin, Attica, Greece, were provided by the Army Geographical Service (AGS), with the highest resolution equal to 1:5000 (Figure 7). A researcher had to visit the AGS and submit an application justifying the map request. Following the application approval, a copy of the map could be obtained. This process could take at least a month. Moreover, specific permission was needed for requests that involved sensitive areas, such as military installations, locations near the borders of the country or on islands neighboring other countries, etc.
Figure 7.
Miniatures of the five AGS maps composing the Pikrodafni basin, with physical dimensions of 0.9 m × 0.6 m.
An engineer, or, more often, a surveying team of engineers, was needed for measuring the river basin area by using a mechanical tool called a “planimeter” or by using a gridded paper put under a semi-transparent drawing of the basin. However, it was still difficult to distinguish the branches of the river at this scale; therefore, the engineers had to make systematic field inspections walking through and along the whole river. Moreover, the engineers had to carry maps for locating their position while taking photos and writing their observations in each position in notebooks. Further, the absence of GPS necessitated triangulation to achieve the accurate (within a few meters) determination of the engineer’s position. To achieve such accuracy, extremely time-consuming triangulation tasks were required. In order to conduct triangulation, the engineer would need four geodetic constants, which could only be obtained from the AGS.
In addition, even measuring distances accurately could be challenging, especially for long distances. For example, when distances exceeded the length of a measuring tape, additional techniques and tools were required to ensure measurement precision. Keeping a sight line or straight-line paths between the measured points was also difficult. In practical terms, obstacles such as buildings, terrain features or the curvature of the Earth could obstruct the direct line of sight. Thus, seeking alternative methods for measuring distances more accurately became a necessity.
It is noted that on a 1:X scale map, 1 mm corresponds to X/1000 m; for example, on a 1:50,000 scale, 1 mm corresponds to 50 m, and on a 1:100 scale, 1 mm corresponds to 0.1 m. Since the frame of each map represents about a 4.5 km horizontal and 3 km vertical area, the physical dimension of each map (without borders) is 0.9 m × 0.6 m. If an engineer had to inspect the Pikrodafni basin (without the borders of the map), such as the one depicted in Figure 7, the size of the composed map would be 3.7 m × 1.8 m, thus complicating its field-use and related calculations.
At present, engineers involved in the flood risk assessment of the Pikrodafni basin composed the DΕM using satellite imagery and the available background DEM [63]. In Greece, a background DEM up to a 2 m × 2 m grid resolution may currently be obtained, as was also the case for the Pikrodafni basin. Considering that the thickness of the Rapidograph Pen in black drawings could vary between 0.25 and 1.00 mm; a scale of 1:100 could be easily produced with the desired accuracy. In this case, even if black prints were available in the 1970s, the dimension of a composed map of the Pikrodafni basin would be about 135 m × 60 m.
For the Pikrodafni River basin, locations of special interest and critical points were further analyzed using field visits, satellite imagery and previous studies. Such landmarks could be efficiently captured using mobile phones, and their location was specified using the Google Earth platform (Figure 8). Field visits aimed at identifying such locations and hydraulic work infrastructure along the river in order to perform appropriate modifications for the DEM and the geometry of the hydraulic model. Also, the critical points were prioritized in three categories according to the level of intervention, which constituted very useful information for the relevant authorities. After the inspection of the satellite images, 214 locations were selected for field inspection (approximately one landmark for every 100 m) (Figure 8).
Figure 8.
Landmarks for field inspections in the Pikrodafni River.
In contrast, in the 1970s, the engineering team for the Pikrodafni River basin had to manually locate their position with surveying instruments and take note of their findings in recorders or notebooks. It is estimated that in each working day, only two to three points could be surveyed, as 2–3 h were needed just for the triangulation process in each location. In addition, photos were needed for each location, and the process for developing these photos for 20 points could take at least a week.
Overall, in 1970s, determining the paths of the Pikrodafni river and its basin using printed maps was very challenging. Additionally, the required survey studies, the identification of the necessary landmarks for field research, the delays of the photo display process and the difficulties of the report composition would have extended the entire process to over a year, using the same human resources that now allow for completing it in about three months.
3.4. Hydraulic Analysis
In the 1970s, flood risk assessment in hydraulic studies of the Pikrodafni basin encountered distinct challenges compared to those of today, primarily due to the lack of advanced computer technology. Engineers and researchers depended largely on manual data collection methods, including field surveys, stream gauging and physical or experimental modeling in laboratories [59,64,65,66,67]. However, physical and experimental modeling methods were complex and not commonly implemented in Greece, making them less efficient for assessing flood risk in the Pikrodafni basin [68].
Conventional methods required painstaking manual measurements and calculations for understanding the behavior of the river flow, its main patterns and its flow conditions. This was important for accurately simulating the river and floodplain’s routing and inundation flood dynamics, and consequently, for producing the flood maps as a function of the return period [24,69].
Empirical equations and mathematical models played a crucial role in the related hydraulic studies before the digital era. Due to the lack of computational power, engineers for the Pikrodafni River had to apply simplified mathematical formulas based on observed hydraulic phenomena and theoretical principles for estimating flood characteristics, such as peak flow rates, water depths and floodplain inundation extents. These methods lacked the precision and complexity of computerized models and provided results mostly on a single dimension (1D), yet they constituted valuable tools for assessing flood risk and designing basic flood control infrastructure and mitigation measures in the Pikrodafni basin.
Today, hydraulic modeling has advanced considerably. In our study, the open-source hydraulic model HEC-RAS 6.3 2D was employed to assess flood hazards in the Pikrodafni River basin using the Rain-On-Grid technique. The total hyetograph for each return period was used as the input without deducting the water losses, which were internally estimated using the US Soil Conservation Service [70] method for the selected Curve-Number and soil moisture conditions (typically CNII and CNIII). Furthermore, available land-use maps, sensitivity analysis and field measurements were used to produce and integrate in the model updated land-cover layer polygons for the floodplain and assign the Manning’s roughness coefficient to the riverbeds [71]. Hydraulic computation was performed by using variable time steps and conducted at a high spatial resolution (ranging from 10 to 25 m depending on the catchment area). An even finer resolution (e.g., 1 to 10 m) was applied in areas of particular interest, i.e., near streams, road networks, hydraulic infrastructure and areas with intense topographic relief variations.
Modern computers have also revolutionized the visualization of results. What once required manual plotting and often the involvement of specialized designers is now a routine task that can be accomplished in basic spreadsheet programs, supported by statistical and geostatistical software [72]. The HEC-RAS 6.3 hydraulic model can produce water depths, the flood extent and velocity maps for the flood hazard across various initial conditions and scenarios, also allowing for the advanced visualization of flow conditions, such as the one shown for the Pikrodafni basin in Figure 9.
Figure 9.
Example of a 3D view of the simulated flood scenario based on the HEC-RAS 6.3 software.
Table 2 presents a comparative summary of the standard tasks involved in hydraulic studies and related operational activities, contrasting practices from the 1970s with those used today for the Pikrodafni River, along with the challenges that persist.
Table 2.
Standard tasks involved in hydraulic studies and related past and present activities and persisting challenges. Ιnformation related to data and tools used for the present Pikrodafni case study is provided in the respective references.
3.5. Flood Risk Assessment
With the application of modern hydraulic methods, the estimated floodplains in the Pikrodafni River basin covered an area of 1.45, 1.56 and 2.79 km2, for a return period of 50, 100 and 1000 years, respectively. Following the estimation of the flood hazard and the combination with obtained vulnerability and exposure data [51,52], we produced an accurate estimation of the flood risk map with high spatial resolution reaching up to the building-block level (Figure 10). This map enabled the identification of critical points within the Pikrodafni River basin, which were then prioritized for direct intervention and mitigation measures.
Figure 10.
Map of flood risk assessment and critical points of first priority.
In contrast, in the 1970s, once engineers identified critical points across several river cross-sections, they had only a broad understanding of the flood extent. In particular, to conduct a more in-depth flood analysis for the Pikrodafni basin, they needed to create a detailed terrain model near the critical river cross-sections. This required the additional surveying of affected areas at scales of at least 1:500, with the data then passed to hydraulic engineers. These engineers would then empirically estimate the flood extent and perform topographical work over areas of at least 5 km2 [75]. With analog tools, this could take a single engineer approximately 8000 working days for a 1:500 scale (covering 630 m2/day) or 55,000 working days for a 1:100 scale (covering 90 m2/day). Considering the above, it is evident that only a very preliminary assessment of flood risk for the Pikrodafni area could be made in the 1970s, with limited accuracy and a lack of detailed spatial resolution.
4. Discussion
The Pikrodafni River serves as an illustrative example of how technological advances shape flood risk estimation methods and related operational procedures and, ultimately, drive urban planning and flood management strategies. To this aim, this work analyzes a modern flood risk assessment project in the basin and compares it with the capabilities of performing similar analyses in the past, documenting the related technological advances in methodologies and operational practices. In the 1970s, flood risk assessments were constrained by limited data quality, coarse resolution and a lack of computational tools, often leading to underestimations of flood extents in urbanized areas. These limitations were especially pronounced in regions with complex topography and irregular hydraulic structures, such as the urbanized Pikrodafni basin.
In the 1970s, rainfall and hydrological data for flood risk assessment in Greece were limited and often difficult to access. The data required for intensity–duration–frequency (ombrian) relationships were available only through physical records from the Greek National Meteorological Organization, while hydro-geological data for the Pikrodafni River basin lacked the precision needed for accurate flood risk modeling. Flood simulations were constrained by the limited computational capacity and data resolution available at the time. Analyses were predominantly 1D due to the high cost and impracticality of quasi- or fully 2D-dimensional hydraulic models, especially in Greece. Engineers primarily used 1D hydraulic models, which often failed to capture flood extents accurately, especially in low-gradient rivers like the Pikrodafni. Additionally, coarse-resolution maps and DEMs (1:5000 scale, equating to DEM cells of approximately 250 × 250 m) resulted in a lack of precision in flood risk assessments. The absence of computational tools for generating synthetic time series or performing sensitivity analyses resulted in less rigorous flood assessments, particularly in areas with complex topography. Flood event data were primarily gathered through personal accounts from residents, making it difficult to systematically document or verify historical flood events. The lack of comprehensive data resulted in a limited understanding of flood hazards.
Today, high-resolution rainfall and hydro-geological data are widely available, significantly improving flood modeling precision and efficiency. Parameters for estimating design rainfall depths for any return period are available on a grid covering the entire Greek territory, including the Pikrodafni basin [40]. Detailed DEMs, which achieve resolutions as fine as 2 × 2 m, akin to a 1:100 scale, are available, such as the one used for the Pikrodafni basin [44]. Additionally, the challenge of acquiring data on burnt areas, particularly after wildfires, was resource-intensive in the past. Today, satellite imagery and remote sensing allow for the efficient and accurate identification of such areas, and such estimates were effectively incorporated for the flood risk assessment of the Pikrodafni basin [43]. Current hydraulic methods address the shortcomings of simplified 1D analyses through quasi 2D or fully 2D analyses [67], greatly improving the accuracy of flood risk estimates and their applicability, even in complex urban environments [44]. Modern technology, such as online surveys, social media and crowdsourced data, has also transformed how historical flood information is collected, offering more reliable and expansive data sources [76]. Today, with these advancements in digital modeling, GIS and remote sensing, detailed flood hazard maps for Pikrodafni basin are generated with unprecedented precision [16,36].
The shift from the manual, labor-intensive methods of the 1970s to modern, high-tech, digital methods for flood risk assessment has both radically reduced the human effort required during related operational procedures and significantly improved accuracy in risk estimates. In the past, using hard-copy methods, engineers, apart from manual calculations, had to survey large areas themselves and create detailed terrain models near critical river cross-sections at scales of at least 1:500. This process involved extensive fieldwork and topographical analysis, which, if carried out with the accuracy and the human resources devoted to the studied Pikrodafni project, would require years to be completed. In contrast, modern hydraulic models, equipped with high-resolution DEMs, allow for the efficient production of accurate flood risk maps at a spatial resolution as fine as the building-block level. With the use of computational tools, these advanced methods can cover vast areas, such as the Pikrodafni River basin, producing floodplain estimates for 50-, 100- and 1000-year return periods in a fraction of the time and effort. This technological leap has made it possible to identify critical flood-prone areas and prioritize interventions in a more efficient, cost-effective manner, highlighting the significant reduction in human labor and the enhancement of overall model precision.
Climatic and environmental changes continue to challenge flood risk assessment, despite advancements in technology. While the effect of global warming on flood risk is an active area of research [77,78,79], regional analyses in Greece [80] suggest that rainfall extremes are consistent with patterns expected under stationary stochastic models. These findings align with broader evidence showing that the rainfall process exhibits significant inherent variability, which hinders predictability based on local trends [81]. This underscores the importance of stochastic approaches and probabilistic design in current operational practices [82], including the development of ombrian relationships [39,40]. These curves, developed using stochastic approaches and high-quality datasets, remain robust tools for flood risk assessment, accommodating a wide range of uncertainty driven by stochastically modeled climatic changes. Furthermore, an advanced technological framework—integrating high-resolution data, predictive modeling and remote sensing—ensures that flood risk management remains both effective and adaptive to evolving climatic conditions and diverse uncertainties.
Building on these advances, Artificial Intelligence (AI) and Machine Learning (ML) offer promising opportunities to enhance flood risk assessments. These technologies facilitate the processing of large datasets, enable pattern identification and improve the predictive accuracy of streamflow models [83,84,85]. In Greece, the adoption of AI/ML methods in local practices is still in its early stages, but their potential to optimize workflows is substantial. Applications include automated hydraulic model calibration and performance assessment [86], real-time flood forecasting [87] and integrating diverse data sources such as remote sensing and crowdsourced information [43]. Deep Learning techniques, particularly in image analysis from satellite data, could revolutionize the identification of critical factors like land-use changes and post-wildfire hydrological conditions [88]. As these technologies mature, their integration into standard practices by local offices is expected to enhance decision-making efficiency and resilience to emerging flood risks. However, given their limited application and the absence of standardized practices in Greece, their potential benefits warrant future research.
Despite technological advances, field inspections and local knowledge remain critical in validating model outputs and ensuring that flood risk assessments align with real-world conditions, preventing the pitfalls of an overreliance on digital tools. An integrated approach combining advanced digital models with site visits, direct investigations, community engagement and conventional methods fosters a more holistic understanding of flood risk. This approach enables the design of robust flood mitigation measures that are not only technically sound but also attuned to local contexts, ensuring that strategies are both innovative and grounded in practical reality.
Author Contributions
Conceptualization, G.-F.S.; methodology, G.-F.S., T.I., R.I., M.K., I.B., P.D., A.K., D.D., N.M., A.T., S.S., V.P., C.K. and D.K.; software, G.-F.S., T.I., R.I., M.K., I.B., P.D., A.K., D.D., N.M., A.T., S.S., V.P., C.K. and D.K.; validation, G.-F.S., T.I., R.I., M.K., I.B., P.D., A.K., D.D., N.M., A.T., S.S., V.P., C.K. and D.K.; formal analysis, G.-F.S., T.I., R.I., M.K., I.B., P.D., A.K., D.D., N.M., A.T., S.S., V.P., C.K. and D.K.; investigation, G.-F.S., T.I., R.I., M.K., I.B., P.D., A.K., D.D., N.M., A.T., S.S., V.P., C.K. and D.K.; resources, G.-F.S., T.I., R.I., M.K., I.B., P.D., A.K., D.D., N.M., A.T., S.S., V.P., C.K. and D.K.; data curation, G.-F.S., T.I., R.I., M.K., I.B., P.D., A.K., D.D., N.M., A.T., S.S., V.P., C.K. and D.K.; writing—original draft preparation, G.-F.S. and T.I.; writing—review and editing, G.-F.S., T.I., R.I., M.K., I.B., P.D., A.K., D.D., N.M., A.T., S.S., V.P., C.K. and D.K.; visualization, G.-F.S., T.I., R.I., M.K., I.B., P.D., A.K., D.D., N.M., A.T., S.S., V.P., C.K. and D.K.; supervision, C.K. and D.K.; project administration, C.K. and D.K.; funding acquisition, C.K. All authors have read and agreed to the published version of the manuscript.
Funding
The research about the flood risk assessment in the Pikrodafni river basin was conducted by the NOA/IAASARS/BEYOND and NTUA/ITIA research teams, funded in the framework of the Programming Agreement signed on 3 March 2021 between the Prefecture of Attica (Greece) and the National Observatory of Athens (NOA) entitled “Earthquake, fire and flood risk assessment in the region of Attica” (2021–2024).
Data Availability Statement
This research makes no use of new data. The datasets used have been retrieved from the sources described in detail in the text.
Acknowledgments
We are grateful to the Reviewers and the Academic Editor for the constructive comments that helped us improve the manuscript.
Conflicts of Interest
The authors declare no conflict of interest.
References
- Floodplain Management (Executive Order 11988) EXECUTIVE ORDER No. 11988 May 24, 1977, 42 F.R. 26951. Available online: https://www.epa.gov/cwa-404/floodplain-management-executive-order-11988 (accessed on 26 December 2024).
- Wang, N.; Sun, F.; Koutsoyiannis, D.; Iliopoulou, T.; Wang, T.; Wang, H.; Liu, W.; Sargentis, G.-F.; Dimitriadis, P. How can changes in the human-flood distance mitigate flood fatalities and displacements? Geophys. Res. Lett. 2023, 50, e2023GL105064. [Google Scholar] [CrossRef]
- Sargentis, G.-F.; Dimitriadis, P.; Ioannidis, R.; Iliopoulou, T.; Koutsoyiannis, D. Stochastic Evaluation of Landscapes Transformed by Renewable Energy Installations and Civil Works. Energies 2019, 12, 2817. [Google Scholar] [CrossRef]
- Hejazi, M.I.; Markus, M. Impacts of urbanization and climate variability on floods in Northeastern Illinois. J. Hydrol. Eng. 2009, 14, 606–616. [Google Scholar] [CrossRef]
- Prashar, N.; Lakra, H.S.; Shaw, R.; Kaur, H. Urban Flood Resilience: A comprehensive review of assessment methods, tools, and techniques to manage disaster. Prog. Disaster Sci. 2023, 20, 100299. [Google Scholar] [CrossRef]
- Abdrabo, K.I.; Kantosh, S.A.; Saber, M.; Sumi, T.; Elleithy, D.; Habiba, O.M.; Alboshy, B. The Role of Urban Planning and Landscape Tools Concerning Flash Flood Risk Reduction Within Arid and Semiarid Regions. In Wadi Flash Floods. Natural Disaster Science and Mitigation Engineering: DPRI Reports; Sumi, T., Kantoush, S.A., Saber, M., Eds.; Springer: Singapore, 2022. [Google Scholar] [CrossRef]
- Panchanathan, A.; Ahrari, A.; Ghag, K.S.; Mustafa, S.; Haghighi, A.T.; Kløve, B.; Oussalah, M. An overview of approaches for reducing uncertainties in hydrological forecasting: Progress and challenges. Earth-Sci. Rev. 2024, 258, 104956. [Google Scholar] [CrossRef]
- Gao, Y.; Merz, C.; Lischeid, G.; Schneider, M. A review on missing hydrological data processing. Environ. Earth Sci. 2018, 77, 47. [Google Scholar] [CrossRef]
- Näschen, K.; Diekkrüger, B.; Leemhuis, C.; Steinbach, S.; Seregina, L.S.; Thonfeld, F.; Van der Linden, R. Hydrological Modeling in Data-Scarce Catchments: The Kilombero Floodplain in Tanzania. Water 2018, 10, 599. [Google Scholar] [CrossRef]
- Kourgialas, N.N.; Karatzas, G.P. Flood management and a GIS modelling method to assess flood-hazard areas—A case study. Hydrol. Sci. J. 2011, 56, 212–225. [Google Scholar] [CrossRef]
- Mudashiru, R.B.; Sabtu, N.; Abustan, I.; Balogun, W. Flood hazard mapping methods: A review. J. Hydrol. 2021, 603 Pt A, 126846. [Google Scholar] [CrossRef]
- Hadjibiros, K.; Katsiri, A.; Andreadakis, A.; Koutsoyiannis, D.; Stamou, A.; Christofides, A.; Efstratiadis, A.; Sargentis, G.-F. Multi-criteria reservoir water management. Glob. NEST J. 2005, 7, 386–394. [Google Scholar] [CrossRef]
- Sargentis, G.-F.; Iliopoulou, T.; Sigourou, S.; Dimitriadis, P.; Koutsoyiannis, D. Evolution of Clustering Quantified by a Stochastic Method—Case Studies on Natural and Human Social Structures. Sustainability 2020, 12, 7972. [Google Scholar] [CrossRef]
- Sargentis, G.-F. Issues of Prosperity. Stochastic Evaluation of Data Related to Environment, Infrastructures, Economy and Society. Ph.D. Thesis, School of Civil Engineering, National Technical University of Athens, Athens, Greece, 2022. [Google Scholar] [CrossRef]
- Sargentis, G.-F.; Koutsoyiannis, D.; Angelakis, A.; Christy, J.; Tsonis, A.A. Environmental Determinism vs. Social Dynamics: Prehistorical and Historical Examples. World 2022, 3, 357–388. [Google Scholar] [CrossRef]
- Tsouni, A.; Sigourou, S.; Pagana, V.; Tsoutsos, M.C.; Dimitriadis, P.; Sargentis, G.F.; Iliopoulou, T.; Ioannidis, R.; Dimitrakopoulou, D.; Chardavellas, E.; et al. Multi-Parameter Flood Risk Assessment and Management Planning at High Spatial Resolution in the Region of Attica, Greece. In Proceedings of the IGARSS 2024—2024 IEEE International Geoscience and Remote Sensing Symposium, Athens, Greece, 7–12 July 2024; pp. 1481–1485. [Google Scholar]
- Brilly, M.; Kryžanowski, A.; Šraj, M.; Bezak, N.; Sapač, K.; Vidmar, A.; Rusjan, S. Historical, Hydrological and Hydraulics Studies for Sustainable Flood Management. In Achievements and Challenges of Integrated River Basin Management; Komatina, D., Ed.; IntechOpen: Vienna, Austria, 2018. [Google Scholar] [CrossRef]
- Dimitrakopoulou, D.; Ioannidis, R.; Dimitriadis, P.; Sargentis, G.-F.; Chardavellas, E.; Alexopoulos, M.J.; Pagana, V.; Tsouni, A.; Sigourou, S.; Kontoes, C.; et al. The Importance of Citizens’ Engagement in the Implementation of Civil Works for the Mitigation of Natural Disasters with Focus on Flood Risk in Attica Region (Greece); EGU General Assembly 2024: Vienna, Austria, 2024; p. EGU24-12686. [Google Scholar] [CrossRef]
- Chatzimpiros, P.; Lagos, G.; Sargentis, G.-F. Man and City. Myth and vision. In Proceedings of the 10th International Conference on Environmental Science and Technology, Cos Island, Greece, 5–7 September 2007. [Google Scholar]
- Koutsoyiannis, D.; Mamassis, N. From mythology to science: The development of scientific hydrological concepts in the Greek antiquity and its relevance to modern hydrology. Hydrol. Earth Syst. Sci. 2021, 25, 2419–2444. [Google Scholar] [CrossRef]
- Witzel, E.J.M. The Origins of the World’s Mythologies; Oxford University Press: Oxford, UK, 2012; p. 345. ISBN 978-0-19971-015-7. [Google Scholar]
- Isaak, M. Flood Stories from Around the World. Available online: https://www.talkorigins.org/faqs/flood-myths.html (accessed on 26 December 2024).
- Luino, F.; Gizzi, F.T.; Palmieri, W.; Porfido, S.; Turconi, L. Historical Memory as an Effective and Useful Tool for Proper Land Use Planning: Lessons Learnt from Some Italian Cases. Land 2023, 12, 1751. [Google Scholar] [CrossRef]
- Ranzi, R.; Werth, K.; Gentilin, F.; Mangiapane, S. The Adige River map in 1: 20,736 scale by Leopoldo de Claricini-Dornpacher (1847). e-Perimetron 2019, 14, 13–25. Available online: https://iris.unibs.it/bitstream/11379/515568/1/2019_Ranzi_et_al%40e-Perimetron_Claricini_completa.pdf (accessed on 26 December 2024).
- Τhe Hydraulic Works in Greece (Notes of a Lecture Series in NTUA). Available online: https://www.itia.ntua.gr/en/docinfo/1678/ (accessed on 26 December 2024).
- Presidential Decree No. 696/1974, ΦΕΚ A’301/8-10-1974. Available online: https://www.et.gr/api/DownloadFeksApi/?fek_pdf=19740100301 (accessed on 26 December 2024).
- Raghunath, H.M. Hydrology, Principles, Analysis, Design; New Age International Publishers: New Delhi, India, 2006. [Google Scholar]
- Koutsoyiannis, D.; Vassilopoulos, E.; Karalis, E. Hydrological Study—Report, Engineering Study of the Flood Protection and Drainage Works and the Dam in the Artzan-Amatovo Region; Commissioner: Ministry of Public Works, Contractors: OTME, D. Constantinidis, METER, Report number 1, 70 pages, March 1982. Available online: https://www.itia.ntua.gr/en/getfile/235/1/documents/1982FragmaiIioloustou_1.pdf (accessed on 26 December 2024).
- Lomborg, B. Welfare in the 21st century: Increasing development, reducing inequality, the impact of climate change, and the cost of climate policies. Technol. Forecast. Soc. Chang. 2020, 156, 119981. [Google Scholar] [CrossRef]
- French, J.; Ing, R.; Von Allmen, S.; Wood, R. Mortality from flash floods: A review of national weather service reports, 1969–81. Public Health Rep. 1983, 98, 584–588. Available online: https://pubmed.ncbi.nlm.nih.gov/6419273/ (accessed on 26 December 2024). [PubMed] [PubMed Central]
- Ashley, S.T.; Ashley, W.S. Flood Fatalities in the United States. J. Appl. Meteor. Climatol. 2008, 47, 805–818. [Google Scholar] [CrossRef]
- Sargentis, G.-F.; Moraiti, K.; Benekos, I.; Ioannidis, R.; Mamassis, N. Fast-Track Documentation of the Alterations on the Landscape, before and after a Natural Hazard—Case Study: North Euboea Greece before and after Storms Daniel and Elias. Rural Reg. Dev. 2024, 2, 10016. [Google Scholar] [CrossRef]
- Moraiti, K.; Sigourou, S.; Dimitriadis, P.; Ioannidis, R.; Benekos, I.; Iliopoulou, T.; Kitsou, O.; Mamassis, N.; Koutsoyiannis, D.; Sargentis, G.-F. Documenting the Changing Floodplain of Nileas Basin in North Euboea (Greece) before and after Storms Daniel and Elias. Rural Reg. Dev. 2024, 2, 10013. [Google Scholar] [CrossRef]
- Sargentis, G.-F.; Frangedaki, E.; Iliopoulou, T.; Dimitriadis, P.; Lagaros, N.D. Fast-Track Modeling of the Landscape for Hydraulic Studies, Using Drones and Photogrammetry in Field Research. In Proceedings of the ADDOPTML2024, OPTARCH2024, and OPT-ii2024, Irbid, Jordan, 1–4 October 2024. [Google Scholar]
- European Union Directive 2007/60/ΕΚ. Available online: https://eur-lex.europa.eu/legal-content/EL/TXT/?uri=celex%3A32007L0060 (accessed on 26 December 2024).
- Tsouni, A.; Sigourou, S.; Dimitriadis, P.; Pagana, V.; Iliopoulou, T.; Sargentis, G.-F.; Ioannidis, R.; Chardavellas, E.; Dimitrakopoulou, D.; Mamasis, N.; et al. Multi-parameter flood risk assessment towards efficient flood management in highly dense urban river basins in the Region of Attica, Greece. In Proceedings of the EGU General Assembly 2023, Vienna, Austria, 24–28 April 2023; p. EGU23-12624. [Google Scholar] [CrossRef]
- Peker, İ.B.; Gülbaz, S.; Demir, V.; Orhan, O.; Beden, N. Integration of HEC-RAS and HEC-HMS with GIS in Flood Modeling and Flood Hazard Mapping. Sustainability 2024, 16, 1226. [Google Scholar] [CrossRef]
- Demir, V.; Kisi, O. Flood hazard mapping by using geographic information system and hydraulic model: Mert River, Samsun, Turkey. Adv. Meteorol. 2016, 2016, 4891015. [Google Scholar] [CrossRef]
- Koutsoyiannis, D.; Iliopoulou, T.; Koukouvinos, A.; Malamos, N. A stochastic framework for rainfall intensity–time scale–return period relationships. Part I: Theory and estimation strategies. Hydrol. Sci. J. 2024, 69, 1–10. [Google Scholar] [CrossRef]
- Iliopoulou, T.; Koutsoyiannis, D.; Malamos, N.; Koukouvinos, A.; Dimitriadis, P.; Mamassis, N.; Tepetidis, N.; Markantonis, D. A stochastic framework for rainfall intensity–time scale–return period relationships. Part ΙΙ: Point modelling and regionalization over Greece. Hydrol. Sci. J. 2024, 69, 1–21. [Google Scholar] [CrossRef]
- Geospatial Data INSPIRE Geoportal of the “Hellenic Cadastre”. Available online: https://www.ktimanet.gr/geoportal/catalog/main/home.page (accessed on 26 December 2024).
- Copernicus Urban Atlas Land Cover/Land Use 2018. Available online: https://doi.org/10.2909/fb4dffa1-6ceb-4cc0-8372-1ed354c285e6 (accessed on 26 December 2024).
- BEYOND Operational Unit Centre of EO Research & Remote Sensing of IAASARS/NOA, FireHub Service. Available online: http://beyond-eocenter.eu/index.php/web-services/firehub (accessed on 26 December 2024).
- Sigourou, S.; Tsouni, A.; Pagana, V.; Sargentis, G.-F.; Dimitriadis, P.; Ioannidis, R.; Chardavellas, E.; Dimitrakopoulou, D.; Mamasis, N.; Koutsoyiannis, D.; et al. An advanced methodology for field visits towards efficient flood management on building block level. In Proceedings of the EGU General Assembly 2023, Vienna, Austria, 24–28 April 2023; p. EGU23-16168. [Google Scholar] [CrossRef]
- Mattas, C.; Karpouzos, D.; Georgiou, P.; Tsapanos, T. Two-Dimensional Modelling for Dam Break Analysis and Flood Hazard Mapping: A Case Study of Papadia Dam, Northern Greece. Water 2023, 15, 994. [Google Scholar] [CrossRef]
- HEC-RAS 5.0. Reference Manual. February. 2016. Available online: https://www.hec.usace.army.mil/software/hec-ras/ (accessed on 26 December 2024).
- Van Der Knijff, J.; Younis, J.; De Roo, A. LISFLOOD: A GIS-based distributed model for river basin scale water balance and flood simulation. Int. J. Geogr. Inf. Sci. 2010, 24, 189–212. [Google Scholar] [CrossRef]
- Iliopoulou, T.; Dimitriadis, P.; Koutsoyiannis, D. Pluvial Flood Risk Assessment in Urban Areas: A Case Study for the Archaeological Site of the Roman Agora, Athens. Heritage 2023, 6, 7230–7243. [Google Scholar] [CrossRef]
- Alexopoulos, M.J.; Dimitriadis, P.; Iliopoulou, T.; Bezak, N.; Kobold, M.; Koutsoyiannis, D. Effects of digital elevation model resolution on rain-on-grid simulations: A case study in a Slovenian watershed. Hydrol. Sci. J. 2024, 69, 1468–1485. [Google Scholar] [CrossRef]
- HEC-HMS User’s Manual. Available online: https://www.hec.usace.army.mil/confluence/hmsdocs/hmsum/latest (accessed on 26 December 2024).
- Hellenic Statistical Authority, Population and Housing Census. Available online: https://www.statistics.gr/en/statistics/pop (accessed on 26 December 2024).
- Ministry of Finance. Objective Land Value Zones. Available online: https://maps.gsis.gr/valuemaps/ (accessed on 10 May 2023).
- Bin, L.; Xu, K.; Pan, H.; Zhuang, Y.; Shen, R. Urban flood risk assessment characterizing the relationship among hazard, exposure, and vulnerability. Environ. Sci. Pollut. Res. 2023, 30, 86463–86477. [Google Scholar] [CrossRef] [PubMed]
- Sargentis, G.-F.; Ioannidis, R.; Kougkia, M.; Benekos, I.; Iliopoulou, T.; Dimitriadis, P.; Koukouvinos, A.; Dimitrakopoulou, D.; Mamassis, N.; Tsouni, A.; et al. Do Floods Attack Cities or Cities Invade Flood Plains? In Proceedings of the ADDOPTML2024, OPTARCH2024, and OPT-ii2024, Irbid, Jordan, 1–4 October 2024; Available online: https://www.itia.ntua.gr/2491/ (accessed on 26 December 2024).
- Greeks’ National Meteorological Organization. Available online: http://www.emy.gr/emy/el/ (accessed on 26 December 2024).
- Tegos, A.; Ziogas, A.; Bellos, V.; Tzimas, A. Forensic hydrology: A complete reconstruction of an extreme flood event in data-scarce area. Hydrology 2022, 9, 93. [Google Scholar] [CrossRef]
- Dimitriadis, P.; Koutsoyiannis, D.; Iliopoulou, T.; Papanicolaou, P. A global-scale investigation of stochastic similarities in marginal distribution and dependence structure of key hydrological-cycle processes. Hydrology 2021, 8, 59. [Google Scholar] [CrossRef]
- Iliopoulou, T.; Malamos, N.; Koutsoyiannis, D. Regional Ombrian Curves: Design Rainfall Estimation for a Spatially Diverse Rainfall Regime. Hydrology 2022, 9, 67. [Google Scholar] [CrossRef]
- Sargentis, G.-F.; Frangedaki, E.; Iliopoulou, T.; Dimitriadis, P.; Lagaros, N.D. The Use of 3D Printed Models of the Landscape in Hydraulic Studies. In Proceedings of the ADDOPTML2024, OPTARCH2024, and OPT-ii2024, Irbid, Jordan, 1–4 October 2024. [Google Scholar]
- Hellenic National Meteorological Service. Available online: https://www.meteo.gr/ (accessed on 26 December 2024).
- Hydroscope. Available online: http://www.hydroscope.gr/ (accessed on 26 December 2024).
- OpenHi. Available online: https://openhi.net/en/ (accessed on 26 December 2024).
- Sigourou, S.; Tsouni, A.; Pagana, V.; Dimitriadis, P.; Sargentis, G.-F.; Ioannidis, R.; Chardavellas, E.; Dimitrakopoulou, D.; Mamasis, N.; Koutsoyiannis, D.; et al. Flood risk assessment in the most heavily urbanized area of Greece, the case study of Kifissos river basin in Athens. In Proceedings of the EGU General Assembly 2024, Vienna, Austria, 14–19 April 2024; p. EGU24-13202. [Google Scholar] [CrossRef]
- Briggs, M.J. Basics of Physical Modeling in Coastal and Hydraulic Engineering; ERDC/CHL CHETN-XIII-3; U.S. Army Engineer Research and Development Center: Vicksburg, MS, USA, 2013; Available online: https://www.researchgate.net/publication/258440862_Basics_of_Physical_Modeling_In_Coastal_and_Hydraulic_Engineering (accessed on 26 December 2024).
- Briggs, M.J.; Daggett, L. Ankudinov Ship Squat Predictions—Part II: Laboratory and Field Comparisons and Validations; Coastal and Hydraulics Engineering Technical Note ERDC/CHL CHETN-IX-20; U.S. Army Engineer Research and Development Center: Vicksburg, MS, USA, 2009; Available online: https://www.researchgate.net/publication/236670722_Ankudinov_Ship_Squat_Predictions_-_Part_II_Laboratory_and_Field_Comparisons_and_Validations (accessed on 26 December 2024).
- Salik Javaid, M.; Zeshan Khalil, M. The Art of Physical Hydraulic Modeling and Its Impact on the Water Resources of Pakistan; IntechOpen: Vienna, Austria, 2021. [Google Scholar] [CrossRef]
- Gessler, D.; Johansson, A. After 125 Years of Physical Modeling Experience, What’s Next? Available online: https://www.wateronline.com/doc/after-years-of-physical-modeling-experience-what-s-next-0001 (accessed on 26 December 2024).
- Blöschl, G. Recent Advances in Flood Hydrology—Contributions to Implementing the Flood Directive. Acta Hydrotech. 2016, 29, 13–22. Available online: https://actahydrotechnica.fgg.uni-lj.si/en/paper/a29gb (accessed on 26 December 2024).
- Kougia, M.; Sigourou, S.; Dimitriadis, P.; Ioannidis, R.; Tsouni, A.; Sargentis, G.-F.; Dimitrakopoulou, D.; Chardavellas, E.; Mamassis, N.; Koutsoyiannis, D.; et al. Modern vs traditional mapping methods for flood risk estimation: A case study for the river Pikrodafni, Athens, Greece. In Proceedings of the EGU General Assembly 2024, Vienna, Austria, 14–19 April 2024; p. EGU24-6459. [Google Scholar] [CrossRef]
- US Soil Conservation Service. National Engineering Handbook; Section 4: Hydrology; U.S. Department of Agriculture, U.S. Government Printing Office: Washington, DC, USA, 1972.
- Dimitriadis, P.; Tegos, A.; Oikonomou, A.; Pagana, V.; Koukouvinos, A.; Mamassis, N.; Koutsoyiannis, D.; Efstratiadis, A. Comparative evaluation of 1D and quasi-2D hydraulic models based on benchmark and real-world applications for uncertainty assessment in flood mapping. J. Hydrol. 2016, 534, 478–492. [Google Scholar] [CrossRef]
- Sargentis, G.-F.; Kougia, M.; Ioannidis, R.; Benekos, I.; Iliopoulou, T.; Dimitriadis, P.; Koukouvinos, A.; Dimitrakopoulou, D.; Mamassis, N.; Tsouni, A.; et al. The Technological Evolution in Flood Risk Estimation. In Proceedings of the ADDOPTML2024, OPTARCH2024, and OPT-ii2024, Irbid, Jordan, 1–4 October 2024. [Google Scholar]
- Python. Available online: https://www.python.org (accessed on 26 December 2024).
- Copernicus Emergency Management Service. Available online: https://emergency.copernicus.eu/ (accessed on 26 December 2024).
- Ismat, M.; Elhassan, A.S. Ali, Comparative study of accuracy in distance measurement using: Optical and digital levels. J. King Saud Univ.—Eng. Sci. 2011, 23, 15–19. [Google Scholar] [CrossRef]
- Arapostathis, S.G. A methodology for automatic acquisition of flood-event management information from social media: The flood in Messinia, South Greece, 2016. Inf. Syst. Front. 2021, 23, 1127–1144. [Google Scholar] [CrossRef]
- Kundzewicz, Z.W.; Kanae, S.; Seneviratne, S.I.; Handmer, J.; Nicholls, N.; Peduzzi, P.; Mechler, R.; Bouwer, L.M.; Arnell, N.; Mach, K.; et al. Flood risk and climate change: Global and regional perspectives. Hydrol. Sci. J. 2014, 59, 1–28. [Google Scholar] [CrossRef]
- Kundzewicz, Z.W.; Mata, L.J.; Arnell, N.W.; Döll, P.; Jimenez, B.; Miller, K.; Oki, T.; Şen, Z.; Shiklomanov, I. The implications of projected climate change for freshwater resources and their management. Hydrol. Sci. J. 2008, 53, 3–10. [Google Scholar] [CrossRef]
- Koutsoyiannis, D.; Montanari, A.; Lins, H.F.; Cohn, T.A. Climate, hydrology and freshwater: Towards an interactive incorporation of hydrological experience into climate research. DISCUSSION of “The implications of projected climate change for freshwater resources and their management”. Hydrol. Sci. J. 2009, 54, 394–405. [Google Scholar] [CrossRef]
- Koutsoyiannis, D.; Iliopoulou, T.; Koukouvinos, A.; Malamos, N.; Mamassis, N.; Dimitriadis, P.; Tepetidis, N.; Markantonis, D. In Search of Climate Crisis in Greece Using Hydrological Data: 404 Not Found. Water 2023, 15, 1711. [Google Scholar] [CrossRef]
- Iliopoulou, T.; Koutsoyiannis, D. Projecting the future of rainfall extremes: Better classic than trendy. J. Hydrol. 2020, 588, 125005. [Google Scholar] [CrossRef]
- Montanari, A.; Koutsoyiannis, D. Modeling and mitigating natural hazards: Stationarity is immortal! Water Resour. Res. 2014, 50, 9748–9756. [Google Scholar] [CrossRef]
- Papacharalampous, G.; Tyralis, H. Time series features for supporting hydrometeorological explorations and predictions in ungauged locations using large datasets. Water 2022, 14, 1657. [Google Scholar] [CrossRef]
- Li, X.; Yan, D.; Wang, K.; Weng, B.; Qin, T.; Liu, S. Flood risk assessment of global watersheds based on multiple machine learning models. Water 2019, 11, 1654. [Google Scholar] [CrossRef]
- Tepetidis, N.; Koutsoyiannis, D.; Iliopoulou, T.; Dimitriadis, P. Investigating the Performance of the Informer Model for Streamflow Forecasting. Water 2024, 16, 2882. [Google Scholar] [CrossRef]
- Rozos, E.; Dimitriadis, P.; Bellos, V. Machine learning in assessing the performance of hydrological models. Hydrology 2021, 9, 5. [Google Scholar] [CrossRef]
- Koutsovili, E.I.; Tzoraki, O.; Theodossiou, N.; Tsekouras, G.E. Early Flood Monitoring and Forecasting System Using a Hybrid Machine Learning-Based Approach. ISPRS Int. J. Geo-Inf. 2023, 12, 464. [Google Scholar] [CrossRef]
- Zhang, Q.; Ge, L.; Zhang, R.; Metternicht, G.I.; Du, Z.; Kuang, J.; Xu, M. Deep-learning-based burned area mapping using the synergy of Sentinel-1&2 data. Remote Sens. Environ. 2021, 264, 112575. [Google Scholar]
Disclaimer/Publisher’s Note: The statements, opinions and data contained in all publications are solely those of the individual author(s) and contributor(s) and not of MDPI and/or the editor(s). MDPI and/or the editor(s) disclaim responsibility for any injury to people or property resulting from any ideas, methods, instructions or products referred to in the content. |
© 2025 by the authors. Licensee MDPI, Basel, Switzerland. This article is an open access article distributed under the terms and conditions of the Creative Commons Attribution (CC BY) license (https://creativecommons.org/licenses/by/4.0/).









