Navigating the Terrain of Digital Transition: Ghana’s Journey of Developing a Digital Land Information System
Abstract
1. Introduction
2. Land Information Systems: A Theoretical Perspective
2.1. The Concept and Perspective of the LIS
2.2. LIS Assessment Models
2.2.1. Assessment Model Developed by the United Nations Committee of Experts on Global Geospatial Information Management (UN-GGIM)
2.2.2. Assessment Model by the World Bank
2.2.3. Assessment Indicators by Land Equity International (LEI)
2.2.4. Assessment Framework by Dr. Steudler
2.2.5. Elements Considered for Assessing the Effectiveness of the LIS
- Governance and People
- Operational Environment
- Sustainability Measures
2.3. The Assessment Framework for the LIS in Ghana
3. Materials and Methods
3.1. Data Sources
3.2. Data Analysis
4. Results
4.1. Land Administration Processes in Accra’s LC
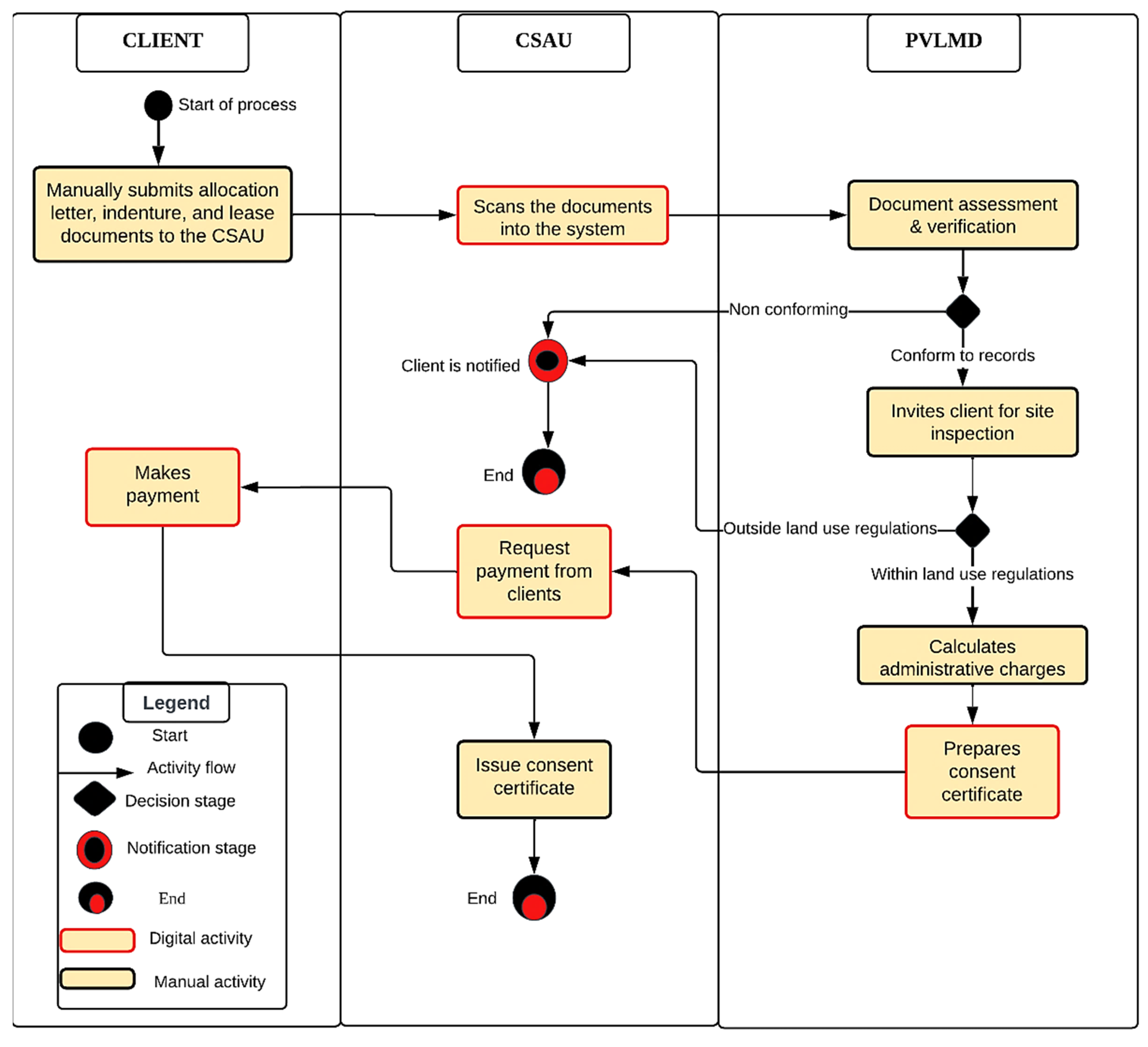
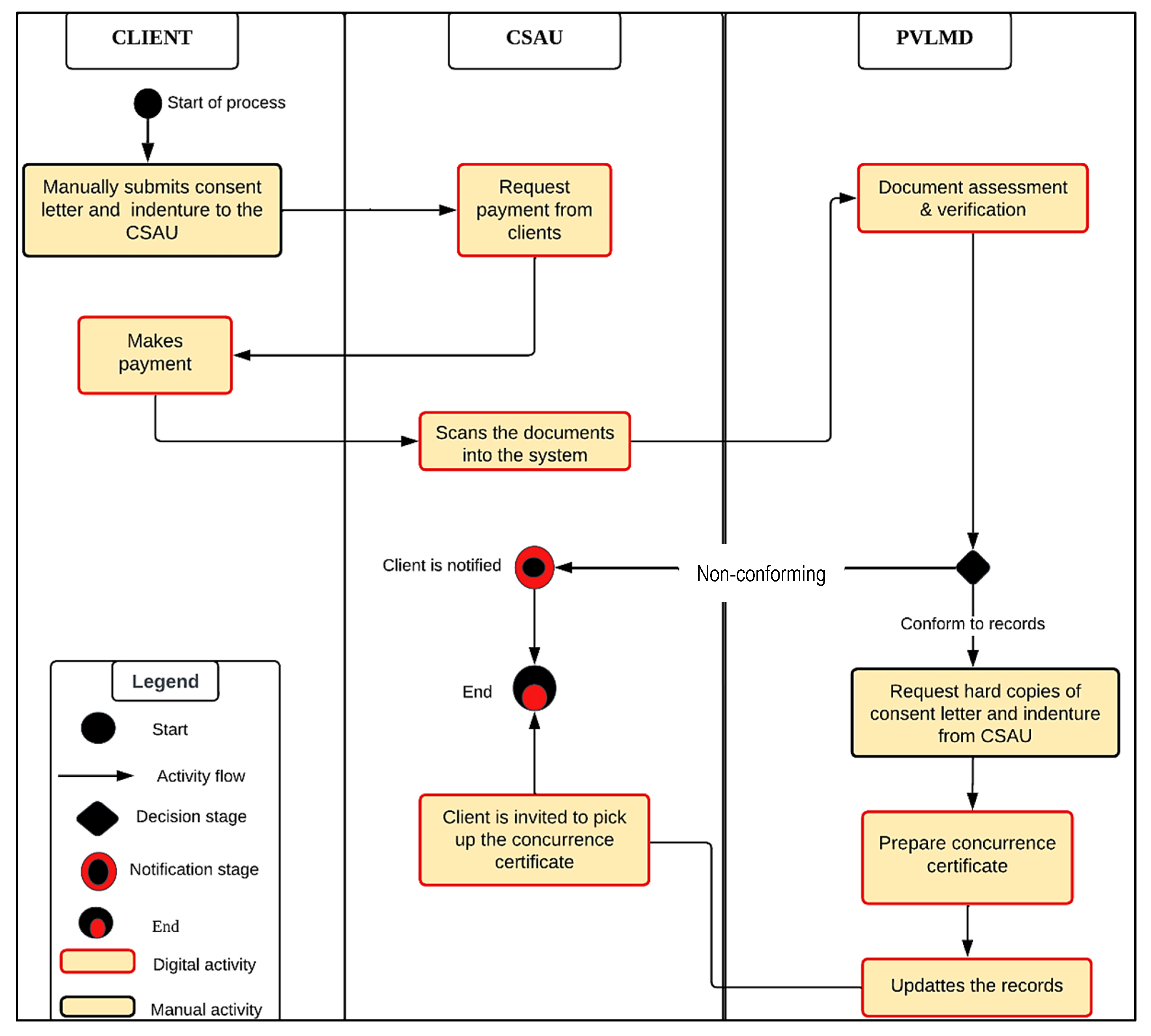
4.1.1. Processes of the Public and Vested Land Management (PVLMD)
Granting Consent
Granting Concurrence
4.1.2. Processes of the Survey and Mapping Division (SMD)
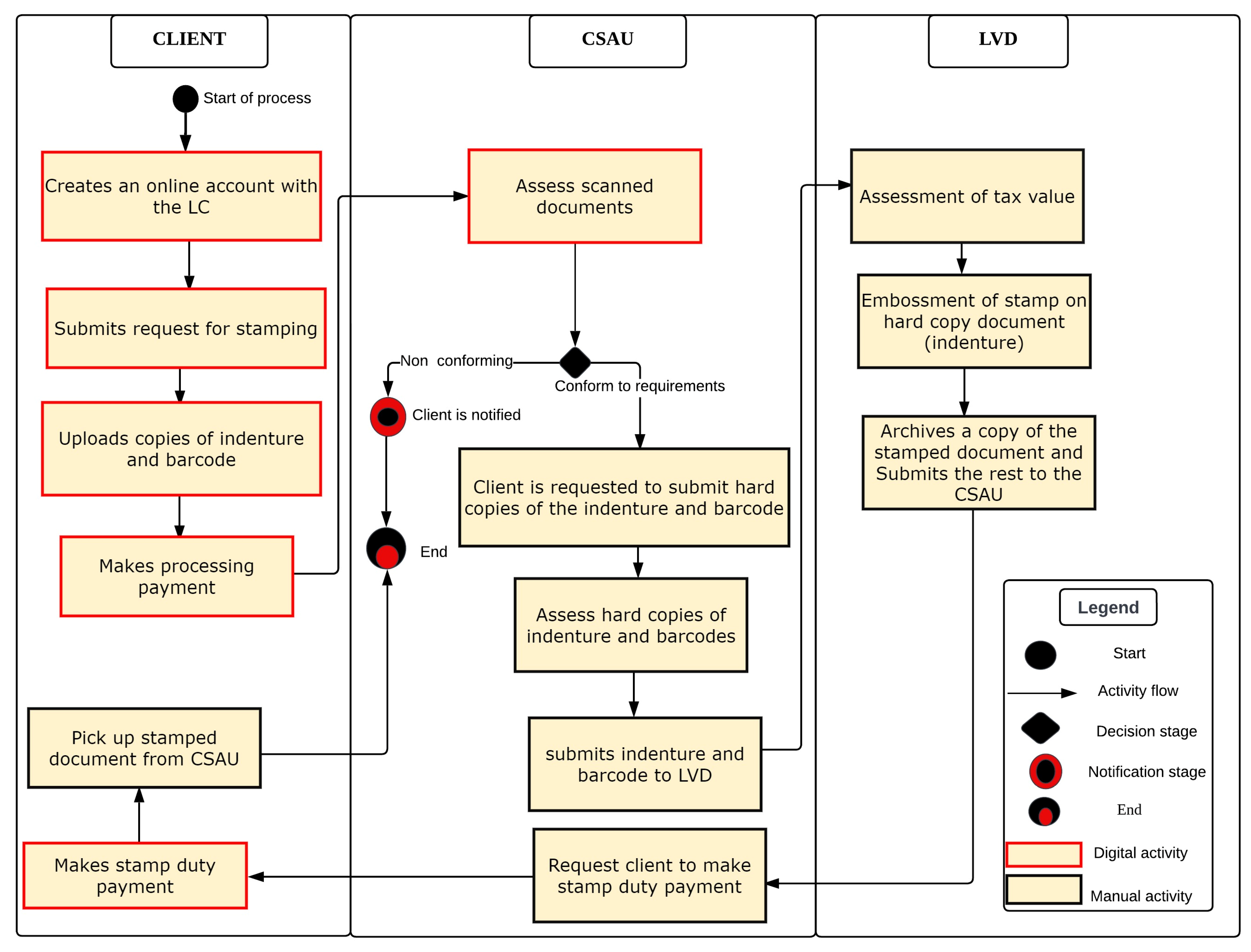
4.1.3. Processes of the Land Valuation Division (LVD)
4.1.4. Processes of the Land Registration Division (LRD)
4.2. Governance and People
- Organisational, Legal, and Policy Frameworks
4.3. Operational Environment
- Technology
- Data
- Working environment
4.4. Strategies for Sustainability
- Capacity
- ICT strategy
- Communication Strategy
5. Assessment of the LIS in Accra
5.1. Organisational, Policy, and Legal Frameworks
5.2. Technology
5.3. Data
5.4. Working Environment
5.5. Capacity and Training
5.6. ICT Strategy
5.7. Communication Strategy
5.8. Summary of the LIS’s Assessment in Accra
6. Conclusions
Author Contributions
Funding
Data Availability Statement
Acknowledgments
Conflicts of Interest
Appendix A
| Theme | FELA | LGAF | LEI | Steudler |
|---|---|---|---|---|
| Governance and people |
|
|
| |
| Sustainability |
|
|
|
|
| Operational environment |
|
|
|
|
| ||||
| Others |
|
|
References
- Land Administration in the UNECE Region: Development Trends and Main Principles|UNECE. Available online: https://unece.org/housing-and-land-management/publications/land-administration-unece-region-development-trends-and (accessed on 30 September 2021).
- Enemark, S. Land Management and Development; Brussels, Belgium, 2005. Available online: https://citeseerx.ist.psu.edu/document?repid=rep1&type=pdf&doi=c460baaaef30384eef4f399611e02a98e49c8334 (accessed on 10 April 2024).
- Quintero, J.R. Land Information System. In International Encyclopedia of the Social & Behavioral Sciences; Smelser, N.J., Baltes, P.B., Eds.; Pergamon: Oxford, UK, 2004; pp. 1–6. [Google Scholar] [CrossRef]
- Meijer, A. Understanding modern transparency. Int. Rev. Adm. Sci. 2009, 75, 255–269. [Google Scholar] [CrossRef]
- Kadaster International. About Kadaster International—Kadaster.com. Available online: https://www.kadaster.com/about-us (accessed on 18 September 2021).
- Berisso, Z.A.; de Vries, W.T. Exploring characteristics of GIS Adoption Decisions and Type of Induced Changes in Developing Countries: The Case of Ethiopia. Electron. J. Inf. Syst. Dev. Ctries 2010, 40, 1–16. [Google Scholar] [CrossRef]
- Correia, Z.X.; Moore, A.B.; Goodwin, D.P. Accessibility of land data and information integration in recently-independent countries: Timor-Leste case study. Pap. Reg. Sci. 2021, 100, 203–225. [Google Scholar] [CrossRef]
- Karikari, I.; Stillwell, J.; Carver, S. Land administration and GIS: The case of Ghana. Prog. Dev. Stud. 2003, 3, 223–242. [Google Scholar] [CrossRef]
- Biraro, M. Land Information Updating: Assessment and Options for Rwanda; University of Twente: Enschede, The Netherlands, 2014. [Google Scholar]
- Siriba, D.N.; Dalyot, S. Adoption of volunteered geographic information into the formal land administration system in Kenya. Land Use Policy 2017, 63, 279–287. [Google Scholar] [CrossRef]
- Yaw Adiaba, S. A Framework for Land Information Management in Ghana; University of Wolverhampton: Wolverhampton, UK, 2014; Available online: https://wlv.openrepository.com/bitstream/handle/2436/332138/THESIS0920118doc.pdf?sequence=1&isAllowed=y (accessed on 3 June 2022).
- Dale, P.F.; McLaughlin, J.D. Land Administration; Oxford University Press: Oxford, UK, 1999; Available online: https://linkinghub.elsevier.com/retrieve/pii/S0895796705000530 (accessed on 4 May 2022).
- Larsson, G. Land Registration and Cadastral Systems: Tools for Land Information and Management; Longman Scientific & Technical: New York, NY, USA, 1991; Available online: https://archive.org/details/landregistration0000lars/page/n9/mode/2up (accessed on 18 January 2022).
- UNECE. Land Administration Guidelines; New York, USA; Geneva, Switzerland, 1996; Available online: http://www.unece.org/fileadmin/DAM/hlm/documents/Publications/land.administration.guidelines.e.pdf (accessed on 2 September 2022).
- Bishop, I.D.; Escobar, F.J.; Karuppannan, S.; Suwarnarat, K.; Williamson, I.P.; Yates, P.M.; Yaqub, H.W. Spatial data infrastructures for cities in developing countries. Cities 2000, 17, 85–96. [Google Scholar] [CrossRef]
- Hull, S.; Whittal, J. Good e-Governance and Cadastral Innovation: In Pursuit of a Definition of e-Cadastral Systems. S. Afr. J. Geomat. 2013, 2, 342–357. [Google Scholar]
- Organisation for Economic Cooperation and Development. Handbook on Constructing Composite Indicators: Methodology and User Guide; OECD: Paris, France, 2008. [Google Scholar]
- Ameyaw, P.D.; de Vries, W.T. Transparency of Land Administration and the Role of Blockchain Technology, a Four-Dimensional Framework Analysis from the Ghanaian Land Perspective. Land 2020, 9, 491. [Google Scholar] [CrossRef]
- Ameyaw, P.; de Vries, W. Toward Smart Land Management: Land Acquisition and the Associated Challenges in Ghana. A Look into a Blockchain Digital Land Registry for Prospects. Land 2021, 10, 239. [Google Scholar] [CrossRef]
- Dhakal, B. Can we get better information by any alternative to conventional statistical approaches for analysing land allocation decision problems? A case study on lowland rice varieties. Land Use Policy 2016, 54, 522–533. [Google Scholar] [CrossRef]
- Hale, K. How Information Matters: Networks and Public Policy Innovation; Georgetown University Press: Georgetown, NSW, Australia, 2011. Available online: https://books.google.nl/books?hl=en&lr=&id=5z9KBUVk3yUC&oi=fnd&pg=PP2&ots=5n8ptL7ekW&sig=hw1VveKb1EW5mNs57zRO2NoxcL0&redir_esc=y#v=onepage&q&f=false (accessed on 24 May 2021).
- Kaufmann, J.; Steudler, D. Cadastre 2014: A Vision for a Future Cadastral System; 1998. Available online: https://www.fig.net/resources/publications/figpub/cadastre2014/translation/c2014-english.pdf (accessed on 24 May 2021).
- Romano, G.; Sasso, P.D.; Liuzzi, G.T.; Gentile, F. Multi-criteria decision analysis for land suitability mapping in a rural area of Southern Italy. Land Use Policy 2015, 48, 131–143. [Google Scholar] [CrossRef]
- Ahuja, M.; Singh, A.P. Computerization of Land Records in West Bengal. Man Dev. 2006, 28, 59–76. [Google Scholar]
- Mugo, D.; Njagi, K.; Chemwei, B.; Motanya, J. The Technology Acceptance Model (TAM) and its Application to the Utilization of Mobile Learning Technologies. Br. J. Math. Comput. Sci. 2017, 20, 1–8. [Google Scholar] [CrossRef]
- Steudler, D. A Framework for the Evaluation of Land Administration Systems; The University of Melbourne: Melbourne, Australia, 2004. [Google Scholar]
- Showaiter, A. Assessment of a Land Administration System: A Case Study of the Survey and Land Registration Bureau in Bahrain; University of Twente: Enschede, The Netherlands, 2018; Available online: https://webapps.itc.utwente.nl/librarywww/papers_2018/msc/la/showaiter.pdf (accessed on 12 June 2022).
- UNGGIM. Framework for Effective Land Administration: A Reference for Developing, Reforming, Renewing, Strengthening, Modernizing, and Monitoring Land Administration; UNGGIM: New York, NY, USA, 2020. [Google Scholar]
- Ali, Z.; Tuladhar, A.; Zevenbergen, J. Developing a framework for improving the quality of a deteriorated land administration system based on an exploratory case study in Pakistan. Nord. J. Surv. Real Estate Res. 2010, 7, 30–57. [Google Scholar]
- Burns, T. Land Administration Reform: Indicators of Success and Future challenges. Agric. Rural. Dev. 2007, 37, 1–244. [Google Scholar]
- Chekole, S.D.; de Vries, W.T.; Shibeshi, G.B. An Evaluation Framework for Urban Cadastral System Policy in Ethiopia. Land 2020, 9, 60. [Google Scholar] [CrossRef]
- Enemark, S.; van der Molen, P. Capacity Assessment in Land Administration; International Federation of Surveyors: Copenhagen, Denmark, 2008. [Google Scholar]
- Deininger, K.; Selod, H.; Burns, A. The Land Governance Assessment Framework: Identifying and Monitoring Good Practice in the Land Sector; The World Bank: Washington, DC, USA, 2012; p. 168. [Google Scholar]
- Land Equity International. Land Administration Information and Transaction Systems Final State of Practice Paper; Land Equity International: Wollongong, Australia, 2020. [Google Scholar]
- Zhang, H.; Tang, C. A performance assessment model for cadastral survey system evaluation. In Cadastre: Geo-Information Innovations in Land Administration; Springer: Berlin/Heidelberg, Germany, 2017; pp. 33–45. [Google Scholar] [CrossRef]
- World Bank. Digital Government Readiness Assessment Questionnaire; The World Bank: Washington, DC, USA, 2019. [Google Scholar]
- Lengoiboni, M.; Richter, C.; Zevenbergen, J. Cross-cutting challenges to innovation in land tenure documentation. Land Use Policy 2019, 85, 21–32. [Google Scholar] [CrossRef]
- Biraro, M.; Zevenbergen, J.; Alemie, B.K. Good Practices in Updating Land Information Systems that Used Unconventional Approaches in Systematic Land Registration. Land 2021, 10, 437. [Google Scholar] [CrossRef]
- FAO. Voluntary Guidelines on the Governance of Tenure: At a Glance; FAO: Rome, Italy, 2012; Available online: www.fao.org/nr/tenure (accessed on 14 December 2021).
- Todorovski, D. Developing a ICT Strategy for the State Authority for Geodetic Works in the Republic of Macedonia Developing a ICT Strategy for the State Authority for Geodetic Works in the Republic of Macedonia; University of Twente: Enschede, The Netherlands, 2006. [Google Scholar]
- Boateng, O.D. Country Profile Of The Land Administration Domain For Ghana: With The Inclusion Title, Deed, Customary And Informal Systems Of Land Registration; University of Twente: Enschede, The Netherlands, 2021. [Google Scholar]
- Deane, G.; Owen, R.; Quaye, B. The Ghana Enterprise Land Information System (GELIS) as a Component of National Geospatial Policy; The World Bank: Washington, DC, USA, 2017; pp. 1–21. [Google Scholar]
- Parliament of Ghana. Land Act; Parliament of Ghana: Accra, Ghana, 2020; pp. 1–214. Available online: https://ocr-aa.s3.amazonaws.com/media/public/documents/LAND_ACT2020._ACT_1036.pdf (accessed on 3 April 2022).
- Parliament of Ghana. Data Protection Act 2012; Parliament of Ghana: Accra, Ghana, 2012; pp. 1–43. Available online: https://nita.gov.gh/wp-content/uploads/2017/12/Data-Protection-Act-2012-Act-843.pdf (accessed on 20 May 2023).
- Parliament of Ghana. Right to Information Act; Parliament of Ghana: Accra, Ghana, 2019; pp. 1–44.
- Government of Ghana. Electronic Transaction Act; Parliament of Ghana: Accra, Ghana, 2008; pp. 1–74.
- Ministry of Lands and Forestry. National Land Policy; Ministry of Lands and Forestry: Accra, Ghana, 1999.
- Parliament of Ghana. Lands Commission Act; Parliament of Ghana: Ghana, 2008; pp. 1–18. Available online: https://landwise-production.s3.amazonaws.com/2022/03/Ghana_Lands-Commission-Bill_2008.pdf (accessed on 31 May 2022).
- Ihebuzor, N.; Lawrence, D.O.; Lawrence, A.W. Policy Coherence and Mandate Overlaps as Sources of Major Challenges in Public Sector Management in Nigeria. Int. Bus. Res. 2020, 14, 68. [Google Scholar] [CrossRef]
- Yasar, A.; Ozer, G. Determination the Factors that Affect the Use of Enterprise Resource Planning Information System through Technology Acceptance Model. Int. J. Bus. Manag. 2016, 11, 91. [Google Scholar] [CrossRef]
- Abubakari, Z.; Richter, C.; Zevenbergen, J. Exploring the ‘implementation gap’ in land registration: How it happens that Ghana’s official registry contains mainly leaseholds. Land Use Policy 2018, 78, 539–554. [Google Scholar] [CrossRef]
- Masser, I.; Campbell, H.; Craglia, M. GIS Diffusion:The Adoption and Use of Geographical Information Systems in Local Government in Europe, 1st ed.; CRC Press: London, UK, 1996. [Google Scholar] [CrossRef]
- Badurek, C.A. Identifying barriers to GIS-based land management in Guatemala. Dev. Pr. 2009, 19, 248–258. [Google Scholar] [CrossRef]
- Karikari, I.B. Ghana’ s Land Administration Project (LAP) and Land Information Systems (LIS) Implementation: The Issues; International of Federation of Surveyors: Accra, Ghaa, 2006; pp. 1–19. [Google Scholar]
- Zeng, Z.; Cleon, C.B. Factors affecting the adoption of a land information system: An empirical analysis in Liberia. Land Use Policy 2018, 73, 353–362. [Google Scholar] [CrossRef]
- Randhawa, S. Open Source Software and Libraries; Chandigarh, India, 2008. Available online: http://www.eprints.rclis.org/13172/1/Open_Source_Software_and_Libraries.pdf (accessed on 10 April 2024).
- Cockburn, I.M.; Henderson, R.; Stern, S. The Impact of Artificial Intelligence on Innovation: An Exploratory Analysis. In The Economics of Artificial Intelligence: An Agenda; Agrawal, A., Gans, J., Goldfarb, A., Eds.; University of Chicago Press: Chicago, IL, USA, 2019; pp. 115–146. [Google Scholar]
- Gal, M.S.; Rubinfeld, D.L. Data standardization. N. Y. Univ. Law Rev. 2019, 94, 737–770. [Google Scholar] [CrossRef]
- OECD. Data-Driven Innovation: Big Data for Growth and Well-Being; OECD Publishing: Paris, France, 2015; Available online: https://books.google.com/books/about/Data_Driven_Innovation_Big_Data_for_Grow.html?id=Cn-qCgAAQBAJ (accessed on 2 June 2022).
- Appau, W.M. Land Registration Process Modelling for Complex Land Tenure System in Ghana; University of Twente: Enschede, The Netherlands, 2018. [Google Scholar]
- Adlington, G.; Lamb, T.; Tonchovska, R.; McLaren, R. Real Estate Registration and Cadastre. Practical Lessons and Experiences. In Proceedings of FIG e-Working Week conference, Amsterdam, The Netherlands, 22 June 2021; pp. 1–16. [Google Scholar]
- The Association of Business Executives. Systems Analysis; The Association of Business Executives: London, UK, 2015; Available online: www.abeuk.com (accessed on 3 June 2022).
- Weiner, B.J. A theory of organizational readiness for change. Implement. Sci. 2009, 4, 1–9. [Google Scholar] [CrossRef] [PubMed]
- Clohessy, T.; Treiblmaier, H.; Acton, T.; Rogers, N. Antecedents of blockchain adoption: An integrative framework. Strateg. Change 2020, 29, 501–515. [Google Scholar] [CrossRef]
- Wang, Y.M.; Wang, Y.S.; Yang, Y.F. Understanding the determinants of RFID adoption in the manufacturing industry. Technol. Forecast. Soc. Change 2010, 77, 803–815. [Google Scholar] [CrossRef]
- Harcenko, M.; Dorogovs, P.; Romanovs, A. IT Service Desk Implementation Solutions. Sci. J. Riga Tech. Univ. Comput. Sci. 2011, 42, 68–73. [Google Scholar] [CrossRef][Green Version]
- Alshehri, M.; Drew, S. A Comprehensive Analysis of E-government services adoption in Saudi Arabia: Obstacles and Challenges. Int. J. Adv. Comput. Sci. Appl. 2012, 3, 30201. [Google Scholar] [CrossRef]
- Biitir, S.B.; Miller, A.W.; Musah, C.I. Land Administration Reforms: Institutional Design for Land Registration System in Ghana. J. Land Rural Stud. 2021, 9, 7–34. [Google Scholar] [CrossRef]
- Bennett, R.M.; Pickering, M.; Sargent, J. Transformations, transitions, or tall tales? A global review of the uptake and impact of NoSQL, blockchain, and big data analytics on the land administration sector. Land Use Policy 2019, 83, 435–448. [Google Scholar] [CrossRef]
- Abubakari, Z.; Richter, C.; Zevenbergen, J. Making space legible across three normative frames: The (non-) registration of inherited land in Ghana. Geoforum 2020, 108, 217–226. [Google Scholar] [CrossRef]
- Mustaquim, M.M.; Nyström, T. Designing information systems for sustainability—The role of universal design and open innovation. In Advancing the Impact of Design Science: Moving from Theory to Practice, Proceedings of the 9th International Conference, DESRIT 2014, Miami, FL, USA, 22–24 May 2014; Tremblay, M.C., VanderMeer, D., Rothenberg, M., Gupta, A., Yoon, V., Eds.; Springer International Publishing: Miami, FL, USA, 2014; pp. 1–16. [Google Scholar] [CrossRef]
- Pritchett, L.; Woolcock, M.; Andrews, M. Looking Like a State: Techniques of Persistent Failure in State Capability for Implementation. J. Dev. Stud. 2013, 49, 1–18. [Google Scholar] [CrossRef]






| Pathways | Description |
|---|---|
| Governance and institutions | Measures the governance model, institutional arrangement, structures, and commitment to achieve a successful geospatial information management system |
| Legal and policy | Focuses on the legal and policy environment and its influence on land information management |
| Financial | Focuses on implementation cost and the financial commitment required to provide a long-term sustainable information system |
| Data | Measures the means of acquiring, organising, integrating, and archiving land information and the overall management of data sharing and reuse |
| Innovation | Focuses on the choice of technology (hardware and software) and how it strategically aligns with the institutional processes |
| Standard | Measures how different information systems communicate and exchange data in a manner that is not subjected to more than one interpretation |
| Partnership | Measures the value of land information through trusted partnerships that acknowledge community needs, organisational needs, and national interests |
| Capacity and education | Measures the skills, instincts, techniques, and resources needed by an organisation and communities to optimise LIS for decision-making |
| Communication and engagement | It measures stakeholders’ engagement and input in implementing an information system |
| Theme: Public Provision of Information | ||
|---|---|---|
| Land Governance Indicators | Dimensions | |
| LG 16 | Completeness of the land registry | Mapping of registry records |
| Relevant private encumbrances | ||
| Relevant public restrictions | ||
| Searchability of the registry | ||
| Accessibility of registry records | ||
| Timely response to requests | ||
| LG 17 | Reliability of registry records | Registry focus on client satisfaction |
| Cadastral/registry info up to date | ||
| LG 18 | Cost-effectiveness and sustainability | Cost to register transfer |
| Financial sustainability of the registry | ||
| Capital investment | ||
| LG 19 | Transparency | Fee schedule public |
| Informal payments discouraged | ||
| Evaluation Areas | Evaluation Aspects |
|---|---|
| Policy level | Land policy aspects and objectives |
| Historical, political, and social aspects | |
| Land tenure and legal aspects | |
| Financial and economic aspects | |
| Environmental sustainability aspects | |
| Management level | Strategic aspects |
| Institutional and organisational aspects | |
| Human resources and personnel aspects | |
| Cadastral and land administration principles | |
| Operational level | Definition of users, products, and services |
| Aspects affecting the users | |
| Aspects affecting products and services | |
| External factors | Capacity building and education |
| Research and development | |
| Technological supply | |
| Professional aspects | |
| Review process | Review process |
| User satisfaction | |
| Visions and reform |
| Theme | Dimension | Indicators |
|---|---|---|
| Governance and People | Organisational Framework | Institutional mandates, roles, and responsibilities are clear without overlapping functionalities |
| The land administration process is clearly defined and integrated into the functionalities of the information system | ||
| Positive attitude toward Information, Communication, and Technology (ICT) adoption | ||
| Policy and Legal Frameworks | Availability of laws and policies to support analogue-to-digital conversion | |
| The system is ready to process all the different types of land rights, right holders, and restrictions | ||
| Data standards, data privacy, data security, and data sharing options are properly regulated | ||
| Operational environment | Technology | Availability of strategies to implement the system’s specifications (thus, strategies to ensure that the computer hardware, software, backups, and storage space needed for effective LIS are available) |
| The availability of user-friendly manuals | ||
| The availability of a user-friendly system | ||
| Data | Data are available with the relevant attributes to be fed into the system | |
| Availability of plan to obtain a complete cadastral coverage | ||
| Working Environment | Availability of a suitable ergonomic environment | |
| Reliable power supply and internet connection | ||
| Sustainability measures | ICT strategy | Availability of a help desk to provide technical support and assistance |
| Availability of strategies to retain key IT staff (thus, IT staff is well motivated) | ||
| Availability of strategies to protect the data, software, and operating system | ||
| Availability of a system implementation plan | ||
| Training and Capacity | Availability of IT experts for database, land administration processes, and data and network security | |
| The staff has adequate training in using the information system | ||
| Availability of a plan to obtain the capacity available | ||
| Communication Strategy | There is a public awareness campaign with content focusing on all the stakeholders of the information system | |
| Availability of an option for a feedback mechanism |
| Indicators | Ratings | ||
|---|---|---|---|
| HA | MA | LA | |
| Institutional mandates, roles, and responsibilities are clear without duplication of activities | √ | ||
| The land administration process is clearly defined and integrated into the LIS functionalities | √ | ||
| Positive attitude toward Information, Communication, and Technology (ICT) adoption | √ | ||
| Availability of laws and policies to support analogue-to-digital conversion | √ | ||
| The LIS is ready to process all the different types of land rights, right holders, and restrictions | √ | ||
| Availability of strategies to implement the system’s specifications (thus, strategies to ensure that the computer hardware, software, backups, and storage space needed for effective LIS are available) | √ | ||
| The availability of user-friendly manuals | √ | ||
| The availability of a user-friendly system | √ | ||
| Data are available with the relevant attributes to be fed into the LIS | √ | ||
| Availability of a plan to obtain complete cadastral coverage | √ | ||
| Availability of a suitable ergonomic environment | √ | ||
| Reliable power supply and internet connection | √ | ||
| Availability of a help desk to provide technical support and assistance | √ | ||
| Availability of strategies to retain key IT staff (thus, IT staff is well-motivated) | √ | ||
| Availability of strategies to protect the data, software, and operating system | √ | ||
| Proper regulation of data standards, privacy, security, and sharing | √ | ||
| Availability of a system implementation plan | √ | ||
| Availability of IT experts for database, land administration processes, data and network security | √ | ||
| The staff has adequate training in using the LIS | √ | ||
| Availability of a plan to obtain the capacity available | √ | ||
| There is a public awareness campaign with content focusing on all the stakeholders of the LIS | √ | ||
| Availability of an option for a feedback mechanism | √ | ||
Disclaimer/Publisher’s Note: The statements, opinions and data contained in all publications are solely those of the individual author(s) and contributor(s) and not of MDPI and/or the editor(s). MDPI and/or the editor(s) disclaim responsibility for any injury to people or property resulting from any ideas, methods, instructions or products referred to in the content. |
© 2024 by the authors. Licensee MDPI, Basel, Switzerland. This article is an open access article distributed under the terms and conditions of the Creative Commons Attribution (CC BY) license (https://creativecommons.org/licenses/by/4.0/).
Share and Cite
Owusu Ansah, R.; Abubakari, Z.; Quaye, B.; Todorovski, D.; Malumbo, C.; Lemmen, C. Navigating the Terrain of Digital Transition: Ghana’s Journey of Developing a Digital Land Information System. Land 2024, 13, 528. https://doi.org/10.3390/land13040528
Owusu Ansah R, Abubakari Z, Quaye B, Todorovski D, Malumbo C, Lemmen C. Navigating the Terrain of Digital Transition: Ghana’s Journey of Developing a Digital Land Information System. Land. 2024; 13(4):528. https://doi.org/10.3390/land13040528
Chicago/Turabian StyleOwusu Ansah, Rosemond, Zaid Abubakari, Benjamin Quaye, Dimo Todorovski, Chipofya Malumbo, and Christiaan Lemmen. 2024. "Navigating the Terrain of Digital Transition: Ghana’s Journey of Developing a Digital Land Information System" Land 13, no. 4: 528. https://doi.org/10.3390/land13040528
APA StyleOwusu Ansah, R., Abubakari, Z., Quaye, B., Todorovski, D., Malumbo, C., & Lemmen, C. (2024). Navigating the Terrain of Digital Transition: Ghana’s Journey of Developing a Digital Land Information System. Land, 13(4), 528. https://doi.org/10.3390/land13040528

