FESNet: Frequency-Enhanced Saliency Detection Network for Grain Pest Segmentation
Abstract
:Simple Summary
Abstract
1. Introduction
2. Related Works
2.1. Salient Object Detection in the Spatial Domain
2.2. Salient Object Detection in the Frequency Domain
2.3. Salient Object Detection Dataset
3. Materials and Methods
3.1. Discrete Wavelet Transform
3.2. Discrete Cosine Transform
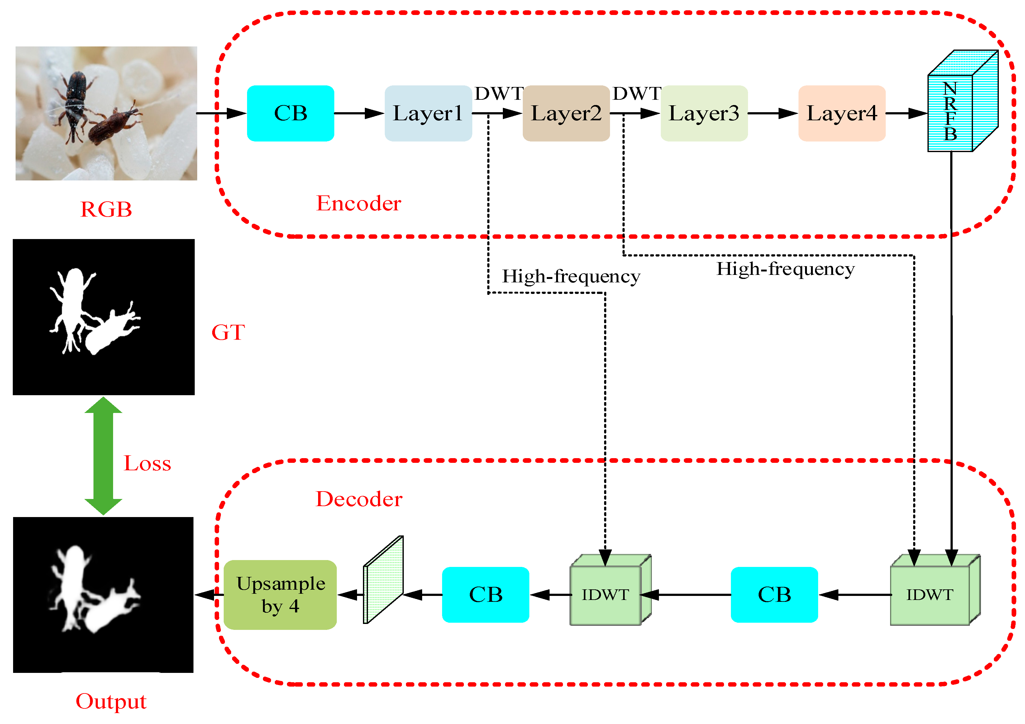
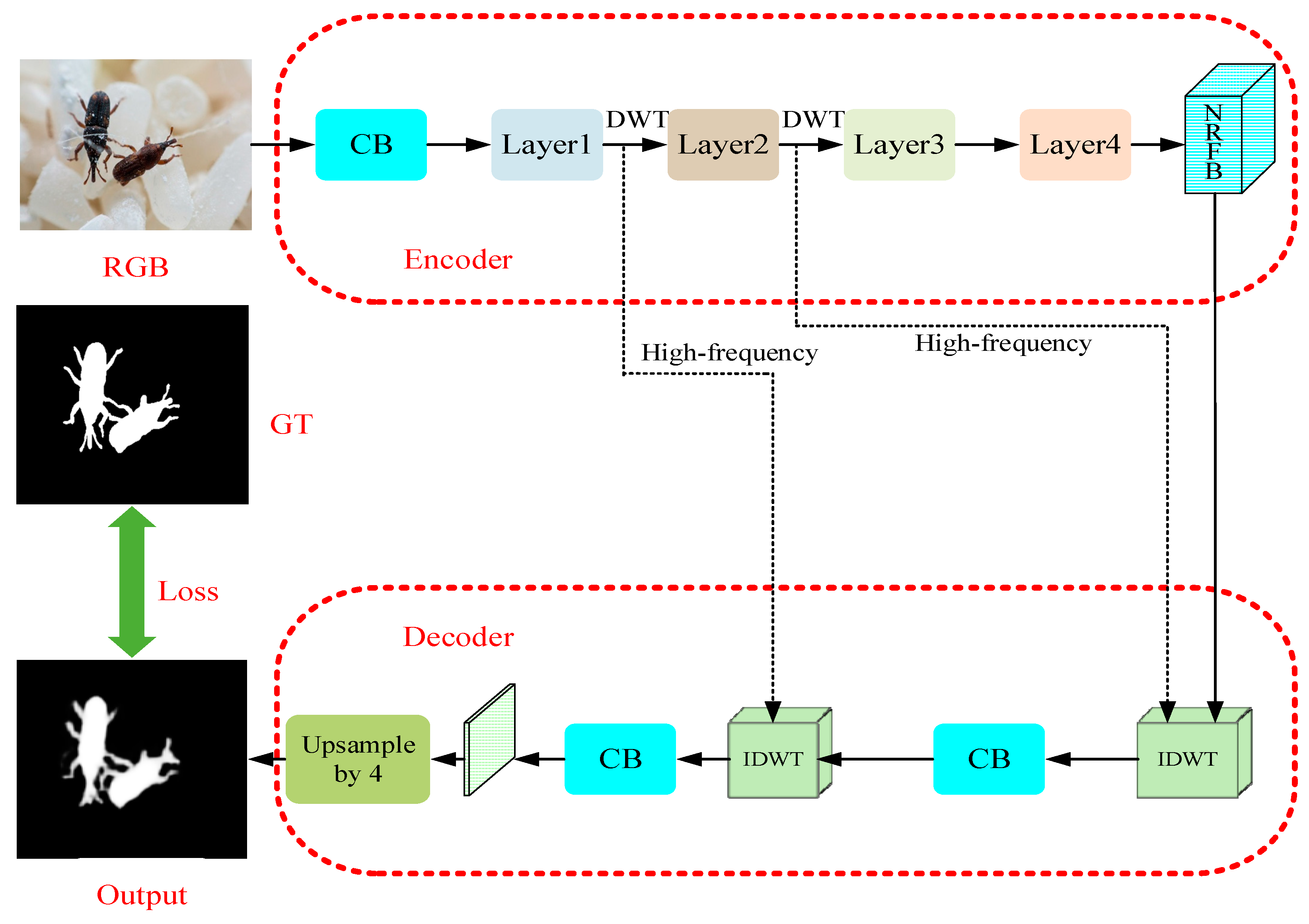
3.3. Architecture of FESNet
4. Experiments and Results
4.1. Datasets
4.2. Evaluation Metrics
4.3. Qualitative and Quantitative Results
4.4. Ablation Study
5. Conclusions
Author Contributions
Funding
Data Availability Statement
Acknowledgments
Conflicts of Interest
References
- Abdullahi, N.; Dandago, M.A. Postharvest Losses in Food Grains–A Review. Turk. J. Food Agric. Sci. 2021, 3, 25–36. [Google Scholar] [CrossRef]
- Yu, J.; Liu, N. Texture-Suppressed Visual Attention Model for Grain Insects Detection. In Proceedings of the 2018 Joint 7th International Conference on Informatics, Electronics & Vision (ICIEV) and 2018 2nd International Conference on Imaging, Vision & Pattern Recognition (icIVPR), Kitakyushu, Japan, 25–29 June 2018; pp. 349–352. [Google Scholar]
- Banga, K.S.; Kotwaliwale, N.; Mohapatra, D.; Giri, S.K. Techniques for Insect Detection in Stored Food Grains: An Overview. Food Control 2018, 94, 167–176. [Google Scholar] [CrossRef]
- Shi, Z.; Dang, H.; Liu, Z.; Zhou, X. Detection and Identification of Stored-Grain Insects Using Deep Learning: A More Effective Neural Network. IEEE Access 2020, 8, 163703–163714. [Google Scholar] [CrossRef]
- Lyu, Z.; Jin, H.; Zhen, T.; Sun, F.; Xu, H. Small Object Recognition Algorithm of Grain Pests Based on SSD Feature Fusion. IEEE Access 2021, 9, 43202–43213. [Google Scholar] [CrossRef]
- Li, J.; Zhou, H.; Wang, Z.; Jia, Q. Multi-Scale Detection of Stored-Grain Insects for Intelligent Monitoring. Comput. Electron. Agric. 2020, 168, 105114. [Google Scholar] [CrossRef]
- Chen, C.; Liang, Y.; Zhou, L.; Tang, X.; Dai, M. An Automatic Inspection System for Pest Detection in Granaries using YOLOv4. Comput. Electron. Agric. 2022, 201, 319–325. [Google Scholar] [CrossRef]
- Liu, Z.; Xiang, Q.; Tang, J.; Wang, Y.; Zhao, P. Robust Salient Object Detection for RGB Images. Vis. Comput. 2020, 36, 1823–1835. [Google Scholar] [CrossRef]
- Liu, J.-J.; Hou, Q.; Cheng, M.-M.; Feng, J.; Jiang, J. A Simple Pooling-Based Design for Real-Time Salient Object Detection. In Proceedings of the Proceedings of the IEEE/CVF conference on computer vision and pattern recognition, Long Beach, CA, USA, 15–20 June 2019; pp. 3917–3926. [Google Scholar]
- Fan, D.-P.; Cheng, M.-M.; Liu, J.-J.; Gao, S.-H.; Hou, Q.; Borji, A. Salient Objects in Clutter: Bringing Salient Object Detection to the Foreground. In Proceedings of the Proceedings of the European conference on computer vision (ECCV), Munich, Germany, 8–14 September 2018; pp. 186–202. [Google Scholar]
- Zhao, Z.; Xia, C.; Xie, C.; Li, J. Complementary Trilateral Decoder for Fast and Accurate Salient Object Detection. In Proceedings of the 29th acm international conference on multimedia, Beijing, China, 20–24 October 2021; pp. 4967–4975. [Google Scholar]
- Zhong, Y.; Li, B.; Tang, L.; Kuang, S.; Wu, S.; Ding, S. Detecting Camouflaged Object in Frequency Domain. In Proceedings of the IEEE/CVF Conference on Computer Vision and Pattern Recognition, New Orleans, LA, USA, 19–24 June 2022; pp. 4504–4513. [Google Scholar]
- Cheng, M.-M.; Mitra, N.J.; Huang, X.; Torr, P.H.; Hu, S.-M. Global Contrast Based Salient Region Detection. In Proceedings of the IEEE/CVF conference on computer vision and pattern recognition, Colorado Springs, CO, USA, 20–25 June 2011; Volume 37, pp. 569–582. [Google Scholar]
- Qin, X.; Zhang, Z.; Huang, C.; Dehghan, M.; Zaiane, O.R.; Jagersand, M. U2-Net: Going Deeper with Nested U-Structure for Salient Object Detection. Pattern Recognit. 2020, 106, 107404. [Google Scholar] [CrossRef]
- Gueguen, L.; Sergeev, A.; Kadlec, B.; Liu, R.; Yosinski, J. Faster Neural Networks Straight from Jpeg. Adv. Neural Inf. Process. Syst. 2018, 31, 3937–3948. [Google Scholar]
- Xu, K.; Qin, M.; Sun, F.; Wang, Y.; Chen, Y.-K.; Ren, F. Learning in the Frequency Domain. In Proceedings of the IEEE/CVF Conference on Computer Vision and Pattern Recognition, Seattle, WA, USA, 14–19 June 2020; pp. 1740–1749. [Google Scholar]
- Qin, Z.; Zhang, P.; Wu, F.; Li, X. Fcanet: Frequency Channel Attention Networks. In Proceedings of the IEEE/CVF international conference on computer vision, Montreal, BC, Canada, 11–17 October 2021; pp. 783–792. [Google Scholar]
- Kanagaraj, H.; Muneeswaran, V. Image Compression Using HAAR Discrete Wavelet Transform. In Proceedings of the 2020 5th International Conference on Devices, Circuits and Systems (ICDCS), Coimbatore, India, 5–6 March 2020; pp. 271–274. [Google Scholar]
- Gunaseelan, K.; Seethalakshmi, E. Image Resolution and Contrast Enhancement Using Singular Value and Discrete Wavelet Decomposition. J. Sci. Ind. Res. 2013, 72, 31–35. [Google Scholar]
- Jee, I. A Study on Noise Removal Using Over-Sampled Discrete Wavelet Transforms. J. Inst. Internet Broadcast. Commun. 2019, 69–75. [Google Scholar] [CrossRef]
- Raid, A.M.; Khedr, W.M.; El-Dosuky, M.A.; Ahmed, W. Jpeg Image Compression Using Discrete Cosine Transform-A Survey. arXiv 2014. [Google Scholar] [CrossRef]
- Ulicny, M.; Krylov, V.A.; Dahyot, R. Harmonic Convolutional Networks Based on Discrete Cosine Transform. Pattern Recognit. 2022, 129, 108707. [Google Scholar] [CrossRef]
- Abadi, R.Y.; Moallem, P. Robust and Optimum Color Image Watermarking Method Based on a Combination of DWT and DCT. Optik 2022, 261, 169146. [Google Scholar] [CrossRef]
- Liu, P.; Zhang, H.; Zhang, K.; Lin, L.; Zuo, W. Multi-Level Wavelet-CNN for Image Restoration. In Proceedings of the IEEE conference on computer vision and pattern recognition workshops, Salt Lake City, UT, USA, 18–22 June 2018; pp. 773–782. [Google Scholar]
- Zhong, Z.; Shen, T.; Yang, Y.; Lin, Z.; Zhang, C. Joint Sub-Bands Learning with Clique Structures for Wavelet Domain Super-Resolution. Adv. Neural Inf. Process. Syst. 2018. [Google Scholar] [CrossRef]
- Li, Z.; Lang, C.; Wang, T.; Li, Y.; Feng, J. Deep Spatio-Frequency Saliency Detection. Neurocomputing 2021, 453, 645–655. [Google Scholar] [CrossRef]
- Wang, L.; Lu, H.; Wang, Y.; Feng, M.; Wang, D.; Yin, B.; Ruan, X. Learning to Detect Salient Objects with Image-Level Supervision. In Proceedings of the IEEE conference on computer vision and pattern recognition, Honolulu, Hawaii, 21–26 July 2017; pp. 136–145. [Google Scholar]
- Cheng, M.-M.; Mitra, N.J.; Huang, X.; Hu, S.-M. Salientshape: Group Saliency in Image Collections. Vis. Comput. 2014, 30, 443–453. [Google Scholar] [CrossRef]
- Li, Y.; Hou, X.; Koch, C.; Rehg, J.M.; Yuille, A.L. The Secrets of Salient Object Segmentation. In Proceedings of the IEEE conference on computer vision and pattern recognition, Columbus, OH, USA, 23–28 June 2014; pp. 280–287. [Google Scholar]
- Li, G.; Yu, Y. Visual Saliency Based on Multiscale Deep Features. In Proceedings of the IEEE conference on computer vision and pattern recognition, Boston, MA, USA, 7–12 June 2015; pp. 5455–5463. [Google Scholar]
- Chen, C.; Liu, M.-Y.; Tuzel, O.; Xiao, J. R-CNN for Small Object Detection. In Proceedings of the Asian conference on computer vision, Taipei, Taiwan, 20–24 November 2016; pp. 214–230. [Google Scholar]
- Liu, T.; Yuan, Z.; Sun, J.; Wang, J.; Zheng, N.; Tang, X.; Shum, H.-Y. Learning to Detect a Salient Object. IEEE Trans. Pattern Anal. Mach. Intell. 2010, 33, 353–367. [Google Scholar]
- Yan, Q.; Xu, L.; Shi, J.; Jia, J. Hierarchical Saliency Detection. In Proceedings of the Proceedings of the IEEE conference on computer vision and pattern recognition, Portland, OR, USA, 23–28 June 2013; pp. 1155–1162. [Google Scholar]
- Fan, D.-P.; Zhang, J.; Xu, G.; Cheng, M.-M.; Shao, L. Salient Objects in Clutter. IEEE Trans. Pattern Anal. Mach. Intell. 2022. [Google Scholar] [CrossRef]
- He, K.; Zhang, X.; Ren, S.; Sun, J. Deep Residual Learning for Image Recognition. In Proceedings of the Proceedings of the IEEE conference on computer vision and pattern recognition, Las Vegas, NV, USA, 29 June–1 July 2016; pp. 770–778. [Google Scholar]
- Liu, N.; Han, J. Dhsnet: Deep Hierarchical Saliency Network for Salient Object Detection. In Proceedings of the Proceedings of the IEEE conference on computer vision and pattern recognition, Las Vegas, NV, USA, 29 June–1 July 2016; pp. 678–686. [Google Scholar]
- Li, W.; Yang, X.; Li, C.; Lu, R.; Xie, X. Fast Visual Saliency Based on Multi-Scale Difference of Gaussians Fusion in Frequency Domain. IET Image Process. 2020, 14, 4039–4048. [Google Scholar] [CrossRef]
- Li, Q.; Shen, L. WaveSNet: Wavelet Integrated Deep Networks for Image Segmentation. arXiv 2020. [Google Scholar] [CrossRef]





| Method | GrainPest | SOC | ||||||
|---|---|---|---|---|---|---|---|---|
| DHSNet | 0.819 | 0.031 | 0.889 | 0.671 | 0.800 | 0.122 | 0.848 | 0.289 |
| MDF | 0.659 | 0.068 | 0.870 | 0.512 | 0.699 | 0.130 | 0.746 | 0.198 |
| WaveSNet | 0.722 | 0.048 | 0.863 | 0.543 | 0.716 | 0.137 | 0.727 | 0.211 |
| U2-Net | 0.899 | 0.024 | 0.953 | 0.742 | 0.828 | 0.095 | 0.871 | 0.309 |
| FESNet | 0.903 | 0.024 | 0.970 | 0.758 | 0.872 | 0.064 | 0.911 | 0.368 |
| Contrast Module | GrainPest | |||
|---|---|---|---|---|
| noDCT | 0.889 | 0.029 | 0.954 | 0.725 |
| DCT | 0.903 | 0.024 | 0.970 | 0.758 |
| Contrast Module | GrainPest | |||
|---|---|---|---|---|
| ASPP | 0.888 | 0.031 | 0.959 | 0.739 |
| NRFB | 0.903 | 0.024 | 0.970 | 0.758 |
| Contrast Module | Channels | GrainPest | |||
|---|---|---|---|---|---|
| First-level NRFB | 2048→256 | 0.897 | 0.027 | 0.968 | 0.746 |
| Two-level NRFB(a) | 2048→1024→256 | 0.903 | 0.024 | 0.967 | 0.753 |
| Two-level NRFB(b) | 2048→512→256 | 0.893 | 0.030 | 0.958 | 0.744 |
| Three-level NRFB | 2048→1024→512→256 | 0.903 | 0.024 | 0.970 | 0.758 |
Disclaimer/Publisher’s Note: The statements, opinions and data contained in all publications are solely those of the individual author(s) and contributor(s) and not of MDPI and/or the editor(s). MDPI and/or the editor(s) disclaim responsibility for any injury to people or property resulting from any ideas, methods, instructions or products referred to in the content. |
© 2023 by the authors. Licensee MDPI, Basel, Switzerland. This article is an open access article distributed under the terms and conditions of the Creative Commons Attribution (CC BY) license (https://creativecommons.org/licenses/by/4.0/).
Share and Cite
Yu, J.; Zhai, F.; Liu, N.; Shen, Y.; Pan, Q. FESNet: Frequency-Enhanced Saliency Detection Network for Grain Pest Segmentation. Insects 2023, 14, 99. https://doi.org/10.3390/insects14020099
Yu J, Zhai F, Liu N, Shen Y, Pan Q. FESNet: Frequency-Enhanced Saliency Detection Network for Grain Pest Segmentation. Insects. 2023; 14(2):99. https://doi.org/10.3390/insects14020099
Chicago/Turabian StyleYu, Junwei, Fupin Zhai, Nan Liu, Yi Shen, and Quan Pan. 2023. "FESNet: Frequency-Enhanced Saliency Detection Network for Grain Pest Segmentation" Insects 14, no. 2: 99. https://doi.org/10.3390/insects14020099
APA StyleYu, J., Zhai, F., Liu, N., Shen, Y., & Pan, Q. (2023). FESNet: Frequency-Enhanced Saliency Detection Network for Grain Pest Segmentation. Insects, 14(2), 99. https://doi.org/10.3390/insects14020099

