Abstract
(1) This paper, based on the characteristics of complex steel structures as well as difficult points in the process of their detailed design, introduces the product design concept of DfMA (Design for Manufacturing and Assembly) from the manufacturing industry and studies the detailed design method of BIM-FEM model conversion. The BIM software Revit (2020) is used as the basis for the BIM detailed design of the project, which achieves the purpose of rapid modeling and provides a detailed design model basis for finite element analysis. (2) Utilizing the Revit API and C# for secondary development as the technical means, this approach involves converting the geometric entity model described by CSG-Brep into an APDL stream. This creates an interface with the finite element analysis software ANSYS (12.0) to implement the detailed design of BIM-FEM model conversion, optimizing the algorithm for converting complex analysis models that require high precision for special-shaped steel structures. (3) This research addresses issues such as the disconnection between the design, manufacturing, and construction of special-shaped steel structures, providing support for design decisions. Moreover, it enhances the detailed design method by improving the standardization of special-shaped components under the condition of design diversity. (4) These studies provide sustainability for engineering design, manufacturing, and construction projects, enabling the maximization of benefits and product lifecycle management (PLM) through these projects. (5) Finally, a case study analysis was conducted on the Wuhan City New Generation Weather Radar Construction Project, designed by the Central South Architectural Design Institute (CSADI), to verify the detailed design of BIM-FEM model conversion. This proved the scientific validity, practicality, and necessity of this research.
1. Introduction
With the development of the construction industry, China’s requirements for buildings are not only limited to safety, durability, and other basic needs, but increasing attention has been paid to the aesthetic feeling of a building, which led to the emergence of a number of non-traditional forms or geometric shapes of special-shaped steel buildings. Typically, the cross-sectional shapes or construction forms of special-shaped steel structures differ from those of conventional steel structures, featuring complex geometric shapes, curves, or asymmetry. Therefore, the research on special-shaped steel structures faces the challenges of multidisciplinary intersections and complexity, which need to be comprehensively researched and analyzed from many aspects, such as geometric design, structural mechanics, material science, architectural engineering, etc., and they need to break through traditional thinking and technological limitations in their design and construction. The process, from the design to the manufacturing and then to the construction, of special-shaped steel structures often involves various unique and challenging aspects [1]. Due to the numerous non-standard components as well as nodes in special-shaped buildings, the large amount of total material used, and complex structures, their construction is challenging and requires high precision. Therefore, the internal force state and geometric line shape of special-shaped building structures upon completion are closely related to the construction process of the structure [2,3]. The conventional design of special-shaped steel structures usually involves only determining the basic structural form and parameters, focusing on meeting essential structural functions and performance requirements, such as load-bearing capacity, stability, and seismic resistance, to ensure a structure’s safety and reliability. Therefore, compared to standardized conventional structures with simple geometric shapes, meeting the aesthetic requirements of special-shaped steel structures, enhancing manufacturability, optimizing structural performance, improving construction efficiency, and reducing project risk require more rigorous, scientific, and innovative detailed design methods due to the complexity of these design demands. Domestic scholars have conducted in-depth research on the detailed design of prefabricated buildings [4] and steel structures [5] in manufacturing and construction; however, the in-depth study of the manufacturing–construction and detailed design of special-shaped steel structures is somewhat disconnected. Therefore, the aim of this paper is to provide new ideas and methods for the detailed design of special-shaped steel structures.
Due to the complexity of the detailed design process of special-shaped steel structures, there is often a significant amount of repetitive calculation work, low efficiency, and a lack of sufficient consideration for construction feasibility. This can lead to information gaps in the design–manufacturing–construction process. It necessitates comprehensive consideration of multiple design objectives, constraints, and influencing factors, including a structure’s seismic performance, load-bearing capacity, and deformation control.
Special-shaped steel structures belong to prefabricated buildings. Based on the characteristics of prefabricated steel components, this paper introduces the design concept of DfMA. This approach first appeared in manufacturing as a basis for design and manufacturing and has been utilized for decades. Over this time period, new technologies and fields have continued to be integrated with it. Bao et al. [6] correlate DfMA with offsite construction, confirming that this methodology can be continuously adapted to new challenges and technologies in the future of the ACE industry to maintain its relevance and validity. DfMA has seen significant development under the research of Cao et al. [7]. In 2013, RIBA (Royal Institute of British Architects) added a DfMA overlay to its renowned work plan to implement DfMA principles and guidelines [8]; until then, DfMA had not been widely adopted in the construction industry. It was not until 2020 that RIBA released a revised version of its work plan, providing an updated guide based on DfMA for completing civil engineering projects [8]. As of now, the theoretical part of DfMA has been fully developed in the ACE field. Subsequently, Tan et al. [9] explored the various aspects of how modularity affects DfMA. They discussed the relationship between product modularity, process modularity, and DfMA in the context of off-site construction (OSC). This has theoretical significance for the modular approach of DfMA and practical implications for those who aim to use digital manufacturing technologies in off-site construction. Wood et al. [10] developed a DfMA application based on a digital platform, enabling architects to collaborate with manufacturing suppliers to design customized houses and apartment buildings. Dong et al. [11] proposed a modular as well as parametric design method and process for PC components based on DfMA, which has facilitated the construction of a standardized design system for prefabricated buildings. Currently, the application of the DfMA concept in the ACE industry has received widespread attention, and applying DfMA in construction projects can significantly improve overall productivity [12].
2. Methodology
This paper is based on the DfMA methodology for the detailed design of special-shaped steel structures in BIM software and finite element software, aiming to systematically integrate these objectives without compromising aesthetics and functionality by introducing methods and thinking patterns from the manufacturing industry. It provides a method for the rapid modeling of, analysis of, and feedback on special-shaped steel structures to achieve interoperability, ensuring the maximum value of sustainable projects while enhancing the standardization of special-shaped components in a variety of design scenarios. This method emphasizes the consideration of the production and assembly processes from the design stage to reduce costs and improve efficiency as well as quality; however, the application of the DfMA concept in the ACE industry requires a high degree of digitalization, with design decisions needing to be based on an accurate understanding of structural performance and behavior. Moreover, the detailed design process of special-shaped steel structures involves different software packages and tools, leading to information gaps and difficulties in data conversion [13].
Within the context of DfMA, a design team can utilize finite element analysis to evaluate the performance of various design options and optimize them. This ensures the manufacturability and assembly ease of a design while not compromising the safety and stability of a structure. Finite element analysis provides important technical support and tools for the optimization, detailed design, and construction of special-shaped steel structures, which can help engineers and designers to understand the behavior and performance of a structure more comprehensively, improve the accuracy and efficiency of a design, and ensure the safety, reliability, and economy of a structure [14]. While finite element software is extensively utilized for the modeling and analysis of special-shaped steel structures within the engineering domain, certain limitations persist. In particular, challenges arise when dealing with analysis models of complex structural forms and those requiring high levels of refinement, especially in the context of unconventional special-shaped structures [15]. Furthermore, the accuracy and stability of finite element analysis are closely related to the quality and density of the mesh. For the detailed design of certain local detailed parts of special-shaped steel structures, a more refined finite element analysis model may be required.
With the development of technologies such as artificial intelligence, the Internet of Things (IoT), and big data, BIM, as one of the core technologies of digital construction, is gradually realizing automated and intelligent applications. BIM models can be used to represent geometric shapes, spatial relationships, geographic information, the quantities and properties of building components, cost estimations, material inventories, and project schedules [16]; however, the application of BIM technology in the specific structural design phase is a constraining part of the entire design phase. This affects the integration maturity of the design phase, putting this stage in a predicament due to a lack of sufficient information and data exchange with other parts of the design phase [15]. For the detailed computational analysis of complex special-shaped steel structures using BIM, it is still necessary to remodel them using finite element software. This process is inefficient and faces challenges in model establishment [17].
Therefore, the data conversion and information transfer between BIM and finite element models become key to overcoming this predicament [18]. To achieve the conversion from BIM models to FEM models, the extraction and expression of information from BIM models are critical tasks within this process. Traditionally, model data conversion is conducted through the IFC standard format as an intermediary transition [19]; however, different BIM and finite element software utilize distinct databases, leading to variations in the integration with the IFC standard [20]. Many widely used finite element analysis software packages do not support IFC standard format files. The method of data processing is complex, cumbersome, and redundant, and the conversion process after processing will result in data loss to a certain extent [21]. Song et al. [22] segmented models into columns, beams, and slabs based on their vertex information and spatial coordinates to obtain model information. This method does not require manual intervention in the data, resulting in regular and high-quality finite element meshes; however, it is not suitable for special-shaped structures, and the process is cumbersome and prone to errors. Chen et al. [23] proposed a method of describing geometric entity models using boundary representation (Brep), which has the advantage of expressing unique geometric models of complex shapes well; however, it still requires manual numbering and matching of the model’s geometric data and physical information. Daum et al. [24] introduced a boundary-based Brep method for analyzing topological information in BIM, which has the advantage of describing detailed building topological information at the point, line, and surface levels; however, its largest modeling unit is a surface, not an object, which makes representing the topological information between many architectural objects challenging. The aforementioned rules often rely on low-level geometric elements, such as edges and faces, without considering the high-level features of 3D models.
Moreover, due to the limitations of these rules, finding universal rules applicable to all models is extremely difficult, if not impossible. Ming et al. [25] proposed a CSG-Brep topological model that combines the advantages of CSG (constructive solid geometry) and Brep for data information processing and 3D model description. The method can significantly reduce the amount of data, enhance the convenience of model storage and management, clearly record the model generation process, handle topological connectivity relationships, process both regular and irregular shapes, and manage the topological relationships between models. In comparison, this model conversion method is more flexible. It allows for the extraction and combination of BIM model information according to the modeling characteristics of different finite element analysis software packages. The model conversion is more targeted and accurate, enabling the quick extraction of BIM model information and conversion into finite element analysis models for software that does not support the IFC standard. This method is of significant importance in advancing the application of BIM-FEM model conversion technology in the fields of structural analysis and detailed design.
This paper proposes a detailed design method for special-shaped steel structures based on DfMA, combined with BIM-FEM model conversion technology, to address the challenges encountered in special-shaped steel structure design and construction process. Within the implementation process of DfMA, BIM plays a key role because it provides a design team with an integrated platform for coordinating and managing design information. The combination of BIM models with finite element analysis allows for better conversion and sharing of design information. Utilizing the CSG-Brep model expression method makes the BIM-FEM model conversion more efficient in exchanging data from architectural information models to finite element analysis models, thereby supporting a structural design team’s workflow under the DfMA framework. DfMA, finite element analysis, and BIM-FEM model conversion are interrelated, collectively supporting the deepening and optimization of structural design, making the design process more efficient, reliable, and sustainable.
3. DfMA-Based Detailed Design Method for Special-Shaped Steel Structures
In the global resurgence of prefabrication and construction industrialization, DfMA has become a buzzword. Some argue that DfMA is not a new concept, given the existence of principles like constructability, lean construction, value management, and integrated project delivery. Others believe that DfMA represents a new direction for future construction. Digital technologies, industrial technologies, and intelligent technologies are transforming traditional architectural design, manufacturing, and construction processes. The fundamental principles of DfMA primarily include the simplification of design, standardization, modularity, and assembly ease; among these, standardization and modularity are the key basic principles [11]. The primary objective of DfMA is to enhance productivity by integrating downstream knowledge into the design phase, assisting designers [26,27]. Compared to design approaches that primarily focus on aesthetics and functionality, DfMA considers constructability, sustainability, and usability. DfMA breaks down departmental boundaries, posing significant challenges for interdisciplinary and interdepartmental collaborative innovation [9]. DfMA focuses on the ease of manufacturing and the efficiency of assembly. While it offers significant advantages in terms of reducing construction costs, minimizing waste, and shortening project timelines, it can also impose certain limitations on the architectural design process. Despite these limitations, DfMA is not universally restrictive and can be part of a balanced approach to architectural design. Guided by the DfMA guidelines checklist provided by Lu et al. [28], the detailed design of BIM-FEM model conversion for special-shaped steel structures can be conducted through the following aspects, as shown in Figure 1.
Figure 1.
DfMA guidelines for the detailed design of special-shaped steel structure BIM-FEM model conversion.
- Analysis and optimization design: Analyze and optimize the design of special-shaped steel structures based on the principles of DfMA. Focus on a structure’s manufacturability and assembly ease, with the aim of reducing the number of parts and simplify the structural forms to decrease production costs and increase assembly efficiency.
- Establishing the BIM model: Utilize BIM software to create a digital model of a special-shaped steel structure. During the modeling process, factors such as a structure’s geometric shape, material properties, and component connection methods should be considered to ensure the model’s accuracy and completeness.
- Structural optimization and parameter adjustment: Optimize and adjust the parameters of a structure through the BIM model to meet design requirements and DfMA principles. For instance, optimize component sizes and shapes, adjust structural connection methods, etc., to enhance a structure’s stability and reliability.
- Conversion to an FEM model: Convert the BIM model into an FEM model for structural analysis and performance evaluation. During the conversion process, it is necessary to consider the accuracy and precision of the model to ensure that the FEM model accurately reflects the physical behavior and load response of a structure.
- Structural analysis and optimization: Conduct a structural analysis and optimization based on the FEM model, evaluating performance indicators such as the strength, stiffness, and stability of a structure, and utilize the analysis results to optimize and improve a structure, ensuring that it meets design requirements and DfMA principles.
- Construction process optimization: Optimize construction processes and estimate material costs based on the converted FEM model. By optimizing construction techniques and material utilization plans, construction efficiency is improved, and costs are reduced, effectively applying DfMA principles.
3.1. DfMA-Based Technology Route for Detailed Design
This paper presents applied research on the detailed design of BIM-FEM model conversion for improving a special-shaped steel structure through the DfMA product design concept. As shown in Figure 2, the technology route can be divided into the following steps.
Figure 2.
DfMA-based technology route for the detailed design of special-shaped steel structures.
- DfMA principles analysis: In the preliminary design phase, DfMA principles are applied to analyze special-shaped steel structures. Considering the manufacturability and assembly ease of a structure, the goal is to simplify the design and reduce materials as well as costs.
- BIM modeling: Based on the analysis results of DfMA, utilize BIM software to create a digital model of the special-shaped steel structure and ensure the model contains accurate geometric information, material properties, and details such as member connections.
- Structural parameter extraction: Extract structural parameters, such as component dimensions and material properties, from the BIM model and perform optimization design. This step helps maintain consistency between the BIM model and the FEM model.
- FEM model conversion: Convert the BIM model into a FEM model for structural analysis and performance evaluation. During the conversion process, it is crucial to ensure that the model is accurate and precise, capable of accurately reflecting a structure’s physical behavior and load response.
- Structural analysis and optimization: Utilize the FEM model to analyze a special-shaped steel structure, assessing its strength, stiffness, and stability, among other performance metrics. Based on the results of the analysis, carry out structural optimization to meet design requirements and DfMA principles.
- BIM model detailed design: Based on the FEM analysis results, enhance the design of the BIM model, and optimize the structural details and assembly schemes to improve the manufacturability and assembly ease of a structure. At the same time, construction information and process plans should be incorporated to support the implementation of subsequent construction phases.
- Model iteration and verification: Conduct iterative optimization between the FEM and BIM models, and perform model verification. Ensure consistency and accuracy between the two to achieve the seamless conversion of the design scheme and its detailed elaboration. During the iteration process, it is crucial to consider whether the structural calculation results meet safety standards, the cost of materials and manufacturing within the budget, the aesthetic demands of customers or the market, and so on.
- Outcome summary and application: Summarize the entire conversion and design process, document the design scheme’s outcomes and experiences, and apply the optimized design scheme to actual engineering projects to verify its effectiveness and feasibility.
Based on the above content, this paper focuses on establishing a BIM detailed design model for special-shaped steel structures and the architecture of a BIM-FEM model conversion plugin.
3.2. DfMA-Based Detailing of BIM Models
In the design process of special-shaped steel structures, BIM is a key technology supporting DfMA, and DfMA makes BIM more suitable for special-shaped steel structures. To further optimize modeling efficiency and precision as well as the detailed design of BIM-FEM model conversion, the detailing of the BIM model has become a prerequisite. Use highly precise detailing BIM models as carriers of data information to extract construction data, transmit and continue detailing design information, connect the information flow from design to manufacturing–construction, and provide a data basis for the processing and precise assembly of special-shaped components [2]. The BIM modeling design concept oriented towards DfMA is based on the organic integration of BIM and DfMA. This paper, grounded in the product design philosophy of DfMA, utilizes modularization and standardization as fundamental design principles for BIM detailing and application in special-shaped steel structure projects.
- Component modularization and standardization: By analyzing the design requirements, functions, compositional characteristics, and basic rules of special-shaped steel structure projects, organized component design drawings are classified according to the needs of design, manufacturing, and construction. This process determines the types and specifications of modular components and divides them into various standardized functional modules.When establishing the design rules for modules, the needs of manufacturing and construction must be fully considered. By examining the shape, size, component layout, and data architecture of each module in the drawing library, standardized module design drawings are created, and a corresponding module drawing library is established. The design drawings for standardized modules need to be associated with the structural parameters of the module. Structural parameterization involves defining parameters and attributes for each modular component, including dimensions, materials, connection methods, etc.
- Creating a library for standardized modules: The design drawings of each functional standardized module, which are divided according to the researched design rules and associated with structural parameters, will be saved as Revit family files. This facilitates their reuse in different projects. Necessary metadata and parameter information will be added, module design parameters will be input, and a module library will be established. Each parameterized standard module has a code associated with structural parameters, ensuring easy storage and retrieval, with each module’s code being unique. In Revit, the DfMA-based library for special-shaped steel structures provides efficient, standardized components but also presents some limitations in terms of geometric design. These limitations are mainly manifested in the following aspects: restrictions between standardization and complex shapes, the simplification of geometric details, the conflict between modularity and personalized design, compatibility and integration issues, and challenges in updating and maintenance. This requires designers to possess the necessary skills and a deep understanding of the tool’s limitations when using these tools.
- Parametric modeling: Various modular components are assembled into a complete special-shaped steel structure model according to design requirements. Add construction information in the Revit model, such as component markings, assembly sequences, construction techniques, etc. Meanwhile, define boundary conditions during the modeling process, setting the model’s boundary conditions, loads, and constraints. Optimize and adjust the created Revit model to ensure its accuracy and completeness, meeting design requirements and DfMA principles.
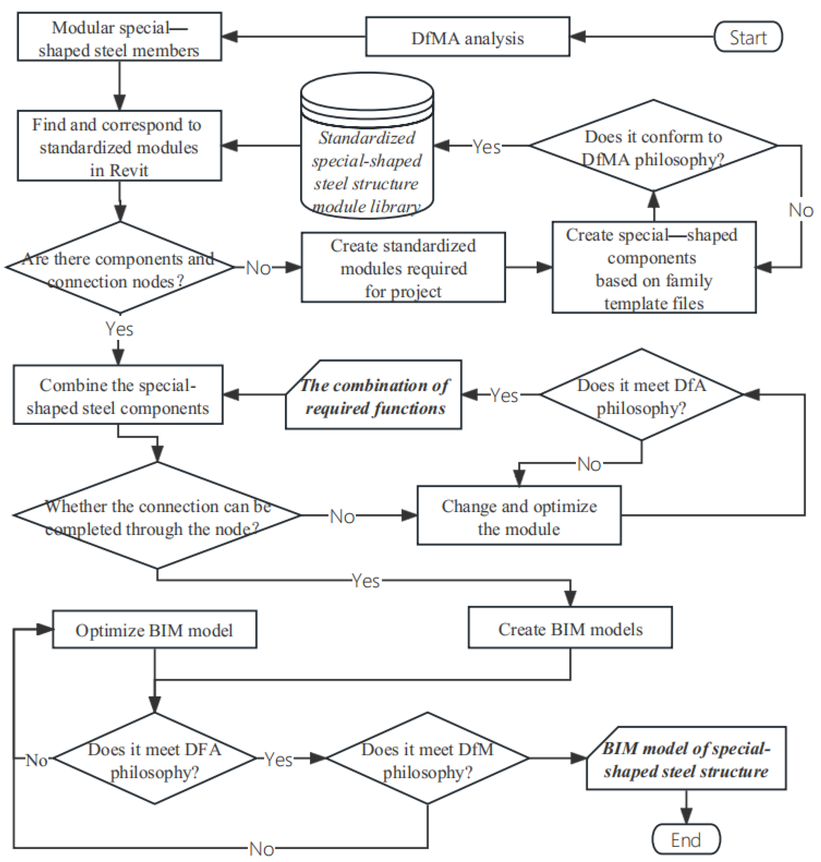
Figure 3 illustrates the process of incorporating DfMA into the BIM modeling design of special-shaped steel structure components, primarily divided into the following steps: Firstly, analyze the data. A large number of special-shaped component plans from already-built or under-construction special-shaped steel structure projects are retained as references. DfM and DfA analyses are conducted on the plans to identify potential manufacturing as well as assembly issues and determine the requirements for manufacturing and assembly. Analyze project information from the drawings, the external shape of the special-shaped steel structure, connection nodes, end accuracy, spatial layout, etc. Next, divide the special-shaped steel structure components. The composition patterns of various components of the special-shaped steel structures were studied, and modular categories for the components were established. The components of the special-shaped steel structures were divided into various standardized modules, resulting in the design drawings of the modules. Analyze the design drawings to determine how the components of the special-shaped steel structures should be segmented. Since the overall bending radius of special-shaped steel structures easily causes inward concavity of the inner arc surface, affecting the overall force distribution, it is necessary to reasonably consider the sequence of construction during design and manufacturing. Divide the unit length judiciously, fully consider the irreversible impact caused by bending, and meet all requirements for manufacturing and assembly. Then, technical rules for module composition, unit division, and node connection were researched and formulated.
Figure 3.
DfMA-based BIM model detailed design process of special-shaped steel structure.
During the unit division process, the material information of the components was retained, completing the segmentation work for the entire model. After segmentation, a series of geometrically simple cubes was obtained. Then, create parametric standard modules. Check the BIM software to determine if it contains the special-shaped steel structure component modules required for the project. Suppose the BIM software does not have the corresponding parametric special-shaped steel structure modules. In that case, it will be necessary to create standardized modules using the family template files in the BIM software. After successful creation, apply DfMA principles to inspect the standardized modules, evaluating their manufacturability and assembly feasibility as well as efficiency. The created BIM modules will be saved in the corresponding standardized special-shaped steel structure component library, and the subsequent design of the special-shaped steel structure components and the entire project’s BIM modeling application will be completed by calling the respective modules. Finally, the application of parametric modules is introduced. By adding appropriate fittings and insulation panels, the combined BIM components will be improved and optimized, enhancing the efficiency and quality of manufacturing and assembly. Once the manufacturing and assembly requirements are met, subsequent model conversion and finite element analysis design processes can proceed, further optimizing the project’s design and manufacturing based on the DfMA concept.
4. BIM-FEM Model Conversion Detailed Design Method
As a leading finite element analysis software, ANSYS (12.0) features robust modeling, analysis, post-processing, and optimization design capabilities and can be effectively applied to the analysis and design of special-shaped steel structures. It provides engineers and designers with comprehensive tools and support. Revit (2020), as a kind of BIM software, offers a wealth of functionality and advantages for handling special-shaped steel structures, enabling users to model, analyze, optimize, and collaborate quickly and efficiently, achieving full process management and control of special-shaped steel structure designs. Moreover, the ANSYS secondary development platform allows users to customize and develop specific functions as well as tools with which to enhance and extend existing capabilities, while Revit offers an extensive application programming interface (API). Both can support integration with external applications to meet the needs of specific industries or application areas, providing users with a favorable development environment and conditions. Users can develop customized solutions that meet specific requirements according to their needs. Therefore, the DfMA-based detailed design of special-shaped steel structures on Revit (2020) and ANSYS (12.0) will enable more accurate and efficient BIM-FEM model conversion and validate the feasibility of this study.
4.1. Model Conversion Method and Approach
To achieve the conversion from BIM models into FEM models, it is first necessary to extract key point information of structural components from the Revit model. This involves extracting geometric and physical information through computer-set algorithms and then converting this information into APDL command streams. Finally, geometric entities are automatically generated in ANSYS through APDL commands. This paper utilizes the CSG-Brep topological model method to process data information and describe 3D models for the detailed design of BIM-FEM model conversion.
Several shape limitations can arise in the context of geometric modeling, especially when using a CSG-Brep hybrid method. This method combines the strengths of both CSG, which uses Boolean operations to combine primitives, and Brep, which explicitly describes the boundaries of shapes. Some of the key shape limitations often encountered with elements based on CSG-Brep topological structures are as follows: (1) complexity in handling non-prismatic shapes; (2) difficulty with high-detail local features; (3) challenges with thin structures; (4) issues with complex curvatures; (5) topological errors during Boolean operations; (6) interoperability issues; and (7) performance concerns. Understanding these limitations is crucial for effectively utilizing CSG-Brep systems in design and manufacturing processes. By being aware of these potential issues, designers and engineers can better plan their projects to mitigate these drawbacks. The basic elements of a 3D model consisting of a progressive relationship from simple vertices, edges, wires, and faces to complex shells, solids, composite comsolids, and compounds, as shown in Table 1.
Table 1.
The topological structure of elements and their meanings.
Firstly, obtain the geometric entity data from the Revit model, and then construct a topological model description for the ANSYS geometric entity model by combining CSG and Brep. The boundary of a solid is defined by a collection of faces; each face is further defined by a surface and its boundaries. The boundaries of a face are defined by a collection of edges, and sets of points define the edges. In the topological structure relationship, edges are composed of vertices, wires are made up of edges, faces are constructed from wires, and shells or solids are formed from faces, as illustrated in Figure 4. Higher-level topological objects are constructed progressively from lower-level topological objects. Objects of different levels cannot be combined. Meanwhile, different solids can form composite entities. All topological objects can form compounds, and basic geometric objects, such as points, curves, and surfaces, can be further linked to more complex geometric objects. Therefore, based on the DfMA theory, the geometric entity expression method of CSG-Brep can effectively treat complex special-shaped steel structure geometric models as assemblies composed of many elements with topological relationships.
Figure 4.
Topological model structure based on CSG-Brep.
To compare the superiority of CSG-Brep over other modeling description methods, some simple geometric examples are used. These examples will highlight the characteristics and suitable scenarios for each method.
In simple geometric examples like a cube or sphere, CSG works by using set operations (such as union, intersection, and difference) to combine simple shapes (like cubes, spheres, cylinders, etc.) to create more complex forms. The Brep method defines an object’s shape by detailing its boundaries—that is, its faces, edges, and vertices. Other descriptive methods, such as Mesh models, divide the surfaces of the cube and sphere into small triangles, each triangle defined independently.
The comparative advantages of CSG-Brep and Mesh Model are as follows. (1) CSG provides a higher level of abstraction, making it easier to implement and modify the logical combinations of complex shapes. (2) Brep is better suited for applications that require detailed geometric analysis due to its precise boundary definitions.
The above comparisons show that the combined use of CSG and Brep offers a powerful tool capable of efficiently handling complex geometric operations while maintaining precise boundary definitions, making it the preferred choice in many engineering and design fields.
The BIM models contain a vast amount of data, including information necessary for structural analysis, such as component IDs, spatial locations, geometric dimensions (length, width, and height), and material properties (linear elastic modulus, density, and Poisson’s ratio). The meaning of these parameters is given only when necessary during the model transformation process. These physical data are also essential for ANSYS structural modeling and can be directly extracted by referencing the Revit API code. The development approach of this paper is to first extract the aforementioned data from the BIM detailed design model established based on the DfMA concept using the Revit API. Then, the geometric entity model of the topological structure expressed by CSG-Brep is written into an entity file in the form of command streams using the ANSYS parametric design language APDL. By loading this file into ANSYS, the geometric entity model and physical information are matched, enabling the construction of the required finite element analysis model. This method can efficiently and effectively complete the conversion of detailed special-shaped steel structure models in one go, avoiding potential data errors such as loss and duplication during the model conversion process of complex special-shaped structures.
The detailed method for BIM-FEM model conversion is shown in Figure 5. Firstly, utilize the traversal of graphical elements to obtain the topological elements of the current graphical element in the BIM instance and determine the unit type through a combination of parameters such as unit dimensions and material parameters. Next, extract the effective range of boundaries and material information based on the selection of component graphical elements, constraint graphical elements, force unit types, and structural mesh division methods according to finite element analysis software model standards. Use an SQL Server database to add material physical properties to the model; then, based on the extracted topological elements, employ the model connection method to generate composite entities. Finally, match the command stream formed by the composite entities and integrated material information, export it in the APDL language format to a specified path, and generate a text file.
Figure 5.
BIM-FEM model conversion method and approach architecture.
4.2. Model Conversion Plugin Architecture Design
The BIM-FEM conversion plugin architecture is based on BIM data design. Initially, for data collection, the C# language and BIM data formats (Revit API/Revit APIUI) are utilized through the Visual Studio development platform to extract component information, enabling cross-operation. Subsequently, for the management of regular physical information, such as material types and material parameters, a generic SQL Server database is employed for assignment. The reasoning processes of geometric compound model splitting, topological structure analysis, and mesh division are conducted using the DfMA and CSG-Brep knowledge base for inference and storage. Boundary condition information, including load types, sizes, and positions, is extracted in Revit. Then, for the generation of command streams, the arrangement of parameters within a single command stream and the combination of multiple command streams are mainly achieved through programming. Finally, the Revit model is imported into the ANSYS-APDL model for finite element computation to complete structural analysis and dynamic as well as static elastoplastic analyses, and design iterations are adjusted based on the analysis results to complete the DfMA-based detailed design loop. The final BIM-FEM model conversion plugin design features a modular structure, as shown in Figure 6.
Figure 6.
BIM-FEM model conversion plugin design’s modular structure.
4.3. Model Conversion Plugin Code Generation
4.3.1. Plugin Development Environment Setup
Setting up a development environment is as follows. (1) In Visual Studio (VS), create a new C# solution. (2) Under the solution, create a Class Library project and set the target framework to .NET Framework 4.6.2. (3) In the project references, add RevitAPI.dll and RevitAPIUI.dll, and include references to the namespaces corresponding to the required API functions (for example, reference using Autodesk.Revit.DB when using the Revit database). (4) Only after adding the relevant .dll references and namespace references to the API can the functions within the API be referenced in the Integrated Development Environment. (5) Add the Transaction Mode attribute and the Regeneration Option to the command class. These two attributes respectively influence the startup mode of the plugin and the update method after modifications to the plugin code. Derive a class from the IExternalCommand interface and write the interface code snippet within it. This interface contains only one abstract function, Execute, which can be implemented by overriding this function within the namespace. The Execute function will be referenced as the main function of the external command. Write the primary code logic into the Execute function to meet the functional expansion needs of the model conversion plugin. The constructor for the Execute function of an external command needs to define some parameters, as shown in Table 2. Finally, export the functionality for the Ribbon UI extension.
Table 2.
The parameters of defining the execute constructor.
4.3.2. Obtaining the Information of Revit Model Geometry
To extract geometric information from a Revit model established based on the DfMA concept, the first step is to identify elements that belong to family types from the many elements in the Revit project document (Document) and further obtain each specific family instance of these family types, storing them for later use. In Revit, geometric information is divided into two main categories: the Element class and the Geometry class. The Element class serves as the base class for many objects, with most objects directly or indirectly related to the construction of the BIM model being derived from the Element class. When performing structural model conversion, it is necessary to filter and extract the geometric as well as physical information of components from elements derived from family-related classes. By modifying “OST_StructuralColumns” and “FamilyInst -ance”, you can quickly filter out the family types required by the user. Using an element collector, you can efficiently extract the desired family instances from the Revit model and perform subsequent operations for extracting and converting geometric information.
During the Revit model conversion process, key geometric information is extracted from the Geometry class. This paper utilizes the GetSymbolGeometry() and GetInstanceGeometry() method functions to obtain the geometric elements of family types (under local coordinates) and family instances (under global coordinates), respectively. Through this method, it is possible to extract geometric entities (solids) corresponding to family instances from a geometry instance and to obtain information on all geometric topological elements, such as vertices, edges, wires, faces, and shells, corresponding to the entity.
4.3.3. Tracking the Location of Topological Elements
To track the position of topological elements, each shape defines a local coordinate system, CSGLocation. The local coordinate system can be represented in two ways: three mutually perpendicular vectors represented by the right-hand rule and the transformation relative to the global coordinate system. CSGLocation records the rotation matrix relative to the global coordinate system. Let Q be the matrix stored in CSGLocation, and Q must be a 3 × 3 matrix. It is used to describe the rotation of a solid in three-dimensional space. Each of its columns can be regarded as a unit vector of coordinate axes expressing the transformation from a local coordinate system (i.e., the solid’s coordinate system) to a global coordinate system. Specifically, the first column represents the orientation of the local x-axis with respect to the global coordinate system. The second column represents the orientation of the local y-axis with respect to the global coordinate system. The third column represents the orientation of the local z-axis with respect to the global coordinate system. Additionally, Q must satisfy the following two conditions:
The matrix, Q, is a linear transformation matrix that can convert a point (x,y,z) into another point (u,v,w) through matrix multiplication:
Q can also be a combination of fundamental transformation matrices. By combining these fundamental transformation matrices, a composite transformation matrix can be obtained.
The position of a shape will affect its subshapes. For example, suppose an edge undergoes a translation transformation along the vector (x,y,z)T. In that case, the transformation matrix for this edge relative to the global coordinate system stored in CSGLocation is as follows:
When traversing the subset of an edge, the CSGLocation of the vertices is still stored in the variable matrix (4). If a translation and rotation transformation (around the x-axis by PI/2) is applied to the edge, then the same composite transformation matrix relative to the global coordinate system stored in the CSGLocation of the edge and its sub-vertices is given as follows:
As shown in Figure 7, the diagram displays the main members of the geometric helper class and the types of properties contained within the Option class. The geometric helper class is inherited from the APIObject base class, with its members primarily used to assist in representing geometric information or performing geometric transformations on geometric objects.
Figure 7.
Main members of the geometric helper class.
4.3.4. Filter out Corresponding Component Family Instances
RevitAPI provides element filters, which are used to traverse elements and filter them based on different criteria. By combining the use of filters and collectors (FilteredElementCollector), the required objects can be obtained quickly and efficiently. With reference to Figure 8, the diagram illustrates the filtering process for obtaining family instances in a model. By using element filters, various filtering conditions can be set as needed, such as the element type, parameter value, geometric properties, etc., to filter out the family instances that meet the criteria. Then, the qualifying family instances are collected for subsequent operations and processing by traversing with filters and collectors. This method of filtering and collecting can improve the efficiency of the code and allows for the flexible retrieval of the required family instance objects based on specific needs.
Figure 8.
Filtering process diagram for obtaining family instances in the model.
4.3.5. Matching Geometric Information with Physical Information
Export the ANSYS-APDL command stream geometry model code. As shown in Figure 9, the diagram illustrates the process of using an SQL Server database to add material physical properties to the model. Enter the following physical properties: density, Young’s modulus (Young Modulus .X), and Poisson’s ratio (Poisson ratio .X), to match geometric information with material physical information. Run the functionality provided by the code in Revit to extract boundary condition information. This information includes load types, load sizes, and load positions, among other aspects. Convert the extracted boundary condition information into the APDL command stream format. This step can be automated, converting the boundary conditions defined in Revit into APDL commands suitable for ANSYS. Finally, import the converted APDL command stream into ANSYS for finite element analysis.
Figure 9.
Flowchart for SQL Server adding physical attributes.
5. DfMA-Based Optimization Process of Design–Manufacture–Construction for Special-Shaped Steel Structures
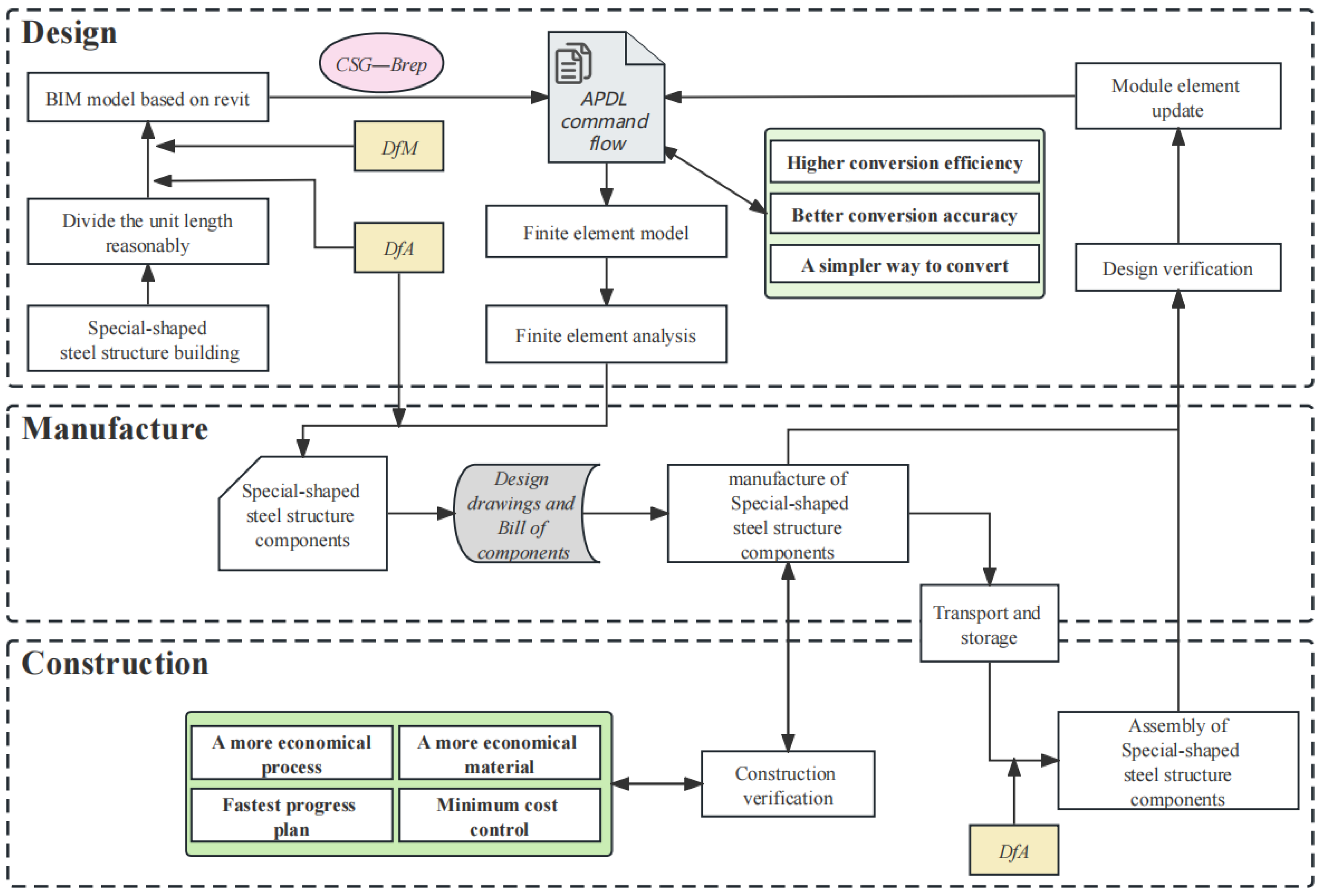
In the standardization and digitalization process of special-shaped steel structures, the BIM-FEM model conversion interactive tool represents an important new feature. Traditional two-dimensional drawings and the design–construction model no longer meet basic requirements. A characteristic of BIM technology is its ability to achieve data sharing and information continuity, eliminating the current low production efficiency in the construction industry and the disconnection between design, manufacturing, and construction. Moreover, BIM technology can fully compensate for the traditional finite element software’s deficiency in modeling complex structural calculation models, avoiding redundant modeling and enhancing design efficiency. This paper provides a reference for the digitalization of the design, manufacturing, and construction of special-shaped steel structure buildings through the BIM-FEM model. It also explores a full-process design based on the DfMA concept. Based on the BIM-FEM model conversion, it realizes the integration and digitalization of the entire process of assembly, including detailed design, construction, and installation. It serves as the foundation for a data-driven, full-process design workflow, as illustrated in Figure 10. Through detailed design using BIM models and converting them into FEM models for structural analysis, the entire process spans the full cycle of design, production, and construction. It also provides sustainability for design, manufacturing, and construction projects within engineering, procurement, and construction (EPC), enabling these projects to maximize benefits and product lifecycle management (PLM). Based on PLM, a complete system for the digitalization, detailed design, and delivery of construction engineering projects has been established.
Figure 10.
DfMA-based design–fabrication–build optimization process for special-shaped steel structures.
In the design phase, optimize the design of special-shaped steel structures based on DfMA analysis to achieve the best possible manufacturability and assembly. Modularizing and standardizing the structure improves conversion efficiency, optimizes conversion precision, and simplifies the conversion method. Utilize BIM-FEM model conversion technology to optimize and validate the design scheme. Establish BIM models and analyze FEM models to evaluate the structure’s performance and stability, identify potential issues, and make improvements, ensuring the design’s rationality and feasibility. Through optimization in the detailed design phase, it is possible to effectively reduce risks during the construction process, enhance the quality and reliability of the building structure, achieve the minimization of the building’s entire lifecycle cost, and thereby realize the sustainable development of the entire building project.
In the manufacturing phase, the design and production of special-shaped steel components comply with DfMA requirements. Revit can generate floor plans, elevations, and 3D drawings simultaneously during the design process. The traditional design process lacks consideration for the manufacturing process. Therefore, for the design outcomes intended for production, after conducting the BIM-FEM detailed design, BIM software is used to create design drawings and engineering quantity tables for manufacturing processing. After the manufacturing is completed in the factory, the finished special-shaped steel components are transported to the assembly site or stockyard for subsequent construction needs.
In the construction phase, DfMA can effectively assemble the modules designed during the design stage. In this paper, assembly is primarily manifested in two ways. Firstly, in the establishment of a BIM model for special-shaped steel structures, efficient assembly of modules is achieved based on the DfMA concept. The second is the process of assembling standardized special-shaped steel components, which have been designed in detail through BIM-FEM model conversion, into special-shaped steel structure buildings during onsite construction. The onsite installation process of special-shaped steel components also serves as a practical verification of the design and production processes, for example, whether the special-shaped steel component modules, after detailed design, can meet the requirements for the lowest cost plan, fastest schedule, etc., during construction. Furthermore, this process can also provide feedback for optimization and adjustments during the detailed design phase and production process, facilitating the entire design, manufacture, and assembly of special-shaped steel structures. It enhances the coordination of the entire process, reduces costs, and facilitates production.
6. Case Study
To demonstrate the scientific validity, practicality, and necessity of the design methods and tools presented in this paper, validation is conducted based on the Wuhan New Generation Weather Radar Construction Project designed by the CSADI. This project is a key initiative cooperated by the China Meteorological Administration and the Hubei Provincial Government, located on Bafen Mountain in Jiangxia District, Wuhan City, with a planned land area of 8672.01 m2 and a total construction area of 4230 m2. This project features complex structural forms, where plan drawings cannot accurately express spatial intersections, and the construction of special-shaped steel structures and the modeling of structural calculation models are challenging. Therefore, this project provides excellent scientific support for the research points of this paper.
Inspired by the natural phenomenon of “cyclones”, the tower’s plan adopts a double helix shape with a facade that varies richly. The project aims to create a meteorological tower that integrates functions such as monitoring and warning, scientific research experiments, and public science education. The project features double towers with vertical components that are inclined and twisted, with a large height-to-width ratio of 11.2; in order to meet the needs for building safety, accuracy, and the control of structural response as well as stability, the project design required the natural period to be less than 1 s. The top contains a connected radar machine room (with a significant mass), and there are many special-shaped prefabricated components, with an overall assembly rate of 68.7%. Therefore, there are high requirements for structural analysis modeling and computation. This paper adopts a modular design method based on DfMA and developed tools with which various special-shaped prefabricated components can be designed and analyzed.
Based on the aforementioned project, a case study of building a model with a simple framework is conducted to validate the research ideas, extend methods, and technical approaches, as illustrated in Figure 11. (1) Creating the project’s BIM model in Revit software based on DfMA theory. (2) Assigning physical information to each special-shaped component using the material library of SQL Server software. (3) Extracting the geometric topological structure of the BIM model through the CSG-Brep expression method. (4) Generating the ANSYS-APDL command stream. (5) Importing the APDL command stream into ANSYS software to automatically generate the finite element analysis model. Based on this, a finite element analysis of the BIM structural model for this project is conducted in ANSYS.
Figure 11.
Case study.
The quality of the conversion algorithm can be assessed based on the number of final solid components and the CPU time required for the conversion. The more detailed the model and the greater the number of solid components, the better the conversion algorithm is considered to be. This algorithm was compared with other traditional algorithms based on the IFC standard [29]. Table 3 compares the number of final solid components and the CPU conversion time between the original unoptimized conversion algorithm and our optimized conversion algorithm based on DfMA analysis and the CSG-Brep expression method. The results show that the optimized conversion algorithm significantly improves accuracy, efficiency, and performance. For a large number of special-shaped steel components, the CPU conversion time was nearly halved, indicating high program efficiency. According to test statistics, the tools in this paper were able to complete the model construction of 1596 special-shaped prefabricated components, accounting for 97.85%, avoiding the loss of a large number of special-shaped components, and improving the precision of component conversion by nearly 18.36%. Practice has proven that this design software can complete the modeling and detailed design of most special-shaped components. Moreover, this conversion method is more versatile, and the conversion results are more intuitive and more in line with the modeler’s intent.
Table 3.
Comparison of traditional and optimized algorithms.
Finally, the project utilizes the optimized conversion algorithm based on DfMA analysis and the CSG-Brep expression method to conduct structural analysis, node detailed design, and dynamic elastoplastic analysis on the converted special-shaped steel structure finite element analysis model, as shown in Figure 12 and Figure 13.
Figure 12.
Detailed design of special-shaped steel structure nodes.
Figure 13.
Analysis of dynamic elasticity–plasticity.
7. Conclusions
Firstly, this paper conducted applied research on the detailed design of BIM-FEM model conversion for special-shaped steel structures using BIM, based on the DfMA product design concept. Secondly, considering the advantages of the CSG-Brep model, such as its combinability, smaller data scale, inclusion of complete topological information, and queryable internal elements, this study also used this method to express the topological relationship between geometric models. It utilizes basic geometric objects to describe spatial objects and transforms the intersection of spatial objects into the intersection between the parametric representations of basic geometric objects. Finally, taking full advantage of the efficiency, three-dimensional visualization, and parametric modeling features of BIM technology, along with the extensive Revit API, an interface for model conversion between Revit and ANSYS was written, realizing the detailed design of BIM-FEM model conversion. The main contribution of this paper lies in proposing an effective method for converting BIM models into FEM models for detailed design, optimizing the detailed design method for special-shaped steel structures based on DfMA, and using CSG-Brep to optimize the BIM-FEM model conversion process, thereby achieving universality.
This research enables the conversion of complex project BIM models into finite element models quickly, efficiently, and precisely through the C# language, generating ANSYS-APDL command streams in the form of CSG-Brep. This approach fundamentally solves the issues related to the large workload, difficulty, and low accuracy when modeling for special-shaped steel structures, avoiding redundant modeling. It achieves a model that spans all project phases, effectively addressing the disconnection in the design–manufacture–construction process of special-shaped steel structures and achieving complementary advantages. Compared to other BIM-FEM model conversion methods using the IFC standard expression, the detailed design method implemented in this paper is simpler and more efficient, avoiding many redundant steps and technologies. Additionally, based on the DfMA product design concept, the design phase thoroughly considers potential difficulties in manufacturing and construction processes, aiming for production and assembly with the lowest cost, shortest time, and highest quality. This reduces the number of modifications, cycles, and costs in the component design process, enhancing the efficiency and quality of information expression in the detailed design of the BIM-FEM model conversion for special-shaped steel structures and optimizing the detailed design process. This contributes to the implementation of detailed designs for the “factory prefabrication” and “onsite assembly” of special-shaped steel structures, significantly improving the precision of special-shaped steel component fabrication.
8. Discussion
This study also has some shortcomings and limitations. Firstly, the paper discusses the automatic conversion and detailed design of BIM-FEM from theoretical, methodological, technical, and procedural perspectives. It has not further advanced into software development for the detailed design phase of BIM nor truly realized parametric rapid modeling, which remains an area for deeper research. Secondly, after structural analysis using finite element software, manual data analysis and processing are still inevitable when providing feedback on the results, not fully achieving intelligent, digital, and parametric interactive operations. In the future, further exploration of automatically generating inference rules through secondary development could be pursued to achieve a complete interoperable closed loop, thereby overall enhancing the conversion efficiency of BIM-FEM. Lastly, regarding the disconnection issue in the design–manufacture–and construction of special-shaped steel structures, future research could incorporate full lifecycle management theory to explore a deeper and more comprehensive theoretical system, thereby improving the efficiency of detailed design for special-shaped steel structures.
Author Contributions
Conceptualization, F.H. and Y.Z.; methodology, F.H.; software, H.Y.; validation, F.H., H.P. and Q.Z.; formal analysis, F.H.; investigation, Q.Z.; resources, H.Y.; data curation, J.C.; writing—original draft preparation, F.H.; writing—review and editing, F.H.; visualization, H.P.; supervision, J.C.; project administration, Y.Z.; funding acquisition, Y.Z. All authors have read and agreed to the published version of the manuscript.
Funding
This research was funded by the Major Program (JD) of Hubei Province (Grant No. 2023BAA007).
Data Availability Statement
Data from the corresponding author can be shared upon reasonable request. The data are not publicly available due to confidentiality.
Acknowledgments
Firstly, we thank the Hubei University of Technology for providing technical guidance for this study. Secondly, we would like to thank the Central-South Architectural Design Institute Co. and the Third Bureau of China State Construction Engineering Co. for providing technical support. Finally, we would like to thank the teachers and leaders for their support and guidance.
Conflicts of Interest
Hao Yang was employed by the Central-South Architectural Design Institute Co., Ltd. This paper is a major research project of Hubei Province. The remaining authors declare that the research was conducted in the absence of any commercial or financial relationships that could be construed as a potential conflict of interest.
References
- Bo, Y.L. The common problems in the construction of irregular building and the management measures of project supervisor. J. Construct. Economy 2021, 42 (Suppl. 1), 229–231. [Google Scholar]
- Liu, M.W.; Wang, Z.Q.; Li, S.S. The application of BIM in detailed design of complex special-shaped buildings. J. Construct. Econ. 2019, 40, 56–59. [Google Scholar]
- Xu, Y.F.; Su, C.; Chen, Z.S.; Liu, S.X. Probabilistic analysis of irregular structures with consideration of construction process. J. Build. Struct. 2011, 32, 120–126. [Google Scholar]
- El-Abidi, K.M.A.; Ghazali, F.E.M. Motivations and limitations of prefabricated building: An overview. J. Appl. Mech. Mater. 2017, 82, 668–675. [Google Scholar] [CrossRef]
- He, J. Research on deepening design and construction of cross-sea tunnel based on the principle of prefabricated building: Earth environ. IOP Conf. Ser. Sci. 2020, 598, 012016. [Google Scholar] [CrossRef]
- Bao, Z.; Laovisutthichai, V.; Tan, T.; Wang, Q.; Lu, W. Design for manufacture and assembly (DfMA) enablers for offsite interior design and construction. Build. Res. Inf. 2021, 50, 325–338. [Google Scholar] [CrossRef]
- Cao, J.; Bucher, D.F.; Hall, D.M.; Lessing, J. Cross-phase product configurator for modular buildings using kit-of-parts. Autom. Constr. 2021, 123, 103437. [Google Scholar] [CrossRef]
- RIBA. Royal Institute of British Architects. In RIBA Plan of Work 2020; RIBA Publishing: London, UK, 2020. [Google Scholar]
- Tan, T.; Grant, M.; Papadonikolaki, E.; Li, B.F.; Huang, J. Digital-enabled design for manufacture and assembly (DfMA) in offsite construction: A modularity perspective for the product and process integration. Archit. Eng. Des. Manag. 2023, 19, 267–282. [Google Scholar] [CrossRef]
- Favi, C.; Germani, M.; Mandolini, M. Multi-objective conceptual design: An approach to make cost-efficient the design for manufacturing and assembly in the development of complex products. In Advances on Mechanics, Design Engineering and ManUfacturing; Springer: Cham, Switzerland, 2017; pp. 63–70. [Google Scholar]
- Dong, D.; Zou, Y.; Pan, H.; Zhou, G.; Feng, Y.; Tang, Y. DFMA-oriented modular and parametric design and secondary splitting of vertical PC components. Sci Rep. 2023, 13, 3457. [Google Scholar] [CrossRef] [PubMed] [PubMed Central]
- Rankohi, S.; Bourgault, M.; Iordanova, I.; Carbone, C. Developing a construction-oriented DfMA deployment framework. Buildings 2023, 13, 1050. [Google Scholar] [CrossRef]
- Borrmann, A. BIM and Structural Design: Challenges and opportunities. J. Adv. Eng. Inform. 2014, 28, 112–127. [Google Scholar]
- Tang, K.D.; Fu, J.; Dai, J.; Zhang, P.; Yu, R.F. The design review and optimization of the special-shaped steel frame structure. AMR 2010, 600, 163–167. [Google Scholar] [CrossRef]
- Lai, H.H.; Deng, X.Y. Interoperability analysis of IFC-based data exchange between heterogeneous BIM software. J. Civ. Eng. Manag. 2018, 24, 537–555. [Google Scholar] [CrossRef]
- Azhar, S. Building information modeling (BIM): Trends, benefits, risks, and challenges for the AEC industry. Leadersh. Manag. Eng. 2011, 11, 241–252. [Google Scholar] [CrossRef]
- Chen, B.; Zheng, J.; Qu, W.L. Control of wind-induced response of transmission tower-line system by using magnetorheological dampers. Int. J. Struct. Stab. Dyn. 2009, 9, 661–685. [Google Scholar] [CrossRef]
- Klinc, R.; Gabršcek, D.; Cesnik, J.; Žibert, M.; Hostnik, M.; Logar, J. Development of a semiautomatic parametric method for creation of an I-BIM model of a tunnel for use in FEM software. J. Adv. Transp. 2021, 2021, 8843277. [Google Scholar] [CrossRef]
- Zhang, Y.R.; Zhang, H.Y.; Li, S.G. Brep-based the obtainment for arc beam information of IFC. J. Inf. Technol. Civ. Eng. Archit. 2013, 5, 1–4. [Google Scholar]
- Yang, D.H.; Su, Y.; Sun, M. Analysis of data exchange issues in Revit-based structural design with BIM technology. J. Inf. Technol. Civ. Eng. Archit. 2014, 6, 13–18. [Google Scholar]
- Liu, Z.Q.; Zhang, F.; Zhang, J. The Building Information Modeling and its use for data transformation in the structural design stage. J. Appl. Sci. Eng. 2016, 19, 273–284. [Google Scholar]
- Song, J.; Zhang, Y.D.; Wang, M.J.; Zhang, J.H.; Fan, Y.J. Research of model exchange interface between Revit and ANSYS. J. Civ. Eng. Manag. 2016, 33, 79–84. [Google Scholar]
- Chen, Z.W.; Wu, K.; Huang, Y.; Huang, M.G. Generation of refined FE model of complex structures based on BIM. J. Civ. Eng. Manag. 2018, 35, 60–64. [Google Scholar]
- Daum, S.; Borrmann, A. Processing of topological BIM queries using boundary representation based methods. Elsevier J. Adv. Eng. Inf. 2014, 28, 272–286. [Google Scholar] [CrossRef]
- Huang, M.; Du, Y.; Zhang, Y. A topological enabled three-dimensional model based on constructive solid geometry and boundary representation. Cluster Comput. 2016, 19, 2027–2037. [Google Scholar]
- Kuo, T.C.; Huang, S.H.; Zhang, H.C. Design for manufacture and design for ‘X’: Concepts, applications, and perspectives. Comput. Ind. Eng. 2001, 41, 241–260. [Google Scholar] [CrossRef]
- Tan, T.; Lu, W.; Tan, G.; Xue, F.; Chen, K.; Xu, J.; Gao, S. Construction-Oriented design for manufacture and assembly (DfMA) guidelines. J. Constr. Eng. Manag. 2020, 146, 04020085. [Google Scholar] [CrossRef]
- Lu, W.S.; Tan, T.; Xu, J.Y.; Wang, J.; Chen, K.; Gao, S.; Xue, F. Design for manufacture and assembly (DfMA) in construction: The old and the new. Archit. Eng. Des. Manag. 2021, 17, 77–91. [Google Scholar] [CrossRef]
- Xu, Z.; Rao, Z.Z.; Vincent, J.L.; Gan, V.J.; Ding, Y.L.; Wan, C.F.; Liu, X.R. Developing an extended IFC data schema and mesh generation framework for finite element modeling. Adv. Civ. Eng. 2019, 2019, 1434093. [Google Scholar]
Disclaimer/Publisher’s Note: The statements, opinions and data contained in all publications are solely those of the individual author(s) and contributor(s) and not of MDPI and/or the editor(s). MDPI and/or the editor(s) disclaim responsibility for any injury to people or property resulting from any ideas, methods, instructions or products referred to in the content. |
© 2024 by the authors. Licensee MDPI, Basel, Switzerland. This article is an open access article distributed under the terms and conditions of the Creative Commons Attribution (CC BY) license (https://creativecommons.org/licenses/by/4.0/).












