A Comprehensive Review of Computer Vision in Sports: Open Issues, Future Trends and Research Directions
Abstract
:1. Introduction
Features of the Proposed Review
- Tan et al. [1] researched badminton movement analysis such as Badminton smashing, badminton service recognition, badminton swing, and shuttle trajectory analysis.
- Bonidia et al. [2] presented a systematic review of sports data mining, which discusses the current research body, themes, the dataset used, algorithms, and research opportunities.
- Rahmad et al. [3] presented a survey on video-based sports intelligence systems used to recognize sports actions. They provided video-based action recognition frameworks used in the sports field and also discussed deep learning implementation in video-based sports action recognition. They proposed a flexible method that classifies actions in different sports with different contexts and features as part of future research.
- Eline and Marco [4] presented a summary of 17 human motion capture systems which reports calibration specs as well as the specs provided by the manufacturer. This review helps researchers to select a suitable motion capture system for experimental setups in various sports.
- Ebadi et al. [5] presented a survey on state-of-the-art (SOTA) algorithms for player tracking in soccer videos. They analyzed the strengths and weaknesses of different approaches and presented the evaluation criteria for future research.
- Thomas [6] proposed an analysis of computer vision-based applications and research topics in the sports field. The study summarized some of the commercially available systems such as camera tracking and player tracking systems. They also incorporated some of the available datasets of different sports.
- Cust et al. [7] presented a systematic review on machine learning and deep learning for sports-specific movement recognition using inertial measurement units and computer vision data.
- Kamble et al. [8] presented an exhaustive survey on ball tracking categorically and reviewed several used techniques, their performance, advantages, limitations, and their suitability for a different sports.
- Shih [9] focused on the content analysis fundamentals (e.g., sports genre classification, the overall status of sports video analytics). Additionally reviewed are SOTA studies with prominent challenges observed in the literature.
- Beal et al. [10] explored AI techniques that have been applied to challenges within team sports such as match outcome prediction, tactical decision making, player investments, and injury prediction.
- Apostolidis et al. [11] suggested a taxonomy of the existing algorithms and presented a systematic review of the relevant literature that shows the evolution of deep learning-based video summarization technologies.
- Yewande et al. [12] explored a review to better understand the usage of wearable technology in sports to improve performance and avoid injury.
- Rana et al. [13] offered a thorough overview of the literature on the use of wearable inertial sensors for performance measurement in various sports.
- In contrast to recently published review papers in the sports field, this article comprehensively reviews statistics of studies in various sports and various AI algorithms that have been used to cover various aspects observed and verified in sports.
- It provides a roadmap of various AI algorithms’ selection and evaluation criteria and also provide some of the publicly available datasets of different sports.
- It discusses various GPU-based embedded platforms for real-time object detection and tracking framework to improve the performance and accuracy of edge devices.
- Moreover, it demonstrates various applications in sports vision and possible research directions.
2. Statistics of Studies in Sports
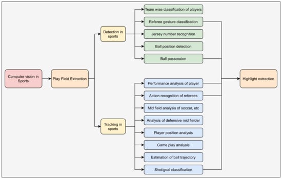
3. Play Field Extraction in Various Sports
4. Literature Review
4.1. Basketball
4.2. Soccer
4.3. Cricket
4.4. Tennis
4.5. Volleyball
4.6. Hockey/Ice Hockey
4.7. Badminton
4.8. Miscellaneous
4.9. Overview of Machine Learning/Deep Learning Techniques
5. Available Datasets of Sports
6. GPU-Based Work Stations and Embedded Platforms
7. Applications in Sports Vision
7.1. Chabots and Smart Assistants
7.2. Video Highlights
7.3. Training and Coaching
7.4. Virtual Umpires
7.5. AI Assistant Coaches
7.6. Available Commercial Systems for Player and Ball Tracking
8. Research Directions in Sports Vision
8.1. Open Issues and Future Research Areas
8.2. Future Research Trends according to Methodologies in Sports Vision
- Due to the continuous movements of the player, jersey numbers encounter serious deformation, and various image sizes and low resolution make it difficult to read the jersey number [205]. Players’ similar appearances and severe occlusions make it difficult to track and identify players, referees, and goalkeepers reliably, which causes the critical problem of identity switching among players [212]. To solve these challenges, a framework is needed to propose that learning objects’ identities with deep representations and improve tracking using identity information is necessary.
- The algorithms employed to detect and track the state of the ball such as whether it is controlled by a player (dribbling), moving on the ground (passed from one player to another player), or flying in the air to categorize the movement as a rolling pass or lobbing pass are not robust concerning the size, shape, and velocity of the ball and other parameters under different environmental conditions. A few researchers have come forward with novel ideas to deal with the above-mentioned aspects [62,68,69,107,203,210,285]; however, the state-of-the-art research is still at a nascent stage.
- Conventional architectures of detecting, classifying, and tracking are replaced with more promising and potential modern learning paradigms such as Online Learners and Extreme Learning Machines.
- Various activities in sports such as players’ fatigue information can be acquired from wearable sensors and monitoring health conditions of each player in the play-field, tracking players and the ball, predicting the trajectory of the ball, game play analysis and evaluations; identifying players’ actions and other fundamental elements can be accomplished with the help of big data and information technologies. This improves the sports industry’s operational efficiency and leverages its immense potential. Due to advancements in big data analysis [298,299], and the Internet of Things (IoT) [300], personalized care monitoring will become a new direction and breakthrough in the sports industry.
8.3. Different Challenges to Overcome in Sports Studies
- Classification of jersey numbers in sports such as soccer and basketball is quite simple [205] as they have plain jerseys, but in the case of the sports such as hockey and American football, the jerseys are massive and have sharp contours. Therefore, jersey number recognition is quite hard. By implementing proper bounding box techniques and digit recognition methods, better performance of jersey number recognition in every sport can be achieved.
- Action recognition in sports videos [222,223] is explicitly a non-linearity problem, which can be obtained by aligning feature vectors, by providing a massive amount of discriminative video representations. It can provide a method to capture the temporal structure of a video that is not present in the dynamic image space and analyzing salient regions of frames for action recognition.
- Provisional tactical analysis related to player formation in sports such as soccer [102], basketball, rugby, American football, and hockey, and pass prediction [89,90,91,98], shot prediction [81,301], the expectation for goals given a game’s state [82] or possession of the ball, or more general game strategies, can be achieved through AI algorithms.
- Recognition of the fine-grained activity of typical badminton strokes can be performed by using off-the-shelf sensors [192], and it can be replaced with automatic detection and tagging of aspects/events in the game and use of CCTV-grade digital cameras without additional sensors.
- The identity of the player is lost when the player moves out of the frame and, to retain the identity when the players reappear in subsequent frames, the player must be recognized. The key challenges for player recognition are posing variations, i.e., change or rotation of the image in different poses on 2D or 3D perspectives [56,302], which is the most difficult recognition challenge, especially in case of resolution effects, variable illuminations, or lighting effects and severe occlusions.
9. Conclusions
Author Contributions
Funding
Institutional Review Board Statement
Informed Consent Statement
Data Availability Statement
Conflicts of Interest
Abbreviations
| ANN | Artificial Neural Network |
| AI | Artificial intelligence |
| AUC | Area under Curve |
| BEI-CNN | Basketball Energy Image - Convolutional Neural Network |
| Bi-LSTM | Bi-directional Long Short Term Memory |
| CNN | Convolutional Neural Network |
| CPU | Central Processing Unit |
| CUDA | Compute Unified Device Architecture |
| DELM | Deep Extreme Learning Machine |
| DeepMOT | Deep Multi Object Tracking |
| Deep-SORT | Simple Online Real Time Tracking with Deep Association |
| DRS | Decision Review System |
| ELM | Extreme Learning Machine |
| Faster-RCNN | Faster-Regional with Convolutional Neural Network |
| FPGA | Field Programmable Gate Array |
| GAN | Generative Adversarial Network |
| GDA | Gaussian Discriminant Analysis |
| GPU | Graphical Processing Unit |
| GRU-CNN | Gated Recurrent Unit - Convolutional Neural Network |
| GTX | Giga Texel Shader eXtreme |
| HOG | Histogram of Oriented Gradients |
| HPN | Hierarchical Policy Network |
| KNN | K-Nearest Neighbor |
| LSTM | Long Short Term Memory |
| Mask R-CNN | Mask Region-based Convolutional Neural Network |
| NBA | National Basketball Association |
| NHL | National Hockey League |
| R-CNN | Region-based Convolutional Neural Network |
| ResNet | Residual neural Network |
| RISC | Reduced Instruction Set Computer |
| RNN | Recurrent Neural Networks |
| SOTA | State-of-the-art |
| SSD | Single-Shot Detector |
| SVM | Support Vector Machine |
| VAR | Video Assistant Referee |
| VGG | Visual Geometry Group |
| YOLO | You Only Look Once |
References
- Tan, D.; Ting, H.; Lau, S. A review on badminton motion analysis. In Proceedings of the International Conference on Robotics, Automation and Sciences (ICORAS), Melaka, Malaysia, 5–6 November 2016; pp. 1–4. [Google Scholar]
- Bonidia, R.P.; Rodrigues, L.A.; Avila-Santos, A.P.; Sanches, D.S.; Brancher, J.D. Computational intelligence in sports: A systematic literature review. Adv. Hum.-Comput. Interact. 2018, 2018, 3426178. [Google Scholar] [CrossRef]
- Rahmad, N.A.; As’ari, M.A.; Ghazali, N.F.; Shahar, N.; Sufri, N.A.J. A survey of video based action recognition in sports. Indones. J. Electr. Eng. Comput. Sci. 2018, 11, 987–993. [Google Scholar] [CrossRef]
- Van der Kruk, E.; Reijne, M.M. Accuracy of human motion capture systems for sport applications; state-of-the-art review. Eur. J. Sport Sci. 2018, 18, 806–819. [Google Scholar] [CrossRef] [PubMed]
- Manafifard, M.; Ebadi, H.; Moghaddam, H.A. A survey on player tracking in soccer videos. Comput. Vis. Image Underst. 2017, 159, 19–46. [Google Scholar] [CrossRef]
- Thomas, G.; Gade, R.; Moeslund, T.B.; Carr, P.; Hilton, A. Computer vision for sports: Current applications and research topics. Comput. Vis. Image Underst. 2017, 159, 3–18. [Google Scholar] [CrossRef]
- Cust, E.E.; Sweeting, A.J.; Ball, K.; Robertson, S. Machine and deep learning for sport-specific movement recognition: A systematic review of model development and performance. J. Sports Sci. 2019, 37, 568–600. [Google Scholar] [CrossRef]
- Kamble, P.R.; Keskar, A.G.; Bhurchandi, K.M. Ball tracking in sports: A survey. Artif. Intell. Rev. 2019, 52, 1655–1705. [Google Scholar] [CrossRef]
- Shih, H.C. A survey of content-aware video analysis for sports. IEEE Trans. Circuits Syst. Video Technol. 2017, 28, 1212–1231. [Google Scholar] [CrossRef] [Green Version]
- Beal, R.; Norman, T.J.; Ramchurn, S.D. Artificial intelligence for team sports: A survey. Knowl. Eng. Rev. 2019, 34, e28. [Google Scholar] [CrossRef]
- Apostolidis, E.; Adamantidou, E.; Metsai, A.I.; Mezaris, V.; Patras, I. Video Summarization Using Deep Neural Networks: A Survey. Proc. IEEE 2021, 109, 1838–1863. [Google Scholar] [CrossRef]
- Adesida, Y.; Papi, E.; McGregor, A.H. Exploring the role of wearable technology in sport kinematics and kinetics: A systematic review. Sensors 2019, 19, 1597. [Google Scholar] [CrossRef] [PubMed] [Green Version]
- Rana, M.; Mittal, V. Wearable sensors for real-time kinematics analysis in sports: A review. IEEE Sens. J. 2020, 21, 1187–1207. [Google Scholar] [CrossRef]
- Kini, S. Real Time Moving Vehicle Congestion Detection and Tracking using OpenCV. Turk. J. Comput. Math. Educ. 2021, 12, 273–279. [Google Scholar]
- Davis, M. Investigation into Tracking Football Players from Single Viewpoint Video Sequences. Bachelor’s Thesis, The University of Bath, Bath, UK, 2008; p. 147. [Google Scholar]
- Spagnolo, P.; Mosca, N.; Nitti, M.; Distante, A. An unsupervised approach for segmentation and clustering of soccer players. In Proceedings of the International Machine Vision and Image Processing Conference (IMVIP 2007), Washington, DC, USA, 5–7 September 2007; pp. 133–142. [Google Scholar]
- Le Troter, A.; Mavromatis, S.; Sequeira, J. Soccer field detection in video images using color and spatial coherence. In Proceedings of the International Conference Image Analysis and Recognition, Porto, Portugal, 29 September–1 October 2004; pp. 265–272. [Google Scholar]
- Heydari, M.; Moghadam, A.M.E. An MLP-based player detection and tracking in broadcast soccer video. In Proceedings of the International Conference of Robotics and Artificial Intelligence, Rawalpindi, Pakistan, 22–23 October 2012; pp. 195–199. [Google Scholar]
- Barnard, M.; Odobez, J.M. Robust playfield segmentation using MAP adaptation. In Proceedings of the 17th International Conference on Pattern Recognition, Cambridge, UK, 26 August 2004; Volume 3, pp. 610–613. [Google Scholar]
- Pallavi, V.; Mukherjee, J.; Majumdar, A.K.; Sural, S. Graph-based multiplayer detection and tracking in broadcast soccer videos. IEEE Trans. Multimed. 2008, 10, 794–805. [Google Scholar] [CrossRef]
- Ul Huda, N.; Jensen, K.H.; Gade, R.; Moeslund, T.B. Estimating the number of soccer players using simulation-based occlusion handling. In Proceedings of the IEEE Conference on Computer Vision and Pattern Recognition Workshops, Salt Lake City, UT, USA, 18–22 June 2018; pp. 1824–1833. [Google Scholar]
- Ohno, Y.; Miura, J.; Shirai, Y. Tracking players and estimation of the 3D position of a ball in soccer games. In Proceedings of the 15th International Conference on Pattern Recognition, Barcelona, Spain, 3–7 September 2000; pp. 145–148. [Google Scholar]
- Santiago, C.B.; Sousa, A.; Reis, L.P.; Estriga, M.L. Real time colour based player tracking in indoor sports. In Computational Vision and Medical Image Processing; Springer: Berlin/Heidelberg, Germany, 2011; pp. 17–35. [Google Scholar]
- Ren, J.; Orwell, J.; Jones, G.A.; Xu, M. Tracking the soccer ball using multiple fixed cameras. Comput. Vis. Image Underst. 2009, 113, 633–642. [Google Scholar] [CrossRef] [Green Version]
- Kasuya, N.; Kitahara, I.; Kameda, Y.; Ohta, Y. Real-time soccer player tracking method by utilizing shadow regions. In Proceedings of the 18th ACM International Conference on Multimedia, Firenze, Italy, 25–29 October 2010; pp. 1319–1322. [Google Scholar]
- Homayounfar, N.; Fidler, S.; Urtasun, R. Sports field localization via deep structured models. In Proceedings of the IEEE Conference on Computer Vision and Pattern Recognition, Honolulu, HI, USA, 21–26 June 2017; pp. 5212–5220. [Google Scholar]
- Leo, M.; Mosca, N.; Spagnolo, P.; Mazzeo, P.L.; D’Orazio, T.; Distante, A. Real-time multiview analysis of soccer matches for understanding interactions between ball and players. In Proceedings of the 2008 International Conference on Content-Based Image and Video Retrieval, Niagara Falls, ON, Canada, 7–9 July 2008; pp. 525–534. [Google Scholar]
- Conaire, C.O.; Kelly, P.; Connaghan, D.; O’Connor, N.E. Tennissense: A platform for extracting semantic information from multi-camera tennis data. In Proceedings of the 16th International Conference on Digital Signal Processing, Santorini, Greece, 5–7 July 2009; pp. 1–6. [Google Scholar]
- Wu, L.; Yang, Z.; He, J.; Jian, M.; Xu, Y.; Xu, D.; Chen, C.W. Ontology-based global and collective motion patterns for event classification in basketball videos. IEEE Trans. Circuits Syst. Video Technol. 2019, 30, 2178–2190. [Google Scholar] [CrossRef] [Green Version]
- Wu, L.; Yang, Z.; Wang, Q.; Jian, M.; Zhao, B.; Yan, J.; Chen, C.W. Fusing motion patterns and key visual information for semantic event recognition in basketball videos. Neurocomputing 2020, 413, 217–229. [Google Scholar] [CrossRef]
- Liu, L. Objects detection toward complicated high remote basketball sports by leveraging deep CNN architecture. Future Gener. Comput. Syst. 2021, 119, 31–36. [Google Scholar] [CrossRef]
- Fu, X.; Zhang, K.; Wang, C.; Fan, C. Multiple player tracking in basketball court videos. J. Real-Time Image Process. 2020, 17, 1811–1828. [Google Scholar] [CrossRef]
- Yoon, Y.; Hwang, H.; Choi, Y.; Joo, M.; Oh, H.; Park, I.; Lee, K.H.; Hwang, J.H. Analyzing basketball movements and pass relationships using realtime object tracking techniques based on deep learning. IEEE Access 2019, 7, 56564–56576. [Google Scholar] [CrossRef]
- Ramanathan, V.; Huang, J.; Abu-El-Haija, S.; Gorban, A.; Murphy, K.; Fei-Fei, L. Detecting events and key actors in multi-person videos. In Proceedings of the IEEE Conference on Computer Vision and Pattern Recognition, Las Vegas, NV, USA, 27–30 June 2016; pp. 3043–3053. [Google Scholar]
- Chakraborty, B.; Meher, S. A real-time trajectory-based ball detection-and-tracking framework for basketball video. J. Opt. 2013, 42, 156–170. [Google Scholar] [CrossRef]
- Santhosh, P.; Kaarthick, B. An automated player detection and tracking in basketball game. Comput. Mater. Contin. 2019, 58, 625–639. [Google Scholar]
- Acuna, D. Towards real-time detection and tracking of basketball players using deep neural networks. In Proceedings of the 31st Conference on Neural Information Processing Systems (NIPS 2017), Long Beach, CA, USA, 4–9 December 2017; pp. 4–9. [Google Scholar]
- Zhao, Y.; Yang, R.; Chevalier, G.; Shah, R.C.; Romijnders, R. Applying deep bidirectional LSTM and mixture density network for basketball trajectory prediction. Optik 2018, 158, 266–272. [Google Scholar] [CrossRef] [Green Version]
- Shah, R.; Romijnders, R. Applying Deep Learning to Basketball Trajectories. arXiv 2016, arXiv:1608.03793. [Google Scholar]
- Žemgulys, J.; Raudonis, V.; Maskeliūnas, R.; Damaševičius, R. Recognition of basketball referee signals from real-time videos. J. Ambient Intell. Humaniz. Comput. 2020, 11, 979–991. [Google Scholar] [CrossRef]
- Liu, W.; Yan, C.C.; Liu, J.; Ma, H. Deep learning based basketball video analysis for intelligent arena application. Multimed. Tools Appl. 2017, 76, 24983–25001. [Google Scholar] [CrossRef]
- Yao, P. Real-Time Analysis of Basketball Sports Data Based on Deep Learning. Complexity 2021, 2021, 9142697. [Google Scholar] [CrossRef]
- Chen, L.; Wang, W. Analysis of technical features in basketball video based on deep learning algorithm. Signal Process. Image Commun. 2020, 83, 115786. [Google Scholar] [CrossRef]
- Wang, K.C.; Zemel, R. Classifying NBA offensive plays using neural networks. In Proceedings of the Proceedings of MIT Sloan Sports Analytics Conference, Boston, MA, USA, 11–12 March 2016; Volume 4, pp. 1–9. [Google Scholar]
- Tsai, T.Y.; Lin, Y.Y.; Jeng, S.K.; Liao, H.Y.M. End-to-End Key-Player-Based Group Activity Recognition Network Applied to Basketball Offensive Tactic Identification in Limited Data Scenarios. IEEE Access 2021, 9, 104395–104404. [Google Scholar] [CrossRef]
- Lamas, L.; Junior, D.D.R.; Santana, F.; Rostaiser, E.; Negretti, L.; Ugrinowitsch, C. Space creation dynamics in basketball offence: Validation and evaluation of elite teams. Int. J. Perform. Anal. Sport 2011, 11, 71–84. [Google Scholar] [CrossRef]
- Bourbousson, J.; Sève, C.; McGarry, T. Space–time coordination dynamics in basketball: Part 1. Intra-and inter-couplings among player dyads. J. Sports Sci. 2010, 28, 339–347. [Google Scholar] [CrossRef] [PubMed]
- Bourbousson, J.; Seve, C.; McGarry, T. Space–time coordination dynamics in basketball: Part 2. The interaction between the two teams. J. Sports Sci. 2010, 28, 349–358. [Google Scholar] [CrossRef] [PubMed]
- Tian, C.; De Silva, V.; Caine, M.; Swanson, S. Use of machine learning to automate the identification of basketball strategies using whole team player tracking data. Appl. Sci. 2020, 10, 24. [Google Scholar] [CrossRef] [Green Version]
- Hauri, S.; Djuric, N.; Radosavljevic, V.; Vucetic, S. Multi-Modal Trajectory Prediction of NBA Players. In Proceedings of the IEEE/CVF Winter Conference on Applications of Computer Vision, Waikoloa, HI, USA, 3–8 January 2021; pp. 1640–1649. [Google Scholar]
- Zheng, S.; Yue, Y.; Lucey, P. Generating Long-Term Trajectories Using Deep Hierarchical Networks. In Proceedings of the 30th International Conference on Neural Information Processing Systems, Barcelona, Spain, 5–10 December 2016; pp. 1551–1559. [Google Scholar]
- Bertugli, A.; Calderara, S.; Coscia, P.; Ballan, L.; Cucchiara, R. AC-VRNN: Attentive Conditional-VRNN for multi-future trajectory prediction. Comput. Vis. Image Underst. 2021, 210, 103245. [Google Scholar] [CrossRef]
- Victor, B.; Nibali, A.; He, Z.; Carey, D.L. Enhancing trajectory prediction using sparse outputs: Application to team sports. Neural Comput. Appl. 2021, 33, 11951–11962. [Google Scholar] [CrossRef]
- Li, H.; Zhang, M. Artificial Intelligence and Neural Network-Based Shooting Accuracy Prediction Analysis in Basketball. Mob. Inf. Syst. 2021, 2021, 4485589. [Google Scholar] [CrossRef]
- Chen, H.T.; Chou, C.L.; Fu, T.S.; Lee, S.Y.; Lin, B.S.P. Recognizing tactic patterns in broadcast basketball video using player trajectory. J. Vis. Commun. Image Represent. 2012, 23, 932–947. [Google Scholar] [CrossRef]
- Chen, H.T.; Tien, M.C.; Chen, Y.W.; Tsai, W.J.; Lee, S.Y. Physics-based ball tracking and 3D trajectory reconstruction with applications to shooting location estimation in basketball video. J. Vis. Commun. Image Represent. 2009, 20, 204–216. [Google Scholar] [CrossRef]
- Hu, M.; Hu, Q. Design of basketball game image acquisition and processing system based on machine vision and image processor. Microprocess. Microsyst. 2021, 82, 103904. [Google Scholar] [CrossRef]
- Yichen, W.; Yamashita, H. Lineup Optimization Model of Basketball Players Based on the Prediction of Recursive Neural Networks. Int. J. Econ. Manag. Eng. 2021, 15, 283–289. [Google Scholar]
- Suda, S.; Makino, Y.; Shinoda, H. Prediction of volleyball trajectory using skeletal motions of setter player. In Proceedings of the 10th Augmented Human International Conference, Reims, France, 11–12 March 2019; pp. 1–8. [Google Scholar]
- Gerke, S.; Linnemann, A.; Müller, K. Soccer player recognition using spatial constellation features and jersey number recognition. Comput. Vis. Image Underst. 2017, 159, 105–115. [Google Scholar] [CrossRef]
- Baysal, S.; Duygulu, P. Sentioscope: A soccer player tracking system using model field particles. IEEE Trans. Circuits Syst. Video Technol. 2015, 26, 1350–1362. [Google Scholar] [CrossRef]
- Kamble, P.; Keskar, A.; Bhurchandi, K. A deep learning ball tracking system in soccer videos. Opto-Electron. Rev. 2019, 27, 58–69. [Google Scholar] [CrossRef]
- Choi, K.; Seo, Y. Automatic initialization for 3D soccer player tracking. Pattern Recognit. Lett. 2011, 32, 1274–1282. [Google Scholar] [CrossRef]
- Kim, W. Multiple object tracking in soccer videos using topographic surface analysis. J. Vis. Commun. Image Represent. 2019, 65, 102683. [Google Scholar] [CrossRef]
- Liu, J.; Tong, X.; Li, W.; Wang, T.; Zhang, Y.; Wang, H. Automatic player detection, labeling and tracking in broadcast soccer video. Pattern Recognit. Lett. 2009, 30, 103–113. [Google Scholar] [CrossRef]
- Komorowski, J.; Kurzejamski, G.; Sarwas, G. BallTrack: Football ball tracking for real-time CCTV systems. In Proceedings of the 16th International Conference on Machine Vision Applications (MVA), Tokyo, Japan, 27–31 May 2019; pp. 1–5. [Google Scholar]
- Hurault, S.; Ballester, C.; Haro, G. Self-Supervised Small Soccer Player Detection and Tracking. In Proceedings of the 3rd International Workshop on Multimedia Content Analysis in Sports, Seattle, WA, USA, 12–16 October 2020; pp. 9–18. [Google Scholar]
- Kamble, P.R.; Keskar, A.G.; Bhurchandi, K.M. A convolutional neural network based 3D ball tracking by detection in soccer videos. In Proceedings of the Eleventh International Conference on Machine Vision (ICMV 2018), Munich, Germany, 1–3 November 2018; Volume 11041, p. 110412O. [Google Scholar]
- Naidoo, W.C.; Tapamo, J.R. Soccer video analysis by ball, player and referee tracking. In Proceedings of the 2006 Annual Research Conference of the South African Institute of Computer Scientists and Information Technologists on IT Research in Developing Countries, Somerset West, South Africa, 9–11 October 2006; pp. 51–60. [Google Scholar]
- Liang, D.; Liu, Y.; Huang, Q.; Gao, W. A scheme for ball detection and tracking in broadcast soccer video. In Proceedings of the Pacific-Rim Conference on Multimedia, Jeju Island, Korea, 13–16 November 2005; pp. 864–875. [Google Scholar]
- Naik, B.; Hashmi, M.F. YOLOv3-SORT detection and tracking player-ball in soccer sport. J. Electron. Imaging 2022, 32, 011003. [Google Scholar] [CrossRef]
- Naik, B.; Hashmi, M.F.; Geem, Z.W.; Bokde, N.D. DeepPlayer-Track: Player and Referee Tracking with Jersey Color Recognition in Soccer. IEEE Access 2022, 10, 32494–32509. [Google Scholar] [CrossRef]
- Komorowski, J.; Kurzejamski, G.; Sarwas, G. FootAndBall: Integrated Player and Ball Detector. In Proceedings of the 15th International Joint Conference on Computer Vision, Imaging and Computer Graphics Theory and Applications, Valletta, Malta, 27–29 February 2020; Volume 5, pp. 47–56. [Google Scholar] [CrossRef]
- Pallavi, V.; Mukherjee, J.; Majumdar, A.K.; Sural, S. Ball detection from broadcast soccer videos using static and dynamic features. J. Vis. Commun. Image Represent. 2008, 19, 426–436. [Google Scholar] [CrossRef]
- Leo, M.; Mazzeo, P.L.; Nitti, M.; Spagnolo, P. Accurate ball detection in soccer images using probabilistic analysis of salient regions. Mach. Vis. Appl. 2013, 24, 1561–1574. [Google Scholar] [CrossRef]
- Mazzeo, P.L.; Leo, M.; Spagnolo, P.; Nitti, M. Soccer ball detection by comparing different feature extraction methodologies. Adv. Artif. Intell. 2012, 2012, 512159. [Google Scholar] [CrossRef]
- Garnier, P.; Gregoir, T. Evaluating Soccer Player: From Live Camera to Deep Reinforcement Learning. arXiv 2021, arXiv:2101.05388. [Google Scholar]
- Kusmakar, S.; Shelyag, S.; Zhu, Y.; Dwyer, D.; Gastin, P.; Angelova, M. Machine Learning Enabled Team Performance Analysis in the Dynamical Environment of Soccer. IEEE Access 2020, 8, 90266–90279. [Google Scholar] [CrossRef]
- Baccouche, M.; Mamalet, F.; Wolf, C.; Garcia, C.; Baskurt, A. Action classification in soccer videos with long short-term memory recurrent neural networks. In Proceedings of the International Conference on Artificial Neural Networks, Thessaloniki, Greece, 15–18 September 2010; pp. 154–159. [Google Scholar]
- Jackman, S. Football Shot Detection Using Convolutional Neural Networks. Master’s Thesis, Department of Biomedical Engineering, Linköping University, Linköping, Sweden, 2019. [Google Scholar]
- Lucey, P.; Bialkowski, A.; Monfort, M.; Carr, P.; Matthews, I. quality vs quantity: Improved shot prediction in soccer using strategic features from spatiotemporal data. In Proceedings of the 8th Annual MIT Sloan Sports Analytics Conference, Boston, MA, USA, 28 February–1 March 2014; pp. 1–9. [Google Scholar]
- Cioppa, A.; Deliege, A.; Giancola, S.; Ghanem, B.; Droogenbroeck, M.V.; Gade, R.; Moeslund, T.B. A context-aware loss function for action spotting in soccer videos. In Proceedings of the IEEE/CVF Conference on Computer Vision and Pattern Recognition, Seattle, WA, USA, 13–19 June 2020; pp. 13126–13136. [Google Scholar]
- Beernaerts, J.; De Baets, B.; Lenoir, M.; Van de Weghe, N. Spatial movement pattern recognition in soccer based on relative player movements. PLoS ONE 2020, 15, e0227746. [Google Scholar] [CrossRef] [PubMed]
- Barbon Junior, S.; Pinto, A.; Barroso, J.V.; Caetano, F.G.; Moura, F.A.; Cunha, S.A.; Torres, R.d.S. Sport action mining: Dribbling recognition in soccer. Multimed. Tools Appl. 2022, 81, 4341–4364. [Google Scholar] [CrossRef]
- Kim, Y.; Jung, C.; Kim, C. Motion Recognition of Assistant Referees in Soccer Games via Selective Color Contrast Revelation. EasyChair Preprint no. 2604, EasyChair. 2020. Available online: https://easychair.org/publications/preprint/z975 (accessed on 2 November 2021).
- Lindström, P.; Jacobsson, L.; Carlsson, N.; Lambrix, P. Predicting player trajectories in shot situations in soccer. In Proceedings of the International Workshop on Machine Learning and Data Mining for Sports Analytics, Ghent, Belgium, 14–18 September 2020; pp. 62–75. [Google Scholar]
- Machado, V.; Leite, R.; Moura, F.; Cunha, S.; Sadlo, F.; Comba, J.L. Visual soccer match analysis using spatiotemporal positions of players. Comput. Graph. 2017, 68, 84–95. [Google Scholar] [CrossRef]
- Ganesh, Y.; Teja, A.S.; Munnangi, S.K.; Murthy, G.R. A Novel Framework for Fine Grained Action Recognition in Soccer. In Proceedings of the International Work-Conference on Artificial Neural Networks, Munich, Germany, 17–19 September 2019; pp. 137–150. [Google Scholar]
- Chawla, S.; Estephan, J.; Gudmundsson, J.; Horton, M. Classification of passes in football matches using spatiotemporal data. ACM Trans. Spat. Algorithms Syst. 2017, 3, 1–30. [Google Scholar] [CrossRef] [Green Version]
- Gyarmati, L.; Stanojevic, R. QPass: A Merit-based Evaluation of Soccer Passes. arXiv 2016, arXiv:abs/1608.03532. [Google Scholar]
- Vercruyssen, V.; De Raedt, L.; Davis, J. Qualitative spatial reasoning for soccer pass prediction. In CEUR Workshop Proceedings; Springer: Berlin/Heidelberg, Germany, 2016; Volume 1842. [Google Scholar]
- Yu, J.; Lei, A.; Hu, Y. Soccer video event detection based on deep learning. In Proceedings of the International Conference on Multimedia Modeling, Thessaloniki, Greece, 8–11 January 2019; pp. 377–389. [Google Scholar]
- Brooks, J.; Kerr, M.; Guttag, J. Using machine learning to draw inferences from pass location data in soccer. Stat. Anal. Data Min. ASA Data Sci. J. 2016, 9, 338–349. [Google Scholar] [CrossRef]
- Cho, H.; Ryu, H.; Song, M. Pass2vec: Analyzing soccer players’ passing style using deep learning. Int. J. Sports Sci. Coach. 2021, 17, 355–365. [Google Scholar] [CrossRef]
- Zhang, K.; Wu, J.; Tong, X.; Wang, Y. An automatic multi-camera-based event extraction system for real soccer videos. Pattern Anal. Appl. 2020, 23, 953–965. [Google Scholar] [CrossRef]
- Deliège, A.; Cioppa, A.; Giancola, S.; Seikavandi, M.J.; Dueholm, J.V.; Nasrollahi, K.; Ghanem, B.; Moeslund, T.B.; Droogenbroeck, M.V. SoccerNet-v2: A Dataset and Benchmarks for Holistic Understanding of Broadcast Soccer Videos. arXiv 2020, arXiv:abs/2011.13367. [Google Scholar]
- Penumala, R.; Sivagami, M.; Srinivasan, S. Automated Goal Score Detection in Football Match Using Key Moments. Procedia Comput. Sci. 2019, 165, 492–501. [Google Scholar] [CrossRef]
- Khan, A.; Lazzerini, B.; Calabrese, G.; Serafini, L. Soccer event detection. In Proceedings of the 4th International Conference on Image Processing and Pattern Recognition (IPPR 2018), Copenhagen, Denmark, 28–29 April 2018; pp. 119–129. [Google Scholar]
- Khaustov, V.; Mozgovoy, M. Recognizing Events in Spatiotemporal Soccer Data. Appl. Sci. 2020, 10, 8046. [Google Scholar] [CrossRef]
- Saraogi, H.; Sharma, R.A.; Kumar, V. Event recognition in broadcast soccer videos. In Proceedings of the Tenth Indian Conference on Computer Vision, Graphics and Image Processing, Hyderabad, India, 18–22 December 2016; pp. 1–7. [Google Scholar]
- Karimi, A.; Toosi, R.; Akhaee, M.A. Soccer Event Detection Using Deep Learning. arXiv 2021, arXiv:2102.04331. [Google Scholar]
- Suzuki, G.; Takahashi, S.; Ogawa, T.; Haseyama, M. Team tactics estimation in soccer videos based on a deep extreme learning machine and characteristics of the tactics. IEEE Access 2019, 7, 153238–153248. [Google Scholar] [CrossRef]
- Suzuki, G.; Takahashi, S.; Ogawa, T.; Haseyama, M. Decision level fusion-based team tactics estimation in soccer videos. In Proceedings of the IEEE 5th Global Conference on Consumer Electronics, Kyoto, Japan, 11–14 October 2016; pp. 1–2. [Google Scholar]
- Ohnuki, S.; Takahashi, S.; Ogawa, T.; Haseyama, M. Soccer video segmentation based on team tactics estimation method. In Proceedings of the International Workshop on Advanced Image Technology, Nagoya, Japan, 7–8 January 2013; pp. 692–695. [Google Scholar]
- Clemente, F.M.; Couceiro, M.S.; Martins, F.M.L.; Mendes, R.S.; Figueiredo, A.J. Soccer team’s tactical behaviour: Measuring territorial domain. J. Sports Eng. Technol. 2015, 229, 58–66. [Google Scholar] [CrossRef]
- Hassan, A.; Akl, A.R.; Hassan, I.; Sunderland, C. Predicting Wins, Losses and Attributes’ Sensitivities in the Soccer World Cup 2018 Using Neural Network Analysis. Sensors 2020, 20, 3213. [Google Scholar] [CrossRef]
- Niu, Z.; Gao, X.; Tian, Q. Tactic analysis based on real-world ball trajectory in soccer video. Pattern Recognit. 2012, 45, 1937–1947. [Google Scholar] [CrossRef]
- Wu, Y.; Xie, X.; Wang, J.; Deng, D.; Liang, H.; Zhang, H.; Cheng, S.; Chen, W. Forvizor: Visualizing spatio-temporal team formations in soccer. IEEE Trans. Vis. Comput. Graph. 2018, 25, 65–75. [Google Scholar] [CrossRef]
- Suzuki, G.; Takahashi, S.; Ogawa, T.; Haseyama, M. Team tactics estimation in soccer videos via deep extreme learning machine based on players formation. In Proceedings of the IEEE 7th Global Conference on Consumer Electronics, Nara, Japan, 9–12 October 2018; pp. 116–117. [Google Scholar]
- Wang, B.; Shen, W.; Chen, F.; Zeng, D. Football match intelligent editing system based on deep learning. KSII Trans. Internet Inf. Syst. 2019, 13, 5130–5143. [Google Scholar]
- Zawbaa, H.M.; El-Bendary, N.; Hassanien, A.E.; Kim, T.h. Event detection based approach for soccer video summarization using machine learning. Int. J. Multimed. Ubiquitous Eng. 2012, 7, 63–80. [Google Scholar]
- Kolekar, M.H.; Sengupta, S. Bayesian network-based customized highlight generation for broadcast soccer videos. IEEE Trans. Broadcast. 2015, 61, 195–209. [Google Scholar] [CrossRef]
- Li, J.; Wang, T.; Hu, W.; Sun, M.; Zhang, Y. Soccer highlight detection using two-dependence bayesian network. In Proceedings of the IEEE International Conference on Multimedia and Expo, Toronto, ON, Canada, 9–12 July 2006; pp. 1625–1628. [Google Scholar]
- Foysal, M.F.A.; Islam, M.S.; Karim, A.; Neehal, N. Shot-Net: A convolutional neural network for classifying different cricket shots. In Proceedings of the International Conference on Recent Trends in Image Processing and Pattern Recognition, Solapur, India, 21–22 December 2018; pp. 111–120. [Google Scholar]
- Khan, M.Z.; Hassan, M.A.; Farooq, A.; Khan, M.U.G. Deep CNN based data-driven recognition of cricket batting shots. In Proceedings of the International Conference on Applied and Engineering Mathematics (ICAEM), Taxila, Pakistan, 4–5 September 2018; pp. 67–71. [Google Scholar]
- Khan, A.; Nicholson, J.; Plötz, T. Activity recognition for quality assessment of batting shots in cricket using a hierarchical representation. In Proceedings of the ACM on Interactive, Mobile, Wearable and Ubiquitous Technologies; ACM Digital Library: New York, NY, USA, 2017; Volume 1, p. 62. [Google Scholar] [CrossRef] [Green Version]
- Sen, A.; Deb, K.; Dhar, P.K.; Koshiba, T. CricShotClassify: An Approach to Classifying Batting Shots from Cricket Videos Using a Convolutional Neural Network and Gated Recurrent Unit. Sensors 2021, 21, 2846. [Google Scholar] [CrossRef] [PubMed]
- Gürpınar-Morgan, W.; Dinsdale, D.; Gallagher, J.; Cherukumudi, A.; Lucey, P. You Cannot Do That Ben Stokes: Dynamically Predicting Shot Type in Cricket Using a Personalized Deep Neural Network. arXiv 2021, arXiv:2102.01952. [Google Scholar]
- Bandara, I.; Bačić, B. Strokes Classification in Cricket Batting Videos. In Proceedings of the 2020 5th International Conference on Innovative Technologies in Intelligent Systems and Industrial Applications (CITISIA), Sydney, Australia, 25–27 November 2020; pp. 1–6. [Google Scholar]
- Moodley, T.; van der Haar, D. Scene Recognition Using AlexNet to Recognize Significant Events Within Cricket Game Footage. In Proceedings of the International Conference on Computer Vision and Graphics, Valletta, Malta, 27–29 February 2020; pp. 98–109. [Google Scholar]
- Gupta, A.; Muthiah, S.B. Viewpoint constrained and unconstrained Cricket stroke localization from untrimmed videos. Image Vis. Comput. 2020, 100, 103944. [Google Scholar] [CrossRef]
- Al Islam, M.N.; Hassan, T.B.; Khan, S.K. A CNN-based approach to classify cricket bowlers based on their bowling actions. In Proceedings of the IEEE International Conference on Signal Processing, Information, Communication & Systems (SPICSCON), Dhaka, Bangladesh, 28–30 November 2019; pp. 130–134. [Google Scholar]
- Muthuswamy, S.; Lam, S.S. Bowler performance prediction for one-day international cricket using neural networks. In Proceedings of the IIE Annual Conference Proceedings. Institute of Industrial and Systems Engineers (IISE), New Orleans, LA, USA, 30 May–2 June 2008; p. 1391. [Google Scholar]
- Bhattacharjee, D.; Pahinkar, D.G. Analysis of performance of bowlers using combined bowling rate. Int. J. Sports Sci. Eng. 2012, 6, 1750–9823. [Google Scholar]
- Rahman, R.; Rahman, M.A.; Islam, M.S.; Hasan, M. DeepGrip: Cricket Bowling Delivery Detection with Superior CNN Architectures. In Proceedings of the 6th International Conference on Inventive Computation Technologies (ICICT), Lalitpur, Nepal, 20–22 July 2021; pp. 630–636. [Google Scholar]
- Lemmer, H.H. The combined bowling rate as a measure of bowling performance in cricket. S. Afr. J. Res. Sport Phys. Educ. Recreat. 2002, 24, 37–44. [Google Scholar] [CrossRef]
- Mukherjee, S. Quantifying individual performance in Cricket—A network analysis of Batsmen and Bowlers. Phys. A Stat. Mech. Its Appl. 2014, 393, 624–637. [Google Scholar] [CrossRef] [Green Version]
- Velammal, B.; Kumar, P.A. An Efficient Ball Detection Framework for Cricket. Int. J. Comput. Sci. Issues 2010, 7, 30. [Google Scholar]
- Nelikanti, A.; Reddy, G.V.R.; Karuna, G. An Optimization Based deep LSTM Predictive Analysis for Decision Making in Cricket. In Innovative Data Communication Technologies and Application; Springer: Berlin/Heidelberg, Germany, 2021; pp. 721–737. [Google Scholar]
- Kumar, R.; Santhadevi, D.; Barnabas, J. Outcome Classification in Cricket Using Deep Learning. In Proceedings of the IEEE International Conference on Cloud Computing in Emerging Markets (CCEM), Bengaluru, India, 19–20 September 2019; pp. 55–58. [Google Scholar]
- Shukla, P.; Sadana, H.; Bansal, A.; Verma, D.; Elmadjian, C.; Raman, B.; Turk, M. Automatic cricket highlight generation using event-driven and excitement-based features. In Proceedings of the IEEE Conference on Computer Vision and Pattern Recognition Workshops, Salt Lake City, UT, USA, 18–22 June 2018; pp. 1800–1808. [Google Scholar]
- Kowsher, M.; Alam, M.A.; Uddin, M.J.; Ahmed, F.; Ullah, M.W.; Islam, M.R. Detecting Third Umpire Decisions & Automated Scoring System of Cricket. In Proceedings of the 2019 International Conference on Computer, Communication, Chemical, Materials and Electronic Engineering (IC4ME2), Rajshahi, Bangladesh, 11–12 July 2019; pp. 1–8. [Google Scholar]
- Ravi, A.; Venugopal, H.; Paul, S.; Tizhoosh, H.R. A dataset and preliminary results for umpire pose detection using SVM classification of deep features. In Proceedings of the 2018 IEEE Symposium Series on Computational Intelligence (SSCI), Bangalore, India, 18–21 November 2018; pp. 1396–1402. [Google Scholar]
- Kapadiya, C.; Shah, A.; Adhvaryu, K.; Barot, P. Intelligent Cricket Team Selection by Predicting Individual Players’ Performance using Efficient Machine Learning Technique. Int. J. Eng. Adv. Technol. 2020, 9, 3406–3409. [Google Scholar] [CrossRef]
- Iyer, S.R.; Sharda, R. Prediction of athletes performance using neural networks: An application in cricket team selection. Expert Syst. Appl. 2009, 36, 5510–5522. [Google Scholar] [CrossRef]
- Jhanwar, M.G.; Pudi, V. Predicting the Outcome of ODI Cricket Matches: A Team Composition Based Approach. In Proceedings of the European Conference on Machine Learning and Principles and Practice of Knowledge Discovery in Databases (ECMLPKDD 2016), Bilbao, Spain, 19–23 September 2016. [Google Scholar]
- Pathak, N.; Wadhwa, H. Applications of modern classification techniques to predict the outcome of ODI cricket. Procedia Comput. Sci. 2016, 87, 55–60. [Google Scholar] [CrossRef] [Green Version]
- Alaka, S.; Sreekumar, R.; Shalu, H. Efficient Feature Representations for Cricket Data Analysis using Deep Learning based Multi-Modal Fusion Model. arXiv 2021, arXiv:2108.07139. [Google Scholar]
- Goel, R.; Davis, J.; Bhatia, A.; Malhotra, P.; Bhardwaj, H.; Hooda, V.; Goel, A. Dynamic cricket match outcome prediction. J. Sports Anal. 2021, 7, 185–196. [Google Scholar] [CrossRef]
- Karthik, K.; Krishnan, G.S.; Shetty, S.; Bankapur, S.S.; Kolkar, R.P.; Ashwin, T.; Vanahalli, M.K. Analysis and Prediction of Fantasy Cricket Contest Winners Using Machine Learning Techniques. In Evolution in Computational Intelligence; Springer: Berlin/Heidelberg, Germany, 2021; pp. 443–453. [Google Scholar]
- Shah, P. New performance measure in Cricket. ISOR J. Sports Phys. Educ. 2017, 4, 28–30. [Google Scholar] [CrossRef]
- Shingrakhia, H.; Patel, H. SGRNN-AM and HRF-DBN: A hybrid machine learning model for cricket video summarization. Vis. Comput. 2021, 1–17. [Google Scholar] [CrossRef]
- Guntuboina, C.; Porwal, A.; Jain, P.; Shingrakhia, H. Deep Learning Based Automated Sports Video Summarization using YOLO. Electron. Lett. Comput. Vis. Image Anal. 2021, 20, 99–116. [Google Scholar]
- Owens, N.; Harris, C.; Stennett, C. Hawk-eye tennis system. In Proceedings of the International Conference on Visual Information Engineering, Guildford, UK, 7–9 July 2003; pp. 182–185. [Google Scholar]
- Wu, G. Monitoring System of Key Technical Features of Male Tennis Players Based on Internet of Things Security Technology. Wirel. Commun. Mob. Comput. 2021, 2021, 4076863. [Google Scholar] [CrossRef]
- Connaghan, D.; Kelly, P.; O’Connor, N.E. Game, shot and match: Event-based indexing of tennis. In Proceedings of the 9th International Workshop on Content-Based Multimedia Indexing (CBMI), Lille, France, 28–30 June 2011; pp. 97–102. [Google Scholar]
- Giles, B.; Kovalchik, S.; Reid, M. A machine learning approach for automatic detection and classification of changes of direction from player tracking data in professional tennis. J. Sports Sci. 2020, 38, 106–113. [Google Scholar] [CrossRef]
- Zhou, X.; Xie, L.; Huang, Q.; Cox, S.J.; Zhang, Y. Tennis ball tracking using a two-layered data association approach. IEEE Trans. Multimed. 2014, 17, 145–156. [Google Scholar] [CrossRef]
- Reno, V.; Mosca, N.; Marani, R.; Nitti, M.; D’Orazio, T.; Stella, E. Convolutional neural networks based ball detection in tennis games. In Proceedings of the IEEE Conference on Computer Vision and Pattern Recognition Workshops, Salt Lake City, UT, USA, 18–22 June 2018; pp. 1758–1764. [Google Scholar]
- Archana, M.; Geetha, M.K. Object detection and tracking based on trajectory in broadcast tennis video. Procedia Comput. Sci. 2015, 58, 225–232. [Google Scholar] [CrossRef] [Green Version]
- Polk, T.; Yang, J.; Hu, Y.; Zhao, Y. Tennivis: Visualization for tennis match analysis. IEEE Trans. Vis. Comput. Graph. 2014, 20, 2339–2348. [Google Scholar] [CrossRef] [Green Version]
- Kelly, P.; Diego, J.; Agapito, P.; Conaire, C.; Connaghan, D.; Kuklyte, J.; Connor, N. Performance analysis and visualisation in tennis using a low-cost camera network. In Proceedings of the 18th ACM Multimedia Conference on Multimedia Grand Challenge, Beijing, China, 25–29 October 2010; pp. 1–4. [Google Scholar]
- Fernando, T.; Denman, S.; Sridharan, S.; Fookes, C. Memory augmented deep generative models for forecasting the next shot location in tennis. IEEE Trans. Knowl. Data Eng. 2019, 32, 1785–1797. [Google Scholar] [CrossRef] [Green Version]
- Pingali, G.; Opalach, A.; Jean, Y.; Carlbom, I. Visualization of sports using motion trajectories: Providing insights into performance, style, and strategy. In Proceedings of the IEEE Visualization 2001, San Diego, CA, USA, 24–26 October 2001; pp. 75–544. [Google Scholar]
- Pingali, G.S.; Opalach, A.; Jean, Y.D.; Carlbom, I.B. Instantly indexed multimedia databases of real world events. IEEE Trans. Multimed. 2002, 4, 269–282. [Google Scholar] [CrossRef]
- Cai, J.; Hu, J.; Tang, X.; Hung, T.Y.; Tan, Y.P. Deep historical long short-term memory network for action recognition. Neurocomputing 2020, 407, 428–438. [Google Scholar] [CrossRef]
- Vinyes Mora, S.; Knottenbelt, W.J. Deep learning for domain-specific action recognition in tennis. In Proceedings of the IEEE Conference on Computer Vision and Pattern Recognition Workshops, Honolulu, HI, USA, 21–26 July 2017; pp. 114–122. [Google Scholar]
- Ning, B.; Na, L. Deep Spatial/temporal-level feature engineering for Tennis-based action recognition. Future Gener. Comput. Syst. 2021, 125, 188–193. [Google Scholar] [CrossRef]
- Polk, T.; Jäckle, D.; Häußler, J.; Yang, J. CourtTime: Generating actionable insights into tennis matches using visual analytics. IEEE Trans. Vis. Comput. Graph. 2019, 26, 397–406. [Google Scholar] [CrossRef]
- Zhu, G.; Huang, Q.; Xu, C.; Xing, L.; Gao, W.; Yao, H. Human behavior analysis for highlight ranking in broadcast racket sports video. IEEE Trans. Multimed. 2007, 9, 1167–1182. [Google Scholar]
- Wei, X.; Lucey, P.; Morgan, S.; Sridharan, S. Forecasting the next shot location in tennis using fine-grained spatiotemporal tracking data. IEEE Trans. Knowl. Data Eng. 2016, 28, 2988–2997. [Google Scholar] [CrossRef]
- Ma, K. A Real Time Artificial Intelligent System for Tennis Swing Classification. In Proceedings of the IEEE 19th World Symposium on Applied Machine Intelligence and Informatics (SAMI), Herl’any, Slovakia, 21–23 January 2021; pp. 21–26. [Google Scholar]
- Vales-Alonso, J.; Chaves-Diéguez, D.; López-Matencio, P.; Alcaraz, J.J.; Parrado-García, F.J.; González-Castaño, F.J. SAETA: A smart coaching assistant for professional volleyball training. IEEE Trans. Syst. Man Cybern. Syst. 2015, 45, 1138–1150. [Google Scholar] [CrossRef]
- Kautz, T.; Groh, B.H.; Hannink, J.; Jensen, U.; Strubberg, H.; Eskofier, B.M. Activity recognition in beach volleyball using a Deep Convolutional Neural Network. Data Min. Knowl. Discov. 2017, 31, 1678–1705. [Google Scholar] [CrossRef]
- Ibrahim, M.S.; Muralidharan, S.; Deng, Z.; Vahdat, A.; Mori, G. A hierarchical deep temporal model for group activity recognition. In Proceedings of the IEEE Conference on Computer Vision and Pattern Recognition, Las Vegas, NV, USA, 27–30 June 2016; pp. 1971–1980. [Google Scholar]
- Van Haaren, J.; Ben Shitrit, H.; Davis, J.; Fua, P. Analyzing volleyball match data from the 2014 World Championships using machine learning techniques. In Proceedings of the 22nd ACM SIGKDD International Conference on Knowledge Discovery and Data Mining, San Francisco, CA, USA, 13–17 August 2016; pp. 627–634. [Google Scholar]
- Wenninger, S.; Link, D.; Lames, M. Performance of machine learning models in application to beach volleyball data. Int. J. Comput. Sci. Sport 2020, 19, 24–36. [Google Scholar] [CrossRef]
- Haider, F.; Salim, F.; Naghashi, V.; Tasdemir, S.B.Y.; Tengiz, I.; Cengiz, K.; Postma, D.; Delden, R.v.; Reidsma, D.; van Beijnum, B.J.; et al. Evaluation of dominant and non-dominant hand movements for volleyball action modelling. In Proceedings of the Adjunct of the 2019 International Conference on Multimodal Interaction, Suzhou, China, 14–18 October 2019; pp. 1–6. [Google Scholar]
- Salim, F.A.; Haider, F.; Tasdemir, S.B.Y.; Naghashi, V.; Tengiz, I.; Cengiz, K.; Postma, D.; Van Delden, R. Volleyball action modelling for behavior analysis and interactive multi-modal feedback. In Proceedings of the 15th International Summer Workshop on Multimodal Interfaces, Ankara, Turkey, 8 July 2019; p. 50. [Google Scholar]
- Jiang, W.; Zhao, K.; Jin, X. Diagnosis Model of Volleyball Skills and Tactics Based on Artificial Neural Network. Mob. Inf. Syst. 2021, 2021, 7908897. [Google Scholar] [CrossRef]
- Wang, Y.; Zhao, Y.; Chan, R.H.; Li, W.J. Volleyball skill assessment using a single wearable micro inertial measurement unit at wrist. IEEE Access 2018, 6, 13758–13765. [Google Scholar] [CrossRef]
- Zhang, C.; Tang, H.; Duan, Z. WITHDRAWN: Time Series Analysis of Volleyball Spiking Posture Based on Quality-Guided Cyclic Neural Network. J. Vis. Commun. Image Represent. 2019, 82, 102681. [Google Scholar] [CrossRef]
- Thilakarathne, H.; Nibali, A.; He, Z.; Morgan, S. Pose is all you need: The pose only group activity recognition system (POGARS). arXiv 2021, arXiv:2108.04186. [Google Scholar]
- Zhao, K.; Jiang, W.; Jin, X.; Xiao, X. Artificial intelligence system based on the layout effect of both sides in volleyball matches. J. Intell. Fuzzy Syst. 2021, 40, 3075–3084. [Google Scholar] [CrossRef]
- Tian, Y. Optimization of Volleyball Motion Estimation Algorithm Based on Machine Vision and Wearable Devices. Microprocess. Microsyst. 2020, 81, 103750. [Google Scholar] [CrossRef]
- Şah, M.; Direkoğlu, C. Review and evaluation of player detection methods in field sports. Multimed. Tools Appl. 2021, 1–25. [Google Scholar] [CrossRef]
- Rangasamy, K.; As’ari, M.A.; Rahmad, N.A.; Ghazali, N.F. Hockey activity recognition using pre-trained deep learning model. ICT Express 2020, 6, 170–174. [Google Scholar] [CrossRef]
- Sozykin, K.; Protasov, S.; Khan, A.; Hussain, R.; Lee, J. Multi-label class-imbalanced action recognition in hockey videos via 3D convolutional neural networks. In Proceedings of the 19th IEEE/ACIS International Conference on Software Engineering, Artificial Intelligence, Networking and Parallel/Distributed Computing (SNPD), Busan, Korea, 27–29 June 2018; pp. 146–151. [Google Scholar]
- Fani, M.; Neher, H.; Clausi, D.A.; Wong, A.; Zelek, J. Hockey action recognition via integrated stacked hourglass network. In Proceedings of the IEEE Conference on Computer Vision and Pattern Recognition Workshops, Honolulu, HI, USA, 21–26 July 2017; pp. 29–37. [Google Scholar]
- Cai, Z.; Neher, H.; Vats, K.; Clausi, D.A.; Zelek, J. Temporal hockey action recognition via pose and optical flows. In Proceedings of the IEEE/CVF Conference on Computer Vision and Pattern Recognition Workshops, Long Beach, CA, USA, 16–17 June 2019. [Google Scholar]
- Chan, A.; Levine, M.D.; Javan, M. Player Identification in Hockey Broadcast Videos. Expert Syst. Appl. 2021, 165, 113891. [Google Scholar] [CrossRef]
- Carbonneau, M.A.; Raymond, A.J.; Granger, E.; Gagnon, G. Real-time visual play-break detection in sport events using a context descriptor. In Proceedings of the IEEE International Symposium on Circuits and Systems (ISCAS), Lisbon, Portugal, 24–27 May 2015; pp. 2808–2811. [Google Scholar]
- Wang, H.; Ullah, M.M.; Klaser, A.; Laptev, I.; Schmid, C. Evaluation of local spatio-temporal features for action recognition. In Proceedings of the British Machine Vision Conference, London, UK, 7–10 September 2009. [Google Scholar]
- Um, G.M.; Lee, C.; Park, S.; Seo, J. Ice Hockey Player Tracking and Identification System Using Multi-camera video. In Proceedings of the IEEE International Symposium on Broadband Multimedia Systems and Broadcasting (BMSB), Jeju, Korea, 5–7 June 2019; pp. 1–4. [Google Scholar]
- Guo, T.; Tao, K.; Hu, Q.; Shen, Y. Detection of Ice Hockey Players and Teams via a Two-Phase Cascaded CNN Model. IEEE Access 2020, 8, 195062–195073. [Google Scholar] [CrossRef]
- Liu, G.; Schulte, O. Deep reinforcement learning in ice hockey for context-aware player evaluation. arXiv 2021, arXiv:1805.11088. [Google Scholar]
- Vats, K.; Neher, H.; Clausi, D.A.; Zelek, J. Two-stream action recognition in ice hockey using player pose sequences and optical flows. In Proceedings of the 16th Conference on Computer and Robot Vision (CRV), Kingston, QC, Canada, 29–31 May 2019; pp. 181–188. [Google Scholar]
- Vats, K.; Fani, M.; Clausi, D.A.; Zelek, J. Puck localization and multi-task event recognition in broadcast hockey videos. In Proceedings of the IEEE/CVF Conference on Computer Vision and Pattern Recognition, Nashville, TN, USA, 20–25 June 2021; pp. 4567–4575. [Google Scholar]
- Tora, M.R.; Chen, J.; Little, J.J. Classification of puck possession events in ice hockey. In Proceedings of the IEEE Conference on Computer Vision and Pattern Recognition Workshops (CVPRW), Honolulu, HI, USA, 22–25 July 2017; pp. 147–154. [Google Scholar]
- Weeratunga, K.; Dharmaratne, A.; Boon How, K. Application of computer vision and vector space model for tactical movement classification in badminton. In Proceedings of the IEEE Conference on Computer Vision and Pattern Recognition Workshops, Honolulu, HI, USA, 21–26 June 2017; pp. 76–82. [Google Scholar]
- Rahmad, N.; As’ari, M. The new Convolutional Neural Network (CNN) local feature extractor for automated badminton action recognition on vision based data. J. Phys. Conf. Ser. 2020, 1529, 022021. [Google Scholar] [CrossRef]
- Steels, T.; Van Herbruggen, B.; Fontaine, J.; De Pessemier, T.; Plets, D.; De Poorter, E. Badminton Activity Recognition Using Accelerometer Data. Sensors 2020, 20, 4685. [Google Scholar] [CrossRef]
- Binti Rahmad, N.A.; binti Sufri, N.A.J.; bin As’ari, M.A.; binti Azaman, A. Recognition of Badminton Action Using Convolutional Neural Network. Indones. J. Electr. Eng. Inform. 2019, 7, 750–756. [Google Scholar]
- Ghosh, I.; Ramamurthy, S.R.; Roy, N. StanceScorer: A Data Driven Approach to Score Badminton Player. In Proceedings of the IEEE International Conference on Pervasive Computing and Communications Workshops (PerCom Workshops), Austin, TX, USA, 13–20 September 2020; pp. 1–6. [Google Scholar]
- Cao, Z.; Liao, T.; Song, W.; Chen, Z.; Li, C. Detecting the shuttlecock for a badminton robot: A YOLO based approach. Expert Syst. Appl. 2021, 164, 113833. [Google Scholar] [CrossRef]
- Chen, W.; Liao, T.; Li, Z.; Lin, H.; Xue, H.; Zhang, L.; Guo, J.; Cao, Z. Using FTOC to track shuttlecock for the badminton robot. Neurocomputing 2019, 334, 182–196. [Google Scholar] [CrossRef]
- Rahmad, N.A.; Sufri, N.A.J.; Muzamil, N.H.; As’ari, M.A. Badminton player detection using faster region convolutional neural network. Indones. J. Electr. Eng. Comput. Sci. 2019, 14, 1330–1335. [Google Scholar] [CrossRef]
- Hou, J.; Li, B. Swimming target detection and tracking technology in video image processing. Microprocess. Microsyst. 2021, 80, 103535. [Google Scholar] [CrossRef]
- Cao, Y. Fast swimming motion image segmentation method based on symmetric difference algorithm. Microprocess. Microsyst. 2021, 80, 103541. [Google Scholar] [CrossRef]
- Hegazy, H.; Abdelsalam, M.; Hussien, M.; Elmosalamy, S.; Hassan, Y.M.; Nabil, A.M.; Atia, A. IPingPong: A Real-time Performance Analyzer System for Table Tennis Stroke’s Movements. Procedia Comput. Sci. 2020, 175, 80–87. [Google Scholar] [CrossRef]
- Baclig, M.M.; Ergezinger, N.; Mei, Q.; Gül, M.; Adeeb, S.; Westover, L. A Deep Learning and Computer Vision Based Multi-Player Tracker for Squash. Appl. Sci. 2020, 10, 8793. [Google Scholar] [CrossRef]
- Brumann, C.; Kukuk, M.; Reinsberger, C. Evaluation of Open-Source and Pre-Trained Deep Convolutional Neural Networks Suitable for Player Detection and Motion Analysis in Squash. Sensors 2021, 21, 4550. [Google Scholar] [CrossRef]
- Wang, S.; Xu, Y.; Zheng, Y.; Zhu, M.; Yao, H.; Xiao, Z. Tracking a golf ball with high-speed stereo vision system. IEEE Trans. Instrum. Meas. 2018, 68, 2742–2754. [Google Scholar] [CrossRef]
- Zhi-chao, C.; Zhang, L. Key pose recognition toward sports scene using deeply-learned model. J. Vis. Commun. Image Represent. 2019, 63, 102571. [Google Scholar] [CrossRef]
- Liu, H.; Bhanu, B. Pose-Guided R-CNN for Jersey Number Recognition in Sports. In Proceedings of the 2019 IEEE/CVF Conference on Computer Vision and Pattern Recognition Workshops (CVPRW), Long Beach, CA, USA, 16–17 June 2019; pp. 2457–2466. [Google Scholar] [CrossRef]
- Pobar, M.; Ivašić-Kos, M. Detection of the leading player in handball scenes using Mask R-CNN and STIPS. In Proceedings of the Eleventh International Conference on Machine Vision (ICMV 2018), Munich, Germany, 1–3 November 2018; Volume 11041, pp. 501–508. [Google Scholar]
- Van Zandycke, G.; De Vleeschouwer, C. Real-time CNN-based Segmentation Architecture for Ball Detection in a Single View Setup. In Proceedings of the 2nd International Workshop on Multimedia Content Analysis in Sports, Nice, France, 25 October 2019; pp. 51–58. [Google Scholar]
- Burić, M.; Pobar, M.; Ivašić-Kos, M. Adapting YOLO network for ball and player detection. In Proceedings of the 8th International Conference on Pattern Recognition Applications and Methods, Prague, Czech Republic, 19–21 February 2019; Volume 1, pp. 845–851. [Google Scholar]
- Pobar, M.; Ivasic-Kos, M. Active Player Detection in Handball Scenes Based on Activity Measures. Sensors 2020, 20, 1475. [Google Scholar] [CrossRef] [Green Version]
- Komorowski, J.; Kurzejamski, G.; Sarwas, G. DeepBall: Deep Neural-Network Ball Detector. In Proceedings of the 14th International Joint Conference on Computer Vision, Imaging and Computer Graphics Theory and Applications, Valletta, Malta, 27–29 February 2019; 2019; Volume 5, pp. 297–304. [Google Scholar] [CrossRef]
- Liu, W. Beach sports image detection based on heterogeneous multi-processor and convolutional neural network. Microprocess. Microsyst. 2021, 82, 103910. [Google Scholar] [CrossRef]
- Zhang, R.; Wu, L.; Yang, Y.; Wu, W.; Chen, Y.; Xu, M. Multi-camera multi-player tracking with deep player identification in sports video. Pattern Recognit. 2020, 102, 107260. [Google Scholar] [CrossRef]
- Karungaru, S.; Matsuura, K.; Tanioka, H.; Wada, T.; Gotoda, N. Ground Sports Strategy Formulation and Assistance Technology Develpoment: Player Data Acquisition from Drone Videos. In Proceedings of the 8th International Conference on Industrial Technology and Management (ICITM), Cambridge, UK, 2–4 March 2019; pp. 322–325. [Google Scholar]
- Hui, Q. Motion video tracking technology in sports training based on Mean-Shift algorithm. J. Supercomput. 2019, 75, 6021–6037. [Google Scholar] [CrossRef]
- Castro, R.L.; Canosa, D.A. Using Artificial Vision Techniques for Individual Player Tracking in Sport Events. Proceedings 2019, 21, 21. [Google Scholar]
- Buric, M.; Ivasic-Kos, M.; Pobar, M. Player tracking in sports videos. In Proceedings of the IEEE International Conference on Cloud Computing Technology and Science (CloudCom), Sydney, Australia, 11–13 December 2019; pp. 334–340. [Google Scholar]
- Moon, S.; Lee, J.; Nam, D.; Yoo, W.; Kim, W. A comparative study on preprocessing methods for object tracking in sports events. In Proceedings of the 20th International Conference on Advanced Communication Technology (ICACT), Chuncheon, Korea, 11–14 February 2018; pp. 460–462. [Google Scholar]
- Xing, J.; Ai, H.; Liu, L.; Lao, S. Multiple player tracking in sports video: A dual-mode two-way bayesian inference approach with progressive observation modeling. IEEE Trans. Image Process. 2010, 20, 1652–1667. [Google Scholar] [CrossRef]
- Liang, Q.; Wu, W.; Yang, Y.; Zhang, R.; Peng, Y.; Xu, M. Multi-Player Tracking for Multi-View Sports Videos with Improved K-Shortest Path Algorithm. Appl. Sci. 2020, 10, 864. [Google Scholar] [CrossRef] [Green Version]
- Lu, W.L.; Ting, J.A.; Little, J.J.; Murphy, K.P. Learning to track and identify players from broadcast sports videos. IEEE Trans. Pattern Anal. Mach. Intell. 2013, 35, 1704–1716. [Google Scholar]
- Huang, Y.C.; Liao, I.N.; Chen, C.H.; İk, T.U.; Peng, W.C. Tracknet: A deep learning network for tracking high-speed and tiny objects in sports applications. In Proceedings of the 16th IEEE International Conference on Advanced Video and Signal Based Surveillance (AVSS), Taipei, Taiwan, 18–21 September 2019; pp. 1–8. [Google Scholar]
- Tan, S.; Yang, R. Learning similarity: Feature-aligning network for few-shot action recognition. In Proceedings of the International Joint Conference on Neural Networks (IJCNN), Budapest, Hungary, 14–19 July 2019; pp. 1–7. [Google Scholar]
- Ullah, A.; Ahmad, J.; Muhammad, K.; Sajjad, M.; Baik, S.W. Action recognition in video sequences using deep bi-directional LSTM with CNN features. IEEE Access 2017, 6, 1155–1166. [Google Scholar] [CrossRef]
- Russo, M.A.; Kurnianggoro, L.; Jo, K.H. Classification of sports videos with combination of deep learning models and transfer learning. In Proceedings of the International Conference on Electrical, Computer and Communication Engineering (ECCE), Chittagong, Bangladesh, 7–9 February 2019; pp. 1–5. [Google Scholar]
- Waltner, G.; Mauthner, T.; Bischof, H. Indoor Activity Detection and Recognition for Sport Games Analysis. arXiv 2021, arXiv:abs/1404.6413. [Google Scholar]
- Soomro, K.; Zamir, A.R. Action recognition in realistic sports videos. In Computer Vision in Sports; Springer: Berlin/Heidelberg, Germany, 2014; pp. 181–208. [Google Scholar]
- Xu, K.; Jiang, X.; Sun, T. Two-stream dictionary learning architecture for action recognition. IEEE Trans. Circuits Syst. Video Technol. 2017, 27, 567–576. [Google Scholar] [CrossRef]
- Chaudhury, S.; Kimura, D.; Vinayavekhin, P.; Munawar, A.; Tachibana, R.; Ito, K.; Inaba, Y.; Matsumoto, M.; Kidokoro, S.; Ozaki, H. Unsupervised Temporal Feature Aggregation for Event Detection in Unstructured Sports Videos. In Proceedings of the IEEE International Symposium on Multimedia (ISM), San Diego, CA, USA, 9–11 December 2019; pp. 9–97. [Google Scholar]
- Li, Y.; He, H.; Zhang, Z. Human motion quality assessment toward sophisticated sports scenes based on deeply-learned 3D CNN model. J. Vis. Commun. Image Represent. 2020, 71, 102702. [Google Scholar] [CrossRef]
- Chen, H.T.; Chou, C.L.; Tsai, W.C.; Lee, S.Y.; Lin, B.S.P. HMM-based ball hitting event exploration system for broadcast baseball video. J. Vis. Commun. Image Represent. 2012, 23, 767–781. [Google Scholar] [CrossRef]
- Punchihewa, N.G.; Yamako, G.; Fukao, Y.; Chosa, E. Identification of key events in baseball hitting using inertial measurement units. J. Biomech. 2019, 87, 157–160. [Google Scholar] [CrossRef] [PubMed]
- Kapela, R.; Świetlicka, A.; Rybarczyk, A.; Kolanowski, K. Real-time event classification in field sport videos. Signal Process. Image Commun. 2015, 35, 35–45. [Google Scholar] [CrossRef] [Green Version]
- Maksai, A.; Wang, X.; Fua, P. What players do with the ball: A physically constrained interaction modeling. In Proceedings of the IEEE Conference on Computer Vision and Pattern Recognition, Las Vegas, NV, USA, 27–30 June 2016; pp. 972–981. [Google Scholar]
- Goud, P.S.H.V.; Roopa, Y.M.; Padmaja, B. Player Performance Analysis in Sports: With Fusion of Machine Learning and Wearable Technology. In Proceedings of the 3rd International Conference on Computing Methodologies and Communication (ICCMC), Erode, India, 27–29 March 2019; pp. 600–603. [Google Scholar]
- Park, Y.J.; Kim, H.S.; Kim, D.; Lee, H.; Kim, S.B.; Kang, P. A deep learning-based sports player evaluation model based on game statistics and news articles. Knowl.-Based Syst. 2017, 138, 15–26. [Google Scholar] [CrossRef]
- Tejero-de Pablos, A.; Nakashima, Y.; Sato, T.; Yokoya, N.; Linna, M.; Rahtu, E. Summarization of user-generated sports video by using deep action recognition features. IEEE Trans. Multimed. 2018, 20, 2000–2011. [Google Scholar] [CrossRef] [Green Version]
- Javed, A.; Irtaza, A.; Khaliq, Y.; Malik, H.; Mahmood, M.T. Replay and key-events detection for sports video summarization using confined elliptical local ternary patterns and extreme learning machine. Appl. Intell. 2019, 49, 2899–2917. [Google Scholar] [CrossRef]
- Rafiq, M.; Rafiq, G.; Agyeman, R.; Choi, G.S.; Jin, S.I. Scene classification for sports video summarization using transfer learning. Sensors 2020, 20, 1702. [Google Scholar] [CrossRef] [Green Version]
- Khan, A.A.; Shao, J.; Ali, W.; Tumrani, S. Content-Aware summarization of broadcast sports Videos: An Audio–Visual feature extraction approach. Neural Process. Lett. 2020, 52, 1945–1968. [Google Scholar] [CrossRef]
- Krizhevsky, A.; Sutskever, I.; Hinton, G.E. ImageNet classification with deep convolutional neural networks. Commun. ACM 2017, 60, 84–90. [Google Scholar] [CrossRef]
- Simonyan, K.; Zisserman, A. Very Deep Convolutional Networks for Large-Scale Image Recognition. In Proceedings of the International Conference on Learning Representations, San Diego, CA, USA, 7–9 May 2015. [Google Scholar]
- Szegedy, C.; Liu, W.; Jia, Y.; Sermanet, P.; Reed, S.; Anguelov, D.; Erhan, D.; Vanhoucke, V.; Rabinovich, A. Going deeper with convolutions. In Proceedings of the IEEE Conference on Computer Vision and Pattern Recognition, Boston, MA, USA, 7–12 June 2015; pp. 1–9. [Google Scholar]
- He, K.; Zhang, X.; Ren, S.; Sun, J. Deep residual learning for image recognition. In Proceedings of the IEEE Conference on Computer Vision and Pattern Recognition, Las Vegas, NV, USA, 27–30 June 2016; pp. 770–778. [Google Scholar]
- Iandola, F.N.; Moskewicz, M.W.; Ashraf, K.; Han, S.; Dally, W.J.; Keutzer, K. SqueezeNet: AlexNet-level accuracy with 50x fewer parameters and <1 MB model size. arXiv 2016, arXiv:abs/1602.07360. [Google Scholar]
- Howard, A.G.; Zhu, M.; Chen, B.; Kalenichenko, D.; Wang, W.; Weyand, T.; Andreetto, M.; Adam, H. Mobilenets: Efficient convolutional neural networks for mobile vision applications. arXiv 2021, arXiv:1704.04861. [Google Scholar]
- Murthy, C.B.; Hashmi, M.F.; Bokde, N.D.; Geem, Z.W. Investigations of object detection in images/videos using various deep learning techniques and embedded platforms—A comprehensive review. Appl. Sci. 2020, 10, 3280. [Google Scholar] [CrossRef]
- Cao, D.; Zeng, K.; Wang, J.; Sharma, P.K.; Ma, X.; Liu, Y.; Zhou, S. BERT-Based Deep Spatial-Temporal Network for Taxi Demand Prediction. IEEE Trans. Intell. Transp. Syst. 2021. Early Access. [Google Scholar] [CrossRef]
- Wang, J.; Zou, Y.; Lei, P.; Sherratt, R.S.; Wang, L. Research on recurrent neural network based crack opening prediction of concrete dam. J. Internet Technol. 2020, 21, 1161–1169. [Google Scholar]
- Chen, C.; Li, K.; Teo, S.G.; Zou, X.; Li, K.; Zeng, Z. Citywide traffic flow prediction based on multiple gated spatio-temporal convolutional neural networks. ACM Trans. Knowl. Discov. Data 2020, 14, 1–23. [Google Scholar] [CrossRef]
- Zaremba, W.; Sutskever, I.; Vinyals, O. Recurrent Neural Network Regularization. arXiv 2014, arXiv:abs/1409.2329. [Google Scholar]
- Jiang, X.; Yan, T.; Zhu, J.; He, B.; Li, W.; Du, H.; Sun, S. Densely connected deep extreme learning machine algorithm. Cogn. Comput. 2020, 12, 979–990. [Google Scholar] [CrossRef]
- Zhang, Y.; Wang, C.; Wang, X.; Zeng, W.; Liu, W. Fairmot: On the fairness of detection and re-identification in multiple object tracking. Int. J. Comput. Vis. 2021, 129, 3069–3087. [Google Scholar] [CrossRef]
- Wojke, N.; Bewley, A.; Paulus, D. Simple online and realtime tracking with a deep association metric. In Proceedings of the IEEE International Conference on Image Processing (ICIP), Beijing, China, 17–20 September 2017; pp. 3645–3649. [Google Scholar]
- Hu, H.N.; Yang, Y.H.; Fischer, T.; Darrell, T.; Yu, F.; Sun, M. Monocular Quasi-Dense 3D Object Tracking. arXiv 2021, arXiv:2103.07351. [Google Scholar] [CrossRef]
- Kim, A.; Osep, A.; Leal-Taixé, L. EagerMOT: 3D Multi-Object Tracking via Sensor Fusion. In Proceedings of the 2021 IEEE International Conference on Robotics and Automation (ICRA), Xi’an, China, 30 May–5 June 2021; pp. 11315–11321. [Google Scholar]
- Chaabane, M.; Zhang, P.; Beveridge, J.R.; O’Hara, S. Deft: Detection embeddings for tracking. arXiv 2021, arXiv:2102.02267. [Google Scholar]
- Zeng, F.; Dong, B.; Wang, T.; Chen, C.; Zhang, X.; Wei, Y. MOTR: End-to-End Multiple-Object Tracking with TRansformer. arXiv 2021, arXiv:2105.03247. [Google Scholar]
- Wang, Z.; Zheng, L.; Liu, Y.; Li, Y.; Wang, S. Towards real-time multi-object tracking. In Proceedings of the Computer Vision–ECCV 2020: 16th European Conference, Glasgow, UK, 23–28 August 2020; pp. 107–122. [Google Scholar]
- Xu, Y.; Osep, A.; Ban, Y.; Horaud, R.; Leal-Taixé, L.; Alameda-Pineda, X. How to train your deep multi-object tracker. In Proceedings of the IEEE/CVF Conference on Computer Vision and Pattern Recognition, Seattle, WA, USA, 13–19 June 2020; pp. 6787–6796. [Google Scholar]
- Sun, P.; Jiang, Y.; Zhang, R.; Xie, E.; Cao, J.; Hu, X.; Kong, T.; Yuan, Z.; Wang, C.; Luo, P. Transtrack: Multiple-object tracking with transformer. arXiv 2021, arXiv:2012.15460. [Google Scholar]
- Xu, Z.; Zhang, W.; Tan, X.; Yang, W.; Su, X.; Yuan, Y.; Zhang, H.; Wen, S.; Ding, E.; Huang, L. PointTrack++ for Effective Online Multi-Object Tracking and Segmentation. arXiv 2021, arXiv:2007.01549. [Google Scholar]
- Gupta, A.; Johnson, J.; Fei-Fei, L.; Savarese, S.; Alahi, A. Social gan: Socially acceptable trajectories with generative adversarial networks. In Proceedings of the IEEE Conference on Computer Vision and Pattern Recognition, Salt Lake City, UT, USA, 18–22 June 2018; pp. 2255–2264. [Google Scholar]
- Phan-Minh, T.; Grigore, E.C.; Boulton, F.A.; Beijbom, O.; Wolff, E.M. Covernet: Multimodal behavior prediction using trajectory sets. In Proceedings of the IEEE/CVF Conference on Computer Vision and Pattern Recognition, Seattle, WA, USA, 13–19 June 2020; pp. 14074–14083. [Google Scholar]
- Li, X.; Ying, X.; Chuah, M.C. Grip: Graph-based interaction-aware trajectory prediction. In Proceedings of the IEEE Intelligent Transportation Systems Conference (ITSC), Auckland, NZ, USA, 27–30 October 2019; pp. 3960–3966. [Google Scholar]
- Salzmann, T.; Ivanovic, B.; Chakravarty, P.; Pavone, M. Trajectron++: Dynamically-feasible trajectory forecasting with heterogeneous data. In Proceedings of the Computer Vision–ECCV 2020: 16th European Conference, Glasgow, UK, 23–28 August 2020; pp. 683–700. [Google Scholar]
- Mohamed, A.; Qian, K.; Elhoseiny, M.; Claudel, C. Social-stgcnn: A social spatio-temporal graph convolutional neural network for human trajectory prediction. In Proceedings of the IEEE/CVF Conference on Computer Vision and Pattern Recognition, Seattle, WA, USA, 13–19 June 2020; pp. 14424–14432. [Google Scholar]
- Amirian, J.; Zhang, B.; Castro, F.V.; Baldelomar, J.J.; Hayet, J.B.; Pettré, J. Opentraj: Assessing prediction complexity in human trajectories datasets. In Proceedings of the Asian Conference on Computer Vision, Kyoto, Japan, 30 November–4 December 2020; pp. 1–17. [Google Scholar]
- Yu, C.; Ma, X.; Ren, J.; Zhao, H.; Yi, S. Spatio-temporal graph transformer networks for pedestrian trajectory prediction. In Proceedings of the European Conference on Computer Vision, Glasgow, UK, 23–28 August 2020; pp. 507–523. [Google Scholar]
- Wang, C.; Wang, Y.; Xu, M.; Crandall, D.J. Stepwise Goal-Driven Networks for Trajectory Prediction. arXiv 2021, arXiv:abs/2103.14107. [Google Scholar] [CrossRef]
- Chen, J.; Li, K.; Bilal, K.; Li, K.; Philip, S.Y. A bi-layered parallel training architecture for large-scale convolutional neural networks. IEEE Trans. Parallel Distrib. Syst. 2018, 30, 965–976. [Google Scholar] [CrossRef] [Green Version]
- Gu, X.; Xue, X.; Wang, F. Fine-Grained Action Recognition on a Novel Basketball Dataset. In Proceedings of the IEEE International Conference on Acoustics, Speech and Signal Processing (ICASSP), Barcelona, Spain, 4–8 May 2020; pp. 2563–2567. [Google Scholar]
- Giancola, S.; Amine, M.; Dghaily, T.; Ghanem, B. Soccernet: A scalable dataset for action spotting in soccer videos. In Proceedings of the IEEE Conference on Computer Vision and Pattern Recognition Workshops, Salt Lake City, UT, USA, 18–22 June 2018; pp. 1711–1721. [Google Scholar]
- Conigliaro, D.; Rota, P.; Setti, F.; Bassetti, C.; Conci, N.; Sebe, N.; Cristani, M. The s-hock dataset: Analyzing crowds at the stadium. In Proceedings of the IEEE Conference on Computer Vision and Pattern Recognition, Boston, MA, USA, 7–12 June 2015; pp. 2039–2047. [Google Scholar]
- Niebles, J.C.; Chen, C.W.; Li, F.-F. Modeling temporal structure of decomposable motion segments for activity classification. In Proceedings of the European Conference on Computer Vision, Crete, Greece, 5–11 September 2010; pp. 392–405. [Google Scholar]
- Voeikov, R.; Falaleev, N.; Baikulov, R. TTNet: Real-time temporal and spatial video analysis of table tennis. In Proceedings of the IEEE/CVF Conference on Computer Vision and Pattern Recognition Workshops, Seattle, WA, USA, 13–19 June 2020; pp. 884–885. [Google Scholar]
- Pettersen, S.A.; Johansen, D.; Johansen, H.; Berg-Johansen, V.; Gaddam, V.R.; Mortensen, A.; Langseth, R.; Griwodz, C.; Stensland, H.K.; Halvorsen, P. Soccer video and player position dataset. In Proceedings of the 5th ACM Multimedia Systems Conference, Singapore, 19 March 2014; pp. 18–23. [Google Scholar]
- D’Orazio, T.; Leo, M.; Mosca, N.; Spagnolo, P.; Mazzeo, P.L. A semi-automatic system for ground truth generation of soccer video sequences. In Proceedings of the Sixth IEEE International Conference on Advanced Video and Signal Based Surveillance, Genova, Italy, 2–4 September 2009; pp. 559–564. [Google Scholar]
- Feng, N.; Song, Z.; Yu, J.; Chen, Y.P.P.; Zhao, Y.; He, Y.; Guan, T. SSET: A dataset for shot segmentation, event detection, player tracking in soccer videos. Multimed. Tools Appl. 2020, 79, 28971–28992. [Google Scholar] [CrossRef]
- Zhang, W.; Liu, Z.; Zhou, L.; Leung, H.; Chan, A.B. Martial arts, dancing and sports dataset: A challenging stereo and multi-view dataset for 3D human pose estimation. Image Vis. Comput. 2017, 61, 22–39. [Google Scholar] [CrossRef]
- De Vleeschouwer, C.; Chen, F.; Delannay, D.; Parisot, C.; Chaudy, C.; Martrou, E.; Cavallaro, A. Distributed video acquisition and annotation for sport-event summarization. In Proceedings of the NEM Summit 2008: Towards Future Media Internet, Saint-Malo, France, 13–15 October 2008; Volume 8. [Google Scholar]
- Karpathy, A.; Toderici, G.; Shetty, S.; Leung, T.; Sukthankar, R.; Fei-Fei, L. Large-scale video classification with convolutional neural networks. In Proceedings of the IEEE conference on Computer Vision and Pattern Recognition, Columbus, OH, USA, 23–28 June 2014; pp. 1725–1732. [Google Scholar]
- Dou, Z. Research on virtual simulation of basketball technology 3D animation based on FPGA and motion capture system. Microprocess. Microsyst. 2021, 81, 103679. [Google Scholar] [CrossRef]
- Yin, L.; He, R. Target state recognition of basketball players based on video image detection and FPGA. Microprocess. Microsyst. 2021, 80, 103340. [Google Scholar] [CrossRef]
- Bao, H.; Yao, X. Dynamic 3D image simulation of basketball movement based on embedded system and computer vision. Microprocess. Microsyst. 2021, 81, 103655. [Google Scholar] [CrossRef]
- Junjun, G. Basketball action recognition based on FPGA and particle image. Microprocess. Microsyst. 2021, 80, 103334. [Google Scholar] [CrossRef]
- Avaya. Avaya: Connected Sports Fans 2016—Trends on the Evolution of Sports Fans Digital Experience with Live Events. Available online: https://www.panoramaaudiovisual.com/wp-content/uploads/2016/07/connected-sports-fan-2016-report-avaya.pdf (accessed on 12 February 2020).
- Duarte, F.F.; Lau, N.; Pereira, A.; Reis, L.P. A survey of planning and learning in games. Appl. Sci. 2020, 10, 4529. [Google Scholar] [CrossRef]
- Lee, H.S.; Lee, J. Applying artificial intelligence in physical education and future perspectives. Sustainability 2021, 13, 351. [Google Scholar] [CrossRef]
- Egri-Nagy, A.; Törmänen, A. The game is not over yet—go in the post-alphago era. Philosophies 2020, 5, 37. [Google Scholar] [CrossRef]
- Hawk-Eye Innovations. Hawk-Eye in Cricket. 2017. Available online: https://www.hawkeyeinnovations.com/sports/cricket (accessed on 12 February 2020).
- Hawk-Eye Innovations. Hawk-Eye Tennis System. 2017. Available online: https://www.hawkeyeinnovations.com/sports/tennis (accessed on 12 February 2020).
- Hawk-Eye Innovations. Hawk-Eye Goal Line Technology. 2017. Available online: https://www.hawkeyeinnovations.com/products/ball-tracking/goal-line-technology (accessed on 12 February 2020).
- SportVU. Player Tracking and Predictive Analytics. 2017. Available online: https://www.statsperform.com/team-performance/football/optical-tracking/ (accessed on 12 February 2020).
- ChyronHego. Product Information Sheet TRACAB Optical Tracking. 2017. Available online: https://chyronhego.com/wp-content/uploads/2019/01/TRACAB-PI-sheet.pdf (accessed on 12 February 2020).
- Leong, L.H.; Zulkifley, M.A.; Hussain, A.B. Computer vision approach to automatic linesman. In Proceedings of the IEEE 10th International Colloquium on Signal Processing and its Applications, Kuala Lumpur, Malaysia, 9–10 March 2014; pp. 212–215. [Google Scholar]
- Zhang, T.; Ghanem, B.; Ahuja, N. Robust multi-object tracking via cross-domain contextual information for sports video analysis. In Proceedings of the IEEE International Conference on Acoustics, Speech and Signal Processing (ICASSP), Kyoto, Japan, 25–30 March 2012; pp. 985–988. [Google Scholar]
- Xiao, J.; Stolkin, R.; Leonardis, A. Multi-target tracking in team-sports videos via multi-level context-conditioned latent behaviour models. In Proceedings of the British Machine Vision Conference, Nottingham, UK, 1–5 September 2014. [Google Scholar]
- Wang, J.; Yang, Y.; Wang, T.; Sherratt, R.S.; Zhang, J. Big data service architecture: A survey. J. Internet Technol. 2020, 21, 393–405. [Google Scholar]
- Zhang, J.; Zhong, S.; Wang, T.; Chao, H.C.; Wang, J. Blockchain-based systems and applications: A survey. J. Internet Technol. 2020, 21, 1–14. [Google Scholar]
- Pu, B.; Li, K.; Li, S.; Zhu, N. Automatic fetal ultrasound standard plane recognition based on deep learning and IIoT. IEEE Trans. Ind. Inform. 2021, 17, 7771–7780. [Google Scholar] [CrossRef]
- Messelodi, S.; Modena, C.M.; Ropele, V.; Marcon, S.; Sgrò, M. A Low-Cost Computer Vision System for Real-Time Tennis Analysis. In Proceedings of the International Conference on Image Analysis and Processing; Springer: Berlin/Heidelberg, Germany, 2019; pp. 106–116. [Google Scholar]
- Liu, Y.; Liang, D.; Huang, Q.; Gao, W. Extracting 3D information from broadcast soccer video. Image Vis. Comput. 2006, 24, 1146–1162. [Google Scholar] [CrossRef]





















| Articles | Hand Crafted Algorithms | Machine Learning Algorithms | Sport and Application | Discussion about Dataset | Aim of Review | |||
|---|---|---|---|---|---|---|---|---|
| Sport | Detection | Tracking | Classification and Movement Recognition | |||||
| [1] | ✗ | Badminton | ✗ | ✗ | ✔ | ✗ | Motion analysis | |
| [2] | ✗ | ✔ | - | ✔ | ✗ | ✔ | ✗ | Sport data mining |
| [3] | ✗ | ✔ | - | ✔ | ✗ | ✔ | ✔ | - |
| [7] | ✗ | ✔ | - | ✗ | ✗ | ✔ | ✗ | - |
| [4] | ✗ | ✗ | - | ✗ | ✗ | ✔ | ✗ | Motion Capture |
| [8] | ✔ | ✔ | Soccer | ✔ | ✔ | ✗ | ✗ | Ball Tracking |
| [5] | ✗ | ✔ | Soccer | ✔ | ✔ | ✗ | Player detection/tracking | |
| [6] | ✗ | ✔ | - | ✔ | ✔ | ✗ | ✔ | Availability of datasets for sports |
| [9] | ✗ | ✗ | - | ✗ | ✗ | Content-Aware Analysis | ||
| [10] | ✗ | ✔ | - | ✗ | ✗ | ✔ | ✗ | - |
| [11] | ✗ | ✔ | - | ✗ | ✗ | ✗ | ✔ | Video Summarization |
| [12] | ✔ | ✗ | - | - | - | - | ✗ | Wearable technology in sports |
| [13] | ✔ | ✗ | - | - | ✔ | ✔ | ✗ | Wearable technology in sports |
| Studies in Basketball | ||||
|---|---|---|---|---|
| Ref. | Problem Statement | Proposed Methodology | Precision and Performance Characteristics | Limitations and Remarks |
| [31] | Recognizing actions of basketball players by using image recognition techniques | Bi-LSTM Sequence2Sequence | The metrics used to evaluate the method are the Spearman rank-order correlation coefficient, Kendall rank-order correlation coefficient, Pearson linear correlation coefficient, and Root Mean Squared Error and achieved 0.921, 0.803, 0.932, and 1.03, respectively. | The methodology failed to recognize difficult actions due to which accuracy is reduced. The accuracy of action recognition can be improved with a deep convolutional neural network. |
| [54] | Multi-future trajectory prediction in basketball. | Conditional Variational Recurrent Neural Networks (RNN)—TrajNet++ | The proposed methodology was tested on Average Displacement Error and Final Displacement Error metrics. The methodology is robust if the number it achieves is smaller than 7.01 and 10.61. | The proposed methodology fails to predict the trajectories in the case of uncertain and complex scenarios. As the behavior of the basketball or players is dynamic, belief maps cannot steer future positions. Training the model with a dataset of different events can rectify the failures of predictions. |
| [58] | Predicting line-up performance of basketball players by analyzing the situation of the field. | RNN + NN | At the point guard (pg) position 4 candidates were detected and at the center (c) position 3 candidates were detected. The total score of pg candidates is 13.67, 12.96, 13.42, 10.39, and where the total score of c candidates is 10.21, 14.08, and 13.48, respectively. | - |
| [32] | Multiplayer tracking in basketball videos | YOLOv3 + Deep-SORT, Faster-RCNN + Deep-SORT, YOLOv3 + DeepMOT, Faster-RCNN + DeepMOT, JDE | Faster-RCNN provides better accuracy than YOLOv3 among baseline detectors. The joint Detection and Embedding method performs better in the accuracy of tracking and computing speed among multi-object tracking methods. | Tracking in specific areas such as severe occlusions and improving detection precision improves the accuracy and computation speed. By adopting frame extraction methods, in terms of speed and accuracy, it can achieve comprehensive performance, which may be an alternative solution. |
| [40] | Recognizing the referee signals from real-time videos in a basketball game. | HOG + SVM, LBP + SVM | Achieved an accuracy of 95.6% for referee signal recognition using local binary pattern features and SVM classification. | In the case of a noisy environment, a significant chance of occlusion, an unusual viewing angle, and/or variability of gestures, the performance of the proposed method is not consistent. Detecting jersey color and eliminating all other detected elements in the frame can be the other solution to improve the accuracy of referee signal recognition. |
| [30] | Event recognition in basketball videos | CNN | mAP for group activity recognition is 72.1% | The proposed model can recognize the global movement in the video. By recognizing the local movements, the accuracy can be improved. |
| [59] | Analyzing the behavior of the player. | CNN + RNN | Achieved an accuracy of 76.5% for four types of actions in basketball videos. | The proposed model gives less accuracy for actions such as passing and fouling. This also gives less accuracy of recognition and prediction on the test dataset compared to the validation dataset. |
| [33] | Tracking ball movements and classification of players in a basketball game | YOLO + Joy2019 | Jersey number recognition in terms of Precision achieved is 74.3%. Player recognition in terms of Recall achieved 89.8%. | YOLO confuses the overlapped image for a single player. In the subsequent frame, the tracking ID of the overlapped player is exchanged, which causes wrong player information to be associated with the identified box. |
| [29] | Event classifications in basketball videos | CNN + LSTM | The average accuracy using a two-stage event classification scheme achieved 60.96%. | Performance can be improved by introducing information such as individual player pose detection and player location detection |
| [49] | Classification of different defensive strategies of basketball payers, particularly when they deviate from their initial defensive action. | KNN, Decision Trees, and SVM | Achieved 69% classification accuracy for automatic defensive strategy identification. | Considered only two defensive strategies `switch’ and `trap’ involved in Basketball. In addition, the alternative method of labeling large Spatio-temporal datasets will also lead to better results. Future research may also consider other defensive strategies such as pick-and-roll and pick-and-pop. |
| [38] | Basketball trajectory prediction based on real data and generating new trajectory samples. | BLSTM + MDN | The proposed method performed well in terms of convergence rate and final AUC (91%) and proved deep learning models perform better than conventional models (e.g., GLM, GBM). | To improve the accuracy time series the prediction has to consider. By considering factors such as player cooperation and defense when predicting NBA player positions, the performance of the model can be improved. |
| [51] | Generating basketball trajectories. | GRU-CNN | Validated on a hierarchical policy network (HPN) with ground truth and 3 baselines. | The proposed model failed in the trajectory of a three-dimensional basketball match. |
| [41] | Score detection, highlights video generation in basketball videos. | BEI+CNN | Automatically analyses the basketball match, detects scoring, and generates highlights. Achieved an accuracy, precision, recall, and F1-score of 94.59%, 96.55%, 92.31%, and 94.38%. | The proposed method is lacking in computation speed which achieved 5 frames per second. Therefore, it cannot be implemented in a real-time basketball match. |
| [34] | Multi-person event recognition in basketball videos. | BLSTM | Event classification and event detection were achieved in terms of mean average precision, i.e., 51.6% and 43.5%. | A high-resolution dataset can improve the performance of the model. |
| [44] | Player behavior analysis. | RNN | Achieved an accuracy of 80% over offensive strategies. | The methodology fails in many factors such as complexity of interaction, distinctiveness, and diversity of the target classes and other extrinsic factors such as reactions to defense, unexpected events such as fouls, and consistency of executions. |
| [39] | Prediction of the 3-point shot in the basketball game | RNN | Evaluated in terms of AUC and achieved 84.30%. | The proposed method fails in the case of high ball velocity and the noisy nature of motion data. |
| Studies in Soccer | ||||
|---|---|---|---|---|
| Ref. | Problem Statement | Proposed Methodology | Precision and Performance Characteristics | Limitations and Remarks |
| [71] | Player and ball detection and tracking in soccer. | YOLOv3 and SORT | Methodology achieved tracking accuracy of 93.7% on multiple object tracking accuracy metrics with a detection speed of 23.7 FPS and a tracking speed of 11.3 FPS. | This methodology effectively handles challenging situations, such as partial occlusions, players and the ball reappearing after a few frames, but fails when the players are severely occluded. |
| [72] | Player, referee and ball detection and tracking by jersey color recognition in soccer. | DeepPlayerTrack | The model achieved a tracking accuracy of 96% and 60% on MOTA and GMOTA metrics, respectively, with a detection speed of 23 FPS. | The limitation of this method is that, when a player with the same jersey color is occluded, the ID of the player is switched. |
| [77] | Tracking soccer players to evaluate the number of goals scored by a player. | Machine Learning and Deep Reinforcement Learning. | Performance of the player tracking model measured in terms of mAP achieved 74.6%. | The method failed to track the ball at critical moments such as passing at the beginning and shooting. It also failed to overcome the identity switching problem. |
| [94] | Extracting ball events to classify the player’s passing style. | Convolutional Auto-Encoder | The methodology was evaluated in terms of accuracy and achieved 76.5% for 20 players. | Concatenation of the auto-encoder and extreme learning machine techniques will improve classification of the event performance. |
| [101] | Detecting events in soccer. | Variational Auto- encoder and EfficientNet | Achieved an F1-score of 95.2% event images and recall of 51.2% on images not related to soccer at a threshold value of 0.50. | The deep extreme learning machine technique which employs the auto-encoder technique may enhance the event detection accuracy. |
| [82] | Action spotting soccer video. | YOLO-like encoder | The algorithm achieved an mAP of 62.5%. | - |
| [78] | Team performance analysis in soccer | SVM | Prediction models achieved an overall accuracy of 75.2% in predicting the correct segmental and the outcome of the likelihood of the team making a successful attempt to score a goal on the used dataset. | The proposed model failed in identifying the players that are more frequently involved in match events that end with an attempt at scoring i.e., a `SHOT’ at goal, which may assist sports analysts and team staff to develop strategies suited to an opponent’s playing style. |
| [85] | Motion Recognition of assistant referees in soccer | AlexNet, VGGNet-16, ResNet-18, and DenseNet-121 | The proposed algorithm achieved 97.56% accuracy with real-time operations. | Though the proposed algorithm is immune to variations of illuminance caused by weather conditions, it failed in the case of occlusions between referees and players. |
| [106] | Predicting the attributes (Loss or Win) in soccer. | ANN | The proposed model predicts 83.3% for the winning case and 72.7% for loss. | - |
| [109] | Team tactics estimation in soccer videos. | Deep Extreme Learning Machine (DELM). | The performance of the model is measured on precision, recall, and F1-score and achieved 87.6%, 88%, and 87.8%, respectively. | Team tactics are estimated based on the relationship between tactics of the two teams and ball possession. The method fails to estimate the team formation at the beginning of the game. |
| [88] | Action recognition in soccer | CNN-based Gaussian Weighted event-based Action Classifier architecture | Accuracy in terms of F1-score achieved was 52.8% for 6 classes. | By classifying the actions into subtypes, the accuracy of action recognition can be enhanced. |
| [62] | Detection and tracking of the ball in soccer videos. | VGG – MCNN | Achieved an accuracy of 87.45%. | It could not detect when the ball moved out of play in the field, in the stands region, or from partial occlusion by players, or when ball color matched the player’s jersey. |
| [95] | Automatic event extraction for soccer videos based on multiple cameras. | YOLO | The U-encoder is designed for feature extraction and has better performance in terms of accuracy compared with fixed feature extractors. | To carry out a tactical analysis of the team, player trajectory needs to be analyzed. |
| [80] | Shot detection in a football game | MobileNetV2 | The MobileNetV2 method performed better than other feature extractor methods. | Extracting the features with the MobileNetV2 and then using 3D convolution on the extracted features for each frame can improve detection performance. |
| [86] | Predicting player trajectories for shot situations | LSTM | Performance is measured in terms of F1-score and achieved 53%. | The model failed to predict the player trajectory in the case of players confusing each other by changing their speed or direction unexpectedly. |
| [108] | Analyzing the team formation in soccer and formulating several design goals. | OpenCV is used for back-end visualization. | The formation detection model achieved a max accuracy of 96.8%. | The model is limited to scalability as it cannot be used on high-resolution soccer videos. The results are bounded to a particular match, and it cannot evaluate the tactical schemes across different games. Visualization of real-time team formation is another drawback as it limits the visualization of non-trivial spatial information. By applying state-of-the-art tracking algorithms, one can predominantly improve the performance of tactics analysis. |
| [60] | Player recognition with jersey number recognition. | Spatial Constellation + CNN | Achieved an accuracy of 82% by combining Spatial Constellation + CNN models. | The proposed model failed to handle the players that are not visible for certain periods. Predicting the position of invisible players could improve the quality of spatial constellation features. |
| [89] | Evaluating and classifying the passes in a football game. | SVM | The proposed model achieves an accuracy of 90.2% during a football match. | To determine the quality of each pass, some factors such as pass execution of player in a particularly difficult situation, the strategic value of the pass, and the riskiness of the pass need to be included. To rate the passes in sequence, it is necessary to consider the sequence of passes during which the player possesses the ball. |
| [84] | Detecting dribbling actions and estimating positional data of players in soccer. | Random forest | Achieved an accuracy of 93.3%. | The proposed methodology fails to evaluate the tactical strategies. |
| [103] | Team tactics estimation in soccer videos. | SVM | The performance of the methodology is measured in terms of precision, recall, and F1-score and achieved 98%, 97%, and 98%. | The model fails when audiovisual features could not recognize quick changes in the team’s tactics. |
| [93] | Analyzing past events in the case of non-obvious insights in soccer. | k-NN, SVM | To extract the features of pass location, they used heatmap generation and achieved an accuracy of 87% in the classification task. | By incorporating temporal information, the classification accuracy can be improved and also offers specific insights into situations. |
| [61] | Tracking the players in soccer videos. | HOG + SVM | Player detection is evaluated in terms of accuracy and achieved 97.7%. Classification accuracy using k-NN achieved 93% for 15 classes. | - |
| [79] | Action classification in soccer videos | LSTM + RNN | The model achieves a classification rate of 92% on four types of activities. | By extracting the features of various activities, the accuracy of the classification rate can be improved. |
| Studies in Cricket | ||||
|---|---|---|---|---|
| Refs. | Problem Statement | Proposed Methodology | Precision and Performance Characteristics | Limitations and Remarks |
| [117] | Shot classification in cricket. | CNN—Gated Recurrent Unit | It is evaluated in terms of precision, recall, and F1-score and achieved 93.40%, 93.10%, and 93% for 10 types of shots. | By incorporating unorthodox shots which are played in t20 in the dataset may improve the testing accuracy. |
| [125] | Detecting the action of the bowler in cricket. | VGG16-CNN | It was evaluated in terms of precision, recall, and F1-score and the maximum average accuracy achieved is 98.6% for 13 classes (13 types of bowling actions). | Training the model with the dataset of wrong actions can improve detection accuracy. |
| [129] | Movement detection of the batsman in cricket. | Deep-LSTM | The model was evaluated in terms of mean square error and achieved a minimum error of 1.107. | - |
| [142,143] | Cricket video summarization. | Gated Recurrent Neural Network + Hybrid Rotation Forest-Deep Belief Networks YOLO | The methodology was evaluated in terms of precision, F1-score, accuracy and achieved 96.82%, 94.83%, and 96.32% for four classes. YOLO is evaluated on precision, recall, and F1-score and achieved 97.1%, 94.4%, and 95.7% for 8 classes. | Decision tree classifier performance is low due to the existence of a huge number of trees. Therefore, a small change in the decision tree may improve the prediction accuracy. Extreme Learning Machines have faced the problem of overfitting, which can be overcome by removing duplicate data in the dataset. |
| [134] | Prediction of individual player performance in cricket | Efficient Machine Learning Techniques | The proposed algorithm achieves a classification accuracy of 93.73% which is good compared with traditional classification algorithms. | Replacing machine learning techniques with deep learning techniques may improve the performance in prediction even in the case of different environmental conditions. |
| [114] | Classification of different batting shots in cricket. | CNN | The average classification in terms of precession is 0.80, Recall is 0.79 and F1-score is 0.79. | To improve the accuracy of classification, a deep learning algorithm has to be replaced with a better neural network. |
| [130] | Outcome classification task to create automatic commentary generation. | CNN + LSTM | Maximum of 85% of training accuracy and 74% validation accuracy | Due to the unavailability of the standard dataset for the ball by ball outcome classification in cricket, the accuracy is not up to mark. In addition, better accuracy leads to automatic commentary generation in sports. |
| [132] | Detecting the third umpire decision and an automated scoring system in a cricket game. | CNN + Inception V3 | It holds 94% accuracy in the Deep Conventional Neural Network (DCNN) and 100% in Inception V3 for the classification of umpire signals to automate the scoring system of cricket. | To build an automated umpiring system based on computer vision application and artificial intelligence, the results obtained in this paper are more than enough. |
| [133] | Classification of cricket bowlers based on their bowling actions. | CNN | The test set accuracy of the model is 93.3% which demonstrates its classification ability. | The model lacks data for detecting spin bowlers. As the dataset is confined to left-arm bowlers, the model misclassifies the right-arm bowlers. |
| [115] | Recognition of various batting shots in a cricket game | Deep-CNN | The proposed models can recognize a shot being played with 90% accuracy. | As the model is dependent on the frame per second of the video, it fails to recognize when the frames per second increases. |
| [131] | Automatic highlight generation in the game of cricket. | CNN + SVM | Mean Average Precision of 72.31% | The proposed method cannot clear metrics to evaluate the false positives in highlights. |
| [133] | Umpire pose detection and classification in cricket. | SVM | VGG19-Fc2 Player testing accuracy of 78.21% | Classification and summarization techniques can minimize false positives and false negatives. |
| [116] | Activity recognition for quality assessment of batting shots. | Decision Trees, k-Nearest Neighbours, and SVM. | The proposed method identifies 20 classes of batting shots with an average F1-score of 88% based on the recorded movement of data. | To assess the player’s batting caliber, certain aspects of batting also need to be considered, i.e., the position of the batsman before playing a shot and the method of batting shots for a particular bowling type can be modeled. |
| [136,137] | Predicting the outcome of the cricket match. | k-NN, Naïve Bayesian, SVM, and Random Forest | Achieved an accuracy of 71% upon the statistics of 366 matches. | Imbalance in the dataset is one of the causes which produces lower accuracy. Deep learning methodologies may give promising results by training with a dataset that included added features. |
| [124] | Performance analysis of the bowler. | Multiple regression | Variation in ball speed has a feeble significance in influencing the bowling performance (the p-value being 0.069). The variance ratio of the regression equation to that of the residuals (F-value) is given as 3.394 with a corresponding p-value of 0.015. | - |
| [135] | Predicting the performance of the player. | Multilayer perceptron Neural Network | The model achieves an accuracy of 77% on batting performance and 63% on bowling performance. | - |
| Studies in Tennis | ||||
|---|---|---|---|---|
| Ref. | Problem Statement | Proposed Methodology | Precision and Performance Characteristics | Limitations and Remarks |
| [145] | Monitoring and Analyzing tactics of tennis players. | YOLOv3 | The model achieved an mAP of 90% with 13 FPS on high-resolution images. | Using a lightweight backbone for detection, modules can improve the processing speed. |
| [158] | Player action recognition in tennis. | Temporal Deep Belief Network (Unsupervised Learning Model) | The accuracy of the recognition rate is 94.72% | If two different movements are similar, then the model fails to recognize the current action. |
| [162] | Tennis swing classification. | SVM, Neural Network, K-NN, Random Forest, Decision Tree | Maximum classification accuracy of 99.72% achieved using NN with a Recall of 1. The second-highest classification accuracy of 99.44% was achieved using K-NN with a recall of 0.98. | If the play styles of the players are different but the patterns are the same, in that case, models failed to classify the current swing direction. |
| [156] | Player activity recognition in a tennis game. | Long Short Term Memory (LSTM) | The average accuracy of player activity recognition based on the historical LSTM model was 0.95, and that of the typical LSTM model was 0.70. | The model lacks real-time learning ability and requires a large computing time at the training stage. The model also lacks online learning ability. |
| [147] | Automatic detection and classification of change of direction from player tracking data in a tennis game. | Random Forest Algorithm | Among all the proposed methods, model 1 had the highest F1-score of 0.801, as well as the smallest rate of false-negative classification (3.4%) and average accuracy of 80.2% | In the case of non-linear regression analysis, the classification performance of the proposed model is not up to the mark. |
| [153] | Prediction of shot location and type of shot in a tennis game. | Generative Adversarial Network (GAN) (Semi-Supervised Model) | The performance factor is measured based on the minimum distance recorded between predicted and ground truth shot location. | The performance of the model deviates from the different play styles as it is trained on the limited player dataset. |
| [159] | Analyzing individual tennis matches by capturing spatio-temporal data for player and ball movements. | For data extraction, a player and ball tracking system such as HawkEye is used. | Generation of 1-D space charts for patterns and point outcomes to analyze the player activity. | The performance of the model deviates from different matches, as it was trained only on limited tennis matches. |
| [157] | Action recognition in tennis | 3-Layered LSTM | The classification accuracies are as follows: Improves from 84.10 to 88.16% for players of mixed abilities. Improves from 81.23 to 84.33% for amateurs and from 87.82 to 89.42% for professionals, when trained using the entire dataset. | The detection accuracy can be increased by incorporating spatio-temporal data and combining the action recognition data with statistical data. |
| [161] | Shot prediction and player behavior analysis in tennis | For data extraction, player and ball tracking systems such as HawkEye are used and a Dynamic Bayesian Network for shot prediction is used. | By combining factors (Outside, Left Top, Right Top, Right Bottom) together, speed, start location, the player movement assessment achieved better results of 74% AUC. | As the model is trained on limited data (only elite players), it cannot be performed on ordinary players across multiple tournaments. |
| [148] | Ball tracking in tennis | Two-Layered Data Association | Evaluation results in terms of precision, recall, F1-score are 84.39%, 75.81%, 79.87% for Australian open tennis matchwa and 82.34%, 67.01%, 73.89% for U.S open tennis matches. | The proposed method cannot handle multi-object tracking and it is possible to integrate audio information to facilitate high-level analysis of the game. |
| [160] | Highlight extraction from rocket sports videos based on human behavior analysis. | SVM | The proposed algorithm achieved an accuracy of 90.7% for tennis videos and 87.6% for badminton videos. | The proposed algorithm fails to recognize the player, as the player is a deformable object of which the limbs perform free movement during action recognition. |
| Studies in Volleyball | ||||
|---|---|---|---|---|
| Ref. | Problem Statement | Proposed Methodology | Precision and Performance Characteristics | Limitations and Remarks |
| [173] | Group activity recognition by tracking players. | CNN + Bi-LSTM | The model achieved an accuracy of 93.9%. | The model fails to track the players if the video is taken from a dynamic camera. Temporal action localization can improve the accuracy of tracking the players in severe occlusion conditions. |
| [174] | Recognizing and classifying player’s behavior. | SVM | The achieved recognition rate was 98% for 349 correct samples. | - |
| [167] | Classification of tactical behaviors in beach volleyball. | RNN + GRU | The model achieves better classification results as prediction accuracies range from 37% for forecasting the attack and direction to 60% for the prediction of success. | By employing a state-of-the-art method and training on a proper dataset that has continuous positional data, it is possible to predict tactics behavior and set/match outcomes. |
| [175] | Motion estimation for volleyball | Machine Vision and Classical particle filter. | Tracking accuracy is 89% | Replacing methods with deep learning algorithms gives better results. |
| [168] | Assessing the use of Inertial Measurement Units in the recognition of different volleyball actions. | KNN, Naïve Bayes, SVM | Unweighted Average Recall of 86.87% | By incorporating different frequency domain features, the performance factor can be improved. |
| [59] | Predicting the ball trajectory in a volleyball game by observing the the motion of the setter player. | Neural Network | The proposed method predicts 0.3 s in advance of the trajectory of the volleyball based on the motion of the setter player. | In the case of predicting the 3D body position data, the method records a large error. This can be overcome by training properly annotated large data on state-of-art-methods. |
| [164] | Activity recognition in beach volleyball | Deep Convolutional LSTM | The approach achieved a classification accuracy of 83.2%, which is superior compared with other classification algorithms. | Instead of using wearable devices, computer vision architectures can be used to classify the activities of the players in volleyball. |
| [170] | Volleyball skills and tactics analysis | ANN | Evaluated in terms of Average Relative Error for 10 samples and achieved 0.69%. | - |
| [165] | Group activity recognition in a volleyball game | LSTM | Group activity recognition of accuracy of the the proposed model in volleyball is 51.1%. | The performance of architecture is poor because of the lack of hierarchical considerations of the individual and group activity dataset. |
| Studies in Hockey | ||||
|---|---|---|---|---|
| Ref. | Problem Statement | Proposed Methodology | Precision and Performance Characteristics | Limitations and Remarks |
| [176] | Detecting the player in hockey. | SVM, Faster RCNN, SSD, YOLO | HD+SVM achieved the best results in terms of accuracy, recall, and F1-score with values of 77.24%, 69.23%, and 73.02%. | The model failed to detect the players in occlusion conditions. |
| [188] | Localizing puck Position and Event recognition. | Faster RCNN | Evaluated in terms of AUC and achieved 73.1%. | Replacing the detection method with the YOLO series can improve the performance. |
| [181] | Identification of players in hockey. | ResNet + LSTM | Achieves player identification accuracy of over 87% on the split dataset. | Some of the jersey number classes such as 1 to 4 are incorrectly predicted. The diagonal numbers from 1 to 100 are falsely classified due to the small number of training examples. |
| [177] | Activity recognition in a hockey game. | LSTM | The proposed model recognizes the activities such as free hits, goals, penalties corners, and long corners with an accuracy of 98%. | As the proposed model is focused on spatial features, it does not recognize activities such as free hits and long corners as they appear as similar patterns. By including temporal features and incorporating LSTM into the model, the model is robust to performance accuracy. |
| [180] | Pose estimation and temporal-based action recognition in hockey. | VGG19 + LiteFlowNet + CNN | A novel approach was designed and achieved an accuracy of 85% for action recognition. | The architecture is not robust to abrupt changes in the video, e.g., it fails to predict hockey sticks. Activities such as a goal being scored, or puck location, are not recognized. |
| [187] | Action recognition in ice hockey using a player pose sequence. | CNN+LSTM | The performance of the model is better in similar classes such as passing and shooting. It achieved 90% parameter reduction and 80% floating-point reduction on the HARPET dataset. | As the number of hidden units to LSTM increases, the number of parameters also increases, which leads to overfitting and low test accuracy. |
| [178] | Human activity recognition in hockey. | CNN+LSTM | An F1-score of 67% was calculated for action recognition on the multi-labeled imbalanced dataset. | The performance of the model is poor because of the improper imbalanced dataset. |
| [179] | Player action recognition in an ice hockey game | CNN | The accuracy of the actions recognized in a hockey game is 65% and when similar actions are merged accuracy rises to 78%. | Pose estimation problems due to severe occlusions when motions blur due to the speed of the game and also due to lack of a proper dataset to train models, all causing low accuracy. |
| Studies in Badminton | ||||
|---|---|---|---|---|
| Ref. | Problem Statement | Proposed Methodology | Precision and Performance Characteristics | Limitations and Remarks |
| [195] | Shuttlecock detection problem of a badminton robot. | Tiny YOLOv2 and YOLOv3 | Results show that, compared with state-of-art methods, the proposed networks achieved good accuracy with efficient computation. | The proposed method fails to detect different environmental conditions. As it uses the binocular camera to detect a 2D shuttlecock, it cannot detect the 3D shuttlecock trajectory. |
| [191] | Automated badminton player action recognition in badminton games. | AlexNet+CNN, GoogleNet+CNN and SVM | Recognition of badminton actions by the linear SVM classifier for both AlexNet and GoogleNet using local and global extractor methods is 82 and 85.7%. | The architecture can be improved by fine-tuning in an end-to-end manner with a larger dataset on features extracted at different fully connected layers. |
| [192] | Badminton activity recognition | CNN | Nine different activities were distinguished: seven badminton strokes, displacement, and moments of rest. With accelerometer data, accurate estimation was conducted using CNN with 86% precision. Accuracy is raised to 99% when gyroscope data are combined with accelerometer data. | Computer vision techniques can be employed instead of sensors. |
| [193] | Classification of badminton match images to recognize the different actions were conducted by the athletes. | AlexNet, GoogleNet, VGG-19 + CNN | Significantly, the GoogleNet model has the highest accuracy compared to other models in which only two-hit actions were falsely classified as non-hit actions. | The proposed method classifies the hit and non-hit actions and it can be improved by classifying more actions in various sports. |
| [196] | Tracking shuttlecocks in badminton | An AdaBoost algorithm which can be trained using the OpenCV Library. | The performance of the proposed algorithm was evaluated based on precision and it achieved an average precision accuracy of 94.52% with 10.65 fps. | The accuracy of tracking shuttlecocks is enhanced by replacing state-of-the-art AI algorithms. |
| [190] | Tactical movement classification in badminton | k-Nearest Neighbor | The average accuracy of player position detection is 96.03 and 97.09% on two halves of a badminton court. | The unique properties of application such as the length of frequent trajectories or the dimensions of the vector space may improve classification performance. |
| Studies in Various Sports | ||||
|---|---|---|---|---|
| Ref. | Problem Statement | Proposed Methodology | Precision and Performance Characteristics | Limitations and Remarks |
| [211] | Beach sports image recognition and classification. | CNN | The model achieved a recognition accuracy of 91%. | Lightweight networks of deep learning algorithms can improve the recognition accuracy and can also be implemented in real-time scenarios. |
| [199] | Motion image segmentation in the sport of swimming | GDA + SVM | The performance of the Symmetric Difference Algorithm was measured in terms of recall and achieved 76.2%. | Using advanced optimization techniques such as Cosine Annealing Schedulers with deep learning algorithms may improve the performance. |
| [200] | Identifying and recognizing wrong strokes in table tennis. | k-NN, SVM, Naïve Bayes | Performs various ML algorithms and achieves an accuracy of 69.93% using the Naïve Bayes algorithm. | A standard dataset can improve the accuracy of recognizing the wrong strokes in table tennis. |
| [212] | Multi-player tracking in sports | Cascade Mask R-CNN | The proposed Deep Player Identification method studies the patterns of jersey number, team class, and pose-guided partial feature. To handle player identity switching, the method correlates the coefficients of player ID in the K-shortest path with ID. The proposed framework achieves state-of-art performance. | When compared with existing methods, the computation cost is higher and can be considered a major drawback of the proposed framework. To refine 2D detection, temporal information needs to be considered and can be transferred to tracking against a real-time performance such as soccer, basketball, etc. |
| [215] | Individual player tracking in sports events. | Deep Neural Network | Achieved an Area Under Curve (AUC) of 66% | Tracking by jersey number recognition may increase the performance of the model. |
| [204] | Skelton-based key pose recognition and classification in sports | Boltzmann machine+CNN Deep Boltzmann machine + RNN | The proposed architecture successfully analyses feature extraction, motion attitude model, motion detection, and behavior recognition of sports postures. | The architecture is bound to individual-oriented sports and can be further implemented on group-based sports, in case of challenges such as severe occlusion, misdetection due to failure in blob detection in object tracking. |
| [224] | Human action recognition and classification in sports | VGG 16 + RNN | The proposed method achieved an accuracy of 92% for ten types of sports classification. | The model fails in the case of scaling up the dataset for larger classification which shows ambiguity between players and similar environmental conditions. Football, Hockey; Tennis, Badminton; Skiing, Snowboarding; these pairs of classes have similar environmental features; thus, it is only possible to separate them based on relevant actions which can be achieved by state-of-the-art methods. |
| [237] | Replay and key event detection for sports video summarization | Extreme Learning Machine (ELM) | The framework is evaluated on a dataset that consists of 20 videos of four different sports categories. It achieves an average accuracy of 95.8%, which illustrates the significance of the method in terms of key-event and replay detection for video summarization. | The performance of the proposed method drops in the case of the absence of a gradual transition of a replay segment. It can be extended by incorporating artificial intelligence techniques. |
| [228] | Event detection in sports videos for unstructured environments with arbitrary camera angles. | Mask RCNN + LSTM | The proposed method is accurate in unsupervised player extraction, which is used for precise temporal segmentation of rally scenes. It is also robust to noise in the form of camera shaking and occlusions. | It can be extended to doubles games with fine-grained action recognition for detecting various kinds of shots in an unstructured video and it can be extended to analyze videos of games such as cricket, soccer, etc. |
| [229] | Human motion quality assessment in complex motion scenarios. | 3-Dimensional CNN | Achieved an accuracy of 81% on the MS-COCO dataset. | Instead of the Stochastic Gradient Descent technique for learning rate, using the Cosine annealing scheduler technique may improve the performance. |
| [213] | Court detection using markers, player detection, and tracking using a drone. | Template Matching + Particle Filter | The proposed method achieves better accuracy (94%) in the case of two overlapping players | As the overlapping of players, increases the accuracy of detection and tracking decreases due to similar features of players on the same team. The method uses a template matching algorithm, which can be replaced with a deep learning-based state-of-art algorithm to acquire better results. |
| [214] | Target tracking theory and analyses its advantages in video tracking. | Mean Shift + Particle Filter | Achieves better tracking accuracy compared to existing algorithms such as TMS and CMS algorithms. | If the target scales change then the tracking of players fails due to the unchanged window of the mean-shift algorithm. Furthermore, it cannot track objects which are similar to the background color. The accuracy of tracking players can be improved by replacing them with artificial intelligence algorithms. |
| [236] | Automatically generating a summary of sports video. | 2D CNN + LSTM | Describes a novel method for automatic summarization of user-generated sports videos and demonstrated the results for Japanese fencing videos. | The architecture can be improved by fine-tuning in an end-to-end manner with a larger dataset for illustrating potential performance and also to evaluate in the context of a wider variety of sports. |
| [227] | Action Recognition and classification | SVM | Achieved an accuracy of 59.47% on the HMDB 51 dataset. | In cases where the object takes up most of the frame, the human detector cannot completely cover the body of the object. This leads to the system missing movements of body parts such as hands and arms. In addition, recognition of similar movements is a challenge for this architecture. |
| Details of the Available Dataset | |||||
|---|---|---|---|---|---|
| Refs. | Sport | Dataset | Mode of the Dataset | Annotated Parameters | Length of the Video and Number of Images |
| [101] | Soccer | Image type Football Keyword Dataset | Event detection and Classification. | Events such as free kicks, penalty kicks, tackles, red cards, yellow cards. | Dataset was categorized as training, testing, and validation with 5000, 500, and 500 images. |
| [271] | Basketball | Basketball dataset | Action Recognition | Dribbling, Passing, Shooting | Dataset consists of video of 8 h duration, 3399 annotations and 130 samples of each class. |
| [121] | Cricket | Video type Cricket Strokes Dataset | Cricket Stroke Localization. | Annotated with strokes played in untrimmed videos. | Highlights dataset and the Generic dataset comprised of Cricket telecast videos at 25 fps. |
| [272] | Table Tennis | Video type TTNet dataset | Ball detection and Event Spotting | Ball bounces, Net hit, Empty Events | 5 Videos of 10–25 min duration for training and 7 short videos for testing |
| [96,272] | Soccer | Image type SoccerNet and SoccerNetv2 dataset | Action spotting in soccer videos | Goal, Yellow/Red Card, Substitution | Handles a length of video of about 764 h and 6637 moments which are split into three major classes (Substitution, Goal, and Yellow/Red Card). |
| [165] | Volleyball | Volleyball dataset | Group activity recognition | Person-level actions, Temporal dynamics of a person’s action and Temporal evolution of group activity | 1525 frames were annotated. |
| [273] | Hockey | The Spectators of Hockey (S-HOCK) | Analyzing Crowds at the Stadium | spectator categorization such as position, head pose, posture and action | Video type dataset. 31 s 30 fps |
| [281] | 487 classes of sports | Sports-1M dataset | Sports classification and activity recognition. | Activity labels | 5 m 36 s |
| [276] | Soccer | Player position in soccer video dataset | Player tracking system | Trajectories of players | 45 min |
| [225] | Volleyball | Indoor volleyball dataset | Activity Detection and Recognition | Seven activities such as the serve, reception, setting, attack, block, stand, and defense/move are annotated to each player in this dataset. | 23 min 25 fps |
| [274] | Various jump games, various throw games, bowling, tennis serving, diving, and weightlifting. | Olympic Sports Dataset | Recognition of complex human activities in sports | Different poses in different sports | Video type dataset. It contains 16 sports classes, with 50 sequences per class. |
| [34] | Basketball | NCAA Dataset | Event Recognition | Event classification, Event detection and Evaluation of attention. | The video type dataset. Length 1.5 h long Annotated with 11 types of events. |
| [277] | Soccer | ISSIA Soccer Dataset | Objective method of Ground Truth Generation | Player and Ball trajectories | 2 min 25 fps |
| [280] | Basketball | APIDIS Basketball Dataset | sport-event summarization | Basketball events such as the position of players, referees, and the ball. | 16 min, 22fps |
| [279] | Badminton, Basketball, Football, Rugby, Tennis, Volleyball | Martial Arts, Dancing and Sports dataset | 3D human pose estimation. | It is annotated with 5 types of actions. | Size of the dataset is 53,000 frames. |
| [226] | Kicking, golf swing, lifting, diving, riding horses, skateboarding, running, walking, swing-side. | UCF Sports Action Dataset | Action Recognition | Action localization and the class label for activity recognition. | 13k clips and 27 h of video data |
| [278] | Soccer | SSET | Shot segmentation, Event detection, Player Tracking | Far-view shot, Medium-view shot, Close-view shot, Out-of-field shot, and Playback shot. | 350 soccer videos of total length 282 h 25 fps |
| Jetson TX1 | Jetson TX2 | Jetson AGX Xavier | Raspberry Pi Series | Latte Panda | Odroid Xu4 | |
|---|---|---|---|---|---|---|
| CPU | Quad-core ARM Processor | Dual-core Denver CPU and quad-core ARM 57 | 64 bit CPU and 8-core ARM | 63-bit quad- core ARM | Intel Cherry Train quad-core CPU | Cortex A7 octa-core CPU |
| GPU | NVIDIA Maxwell with CUDA cores | NVIDIA Pascall with CUDA cores | Tensor cores + 512-core Volta GPU | - | - | - |
| Memory | 4GB Memory | 8 GB Memory | 16 GB Memory | 1 GB Memory | 4 GB Memory | Stacked memory of 2 GB |
| Storage | 16 GB Flash Storage | 32 GB storage | 32 GB storage | Support Micro SD card | 64 GB storage | Support Micro SD Card |
| Possible DL Algorithms to Implement | YOLO v2 and v3, tiny YOLO v3, SSD, Faster–RCNN and Tracking algorithm like YOLO v3 + Deep SORT, YOLO v4, YOLOR | YOLO, YOLO v2 and SSD-MobileNet etc. | ||||
| Ref. | GPU-Based Work Station | Embedded Platform | Problem Statement | Performance Measures | Result |
|---|---|---|---|---|---|
| [29] | NVidia Titan X GPU. | - | Event classifications in basketball videos. | Average Accuracy | 58.10% |
| [38] | NVIDIA GTX 960 | - | Basketball trajectory prediction based on real data and generating new trajectory samples. | Measured in terms of AUC | 91.00% |
| [282] | - | FPGA | Recognizing swimming styles of a swimmer. | The result shows the three-level identification system in Average, Minimum and Maximum offset. | 4.14%, 2.16%, 5.77%. |
| [198] | - | - | - | Recall and Specificity | 85% and 96.6% |
| [33] | NVidia GeForce GTX 1080Ti | - | Tracking ball movements and classification of players in a basketball game | Precision and Recall | 74.3% and 89.8% |
| [282] | FPGA | Ball detection and tracking to reconstruct trajectories in basketball. | Accuracy | >90% | |
| [43] | NVidia GTX 1080 ti GPU | - | Analyzing the behavior of the player. | Accuracy | 83% |
| [283] | - | FPGA | Detecting the movement of the ball in basketball. | Average rate vs Frame range | Varies from 12 to 100% for different frame ranges. |
| [215] | NVidia GTX 1080Ti | - | Individual player tracking in sports events. | Achieved an Area Under Curve (AUC) | 66% |
| [88] | NVidia GeForce GTX 1080Ti | - | Action recognition in soccer | Accuracy in terms of F1-score | 52.80% |
| [284] | - | FPGA | Movement classification in basketball based on Virtual Reality Technology to improve basketball coaching. | Accuracy | 93.50% |
| [62] | NVidia GTX 1050Ti | - | Detection and tracking of the ball in soccer videos. | Accuracy | 87.45% |
| [285] | - | FPGA | Action recognition based on arm movement in basketball. | Accuracy | 92.30% |
Publisher’s Note: MDPI stays neutral with regard to jurisdictional claims in published maps and institutional affiliations. |
© 2022 by the authors. Licensee MDPI, Basel, Switzerland. This article is an open access article distributed under the terms and conditions of the Creative Commons Attribution (CC BY) license (https://creativecommons.org/licenses/by/4.0/).
Share and Cite
Naik, B.T.; Hashmi, M.F.; Bokde, N.D. A Comprehensive Review of Computer Vision in Sports: Open Issues, Future Trends and Research Directions. Appl. Sci. 2022, 12, 4429. https://doi.org/10.3390/app12094429
Naik BT, Hashmi MF, Bokde ND. A Comprehensive Review of Computer Vision in Sports: Open Issues, Future Trends and Research Directions. Applied Sciences. 2022; 12(9):4429. https://doi.org/10.3390/app12094429
Chicago/Turabian StyleNaik, Banoth Thulasya, Mohammad Farukh Hashmi, and Neeraj Dhanraj Bokde. 2022. "A Comprehensive Review of Computer Vision in Sports: Open Issues, Future Trends and Research Directions" Applied Sciences 12, no. 9: 4429. https://doi.org/10.3390/app12094429
APA StyleNaik, B. T., Hashmi, M. F., & Bokde, N. D. (2022). A Comprehensive Review of Computer Vision in Sports: Open Issues, Future Trends and Research Directions. Applied Sciences, 12(9), 4429. https://doi.org/10.3390/app12094429

