Abstract
With the rapid development of human society, people’s requirements for lighting are also increasing. The amount of energy consumed by lighting systems in buildings is increasing, but most current lighting systems are inefficient and provide insufficient light comfort. Therefore, this paper proposes an intelligent lighting control system based on a distributed architecture, incorporating a dynamic shading system for adjusting the interior lighting environment. The system comprises two subsystems: lighting and shading. The shading subsystem utilizes fuzzy control logic to control lighting based on the room’s temperature and illumination, thereby achieving rapid control with fewer calculations. The lighting subsystem employs a Deep Deterministic Policy Gradient (DDPG) algorithm to optimize the luminaire dimming problem based on room illuminance in order to maximize user convenience while achieving uniform illumination. This paper also includes the construction of a prototype box on which the system is evaluated in two distinct circumstances. The results of the tests demonstrate that the system functions properly, has stability and real-time performance, and can adapt to complex and variable outdoor environments. The maximum relative error between actual and expected illuminance is less than 10%, and the average relative error is less than 5% when achieving uniform illuminance.
1. Introduction
With the accelerated development of modern technology, the quantity and environmental quality of a variety of buildings are increasing, and their energy consumption continues to rise, which will place a tremendous strain on the natural environment. The construction industry accounts for a significant portion of a country’s total annual energy consumption, comprising roughly 40% of total energy consumption and 30% of greenhouse gas emissions [1]. Over 19% of the world’s total electrical energy consumption is currently used for lighting. Even though the electrification of vehicles and heating systems may reduce the proportion of electrical energy consumed by lighting, the absolute figures for lighting energy consumption will continue to rise due to the increase in the number of buildings [2]. In office buildings, artificial illumination can consume up to 40% of total energy consumption [3]. Simultaneously, the demand for convenience and intelligence in the indoor environment is increasing. Luminaire technology advancements provide a potent instrument for intelligent illumination control. Light-Emitting Diodes (LEDs) are the most efficient light source presently available, and the cumulative energy demand during the trial phase will be reduced by 43–52% with LED lamps versus compact fluorescent lamps [2]. With the development of LED quality and the introduction of intelligent lighting systems, lighting technology has made significant strides forward. Human-centered lighting (HCL) that prioritizes human well-being and quality of life should be the future of lighting [4]. Under the premise of satisfying lighting requirements, the current intelligent lighting system’s primary objective is to further conserve energy, reduce emissions, and improve the user experience.
Lighting uniformity is the degree of difference in lighting distribution between a specific area of the field of view and adjacent areas (e.g., between the working surface and the area adjacent to the working surface). The smaller the degree of difference, the better it is; the greater the degree of difference, the worse it is. As the luminous intensity distribution of LEDs approximates the Lambert distribution, the uneven distribution of luminous intensity in the illuminated area tends to cause glare or shadows, which affects visual operation and reduces visual operational performance. The human eye is prone to fatigue and even myopia when exposed to such uneven light for long periods of time. To avoid such problems, LEDs need to undergo proper optical design in order to achieve uniform illumination; therefore, the light uniformity of LED lighting is also an important issue that should be paid attention to [5,6,7]. Traditional lighting control systems, such as those based on Proportional Integral Derivative (PID) feedback control [8] or fuzzy controller control [9,10], can modify room illuminance according to environmental changes and reduce energy consumption. However, the application of PID control and fuzzy control makes it difficult to find an optimal set of luminaire switch-on levels to control multiple luminaires so that the illuminance values at multiple test points are consistent, making it difficult to achieve uniform illumination. Based on neural network models [11,12], a method for the predictive control of multiple targets in public illumination spaces capable of balancing real time and robustness is proposed. There is a substantial opportunity to reduce illumination energy consumption and enhance indoor comfort. Nevertheless, the training of such models requires a substantial quantity of data, and they are not yet scalable. Some studies [13,14,15] transformed the indoor lighting problem into a mathematical optimization problem using an intelligent optimization algorithm to find a globally optimal solution to the demand response problem in the lighting system in order to optimize the lighting system’s energy consumption and achieve uniform lighting in the room. When the number of indoor optimization targets increases, however, the implementation of intelligent optimization algorithms will make the computation more intensive, which will have an effect on the system’s real-time control. It is therefore important to find an algorithm that can combine real time and scalability to achieve uniform illumination.
Shading systems are a type of passive energy-saving technology used to shield buildings from intense solar radiation [16], and they can influence the temperature-controlled equipment burdens of buildings as well as indoor thermal and visual comfort [17]. However, static shading systems do not adapt well to varying climatic conditions due to a lack of flexibility in the control process [18,19,20]; so, they do not reduce lighting energy consumption very effectively. Ding et al. [21] and Baghoolizadeh et al. [22] found that a blinds system can reduce cooling loads by 12 to 35% in the summer while enhancing visual comfort. Shen and Tzempelikos’s [23] rational installation of automated shading devices is therefore not only a trend but also an excellent option for improved daylight performance and energy savings. Daylight Connection Control Systems (DLCS) are systems that control both daylight and electric illumination [24]. Xu et al., Kunwar et al. and Scorpio et al. [25,26,27] report that the implementation of DLCS to maximize the use of daylight has a high potential to reduce lighting energy consumption. In addition, with the advancement of network technology, the Internet of Things (IoT), which connects multiple devices via the Internet, has been extensively adopted in a variety of fields, and there are promising research outcomes in intelligent lighting [28,29,30,31]. This offers great opportunities for scalability of control systems, leading to a move towards intelligent and networked lighting systems today.
Despite the fact that numerous researchers have proposed related lighting systems, there are some systems that need to find the optimal dimming coefficients once again before dimming, and their computation and time will increase with the number of indoor luminaires and detection points, which will make the real-time performance of the system deteriorate. In addition, most lighting systems are based on a centralized framework, which makes installation and maintenance difficult, as they require code remodification and more work to be carried out when the application place changes, e.g., when applying the lighting system to several rooms with different numbers of windows. Therefore, in order to reduce the amount of computation during the application of the system, improve the response speed of the system, and realize the plug-and-play function of the system, this paper proposes a distribution-based intelligent control method combining dynamic shading and lighting. The method reduces energy consumption, improves user comfort and experience, and is easy to install and maintain while meeting personal illumination requirements. The main contributions of the paper are summarized as follows:
- First, a fully distributed intelligent lighting system framework is proposed, and a set of general-purpose applications are developed on the distributed framework to achieve plug-and-play and flexible expansion.
- Second, a shading system is developed that adaptively adjusts the amount of natural light radiation based on room temperature and brightness using fuzzy control logic.
- Third, based on deep reinforcement learning, a lighting control method that comprehensively considers uniform illumination and natural light is proposed.
The remainder of this paper is organized as follows. In the Section 2, we proposed a distributed smart lighting control system framework, which employed blind fuzzy control algorithm and illumination uniform control algorithm based on DDPG. Then, the control prototype was presented in Section 3. Section 4 provided the tests and results of strong and weak natural light scenarios. Finally, the concluding remarks and ongoing work are provided in Section 5.
2. Proposed Methodologies
This section describes the control logic and implementation procedure of this system’s distributed nodes and individual subsystems. Creating a unit prototype that can be utilized for system testing. The prototype is a model of an architectural space that allows testing of technical functionality but excludes evaluation of the user experience. The entire system consists of a shading subsystem and a lighting subsystem. The interior environment is regulated by the interaction between the two subsystems in response to changes in the exterior environment. The system is based on a distributed framework that categorizes multiple microprocessors into various types of intelligent nodes that are responsible for different duties. Information is transmitted wirelessly and is scalable according to the number of required coverage areas.
2.1. Designing of a Distributed Smart Lighting System Framework
With the development of Building Automation Systems (BASs) [32] and IoT technologies, it is proposed that intelligent buildings will meet the requirements of modern building management. Due to the limitations of hierarchical and centralized system architectures, intelligent buildings are not well-suited to the increasing complexity of contemporary structures. Although BASs employ cloud and edge computing to the control process [33], these technologies still provide customized services and functionality by uploading data to central or cloud servers on a centralized framework [34]. Due to its low flexibility, poor dependability, and difficulty in portability, this centralized framework has resulted in a dearth of intelligent building systems that are operational for extended periods. As a consequence, the majority continue to rely heavily on manual control techniques.
In order to surmount the issues caused by centralized architectures, this paper employs a distributed open-source system for intelligent buildings [35]. This open-source platform for intelligent building control has a fully distributed architecture based on the natural bee colony activity model. It is resilient, without a central host or global leader, and does not rely on a fixed topology. Each intelligent node functions as a “bee” in this system. It can exchange information with its neighbors, such as by accumulating and uploading local data and transmitting and receiving control commands. The intelligent nodes not only function as information transmitters during the running process but also facilitate the processing of local data, participate in distributed computation and decision making, etc. Each intelligent node has the same hardware structure but is responsible for various tasks and will perform those tasks based on its “genes”. Even though the quantity of work that can be accomplished by a single individual is very small, the “colony kingdom” is able to function in an orderly manner due to the cooperation of multiple individuals.
There are two categories of intelligent nodes in this system, each corresponding to a different type of task: the lighting control node and blinds control node. The root node of a single room that is connected to the root nodes of other rooms is the lighting control node, which is responsible for the optimal control of the lighting. The blind control nodes are leaf nodes within a single room that are responsible for the optimal control of the blinds’ angle. Their number is equal to the number of windows within the room. As depicted in Figure 1, this distributed framework manages the indoor environment using two categories of intelligent nodes in a single room. Due to the distributed system’s exceptional flexibility and scalability, the applications are universal and the control process is not restricted to a particular building structure. Therefore, there is no need to develop custom programs for various spaces, and distributed applications can be downloaded and executed directly from the intelligent nodes. Using a single room as an illustration, this paper describes how blinds and luminaires work together to maintain room lighting levels within the proper zone.
Figure 1.
Topology and network connections for a single-story building.
2.2. Fuzzy Control for Shading Subsystem
Fuzzy control is a method of intelligent rule-based control based on fuzzy mathematical theory. It does not require exact values but, like humans, is able to discriminate and make decisions based on its own experience with the imprecise quantities represented by natural language variables. Fuzzy control has several substantial advantages over other intelligent control methods [30,36,37]:
- Its variables are in natural language rather than precise values; the control logic is simple to understand and simple to construct;
- The control chain of the fuzzy controller is based on rules derived from experience so that the system can maintain excellent control effects despite large external disturbances;
- Because its controller model is not a mathematical model and can be described with very little data, it does not require a large amount of training data.
As the first dimming control in this system, it is not necessary for the blinds to control the room’s illuminance to an exact value. Rather, they must control the room’s temperature and illuminance within a range adequate for human perception. This paper adopts a fuzzy control approach to the control of blinds on a developed Raspberry-Pi-based distributed system.
The fuzzy controller comprises four primary modules, as depicted in Figure 2: Fuzzification, which converts numerical representations of input quantities into fuzzy quantities that the fuzzy controller can recognize. Base Rule, which consists of a database and a rule base. The rule base establishes a collection of control rules described in language from the control purpose and control strategy, reflecting the experience of control experts. The fuzzy inference engine, which is the essence of fuzzy control, and finally, Defuzzification, also known as exactification, which is the use of databases and rule bases to simulate the process of human reasoning decisions and to derive the output quantities of fuzzy inference. It functions to convert the output quantity of a fuzzy logic conclusion into a precise value.
Figure 2.
Structure of the fuzzy control system.
This paper selects a triangular membership function with high sensitivity to transform numerical data into natural language variables. In the whole fuzzy control system, the output quantity is the angle of the blind, which ranges from 30° to 150°, as shown in Figure 3a. The inputs are room temperature and work surface illumination, respectively. A number of studies have been conducted in relation to the issue of office temperature and work efficiency [38,39,40]. Their results show that the temperature range for optimal productivity is from 20 °C to 26 °C, especially from 22 °C to 24 °C, which almost matches optimal thermal satisfaction. But when the temperature starts to increase from the range of 22 °C to 23 °C, it leads to a decrease in cognitive tasks [41]. Therefore, this paper takes 23 °C as the optimal indoor temperature and sets the range of temperature membership function as 17 °C to 29 °C, as shown in Figure 3b. One study [42] showed that when office light levels were increased from 500 lx to 1500 lx, it could increase the productivity of office workers by 9%; so, keeping a room within that range of natural light is very helpful in improving productivity in the office. In this paper, the range of illuminance membership function is set to 0 lx 1500 lx, as shown in Figure 3c. In particular, a dedicated membership function is created for each input/output value, i.e., indoor illuminance, indoor temperature, and the blinds’ angle, for a total of three membership functions. Table 1 shows the membership function for indoor temperature, divided into seven categories, and Table 2 shows the membership function for indoor illuminance, divided into seven categories. In the output membership function for blinds, the output is measured in angles and the controller gives the command to close or open the blinds at different intensities. Table 3 represents the membership function for the output of the tilt angle of the blinds. Table 4 represents the set of rules defined for the fuzzy controller for blinds. Based on the IF-THEN algorithm, 49 rules have been defined to cover all possible cases. When the indoor temperature is high or the light is strong, the system can appropriately reduce the amount of sunlight radiation to achieve the effect of reducing energy consumption of indoor temperature control equipment or preventing glare. Similarly, when the room temperature is low or the light is poor, the system can increase the amount of sunlight radiation appropriately so that the temperature control equipment and lighting consume less energy.
Figure 3.
Fuzzy logic: (a) the blinds’ angle output membership function, (b) indoor temperature input membership function, and (c) indoor illuminance input membership function.
Table 1.
Indoor Temperature.
Table 2.
Indoor illuminance.
Table 3.
Blind angle.
Table 4.
Fuzzy control rule base.
2.3. Illumination Uniform Control Algorithm Based on DDPG
The discipline of artificial intelligence has developed rapidly in recent years. Deep reinforcement learning, one of the emerging technologies in this field, has produced extremely impressive results in decision-making optimization. Deep reinforcement learning integrates the powerful feature extraction capabilities of deep learning with the powerful decision-making capabilities of reinforcement learning, enabling a framework from input perception to output decision. This method closely resembles the human mind in that it perceives the environment, then makes decisions via the brain’s neurons, and finally takes the appropriate action. In this paper, the Deep Deterministic Policy Gradient algorithm from deep reinforcement learning is selected as the control algorithm to accomplish uniform indoor lighting. The DDPG algorithm has several advantages over conventional optimization algorithms as well as other reinforcement learning algorithms, including the following:
- Deep reinforcement learning algorithms are in real time, and unlike general heuristics, they can save the model after training and do not need to be recalculated for each adjustment;
- Having the ability to “store experience” and to learn from past experience;
- DDPG can handle high-dimensional and continuous action–state spaces to prevent “dimensional disasters”.
Reinforcement learning is a machine learning method that describes the problem as a Markov decision process (MDP) and learns the optimal policy through continuous interaction between the agent and the environment. Markov decision processes satisfy Markovianity, which means that at any moment t, the state at the next moment depends only on the current state . The MDP can be represented by a tuple (S, A, P, R, ), where S is the state space, A is the action space, P is the set of environmental state transfer probabilities, R is the reward value, and is a discount factor in [0, 1]. In Figure 4, during the training process, the agent continuously interacts with the environment and obtains the corresponding reward and state by applying action at to the environment based on the observed state of the environment at moment t. It then learns according to the obtained reward and state and repeats until it converges to the optimal policy.
Figure 4.
The reinforcement learning interaction process.
The process of controlling the lighting in this system is based on the principle of illumination superposition. The principle of illumination superposition means that the illuminance value at a point is the sum of the illuminance values produced by the point light sources at that point, illustrated in Equation (1).
where E indicates the actual illuminance value at a point, and indicates the illuminance value produced by the i-th point source at that point.
The artificial illumination of each detection point can be expressed in the matrix W:
In Equations (2) [43] and (3), j is the total number of detection points; E is the illuminance gain matrix for i luminaires for j detection points; is the illuminance contribution of the i-th luminaire to the j-th detection point; is the openness of the i-th luminaire, i.e., the dimming factor; G is the natural illuminance gain matrix for j detection points; and is the natural illuminance contribution for the j-th detection point. So, the actual illuminance matrix for each test point is H = W + G, according to the luminaire and natural light illuminance matrix.
In this paper, the lighting problem is modeled as a reinforcement learning problem. Assuming that there are j test points with state s = H = [, , …, ], state represents the actual illuminance value of the j-th detection point, i.e., the data measured by the illuminance sensor. The action is modeled as the selection of the dimming factor for the luminaire: a = [, , …, ], where is taken in the range [0, 1].
From Equations (2) and (3) the next state light level can be obtained in relation to natural light and the level of luminaire switch-on, as shown in Equation (4).
In this section and in the control process of Section 2.2, the input of the illuminance value to the control algorithm is not the value obtained directly using sensor measurements, i.e., matrix S, but the illuminance value produced by natural light at each test point, as shown in the following equation.
The goal of system optimization is to achieve uniform illumination while meeting lighting requirements. This means that the difference between the actual light level and the expected light level at each detection point is minimized, resulting in the following reward function definition:
where s represents the actual illuminance value matrix for each test point, s represents the expected illuminance value matrix for each test point, represents the actual light level value for the j-th test point, and represents the expected illuminance value for the area.
Deep reinforcement learning applies deep learning to feature extraction and parameter approximation for reinforcement learning, thereby augmenting the algorithm’s perception and learning capabilities. The neural network of DDPG employs the Actor–Critical framework. Actor is a strategy network that interacts with its environment and learns a more effective strategy with the aid of a strategy gradient guided by the Critic value function. Critic is a value network that learns a value function from the Actor’s interaction with the environment. This function is used to determine how excellent or bad an action is in its current state and assists the Actor in updating its policies. To enhance the stability of neural network training, DDPG employs the target network and applies a soft update based on the following formula.
where is a network parameter and is usually a relatively small number.
The strategy of the neural network used in this system has three hidden layers, all of which are fully connected, and its exact composition is shown in Figure 5. The number of neurons corresponding to Fc1, Fc2, Fc3, and the fully connected layer Fca are 128, 256, 32, and 1, respectively. The activation function uses the ReLU function. The input to this neural network is the state and the output is the action. The composition of the evaluation neural network is essentially the same as the strategy network described earlier; they differ in that the inputs to the evaluation neural network are the state quantities and the actions output from the strategy network, and the outputs are Q-values, which evaluate the actions.
Figure 5.
Structure of strategy neural network and evaluation neural network.
During the training process, the natural light matrix is randomly generated by Equation (4), and the strategy neural network generates the action of each luminaire to calculate the light level value of each detection point for the next state. Equation (6) is then applied to calculate the reward value of this action, and the data of this action state are stored in an experience storage pool for the training of the strategy neural network and the evaluation neural network. In the application, the illuminance value at each test point is measured using the illuminance sensor, and then the current illuminance value generated by natural light at each test point is calculated by applying Equation (5) based on the current luminaire switch-on level (dimming factor). The natural illuminance values are then used as input to a strategic neural network trained to obtain a set of luminaire switch-on levels that will enable uniform illuminance to be achieved at the next moment.
As shown in Figure 6, this system adjusts the room light twice. The first adjustment is carried out by the shading subsystem. The flow of this step is as follows: firstly, the indoor illuminance value is obtained using the illuminance sensor; then, as an input via the fuzzy controller, the corresponding blinds are obtained, and finally, the blinds are rotated by the servo to maintain the indoor illuminance value in a suitable range. The second adjustment is carried out by the lighting subsystem. At this time, the system will obtain the indoor illuminance value again through the illuminance sensor and as an input through the uniform light controller to obtain the optimal dimming factor, then controlling the lamps’ switching so as to maintain the indoor illuminance near the expected illuminance value. The uniform light controller in the second adjustment is a policy neural network trained through deep reinforcement learning; as long as the natural light level is used as an input to this neural network, it will output the corresponding dimming factor to control the luminaires so as to achieve uniform lighting.
Figure 6.
System control flowchart.
3. Prototype Development
In this section, the system’s overall prototype, hardware development, and component placement are described. Section 3.1 describes how to obtain the illuminance values produced by artificial light sources at each test point. In Section 3.2, the physical model of the shading system, the shading principle, and the employed sensors and actuators are described. Section 3.3 introduces the location placement of the luminaires and test sites within the prototype box and describes the control of the luminaires. Section 3.4 describes the constructed prototype unit and its hardware connections. Section 3.5 describes the entire control system’s program flow. The web-based aspect of the interactive system is described in Section 3.6.
3.1. Artificial Light Source Illumination Acquisition
Before the whole system can be operated, we need to obtain the illuminance values generated by each luminaire in the room at each detection point, i.e., the illuminance gain matrix E. The main methods for obtaining this matrix are theoretical and practical. According to the inverse square law of illuminance, we can consider the luminaire as a point source and calculate the illuminance value generated by each luminaire at the working surface by means of Equation (8).
where is the illuminance value at point T, is the angle between the incident light at the tested point T and the normal to the working surface, is the luminous flux of the point light source in the direction of the angle, h is the vertical height of the point light source, and d is the straight line distance between the point light source A and the measured point T.
In practice, however, such calculations are not accurate or even very inaccurate due to differences in spatial layout and luminaire distribution curves. Therefore, the following method is used to obtain the illuminance values generated by each luminaire on each working surface:
- (i)
- Turning off all luminaires and measuring the illuminance values produced by natural light on each test point at this time;
- (ii)
- Turning off all luminaires and then turning on individual luminaires;
- (iii)
- Measuring illuminance values on each detection point;
- (iv)
- By iterating through all the luminaires in the area in the order of steps (ii) and (iii), the illuminance value produced by each luminaire containing the natural light illuminance value at each detection point can be obtained.
- (v)
- From Equation (1), the illuminance gain matrix is obtained by subtracting the corresponding data obtained in step (i) from the data obtained in steps (ii) and (iii).
3.2. Shading System Development
This paper describes a shading system comprising a smart node (Raspberry Pi), a set of shutters, a servo, a temperature and humidity sensor, and an illuminance sensor. Due to the expense and the fact that blinds are generally linked devices, the blinds in this system are also linked devices, meaning that only one control device is required to rotate a group of blinds. The temperature and humidity sensor and the illuminance sensor are used to measure the indoor environment, and the fuzzy controller outputs the blinds’ tilt angle. Using a drive servo, intelligent nodes then regulate the amount of natural light entering a room by controlling the shutters. Figure 7 illustrates how blinds regulate the quantity of natural light by adjusting the leaf rotation angle. In Figure 7a, when the light level in the room is too high or the temperature is too high, the leaves of the blinds are tilted downward externally, reflecting back the sunlight that hits the window and preventing it from entering the room directly, thereby decreasing the amount of natural light radiation in this system for blinds tilted at an angle greater than 90 degrees. In Figure 7b, when there is insufficient light level or low temperature in the room, the exterior of the leaves are tilted upwards to reflect the sunlight shining onto the window into the room, thereby increasing the amount of natural light radiated into the room for the case where the tilt angle of the blinds is less than 90 degrees.
Figure 7.
Schematic diagram of shading with blind. (a) Excess room temperature or light; (b) Insufficient room temperature or light.
This paper’s selected drive unit is the MG996R servo, which has a rotation angle between 0° and 180° and whose rotation angle can be controlled directly. Power (red), ground (brown), and signal (yellow) are the three leads. The MG996R is compatible with input voltages between 4.8 V and 7.2 V and has a no-load operating current of 120 mA and a blocking operating current of 1450 mA.
The shading subsystem collects environmental data with the help of the temperature and humidity sensor DHT11 and the illuminance sensor BH1750. The DHT11 is a sensor module that transmits data using a single-bus data format and has the advantages of long-term stability, quick response, and high interference resistance. The microcontroller can simultaneously acquire temperature and humidity data through a single I/O port. It is suitable for indoor environmental testing due to its temperature and humidity measurement ranges of −20 °C to 60 °C and 5% to 95% RH, respectively. As the BH1750FV chip has a built-in ADC converter, Raspberry Pi can easily obtain illumination data by communicating with the BH1750 module using the IIC protocol. In addition, it has a high resolution (minimum 0.11 lx) and can detect a broad spectrum of light intensities (up to 100,000 lx).
3.3. Lighting System Development
The lighting subsystem consists of a Raspberry Pi smart node, two LED lamps, and three illumination sensors. As shown in Figure 8b, illuminance sensors are installed to simulate the working surface in the room at three equally selected measurement locations on the center line perpendicular to the window at the bottom of the model box. Two points are selected evenly on the upper center line of the model box, and LEDs are installed to simulate the room’s lamps.
Figure 8.
(a) Exterior view of the prototype before the installation of the blinds; (b) interior view of the prototype; (c) exterior view of the prototype after the addition of the blinds; and (d) physical model diagram of the blinds.
The luminaire utilized in this paper is a 3 W LED module with a 650 mA forward current that operates at 5 V. The LED module has a built-in driver unit (NPN triode), so there is no need to use a separate driver module: simply connect +5 V to the positive terminal, Ground (GND) to the negative terminal, and Pulse Width Modulation (PWM) digital ports to the signal terminal. As the LED luminous intensity is controlled by the current passing through it, while the average current is linearly proportional to the duty cycle of the PWM pulse, and PWM is easy to implement, has a good dimming effect, high precision, and a wide range, PWM technology was utilized for dimming in this study.
3.4. Integration Prototype
In a prototype chamber, the intelligent lighting system proposed in this paper is evaluated. The prototype is a 30 × 30 × 40 cm rectangular box made of Chevrolet board with a 15 × 15 cm square window aperture on the front. Figure 8 depicts (a) the exterior of the prototype without the blind, (b) an interior view of the prototype displaying the location of the sensors and LEDs, and (c) the exterior of the prototype with the blinds installed. The prototype is a model of a room used to evaluate the system’s functionality. Due to the fact that the lighting and shading functions are not specific to the room model and are therefore adaptable to various conditions, the system is also applicable to actual room environments. Figure 9 shows a schematic diagram of the hardware connections to the system, with node 1 being the lighting control node and node 2 being the blinds’ control node. In this system, the illuminance sensor used for the blinds’ control process is the same as the sensor used for the lighting control process in terms of location (the illuminance sensor in the room near the window), so both subsystems use a single sensor together. The illuminance is collected by node 2 and the data are then sent to node 1 via wireless communication. In Figure 9, on the other hand, the outdoor sensors are not involved in the control process and only collect the natural outdoor light level values for the illustration of the results.
Figure 9.
The hardware configuration for the prototype chamber.
3.5. System Program Process
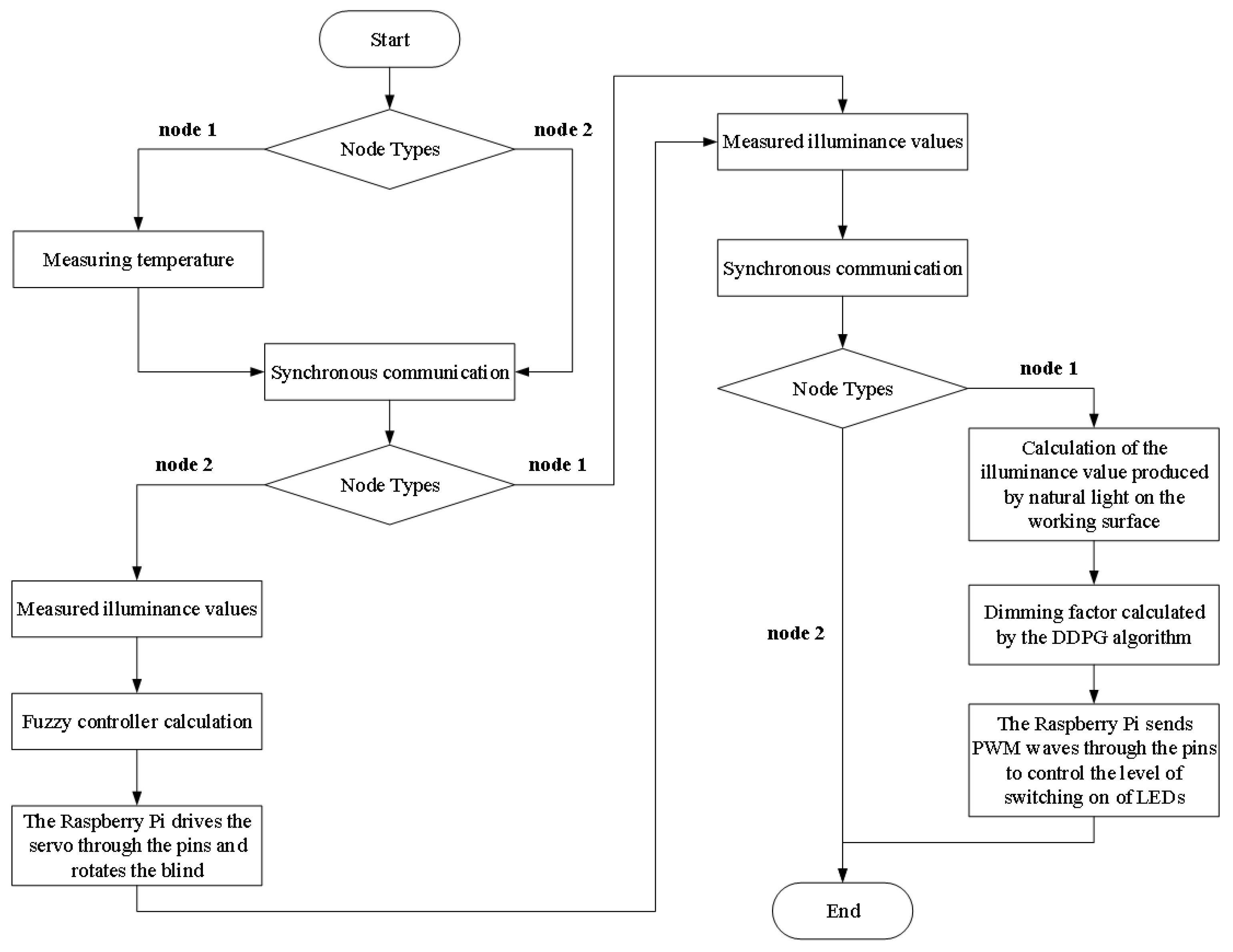
The entire system operates as shown in Figure 10:
Figure 10.
The flowchart of the hardware connections.
- (i)
- Node 1 measures the room temperature and then sends the temperature information to node 2 via synchronous communication;
- (ii)
- Node 2, after receiving information on the room temperature, measures the light level on the working surface near the window, followed by inputting the temperature and illumination information into the fuzzy controller;
- (iii)
- After obtaining the angle of the blinds from the fuzzy controller, the output angle of the blinds is optimized through Equation (9), and then Raspberry Pi (node 2) sends out the corresponding pulse wave through the pins to drive the servo to rotate the blinds and change the amount of natural light radiation, completing the first indoor illumination adjustment;
- (iv)
- Node 1 and node 2 measure the illuminance value of the working surface simultaneously; then, node 2 sends the illuminance information to node 1 via synchronous communication;
- (v)
- After receiving the illuminance information from node 2, node 1 applies Equation (5) to calculate the illuminance value generated by natural light at each measurement point based on the illuminance measured by the sensor and the information about the luminaire turn-on level;
- (vi)
- The natural illuminance value at each measurement point is used as input to obtain the optimum opening of the luminaire by means of the DDPG algorithm;
- (vii)
- The LED is then controlled by the PWM wave output from the corresponding pin of Raspberry Pi (node 1), thus achieving a second adjustment of the room illumination.
Throughout the process, the synchronous communication process means that all nodes simultaneously send relevant information to all their neighboring nodes, and then each node filters and uses the received information according to its own task, thus enabling the flow of information. Synchronous communication is a block of code already integrated in this open-source distributed platform.
To prevent overshoot leading to instability in the blind control process, the system uses half of the difference between the fuzzy controller output and the current blinds’ angle as the new change, as well as the sum of the current blinds’ angle and the new change as the new value of the blinds’ angle, as shown in Equation (9). After a series of minor adjustments, the blinds will eventually remain at the optimal angle without instability, such as opening and closing fluctuations. Even after multiple adjustments, the blinds’ real-time performance is not significantly affected by the 1-s interval between each adjustment.
In Equation (9), is the latest value of the blinds’ angle, is the angle value output by the fuzzy controller, and is the current angle value of the blind.
3.6. WEB-Based Applications
This paper develops a Django-based web application that enables users to observe indoor environmental data and control the system. Web-based applications can circumvent the hardware restrictions imposed by software operation. They can operate on any device’s browser that complies with the relevant standards, eliminating the need for the user to download and install software. In addition, multiple users can simultaneously access a single Web application. In consideration of the system’s security, only specific users can access the data presentation and control interface on the WEB side, allowing users in each room to control their own system. Figure 11a demonstrates that a valid login requires a user name, password, and the correct image verification code. Figure 11b depicts the data display interface, which displays real-time illuminance values, historical illuminance values for each detection point, and temperature and humidity data for the room. Figure 11c,d shows the Mode and Threshold Selection displays, which provide the user with both automatic and manual control modes. When the user selects the automatic control mode, the room’s illuminance threshold (300 lx, 500 lx, 750 lx) can be selected so that the system maintains the room’s light level near that threshold, but the light dimming and angle control options are disabled. If the automatic mode does not meet the user’s requirements, he or she can choose the manual mode to adjust the lamps and blinds via the web console to achieve the environmental conditions they want, but the threshold option is disabled. The link to the application is “http://192.168.137.154:8000/login” (accessed on 3 August 2023), where “192.168.137.154” is the unique IP address of the room’s root node. This page can only be accessed by connecting to the same Local Area Network (LAN) as the Raspberry Pi. All the other pages automatically redirect you to the login screen until you have logged in, after which you are redirected to the data display page.
Figure 11.
Web application interface: (a) login interface, (b) data display interface, (c) mode selection interface, and (d) indoor illuminance threshold selection interface.
4. Results and Discussion
In practice, natural light affects rooms in two primary ways: strong natural light exposure (i.e., direct, diffuse sunlight during the day) and weak natural light exposure (no or very little natural light at night, dawn, or twilight). When subjected to strong natural light, the shading function is the most important, whereas the lighting function is the most important when exposed to weak natural light. When direct sunlight enters a room, shading systems are required to provide adequate shade and reduce the quantity of solar radiation entering the room. In addition, when diffuse sunlight enters a room, the blinds must be adjusted according to environmental conditions to increase or decrease the quantity of natural light radiation. If there is insufficient light in the room, the luminaire must be activated to provide artificial light so that the light level in the room is uniformly distributed. This paper establishes two types of test scenarios in order to determine whether the system can perform as expected under different lighting conditions: (1) testing with intense natural light and (2) testing with faint natural light. In order to demonstrate that the system operates in real time and is stable, both of these test scenarios are carried out in short, abruptly changing light conditions.
4.1. Intense Natural Light Testing
The purpose of the intense natural light testing is to observe how the system reacts when exposed to natural light during the day, as shown in Figure 12. These test results were obtained by varying the amount of natural light shining on the prototype. The temperature inside the prototype was 25.2 °C at the time of the experiment. The natural light illuminance values shining onto the exterior of the prototype are displayed in Figure 12a; in (b), the illuminance values at the three detection points in the room; in (c), the luminaire switch-on levels; and in (d), the angle of the blinds. At the beginning, the natural light level outside the prototype was less than 5000 lx. The presence of the windows blocked some of the natural light from reaching the interior of the prototype, so the illuminance level at the three detection points inside the prototype was less than 300 lx. The blinds were tilted at an angle of less than 90° to increase light intake, and the second LED was switched on to maintain the illuminance level inside the prototype at around 300 lx to achieve uniform illumination. When the natural light level continues to rise, the light level inside the prototype rises with it, the LED are switched off, and the angle of the blinds is gradually increased for shading. From Figure 12a,b,d, it can be seen that when the external natural light reaches around 17,000 lx, the blinds’ angle is around 110°, which controls the maximum illumination value in the room to around 1000 lx, which both meets the illumination demand and reduces excess heat entering the room, as well as helping to eliminate the risk of glare. In addition, it is clear from Figure 12a,d that no matter how abruptly the natural illumination outside the prototype changes, such as from 13–20 s when the natural illumination is enhanced from around 6000 lx to around 17,000 lx, or from 21–24 s when the natural illumination decays from around 17,000 lx to around 7500 lx, the blinds’ angle changes relatively gently without overshoot. It is obvious that the shading function of the system has a certain stability. There is no overcontrol of the blinds during the control process, which prevents situations such as sudden changes in light levels in the room that would make people feel uncomfortable.
Figure 12.
Intense natural light testing: (a) natural illumination value, (b) illumination values at indoor test points, (c) luminaire switch-on levels, and (d) blinds’ angle.
4.2. Weak Natural Light Testing
The weak natural light exposure test was carried out mainly to observe the response of the system at night, at dawn, or at dusk when the room was not subjected to or exposed to very weak natural light radiation, as shown in Figure 13. The results of these tests were obtained indoors by controlling the lamps shining on the prototype. The temperature inside the prototype was 23.0 °C at the time of the experiment. As can be seen in Figure 13a, the prototype was exposed to relatively weak light radiation, with a minimum illumination value of 14 lx and a maximum value of 775 lx. As can be seen in Figure 13a–c, although the light level outside the prototype is highly variable, with fluctuations in the level of switch-on of both LEDs, the light level inside the prototype remains at around 300 lx at each test point. In order to better illustrate the degree of uniformity of illuminance at each measurement point, this paper uses Equation (10) to calculate the relative error between actual and expected illuminance.
Figure 13.
Weak natural light testing: (a) natural illumination value, (b) illumination values at indoor test points, (c) luminaire switch-on levels, and (d) blinds’ angle.
Where is the relative error between the actual illuminance and the expected illuminance, is the actual illuminance, and is the expected illuminance.
During the experiment in Figure 13, the largest relative error occurred at the third test point at the 27th second. At this point, the light level at the third test point was 275 lx, with a relative error of 8.3%. The average illuminance values for the three test points were 293 lx, 288 lx, and 293 lx, with relative errors of 2.3%, 4.0%, and 2.3% for the average and desired illuminance values, respectively. It is clear that the application of the DDPG algorithm to achieve uniform illumination of the room can balance stability and real time without compromising the user experience.
In addition, in low-light conditions, the lighting subsystem plays a major role, as it is not possible to control the illumination of the room by adjusting the angle of the blinds. During this control process, the blinds remain stable and their angle is almost always at a fixed angle, as shown in Figure 13d. As shown in Figure 13a, the red curve is the natural illuminance at the test point closest to the window, which is derived from Equation (5). During the experiment, the temperature does not change abruptly, and the fuzzy membership function category is Mild. Due to the shading of walls and blinds, although the outdoor natural illuminance can vary in the range of 0–800 lx, the illuminance values generated at the test points closest to the windows are less than 200 lx; especially in the first 2/3 of the experimental process, the illuminance values generated by natural light are less than even 100 lx, and their variation is not significant, so the fuzzy membership function category is Very Poor. Since the output of the fuzzy controller is not directly used as the tilt angle of the blinds in this paper, it does not cause the angle of the blinds to change when the absolute value of the difference between the output of the fuzzy controller and the current tilt angle of the blinds is less than 1°. Therefore, it is normal that the tilt angle of the blinds remains constant for a long time in Figure 13d. This situation is in line with the desired effect of our blinds control, which is to require the control process to achieve a real-time response to changes in natural outdoor light under conditions of steady change. If the blinds’ angle changes when the natural light level changes by a small amount, the noise generated will affect the work of the people in the room and cause inconvenience.
The test results of the two scenarios show that the system operates in real time and is stable and applicable. The system is able to make the correct action every second according to the data of the room environment but without drastic changes in the room environment that would affect the user’s perception. During the day, when natural light is strong, the blinds can control the light level in the room to a comfortable level for the human body by providing appropriate shading. At night, when natural light is not sufficient, the lighting subsystem coordinates the control of individual luminaires in the room to achieve uniform illumination and eliminate the risk of glare and human eye fatigue. As a result, the system has the ability to regulate the light environment in real office environments.
5. Conclusions and Future Work
This paper proposes a new distribution-based intelligent interior lighting solution capable of regulating indoor illuminance by balancing natural and artificial light. The blinds are controlled by fuzzy control logic to accomplish the first indoor light environment regulation; its control response is quick, its effect is stable, and its calculation is small. For deep reinforcement learning, the DDPG algorithm is applied to optimize the lighting levels in a room and obtain the optimum level of LED switch-on for uniform illumination, thus improving user comfort and reducing lighting energy consumption while meeting lighting requirements. In addition, a web-based application has been created that enables the user to interpret indoor environmental data and alter the control system. The system was implemented in a prototype and tested in two scenarios, and the outcomes were satisfactory. The maximum relative error between actual and expected illuminance when achieving uniform illuminance was 8.3%, with average relative errors of 2.3%, 4%, and 2.3% for the three test points. The experimental results verify that the system can control the illumination level in the room within the range of human comfort when there is sufficient external natural light and achieve uniform illumination within a small error when there is insufficient natural light. Nonetheless, this paper has the following flaws: The test results of this system were obtained from a prototype box, which is still somewhat different from the actual environment, and no conclusions were derived regarding how to account for the actual behavior and emotions of the users. The use of deep reinforcement in lighting control ensures that the system operates in real time and does not require artificial collection of data for training purposes. However, it still has the disadvantage that it requires a long period of training after the installation of hardware, such as luminaires and sensors, and cannot be put into use immediately. This is due to the fact that the agent needs to interact with the reinforcement learning simulation environment in order to acquire data that can then be used to train the neural network. Future work should therefore be run in real rooms and focus on improving the training efficiency of neural networks and reducing the training time of DDPG.
Author Contributions
Methodology and writing, P.F.; supervision, M.W.; software and validation, J.L.; conceptualization, Q.Z.; review and editing, X.Z.; investigation, H.G. All authors have read and agreed to the published version of the manuscript.
Funding
This research was funded by the National Nature Science Foundation of China under Grant No. 62073196.
Institutional Review Board Statement
Not applicable.
Informed Consent Statement
Not applicable.
Data Availability Statement
The data presented in this study are available on request from the corresponding author.
Conflicts of Interest
The authors declare no conflict of interest.
References
- Ding, Y.; Fan, L.; Liu, X. Analysis of feature matrix in machine learning algorithms to predict energy consumption of public buildings. Energy Build. 2021, 249, 111208. [Google Scholar] [CrossRef]
- Moadab, N.H.; Olsson, T.; Fischl, G.; Aries, M. Smart versus conventional lighting in apartments-Electric lighting energy consumption simulation for three different households. Energy Build. 2021, 244, 111009. [Google Scholar] [CrossRef]
- Pandharipande, A.; Caicedo, D. Smart indoor lighting systems with luminaire-based sensing: A review of lighting control approaches. Energy Build. 2015, 104, 369–377. [Google Scholar] [CrossRef]
- Cho, Y.; Seo, J.; Lee, H.; Choi, S.; Choi, A.; Sung, M.; Hur, Y. Platform design for lifelog-based smart lighting control. Build. Environ. 2020, 185, 107267. [Google Scholar] [CrossRef]
- Hu, R.; Luo, X.; Zheng, H.; Qin, Z.; Gan, Z.; Wu, B.; Liu, S. Design of a novel freeform lens for LED uniform illumination and conformal phosphor coating. Opt. Express 2012, 20, 13727–13737. [Google Scholar] [CrossRef] [PubMed][Green Version]
- Wang, K.; Wu, D.; Qin, Z.; Chen, F.; Luo, X.; Liu, S. New reversing design method for LED uniform illumination. Opt. Express 2011, 19, A830–A840. [Google Scholar] [CrossRef]
- Lee, T.X.; Chen, B.S. High uniformity and tolerance design for direct-lit LED backlight illumination using Lagrange interpolation. J. Disp. Technol. 2016, 12, 1403–1410. [Google Scholar] [CrossRef]
- Liao, H.; Sheng, X.; Yang, D. Design of adaptive lighting system based on fuzzy PID. In Proceedings of the 2018 Chinese Control and Decision Conference (CCDC), Shenyang, China, 9–11 June 2018; IEEE: Piscataway, NJ, USA, 2018; pp. 1543–1547. [Google Scholar]
- Saravanan, R. Fuzzy controller design of lighting control system by using VI package. IAES Int. J. Artif. Intell. 2012, 1, 73. [Google Scholar] [CrossRef]
- Altun, S.N.; Dörterler, M.; Dogru, I.A. Fuzzy logic based lighting system supported with IoT for renewable energy resources. In Proceedings of the 2018 Innovations in Intelligent Systems and Applications Conference (ASYU), Adana, Turkey, 4–6 October 2018; IEEE: Piscataway, NJ, USA, 2018; pp. 1–4. [Google Scholar]
- Seyedolhosseini, A.; Masoumi, N.; Modarressi, M.; Karimian, N. Daylight adaptive smart indoor lighting control method using artificial neural networks. J. Build. Eng. 2020, 29, 101141. [Google Scholar] [CrossRef]
- Garces-Jimenez, A.; Castillo-Sequera, J.L.; Del Corte-Valiente, A.; Gómez-Pulido, J.M.; González-Seco, E.P.D. Analysis of artificial neural network architectures for modeling smart lighting systems for energy savings. IEEE Access 2019, 7, 119881–119891. [Google Scholar] [CrossRef]
- Faria, P.; Pinto, Â.; Vale, Z.; Khorram, M.; de Lima Neto, F.B.; Pinto, T. Lighting consumption optimization using fish school search algorithm. In Proceedings of the 2017 IEEE Symposium Series on Computational Intelligence (SSCI), Honolulu, HI, USA, 27 November–1 December 2017; IEEE: Piscataway, NJ, USA, 2017; pp. 1–5. [Google Scholar]
- Vozmilov, A.G.; Shirobokova, T.A.; Astafev, D.V. Algorithm and software for calculating the design parameters of led lighting device. In Proceedings of the 2020 International Conference on Industrial Engineering, Applications and Manufacturing (ICIEAM), Sochi, Russia, 18–22 May 2020; IEEE: Piscataway, NJ, USA, 2020; pp. 1–5. [Google Scholar]
- Wang, Y.; Dasgupta, P. Designing an adaptive lighting control system for smart buildings and homes. In Proceedings of the 2015 IEEE 12th International Conference on Networking, Sensing and Control, Taipei, Taiwan, 9–11 April 2015; IEEE: Piscataway, NJ, USA, 2015; pp. 450–455. [Google Scholar]
- Al-Masrani, S.M.; Al-Obaidi, K.M.; Sung, M.; Hur, Y. Dynamic shading systems: A review of design parameters, platforms and evaluation strategies. Autom. Constr. 2019, 102, 195–216. [Google Scholar] [CrossRef]
- Hu, T.Y.; Chen, C.K.; Lin, F.Y.; Lin, T.H. Influence of Roller Blinds Shading Strategy on West and South Facing Buildings. Energies 2023, 16, 711. [Google Scholar] [CrossRef]
- Al-Masrani, S.M.; Al-Obaidi, K.M.; Zalin, N.A.; Isma, M.A. Design optimisation of solar shading systems for tropical office buildings: Challenges and future trends. Sol. Energy 2018, 170, 849–872. [Google Scholar] [CrossRef]
- Adriaenssens, S.; Block, P.; Veenendaal, D.; Williams, C. (Eds.) Shell Structures for Architecture: Form Finding and Optimization; Routledge: Abingdon, UK, 2014. [Google Scholar]
- Al-Obaidi, K.M.; Ismail, M.A. Effective use of hybrid turbine ventilator to improve thermal performance in Malaysian tropical houses. Build. Serv. Eng. Res. Technol. 2016, 37, 755–768. [Google Scholar] [CrossRef]
- Ding, X.; Du, W.; Cerpa, A. OCTOPUS: Deep reinforcement learning for holistic smart building control. In Proceedings of the 6th ACM International Conference on Systems for Energy-Efficient Buildings, Cities, and Transportation, New York, NY, USA, 13–14 November 2019; pp. 326–335. [Google Scholar]
- Baghoolizadeh, M.; Rostamzadeh-Renani, M.; Rostamzadeh-Renani, R.; Toghraie, D. Multi-objective optimization of Venetian blinds in office buildings to reduce electricity consumption and improve visual and thermal comfort by NSGA-II. Energy Build. 2023, 278, 112639. [Google Scholar] [CrossRef]
- Shen, H.; Tzempelikos, A. Daylight-linked synchronized shading operation using simplified model-based control. Energy Build. 2017, 145, 200–212. [Google Scholar] [CrossRef]
- Do, C.T.; Chan, Y.C.; Phuong, N.T.K. Selection of spatial sensitivity curve and installation location of photosensors for daylight-linked control systems in space with dynamic shading devices. Build. Environ. 2023, 230, 109984. [Google Scholar] [CrossRef]
- Xu, L.; Pan, Y.; Yao, Y.; Cai, D.; Huang, Z.; Linder, N. Lighting energy efficiency in offices under different control strategies. Energy Build. 2017, 138, 127–139. [Google Scholar] [CrossRef]
- Kunwar, N.; Cetin, K.S.; Passe, U.; Zhou, X.; Li, Y. Energy savings and daylighting evaluation of dynamic venetian blinds and lighting through full-scale experimental testing. Energy 2020, 197, 117190. [Google Scholar] [CrossRef]
- Scorpio, M.; Ciampi, G.; Gentile, N.; Sibilio, S. Effectiveness of low-cost non-invasive solutions for daylight and electric lighting integration to improve energy efficiency in historical buildings. Energy Build. 2022, 270, 112281. [Google Scholar] [CrossRef]
- Baidowi, Z.M.P.A.; Ruslee, A.Z.M.; Noh, N.M. A Room Light Controlling System Based on Curtain and Occupants’ Motion: A Conceptual Study. In Proceedings of the 2022 International Visualization, Informatics and Technology Conference, Kuala Lumpur, Malaysia, 1–2 November 2022; IEEE: Piscataway, NJ, USA, 2022; pp. 288–292. [Google Scholar]
- Lee, C.T.; Chen, L.B.; Chu, H.M.; Hsieh, C.J.; Liang, W.C. An internet of things (IoT)-based master-slave regionalized intelligent LED-light-controlling system. Appl. Sci. 2022, 12, 420. [Google Scholar] [CrossRef]
- Chiesa, G.; Di Vita, D.; Ghadirzadeh, A.; Herrera, A.H.M.; Rodriguez, J.C.L. A fuzzy-logic IoT lighting and shading control system for smart buildings. Autom. Constr. 2020, 120, 103397. [Google Scholar] [CrossRef]
- Li, Z.; Li, J.; Li, X.; Yang, Y.; Xiao, J.; Xu, B. Design of office intelligent lighting system based on Arduino. Procedia Comput. Sci. 2020, 166, 134–138. [Google Scholar] [CrossRef]
- O’Grady, T.; Chong, H.Y.; Morrison, G.M. A systematic review and meta-analysis of building automation systems. Build. Environ. 2021, 195, 107770. [Google Scholar] [CrossRef]
- Al-Fuqaha, A.; Guizani, M.; Mohammadi, M.; Aledhari, M.; Ayyash, M. Internet of things: A survey on enabling technologies, protocols, and applications. IEEE Commun. Surv. Tutor. 2015, 17, 2347–2376. [Google Scholar] [CrossRef]
- Minoli, D.; Sohraby, K.; Occhiogrosso, B. IoT considerations, requirements, and architectures for smart buildings—Energy optimization and next-generation building management systems. IEEE Internet Things J. 2017, 4, 269–283. [Google Scholar] [CrossRef]
- Xing, T.; Yan, H.; Sun, K.; Wang, Y.; Wang, X.; Zhao, Q. Honeycomb: An open-source distributed system for smart buildings. Patterns 2022, 3, 100605. [Google Scholar] [CrossRef]
- Torres-Salinas, H.; Rodríguez-Reséndiz, J.; Cruz-Miguel, E.E.; Ángeles-Hurtado, L.A. Fuzzy logic and genetic-based algorithm for a servo control system. Micromachines 2022, 13, 586. [Google Scholar] [CrossRef]
- Kaczorek, M.; Jacyna, M. Fuzzy logic as a decision-making support tool in planning transport development. Arch. Transp. 2022, 61, 51–70. [Google Scholar] [CrossRef]
- Geng, Y.; Ji, W.; Lin, B.; Zhu, Y. The impact of thermal environment on occupant IEQ perception and productivity. Build. Environ. 2017, 121, 158–167. [Google Scholar] [CrossRef]
- Zhang, F.; de Dear, R. University students’ cognitive performance under temperature cycles induced by direct load control events. Indoor Air 2017, 27, 78–93. [Google Scholar] [CrossRef] [PubMed]
- Wolkoff, P.; Azuma, K.; Carrer, P. Health, work performance, and risk of infection in office-like environments: The role of indoor temperature, air humidity, and ventilation. Int. J. Hyg. Environ. Health 2021, 233, 113709. [Google Scholar] [CrossRef] [PubMed]
- Yeganeh, A.J.; Reichard, G.; McCoy, A.P.; Bulbul, T.; Jazizadeh, F. Correlation of ambient air temperature and cognitive performance: A systematic review and meta-analysis. Build. Environ. 2018, 143, 701–716. [Google Scholar] [CrossRef]
- Kralikova, R.; Wessely, E. Lighting quality, productvity and human health. In Proceedings of the 27th DAAAM International Symposium, Vienna, Austria, 26–29 October 2016; Volume 27. [Google Scholar]
- Boscarino, G.; Moallem, M. Daylighting control and simulation for LED-based energy-efficient lighting systems. IEEE Trans. Ind. Inform. 2015, 12, 301–309. [Google Scholar] [CrossRef]
Disclaimer/Publisher’s Note: The statements, opinions and data contained in all publications are solely those of the individual author(s) and contributor(s) and not of MDPI and/or the editor(s). MDPI and/or the editor(s) disclaim responsibility for any injury to people or property resulting from any ideas, methods, instructions or products referred to in the content. |
© 2023 by the authors. Licensee MDPI, Basel, Switzerland. This article is an open access article distributed under the terms and conditions of the Creative Commons Attribution (CC BY) license (https://creativecommons.org/licenses/by/4.0/).












