A Quantitative Group Decision-Making Methodology for Structural Eco-Materials Selection Based on Qualitative Sustainability Attributes
Abstract
:1. Introduction
2. Background
2.1. Overview of SDGs
2.2. Overview of Eco-Materials for Sustainable Building
2.2.1. Rammed Earth
2.2.2. Hempcrete
2.2.3. Ferrock
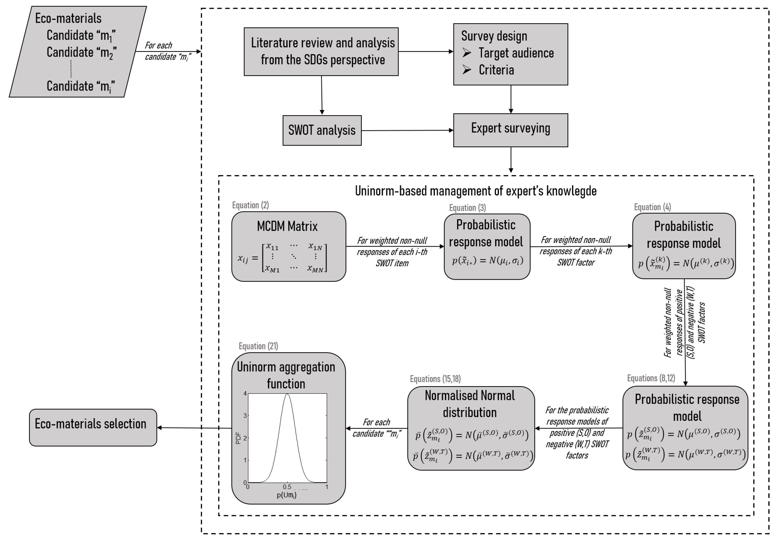
3. Large-Scale Group Decision-Making Methodology
3.1. SWOT Analysis of Eco-Materials from SDG Perspective
3.2. Uninorm-Based Method to Manage Experts’ Knowledge and Select an Eco-Material
4. Results and Discussion
4.1. SWOT Analysis of Eco-Materials
| Strengths | Weaknesses |
|---|---|
| —The use of recyclable and biodegradable raw materials in line with SDG 12 (target 12.5) [49]. | —Rammed earth construction buildings need further tests and experiments due to variations in natural soil [49,53]. |
| —Sufficient mechanical and thermal properties [49]. | —Requires protection against rainfall to reduce erosion [49]. |
| —Lowering the construction cost due to the use of local materials in line with SDG 8 (target 8.4) [45]. | —There are several local codes and standards, but there is still a lack of international design standards and procedures [53]. |
| —Fire resistance and good acoustic insulation [49,82]. | —Rammed earth characteristics are strongly affected by the hygroscopic environmental conditions and a long time is required for drying [48,83]. |
| —Low compressive strength [49]. | |
| Opportunities | Threats |
| —The availability of raw materials near the construction site enables a lower carbon footprint from transportation, in line with SDG 12 (target 12.2) [52,84]. | —Uncertainty about the long-term behavior of the material [49,51]. |
| —Creation of local jobs and sustainable economic growth in line with SDG 8 (target 8.2), due to the local availability of raw materials and simplicity of manufacturing [84]. | —In very cold weather, additional insulation is required [52]. |
| —A specific classification may be needed, leaving many local contractors out of business [35]. | |
| —It is difficult to get the project approved by the municipality and other related stakeholders [35]. |
| Strengths | Weaknesses |
|---|---|
| —Using hempcrete as thermal insulation reduces energy consumption, in line with SDG 7 (target 7.3) [64]. | —The hempcrete mixture stores too much water, and this elongates the drying process [65]. |
| —During the hempcrete construction process, the amount of CO2 removed from the atmosphere is higher than the amount generated, in line with SDG 12 and 13 [85]. | —As the hempcrete density increases, the thermal conductivity also increases, decreasing thermal insulation [66]. |
| —Hempcrete is a recyclable and lightweight material, in line with SDG 12 (target 12.5) [61,68]. | —The thermal performance of hempcrete is very different in different weather conditions [68]. |
| —Further research and experiments are needed for implementation in the building industry [61,65,68]. | |
| Opportunities | Threats |
| —Hemp fiber is a good reinforcement material due to its high tensile strength and tolerance for alkali [86]. | —Due to the organic basis of hempcrete, it could cause chemical reactions with the binder, so additional checks are required [65]. |
| —As manufacturing technology develops, the economic and sustainability aspects of hempcrete will be improved in line with SDG 12 (targets 12.2 and 12.5) [68]. | —Hemp cultivation could change the land use from food and essential product production to biomass for construction and building uses, in contrast with SDG 15 [85]. |
| —The shape and the size of hempcrete blocks are very similar to traditional blocks known by professionals, so specialist workers are not needed [65]. |
| Strengths | Weaknesses |
|---|---|
| —Ferrock production depends on the reaction between iron dust with carbon dioxide and rust, so it is considered a CO2-negative material and has low environmental impacts, in line with SDG 13 [73,74]. | —Ferrock has limited research, testing, and data information to be widely used in the construction sector [77]. |
| —Economical operation through the use of recycled waste iron in landfills, in line with SDG 12 (target 12.5) [74]. | —It is not suitable for large projects where a huge amount of material is required [76]. |
| —Ferrock is stronger than Portland cement and uses less energy, in line with SDG 7 (target 7.3) [76]. | —Due to the steel manufacturing process and production of shot blasting, iron dust could cause health issues, in contrast with SDG 3 [71]. |
| —It uses less water for curing compared with cement, so the time required for curing is also shorter, in line with SDG 6 (target 6.4) and SDG 12 (target 12.2) [76]. | |
| Opportunities | Threats |
| —Ferrock could be used for maritime constructions, due to the contact with water, which enhances the rusting operation [73,74]. | —Ferrock is a partial replacement material for cement in concrete, so considerable environmental impacts still exist [71]. |
| —Ferrock concrete has good fire and thermal resistance [74]. | —Ferrock is a new material that has yet to be tested for long-term projects, and its durability is unknown [76,77]. |
| —Ferrock has tensile properties due to iron dust, which enhances the durability and compressive strength of concrete [74]. | —The ferrock material is related to the steel price and availability, so sometimes it is not available or is an uneconomical solution [76]. |
| —It is resistant to rotting, corrosion, and UV radiation [77]. |
4.2. Multiple-Criteria Decision-Making Model Results
4.3. Practical Implications and Research Limitations
5. Conclusions
Author Contributions
Funding
Institutional Review Board Statement
Informed Consent Statement
Data Availability Statement
Acknowledgments
Conflicts of Interest
Appendix A. Online Survey
| Expert | |||||||||||||||
| Category | P | P | P | A | A | A | P | A | A | A | A | P | A | P | P |
| Rammed Earth | SWOT Item | |||||||||||||||
|---|---|---|---|---|---|---|---|---|---|---|---|---|---|---|---|---|
| SWOT Factor | ||||||||||||||||
| S | 9 | 6 | 9 | 9 | 9 | 8 | 8 | 9 | 0 | 7 | 5 | 7 | 2 | 9 | 6 | |
| 6 | 5 | 0 | 5 | 9 | 5 | 9 | 7 | 3 | 6 | 9 | 8 | 2 | 9 | 6 | ||
| 7 | 7 | 0 | 8 | 9 | 6 | 8 | 7 | 5 | 7 | 5 | 7 | 6 | 9 | 8 | ||
| 9 | 7 | 0 | 7 | 9 | 0 | 9 | 9 | 8 | 8 | 7 | 7 | 6 | 9 | 6 | ||
| W | 6 | 8 | 0 | 7 | 3 | 7 | 6 | 8 | 2 | 9 | 8 | 7 | 8 | 5 | 8 | |
| 6 | 4 | 0 | 8 | 3 | 8 | 8 | 9 | 7 | 8 | 6 | 8 | 9 | 2 | 8 | ||
| 6 | 6 | 0 | 6 | 0 | 7 | 4 | 9 | 9 | 8 | 6 | 7 | 9 | 8 | 8 | ||
| 6 | 5 | 0 | 6 | 3 | 8 | 6 | 9 | 4 | 5 | 2 | 7 | 9 | 1 | 8 | ||
| 6 | 7 | 0 | 8 | 5 | 6 | 7 | 9 | 2 | 7 | 5 | 2 | 9 | 1 | 6 | ||
| O | 8 | 7 | 9 | 8 | 8 | 8 | 2 | 9 | 4 | 9 | 7 | 6 | 7 | 9 | 8 | |
| 8 | 3 | 7 | 9 | 7 | 6 | 9 | 9 | 4 | 5 | 6 | 6 | 8 | 9 | 6 | ||
| T | 6 | 2 | 0 | 8 | 1 | 9 | 6 | 5 | 6 | 8 | 2 | 4 | 9 | 0 | 6 | |
| 6 | 3 | 0 | 6 | 1 | 8 | 2 | 3 | 6 | 5 | 5 | 4 | 8 | 5 | 7 | ||
| 2 | 4 | 0 | 4 | 0 | 5 | 3 | 3 | 6 | 6 | 7 | 0 | 8 | 1 | 6 | ||
| 6 | 8 | 0 | 7 | 0 | 7 | 3 | 9 | 8 | 7 | 3 | 0 | 8 | 1 | 7 |
| Hempcrete | SWOT Item | |||||||||||||||
|---|---|---|---|---|---|---|---|---|---|---|---|---|---|---|---|---|
| SWOT Factor | ||||||||||||||||
| S | 7 | 4 | 0 | 7 | 8 | 7 | 8 | 8 | 0 | 0 | 8 | 6 | 0 | 7 | 6 | |
| 7 | 5 | 0 | 8 | 8 | 0 | 8 | 0 | 0 | 6 | 5 | 7 | 6 | 8 | 6 | ||
| 7 | 2 | 0 | 8 | 8 | 7 | 8 | 8 | 0 | 7 | 5 | 7 | 8 | 9 | 7 | ||
| W | 6 | 7 | 0 | 7 | 7 | 7 | 3 | 0 | 5 | 5 | 3 | 7 | 8 | 3 | 6 | |
| 6 | 5 | 0 | 7 | 8 | 0 | 8 | 0 | 7 | 0 | 6 | 0 | 8 | 6 | 6 | ||
| 6 | 3 | 0 | 8 | 1 | 0 | 3 | 0 | 6 | 8 | 3 | 5 | 0 | 5 | 6 | ||
| 6 | 7 | 0 | 9 | 9 | 8 | 4 | 9 | 7 | 8 | 4 | 8 | 8 | 4 | 6 | ||
| O | 7 | 5 | 0 | 7 | 7 | 1 | 7 | 0 | 6 | 8 | 3 | 6 | 0 | 9 | 5 | |
| 8 | 5 | 0 | 8 | 9 | 1 | 8 | 0 | 0 | 6 | 8 | 7 | 0 | 9 | 6 | ||
| 8 | 6 | 0 | 8 | 5 | 7 | 6 | 8 | 6 | 7 | 1 | 6 | 7 | 9 | 6 | ||
| T | 6 | 7 | 0 | 9 | 5 | 7 | 5 | 0 | 0 | 7 | 9 | 7 | 0 | 1 | 5 | |
| 6 | 4 | 0 | 6 | 0 | 0 | 7 | 0 | 7 | 8 | 5 | 7 | 0 | 1 | 6 |
| Ferrock | SWOT Item | |||||||||||||||
|---|---|---|---|---|---|---|---|---|---|---|---|---|---|---|---|---|
| SWOT Factor | ||||||||||||||||
| S | 1 | 4 | 8 | 8 | 0 | 0 | 8 | 8 | 0 | 8 | 0 | 7 | 7 | 6 | 6 | |
| 1 | 3 | 5 | 7 | 8 | 0 | 7 | 8 | 0 | 5 | 0 | 8 | 7 | 8 | 7 | ||
| 2 | 5 | 6 | 7 | 2 | 0 | 7 | 8 | 6 | 5 | 0 | 8 | 7 | 6 | 6 | ||
| 2 | 3 | 3 | 6 | 0 | 0 | 6 | 8 | 6 | 8 | 0 | 6 | 7 | 6 | 7 | ||
| W | 2 | 7 | 7 | 8 | 0 | 0 | 5 | 9 | 7 | 7 | 8 | 0 | 8 | 6 | 6 | |
| 1 | 4 | 8 | 8 | 3 | 0 | 1 | 0 | 5 | 5 | 0 | 8 | 7 | 3 | 6 | ||
| 1 | 5 | 9 | 7 | 7 | 7 | 4 | 0 | 0 | 8 | 0 | 0 | 5 | 8 | 6 | ||
| O | 2 | 6 | 7 | 7 | 7 | 0 | 3 | 0 | 7 | 5 | 0 | 7 | 2 | 5 | 7 | |
| 2 | 5 | 5 | 7 | 0 | 0 | 6 | 8 | 6 | 0 | 0 | 7 | 8 | 7 | 7 | ||
| 2 | 5 | 0 | 8 | 7 | 0 | 7 | 8 | 7 | 7 | 0 | 7 | 2 | 4 | 7 | ||
| 2 | 5 | 6 | 7 | 4 | 0 | 3 | 0 | 8 | 6 | 0 | 6 | 2 | 7 | 6 | ||
| T | 1 | 3 | 4 | 6 | 8 | 0 | 5 | 0 | 7 | 7 | 0 | 6 | 2 | 8 | 6 | |
| 1 | 8 | 3 | 9 | 4 | 0 | 6 | 2 | 8 | 8 | 8 | 7 | 8 | 8 | 7 | ||
| 1 | 2 | 3 | 6 | 0 | 0 | 3 | 0 | 4 | 9 | 0 | 7 | 2 | 7 | 7 |
References
- Benachio, G.L.F.; Freitas, M.d.C.D.; Tavares, S.F. Circular economy in the construction industry: A systematic literature review. J. Clean. Prod. 2020, 260, 121046. [Google Scholar] [CrossRef]
- Xu, J.; Deng, Y.; Shi, Y.; Huang, Y. A bi-level optimization approach for sustainable development and carbon emissions reduction towards construction materials industry: A case study from China. Sustain. Cities Soc. 2020, 53, 101828. [Google Scholar] [CrossRef]
- Chen, L.; Zhao, Y.; Xie, R.; Su, B.; Liu, Y.; Renfei, X. Embodied energy intensity of global high energy consumption industries: A case study of the construction industry. Energy 2023, 277, 127628. [Google Scholar] [CrossRef]
- Akadiri, P.O.; Chinyio, E.A.; Olomolaiye, P.O. Design of a sustainable building: A conceptual framework for implementing sustainability in the building sector. Buildings 2012, 2, 126–152. [Google Scholar] [CrossRef]
- Franzoni, E. Materials selection for green buildings: Which tools for engineers and architects? Procedia Eng. 2011, 21, 883–890. [Google Scholar] [CrossRef]
- Davidson, P. The energy performance of buildings directive. In Proceedings of the 2007 Institution of Engineering and Technology Seminar on Reducing the Carbon Footprint in the Built Environment, London, UK, 12 December 2007; IET: London, UK, 2007; pp. 1–26. [Google Scholar]
- Lützkendorf, T. LCA of building materials within the framework of the Construction Products Regulation (CPR) in Europe. ce/Papers 2022, 5, 43–47. [Google Scholar] [CrossRef]
- Attia, S.; Santos, M.; Al-Obaidy, M.; Baskar, M. Leadership of EU member States in building carbon footprint regulations and their role in promoting circular building design. In Proceedings of the Crossing Boundaries 2021, Virtual, The Netherlands, 24–25 March 2021; IOP Conference Series: Earth and Environmental Science. IOP Publishing: Bristol, UK, 2021; Volume 855, p. 012023. [Google Scholar]
- Say, C.; Wood, A. Sustainable rating systems around the world. Counc. Tall Build. Urban Habitat J. (CTBUH Rev.) 2008, 2, 18–29. [Google Scholar]
- Doan, D.T.; Ghaffarianhoseini, A.; Naismith, N.; Zhang, T.; Ghaffarianhoseini, A.; Tookey, J. A critical comparison of green building rating systems. Build. Environ. 2017, 123, 243–260. [Google Scholar] [CrossRef]
- Awadh, O. Sustainability and green building rating systems: LEED, BREEAM, GSAS and Estidama critical analysis. J. Build. Eng. 2017, 11, 25–29. [Google Scholar] [CrossRef]
- Chan, A.P.; Darko, A.; Ameyaw, E.E.; Owusu-Manu, D.G. Barriers affecting the adoption of green building technologies. J. Manag. Eng. 2017, 33, 04016057. [Google Scholar] [CrossRef]
- Mohsin, A.H.; Ellk, D.S. Identifying Barriers to the Use of Sustainable Building Materials in Building Construction. J. Eng. Sustain. Dev. 2018, 22, 107–115. [Google Scholar] [CrossRef]
- Toriola-Coker, L.; Alaka, H.; Bello, W.; Ajayi, S.; Adeniyi, A.; Olopade, S. Sustainability barriers in Nigeria construction practice. In Proceedings of the 2nd International Conference on Sustainable Infrastructural Development (ICSID 2020), Ota, Nigeria, 27–28 July 2020; IOP Conference Series: Materials Science and Engineering. IOP Publishing: Bristol, UK, 2021; Volume 1036, p. 012023. [Google Scholar]
- Yadav, M.; Agarwal, M. Biobased building materials for sustainable future: An overview. Mater. Today Proc. 2021, 43, 2895–2902. [Google Scholar] [CrossRef]
- Pearce, A.R.; Ahn, Y.H.; HanmiGlobal Co., Ltd. Sustainable Buildings and Infrastructure: Paths to the Future; Routledge: London, UK, 2013. [Google Scholar]
- Ogunkah, I.; Yang, J. Investigating factors affecting material selection: The impacts on green vernacular building materials in the design-decision making process. Buildings 2012, 2, 1–32. [Google Scholar] [CrossRef]
- Ansah, S.; Aigbavboa, C.; Thwala, W.D.; Ametepey, S. Factors Influencing Materials Selection for Housing Projects in the Ghanaian Construction Industry: Stakeholders’ Perspective. 2015. Available online: https://hdl.handle.net/10210/72364 (accessed on 1 February 2023).
- Arroyo, P.; Tommelein, I.D.; Ballard, G. Selecting globally sustainable materials: A case study using choosing by advantages. J. Constr. Eng. Manag. 2016, 142, 05015015. [Google Scholar] [CrossRef]
- Chen, Z.S.; Martinez, L.; Chang, J.P.; Wang, X.J.; Xionge, S.H.; Chin, K.S. Sustainable building material selection: A QFD-and ELECTRE III-embedded hybrid MCGDM approach with consensus building. Eng. Appl. Artif. Intell. 2019, 85, 783–807. [Google Scholar] [CrossRef]
- Chen, Z.S.; Yang, L.L.; Chin, K.S.; Yang, Y.; Pedrycz, W.; Chang, J.P.; Martínez, L.; Skibniewski, M.J. Sustainable building material selection: An integrated multi-criteria large group decision making framework. Appl. Soft Comput. 2021, 113, 107903. [Google Scholar] [CrossRef]
- Akadiri, P.O.; Olomolaiye, P.O.; Chinyio, E.A. Multi-criteria evaluation model for the selection of sustainable materials for building projects. Autom. Constr. 2013, 30, 113–125. [Google Scholar] [CrossRef]
- Sahlol, D.G.; Elbeltagi, E.; Elzoughiby, M.; Abd Elrahman, M. Sustainable building materials assessment and selection using system dynamics. J. Build. Eng. 2021, 35, 101978. [Google Scholar] [CrossRef]
- Figueiredo, K.; Pierott, R.; Hammad, A.W.; Haddad, A. Sustainable material choice for construction projects: A Life Cycle Sustainability Assessment framework based on BIM and Fuzzy-AHP. Build. Environ. 2021, 196, 107805. [Google Scholar] [CrossRef]
- Griggs, D.; Stafford-Smith, M.; Gaffney, O.; Rockström, J.; Öhman, M.C.; Shyamsundar, P.; Steffen, W.; Glaser, G.; Kanie, N.; Noble, I. Sustainable development goals for people and planet. Nature 2013, 495, 305–307. [Google Scholar] [CrossRef]
- Hák, T.; Janoušková, S.; Moldan, B. Sustainable Development Goals: A need for relevant indicators. Ecol. Indic. 2016, 60, 565–573. [Google Scholar] [CrossRef]
- Opoku, A.; Fortune, C. Implementation of sustainable practices in UK construction organizations: Drivers and challenges. Int. J. Sustain. Policy Pract. 2013, 8, 121. [Google Scholar] [CrossRef]
- Kissi, E.; Sadick, M.A.; Agyemang, D.Y. Drivers militating against the pricing of sustainable construction materials: The Ghanaian quantity surveyors perspective. Case Stud. Constr. Mater. 2018, 8, 507–516. [Google Scholar] [CrossRef]
- Li, B.; Guo, W.; Liu, X.; Zhang, Y.; Russell, P.J.; Schnabel, M.A. Sustainable passive design for building performance of healthy built environment in the Lingnan area. Sustainability 2021, 13, 9115. [Google Scholar] [CrossRef]
- Omer, M.A.; Noguchi, T. A conceptual framework for understanding the contribution of building materials in the achievement of Sustainable Development Goals (SDGs). Sustain. Cities Soc. 2020, 52, 101869. [Google Scholar] [CrossRef]
- Kibert, C.J. Sustainable Construction: Green Building Design and Delivery; John Wiley & Sons: Hoboken, NJ, USA, 2016. [Google Scholar]
- Arrigoni, A.; Beckett, C.T.; Ciancio, D.; Pelosato, R.; Dotelli, G.; Grillet, A.C. Rammed Earth incorporating Recycled Concrete Aggregate: A sustainable, resistant and breathable construction solution. Resour. Conserv. Recycl. 2018, 137, 11–20. [Google Scholar] [CrossRef]
- Mymrin, V.; Pedroso, C.L.; Pedroso, D.E.; Avanci, M.A.; Meyer, S.A.; Rolim, P.H.; Argenta, M.A.; Ponte, M.J.; Gonçalves, A.J. Efficient application of cellulose pulp and paper production wastes to produce sustainable construction materials. Constr. Build. Mater. 2020, 263, 120604. [Google Scholar] [CrossRef]
- Sangmesh, B.; Patil, N.; Jaiswal, K.K.; Gowrishankar, T.; Selvakumar, K.K.; Jyothi, M.; Jyothilakshmi, R.; Kumar, S. Development of sustainable alternative materials for the construction of green buildings using agricultural residues: A review. Constr. Build. Mater. 2023, 368, 130457. [Google Scholar]
- Fulton, L.; Beauvais, B.; Brooks, M.; Kruse, S.; Lee, K. Sustainable Residential Building Considerations for Rural Areas: A Case Study. Land 2020, 9, 152. [Google Scholar] [CrossRef]
- El Kordy, A.; Sobh, H.; Mostafa, A. The Problem of Applying Sustainability Ideas in Urban Landscape in Developing Countries. Procedia Environ. Sci. 2016, 34, 36–48. [Google Scholar] [CrossRef]
- SuSan, M.; Eryıldız, H.S. Sustainable Eco-village for the Displaced Community of Hatay, Turkey. Int. J. Sch. Res. Rev. 2023, 2, 54–72. [Google Scholar]
- Palmujoki, A.; Parikka-Alhola, K.; Ekroos, A. Green public procurement: Analysis on the use of environmental criteria in contracts. Rev. Eur. Community Int. Environ. Law 2010, 19, 250–262. [Google Scholar] [CrossRef]
- Ghazaleh, S.N.A.; Alabady, H.S. Contractual Suggestions for the Contractor in Green Buildings. JL Pol’y Glob. 2017, 61, 32. [Google Scholar]
- Gu, J.; Guo, F.; Peng, X.; Wang, B. Green and sustainable construction industry: A systematic literature review of the contractor’s green construction capability. Buildings 2023, 13, 470. [Google Scholar] [CrossRef]
- Hwang, B.G.; Ng, W.J. Project management knowledge and skills for green construction: Overcoming challenges. Int. J. Proj. Manag. 2013, 31, 272–284. [Google Scholar] [CrossRef]
- UN. Achieving Sustainable Development and Promoting Development Cooperation; UN: New York, NY, USA, 2008. [Google Scholar]
- Fitriani, H.; Ajayi, S. Barriers to sustainable practices in the Indonesian construction industry. J. Environ. Plan. Manag. 2023, 66, 2028–2050. [Google Scholar] [CrossRef]
- Orhon, A.V.; Altin, M. Utilization of alternative building materials for sustainable construction. In Environmentally-Benign Energy Solutions; Springer: Berlin/Heidelberg, Germany, 2020; pp. 727–750. [Google Scholar]
- Ciancio, D.; Jaquin, P.; Walker, P. Advances on the assessment of soil suitability for rammed earth. Constr. Build. Mater. 2013, 42, 40–47. [Google Scholar] [CrossRef]
- Raavi, S.S.D.; Tripura, D.D. Compressive and shear behavior of cement stabilized rammed earth wallettes reinforced with coir, bamboo splints and steel bars. In Structures; Elsevier: Amsterdam, The Netherlands, 2023; Volume 53, pp. 1389–1401. [Google Scholar]
- Otcovská, T.P.; Mužíková, B.; Padevět, P. Determination of Drying Time of the Rammed Earth Walls. Acta Polytech. CTU Proc. 2018, 15, 81–87. [Google Scholar] [CrossRef]
- François, B.; Palazon, L.; Gerard, P. Structural behaviour of unstabilized rammed earth constructions submitted to hygroscopic conditions. Constr. Build. Mater. 2017, 155, 164–175. [Google Scholar] [CrossRef]
- Avila, F.; Puertas, E.; Gallego, R. Characterization of the mechanical and physical properties of unstabilized rammed earth: A review. Constr. Build. Mater. 2021, 270, 121435. [Google Scholar] [CrossRef]
- Kariyawasam, K.; Jayasinghe, C. Cement stabilized rammed earth as a sustainable construction material. Constr. Build. Mater. 2016, 105, 519–527. [Google Scholar] [CrossRef]
- Ghasemalizadeh, S.; Toufigh, V. Durability of Rammed Earth Materials. Int. J. Geomech. 2020, 20, 04020201. [Google Scholar] [CrossRef]
- Samadianfard, S.; Toufigh, V. Energy use and thermal performance of rammed-earth materials. J. Mater. Civ. Eng. 2020, 32, 04020276. [Google Scholar] [CrossRef]
- Gaudo Labarta, A. Rammed Earth as a Construction Building Material. Bachelor’s Thesis, Universitat Politècnica de Catalunya, Barcelona, Spain, 2015. [Google Scholar]
- Middleton, G.F.; Schneider, L.M. Earth-Wall Construction; National Building Technology Centre: Chatswood, NSW, Australia, 1987; Volume 5. [Google Scholar]
- Schroeder, H. The new DIN standards in earth building—the current situation in Germany. J. Civ. Eng. Archit 2018, 12, 113–120. [Google Scholar] [CrossRef]
- NZS 4297: 1998; Engineering Design of Earth Buildings. Standards New Zealand: Wellington, New Zealand, 1998.
- Delgado, M.C.J.; Guerrero, I.C. Earth building in Spain. Constr. Build. Mater. 2006, 20, 679–690. [Google Scholar] [CrossRef]
- Smith, E.W.; Austin, G.S. Adobe, Pressed-Earth, and Rammed-Earth Industries in New Mexico; New Mexico Bureau of Mines & Mineral Resources: Socorro, NM, USA, 1989. [Google Scholar]
- Zami, M.S.; Lee, A. Earth as an alternative building material for sustainable low cost housing in Zimbabwe. In Proceedings of the 7th International Postgraduate Research Conference, Dublin, Ireland, 27–29 September 2007. [Google Scholar]
- Mužíková, B.; Otcovská, T.P.; Padevět, P. Modulus of elascity of unfired rammed Earth. Acta Polytech. CTU Proc. 2018, 15, 63–68. [Google Scholar] [CrossRef]
- Jami, T.; Karade, S.; Singh, L. A review of the properties of hemp concrete for green building applications. J. Clean. Prod. 2019, 239, 117852. [Google Scholar] [CrossRef]
- Colinart, T.; Glouannec, P.; Chauvelon, P. Influence of the setting process and the formulation on the drying of hemp concrete. Constr. Build. Mater. 2012, 30, 372–380. [Google Scholar] [CrossRef]
- Jothilingam, M.; Paul, P. Study on strength and microstructure of hempcrete. In Proceedings of the 7th National Conference on Hierarchically Structured Materials (NCHSM-2019), Chennai, India, 22–23 February 2019; AIP Conference Proceedings. AIP Publishing LLC: Melville, NY, USA, 2019; Volume 2117, p. 020028. [Google Scholar]
- Bedlivá, H.; Isaacs, N. Hempcrete—An environmentally friendly material? Adv. Mater. Res. 2014, 1041, 83–86. [Google Scholar] [CrossRef]
- Aversa, P.; Daniotti, B.; Dotelli, G.; Marzo, A.; Tripepi, C.; Sabbadini, S.; Lauriola, P.; Luprano, V. Thermo-hygrometric behavior of hempcrete walls for sustainable building construction in the Mediterranean area. In Proceedings of the SBE19—Resilient Built Environment for Sustainable Mediterranean Countries, Milan, Italy, 4–5 September 2019; IOP Conference Series: Earth and Environmental Science. IOP Publishing: Bristol, UK, 2019; Volume 296, p. 012020. [Google Scholar]
- Barbhuiya, S.; Das, B.B. A comprehensive review on the use of hemp in concrete. Constr. Build. Mater. 2022, 341, 127857. [Google Scholar] [CrossRef]
- Abdellatef, Y.; Kavgic, M. Thermal, microstructural and numerical analysis of hempcrete-microencapsulated phase change material composites. Appl. Therm. Eng. 2020, 178, 115520. [Google Scholar] [CrossRef]
- Ahlberg, J.; Georges, E.; Norlén, M. The Potential of Hemp Buildings in Different Climates: A Comparison between a Common Passive House and the Hempcrete Building System; Semantic Scholar: Seattle, WA, USA, 2014. [Google Scholar]
- Gregor, L. Performance of Hempcrete Walls Subjected to a Standard Time-Temperature Fire Curve. Master’s Thesis, Victoria University, Footscray, Australia, 2014. [Google Scholar]
- Shivani, A.; Nihana, N.; Gowri, A.; Jalal, H.; Arjun, R.; Jinudarsh, M. Experimental investigation of ferrock by complete and partial replacement of cement in concrete. Int. Res. J. Eng. Technol. 2022, 9, 855–862. [Google Scholar]
- Niveditha, M.; Manjunath, Y.; Prasanna, S.H. Ferrock: A Carbon Negative Sustainable Concrete. Int. J. Sustain. Constr. Eng. Technol. 2020, 11, 90–98. [Google Scholar]
- Pravitha, J.J.; Merina, R.N.; Subash, N. Mechanical properties and microstructural characterization of ferrock as CO2—Negative material in self-compacting concrete. Constr. Build. Mater. 2023, 396, 132289. [Google Scholar] [CrossRef]
- Vijayan, D.; Dineshkumar; Arvindan, S.; Janarthanan, T.S. Evaluation of ferrock: A greener substitute to cement. Mater. Today Proc. 2020, 22, 781–787. [Google Scholar] [CrossRef]
- Singh, K. Compressive strength study of green concrete by using ferrock. Multidiscip. Int. Res. J. Gujarat Technol. Univ. 2020, 2, 63–80. [Google Scholar]
- Rajesh, V.; Patel, M.; Solanki, H. Development of Carbon Negative Concrete by Using Ferrock. In Proceedings of the International Conference on Current Research Trends in Engineering and Technology, Cochin, India, 11–13 April 2018; Volume 4. [Google Scholar]
- Sturla, B.S.; Brandon, A. Analyzing More Sustainable Alternatives Than Using Ordinary Portland Cement in Commerical Construction. 2020. Available online: https://digitalcommons.calpoly.edu (accessed on 1 February 2023).
- Garcia, A.; Achaiah, A.; Bello, J.; Donovan, T. Ferrock: A Life Cycle Comparison to Ordinary Portland Cement; Industrial Ecology: Denver, CO, USA, 2017. [Google Scholar]
- Gurl, E. SWOT Analysis: A Theoretical Review; LYRASIS: Atlanta, NW, USA, 2017. [Google Scholar]
- Lee, J.; Kim, I.; Kim, H.; Kang, J. SWOT-AHP analysis of the Korean satellite and space industry: Strategy recommendations for development. Technol. Forecast. Soc. Chang. 2021, 164, 120515. [Google Scholar] [CrossRef]
- Campanella, G.; Ribeiro, R.A. A framework for dynamic multiple-criteria decision making. Decis. Support Syst. 2011, 52, 52–60. [Google Scholar] [CrossRef]
- Quesada, F.J.; Palomares, I.; Martinez, L. Managing experts behavior in large-scale consensus reaching processes with uninorm aggregation operators. Appl. Soft Comput. 2015, 35, 873–887. [Google Scholar] [CrossRef]
- Maniatidis, V.; Walker, P. A review of rammed earth construction. In Innovation Project “Developing Rammed Earth for UK Housing”; Natural Building Technology Group, Department of Architecture & Civil Engineering, University of Bath: Bath, UK, 2003. [Google Scholar]
- Schroeder, H. Moisture transfer and change in strength during the construction of earthen buildings. Inf. Constr.-Rev. 2011, 63, 107. [Google Scholar] [CrossRef]
- El Nabouch, R.; Bui, Q.; Perrotin, P.; Plé, O.; Plassiard, J. Numerical modeling of rammed earth constructions: Analysis and recommendations. Acad. J. Civ. Eng. 2015, 33, 72–79. [Google Scholar]
- Arrigoni, A.; Pelosato, R.; Melia, P.; Ruggieri, G.; Sabbadini, S.; Dotelli, G. Life cycle assessment of natural building materials: The role of carbonation, mixture components and transport in the environmental impacts of hempcrete blocks. J. Clean. Prod. 2017, 149, 1051–1061. [Google Scholar] [CrossRef]
- Kalkan, E.; Kartal, H.O.; Kalkan, O.F. Experimental Study on the Effect of Hemp Fiber on Mechanical Properties of Stabilized Clayey Soil. J. Nat. Fibers 2022, 19, 14678–14693. [Google Scholar] [CrossRef]





| United Nations Sustainable Development Goals |
|---|
| Goal 1: No poverty - End poverty in all its forms everywhere. |
| Goal 2: Zero hunger - End hunger, achieve food security and improved nutrition and promote sustainable agriculture. |
| Goal 3: Good health and wellbeing - Ensure healthy lives and promote wellbeing for all at all ages. |
| Goal 4: Quality education - Ensure inclusive and equitable quality education and promote lifelong learning opportunities for all. |
| Goal 5: Gender equality - Achieve gender equality and empower all women and girls. |
| Goal 6: Clean water and sanitation - Ensure availability and sustainable management of water and sanitation for all. |
| Goal 7: Affordable and clean energy - Ensure access to affordable, reliable, sustainable and modern energy for all. |
| Goal 8: Decent work and economic growth - Promote sustained, inclusive and sustainable economic growth, full and productive employment and decent work for all. |
| Goal 9: Industry, innovation and infrastructure - Build resilient infrastructure, promote inclusive and sustainable industrialization and foster innovation. |
| Goal 10: Reduced inequalities - Reduce inequality within and among countries. |
| Goal 11: Sustainable cities and communities - Make cities and human settlements inclusive, safe, resilient and sustainable. |
| Goal 12: Responsible consumption and production - Ensure sustainable consumption and production patterns. |
| Goal 13: Climate action - Take urgent action to combat climate change and its impacts. |
| Goal 14: Life below water - Conserve and sustainably use the oceans, seas and marine resources for sustainable development. |
| Goal 15: Life on land - Protect, restore and promote sustainable use of terrestrial ecosystems, sustainably manage forests, combat desertification, and halt and reverse land degradation and halt biodiversity loss. |
| Goal 16: Peace, justice and strong institutions - Promote peaceful and inclusive societies for sustainable development, provide access to justice for all and build effective, accountable and inclusive institutions at all levels. |
| Goal 17: Partnerships for the goals - Strengthen the means of implementation and revitalize the global partnership for sustainable development. |
| SWOT Factor | SWOT Item | ||||
|---|---|---|---|---|---|
| S | |||||
| O | |||||
| W | |||||
| T | |||||
| SWOT Factor | SWOT Item | ||||
|---|---|---|---|---|---|
| S | |||||
| O | |||||
| W | |||||
| T | |||||
| SWOT Factor | SWOT Item | ||||
|---|---|---|---|---|---|
| S | |||||
| O | |||||
| W | |||||
| T | |||||
Disclaimer/Publisher’s Note: The statements, opinions and data contained in all publications are solely those of the individual author(s) and contributor(s) and not of MDPI and/or the editor(s). MDPI and/or the editor(s) disclaim responsibility for any injury to people or property resulting from any ideas, methods, instructions or products referred to in the content. |
© 2023 by the authors. Licensee MDPI, Basel, Switzerland. This article is an open access article distributed under the terms and conditions of the Creative Commons Attribution (CC BY) license (https://creativecommons.org/licenses/by/4.0/).
Share and Cite
Al Shdifat, M.; Jalón, M.L.; Puertas, E.; Chiachío, J. A Quantitative Group Decision-Making Methodology for Structural Eco-Materials Selection Based on Qualitative Sustainability Attributes. Appl. Sci. 2023, 13, 12310. https://doi.org/10.3390/app132212310
Al Shdifat M, Jalón ML, Puertas E, Chiachío J. A Quantitative Group Decision-Making Methodology for Structural Eco-Materials Selection Based on Qualitative Sustainability Attributes. Applied Sciences. 2023; 13(22):12310. https://doi.org/10.3390/app132212310
Chicago/Turabian StyleAl Shdifat, Majdi, María L. Jalón, Esther Puertas, and Juan Chiachío. 2023. "A Quantitative Group Decision-Making Methodology for Structural Eco-Materials Selection Based on Qualitative Sustainability Attributes" Applied Sciences 13, no. 22: 12310. https://doi.org/10.3390/app132212310
APA StyleAl Shdifat, M., Jalón, M. L., Puertas, E., & Chiachío, J. (2023). A Quantitative Group Decision-Making Methodology for Structural Eco-Materials Selection Based on Qualitative Sustainability Attributes. Applied Sciences, 13(22), 12310. https://doi.org/10.3390/app132212310

